Showing:

Annotations
Attributes
Diagrams
Facets
Instances
Properties
Source
Used by
Main schema sportsml.xsd
Namespace http://iptc.org/std/nar/2006-10-01/
Annotations
SportsML is a global XML standard for the interchange of sports data.
Designed to be as easy to understand and implement as possible, SportsML allows for the
exchange of sports scores, schedules, standings, and statistics for a wide variety of
competitions. Its extensibility allows for the easy accommodation of many sports from
around the globe. It cooperates with current IPTC standards NewsML and NITF to enable
publishers to package sports statistics alongside edited coverage of
sports.
Properties
attribute form default: unqualified
element form default: qualified
version: 3.0
Element sports-content
Namespace http://iptc.org/std/nar/2006-10-01/
Annotations
Metadata and coverage of sporting news. | Good for scores, schedules, standings, statistics, etc.
Diagram
Diagram sportsml_xsd.tmp#commonAttributes sportsml_xsd.tmp#sports-content_sports-metadata sportsml_xsd.tmp#sports-content_sports-event sportsml_xsd.tmp#sports-content_tournament sportsml_xsd.tmp#sports-content_schedule sportsml_xsd.tmp#sports-content_standing sportsml_xsd.tmp#sports-content_statistic sportsml_xsd.tmp#sports-content_article
Properties
content: complex
Model (sports-metadata | sports-event | tournament | schedule | standing | statistic | article)
Children article, schedule, sports-event, sports-metadata, standing, statistic, tournament
Instance
<sports-content class="" id="" style="" xmlns="http://iptc.org/std/nar/2006-10-01/">
  <sports-metadata alignment-scope="" class="" competition="" date-time="" distance="" distance-maximum="" distance-minimum="" doc-id="" document-class="" duration-scope="" end-date-time="" event-span="" fixture-key="" id="" language="" location-key="" measurement-units="" opponent-type="" opponent-value="" period-end-date-time="" period-start-date-time="" period-type="" period-value="" position="" publisher="" record-making-scope="" scope-value="" scoping-label="" situation="" slug="" start-date-time="" stats-coverage="" style="" surface-type="" team="" team-coverage="" temporal-unit-type="" temporal-unit-value="" unit-type="" unit-value="" venue-type="" weather-type="">{1,1}</sports-metadata>
  <sports-event class="" id="" style="">{1,1}</sports-event>
  <tournament class="" id="" style="">{1,1}</tournament>
  <schedule class="" content-label="" date-label="" id="" style="">{1,1}</schedule>
  <standing class="" content-label="" id="" style="">{1,1}</standing>
  <statistic alignment-scope="" class="" competition="" content-label="" distance="" distance-maximum="" distance-minimum="" duration-scope="" end-date-time="" event-span="" id="" location-key="" measurement-units="" opponent-type="" opponent-value="" period-end-date-time="" period-start-date-time="" period-type="" period-value="" position="" record-making-scope="" scope-value="" scoping-label="" situation="" start-date-time="" stats-coverage="" style="" surface-type="" team="" team-coverage="" temporal-unit-type="" temporal-unit-value="" type="" unit-type="" unit-value="" venue-type="" weather-type="">{1,1}</statistic>
  <article article-ref="" class="" format="" id="" style="">{1,1}</article>
</sports-content>
Attributes
QName Type Fixed Default Use Annotation
class xs:string optional
An open placeholder for categorization.
id xs:ID optional
An XML-specific identifier for the element.
style xs:string optional
An open placeholder for reference by an external stylesheet.
Source
<xs:element name="sports-content">
  <xs:annotation>
    <xs:documentation>Metadata and coverage of sporting news. | Good for scores, schedules, standings, statistics, etc.</xs:documentation>
  </xs:annotation>
  <xs:complexType>
    <xs:sequence>
      <xs:choice minOccurs="0" maxOccurs="unbounded">
        <xs:element name="sports-metadata" type="sportsMetadataComplexType">
          <xs:annotation>
            <xs:documentation>Metadata that is common to everything in this sports-content</xs:documentation>
          </xs:annotation>
        </xs:element>
        <xs:element name="sports-event" type="sportsEventComplexType"/>
        <xs:element name="tournament" type="tournamentComplexType"/>
        <xs:element name="schedule" type="scheduleComplexType"/>
        <xs:element name="standing" type="standingComplexType"/>
        <xs:element name="statistic" type="statisticComplexType"/>
        <xs:element name="article" type="articleComplexType"/>
      </xs:choice>
    </xs:sequence>
    <xs:attributeGroup ref="commonAttributes"/>
  </xs:complexType>
</xs:element>
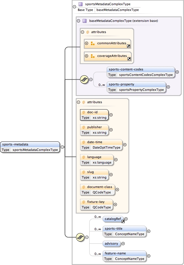
Element sports-content / sports-metadata
Namespace http://iptc.org/std/nar/2006-10-01/
Annotations
Metadata that is common to everything in this sports-content
Diagram
Diagram sportsml_xsd.tmp#commonAttributes sportsml_xsd.tmp#coverageAttributes sportsml_xsd.tmp#baseMetadataComplexType_sports-content-codes sportsml_xsd.tmp#baseMetadataComplexType_sports-property sportsml_xsd.tmp#baseMetadataComplexType sportsml_xsd.tmp#sportsMetadataComplexType_doc-id sportsml_xsd.tmp#sportsMetadataComplexType_publisher sportsml_xsd.tmp#sportsMetadataComplexType_date-time sportsml_xsd.tmp#sportsMetadataComplexType_language sportsml_xsd.tmp#sportsMetadataComplexType_slug sportsml_xsd.tmp#sportsMetadataComplexType_document-class sportsml_xsd.tmp#sportsMetadataComplexType_fixture-key NewsML-G2_2_22-spec-All-Power_xsd.tmp#catalogRef sportsml_xsd.tmp#sportsMetadataComplexType_sports-title sportsml_xsd.tmp#sportsMetadataComplexType_advisory sportsml_xsd.tmp#sportsMetadataComplexType_feature-name sportsml_xsd.tmp#sportsMetadataComplexType
Type sportsMetadataComplexType
Type hierarchy
Properties
content: complex
Model sports-content-codes{0,1} , sports-property* , catalogRef* , sports-title* , advisory{0,1} , feature-name*
Children advisory, catalogRef, feature-name, sports-content-codes, sports-property, sports-title
Instance
<sports-metadata alignment-scope="" class="" competition="" date-time="" distance="" distance-maximum="" distance-minimum="" doc-id="" document-class="" duration-scope="" end-date-time="" event-span="" fixture-key="" id="" language="" location-key="" measurement-units="" opponent-type="" opponent-value="" period-end-date-time="" period-start-date-time="" period-type="" period-value="" position="" publisher="" record-making-scope="" scope-value="" scoping-label="" situation="" slug="" start-date-time="" stats-coverage="" style="" surface-type="" team="" team-coverage="" temporal-unit-type="" temporal-unit-value="" unit-type="" unit-value="" venue-type="" weather-type="" xmlns="http://iptc.org/std/nar/2006-10-01/">
  <sports-content-codes class="" id="" style="">{0,1}</sports-content-codes>
  <sports-property allowed-values="" class="" formal-name="" id="" scheme="" style="" value="" vocabulary="">{0,unbounded}</sports-property>
  <catalogRef creator="" creatoruri="" custom="" how="" howuri="" href="" id="" modified="" pubconstraint="" pubconstrainturi="" why="" whyuri="">{0,unbounded}</catalogRef>
  <sports-title creator="" creatoruri="" custom="" dir="" how="" howuri="" id="" xml:lang="" modified="" part="" parturi="" pubconstraint="" pubconstrainturi="" role="" roleuri="" validfrom="" validto="" why="" whyuri="">{0,unbounded}</sports-title>
  <advisory class="" id="" style="">{0,1}</advisory>
  <feature-name creator="" creatoruri="" custom="" dir="" how="" howuri="" id="" xml:lang="" modified="" part="" parturi="" pubconstraint="" pubconstrainturi="" role="" roleuri="" validfrom="" validto="" why="" whyuri="">{0,unbounded}</feature-name>
</sports-metadata>
Attributes
QName Type Fixed Default Use Annotation
alignment-scope restriction of xs:string optional
Indicates that the included statistics apply only to events played either at home or away.
class xs:string optional
An open placeholder for categorization.
competition QCodeType optional
The key of the league or competition for which the player or team generated the stats.
date-time DateOptTimeType optional
Date-timestamp for the document, normalized to ISO 8601 extended format: YYYY-MM-DDTHH:MM:SS+HH:MM. Use YYYY-MM-DD when no time is available
distance xs:string optional
Measure of distance for the generated stat.
distance-maximum xs:string optional
Maximum distance for the generated stat.
distance-minimum xs:string optional
Minimum distance for the generated stat.
doc-id xs:string required
The often-unique ID of the document, tracked by publishers.
document-class QCodeType optional
A category code for the document type (fixture-key). Recommended
categories contained in SportsML vocabulary uri: http://cv.iptc.org/newscodes/spct/
duration-scope QCodeType optional
Indicates what class of events the included statistics apply. Example: those events that went into overtime. SportsML vocab uri: http://cv.iptc.org/newscodes/spdurationscope/
end-date-time TruncatedDateTimeType optional
The ending date, with optional time, of the event for which the stats are relevant.
event-span xs:nonNegativeInteger optional
Qualifier of "most-recent-events" value for temporal-unit attribute. Specify the number of events eg. 10 for last 10 games.
fixture-key QCodeType optional
A publisher-specific key for the type of regularly-published document (or genre) being transmitted. Eg. event-stats, roster, standings (table), etc. SportsML vocabulary uri: http://cv.iptc.org/newscodes/spfixt/
id xs:ID optional
An XML-specific identifier for the element.
language xs:language optional
The default language of the document. NAR-construction. Values must be valid BCP 47 language tags.
location-key QCodeType optional
The key of the site,venue or location where the stats were generated.
measurement-units xs:string optional
The type of unit used to measure distance, speed, etc. Could be mph, kph, metres, yards, etc.
opponent-type QCodeType optional
Whether the opponent was a player, team, etc.
opponent-value QCodeType optional
The key of the player, team, division, conference, league or other unit which provide the opposition relevant to the stat.
period-end-date-time TruncatedDateTimeType optional
The ending date, with optional time, of the period for which the stats are relevant.
period-start-date-time TruncatedDateTimeType optional
The starting date, with optional time, of the period for which the stats are relevant.
period-type QCodeType optional
For certain types of periods: overtime, declared (cricket), etc.
period-value xs:string optional
Used for tracking stats and events by period.
position xs:string optional
Indicates that the included statistics apply only to while played at a particular position.
publisher xs:string optional
Publisher of the data.
record-making-scope QCodeType optional
Indicates that the included statistics apply only to values that set a record, such as a team-high, or an individual-low.
scope-value QCodeType optional
A generic scope indicator. Use only if none of the other coverage attributes are suitable.
scoping-label xs:string optional
A textual description for the scope.
situation QCodeType optional
Final or current score of the team or player.
slug xs:string optional
A keyword used by editors to refer to the document.
start-date-time TruncatedDateTimeType optional
The starting date, with optional time, of the event for which the stats are relevant.
stats-coverage QCodeType optional
A relative indication of how many statistics are included in the item. SportsML vocab uri: http://cv.iptc.org/newscodes/spstatscoverage/
style xs:string optional
An open placeholder for reference by an external stylesheet.
surface-type QCodeType optional
The type of surface (eg. clay, artificial grass, etc.) upon which the stats were generated.
team QCodeType optional
The key of the team for which the player or team generated the stats.
team-coverage restriction of xs:string optional
Indicates whether the item contains information about one team, or
many teams.
temporal-unit-type QCodeType optional
The unit of performance to which the stats apply eg. single-event, season, career.
temporal-unit-value QCodeType optional
The key of performance unit to which the stats apply.
unit-type QCodeType optional
The type, other than team or league/competition, of the competitive unit for which the player or team generated the stats.
unit-value QCodeType optional
The key, other than team or league/competition, of the competitive unit for which the player or team generated the stats.
venue-type QCodeType optional
The type of event (eg. indoor, outdoor, etc.) in which the stats were generated.
weather-type QCodeType optional
A code for the weather situation in which the stats were generated. SportsML weather codes recommended.
Source
<xs:element name="sports-metadata" type="sportsMetadataComplexType">
  <xs:annotation>
    <xs:documentation>Metadata that is common to everything in this sports-content</xs:documentation>
  </xs:annotation>
</xs:element>
Element baseMetadataComplexType / sports-content-codes
Namespace http://iptc.org/std/nar/2006-10-01/
Diagram
Diagram sportsml_xsd.tmp#commonAttributes sportsml_xsd.tmp#sportsContentCodesComplexType_sports-content-code sportsml_xsd.tmp#sportsContentCodesComplexType
Type sportsContentCodesComplexType
Properties
content: complex
minOccurs: 0
Model sports-content-code
Children sports-content-code
Instance
<sports-content-codes class="" id="" style="" xmlns="http://iptc.org/std/nar/2006-10-01/">
  <sports-content-code class="" code-key="" code-name="" code-type="" id="" style="">{1,1}</sports-content-code>
</sports-content-codes>
Attributes
QName Type Fixed Default Use Annotation
class xs:string optional
An open placeholder for categorization.
id xs:ID optional
An XML-specific identifier for the element.
style xs:string optional
An open placeholder for reference by an external stylesheet.
Source
<xs:element name="sports-content-codes" type="sportsContentCodesComplexType" minOccurs="0"/>
Element sportsContentCodesComplexType / sports-content-code
Namespace http://iptc.org/std/nar/2006-10-01/
Diagram
Diagram sportsml_xsd.tmp#commonAttributes sportsml_xsd.tmp#sportsContentCodeComplexType_code-type sportsml_xsd.tmp#sportsContentCodeComplexType_code-key sportsml_xsd.tmp#sportsContentCodeComplexType_code-name sportsml_xsd.tmp#sportsContentCodeComplexType_sports-content-qualifier sportsml_xsd.tmp#sportsContentCodeComplexType
Type sportsContentCodeComplexType
Properties
content: complex
Model sports-content-qualifier
Children sports-content-qualifier
Instance
<sports-content-code class="" code-key="" code-name="" code-type="" id="" style="" xmlns="http://iptc.org/std/nar/2006-10-01/">
  <sports-content-qualifier class="" gender="" id="" maximum-age="" minimum-age="" participant-count="" professional-status="" special-group="" special-needs="" style="">{1,1}</sports-content-qualifier>
</sports-content-code>
Attributes
QName Type Fixed Default Use Annotation
class xs:string optional
An open placeholder for categorization.
code-key QCodeType optional
The symbol for the identified content.
code-name xs:string optional
A displayable name for the code.
code-type QCodeType required
What type of item is being described. SportsML vocabulary uri: http://cv.iptc.org/newscodes/spct/
id xs:ID optional
An XML-specific identifier for the element.
style xs:string optional
An open placeholder for reference by an external stylesheet.
Source
<xs:element name="sports-content-code" type="sportsContentCodeComplexType"/>
Element sportsContentCodeComplexType / sports-content-qualifier
Namespace http://iptc.org/std/nar/2006-10-01/
Diagram
Diagram sportsml_xsd.tmp#commonAttributes sportsml_xsd.tmp#sportsContentQualifierComplexType_gender sportsml_xsd.tmp#sportsContentQualifierComplexType_participant-count sportsml_xsd.tmp#sportsContentQualifierComplexType_professional-status sportsml_xsd.tmp#sportsContentQualifierComplexType_special-group sportsml_xsd.tmp#sportsContentQualifierComplexType_minimum-age sportsml_xsd.tmp#sportsContentQualifierComplexType_maximum-age sportsml_xsd.tmp#sportsContentQualifierComplexType_special-needs sportsml_xsd.tmp#sportsContentQualifierComplexType
Type sportsContentQualifierComplexType
Properties
content: complex
Attributes
QName Type Fixed Default Use Annotation
class xs:string optional
An open placeholder for categorization.
gender restriction of xs:string optional
One specific gender or mixed.
id xs:ID optional
An XML-specific identifier for the element.
maximum-age xs:string optional
Highest age for participants, in years. Examples: 8, 65, 120.
minimum-age xs:string optional
Lowest age for participants, in years. Examples: 0, 14, 21.5.
participant-count QCodeType optional
Number of participants playing on a team or side in the events covered. SportsML vocabulary uri: http://cv.iptc.org/newscodes/spparticipantcount/
professional-status QCodeType optional
The professional-status of the events covered. SportsML vocabulary uri: http://cv.iptc.org/newscodes/spprofessionalstatus/
special-group QCodeType optional
If the events covered are for special groups. Can be school-oriented, age-oriented, or group names, like Firefighters.
special-needs QCodeType optional
Events for persons with special-needs.
style xs:string optional
An open placeholder for reference by an external stylesheet.
Source
<xs:element name="sports-content-qualifier" type="sportsContentQualifierComplexType"/>
Element baseMetadataComplexType / sports-property
Namespace http://iptc.org/std/nar/2006-10-01/
Diagram
Diagram sportsml_xsd.tmp#commonAttributes sportsml_xsd.tmp#sportsPropertyComplexType_formal-name sportsml_xsd.tmp#sportsPropertyComplexType_vocabulary sportsml_xsd.tmp#sportsPropertyComplexType_scheme sportsml_xsd.tmp#sportsPropertyComplexType_value sportsml_xsd.tmp#sportsPropertyComplexType_allowed-values sportsml_xsd.tmp#sportsPropertyComplexType
Type sportsPropertyComplexType
Properties
content: complex
minOccurs: 0
maxOccurs: unbounded
Attributes
QName Type Fixed Default Use Annotation
allowed-values xs:string optional
Points to a controlled vocabulary that delimits the set of allowed values for the property.
class xs:string optional
An open placeholder for categorization.
formal-name xs:string optional
The code or key for the property.
id xs:ID optional
An XML-specific identifier for the element.
scheme xs:string optional
Distinguishes which of possibly multiple naming schemes in the controlled vocabulary is the one that governs this formal-name.
style xs:string optional
An open placeholder for reference by an external stylesheet.
value xs:string optional
The value of the property. For example, if formal-name equals favorite-color, then value might equal blue.
vocabulary xs:string optional
Provides a pointer to a Topic Set which is the controlled vocabulary that can be used to resolve the meaning of the formal-name.
Source
<xs:element name="sports-property" type="sportsPropertyComplexType" minOccurs="0" maxOccurs="unbounded"/>
Element sportsMetadataComplexType / sports-title
Namespace http://iptc.org/std/nar/2006-10-01/
Annotations
A short textual description of the document. | Can  show up in search results.
Diagram
Diagram NewsML-G2_2_22-spec-All-Power_xsd.tmp#g2normalizedString NewsML-G2_2_22-spec-All-Power_xsd.tmp#commonPowerAttributes NewsML-G2_2_22-spec-All-Power_xsd.tmp#i18nAttributes NewsML-G2_2_22-spec-All-Power_xsd.tmp#IntlStringType NewsML-G2_2_22-spec-All-Power_xsd.tmp#ConceptNameType_role NewsML-G2_2_22-spec-All-Power_xsd.tmp#ConceptNameType_roleuri NewsML-G2_2_22-spec-All-Power_xsd.tmp#ConceptNameType_part NewsML-G2_2_22-spec-All-Power_xsd.tmp#ConceptNameType_parturi NewsML-G2_2_22-spec-All-Power_xsd.tmp#timeValidityAttributes NewsML-G2_2_22-spec-All-Power_xsd.tmp#ConceptNameType
Type ConceptNameType
Type hierarchy
Properties
content: complex
minOccurs: 0
maxOccurs: unbounded
Attributes
QName Type Fixed Default Use Annotation
ANY attribute from ANY namespace OTHER than 'http://iptc.org/std/nar/2006-10-01/'
creator QCodeType optional
If the attribute is empty, specifies which entity (person, organisation or system) will edit the property - expressed by a QCode. If the attribute is non-empty, specifies which entity (person, organisation or system) has edited the property.
creatoruri IRIType optional
If the attribute is empty, specifies which entity (person, organisation or system) will edit the property - expressed by a URI. If the attribute is non-empty, specifies which entity (person, organisation or system) has edited the property.
custom xs:boolean optional
If set to true the corresponding property was added to the G2 Item for a specific customer or group of customers only. The default value of this property is false which applies when this attribute is not used with the property.
dir restriction of xs:NMTOKEN optional
The directionality of textual content (enumeration: ltr, rtl)
how QCodeType optional
Indicates by which means the value was extracted from the content - expressed by a QCode
howuri IRIType optional
Indicates by which means the value was extracted from the content - expressed by a URI
id xs:ID optional
The local identifier of the property.
modified DateOptTimeType optional
The date (and, optionally, the time) when the property was last modified. The initial value is the date (and, optionally, the time) of creation of the property.
part QCodeType optional
Specifies which part of a full name this property provides - expressed by a QCode
parturi IRIType optional
Specifies which part of a full name this property provides - expressed by a URI
pubconstraint QCodeListType optional
One or many constraints that apply to publishing the value of the property - expressed by a QCode. Each constraint applies to all descendant elements.
pubconstrainturi IRIListType optional
One or many constraints that apply to publishing the value of the property - expressed by a URI. Each constraint applies to all descendant elements.
role QCodeListType optional
A refinement of the semantics of the name - expressed by a QCode
roleuri IRIListType optional
A refinement of the semantics of the name - expressed by a URI
validfrom DateOptTimeType optional
The date (and, optionally, the time) before which a relationship is not valid.
validto DateOptTimeType optional
The date (and, optionally, the time) after which a relationship is not valid.
why QCodeType optional
Why the metadata has been included - expressed by a QCode
whyuri IRIType optional
Why the metadata has been included - expressed by a URI
xml:lang union of(xs:language, restriction of xs:string) optional
Attempting to install the relevant ISO 2- and 3-letter
         codes as the enumerated possible values is probably never
         going to be a realistic possibility.  See
         RFC 3066 at http://www.ietf.org/rfc/rfc3066.txt and the IANA registry
         at http://www.iana.org/assignments/lang-tag-apps.htm for
         further information.

         The union allows for the 'un-declaration' of xml:lang with
         the empty string.
Source
<xs:element name="sports-title" type="ConceptNameType" minOccurs="0" maxOccurs="unbounded">
  <xs:annotation>
    <xs:documentation>A short textual description of the document. | Can show up in search results.</xs:documentation>
  </xs:annotation>
</xs:element>
Element sportsMetadataComplexType / advisory
Namespace http://iptc.org/std/nar/2006-10-01/
Annotations
A short textual message to editors receiving the document. | Not generally published through to
end-users.
Diagram
Diagram sportsml_xsd.tmp#commonAttributes
Properties
content: complex
minOccurs: 0
mixed: true
Model
Attributes
QName Type Fixed Default Use Annotation
class xs:string optional
An open placeholder for categorization.
id xs:ID optional
An XML-specific identifier for the element.
style xs:string optional
An open placeholder for reference by an external stylesheet.
Source
<xs:element name="advisory" minOccurs="0">
  <xs:annotation>
    <xs:documentation>A short textual message to editors receiving the document. | Not generally published through to end-users.</xs:documentation>
  </xs:annotation>
  <xs:complexType mixed="true">
    <xs:attributeGroup ref="commonAttributes"/>
  </xs:complexType>
</xs:element>
Element sportsMetadataComplexType / feature-name
Namespace http://iptc.org/std/nar/2006-10-01/
Annotations
A displayable name for the resource identified by the fixture-key.
Diagram
Diagram NewsML-G2_2_22-spec-All-Power_xsd.tmp#g2normalizedString NewsML-G2_2_22-spec-All-Power_xsd.tmp#commonPowerAttributes NewsML-G2_2_22-spec-All-Power_xsd.tmp#i18nAttributes NewsML-G2_2_22-spec-All-Power_xsd.tmp#IntlStringType NewsML-G2_2_22-spec-All-Power_xsd.tmp#ConceptNameType_role NewsML-G2_2_22-spec-All-Power_xsd.tmp#ConceptNameType_roleuri NewsML-G2_2_22-spec-All-Power_xsd.tmp#ConceptNameType_part NewsML-G2_2_22-spec-All-Power_xsd.tmp#ConceptNameType_parturi NewsML-G2_2_22-spec-All-Power_xsd.tmp#timeValidityAttributes NewsML-G2_2_22-spec-All-Power_xsd.tmp#ConceptNameType
Type ConceptNameType
Type hierarchy
Properties
content: complex
minOccurs: 0
maxOccurs: unbounded
Attributes
QName Type Fixed Default Use Annotation
ANY attribute from ANY namespace OTHER than 'http://iptc.org/std/nar/2006-10-01/'
creator QCodeType optional
If the attribute is empty, specifies which entity (person, organisation or system) will edit the property - expressed by a QCode. If the attribute is non-empty, specifies which entity (person, organisation or system) has edited the property.
creatoruri IRIType optional
If the attribute is empty, specifies which entity (person, organisation or system) will edit the property - expressed by a URI. If the attribute is non-empty, specifies which entity (person, organisation or system) has edited the property.
custom xs:boolean optional
If set to true the corresponding property was added to the G2 Item for a specific customer or group of customers only. The default value of this property is false which applies when this attribute is not used with the property.
dir restriction of xs:NMTOKEN optional
The directionality of textual content (enumeration: ltr, rtl)
how QCodeType optional
Indicates by which means the value was extracted from the content - expressed by a QCode
howuri IRIType optional
Indicates by which means the value was extracted from the content - expressed by a URI
id xs:ID optional
The local identifier of the property.
modified DateOptTimeType optional
The date (and, optionally, the time) when the property was last modified. The initial value is the date (and, optionally, the time) of creation of the property.
part QCodeType optional
Specifies which part of a full name this property provides - expressed by a QCode
parturi IRIType optional
Specifies which part of a full name this property provides - expressed by a URI
pubconstraint QCodeListType optional
One or many constraints that apply to publishing the value of the property - expressed by a QCode. Each constraint applies to all descendant elements.
pubconstrainturi IRIListType optional
One or many constraints that apply to publishing the value of the property - expressed by a URI. Each constraint applies to all descendant elements.
role QCodeListType optional
A refinement of the semantics of the name - expressed by a QCode
roleuri IRIListType optional
A refinement of the semantics of the name - expressed by a URI
validfrom DateOptTimeType optional
The date (and, optionally, the time) before which a relationship is not valid.
validto DateOptTimeType optional
The date (and, optionally, the time) after which a relationship is not valid.
why QCodeType optional
Why the metadata has been included - expressed by a QCode
whyuri IRIType optional
Why the metadata has been included - expressed by a URI
xml:lang union of(xs:language, restriction of xs:string) optional
Attempting to install the relevant ISO 2- and 3-letter
         codes as the enumerated possible values is probably never
         going to be a realistic possibility.  See
         RFC 3066 at http://www.ietf.org/rfc/rfc3066.txt and the IANA registry
         at http://www.iana.org/assignments/lang-tag-apps.htm for
         further information.

         The union allows for the 'un-declaration' of xml:lang with
         the empty string.
Source
<xs:element name="feature-name" type="ConceptNameType" minOccurs="0" maxOccurs="unbounded">
  <xs:annotation>
    <xs:documentation>A displayable name for the resource identified by the fixture-key.</xs:documentation>
  </xs:annotation>
</xs:element>
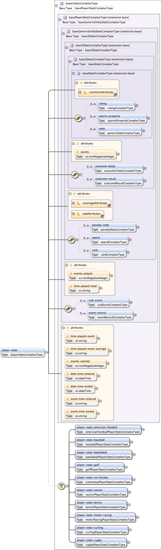
Element sports-content / sports-event
Namespace http://iptc.org/std/nar/2006-10-01/
Diagram
Diagram sportsml_xsd.tmp#commonAttributes sportsml_xsd.tmp#sportsEventComplexType_event-metadata sportsml_xsd.tmp#sportsEventComplexType_event-stats sportsml_xsd.tmp#sportsEventComplexType_team sportsml_xsd.tmp#sportsEventComplexType_player sportsml_xsd.tmp#sportsEventComplexType_wagering-stats sportsml_xsd.tmp#sportsEventComplexType_officials sportsml_xsd.tmp#sportsEventComplexType_actions sportsml_xsd.tmp#sportsEventComplexType_highlight sportsml_xsd.tmp#sportsEventComplexType_award sportsml_xsd.tmp#sportsEventComplexType_sports-event sportsml_xsd.tmp#sportsEventComplexType
Type sportsEventComplexType
Properties
content: complex
Model event-metadata{0,1} , event-stats{0,1} , (team* | player*) , wagering-stats* , officials{0,1} , actions{0,1} , highlight* , award* , sports-event*
Children actions, award, event-metadata, event-stats, highlight, officials, player, sports-event, team, wagering-stats
Instance
<sports-event class="" id="" style="" xmlns="http://iptc.org/std/nar/2006-10-01/">
  <event-metadata alignment-scope="" class="" competition="" distance="" distance-maximum="" distance-minimum="" duration="" duration-scope="" end-date-time="" end-weekday="" event-number="" event-of-day="" event-outcome-type="" event-recurring-key="" events-day-total="" event-span="" event-status="" event-status-note="" event-status-reason="" event-style="" event-type="" heat-number="" id="" key="" location-key="" measurement-units="" minutes-elapsed="" opponent-type="" opponent-value="" period-end-date-time="" period-minute-elapsed="" period-start-date-time="" period-time-elapsed="" period-time-remaining="" period-type="" period-value="" position="" record-making-scope="" scope-value="" scoping-label="" season-key="" season-type="" series-index="" situation="" start-date-time="" start-weekday="" stats-coverage="" style="" surface-type="" team="" team-coverage="" temporal-unit-type="" temporal-unit-value="" time-certainty="" unit-type="" unit-value="" venue-type="" weather-type="">{0,1}</event-metadata>
  <event-stats alignment-scope="" class="" competition="" distance="" distance-maximum="" distance-minimum="" duration-scope="" end-date-time="" event-span="" id="" location-key="" measurement-units="" opponent-type="" opponent-value="" period-end-date-time="" period-start-date-time="" period-type="" period-value="" position="" record-making-scope="" scope-value="" scoping-label="" situation="" start-date-time="" stats-coverage="" style="" surface-type="" team="" team-coverage="" temporal-unit-type="" temporal-unit-value="" unit-type="" unit-value="" venue-type="" weather-type="">{0,1}</event-stats>
  <team class="" id="" style="">{0,unbounded}</team>
  <player class="" id="" style="">{0,unbounded}</player>
  <wagering-stats class="" comment="" id="" style="">{0,unbounded}</wagering-stats>
  <officials class="" id="" style="">{0,1}</officials>
  <actions class="" id="" style="">{0,1}</actions>
  <highlight class="" id="" style="">{0,unbounded}</highlight>
  <award award-type="" class="" currency="" id="" place="" player-or-team-idref="" style="" total="" value="">{0,unbounded}</award>
  <sports-event class="" id="" style="">{0,unbounded}</sports-event>
</sports-event>
Attributes
QName Type Fixed Default Use Annotation
class xs:string optional
An open placeholder for categorization.
id xs:ID optional
An XML-specific identifier for the element.
style xs:string optional
An open placeholder for reference by an external stylesheet.
Source
<xs:element name="sports-event" type="sportsEventComplexType"/>
Element sportsEventComplexType / event-metadata
Namespace http://iptc.org/std/nar/2006-10-01/
Diagram
Diagram sportsml_xsd.tmp#commonAttributes sportsml_xsd.tmp#coverageAttributes sportsml_xsd.tmp#baseMetadataComplexType_sports-content-codes sportsml_xsd.tmp#baseMetadataComplexType_sports-property sportsml_xsd.tmp#baseMetadataComplexType sportsml_xsd.tmp#base2MetadataComplexType_key sportsml_xsd.tmp#base2MetadataComplexType_name sportsml_xsd.tmp#base2MetadataComplexType_site sportsml_xsd.tmp#base2MetadataComplexType_award sportsml_xsd.tmp#base2MetadataComplexType sportsml_xsd.tmp#baseEventStateAttributeGroup sportsml_xsd.tmp#baseEventMetadataComplexType_event-recurring-key sportsml_xsd.tmp#baseEventMetadataComplexType_event-style sportsml_xsd.tmp#baseEventMetadataComplexType_event-number sportsml_xsd.tmp#baseEventMetadataComplexType_event-status sportsml_xsd.tmp#baseEventMetadataComplexType_event-type sportsml_xsd.tmp#baseEventMetadataComplexType_event-status-reason sportsml_xsd.tmp#baseEventMetadataComplexType_event-status-note sportsml_xsd.tmp#baseEventMetadataComplexType_event-of-day sportsml_xsd.tmp#baseEventMetadataComplexType_events-day-total sportsml_xsd.tmp#baseEventMetadataComplexType_start-weekday sportsml_xsd.tmp#baseEventMetadataComplexType_end-weekday sportsml_xsd.tmp#baseEventMetadataComplexType_heat-number sportsml_xsd.tmp#baseEventMetadataComplexType_duration sportsml_xsd.tmp#baseEventMetadataComplexType_time-certainty sportsml_xsd.tmp#baseEventMetadataComplexType_season-key sportsml_xsd.tmp#baseEventMetadataComplexType_season-type sportsml_xsd.tmp#baseEventMetadataComplexType_series-index sportsml_xsd.tmp#baseEventMetadataComplexType_event-outcome-type sportsml_xsd.tmp#baseEventMetadataComplexType_event-sponsor sportsml_xsd.tmp#baseEventMetadataComplexType_event-recurring-name sportsml_xsd.tmp#baseEventMetadataComplexType sportsml_xsd.tmp#eventMetadataComplexType_event-metadata-american-football sportsml_xsd.tmp#eventMetadataComplexType_event-metadata-baseball sportsml_xsd.tmp#eventMetadataComplexType_event-metadata-golf sportsml_xsd.tmp#eventMetadataComplexType_event-metadata-ice-hockey sportsml_xsd.tmp#eventMetadataComplexType_event-metadata-soccer sportsml_xsd.tmp#eventMetadataComplexType_event-metadata-tennis sportsml_xsd.tmp#eventMetadataComplexType_event-metadata-motor-racing sportsml_xsd.tmp#eventMetadataComplexType_event-metadata-curling sportsml_xsd.tmp#eventMetadataComplexType_event-metadata-rugby sportsml_xsd.tmp#eventMetadataComplexType
Type eventMetadataComplexType
Type hierarchy
Properties
content: complex
minOccurs: 0
Model sports-content-codes{0,1} , sports-property* , name* , site* , award* , event-sponsor* , event-recurring-name* , (event-metadata-american-football | event-metadata-baseball | event-metadata-golf | event-metadata-ice-hockey | event-metadata-soccer | event-metadata-tennis | event-metadata-motor-racing | event-metadata-curling | event-metadata-rugby)
Children award, event-metadata-american-football, event-metadata-baseball, event-metadata-curling, event-metadata-golf, event-metadata-ice-hockey, event-metadata-motor-racing, event-metadata-rugby, event-metadata-soccer, event-metadata-tennis, event-recurring-name, event-sponsor, name, site, sports-content-codes, sports-property
Instance
<event-metadata alignment-scope="" class="" competition="" distance="" distance-maximum="" distance-minimum="" duration="" duration-scope="" end-date-time="" end-weekday="" event-number="" event-of-day="" event-outcome-type="" event-recurring-key="" events-day-total="" event-span="" event-status="" event-status-note="" event-status-reason="" event-style="" event-type="" heat-number="" id="" key="" location-key="" measurement-units="" minutes-elapsed="" opponent-type="" opponent-value="" period-end-date-time="" period-minute-elapsed="" period-start-date-time="" period-time-elapsed="" period-time-remaining="" period-type="" period-value="" position="" record-making-scope="" scope-value="" scoping-label="" season-key="" season-type="" series-index="" situation="" start-date-time="" start-weekday="" stats-coverage="" style="" surface-type="" team="" team-coverage="" temporal-unit-type="" temporal-unit-value="" time-certainty="" unit-type="" unit-value="" venue-type="" weather-type="" xmlns="http://iptc.org/std/nar/2006-10-01/">
  <sports-content-codes class="" id="" style="">{0,1}</sports-content-codes>
  <sports-property allowed-values="" class="" formal-name="" id="" scheme="" style="" value="" vocabulary="">{0,unbounded}</sports-property>
  <name creator="" creatoruri="" custom="" dir="" how="" howuri="" id="" xml:lang="" modified="" part="" parturi="" pubconstraint="" pubconstrainturi="" role="" roleuri="" validfrom="" validto="" why="" whyuri="">{0,unbounded}</name>
  <site class="" id="" style="">{0,unbounded}</site>
  <award award-type="" class="" currency="" id="" place="" player-or-team-idref="" style="" total="" value="">{0,unbounded}</award>
  <event-sponsor class="" id="" style="" type="">{0,unbounded}</event-sponsor>
  <event-recurring-name creator="" creatoruri="" custom="" dir="" how="" howuri="" id="" xml:lang="" modified="" part="" parturi="" pubconstraint="" pubconstrainturi="" role="" roleuri="" validfrom="" validto="" why="" whyuri="">{0,unbounded}</event-recurring-name>
  <event-metadata-american-football class="" clock-state="" distance-for-1st-down="" down="" field-line="" field-side="" id="" style="" team-in-possession-idref="" week="">{1,1}</event-metadata-american-football>
  <event-metadata-baseball at-bat-number="" balls="" batter-idref="" batter-side="" class="" id="" inning-half="" inning-value="" outs="" pitcher-idref="" runner-on-first="" runner-on-first-idref="" runner-on-second="" runner-on-second-idref="" runner-on-third="" runner-on-third-idref="" runs-this-inning-half="" strikes="" style="">{1,1}</event-metadata-baseball>
  <event-metadata-golf class="" course-par="" course-rating="" course-yardage="" hole="" id="" round="" score="" score-against-par="" slope-rating="" strokes="" style="">{1,1}</event-metadata-golf>
  <event-metadata-ice-hockey class="" id="" power-play-player-advantage="" power-play-team-idref="" power-play-time-remaining="" score-team="" score-team-opposing="" style="">{1,1}</event-metadata-ice-hockey>
  <event-metadata-soccer kick-off-team-idref="" week="">{1,1}</event-metadata-soccer>
  <event-metadata-tennis game="" number-of-sets="" receiver-idref="" receiver-score="" serve-number="" server-idref="" server-score="" set="">{1,1}</event-metadata-tennis>
  <event-metadata-motor-racing flag-state="" lap="" laps-remaining="" time-elapsed="">{1,1}</event-metadata-motor-racing>
  <event-metadata-curling draw="" sheet="">{1,1}</event-metadata-curling>
  <event-metadata-rugby kick-off-team-idref="">{1,1}</event-metadata-rugby>
</event-metadata>
Attributes
QName Type Fixed Default Use Annotation
alignment-scope restriction of xs:string optional
Indicates that the included statistics apply only to events played either at home or away.
class xs:string optional
An open placeholder for categorization.
competition QCodeType optional
The key of the league or competition for which the player or team generated the stats.
distance xs:string optional
Measure of distance for the generated stat.
distance-maximum xs:string optional
Maximum distance for the generated stat.
distance-minimum xs:string optional
Minimum distance for the generated stat.
duration xs:duration optional
The length of time the event took place.
duration-scope QCodeType optional
Indicates what class of events the included statistics apply. Example: those events that went into overtime. SportsML vocab uri: http://cv.iptc.org/newscodes/spdurationscope/
end-date-time TruncatedDateTimeType optional
The ending date, with optional time, of the event for which the stats are relevant.
end-weekday QCodeType optional
Day of the week in which the game ends.
event-number xs:nonNegativeInteger optional
The ranked position this event had among other events.
event-of-day xs:string optional
If the day had multiple events involving these
competitors, which event of the day it was. Example values: 1, 2, 3, etc.
event-outcome-type QCodeType optional
What type of outcome. Includes overtime, random (eg. by coin toss), etc. SportsML vocab uri: http://cv.iptc.org/newscodes/speventoutcometype/
event-recurring-key QCodeType optional
The symbol for an identified sports-event that recurs every season. This same key should be used from season to season.
event-span xs:nonNegativeInteger optional
Qualifier of "most-recent-events" value for temporal-unit attribute. Specify the number of events eg. 10 for last 10 games.
event-status QCodeType optional
The stage of the event, describing whether it has started, is in progress, etc. SportsML vocabulary uri: http://cv.iptc.org/newscodes/speventstatus/
event-status-note xs:string optional
A textual description of the reason or context of the event-status or event-status-reason value.
event-status-reason QCodeType optional
The reason for the event status. Eg. why the cancellation, postponement, etc. SportsML vocabulary uri: http://cv.iptc.org/newscodes/speventstatusreason
event-style QCodeType optional
Indicates whether competitors are trying to defeat each other or just outdo one another. SportsML vocabulary uri: http://cv.iptc.org/newscodes/speventstyle/
event-type QCodeType optional
The type of event, esp. in relation to tournament phase. Recommended SportsML vocabulary uri: http://cv.iptc.org/newscodes/sptournamentphase/
events-day-total xs:string optional
How many events involving these competitors have been planned for that day.
heat-number xs:string optional
The ranked position this heat had among other heats.
id xs:ID optional
An XML-specific identifier for the element.
key QCodeType optional
The symbol or identifying key for the tournament or tournament part.
location-key QCodeType optional
The key of the site,venue or location where the stats were generated.
measurement-units xs:string optional
The type of unit used to measure distance, speed, etc. Could be mph, kph, metres, yards, etc.
minutes-elapsed xs:string optional
Number of minutes that have elapsed since the beginning of the game.
opponent-type QCodeType optional
Whether the opponent was a player, team, etc.
opponent-value QCodeType optional
The key of the player, team, division, conference, league or other unit which provide the opposition relevant to the stat.
period-end-date-time TruncatedDateTimeType optional
The ending date, with optional time, of the period for which the stats are relevant.
period-minute-elapsed xs:string optional
The time elapsed, but only given as whole minutes.
period-start-date-time TruncatedDateTimeType optional
The starting date, with optional time, of the period for which the stats are relevant.
period-time-elapsed xs:string optional
The time elapsed in the current period.
period-time-remaining xs:string optional
The time remaining in the current period.
period-type QCodeType optional
For certain types of periods: overtime, declared (cricket), etc.
period-value xs:string optional
Used for tracking stats and events by period.
position xs:string optional
Indicates that the included statistics apply only to while played at a particular position.
record-making-scope QCodeType optional
Indicates that the included statistics apply only to values that set a record, such as a team-high, or an individual-low.
scope-value QCodeType optional
A generic scope indicator. Use only if none of the other coverage attributes are suitable.
scoping-label xs:string optional
A textual description for the scope.
season-key QCodeType optional
The season this event is in.
season-type QCodeType optional
A subcategory of the season. SportsML vocab uri: http://cv.iptc.org/newscodes/spseasontype/
series-index xs:string optional
The tournament division or series to which an event belongs.
situation QCodeType optional
Final or current score of the team or player.
start-date-time TruncatedDateTimeType optional
The starting date, with optional time, of the event for which the stats are relevant.
start-weekday QCodeType optional
Day of the week in which the game starts.
stats-coverage QCodeType optional
A relative indication of how many statistics are included in the item. SportsML vocab uri: http://cv.iptc.org/newscodes/spstatscoverage/
style xs:string optional
An open placeholder for reference by an external stylesheet.
surface-type QCodeType optional
The type of surface (eg. clay, artificial grass, etc.) upon which the stats were generated.
team QCodeType optional
The key of the team for which the player or team generated the stats.
team-coverage restriction of xs:string optional
Indicates whether the item contains information about one team, or
many teams.
temporal-unit-type QCodeType optional
The unit of performance to which the stats apply eg. single-event, season, career.
temporal-unit-value QCodeType optional
The key of performance unit to which the stats apply.
time-certainty restriction of xs:string optional
For TBA times.
unit-type QCodeType optional
The type, other than team or league/competition, of the competitive unit for which the player or team generated the stats.
unit-value QCodeType optional
The key, other than team or league/competition, of the competitive unit for which the player or team generated the stats.
venue-type QCodeType optional
The type of event (eg. indoor, outdoor, etc.) in which the stats were generated.
weather-type QCodeType optional
A code for the weather situation in which the stats were generated. SportsML weather codes recommended.
Source
<xs:element name="event-metadata" type="eventMetadataComplexType" minOccurs="0"/>
Element base2MetadataComplexType / name
Namespace http://iptc.org/std/nar/2006-10-01/
Diagram
Diagram NewsML-G2_2_22-spec-All-Power_xsd.tmp#g2normalizedString NewsML-G2_2_22-spec-All-Power_xsd.tmp#commonPowerAttributes NewsML-G2_2_22-spec-All-Power_xsd.tmp#i18nAttributes NewsML-G2_2_22-spec-All-Power_xsd.tmp#IntlStringType NewsML-G2_2_22-spec-All-Power_xsd.tmp#ConceptNameType_role NewsML-G2_2_22-spec-All-Power_xsd.tmp#ConceptNameType_roleuri NewsML-G2_2_22-spec-All-Power_xsd.tmp#ConceptNameType_part NewsML-G2_2_22-spec-All-Power_xsd.tmp#ConceptNameType_parturi NewsML-G2_2_22-spec-All-Power_xsd.tmp#timeValidityAttributes NewsML-G2_2_22-spec-All-Power_xsd.tmp#ConceptNameType
Type ConceptNameType
Type hierarchy
Properties
content: complex
minOccurs: 0
maxOccurs: unbounded
Attributes
QName Type Fixed Default Use Annotation
ANY attribute from ANY namespace OTHER than 'http://iptc.org/std/nar/2006-10-01/'
creator QCodeType optional
If the attribute is empty, specifies which entity (person, organisation or system) will edit the property - expressed by a QCode. If the attribute is non-empty, specifies which entity (person, organisation or system) has edited the property.
creatoruri IRIType optional
If the attribute is empty, specifies which entity (person, organisation or system) will edit the property - expressed by a URI. If the attribute is non-empty, specifies which entity (person, organisation or system) has edited the property.
custom xs:boolean optional
If set to true the corresponding property was added to the G2 Item for a specific customer or group of customers only. The default value of this property is false which applies when this attribute is not used with the property.
dir restriction of xs:NMTOKEN optional
The directionality of textual content (enumeration: ltr, rtl)
how QCodeType optional
Indicates by which means the value was extracted from the content - expressed by a QCode
howuri IRIType optional
Indicates by which means the value was extracted from the content - expressed by a URI
id xs:ID optional
The local identifier of the property.
modified DateOptTimeType optional
The date (and, optionally, the time) when the property was last modified. The initial value is the date (and, optionally, the time) of creation of the property.
part QCodeType optional
Specifies which part of a full name this property provides - expressed by a QCode
parturi IRIType optional
Specifies which part of a full name this property provides - expressed by a URI
pubconstraint QCodeListType optional
One or many constraints that apply to publishing the value of the property - expressed by a QCode. Each constraint applies to all descendant elements.
pubconstrainturi IRIListType optional
One or many constraints that apply to publishing the value of the property - expressed by a URI. Each constraint applies to all descendant elements.
role QCodeListType optional
A refinement of the semantics of the name - expressed by a QCode
roleuri IRIListType optional
A refinement of the semantics of the name - expressed by a URI
validfrom DateOptTimeType optional
The date (and, optionally, the time) before which a relationship is not valid.
validto DateOptTimeType optional
The date (and, optionally, the time) after which a relationship is not valid.
why QCodeType optional
Why the metadata has been included - expressed by a QCode
whyuri IRIType optional
Why the metadata has been included - expressed by a URI
xml:lang union of(xs:language, restriction of xs:string) optional
Attempting to install the relevant ISO 2- and 3-letter
         codes as the enumerated possible values is probably never
         going to be a realistic possibility.  See
         RFC 3066 at http://www.ietf.org/rfc/rfc3066.txt and the IANA registry
         at http://www.iana.org/assignments/lang-tag-apps.htm for
         further information.

         The union allows for the 'un-declaration' of xml:lang with
         the empty string.
Source
<xs:element name="name" type="ConceptNameType" minOccurs="0" maxOccurs="unbounded"/>
Element base2MetadataComplexType / site
Namespace http://iptc.org/std/nar/2006-10-01/
Diagram
Diagram sportsml_xsd.tmp#commonAttributes sportsml_xsd.tmp#siteComplexType_site-metadata sportsml_xsd.tmp#siteComplexType_site-stats sportsml_xsd.tmp#siteComplexType
Type siteComplexType
Properties
content: complex
minOccurs: 0
maxOccurs: unbounded
Model site-metadata , site-stats*
Children site-metadata, site-stats
Instance
<site class="" id="" style="" xmlns="http://iptc.org/std/nar/2006-10-01/">
  <site-metadata capacity="" ceasedToExist="" class="" created="" home-page-url="" id="" incline="" key="" length="" length-units="" nationality="" shape="" site-style="" style="" surface="" type="">{1,1}</site-metadata>
  <site-stats alignment="" alignment-scope="" attendance="" attendance-average="" class="" competition="" distance="" distance-maximum="" distance-minimum="" duration-scope="" end-date-time="" event-span="" id="" location-key="" measurement-units="" opponent-type="" opponent-value="" period-end-date-time="" period-start-date-time="" period-type="" period-value="" position="" probability-of-precipitation="" record-making-scope="" scope-value="" scoping-label="" situation="" start-date-time="" stats-coverage="" style="" surface-type="" team="" team-coverage="" temperature="" temperature-units="" temporal-unit-type="" temporal-unit-value="" unit-type="" unit-value="" venue-type="" weather-code="" weather-label="" weather-prediction="" weather-type="" weather-wind="">{0,unbounded}</site-stats>
</site>
Attributes
QName Type Fixed Default Use Annotation
class xs:string optional
An open placeholder for categorization.
id xs:ID optional
An XML-specific identifier for the element.
style xs:string optional
An open placeholder for reference by an external stylesheet.
Source
<xs:element name="site" type="siteComplexType" minOccurs="0" maxOccurs="unbounded"/>
Element siteComplexType / site-metadata
Namespace http://iptc.org/std/nar/2006-10-01/
Diagram
Diagram sportsml_xsd.tmp#commonAttributes sportsml_xsd.tmp#baseEntityMetadataComplexType_key sportsml_xsd.tmp#baseEntityMetadataComplexType_nationality sportsml_xsd.tmp#baseEntityMetadataComplexType_name sportsml_xsd.tmp#baseEntityMetadataComplexType_home-location sportsml_xsd.tmp#baseEntityMetadataComplexType_sports-property sportsml_xsd.tmp#baseEntityMetadataComplexType sportsml_xsd.tmp#siteMetadataComplexType_capacity sportsml_xsd.tmp#siteMetadataComplexType_site-style sportsml_xsd.tmp#siteMetadataComplexType_surface sportsml_xsd.tmp#siteMetadataComplexType_shape sportsml_xsd.tmp#siteMetadataComplexType_incline sportsml_xsd.tmp#siteMetadataComplexType_length sportsml_xsd.tmp#siteMetadataComplexType_length-units sportsml_xsd.tmp#siteMetadataComplexType_type sportsml_xsd.tmp#siteMetadataComplexType_home-page-url sportsml_xsd.tmp#siteMetadataComplexType_created sportsml_xsd.tmp#siteMetadataComplexType_ceasedToExist sportsml_xsd.tmp#siteMetadataComplexType_sports-content-codes sportsml_xsd.tmp#siteMetadataComplexType
Type siteMetadataComplexType
Type hierarchy
Properties
content: complex
Model name* , home-location{0,1} , sports-property* , sports-content-codes{0,1}
Children home-location, name, sports-content-codes, sports-property
Instance
<site-metadata capacity="" ceasedToExist="" class="" created="" home-page-url="" id="" incline="" key="" length="" length-units="" nationality="" shape="" site-style="" style="" surface="" type="" xmlns="http://iptc.org/std/nar/2006-10-01/">
  <name creator="" creatoruri="" custom="" dir="" how="" howuri="" id="" xml:lang="" modified="" part="" parturi="" pubconstraint="" pubconstrainturi="" role="" roleuri="" validfrom="" validto="" why="" whyuri="">{0,unbounded}</name>
  <home-location creator="" creatoruri="" custom="" dir="" how="" howuri="" id="" xml:lang="" literal="" modified="" pubconstraint="" pubconstrainturi="" qcode="" type="" typeuri="" uri="" why="" whyuri="">{0,1}</home-location>
  <sports-property allowed-values="" class="" formal-name="" id="" scheme="" style="" value="" vocabulary="">{0,unbounded}</sports-property>
  <sports-content-codes class="" id="" style="">{0,1}</sports-content-codes>
</site-metadata>
Attributes
QName Type Fixed Default Use Annotation
capacity xs:string optional
How many spectators can fill the site.
ceasedToExist TruncatedDateTimeType optional
Date (and time) when a place ceased to exist.
class xs:string optional
An open placeholder for categorization.
created TruncatedDateTimeType optional
Date (and time) when a place was built, opened or so.
home-page-url xs:anyURI optional
The website for the venue or arena.
id xs:ID optional
An XML-specific identifier for the element.
incline xs:string optional
The pitch or embankment of the field of play. Generally in degrees. Example for motor-racing: 13.
key QCodeType optional
The symbol or identifying key for the entity.
length xs:string optional
The length of the arena or field of play.
length-units xs:string optional
The units used for the length attribute.
nationality xs:string optional
The country of citizinship of the entity.
shape QCodeType optional
A controlled vocabulary for the site's shape. Example for motor-racing: oval.
site-style QCodeType optional
Whether it is an indoor or outdoor site.
style xs:string optional
An open placeholder for reference by an external stylesheet.
surface QCodeType optional
Describes the surface upon which events are played. For example, in tennis, could be hard-court or grass or clay.
type xs:string optional
A controlled vocabulary for the type or class of arena.  Example for motor-racing: super-speedway.
Source
<xs:element name="site-metadata" type="siteMetadataComplexType"/>
Element baseEntityMetadataComplexType / name
Namespace http://iptc.org/std/nar/2006-10-01/
Diagram
Diagram NewsML-G2_2_22-spec-All-Power_xsd.tmp#g2normalizedString NewsML-G2_2_22-spec-All-Power_xsd.tmp#commonPowerAttributes NewsML-G2_2_22-spec-All-Power_xsd.tmp#i18nAttributes NewsML-G2_2_22-spec-All-Power_xsd.tmp#IntlStringType NewsML-G2_2_22-spec-All-Power_xsd.tmp#ConceptNameType_role NewsML-G2_2_22-spec-All-Power_xsd.tmp#ConceptNameType_roleuri NewsML-G2_2_22-spec-All-Power_xsd.tmp#ConceptNameType_part NewsML-G2_2_22-spec-All-Power_xsd.tmp#ConceptNameType_parturi NewsML-G2_2_22-spec-All-Power_xsd.tmp#timeValidityAttributes NewsML-G2_2_22-spec-All-Power_xsd.tmp#ConceptNameType
Type ConceptNameType
Type hierarchy
Properties
content: complex
minOccurs: 0
maxOccurs: unbounded
Attributes
QName Type Fixed Default Use Annotation
ANY attribute from ANY namespace OTHER than 'http://iptc.org/std/nar/2006-10-01/'
creator QCodeType optional
If the attribute is empty, specifies which entity (person, organisation or system) will edit the property - expressed by a QCode. If the attribute is non-empty, specifies which entity (person, organisation or system) has edited the property.
creatoruri IRIType optional
If the attribute is empty, specifies which entity (person, organisation or system) will edit the property - expressed by a URI. If the attribute is non-empty, specifies which entity (person, organisation or system) has edited the property.
custom xs:boolean optional
If set to true the corresponding property was added to the G2 Item for a specific customer or group of customers only. The default value of this property is false which applies when this attribute is not used with the property.
dir restriction of xs:NMTOKEN optional
The directionality of textual content (enumeration: ltr, rtl)
how QCodeType optional
Indicates by which means the value was extracted from the content - expressed by a QCode
howuri IRIType optional
Indicates by which means the value was extracted from the content - expressed by a URI
id xs:ID optional
The local identifier of the property.
modified DateOptTimeType optional
The date (and, optionally, the time) when the property was last modified. The initial value is the date (and, optionally, the time) of creation of the property.
part QCodeType optional
Specifies which part of a full name this property provides - expressed by a QCode
parturi IRIType optional
Specifies which part of a full name this property provides - expressed by a URI
pubconstraint QCodeListType optional
One or many constraints that apply to publishing the value of the property - expressed by a QCode. Each constraint applies to all descendant elements.
pubconstrainturi IRIListType optional
One or many constraints that apply to publishing the value of the property - expressed by a URI. Each constraint applies to all descendant elements.
role QCodeListType optional
A refinement of the semantics of the name - expressed by a QCode
roleuri IRIListType optional
A refinement of the semantics of the name - expressed by a URI
validfrom DateOptTimeType optional
The date (and, optionally, the time) before which a relationship is not valid.
validto DateOptTimeType optional
The date (and, optionally, the time) after which a relationship is not valid.
why QCodeType optional
Why the metadata has been included - expressed by a QCode
whyuri IRIType optional
Why the metadata has been included - expressed by a URI
xml:lang union of(xs:language, restriction of xs:string) optional
Attempting to install the relevant ISO 2- and 3-letter
         codes as the enumerated possible values is probably never
         going to be a realistic possibility.  See
         RFC 3066 at http://www.ietf.org/rfc/rfc3066.txt and the IANA registry
         at http://www.iana.org/assignments/lang-tag-apps.htm for
         further information.

         The union allows for the 'un-declaration' of xml:lang with
         the empty string.
Source
<xs:element name="name" type="ConceptNameType" minOccurs="0" maxOccurs="unbounded"/>
Element baseEntityMetadataComplexType / home-location
Namespace http://iptc.org/std/nar/2006-10-01/
Diagram
Diagram NewsML-G2_2_22-spec-All-Power_xsd.tmp#flexAttributes NewsML-G2_2_22-spec-All-Power_xsd.tmp#commonPowerAttributes NewsML-G2_2_22-spec-All-Power_xsd.tmp#i18nAttributes NewsML-G2_2_22-spec-All-Power_xsd.tmp#name NewsML-G2_2_22-spec-All-Power_xsd.tmp#definition NewsML-G2_2_22-spec-All-Power_xsd.tmp#note NewsML-G2_2_22-spec-All-Power_xsd.tmp#facet NewsML-G2_2_22-spec-All-Power_xsd.tmp#remoteInfo NewsML-G2_2_22-spec-All-Power_xsd.tmp#hierarchyInfo NewsML-G2_2_22-spec-All-Power_xsd.tmp#ConceptDefinitionGroup NewsML-G2_2_22-spec-All-Power_xsd.tmp#sameAs NewsML-G2_2_22-spec-All-Power_xsd.tmp#broader NewsML-G2_2_22-spec-All-Power_xsd.tmp#narrower NewsML-G2_2_22-spec-All-Power_xsd.tmp#related NewsML-G2_2_22-spec-All-Power_xsd.tmp#ConceptRelationshipsGroup NewsML-G2_2_22-spec-All-Power_xsd.tmp#geoAreaDetails NewsML-G2_2_22-spec-All-Power_xsd.tmp#POIDetails NewsML-G2_2_22-spec-All-Power_xsd.tmp#FlexLocationPropType
Type FlexLocationPropType
Properties
content: complex
minOccurs: 0
Model (name | definition | note | facet | remoteInfo | hierarchyInfo) , (sameAs | broader | narrower | related) , (geoAreaDetails | POIDetails) , ANY element from ANY namespace OTHER than 'http://iptc.org/std/nar/2006-10-01/'
Children POIDetails, broader, definition, facet, geoAreaDetails, hierarchyInfo, name, narrower, note, related, remoteInfo, sameAs
Instance
<home-location creator="" creatoruri="" custom="" dir="" how="" howuri="" id="" xml:lang="" literal="" modified="" pubconstraint="" pubconstrainturi="" qcode="" type="" typeuri="" uri="" why="" whyuri="" xmlns="http://iptc.org/std/nar/2006-10-01/">
  <name creator="" creatoruri="" custom="" dir="" how="" howuri="" id="" xml:lang="" modified="" part="" parturi="" pubconstraint="" pubconstrainturi="" role="" roleuri="" validfrom="" validto="" why="" whyuri="">{1,1}</name>
  <definition creator="" creatoruri="" custom="" dir="" how="" howuri="" id="" xml:lang="" media="" modified="" pubconstraint="" pubconstrainturi="" role="" roleuri="" validfrom="" validto="" why="" whyuri="">{1,1}</definition>
  <note creator="" creatoruri="" custom="" dir="" how="" howuri="" id="" xml:lang="" media="" modified="" pubconstraint="" pubconstrainturi="" role="" roleuri="" validfrom="" validto="" why="" whyuri="">{1,1}</note>
  <facet creator="" creatoruri="" custom="" dir="" g2flag="DEPR" how="" howuri="" id="" xml:lang="" literal="" modified="" pubconstraint="" pubconstrainturi="" qcode="" rel="" reluri="" type="" typeuri="" uri="" validfrom="" validto="" why="" whyuri="">{1,1}</facet>
  <remoteInfo contenttype="" contenttypevariant="" creator="" creatoruri="" custom="" dir="" format="" formaturi="" guidref="" how="" howuri="" href="" hreftype="" id="" xml:lang="" modified="" persistidref="" pubconstraint="" pubconstrainturi="" rank="" rel="" reluri="" residref="" size="" title="" validfrom="" validto="" version="" why="" whyuri="">{1,1}</remoteInfo>
  <hierarchyInfo creator="" creatoruri="" custom="" how="" howuri="" id="" modified="" pubconstraint="" pubconstrainturi="" why="" whyuri="">{1,1}</hierarchyInfo>
  <sameAs creator="" creatoruri="" custom="" dir="" how="" howuri="" id="" xml:lang="" literal="" modified="" pubconstraint="" pubconstrainturi="" qcode="" type="" typeuri="" uri="" validfrom="" validto="" why="" whyuri="">{1,1}</sameAs>
  <broader creator="" creatoruri="" custom="" dir="" how="" howuri="" id="" xml:lang="" literal="" modified="" pubconstraint="" pubconstrainturi="" qcode="" rank="" rel="" reluri="" type="" typeuri="" uri="" validfrom="" validto="" why="" whyuri="">{1,1}</broader>
  <narrower creator="" creatoruri="" custom="" dir="" how="" howuri="" id="" xml:lang="" literal="" modified="" pubconstraint="" pubconstrainturi="" qcode="" rank="" rel="" reluri="" type="" typeuri="" uri="" validfrom="" validto="" why="" whyuri="">{1,1}</narrower>
  <related creator="" creatoruri="" custom="" dir="" how="" howuri="" id="" xml:lang="" literal="" modified="" pubconstraint="" pubconstrainturi="" qcode="" rank="" rel="" reluri="" type="" typeuri="" uri="" validfrom="" validto="" value="" valuedatatype="" valueunit="" valueunituri="" why="" whyuri="">{1,1}</related>
  <geoAreaDetails creator="" creatoruri="" custom="" how="" howuri="" id="" modified="" pubconstraint="" pubconstrainturi="" why="" whyuri="">{1,1}</geoAreaDetails>
  <POIDetails creator="" creatoruri="" custom="" how="" howuri="" id="" modified="" pubconstraint="" pubconstrainturi="" why="" whyuri="">{1,1}</POIDetails>
</home-location>
Attributes
QName Type Fixed Default Use Annotation
ANY attribute from ANY namespace OTHER than 'http://iptc.org/std/nar/2006-10-01/'
creator QCodeType optional
If the attribute is empty, specifies which entity (person, organisation or system) will edit the property - expressed by a QCode. If the attribute is non-empty, specifies which entity (person, organisation or system) has edited the property.
creatoruri IRIType optional
If the attribute is empty, specifies which entity (person, organisation or system) will edit the property - expressed by a URI. If the attribute is non-empty, specifies which entity (person, organisation or system) has edited the property.
custom xs:boolean optional
If set to true the corresponding property was added to the G2 Item for a specific customer or group of customers only. The default value of this property is false which applies when this attribute is not used with the property.
dir restriction of xs:NMTOKEN optional
The directionality of textual content (enumeration: ltr, rtl)
how QCodeType optional
Indicates by which means the value was extracted from the content - expressed by a QCode
howuri IRIType optional
Indicates by which means the value was extracted from the content - expressed by a URI
id xs:ID optional
The local identifier of the property.
literal g2normalizedString optional
A free-text value assigned as property value.
modified DateOptTimeType optional
The date (and, optionally, the time) when the property was last modified. The initial value is the date (and, optionally, the time) of creation of the property.
pubconstraint QCodeListType optional
One or many constraints that apply to publishing the value of the property - expressed by a QCode. Each constraint applies to all descendant elements.
pubconstrainturi IRIListType optional
One or many constraints that apply to publishing the value of the property - expressed by a URI. Each constraint applies to all descendant elements.
qcode QCodeType optional
A qualified code which identifies a concept.
type QCodeType optional
The type of the concept assigned as controlled property value - expressed by a QCode
typeuri IRIType optional
The type of the concept assigned as controlled property value - expressed by a URI
uri IRIType optional
A URI which identifies a concept.
why QCodeType optional
Why the metadata has been included - expressed by a QCode
whyuri IRIType optional
Why the metadata has been included - expressed by a URI
xml:lang union of(xs:language, restriction of xs:string) optional
Attempting to install the relevant ISO 2- and 3-letter
         codes as the enumerated possible values is probably never
         going to be a realistic possibility.  See
         RFC 3066 at http://www.ietf.org/rfc/rfc3066.txt and the IANA registry
         at http://www.iana.org/assignments/lang-tag-apps.htm for
         further information.

         The union allows for the 'un-declaration' of xml:lang with
         the empty string.
Source
<xs:element name="home-location" type="FlexLocationPropType" minOccurs="0"/>
Element baseEntityMetadataComplexType / sports-property
Namespace http://iptc.org/std/nar/2006-10-01/
Diagram
Diagram sportsml_xsd.tmp#commonAttributes sportsml_xsd.tmp#sportsPropertyComplexType_formal-name sportsml_xsd.tmp#sportsPropertyComplexType_vocabulary sportsml_xsd.tmp#sportsPropertyComplexType_scheme sportsml_xsd.tmp#sportsPropertyComplexType_value sportsml_xsd.tmp#sportsPropertyComplexType_allowed-values sportsml_xsd.tmp#sportsPropertyComplexType
Type sportsPropertyComplexType
Properties
content: complex
minOccurs: 0
maxOccurs: unbounded
Attributes
QName Type Fixed Default Use Annotation
allowed-values xs:string optional
Points to a controlled vocabulary that delimits the set of allowed values for the property.
class xs:string optional
An open placeholder for categorization.
formal-name xs:string optional
The code or key for the property.
id xs:ID optional
An XML-specific identifier for the element.
scheme xs:string optional
Distinguishes which of possibly multiple naming schemes in the controlled vocabulary is the one that governs this formal-name.
style xs:string optional
An open placeholder for reference by an external stylesheet.
value xs:string optional
The value of the property. For example, if formal-name equals favorite-color, then value might equal blue.
vocabulary xs:string optional
Provides a pointer to a Topic Set which is the controlled vocabulary that can be used to resolve the meaning of the formal-name.
Source
<xs:element name="sports-property" type="sportsPropertyComplexType" minOccurs="0" maxOccurs="unbounded"/>
Element siteMetadataComplexType / sports-content-codes
Namespace http://iptc.org/std/nar/2006-10-01/
Diagram
Diagram sportsml_xsd.tmp#commonAttributes sportsml_xsd.tmp#sportsContentCodesComplexType_sports-content-code sportsml_xsd.tmp#sportsContentCodesComplexType
Type sportsContentCodesComplexType
Properties
content: complex
minOccurs: 0
Model sports-content-code
Children sports-content-code
Instance
<sports-content-codes class="" id="" style="" xmlns="http://iptc.org/std/nar/2006-10-01/">
  <sports-content-code class="" code-key="" code-name="" code-type="" id="" style="">{1,1}</sports-content-code>
</sports-content-codes>
Attributes
QName Type Fixed Default Use Annotation
class xs:string optional
An open placeholder for categorization.
id xs:ID optional
An XML-specific identifier for the element.
style xs:string optional
An open placeholder for reference by an external stylesheet.
Source
<xs:element name="sports-content-codes" type="sportsContentCodesComplexType" minOccurs="0"/>
Element siteComplexType / site-stats
Namespace http://iptc.org/std/nar/2006-10-01/
Diagram
Diagram sportsml_xsd.tmp#commonAttributes sportsml_xsd.tmp#coverageAttributes sportsml_xsd.tmp#siteStatsComnplexType_alignment sportsml_xsd.tmp#siteStatsComnplexType_attendance sportsml_xsd.tmp#siteStatsComnplexType_attendance-average sportsml_xsd.tmp#siteStatsComnplexType_temperature sportsml_xsd.tmp#siteStatsComnplexType_temperature-units sportsml_xsd.tmp#siteStatsComnplexType_weather-code sportsml_xsd.tmp#siteStatsComnplexType_weather-label sportsml_xsd.tmp#siteStatsComnplexType_weather-wind sportsml_xsd.tmp#siteStatsComnplexType_weather-prediction sportsml_xsd.tmp#siteStatsComnplexType_probability-of-precipitation sportsml_xsd.tmp#siteStatsComnplexType
Type siteStatsComnplexType
Properties
content: complex
minOccurs: 0
maxOccurs: unbounded
Attributes
QName Type Fixed Default Use Annotation
alignment restriction of xs:string optional
Statistics about the site, accurate for a particular occasion. home means the site is home for one of the teams or players. neutral that it is neutral to all participants in the event.
alignment-scope restriction of xs:string optional
Indicates that the included statistics apply only to events played either at home or away.
attendance xs:string optional
How many spectators attended during the event.
attendance-average xs:string optional
Average number of spectators that have attended.
class xs:string optional
An open placeholder for categorization.
competition QCodeType optional
The key of the league or competition for which the player or team generated the stats.
distance xs:string optional
Measure of distance for the generated stat.
distance-maximum xs:string optional
Maximum distance for the generated stat.
distance-minimum xs:string optional
Minimum distance for the generated stat.
duration-scope QCodeType optional
Indicates what class of events the included statistics apply. Example: those events that went into overtime. SportsML vocab uri: http://cv.iptc.org/newscodes/spdurationscope/
end-date-time TruncatedDateTimeType optional
The ending date, with optional time, of the event for which the stats are relevant.
event-span xs:nonNegativeInteger optional
Qualifier of "most-recent-events" value for temporal-unit attribute. Specify the number of events eg. 10 for last 10 games.
id xs:ID optional
An XML-specific identifier for the element.
location-key QCodeType optional
The key of the site,venue or location where the stats were generated.
measurement-units xs:string optional
The type of unit used to measure distance, speed, etc. Could be mph, kph, metres, yards, etc.
opponent-type QCodeType optional
Whether the opponent was a player, team, etc.
opponent-value QCodeType optional
The key of the player, team, division, conference, league or other unit which provide the opposition relevant to the stat.
period-end-date-time TruncatedDateTimeType optional
The ending date, with optional time, of the period for which the stats are relevant.
period-start-date-time TruncatedDateTimeType optional
The starting date, with optional time, of the period for which the stats are relevant.
period-type QCodeType optional
For certain types of periods: overtime, declared (cricket), etc.
period-value xs:string optional
Used for tracking stats and events by period.
position xs:string optional
Indicates that the included statistics apply only to while played at a particular position.
probability-of-precipitation xs:string optional
Percentage likelihood of precipitation.
record-making-scope QCodeType optional
Indicates that the included statistics apply only to values that set a record, such as a team-high, or an individual-low.
scope-value QCodeType optional
A generic scope indicator. Use only if none of the other coverage attributes are suitable.
scoping-label xs:string optional
A textual description for the scope.
situation QCodeType optional
Final or current score of the team or player.
start-date-time TruncatedDateTimeType optional
The starting date, with optional time, of the event for which the stats are relevant.
stats-coverage QCodeType optional
A relative indication of how many statistics are included in the item. SportsML vocab uri: http://cv.iptc.org/newscodes/spstatscoverage/
style xs:string optional
An open placeholder for reference by an external stylesheet.
surface-type QCodeType optional
The type of surface (eg. clay, artificial grass, etc.) upon which the stats were generated.
team QCodeType optional
The key of the team for which the player or team generated the stats.
team-coverage restriction of xs:string optional
Indicates whether the item contains information about one team, or
many teams.
temperature xs:string optional
Temperature of the event recorded during the competition.
temperature-units xs:string optional
Units of the temperature value.
temporal-unit-type QCodeType optional
The unit of performance to which the stats apply eg. single-event, season, career.
temporal-unit-value QCodeType optional
The key of performance unit to which the stats apply.
unit-type QCodeType optional
The type, other than team or league/competition, of the competitive unit for which the player or team generated the stats.
unit-value QCodeType optional
The key, other than team or league/competition, of the competitive unit for which the player or team generated the stats.
venue-type QCodeType optional
The type of event (eg. indoor, outdoor, etc.) in which the stats were generated.
weather-code xs:string optional
A controlled-vocabulary description of the weather, such as sunny, partly-cloudy, etc.
weather-label xs:string optional
Additional comment about the weather.
weather-prediction QCodeType optional
Predicted weather conditions for the event.
weather-type QCodeType optional
A code for the weather situation in which the stats were generated. SportsML weather codes recommended.
weather-wind xs:string optional
Wind reading of the event recorded during the competition.
Source
<xs:element name="site-stats" type="siteStatsComnplexType" minOccurs="0" maxOccurs="unbounded"/>
Element base2MetadataComplexType / award
Namespace http://iptc.org/std/nar/2006-10-01/
Diagram
Diagram sportsml_xsd.tmp#commonAttributes sportsml_xsd.tmp#awardComplexType_award-type sportsml_xsd.tmp#awardComplexType_player-or-team-idref sportsml_xsd.tmp#awardComplexType_total sportsml_xsd.tmp#awardComplexType_place sportsml_xsd.tmp#awardComplexType_value sportsml_xsd.tmp#awardComplexType_currency sportsml_xsd.tmp#awardComplexType_name sportsml_xsd.tmp#awardComplexType
Type awardComplexType
Properties
content: complex
minOccurs: 0
maxOccurs: unbounded
Model name*
Children name
Instance
<award award-type="" class="" currency="" id="" place="" player-or-team-idref="" style="" total="" value="" xmlns="http://iptc.org/std/nar/2006-10-01/">
  <name creator="" creatoruri="" custom="" dir="" how="" howuri="" id="" xml:lang="" modified="" part="" parturi="" pubconstraint="" pubconstrainturi="" role="" roleuri="" validfrom="" validto="" why="" whyuri="">{0,unbounded}</name>
</award>
Attributes
QName Type Fixed Default Use Annotation
award-type QCodeType optional
Type of award.
class xs:string optional
An open placeholder for categorization.
currency xs:string optional
The units of currency for the value attribute.
id xs:ID optional
An XML-specific identifier for the element.
place xs:string optional
The place for which this prize is offered. For example, place="1" means the first-place prize.
player-or-team-idref xs:IDREF optional
Reference to the player or team that received the award.
style xs:string optional
An open placeholder for reference by an external stylesheet.
total xs:nonNegativeInteger optional
Total number of these such awards given to the player or team. Can be used to count medals for each country.
value xs:string optional
The amount of money earned by the player who came in this place.
Source
<xs:element name="award" type="awardComplexType" minOccurs="0" maxOccurs="unbounded"/>
Element awardComplexType / name
Namespace http://iptc.org/std/nar/2006-10-01/
Diagram
Diagram NewsML-G2_2_22-spec-All-Power_xsd.tmp#g2normalizedString NewsML-G2_2_22-spec-All-Power_xsd.tmp#commonPowerAttributes NewsML-G2_2_22-spec-All-Power_xsd.tmp#i18nAttributes NewsML-G2_2_22-spec-All-Power_xsd.tmp#IntlStringType NewsML-G2_2_22-spec-All-Power_xsd.tmp#ConceptNameType_role NewsML-G2_2_22-spec-All-Power_xsd.tmp#ConceptNameType_roleuri NewsML-G2_2_22-spec-All-Power_xsd.tmp#ConceptNameType_part NewsML-G2_2_22-spec-All-Power_xsd.tmp#ConceptNameType_parturi NewsML-G2_2_22-spec-All-Power_xsd.tmp#timeValidityAttributes NewsML-G2_2_22-spec-All-Power_xsd.tmp#ConceptNameType
Type ConceptNameType
Type hierarchy
Properties
content: complex
minOccurs: 0
maxOccurs: unbounded
Attributes
QName Type Fixed Default Use Annotation
ANY attribute from ANY namespace OTHER than 'http://iptc.org/std/nar/2006-10-01/'
creator QCodeType optional
If the attribute is empty, specifies which entity (person, organisation or system) will edit the property - expressed by a QCode. If the attribute is non-empty, specifies which entity (person, organisation or system) has edited the property.
creatoruri IRIType optional
If the attribute is empty, specifies which entity (person, organisation or system) will edit the property - expressed by a URI. If the attribute is non-empty, specifies which entity (person, organisation or system) has edited the property.
custom xs:boolean optional
If set to true the corresponding property was added to the G2 Item for a specific customer or group of customers only. The default value of this property is false which applies when this attribute is not used with the property.
dir restriction of xs:NMTOKEN optional
The directionality of textual content (enumeration: ltr, rtl)
how QCodeType optional
Indicates by which means the value was extracted from the content - expressed by a QCode
howuri IRIType optional
Indicates by which means the value was extracted from the content - expressed by a URI
id xs:ID optional
The local identifier of the property.
modified DateOptTimeType optional
The date (and, optionally, the time) when the property was last modified. The initial value is the date (and, optionally, the time) of creation of the property.
part QCodeType optional
Specifies which part of a full name this property provides - expressed by a QCode
parturi IRIType optional
Specifies which part of a full name this property provides - expressed by a URI
pubconstraint QCodeListType optional
One or many constraints that apply to publishing the value of the property - expressed by a QCode. Each constraint applies to all descendant elements.
pubconstrainturi IRIListType optional
One or many constraints that apply to publishing the value of the property - expressed by a URI. Each constraint applies to all descendant elements.
role QCodeListType optional
A refinement of the semantics of the name - expressed by a QCode
roleuri IRIListType optional
A refinement of the semantics of the name - expressed by a URI
validfrom DateOptTimeType optional
The date (and, optionally, the time) before which a relationship is not valid.
validto DateOptTimeType optional
The date (and, optionally, the time) after which a relationship is not valid.
why QCodeType optional
Why the metadata has been included - expressed by a QCode
whyuri IRIType optional
Why the metadata has been included - expressed by a URI
xml:lang union of(xs:language, restriction of xs:string) optional
Attempting to install the relevant ISO 2- and 3-letter
         codes as the enumerated possible values is probably never
         going to be a realistic possibility.  See
         RFC 3066 at http://www.ietf.org/rfc/rfc3066.txt and the IANA registry
         at http://www.iana.org/assignments/lang-tag-apps.htm for
         further information.

         The union allows for the 'un-declaration' of xml:lang with
         the empty string.
Source
<xs:element name="name" type="ConceptNameType" minOccurs="0" maxOccurs="unbounded"/>
Element baseEventMetadataComplexType / event-sponsor
Namespace http://iptc.org/std/nar/2006-10-01/
Diagram
Diagram sportsml_xsd.tmp#commonAttributes sportsml_xsd.tmp#eventSponsorComplexType_type sportsml_xsd.tmp#eventSponsorComplexType_name sportsml_xsd.tmp#eventSponsorComplexType
Type eventSponsorComplexType
Properties
content: complex
minOccurs: 0
maxOccurs: unbounded
Model name*
Children name
Instance
<event-sponsor class="" id="" style="" type="" xmlns="http://iptc.org/std/nar/2006-10-01/">
  <name creator="" creatoruri="" custom="" dir="" how="" howuri="" id="" xml:lang="" modified="" part="" parturi="" pubconstraint="" pubconstrainturi="" role="" roleuri="" validfrom="" validto="" why="" whyuri="">{0,unbounded}</name>
</event-sponsor>
Attributes
QName Type Fixed Default Use Annotation
class xs:string optional
An open placeholder for categorization.
id xs:ID optional
An XML-specific identifier for the element.
style xs:string optional
An open placeholder for reference by an external stylesheet.
type xs:string optional
Could be main, supporting, etc.
Source
<xs:element name="event-sponsor" type="eventSponsorComplexType" minOccurs="0" maxOccurs="unbounded"/>
Element eventSponsorComplexType / name
Namespace http://iptc.org/std/nar/2006-10-01/
Diagram
Diagram NewsML-G2_2_22-spec-All-Power_xsd.tmp#g2normalizedString NewsML-G2_2_22-spec-All-Power_xsd.tmp#commonPowerAttributes NewsML-G2_2_22-spec-All-Power_xsd.tmp#i18nAttributes NewsML-G2_2_22-spec-All-Power_xsd.tmp#IntlStringType NewsML-G2_2_22-spec-All-Power_xsd.tmp#ConceptNameType_role NewsML-G2_2_22-spec-All-Power_xsd.tmp#ConceptNameType_roleuri NewsML-G2_2_22-spec-All-Power_xsd.tmp#ConceptNameType_part NewsML-G2_2_22-spec-All-Power_xsd.tmp#ConceptNameType_parturi NewsML-G2_2_22-spec-All-Power_xsd.tmp#timeValidityAttributes NewsML-G2_2_22-spec-All-Power_xsd.tmp#ConceptNameType
Type ConceptNameType
Type hierarchy
Properties
content: complex
minOccurs: 0
maxOccurs: unbounded
Attributes
QName Type Fixed Default Use Annotation
ANY attribute from ANY namespace OTHER than 'http://iptc.org/std/nar/2006-10-01/'
creator QCodeType optional
If the attribute is empty, specifies which entity (person, organisation or system) will edit the property - expressed by a QCode. If the attribute is non-empty, specifies which entity (person, organisation or system) has edited the property.
creatoruri IRIType optional
If the attribute is empty, specifies which entity (person, organisation or system) will edit the property - expressed by a URI. If the attribute is non-empty, specifies which entity (person, organisation or system) has edited the property.
custom xs:boolean optional
If set to true the corresponding property was added to the G2 Item for a specific customer or group of customers only. The default value of this property is false which applies when this attribute is not used with the property.
dir restriction of xs:NMTOKEN optional
The directionality of textual content (enumeration: ltr, rtl)
how QCodeType optional
Indicates by which means the value was extracted from the content - expressed by a QCode
howuri IRIType optional
Indicates by which means the value was extracted from the content - expressed by a URI
id xs:ID optional
The local identifier of the property.
modified DateOptTimeType optional
The date (and, optionally, the time) when the property was last modified. The initial value is the date (and, optionally, the time) of creation of the property.
part QCodeType optional
Specifies which part of a full name this property provides - expressed by a QCode
parturi IRIType optional
Specifies which part of a full name this property provides - expressed by a URI
pubconstraint QCodeListType optional
One or many constraints that apply to publishing the value of the property - expressed by a QCode. Each constraint applies to all descendant elements.
pubconstrainturi IRIListType optional
One or many constraints that apply to publishing the value of the property - expressed by a URI. Each constraint applies to all descendant elements.
role QCodeListType optional
A refinement of the semantics of the name - expressed by a QCode
roleuri IRIListType optional
A refinement of the semantics of the name - expressed by a URI
validfrom DateOptTimeType optional
The date (and, optionally, the time) before which a relationship is not valid.
validto DateOptTimeType optional
The date (and, optionally, the time) after which a relationship is not valid.
why QCodeType optional
Why the metadata has been included - expressed by a QCode
whyuri IRIType optional
Why the metadata has been included - expressed by a URI
xml:lang union of(xs:language, restriction of xs:string) optional
Attempting to install the relevant ISO 2- and 3-letter
         codes as the enumerated possible values is probably never
         going to be a realistic possibility.  See
         RFC 3066 at http://www.ietf.org/rfc/rfc3066.txt and the IANA registry
         at http://www.iana.org/assignments/lang-tag-apps.htm for
         further information.

         The union allows for the 'un-declaration' of xml:lang with
         the empty string.
Source
<xs:element name="name" type="ConceptNameType" minOccurs="0" maxOccurs="unbounded"/>
Element baseEventMetadataComplexType / event-recurring-name
Namespace http://iptc.org/std/nar/2006-10-01/
Annotations
A displayable name for the event-recurring-key.
Diagram
Diagram NewsML-G2_2_22-spec-All-Power_xsd.tmp#g2normalizedString NewsML-G2_2_22-spec-All-Power_xsd.tmp#commonPowerAttributes NewsML-G2_2_22-spec-All-Power_xsd.tmp#i18nAttributes NewsML-G2_2_22-spec-All-Power_xsd.tmp#IntlStringType NewsML-G2_2_22-spec-All-Power_xsd.tmp#ConceptNameType_role NewsML-G2_2_22-spec-All-Power_xsd.tmp#ConceptNameType_roleuri NewsML-G2_2_22-spec-All-Power_xsd.tmp#ConceptNameType_part NewsML-G2_2_22-spec-All-Power_xsd.tmp#ConceptNameType_parturi NewsML-G2_2_22-spec-All-Power_xsd.tmp#timeValidityAttributes NewsML-G2_2_22-spec-All-Power_xsd.tmp#ConceptNameType
Type ConceptNameType
Type hierarchy
Properties
content: complex
minOccurs: 0
maxOccurs: unbounded
Attributes
QName Type Fixed Default Use Annotation
ANY attribute from ANY namespace OTHER than 'http://iptc.org/std/nar/2006-10-01/'
creator QCodeType optional
If the attribute is empty, specifies which entity (person, organisation or system) will edit the property - expressed by a QCode. If the attribute is non-empty, specifies which entity (person, organisation or system) has edited the property.
creatoruri IRIType optional
If the attribute is empty, specifies which entity (person, organisation or system) will edit the property - expressed by a URI. If the attribute is non-empty, specifies which entity (person, organisation or system) has edited the property.
custom xs:boolean optional
If set to true the corresponding property was added to the G2 Item for a specific customer or group of customers only. The default value of this property is false which applies when this attribute is not used with the property.
dir restriction of xs:NMTOKEN optional
The directionality of textual content (enumeration: ltr, rtl)
how QCodeType optional
Indicates by which means the value was extracted from the content - expressed by a QCode
howuri IRIType optional
Indicates by which means the value was extracted from the content - expressed by a URI
id xs:ID optional
The local identifier of the property.
modified DateOptTimeType optional
The date (and, optionally, the time) when the property was last modified. The initial value is the date (and, optionally, the time) of creation of the property.
part QCodeType optional
Specifies which part of a full name this property provides - expressed by a QCode
parturi IRIType optional
Specifies which part of a full name this property provides - expressed by a URI
pubconstraint QCodeListType optional
One or many constraints that apply to publishing the value of the property - expressed by a QCode. Each constraint applies to all descendant elements.
pubconstrainturi IRIListType optional
One or many constraints that apply to publishing the value of the property - expressed by a URI. Each constraint applies to all descendant elements.
role QCodeListType optional
A refinement of the semantics of the name - expressed by a QCode
roleuri IRIListType optional
A refinement of the semantics of the name - expressed by a URI
validfrom DateOptTimeType optional
The date (and, optionally, the time) before which a relationship is not valid.
validto DateOptTimeType optional
The date (and, optionally, the time) after which a relationship is not valid.
why QCodeType optional
Why the metadata has been included - expressed by a QCode
whyuri IRIType optional
Why the metadata has been included - expressed by a URI
xml:lang union of(xs:language, restriction of xs:string) optional
Attempting to install the relevant ISO 2- and 3-letter
         codes as the enumerated possible values is probably never
         going to be a realistic possibility.  See
         RFC 3066 at http://www.ietf.org/rfc/rfc3066.txt and the IANA registry
         at http://www.iana.org/assignments/lang-tag-apps.htm for
         further information.

         The union allows for the 'un-declaration' of xml:lang with
         the empty string.
Source
<xs:element name="event-recurring-name" type="ConceptNameType" minOccurs="0" maxOccurs="unbounded">
  <xs:annotation>
    <xs:documentation>A displayable name for the event-recurring-key.</xs:documentation>
  </xs:annotation>
</xs:element>
Element eventMetadataComplexType / event-metadata-american-football
Namespace http://iptc.org/std/nar/2006-10-01/
Diagram
Diagram sportsml_xsd.tmp#commonAttributes sportsml-specific-american-football_xsd.tmp#eventStateAmericanFootball sportsml-specific-american-football_xsd.tmp#americanFootballEventMetadataComplexType_week sportsml-specific-american-football_xsd.tmp#americanFootballEventMetadataComplexType
Type americanFootballEventMetadataComplexType
Properties
content: complex
Attributes
QName Type Fixed Default Use Annotation
class xs:string optional
An open placeholder for categorization.
clock-state restriction of xs:string optional
Whether the clock is running or stopped.
distance-for-1st-down xs:string optional
The distance between the current line of scrimmage and the line to gain, 10 yards downfield from the start of possession. In yards. The word goal is used when the distance to the goal line is less than 10 yards. The word kick is used for kick-scoring attempt.
down restriction of xs:string optional
The current down. Valid values are 1,2,3,4,5.
field-line xs:string optional
The line of scrimmage. The yard line where the ball is placed at the start of play.
field-side restriction of xs:string optional
Which side of the field the event is taking place.  Either "home" or "away".
id xs:ID optional
An XML-specific identifier for the element.
style xs:string optional
An open placeholder for reference by an external stylesheet.
team-in-possession-idref xs:IDREF optional
The ID of the team with the football.
week xs:string optional
The week during the season in which this game is played. Usually an integer.
Source
<xs:element name="event-metadata-american-football" type="americanFootballEventMetadataComplexType"/>
Element eventMetadataComplexType / event-metadata-baseball
Namespace http://iptc.org/std/nar/2006-10-01/
Diagram
Diagram sportsml_xsd.tmp#commonAttributes sportsml-specific-baseball_xsd.tmp#eventStateBaseball sportsml-specific-baseball_xsd.tmp#baseballEventMetadataComplexType
Type baseballEventMetadataComplexType
Properties
content: complex
Attributes
QName Type Fixed Default Use Annotation
at-bat-number xs:string optional
Incremented throughout game on a per-team basis. A perfect game would have at-bat-number go from 1 to 27 for the team that didn't get any hits.
balls xs:string optional
Either 1, 2, 3, or 4.
batter-idref xs:IDREF optional
A pointer to the player element for the batter at the plate.
batter-side bodySideList optional
Which side of the plate the batter was on when taking the pitch.
class xs:string optional
An open placeholder for categorization.
id xs:ID optional
An XML-specific identifier for the element.
inning-half restriction of xs:string optional
Either top or bottom.
inning-value xs:string optional
An integer. 1 through 9 for the main innings. 10, 11, 12, etc. for extra innings.
outs xs:string optional
Either 1, 2, or 3.
pitcher-idref xs:IDREF optional
A pointer to the player element for the pitcher standing on the mound.
runner-on-first xs:string optional
Whether or not a player is standing on first base. Either true or false.
runner-on-first-idref xs:IDREF optional
A pointer to the player on first base.
runner-on-second xs:string optional
Whether or not a player is standing on second base. Either true or false.
runner-on-second-idref xs:IDREF optional
A pointer to the player on second base.
runner-on-third xs:string optional
Whether or not a player is standing on third base. Either true or false.
runner-on-third-idref xs:IDREF optional
A pointer to the player on third base.
runs-this-inning-half xs:string optional
An integer.
strikes xs:string optional
Either 1, 2, or 3.
style xs:string optional
An open placeholder for reference by an external stylesheet.
Source
<xs:element name="event-metadata-baseball" type="baseballEventMetadataComplexType"/>
Element eventMetadataComplexType / event-metadata-golf
Namespace http://iptc.org/std/nar/2006-10-01/
Diagram
Diagram sportsml_xsd.tmp#commonAttributes sportsml-specific-golf_xsd.tmp#eventStateGolf sportsml-specific-golf_xsd.tmp#golfEventMetadataComplexType_course-yardage sportsml-specific-golf_xsd.tmp#golfEventMetadataComplexType_course-par sportsml-specific-golf_xsd.tmp#golfEventMetadataComplexType_course-rating sportsml-specific-golf_xsd.tmp#golfEventMetadataComplexType_slope-rating sportsml-specific-golf_xsd.tmp#golfEventMetadataComplexType
Type golfEventMetadataComplexType
Properties
content: complex
Attributes
QName Type Fixed Default Use Annotation
class xs:string optional
An open placeholder for categorization.
course-par xs:string optional
What the par value is for the entire 18 holes of the course.
course-rating xs:string optional
A Course Rating is a mark of the USGA representing a number which describes the difficulty of a golf course from a particular set of tees for a scratch (zero handicap) player. Course Ratings are established by an evaluation of the course by members of a committee, usually from your regional golf association. Course Ratings are numbers like 68.5, 71.2, etc. In some golf jurisdictions, course ratings might be called something else, and may be expressed to a tenth or as whole numbers.
course-yardage xs:string optional
How long the total course is, in yards.
hole xs:string optional
Generally an integer, 1 through 18. Could be 19, for a playoff hole. But playoff holes are not numberd like that. They are both recorded as what ordinal number of playoff they are and on that numbered hole on the course thay are played on.
id xs:ID optional
An XML-specific identifier for the element.
round xs:string optional
The round in the tournament.
score xs:string optional
Total score this round. The score can be the same as strokes but it can also be some other type of scoring system used in golf.
score-against-par xs:string optional
The score compared to par on the hole. So a score equal par would put a 0 here and a score under par a negative value.
slope-rating xs:string optional
A Slope Rating is a mark of the USGA representing an integer number which describes the difficulty of a golf course from a particular set of tees for a bogey (average) golfer. Slope Ratings vary from 55 (very easy) to 155 (very difficult). The Slope Rating of a course which has not officially been rated is 113, the Slope Rating of a course of "average" difficulty.
strokes xs:string optional
Total number of strokes in this round.
style xs:string optional
An open placeholder for reference by an external stylesheet.
Source
<xs:element name="event-metadata-golf" type="golfEventMetadataComplexType"/>
Element eventMetadataComplexType / event-metadata-ice-hockey
Namespace http://iptc.org/std/nar/2006-10-01/
Diagram
Diagram sportsml_xsd.tmp#commonAttributes sportsml-specific-ice-hockey_xsd.tmp#eventStateIceHockey sportsml-specific-ice-hockey_xsd.tmp#iceHockeyEventMetadataComplexType
Type iceHockeyEventMetadataComplexType
Properties
content: complex
Attributes
QName Type Fixed Default Use Annotation
class xs:string optional
An open placeholder for categorization.
id xs:ID optional
An XML-specific identifier for the element.
power-play-player-advantage xs:string optional
The number of extra players on ice for the team on power play.
power-play-team-idref xs:string optional
The key of the team on power-play.
power-play-time-remaining xs:string optional
The time remaining in the power-play.
score-team xs:string optional
After an action has taken place, the score of the team that team-idref points to.
score-team-opposing xs:string optional
After an action has taken place, the score of the team opposing that listed in team-idref.
style xs:string optional
An open placeholder for reference by an external stylesheet.
Source
<xs:element name="event-metadata-ice-hockey" type="iceHockeyEventMetadataComplexType"/>
Element eventMetadataComplexType / event-metadata-soccer
Namespace http://iptc.org/std/nar/2006-10-01/
Diagram
Diagram sportsml-specific-soccer_xsd.tmp#soccerEventMetadataComplexType_kick-off-team-idref sportsml-specific-soccer_xsd.tmp#soccerEventMetadataComplexType_week sportsml-specific-soccer_xsd.tmp#soccerEventMetadataComplexType_time-adjustment sportsml-specific-soccer_xsd.tmp#soccerEventMetadataComplexType
Type soccerEventMetadataComplexType
Properties
content: complex
Model time-adjustment*
Children time-adjustment
Instance
<event-metadata-soccer kick-off-team-idref="" week="" xmlns="http://iptc.org/std/nar/2006-10-01/">
  <time-adjustment class="" id="" period-extra-time-added="" period-extra-time-elapsed="" style="">{0,unbounded}</time-adjustment>
</event-metadata-soccer>
Attributes
QName Type Fixed Default Use Annotation
kick-off-team-idref xs:IDREF optional
Pointer to the team doing the kick-off for the period	covered.
week xs:string optional
The week during the season in which this game is	played.
Source
<xs:element name="event-metadata-soccer" type="soccerEventMetadataComplexType"/>
Element eventMetadataComplexType / event-metadata-tennis
Namespace http://iptc.org/std/nar/2006-10-01/
Diagram
Diagram sportsml-specific-tennis_xsd.tmp#eventStateTennis sportsml-specific-tennis_xsd.tmp#tennisEventMetadataComplexType_number-of-sets sportsml-specific-tennis_xsd.tmp#tennisEventMetadataComplexType
Type tennisEventMetadataComplexType
Properties
content: complex
Attributes
QName Type Fixed Default Use Annotation
game xs:string optional
Wich game in the current set this item covers. Generally 1 through 7.
number-of-sets xs:string optional
How many sets the match is played for. Normally 3 or 5.
receiver-idref xs:IDREF optional
A pointer to the player-id or team-id who received the served ball on this point.
receiver-score gameResult.Tennis optional
The score of the player or team presently receiving, either love, 15, 30, 40, game.
serve-number restriction of xs:string optional
Identifying either the first or second serve.
server-idref xs:IDREF optional
A pointer to the player-id or team-id who served the ball on this point.
server-score gameResult.Tennis optional
The score of the player or team presently serving, either love, 15, 30, 40, game.
set xs:string optional
Which set in the game this item covers. Normally 1,2,3,4 or 5.
Source
<xs:element name="event-metadata-tennis" type="tennisEventMetadataComplexType"/>
Element eventMetadataComplexType / event-metadata-motor-racing
Namespace http://iptc.org/std/nar/2006-10-01/
Diagram
Diagram sportsml-specific-motor-racing_xsd.tmp#eventStateMotorRacing sportsml-specific-motor-racing_xsd.tmp#motorRacingEventMetadataComplexType
Type motorRacingEventMetadataComplexType
Properties
content: complex
Attributes
QName Type Fixed Default Use Annotation
flag-state QCodeType optional
The current flag issued within the race.
lap xs:string optional
An integer. 1,2,3,4 for the current lap that (generally) the leader of the race is amidst.
laps-remaining xs:string optional
The number of laps (generally for the leader) that are remaining in the race.
time-elapsed xs:string optional
The time elapsed in the race.
Source
<xs:element name="event-metadata-motor-racing" type="motorRacingEventMetadataComplexType"/>
Element eventMetadataComplexType / event-metadata-curling
Namespace http://iptc.org/std/nar/2006-10-01/
Diagram
Diagram sportsml-specific-curling_xsd.tmp#curlingEventMetadataComplexType_sheet sportsml-specific-curling_xsd.tmp#curlingEventMetadataComplexType_draw sportsml-specific-curling_xsd.tmp#curlingEventMetadataComplexType
Type curlingEventMetadataComplexType
Properties
content: complex
Attributes
QName Type Fixed Default Use Annotation
draw xs:string optional
In curling a game is also called a draw. This is not to be confused with the shot type draw. This attributes can be used to record any curling-specific identification this game/draw has.
sheet xs:string optional
The playing field (ice) for one curling game is called the sheet. In various tournaments the sheets could be identified with numbers, letters or a combination.
Source
<xs:element name="event-metadata-curling" type="curlingEventMetadataComplexType"/>
Element eventMetadataComplexType / event-metadata-rugby
Namespace http://iptc.org/std/nar/2006-10-01/
Diagram
Diagram sportsml-specific-rugby_xsd.tmp#rugbyEventMetadataComplexType_kick-off-team-idref sportsml-specific-rugby_xsd.tmp#rugbyEventMetadataComplexType_time-adjustment sportsml-specific-rugby_xsd.tmp#rugbyEventMetadataComplexType
Type rugbyEventMetadataComplexType
Properties
content: complex
Model time-adjustment*
Children time-adjustment
Instance
<event-metadata-rugby kick-off-team-idref="" xmlns="http://iptc.org/std/nar/2006-10-01/">
  <time-adjustment class="" id="" period-extra-time-added="" period-extra-time-elapsed="" style="">{0,unbounded}</time-adjustment>
</event-metadata-rugby>
Attributes
QName Type Fixed Default Use Annotation
kick-off-team-idref xs:IDREF optional
Pointer to the team doing the kick-off for the period covered.
Source
<xs:element name="event-metadata-rugby" type="rugbyEventMetadataComplexType"/>
Element sportsEventComplexType / event-stats
Namespace http://iptc.org/std/nar/2006-10-01/
Diagram
Diagram sportsml_xsd.tmp#commonAttributes sportsml_xsd.tmp#coverageAttributes sportsml_xsd.tmp#eventStatsComplexType_sports-property sportsml_xsd.tmp#eventStatsComplexType_event-stats-motor-racing sportsml_xsd.tmp#eventStatsComplexType
Type eventStatsComplexType
Properties
content: complex
minOccurs: 0
Model sports-property* , (event-stats-motor-racing)
Children event-stats-motor-racing, sports-property
Instance
<event-stats alignment-scope="" class="" competition="" distance="" distance-maximum="" distance-minimum="" duration-scope="" end-date-time="" event-span="" id="" location-key="" measurement-units="" opponent-type="" opponent-value="" period-end-date-time="" period-start-date-time="" period-type="" period-value="" position="" record-making-scope="" scope-value="" scoping-label="" situation="" start-date-time="" stats-coverage="" style="" surface-type="" team="" team-coverage="" temporal-unit-type="" temporal-unit-value="" unit-type="" unit-value="" venue-type="" weather-type="" xmlns="http://iptc.org/std/nar/2006-10-01/">
  <sports-property allowed-values="" class="" formal-name="" id="" scheme="" style="" value="" vocabulary="">{0,unbounded}</sports-property>
  <event-stats-motor-racing alignment-scope="" caution-flags="" caution-flags-laps="" class="" competition="" distance="" distance-lap="" distance-maximum="" distance-minimum="" distance-total="" distance-units="" duration-scope="" end-date-time="" event-span="" id="" laps-total="" lead-changes="" lead-changes-drivers="" location-key="" margin-of-victory="" measurement-units="" opponent-type="" opponent-value="" period-end-date-time="" period-start-date-time="" period-type="" period-value="" position="" record-making-scope="" scope-value="" scoping-label="" situation="" speed-average-race="" speed-units="" start-date-time="" stats-coverage="" style="" surface-type="" team="" team-coverage="" temporal-unit-type="" temporal-unit-value="" unit-type="" unit-value="" venue-type="" weather-type="">{1,1}</event-stats-motor-racing>
</event-stats>
Attributes
QName Type Fixed Default Use Annotation
alignment-scope restriction of xs:string optional
Indicates that the included statistics apply only to events played either at home or away.
class xs:string optional
An open placeholder for categorization.
competition QCodeType optional
The key of the league or competition for which the player or team generated the stats.
distance xs:string optional
Measure of distance for the generated stat.
distance-maximum xs:string optional
Maximum distance for the generated stat.
distance-minimum xs:string optional
Minimum distance for the generated stat.
duration-scope QCodeType optional
Indicates what class of events the included statistics apply. Example: those events that went into overtime. SportsML vocab uri: http://cv.iptc.org/newscodes/spdurationscope/
end-date-time TruncatedDateTimeType optional
The ending date, with optional time, of the event for which the stats are relevant.
event-span xs:nonNegativeInteger optional
Qualifier of "most-recent-events" value for temporal-unit attribute. Specify the number of events eg. 10 for last 10 games.
id xs:ID optional
An XML-specific identifier for the element.
location-key QCodeType optional
The key of the site,venue or location where the stats were generated.
measurement-units xs:string optional
The type of unit used to measure distance, speed, etc. Could be mph, kph, metres, yards, etc.
opponent-type QCodeType optional
Whether the opponent was a player, team, etc.
opponent-value QCodeType optional
The key of the player, team, division, conference, league or other unit which provide the opposition relevant to the stat.
period-end-date-time TruncatedDateTimeType optional
The ending date, with optional time, of the period for which the stats are relevant.
period-start-date-time TruncatedDateTimeType optional
The starting date, with optional time, of the period for which the stats are relevant.
period-type QCodeType optional
For certain types of periods: overtime, declared (cricket), etc.
period-value xs:string optional
Used for tracking stats and events by period.
position xs:string optional
Indicates that the included statistics apply only to while played at a particular position.
record-making-scope QCodeType optional
Indicates that the included statistics apply only to values that set a record, such as a team-high, or an individual-low.
scope-value QCodeType optional
A generic scope indicator. Use only if none of the other coverage attributes are suitable.
scoping-label xs:string optional
A textual description for the scope.
situation QCodeType optional
Final or current score of the team or player.
start-date-time TruncatedDateTimeType optional
The starting date, with optional time, of the event for which the stats are relevant.
stats-coverage QCodeType optional
A relative indication of how many statistics are included in the item. SportsML vocab uri: http://cv.iptc.org/newscodes/spstatscoverage/
style xs:string optional
An open placeholder for reference by an external stylesheet.
surface-type QCodeType optional
The type of surface (eg. clay, artificial grass, etc.) upon which the stats were generated.
team QCodeType optional
The key of the team for which the player or team generated the stats.
team-coverage restriction of xs:string optional
Indicates whether the item contains information about one team, or
many teams.
temporal-unit-type QCodeType optional
The unit of performance to which the stats apply eg. single-event, season, career.
temporal-unit-value QCodeType optional
The key of performance unit to which the stats apply.
unit-type QCodeType optional
The type, other than team or league/competition, of the competitive unit for which the player or team generated the stats.
unit-value QCodeType optional
The key, other than team or league/competition, of the competitive unit for which the player or team generated the stats.
venue-type QCodeType optional
The type of event (eg. indoor, outdoor, etc.) in which the stats were generated.
weather-type QCodeType optional
A code for the weather situation in which the stats were generated. SportsML weather codes recommended.
Source
<xs:element name="event-stats" type="eventStatsComplexType" minOccurs="0"/>
Element eventStatsComplexType / sports-property
Namespace http://iptc.org/std/nar/2006-10-01/
Diagram
Diagram sportsml_xsd.tmp#commonAttributes sportsml_xsd.tmp#sportsPropertyComplexType_formal-name sportsml_xsd.tmp#sportsPropertyComplexType_vocabulary sportsml_xsd.tmp#sportsPropertyComplexType_scheme sportsml_xsd.tmp#sportsPropertyComplexType_value sportsml_xsd.tmp#sportsPropertyComplexType_allowed-values sportsml_xsd.tmp#sportsPropertyComplexType
Type sportsPropertyComplexType
Properties
content: complex
minOccurs: 0
maxOccurs: unbounded
Attributes
QName Type Fixed Default Use Annotation
allowed-values xs:string optional
Points to a controlled vocabulary that delimits the set of allowed values for the property.
class xs:string optional
An open placeholder for categorization.
formal-name xs:string optional
The code or key for the property.
id xs:ID optional
An XML-specific identifier for the element.
scheme xs:string optional
Distinguishes which of possibly multiple naming schemes in the controlled vocabulary is the one that governs this formal-name.
style xs:string optional
An open placeholder for reference by an external stylesheet.
value xs:string optional
The value of the property. For example, if formal-name equals favorite-color, then value might equal blue.
vocabulary xs:string optional
Provides a pointer to a Topic Set which is the controlled vocabulary that can be used to resolve the meaning of the formal-name.
Source
<xs:element name="sports-property" type="sportsPropertyComplexType" minOccurs="0" maxOccurs="unbounded"/>
Element eventStatsComplexType / event-stats-motor-racing
Namespace http://iptc.org/std/nar/2006-10-01/
Diagram
Diagram sportsml_xsd.tmp#commonAttributes sportsml_xsd.tmp#coverageAttributes sportsml-specific-motor-racing_xsd.tmp#motorRacingEventStatsComplexType_speed-average-race sportsml-specific-motor-racing_xsd.tmp#motorRacingEventStatsComplexType_speed-units sportsml-specific-motor-racing_xsd.tmp#motorRacingEventStatsComplexType_lead-changes sportsml-specific-motor-racing_xsd.tmp#motorRacingEventStatsComplexType_lead-changes-drivers sportsml-specific-motor-racing_xsd.tmp#motorRacingEventStatsComplexType_margin-of-victory sportsml-specific-motor-racing_xsd.tmp#motorRacingEventStatsComplexType_caution-flags sportsml-specific-motor-racing_xsd.tmp#motorRacingEventStatsComplexType_caution-flags-laps sportsml-specific-motor-racing_xsd.tmp#motorRacingEventStatsComplexType_laps-total sportsml-specific-motor-racing_xsd.tmp#motorRacingEventStatsComplexType_distance-lap sportsml-specific-motor-racing_xsd.tmp#motorRacingEventStatsComplexType_distance-total sportsml-specific-motor-racing_xsd.tmp#motorRacingEventStatsComplexType_distance-units sportsml-specific-motor-racing_xsd.tmp#motorRacingEventStatsComplexType
Type motorRacingEventStatsComplexType
Properties
content: complex
Attributes
QName Type Fixed Default Use Annotation
alignment-scope restriction of xs:string optional
Indicates that the included statistics apply only to events played either at home or away.
caution-flags xs:string optional
Total number of flags for race.
caution-flags-laps xs:string optional
Total number of laps there were caution flags.
class xs:string optional
An open placeholder for categorization.
competition QCodeType optional
The key of the league or competition for which the player or team generated the stats.
distance xs:string optional
Measure of distance for the generated stat.
distance-lap xs:string optional
Length of one lap.
distance-maximum xs:string optional
Maximum distance for the generated stat.
distance-minimum xs:string optional
Minimum distance for the generated stat.
distance-total xs:string optional
Total distance of race.
distance-units xs:string optional
Unit of measure for distance-lap and distance-total.
duration-scope QCodeType optional
Indicates what class of events the included statistics apply. Example: those events that went into overtime. SportsML vocab uri: http://cv.iptc.org/newscodes/spdurationscope/
end-date-time TruncatedDateTimeType optional
The ending date, with optional time, of the event for which the stats are relevant.
event-span xs:nonNegativeInteger optional
Qualifier of "most-recent-events" value for temporal-unit attribute. Specify the number of events eg. 10 for last 10 games.
id xs:ID optional
An XML-specific identifier for the element.
laps-total xs:string optional
Total number of laps for race.
lead-changes xs:string optional
The number of times the lead changed in this race.
lead-changes-drivers xs:string optional
Total number of drivers that comprised the lead changes.
location-key QCodeType optional
The key of the site,venue or location where the stats were generated.
margin-of-victory xs:string optional
Time behind leader for 2nd place driver.
measurement-units xs:string optional
The type of unit used to measure distance, speed, etc. Could be mph, kph, metres, yards, etc.
opponent-type QCodeType optional
Whether the opponent was a player, team, etc.
opponent-value QCodeType optional
The key of the player, team, division, conference, league or other unit which provide the opposition relevant to the stat.
period-end-date-time TruncatedDateTimeType optional
The ending date, with optional time, of the period for which the stats are relevant.
period-start-date-time TruncatedDateTimeType optional
The starting date, with optional time, of the period for which the stats are relevant.
period-type QCodeType optional
For certain types of periods: overtime, declared (cricket), etc.
period-value xs:string optional
Used for tracking stats and events by period.
position xs:string optional
Indicates that the included statistics apply only to while played at a particular position.
record-making-scope QCodeType optional
Indicates that the included statistics apply only to values that set a record, such as a team-high, or an individual-low.
scope-value QCodeType optional
A generic scope indicator. Use only if none of the other coverage attributes are suitable.
scoping-label xs:string optional
A textual description for the scope.
situation QCodeType optional
Final or current score of the team or player.
speed-average-race xs:string optional
The average speed of the race.
speed-units xs:string optional
The units used for speed-average. For example: mph.
start-date-time TruncatedDateTimeType optional
The starting date, with optional time, of the event for which the stats are relevant.
stats-coverage QCodeType optional
A relative indication of how many statistics are included in the item. SportsML vocab uri: http://cv.iptc.org/newscodes/spstatscoverage/
style xs:string optional
An open placeholder for reference by an external stylesheet.
surface-type QCodeType optional
The type of surface (eg. clay, artificial grass, etc.) upon which the stats were generated.
team QCodeType optional
The key of the team for which the player or team generated the stats.
team-coverage restriction of xs:string optional
Indicates whether the item contains information about one team, or
many teams.
temporal-unit-type QCodeType optional
The unit of performance to which the stats apply eg. single-event, season, career.
temporal-unit-value QCodeType optional
The key of performance unit to which the stats apply.
unit-type QCodeType optional
The type, other than team or league/competition, of the competitive unit for which the player or team generated the stats.
unit-value QCodeType optional
The key, other than team or league/competition, of the competitive unit for which the player or team generated the stats.
venue-type QCodeType optional
The type of event (eg. indoor, outdoor, etc.) in which the stats were generated.
weather-type QCodeType optional
A code for the weather situation in which the stats were generated. SportsML weather codes recommended.
Source
<xs:element name="event-stats-motor-racing" type="motorRacingEventStatsComplexType"/>
Element sportsEventComplexType / team
Namespace http://iptc.org/std/nar/2006-10-01/
Diagram
Diagram sportsml_xsd.tmp#commonAttributes sportsml_xsd.tmp#teamComplexType_team-metadata sportsml_xsd.tmp#teamComplexType_team-stats sportsml_xsd.tmp#teamComplexType_player sportsml_xsd.tmp#teamComplexType_wagering-stats sportsml_xsd.tmp#teamComplexType_associate sportsml_xsd.tmp#teamComplexType_affiliation sportsml_xsd.tmp#teamComplexType
Type teamComplexType
Properties
content: complex
minOccurs: 0
maxOccurs: unbounded
Model team-metadata , team-stats* , player* , wagering-stats* , associate* , affiliation*
Children affiliation, associate, player, team-metadata, team-stats, wagering-stats
Instance
<team class="" id="" style="" xmlns="http://iptc.org/std/nar/2006-10-01/">
  <team-metadata alignment="" class="" dissolved="" established="" home-page-url="" id="" key="" nationality="" round-position="" style="" team-idref="">{1,1}</team-metadata>
  <team-stats adjusted-score-against="" adjusted-score-for="" alignment-scope="" class="" competition="" distance="" distance-maximum="" distance-minimum="" duration-scope="" end-date-time="" event-outcome="" event-span="" events-played="" events-remaining="" event-standing-points="" event-standing-points-against="" id="" location-key="" measurement-units="" opponent-type="" opponent-value="" period-end-date-time="" period-start-date-time="" period-type="" period-value="" points="" position="" record-making-scope="" result-effect="" scope-value="" scoping-label="" score="" score-attempts="" score-attempts-on-goal="" score-attempts-on-goal-opposing="" score-attempts-opposing="" score-average="" score-behind="" score-opposing="" score-opposing-average="" score-percentage="" score-percentage-opposing="" score-type="" score-units="" series-score="" series-score-opposing="" situation="" start-date-time="" stats-coverage="" style="" surface-type="" team="" team-coverage="" temporal-unit-type="" temporal-unit-value="" time-of-possession="" time-of-possession-average="" time-of-possession-average-opposing="" time-of-possession-percentage="" time-of-possession-percentage-opposing="" time-played-total="" unit-type="" unit-value="" venue-type="" weather-type="">{0,unbounded}</team-stats>
  <player class="" id="" style="">{0,unbounded}</player>
  <wagering-stats class="" comment="" id="" style="">{0,unbounded}</wagering-stats>
  <associate class="" id="" style="">{0,unbounded}</associate>
  <affiliation alignment-scope="" class="" competition="" distance="" distance-maximum="" distance-minimum="" duration-scope="" end-date-time="" event-span="" id="" location-key="" measurement-units="" membership-idref="" membership-key="" membership-name="" membership-type="" opponent-type="" opponent-value="" period-end-date-time="" period-start-date-time="" period-type="" period-value="" position="" record-making-scope="" scope-value="" scoping-label="" situation="" start-date-time="" stats-coverage="" style="" surface-type="" team="" team-coverage="" temporal-unit-type="" temporal-unit-value="" unit-type="" unit-value="" venue-type="" weather-type="">{0,unbounded}</affiliation>
</team>
Attributes
QName Type Fixed Default Use Annotation
class xs:string optional
An open placeholder for categorization.
id xs:ID optional
An XML-specific identifier for the element.
style xs:string optional
An open placeholder for reference by an external stylesheet.
Source
<xs:element name="team" type="teamComplexType" minOccurs="0" maxOccurs="unbounded"/>
Element teamComplexType / team-metadata
Namespace http://iptc.org/std/nar/2006-10-01/
Diagram
Diagram sportsml_xsd.tmp#commonAttributes sportsml_xsd.tmp#baseEntityMetadataComplexType_key sportsml_xsd.tmp#baseEntityMetadataComplexType_nationality sportsml_xsd.tmp#baseEntityMetadataComplexType_name sportsml_xsd.tmp#baseEntityMetadataComplexType_home-location sportsml_xsd.tmp#baseEntityMetadataComplexType_sports-property sportsml_xsd.tmp#baseEntityMetadataComplexType sportsml_xsd.tmp#baseTeamMetadataComplexType_alignment sportsml_xsd.tmp#baseTeamMetadataComplexType_established sportsml_xsd.tmp#baseTeamMetadataComplexType_dissolved sportsml_xsd.tmp#baseTeamMetadataComplexType_team-idref sportsml_xsd.tmp#baseTeamMetadataComplexType_home-page-url sportsml_xsd.tmp#baseTeamMetadataComplexType_round-position sportsml_xsd.tmp#baseTeamMetadataComplexType_site sportsml_xsd.tmp#baseTeamMetadataComplexType_sports-content-codes sportsml_xsd.tmp#baseTeamMetadataComplexType sportsml_xsd.tmp#teamMetadataComplexType_team-metadata-baseball sportsml_xsd.tmp#teamMetadataComplexType_team-metadata-golf sportsml_xsd.tmp#teamMetadataComplexType_team-metadata-motor-racing sportsml_xsd.tmp#teamMetadataComplexType
Type teamMetadataComplexType
Type hierarchy
Properties
content: complex
Model name* , home-location{0,1} , sports-property* , site* , sports-content-codes* , (team-metadata-baseball | team-metadata-golf | team-metadata-motor-racing)
Children home-location, name, site, sports-content-codes, sports-property, team-metadata-baseball, team-metadata-golf, team-metadata-motor-racing
Instance
<team-metadata alignment="" class="" dissolved="" established="" home-page-url="" id="" key="" nationality="" round-position="" style="" team-idref="" xmlns="http://iptc.org/std/nar/2006-10-01/">
  <name creator="" creatoruri="" custom="" dir="" how="" howuri="" id="" xml:lang="" modified="" part="" parturi="" pubconstraint="" pubconstrainturi="" role="" roleuri="" validfrom="" validto="" why="" whyuri="">{0,unbounded}</name>
  <home-location creator="" creatoruri="" custom="" dir="" how="" howuri="" id="" xml:lang="" literal="" modified="" pubconstraint="" pubconstrainturi="" qcode="" type="" typeuri="" uri="" why="" whyuri="">{0,1}</home-location>
  <sports-property allowed-values="" class="" formal-name="" id="" scheme="" style="" value="" vocabulary="">{0,unbounded}</sports-property>
  <site class="" id="" style="">{0,unbounded}</site>
  <sports-content-codes class="" id="" style="">{0,unbounded}</sports-content-codes>
  <team-metadata-baseball class="" id="" probable-starting-pitcher-idref="" style="">{1,1}</team-metadata-baseball>
  <team-metadata-golf class="" id="" rank="" style="">{1,1}</team-metadata-golf>
  <team-metadata-motor-racing class="" id="" style="">{1,1}</team-metadata-motor-racing>
</team-metadata>
Attributes
QName Type Fixed Default Use Annotation
alignment restriction of xs:string optional
Home or visiting. This is more information about the
alignment of the team or player in the event regarding rules etc. It
does not necessarily indicate that it is the geographical home-site of
the team or player.
class xs:string optional
An open placeholder for categorization.
dissolved TruncatedDateTimeType optional
Date (and time) when the team was dissolved.
established TruncatedDateTimeType optional
Date (and time) when the team was established.
home-page-url xs:anyURI optional
The fully-qualified URL for the official home page of the team.
id xs:ID optional
An XML-specific identifier for the element.
key QCodeType optional
The symbol or identifying key for the entity.
nationality xs:string optional
The country of citizinship of the entity.
round-position xs:string optional
The seed or position in this particular round for which this team started. Useful for bracketed tournaments, such as tennis.
style xs:string optional
An open placeholder for reference by an external stylesheet.
team-idref xs:IDREF optional
Optional reference to a team in which this team is a member. Example: The U.S. Davis Cup team consists of many
sub-teams.
Source
<xs:element name="team-metadata" type="teamMetadataComplexType"/>
Element baseTeamMetadataComplexType / site
Namespace http://iptc.org/std/nar/2006-10-01/
Diagram
Diagram sportsml_xsd.tmp#commonAttributes sportsml_xsd.tmp#siteComplexType_site-metadata sportsml_xsd.tmp#siteComplexType_site-stats sportsml_xsd.tmp#siteComplexType
Type siteComplexType
Properties
content: complex
minOccurs: 0
maxOccurs: unbounded
Model site-metadata , site-stats*
Children site-metadata, site-stats
Instance
<site class="" id="" style="" xmlns="http://iptc.org/std/nar/2006-10-01/">
  <site-metadata capacity="" ceasedToExist="" class="" created="" home-page-url="" id="" incline="" key="" length="" length-units="" nationality="" shape="" site-style="" style="" surface="" type="">{1,1}</site-metadata>
  <site-stats alignment="" alignment-scope="" attendance="" attendance-average="" class="" competition="" distance="" distance-maximum="" distance-minimum="" duration-scope="" end-date-time="" event-span="" id="" location-key="" measurement-units="" opponent-type="" opponent-value="" period-end-date-time="" period-start-date-time="" period-type="" period-value="" position="" probability-of-precipitation="" record-making-scope="" scope-value="" scoping-label="" situation="" start-date-time="" stats-coverage="" style="" surface-type="" team="" team-coverage="" temperature="" temperature-units="" temporal-unit-type="" temporal-unit-value="" unit-type="" unit-value="" venue-type="" weather-code="" weather-label="" weather-prediction="" weather-type="" weather-wind="">{0,unbounded}</site-stats>
</site>
Attributes
QName Type Fixed Default Use Annotation
class xs:string optional
An open placeholder for categorization.
id xs:ID optional
An XML-specific identifier for the element.
style xs:string optional
An open placeholder for reference by an external stylesheet.
Source
<xs:element name="site" type="siteComplexType" minOccurs="0" maxOccurs="unbounded"/>
Element baseTeamMetadataComplexType / sports-content-codes
Namespace http://iptc.org/std/nar/2006-10-01/
Diagram
Diagram sportsml_xsd.tmp#commonAttributes sportsml_xsd.tmp#sportsContentCodesComplexType_sports-content-code sportsml_xsd.tmp#sportsContentCodesComplexType
Type sportsContentCodesComplexType
Properties
content: complex
minOccurs: 0
maxOccurs: unbounded
Model sports-content-code
Children sports-content-code
Instance
<sports-content-codes class="" id="" style="" xmlns="http://iptc.org/std/nar/2006-10-01/">
  <sports-content-code class="" code-key="" code-name="" code-type="" id="" style="">{1,1}</sports-content-code>
</sports-content-codes>
Attributes
QName Type Fixed Default Use Annotation
class xs:string optional
An open placeholder for categorization.
id xs:ID optional
An XML-specific identifier for the element.
style xs:string optional
An open placeholder for reference by an external stylesheet.
Source
<xs:element name="sports-content-codes" type="sportsContentCodesComplexType" minOccurs="0" maxOccurs="unbounded"/>
Element teamMetadataComplexType / team-metadata-baseball
Namespace http://iptc.org/std/nar/2006-10-01/
Diagram
Diagram sportsml_xsd.tmp#commonAttributes sportsml-specific-baseball_xsd.tmp#baseballTeamMetadataComplexType_probable-starting-pitcher-idref sportsml-specific-baseball_xsd.tmp#baseballTeamMetadataComplexType
Type baseballTeamMetadataComplexType
Properties
content: complex
Attributes
QName Type Fixed Default Use Annotation
class xs:string optional
An open placeholder for categorization.
id xs:ID optional
An XML-specific identifier for the element.
probable-starting-pitcher-idref xs:IDREF optional
ID of the pitcher who will probably start the game.
style xs:string optional
An open placeholder for reference by an external stylesheet.
Source
<xs:element name="team-metadata-baseball" type="baseballTeamMetadataComplexType"/>
Element teamMetadataComplexType / team-metadata-golf
Namespace http://iptc.org/std/nar/2006-10-01/
Diagram
Diagram sportsml_xsd.tmp#commonAttributes sportsml-specific-golf_xsd.tmp#baseGolfMetadataComplexType_rank sportsml-specific-golf_xsd.tmp#baseGolfMetadataComplexType sportsml-specific-golf_xsd.tmp#golfTeamMetadataComplexType
Type golfTeamMetadataComplexType
Type hierarchy
Properties
content: complex
Attributes
QName Type Fixed Default Use Annotation
class xs:string optional
An open placeholder for categorization.
id xs:ID optional
An XML-specific identifier for the element.
rank xs:string optional
How this player ranks among the other competing players.
style xs:string optional
An open placeholder for reference by an external stylesheet.
Source
<xs:element name="team-metadata-golf" type="golfTeamMetadataComplexType"/>
Element teamMetadataComplexType / team-metadata-motor-racing
Namespace http://iptc.org/std/nar/2006-10-01/
Diagram
Diagram sportsml_xsd.tmp#commonAttributes sportsml-specific-motor-racing_xsd.tmp#motorRacingTeamMetadataComplexType_metadata-motor-racing-vehicle sportsml-specific-motor-racing_xsd.tmp#motorRacingTeamMetadataComplexType
Type motorRacingTeamMetadataComplexType
Properties
content: complex
Model metadata-motor-racing-vehicle{0,1}
Children metadata-motor-racing-vehicle
Instance
<team-metadata-motor-racing class="" id="" style="" xmlns="http://iptc.org/std/nar/2006-10-01/">
  <metadata-motor-racing-vehicle chassis="" class="" engine="" id="" make-key="" number="" sponsor="" style="" tire="">{0,1}</metadata-motor-racing-vehicle>
</team-metadata-motor-racing>
Attributes
QName Type Fixed Default Use Annotation
class xs:string optional
An open placeholder for categorization.
id xs:ID optional
An XML-specific identifier for the element.
style xs:string optional
An open placeholder for reference by an external stylesheet.
Source
<xs:element name="team-metadata-motor-racing" type="motorRacingTeamMetadataComplexType"/>
Element teamComplexType / team-stats
Namespace http://iptc.org/std/nar/2006-10-01/
Diagram
Diagram sportsml_xsd.tmp#commonAttributes sportsml_xsd.tmp#baseStatsComplexType_rating sportsml_xsd.tmp#baseStatsComplexType_sports-property sportsml_xsd.tmp#baseStatsComplexType_stats sportsml_xsd.tmp#baseStatsComplexType sportsml_xsd.tmp#base2StatsComplexType_points sportsml_xsd.tmp#base2StatsComplexType_outcome-totals sportsml_xsd.tmp#base2StatsComplexType_outcome-result sportsml_xsd.tmp#base2StatsComplexType sportsml_xsd.tmp#coverageAttributes sportsml_xsd.tmp#statAttributes sportsml_xsd.tmp#base3StatsComplexType_penalty-stats sportsml_xsd.tmp#base3StatsComplexType_award sportsml_xsd.tmp#base3StatsComplexType_rank sportsml_xsd.tmp#base3StatsComplexType sportsml_xsd.tmp#baseGenericEntityStatsComplexType_events-played sportsml_xsd.tmp#baseGenericEntityStatsComplexType_time-played-total sportsml_xsd.tmp#baseGenericEntityStatsComplexType_sub-score sportsml_xsd.tmp#baseGenericEntityStatsComplexType_event-record sportsml_xsd.tmp#baseGenericEntityStatsComplexType sportsml_xsd.tmp#baseTeamStatsComplexType sportsml_xsd.tmp#teamStatsComplexType_team-stats-american-football sportsml_xsd.tmp#teamStatsComplexType_team-stats-baseball sportsml_xsd.tmp#teamStatsComplexType_team-stats-basketball sportsml_xsd.tmp#teamStatsComplexType_team-stats-ice-hockey sportsml_xsd.tmp#teamStatsComplexType_team-stats-soccer sportsml_xsd.tmp#teamStatsComplexType_team-stats-tennis sportsml_xsd.tmp#teamStatsComplexType_team-stats-motor-racing sportsml_xsd.tmp#teamStatsComplexType_team-stats-curling sportsml_xsd.tmp#teamStatsComplexType_team-stats-rugby sportsml_xsd.tmp#teamStatsComplexType
Type teamStatsComplexType
Type hierarchy
Properties
content: complex
minOccurs: 0
maxOccurs: unbounded
Model rating* , sports-property* , stats* , outcome-totals* , outcome-result* , penalty-stats* , award* , rank* , sub-score* , event-record* , (team-stats-american-football | team-stats-baseball | team-stats-basketball | team-stats-ice-hockey | team-stats-soccer | team-stats-tennis | team-stats-motor-racing | team-stats-curling | team-stats-rugby)
Children award, event-record, outcome-result, outcome-totals, penalty-stats, rank, rating, sports-property, stats, sub-score, team-stats-american-football, team-stats-baseball, team-stats-basketball, team-stats-curling, team-stats-ice-hockey, team-stats-motor-racing, team-stats-rugby, team-stats-soccer, team-stats-tennis
Instance
<team-stats adjusted-score-against="" adjusted-score-for="" alignment-scope="" class="" competition="" distance="" distance-maximum="" distance-minimum="" duration-scope="" end-date-time="" event-outcome="" event-span="" events-played="" events-remaining="" event-standing-points="" event-standing-points-against="" id="" location-key="" measurement-units="" opponent-type="" opponent-value="" period-end-date-time="" period-start-date-time="" period-type="" period-value="" points="" position="" record-making-scope="" result-effect="" scope-value="" scoping-label="" score="" score-attempts="" score-attempts-on-goal="" score-attempts-on-goal-opposing="" score-attempts-opposing="" score-average="" score-behind="" score-opposing="" score-opposing-average="" score-percentage="" score-percentage-opposing="" score-type="" score-units="" series-score="" series-score-opposing="" situation="" start-date-time="" stats-coverage="" style="" surface-type="" team="" team-coverage="" temporal-unit-type="" temporal-unit-value="" time-of-possession="" time-of-possession-average="" time-of-possession-average-opposing="" time-of-possession-percentage="" time-of-possession-percentage-opposing="" time-played-total="" unit-type="" unit-value="" venue-type="" weather-type="" xmlns="http://iptc.org/std/nar/2006-10-01/">
  <rating class="" id="" rating-issuer="" rating-maximum="" rating-type="" rating-value="" style="">{0,unbounded}</rating>
  <sports-property allowed-values="" class="" formal-name="" id="" scheme="" style="" value="" vocabulary="">{0,unbounded}</sports-property>
  <stats alignment-scope="" class="" competition="" distance="" distance-maximum="" distance-minimum="" duration-scope="" end-date-time="" event-span="" location-key="" measurement-units="" opponent-type="" opponent-value="" period-end-date-time="" period-start-date-time="" period-type="" period-value="" position="" record-making-scope="" scope-value="" scoping-label="" situation="" sport="" start-date-time="" stats-coverage="" stat-type="" surface-type="" team="" team-coverage="" temporal-unit-type="" temporal-unit-value="" unit-type="" unit-value="" value="" value-type="" venue-type="" weather-type="">{0,unbounded}</stats>
  <outcome-totals alignment-scope="" class="" competition="" distance="" distance-maximum="" distance-minimum="" duration-scope="" end-date-time="" event-span="" events-played="" events-remaining="" games-back="" id="" location-key="" losses="" losses-overtime="" measurement-units="" opponent-type="" opponent-value="" period-end-date-time="" period-start-date-time="" period-type="" period-value="" points-difference="" points-scored-against="" points-scored-for="" position="" record-making-scope="" relegation-average="" scope-value="" scoping-label="" situation="" standing-points="" standing-points-against="" start-date-time="" stats-coverage="" streak-duration="" streak-end="" streak-start="" streak-total="" streak-type="" style="" surface-type="" team="" team-coverage="" temporal-unit-type="" temporal-unit-value="" ties="" undecideds="" unit-type="" unit-value="" venue-type="" weather-type="" winning-percentage="" wins="">{0,unbounded}</outcome-totals>
  <outcome-result alignment-scope="" class="" comment="" competition="" distance="" distance-maximum="" distance-minimum="" duration-scope="" end-date-time="" event-span="" id="" key="" location-key="" measurement-units="" opponent-type="" opponent-value="" period-end-date-time="" period-start-date-time="" period-type="" period-value="" position="" record-making-scope="" scope-value="" scoping-label="" situation="" start-date-time="" stats-coverage="" style="" surface-type="" team="" team-coverage="" temporal-unit-type="" temporal-unit-value="" type="" unit-type="" unit-value="" venue-type="" weather-type="">{0,unbounded}</outcome-result>
  <penalty-stats class="" count="" id="" style="" type="" value="">{0,unbounded}</penalty-stats>
  <award award-type="" class="" currency="" id="" place="" player-or-team-idref="" style="" total="" value="">{0,unbounded}</award>
  <rank alignment-scope="" class="" competition="" distance="" distance-maximum="" distance-minimum="" duration-scope="" end-date-time="" event-span="" id="" issuer="" location-key="" measurement-units="" opponent-type="" opponent-value="" period-end-date-time="" period-start-date-time="" period-type="" period-value="" position="" record-making-scope="" scope-value="" scoping-label="" situation="" start-date-time="" stats-coverage="" style="" surface-type="" team="" team-coverage="" temporal-unit-type="" temporal-unit-value="" type="" unit-type="" unit-value="" value="" value-previous="" venue-type="" weather-type="">{0,unbounded}</rank>
  <sub-score period-value="" rank="" score="" score-attempts="" sub-score-key="" sub-score-name="" sub-score-type="" total-score="">{0,unbounded}</sub-score>
  <event-record previous-record="" type="">{0,unbounded}</event-record>
  <team-stats-american-football alignment-scope="" average-starting-position="" class="" competition="" distance="" distance-maximum="" distance-minimum="" duration-scope="" end-date-time="" event-span="" id="" location-key="" measurement-units="" number-of-plays="" number-of-plays-gaining="" number-of-plays-losing="" opponent-type="" opponent-value="" period-end-date-time="" period-start-date-time="" period-type="" period-value="" position="" record-making-scope="" scope-value="" scoping-label="" situation="" start-date-time="" stats-coverage="" style="" surface-type="" team="" team-coverage="" temporal-unit-type="" temporal-unit-value="" timeouts="" turnover-ratio="" unit-type="" unit-value="" venue-type="" weather-type="" yards-per-attempt="">{1,1}</team-stats-american-football>
  <team-stats-baseball alignment-scope="" class="" competition="" distance="" distance-maximum="" distance-minimum="" duration-scope="" end-date-time="" event-span="" id="" location-key="" measurement-units="" opponent-type="" opponent-value="" period-end-date-time="" period-start-date-time="" period-type="" period-value="" position="" record-making-scope="" scope-value="" scoping-label="" situation="" start-date-time="" stats-coverage="" style="" surface-type="" team="" team-coverage="" temporal-unit-type="" temporal-unit-value="" unit-type="" unit-value="" venue-type="" weather-type="">{1,1}</team-stats-baseball>
  <team-stats-basketball alignment-scope="" class="" competition="" distance="" distance-maximum="" distance-minimum="" duration-scope="" end-date-time="" event-span="" fouls-total="" id="" largest-lead="" location-key="" measurement-units="" opponent-type="" opponent-value="" period-end-date-time="" period-start-date-time="" period-type="" period-value="" position="" record-making-scope="" scope-value="" scoping-label="" situation="" start-date-time="" stats-coverage="" style="" surface-type="" team="" team-coverage="" temporal-unit-type="" temporal-unit-value="" timeouts-left="" turnover-margin="" unit-type="" unit-value="" venue-type="" weather-type="">{1,1}</team-stats-basketball>
  <team-stats-ice-hockey alignment-scope="" class="" competition="" distance="" distance-maximum="" distance-minimum="" duration-scope="" end-date-time="" event-span="" id="" location-key="" measurement-units="" minus-total="" opponent-type="" opponent-value="" penalty-minutes="" period-end-date-time="" period-start-date-time="" period-type="" period-value="" plus-minus="" plus-total="" position="" record-making-scope="" scope-value="" scoping-label="" situation="" start-date-time="" stats-coverage="" style="" surface-type="" team="" team-coverage="" temporal-unit-type="" temporal-unit-value="" unit-type="" unit-value="" venue-type="" weather-type="">{1,1}</team-stats-ice-hockey>
  <team-stats-soccer aerials-won="" alignment-scope="" class="" competition="" distance="" distance-maximum="" distance-minimum="" duration-scope="" end-date-time="" event-span="" id="" line-formation="" location-key="" measurement-units="" opponent-type="" opponent-value="" period-end-date-time="" period-start-date-time="" period-type="" period-value="" position="" record-making-scope="" scope-value="" scoping-label="" situation="" start-date-time="" stats-coverage="" style="" surface-type="" team="" team-coverage="" temporal-unit-type="" temporal-unit-value="" touches="" unit-type="" unit-value="" venue-type="" weather-type="">{1,1}</team-stats-soccer>
  <team-stats-tennis alignment-scope="" class="" competition="" distance="" distance-maximum="" distance-minimum="" duration-scope="" end-date-time="" event-span="" id="" location-key="" measurement-units="" net-points-played="" net-points-won="" net-points-won-pct="" opponent-type="" opponent-value="" period-end-date-time="" period-start-date-time="" period-type="" period-value="" points-won="" position="" record-making-scope="" scope-value="" scoping-label="" situation="" start-date-time="" stats-coverage="" style="" surface-type="" team="" team-coverage="" temporal-unit-type="" temporal-unit-value="" unforced-errors="" unit-type="" unit-value="" venue-type="" weather-type="" winners="" winners-backhand="" winners-forehand="" winners-volley="">{1,1}</team-stats-tennis>
  <team-stats-motor-racing alignment-scope="" class="" competition="" distance="" distance-maximum="" distance-minimum="" duration-scope="" end-date-time="" event-span="" id="" location-key="" measurement-units="" opponent-type="" opponent-value="" period-end-date-time="" period-start-date-time="" period-type="" period-value="" position="" record-making-scope="" scope-value="" scoping-label="" situation="" start-date-time="" stats-coverage="" style="" surface-type="" team="" team-coverage="" temporal-unit-type="" temporal-unit-value="" unit-type="" unit-value="" venue-type="" weather-type="">{1,1}</team-stats-motor-racing>
  <team-stats-curling alignment-scope="" class="" competition="" distance="" distance-maximum="" distance-minimum="" duration-scope="" end-date-time="" event-span="" hammer="" id="" location-key="" measurement-units="" opponent-type="" opponent-value="" period-end-date-time="" period-start-date-time="" period-type="" period-value="" position="" record-making-scope="" scope-value="" scoping-label="" situation="" start-date-time="" stats-coverage="" style="" surface-type="" team="" team-coverage="" temporal-unit-type="" temporal-unit-value="" unit-type="" unit-value="" venue-type="" weather-type="">{1,1}</team-stats-curling>
  <team-stats-rugby alignment-scope="" class="" competition="" distance="" distance-maximum="" distance-minimum="" duration-scope="" end-date-time="" event-span="" id="" location-key="" measurement-units="" opponent-type="" opponent-value="" period-end-date-time="" period-start-date-time="" period-type="" period-value="" position="" record-making-scope="" scope-value="" scoping-label="" situation="" start-date-time="" stats-coverage="" style="" surface-type="" team="" team-coverage="" temporal-unit-type="" temporal-unit-value="" unit-type="" unit-value="" venue-type="" weather-type="">{1,1}</team-stats-rugby>
</team-stats>
Attributes
QName Type Fixed Default Use Annotation
adjusted-score-against xs:string optional
The final score against as adjusted by some authority. Usually as
a result of some dispute or transgression that must be settled post-event and
rendered in the score. Will differ from the regular score reflecting the number
of actual goals scored in play. Should be tested for before displaying actual
score.
adjusted-score-for xs:string optional
The final score as adjusted by some authority. Usually as a result
of some dispute or transgression that must be settled post-event and rendered in
the score. Will differ from the regular score reflecting the number of actual
goals scored in play. Should be tested for before displaying actual
score.
alignment-scope restriction of xs:string optional
Indicates that the included statistics apply only to events played either at home or away.
class xs:string optional
An open placeholder for categorization.
competition QCodeType optional
The key of the league or competition for which the player or team generated the stats.
distance xs:string optional
Measure of distance for the generated stat.
distance-maximum xs:string optional
Maximum distance for the generated stat.
distance-minimum xs:string optional
Minimum distance for the generated stat.
duration-scope QCodeType optional
Indicates what class of events the included statistics apply. Example: those events that went into overtime. SportsML vocab uri: http://cv.iptc.org/newscodes/spdurationscope/
end-date-time TruncatedDateTimeType optional
The ending date, with optional time, of the event for which the stats are relevant.
event-outcome QCodeType optional
Whether the competitor won, lost, or tied. SportsML vocab uri: http://cv.iptc.org/newscodes/speventoutcome/
event-span xs:nonNegativeInteger optional
Qualifier of "most-recent-events" value for temporal-unit attribute. Specify the number of events eg. 10 for last 10 games.
event-standing-points xs:string optional
How many points were earned as a result of the outcome of this particular event.
event-standing-points-against xs:string optional
How many points were deducted as a result of the outcome of this particular event. This occurs, for example, in the German Handball leagues.
events-played xs:nonNegativeInteger optional
The number of sports-events in which this team or player has already participated.
events-remaining xs:string optional
Number of sports-events the player has yet to participate in.
id xs:ID optional
An XML-specific identifier for the element.
location-key QCodeType optional
The key of the site,venue or location where the stats were generated.
measurement-units xs:string optional
The type of unit used to measure distance, speed, etc. Could be mph, kph, metres, yards, etc.
opponent-type QCodeType optional
Whether the opponent was a player, team, etc.
opponent-value QCodeType optional
The key of the player, team, division, conference, league or other unit which provide the opposition relevant to the stat.
period-end-date-time TruncatedDateTimeType optional
The ending date, with optional time, of the period for which the stats are relevant.
period-start-date-time TruncatedDateTimeType optional
The starting date, with optional time, of the period for which the stats are relevant.
period-type QCodeType optional
For certain types of periods: overtime, declared (cricket), etc.
period-value xs:string optional
Used for tracking stats and events by period.
points xs:nonNegativeInteger optional
Points accumulated by this associate. For example, points earned by a NASCAR owner.
position xs:string optional
Indicates that the included statistics apply only to while played at a particular position.
record-making-scope QCodeType optional
Indicates that the included statistics apply only to values that set a record, such as a team-high, or an individual-low.
result-effect QCodeType optional
Describes the effect that the result of the event or rank changing
has had on the team. Example: Whether or not a team has qualified for the
playoffs, or has been promoted or demoted to a different division. SportsML vocab uri: http://cv.iptc.org/newscodes/spresulteffect/
scope-value QCodeType optional
A generic scope indicator. Use only if none of the other coverage attributes are suitable.
scoping-label xs:string optional
A textual description for the scope.
score xs:string optional
Final or current score of the team or player.
score-attempts xs:string optional
Final or current number of attempts to score by a team or player. Example: in ice hockey, would represent total shots on goal.
score-attempts-on-goal xs:string optional
A subset of score-attempts. Only counts those attempts that were on-goal.
score-attempts-on-goal-opposing xs:string optional
Final or current number of attempts to score by an opposing team or player that were on-goal.
score-attempts-opposing xs:string optional
Final or current number of attempts to score by an opposing team or player.
score-average xs:string optional
Average per-game score for the team or player.
score-behind xs:string optional
The points or time behind the leading score.
score-opposing xs:string optional
Final or current score of the opposing team or player.
score-opposing-average xs:string optional
Average per-game score for the opposing team or player.
score-percentage xs:string optional
Percentage of attempted scores that reached their mark.
score-percentage-opposing xs:string optional
Percentage of attempted scores by opposing team or player that reached their mark.
score-type xs:string optional
Qualifies "score" attribute.
score-units QCodeType optional
Describes how the score and score-opposing is valued. SportsML vocab uri: http://cv.iptc.org/newscodes/spscoreunits/
series-score xs:string optional
Number of events in a series won by team or player.
series-score-opposing xs:string optional
Number of events in a series won by opposing team or player.
situation QCodeType optional
Final or current score of the team or player.
start-date-time TruncatedDateTimeType optional
The starting date, with optional time, of the event for which the stats are relevant.
stats-coverage QCodeType optional
A relative indication of how many statistics are included in the item. SportsML vocab uri: http://cv.iptc.org/newscodes/spstatscoverage/
style xs:string optional
An open placeholder for reference by an external stylesheet.
surface-type QCodeType optional
The type of surface (eg. clay, artificial grass, etc.) upon which the stats were generated.
team QCodeType optional
The key of the team for which the player or team generated the stats.
team-coverage restriction of xs:string optional
Indicates whether the item contains information about one team, or
many teams.
temporal-unit-type QCodeType optional
The unit of performance to which the stats apply eg. single-event, season, career.
temporal-unit-value QCodeType optional
The key of performance unit to which the stats apply.
time-of-possession xs:string optional
Amount of time the team or player has possession of ball (or similar object like puck).
time-of-possession-average xs:string optional
Amount of time the team or player has possession of ball (or similar object like puck) per game.
time-of-possession-average-opposing xs:string optional
Amount of time the opposing team or player has possession of ball (or similar object like puck) per game.
time-of-possession-percentage xs:string optional
Amount of time the team or player has possession of ball (or similar object like puck) expressed as a percentage of the full time of the match.
time-of-possession-percentage-opposing xs:string optional
Amount of time the opposing team or player has possession of ball (or similar object like puck) expressed as a percentage of the full time of the match.
time-played-total xs:string optional
Value for the amount of time played by the team or player over the course of a particular time-span, such as a season.
unit-type QCodeType optional
The type, other than team or league/competition, of the competitive unit for which the player or team generated the stats.
unit-value QCodeType optional
The key, other than team or league/competition, of the competitive unit for which the player or team generated the stats.
venue-type QCodeType optional
The type of event (eg. indoor, outdoor, etc.) in which the stats were generated.
weather-type QCodeType optional
A code for the weather situation in which the stats were generated. SportsML weather codes recommended.
Source
<xs:element name="team-stats" type="teamStatsComplexType" minOccurs="0" maxOccurs="unbounded"/>
Element baseStatsComplexType / rating
Namespace http://iptc.org/std/nar/2006-10-01/
Diagram
Diagram sportsml_xsd.tmp#commonAttributes sportsml_xsd.tmp#ratingComplexType_rating-type sportsml_xsd.tmp#ratingComplexType_rating-issuer sportsml_xsd.tmp#ratingComplexType_rating-value sportsml_xsd.tmp#ratingComplexType_rating-maximum sportsml_xsd.tmp#ratingComplexType
Type ratingComplexType
Properties
content: complex
minOccurs: 0
maxOccurs: unbounded
Attributes
QName Type Fixed Default Use Annotation
class xs:string optional
An open placeholder for categorization.
id xs:ID optional
An XML-specific identifier for the element.
rating-issuer xs:string optional
The entity or organization which issued the rating.
rating-maximum xs:string optional
The maximum value for the rating.
rating-type xs:string optional
A classification for the rating.
rating-value xs:string optional
The value of the rating.
style xs:string optional
An open placeholder for reference by an external stylesheet.
Source
<xs:element name="rating" type="ratingComplexType" minOccurs="0" maxOccurs="unbounded"/>
Element baseStatsComplexType / sports-property
Namespace http://iptc.org/std/nar/2006-10-01/
Diagram
Diagram sportsml_xsd.tmp#commonAttributes sportsml_xsd.tmp#sportsPropertyComplexType_formal-name sportsml_xsd.tmp#sportsPropertyComplexType_vocabulary sportsml_xsd.tmp#sportsPropertyComplexType_scheme sportsml_xsd.tmp#sportsPropertyComplexType_value sportsml_xsd.tmp#sportsPropertyComplexType_allowed-values sportsml_xsd.tmp#sportsPropertyComplexType
Type sportsPropertyComplexType
Properties
content: complex
minOccurs: 0
maxOccurs: unbounded
Attributes
QName Type Fixed Default Use Annotation
allowed-values xs:string optional
Points to a controlled vocabulary that delimits the set of allowed values for the property.
class xs:string optional
An open placeholder for categorization.
formal-name xs:string optional
The code or key for the property.
id xs:ID optional
An XML-specific identifier for the element.
scheme xs:string optional
Distinguishes which of possibly multiple naming schemes in the controlled vocabulary is the one that governs this formal-name.
style xs:string optional
An open placeholder for reference by an external stylesheet.
value xs:string optional
The value of the property. For example, if formal-name equals favorite-color, then value might equal blue.
vocabulary xs:string optional
Provides a pointer to a Topic Set which is the controlled vocabulary that can be used to resolve the meaning of the formal-name.
Source
<xs:element name="sports-property" type="sportsPropertyComplexType" minOccurs="0" maxOccurs="unbounded"/>
Element baseStatsComplexType / stats
Namespace http://iptc.org/std/nar/2006-10-01/
Diagram
Diagram sportsml_xsd.tmp#genericStatAttributes sportsml_xsd.tmp#coverageAttributes sportsml_xsd.tmp#genericStatComplexType_name sportsml_xsd.tmp#genericStatComplexType_stat sportsml_xsd.tmp#genericStatComplexType
Type genericStatComplexType
Properties
content: complex
minOccurs: 0
maxOccurs: unbounded
Model name* , stat*
Children name, stat
Instance
<stats alignment-scope="" class="" competition="" distance="" distance-maximum="" distance-minimum="" duration-scope="" end-date-time="" event-span="" location-key="" measurement-units="" opponent-type="" opponent-value="" period-end-date-time="" period-start-date-time="" period-type="" period-value="" position="" record-making-scope="" scope-value="" scoping-label="" situation="" sport="" start-date-time="" stats-coverage="" stat-type="" surface-type="" team="" team-coverage="" temporal-unit-type="" temporal-unit-value="" unit-type="" unit-value="" value="" value-type="" venue-type="" weather-type="" xmlns="http://iptc.org/std/nar/2006-10-01/">
  <name creator="" creatoruri="" custom="" dir="" how="" howuri="" id="" xml:lang="" modified="" part="" parturi="" pubconstraint="" pubconstrainturi="" role="" roleuri="" validfrom="" validto="" why="" whyuri="">{0,unbounded}</name>
  <stat alignment-scope="" class="" competition="" distance="" distance-maximum="" distance-minimum="" duration-scope="" end-date-time="" event-span="" location-key="" measurement-units="" opponent-type="" opponent-value="" period-end-date-time="" period-start-date-time="" period-type="" period-value="" position="" record-making-scope="" scope-value="" scoping-label="" situation="" sport="" start-date-time="" stats-coverage="" stat-type="" surface-type="" team="" team-coverage="" temporal-unit-type="" temporal-unit-value="" unit-type="" unit-value="" value="" value-type="" venue-type="" weather-type="">{0,unbounded}</stat>
</stats>
Attributes
QName Type Fixed Default Use Annotation
alignment-scope restriction of xs:string optional
Indicates that the included statistics apply only to events played either at home or away.
class QCodeType optional
The general classification of the stat within the sport eg ofensive, defensive, rebounding (basketball), special teams (american football).
competition QCodeType optional
The key of the league or competition for which the player or team generated the stats.
distance xs:string optional
Measure of distance for the generated stat.
distance-maximum xs:string optional
Maximum distance for the generated stat.
distance-minimum xs:string optional
Minimum distance for the generated stat.
duration-scope QCodeType optional
Indicates what class of events the included statistics apply. Example: those events that went into overtime. SportsML vocab uri: http://cv.iptc.org/newscodes/spdurationscope/
end-date-time TruncatedDateTimeType optional
The ending date, with optional time, of the event for which the stats are relevant.
event-span xs:nonNegativeInteger optional
Qualifier of "most-recent-events" value for temporal-unit attribute. Specify the number of events eg. 10 for last 10 games.
location-key QCodeType optional
The key of the site,venue or location where the stats were generated.
measurement-units xs:string optional
The type of unit used to measure distance, speed, etc. Could be mph, kph, metres, yards, etc.
opponent-type QCodeType optional
Whether the opponent was a player, team, etc.
opponent-value QCodeType optional
The key of the player, team, division, conference, league or other unit which provide the opposition relevant to the stat.
period-end-date-time TruncatedDateTimeType optional
The ending date, with optional time, of the period for which the stats are relevant.
period-start-date-time TruncatedDateTimeType optional
The starting date, with optional time, of the period for which the stats are relevant.
period-type QCodeType optional
For certain types of periods: overtime, declared (cricket), etc.
period-value xs:string optional
Used for tracking stats and events by period.
position xs:string optional
Indicates that the included statistics apply only to while played at a particular position.
record-making-scope QCodeType optional
Indicates that the included statistics apply only to values that set a record, such as a team-high, or an individual-low.
scope-value QCodeType optional
A generic scope indicator. Use only if none of the other coverage attributes are suitable.
scoping-label xs:string optional
A textual description for the scope.
situation QCodeType optional
Final or current score of the team or player.
sport QCodeType optional
The sport to which the stats belong.
start-date-time TruncatedDateTimeType optional
The starting date, with optional time, of the event for which the stats are relevant.
stat-type QCodeType optional
The formal identifier of the kind of stat.
stats-coverage QCodeType optional
A relative indication of how many statistics are included in the item. SportsML vocab uri: http://cv.iptc.org/newscodes/spstatscoverage/
surface-type QCodeType optional
The type of surface (eg. clay, artificial grass, etc.) upon which the stats were generated.
team QCodeType optional
The key of the team for which the player or team generated the stats.
team-coverage restriction of xs:string optional
Indicates whether the item contains information about one team, or
many teams.
temporal-unit-type QCodeType optional
The unit of performance to which the stats apply eg. single-event, season, career.
temporal-unit-value QCodeType optional
The key of performance unit to which the stats apply.
unit-type QCodeType optional
The type, other than team or league/competition, of the competitive unit for which the player or team generated the stats.
unit-value QCodeType optional
The key, other than team or league/competition, of the competitive unit for which the player or team generated the stats.
value xs:string optional
The value of the stat.
value-type QCodeType optional
The formal type of the stat value eg. integer, string, etc.
venue-type QCodeType optional
The type of event (eg. indoor, outdoor, etc.) in which the stats were generated.
weather-type QCodeType optional
A code for the weather situation in which the stats were generated. SportsML weather codes recommended.
Source
<xs:element name="stats" type="genericStatComplexType" minOccurs="0" maxOccurs="unbounded"/>
Element genericStatComplexType / name
Namespace http://iptc.org/std/nar/2006-10-01/
Annotations
The name of the stat. SportsML names are same as attribute names of stats in the sport-specific plugins.
Diagram
Diagram NewsML-G2_2_22-spec-All-Power_xsd.tmp#g2normalizedString NewsML-G2_2_22-spec-All-Power_xsd.tmp#commonPowerAttributes NewsML-G2_2_22-spec-All-Power_xsd.tmp#i18nAttributes NewsML-G2_2_22-spec-All-Power_xsd.tmp#IntlStringType NewsML-G2_2_22-spec-All-Power_xsd.tmp#ConceptNameType_role NewsML-G2_2_22-spec-All-Power_xsd.tmp#ConceptNameType_roleuri NewsML-G2_2_22-spec-All-Power_xsd.tmp#ConceptNameType_part NewsML-G2_2_22-spec-All-Power_xsd.tmp#ConceptNameType_parturi NewsML-G2_2_22-spec-All-Power_xsd.tmp#timeValidityAttributes NewsML-G2_2_22-spec-All-Power_xsd.tmp#ConceptNameType
Type ConceptNameType
Type hierarchy
Properties
content: complex
minOccurs: 0
maxOccurs: unbounded
Attributes
QName Type Fixed Default Use Annotation
ANY attribute from ANY namespace OTHER than 'http://iptc.org/std/nar/2006-10-01/'
creator QCodeType optional
If the attribute is empty, specifies which entity (person, organisation or system) will edit the property - expressed by a QCode. If the attribute is non-empty, specifies which entity (person, organisation or system) has edited the property.
creatoruri IRIType optional
If the attribute is empty, specifies which entity (person, organisation or system) will edit the property - expressed by a URI. If the attribute is non-empty, specifies which entity (person, organisation or system) has edited the property.
custom xs:boolean optional
If set to true the corresponding property was added to the G2 Item for a specific customer or group of customers only. The default value of this property is false which applies when this attribute is not used with the property.
dir restriction of xs:NMTOKEN optional
The directionality of textual content (enumeration: ltr, rtl)
how QCodeType optional
Indicates by which means the value was extracted from the content - expressed by a QCode
howuri IRIType optional
Indicates by which means the value was extracted from the content - expressed by a URI
id xs:ID optional
The local identifier of the property.
modified DateOptTimeType optional
The date (and, optionally, the time) when the property was last modified. The initial value is the date (and, optionally, the time) of creation of the property.
part QCodeType optional
Specifies which part of a full name this property provides - expressed by a QCode
parturi IRIType optional
Specifies which part of a full name this property provides - expressed by a URI
pubconstraint QCodeListType optional
One or many constraints that apply to publishing the value of the property - expressed by a QCode. Each constraint applies to all descendant elements.
pubconstrainturi IRIListType optional
One or many constraints that apply to publishing the value of the property - expressed by a URI. Each constraint applies to all descendant elements.
role QCodeListType optional
A refinement of the semantics of the name - expressed by a QCode
roleuri IRIListType optional
A refinement of the semantics of the name - expressed by a URI
validfrom DateOptTimeType optional
The date (and, optionally, the time) before which a relationship is not valid.
validto DateOptTimeType optional
The date (and, optionally, the time) after which a relationship is not valid.
why QCodeType optional
Why the metadata has been included - expressed by a QCode
whyuri IRIType optional
Why the metadata has been included - expressed by a URI
xml:lang union of(xs:language, restriction of xs:string) optional
Attempting to install the relevant ISO 2- and 3-letter
         codes as the enumerated possible values is probably never
         going to be a realistic possibility.  See
         RFC 3066 at http://www.ietf.org/rfc/rfc3066.txt and the IANA registry
         at http://www.iana.org/assignments/lang-tag-apps.htm for
         further information.

         The union allows for the 'un-declaration' of xml:lang with
         the empty string.
Source
<xs:element name="name" type="ConceptNameType" minOccurs="0" maxOccurs="unbounded">
  <xs:annotation>
    <xs:documentation>The name of the stat. SportsML names are same as attribute names of stats in the sport-specific plugins.</xs:documentation>
  </xs:annotation>
</xs:element>
Element genericStatComplexType / stat
Namespace http://iptc.org/std/nar/2006-10-01/
Diagram
Diagram sportsml_xsd.tmp#genericStatAttributes sportsml_xsd.tmp#coverageAttributes sportsml_xsd.tmp#genericStatComplexType_name sportsml_xsd.tmp#genericStatComplexType_stat sportsml_xsd.tmp#genericStatComplexType
Type genericStatComplexType
Properties
content: complex
minOccurs: 0
maxOccurs: unbounded
Model name* , stat*
Children name, stat
Instance
<stat alignment-scope="" class="" competition="" distance="" distance-maximum="" distance-minimum="" duration-scope="" end-date-time="" event-span="" location-key="" measurement-units="" opponent-type="" opponent-value="" period-end-date-time="" period-start-date-time="" period-type="" period-value="" position="" record-making-scope="" scope-value="" scoping-label="" situation="" sport="" start-date-time="" stats-coverage="" stat-type="" surface-type="" team="" team-coverage="" temporal-unit-type="" temporal-unit-value="" unit-type="" unit-value="" value="" value-type="" venue-type="" weather-type="" xmlns="http://iptc.org/std/nar/2006-10-01/">
  <name creator="" creatoruri="" custom="" dir="" how="" howuri="" id="" xml:lang="" modified="" part="" parturi="" pubconstraint="" pubconstrainturi="" role="" roleuri="" validfrom="" validto="" why="" whyuri="">{0,unbounded}</name>
  <stat alignment-scope="" class="" competition="" distance="" distance-maximum="" distance-minimum="" duration-scope="" end-date-time="" event-span="" location-key="" measurement-units="" opponent-type="" opponent-value="" period-end-date-time="" period-start-date-time="" period-type="" period-value="" position="" record-making-scope="" scope-value="" scoping-label="" situation="" sport="" start-date-time="" stats-coverage="" stat-type="" surface-type="" team="" team-coverage="" temporal-unit-type="" temporal-unit-value="" unit-type="" unit-value="" value="" value-type="" venue-type="" weather-type="">{0,unbounded}</stat>
</stat>
Attributes
QName Type Fixed Default Use Annotation
alignment-scope restriction of xs:string optional
Indicates that the included statistics apply only to events played either at home or away.
class QCodeType optional
The general classification of the stat within the sport eg ofensive, defensive, rebounding (basketball), special teams (american football).
competition QCodeType optional
The key of the league or competition for which the player or team generated the stats.
distance xs:string optional
Measure of distance for the generated stat.
distance-maximum xs:string optional
Maximum distance for the generated stat.
distance-minimum xs:string optional
Minimum distance for the generated stat.
duration-scope QCodeType optional
Indicates what class of events the included statistics apply. Example: those events that went into overtime. SportsML vocab uri: http://cv.iptc.org/newscodes/spdurationscope/
end-date-time TruncatedDateTimeType optional
The ending date, with optional time, of the event for which the stats are relevant.
event-span xs:nonNegativeInteger optional
Qualifier of "most-recent-events" value for temporal-unit attribute. Specify the number of events eg. 10 for last 10 games.
location-key QCodeType optional
The key of the site,venue or location where the stats were generated.
measurement-units xs:string optional
The type of unit used to measure distance, speed, etc. Could be mph, kph, metres, yards, etc.
opponent-type QCodeType optional
Whether the opponent was a player, team, etc.
opponent-value QCodeType optional
The key of the player, team, division, conference, league or other unit which provide the opposition relevant to the stat.
period-end-date-time TruncatedDateTimeType optional
The ending date, with optional time, of the period for which the stats are relevant.
period-start-date-time TruncatedDateTimeType optional
The starting date, with optional time, of the period for which the stats are relevant.
period-type QCodeType optional
For certain types of periods: overtime, declared (cricket), etc.
period-value xs:string optional
Used for tracking stats and events by period.
position xs:string optional
Indicates that the included statistics apply only to while played at a particular position.
record-making-scope QCodeType optional
Indicates that the included statistics apply only to values that set a record, such as a team-high, or an individual-low.
scope-value QCodeType optional
A generic scope indicator. Use only if none of the other coverage attributes are suitable.
scoping-label xs:string optional
A textual description for the scope.
situation QCodeType optional
Final or current score of the team or player.
sport QCodeType optional
The sport to which the stats belong.
start-date-time TruncatedDateTimeType optional
The starting date, with optional time, of the event for which the stats are relevant.
stat-type QCodeType optional
The formal identifier of the kind of stat.
stats-coverage QCodeType optional
A relative indication of how many statistics are included in the item. SportsML vocab uri: http://cv.iptc.org/newscodes/spstatscoverage/
surface-type QCodeType optional
The type of surface (eg. clay, artificial grass, etc.) upon which the stats were generated.
team QCodeType optional
The key of the team for which the player or team generated the stats.
team-coverage restriction of xs:string optional
Indicates whether the item contains information about one team, or
many teams.
temporal-unit-type QCodeType optional
The unit of performance to which the stats apply eg. single-event, season, career.
temporal-unit-value QCodeType optional
The key of performance unit to which the stats apply.
unit-type QCodeType optional
The type, other than team or league/competition, of the competitive unit for which the player or team generated the stats.
unit-value QCodeType optional
The key, other than team or league/competition, of the competitive unit for which the player or team generated the stats.
value xs:string optional
The value of the stat.
value-type QCodeType optional
The formal type of the stat value eg. integer, string, etc.
venue-type QCodeType optional
The type of event (eg. indoor, outdoor, etc.) in which the stats were generated.
weather-type QCodeType optional
A code for the weather situation in which the stats were generated. SportsML weather codes recommended.
Source
<xs:element name="stat" type="genericStatComplexType" minOccurs="0" maxOccurs="unbounded"/>
Element base2StatsComplexType / outcome-totals
Namespace http://iptc.org/std/nar/2006-10-01/
Diagram
Diagram sportsml_xsd.tmp#commonAttributes sportsml_xsd.tmp#coverageAttributes sportsml_xsd.tmp#outcomeTotalsComplexType_wins sportsml_xsd.tmp#outcomeTotalsComplexType_losses sportsml_xsd.tmp#outcomeTotalsComplexType_ties sportsml_xsd.tmp#outcomeTotalsComplexType_undecideds sportsml_xsd.tmp#outcomeTotalsComplexType_winning-percentage sportsml_xsd.tmp#outcomeTotalsComplexType_points-scored-for sportsml_xsd.tmp#outcomeTotalsComplexType_points-scored-against sportsml_xsd.tmp#outcomeTotalsComplexType_points-difference sportsml_xsd.tmp#outcomeTotalsComplexType_standing-points sportsml_xsd.tmp#outcomeTotalsComplexType_standing-points-against sportsml_xsd.tmp#outcomeTotalsComplexType_streak-type sportsml_xsd.tmp#outcomeTotalsComplexType_streak-duration sportsml_xsd.tmp#outcomeTotalsComplexType_streak-total sportsml_xsd.tmp#outcomeTotalsComplexType_streak-start sportsml_xsd.tmp#outcomeTotalsComplexType_streak-end sportsml_xsd.tmp#outcomeTotalsComplexType_events-played sportsml_xsd.tmp#outcomeTotalsComplexType_events-remaining sportsml_xsd.tmp#outcomeTotalsComplexType_games-back sportsml_xsd.tmp#outcomeTotalsComplexType_losses-overtime sportsml_xsd.tmp#outcomeTotalsComplexType_relegation-average sportsml_xsd.tmp#outcomeTotalsComplexType
Type outcomeTotalsComplexType
Properties
content: complex
minOccurs: 0
maxOccurs: unbounded
Attributes
QName Type Fixed Default Use Annotation
alignment-scope restriction of xs:string optional
Indicates that the included statistics apply only to events played either at home or away.
class xs:string optional
An open placeholder for categorization.
competition QCodeType optional
The key of the league or competition for which the player or team generated the stats.
distance xs:string optional
Measure of distance for the generated stat.
distance-maximum xs:string optional
Maximum distance for the generated stat.
distance-minimum xs:string optional
Minimum distance for the generated stat.
duration-scope QCodeType optional
Indicates what class of events the included statistics apply. Example: those events that went into overtime. SportsML vocab uri: http://cv.iptc.org/newscodes/spdurationscope/
end-date-time TruncatedDateTimeType optional
The ending date, with optional time, of the event for which the stats are relevant.
event-span xs:nonNegativeInteger optional
Qualifier of "most-recent-events" value for temporal-unit attribute. Specify the number of events eg. 10 for last 10 games.
events-played xs:nonNegativeInteger optional
Number of events played within the scope of  play.
events-remaining xs:nonNegativeInteger optional
Number of events remaining within the scope of play.
games-back xs:integer optional
A number used to measure how behind one team is from first place. The first place team is 0 games back.
id xs:ID optional
An XML-specific identifier for the element.
location-key QCodeType optional
The key of the site,venue or location where the stats were generated.
losses xs:nonNegativeInteger optional
Number of losses.
losses-overtime xs:nonNegativeInteger optional
Number of losses in events which went into overtime. For leagues that use this as a top-level outcome category (eg. NHL), as opposed to just a derivative of scoping.
measurement-units xs:string optional
The type of unit used to measure distance, speed, etc. Could be mph, kph, metres, yards, etc.
opponent-type QCodeType optional
Whether the opponent was a player, team, etc.
opponent-value QCodeType optional
The key of the player, team, division, conference, league or other unit which provide the opposition relevant to the stat.
period-end-date-time TruncatedDateTimeType optional
The ending date, with optional time, of the period for which the stats are relevant.
period-start-date-time TruncatedDateTimeType optional
The starting date, with optional time, of the period for which the stats are relevant.
period-type QCodeType optional
For certain types of periods: overtime, declared (cricket), etc.
period-value xs:string optional
Used for tracking stats and events by period.
points-difference xs:integer optional
The final calculated difference between points-scored-for and points-scored-against. Possibly takes into account other scoring aspects, such as penalties and differences in score-values.
points-scored-against xs:nonNegativeInteger optional
The number of points scored against a team by its opponents during an extended time period.
points-scored-for xs:nonNegativeInteger optional
The number of points a team has scored against its opponents during an extended time period.
position xs:string optional
Indicates that the included statistics apply only to while played at a particular position.
record-making-scope QCodeType optional
Indicates that the included statistics apply only to values that set a record, such as a team-high, or an individual-low.
relegation-average xs:decimal optional
The product of a relegation average formula used to determine which team is demoted to a lower league. The formula may vary by league but the average typically looks at team performance across multiple competitions. The team(s) with the lowest relegation averages is sent to the league below.
scope-value QCodeType optional
A generic scope indicator. Use only if none of the other coverage attributes are suitable.
scoping-label xs:string optional
A textual description for the scope.
situation QCodeType optional
Final or current score of the team or player.
standing-points xs:string optional
A quantity used to rank teams, usually within a division, in order to decide who comes in first at the end of a season. Localized to the coverage-attributes.
standing-points-against xs:string optional
Points counted against a team in rankings. Used in European handball standings, for example.
start-date-time TruncatedDateTimeType optional
The starting date, with optional time, of the event for which the stats are relevant.
stats-coverage QCodeType optional
A relative indication of how many statistics are included in the item. SportsML vocab uri: http://cv.iptc.org/newscodes/spstatscoverage/
streak-duration xs:duration optional
How long the streak lasted.
streak-end TruncatedDateTimeType optional
Date on which the streak ended.
streak-start TruncatedDateTimeType optional
Date on which the streak began.
streak-total xs:nonNegativeInteger optional
Holds the number of goals scored during a streak-type of score, for example.
streak-type QCodeType optional
Whether this is a streak of wins, of losses, etc. SportsML vocabulary uri: http://cv.iptc.org/newscodes/spstreaktype/
style xs:string optional
An open placeholder for reference by an external stylesheet.
surface-type QCodeType optional
The type of surface (eg. clay, artificial grass, etc.) upon which the stats were generated.
team QCodeType optional
The key of the team for which the player or team generated the stats.
team-coverage restriction of xs:string optional
Indicates whether the item contains information about one team, or
many teams.
temporal-unit-type QCodeType optional
The unit of performance to which the stats apply eg. single-event, season, career.
temporal-unit-value QCodeType optional
The key of performance unit to which the stats apply.
ties xs:nonNegativeInteger optional
Number of ties.
undecideds xs:nonNegativeInteger optional
Number of events that were started, but ended up undecided.
unit-type QCodeType optional
The type, other than team or league/competition, of the competitive unit for which the player or team generated the stats.
unit-value QCodeType optional
The key, other than team or league/competition, of the competitive unit for which the player or team generated the stats.
venue-type QCodeType optional
The type of event (eg. indoor, outdoor, etc.) in which the stats were generated.
weather-type QCodeType optional
A code for the weather situation in which the stats were generated. SportsML weather codes recommended.
winning-percentage xs:nonNegativeInteger optional
The winning percentage. Generally, wins divided by total events completed.
wins xs:nonNegativeInteger optional
Number of wins.
Source
<xs:element name="outcome-totals" type="outcomeTotalsComplexType" minOccurs="0" maxOccurs="unbounded"/>
Element base2StatsComplexType / outcome-result
Namespace http://iptc.org/std/nar/2006-10-01/
Diagram
Diagram sportsml_xsd.tmp#commonAttributes sportsml_xsd.tmp#coverageAttributes sportsml_xsd.tmp#outcomeResultComplexType_type sportsml_xsd.tmp#outcomeResultComplexType_key sportsml_xsd.tmp#outcomeResultComplexType_comment sportsml_xsd.tmp#outcomeResultComplexType
Type outcomeResultComplexType
Properties
content: complex
minOccurs: 0
maxOccurs: unbounded
Attributes
QName Type Fixed Default Use Annotation
alignment-scope restriction of xs:string optional
Indicates that the included statistics apply only to events played either at home or away.
class xs:string optional
An open placeholder for categorization.
comment xs:string optional
Textual comment about the outcome result
competition QCodeType optional
The key of the league or competition for which the player or team generated the stats.
distance xs:string optional
Measure of distance for the generated stat.
distance-maximum xs:string optional
Maximum distance for the generated stat.
distance-minimum xs:string optional
Minimum distance for the generated stat.
duration-scope QCodeType optional
Indicates what class of events the included statistics apply. Example: those events that went into overtime. SportsML vocab uri: http://cv.iptc.org/newscodes/spdurationscope/
end-date-time TruncatedDateTimeType optional
The ending date, with optional time, of the event for which the stats are relevant.
event-span xs:nonNegativeInteger optional
Qualifier of "most-recent-events" value for temporal-unit attribute. Specify the number of events eg. 10 for last 10 games.
id xs:ID optional
An XML-specific identifier for the element.
key xs:string optional
A key for the type of result described
location-key QCodeType optional
The key of the site,venue or location where the stats were generated.
measurement-units xs:string optional
The type of unit used to measure distance, speed, etc. Could be mph, kph, metres, yards, etc.
opponent-type QCodeType optional
Whether the opponent was a player, team, etc.
opponent-value QCodeType optional
The key of the player, team, division, conference, league or other unit which provide the opposition relevant to the stat.
period-end-date-time TruncatedDateTimeType optional
The ending date, with optional time, of the period for which the stats are relevant.
period-start-date-time TruncatedDateTimeType optional
The starting date, with optional time, of the period for which the stats are relevant.
period-type QCodeType optional
For certain types of periods: overtime, declared (cricket), etc.
period-value xs:string optional
Used for tracking stats and events by period.
position xs:string optional
Indicates that the included statistics apply only to while played at a particular position.
record-making-scope QCodeType optional
Indicates that the included statistics apply only to values that set a record, such as a team-high, or an individual-low.
scope-value QCodeType optional
A generic scope indicator. Use only if none of the other coverage attributes are suitable.
scoping-label xs:string optional
A textual description for the scope.
situation QCodeType optional
Final or current score of the team or player.
start-date-time TruncatedDateTimeType optional
The starting date, with optional time, of the event for which the stats are relevant.
stats-coverage QCodeType optional
A relative indication of how many statistics are included in the item. SportsML vocab uri: http://cv.iptc.org/newscodes/spstatscoverage/
style xs:string optional
An open placeholder for reference by an external stylesheet.
surface-type QCodeType optional
The type of surface (eg. clay, artificial grass, etc.) upon which the stats were generated.
team QCodeType optional
The key of the team for which the player or team generated the stats.
team-coverage restriction of xs:string optional
Indicates whether the item contains information about one team, or
many teams.
temporal-unit-type QCodeType optional
The unit of performance to which the stats apply eg. single-event, season, career.
temporal-unit-value QCodeType optional
The key of performance unit to which the stats apply.
type xs:string optional
The type of outcome result. Can be things like relegation, promotion and qualification
unit-type QCodeType optional
The type, other than team or league/competition, of the competitive unit for which the player or team generated the stats.
unit-value QCodeType optional
The key, other than team or league/competition, of the competitive unit for which the player or team generated the stats.
venue-type QCodeType optional
The type of event (eg. indoor, outdoor, etc.) in which the stats were generated.
weather-type QCodeType optional
A code for the weather situation in which the stats were generated. SportsML weather codes recommended.
Source
<xs:element name="outcome-result" type="outcomeResultComplexType" minOccurs="0" maxOccurs="unbounded"/>
Element base3StatsComplexType / penalty-stats
Namespace http://iptc.org/std/nar/2006-10-01/
Diagram
Diagram sportsml_xsd.tmp#commonAttributes sportsml_xsd.tmp#penaltyStatsComplexType_type sportsml_xsd.tmp#penaltyStatsComplexType_count sportsml_xsd.tmp#penaltyStatsComplexType_value sportsml_xsd.tmp#penaltyStatsComplexType
Type penaltyStatsComplexType
Properties
content: complex
minOccurs: 0
maxOccurs: unbounded
Attributes
QName Type Fixed Default Use Annotation
class xs:string optional
An open placeholder for categorization.
count xs:nonNegativeInteger optional
The number of that type of penalities for this team or player.
id xs:ID optional
An XML-specific identifier for the element.
style xs:string optional
An open placeholder for reference by an external stylesheet.
type xs:string optional
Could be a numeric value like 2, 5 or 10 for ice hockey, or yellow-card or red-card for soccer etc.
value xs:string optional
Amount penalized. Eg. total minutes (ice-hockey, lacrosse, etc.) or yards (american-football).
Source
<xs:element name="penalty-stats" type="penaltyStatsComplexType" minOccurs="0" maxOccurs="unbounded"/>
Element base3StatsComplexType / award
Namespace http://iptc.org/std/nar/2006-10-01/
Diagram
Diagram sportsml_xsd.tmp#commonAttributes sportsml_xsd.tmp#awardComplexType_award-type sportsml_xsd.tmp#awardComplexType_player-or-team-idref sportsml_xsd.tmp#awardComplexType_total sportsml_xsd.tmp#awardComplexType_place sportsml_xsd.tmp#awardComplexType_value sportsml_xsd.tmp#awardComplexType_currency sportsml_xsd.tmp#awardComplexType_name sportsml_xsd.tmp#awardComplexType
Type awardComplexType
Properties
content: complex
minOccurs: 0
maxOccurs: unbounded
Model name*
Children name
Instance
<award award-type="" class="" currency="" id="" place="" player-or-team-idref="" style="" total="" value="" xmlns="http://iptc.org/std/nar/2006-10-01/">
  <name creator="" creatoruri="" custom="" dir="" how="" howuri="" id="" xml:lang="" modified="" part="" parturi="" pubconstraint="" pubconstrainturi="" role="" roleuri="" validfrom="" validto="" why="" whyuri="">{0,unbounded}</name>
</award>
Attributes
QName Type Fixed Default Use Annotation
award-type QCodeType optional
Type of award.
class xs:string optional
An open placeholder for categorization.
currency xs:string optional
The units of currency for the value attribute.
id xs:ID optional
An XML-specific identifier for the element.
place xs:string optional
The place for which this prize is offered. For example, place="1" means the first-place prize.
player-or-team-idref xs:IDREF optional
Reference to the player or team that received the award.
style xs:string optional
An open placeholder for reference by an external stylesheet.
total xs:nonNegativeInteger optional
Total number of these such awards given to the player or team. Can be used to count medals for each country.
value xs:string optional
The amount of money earned by the player who came in this place.
Source
<xs:element name="award" type="awardComplexType" minOccurs="0" maxOccurs="unbounded"/>
Element base3StatsComplexType / rank
Namespace http://iptc.org/std/nar/2006-10-01/
Diagram
Diagram sportsml_xsd.tmp#commonAttributes sportsml_xsd.tmp#coverageAttributes sportsml_xsd.tmp#rankComplexType_type sportsml_xsd.tmp#rankComplexType_issuer sportsml_xsd.tmp#rankComplexType_value sportsml_xsd.tmp#rankComplexType_value-previous sportsml_xsd.tmp#rankComplexType
Type rankComplexType
Properties
content: complex
minOccurs: 0
maxOccurs: unbounded
Attributes
QName Type Fixed Default Use Annotation
alignment-scope restriction of xs:string optional
Indicates that the included statistics apply only to events played either at home or away.
class xs:string optional
An open placeholder for categorization.
competition QCodeType optional
The key of the league or competition for which the player or team generated the stats.
distance xs:string optional
Measure of distance for the generated stat.
distance-maximum xs:string optional
Maximum distance for the generated stat.
distance-minimum xs:string optional
Minimum distance for the generated stat.
duration-scope QCodeType optional
Indicates what class of events the included statistics apply. Example: those events that went into overtime. SportsML vocab uri: http://cv.iptc.org/newscodes/spdurationscope/
end-date-time TruncatedDateTimeType optional
The ending date, with optional time, of the event for which the stats are relevant.
event-span xs:nonNegativeInteger optional
Qualifier of "most-recent-events" value for temporal-unit attribute. Specify the number of events eg. 10 for last 10 games.
id xs:ID optional
An XML-specific identifier for the element.
issuer xs:string optional
The entity or organization which issued the rank.
location-key QCodeType optional
The key of the site,venue or location where the stats were generated.
measurement-units xs:string optional
The type of unit used to measure distance, speed, etc. Could be mph, kph, metres, yards, etc.
opponent-type QCodeType optional
Whether the opponent was a player, team, etc.
opponent-value QCodeType optional
The key of the player, team, division, conference, league or other unit which provide the opposition relevant to the stat.
period-end-date-time TruncatedDateTimeType optional
The ending date, with optional time, of the period for which the stats are relevant.
period-start-date-time TruncatedDateTimeType optional
The starting date, with optional time, of the period for which the stats are relevant.
period-type QCodeType optional
For certain types of periods: overtime, declared (cricket), etc.
period-value xs:string optional
Used for tracking stats and events by period.
position xs:string optional
Indicates that the included statistics apply only to while played at a particular position.
record-making-scope QCodeType optional
Indicates that the included statistics apply only to values that set a record, such as a team-high, or an individual-low.
scope-value QCodeType optional
A generic scope indicator. Use only if none of the other coverage attributes are suitable.
scoping-label xs:string optional
A textual description for the scope.
situation QCodeType optional
Final or current score of the team or player.
start-date-time TruncatedDateTimeType optional
The starting date, with optional time, of the event for which the stats are relevant.
stats-coverage QCodeType optional
A relative indication of how many statistics are included in the item. SportsML vocab uri: http://cv.iptc.org/newscodes/spstatscoverage/
style xs:string optional
An open placeholder for reference by an external stylesheet.
surface-type QCodeType optional
The type of surface (eg. clay, artificial grass, etc.) upon which the stats were generated.
team QCodeType optional
The key of the team for which the player or team generated the stats.
team-coverage restriction of xs:string optional
Indicates whether the item contains information about one team, or
many teams.
temporal-unit-type QCodeType optional
The unit of performance to which the stats apply eg. single-event, season, career.
temporal-unit-value QCodeType optional
The key of performance unit to which the stats apply.
type QCodeType optional
The type of the rank. Generally a publisher-specific controlled vocabulary.
unit-type QCodeType optional
The type, other than team or league/competition, of the competitive unit for which the player or team generated the stats.
unit-value QCodeType optional
The key, other than team or league/competition, of the competitive unit for which the player or team generated the stats.
value xs:string optional
The value of the rank.
value-previous xs:string optional
The previous rank.
venue-type QCodeType optional
The type of event (eg. indoor, outdoor, etc.) in which the stats were generated.
weather-type QCodeType optional
A code for the weather situation in which the stats were generated. SportsML weather codes recommended.
Source
<xs:element name="rank" type="rankComplexType" minOccurs="0" maxOccurs="unbounded"/>
Element baseGenericEntityStatsComplexType / sub-score
Namespace http://iptc.org/std/nar/2006-10-01/
Diagram
Diagram sportsml_xsd.tmp#subScoreComplexType_period-value sportsml_xsd.tmp#subScoreComplexType_score sportsml_xsd.tmp#subScoreComplexType_sub-score-type sportsml_xsd.tmp#subScoreComplexType_sub-score-key sportsml_xsd.tmp#subScoreComplexType_sub-score-name sportsml_xsd.tmp#subScoreComplexType_rank sportsml_xsd.tmp#subScoreComplexType_total-score sportsml_xsd.tmp#subScoreComplexType_score-attempts sportsml_xsd.tmp#subScoreComplexType
Type subScoreComplexType
Properties
content: complex
minOccurs: 0
maxOccurs: unbounded
Attributes
QName Type Fixed Default Use Annotation
period-value xs:string optional
Generally a natural number. Could also be quarter-1, period-2, inning-5, etc.
rank xs:string optional
The ranking result of the sub-score unit.
score xs:string optional
The score for that period (or scoring unit).
score-attempts xs:string optional
The attempts to score during the period (or scoring unit).
sub-score-key QCodeType optional
The symbol for the sub-score unit.
sub-score-name xs:string optional
The name of the sub-score unit.
sub-score-type QCodeType optional
The type of sub-score.
total-score xs:string optional
The running total during the sub-score period or unit. Good for split scores.
Source
<xs:element name="sub-score" type="subScoreComplexType" minOccurs="0" maxOccurs="unbounded"/>
Element baseGenericEntityStatsComplexType / event-record
Namespace http://iptc.org/std/nar/2006-10-01/
Diagram
Diagram sportsml_xsd.tmp#eventRecordComplexType_type sportsml_xsd.tmp#eventRecordComplexType_previous-record sportsml_xsd.tmp#eventRecordComplexType
Type eventRecordComplexType
Properties
content: complex
minOccurs: 0
maxOccurs: unbounded
Attributes
QName Type Fixed Default Use Annotation
previous-record xs:string optional
The score value of the previously-held record.
type xs:string optional
The type of record.
Source
<xs:element name="event-record" type="eventRecordComplexType" minOccurs="0" maxOccurs="unbounded"/>
Element teamStatsComplexType / team-stats-american-football
Namespace http://iptc.org/std/nar/2006-10-01/
Diagram
Diagram sportsml_xsd.tmp#commonAttributes sportsml_xsd.tmp#coverageAttributes sportsml-specific-american-football_xsd.tmp#baseAmericanFootballStatsComplexType_stats-american-football-offensive sportsml-specific-american-football_xsd.tmp#baseAmericanFootballStatsComplexType_stats-american-football-defensive sportsml-specific-american-football_xsd.tmp#baseAmericanFootballStatsComplexType_stats-american-football-scoring sportsml-specific-american-football_xsd.tmp#baseAmericanFootballStatsComplexType_stats-american-football-special-teams sportsml-specific-american-football_xsd.tmp#baseAmericanFootballStatsComplexType_stats-american-football-fumbles sportsml-specific-american-football_xsd.tmp#baseAmericanFootballStatsComplexType_stats-american-football-penalties sportsml-specific-american-football_xsd.tmp#baseAmericanFootballStatsComplexType sportsml-specific-american-football_xsd.tmp#americanFootballTeamStatsComplexType_yards-per-attempt sportsml-specific-american-football_xsd.tmp#americanFootballTeamStatsComplexType_number-of-plays sportsml-specific-american-football_xsd.tmp#americanFootballTeamStatsComplexType_number-of-plays-gaining sportsml-specific-american-football_xsd.tmp#americanFootballTeamStatsComplexType_number-of-plays-losing sportsml-specific-american-football_xsd.tmp#americanFootballTeamStatsComplexType_average-starting-position sportsml-specific-american-football_xsd.tmp#americanFootballTeamStatsComplexType_timeouts sportsml-specific-american-football_xsd.tmp#americanFootballTeamStatsComplexType_turnover-ratio sportsml-specific-american-football_xsd.tmp#americanFootballTeamStatsComplexType
Type americanFootballTeamStatsComplexType
Type hierarchy
Properties
content: complex
Model stats-american-football-offensive* , stats-american-football-defensive* , stats-american-football-scoring* , stats-american-football-special-teams* , stats-american-football-fumbles* , stats-american-football-penalties*
Children stats-american-football-defensive, stats-american-football-fumbles, stats-american-football-offensive, stats-american-football-penalties, stats-american-football-scoring, stats-american-football-special-teams
Instance
<team-stats-american-football alignment-scope="" average-starting-position="" class="" competition="" distance="" distance-maximum="" distance-minimum="" duration-scope="" end-date-time="" event-span="" id="" location-key="" measurement-units="" number-of-plays="" number-of-plays-gaining="" number-of-plays-losing="" opponent-type="" opponent-value="" period-end-date-time="" period-start-date-time="" period-type="" period-value="" position="" record-making-scope="" scope-value="" scoping-label="" situation="" start-date-time="" stats-coverage="" style="" surface-type="" team="" team-coverage="" temporal-unit-type="" temporal-unit-value="" timeouts="" turnover-ratio="" unit-type="" unit-value="" venue-type="" weather-type="" yards-per-attempt="" xmlns="http://iptc.org/std/nar/2006-10-01/">
  <stats-american-football-offensive alignment-scope="" class="" competition="" distance="" distance-maximum="" distance-minimum="" duration-scope="" end-date-time="" event-span="" handoffs-total="" id="" location-key="" measurement-units="" offensive-plays-average-yards-per="" offensive-plays-average-yards-per-game="" offensive-plays-number="" offensive-plays-yards="" offensive-rank="" opponent-type="" opponent-value="" period-end-date-time="" period-start-date-time="" period-type="" period-value="" pitches-total="" position="" possession-duration="" possessions-inside-20="" record-making-scope="" scope-value="" scoping-label="" situation="" start-date-time="" stats-coverage="" style="" surface-type="" tackles-assists-offense="" tackles-offense="" team="" team-coverage="" temporal-unit-type="" temporal-unit-value="" turnovers-giveaway="" turnovers-giveaway-average="" unit-type="" unit-value="" venue-type="" weather-type="">{0,unbounded}</stats-american-football-offensive>
  <stats-american-football-defensive alignment-scope="" class="" competition="" defense-rank="" defense-rank-pass="" defense-rank-rush="" defensive-plays-number="" distance="" distance-maximum="" distance-minimum="" duration-scope="" end-date-time="" event-span="" id="" inside-20-plays="" inside-20-points-against="" inside-20-touchdowns-against="" inside-20-touchdowns-against-percentage="" interceptions-average="" interceptions-longest="" interceptions-percentage="" interceptions-total="" interceptions-touchdown="" interceptions-yards="" location-key="" measurement-units="" opponent-type="" opponent-value="" passes-defensed="" period-end-date-time="" period-start-date-time="" period-type="" period-value="" position="" quarterback-hurries="" record-making-scope="" sacks-team="" sacks-total="" sacks-yards="" sacks-yards-team="" scope-value="" scoping-label="" situation="" start-date-time="" stats-coverage="" style="" surface-type="" tackles-assists="" tackles-solo="" tackles-team="" tackles-total="" team="" team-coverage="" temporal-unit-type="" temporal-unit-value="" turnovers-takeaway="" unit-type="" unit-value="" venue-type="" weather-type="" yards-allowed-average="" yards-allowed-total="">{0,unbounded}</stats-american-football-defensive>
  <stats-american-football-scoring alignment-scope="" class="" competition="" distance="" distance-maximum="" distance-minimum="" duration-scope="" end-date-time="" event-span="" extra-points-attempts="" extra-points-blocked="" extra-points-made="" extra-points-missed="" extra-points-percentage="" field-goal-attempts="" field-goal-longest="" field-goals-average="" field-goals-blocked="" field-goals-made="" field-goals-missed="" field-goals-percentage="" id="" inside-20-points="" inside-20-touchdowns="" inside-20-touchdowns-percentage="" location-key="" measurement-units="" opponent-type="" opponent-value="" period-end-date-time="" period-start-date-time="" period-type="" period-value="" position="" record-making-scope="" safeties-against="" scope-value="" scoping-label="" single-points="" situation="" start-date-time="" stats-coverage="" style="" surface-type="" team="" team-coverage="" temporal-unit-type="" temporal-unit-value="" touchbacks="" touchdowns-defensive="" touchdowns-passing="" touchdowns-receptions="" touchdowns-rushing="" touchdowns-special-teams="" touchdowns-total="" two-point-conversions-attempts="" two-point-conversions-made="" two-point-conversions-made-passing="" two-point-conversions-made-rushing="" unit-type="" unit-value="" venue-type="" weather-type="">{0,unbounded}</stats-american-football-scoring>
  <stats-american-football-special-teams alignment-scope="" class="" competition="" distance="" distance-maximum="" distance-minimum="" duration-scope="" end-date-time="" event-span="" extra-points-against-blocked="" extra-points-against-made="" extra-points-against-missed="" fair-catches="" fair-catches-against="" field-goals-against-blocked="" field-goals-against-made="" field-goals-against-missed="" id="" kickoffs-adjusted="" kickoffs-drive-start-against-average="" kickoffs-to-inside-20="" kickoffs-total="" location-key="" measurement-units="" onside-kicks-attempted="" onside-kicks-recovered="" opponent-type="" opponent-value="" period-end-date-time="" period-start-date-time="" period-type="" period-value="" position="" punts-against-average="" punts-against-average-net="" punts-against-blocked="" punts-against-inside-20="" punts-against-inside-20-percentage="" punts-against-longest="" punts-against-total="" punts-against-yards-gross="" punts-against-yards-net="" punts-average="" punts-average-net="" punts-blocked="" punts-inside-20="" punts-inside-20-percentage="" punts-longest="" punts-total="" punts-yards-gross="" punts-yards-net="" record-making-scope="" returns-kickoff-adjusted="" returns-kickoff-against-average="" returns-kickoff-against-longest="" returns-kickoff-against-total="" returns-kickoff-against-touchdown="" returns-kickoff-against-yards="" returns-kickoff-average="" returns-kickoff-drive-start-average="" returns-kickoff-inside-20="" returns-kickoff-longest="" returns-kickoff-total="" returns-kickoff-touchdown="" returns-kickoff-yards="" returns-punt-against-average="" returns-punt-against-longest="" returns-punt-against-total="" returns-punt-against-touchdown="" returns-punt-against-yards="" returns-punt-average="" returns-punt-longest="" returns-punt-total="" returns-punt-touchdown="" returns-punt-yards="" returns-total="" returns-yards="" scope-value="" scoping-label="" situation="" start-date-time="" stats-coverage="" style="" surface-type="" tackles-assists-special-teams="" tackles-special-teams="" team="" team-coverage="" temporal-unit-type="" temporal-unit-value="" total-return-yardage-not-kickoffs="" touchbacks-interceptions="" touchbacks-interceptions-percentage="" touchbacks-kickoffs="" touchbacks-kickoffs-percentage="" touchbacks-punts="" touchbacks-punts-against="" touchbacks-punts-percentage="" touchbacks-total="" touchbacks-total-percentage="" touchdowns-against="" unit-type="" unit-value="" venue-type="" weather-type="">{0,unbounded}</stats-american-football-special-teams>
  <stats-american-football-fumbles alignment-scope="" class="" competition="" distance="" distance-maximum="" distance-minimum="" duration-scope="" end-date-time="" event-span="" fumbles-committed="" fumbles-committed-defense="" fumbles-committed-other="" fumbles-committed-special-teams="" fumbles-forced="" fumbles-forced-defense="" fumbles-forced-other="" fumbles-forced-special-teams="" fumbles-lost="" fumbles-lost-average-per-game="" fumbles-lost-defense="" fumbles-lost-other="" fumbles-lost-special-teams="" fumbles-opposing-committed="" fumbles-opposing-lost="" fumbles-opposing-recovered="" fumbles-opposing-recovered-average-per-game="" fumbles-opposing-touchdowns="" fumbles-opposing-yards-gained="" fumbles-own-committed="" fumbles-own-lost="" fumbles-own-recovered="" fumbles-own-touchdowns="" fumbles-own-yards-gained="" fumbles-recovered="" fumbles-recovered-defense="" fumbles-recovered-other="" fumbles-recovered-special-teams="" fumbles-recovered-yards-defense="" fumbles-recovered-yards-other="" fumbles-recovered-yards-special-teams="" fumbles-yards-gained="" id="" location-key="" measurement-units="" opponent-type="" opponent-value="" period-end-date-time="" period-start-date-time="" period-type="" period-value="" position="" record-making-scope="" scope-value="" scoping-label="" situation="" start-date-time="" stats-coverage="" style="" surface-type="" team="" team-coverage="" temporal-unit-type="" temporal-unit-value="" touchbacks-fumbles="" touchbacks-fumbles-percentage="" unit-type="" unit-value="" venue-type="" weather-type="">{0,unbounded}</stats-american-football-fumbles>
  <stats-american-football-penalties alignment-scope="" class="" competition="" distance="" distance-maximum="" distance-minimum="" duration-scope="" end-date-time="" event-span="" id="" location-key="" measurement-units="" opponent-type="" opponent-value="" penalties-challenged="" penalties-opponent-total="" penalties-overturned="" penalties-reviewed="" penalties-total="" penalty-first-downs="" penalty-opponent-yards="" penalty-yards="" period-end-date-time="" period-start-date-time="" period-type="" period-value="" position="" record-making-scope="" scope-value="" scoping-label="" situation="" start-date-time="" stats-coverage="" style="" surface-type="" team="" team-coverage="" temporal-unit-type="" temporal-unit-value="" unit-type="" unit-value="" venue-type="" weather-type="">{0,unbounded}</stats-american-football-penalties>
</team-stats-american-football>
Attributes
QName Type Fixed Default Use Annotation
alignment-scope restriction of xs:string optional
Indicates that the included statistics apply only to events played either at home or away.
average-starting-position xs:string optional
Average yard-line that the team started on per-drive.
class xs:string optional
An open placeholder for categorization.
competition QCodeType optional
The key of the league or competition for which the player or team generated the stats.
distance xs:string optional
Measure of distance for the generated stat.
distance-maximum xs:string optional
Maximum distance for the generated stat.
distance-minimum xs:string optional
Minimum distance for the generated stat.
duration-scope QCodeType optional
Indicates what class of events the included statistics apply. Example: those events that went into overtime. SportsML vocab uri: http://cv.iptc.org/newscodes/spdurationscope/
end-date-time TruncatedDateTimeType optional
The ending date, with optional time, of the event for which the stats are relevant.
event-span xs:nonNegativeInteger optional
Qualifier of "most-recent-events" value for temporal-unit attribute. Specify the number of events eg. 10 for last 10 games.
id xs:ID optional
An XML-specific identifier for the element.
location-key QCodeType optional
The key of the site,venue or location where the stats were generated.
measurement-units xs:string optional
The type of unit used to measure distance, speed, etc. Could be mph, kph, metres, yards, etc.
number-of-plays xs:string optional
The number of plays this team has completed, including for offensive, defensive, and special teams.
number-of-plays-gaining xs:string optional
The number of plays this team has completed for which yards were gained, including for offensive, defensive, and special teams.
number-of-plays-losing xs:string optional
The number of plays this team has completed for which yards were lost, including for offensive, defensive, and special teams.
opponent-type QCodeType optional
Whether the opponent was a player, team, etc.
opponent-value QCodeType optional
The key of the player, team, division, conference, league or other unit which provide the opposition relevant to the stat.
period-end-date-time TruncatedDateTimeType optional
The ending date, with optional time, of the period for which the stats are relevant.
period-start-date-time TruncatedDateTimeType optional
The starting date, with optional time, of the period for which the stats are relevant.
period-type QCodeType optional
For certain types of periods: overtime, declared (cricket), etc.
period-value xs:string optional
Used for tracking stats and events by period.
position xs:string optional
Indicates that the included statistics apply only to while played at a particular position.
record-making-scope QCodeType optional
Indicates that the included statistics apply only to values that set a record, such as a team-high, or an individual-low.
scope-value QCodeType optional
A generic scope indicator. Use only if none of the other coverage attributes are suitable.
scoping-label xs:string optional
A textual description for the scope.
situation QCodeType optional
Final or current score of the team or player.
start-date-time TruncatedDateTimeType optional
The starting date, with optional time, of the event for which the stats are relevant.
stats-coverage QCodeType optional
A relative indication of how many statistics are included in the item. SportsML vocab uri: http://cv.iptc.org/newscodes/spstatscoverage/
style xs:string optional
An open placeholder for reference by an external stylesheet.
surface-type QCodeType optional
The type of surface (eg. clay, artificial grass, etc.) upon which the stats were generated.
team QCodeType optional
The key of the team for which the player or team generated the stats.
team-coverage restriction of xs:string optional
Indicates whether the item contains information about one team, or
many teams.
temporal-unit-type QCodeType optional
The unit of performance to which the stats apply eg. single-event, season, career.
temporal-unit-value QCodeType optional
The key of performance unit to which the stats apply.
timeouts xs:string optional
The number of timeouts a team has remaining, either in regulation or in overtime, whichever state the game is currently in.
turnover-ratio xs:string optional
Derived by subtracting turnovers-giveaways from turnovers-takeaways.
unit-type QCodeType optional
The type, other than team or league/competition, of the competitive unit for which the player or team generated the stats.
unit-value QCodeType optional
The key, other than team or league/competition, of the competitive unit for which the player or team generated the stats.
venue-type QCodeType optional
The type of event (eg. indoor, outdoor, etc.) in which the stats were generated.
weather-type QCodeType optional
A code for the weather situation in which the stats were generated. SportsML weather codes recommended.
yards-per-attempt xs:string optional
The average yards gained per play.
Source
<xs:element name="team-stats-american-football" type="americanFootballTeamStatsComplexType"/>
Element teamStatsComplexType / team-stats-baseball
Namespace http://iptc.org/std/nar/2006-10-01/
Diagram
Diagram sportsml_xsd.tmp#commonAttributes sportsml_xsd.tmp#coverageAttributes sportsml-specific-baseball_xsd.tmp#baseBaseballStatsComplexType_stats-baseball-offensive sportsml-specific-baseball_xsd.tmp#baseBaseballStatsComplexType_stats-baseball-pitching sportsml-specific-baseball_xsd.tmp#baseBaseballStatsComplexType_stats-baseball-defensive sportsml-specific-baseball_xsd.tmp#baseBaseballStatsComplexType sportsml-specific-baseball_xsd.tmp#baseballTeamStatsComplexType
Type baseballTeamStatsComplexType
Type hierarchy
Properties
content: complex
Model stats-baseball-offensive* , stats-baseball-pitching* , stats-baseball-defensive*
Children stats-baseball-defensive, stats-baseball-offensive, stats-baseball-pitching
Instance
<team-stats-baseball alignment-scope="" class="" competition="" distance="" distance-maximum="" distance-minimum="" duration-scope="" end-date-time="" event-span="" id="" location-key="" measurement-units="" opponent-type="" opponent-value="" period-end-date-time="" period-start-date-time="" period-type="" period-value="" position="" record-making-scope="" scope-value="" scoping-label="" situation="" start-date-time="" stats-coverage="" style="" surface-type="" team="" team-coverage="" temporal-unit-type="" temporal-unit-value="" unit-type="" unit-value="" venue-type="" weather-type="" xmlns="http://iptc.org/std/nar/2006-10-01/">
  <stats-baseball-offensive alignment-scope="" at-bats="" at-bats-per-home-run="" at-bats-per-rbi="" average="" bases-on-balls="" bases-on-balls-intentional="" bases-on-balls-rate="" class="" competition="" distance="" distance-maximum="" distance-minimum="" double-plays-against="" doubles="" duration-scope="" end-date-time="" event-span="" games-played="" grand-slams="" grounded-into-double-play="" hit-by-pitch="" hit-into-double-play="" hits="" hits-event-winning="" hits-extra-base="" home-runs="" home-runs-season="" id="" left-in-scoring-position="" left-on-base="" location-key="" measurement-units="" moved-up="" on-base-percentage="" on-base-plus-slugging="" opponent-type="" opponent-value="" outs-fly="" outs-ground="" period-end-date-time="" period-start-date-time="" period-type="" period-value="" pick-offs-against="" plate-appearances="" plate-appearances-per-home-run="" plate-appearances-per-rbi="" position="" rbi="" reached-base-defensive-interference="" reached-base-error="" reached-base-fielder-choice="" record-making-scope="" runs-scored="" sac-bunts="" sac-flies="" sacrifices="" scope-value="" scoping-label="" singles="" situation="" slugging-percentage="" start-date-time="" stats-coverage="" stolen-bases="" stolen-bases-average="" stolen-bases-caught="" streak-hits="" strikeout-rate="" strikeouts-against="" strikeouts-looking="" style="" surface-type="" team="" team-coverage="" temporal-unit-type="" temporal-unit-value="" total-bases="" triple-plays-against="" triples="" unit-type="" unit-value="" venue-type="" weather-type="">{0,unbounded}</stats-baseball-offensive>
  <stats-baseball-pitching alignment-scope="" balks="" bases-on-balls-allowed="" bases-on-balls-intentional-pitcher="" batters-at-bats-against="" batters-average-against="" batters-doubles-against="" batters-home-runs-against="" batters-on-base-percentage-against="" batters-slugging-percentage-against="" batters-total-against="" batters-total-bases-against="" batters-triples-against="" class="" competition="" distance="" distance-maximum="" distance-minimum="" duration-scope="" earned-runs="" end-date-time="" era="" errors-hit-with-pitch="" errors-wild-pitch="" event-credit="" event-span="" games-complete="" games-finished="" games-pitched="" hits-allowed="" holds="" home-runs-allowed="" id="" inherited-runners-scored="" inherited-runners-total="" innings-pitched="" innings-pitched-average="" interferences="" location-key="" losses="" measurement-units="" number-of-pitches="" number-of-strikes="" opponent-type="" opponent-value="" period-end-date-time="" period-start-date-time="" period-type="" period-value="" pick-offs="" position="" record-making-scope="" relief-points="" runs-allowed="" sacrifice-bunts-allowed="" sacrifice-flies-allowed="" sacrifice-hits-allowed="" save-credit="" saves="" saves-blown="" saves-opportunities="" saves-tough="" scope-value="" scoping-label="" shutouts="" shutouts-combined="" situation="" start-date-time="" stats-coverage="" strikeouts="" strikeout-to-bb-ratio="" style="" surface-type="" team="" team-coverage="" temporal-unit-type="" temporal-unit-value="" unearned-runs="" unit-type="" unit-value="" venue-type="" weather-type="" whip="" winning-percentage="" wins="">{0,unbounded}</stats-baseball-pitching>
  <stats-baseball-defensive alignment-scope="" assists="" class="" competition="" defensive-average="" distance="" distance-maximum="" distance-minimum="" double-plays="" duration-scope="" end-date-time="" errors="" errors-catchers-interference="" errors-passed-ball="" event-span="" fielding-chances="" fielding-percentage="" games-played-position="" id="" innings-played="" location-key="" measurement-units="" opponent-type="" opponent-value="" period-end-date-time="" period-start-date-time="" period-type="" period-value="" position="" putouts="" record-making-scope="" scope-value="" scoping-label="" situation="" start-date-time="" stats-coverage="" stolen-bases-against="" stolen-bases-average-defense="" stolen-bases-caught-defense="" style="" surface-type="" team="" team-coverage="" temporal-unit-type="" temporal-unit-value="" triple-plays="" unit-type="" unit-value="" venue-type="" weather-type="">{0,unbounded}</stats-baseball-defensive>
</team-stats-baseball>
Attributes
QName Type Fixed Default Use Annotation
alignment-scope restriction of xs:string optional
Indicates that the included statistics apply only to events played either at home or away.
class xs:string optional
An open placeholder for categorization.
competition QCodeType optional
The key of the league or competition for which the player or team generated the stats.
distance xs:string optional
Measure of distance for the generated stat.
distance-maximum xs:string optional
Maximum distance for the generated stat.
distance-minimum xs:string optional
Minimum distance for the generated stat.
duration-scope QCodeType optional
Indicates what class of events the included statistics apply. Example: those events that went into overtime. SportsML vocab uri: http://cv.iptc.org/newscodes/spdurationscope/
end-date-time TruncatedDateTimeType optional
The ending date, with optional time, of the event for which the stats are relevant.
event-span xs:nonNegativeInteger optional
Qualifier of "most-recent-events" value for temporal-unit attribute. Specify the number of events eg. 10 for last 10 games.
id xs:ID optional
An XML-specific identifier for the element.
location-key QCodeType optional
The key of the site,venue or location where the stats were generated.
measurement-units xs:string optional
The type of unit used to measure distance, speed, etc. Could be mph, kph, metres, yards, etc.
opponent-type QCodeType optional
Whether the opponent was a player, team, etc.
opponent-value QCodeType optional
The key of the player, team, division, conference, league or other unit which provide the opposition relevant to the stat.
period-end-date-time TruncatedDateTimeType optional
The ending date, with optional time, of the period for which the stats are relevant.
period-start-date-time TruncatedDateTimeType optional
The starting date, with optional time, of the period for which the stats are relevant.
period-type QCodeType optional
For certain types of periods: overtime, declared (cricket), etc.
period-value xs:string optional
Used for tracking stats and events by period.
position xs:string optional
Indicates that the included statistics apply only to while played at a particular position.
record-making-scope QCodeType optional
Indicates that the included statistics apply only to values that set a record, such as a team-high, or an individual-low.
scope-value QCodeType optional
A generic scope indicator. Use only if none of the other coverage attributes are suitable.
scoping-label xs:string optional
A textual description for the scope.
situation QCodeType optional
Final or current score of the team or player.
start-date-time TruncatedDateTimeType optional
The starting date, with optional time, of the event for which the stats are relevant.
stats-coverage QCodeType optional
A relative indication of how many statistics are included in the item. SportsML vocab uri: http://cv.iptc.org/newscodes/spstatscoverage/
style xs:string optional
An open placeholder for reference by an external stylesheet.
surface-type QCodeType optional
The type of surface (eg. clay, artificial grass, etc.) upon which the stats were generated.
team QCodeType optional
The key of the team for which the player or team generated the stats.
team-coverage restriction of xs:string optional
Indicates whether the item contains information about one team, or
many teams.
temporal-unit-type QCodeType optional
The unit of performance to which the stats apply eg. single-event, season, career.
temporal-unit-value QCodeType optional
The key of performance unit to which the stats apply.
unit-type QCodeType optional
The type, other than team or league/competition, of the competitive unit for which the player or team generated the stats.
unit-value QCodeType optional
The key, other than team or league/competition, of the competitive unit for which the player or team generated the stats.
venue-type QCodeType optional
The type of event (eg. indoor, outdoor, etc.) in which the stats were generated.
weather-type QCodeType optional
A code for the weather situation in which the stats were generated. SportsML weather codes recommended.
Source
<xs:element name="team-stats-baseball" type="baseballTeamStatsComplexType"/>
Element teamStatsComplexType / team-stats-basketball
Namespace http://iptc.org/std/nar/2006-10-01/
Diagram
Diagram sportsml_xsd.tmp#commonAttributes sportsml_xsd.tmp#coverageAttributes sportsml-specific-basketball_xsd.tmp#baseBasketballStatsComplexType_stats-basketball-offensive sportsml-specific-basketball_xsd.tmp#baseBasketballStatsComplexType_stats-basketball-rebounding sportsml-specific-basketball_xsd.tmp#baseBasketballStatsComplexType_stats-basketball-defensive sportsml-specific-basketball_xsd.tmp#baseBasketballStatsComplexType sportsml-specific-basketball_xsd.tmp#basketballTeamStatsComplexType_timeouts-left sportsml-specific-basketball_xsd.tmp#basketballTeamStatsComplexType_largest-lead sportsml-specific-basketball_xsd.tmp#basketballTeamStatsComplexType_fouls-total sportsml-specific-basketball_xsd.tmp#basketballTeamStatsComplexType_turnover-margin sportsml-specific-basketball_xsd.tmp#basketballTeamStatsComplexType
Type basketballTeamStatsComplexType
Type hierarchy
Properties
content: complex
Model stats-basketball-offensive* , stats-basketball-rebounding* , stats-basketball-defensive*
Children stats-basketball-defensive, stats-basketball-offensive, stats-basketball-rebounding
Instance
<team-stats-basketball alignment-scope="" class="" competition="" distance="" distance-maximum="" distance-minimum="" duration-scope="" end-date-time="" event-span="" fouls-total="" id="" largest-lead="" location-key="" measurement-units="" opponent-type="" opponent-value="" period-end-date-time="" period-start-date-time="" period-type="" period-value="" position="" record-making-scope="" scope-value="" scoping-label="" situation="" start-date-time="" stats-coverage="" style="" surface-type="" team="" team-coverage="" temporal-unit-type="" temporal-unit-value="" timeouts-left="" turnover-margin="" unit-type="" unit-value="" venue-type="" weather-type="" xmlns="http://iptc.org/std/nar/2006-10-01/">
  <stats-basketball-offensive alignment-scope="" assists-per-game="" assists-total="" class="" competition="" distance="" distance-maximum="" distance-minimum="" duration-scope="" end-date-time="" event-span="" field-goals-attempted="" field-goals-attempted-per-game="" field-goals-made="" field-goals-percentage="" field-goals-percentage-adjusted="" field-goals-per-game="" free-throws-attempted="" free-throws-attempted-per-game="" free-throws-made="" free-throws-percentage="" free-throws-per-game="" id="" location-key="" measurement-units="" opponent-type="" opponent-value="" period-end-date-time="" period-start-date-time="" period-type="" period-value="" points-scored-in-paint="" points-scored-off-turnovers="" points-scored-on-fast-break="" points-scored-on-second-chance="" points-scored-per-game="" points-scored-per-game-highest="" points-scored-per-shot="" points-scored-total="" position="" record-making-scope="" scope-value="" scoping-label="" situation="" start-date-time="" stats-coverage="" style="" surface-type="" team="" team-coverage="" team-turnovers-per-game="" team-turnovers-total="" temporal-unit-type="" temporal-unit-value="" three-pointers-attempted="" three-pointers-attempted-per-game="" three-pointers-made="" three-pointers-percentage="" three-pointers-per-game="" turnovers-per-game="" turnovers-total="" unit-type="" unit-value="" venue-type="" weather-type="">{0,unbounded}</stats-basketball-offensive>
  <stats-basketball-rebounding alignment-scope="" class="" competition="" distance="" distance-maximum="" distance-minimum="" duration-scope="" end-date-time="" event-span="" id="" location-key="" measurement-units="" opponent-type="" opponent-value="" period-end-date-time="" period-start-date-time="" period-type="" period-value="" position="" rebounds-defensive="" rebounds-defensive-percentage="" rebounds-defensive-per-game="" rebounds-differential="" rebounds-offensive="" rebounds-offensive-percentage="" rebounds-offensive-per-game="" rebounds-opponent-defensive="" rebounds-opponent-offensive="" rebounds-opponent-total="" rebounds-per-game="" rebounds-total="" rebounds-total-percentage="" record-making-scope="" scope-value="" scoping-label="" situation="" start-date-time="" stats-coverage="" style="" surface-type="" team="" team-coverage="" team-rebounds-defensive="" team-rebounds-defensive-percentage="" team-rebounds-offensive="" team-rebounds-offensive-percentage="" team-rebounds-opponent-defensive="" team-rebounds-opponent-offensive="" team-rebounds-opponent-total="" team-rebounds-per-game="" team-rebounds-total="" team-rebounds-total-percentage="" temporal-unit-type="" temporal-unit-value="" unit-type="" unit-value="" venue-type="" weather-type="">{0,unbounded}</stats-basketball-rebounding>
  <stats-basketball-defensive alignment-scope="" blocks-differential="" blocks-opponent="" blocks-per-game="" blocks-total="" charges-taken="" class="" competition="" distance="" distance-maximum="" distance-minimum="" duration-scope="" end-date-time="" event-span="" field-goals-against-percentage="" field-goals-against-per-game="" id="" location-key="" measurement-units="" opponent-type="" opponent-value="" period-end-date-time="" period-start-date-time="" period-type="" period-value="" points-scored-against-per-game="" points-scored-against-per-game-highest="" position="" record-making-scope="" scope-value="" scoping-label="" situation="" start-date-time="" stats-coverage="" steals-differential="" steals-opponent="" steals-per-game="" steals-total="" style="" surface-type="" team="" team-coverage="" temporal-unit-type="" temporal-unit-value="" unit-type="" unit-value="" venue-type="" weather-type="">{0,unbounded}</stats-basketball-defensive>
</team-stats-basketball>
Attributes
QName Type Fixed Default Use Annotation
alignment-scope restriction of xs:string optional
Indicates that the included statistics apply only to events played either at home or away.
class xs:string optional
An open placeholder for categorization.
competition QCodeType optional
The key of the league or competition for which the player or team generated the stats.
distance xs:string optional
Measure of distance for the generated stat.
distance-maximum xs:string optional
Maximum distance for the generated stat.
distance-minimum xs:string optional
Minimum distance for the generated stat.
duration-scope QCodeType optional
Indicates what class of events the included statistics apply. Example: those events that went into overtime. SportsML vocab uri: http://cv.iptc.org/newscodes/spdurationscope/
end-date-time TruncatedDateTimeType optional
The ending date, with optional time, of the event for which the stats are relevant.
event-span xs:nonNegativeInteger optional
Qualifier of "most-recent-events" value for temporal-unit attribute. Specify the number of events eg. 10 for last 10 games.
fouls-total xs:string optional
Total number of fouls comitted by the team during this event.
id xs:ID optional
An XML-specific identifier for the element.
largest-lead xs:string optional
Largest number of points this team has led the opposition. Could be a negative number.
location-key QCodeType optional
The key of the site,venue or location where the stats were generated.
measurement-units xs:string optional
The type of unit used to measure distance, speed, etc. Could be mph, kph, metres, yards, etc.
opponent-type QCodeType optional
Whether the opponent was a player, team, etc.
opponent-value QCodeType optional
The key of the player, team, division, conference, league or other unit which provide the opposition relevant to the stat.
period-end-date-time TruncatedDateTimeType optional
The ending date, with optional time, of the period for which the stats are relevant.
period-start-date-time TruncatedDateTimeType optional
The starting date, with optional time, of the period for which the stats are relevant.
period-type QCodeType optional
For certain types of periods: overtime, declared (cricket), etc.
period-value xs:string optional
Used for tracking stats and events by period.
position xs:string optional
Indicates that the included statistics apply only to while played at a particular position.
record-making-scope QCodeType optional
Indicates that the included statistics apply only to values that set a record, such as a team-high, or an individual-low.
scope-value QCodeType optional
A generic scope indicator. Use only if none of the other coverage attributes are suitable.
scoping-label xs:string optional
A textual description for the scope.
situation QCodeType optional
Final or current score of the team or player.
start-date-time TruncatedDateTimeType optional
The starting date, with optional time, of the event for which the stats are relevant.
stats-coverage QCodeType optional
A relative indication of how many statistics are included in the item. SportsML vocab uri: http://cv.iptc.org/newscodes/spstatscoverage/
style xs:string optional
An open placeholder for reference by an external stylesheet.
surface-type QCodeType optional
The type of surface (eg. clay, artificial grass, etc.) upon which the stats were generated.
team QCodeType optional
The key of the team for which the player or team generated the stats.
team-coverage restriction of xs:string optional
Indicates whether the item contains information about one team, or
many teams.
temporal-unit-type QCodeType optional
The unit of performance to which the stats apply eg. single-event, season, career.
temporal-unit-value QCodeType optional
The key of performance unit to which the stats apply.
timeouts-left xs:string optional
Number of timeouts a team has left during the current event.
turnover-margin xs:string optional
Turnover margain is the number of turnovers made by this team minus the number of turnovers made by the opposing team.
unit-type QCodeType optional
The type, other than team or league/competition, of the competitive unit for which the player or team generated the stats.
unit-value QCodeType optional
The key, other than team or league/competition, of the competitive unit for which the player or team generated the stats.
venue-type QCodeType optional
The type of event (eg. indoor, outdoor, etc.) in which the stats were generated.
weather-type QCodeType optional
A code for the weather situation in which the stats were generated. SportsML weather codes recommended.
Source
<xs:element name="team-stats-basketball" type="basketballTeamStatsComplexType"/>
Element teamStatsComplexType / team-stats-ice-hockey
Namespace http://iptc.org/std/nar/2006-10-01/
Diagram
Diagram sportsml_xsd.tmp#commonAttributes sportsml_xsd.tmp#coverageAttributes sportsml-specific-ice-hockey_xsd.tmp#baseIceHockeyStatsComplexType_plus-minus sportsml-specific-ice-hockey_xsd.tmp#baseIceHockeyStatsComplexType_plus-total sportsml-specific-ice-hockey_xsd.tmp#baseIceHockeyStatsComplexType_minus-total sportsml-specific-ice-hockey_xsd.tmp#baseIceHockeyStatsComplexType_penalty-minutes sportsml-specific-ice-hockey_xsd.tmp#baseIceHockeyStatsComplexType_stats-ice-hockey-offensive sportsml-specific-ice-hockey_xsd.tmp#baseIceHockeyStatsComplexType_stats-ice-hockey-defensive sportsml-specific-ice-hockey_xsd.tmp#baseIceHockeyStatsComplexType_stats-ice-hockey-faceoffs sportsml-specific-ice-hockey_xsd.tmp#baseIceHockeyStatsComplexType_stats-ice-hockey-time-on-ice sportsml-specific-ice-hockey_xsd.tmp#baseIceHockeyStatsComplexType sportsml-specific-ice-hockey_xsd.tmp#iceHockeyTeamStatsComplexType
Type iceHockeyTeamStatsComplexType
Type hierarchy
Properties
content: complex
Model stats-ice-hockey-offensive* , stats-ice-hockey-defensive* , stats-ice-hockey-faceoffs* , stats-ice-hockey-time-on-ice*
Children stats-ice-hockey-defensive, stats-ice-hockey-faceoffs, stats-ice-hockey-offensive, stats-ice-hockey-time-on-ice
Instance
<team-stats-ice-hockey alignment-scope="" class="" competition="" distance="" distance-maximum="" distance-minimum="" duration-scope="" end-date-time="" event-span="" id="" location-key="" measurement-units="" minus-total="" opponent-type="" opponent-value="" penalty-minutes="" period-end-date-time="" period-start-date-time="" period-type="" period-value="" plus-minus="" plus-total="" position="" record-making-scope="" scope-value="" scoping-label="" situation="" start-date-time="" stats-coverage="" style="" surface-type="" team="" team-coverage="" temporal-unit-type="" temporal-unit-value="" unit-type="" unit-value="" venue-type="" weather-type="" xmlns="http://iptc.org/std/nar/2006-10-01/">
  <stats-ice-hockey-offensive alignment-scope="" assists="" assists-game-tying="" assists-game-winning="" assists-overtime="" assists-power-play="" assists-short-handed="" class="" competition="" distance="" distance-maximum="" distance-minimum="" duration-scope="" end-date-time="" event-span="" giveaways="" goals-empty-net="" goals-even-strength="" goals-game-tying="" goals-game-winning="" goals-overtime="" goals-penalty-shot="" goals-per-game="" goals-power-play="" goals-shootout="" goals-shootout-attempts="" goals-short-handed="" goals-total="" hat-tricks="" id="" location="" location-key="" measurement-units="" minutes-power-play="" opponent-type="" opponent-value="" period-end-date-time="" period-start-date-time="" period-type="" period-value="" player-count="" player-count-opposing="" points="" points-power-play="" points-short-handed="" position="" power-play-amount="" power-play-percentage="" record-making-scope="" scope-value="" scoping-label="" scoring-chances="" shot-attempts-blocked="" shots-even-strength="" shots-missed="" shots-penalty-shot-missed="" shots-penalty-shot-percentage="" shots-penalty-shot-taken="" shots-power-play="" shots-short-handed="" situation="" start-date-time="" stats-coverage="" style="" surface-type="" team="" team-coverage="" temporal-unit-type="" temporal-unit-value="" unit-type="" unit-value="" venue-type="" weather-type="" zone="">{0,unbounded}</stats-ice-hockey-offensive>
  <stats-ice-hockey-defensive alignment-scope="" class="" competition="" distance="" distance-maximum="" distance-minimum="" duration-scope="" end-date-time="" event-span="" goals-against-average="" goals-against-total="" goals-empty-net-allowed="" goals-penalty-shot-allowed="" goals-power-play-allowed="" goals-shootout-allowed="" goals-short-handed-allowed="" goaltender-losses="" goaltender-losses-overtime="" goaltender-ties="" goaltender-wins="" goaltender-wins-overtime="" hits="" id="" location="" location-key="" measurement-units="" minutes-penalty-killing="" opponent-type="" opponent-value="" penalty-killing-amount="" penalty-killing-percentage="" period-end-date-time="" period-start-date-time="" period-type="" period-value="" player-count="" player-count-opposing="" position="" record-making-scope="" save-percentage="" saves="" scope-value="" scoping-label="" shots-blocked="" shots-penalty-shot-allowed="" shots-power-play-allowed="" shots-shootout-allowed="" shutouts="" situation="" start-date-time="" stats-coverage="" style="" surface-type="" takeaways="" team="" team-coverage="" temporal-unit-type="" temporal-unit-value="" unit-type="" unit-value="" venue-type="" weather-type="" zone="">{0,unbounded}</stats-ice-hockey-defensive>
  <stats-ice-hockey-faceoffs alignment-scope="" class="" competition="" distance="" distance-maximum="" distance-minimum="" duration-scope="" end-date-time="" event-span="" faceoff-losses="" faceoffs-even-strength-losses="" faceoffs-even-strength-total="" faceoffs-even-strength-win-percentage="" faceoffs-even-strength-wins="" faceoffs-power-play-losses="" faceoffs-power-play-total="" faceoffs-power-play-win-percentage="" faceoffs-power-play-wins="" faceoffs-short-handed-losses="" faceoffs-short-handed-total="" faceoffs-short-handed-win-percentage="" faceoffs-short-handed-wins="" faceoffs-total="" faceoff-win-percentage="" faceoff-wins="" id="" location="" location-key="" measurement-units="" opponent-type="" opponent-value="" period-end-date-time="" period-start-date-time="" period-type="" period-value="" player-count="" player-count-opposing="" position="" record-making-scope="" scope-value="" scoping-label="" situation="" start-date-time="" stats-coverage="" style="" surface-type="" team="" team-coverage="" temporal-unit-type="" temporal-unit-value="" unit-type="" unit-value="" venue-type="" weather-type="" zone="">{0,unbounded}</stats-ice-hockey-faceoffs>
  <stats-ice-hockey-time-on-ice alignment-scope="" class="" competition="" distance="" distance-maximum="" distance-minimum="" duration-scope="" end-date-time="" event-span="" id="" location="" location-key="" measurement-units="" opponent-type="" opponent-value="" period-end-date-time="" period-start-date-time="" period-type="" period-value="" player-count="" player-count-opposing="" position="" record-making-scope="" scope-value="" scoping-label="" shifts="" shifts-average="" shifts-power-play="" shifts-short-handed="" situation="" start-date-time="" stats-coverage="" style="" surface-type="" team="" team-coverage="" temporal-unit-type="" temporal-unit-value="" time-average-even-strength="" time-average-per-shift="" time-average-power-play="" time-average-short-handed="" time-empty-net="" time-even-strength="" time-even-strength-empty-net="" time-power-play="" time-power-play-empty-net="" time-short-handed="" time-short-handed-empty-net="" unit-type="" unit-value="" venue-type="" weather-type="" zone="">{0,unbounded}</stats-ice-hockey-time-on-ice>
</team-stats-ice-hockey>
Attributes
QName Type Fixed Default Use Annotation
alignment-scope restriction of xs:string optional
Indicates that the included statistics apply only to events played either at home or away.
class xs:string optional
An open placeholder for categorization.
competition QCodeType optional
The key of the league or competition for which the player or team generated the stats.
distance xs:string optional
Measure of distance for the generated stat.
distance-maximum xs:string optional
Maximum distance for the generated stat.
distance-minimum xs:string optional
Minimum distance for the generated stat.
duration-scope QCodeType optional
Indicates what class of events the included statistics apply. Example: those events that went into overtime. SportsML vocab uri: http://cv.iptc.org/newscodes/spdurationscope/
end-date-time TruncatedDateTimeType optional
The ending date, with optional time, of the event for which the stats are relevant.
event-span xs:nonNegativeInteger optional
Qualifier of "most-recent-events" value for temporal-unit attribute. Specify the number of events eg. 10 for last 10 games.
id xs:ID optional
An XML-specific identifier for the element.
location-key QCodeType optional
The key of the site,venue or location where the stats were generated.
measurement-units xs:string optional
The type of unit used to measure distance, speed, etc. Could be mph, kph, metres, yards, etc.
minus-total xs:string optional
Number of times tteam/player was on ice when opponent scored.
opponent-type QCodeType optional
Whether the opponent was a player, team, etc.
opponent-value QCodeType optional
The key of the player, team, division, conference, league or other unit which provide the opposition relevant to the stat.
penalty-minutes xs:string optional
Total number of penalty minutes accrued by a single player or team.
period-end-date-time TruncatedDateTimeType optional
The ending date, with optional time, of the period for which the stats are relevant.
period-start-date-time TruncatedDateTimeType optional
The starting date, with optional time, of the period for which the stats are relevant.
period-type QCodeType optional
For certain types of periods: overtime, declared (cricket), etc.
period-value xs:string optional
Used for tracking stats and events by period.
plus-minus xs:string optional
Number of times team/player was on ice when own team scored minus the number of times team/player was on ice when opponent scored.
plus-total xs:string optional
Number of team/times player was on ice when own team scored.
position xs:string optional
Indicates that the included statistics apply only to while played at a particular position.
record-making-scope QCodeType optional
Indicates that the included statistics apply only to values that set a record, such as a team-high, or an individual-low.
scope-value QCodeType optional
A generic scope indicator. Use only if none of the other coverage attributes are suitable.
scoping-label xs:string optional
A textual description for the scope.
situation QCodeType optional
Final or current score of the team or player.
start-date-time TruncatedDateTimeType optional
The starting date, with optional time, of the event for which the stats are relevant.
stats-coverage QCodeType optional
A relative indication of how many statistics are included in the item. SportsML vocab uri: http://cv.iptc.org/newscodes/spstatscoverage/
style xs:string optional
An open placeholder for reference by an external stylesheet.
surface-type QCodeType optional
The type of surface (eg. clay, artificial grass, etc.) upon which the stats were generated.
team QCodeType optional
The key of the team for which the player or team generated the stats.
team-coverage restriction of xs:string optional
Indicates whether the item contains information about one team, or
many teams.
temporal-unit-type QCodeType optional
The unit of performance to which the stats apply eg. single-event, season, career.
temporal-unit-value QCodeType optional
The key of performance unit to which the stats apply.
unit-type QCodeType optional
The type, other than team or league/competition, of the competitive unit for which the player or team generated the stats.
unit-value QCodeType optional
The key, other than team or league/competition, of the competitive unit for which the player or team generated the stats.
venue-type QCodeType optional
The type of event (eg. indoor, outdoor, etc.) in which the stats were generated.
weather-type QCodeType optional
A code for the weather situation in which the stats were generated. SportsML weather codes recommended.
Source
<xs:element name="team-stats-ice-hockey" type="iceHockeyTeamStatsComplexType"/>
Element teamStatsComplexType / team-stats-soccer
Namespace http://iptc.org/std/nar/2006-10-01/
Diagram
Diagram sportsml_xsd.tmp#commonAttributes sportsml_xsd.tmp#coverageAttributes sportsml-specific-soccer_xsd.tmp#baseSoccerStatsComplexType_touches sportsml-specific-soccer_xsd.tmp#baseSoccerStatsComplexType_aerials-won sportsml-specific-soccer_xsd.tmp#baseSoccerStatsComplexType_stats-soccer-offensive sportsml-specific-soccer_xsd.tmp#baseSoccerStatsComplexType_stats-soccer-defensive sportsml-specific-soccer_xsd.tmp#baseSoccerStatsComplexType_stats-soccer-foul sportsml-specific-soccer_xsd.tmp#baseSoccerStatsComplexType sportsml-specific-soccer_xsd.tmp#soccerTeamStatsComplexType_line-formation sportsml-specific-soccer_xsd.tmp#soccerTeamStatsComplexType
Type soccerTeamStatsComplexType
Type hierarchy
Properties
content: complex
Model stats-soccer-offensive* , stats-soccer-defensive* , stats-soccer-foul*
Children stats-soccer-defensive, stats-soccer-foul, stats-soccer-offensive
Instance
<team-stats-soccer aerials-won="" alignment-scope="" class="" competition="" distance="" distance-maximum="" distance-minimum="" duration-scope="" end-date-time="" event-span="" id="" line-formation="" location-key="" measurement-units="" opponent-type="" opponent-value="" period-end-date-time="" period-start-date-time="" period-type="" period-value="" position="" record-making-scope="" scope-value="" scoping-label="" situation="" start-date-time="" stats-coverage="" style="" surface-type="" team="" team-coverage="" temporal-unit-type="" temporal-unit-value="" touches="" unit-type="" unit-value="" venue-type="" weather-type="" xmlns="http://iptc.org/std/nar/2006-10-01/">
  <stats-soccer-offensive alignment-scope="" assists-game-tying="" assists-game-winning="" assists-overtime="" assists-total="" class="" competition="" corner-kicks="" distance="" distance-maximum="" distance-minimum="" duration-scope="" end-date-time="" event-span="" free-kicks="" giveaways="" goals-game-tying="" goals-game-winning="" goals-head="" goals-left-foot="" goals-overtime="" goals-own="" goals-right-foot="" goals-shootout="" goals-total="" hat-tricks="" id="" location-key="" measurement-units="" offsides="" opponent-type="" opponent-value="" passes-complete="" passes-complete-3rd-final="" passes-complete-long="" passes-complete-percentage="" passes-incomplete="" passes-total="" period-end-date-time="" period-start-date-time="" period-type="" period-value="" points="" position="" record-making-scope="" scope-value="" scoping-label="" shots-hit-frame="" shots-off-goal-total="" shots-on-goal-total="" shots-penalty-shot-missed="" shots-penalty-shot-percentage="" shots-penalty-shot-scored="" shots-penalty-shot-taken="" shots-shootout-missed="" shots-shootout-percentage="" shots-shootout-scored="" shots-shootout-taken="" shots-total="" situation="" start-date-time="" stats-coverage="" style="" surface-type="" tackles-lost="" tackles-total="" tackles-won="" tackles-won-percentage="" team="" team-coverage="" temporal-unit-type="" temporal-unit-value="" unit-type="" unit-value="" venue-type="" weather-type="">{0,unbounded}</stats-soccer-offensive>
  <stats-soccer-defensive alignment-scope="" catches-punches="" class="" clearances-successful="" competition="" crosses-18-yard="" crosses-18-yard-plus="" distance="" distance-maximum="" distance-minimum="" duration-scope="" end-date-time="" event-span="" goals-against-average="" goals-against-total="" goals-penalty-shot-allowed="" id="" interceptions="" location-key="" measurement-units="" opponent-type="" opponent-value="" period-end-date-time="" period-start-date-time="" period-type="" period-value="" position="" record-making-scope="" save-percentage="" saves="" scope-value="" scoping-label="" shots-blocked="" shots-blocked-cross="" shots-blocked-outfielder="" shots-on-goal-against-total="" shots-penalty-shot-allowed="" shots-shootout-allowed="" shots-shootout-total="" shutouts="" situation="" start-date-time="" stats-coverage="" style="" surface-type="" team="" team-coverage="" temporal-unit-type="" temporal-unit-value="" unit-type="" unit-value="" venue-type="" weather-type="">{0,unbounded}</stats-soccer-defensive>
  <stats-soccer-foul alignment-scope="" caution-points-pending="" caution-points-total="" cautions-pending="" cautions-total="" class="" competition="" distance="" distance-maximum="" distance-minimum="" duration-scope="" ejections-second-caution="" ejections-straight="" ejections-total="" end-date-time="" event-span="" fouls-commited="" fouls-suffered="" id="" location-key="" measurement-units="" opponent-type="" opponent-value="" period-end-date-time="" period-start-date-time="" period-type="" period-value="" position="" record-making-scope="" scope-value="" scoping-label="" situation="" start-date-time="" stats-coverage="" style="" surface-type="" team="" team-coverage="" temporal-unit-type="" temporal-unit-value="" unit-type="" unit-value="" venue-type="" weather-type="">{0,unbounded}</stats-soccer-foul>
</team-stats-soccer>
Attributes
QName Type Fixed Default Use Annotation
aerials-won xs:string optional
alignment-scope restriction of xs:string optional
Indicates that the included statistics apply only to events played either at home or away.
class xs:string optional
An open placeholder for categorization.
competition QCodeType optional
The key of the league or competition for which the player or team generated the stats.
distance xs:string optional
Measure of distance for the generated stat.
distance-maximum xs:string optional
Maximum distance for the generated stat.
distance-minimum xs:string optional
Minimum distance for the generated stat.
duration-scope QCodeType optional
Indicates what class of events the included statistics apply. Example: those events that went into overtime. SportsML vocab uri: http://cv.iptc.org/newscodes/spdurationscope/
end-date-time TruncatedDateTimeType optional
The ending date, with optional time, of the event for which the stats are relevant.
event-span xs:nonNegativeInteger optional
Qualifier of "most-recent-events" value for temporal-unit attribute. Specify the number of events eg. 10 for last 10 games.
id xs:ID optional
An XML-specific identifier for the element.
line-formation xs:string optional
String representing the formation of the team on the field
starting from the back of the field. This can be written as 4-4-2 where the
hyphens separates the lines on the field from the defense at left to the
forwards to the right. Depending on the formation of the team other than
three digits can be used, for example 4-2-3-1.
location-key QCodeType optional
The key of the site,venue or location where the stats were generated.
measurement-units xs:string optional
The type of unit used to measure distance, speed, etc. Could be mph, kph, metres, yards, etc.
opponent-type QCodeType optional
Whether the opponent was a player, team, etc.
opponent-value QCodeType optional
The key of the player, team, division, conference, league or other unit which provide the opposition relevant to the stat.
period-end-date-time TruncatedDateTimeType optional
The ending date, with optional time, of the period for which the stats are relevant.
period-start-date-time TruncatedDateTimeType optional
The starting date, with optional time, of the period for which the stats are relevant.
period-type QCodeType optional
For certain types of periods: overtime, declared (cricket), etc.
period-value xs:string optional
Used for tracking stats and events by period.
position xs:string optional
Indicates that the included statistics apply only to while played at a particular position.
record-making-scope QCodeType optional
Indicates that the included statistics apply only to values that set a record, such as a team-high, or an individual-low.
scope-value QCodeType optional
A generic scope indicator. Use only if none of the other coverage attributes are suitable.
scoping-label xs:string optional
A textual description for the scope.
situation QCodeType optional
Final or current score of the team or player.
start-date-time TruncatedDateTimeType optional
The starting date, with optional time, of the event for which the stats are relevant.
stats-coverage QCodeType optional
A relative indication of how many statistics are included in the item. SportsML vocab uri: http://cv.iptc.org/newscodes/spstatscoverage/
style xs:string optional
An open placeholder for reference by an external stylesheet.
surface-type QCodeType optional
The type of surface (eg. clay, artificial grass, etc.) upon which the stats were generated.
team QCodeType optional
The key of the team for which the player or team generated the stats.
team-coverage restriction of xs:string optional
Indicates whether the item contains information about one team, or
many teams.
temporal-unit-type QCodeType optional
The unit of performance to which the stats apply eg. single-event, season, career.
temporal-unit-value QCodeType optional
The key of performance unit to which the stats apply.
touches xs:string optional
unit-type QCodeType optional
The type, other than team or league/competition, of the competitive unit for which the player or team generated the stats.
unit-value QCodeType optional
The key, other than team or league/competition, of the competitive unit for which the player or team generated the stats.
venue-type QCodeType optional
The type of event (eg. indoor, outdoor, etc.) in which the stats were generated.
weather-type QCodeType optional
A code for the weather situation in which the stats were generated. SportsML weather codes recommended.
Source
<xs:element name="team-stats-soccer" type="soccerTeamStatsComplexType"/>
Element teamStatsComplexType / team-stats-tennis
Namespace http://iptc.org/std/nar/2006-10-01/
Diagram
Diagram sportsml_xsd.tmp#commonAttributes sportsml_xsd.tmp#coverageAttributes sportsml-specific-tennis_xsd.tmp#statsTennis sportsml-specific-tennis_xsd.tmp#baseTennisStatsComplexType_stats-tennis-service sportsml-specific-tennis_xsd.tmp#baseTennisStatsComplexType_stats-tennis-return sportsml-specific-tennis_xsd.tmp#baseTennisStatsComplexType sportsml-specific-tennis_xsd.tmp#tennisTeamStatsComplexType_stats-tennis-set sportsml-specific-tennis_xsd.tmp#tennisTeamStatsComplexType
Type tennisTeamStatsComplexType
Type hierarchy
Properties
content: complex
Model stats-tennis-service* , stats-tennis-return* , stats-tennis-set*
Children stats-tennis-return, stats-tennis-service, stats-tennis-set
Instance
<team-stats-tennis alignment-scope="" class="" competition="" distance="" distance-maximum="" distance-minimum="" duration-scope="" end-date-time="" event-span="" id="" location-key="" measurement-units="" net-points-played="" net-points-won="" net-points-won-pct="" opponent-type="" opponent-value="" period-end-date-time="" period-start-date-time="" period-type="" period-value="" points-won="" position="" record-making-scope="" scope-value="" scoping-label="" situation="" start-date-time="" stats-coverage="" style="" surface-type="" team="" team-coverage="" temporal-unit-type="" temporal-unit-value="" unforced-errors="" unit-type="" unit-value="" venue-type="" weather-type="" winners="" winners-backhand="" winners-forehand="" winners-volley="" xmlns="http://iptc.org/std/nar/2006-10-01/">
  <stats-tennis-service aces="" alignment-scope="" break-points-against="" break-points-saved="" break-points-saved-pct="" class="" competition="" distance="" distance-maximum="" distance-minimum="" double-faults="" duration-scope="" end-date-time="" event-span="" first-serve-average-speed="" first-services-good="" first-services-good-pct="" first-services-points-won="" first-services-points-won-pct="" first-service-top-speed="" id="" location-key="" measurement-units="" opponent-type="" opponent-value="" period-end-date-time="" period-start-date-time="" period-type="" period-value="" position="" record-making-scope="" scope-value="" scoping-label="" second-serve-average-speed="" second-services-good="" second-services-good-pct="" second-services-points-won="" second-services-points-won-pct="" serve-points-played="" service-games-played="" service-games-won="" service-games-won-pct="" service-points-won="" service-points-won-pct="" situation="" speed-units="" start-date-time="" stats-coverage="" style="" surface-type="" team="" team-coverage="" temporal-unit-type="" temporal-unit-value="" unit-type="" unit-value="" venue-type="" weather-type="">{0,unbounded}</stats-tennis-service>
  <stats-tennis-return alignment-scope="" break-points-converted="" break-points-converted-pct="" break-points-played="" class="" competition="" distance="" distance-maximum="" distance-minimum="" duration-scope="" end-date-time="" event-span="" first-service-return-points-won="" first-service-return-points-won-pct="" id="" location-key="" measurement-units="" opponent-type="" opponent-value="" period-end-date-time="" period-start-date-time="" period-type="" period-value="" position="" receive-points-won="" receive-points-won-pct="" record-making-scope="" return-games-played="" return-games-won="" return-games-won-pct="" returns-played="" scope-value="" scoping-label="" second-service-return-points-won="" second-service-return-points-won-pct="" situation="" start-date-time="" stats-coverage="" style="" surface-type="" team="" team-coverage="" temporal-unit-type="" temporal-unit-value="" unit-type="" unit-value="" venue-type="" weather-type="">{0,unbounded}</stats-tennis-return>
  <stats-tennis-set alignment-scope="" class="" competition="" distance="" distance-maximum="" distance-minimum="" duration="" duration-scope="" end-date-time="" event-span="" id="" location-key="" measurement-units="" net-points-played="" net-points-won="" net-points-won-pct="" opponent-type="" opponent-value="" period-end-date-time="" period-start-date-time="" period-type="" period-value="" points-won="" position="" record-making-scope="" scope-value="" scoping-label="" score="" score-tiebreaker="" set-number="" situation="" start-date-time="" stats-coverage="" style="" surface-type="" team="" team-coverage="" temporal-unit-type="" temporal-unit-value="" unforced-errors="" unit-type="" unit-value="" venue-type="" weather-type="" winners="" winners-backhand="" winners-forehand="" winners-volley="">{0,unbounded}</stats-tennis-set>
</team-stats-tennis>
Attributes
QName Type Fixed Default Use Annotation
alignment-scope restriction of xs:string optional
Indicates that the included statistics apply only to events played either at home or away.
class xs:string optional
An open placeholder for categorization.
competition QCodeType optional
The key of the league or competition for which the player or team generated the stats.
distance xs:string optional
Measure of distance for the generated stat.
distance-maximum xs:string optional
Maximum distance for the generated stat.
distance-minimum xs:string optional
Minimum distance for the generated stat.
duration-scope QCodeType optional
Indicates what class of events the included statistics apply. Example: those events that went into overtime. SportsML vocab uri: http://cv.iptc.org/newscodes/spdurationscope/
end-date-time TruncatedDateTimeType optional
The ending date, with optional time, of the event for which the stats are relevant.
event-span xs:nonNegativeInteger optional
Qualifier of "most-recent-events" value for temporal-unit attribute. Specify the number of events eg. 10 for last 10 games.
id xs:ID optional
An XML-specific identifier for the element.
location-key QCodeType optional
The key of the site,venue or location where the stats were generated.
measurement-units xs:string optional
The type of unit used to measure distance, speed, etc. Could be mph, kph, metres, yards, etc.
net-points-played xs:string optional
Number of points played where the player went forward to the net.
net-points-won xs:string optional
Points won after the player went forward close to the net.
net-points-won-pct xs:string optional
Percentage of points won after the player went forward close to the net. Should be possible to calculate from the other net-xxx attributes.
opponent-type QCodeType optional
Whether the opponent was a player, team, etc.
opponent-value QCodeType optional
The key of the player, team, division, conference, league or other unit which provide the opposition relevant to the stat.
period-end-date-time TruncatedDateTimeType optional
The ending date, with optional time, of the period for which the stats are relevant.
period-start-date-time TruncatedDateTimeType optional
The starting date, with optional time, of the period for which the stats are relevant.
period-type QCodeType optional
For certain types of periods: overtime, declared (cricket), etc.
period-value xs:string optional
Used for tracking stats and events by period.
points-won xs:string optional
Total number of points won.
position xs:string optional
Indicates that the included statistics apply only to while played at a particular position.
record-making-scope QCodeType optional
Indicates that the included statistics apply only to values that set a record, such as a team-high, or an individual-low.
scope-value QCodeType optional
A generic scope indicator. Use only if none of the other coverage attributes are suitable.
scoping-label xs:string optional
A textual description for the scope.
situation QCodeType optional
Final or current score of the team or player.
start-date-time TruncatedDateTimeType optional
The starting date, with optional time, of the event for which the stats are relevant.
stats-coverage QCodeType optional
A relative indication of how many statistics are included in the item. SportsML vocab uri: http://cv.iptc.org/newscodes/spstatscoverage/
style xs:string optional
An open placeholder for reference by an external stylesheet.
surface-type QCodeType optional
The type of surface (eg. clay, artificial grass, etc.) upon which the stats were generated.
team QCodeType optional
The key of the team for which the player or team generated the stats.
team-coverage restriction of xs:string optional
Indicates whether the item contains information about one team, or
many teams.
temporal-unit-type QCodeType optional
The unit of performance to which the stats apply eg. single-event, season, career.
temporal-unit-value QCodeType optional
The key of performance unit to which the stats apply.
unforced-errors xs:string optional
Total number of unforced errors performed.
unit-type QCodeType optional
The type, other than team or league/competition, of the competitive unit for which the player or team generated the stats.
unit-value QCodeType optional
The key, other than team or league/competition, of the competitive unit for which the player or team generated the stats.
venue-type QCodeType optional
The type of event (eg. indoor, outdoor, etc.) in which the stats were generated.
weather-type QCodeType optional
A code for the weather situation in which the stats were generated. SportsML weather codes recommended.
winners xs:string optional
Total number of winning strokes.
winners-backhand xs:string optional
Total number of winning strokes using the backhand.
winners-forehand xs:string optional
Total number of winning strokes using the forehand.
winners-volley xs:string optional
Total number of winning strokes using volley.
Source
<xs:element name="team-stats-tennis" type="tennisTeamStatsComplexType"/>
Element teamStatsComplexType / team-stats-motor-racing
Namespace http://iptc.org/std/nar/2006-10-01/
Diagram
Diagram sportsml_xsd.tmp#commonAttributes sportsml_xsd.tmp#coverageAttributes sportsml-specific-motor-racing_xsd.tmp#baseMotorRacingPlayerStatsComplexType_stats-motor-racing-qualifying sportsml-specific-motor-racing_xsd.tmp#baseMotorRacingPlayerStatsComplexType_stats-motor-racing-race sportsml-specific-motor-racing_xsd.tmp#baseMotorRacingPlayerStatsComplexType sportsml-specific-motor-racing_xsd.tmp#motorRacingTeamStatsComplexType
Type motorRacingTeamStatsComplexType
Type hierarchy
Properties
content: complex
Model stats-motor-racing-qualifying* , stats-motor-racing-race*
Children stats-motor-racing-qualifying, stats-motor-racing-race
Instance
<team-stats-motor-racing alignment-scope="" class="" competition="" distance="" distance-maximum="" distance-minimum="" duration-scope="" end-date-time="" event-span="" id="" location-key="" measurement-units="" opponent-type="" opponent-value="" period-end-date-time="" period-start-date-time="" period-type="" period-value="" position="" record-making-scope="" scope-value="" scoping-label="" situation="" start-date-time="" stats-coverage="" style="" surface-type="" team="" team-coverage="" temporal-unit-type="" temporal-unit-value="" unit-type="" unit-value="" venue-type="" weather-type="" xmlns="http://iptc.org/std/nar/2006-10-01/">
  <stats-motor-racing-qualifying alignment-scope="" class="" competition="" distance="" distance-maximum="" distance-minimum="" duration-scope="" end-date-time="" event-span="" grid="" id="" location-key="" measurement-units="" opponent-type="" opponent-value="" period-end-date-time="" period-start-date-time="" period-type="" period-value="" pole-position="" pole-wins="" position="" qualifying-position="" qualifying-speed="" qualifying-speed-units="" qualifying-time="" record-making-scope="" scope-value="" scoping-label="" situation="" start-date-time="" stats-coverage="" style="" surface-type="" team="" team-coverage="" temporal-unit-type="" temporal-unit-value="" unit-type="" unit-value="" venue-type="" weather-type="">{0,unbounded}</stats-motor-racing-qualifying>
  <stats-motor-racing-race alignment-scope="" bonus="" class="" comment="" competition="" distance="" distance-completed="" distance-leading="" distance-maximum="" distance-minimum="" distance-units="" duration-scope="" end-date-time="" event-span="" finishes="" finishes-top-10="" finishes-top-5="" id="" laps-ahead-follower="" laps-behind-leader="" laps-completed="" laps-leading-total="" leads-total="" location-key="" measurement-units="" money="" money-units="" non-finishes="" opponent-type="" opponent-value="" period-end-date-time="" period-start-date-time="" period-type="" period-value="" points="" points-rookie="" position="" races-leading="" record-making-scope="" scope-value="" scoping-label="" situation="" speed-average="" speed-units="" start-date-time="" starts="" stats-coverage="" status="" style="" surface-type="" team="" team-coverage="" temporal-unit-type="" temporal-unit-value="" time="" time-ahead-follower="" time-behind-leader="" unit-type="" unit-value="" venue-type="" weather-type="" wins="">{0,unbounded}</stats-motor-racing-race>
</team-stats-motor-racing>
Attributes
QName Type Fixed Default Use Annotation
alignment-scope restriction of xs:string optional
Indicates that the included statistics apply only to events played either at home or away.
class xs:string optional
An open placeholder for categorization.
competition QCodeType optional
The key of the league or competition for which the player or team generated the stats.
distance xs:string optional
Measure of distance for the generated stat.
distance-maximum xs:string optional
Maximum distance for the generated stat.
distance-minimum xs:string optional
Minimum distance for the generated stat.
duration-scope QCodeType optional
Indicates what class of events the included statistics apply. Example: those events that went into overtime. SportsML vocab uri: http://cv.iptc.org/newscodes/spdurationscope/
end-date-time TruncatedDateTimeType optional
The ending date, with optional time, of the event for which the stats are relevant.
event-span xs:nonNegativeInteger optional
Qualifier of "most-recent-events" value for temporal-unit attribute. Specify the number of events eg. 10 for last 10 games.
id xs:ID optional
An XML-specific identifier for the element.
location-key QCodeType optional
The key of the site,venue or location where the stats were generated.
measurement-units xs:string optional
The type of unit used to measure distance, speed, etc. Could be mph, kph, metres, yards, etc.
opponent-type QCodeType optional
Whether the opponent was a player, team, etc.
opponent-value QCodeType optional
The key of the player, team, division, conference, league or other unit which provide the opposition relevant to the stat.
period-end-date-time TruncatedDateTimeType optional
The ending date, with optional time, of the period for which the stats are relevant.
period-start-date-time TruncatedDateTimeType optional
The starting date, with optional time, of the period for which the stats are relevant.
period-type QCodeType optional
For certain types of periods: overtime, declared (cricket), etc.
period-value xs:string optional
Used for tracking stats and events by period.
position xs:string optional
Indicates that the included statistics apply only to while played at a particular position.
record-making-scope QCodeType optional
Indicates that the included statistics apply only to values that set a record, such as a team-high, or an individual-low.
scope-value QCodeType optional
A generic scope indicator. Use only if none of the other coverage attributes are suitable.
scoping-label xs:string optional
A textual description for the scope.
situation QCodeType optional
Final or current score of the team or player.
start-date-time TruncatedDateTimeType optional
The starting date, with optional time, of the event for which the stats are relevant.
stats-coverage QCodeType optional
A relative indication of how many statistics are included in the item. SportsML vocab uri: http://cv.iptc.org/newscodes/spstatscoverage/
style xs:string optional
An open placeholder for reference by an external stylesheet.
surface-type QCodeType optional
The type of surface (eg. clay, artificial grass, etc.) upon which the stats were generated.
team QCodeType optional
The key of the team for which the player or team generated the stats.
team-coverage restriction of xs:string optional
Indicates whether the item contains information about one team, or
many teams.
temporal-unit-type QCodeType optional
The unit of performance to which the stats apply eg. single-event, season, career.
temporal-unit-value QCodeType optional
The key of performance unit to which the stats apply.
unit-type QCodeType optional
The type, other than team or league/competition, of the competitive unit for which the player or team generated the stats.
unit-value QCodeType optional
The key, other than team or league/competition, of the competitive unit for which the player or team generated the stats.
venue-type QCodeType optional
The type of event (eg. indoor, outdoor, etc.) in which the stats were generated.
weather-type QCodeType optional
A code for the weather situation in which the stats were generated. SportsML weather codes recommended.
Source
<xs:element name="team-stats-motor-racing" type="motorRacingTeamStatsComplexType"/>
Element teamStatsComplexType / team-stats-curling
Namespace http://iptc.org/std/nar/2006-10-01/
Diagram
Diagram sportsml_xsd.tmp#commonAttributes sportsml_xsd.tmp#coverageAttributes sportsml-specific-curling_xsd.tmp#curlingTeamStatsComplexType_hammer sportsml-specific-curling_xsd.tmp#curlingTeamStatsComplexType_stats-curling-stone sportsml-specific-curling_xsd.tmp#curlingTeamStatsComplexType_stats-curling-end sportsml-specific-curling_xsd.tmp#curlingTeamStatsComplexType_stats-curling-accuracy sportsml-specific-curling_xsd.tmp#curlingTeamStatsComplexType
Type curlingTeamStatsComplexType
Properties
content: complex
Model stats-curling-stone* , stats-curling-end* , stats-curling-accuracy*
Children stats-curling-accuracy, stats-curling-end, stats-curling-stone
Instance
<team-stats-curling alignment-scope="" class="" competition="" distance="" distance-maximum="" distance-minimum="" duration-scope="" end-date-time="" event-span="" hammer="" id="" location-key="" measurement-units="" opponent-type="" opponent-value="" period-end-date-time="" period-start-date-time="" period-type="" period-value="" position="" record-making-scope="" scope-value="" scoping-label="" situation="" start-date-time="" stats-coverage="" style="" surface-type="" team="" team-coverage="" temporal-unit-type="" temporal-unit-value="" unit-type="" unit-value="" venue-type="" weather-type="" xmlns="http://iptc.org/std/nar/2006-10-01/">
  <stats-curling-stone alignment-scope="" class="" competition="" distance="" distance-maximum="" distance-minimum="" duration-scope="" end-date-time="" event-span="" id="" location-key="" measurement-units="" opponent-type="" opponent-value="" period-end-date-time="" period-start-date-time="" period-type="" period-value="" position="" record-making-scope="" scope-value="" scoping-label="" situation="" start-date-time="" stats-coverage="" stone-color="" stone-number="" style="" surface-type="" team="" team-coverage="" temporal-unit-type="" temporal-unit-value="" unit-type="" unit-value="" venue-type="" weather-type="">{0,unbounded}</stats-curling-stone>
  <stats-curling-end alignment-scope="" class="" competition="" distance="" distance-maximum="" distance-minimum="" duration-scope="" end-date-time="" end-number="" event-span="" id="" location-key="" measurement-units="" opponent-type="" opponent-value="" period-end-date-time="" period-start-date-time="" period-type="" period-value="" position="" record-making-scope="" scope-value="" scoping-label="" score="" situation="" start-date-time="" stats-coverage="" style="" surface-type="" team="" team-coverage="" temporal-unit-type="" temporal-unit-value="" throw-order="" time-used="" unit-type="" unit-value="" venue-type="" weather-type="">{0,unbounded}</stats-curling-end>
  <stats-curling-accuracy alignment-scope="" class="" competition="" distance="" distance-maximum="" distance-minimum="" duration-scope="" end-date-time="" event-span="" id="" location-key="" measurement-units="" number-of-shots="" opponent-type="" opponent-value="" percentage="" period-end-date-time="" period-start-date-time="" period-type="" period-value="" position="" record-making-scope="" scope-value="" scoping-label="" shot-type="" situation="" start-date-time="" stats-coverage="" style="" surface-type="" team="" team-coverage="" temporal-unit-type="" temporal-unit-value="" turn="" unit-type="" unit-value="" venue-type="" weather-type="">{0,unbounded}</stats-curling-accuracy>
</team-stats-curling>
Attributes
QName Type Fixed Default Use Annotation
alignment-scope restriction of xs:string optional
Indicates that the included statistics apply only to events played either at home or away.
class xs:string optional
An open placeholder for categorization.
competition QCodeType optional
The key of the league or competition for which the player or team generated the stats.
distance xs:string optional
Measure of distance for the generated stat.
distance-maximum xs:string optional
Maximum distance for the generated stat.
distance-minimum xs:string optional
Minimum distance for the generated stat.
duration-scope QCodeType optional
Indicates what class of events the included statistics apply. Example: those events that went into overtime. SportsML vocab uri: http://cv.iptc.org/newscodes/spdurationscope/
end-date-time TruncatedDateTimeType optional
The ending date, with optional time, of the event for which the stats are relevant.
event-span xs:nonNegativeInteger optional
Qualifier of "most-recent-events" value for temporal-unit attribute. Specify the number of events eg. 10 for last 10 games.
hammer xs:boolean optional
id xs:ID optional
An XML-specific identifier for the element.
location-key QCodeType optional
The key of the site,venue or location where the stats were generated.
measurement-units xs:string optional
The type of unit used to measure distance, speed, etc. Could be mph, kph, metres, yards, etc.
opponent-type QCodeType optional
Whether the opponent was a player, team, etc.
opponent-value QCodeType optional
The key of the player, team, division, conference, league or other unit which provide the opposition relevant to the stat.
period-end-date-time TruncatedDateTimeType optional
The ending date, with optional time, of the period for which the stats are relevant.
period-start-date-time TruncatedDateTimeType optional
The starting date, with optional time, of the period for which the stats are relevant.
period-type QCodeType optional
For certain types of periods: overtime, declared (cricket), etc.
period-value xs:string optional
Used for tracking stats and events by period.
position xs:string optional
Indicates that the included statistics apply only to while played at a particular position.
record-making-scope QCodeType optional
Indicates that the included statistics apply only to values that set a record, such as a team-high, or an individual-low.
scope-value QCodeType optional
A generic scope indicator. Use only if none of the other coverage attributes are suitable.
scoping-label xs:string optional
A textual description for the scope.
situation QCodeType optional
Final or current score of the team or player.
start-date-time TruncatedDateTimeType optional
The starting date, with optional time, of the event for which the stats are relevant.
stats-coverage QCodeType optional
A relative indication of how many statistics are included in the item. SportsML vocab uri: http://cv.iptc.org/newscodes/spstatscoverage/
style xs:string optional
An open placeholder for reference by an external stylesheet.
surface-type QCodeType optional
The type of surface (eg. clay, artificial grass, etc.) upon which the stats were generated.
team QCodeType optional
The key of the team for which the player or team generated the stats.
team-coverage restriction of xs:string optional
Indicates whether the item contains information about one team, or
many teams.
temporal-unit-type QCodeType optional
The unit of performance to which the stats apply eg. single-event, season, career.
temporal-unit-value QCodeType optional
The key of performance unit to which the stats apply.
unit-type QCodeType optional
The type, other than team or league/competition, of the competitive unit for which the player or team generated the stats.
unit-value QCodeType optional
The key, other than team or league/competition, of the competitive unit for which the player or team generated the stats.
venue-type QCodeType optional
The type of event (eg. indoor, outdoor, etc.) in which the stats were generated.
weather-type QCodeType optional
A code for the weather situation in which the stats were generated. SportsML weather codes recommended.
Source
<xs:element name="team-stats-curling" type="curlingTeamStatsComplexType"/>
Element teamStatsComplexType / team-stats-rugby
Namespace http://iptc.org/std/nar/2006-10-01/
Diagram
Diagram sportsml_xsd.tmp#commonAttributes sportsml_xsd.tmp#coverageAttributes sportsml-specific-rugby_xsd.tmp#baseRugbyStatsComplexType_stats-rugby-offensive sportsml-specific-rugby_xsd.tmp#baseRugbyStatsComplexType_stats-rugby-defensive sportsml-specific-rugby_xsd.tmp#baseRugbyStatsComplexType_stats-rugby-foul sportsml-specific-rugby_xsd.tmp#baseRugbyStatsComplexType sportsml-specific-rugby_xsd.tmp#rugbyTeamStatsComplexType
Type rugbyTeamStatsComplexType
Type hierarchy
Properties
content: complex
Model stats-rugby-offensive* , stats-rugby-defensive* , stats-rugby-foul*
Children stats-rugby-defensive, stats-rugby-foul, stats-rugby-offensive
Instance
<team-stats-rugby alignment-scope="" class="" competition="" distance="" distance-maximum="" distance-minimum="" duration-scope="" end-date-time="" event-span="" id="" location-key="" measurement-units="" opponent-type="" opponent-value="" period-end-date-time="" period-start-date-time="" period-type="" period-value="" position="" record-making-scope="" scope-value="" scoping-label="" situation="" start-date-time="" stats-coverage="" style="" surface-type="" team="" team-coverage="" temporal-unit-type="" temporal-unit-value="" unit-type="" unit-value="" venue-type="" weather-type="" xmlns="http://iptc.org/std/nar/2006-10-01/">
  <stats-rugby-offensive alignment-scope="" class="" competition="" conversion-attempts="" conversions-scored="" conversions-scored-per-game="" distance="" distance-maximum="" distance-minimum="" drop-goal-attempts="" drop-goals-scored="" drop-goals-scored-per-game="" duration-scope="" end-date-time="" event-span="" free-kicks-per-game="" free-kicks-total="" handling-errors="" handling-errors-per-game="" id="" kicks-into-touch="" kicks-total="" line-outs-total="" line-outs-won-for="" location-key="" mauls-total="" mauls-won-for="" measurement-units="" metres-gained="" opponent-type="" opponent-value="" penalty-goal-attempts="" penalty-goals-scored="" penalty-goals-scored-per-game="" penalty-tries-per-game="" penalty-tries-total="" period-end-date-time="" period-start-date-time="" period-type="" period-value="" position="" record-making-scope="" rucks-total="" rucks-won-for="" runs="" scope-value="" scoping-label="" scrums-total="" scrums-won-for="" situation="" start-date-time="" stats-coverage="" style="" surface-type="" team="" team-coverage="" temporal-unit-type="" temporal-unit-value="" tries-scored="" tries-scored-per-game="" unit-type="" unit-value="" venue-type="" weather-type="">{0,unbounded}</stats-rugby-offensive>
  <stats-rugby-defensive alignment-scope="" class="" competition="" conversion-attempts="" conversions-scored="" conversions-scored-per-game="" distance="" distance-maximum="" distance-minimum="" drop-goal-attempts="" drop-goals-scored="" drop-goals-scored-per-game="" duration-scope="" end-date-time="" event-span="" free-kicks-per-game="" free-kicks-total="" handling-errors="" handling-errors-per-game="" id="" kicks-into-touch="" kicks-total="" line-outs-total="" line-outs-won-for="" location-key="" mauls-total="" mauls-won-for="" measurement-units="" metres-gained="" opponent-type="" opponent-value="" penalty-goal-attempts="" penalty-goals-scored="" penalty-goals-scored-per-game="" penalty-tries-per-game="" penalty-tries-total="" period-end-date-time="" period-start-date-time="" period-type="" period-value="" position="" record-making-scope="" rucks-total="" rucks-won-for="" runs="" scope-value="" scoping-label="" scrums-total="" scrums-won-for="" situation="" start-date-time="" stats-coverage="" style="" surface-type="" team="" team-coverage="" temporal-unit-type="" temporal-unit-value="" tries-scored="" tries-scored-per-game="" unit-type="" unit-value="" venue-type="" weather-type="">{0,unbounded}</stats-rugby-defensive>
  <stats-rugby-foul alignment-scope="" class="" competition="" conversion-attempts="" conversions-scored="" conversions-scored-per-game="" distance="" distance-maximum="" distance-minimum="" drop-goal-attempts="" drop-goals-scored="" drop-goals-scored-per-game="" duration-scope="" end-date-time="" event-span="" free-kicks-per-game="" free-kicks-total="" handling-errors="" handling-errors-per-game="" id="" kicks-into-touch="" kicks-total="" line-outs-total="" line-outs-won-for="" location-key="" mauls-total="" mauls-won-for="" measurement-units="" metres-gained="" opponent-type="" opponent-value="" penalty-goal-attempts="" penalty-goals-scored="" penalty-goals-scored-per-game="" penalty-tries-per-game="" penalty-tries-total="" period-end-date-time="" period-start-date-time="" period-type="" period-value="" position="" record-making-scope="" rucks-total="" rucks-won-for="" runs="" scope-value="" scoping-label="" scrums-total="" scrums-won-for="" situation="" start-date-time="" stats-coverage="" style="" surface-type="" team="" team-coverage="" temporal-unit-type="" temporal-unit-value="" tries-scored="" tries-scored-per-game="" unit-type="" unit-value="" venue-type="" weather-type="">{0,unbounded}</stats-rugby-foul>
</team-stats-rugby>
Attributes
QName Type Fixed Default Use Annotation
alignment-scope restriction of xs:string optional
Indicates that the included statistics apply only to events played either at home or away.
class xs:string optional
An open placeholder for categorization.
competition QCodeType optional
The key of the league or competition for which the player or team generated the stats.
distance xs:string optional
Measure of distance for the generated stat.
distance-maximum xs:string optional
Maximum distance for the generated stat.
distance-minimum xs:string optional
Minimum distance for the generated stat.
duration-scope QCodeType optional
Indicates what class of events the included statistics apply. Example: those events that went into overtime. SportsML vocab uri: http://cv.iptc.org/newscodes/spdurationscope/
end-date-time TruncatedDateTimeType optional
The ending date, with optional time, of the event for which the stats are relevant.
event-span xs:nonNegativeInteger optional
Qualifier of "most-recent-events" value for temporal-unit attribute. Specify the number of events eg. 10 for last 10 games.
id xs:ID optional
An XML-specific identifier for the element.
location-key QCodeType optional
The key of the site,venue or location where the stats were generated.
measurement-units xs:string optional
The type of unit used to measure distance, speed, etc. Could be mph, kph, metres, yards, etc.
opponent-type QCodeType optional
Whether the opponent was a player, team, etc.
opponent-value QCodeType optional
The key of the player, team, division, conference, league or other unit which provide the opposition relevant to the stat.
period-end-date-time TruncatedDateTimeType optional
The ending date, with optional time, of the period for which the stats are relevant.
period-start-date-time TruncatedDateTimeType optional
The starting date, with optional time, of the period for which the stats are relevant.
period-type QCodeType optional
For certain types of periods: overtime, declared (cricket), etc.
period-value xs:string optional
Used for tracking stats and events by period.
position xs:string optional
Indicates that the included statistics apply only to while played at a particular position.
record-making-scope QCodeType optional
Indicates that the included statistics apply only to values that set a record, such as a team-high, or an individual-low.
scope-value QCodeType optional
A generic scope indicator. Use only if none of the other coverage attributes are suitable.
scoping-label xs:string optional
A textual description for the scope.
situation QCodeType optional
Final or current score of the team or player.
start-date-time TruncatedDateTimeType optional
The starting date, with optional time, of the event for which the stats are relevant.
stats-coverage QCodeType optional
A relative indication of how many statistics are included in the item. SportsML vocab uri: http://cv.iptc.org/newscodes/spstatscoverage/
style xs:string optional
An open placeholder for reference by an external stylesheet.
surface-type QCodeType optional
The type of surface (eg. clay, artificial grass, etc.) upon which the stats were generated.
team QCodeType optional
The key of the team for which the player or team generated the stats.
team-coverage restriction of xs:string optional
Indicates whether the item contains information about one team, or
many teams.
temporal-unit-type QCodeType optional
The unit of performance to which the stats apply eg. single-event, season, career.
temporal-unit-value QCodeType optional
The key of performance unit to which the stats apply.
unit-type QCodeType optional
The type, other than team or league/competition, of the competitive unit for which the player or team generated the stats.
unit-value QCodeType optional
The key, other than team or league/competition, of the competitive unit for which the player or team generated the stats.
venue-type QCodeType optional
The type of event (eg. indoor, outdoor, etc.) in which the stats were generated.
weather-type QCodeType optional
A code for the weather situation in which the stats were generated. SportsML weather codes recommended.
Source
<xs:element name="team-stats-rugby" type="rugbyTeamStatsComplexType"/>
Element teamComplexType / player
Namespace http://iptc.org/std/nar/2006-10-01/
Diagram
Diagram sportsml_xsd.tmp#commonAttributes sportsml_xsd.tmp#playerComplexType_player-metadata sportsml_xsd.tmp#playerComplexType_player-stats sportsml_xsd.tmp#playerComplexType_wagering-stats sportsml_xsd.tmp#playerComplexType_associate sportsml_xsd.tmp#playerComplexType_affiliation sportsml_xsd.tmp#playerComplexType
Type playerComplexType
Properties
content: complex
minOccurs: 0
maxOccurs: unbounded
Model player-metadata , player-stats* , wagering-stats* , associate* , affiliation*
Children affiliation, associate, player-metadata, player-stats, wagering-stats
Instance
<player class="" id="" style="" xmlns="http://iptc.org/std/nar/2006-10-01/">
  <player-metadata class="" date-of-birth="" date-of-death="" gender="" health="" height="" home-page-url="" id="" key="" lineup-slot="" lineup-slot-sequence="" nationality="" position-depth="" position-event="" position-regular="" round-position="" scratch-reason="" status="" style="" team-idref="" uniform-number="" weight="">{1,1}</player-metadata>
  <player-stats adjusted-score-against="" adjusted-score-for="" alignment-scope="" class="" competition="" date-time-entered="" date-time-exited="" distance="" distance-maximum="" distance-minimum="" duration-scope="" end-date-time="" event-outcome="" event-span="" events-played="" events-remaining="" events-started="" event-standing-points="" event-standing-points-against="" event-time-entered="" event-time-exited="" id="" location-key="" measurement-units="" opponent-type="" opponent-value="" period-end-date-time="" period-start-date-time="" period-type="" period-value="" points="" position="" record-making-scope="" result-effect="" scope-value="" scoping-label="" score="" score-attempts="" score-attempts-on-goal="" score-attempts-on-goal-opposing="" score-attempts-opposing="" score-average="" score-behind="" score-opposing="" score-opposing-average="" score-percentage="" score-percentage-opposing="" score-type="" score-units="" series-score="" series-score-opposing="" situation="" start-date-time="" stats-coverage="" style="" surface-type="" team="" team-coverage="" temporal-unit-type="" temporal-unit-value="" time-of-possession="" time-of-possession-average="" time-of-possession-average-opposing="" time-of-possession-percentage="" time-of-possession-percentage-opposing="" time-played-event="" time-played-event-average="" time-played-total="" unit-type="" unit-value="" venue-type="" weather-type="">{0,unbounded}</player-stats>
  <wagering-stats class="" comment="" id="" style="">{0,unbounded}</wagering-stats>
  <associate class="" id="" style="">{0,unbounded}</associate>
  <affiliation alignment-scope="" class="" competition="" distance="" distance-maximum="" distance-minimum="" duration-scope="" end-date-time="" event-span="" id="" location-key="" measurement-units="" membership-idref="" membership-key="" membership-name="" membership-type="" opponent-type="" opponent-value="" period-end-date-time="" period-start-date-time="" period-type="" period-value="" position="" record-making-scope="" scope-value="" scoping-label="" situation="" start-date-time="" stats-coverage="" style="" surface-type="" team="" team-coverage="" temporal-unit-type="" temporal-unit-value="" unit-type="" unit-value="" venue-type="" weather-type="">{0,unbounded}</affiliation>
</player>
Attributes
QName Type Fixed Default Use Annotation
class xs:string optional
An open placeholder for categorization.
id xs:ID optional
An XML-specific identifier for the element.
style xs:string optional
An open placeholder for reference by an external stylesheet.
Source
<xs:element name="player" type="playerComplexType" minOccurs="0" maxOccurs="unbounded"/>
Element playerComplexType / player-metadata
Namespace http://iptc.org/std/nar/2006-10-01/
Diagram
Diagram sportsml_xsd.tmp#commonAttributes sportsml_xsd.tmp#baseEntityMetadataComplexType_key sportsml_xsd.tmp#baseEntityMetadataComplexType_nationality sportsml_xsd.tmp#baseEntityMetadataComplexType_name sportsml_xsd.tmp#baseEntityMetadataComplexType_home-location sportsml_xsd.tmp#baseEntityMetadataComplexType_sports-property sportsml_xsd.tmp#baseEntityMetadataComplexType sportsml_xsd.tmp#basePersonMetadataComplexType_date-of-birth sportsml_xsd.tmp#basePersonMetadataComplexType_date-of-death sportsml_xsd.tmp#basePersonMetadataComplexType_height sportsml_xsd.tmp#basePersonMetadataComplexType_weight sportsml_xsd.tmp#basePersonMetadataComplexType_position-regular sportsml_xsd.tmp#basePersonMetadataComplexType_position-event sportsml_xsd.tmp#basePersonMetadataComplexType_position-depth sportsml_xsd.tmp#basePersonMetadataComplexType_health sportsml_xsd.tmp#basePersonMetadataComplexType_gender sportsml_xsd.tmp#basePersonMetadataComplexType sportsml_xsd.tmp#basePlayerMetadataComplexType_team-idref sportsml_xsd.tmp#basePlayerMetadataComplexType_status sportsml_xsd.tmp#basePlayerMetadataComplexType_lineup-slot sportsml_xsd.tmp#basePlayerMetadataComplexType_lineup-slot-sequence sportsml_xsd.tmp#basePlayerMetadataComplexType_scratch-reason sportsml_xsd.tmp#basePlayerMetadataComplexType_uniform-number sportsml_xsd.tmp#basePlayerMetadataComplexType_home-page-url sportsml_xsd.tmp#basePlayerMetadataComplexType_round-position sportsml_xsd.tmp#basePlayerMetadataComplexType_career-phase sportsml_xsd.tmp#basePlayerMetadataComplexType_injury-phase sportsml_xsd.tmp#basePlayerMetadataComplexType sportsml_xsd.tmp#playerMetadataComplexType_player-metadata-baseball sportsml_xsd.tmp#playerMetadataComplexType_player-metadata-golf sportsml_xsd.tmp#playerMetadataComplexType_player-metadata-ice-hockey sportsml_xsd.tmp#playerMetadataComplexType_player-metadata-soccer sportsml_xsd.tmp#playerMetadataComplexType_player-metadata-motor-racing sportsml_xsd.tmp#playerMetadataComplexType_player-metadata-curling sportsml_xsd.tmp#playerMetadataComplexType
Type playerMetadataComplexType
Type hierarchy
Properties
content: complex
Model name* , home-location{0,1} , sports-property* , (career-phase | injury-phase) , (player-metadata-baseball | player-metadata-golf | player-metadata-ice-hockey | player-metadata-soccer | player-metadata-motor-racing | player-metadata-curling)
Children career-phase, home-location, injury-phase, name, player-metadata-baseball, player-metadata-curling, player-metadata-golf, player-metadata-ice-hockey, player-metadata-motor-racing, player-metadata-soccer, sports-property
Instance
<player-metadata class="" date-of-birth="" date-of-death="" gender="" health="" height="" home-page-url="" id="" key="" lineup-slot="" lineup-slot-sequence="" nationality="" position-depth="" position-event="" position-regular="" round-position="" scratch-reason="" status="" style="" team-idref="" uniform-number="" weight="" xmlns="http://iptc.org/std/nar/2006-10-01/">
  <name creator="" creatoruri="" custom="" dir="" how="" howuri="" id="" xml:lang="" modified="" part="" parturi="" pubconstraint="" pubconstrainturi="" role="" roleuri="" validfrom="" validto="" why="" whyuri="">{0,unbounded}</name>
  <home-location creator="" creatoruri="" custom="" dir="" how="" howuri="" id="" xml:lang="" literal="" modified="" pubconstraint="" pubconstrainturi="" qcode="" type="" typeuri="" uri="" why="" whyuri="">{0,1}</home-location>
  <sports-property allowed-values="" class="" formal-name="" id="" scheme="" style="" value="" vocabulary="">{0,unbounded}</sports-property>
  <career-phase class="" date-of-birth="" date-of-death="" duration="" end-date="" entry-reason="" exit-reason="" gender="" health="" height="" home-page-url="" id="" key="" lineup-slot="" lineup-slot-sequence="" nationality="" phase-caliber="" phase-caliber-key="" phase-status="" phase-type="" position-depth="" position-event="" position-regular="" round-position="" scratch-reason="" selection-level="" selection-overall="" selection-sublevel="" start-date="" status="" style="" subphase-type="" team-idref="" uniform-number="" weight="">{1,1}</career-phase>
  <injury-phase class="" comment="" date-of-birth="" date-of-death="" end-date="" gender="" health="" height="" home-page-url="" id="" injury-side="" injury-type="" key="" lineup-slot="" lineup-slot-sequence="" nationality="" phase-status="" phase-type="" position-depth="" position-event="" position-regular="" round-position="" scratch-reason="" start-date="" status="" style="" team-idref="" uniform-number="" upcoming-event-date="" upcoming-event-key="" upcoming-event-status="" weight="">{1,1}</injury-phase>
  <player-metadata-baseball batting-hand="" class="" id="" style="" throwing-hand="">{1,1}</player-metadata-baseball>
  <player-metadata-golf class="" id="" rank="" style="">{1,1}</player-metadata-golf>
  <player-metadata-ice-hockey catching-hand="" class="" id="" shooting-hand="" style="">{1,1}</player-metadata-ice-hockey>
  <player-metadata-soccer class="" id="" line-formation-position="" line-formation-row="" style="">{1,1}</player-metadata-soccer>
  <player-metadata-motor-racing class="" id="" style="">{1,1}</player-metadata-motor-racing>
  <player-metadata-curling class="" delivery="" id="" role="" style="">{1,1}</player-metadata-curling>
</player-metadata>
Attributes
QName Type Fixed Default Use Annotation
class xs:string optional
An open placeholder for categorization.
date-of-birth TruncatedDateTimeType optional
The day on which a person was born, normalized to ISO 8601
extended format: YYYY-MM-DDTHH:MM:SS+HH:MM. Use YYYY-MM-DD when no time
is available. Can also be YYYY-MM or just YYYY if year and/or month not available.
date-of-death TruncatedDateTimeType optional
The day on which a person died, normalized to ISO 8601
extended format: YYYY-MM-DDTHH:MM:SS+HH:MM. Use YYYY-MM-DD when no time is available.
gender restriction of xs:string optional
Male or female.
health QCodeType optional
An indication of the health of the person.
height xs:string optional
Height of the person. Generally in cm.
home-page-url xs:anyURI optional
The fully-qualified URL for the official home page of the team.
id xs:ID optional
An XML-specific identifier for the element.
key QCodeType optional
The symbol or identifying key for the entity.
lineup-slot xs:string optional
The order in which a player participated in an event.
lineup-slot-sequence xs:string optional
For baseball, cricket, relay races if they substituted for a player in the original lineup, the order in which they served at the above lineup-slot value. Defaults to 1.
nationality xs:string optional
The country of citizinship of the entity.
position-depth xs:string optional
A ranking amongst players on the team who share the same position.
position-event QCodeType optional
The code for the position held by the person at this  particular sports-event.
position-regular QCodeType optional
The code for the typical position of the person.
round-position xs:string optional
The seed or position in this particular round for which this player started. Useful for bracketed tournaments, such as tennis.
scratch-reason QCodeType optional
An indication as to why this player did not play in an event.
status QCodeType optional
Whether a player starts playing at the beginning of a sports-event, joins mid-game, or is not available to participate.
style xs:string optional
An open placeholder for reference by an external stylesheet.
team-idref xs:string optional
A reference to the team for which this player competes.
uniform-number xs:string optional
The number currently displayed on the uniform or jersey of the player.
weight xs:nonNegativeInteger optional
Weight of a person. Generally in kg.
Source
<xs:element name="player-metadata" type="playerMetadataComplexType"/>
Element basePlayerMetadataComplexType / career-phase
Namespace http://iptc.org/std/nar/2006-10-01/
Diagram
Diagram sportsml_xsd.tmp#commonAttributes sportsml_xsd.tmp#baseEntityMetadataComplexType_key sportsml_xsd.tmp#baseEntityMetadataComplexType_nationality sportsml_xsd.tmp#baseEntityMetadataComplexType_name sportsml_xsd.tmp#baseEntityMetadataComplexType_home-location sportsml_xsd.tmp#baseEntityMetadataComplexType_sports-property sportsml_xsd.tmp#baseEntityMetadataComplexType sportsml_xsd.tmp#basePersonMetadataComplexType_date-of-birth sportsml_xsd.tmp#basePersonMetadataComplexType_date-of-death sportsml_xsd.tmp#basePersonMetadataComplexType_height sportsml_xsd.tmp#basePersonMetadataComplexType_weight sportsml_xsd.tmp#basePersonMetadataComplexType_position-regular sportsml_xsd.tmp#basePersonMetadataComplexType_position-event sportsml_xsd.tmp#basePersonMetadataComplexType_position-depth sportsml_xsd.tmp#basePersonMetadataComplexType_health sportsml_xsd.tmp#basePersonMetadataComplexType_gender sportsml_xsd.tmp#basePersonMetadataComplexType sportsml_xsd.tmp#basePlayerMetadataComplexType_team-idref sportsml_xsd.tmp#basePlayerMetadataComplexType_status sportsml_xsd.tmp#basePlayerMetadataComplexType_lineup-slot sportsml_xsd.tmp#basePlayerMetadataComplexType_lineup-slot-sequence sportsml_xsd.tmp#basePlayerMetadataComplexType_scratch-reason sportsml_xsd.tmp#basePlayerMetadataComplexType_uniform-number sportsml_xsd.tmp#basePlayerMetadataComplexType_home-page-url sportsml_xsd.tmp#basePlayerMetadataComplexType_round-position sportsml_xsd.tmp#basePlayerMetadataComplexType_career-phase sportsml_xsd.tmp#basePlayerMetadataComplexType_injury-phase sportsml_xsd.tmp#basePlayerMetadataComplexType sportsml_xsd.tmp#baseCareerPhaseMetadataComplexType_phase-type sportsml_xsd.tmp#baseCareerPhaseMetadataComplexType_start-date sportsml_xsd.tmp#baseCareerPhaseMetadataComplexType_end-date sportsml_xsd.tmp#baseCareerPhaseMetadataComplexType_duration sportsml_xsd.tmp#baseCareerPhaseMetadataComplexType_subphase-type sportsml_xsd.tmp#baseCareerPhaseMetadataComplexType_phase-status sportsml_xsd.tmp#baseCareerPhaseMetadataComplexType_phase-caliber sportsml_xsd.tmp#baseCareerPhaseMetadataComplexType_phase-caliber-key sportsml_xsd.tmp#baseCareerPhaseMetadataComplexType_entry-reason sportsml_xsd.tmp#baseCareerPhaseMetadataComplexType_selection-level sportsml_xsd.tmp#baseCareerPhaseMetadataComplexType_selection-sublevel sportsml_xsd.tmp#baseCareerPhaseMetadataComplexType_selection-overall sportsml_xsd.tmp#baseCareerPhaseMetadataComplexType_exit-reason sportsml_xsd.tmp#baseCareerPhaseMetadataComplexType
Type baseCareerPhaseMetadataComplexType
Type hierarchy
Properties
content: complex
Model name* , home-location{0,1} , sports-property* , (career-phase | injury-phase)
Children career-phase, home-location, injury-phase, name, sports-property
Instance
<career-phase class="" date-of-birth="" date-of-death="" duration="" end-date="" entry-reason="" exit-reason="" gender="" health="" height="" home-page-url="" id="" key="" lineup-slot="" lineup-slot-sequence="" nationality="" phase-caliber="" phase-caliber-key="" phase-status="" phase-type="" position-depth="" position-event="" position-regular="" round-position="" scratch-reason="" selection-level="" selection-overall="" selection-sublevel="" start-date="" status="" style="" subphase-type="" team-idref="" uniform-number="" weight="" xmlns="http://iptc.org/std/nar/2006-10-01/">
  <name creator="" creatoruri="" custom="" dir="" how="" howuri="" id="" xml:lang="" modified="" part="" parturi="" pubconstraint="" pubconstrainturi="" role="" roleuri="" validfrom="" validto="" why="" whyuri="">{0,unbounded}</name>
  <home-location creator="" creatoruri="" custom="" dir="" how="" howuri="" id="" xml:lang="" literal="" modified="" pubconstraint="" pubconstrainturi="" qcode="" type="" typeuri="" uri="" why="" whyuri="">{0,1}</home-location>
  <sports-property allowed-values="" class="" formal-name="" id="" scheme="" style="" value="" vocabulary="">{0,unbounded}</sports-property>
  <career-phase class="" date-of-birth="" date-of-death="" duration="" end-date="" entry-reason="" exit-reason="" gender="" health="" height="" home-page-url="" id="" key="" lineup-slot="" lineup-slot-sequence="" nationality="" phase-caliber="" phase-caliber-key="" phase-status="" phase-type="" position-depth="" position-event="" position-regular="" round-position="" scratch-reason="" selection-level="" selection-overall="" selection-sublevel="" start-date="" status="" style="" subphase-type="" team-idref="" uniform-number="" weight="">{1,1}</career-phase>
  <injury-phase class="" comment="" date-of-birth="" date-of-death="" end-date="" gender="" health="" height="" home-page-url="" id="" injury-side="" injury-type="" key="" lineup-slot="" lineup-slot-sequence="" nationality="" phase-status="" phase-type="" position-depth="" position-event="" position-regular="" round-position="" scratch-reason="" start-date="" status="" style="" team-idref="" uniform-number="" upcoming-event-date="" upcoming-event-key="" upcoming-event-status="" weight="">{1,1}</injury-phase>
</career-phase>
Attributes
QName Type Fixed Default Use Annotation
class xs:string optional
An open placeholder for categorization.
date-of-birth TruncatedDateTimeType optional
The day on which a person was born, normalized to ISO 8601
extended format: YYYY-MM-DDTHH:MM:SS+HH:MM. Use YYYY-MM-DD when no time
is available. Can also be YYYY-MM or just YYYY if year and/or month not available.
date-of-death TruncatedDateTimeType optional
The day on which a person died, normalized to ISO 8601
extended format: YYYY-MM-DDTHH:MM:SS+HH:MM. Use YYYY-MM-DD when no time is available.
duration QCodeType optional
In lieu of a start-date and end-date. Generally in years. Could hold the number of years that a player was a pro. Use temporal-unit vocabulary.
end-date TruncatedDateTimeType optional
When the player ended this phase in the career, normalized to ISO 8601 extended format: YYYY-MM-DDTHH:MM:SS+HH:MM. Use YYYY-MM-DD when no time is available.
entry-reason QCodeType optional
The reason why the player entered this phase. For example, draft or trade.
exit-reason QCodeType optional
The reason why the player exitted this phase. For example, retired or waived.
gender restriction of xs:string optional
Male or female.
health QCodeType optional
An indication of the health of the person.
height xs:string optional
Height of the person. Generally in cm.
home-page-url xs:anyURI optional
The fully-qualified URL for the official home page of the team.
id xs:ID optional
An XML-specific identifier for the element.
key QCodeType optional
The symbol or identifying key for the entity.
lineup-slot xs:string optional
The order in which a player participated in an event.
lineup-slot-sequence xs:string optional
For baseball, cricket, relay races if they substituted for a player in the original lineup, the order in which they served at the above lineup-slot value. Defaults to 1.
nationality xs:string optional
The country of citizinship of the entity.
phase-caliber QCodeType optional
A controlled vocabulary for the name attribute. States organization this player was in, for the duration of the phase. For example, league or team.
phase-caliber-key QCodeType optional
The metadata key within the phase-caliber. For example, l.nfl.com if phase-caliber is league. Or l.nfl.com-t.2 if phase-caliber is team.
phase-status QCodeType optional
Player's status within a particular phase. For example, active, injured, etc.
phase-type QCodeType optional
Value can be college or professional, etc.
position-depth xs:string optional
A ranking amongst players on the team who share the same position.
position-event QCodeType optional
The code for the position held by the person at this  particular sports-event.
position-regular QCodeType optional
The code for the typical position of the person.
round-position xs:string optional
The seed or position in this particular round for which this player started. Useful for bracketed tournaments, such as tennis.
scratch-reason QCodeType optional
An indication as to why this player did not play in an event.
selection-level xs:integer optional
The level within which the player was selected to enter this phase. For example, 1, if drafted in 1st round.
selection-overall xs:integer optional
The total ranking amongst all levels in a draft.
selection-sublevel xs:integer optional
The sublevel of the selection-level. For example, 27, if picked as 27th selection in 1st round.
start-date TruncatedDateTimeType optional
When the player started this phase in the career, normalized to ISO 8601 extended format: YYYY-MM-DDTHH:MM:SS+HH:MM. Use YYYY-MM-DD when no time is available.
status QCodeType optional
Whether a player starts playing at the beginning of a sports-event, joins mid-game, or is not available to participate.
style xs:string optional
An open placeholder for reference by an external stylesheet.
subphase-type QCodeType optional
A subcategory of the phase-type, for example could be sophomore or rookie.
team-idref xs:string optional
A reference to the team for which this player competes.
uniform-number xs:string optional
The number currently displayed on the uniform or jersey of the player.
weight xs:nonNegativeInteger optional
Weight of a person. Generally in kg.
Source
<xs:element name="career-phase" type="baseCareerPhaseMetadataComplexType"/>
Element basePlayerMetadataComplexType / injury-phase
Namespace http://iptc.org/std/nar/2006-10-01/
Diagram
Diagram sportsml_xsd.tmp#commonAttributes sportsml_xsd.tmp#baseEntityMetadataComplexType_key sportsml_xsd.tmp#baseEntityMetadataComplexType_nationality sportsml_xsd.tmp#baseEntityMetadataComplexType_name sportsml_xsd.tmp#baseEntityMetadataComplexType_home-location sportsml_xsd.tmp#baseEntityMetadataComplexType_sports-property sportsml_xsd.tmp#baseEntityMetadataComplexType sportsml_xsd.tmp#basePersonMetadataComplexType_date-of-birth sportsml_xsd.tmp#basePersonMetadataComplexType_date-of-death sportsml_xsd.tmp#basePersonMetadataComplexType_height sportsml_xsd.tmp#basePersonMetadataComplexType_weight sportsml_xsd.tmp#basePersonMetadataComplexType_position-regular sportsml_xsd.tmp#basePersonMetadataComplexType_position-event sportsml_xsd.tmp#basePersonMetadataComplexType_position-depth sportsml_xsd.tmp#basePersonMetadataComplexType_health sportsml_xsd.tmp#basePersonMetadataComplexType_gender sportsml_xsd.tmp#basePersonMetadataComplexType sportsml_xsd.tmp#basePlayerMetadataComplexType_team-idref sportsml_xsd.tmp#basePlayerMetadataComplexType_status sportsml_xsd.tmp#basePlayerMetadataComplexType_lineup-slot sportsml_xsd.tmp#basePlayerMetadataComplexType_lineup-slot-sequence sportsml_xsd.tmp#basePlayerMetadataComplexType_scratch-reason sportsml_xsd.tmp#basePlayerMetadataComplexType_uniform-number sportsml_xsd.tmp#basePlayerMetadataComplexType_home-page-url sportsml_xsd.tmp#basePlayerMetadataComplexType_round-position sportsml_xsd.tmp#basePlayerMetadataComplexType_career-phase sportsml_xsd.tmp#basePlayerMetadataComplexType_injury-phase sportsml_xsd.tmp#basePlayerMetadataComplexType sportsml_xsd.tmp#baseInjuryPhaseMetadataComplexType_phase-type sportsml_xsd.tmp#baseInjuryPhaseMetadataComplexType_start-date sportsml_xsd.tmp#baseInjuryPhaseMetadataComplexType_end-date sportsml_xsd.tmp#baseInjuryPhaseMetadataComplexType_phase-status sportsml_xsd.tmp#baseInjuryPhaseMetadataComplexType_injury-type sportsml_xsd.tmp#baseInjuryPhaseMetadataComplexType_injury-side sportsml_xsd.tmp#baseInjuryPhaseMetadataComplexType_upcoming-event-date sportsml_xsd.tmp#baseInjuryPhaseMetadataComplexType_upcoming-event-key sportsml_xsd.tmp#baseInjuryPhaseMetadataComplexType_upcoming-event-status sportsml_xsd.tmp#baseInjuryPhaseMetadataComplexType_comment sportsml_xsd.tmp#baseInjuryPhaseMetadataComplexType
Type baseInjuryPhaseMetadataComplexType
Type hierarchy
Properties
content: complex
Model name* , home-location{0,1} , sports-property* , (career-phase | injury-phase)
Children career-phase, home-location, injury-phase, name, sports-property
Instance
<injury-phase class="" comment="" date-of-birth="" date-of-death="" end-date="" gender="" health="" height="" home-page-url="" id="" injury-side="" injury-type="" key="" lineup-slot="" lineup-slot-sequence="" nationality="" phase-status="" phase-type="" position-depth="" position-event="" position-regular="" round-position="" scratch-reason="" start-date="" status="" style="" team-idref="" uniform-number="" upcoming-event-date="" upcoming-event-key="" upcoming-event-status="" weight="" xmlns="http://iptc.org/std/nar/2006-10-01/">
  <name creator="" creatoruri="" custom="" dir="" how="" howuri="" id="" xml:lang="" modified="" part="" parturi="" pubconstraint="" pubconstrainturi="" role="" roleuri="" validfrom="" validto="" why="" whyuri="">{0,unbounded}</name>
  <home-location creator="" creatoruri="" custom="" dir="" how="" howuri="" id="" xml:lang="" literal="" modified="" pubconstraint="" pubconstrainturi="" qcode="" type="" typeuri="" uri="" why="" whyuri="">{0,1}</home-location>
  <sports-property allowed-values="" class="" formal-name="" id="" scheme="" style="" value="" vocabulary="">{0,unbounded}</sports-property>
  <career-phase class="" date-of-birth="" date-of-death="" duration="" end-date="" entry-reason="" exit-reason="" gender="" health="" height="" home-page-url="" id="" key="" lineup-slot="" lineup-slot-sequence="" nationality="" phase-caliber="" phase-caliber-key="" phase-status="" phase-type="" position-depth="" position-event="" position-regular="" round-position="" scratch-reason="" selection-level="" selection-overall="" selection-sublevel="" start-date="" status="" style="" subphase-type="" team-idref="" uniform-number="" weight="">{1,1}</career-phase>
  <injury-phase class="" comment="" date-of-birth="" date-of-death="" end-date="" gender="" health="" height="" home-page-url="" id="" injury-side="" injury-type="" key="" lineup-slot="" lineup-slot-sequence="" nationality="" phase-status="" phase-type="" position-depth="" position-event="" position-regular="" round-position="" scratch-reason="" start-date="" status="" style="" team-idref="" uniform-number="" upcoming-event-date="" upcoming-event-key="" upcoming-event-status="" weight="">{1,1}</injury-phase>
</injury-phase>
Attributes
QName Type Fixed Default Use Annotation
class xs:string optional
An open placeholder for categorization.
comment xs:string optional
A textual description for the injury phase.
date-of-birth TruncatedDateTimeType optional
The day on which a person was born, normalized to ISO 8601
extended format: YYYY-MM-DDTHH:MM:SS+HH:MM. Use YYYY-MM-DD when no time
is available. Can also be YYYY-MM or just YYYY if year and/or month not available.
date-of-death TruncatedDateTimeType optional
The day on which a person died, normalized to ISO 8601
extended format: YYYY-MM-DDTHH:MM:SS+HH:MM. Use YYYY-MM-DD when no time is available.
end-date TruncatedDateTimeType optional
When the player ended this phase in the career, normalized to ISO 8601 extended format: YYYY-MM-DDTHH:MM:SS+HH:MM. Use YYYY-MM-DD when no time is available.
gender restriction of xs:string optional
Male or female.
health QCodeType optional
An indication of the health of the person.
height xs:string optional
Height of the person. Generally in cm.
home-page-url xs:anyURI optional
The fully-qualified URL for the official home page of the team.
id xs:ID optional
An XML-specific identifier for the element.
injury-side bodySideList optional
A controlled vocabulary for the body side of the injury. For example, left or right.
injury-type QCodeType optional
A controlled vocabulary for the injury. For example, thigh or hand or lower-back.
key QCodeType optional
The symbol or identifying key for the entity.
lineup-slot xs:string optional
The order in which a player participated in an event.
lineup-slot-sequence xs:string optional
For baseball, cricket, relay races if they substituted for a player in the original lineup, the order in which they served at the above lineup-slot value. Defaults to 1.
nationality xs:string optional
The country of citizinship of the entity.
phase-status QCodeType optional
Player's status within a particular phase. For example, active, injured, etc.
phase-type QCodeType optional
Value can be college or professional, etc.
position-depth xs:string optional
A ranking amongst players on the team who share the same position.
position-event QCodeType optional
The code for the position held by the person at this  particular sports-event.
position-regular QCodeType optional
The code for the typical position of the person.
round-position xs:string optional
The seed or position in this particular round for which this player started. Useful for bracketed tournaments, such as tennis.
scratch-reason QCodeType optional
An indication as to why this player did not play in an event.
start-date TruncatedDateTimeType optional
When the player started this phase in the career, normalized to ISO 8601 extended format: YYYY-MM-DDTHH:MM:SS+HH:MM. Use YYYY-MM-DD when no time is available.
status QCodeType optional
Whether a player starts playing at the beginning of a sports-event, joins mid-game, or is not available to participate.
style xs:string optional
An open placeholder for reference by an external stylesheet.
team-idref xs:string optional
A reference to the team for which this player competes.
uniform-number xs:string optional
The number currently displayed on the uniform or jersey of the player.
upcoming-event-date TruncatedDateTimeType optional
Generally, the date on which this player has a non-injured status, and has some probability of playing again.
upcoming-event-key QCodeType optional
The key for the forthcoming event taking place on upcoming-event-date.
upcoming-event-status QCodeType optional
A measurement of the status of the player for that upcoming event. For example, probable or likely.
weight xs:nonNegativeInteger optional
Weight of a person. Generally in kg.
Source
<xs:element name="injury-phase" type="baseInjuryPhaseMetadataComplexType"/>
Element playerMetadataComplexType / player-metadata-baseball
Namespace http://iptc.org/std/nar/2006-10-01/
Diagram
Diagram sportsml_xsd.tmp#commonAttributes sportsml-specific-baseball_xsd.tmp#baseballPlayerMetadataComplexType_batting-hand sportsml-specific-baseball_xsd.tmp#baseballPlayerMetadataComplexType_throwing-hand sportsml-specific-baseball_xsd.tmp#baseballPlayerMetadataComplexType
Type baseballPlayerMetadataComplexType
Properties
content: complex
Attributes
QName Type Fixed Default Use Annotation
batting-hand bodySideList optional
Indicates whether player bats left, right, or is a switch-hitter.
class xs:string optional
An open placeholder for categorization.
id xs:ID optional
An XML-specific identifier for the element.
style xs:string optional
An open placeholder for reference by an external stylesheet.
throwing-hand bodySideList optional
Indicates whether player throws left, right, or is a switch-thrower.
Source
<xs:element name="player-metadata-baseball" type="baseballPlayerMetadataComplexType"/>
Element playerMetadataComplexType / player-metadata-golf
Namespace http://iptc.org/std/nar/2006-10-01/
Diagram
Diagram sportsml_xsd.tmp#commonAttributes sportsml-specific-golf_xsd.tmp#baseGolfMetadataComplexType_rank sportsml-specific-golf_xsd.tmp#baseGolfMetadataComplexType sportsml-specific-golf_xsd.tmp#golfPlayerMetadataComplexType
Type golfPlayerMetadataComplexType
Type hierarchy
Properties
content: complex
Attributes
QName Type Fixed Default Use Annotation
class xs:string optional
An open placeholder for categorization.
id xs:ID optional
An XML-specific identifier for the element.
rank xs:string optional
How this player ranks among the other competing players.
style xs:string optional
An open placeholder for reference by an external stylesheet.
Source
<xs:element name="player-metadata-golf" type="golfPlayerMetadataComplexType"/>
Element playerMetadataComplexType / player-metadata-ice-hockey
Namespace http://iptc.org/std/nar/2006-10-01/
Diagram
Diagram sportsml_xsd.tmp#commonAttributes sportsml-specific-ice-hockey_xsd.tmp#iceHockeyPlayerMetadataComplexType_shooting-hand sportsml-specific-ice-hockey_xsd.tmp#iceHockeyPlayerMetadataComplexType_catching-hand sportsml-specific-ice-hockey_xsd.tmp#iceHockeyPlayerMetadataComplexType
Type iceHockeyPlayerMetadataComplexType
Properties
content: complex
Attributes
QName Type Fixed Default Use Annotation
catching-hand bodySideList optional
The hand with which a player, generally a goaltender, catches the puck.
class xs:string optional
An open placeholder for categorization.
id xs:ID optional
An XML-specific identifier for the element.
shooting-hand bodySideList optional
The side from which a player normally shoots.
style xs:string optional
An open placeholder for reference by an external stylesheet.
Source
<xs:element name="player-metadata-ice-hockey" type="iceHockeyPlayerMetadataComplexType"/>
Element playerMetadataComplexType / player-metadata-soccer
Namespace http://iptc.org/std/nar/2006-10-01/
Diagram
Diagram sportsml_xsd.tmp#commonAttributes sportsml-specific-soccer_xsd.tmp#soccerPlayerMetadataComplexType_line-formation-row sportsml-specific-soccer_xsd.tmp#soccerPlayerMetadataComplexType_line-formation-position sportsml-specific-soccer_xsd.tmp#soccerPlayerMetadataComplexType
Type soccerPlayerMetadataComplexType
Properties
content: complex
Attributes
QName Type Fixed Default Use Annotation
class xs:string optional
An open placeholder for categorization.
id xs:ID optional
An XML-specific identifier for the element.
line-formation-position xs:integer optional
Integer value ascending from left side of field. Starts at 1 for the
first player in each line-formation. | Indicates line-position player had at the
start of the game or when the player entered the game.
line-formation-row xs:integer optional
Integer value ascending from closest to the goalkeeper. All players
in the row closest to the goalkeeper have 1 as value, the next row 2, etc. Indicates
row the player belonged to at the start of the game or when they entered the
game.
style xs:string optional
An open placeholder for reference by an external stylesheet.
Source
<xs:element name="player-metadata-soccer" type="soccerPlayerMetadataComplexType"/>
Element playerMetadataComplexType / player-metadata-motor-racing
Namespace http://iptc.org/std/nar/2006-10-01/
Diagram
Diagram sportsml_xsd.tmp#commonAttributes sportsml-specific-motor-racing_xsd.tmp#motorRacingPlayerMetadataComplexType_metadata-motor-racing-vehicle sportsml-specific-motor-racing_xsd.tmp#motorRacingPlayerMetadataComplexType
Type motorRacingPlayerMetadataComplexType
Properties
content: complex
Model metadata-motor-racing-vehicle{0,1}
Children metadata-motor-racing-vehicle
Instance
<player-metadata-motor-racing class="" id="" style="" xmlns="http://iptc.org/std/nar/2006-10-01/">
  <metadata-motor-racing-vehicle chassis="" class="" engine="" id="" make-key="" number="" sponsor="" style="" tire="">{0,1}</metadata-motor-racing-vehicle>
</player-metadata-motor-racing>
Attributes
QName Type Fixed Default Use Annotation
class xs:string optional
An open placeholder for categorization.
id xs:ID optional
An XML-specific identifier for the element.
style xs:string optional
An open placeholder for reference by an external stylesheet.
Source
<xs:element name="player-metadata-motor-racing" type="motorRacingPlayerMetadataComplexType"/>
Element playerMetadataComplexType / player-metadata-curling
Namespace http://iptc.org/std/nar/2006-10-01/
Diagram
Diagram sportsml_xsd.tmp#commonAttributes sportsml-specific-curling_xsd.tmp#curlingPlayerMetadataComplexType_delivery sportsml-specific-curling_xsd.tmp#curlingPlayerMetadataComplexType_role sportsml-specific-curling_xsd.tmp#curlingPlayerMetadataComplexType
Type curlingPlayerMetadataComplexType
Properties
content: complex
Attributes
QName Type Fixed Default Use Annotation
class xs:string optional
An open placeholder for categorization.
delivery xs:string optional
If the player is playing righthanded or lefthanded.
id xs:ID optional
An XML-specific identifier for the element.
role xs:string optional
If the player has a named role in the team. For example skip or vice skip.
style xs:string optional
An open placeholder for reference by an external stylesheet.
Source
<xs:element name="player-metadata-curling" type="curlingPlayerMetadataComplexType"/>
Element playerComplexType / player-stats
Namespace http://iptc.org/std/nar/2006-10-01/
Diagram
Diagram sportsml_xsd.tmp#commonAttributes sportsml_xsd.tmp#baseStatsComplexType_rating sportsml_xsd.tmp#baseStatsComplexType_sports-property sportsml_xsd.tmp#baseStatsComplexType_stats sportsml_xsd.tmp#baseStatsComplexType sportsml_xsd.tmp#base2StatsComplexType_points sportsml_xsd.tmp#base2StatsComplexType_outcome-totals sportsml_xsd.tmp#base2StatsComplexType_outcome-result sportsml_xsd.tmp#base2StatsComplexType sportsml_xsd.tmp#coverageAttributes sportsml_xsd.tmp#statAttributes sportsml_xsd.tmp#base3StatsComplexType_penalty-stats sportsml_xsd.tmp#base3StatsComplexType_award sportsml_xsd.tmp#base3StatsComplexType_rank sportsml_xsd.tmp#base3StatsComplexType sportsml_xsd.tmp#baseGenericEntityStatsComplexType_events-played sportsml_xsd.tmp#baseGenericEntityStatsComplexType_time-played-total sportsml_xsd.tmp#baseGenericEntityStatsComplexType_sub-score sportsml_xsd.tmp#baseGenericEntityStatsComplexType_event-record sportsml_xsd.tmp#baseGenericEntityStatsComplexType sportsml_xsd.tmp#basePlayerStatsComplexType_time-played-event sportsml_xsd.tmp#basePlayerStatsComplexType_time-played-event-average sportsml_xsd.tmp#basePlayerStatsComplexType_events-started sportsml_xsd.tmp#basePlayerStatsComplexType_date-time-entered sportsml_xsd.tmp#basePlayerStatsComplexType_date-time-exited sportsml_xsd.tmp#basePlayerStatsComplexType_event-time-entered sportsml_xsd.tmp#basePlayerStatsComplexType_event-time-exited sportsml_xsd.tmp#basePlayerStatsComplexType sportsml_xsd.tmp#playerStatsComplexType_player-stats-american-football sportsml_xsd.tmp#playerStatsComplexType_player-stats-baseball sportsml_xsd.tmp#playerStatsComplexType_player-stats-basketball sportsml_xsd.tmp#playerStatsComplexType_player-stats-golf sportsml_xsd.tmp#playerStatsComplexType_player-stats-ice-hockey sportsml_xsd.tmp#playerStatsComplexType_player-stats-soccer sportsml_xsd.tmp#playerStatsComplexType_player-stats-tennis sportsml_xsd.tmp#playerStatsComplexType_player-stats-motor-racing sportsml_xsd.tmp#playerStatsComplexType_player-stats-curling sportsml_xsd.tmp#playerStatsComplexType_player-stats-rugby sportsml_xsd.tmp#playerStatsComplexType
Type playerStatsComplexType
Type hierarchy
Properties
content: complex
minOccurs: 0
maxOccurs: unbounded
Model rating* , sports-property* , stats* , outcome-totals* , outcome-result* , penalty-stats* , award* , rank* , sub-score* , event-record* , (player-stats-american-football | player-stats-baseball | player-stats-basketball | player-stats-golf | player-stats-ice-hockey | player-stats-soccer | player-stats-tennis | player-stats-motor-racing | player-stats-curling | player-stats-rugby)
Children award, event-record, outcome-result, outcome-totals, penalty-stats, player-stats-american-football, player-stats-baseball, player-stats-basketball, player-stats-curling, player-stats-golf, player-stats-ice-hockey, player-stats-motor-racing, player-stats-rugby, player-stats-soccer, player-stats-tennis, rank, rating, sports-property, stats, sub-score
Instance
<player-stats adjusted-score-against="" adjusted-score-for="" alignment-scope="" class="" competition="" date-time-entered="" date-time-exited="" distance="" distance-maximum="" distance-minimum="" duration-scope="" end-date-time="" event-outcome="" event-span="" events-played="" events-remaining="" events-started="" event-standing-points="" event-standing-points-against="" event-time-entered="" event-time-exited="" id="" location-key="" measurement-units="" opponent-type="" opponent-value="" period-end-date-time="" period-start-date-time="" period-type="" period-value="" points="" position="" record-making-scope="" result-effect="" scope-value="" scoping-label="" score="" score-attempts="" score-attempts-on-goal="" score-attempts-on-goal-opposing="" score-attempts-opposing="" score-average="" score-behind="" score-opposing="" score-opposing-average="" score-percentage="" score-percentage-opposing="" score-type="" score-units="" series-score="" series-score-opposing="" situation="" start-date-time="" stats-coverage="" style="" surface-type="" team="" team-coverage="" temporal-unit-type="" temporal-unit-value="" time-of-possession="" time-of-possession-average="" time-of-possession-average-opposing="" time-of-possession-percentage="" time-of-possession-percentage-opposing="" time-played-event="" time-played-event-average="" time-played-total="" unit-type="" unit-value="" venue-type="" weather-type="" xmlns="http://iptc.org/std/nar/2006-10-01/">
  <rating class="" id="" rating-issuer="" rating-maximum="" rating-type="" rating-value="" style="">{0,unbounded}</rating>
  <sports-property allowed-values="" class="" formal-name="" id="" scheme="" style="" value="" vocabulary="">{0,unbounded}</sports-property>
  <stats alignment-scope="" class="" competition="" distance="" distance-maximum="" distance-minimum="" duration-scope="" end-date-time="" event-span="" location-key="" measurement-units="" opponent-type="" opponent-value="" period-end-date-time="" period-start-date-time="" period-type="" period-value="" position="" record-making-scope="" scope-value="" scoping-label="" situation="" sport="" start-date-time="" stats-coverage="" stat-type="" surface-type="" team="" team-coverage="" temporal-unit-type="" temporal-unit-value="" unit-type="" unit-value="" value="" value-type="" venue-type="" weather-type="">{0,unbounded}</stats>
  <outcome-totals alignment-scope="" class="" competition="" distance="" distance-maximum="" distance-minimum="" duration-scope="" end-date-time="" event-span="" events-played="" events-remaining="" games-back="" id="" location-key="" losses="" losses-overtime="" measurement-units="" opponent-type="" opponent-value="" period-end-date-time="" period-start-date-time="" period-type="" period-value="" points-difference="" points-scored-against="" points-scored-for="" position="" record-making-scope="" relegation-average="" scope-value="" scoping-label="" situation="" standing-points="" standing-points-against="" start-date-time="" stats-coverage="" streak-duration="" streak-end="" streak-start="" streak-total="" streak-type="" style="" surface-type="" team="" team-coverage="" temporal-unit-type="" temporal-unit-value="" ties="" undecideds="" unit-type="" unit-value="" venue-type="" weather-type="" winning-percentage="" wins="">{0,unbounded}</outcome-totals>
  <outcome-result alignment-scope="" class="" comment="" competition="" distance="" distance-maximum="" distance-minimum="" duration-scope="" end-date-time="" event-span="" id="" key="" location-key="" measurement-units="" opponent-type="" opponent-value="" period-end-date-time="" period-start-date-time="" period-type="" period-value="" position="" record-making-scope="" scope-value="" scoping-label="" situation="" start-date-time="" stats-coverage="" style="" surface-type="" team="" team-coverage="" temporal-unit-type="" temporal-unit-value="" type="" unit-type="" unit-value="" venue-type="" weather-type="">{0,unbounded}</outcome-result>
  <penalty-stats class="" count="" id="" style="" type="" value="">{0,unbounded}</penalty-stats>
  <award award-type="" class="" currency="" id="" place="" player-or-team-idref="" style="" total="" value="">{0,unbounded}</award>
  <rank alignment-scope="" class="" competition="" distance="" distance-maximum="" distance-minimum="" duration-scope="" end-date-time="" event-span="" id="" issuer="" location-key="" measurement-units="" opponent-type="" opponent-value="" period-end-date-time="" period-start-date-time="" period-type="" period-value="" position="" record-making-scope="" scope-value="" scoping-label="" situation="" start-date-time="" stats-coverage="" style="" surface-type="" team="" team-coverage="" temporal-unit-type="" temporal-unit-value="" type="" unit-type="" unit-value="" value="" value-previous="" venue-type="" weather-type="">{0,unbounded}</rank>
  <sub-score period-value="" rank="" score="" score-attempts="" sub-score-key="" sub-score-name="" sub-score-type="" total-score="">{0,unbounded}</sub-score>
  <event-record previous-record="" type="">{0,unbounded}</event-record>
  <player-stats-american-football alignment-scope="" class="" competition="" distance="" distance-maximum="" distance-minimum="" duration-scope="" end-date-time="" event-span="" id="" location-key="" measurement-units="" opponent-type="" opponent-value="" period-end-date-time="" period-start-date-time="" period-type="" period-value="" position="" record-making-scope="" scope-value="" scoping-label="" situation="" start-date-time="" stats-coverage="" style="" surface-type="" team="" team-coverage="" temporal-unit-type="" temporal-unit-value="" unit-type="" unit-value="" venue-type="" weather-type="">{1,1}</player-stats-american-football>
  <player-stats-baseball alignment-scope="" class="" competition="" distance="" distance-maximum="" distance-minimum="" duration-scope="" end-date-time="" event-span="" id="" location-key="" measurement-units="" opponent-type="" opponent-value="" period-end-date-time="" period-start-date-time="" period-type="" period-value="" position="" record-making-scope="" scope-value="" scoping-label="" situation="" start-date-time="" stats-coverage="" style="" surface-type="" team="" team-coverage="" temporal-unit-type="" temporal-unit-value="" unit-type="" unit-value="" venue-type="" weather-type="">{1,1}</player-stats-baseball>
  <player-stats-basketball alignment-scope="" average-minutes-per-game="" class="" competition="" distance="" distance-maximum="" distance-minimum="" double-doubles="" duration-scope="" end-date-time="" event-span="" games-played="" games-started="" id="" location-key="" measurement-units="" minutes-played="" opponent-type="" opponent-value="" period-end-date-time="" period-start-date-time="" period-type="" period-value="" personal-fouls-per-game="" position="" record-making-scope="" scope-value="" scoping-label="" situation="" start-date-time="" stats-coverage="" style="" surface-type="" team="" team-coverage="" temporal-unit-type="" temporal-unit-value="" triple-doubles="" unit-type="" unit-value="" venue-type="" weather-type="">{1,1}</player-stats-basketball>
  <player-stats-golf alignment-scope="" class="" competition="" distance="" distance-maximum="" distance-minimum="" duration-scope="" end-date-time="" event-span="" handicap="" id="" location-key="" measurement-units="" opponent-type="" opponent-value="" period-end-date-time="" period-start-date-time="" period-type="" period-value="" position="" record-making-scope="" scope-value="" scoping-label="" situation="" start-date-time="" stats-coverage="" style="" surface-type="" team="" team-coverage="" temporal-unit-type="" temporal-unit-value="" unit-type="" unit-value="" venue-type="" weather-type="">{1,1}</player-stats-golf>
  <player-stats-ice-hockey alignment-scope="" class="" competition="" distance="" distance-maximum="" distance-minimum="" duration-scope="" end-date-time="" event-span="" id="" location-key="" measurement-units="" minus-total="" minutes-played="" opponent-type="" opponent-value="" penalty-minutes="" period-end-date-time="" period-start-date-time="" period-type="" period-value="" plus-minus="" plus-total="" position="" record-making-scope="" scope-value="" scoping-label="" situation="" start-date-time="" stats-coverage="" style="" surface-type="" team="" team-coverage="" temporal-unit-type="" temporal-unit-value="" unit-type="" unit-value="" venue-type="" weather-type="">{1,1}</player-stats-ice-hockey>
  <player-stats-soccer aerials-won="" alignment-scope="" class="" competition="" distance="" distance-maximum="" distance-minimum="" duration-scope="" end-date-time="" event-span="" id="" location-key="" measurement-units="" opponent-type="" opponent-value="" period-end-date-time="" period-start-date-time="" period-type="" period-value="" position="" record-making-scope="" scope-value="" scoping-label="" situation="" start-date-time="" stats-coverage="" style="" surface-type="" team="" team-coverage="" temporal-unit-type="" temporal-unit-value="" touches="" unit-type="" unit-value="" venue-type="" weather-type="">{1,1}</player-stats-soccer>
  <player-stats-tennis alignment-scope="" class="" competition="" distance="" distance-maximum="" distance-minimum="" duration-scope="" end-date-time="" event-span="" id="" location-key="" measurement-units="" net-points-played="" net-points-won="" net-points-won-pct="" opponent-type="" opponent-value="" period-end-date-time="" period-start-date-time="" period-type="" period-value="" points-won="" position="" record-making-scope="" scope-value="" scoping-label="" situation="" start-date-time="" stats-coverage="" style="" surface-type="" team="" team-coverage="" temporal-unit-type="" temporal-unit-value="" unforced-errors="" unit-type="" unit-value="" venue-type="" weather-type="" winners="" winners-backhand="" winners-forehand="" winners-volley="">{1,1}</player-stats-tennis>
  <player-stats-motor-racing alignment-scope="" class="" competition="" distance="" distance-maximum="" distance-minimum="" duration-scope="" end-date-time="" event-span="" id="" location-key="" measurement-units="" opponent-type="" opponent-value="" period-end-date-time="" period-start-date-time="" period-type="" period-value="" position="" record-making-scope="" scope-value="" scoping-label="" situation="" start-date-time="" stats-coverage="" style="" surface-type="" team="" team-coverage="" temporal-unit-type="" temporal-unit-value="" unit-type="" unit-value="" venue-type="" weather-type="">{1,1}</player-stats-motor-racing>
  <player-stats-curling alignment-scope="" class="" competition="" distance="" distance-maximum="" distance-minimum="" duration-scope="" end-date-time="" event-span="" id="" location-key="" measurement-units="" opponent-type="" opponent-value="" period-end-date-time="" period-start-date-time="" period-type="" period-value="" position="" record-making-scope="" scope-value="" scoping-label="" situation="" start-date-time="" stats-coverage="" style="" surface-type="" team="" team-coverage="" temporal-unit-type="" temporal-unit-value="" unit-type="" unit-value="" venue-type="" weather-type="">{1,1}</player-stats-curling>
  <player-stats-rugby alignment-scope="" class="" competition="" distance="" distance-maximum="" distance-minimum="" duration-scope="" end-date-time="" event-span="" id="" location-key="" measurement-units="" opponent-type="" opponent-value="" period-end-date-time="" period-start-date-time="" period-type="" period-value="" position="" record-making-scope="" scope-value="" scoping-label="" situation="" start-date-time="" stats-coverage="" style="" surface-type="" team="" team-coverage="" temporal-unit-type="" temporal-unit-value="" unit-type="" unit-value="" venue-type="" weather-type="">{1,1}</player-stats-rugby>
</player-stats>
Attributes
QName Type Fixed Default Use Annotation
adjusted-score-against xs:string optional
The final score against as adjusted by some authority. Usually as
a result of some dispute or transgression that must be settled post-event and
rendered in the score. Will differ from the regular score reflecting the number
of actual goals scored in play. Should be tested for before displaying actual
score.
adjusted-score-for xs:string optional
The final score as adjusted by some authority. Usually as a result
of some dispute or transgression that must be settled post-event and rendered in
the score. Will differ from the regular score reflecting the number of actual
goals scored in play. Should be tested for before displaying actual
score.
alignment-scope restriction of xs:string optional
Indicates that the included statistics apply only to events played either at home or away.
class xs:string optional
An open placeholder for categorization.
competition QCodeType optional
The key of the league or competition for which the player or team generated the stats.
date-time-entered xs:dateTime optional
Exact universal time player entered event. For example, the time a downhill skiier began a run.
date-time-exited xs:dateTime optional
Exact universal time player exited event. For example, the time a downhill skiier finished a run.
distance xs:string optional
Measure of distance for the generated stat.
distance-maximum xs:string optional
Maximum distance for the generated stat.
distance-minimum xs:string optional
Minimum distance for the generated stat.
duration-scope QCodeType optional
Indicates what class of events the included statistics apply. Example: those events that went into overtime. SportsML vocab uri: http://cv.iptc.org/newscodes/spdurationscope/
end-date-time TruncatedDateTimeType optional
The ending date, with optional time, of the event for which the stats are relevant.
event-outcome QCodeType optional
Whether the competitor won, lost, or tied. SportsML vocab uri: http://cv.iptc.org/newscodes/speventoutcome/
event-span xs:nonNegativeInteger optional
Qualifier of "most-recent-events" value for temporal-unit attribute. Specify the number of events eg. 10 for last 10 games.
event-standing-points xs:string optional
How many points were earned as a result of the outcome of this particular event.
event-standing-points-against xs:string optional
How many points were deducted as a result of the outcome of this particular event. This occurs, for example, in the German Handball leagues.
event-time-entered xs:string optional
Time player entered event expressed as conventional game-clock time. For example, the game minute a soccer player was subbed on to the field.
event-time-exited xs:string optional
Time player exited event expressed as conventional game-clock time. For example, the game minute a soccer player was subbed off the field.
events-played xs:nonNegativeInteger optional
The number of sports-events in which this team or player has already participated.
events-remaining xs:string optional
Number of sports-events the player has yet to participate in.
events-started xs:nonNegativeInteger optional
Number of sports-events the player has played in since the start of the event.
id xs:ID optional
An XML-specific identifier for the element.
location-key QCodeType optional
The key of the site,venue or location where the stats were generated.
measurement-units xs:string optional
The type of unit used to measure distance, speed, etc. Could be mph, kph, metres, yards, etc.
opponent-type QCodeType optional
Whether the opponent was a player, team, etc.
opponent-value QCodeType optional
The key of the player, team, division, conference, league or other unit which provide the opposition relevant to the stat.
period-end-date-time TruncatedDateTimeType optional
The ending date, with optional time, of the period for which the stats are relevant.
period-start-date-time TruncatedDateTimeType optional
The starting date, with optional time, of the period for which the stats are relevant.
period-type QCodeType optional
For certain types of periods: overtime, declared (cricket), etc.
period-value xs:string optional
Used for tracking stats and events by period.
points xs:nonNegativeInteger optional
Points accumulated by this associate. For example, points earned by a NASCAR owner.
position xs:string optional
Indicates that the included statistics apply only to while played at a particular position.
record-making-scope QCodeType optional
Indicates that the included statistics apply only to values that set a record, such as a team-high, or an individual-low.
result-effect QCodeType optional
Describes the effect that the result of the event or rank changing
has had on the team. Example: Whether or not a team has qualified for the
playoffs, or has been promoted or demoted to a different division. SportsML vocab uri: http://cv.iptc.org/newscodes/spresulteffect/
scope-value QCodeType optional
A generic scope indicator. Use only if none of the other coverage attributes are suitable.
scoping-label xs:string optional
A textual description for the scope.
score xs:string optional
Final or current score of the team or player.
score-attempts xs:string optional
Final or current number of attempts to score by a team or player. Example: in ice hockey, would represent total shots on goal.
score-attempts-on-goal xs:string optional
A subset of score-attempts. Only counts those attempts that were on-goal.
score-attempts-on-goal-opposing xs:string optional
Final or current number of attempts to score by an opposing team or player that were on-goal.
score-attempts-opposing xs:string optional
Final or current number of attempts to score by an opposing team or player.
score-average xs:string optional
Average per-game score for the team or player.
score-behind xs:string optional
The points or time behind the leading score.
score-opposing xs:string optional
Final or current score of the opposing team or player.
score-opposing-average xs:string optional
Average per-game score for the opposing team or player.
score-percentage xs:string optional
Percentage of attempted scores that reached their mark.
score-percentage-opposing xs:string optional
Percentage of attempted scores by opposing team or player that reached their mark.
score-type xs:string optional
Qualifies "score" attribute.
score-units QCodeType optional
Describes how the score and score-opposing is valued. SportsML vocab uri: http://cv.iptc.org/newscodes/spscoreunits/
series-score xs:string optional
Number of events in a series won by team or player.
series-score-opposing xs:string optional
Number of events in a series won by opposing team or player.
situation QCodeType optional
Final or current score of the team or player.
start-date-time TruncatedDateTimeType optional
The starting date, with optional time, of the event for which the stats are relevant.
stats-coverage QCodeType optional
A relative indication of how many statistics are included in the item. SportsML vocab uri: http://cv.iptc.org/newscodes/spstatscoverage/
style xs:string optional
An open placeholder for reference by an external stylesheet.
surface-type QCodeType optional
The type of surface (eg. clay, artificial grass, etc.) upon which the stats were generated.
team QCodeType optional
The key of the team for which the player or team generated the stats.
team-coverage restriction of xs:string optional
Indicates whether the item contains information about one team, or
many teams.
temporal-unit-type QCodeType optional
The unit of performance to which the stats apply eg. single-event, season, career.
temporal-unit-value QCodeType optional
The key of performance unit to which the stats apply.
time-of-possession xs:string optional
Amount of time the team or player has possession of ball (or similar object like puck).
time-of-possession-average xs:string optional
Amount of time the team or player has possession of ball (or similar object like puck) per game.
time-of-possession-average-opposing xs:string optional
Amount of time the opposing team or player has possession of ball (or similar object like puck) per game.
time-of-possession-percentage xs:string optional
Amount of time the team or player has possession of ball (or similar object like puck) expressed as a percentage of the full time of the match.
time-of-possession-percentage-opposing xs:string optional
Amount of time the opposing team or player has possession of ball (or similar object like puck) expressed as a percentage of the full time of the match.
time-played-event xs:string optional
Value for the amount of time played by this player in a particular sports-event.
time-played-event-average xs:string optional
Value for the average amount of time played per-event by the player over the course of a particular time-span, such as a season.
time-played-total xs:string optional
Value for the amount of time played by the team or player over the course of a particular time-span, such as a season.
unit-type QCodeType optional
The type, other than team or league/competition, of the competitive unit for which the player or team generated the stats.
unit-value QCodeType optional
The key, other than team or league/competition, of the competitive unit for which the player or team generated the stats.
venue-type QCodeType optional
The type of event (eg. indoor, outdoor, etc.) in which the stats were generated.
weather-type QCodeType optional
A code for the weather situation in which the stats were generated. SportsML weather codes recommended.
Source
<xs:element name="player-stats" type="playerStatsComplexType" minOccurs="0" maxOccurs="unbounded"/>
Element playerStatsComplexType / player-stats-american-football
Namespace http://iptc.org/std/nar/2006-10-01/
Diagram
Diagram sportsml_xsd.tmp#commonAttributes sportsml_xsd.tmp#coverageAttributes sportsml-specific-american-football_xsd.tmp#baseAmericanFootballStatsComplexType_stats-american-football-offensive sportsml-specific-american-football_xsd.tmp#baseAmericanFootballStatsComplexType_stats-american-football-defensive sportsml-specific-american-football_xsd.tmp#baseAmericanFootballStatsComplexType_stats-american-football-scoring sportsml-specific-american-football_xsd.tmp#baseAmericanFootballStatsComplexType_stats-american-football-special-teams sportsml-specific-american-football_xsd.tmp#baseAmericanFootballStatsComplexType_stats-american-football-fumbles sportsml-specific-american-football_xsd.tmp#baseAmericanFootballStatsComplexType_stats-american-football-penalties sportsml-specific-american-football_xsd.tmp#baseAmericanFootballStatsComplexType sportsml-specific-american-football_xsd.tmp#americanFootballPlayerStatsComplexType
Type americanFootballPlayerStatsComplexType
Type hierarchy
Properties
content: complex
Model stats-american-football-offensive* , stats-american-football-defensive* , stats-american-football-scoring* , stats-american-football-special-teams* , stats-american-football-fumbles* , stats-american-football-penalties*
Children stats-american-football-defensive, stats-american-football-fumbles, stats-american-football-offensive, stats-american-football-penalties, stats-american-football-scoring, stats-american-football-special-teams
Instance
<player-stats-american-football alignment-scope="" class="" competition="" distance="" distance-maximum="" distance-minimum="" duration-scope="" end-date-time="" event-span="" id="" location-key="" measurement-units="" opponent-type="" opponent-value="" period-end-date-time="" period-start-date-time="" period-type="" period-value="" position="" record-making-scope="" scope-value="" scoping-label="" situation="" start-date-time="" stats-coverage="" style="" surface-type="" team="" team-coverage="" temporal-unit-type="" temporal-unit-value="" unit-type="" unit-value="" venue-type="" weather-type="" xmlns="http://iptc.org/std/nar/2006-10-01/">
  <stats-american-football-offensive alignment-scope="" class="" competition="" distance="" distance-maximum="" distance-minimum="" duration-scope="" end-date-time="" event-span="" handoffs-total="" id="" location-key="" measurement-units="" offensive-plays-average-yards-per="" offensive-plays-average-yards-per-game="" offensive-plays-number="" offensive-plays-yards="" offensive-rank="" opponent-type="" opponent-value="" period-end-date-time="" period-start-date-time="" period-type="" period-value="" pitches-total="" position="" possession-duration="" possessions-inside-20="" record-making-scope="" scope-value="" scoping-label="" situation="" start-date-time="" stats-coverage="" style="" surface-type="" tackles-assists-offense="" tackles-offense="" team="" team-coverage="" temporal-unit-type="" temporal-unit-value="" turnovers-giveaway="" turnovers-giveaway-average="" unit-type="" unit-value="" venue-type="" weather-type="">{0,unbounded}</stats-american-football-offensive>
  <stats-american-football-defensive alignment-scope="" class="" competition="" defense-rank="" defense-rank-pass="" defense-rank-rush="" defensive-plays-number="" distance="" distance-maximum="" distance-minimum="" duration-scope="" end-date-time="" event-span="" id="" inside-20-plays="" inside-20-points-against="" inside-20-touchdowns-against="" inside-20-touchdowns-against-percentage="" interceptions-average="" interceptions-longest="" interceptions-percentage="" interceptions-total="" interceptions-touchdown="" interceptions-yards="" location-key="" measurement-units="" opponent-type="" opponent-value="" passes-defensed="" period-end-date-time="" period-start-date-time="" period-type="" period-value="" position="" quarterback-hurries="" record-making-scope="" sacks-team="" sacks-total="" sacks-yards="" sacks-yards-team="" scope-value="" scoping-label="" situation="" start-date-time="" stats-coverage="" style="" surface-type="" tackles-assists="" tackles-solo="" tackles-team="" tackles-total="" team="" team-coverage="" temporal-unit-type="" temporal-unit-value="" turnovers-takeaway="" unit-type="" unit-value="" venue-type="" weather-type="" yards-allowed-average="" yards-allowed-total="">{0,unbounded}</stats-american-football-defensive>
  <stats-american-football-scoring alignment-scope="" class="" competition="" distance="" distance-maximum="" distance-minimum="" duration-scope="" end-date-time="" event-span="" extra-points-attempts="" extra-points-blocked="" extra-points-made="" extra-points-missed="" extra-points-percentage="" field-goal-attempts="" field-goal-longest="" field-goals-average="" field-goals-blocked="" field-goals-made="" field-goals-missed="" field-goals-percentage="" id="" inside-20-points="" inside-20-touchdowns="" inside-20-touchdowns-percentage="" location-key="" measurement-units="" opponent-type="" opponent-value="" period-end-date-time="" period-start-date-time="" period-type="" period-value="" position="" record-making-scope="" safeties-against="" scope-value="" scoping-label="" single-points="" situation="" start-date-time="" stats-coverage="" style="" surface-type="" team="" team-coverage="" temporal-unit-type="" temporal-unit-value="" touchbacks="" touchdowns-defensive="" touchdowns-passing="" touchdowns-receptions="" touchdowns-rushing="" touchdowns-special-teams="" touchdowns-total="" two-point-conversions-attempts="" two-point-conversions-made="" two-point-conversions-made-passing="" two-point-conversions-made-rushing="" unit-type="" unit-value="" venue-type="" weather-type="">{0,unbounded}</stats-american-football-scoring>
  <stats-american-football-special-teams alignment-scope="" class="" competition="" distance="" distance-maximum="" distance-minimum="" duration-scope="" end-date-time="" event-span="" extra-points-against-blocked="" extra-points-against-made="" extra-points-against-missed="" fair-catches="" fair-catches-against="" field-goals-against-blocked="" field-goals-against-made="" field-goals-against-missed="" id="" kickoffs-adjusted="" kickoffs-drive-start-against-average="" kickoffs-to-inside-20="" kickoffs-total="" location-key="" measurement-units="" onside-kicks-attempted="" onside-kicks-recovered="" opponent-type="" opponent-value="" period-end-date-time="" period-start-date-time="" period-type="" period-value="" position="" punts-against-average="" punts-against-average-net="" punts-against-blocked="" punts-against-inside-20="" punts-against-inside-20-percentage="" punts-against-longest="" punts-against-total="" punts-against-yards-gross="" punts-against-yards-net="" punts-average="" punts-average-net="" punts-blocked="" punts-inside-20="" punts-inside-20-percentage="" punts-longest="" punts-total="" punts-yards-gross="" punts-yards-net="" record-making-scope="" returns-kickoff-adjusted="" returns-kickoff-against-average="" returns-kickoff-against-longest="" returns-kickoff-against-total="" returns-kickoff-against-touchdown="" returns-kickoff-against-yards="" returns-kickoff-average="" returns-kickoff-drive-start-average="" returns-kickoff-inside-20="" returns-kickoff-longest="" returns-kickoff-total="" returns-kickoff-touchdown="" returns-kickoff-yards="" returns-punt-against-average="" returns-punt-against-longest="" returns-punt-against-total="" returns-punt-against-touchdown="" returns-punt-against-yards="" returns-punt-average="" returns-punt-longest="" returns-punt-total="" returns-punt-touchdown="" returns-punt-yards="" returns-total="" returns-yards="" scope-value="" scoping-label="" situation="" start-date-time="" stats-coverage="" style="" surface-type="" tackles-assists-special-teams="" tackles-special-teams="" team="" team-coverage="" temporal-unit-type="" temporal-unit-value="" total-return-yardage-not-kickoffs="" touchbacks-interceptions="" touchbacks-interceptions-percentage="" touchbacks-kickoffs="" touchbacks-kickoffs-percentage="" touchbacks-punts="" touchbacks-punts-against="" touchbacks-punts-percentage="" touchbacks-total="" touchbacks-total-percentage="" touchdowns-against="" unit-type="" unit-value="" venue-type="" weather-type="">{0,unbounded}</stats-american-football-special-teams>
  <stats-american-football-fumbles alignment-scope="" class="" competition="" distance="" distance-maximum="" distance-minimum="" duration-scope="" end-date-time="" event-span="" fumbles-committed="" fumbles-committed-defense="" fumbles-committed-other="" fumbles-committed-special-teams="" fumbles-forced="" fumbles-forced-defense="" fumbles-forced-other="" fumbles-forced-special-teams="" fumbles-lost="" fumbles-lost-average-per-game="" fumbles-lost-defense="" fumbles-lost-other="" fumbles-lost-special-teams="" fumbles-opposing-committed="" fumbles-opposing-lost="" fumbles-opposing-recovered="" fumbles-opposing-recovered-average-per-game="" fumbles-opposing-touchdowns="" fumbles-opposing-yards-gained="" fumbles-own-committed="" fumbles-own-lost="" fumbles-own-recovered="" fumbles-own-touchdowns="" fumbles-own-yards-gained="" fumbles-recovered="" fumbles-recovered-defense="" fumbles-recovered-other="" fumbles-recovered-special-teams="" fumbles-recovered-yards-defense="" fumbles-recovered-yards-other="" fumbles-recovered-yards-special-teams="" fumbles-yards-gained="" id="" location-key="" measurement-units="" opponent-type="" opponent-value="" period-end-date-time="" period-start-date-time="" period-type="" period-value="" position="" record-making-scope="" scope-value="" scoping-label="" situation="" start-date-time="" stats-coverage="" style="" surface-type="" team="" team-coverage="" temporal-unit-type="" temporal-unit-value="" touchbacks-fumbles="" touchbacks-fumbles-percentage="" unit-type="" unit-value="" venue-type="" weather-type="">{0,unbounded}</stats-american-football-fumbles>
  <stats-american-football-penalties alignment-scope="" class="" competition="" distance="" distance-maximum="" distance-minimum="" duration-scope="" end-date-time="" event-span="" id="" location-key="" measurement-units="" opponent-type="" opponent-value="" penalties-challenged="" penalties-opponent-total="" penalties-overturned="" penalties-reviewed="" penalties-total="" penalty-first-downs="" penalty-opponent-yards="" penalty-yards="" period-end-date-time="" period-start-date-time="" period-type="" period-value="" position="" record-making-scope="" scope-value="" scoping-label="" situation="" start-date-time="" stats-coverage="" style="" surface-type="" team="" team-coverage="" temporal-unit-type="" temporal-unit-value="" unit-type="" unit-value="" venue-type="" weather-type="">{0,unbounded}</stats-american-football-penalties>
</player-stats-american-football>
Attributes
QName Type Fixed Default Use Annotation
alignment-scope restriction of xs:string optional
Indicates that the included statistics apply only to events played either at home or away.
class xs:string optional
An open placeholder for categorization.
competition QCodeType optional
The key of the league or competition for which the player or team generated the stats.
distance xs:string optional
Measure of distance for the generated stat.
distance-maximum xs:string optional
Maximum distance for the generated stat.
distance-minimum xs:string optional
Minimum distance for the generated stat.
duration-scope QCodeType optional
Indicates what class of events the included statistics apply. Example: those events that went into overtime. SportsML vocab uri: http://cv.iptc.org/newscodes/spdurationscope/
end-date-time TruncatedDateTimeType optional
The ending date, with optional time, of the event for which the stats are relevant.
event-span xs:nonNegativeInteger optional
Qualifier of "most-recent-events" value for temporal-unit attribute. Specify the number of events eg. 10 for last 10 games.
id xs:ID optional
An XML-specific identifier for the element.
location-key QCodeType optional
The key of the site,venue or location where the stats were generated.
measurement-units xs:string optional
The type of unit used to measure distance, speed, etc. Could be mph, kph, metres, yards, etc.
opponent-type QCodeType optional
Whether the opponent was a player, team, etc.
opponent-value QCodeType optional
The key of the player, team, division, conference, league or other unit which provide the opposition relevant to the stat.
period-end-date-time TruncatedDateTimeType optional
The ending date, with optional time, of the period for which the stats are relevant.
period-start-date-time TruncatedDateTimeType optional
The starting date, with optional time, of the period for which the stats are relevant.
period-type QCodeType optional
For certain types of periods: overtime, declared (cricket), etc.
period-value xs:string optional
Used for tracking stats and events by period.
position xs:string optional
Indicates that the included statistics apply only to while played at a particular position.
record-making-scope QCodeType optional
Indicates that the included statistics apply only to values that set a record, such as a team-high, or an individual-low.
scope-value QCodeType optional
A generic scope indicator. Use only if none of the other coverage attributes are suitable.
scoping-label xs:string optional
A textual description for the scope.
situation QCodeType optional
Final or current score of the team or player.
start-date-time TruncatedDateTimeType optional
The starting date, with optional time, of the event for which the stats are relevant.
stats-coverage QCodeType optional
A relative indication of how many statistics are included in the item. SportsML vocab uri: http://cv.iptc.org/newscodes/spstatscoverage/
style xs:string optional
An open placeholder for reference by an external stylesheet.
surface-type QCodeType optional
The type of surface (eg. clay, artificial grass, etc.) upon which the stats were generated.
team QCodeType optional
The key of the team for which the player or team generated the stats.
team-coverage restriction of xs:string optional
Indicates whether the item contains information about one team, or
many teams.
temporal-unit-type QCodeType optional
The unit of performance to which the stats apply eg. single-event, season, career.
temporal-unit-value QCodeType optional
The key of performance unit to which the stats apply.
unit-type QCodeType optional
The type, other than team or league/competition, of the competitive unit for which the player or team generated the stats.
unit-value QCodeType optional
The key, other than team or league/competition, of the competitive unit for which the player or team generated the stats.
venue-type QCodeType optional
The type of event (eg. indoor, outdoor, etc.) in which the stats were generated.
weather-type QCodeType optional
A code for the weather situation in which the stats were generated. SportsML weather codes recommended.
Source
<xs:element name="player-stats-american-football" type="americanFootballPlayerStatsComplexType"/>
Element playerStatsComplexType / player-stats-baseball
Namespace http://iptc.org/std/nar/2006-10-01/
Diagram
Diagram sportsml_xsd.tmp#commonAttributes sportsml_xsd.tmp#coverageAttributes sportsml-specific-baseball_xsd.tmp#baseBaseballStatsComplexType_stats-baseball-offensive sportsml-specific-baseball_xsd.tmp#baseBaseballStatsComplexType_stats-baseball-pitching sportsml-specific-baseball_xsd.tmp#baseBaseballStatsComplexType_stats-baseball-defensive sportsml-specific-baseball_xsd.tmp#baseBaseballStatsComplexType sportsml-specific-baseball_xsd.tmp#baseballPlayerStatsComplexType
Type baseballPlayerStatsComplexType
Type hierarchy
Properties
content: complex
Model stats-baseball-offensive* , stats-baseball-pitching* , stats-baseball-defensive*
Children stats-baseball-defensive, stats-baseball-offensive, stats-baseball-pitching
Instance
<player-stats-baseball alignment-scope="" class="" competition="" distance="" distance-maximum="" distance-minimum="" duration-scope="" end-date-time="" event-span="" id="" location-key="" measurement-units="" opponent-type="" opponent-value="" period-end-date-time="" period-start-date-time="" period-type="" period-value="" position="" record-making-scope="" scope-value="" scoping-label="" situation="" start-date-time="" stats-coverage="" style="" surface-type="" team="" team-coverage="" temporal-unit-type="" temporal-unit-value="" unit-type="" unit-value="" venue-type="" weather-type="" xmlns="http://iptc.org/std/nar/2006-10-01/">
  <stats-baseball-offensive alignment-scope="" at-bats="" at-bats-per-home-run="" at-bats-per-rbi="" average="" bases-on-balls="" bases-on-balls-intentional="" bases-on-balls-rate="" class="" competition="" distance="" distance-maximum="" distance-minimum="" double-plays-against="" doubles="" duration-scope="" end-date-time="" event-span="" games-played="" grand-slams="" grounded-into-double-play="" hit-by-pitch="" hit-into-double-play="" hits="" hits-event-winning="" hits-extra-base="" home-runs="" home-runs-season="" id="" left-in-scoring-position="" left-on-base="" location-key="" measurement-units="" moved-up="" on-base-percentage="" on-base-plus-slugging="" opponent-type="" opponent-value="" outs-fly="" outs-ground="" period-end-date-time="" period-start-date-time="" period-type="" period-value="" pick-offs-against="" plate-appearances="" plate-appearances-per-home-run="" plate-appearances-per-rbi="" position="" rbi="" reached-base-defensive-interference="" reached-base-error="" reached-base-fielder-choice="" record-making-scope="" runs-scored="" sac-bunts="" sac-flies="" sacrifices="" scope-value="" scoping-label="" singles="" situation="" slugging-percentage="" start-date-time="" stats-coverage="" stolen-bases="" stolen-bases-average="" stolen-bases-caught="" streak-hits="" strikeout-rate="" strikeouts-against="" strikeouts-looking="" style="" surface-type="" team="" team-coverage="" temporal-unit-type="" temporal-unit-value="" total-bases="" triple-plays-against="" triples="" unit-type="" unit-value="" venue-type="" weather-type="">{0,unbounded}</stats-baseball-offensive>
  <stats-baseball-pitching alignment-scope="" balks="" bases-on-balls-allowed="" bases-on-balls-intentional-pitcher="" batters-at-bats-against="" batters-average-against="" batters-doubles-against="" batters-home-runs-against="" batters-on-base-percentage-against="" batters-slugging-percentage-against="" batters-total-against="" batters-total-bases-against="" batters-triples-against="" class="" competition="" distance="" distance-maximum="" distance-minimum="" duration-scope="" earned-runs="" end-date-time="" era="" errors-hit-with-pitch="" errors-wild-pitch="" event-credit="" event-span="" games-complete="" games-finished="" games-pitched="" hits-allowed="" holds="" home-runs-allowed="" id="" inherited-runners-scored="" inherited-runners-total="" innings-pitched="" innings-pitched-average="" interferences="" location-key="" losses="" measurement-units="" number-of-pitches="" number-of-strikes="" opponent-type="" opponent-value="" period-end-date-time="" period-start-date-time="" period-type="" period-value="" pick-offs="" position="" record-making-scope="" relief-points="" runs-allowed="" sacrifice-bunts-allowed="" sacrifice-flies-allowed="" sacrifice-hits-allowed="" save-credit="" saves="" saves-blown="" saves-opportunities="" saves-tough="" scope-value="" scoping-label="" shutouts="" shutouts-combined="" situation="" start-date-time="" stats-coverage="" strikeouts="" strikeout-to-bb-ratio="" style="" surface-type="" team="" team-coverage="" temporal-unit-type="" temporal-unit-value="" unearned-runs="" unit-type="" unit-value="" venue-type="" weather-type="" whip="" winning-percentage="" wins="">{0,unbounded}</stats-baseball-pitching>
  <stats-baseball-defensive alignment-scope="" assists="" class="" competition="" defensive-average="" distance="" distance-maximum="" distance-minimum="" double-plays="" duration-scope="" end-date-time="" errors="" errors-catchers-interference="" errors-passed-ball="" event-span="" fielding-chances="" fielding-percentage="" games-played-position="" id="" innings-played="" location-key="" measurement-units="" opponent-type="" opponent-value="" period-end-date-time="" period-start-date-time="" period-type="" period-value="" position="" putouts="" record-making-scope="" scope-value="" scoping-label="" situation="" start-date-time="" stats-coverage="" stolen-bases-against="" stolen-bases-average-defense="" stolen-bases-caught-defense="" style="" surface-type="" team="" team-coverage="" temporal-unit-type="" temporal-unit-value="" triple-plays="" unit-type="" unit-value="" venue-type="" weather-type="">{0,unbounded}</stats-baseball-defensive>
</player-stats-baseball>
Attributes
QName Type Fixed Default Use Annotation
alignment-scope restriction of xs:string optional
Indicates that the included statistics apply only to events played either at home or away.
class xs:string optional
An open placeholder for categorization.
competition QCodeType optional
The key of the league or competition for which the player or team generated the stats.
distance xs:string optional
Measure of distance for the generated stat.
distance-maximum xs:string optional
Maximum distance for the generated stat.
distance-minimum xs:string optional
Minimum distance for the generated stat.
duration-scope QCodeType optional
Indicates what class of events the included statistics apply. Example: those events that went into overtime. SportsML vocab uri: http://cv.iptc.org/newscodes/spdurationscope/
end-date-time TruncatedDateTimeType optional
The ending date, with optional time, of the event for which the stats are relevant.
event-span xs:nonNegativeInteger optional
Qualifier of "most-recent-events" value for temporal-unit attribute. Specify the number of events eg. 10 for last 10 games.
id xs:ID optional
An XML-specific identifier for the element.
location-key QCodeType optional
The key of the site,venue or location where the stats were generated.
measurement-units xs:string optional
The type of unit used to measure distance, speed, etc. Could be mph, kph, metres, yards, etc.
opponent-type QCodeType optional
Whether the opponent was a player, team, etc.
opponent-value QCodeType optional
The key of the player, team, division, conference, league or other unit which provide the opposition relevant to the stat.
period-end-date-time TruncatedDateTimeType optional
The ending date, with optional time, of the period for which the stats are relevant.
period-start-date-time TruncatedDateTimeType optional
The starting date, with optional time, of the period for which the stats are relevant.
period-type QCodeType optional
For certain types of periods: overtime, declared (cricket), etc.
period-value xs:string optional
Used for tracking stats and events by period.
position xs:string optional
Indicates that the included statistics apply only to while played at a particular position.
record-making-scope QCodeType optional
Indicates that the included statistics apply only to values that set a record, such as a team-high, or an individual-low.
scope-value QCodeType optional
A generic scope indicator. Use only if none of the other coverage attributes are suitable.
scoping-label xs:string optional
A textual description for the scope.
situation QCodeType optional
Final or current score of the team or player.
start-date-time TruncatedDateTimeType optional
The starting date, with optional time, of the event for which the stats are relevant.
stats-coverage QCodeType optional
A relative indication of how many statistics are included in the item. SportsML vocab uri: http://cv.iptc.org/newscodes/spstatscoverage/
style xs:string optional
An open placeholder for reference by an external stylesheet.
surface-type QCodeType optional
The type of surface (eg. clay, artificial grass, etc.) upon which the stats were generated.
team QCodeType optional
The key of the team for which the player or team generated the stats.
team-coverage restriction of xs:string optional
Indicates whether the item contains information about one team, or
many teams.
temporal-unit-type QCodeType optional
The unit of performance to which the stats apply eg. single-event, season, career.
temporal-unit-value QCodeType optional
The key of performance unit to which the stats apply.
unit-type QCodeType optional
The type, other than team or league/competition, of the competitive unit for which the player or team generated the stats.
unit-value QCodeType optional
The key, other than team or league/competition, of the competitive unit for which the player or team generated the stats.
venue-type QCodeType optional
The type of event (eg. indoor, outdoor, etc.) in which the stats were generated.
weather-type QCodeType optional
A code for the weather situation in which the stats were generated. SportsML weather codes recommended.
Source
<xs:element name="player-stats-baseball" type="baseballPlayerStatsComplexType"/>
Element playerStatsComplexType / player-stats-basketball
Namespace http://iptc.org/std/nar/2006-10-01/
Diagram
Diagram sportsml_xsd.tmp#commonAttributes sportsml_xsd.tmp#coverageAttributes sportsml-specific-basketball_xsd.tmp#baseBasketballStatsComplexType_stats-basketball-offensive sportsml-specific-basketball_xsd.tmp#baseBasketballStatsComplexType_stats-basketball-rebounding sportsml-specific-basketball_xsd.tmp#baseBasketballStatsComplexType_stats-basketball-defensive sportsml-specific-basketball_xsd.tmp#baseBasketballStatsComplexType sportsml-specific-basketball_xsd.tmp#basketballPlayerStatsComplexType_minutes-played sportsml-specific-basketball_xsd.tmp#basketballPlayerStatsComplexType_games-played sportsml-specific-basketball_xsd.tmp#basketballPlayerStatsComplexType_games-started sportsml-specific-basketball_xsd.tmp#basketballPlayerStatsComplexType_average-minutes-per-game sportsml-specific-basketball_xsd.tmp#basketballPlayerStatsComplexType_personal-fouls-per-game sportsml-specific-basketball_xsd.tmp#basketballPlayerStatsComplexType_double-doubles sportsml-specific-basketball_xsd.tmp#basketballPlayerStatsComplexType_triple-doubles sportsml-specific-basketball_xsd.tmp#basketballPlayerStatsComplexType
Type basketballPlayerStatsComplexType
Type hierarchy
Properties
content: complex
Model stats-basketball-offensive* , stats-basketball-rebounding* , stats-basketball-defensive*
Children stats-basketball-defensive, stats-basketball-offensive, stats-basketball-rebounding
Instance
<player-stats-basketball alignment-scope="" average-minutes-per-game="" class="" competition="" distance="" distance-maximum="" distance-minimum="" double-doubles="" duration-scope="" end-date-time="" event-span="" games-played="" games-started="" id="" location-key="" measurement-units="" minutes-played="" opponent-type="" opponent-value="" period-end-date-time="" period-start-date-time="" period-type="" period-value="" personal-fouls-per-game="" position="" record-making-scope="" scope-value="" scoping-label="" situation="" start-date-time="" stats-coverage="" style="" surface-type="" team="" team-coverage="" temporal-unit-type="" temporal-unit-value="" triple-doubles="" unit-type="" unit-value="" venue-type="" weather-type="" xmlns="http://iptc.org/std/nar/2006-10-01/">
  <stats-basketball-offensive alignment-scope="" assists-per-game="" assists-total="" class="" competition="" distance="" distance-maximum="" distance-minimum="" duration-scope="" end-date-time="" event-span="" field-goals-attempted="" field-goals-attempted-per-game="" field-goals-made="" field-goals-percentage="" field-goals-percentage-adjusted="" field-goals-per-game="" free-throws-attempted="" free-throws-attempted-per-game="" free-throws-made="" free-throws-percentage="" free-throws-per-game="" id="" location-key="" measurement-units="" opponent-type="" opponent-value="" period-end-date-time="" period-start-date-time="" period-type="" period-value="" points-scored-in-paint="" points-scored-off-turnovers="" points-scored-on-fast-break="" points-scored-on-second-chance="" points-scored-per-game="" points-scored-per-game-highest="" points-scored-per-shot="" points-scored-total="" position="" record-making-scope="" scope-value="" scoping-label="" situation="" start-date-time="" stats-coverage="" style="" surface-type="" team="" team-coverage="" team-turnovers-per-game="" team-turnovers-total="" temporal-unit-type="" temporal-unit-value="" three-pointers-attempted="" three-pointers-attempted-per-game="" three-pointers-made="" three-pointers-percentage="" three-pointers-per-game="" turnovers-per-game="" turnovers-total="" unit-type="" unit-value="" venue-type="" weather-type="">{0,unbounded}</stats-basketball-offensive>
  <stats-basketball-rebounding alignment-scope="" class="" competition="" distance="" distance-maximum="" distance-minimum="" duration-scope="" end-date-time="" event-span="" id="" location-key="" measurement-units="" opponent-type="" opponent-value="" period-end-date-time="" period-start-date-time="" period-type="" period-value="" position="" rebounds-defensive="" rebounds-defensive-percentage="" rebounds-defensive-per-game="" rebounds-differential="" rebounds-offensive="" rebounds-offensive-percentage="" rebounds-offensive-per-game="" rebounds-opponent-defensive="" rebounds-opponent-offensive="" rebounds-opponent-total="" rebounds-per-game="" rebounds-total="" rebounds-total-percentage="" record-making-scope="" scope-value="" scoping-label="" situation="" start-date-time="" stats-coverage="" style="" surface-type="" team="" team-coverage="" team-rebounds-defensive="" team-rebounds-defensive-percentage="" team-rebounds-offensive="" team-rebounds-offensive-percentage="" team-rebounds-opponent-defensive="" team-rebounds-opponent-offensive="" team-rebounds-opponent-total="" team-rebounds-per-game="" team-rebounds-total="" team-rebounds-total-percentage="" temporal-unit-type="" temporal-unit-value="" unit-type="" unit-value="" venue-type="" weather-type="">{0,unbounded}</stats-basketball-rebounding>
  <stats-basketball-defensive alignment-scope="" blocks-differential="" blocks-opponent="" blocks-per-game="" blocks-total="" charges-taken="" class="" competition="" distance="" distance-maximum="" distance-minimum="" duration-scope="" end-date-time="" event-span="" field-goals-against-percentage="" field-goals-against-per-game="" id="" location-key="" measurement-units="" opponent-type="" opponent-value="" period-end-date-time="" period-start-date-time="" period-type="" period-value="" points-scored-against-per-game="" points-scored-against-per-game-highest="" position="" record-making-scope="" scope-value="" scoping-label="" situation="" start-date-time="" stats-coverage="" steals-differential="" steals-opponent="" steals-per-game="" steals-total="" style="" surface-type="" team="" team-coverage="" temporal-unit-type="" temporal-unit-value="" unit-type="" unit-value="" venue-type="" weather-type="">{0,unbounded}</stats-basketball-defensive>
</player-stats-basketball>
Attributes
QName Type Fixed Default Use Annotation
alignment-scope restriction of xs:string optional
Indicates that the included statistics apply only to events played either at home or away.
average-minutes-per-game xs:string optional
Average number of minutes per game played by this player.
class xs:string optional
An open placeholder for categorization.
competition QCodeType optional
The key of the league or competition for which the player or team generated the stats.
distance xs:string optional
Measure of distance for the generated stat.
distance-maximum xs:string optional
Maximum distance for the generated stat.
distance-minimum xs:string optional
Minimum distance for the generated stat.
double-doubles xs:string optional
A double digit number in any two of these categories: points, rebounds, assists, steals, and blocked shots.
duration-scope QCodeType optional
Indicates what class of events the included statistics apply. Example: those events that went into overtime. SportsML vocab uri: http://cv.iptc.org/newscodes/spdurationscope/
end-date-time TruncatedDateTimeType optional
The ending date, with optional time, of the event for which the stats are relevant.
event-span xs:nonNegativeInteger optional
Qualifier of "most-recent-events" value for temporal-unit attribute. Specify the number of events eg. 10 for last 10 games.
games-played xs:string optional
Number of games played.
games-started xs:string optional
Number of games that started with this player on the court,.
id xs:ID optional
An XML-specific identifier for the element.
location-key QCodeType optional
The key of the site,venue or location where the stats were generated.
measurement-units xs:string optional
The type of unit used to measure distance, speed, etc. Could be mph, kph, metres, yards, etc.
minutes-played xs:string optional
Number of minutes this player has spent playing during a particular game.
opponent-type QCodeType optional
Whether the opponent was a player, team, etc.
opponent-value QCodeType optional
The key of the player, team, division, conference, league or other unit which provide the opposition relevant to the stat.
period-end-date-time TruncatedDateTimeType optional
The ending date, with optional time, of the period for which the stats are relevant.
period-start-date-time TruncatedDateTimeType optional
The starting date, with optional time, of the period for which the stats are relevant.
period-type QCodeType optional
For certain types of periods: overtime, declared (cricket), etc.
period-value xs:string optional
Used for tracking stats and events by period.
personal-fouls-per-game xs:string optional
Average number of fouls made by the player per game.
position xs:string optional
Indicates that the included statistics apply only to while played at a particular position.
record-making-scope QCodeType optional
Indicates that the included statistics apply only to values that set a record, such as a team-high, or an individual-low.
scope-value QCodeType optional
A generic scope indicator. Use only if none of the other coverage attributes are suitable.
scoping-label xs:string optional
A textual description for the scope.
situation QCodeType optional
Final or current score of the team or player.
start-date-time TruncatedDateTimeType optional
The starting date, with optional time, of the event for which the stats are relevant.
stats-coverage QCodeType optional
A relative indication of how many statistics are included in the item. SportsML vocab uri: http://cv.iptc.org/newscodes/spstatscoverage/
style xs:string optional
An open placeholder for reference by an external stylesheet.
surface-type QCodeType optional
The type of surface (eg. clay, artificial grass, etc.) upon which the stats were generated.
team QCodeType optional
The key of the team for which the player or team generated the stats.
team-coverage restriction of xs:string optional
Indicates whether the item contains information about one team, or
many teams.
temporal-unit-type QCodeType optional
The unit of performance to which the stats apply eg. single-event, season, career.
temporal-unit-value QCodeType optional
The key of performance unit to which the stats apply.
triple-doubles xs:string optional
A double digit number in any three of these categories: points, rebounds, assists, steals, and blocked shots.
unit-type QCodeType optional
The type, other than team or league/competition, of the competitive unit for which the player or team generated the stats.
unit-value QCodeType optional
The key, other than team or league/competition, of the competitive unit for which the player or team generated the stats.
venue-type QCodeType optional
The type of event (eg. indoor, outdoor, etc.) in which the stats were generated.
weather-type QCodeType optional
A code for the weather situation in which the stats were generated. SportsML weather codes recommended.
Source
<xs:element name="player-stats-basketball" type="basketballPlayerStatsComplexType"/>
Element playerStatsComplexType / player-stats-golf
Namespace http://iptc.org/std/nar/2006-10-01/
Diagram
Diagram sportsml_xsd.tmp#commonAttributes sportsml_xsd.tmp#coverageAttributes sportsml-specific-golf_xsd.tmp#baseGolfStatsComplexType_stats-golf sportsml-specific-golf_xsd.tmp#baseGolfStatsComplexType_stats-golf-round sportsml-specific-golf_xsd.tmp#baseGolfStatsComplexType sportsml-specific-golf_xsd.tmp#golfPlayerStatsComplexType_handicap sportsml-specific-golf_xsd.tmp#golfPlayerStatsComplexType
Type golfPlayerStatsComplexType
Type hierarchy
Properties
content: complex
Model stats-golf{0,1} , stats-golf-round*
Children stats-golf, stats-golf-round
Instance
<player-stats-golf alignment-scope="" class="" competition="" distance="" distance-maximum="" distance-minimum="" duration-scope="" end-date-time="" event-span="" handicap="" id="" location-key="" measurement-units="" opponent-type="" opponent-value="" period-end-date-time="" period-start-date-time="" period-type="" period-value="" position="" record-making-scope="" scope-value="" scoping-label="" situation="" start-date-time="" stats-coverage="" style="" surface-type="" team="" team-coverage="" temporal-unit-type="" temporal-unit-value="" unit-type="" unit-value="" venue-type="" weather-type="" xmlns="http://iptc.org/std/nar/2006-10-01/">
  <stats-golf alignment-scope="" average="" birdies="" birdies-rank="" bogeys="" bogeys-rank="" bunkers="" class="" competition="" distance="" distance-longest="" distance-maximum="" distance-minimum="" distance-rank="" double-bogeys="" double-bogeys-rank="" drive-accuracy="" drive-accuracy-rank="" drives="" duration-scope="" eagle-per-holes-frequency="" eagles="" eagles-rank="" end-date-time="" event-span="" fairways-hit="" fairways-possible="" finishes-first-place="" finishes-second-place="" finishes-top-10="" finish-other="" finish-other-rank="" greens-hit="" greens-hit-rank="" greens-in-regulation-missed="" greens-in-regulation-putting="" greens-in-regulation-rank="" holes-under-par="" id="" location-key="" measurement-units="" money="" money-value="" opponent-type="" opponent-value="" pars="" pars-rank="" performance-par-3="" performance-par-4="" performance-par-5="" period-end-date-time="" period-start-date-time="" period-type="" period-value="" points="" points-gained="" points-lost="" position="" putts-per-round="" putts-per-round-rank="" record-making-scope="" rounds="" rounds-under-par="" saves="" saves-rank="" scope-value="" scoping-label="" scoring-adjustment="" situation="" start-date-time="" stats-coverage="" style="" surface-type="" team="" team-coverage="" temporal-unit-type="" temporal-unit-value="" total-driving="" total-holes="" total-par-or-less="" total-points="" total-putts="" total-rounds="" total-strokes="" unit-type="" unit-value="" venue-type="" weather-type="">{0,1}</stats-golf>
  <stats-golf-round alignment-scope="" class="" competition="" distance="" distance-maximum="" distance-minimum="" duration-scope="" end-date-time="" event-span="" id="" location-key="" measurement-units="" opponent-type="" opponent-value="" par="" period-end-date-time="" period-start-date-time="" period-type="" period-value="" position="" record-making-scope="" round-number="" scope-value="" scoping-label="" score="" score-against-par="" situation="" start-date-time="" stats-coverage="" strokes="" style="" surface-type="" team="" team-coverage="" temporal-unit-type="" temporal-unit-value="" unit-type="" unit-value="" venue-type="" weather-type="">{0,unbounded}</stats-golf-round>
</player-stats-golf>
Attributes
QName Type Fixed Default Use Annotation
alignment-scope restriction of xs:string optional
Indicates that the included statistics apply only to events played either at home or away.
class xs:string optional
An open placeholder for categorization.
competition QCodeType optional
The key of the league or competition for which the player or team generated the stats.
distance xs:string optional
Measure of distance for the generated stat.
distance-maximum xs:string optional
Maximum distance for the generated stat.
distance-minimum xs:string optional
Minimum distance for the generated stat.
duration-scope QCodeType optional
Indicates what class of events the included statistics apply. Example: those events that went into overtime. SportsML vocab uri: http://cv.iptc.org/newscodes/spdurationscope/
end-date-time TruncatedDateTimeType optional
The ending date, with optional time, of the event for which the stats are relevant.
event-span xs:nonNegativeInteger optional
Qualifier of "most-recent-events" value for temporal-unit attribute. Specify the number of events eg. 10 for last 10 games.
handicap xs:string optional
The handicap-value of this player. This will normally not be used in professional tournaments.
id xs:ID optional
An XML-specific identifier for the element.
location-key QCodeType optional
The key of the site,venue or location where the stats were generated.
measurement-units xs:string optional
The type of unit used to measure distance, speed, etc. Could be mph, kph, metres, yards, etc.
opponent-type QCodeType optional
Whether the opponent was a player, team, etc.
opponent-value QCodeType optional
The key of the player, team, division, conference, league or other unit which provide the opposition relevant to the stat.
period-end-date-time TruncatedDateTimeType optional
The ending date, with optional time, of the period for which the stats are relevant.
period-start-date-time TruncatedDateTimeType optional
The starting date, with optional time, of the period for which the stats are relevant.
period-type QCodeType optional
For certain types of periods: overtime, declared (cricket), etc.
period-value xs:string optional
Used for tracking stats and events by period.
position xs:string optional
Indicates that the included statistics apply only to while played at a particular position.
record-making-scope QCodeType optional
Indicates that the included statistics apply only to values that set a record, such as a team-high, or an individual-low.
scope-value QCodeType optional
A generic scope indicator. Use only if none of the other coverage attributes are suitable.
scoping-label xs:string optional
A textual description for the scope.
situation QCodeType optional
Final or current score of the team or player.
start-date-time TruncatedDateTimeType optional
The starting date, with optional time, of the event for which the stats are relevant.
stats-coverage QCodeType optional
A relative indication of how many statistics are included in the item. SportsML vocab uri: http://cv.iptc.org/newscodes/spstatscoverage/
style xs:string optional
An open placeholder for reference by an external stylesheet.
surface-type QCodeType optional
The type of surface (eg. clay, artificial grass, etc.) upon which the stats were generated.
team QCodeType optional
The key of the team for which the player or team generated the stats.
team-coverage restriction of xs:string optional
Indicates whether the item contains information about one team, or
many teams.
temporal-unit-type QCodeType optional
The unit of performance to which the stats apply eg. single-event, season, career.
temporal-unit-value QCodeType optional
The key of performance unit to which the stats apply.
unit-type QCodeType optional
The type, other than team or league/competition, of the competitive unit for which the player or team generated the stats.
unit-value QCodeType optional
The key, other than team or league/competition, of the competitive unit for which the player or team generated the stats.
venue-type QCodeType optional
The type of event (eg. indoor, outdoor, etc.) in which the stats were generated.
weather-type QCodeType optional
A code for the weather situation in which the stats were generated. SportsML weather codes recommended.
Source
<xs:element name="player-stats-golf" type="golfPlayerStatsComplexType"/>
Element playerStatsComplexType / player-stats-ice-hockey
Namespace http://iptc.org/std/nar/2006-10-01/
Diagram
Diagram sportsml_xsd.tmp#commonAttributes sportsml_xsd.tmp#coverageAttributes sportsml-specific-ice-hockey_xsd.tmp#baseIceHockeyStatsComplexType_plus-minus sportsml-specific-ice-hockey_xsd.tmp#baseIceHockeyStatsComplexType_plus-total sportsml-specific-ice-hockey_xsd.tmp#baseIceHockeyStatsComplexType_minus-total sportsml-specific-ice-hockey_xsd.tmp#baseIceHockeyStatsComplexType_penalty-minutes sportsml-specific-ice-hockey_xsd.tmp#baseIceHockeyStatsComplexType_stats-ice-hockey-offensive sportsml-specific-ice-hockey_xsd.tmp#baseIceHockeyStatsComplexType_stats-ice-hockey-defensive sportsml-specific-ice-hockey_xsd.tmp#baseIceHockeyStatsComplexType_stats-ice-hockey-faceoffs sportsml-specific-ice-hockey_xsd.tmp#baseIceHockeyStatsComplexType_stats-ice-hockey-time-on-ice sportsml-specific-ice-hockey_xsd.tmp#baseIceHockeyStatsComplexType sportsml-specific-ice-hockey_xsd.tmp#iceHockeyPlayerStatsComplexType_minutes-played sportsml-specific-ice-hockey_xsd.tmp#iceHockeyPlayerStatsComplexType
Type iceHockeyPlayerStatsComplexType
Type hierarchy
Properties
content: complex
Model stats-ice-hockey-offensive* , stats-ice-hockey-defensive* , stats-ice-hockey-faceoffs* , stats-ice-hockey-time-on-ice*
Children stats-ice-hockey-defensive, stats-ice-hockey-faceoffs, stats-ice-hockey-offensive, stats-ice-hockey-time-on-ice
Instance
<player-stats-ice-hockey alignment-scope="" class="" competition="" distance="" distance-maximum="" distance-minimum="" duration-scope="" end-date-time="" event-span="" id="" location-key="" measurement-units="" minus-total="" minutes-played="" opponent-type="" opponent-value="" penalty-minutes="" period-end-date-time="" period-start-date-time="" period-type="" period-value="" plus-minus="" plus-total="" position="" record-making-scope="" scope-value="" scoping-label="" situation="" start-date-time="" stats-coverage="" style="" surface-type="" team="" team-coverage="" temporal-unit-type="" temporal-unit-value="" unit-type="" unit-value="" venue-type="" weather-type="" xmlns="http://iptc.org/std/nar/2006-10-01/">
  <stats-ice-hockey-offensive alignment-scope="" assists="" assists-game-tying="" assists-game-winning="" assists-overtime="" assists-power-play="" assists-short-handed="" class="" competition="" distance="" distance-maximum="" distance-minimum="" duration-scope="" end-date-time="" event-span="" giveaways="" goals-empty-net="" goals-even-strength="" goals-game-tying="" goals-game-winning="" goals-overtime="" goals-penalty-shot="" goals-per-game="" goals-power-play="" goals-shootout="" goals-shootout-attempts="" goals-short-handed="" goals-total="" hat-tricks="" id="" location="" location-key="" measurement-units="" minutes-power-play="" opponent-type="" opponent-value="" period-end-date-time="" period-start-date-time="" period-type="" period-value="" player-count="" player-count-opposing="" points="" points-power-play="" points-short-handed="" position="" power-play-amount="" power-play-percentage="" record-making-scope="" scope-value="" scoping-label="" scoring-chances="" shot-attempts-blocked="" shots-even-strength="" shots-missed="" shots-penalty-shot-missed="" shots-penalty-shot-percentage="" shots-penalty-shot-taken="" shots-power-play="" shots-short-handed="" situation="" start-date-time="" stats-coverage="" style="" surface-type="" team="" team-coverage="" temporal-unit-type="" temporal-unit-value="" unit-type="" unit-value="" venue-type="" weather-type="" zone="">{0,unbounded}</stats-ice-hockey-offensive>
  <stats-ice-hockey-defensive alignment-scope="" class="" competition="" distance="" distance-maximum="" distance-minimum="" duration-scope="" end-date-time="" event-span="" goals-against-average="" goals-against-total="" goals-empty-net-allowed="" goals-penalty-shot-allowed="" goals-power-play-allowed="" goals-shootout-allowed="" goals-short-handed-allowed="" goaltender-losses="" goaltender-losses-overtime="" goaltender-ties="" goaltender-wins="" goaltender-wins-overtime="" hits="" id="" location="" location-key="" measurement-units="" minutes-penalty-killing="" opponent-type="" opponent-value="" penalty-killing-amount="" penalty-killing-percentage="" period-end-date-time="" period-start-date-time="" period-type="" period-value="" player-count="" player-count-opposing="" position="" record-making-scope="" save-percentage="" saves="" scope-value="" scoping-label="" shots-blocked="" shots-penalty-shot-allowed="" shots-power-play-allowed="" shots-shootout-allowed="" shutouts="" situation="" start-date-time="" stats-coverage="" style="" surface-type="" takeaways="" team="" team-coverage="" temporal-unit-type="" temporal-unit-value="" unit-type="" unit-value="" venue-type="" weather-type="" zone="">{0,unbounded}</stats-ice-hockey-defensive>
  <stats-ice-hockey-faceoffs alignment-scope="" class="" competition="" distance="" distance-maximum="" distance-minimum="" duration-scope="" end-date-time="" event-span="" faceoff-losses="" faceoffs-even-strength-losses="" faceoffs-even-strength-total="" faceoffs-even-strength-win-percentage="" faceoffs-even-strength-wins="" faceoffs-power-play-losses="" faceoffs-power-play-total="" faceoffs-power-play-win-percentage="" faceoffs-power-play-wins="" faceoffs-short-handed-losses="" faceoffs-short-handed-total="" faceoffs-short-handed-win-percentage="" faceoffs-short-handed-wins="" faceoffs-total="" faceoff-win-percentage="" faceoff-wins="" id="" location="" location-key="" measurement-units="" opponent-type="" opponent-value="" period-end-date-time="" period-start-date-time="" period-type="" period-value="" player-count="" player-count-opposing="" position="" record-making-scope="" scope-value="" scoping-label="" situation="" start-date-time="" stats-coverage="" style="" surface-type="" team="" team-coverage="" temporal-unit-type="" temporal-unit-value="" unit-type="" unit-value="" venue-type="" weather-type="" zone="">{0,unbounded}</stats-ice-hockey-faceoffs>
  <stats-ice-hockey-time-on-ice alignment-scope="" class="" competition="" distance="" distance-maximum="" distance-minimum="" duration-scope="" end-date-time="" event-span="" id="" location="" location-key="" measurement-units="" opponent-type="" opponent-value="" period-end-date-time="" period-start-date-time="" period-type="" period-value="" player-count="" player-count-opposing="" position="" record-making-scope="" scope-value="" scoping-label="" shifts="" shifts-average="" shifts-power-play="" shifts-short-handed="" situation="" start-date-time="" stats-coverage="" style="" surface-type="" team="" team-coverage="" temporal-unit-type="" temporal-unit-value="" time-average-even-strength="" time-average-per-shift="" time-average-power-play="" time-average-short-handed="" time-empty-net="" time-even-strength="" time-even-strength-empty-net="" time-power-play="" time-power-play-empty-net="" time-short-handed="" time-short-handed-empty-net="" unit-type="" unit-value="" venue-type="" weather-type="" zone="">{0,unbounded}</stats-ice-hockey-time-on-ice>
</player-stats-ice-hockey>
Attributes
QName Type Fixed Default Use Annotation
alignment-scope restriction of xs:string optional
Indicates that the included statistics apply only to events played either at home or away.
class xs:string optional
An open placeholder for categorization.
competition QCodeType optional
The key of the league or competition for which the player or team generated the stats.
distance xs:string optional
Measure of distance for the generated stat.
distance-maximum xs:string optional
Maximum distance for the generated stat.
distance-minimum xs:string optional
Minimum distance for the generated stat.
duration-scope QCodeType optional
Indicates what class of events the included statistics apply. Example: those events that went into overtime. SportsML vocab uri: http://cv.iptc.org/newscodes/spdurationscope/
end-date-time TruncatedDateTimeType optional
The ending date, with optional time, of the event for which the stats are relevant.
event-span xs:nonNegativeInteger optional
Qualifier of "most-recent-events" value for temporal-unit attribute. Specify the number of events eg. 10 for last 10 games.
id xs:ID optional
An XML-specific identifier for the element.
location-key QCodeType optional
The key of the site,venue or location where the stats were generated.
measurement-units xs:string optional
The type of unit used to measure distance, speed, etc. Could be mph, kph, metres, yards, etc.
minus-total xs:string optional
Number of times tteam/player was on ice when opponent scored.
minutes-played xs:string optional
Number of minutes player was on ice.
opponent-type QCodeType optional
Whether the opponent was a player, team, etc.
opponent-value QCodeType optional
The key of the player, team, division, conference, league or other unit which provide the opposition relevant to the stat.
penalty-minutes xs:string optional
Total number of penalty minutes accrued by a single player or team.
period-end-date-time TruncatedDateTimeType optional
The ending date, with optional time, of the period for which the stats are relevant.
period-start-date-time TruncatedDateTimeType optional
The starting date, with optional time, of the period for which the stats are relevant.
period-type QCodeType optional
For certain types of periods: overtime, declared (cricket), etc.
period-value xs:string optional
Used for tracking stats and events by period.
plus-minus xs:string optional
Number of times team/player was on ice when own team scored minus the number of times team/player was on ice when opponent scored.
plus-total xs:string optional
Number of team/times player was on ice when own team scored.
position xs:string optional
Indicates that the included statistics apply only to while played at a particular position.
record-making-scope QCodeType optional
Indicates that the included statistics apply only to values that set a record, such as a team-high, or an individual-low.
scope-value QCodeType optional
A generic scope indicator. Use only if none of the other coverage attributes are suitable.
scoping-label xs:string optional
A textual description for the scope.
situation QCodeType optional
Final or current score of the team or player.
start-date-time TruncatedDateTimeType optional
The starting date, with optional time, of the event for which the stats are relevant.
stats-coverage QCodeType optional
A relative indication of how many statistics are included in the item. SportsML vocab uri: http://cv.iptc.org/newscodes/spstatscoverage/
style xs:string optional
An open placeholder for reference by an external stylesheet.
surface-type QCodeType optional
The type of surface (eg. clay, artificial grass, etc.) upon which the stats were generated.
team QCodeType optional
The key of the team for which the player or team generated the stats.
team-coverage restriction of xs:string optional
Indicates whether the item contains information about one team, or
many teams.
temporal-unit-type QCodeType optional
The unit of performance to which the stats apply eg. single-event, season, career.
temporal-unit-value QCodeType optional
The key of performance unit to which the stats apply.
unit-type QCodeType optional
The type, other than team or league/competition, of the competitive unit for which the player or team generated the stats.
unit-value QCodeType optional
The key, other than team or league/competition, of the competitive unit for which the player or team generated the stats.
venue-type QCodeType optional
The type of event (eg. indoor, outdoor, etc.) in which the stats were generated.
weather-type QCodeType optional
A code for the weather situation in which the stats were generated. SportsML weather codes recommended.
Source
<xs:element name="player-stats-ice-hockey" type="iceHockeyPlayerStatsComplexType"/>
Element playerStatsComplexType / player-stats-soccer
Namespace http://iptc.org/std/nar/2006-10-01/
Diagram
Diagram sportsml_xsd.tmp#commonAttributes sportsml_xsd.tmp#coverageAttributes sportsml-specific-soccer_xsd.tmp#baseSoccerStatsComplexType_touches sportsml-specific-soccer_xsd.tmp#baseSoccerStatsComplexType_aerials-won sportsml-specific-soccer_xsd.tmp#baseSoccerStatsComplexType_stats-soccer-offensive sportsml-specific-soccer_xsd.tmp#baseSoccerStatsComplexType_stats-soccer-defensive sportsml-specific-soccer_xsd.tmp#baseSoccerStatsComplexType_stats-soccer-foul sportsml-specific-soccer_xsd.tmp#baseSoccerStatsComplexType sportsml-specific-soccer_xsd.tmp#soccerPlayerStatsComplexType
Type soccerPlayerStatsComplexType
Type hierarchy
Properties
content: complex
Model stats-soccer-offensive* , stats-soccer-defensive* , stats-soccer-foul*
Children stats-soccer-defensive, stats-soccer-foul, stats-soccer-offensive
Instance
<player-stats-soccer aerials-won="" alignment-scope="" class="" competition="" distance="" distance-maximum="" distance-minimum="" duration-scope="" end-date-time="" event-span="" id="" location-key="" measurement-units="" opponent-type="" opponent-value="" period-end-date-time="" period-start-date-time="" period-type="" period-value="" position="" record-making-scope="" scope-value="" scoping-label="" situation="" start-date-time="" stats-coverage="" style="" surface-type="" team="" team-coverage="" temporal-unit-type="" temporal-unit-value="" touches="" unit-type="" unit-value="" venue-type="" weather-type="" xmlns="http://iptc.org/std/nar/2006-10-01/">
  <stats-soccer-offensive alignment-scope="" assists-game-tying="" assists-game-winning="" assists-overtime="" assists-total="" class="" competition="" corner-kicks="" distance="" distance-maximum="" distance-minimum="" duration-scope="" end-date-time="" event-span="" free-kicks="" giveaways="" goals-game-tying="" goals-game-winning="" goals-head="" goals-left-foot="" goals-overtime="" goals-own="" goals-right-foot="" goals-shootout="" goals-total="" hat-tricks="" id="" location-key="" measurement-units="" offsides="" opponent-type="" opponent-value="" passes-complete="" passes-complete-3rd-final="" passes-complete-long="" passes-complete-percentage="" passes-incomplete="" passes-total="" period-end-date-time="" period-start-date-time="" period-type="" period-value="" points="" position="" record-making-scope="" scope-value="" scoping-label="" shots-hit-frame="" shots-off-goal-total="" shots-on-goal-total="" shots-penalty-shot-missed="" shots-penalty-shot-percentage="" shots-penalty-shot-scored="" shots-penalty-shot-taken="" shots-shootout-missed="" shots-shootout-percentage="" shots-shootout-scored="" shots-shootout-taken="" shots-total="" situation="" start-date-time="" stats-coverage="" style="" surface-type="" tackles-lost="" tackles-total="" tackles-won="" tackles-won-percentage="" team="" team-coverage="" temporal-unit-type="" temporal-unit-value="" unit-type="" unit-value="" venue-type="" weather-type="">{0,unbounded}</stats-soccer-offensive>
  <stats-soccer-defensive alignment-scope="" catches-punches="" class="" clearances-successful="" competition="" crosses-18-yard="" crosses-18-yard-plus="" distance="" distance-maximum="" distance-minimum="" duration-scope="" end-date-time="" event-span="" goals-against-average="" goals-against-total="" goals-penalty-shot-allowed="" id="" interceptions="" location-key="" measurement-units="" opponent-type="" opponent-value="" period-end-date-time="" period-start-date-time="" period-type="" period-value="" position="" record-making-scope="" save-percentage="" saves="" scope-value="" scoping-label="" shots-blocked="" shots-blocked-cross="" shots-blocked-outfielder="" shots-on-goal-against-total="" shots-penalty-shot-allowed="" shots-shootout-allowed="" shots-shootout-total="" shutouts="" situation="" start-date-time="" stats-coverage="" style="" surface-type="" team="" team-coverage="" temporal-unit-type="" temporal-unit-value="" unit-type="" unit-value="" venue-type="" weather-type="">{0,unbounded}</stats-soccer-defensive>
  <stats-soccer-foul alignment-scope="" caution-points-pending="" caution-points-total="" cautions-pending="" cautions-total="" class="" competition="" distance="" distance-maximum="" distance-minimum="" duration-scope="" ejections-second-caution="" ejections-straight="" ejections-total="" end-date-time="" event-span="" fouls-commited="" fouls-suffered="" id="" location-key="" measurement-units="" opponent-type="" opponent-value="" period-end-date-time="" period-start-date-time="" period-type="" period-value="" position="" record-making-scope="" scope-value="" scoping-label="" situation="" start-date-time="" stats-coverage="" style="" surface-type="" team="" team-coverage="" temporal-unit-type="" temporal-unit-value="" unit-type="" unit-value="" venue-type="" weather-type="">{0,unbounded}</stats-soccer-foul>
</player-stats-soccer>
Attributes
QName Type Fixed Default Use Annotation
aerials-won xs:string optional
alignment-scope restriction of xs:string optional
Indicates that the included statistics apply only to events played either at home or away.
class xs:string optional
An open placeholder for categorization.
competition QCodeType optional
The key of the league or competition for which the player or team generated the stats.
distance xs:string optional
Measure of distance for the generated stat.
distance-maximum xs:string optional
Maximum distance for the generated stat.
distance-minimum xs:string optional
Minimum distance for the generated stat.
duration-scope QCodeType optional
Indicates what class of events the included statistics apply. Example: those events that went into overtime. SportsML vocab uri: http://cv.iptc.org/newscodes/spdurationscope/
end-date-time TruncatedDateTimeType optional
The ending date, with optional time, of the event for which the stats are relevant.
event-span xs:nonNegativeInteger optional
Qualifier of "most-recent-events" value for temporal-unit attribute. Specify the number of events eg. 10 for last 10 games.
id xs:ID optional
An XML-specific identifier for the element.
location-key QCodeType optional
The key of the site,venue or location where the stats were generated.
measurement-units xs:string optional
The type of unit used to measure distance, speed, etc. Could be mph, kph, metres, yards, etc.
opponent-type QCodeType optional
Whether the opponent was a player, team, etc.
opponent-value QCodeType optional
The key of the player, team, division, conference, league or other unit which provide the opposition relevant to the stat.
period-end-date-time TruncatedDateTimeType optional
The ending date, with optional time, of the period for which the stats are relevant.
period-start-date-time TruncatedDateTimeType optional
The starting date, with optional time, of the period for which the stats are relevant.
period-type QCodeType optional
For certain types of periods: overtime, declared (cricket), etc.
period-value xs:string optional
Used for tracking stats and events by period.
position xs:string optional
Indicates that the included statistics apply only to while played at a particular position.
record-making-scope QCodeType optional
Indicates that the included statistics apply only to values that set a record, such as a team-high, or an individual-low.
scope-value QCodeType optional
A generic scope indicator. Use only if none of the other coverage attributes are suitable.
scoping-label xs:string optional
A textual description for the scope.
situation QCodeType optional
Final or current score of the team or player.
start-date-time TruncatedDateTimeType optional
The starting date, with optional time, of the event for which the stats are relevant.
stats-coverage QCodeType optional
A relative indication of how many statistics are included in the item. SportsML vocab uri: http://cv.iptc.org/newscodes/spstatscoverage/
style xs:string optional
An open placeholder for reference by an external stylesheet.
surface-type QCodeType optional
The type of surface (eg. clay, artificial grass, etc.) upon which the stats were generated.
team QCodeType optional
The key of the team for which the player or team generated the stats.
team-coverage restriction of xs:string optional
Indicates whether the item contains information about one team, or
many teams.
temporal-unit-type QCodeType optional
The unit of performance to which the stats apply eg. single-event, season, career.
temporal-unit-value QCodeType optional
The key of performance unit to which the stats apply.
touches xs:string optional
unit-type QCodeType optional
The type, other than team or league/competition, of the competitive unit for which the player or team generated the stats.
unit-value QCodeType optional
The key, other than team or league/competition, of the competitive unit for which the player or team generated the stats.
venue-type QCodeType optional
The type of event (eg. indoor, outdoor, etc.) in which the stats were generated.
weather-type QCodeType optional
A code for the weather situation in which the stats were generated. SportsML weather codes recommended.
Source
<xs:element name="player-stats-soccer" type="soccerPlayerStatsComplexType"/>
Element playerStatsComplexType / player-stats-tennis
Namespace http://iptc.org/std/nar/2006-10-01/
Diagram
Diagram sportsml_xsd.tmp#commonAttributes sportsml_xsd.tmp#coverageAttributes sportsml-specific-tennis_xsd.tmp#statsTennis sportsml-specific-tennis_xsd.tmp#baseTennisStatsComplexType_stats-tennis-service sportsml-specific-tennis_xsd.tmp#baseTennisStatsComplexType_stats-tennis-return sportsml-specific-tennis_xsd.tmp#baseTennisStatsComplexType sportsml-specific-tennis_xsd.tmp#tennisPlayerStatsComplexType_stats-tennis-set sportsml-specific-tennis_xsd.tmp#tennisPlayerStatsComplexType
Type tennisPlayerStatsComplexType
Type hierarchy
Properties
content: complex
Model stats-tennis-service* , stats-tennis-return* , stats-tennis-set*
Children stats-tennis-return, stats-tennis-service, stats-tennis-set
Instance
<player-stats-tennis alignment-scope="" class="" competition="" distance="" distance-maximum="" distance-minimum="" duration-scope="" end-date-time="" event-span="" id="" location-key="" measurement-units="" net-points-played="" net-points-won="" net-points-won-pct="" opponent-type="" opponent-value="" period-end-date-time="" period-start-date-time="" period-type="" period-value="" points-won="" position="" record-making-scope="" scope-value="" scoping-label="" situation="" start-date-time="" stats-coverage="" style="" surface-type="" team="" team-coverage="" temporal-unit-type="" temporal-unit-value="" unforced-errors="" unit-type="" unit-value="" venue-type="" weather-type="" winners="" winners-backhand="" winners-forehand="" winners-volley="" xmlns="http://iptc.org/std/nar/2006-10-01/">
  <stats-tennis-service aces="" alignment-scope="" break-points-against="" break-points-saved="" break-points-saved-pct="" class="" competition="" distance="" distance-maximum="" distance-minimum="" double-faults="" duration-scope="" end-date-time="" event-span="" first-serve-average-speed="" first-services-good="" first-services-good-pct="" first-services-points-won="" first-services-points-won-pct="" first-service-top-speed="" id="" location-key="" measurement-units="" opponent-type="" opponent-value="" period-end-date-time="" period-start-date-time="" period-type="" period-value="" position="" record-making-scope="" scope-value="" scoping-label="" second-serve-average-speed="" second-services-good="" second-services-good-pct="" second-services-points-won="" second-services-points-won-pct="" serve-points-played="" service-games-played="" service-games-won="" service-games-won-pct="" service-points-won="" service-points-won-pct="" situation="" speed-units="" start-date-time="" stats-coverage="" style="" surface-type="" team="" team-coverage="" temporal-unit-type="" temporal-unit-value="" unit-type="" unit-value="" venue-type="" weather-type="">{0,unbounded}</stats-tennis-service>
  <stats-tennis-return alignment-scope="" break-points-converted="" break-points-converted-pct="" break-points-played="" class="" competition="" distance="" distance-maximum="" distance-minimum="" duration-scope="" end-date-time="" event-span="" first-service-return-points-won="" first-service-return-points-won-pct="" id="" location-key="" measurement-units="" opponent-type="" opponent-value="" period-end-date-time="" period-start-date-time="" period-type="" period-value="" position="" receive-points-won="" receive-points-won-pct="" record-making-scope="" return-games-played="" return-games-won="" return-games-won-pct="" returns-played="" scope-value="" scoping-label="" second-service-return-points-won="" second-service-return-points-won-pct="" situation="" start-date-time="" stats-coverage="" style="" surface-type="" team="" team-coverage="" temporal-unit-type="" temporal-unit-value="" unit-type="" unit-value="" venue-type="" weather-type="">{0,unbounded}</stats-tennis-return>
  <stats-tennis-set alignment-scope="" class="" competition="" distance="" distance-maximum="" distance-minimum="" duration="" duration-scope="" end-date-time="" event-span="" id="" location-key="" measurement-units="" net-points-played="" net-points-won="" net-points-won-pct="" opponent-type="" opponent-value="" period-end-date-time="" period-start-date-time="" period-type="" period-value="" points-won="" position="" record-making-scope="" scope-value="" scoping-label="" score="" score-tiebreaker="" set-number="" situation="" start-date-time="" stats-coverage="" style="" surface-type="" team="" team-coverage="" temporal-unit-type="" temporal-unit-value="" unforced-errors="" unit-type="" unit-value="" venue-type="" weather-type="" winners="" winners-backhand="" winners-forehand="" winners-volley="">{0,unbounded}</stats-tennis-set>
</player-stats-tennis>
Attributes
QName Type Fixed Default Use Annotation
alignment-scope restriction of xs:string optional
Indicates that the included statistics apply only to events played either at home or away.
class xs:string optional
An open placeholder for categorization.
competition QCodeType optional
The key of the league or competition for which the player or team generated the stats.
distance xs:string optional
Measure of distance for the generated stat.
distance-maximum xs:string optional
Maximum distance for the generated stat.
distance-minimum xs:string optional
Minimum distance for the generated stat.
duration-scope QCodeType optional
Indicates what class of events the included statistics apply. Example: those events that went into overtime. SportsML vocab uri: http://cv.iptc.org/newscodes/spdurationscope/
end-date-time TruncatedDateTimeType optional
The ending date, with optional time, of the event for which the stats are relevant.
event-span xs:nonNegativeInteger optional
Qualifier of "most-recent-events" value for temporal-unit attribute. Specify the number of events eg. 10 for last 10 games.
id xs:ID optional
An XML-specific identifier for the element.
location-key QCodeType optional
The key of the site,venue or location where the stats were generated.
measurement-units xs:string optional
The type of unit used to measure distance, speed, etc. Could be mph, kph, metres, yards, etc.
net-points-played xs:string optional
Number of points played where the player went forward to the net.
net-points-won xs:string optional
Points won after the player went forward close to the net.
net-points-won-pct xs:string optional
Percentage of points won after the player went forward close to the net. Should be possible to calculate from the other net-xxx attributes.
opponent-type QCodeType optional
Whether the opponent was a player, team, etc.
opponent-value QCodeType optional
The key of the player, team, division, conference, league or other unit which provide the opposition relevant to the stat.
period-end-date-time TruncatedDateTimeType optional
The ending date, with optional time, of the period for which the stats are relevant.
period-start-date-time TruncatedDateTimeType optional
The starting date, with optional time, of the period for which the stats are relevant.
period-type QCodeType optional
For certain types of periods: overtime, declared (cricket), etc.
period-value xs:string optional
Used for tracking stats and events by period.
points-won xs:string optional
Total number of points won.
position xs:string optional
Indicates that the included statistics apply only to while played at a particular position.
record-making-scope QCodeType optional
Indicates that the included statistics apply only to values that set a record, such as a team-high, or an individual-low.
scope-value QCodeType optional
A generic scope indicator. Use only if none of the other coverage attributes are suitable.
scoping-label xs:string optional
A textual description for the scope.
situation QCodeType optional
Final or current score of the team or player.
start-date-time TruncatedDateTimeType optional
The starting date, with optional time, of the event for which the stats are relevant.
stats-coverage QCodeType optional
A relative indication of how many statistics are included in the item. SportsML vocab uri: http://cv.iptc.org/newscodes/spstatscoverage/
style xs:string optional
An open placeholder for reference by an external stylesheet.
surface-type QCodeType optional
The type of surface (eg. clay, artificial grass, etc.) upon which the stats were generated.
team QCodeType optional
The key of the team for which the player or team generated the stats.
team-coverage restriction of xs:string optional
Indicates whether the item contains information about one team, or
many teams.
temporal-unit-type QCodeType optional
The unit of performance to which the stats apply eg. single-event, season, career.
temporal-unit-value QCodeType optional
The key of performance unit to which the stats apply.
unforced-errors xs:string optional
Total number of unforced errors performed.
unit-type QCodeType optional
The type, other than team or league/competition, of the competitive unit for which the player or team generated the stats.
unit-value QCodeType optional
The key, other than team or league/competition, of the competitive unit for which the player or team generated the stats.
venue-type QCodeType optional
The type of event (eg. indoor, outdoor, etc.) in which the stats were generated.
weather-type QCodeType optional
A code for the weather situation in which the stats were generated. SportsML weather codes recommended.
winners xs:string optional
Total number of winning strokes.
winners-backhand xs:string optional
Total number of winning strokes using the backhand.
winners-forehand xs:string optional
Total number of winning strokes using the forehand.
winners-volley xs:string optional
Total number of winning strokes using volley.
Source
<xs:element name="player-stats-tennis" type="tennisPlayerStatsComplexType"/>
Element playerStatsComplexType / player-stats-motor-racing
Namespace http://iptc.org/std/nar/2006-10-01/
Diagram
Diagram sportsml_xsd.tmp#commonAttributes sportsml_xsd.tmp#coverageAttributes sportsml-specific-motor-racing_xsd.tmp#baseMotorRacingPlayerStatsComplexType_stats-motor-racing-qualifying sportsml-specific-motor-racing_xsd.tmp#baseMotorRacingPlayerStatsComplexType_stats-motor-racing-race sportsml-specific-motor-racing_xsd.tmp#baseMotorRacingPlayerStatsComplexType sportsml-specific-motor-racing_xsd.tmp#motorRacingPlayerStatsComplexType
Type motorRacingPlayerStatsComplexType
Type hierarchy
Properties
content: complex
Model stats-motor-racing-qualifying* , stats-motor-racing-race*
Children stats-motor-racing-qualifying, stats-motor-racing-race
Instance
<player-stats-motor-racing alignment-scope="" class="" competition="" distance="" distance-maximum="" distance-minimum="" duration-scope="" end-date-time="" event-span="" id="" location-key="" measurement-units="" opponent-type="" opponent-value="" period-end-date-time="" period-start-date-time="" period-type="" period-value="" position="" record-making-scope="" scope-value="" scoping-label="" situation="" start-date-time="" stats-coverage="" style="" surface-type="" team="" team-coverage="" temporal-unit-type="" temporal-unit-value="" unit-type="" unit-value="" venue-type="" weather-type="" xmlns="http://iptc.org/std/nar/2006-10-01/">
  <stats-motor-racing-qualifying alignment-scope="" class="" competition="" distance="" distance-maximum="" distance-minimum="" duration-scope="" end-date-time="" event-span="" grid="" id="" location-key="" measurement-units="" opponent-type="" opponent-value="" period-end-date-time="" period-start-date-time="" period-type="" period-value="" pole-position="" pole-wins="" position="" qualifying-position="" qualifying-speed="" qualifying-speed-units="" qualifying-time="" record-making-scope="" scope-value="" scoping-label="" situation="" start-date-time="" stats-coverage="" style="" surface-type="" team="" team-coverage="" temporal-unit-type="" temporal-unit-value="" unit-type="" unit-value="" venue-type="" weather-type="">{0,unbounded}</stats-motor-racing-qualifying>
  <stats-motor-racing-race alignment-scope="" bonus="" class="" comment="" competition="" distance="" distance-completed="" distance-leading="" distance-maximum="" distance-minimum="" distance-units="" duration-scope="" end-date-time="" event-span="" finishes="" finishes-top-10="" finishes-top-5="" id="" laps-ahead-follower="" laps-behind-leader="" laps-completed="" laps-leading-total="" leads-total="" location-key="" measurement-units="" money="" money-units="" non-finishes="" opponent-type="" opponent-value="" period-end-date-time="" period-start-date-time="" period-type="" period-value="" points="" points-rookie="" position="" races-leading="" record-making-scope="" scope-value="" scoping-label="" situation="" speed-average="" speed-units="" start-date-time="" starts="" stats-coverage="" status="" style="" surface-type="" team="" team-coverage="" temporal-unit-type="" temporal-unit-value="" time="" time-ahead-follower="" time-behind-leader="" unit-type="" unit-value="" venue-type="" weather-type="" wins="">{0,unbounded}</stats-motor-racing-race>
</player-stats-motor-racing>
Attributes
QName Type Fixed Default Use Annotation
alignment-scope restriction of xs:string optional
Indicates that the included statistics apply only to events played either at home or away.
class xs:string optional
An open placeholder for categorization.
competition QCodeType optional
The key of the league or competition for which the player or team generated the stats.
distance xs:string optional
Measure of distance for the generated stat.
distance-maximum xs:string optional
Maximum distance for the generated stat.
distance-minimum xs:string optional
Minimum distance for the generated stat.
duration-scope QCodeType optional
Indicates what class of events the included statistics apply. Example: those events that went into overtime. SportsML vocab uri: http://cv.iptc.org/newscodes/spdurationscope/
end-date-time TruncatedDateTimeType optional
The ending date, with optional time, of the event for which the stats are relevant.
event-span xs:nonNegativeInteger optional
Qualifier of "most-recent-events" value for temporal-unit attribute. Specify the number of events eg. 10 for last 10 games.
id xs:ID optional
An XML-specific identifier for the element.
location-key QCodeType optional
The key of the site,venue or location where the stats were generated.
measurement-units xs:string optional
The type of unit used to measure distance, speed, etc. Could be mph, kph, metres, yards, etc.
opponent-type QCodeType optional
Whether the opponent was a player, team, etc.
opponent-value QCodeType optional
The key of the player, team, division, conference, league or other unit which provide the opposition relevant to the stat.
period-end-date-time TruncatedDateTimeType optional
The ending date, with optional time, of the period for which the stats are relevant.
period-start-date-time TruncatedDateTimeType optional
The starting date, with optional time, of the period for which the stats are relevant.
period-type QCodeType optional
For certain types of periods: overtime, declared (cricket), etc.
period-value xs:string optional
Used for tracking stats and events by period.
position xs:string optional
Indicates that the included statistics apply only to while played at a particular position.
record-making-scope QCodeType optional
Indicates that the included statistics apply only to values that set a record, such as a team-high, or an individual-low.
scope-value QCodeType optional
A generic scope indicator. Use only if none of the other coverage attributes are suitable.
scoping-label xs:string optional
A textual description for the scope.
situation QCodeType optional
Final or current score of the team or player.
start-date-time TruncatedDateTimeType optional
The starting date, with optional time, of the event for which the stats are relevant.
stats-coverage QCodeType optional
A relative indication of how many statistics are included in the item. SportsML vocab uri: http://cv.iptc.org/newscodes/spstatscoverage/
style xs:string optional
An open placeholder for reference by an external stylesheet.
surface-type QCodeType optional
The type of surface (eg. clay, artificial grass, etc.) upon which the stats were generated.
team QCodeType optional
The key of the team for which the player or team generated the stats.
team-coverage restriction of xs:string optional
Indicates whether the item contains information about one team, or
many teams.
temporal-unit-type QCodeType optional
The unit of performance to which the stats apply eg. single-event, season, career.
temporal-unit-value QCodeType optional
The key of performance unit to which the stats apply.
unit-type QCodeType optional
The type, other than team or league/competition, of the competitive unit for which the player or team generated the stats.
unit-value QCodeType optional
The key, other than team or league/competition, of the competitive unit for which the player or team generated the stats.
venue-type QCodeType optional
The type of event (eg. indoor, outdoor, etc.) in which the stats were generated.
weather-type QCodeType optional
A code for the weather situation in which the stats were generated. SportsML weather codes recommended.
Source
<xs:element name="player-stats-motor-racing" type="motorRacingPlayerStatsComplexType"/>
Element playerStatsComplexType / player-stats-curling
Namespace http://iptc.org/std/nar/2006-10-01/
Diagram
Diagram sportsml_xsd.tmp#commonAttributes sportsml_xsd.tmp#coverageAttributes sportsml-specific-curling_xsd.tmp#curlingPlayerStatsComplexType_stats-curling-accuracy sportsml-specific-curling_xsd.tmp#curlingPlayerStatsComplexType
Type curlingPlayerStatsComplexType
Properties
content: complex
Model stats-curling-accuracy*
Children stats-curling-accuracy
Instance
<player-stats-curling alignment-scope="" class="" competition="" distance="" distance-maximum="" distance-minimum="" duration-scope="" end-date-time="" event-span="" id="" location-key="" measurement-units="" opponent-type="" opponent-value="" period-end-date-time="" period-start-date-time="" period-type="" period-value="" position="" record-making-scope="" scope-value="" scoping-label="" situation="" start-date-time="" stats-coverage="" style="" surface-type="" team="" team-coverage="" temporal-unit-type="" temporal-unit-value="" unit-type="" unit-value="" venue-type="" weather-type="" xmlns="http://iptc.org/std/nar/2006-10-01/">
  <stats-curling-accuracy alignment-scope="" class="" competition="" distance="" distance-maximum="" distance-minimum="" duration-scope="" end-date-time="" event-span="" id="" location-key="" measurement-units="" number-of-shots="" opponent-type="" opponent-value="" percentage="" period-end-date-time="" period-start-date-time="" period-type="" period-value="" position="" record-making-scope="" scope-value="" scoping-label="" shot-type="" situation="" start-date-time="" stats-coverage="" style="" surface-type="" team="" team-coverage="" temporal-unit-type="" temporal-unit-value="" turn="" unit-type="" unit-value="" venue-type="" weather-type="">{0,unbounded}</stats-curling-accuracy>
</player-stats-curling>
Attributes
QName Type Fixed Default Use Annotation
alignment-scope restriction of xs:string optional
Indicates that the included statistics apply only to events played either at home or away.
class xs:string optional
An open placeholder for categorization.
competition QCodeType optional
The key of the league or competition for which the player or team generated the stats.
distance xs:string optional
Measure of distance for the generated stat.
distance-maximum xs:string optional
Maximum distance for the generated stat.
distance-minimum xs:string optional
Minimum distance for the generated stat.
duration-scope QCodeType optional
Indicates what class of events the included statistics apply. Example: those events that went into overtime. SportsML vocab uri: http://cv.iptc.org/newscodes/spdurationscope/
end-date-time TruncatedDateTimeType optional
The ending date, with optional time, of the event for which the stats are relevant.
event-span xs:nonNegativeInteger optional
Qualifier of "most-recent-events" value for temporal-unit attribute. Specify the number of events eg. 10 for last 10 games.
id xs:ID optional
An XML-specific identifier for the element.
location-key QCodeType optional
The key of the site,venue or location where the stats were generated.
measurement-units xs:string optional
The type of unit used to measure distance, speed, etc. Could be mph, kph, metres, yards, etc.
opponent-type QCodeType optional
Whether the opponent was a player, team, etc.
opponent-value QCodeType optional
The key of the player, team, division, conference, league or other unit which provide the opposition relevant to the stat.
period-end-date-time TruncatedDateTimeType optional
The ending date, with optional time, of the period for which the stats are relevant.
period-start-date-time TruncatedDateTimeType optional
The starting date, with optional time, of the period for which the stats are relevant.
period-type QCodeType optional
For certain types of periods: overtime, declared (cricket), etc.
period-value xs:string optional
Used for tracking stats and events by period.
position xs:string optional
Indicates that the included statistics apply only to while played at a particular position.
record-making-scope QCodeType optional
Indicates that the included statistics apply only to values that set a record, such as a team-high, or an individual-low.
scope-value QCodeType optional
A generic scope indicator. Use only if none of the other coverage attributes are suitable.
scoping-label xs:string optional
A textual description for the scope.
situation QCodeType optional
Final or current score of the team or player.
start-date-time TruncatedDateTimeType optional
The starting date, with optional time, of the event for which the stats are relevant.
stats-coverage QCodeType optional
A relative indication of how many statistics are included in the item. SportsML vocab uri: http://cv.iptc.org/newscodes/spstatscoverage/
style xs:string optional
An open placeholder for reference by an external stylesheet.
surface-type QCodeType optional
The type of surface (eg. clay, artificial grass, etc.) upon which the stats were generated.
team QCodeType optional
The key of the team for which the player or team generated the stats.
team-coverage restriction of xs:string optional
Indicates whether the item contains information about one team, or
many teams.
temporal-unit-type QCodeType optional
The unit of performance to which the stats apply eg. single-event, season, career.
temporal-unit-value QCodeType optional
The key of performance unit to which the stats apply.
unit-type QCodeType optional
The type, other than team or league/competition, of the competitive unit for which the player or team generated the stats.
unit-value QCodeType optional
The key, other than team or league/competition, of the competitive unit for which the player or team generated the stats.
venue-type QCodeType optional
The type of event (eg. indoor, outdoor, etc.) in which the stats were generated.
weather-type QCodeType optional
A code for the weather situation in which the stats were generated. SportsML weather codes recommended.
Source
<xs:element name="player-stats-curling" type="curlingPlayerStatsComplexType"/>
Element playerStatsComplexType / player-stats-rugby
Namespace http://iptc.org/std/nar/2006-10-01/
Diagram
Diagram sportsml_xsd.tmp#commonAttributes sportsml_xsd.tmp#coverageAttributes sportsml-specific-rugby_xsd.tmp#baseRugbyStatsComplexType_stats-rugby-offensive sportsml-specific-rugby_xsd.tmp#baseRugbyStatsComplexType_stats-rugby-defensive sportsml-specific-rugby_xsd.tmp#baseRugbyStatsComplexType_stats-rugby-foul sportsml-specific-rugby_xsd.tmp#baseRugbyStatsComplexType sportsml-specific-rugby_xsd.tmp#rugbyPlayerStatsComplexType
Type rugbyPlayerStatsComplexType
Type hierarchy
Properties
content: complex
Model stats-rugby-offensive* , stats-rugby-defensive* , stats-rugby-foul*
Children stats-rugby-defensive, stats-rugby-foul, stats-rugby-offensive
Instance
<player-stats-rugby alignment-scope="" class="" competition="" distance="" distance-maximum="" distance-minimum="" duration-scope="" end-date-time="" event-span="" id="" location-key="" measurement-units="" opponent-type="" opponent-value="" period-end-date-time="" period-start-date-time="" period-type="" period-value="" position="" record-making-scope="" scope-value="" scoping-label="" situation="" start-date-time="" stats-coverage="" style="" surface-type="" team="" team-coverage="" temporal-unit-type="" temporal-unit-value="" unit-type="" unit-value="" venue-type="" weather-type="" xmlns="http://iptc.org/std/nar/2006-10-01/">
  <stats-rugby-offensive alignment-scope="" class="" competition="" conversion-attempts="" conversions-scored="" conversions-scored-per-game="" distance="" distance-maximum="" distance-minimum="" drop-goal-attempts="" drop-goals-scored="" drop-goals-scored-per-game="" duration-scope="" end-date-time="" event-span="" free-kicks-per-game="" free-kicks-total="" handling-errors="" handling-errors-per-game="" id="" kicks-into-touch="" kicks-total="" line-outs-total="" line-outs-won-for="" location-key="" mauls-total="" mauls-won-for="" measurement-units="" metres-gained="" opponent-type="" opponent-value="" penalty-goal-attempts="" penalty-goals-scored="" penalty-goals-scored-per-game="" penalty-tries-per-game="" penalty-tries-total="" period-end-date-time="" period-start-date-time="" period-type="" period-value="" position="" record-making-scope="" rucks-total="" rucks-won-for="" runs="" scope-value="" scoping-label="" scrums-total="" scrums-won-for="" situation="" start-date-time="" stats-coverage="" style="" surface-type="" team="" team-coverage="" temporal-unit-type="" temporal-unit-value="" tries-scored="" tries-scored-per-game="" unit-type="" unit-value="" venue-type="" weather-type="">{0,unbounded}</stats-rugby-offensive>
  <stats-rugby-defensive alignment-scope="" class="" competition="" conversion-attempts="" conversions-scored="" conversions-scored-per-game="" distance="" distance-maximum="" distance-minimum="" drop-goal-attempts="" drop-goals-scored="" drop-goals-scored-per-game="" duration-scope="" end-date-time="" event-span="" free-kicks-per-game="" free-kicks-total="" handling-errors="" handling-errors-per-game="" id="" kicks-into-touch="" kicks-total="" line-outs-total="" line-outs-won-for="" location-key="" mauls-total="" mauls-won-for="" measurement-units="" metres-gained="" opponent-type="" opponent-value="" penalty-goal-attempts="" penalty-goals-scored="" penalty-goals-scored-per-game="" penalty-tries-per-game="" penalty-tries-total="" period-end-date-time="" period-start-date-time="" period-type="" period-value="" position="" record-making-scope="" rucks-total="" rucks-won-for="" runs="" scope-value="" scoping-label="" scrums-total="" scrums-won-for="" situation="" start-date-time="" stats-coverage="" style="" surface-type="" team="" team-coverage="" temporal-unit-type="" temporal-unit-value="" tries-scored="" tries-scored-per-game="" unit-type="" unit-value="" venue-type="" weather-type="">{0,unbounded}</stats-rugby-defensive>
  <stats-rugby-foul alignment-scope="" class="" competition="" conversion-attempts="" conversions-scored="" conversions-scored-per-game="" distance="" distance-maximum="" distance-minimum="" drop-goal-attempts="" drop-goals-scored="" drop-goals-scored-per-game="" duration-scope="" end-date-time="" event-span="" free-kicks-per-game="" free-kicks-total="" handling-errors="" handling-errors-per-game="" id="" kicks-into-touch="" kicks-total="" line-outs-total="" line-outs-won-for="" location-key="" mauls-total="" mauls-won-for="" measurement-units="" metres-gained="" opponent-type="" opponent-value="" penalty-goal-attempts="" penalty-goals-scored="" penalty-goals-scored-per-game="" penalty-tries-per-game="" penalty-tries-total="" period-end-date-time="" period-start-date-time="" period-type="" period-value="" position="" record-making-scope="" rucks-total="" rucks-won-for="" runs="" scope-value="" scoping-label="" scrums-total="" scrums-won-for="" situation="" start-date-time="" stats-coverage="" style="" surface-type="" team="" team-coverage="" temporal-unit-type="" temporal-unit-value="" tries-scored="" tries-scored-per-game="" unit-type="" unit-value="" venue-type="" weather-type="">{0,unbounded}</stats-rugby-foul>
</player-stats-rugby>
Attributes
QName Type Fixed Default Use Annotation
alignment-scope restriction of xs:string optional
Indicates that the included statistics apply only to events played either at home or away.
class xs:string optional
An open placeholder for categorization.
competition QCodeType optional
The key of the league or competition for which the player or team generated the stats.
distance xs:string optional
Measure of distance for the generated stat.
distance-maximum xs:string optional
Maximum distance for the generated stat.
distance-minimum xs:string optional
Minimum distance for the generated stat.
duration-scope QCodeType optional
Indicates what class of events the included statistics apply. Example: those events that went into overtime. SportsML vocab uri: http://cv.iptc.org/newscodes/spdurationscope/
end-date-time TruncatedDateTimeType optional
The ending date, with optional time, of the event for which the stats are relevant.
event-span xs:nonNegativeInteger optional
Qualifier of "most-recent-events" value for temporal-unit attribute. Specify the number of events eg. 10 for last 10 games.
id xs:ID optional
An XML-specific identifier for the element.
location-key QCodeType optional
The key of the site,venue or location where the stats were generated.
measurement-units xs:string optional
The type of unit used to measure distance, speed, etc. Could be mph, kph, metres, yards, etc.
opponent-type QCodeType optional
Whether the opponent was a player, team, etc.
opponent-value QCodeType optional
The key of the player, team, division, conference, league or other unit which provide the opposition relevant to the stat.
period-end-date-time TruncatedDateTimeType optional
The ending date, with optional time, of the period for which the stats are relevant.
period-start-date-time TruncatedDateTimeType optional
The starting date, with optional time, of the period for which the stats are relevant.
period-type QCodeType optional
For certain types of periods: overtime, declared (cricket), etc.
period-value xs:string optional
Used for tracking stats and events by period.
position xs:string optional
Indicates that the included statistics apply only to while played at a particular position.
record-making-scope QCodeType optional
Indicates that the included statistics apply only to values that set a record, such as a team-high, or an individual-low.
scope-value QCodeType optional
A generic scope indicator. Use only if none of the other coverage attributes are suitable.
scoping-label xs:string optional
A textual description for the scope.
situation QCodeType optional
Final or current score of the team or player.
start-date-time TruncatedDateTimeType optional
The starting date, with optional time, of the event for which the stats are relevant.
stats-coverage QCodeType optional
A relative indication of how many statistics are included in the item. SportsML vocab uri: http://cv.iptc.org/newscodes/spstatscoverage/
style xs:string optional
An open placeholder for reference by an external stylesheet.
surface-type QCodeType optional
The type of surface (eg. clay, artificial grass, etc.) upon which the stats were generated.
team QCodeType optional
The key of the team for which the player or team generated the stats.
team-coverage restriction of xs:string optional
Indicates whether the item contains information about one team, or
many teams.
temporal-unit-type QCodeType optional
The unit of performance to which the stats apply eg. single-event, season, career.
temporal-unit-value QCodeType optional
The key of performance unit to which the stats apply.
unit-type QCodeType optional
The type, other than team or league/competition, of the competitive unit for which the player or team generated the stats.
unit-value QCodeType optional
The key, other than team or league/competition, of the competitive unit for which the player or team generated the stats.
venue-type QCodeType optional
The type of event (eg. indoor, outdoor, etc.) in which the stats were generated.
weather-type QCodeType optional
A code for the weather situation in which the stats were generated. SportsML weather codes recommended.
Source
<xs:element name="player-stats-rugby" type="rugbyPlayerStatsComplexType"/>
Element playerComplexType / wagering-stats
Namespace http://iptc.org/std/nar/2006-10-01/
Diagram
Diagram sportsml_xsd.tmp#commonAttributes sportsml_xsd.tmp#wagering-stats_comment sportsml_xsd.tmp#wagering-stats_wagering-moneyline sportsml_xsd.tmp#wagering-stats_wagering-total-score sportsml_xsd.tmp#wagering-stats_wagering-runline sportsml_xsd.tmp#wagering-stats_wagering-odds sportsml_xsd.tmp#wagering-stats_wagering-straight-spread sportsml_xsd.tmp#wagering-stats
Type wagering-stats
Properties
content: complex
minOccurs: 0
maxOccurs: unbounded
Model wagering-moneyline | wagering-total-score | wagering-runline | wagering-odds | wagering-straight-spread
Children wagering-moneyline, wagering-odds, wagering-runline, wagering-straight-spread, wagering-total-score
Instance
<wagering-stats class="" comment="" id="" style="" xmlns="http://iptc.org/std/nar/2006-10-01/">
  <wagering-moneyline bookmaker-key="" bookmaker-name="" class="" comment="" context="" date-time="" id="" line="" line-opening="" prediction="" prediction-opening="" rotation-key="" style="" vigorish="">{1,1}</wagering-moneyline>
  <wagering-total-score bookmaker-key="" bookmaker-name="" class="" comment="" context="" date-time="" id="" line-over="" line-over-opening="" line-under="" line-under-opening="" prediction="" prediction-opening="" rotation-key="" style="" total="" total-opening="" vigorish="">{1,1}</wagering-total-score>
  <wagering-runline bookmaker-key="" bookmaker-name="" class="" comment="" context="" date-time="" id="" line="" line-opening="" prediction="" prediction-opening="" rotation-key="" style="" value="" value-opening="" vigorish="">{1,1}</wagering-runline>
  <wagering-odds bookmaker-key="" bookmaker-name="" class="" comment="" context="" date-time="" denominator="" denominator-opening="" id="" numerator="" numerator-opening="" payback-amount="" payout-calcluation="" rotation-key="" style="">{1,1}</wagering-odds>
  <wagering-straight-spread bookmaker-key="" bookmaker-name="" class="" comment="" context="" date-time="" id="" line="" line-opening="" prediction="" prediction-opening="" rotation-key="" style="" value="" value-opening="" vigorish="">{1,1}</wagering-straight-spread>
</wagering-stats>
Attributes
QName Type Fixed Default Use Annotation
class xs:string optional
An open placeholder for categorization.
comment xs:string optional
A generic comment for the wagering stats.
id xs:ID optional
An XML-specific identifier for the element.
style xs:string optional
An open placeholder for reference by an external stylesheet.
Source
<xs:element name="wagering-stats" type="wagering-stats" minOccurs="0" maxOccurs="unbounded"/>
Element wagering-stats / wagering-moneyline
Namespace http://iptc.org/std/nar/2006-10-01/
Diagram
Diagram sportsml_xsd.tmp#commonAttributes sportsml_xsd.tmp#wagering3Attributes sportsml_xsd.tmp#wagering-moneyline
Type wagering-moneyline
Properties
content: complex
Attributes
QName Type Fixed Default Use Annotation
bookmaker-key QCodeType optional
Unique ID for the make of the line.
bookmaker-name xs:string optional
Name of the maker of the line.
class xs:string optional
An open placeholder for categorization.
comment xs:string optional
A comment for this line. Often the same comment is supplied for  both teams in a game.
context restriction of xs:string optional
An indication of whether this line is a current line, or a repeat of a special-interest line from the past.
date-time TruncatedDateTimeType optional
The date and time which this wagering info was assigned by the bookmaker, normalized to ISO 8601 extended format: YYYY-MM-DDTHH:MM:SS+HH:MM. Use YYYY-MM-DD when no time is available.
id xs:ID optional
An XML-specific identifier for the element.
line xs:string optional
The value of the runline.
line-opening xs:string optional
The opening line for this runline.
prediction QCodeType optional
Whether this team or player is the favorite or the underdog.
prediction-opening QCodeType optional
The opening value for this prediction.
rotation-key xs:string optional
Reusable ID for the team generally agreed upon by a pool of bookmakers.
style xs:string optional
An open placeholder for reference by an external stylesheet.
vigorish xs:string optional
The commission paid to the bookmaker.
Source
<xs:element name="wagering-moneyline" type="wagering-moneyline"/>
Element wagering-stats / wagering-total-score
Namespace http://iptc.org/std/nar/2006-10-01/
Diagram
Diagram sportsml_xsd.tmp#commonAttributes sportsml_xsd.tmp#wagering2Attributes sportsml_xsd.tmp#wagering-total-score_line-over sportsml_xsd.tmp#wagering-total-score_line-under sportsml_xsd.tmp#wagering-total-score_total sportsml_xsd.tmp#wagering-total-score_line-over-opening sportsml_xsd.tmp#wagering-total-score_line-under-opening sportsml_xsd.tmp#wagering-total-score_total-opening sportsml_xsd.tmp#wagering-total-score
Type wagering-total-score
Properties
content: complex
Attributes
QName Type Fixed Default Use Annotation
bookmaker-key QCodeType optional
Unique ID for the make of the line.
bookmaker-name xs:string optional
Name of the maker of the line.
class xs:string optional
An open placeholder for categorization.
comment xs:string optional
A comment for this line. Often the same comment is supplied for  both teams in a game.
context restriction of xs:string optional
An indication of whether this line is a current line, or a repeat of a special-interest line from the past.
date-time TruncatedDateTimeType optional
The date and time which this wagering info was assigned by the bookmaker, normalized to ISO 8601 extended format: YYYY-MM-DDTHH:MM:SS+HH:MM. Use YYYY-MM-DD when no time is available.
id xs:ID optional
An XML-specific identifier for the element.
line-over xs:string optional
The OVER section of an over/under line.
line-over-opening xs:string optional
The opening value of the OVER section of an over/under line.
line-under xs:string optional
The UNDER section of an over/under line.
line-under-opening xs:string optional
The opening value of the UNDER section of an over/under line.
prediction QCodeType optional
Whether this team or player is the favorite or the underdog.
prediction-opening QCodeType optional
The opening value for this prediction.
rotation-key xs:string optional
Reusable ID for the team generally agreed upon by a pool of bookmakers.
style xs:string optional
An open placeholder for reference by an external stylesheet.
total xs:string optional
The combined total of the score for the two teams.
total-opening xs:string optional
The opening value of the combined score for the two teams.
vigorish xs:string optional
The commission paid to the bookmaker.
Source
<xs:element name="wagering-total-score" type="wagering-total-score"/>
Element wagering-stats / wagering-runline
Namespace http://iptc.org/std/nar/2006-10-01/
Diagram
Diagram sportsml_xsd.tmp#commonAttributes sportsml_xsd.tmp#wagering3Attributes sportsml_xsd.tmp#wagering-runline_value sportsml_xsd.tmp#wagering-runline_value-opening sportsml_xsd.tmp#wagering-runline
Type wagering-runline
Properties
content: complex
Attributes
QName Type Fixed Default Use Annotation
bookmaker-key QCodeType optional
Unique ID for the make of the line.
bookmaker-name xs:string optional
Name of the maker of the line.
class xs:string optional
An open placeholder for categorization.
comment xs:string optional
A comment for this line. Often the same comment is supplied for  both teams in a game.
context restriction of xs:string optional
An indication of whether this line is a current line, or a repeat of a special-interest line from the past.
date-time TruncatedDateTimeType optional
The date and time which this wagering info was assigned by the bookmaker, normalized to ISO 8601 extended format: YYYY-MM-DDTHH:MM:SS+HH:MM. Use YYYY-MM-DD when no time is available.
id xs:ID optional
An XML-specific identifier for the element.
line xs:string optional
The value of the runline.
line-opening xs:string optional
The opening line for this runline.
prediction QCodeType optional
Whether this team or player is the favorite or the underdog.
prediction-opening QCodeType optional
The opening value for this prediction.
rotation-key xs:string optional
Reusable ID for the team generally agreed upon by a pool of bookmakers.
style xs:string optional
An open placeholder for reference by an external stylesheet.
value xs:string optional
Generally +1.5 or -1.5.
value-opening xs:string optional
The opening value for this runline.
vigorish xs:string optional
The commission paid to the bookmaker.
Source
<xs:element name="wagering-runline" type="wagering-runline"/>
Element wagering-stats / wagering-odds
Namespace http://iptc.org/std/nar/2006-10-01/
Diagram
Diagram sportsml_xsd.tmp#commonAttributes sportsml_xsd.tmp#wageringAttributes sportsml_xsd.tmp#wagering-odds_numerator sportsml_xsd.tmp#wagering-odds_denominator sportsml_xsd.tmp#wagering-odds_numerator-opening sportsml_xsd.tmp#wagering-odds_denominator-opening sportsml_xsd.tmp#wagering-odds_payout-calcluation sportsml_xsd.tmp#wagering-odds_payback-amount sportsml_xsd.tmp#wagering-odds_wagering-prediction sportsml_xsd.tmp#wagering-odds
Type wagering-odds
Properties
content: complex
Model wagering-prediction
Children wagering-prediction
Instance
<wagering-odds bookmaker-key="" bookmaker-name="" class="" comment="" context="" date-time="" denominator="" denominator-opening="" id="" numerator="" numerator-opening="" payback-amount="" payout-calcluation="" rotation-key="" style="" xmlns="http://iptc.org/std/nar/2006-10-01/">
  <wagering-prediction alignment-scope="" class="" competition="" distance="" distance-maximum="" distance-minimum="" duration-scope="" end-date-time="" event-span="" id="" location-key="" measurement-units="" opponent-type="" opponent-value="" period-end-date-time="" period-start-date-time="" period-type="" period-value="" position="" prediction="" record-making-scope="" scope-value="" scoping-label="" situation="" start-date-time="" stats-coverage="" style="" surface-type="" team="" team-coverage="" temporal-unit-type="" temporal-unit-value="" unit-type="" unit-value="" venue-type="" weather-type="">{1,1}</wagering-prediction>
</wagering-odds>
Attributes
QName Type Fixed Default Use Annotation
bookmaker-key QCodeType optional
Unique ID for the make of the line.
bookmaker-name xs:string optional
Name of the maker of the line.
class xs:string optional
An open placeholder for categorization.
comment xs:string optional
A comment for this line. Often the same comment is supplied for  both teams in a game.
context restriction of xs:string optional
An indication of whether this line is a current line, or a repeat of a special-interest line from the past.
date-time TruncatedDateTimeType optional
The date and time which this wagering info was assigned by the bookmaker, normalized to ISO 8601 extended format: YYYY-MM-DDTHH:MM:SS+HH:MM. Use YYYY-MM-DD when no time is available.
denominator xs:string optional
The denominator of the chances this team or player is given.
denominator-opening xs:string optional
The opening value of the denominator.
id xs:ID optional
An XML-specific identifier for the element.
numerator xs:string optional
The numerator of the chances this team or player is given.
numerator-opening xs:string optional
The opening value of the numerator.
payback-amount xs:string optional
The total amount paid back to the winning wagerer, including the amount invested.
payout-calcluation xs:string optional
How much money additional gets paid should this team or player or team win.
rotation-key xs:string optional
Reusable ID for the team generally agreed upon by a pool of bookmakers.
style xs:string optional
An open placeholder for reference by an external stylesheet.
Source
<xs:element name="wagering-odds" type="wagering-odds"/>
Element wagering-odds / wagering-prediction
Namespace http://iptc.org/std/nar/2006-10-01/
Diagram
Diagram sportsml_xsd.tmp#commonAttributes sportsml_xsd.tmp#coverageAttributes sportsml_xsd.tmp#wagering-prediction_prediction sportsml_xsd.tmp#wagering-prediction
Type wagering-prediction
Properties
content: complex
Attributes
QName Type Fixed Default Use Annotation
alignment-scope restriction of xs:string optional
Indicates that the included statistics apply only to events played either at home or away.
class xs:string optional
An open placeholder for categorization.
competition QCodeType optional
The key of the league or competition for which the player or team generated the stats.
distance xs:string optional
Measure of distance for the generated stat.
distance-maximum xs:string optional
Maximum distance for the generated stat.
distance-minimum xs:string optional
Minimum distance for the generated stat.
duration-scope QCodeType optional
Indicates what class of events the included statistics apply. Example: those events that went into overtime. SportsML vocab uri: http://cv.iptc.org/newscodes/spdurationscope/
end-date-time TruncatedDateTimeType optional
The ending date, with optional time, of the event for which the stats are relevant.
event-span xs:nonNegativeInteger optional
Qualifier of "most-recent-events" value for temporal-unit attribute. Specify the number of events eg. 10 for last 10 games.
id xs:ID optional
An XML-specific identifier for the element.
location-key QCodeType optional
The key of the site,venue or location where the stats were generated.
measurement-units xs:string optional
The type of unit used to measure distance, speed, etc. Could be mph, kph, metres, yards, etc.
opponent-type QCodeType optional
Whether the opponent was a player, team, etc.
opponent-value QCodeType optional
The key of the player, team, division, conference, league or other unit which provide the opposition relevant to the stat.
period-end-date-time TruncatedDateTimeType optional
The ending date, with optional time, of the period for which the stats are relevant.
period-start-date-time TruncatedDateTimeType optional
The starting date, with optional time, of the period for which the stats are relevant.
period-type QCodeType optional
For certain types of periods: overtime, declared (cricket), etc.
period-value xs:string optional
Used for tracking stats and events by period.
position xs:string optional
Indicates that the included statistics apply only to while played at a particular position.
prediction QCodeType optional
Whether this team or player is the favorite or the underdog.
record-making-scope QCodeType optional
Indicates that the included statistics apply only to values that set a record, such as a team-high, or an individual-low.
scope-value QCodeType optional
A generic scope indicator. Use only if none of the other coverage attributes are suitable.
scoping-label xs:string optional
A textual description for the scope.
situation QCodeType optional
Final or current score of the team or player.
start-date-time TruncatedDateTimeType optional
The starting date, with optional time, of the event for which the stats are relevant.
stats-coverage QCodeType optional
A relative indication of how many statistics are included in the item. SportsML vocab uri: http://cv.iptc.org/newscodes/spstatscoverage/
style xs:string optional
An open placeholder for reference by an external stylesheet.
surface-type QCodeType optional
The type of surface (eg. clay, artificial grass, etc.) upon which the stats were generated.
team QCodeType optional
The key of the team for which the player or team generated the stats.
team-coverage restriction of xs:string optional
Indicates whether the item contains information about one team, or
many teams.
temporal-unit-type QCodeType optional
The unit of performance to which the stats apply eg. single-event, season, career.
temporal-unit-value QCodeType optional
The key of performance unit to which the stats apply.
unit-type QCodeType optional
The type, other than team or league/competition, of the competitive unit for which the player or team generated the stats.
unit-value QCodeType optional
The key, other than team or league/competition, of the competitive unit for which the player or team generated the stats.
venue-type QCodeType optional
The type of event (eg. indoor, outdoor, etc.) in which the stats were generated.
weather-type QCodeType optional
A code for the weather situation in which the stats were generated. SportsML weather codes recommended.
Source
<xs:element name="wagering-prediction" type="wagering-prediction"/>
Element wagering-stats / wagering-straight-spread
Namespace http://iptc.org/std/nar/2006-10-01/
Diagram
Diagram sportsml_xsd.tmp#commonAttributes sportsml_xsd.tmp#wagering3Attributes sportsml_xsd.tmp#wagering-straight-spread_value sportsml_xsd.tmp#wagering-straight-spread_value-opening sportsml_xsd.tmp#wagering-straight-spread
Type wagering-straight-spread
Properties
content: complex
Attributes
QName Type Fixed Default Use Annotation
bookmaker-key QCodeType optional
Unique ID for the make of the line.
bookmaker-name xs:string optional
Name of the maker of the line.
class xs:string optional
An open placeholder for categorization.
comment xs:string optional
A comment for this line. Often the same comment is supplied for  both teams in a game.
context restriction of xs:string optional
An indication of whether this line is a current line, or a repeat of a special-interest line from the past.
date-time TruncatedDateTimeType optional
The date and time which this wagering info was assigned by the bookmaker, normalized to ISO 8601 extended format: YYYY-MM-DDTHH:MM:SS+HH:MM. Use YYYY-MM-DD when no time is available.
id xs:ID optional
An XML-specific identifier for the element.
line xs:string optional
The value of the runline.
line-opening xs:string optional
The opening line for this runline.
prediction QCodeType optional
Whether this team or player is the favorite or the underdog.
prediction-opening QCodeType optional
The opening value for this prediction.
rotation-key xs:string optional
Reusable ID for the team generally agreed upon by a pool of bookmakers.
style xs:string optional
An open placeholder for reference by an external stylesheet.
value xs:string optional
The number of points for which the two scores should differ.
value-opening xs:string optional
The opening value.
vigorish xs:string optional
The commission paid to the bookmaker.
Source
<xs:element name="wagering-straight-spread" type="wagering-straight-spread"/>
Element playerComplexType / associate
Namespace http://iptc.org/std/nar/2006-10-01/
Diagram
Diagram sportsml_xsd.tmp#commonAttributes sportsml_xsd.tmp#associateComplexType_associate-metadata sportsml_xsd.tmp#associateComplexType_associate-stats sportsml_xsd.tmp#associateComplexType_affiliation sportsml_xsd.tmp#associateComplexType
Type associateComplexType
Properties
content: complex
minOccurs: 0
maxOccurs: unbounded
Model associate-metadata , associate-stats{0,1} , affiliation*
Children affiliation, associate-metadata, associate-stats
Instance
<associate class="" id="" style="" xmlns="http://iptc.org/std/nar/2006-10-01/">
  <associate-metadata class="" date-of-birth="" date-of-death="" gender="" health="" height="" id="" key="" nationality="" position-depth="" position-event="" position-regular="" style="" weight="">{1,1}</associate-metadata>
  <associate-stats class="" id="" points="" style="">{0,1}</associate-stats>
  <affiliation alignment-scope="" class="" competition="" distance="" distance-maximum="" distance-minimum="" duration-scope="" end-date-time="" event-span="" id="" location-key="" measurement-units="" membership-idref="" membership-key="" membership-name="" membership-type="" opponent-type="" opponent-value="" period-end-date-time="" period-start-date-time="" period-type="" period-value="" position="" record-making-scope="" scope-value="" scoping-label="" situation="" start-date-time="" stats-coverage="" style="" surface-type="" team="" team-coverage="" temporal-unit-type="" temporal-unit-value="" unit-type="" unit-value="" venue-type="" weather-type="">{0,unbounded}</affiliation>
</associate>
Attributes
QName Type Fixed Default Use Annotation
class xs:string optional
An open placeholder for categorization.
id xs:ID optional
An XML-specific identifier for the element.
style xs:string optional
An open placeholder for reference by an external stylesheet.
Source
<xs:element name="associate" type="associateComplexType" minOccurs="0" maxOccurs="unbounded"/>
Element associateComplexType / associate-metadata
Namespace http://iptc.org/std/nar/2006-10-01/
Diagram
Diagram sportsml_xsd.tmp#commonAttributes sportsml_xsd.tmp#baseEntityMetadataComplexType_key sportsml_xsd.tmp#baseEntityMetadataComplexType_nationality sportsml_xsd.tmp#baseEntityMetadataComplexType_name sportsml_xsd.tmp#baseEntityMetadataComplexType_home-location sportsml_xsd.tmp#baseEntityMetadataComplexType_sports-property sportsml_xsd.tmp#baseEntityMetadataComplexType sportsml_xsd.tmp#basePersonMetadataComplexType_date-of-birth sportsml_xsd.tmp#basePersonMetadataComplexType_date-of-death sportsml_xsd.tmp#basePersonMetadataComplexType_height sportsml_xsd.tmp#basePersonMetadataComplexType_weight sportsml_xsd.tmp#basePersonMetadataComplexType_position-regular sportsml_xsd.tmp#basePersonMetadataComplexType_position-event sportsml_xsd.tmp#basePersonMetadataComplexType_position-depth sportsml_xsd.tmp#basePersonMetadataComplexType_health sportsml_xsd.tmp#basePersonMetadataComplexType_gender sportsml_xsd.tmp#basePersonMetadataComplexType sportsml_xsd.tmp#baseAssociateMetadataComplexType sportsml_xsd.tmp#associateMetadataComplexType_associate-metadata-motor-racing sportsml_xsd.tmp#associateMetadataComplexType
Type associateMetadataComplexType
Type hierarchy
Properties
content: complex
Model name* , home-location{0,1} , sports-property* , (associate-metadata-motor-racing)
Children associate-metadata-motor-racing, home-location, name, sports-property
Instance
<associate-metadata class="" date-of-birth="" date-of-death="" gender="" health="" height="" id="" key="" nationality="" position-depth="" position-event="" position-regular="" style="" weight="" xmlns="http://iptc.org/std/nar/2006-10-01/">
  <name creator="" creatoruri="" custom="" dir="" how="" howuri="" id="" xml:lang="" modified="" part="" parturi="" pubconstraint="" pubconstrainturi="" role="" roleuri="" validfrom="" validto="" why="" whyuri="">{0,unbounded}</name>
  <home-location creator="" creatoruri="" custom="" dir="" how="" howuri="" id="" xml:lang="" literal="" modified="" pubconstraint="" pubconstrainturi="" qcode="" type="" typeuri="" uri="" why="" whyuri="">{0,1}</home-location>
  <sports-property allowed-values="" class="" formal-name="" id="" scheme="" style="" value="" vocabulary="">{0,unbounded}</sports-property>
  <associate-metadata-motor-racing class="" id="" style="">{1,1}</associate-metadata-motor-racing>
</associate-metadata>
Attributes
QName Type Fixed Default Use Annotation
class xs:string optional
An open placeholder for categorization.
date-of-birth TruncatedDateTimeType optional
The day on which a person was born, normalized to ISO 8601
extended format: YYYY-MM-DDTHH:MM:SS+HH:MM. Use YYYY-MM-DD when no time
is available. Can also be YYYY-MM or just YYYY if year and/or month not available.
date-of-death TruncatedDateTimeType optional
The day on which a person died, normalized to ISO 8601
extended format: YYYY-MM-DDTHH:MM:SS+HH:MM. Use YYYY-MM-DD when no time is available.
gender restriction of xs:string optional
Male or female.
health QCodeType optional
An indication of the health of the person.
height xs:string optional
Height of the person. Generally in cm.
id xs:ID optional
An XML-specific identifier for the element.
key QCodeType optional
The symbol or identifying key for the entity.
nationality xs:string optional
The country of citizinship of the entity.
position-depth xs:string optional
A ranking amongst players on the team who share the same position.
position-event QCodeType optional
The code for the position held by the person at this  particular sports-event.
position-regular QCodeType optional
The code for the typical position of the person.
style xs:string optional
An open placeholder for reference by an external stylesheet.
weight xs:nonNegativeInteger optional
Weight of a person. Generally in kg.
Source
<xs:element name="associate-metadata" type="associateMetadataComplexType"/>
Element associateMetadataComplexType / associate-metadata-motor-racing
Namespace http://iptc.org/std/nar/2006-10-01/
Diagram
Diagram sportsml_xsd.tmp#commonAttributes sportsml-specific-motor-racing_xsd.tmp#motorRacingAssociateMetadataComplexType_metadata-motor-racing-vehicle sportsml-specific-motor-racing_xsd.tmp#motorRacingAssociateMetadataComplexType
Type motorRacingAssociateMetadataComplexType
Properties
content: complex
Model metadata-motor-racing-vehicle{0,1}
Children metadata-motor-racing-vehicle
Instance
<associate-metadata-motor-racing class="" id="" style="" xmlns="http://iptc.org/std/nar/2006-10-01/">
  <metadata-motor-racing-vehicle chassis="" class="" engine="" id="" make-key="" number="" sponsor="" style="" tire="">{0,1}</metadata-motor-racing-vehicle>
</associate-metadata-motor-racing>
Attributes
QName Type Fixed Default Use Annotation
class xs:string optional
An open placeholder for categorization.
id xs:ID optional
An XML-specific identifier for the element.
style xs:string optional
An open placeholder for reference by an external stylesheet.
Source
<xs:element name="associate-metadata-motor-racing" type="motorRacingAssociateMetadataComplexType"/>
Element associateComplexType / associate-stats
Namespace http://iptc.org/std/nar/2006-10-01/
Diagram
Diagram sportsml_xsd.tmp#commonAttributes sportsml_xsd.tmp#baseStatsComplexType_rating sportsml_xsd.tmp#baseStatsComplexType_sports-property sportsml_xsd.tmp#baseStatsComplexType_stats sportsml_xsd.tmp#baseStatsComplexType sportsml_xsd.tmp#base2StatsComplexType_points sportsml_xsd.tmp#base2StatsComplexType_outcome-totals sportsml_xsd.tmp#base2StatsComplexType_outcome-result sportsml_xsd.tmp#base2StatsComplexType sportsml_xsd.tmp#associateStatsComplexType
Type associateStatsComplexType
Type hierarchy
Properties
content: complex
minOccurs: 0
Model rating* , sports-property* , stats* , outcome-totals* , outcome-result*
Children outcome-result, outcome-totals, rating, sports-property, stats
Instance
<associate-stats class="" id="" points="" style="" xmlns="http://iptc.org/std/nar/2006-10-01/">
  <rating class="" id="" rating-issuer="" rating-maximum="" rating-type="" rating-value="" style="">{0,unbounded}</rating>
  <sports-property allowed-values="" class="" formal-name="" id="" scheme="" style="" value="" vocabulary="">{0,unbounded}</sports-property>
  <stats alignment-scope="" class="" competition="" distance="" distance-maximum="" distance-minimum="" duration-scope="" end-date-time="" event-span="" location-key="" measurement-units="" opponent-type="" opponent-value="" period-end-date-time="" period-start-date-time="" period-type="" period-value="" position="" record-making-scope="" scope-value="" scoping-label="" situation="" sport="" start-date-time="" stats-coverage="" stat-type="" surface-type="" team="" team-coverage="" temporal-unit-type="" temporal-unit-value="" unit-type="" unit-value="" value="" value-type="" venue-type="" weather-type="">{0,unbounded}</stats>
  <outcome-totals alignment-scope="" class="" competition="" distance="" distance-maximum="" distance-minimum="" duration-scope="" end-date-time="" event-span="" events-played="" events-remaining="" games-back="" id="" location-key="" losses="" losses-overtime="" measurement-units="" opponent-type="" opponent-value="" period-end-date-time="" period-start-date-time="" period-type="" period-value="" points-difference="" points-scored-against="" points-scored-for="" position="" record-making-scope="" relegation-average="" scope-value="" scoping-label="" situation="" standing-points="" standing-points-against="" start-date-time="" stats-coverage="" streak-duration="" streak-end="" streak-start="" streak-total="" streak-type="" style="" surface-type="" team="" team-coverage="" temporal-unit-type="" temporal-unit-value="" ties="" undecideds="" unit-type="" unit-value="" venue-type="" weather-type="" winning-percentage="" wins="">{0,unbounded}</outcome-totals>
  <outcome-result alignment-scope="" class="" comment="" competition="" distance="" distance-maximum="" distance-minimum="" duration-scope="" end-date-time="" event-span="" id="" key="" location-key="" measurement-units="" opponent-type="" opponent-value="" period-end-date-time="" period-start-date-time="" period-type="" period-value="" position="" record-making-scope="" scope-value="" scoping-label="" situation="" start-date-time="" stats-coverage="" style="" surface-type="" team="" team-coverage="" temporal-unit-type="" temporal-unit-value="" type="" unit-type="" unit-value="" venue-type="" weather-type="">{0,unbounded}</outcome-result>
</associate-stats>
Attributes
QName Type Fixed Default Use Annotation
class xs:string optional
An open placeholder for categorization.
id xs:ID optional
An XML-specific identifier for the element.
points xs:nonNegativeInteger optional
Points accumulated by this associate. For example, points earned by a NASCAR owner.
style xs:string optional
An open placeholder for reference by an external stylesheet.
Source
<xs:element name="associate-stats" type="associateStatsComplexType" minOccurs="0"/>
Element associateComplexType / affiliation
Namespace http://iptc.org/std/nar/2006-10-01/
Diagram
Diagram sportsml_xsd.tmp#commonAttributes sportsml_xsd.tmp#coverageAttributes sportsml_xsd.tmp#affiliationComplexType_membership-idref sportsml_xsd.tmp#affiliationComplexType_membership-type sportsml_xsd.tmp#affiliationComplexType_membership-key sportsml_xsd.tmp#affiliationComplexType_membership-name sportsml_xsd.tmp#affiliationComplexType
Type affiliationComplexType
Properties
content: complex
minOccurs: 0
maxOccurs: unbounded
Attributes
QName Type Fixed Default Use Annotation
alignment-scope restriction of xs:string optional
Indicates that the included statistics apply only to events played either at home or away.
class xs:string optional
An open placeholder for categorization.
competition QCodeType optional
The key of the league or competition for which the player or team generated the stats.
distance xs:string optional
Measure of distance for the generated stat.
distance-maximum xs:string optional
Maximum distance for the generated stat.
distance-minimum xs:string optional
Minimum distance for the generated stat.
duration-scope QCodeType optional
Indicates what class of events the included statistics apply. Example: those events that went into overtime. SportsML vocab uri: http://cv.iptc.org/newscodes/spdurationscope/
end-date-time TruncatedDateTimeType optional
The ending date, with optional time, of the event for which the stats are relevant.
event-span xs:nonNegativeInteger optional
Qualifier of "most-recent-events" value for temporal-unit attribute. Specify the number of events eg. 10 for last 10 games.
id xs:ID optional
An XML-specific identifier for the element.
location-key QCodeType optional
The key of the site,venue or location where the stats were generated.
measurement-units xs:string optional
The type of unit used to measure distance, speed, etc. Could be mph, kph, metres, yards, etc.
membership-idref xs:string optional
A pointer to the ID for the larger organizational structure.
membership-key QCodeType optional
A unique key for the organizational structure in which this item is a member.
membership-name xs:string optional
The name associated with the organizational structure in which this item is a member.
membership-type xs:string optional
The type of organizational structure in which this item is a member.
opponent-type QCodeType optional
Whether the opponent was a player, team, etc.
opponent-value QCodeType optional
The key of the player, team, division, conference, league or other unit which provide the opposition relevant to the stat.
period-end-date-time TruncatedDateTimeType optional
The ending date, with optional time, of the period for which the stats are relevant.
period-start-date-time TruncatedDateTimeType optional
The starting date, with optional time, of the period for which the stats are relevant.
period-type QCodeType optional
For certain types of periods: overtime, declared (cricket), etc.
period-value xs:string optional
Used for tracking stats and events by period.
position xs:string optional
Indicates that the included statistics apply only to while played at a particular position.
record-making-scope QCodeType optional
Indicates that the included statistics apply only to values that set a record, such as a team-high, or an individual-low.
scope-value QCodeType optional
A generic scope indicator. Use only if none of the other coverage attributes are suitable.
scoping-label xs:string optional
A textual description for the scope.
situation QCodeType optional
Final or current score of the team or player.
start-date-time TruncatedDateTimeType optional
The starting date, with optional time, of the event for which the stats are relevant.
stats-coverage QCodeType optional
A relative indication of how many statistics are included in the item. SportsML vocab uri: http://cv.iptc.org/newscodes/spstatscoverage/
style xs:string optional
An open placeholder for reference by an external stylesheet.
surface-type QCodeType optional
The type of surface (eg. clay, artificial grass, etc.) upon which the stats were generated.
team QCodeType optional
The key of the team for which the player or team generated the stats.
team-coverage restriction of xs:string optional
Indicates whether the item contains information about one team, or
many teams.
temporal-unit-type QCodeType optional
The unit of performance to which the stats apply eg. single-event, season, career.
temporal-unit-value QCodeType optional
The key of performance unit to which the stats apply.
unit-type QCodeType optional
The type, other than team or league/competition, of the competitive unit for which the player or team generated the stats.
unit-value QCodeType optional
The key, other than team or league/competition, of the competitive unit for which the player or team generated the stats.
venue-type QCodeType optional
The type of event (eg. indoor, outdoor, etc.) in which the stats were generated.
weather-type QCodeType optional
A code for the weather situation in which the stats were generated. SportsML weather codes recommended.
Source
<xs:element name="affiliation" type="affiliationComplexType" minOccurs="0" maxOccurs="unbounded"/>
Element playerComplexType / affiliation
Namespace http://iptc.org/std/nar/2006-10-01/
Diagram
Diagram sportsml_xsd.tmp#commonAttributes sportsml_xsd.tmp#coverageAttributes sportsml_xsd.tmp#affiliationComplexType_membership-idref sportsml_xsd.tmp#affiliationComplexType_membership-type sportsml_xsd.tmp#affiliationComplexType_membership-key sportsml_xsd.tmp#affiliationComplexType_membership-name sportsml_xsd.tmp#affiliationComplexType
Type affiliationComplexType
Properties
content: complex
minOccurs: 0
maxOccurs: unbounded
Attributes
QName Type Fixed Default Use Annotation
alignment-scope restriction of xs:string optional
Indicates that the included statistics apply only to events played either at home or away.
class xs:string optional
An open placeholder for categorization.
competition QCodeType optional
The key of the league or competition for which the player or team generated the stats.
distance xs:string optional
Measure of distance for the generated stat.
distance-maximum xs:string optional
Maximum distance for the generated stat.
distance-minimum xs:string optional
Minimum distance for the generated stat.
duration-scope QCodeType optional
Indicates what class of events the included statistics apply. Example: those events that went into overtime. SportsML vocab uri: http://cv.iptc.org/newscodes/spdurationscope/
end-date-time TruncatedDateTimeType optional
The ending date, with optional time, of the event for which the stats are relevant.
event-span xs:nonNegativeInteger optional
Qualifier of "most-recent-events" value for temporal-unit attribute. Specify the number of events eg. 10 for last 10 games.
id xs:ID optional
An XML-specific identifier for the element.
location-key QCodeType optional
The key of the site,venue or location where the stats were generated.
measurement-units xs:string optional
The type of unit used to measure distance, speed, etc. Could be mph, kph, metres, yards, etc.
membership-idref xs:string optional
A pointer to the ID for the larger organizational structure.
membership-key QCodeType optional
A unique key for the organizational structure in which this item is a member.
membership-name xs:string optional
The name associated with the organizational structure in which this item is a member.
membership-type xs:string optional
The type of organizational structure in which this item is a member.
opponent-type QCodeType optional
Whether the opponent was a player, team, etc.
opponent-value QCodeType optional
The key of the player, team, division, conference, league or other unit which provide the opposition relevant to the stat.
period-end-date-time TruncatedDateTimeType optional
The ending date, with optional time, of the period for which the stats are relevant.
period-start-date-time TruncatedDateTimeType optional
The starting date, with optional time, of the period for which the stats are relevant.
period-type QCodeType optional
For certain types of periods: overtime, declared (cricket), etc.
period-value xs:string optional
Used for tracking stats and events by period.
position xs:string optional
Indicates that the included statistics apply only to while played at a particular position.
record-making-scope QCodeType optional
Indicates that the included statistics apply only to values that set a record, such as a team-high, or an individual-low.
scope-value QCodeType optional
A generic scope indicator. Use only if none of the other coverage attributes are suitable.
scoping-label xs:string optional
A textual description for the scope.
situation QCodeType optional
Final or current score of the team or player.
start-date-time TruncatedDateTimeType optional
The starting date, with optional time, of the event for which the stats are relevant.
stats-coverage QCodeType optional
A relative indication of how many statistics are included in the item. SportsML vocab uri: http://cv.iptc.org/newscodes/spstatscoverage/
style xs:string optional
An open placeholder for reference by an external stylesheet.
surface-type QCodeType optional
The type of surface (eg. clay, artificial grass, etc.) upon which the stats were generated.
team QCodeType optional
The key of the team for which the player or team generated the stats.
team-coverage restriction of xs:string optional
Indicates whether the item contains information about one team, or
many teams.
temporal-unit-type QCodeType optional
The unit of performance to which the stats apply eg. single-event, season, career.
temporal-unit-value QCodeType optional
The key of performance unit to which the stats apply.
unit-type QCodeType optional
The type, other than team or league/competition, of the competitive unit for which the player or team generated the stats.
unit-value QCodeType optional
The key, other than team or league/competition, of the competitive unit for which the player or team generated the stats.
venue-type QCodeType optional
The type of event (eg. indoor, outdoor, etc.) in which the stats were generated.
weather-type QCodeType optional
A code for the weather situation in which the stats were generated. SportsML weather codes recommended.
Source
<xs:element name="affiliation" type="affiliationComplexType" minOccurs="0" maxOccurs="unbounded"/>
Element teamComplexType / wagering-stats
Namespace http://iptc.org/std/nar/2006-10-01/
Diagram
Diagram sportsml_xsd.tmp#commonAttributes sportsml_xsd.tmp#wagering-stats_comment sportsml_xsd.tmp#wagering-stats_wagering-moneyline sportsml_xsd.tmp#wagering-stats_wagering-total-score sportsml_xsd.tmp#wagering-stats_wagering-runline sportsml_xsd.tmp#wagering-stats_wagering-odds sportsml_xsd.tmp#wagering-stats_wagering-straight-spread sportsml_xsd.tmp#wagering-stats
Type wagering-stats
Properties
content: complex
minOccurs: 0
maxOccurs: unbounded
Model wagering-moneyline | wagering-total-score | wagering-runline | wagering-odds | wagering-straight-spread
Children wagering-moneyline, wagering-odds, wagering-runline, wagering-straight-spread, wagering-total-score
Instance
<wagering-stats class="" comment="" id="" style="" xmlns="http://iptc.org/std/nar/2006-10-01/">
  <wagering-moneyline bookmaker-key="" bookmaker-name="" class="" comment="" context="" date-time="" id="" line="" line-opening="" prediction="" prediction-opening="" rotation-key="" style="" vigorish="">{1,1}</wagering-moneyline>
  <wagering-total-score bookmaker-key="" bookmaker-name="" class="" comment="" context="" date-time="" id="" line-over="" line-over-opening="" line-under="" line-under-opening="" prediction="" prediction-opening="" rotation-key="" style="" total="" total-opening="" vigorish="">{1,1}</wagering-total-score>
  <wagering-runline bookmaker-key="" bookmaker-name="" class="" comment="" context="" date-time="" id="" line="" line-opening="" prediction="" prediction-opening="" rotation-key="" style="" value="" value-opening="" vigorish="">{1,1}</wagering-runline>
  <wagering-odds bookmaker-key="" bookmaker-name="" class="" comment="" context="" date-time="" denominator="" denominator-opening="" id="" numerator="" numerator-opening="" payback-amount="" payout-calcluation="" rotation-key="" style="">{1,1}</wagering-odds>
  <wagering-straight-spread bookmaker-key="" bookmaker-name="" class="" comment="" context="" date-time="" id="" line="" line-opening="" prediction="" prediction-opening="" rotation-key="" style="" value="" value-opening="" vigorish="">{1,1}</wagering-straight-spread>
</wagering-stats>
Attributes
QName Type Fixed Default Use Annotation
class xs:string optional
An open placeholder for categorization.
comment xs:string optional
A generic comment for the wagering stats.
id xs:ID optional
An XML-specific identifier for the element.
style xs:string optional
An open placeholder for reference by an external stylesheet.
Source
<xs:element name="wagering-stats" type="wagering-stats" minOccurs="0" maxOccurs="unbounded"/>
Element teamComplexType / associate
Namespace http://iptc.org/std/nar/2006-10-01/
Diagram
Diagram sportsml_xsd.tmp#commonAttributes sportsml_xsd.tmp#associateComplexType_associate-metadata sportsml_xsd.tmp#associateComplexType_associate-stats sportsml_xsd.tmp#associateComplexType_affiliation sportsml_xsd.tmp#associateComplexType
Type associateComplexType
Properties
content: complex
minOccurs: 0
maxOccurs: unbounded
Model associate-metadata , associate-stats{0,1} , affiliation*
Children affiliation, associate-metadata, associate-stats
Instance
<associate class="" id="" style="" xmlns="http://iptc.org/std/nar/2006-10-01/">
  <associate-metadata class="" date-of-birth="" date-of-death="" gender="" health="" height="" id="" key="" nationality="" position-depth="" position-event="" position-regular="" style="" weight="">{1,1}</associate-metadata>
  <associate-stats class="" id="" points="" style="">{0,1}</associate-stats>
  <affiliation alignment-scope="" class="" competition="" distance="" distance-maximum="" distance-minimum="" duration-scope="" end-date-time="" event-span="" id="" location-key="" measurement-units="" membership-idref="" membership-key="" membership-name="" membership-type="" opponent-type="" opponent-value="" period-end-date-time="" period-start-date-time="" period-type="" period-value="" position="" record-making-scope="" scope-value="" scoping-label="" situation="" start-date-time="" stats-coverage="" style="" surface-type="" team="" team-coverage="" temporal-unit-type="" temporal-unit-value="" unit-type="" unit-value="" venue-type="" weather-type="">{0,unbounded}</affiliation>
</associate>
Attributes
QName Type Fixed Default Use Annotation
class xs:string optional
An open placeholder for categorization.
id xs:ID optional
An XML-specific identifier for the element.
style xs:string optional
An open placeholder for reference by an external stylesheet.
Source
<xs:element name="associate" type="associateComplexType" minOccurs="0" maxOccurs="unbounded"/>
Element teamComplexType / affiliation
Namespace http://iptc.org/std/nar/2006-10-01/
Diagram
Diagram sportsml_xsd.tmp#commonAttributes sportsml_xsd.tmp#coverageAttributes sportsml_xsd.tmp#affiliationComplexType_membership-idref sportsml_xsd.tmp#affiliationComplexType_membership-type sportsml_xsd.tmp#affiliationComplexType_membership-key sportsml_xsd.tmp#affiliationComplexType_membership-name sportsml_xsd.tmp#affiliationComplexType
Type affiliationComplexType
Properties
content: complex
minOccurs: 0
maxOccurs: unbounded
Attributes
QName Type Fixed Default Use Annotation
alignment-scope restriction of xs:string optional
Indicates that the included statistics apply only to events played either at home or away.
class xs:string optional
An open placeholder for categorization.
competition QCodeType optional
The key of the league or competition for which the player or team generated the stats.
distance xs:string optional
Measure of distance for the generated stat.
distance-maximum xs:string optional
Maximum distance for the generated stat.
distance-minimum xs:string optional
Minimum distance for the generated stat.
duration-scope QCodeType optional
Indicates what class of events the included statistics apply. Example: those events that went into overtime. SportsML vocab uri: http://cv.iptc.org/newscodes/spdurationscope/
end-date-time TruncatedDateTimeType optional
The ending date, with optional time, of the event for which the stats are relevant.
event-span xs:nonNegativeInteger optional
Qualifier of "most-recent-events" value for temporal-unit attribute. Specify the number of events eg. 10 for last 10 games.
id xs:ID optional
An XML-specific identifier for the element.
location-key QCodeType optional
The key of the site,venue or location where the stats were generated.
measurement-units xs:string optional
The type of unit used to measure distance, speed, etc. Could be mph, kph, metres, yards, etc.
membership-idref xs:string optional
A pointer to the ID for the larger organizational structure.
membership-key QCodeType optional
A unique key for the organizational structure in which this item is a member.
membership-name xs:string optional
The name associated with the organizational structure in which this item is a member.
membership-type xs:string optional
The type of organizational structure in which this item is a member.
opponent-type QCodeType optional
Whether the opponent was a player, team, etc.
opponent-value QCodeType optional
The key of the player, team, division, conference, league or other unit which provide the opposition relevant to the stat.
period-end-date-time TruncatedDateTimeType optional
The ending date, with optional time, of the period for which the stats are relevant.
period-start-date-time TruncatedDateTimeType optional
The starting date, with optional time, of the period for which the stats are relevant.
period-type QCodeType optional
For certain types of periods: overtime, declared (cricket), etc.
period-value xs:string optional
Used for tracking stats and events by period.
position xs:string optional
Indicates that the included statistics apply only to while played at a particular position.
record-making-scope QCodeType optional
Indicates that the included statistics apply only to values that set a record, such as a team-high, or an individual-low.
scope-value QCodeType optional
A generic scope indicator. Use only if none of the other coverage attributes are suitable.
scoping-label xs:string optional
A textual description for the scope.
situation QCodeType optional
Final or current score of the team or player.
start-date-time TruncatedDateTimeType optional
The starting date, with optional time, of the event for which the stats are relevant.
stats-coverage QCodeType optional
A relative indication of how many statistics are included in the item. SportsML vocab uri: http://cv.iptc.org/newscodes/spstatscoverage/
style xs:string optional
An open placeholder for reference by an external stylesheet.
surface-type QCodeType optional
The type of surface (eg. clay, artificial grass, etc.) upon which the stats were generated.
team QCodeType optional
The key of the team for which the player or team generated the stats.
team-coverage restriction of xs:string optional
Indicates whether the item contains information about one team, or
many teams.
temporal-unit-type QCodeType optional
The unit of performance to which the stats apply eg. single-event, season, career.
temporal-unit-value QCodeType optional
The key of performance unit to which the stats apply.
unit-type QCodeType optional
The type, other than team or league/competition, of the competitive unit for which the player or team generated the stats.
unit-value QCodeType optional
The key, other than team or league/competition, of the competitive unit for which the player or team generated the stats.
venue-type QCodeType optional
The type of event (eg. indoor, outdoor, etc.) in which the stats were generated.
weather-type QCodeType optional
A code for the weather situation in which the stats were generated. SportsML weather codes recommended.
Source
<xs:element name="affiliation" type="affiliationComplexType" minOccurs="0" maxOccurs="unbounded"/>
Element sportsEventComplexType / player
Namespace http://iptc.org/std/nar/2006-10-01/
Diagram
Diagram sportsml_xsd.tmp#commonAttributes sportsml_xsd.tmp#playerComplexType_player-metadata sportsml_xsd.tmp#playerComplexType_player-stats sportsml_xsd.tmp#playerComplexType_wagering-stats sportsml_xsd.tmp#playerComplexType_associate sportsml_xsd.tmp#playerComplexType_affiliation sportsml_xsd.tmp#playerComplexType
Type playerComplexType
Properties
content: complex
minOccurs: 0
maxOccurs: unbounded
Model player-metadata , player-stats* , wagering-stats* , associate* , affiliation*
Children affiliation, associate, player-metadata, player-stats, wagering-stats
Instance
<player class="" id="" style="" xmlns="http://iptc.org/std/nar/2006-10-01/">
  <player-metadata class="" date-of-birth="" date-of-death="" gender="" health="" height="" home-page-url="" id="" key="" lineup-slot="" lineup-slot-sequence="" nationality="" position-depth="" position-event="" position-regular="" round-position="" scratch-reason="" status="" style="" team-idref="" uniform-number="" weight="">{1,1}</player-metadata>
  <player-stats adjusted-score-against="" adjusted-score-for="" alignment-scope="" class="" competition="" date-time-entered="" date-time-exited="" distance="" distance-maximum="" distance-minimum="" duration-scope="" end-date-time="" event-outcome="" event-span="" events-played="" events-remaining="" events-started="" event-standing-points="" event-standing-points-against="" event-time-entered="" event-time-exited="" id="" location-key="" measurement-units="" opponent-type="" opponent-value="" period-end-date-time="" period-start-date-time="" period-type="" period-value="" points="" position="" record-making-scope="" result-effect="" scope-value="" scoping-label="" score="" score-attempts="" score-attempts-on-goal="" score-attempts-on-goal-opposing="" score-attempts-opposing="" score-average="" score-behind="" score-opposing="" score-opposing-average="" score-percentage="" score-percentage-opposing="" score-type="" score-units="" series-score="" series-score-opposing="" situation="" start-date-time="" stats-coverage="" style="" surface-type="" team="" team-coverage="" temporal-unit-type="" temporal-unit-value="" time-of-possession="" time-of-possession-average="" time-of-possession-average-opposing="" time-of-possession-percentage="" time-of-possession-percentage-opposing="" time-played-event="" time-played-event-average="" time-played-total="" unit-type="" unit-value="" venue-type="" weather-type="">{0,unbounded}</player-stats>
  <wagering-stats class="" comment="" id="" style="">{0,unbounded}</wagering-stats>
  <associate class="" id="" style="">{0,unbounded}</associate>
  <affiliation alignment-scope="" class="" competition="" distance="" distance-maximum="" distance-minimum="" duration-scope="" end-date-time="" event-span="" id="" location-key="" measurement-units="" membership-idref="" membership-key="" membership-name="" membership-type="" opponent-type="" opponent-value="" period-end-date-time="" period-start-date-time="" period-type="" period-value="" position="" record-making-scope="" scope-value="" scoping-label="" situation="" start-date-time="" stats-coverage="" style="" surface-type="" team="" team-coverage="" temporal-unit-type="" temporal-unit-value="" unit-type="" unit-value="" venue-type="" weather-type="">{0,unbounded}</affiliation>
</player>
Attributes
QName Type Fixed Default Use Annotation
class xs:string optional
An open placeholder for categorization.
id xs:ID optional
An XML-specific identifier for the element.
style xs:string optional
An open placeholder for reference by an external stylesheet.
Source
<xs:element name="player" type="playerComplexType" minOccurs="0" maxOccurs="unbounded"/>
Element sportsEventComplexType / wagering-stats
Namespace http://iptc.org/std/nar/2006-10-01/
Diagram
Diagram sportsml_xsd.tmp#commonAttributes sportsml_xsd.tmp#wagering-stats_comment sportsml_xsd.tmp#wagering-stats_wagering-moneyline sportsml_xsd.tmp#wagering-stats_wagering-total-score sportsml_xsd.tmp#wagering-stats_wagering-runline sportsml_xsd.tmp#wagering-stats_wagering-odds sportsml_xsd.tmp#wagering-stats_wagering-straight-spread sportsml_xsd.tmp#wagering-stats
Type wagering-stats
Properties
content: complex
minOccurs: 0
maxOccurs: unbounded
Model wagering-moneyline | wagering-total-score | wagering-runline | wagering-odds | wagering-straight-spread
Children wagering-moneyline, wagering-odds, wagering-runline, wagering-straight-spread, wagering-total-score
Instance
<wagering-stats class="" comment="" id="" style="" xmlns="http://iptc.org/std/nar/2006-10-01/">
  <wagering-moneyline bookmaker-key="" bookmaker-name="" class="" comment="" context="" date-time="" id="" line="" line-opening="" prediction="" prediction-opening="" rotation-key="" style="" vigorish="">{1,1}</wagering-moneyline>
  <wagering-total-score bookmaker-key="" bookmaker-name="" class="" comment="" context="" date-time="" id="" line-over="" line-over-opening="" line-under="" line-under-opening="" prediction="" prediction-opening="" rotation-key="" style="" total="" total-opening="" vigorish="">{1,1}</wagering-total-score>
  <wagering-runline bookmaker-key="" bookmaker-name="" class="" comment="" context="" date-time="" id="" line="" line-opening="" prediction="" prediction-opening="" rotation-key="" style="" value="" value-opening="" vigorish="">{1,1}</wagering-runline>
  <wagering-odds bookmaker-key="" bookmaker-name="" class="" comment="" context="" date-time="" denominator="" denominator-opening="" id="" numerator="" numerator-opening="" payback-amount="" payout-calcluation="" rotation-key="" style="">{1,1}</wagering-odds>
  <wagering-straight-spread bookmaker-key="" bookmaker-name="" class="" comment="" context="" date-time="" id="" line="" line-opening="" prediction="" prediction-opening="" rotation-key="" style="" value="" value-opening="" vigorish="">{1,1}</wagering-straight-spread>
</wagering-stats>
Attributes
QName Type Fixed Default Use Annotation
class xs:string optional
An open placeholder for categorization.
comment xs:string optional
A generic comment for the wagering stats.
id xs:ID optional
An XML-specific identifier for the element.
style xs:string optional
An open placeholder for reference by an external stylesheet.
Source
<xs:element name="wagering-stats" type="wagering-stats" minOccurs="0" maxOccurs="unbounded"/>
Element sportsEventComplexType / officials
Namespace http://iptc.org/std/nar/2006-10-01/
Diagram
Diagram sportsml_xsd.tmp#commonAttributes sportsml_xsd.tmp#officialsComplexType_official sportsml_xsd.tmp#officialsComplexType
Type officialsComplexType
Properties
content: complex
minOccurs: 0
Model official*
Children official
Instance
<officials class="" id="" style="" xmlns="http://iptc.org/std/nar/2006-10-01/">
  <official class="" id="" style="">{0,unbounded}</official>
</officials>
Attributes
QName Type Fixed Default Use Annotation
class xs:string optional
An open placeholder for categorization.
id xs:ID optional
An XML-specific identifier for the element.
style xs:string optional
An open placeholder for reference by an external stylesheet.
Source
<xs:element name="officials" type="officialsComplexType" minOccurs="0"/>
Element officialsComplexType / official
Namespace http://iptc.org/std/nar/2006-10-01/
Diagram
Diagram sportsml_xsd.tmp#commonAttributes sportsml_xsd.tmp#officialComplexType_official-metadata sportsml_xsd.tmp#officialComplexType_official-stats sportsml_xsd.tmp#officialComplexType_affiliation sportsml_xsd.tmp#officialComplexType
Type officialComplexType
Properties
content: complex
minOccurs: 0
maxOccurs: unbounded
Model official-metadata , official-stats{0,1} , affiliation*
Children affiliation, official-metadata, official-stats
Instance
<official class="" id="" style="" xmlns="http://iptc.org/std/nar/2006-10-01/">
  <official-metadata class="" date-of-birth="" date-of-death="" gender="" health="" height="" id="" key="" nationality="" position-depth="" position-event="" position-regular="" style="" uniform-number="" weight="">{1,1}</official-metadata>
  <official-stats class="" id="" style="">{0,1}</official-stats>
  <affiliation alignment-scope="" class="" competition="" distance="" distance-maximum="" distance-minimum="" duration-scope="" end-date-time="" event-span="" id="" location-key="" measurement-units="" membership-idref="" membership-key="" membership-name="" membership-type="" opponent-type="" opponent-value="" period-end-date-time="" period-start-date-time="" period-type="" period-value="" position="" record-making-scope="" scope-value="" scoping-label="" situation="" start-date-time="" stats-coverage="" style="" surface-type="" team="" team-coverage="" temporal-unit-type="" temporal-unit-value="" unit-type="" unit-value="" venue-type="" weather-type="">{0,unbounded}</affiliation>
</official>
Attributes
QName Type Fixed Default Use Annotation
class xs:string optional
An open placeholder for categorization.
id xs:ID optional
An XML-specific identifier for the element.
style xs:string optional
An open placeholder for reference by an external stylesheet.
Source
<xs:element name="official" type="officialComplexType" minOccurs="0" maxOccurs="unbounded"/>
Element officialComplexType / official-metadata
Namespace http://iptc.org/std/nar/2006-10-01/
Diagram
Diagram sportsml_xsd.tmp#commonAttributes sportsml_xsd.tmp#baseEntityMetadataComplexType_key sportsml_xsd.tmp#baseEntityMetadataComplexType_nationality sportsml_xsd.tmp#baseEntityMetadataComplexType_name sportsml_xsd.tmp#baseEntityMetadataComplexType_home-location sportsml_xsd.tmp#baseEntityMetadataComplexType_sports-property sportsml_xsd.tmp#baseEntityMetadataComplexType sportsml_xsd.tmp#basePersonMetadataComplexType_date-of-birth sportsml_xsd.tmp#basePersonMetadataComplexType_date-of-death sportsml_xsd.tmp#basePersonMetadataComplexType_height sportsml_xsd.tmp#basePersonMetadataComplexType_weight sportsml_xsd.tmp#basePersonMetadataComplexType_position-regular sportsml_xsd.tmp#basePersonMetadataComplexType_position-event sportsml_xsd.tmp#basePersonMetadataComplexType_position-depth sportsml_xsd.tmp#basePersonMetadataComplexType_health sportsml_xsd.tmp#basePersonMetadataComplexType_gender sportsml_xsd.tmp#basePersonMetadataComplexType sportsml_xsd.tmp#baseOfficialMetadataComplexType_uniform-number sportsml_xsd.tmp#baseOfficialMetadataComplexType sportsml_xsd.tmp#officialMetadataComplexType
Type officialMetadataComplexType
Type hierarchy
Properties
content: complex
Model name* , home-location{0,1} , sports-property*
Children home-location, name, sports-property
Instance
<official-metadata class="" date-of-birth="" date-of-death="" gender="" health="" height="" id="" key="" nationality="" position-depth="" position-event="" position-regular="" style="" uniform-number="" weight="" xmlns="http://iptc.org/std/nar/2006-10-01/">
  <name creator="" creatoruri="" custom="" dir="" how="" howuri="" id="" xml:lang="" modified="" part="" parturi="" pubconstraint="" pubconstrainturi="" role="" roleuri="" validfrom="" validto="" why="" whyuri="">{0,unbounded}</name>
  <home-location creator="" creatoruri="" custom="" dir="" how="" howuri="" id="" xml:lang="" literal="" modified="" pubconstraint="" pubconstrainturi="" qcode="" type="" typeuri="" uri="" why="" whyuri="">{0,1}</home-location>
  <sports-property allowed-values="" class="" formal-name="" id="" scheme="" style="" value="" vocabulary="">{0,unbounded}</sports-property>
</official-metadata>
Attributes
QName Type Fixed Default Use Annotation
class xs:string optional
An open placeholder for categorization.
date-of-birth TruncatedDateTimeType optional
The day on which a person was born, normalized to ISO 8601
extended format: YYYY-MM-DDTHH:MM:SS+HH:MM. Use YYYY-MM-DD when no time
is available. Can also be YYYY-MM or just YYYY if year and/or month not available.
date-of-death TruncatedDateTimeType optional
The day on which a person died, normalized to ISO 8601
extended format: YYYY-MM-DDTHH:MM:SS+HH:MM. Use YYYY-MM-DD when no time is available.
gender restriction of xs:string optional
Male or female.
health QCodeType optional
An indication of the health of the person.
height xs:string optional
Height of the person. Generally in cm.
id xs:ID optional
An XML-specific identifier for the element.
key QCodeType optional
The symbol or identifying key for the entity.
nationality xs:string optional
The country of citizinship of the entity.
position-depth xs:string optional
A ranking amongst players on the team who share the same position.
position-event QCodeType optional
The code for the position held by the person at this  particular sports-event.
position-regular QCodeType optional
The code for the typical position of the person.
style xs:string optional
An open placeholder for reference by an external stylesheet.
uniform-number xs:string optional
The number currently displayed on the uniform or jersey of the official.
weight xs:nonNegativeInteger optional
Weight of a person. Generally in kg.
Source
<xs:element name="official-metadata" type="officialMetadataComplexType"/>
Element officialComplexType / official-stats
Namespace http://iptc.org/std/nar/2006-10-01/
Diagram
Diagram sportsml_xsd.tmp#commonAttributes sportsml_xsd.tmp#baseStatsComplexType_rating sportsml_xsd.tmp#baseStatsComplexType_sports-property sportsml_xsd.tmp#baseStatsComplexType_stats sportsml_xsd.tmp#baseStatsComplexType sportsml_xsd.tmp#officialStatsComplexType
Type officialStatsComplexType
Type hierarchy
Properties
content: complex
minOccurs: 0
Model rating* , sports-property* , stats*
Children rating, sports-property, stats
Instance
<official-stats class="" id="" style="" xmlns="http://iptc.org/std/nar/2006-10-01/">
  <rating class="" id="" rating-issuer="" rating-maximum="" rating-type="" rating-value="" style="">{0,unbounded}</rating>
  <sports-property allowed-values="" class="" formal-name="" id="" scheme="" style="" value="" vocabulary="">{0,unbounded}</sports-property>
  <stats alignment-scope="" class="" competition="" distance="" distance-maximum="" distance-minimum="" duration-scope="" end-date-time="" event-span="" location-key="" measurement-units="" opponent-type="" opponent-value="" period-end-date-time="" period-start-date-time="" period-type="" period-value="" position="" record-making-scope="" scope-value="" scoping-label="" situation="" sport="" start-date-time="" stats-coverage="" stat-type="" surface-type="" team="" team-coverage="" temporal-unit-type="" temporal-unit-value="" unit-type="" unit-value="" value="" value-type="" venue-type="" weather-type="">{0,unbounded}</stats>
</official-stats>
Attributes
QName Type Fixed Default Use Annotation
class xs:string optional
An open placeholder for categorization.
id xs:ID optional
An XML-specific identifier for the element.
style xs:string optional
An open placeholder for reference by an external stylesheet.
Source
<xs:element name="official-stats" type="officialStatsComplexType" minOccurs="0"/>
Element officialComplexType / affiliation
Namespace http://iptc.org/std/nar/2006-10-01/
Diagram
Diagram sportsml_xsd.tmp#commonAttributes sportsml_xsd.tmp#coverageAttributes sportsml_xsd.tmp#affiliationComplexType_membership-idref sportsml_xsd.tmp#affiliationComplexType_membership-type sportsml_xsd.tmp#affiliationComplexType_membership-key sportsml_xsd.tmp#affiliationComplexType_membership-name sportsml_xsd.tmp#affiliationComplexType
Type affiliationComplexType
Properties
content: complex
minOccurs: 0
maxOccurs: unbounded
Attributes
QName Type Fixed Default Use Annotation
alignment-scope restriction of xs:string optional
Indicates that the included statistics apply only to events played either at home or away.
class xs:string optional
An open placeholder for categorization.
competition QCodeType optional
The key of the league or competition for which the player or team generated the stats.
distance xs:string optional
Measure of distance for the generated stat.
distance-maximum xs:string optional
Maximum distance for the generated stat.
distance-minimum xs:string optional
Minimum distance for the generated stat.
duration-scope QCodeType optional
Indicates what class of events the included statistics apply. Example: those events that went into overtime. SportsML vocab uri: http://cv.iptc.org/newscodes/spdurationscope/
end-date-time TruncatedDateTimeType optional
The ending date, with optional time, of the event for which the stats are relevant.
event-span xs:nonNegativeInteger optional
Qualifier of "most-recent-events" value for temporal-unit attribute. Specify the number of events eg. 10 for last 10 games.
id xs:ID optional
An XML-specific identifier for the element.
location-key QCodeType optional
The key of the site,venue or location where the stats were generated.
measurement-units xs:string optional
The type of unit used to measure distance, speed, etc. Could be mph, kph, metres, yards, etc.
membership-idref xs:string optional
A pointer to the ID for the larger organizational structure.
membership-key QCodeType optional
A unique key for the organizational structure in which this item is a member.
membership-name xs:string optional
The name associated with the organizational structure in which this item is a member.
membership-type xs:string optional
The type of organizational structure in which this item is a member.
opponent-type QCodeType optional
Whether the opponent was a player, team, etc.
opponent-value QCodeType optional
The key of the player, team, division, conference, league or other unit which provide the opposition relevant to the stat.
period-end-date-time TruncatedDateTimeType optional
The ending date, with optional time, of the period for which the stats are relevant.
period-start-date-time TruncatedDateTimeType optional
The starting date, with optional time, of the period for which the stats are relevant.
period-type QCodeType optional
For certain types of periods: overtime, declared (cricket), etc.
period-value xs:string optional
Used for tracking stats and events by period.
position xs:string optional
Indicates that the included statistics apply only to while played at a particular position.
record-making-scope QCodeType optional
Indicates that the included statistics apply only to values that set a record, such as a team-high, or an individual-low.
scope-value QCodeType optional
A generic scope indicator. Use only if none of the other coverage attributes are suitable.
scoping-label xs:string optional
A textual description for the scope.
situation QCodeType optional
Final or current score of the team or player.
start-date-time TruncatedDateTimeType optional
The starting date, with optional time, of the event for which the stats are relevant.
stats-coverage QCodeType optional
A relative indication of how many statistics are included in the item. SportsML vocab uri: http://cv.iptc.org/newscodes/spstatscoverage/
style xs:string optional
An open placeholder for reference by an external stylesheet.
surface-type QCodeType optional
The type of surface (eg. clay, artificial grass, etc.) upon which the stats were generated.
team QCodeType optional
The key of the team for which the player or team generated the stats.
team-coverage restriction of xs:string optional
Indicates whether the item contains information about one team, or
many teams.
temporal-unit-type QCodeType optional
The unit of performance to which the stats apply eg. single-event, season, career.
temporal-unit-value QCodeType optional
The key of performance unit to which the stats apply.
unit-type QCodeType optional
The type, other than team or league/competition, of the competitive unit for which the player or team generated the stats.
unit-value QCodeType optional
The key, other than team or league/competition, of the competitive unit for which the player or team generated the stats.
venue-type QCodeType optional
The type of event (eg. indoor, outdoor, etc.) in which the stats were generated.
weather-type QCodeType optional
A code for the weather situation in which the stats were generated. SportsML weather codes recommended.
Source
<xs:element name="affiliation" type="affiliationComplexType" minOccurs="0" maxOccurs="unbounded"/>
Element sportsEventComplexType / actions
Namespace http://iptc.org/std/nar/2006-10-01/
Annotations
Single element that can hold multiple action elements
Diagram
Diagram sportsml_xsd.tmp#commonAttributes sportsml_xsd.tmp#eventActionsComplexType_action sportsml_xsd.tmp#eventActionsComplexType
Type eventActionsComplexType
Properties
content: complex
minOccurs: 0
maxOccurs: 1
Model action*
Children action
Instance
<actions class="" id="" style="" xmlns="http://iptc.org/std/nar/2006-10-01/">
  <action angle="" at-bat-number="" ball-location="" ball-location-horizontal="" ball-location-vertical="" balls="" batter-advance="" batter-side="" body-part="" caller-type="" caution-value="" class="" clock-state="" club="" comment="" created="" date-time="" distance="" distance-for-1st-down="" down="" drive-duration="" drive-plays="" drive-result="" drive-yards="" earned-runs-scored="" end-distance="" end-location="" end-number="" error-type="" faceoff-winner="" field-line="" field-location="" field-side="" flag-new="" flag-original="" flag-state="" game="" goal-location="" goal-zone="" hit-by-pitch-type="" hit-location="" hit-type="" hole="" id="" inning-exiting="" inning-half="" inning-value="" interference-type="" kick-type="" landing="" lap="" laps-remaining="" last-modified="" lead-entering="" lead-exiting="" minutes-elapsed="" opposing-team-idref="" outs="" outs-recorded="" out-type="" pass-description="" passer-key="" passer-type="" pass-method="" pass-type="" penalty-acceptance="" penalty-challenge="" penalty-count="" penalty-length="" penalty-level="" penalty-name="" penalty-result="" penalty-review="" penalty-review-ruling="" penalty-side="" penalty-status="" penalty-type="" penalty-yards="" period-length="" period-minute-elapsed="" period-time-elapsed="" period-time-remaining="" period-value="" pitcher-side="" pitch-type="" pitch-units="" pitch-velocity="" player-count="" player-count-opposing="" play-scorekeepers-notation="" points="" position-new="" position-original="" power-play-advantage="" power-play-time-remaining="" rbi="" receiver-score="" recipient-type="" result="" round="" runner-on-first="" runner-on-first-advance="" runner-on-first-idref="" runner-on-second="" runner-on-second-advance="" runner-on-second-idref="" runner-on-third="" runner-on-third-advance="" runner-on-third-idref="" runners-on-base="" runs-scored="" runs-this-inning-half="" sacrifice-type="" save-method="" save-type="" score="" score-against-par="" score-attempt-method="" score-attempt-result="" score-attempt-side="" score-attempt-situation="" score-attempt-type="" score-team="" score-team-opposing="" score-type="" sequence-number="" serve-number="" server-score="" set="" shootout-shot-order="" shot-distance="" shot-distance-units="" shot-type="" start-distance="" start-location="" stone-number="" stone-speed="" strength="" strikeout-type="" strikes="" strike-type="" strokes="" style="" substitution-reason="" team-idref="" time-addition="" time-elapsed="" timeout-duration="" timeouts-left="" timeout-type="" time-remaining="" time-used="" touchdown-type="" trajectory-coordinates="" turn="" turnover-type="" type="" umpire-call="" velocity="" walk-type="" win-type="" yards-gained="" zone="">{0,unbounded}</action>
</actions>
Attributes
QName Type Fixed Default Use Annotation
class xs:string optional
An open placeholder for categorization.
id xs:ID optional
An XML-specific identifier for the element.
style xs:string optional
An open placeholder for reference by an external stylesheet.
Source
<xs:element name="actions" type="eventActionsComplexType" minOccurs="0" maxOccurs="1">
  <xs:annotation>
    <xs:documentation>Single element that can hold multiple action elements</xs:documentation>
  </xs:annotation>
</xs:element>
Element eventActionsComplexType / action
Namespace http://iptc.org/std/nar/2006-10-01/
Annotations
Any number of action inside the actions holder.
Diagram
Diagram sportsml_xsd.tmp#actionAttributes sportsml_xsd.tmp#baseActionComplexType_action sportsml_xsd.tmp#baseActionComplexType_participant sportsml_xsd.tmp#baseActionComplexType
Type baseActionComplexType
Properties
content: complex
minOccurs: 0
maxOccurs: unbounded
Model action* , participant*
Children action, participant
Instance
<action angle="" at-bat-number="" ball-location="" ball-location-horizontal="" ball-location-vertical="" balls="" batter-advance="" batter-side="" body-part="" caller-type="" caution-value="" class="" clock-state="" club="" comment="" created="" date-time="" distance="" distance-for-1st-down="" down="" drive-duration="" drive-plays="" drive-result="" drive-yards="" earned-runs-scored="" end-distance="" end-location="" end-number="" error-type="" faceoff-winner="" field-line="" field-location="" field-side="" flag-new="" flag-original="" flag-state="" game="" goal-location="" goal-zone="" hit-by-pitch-type="" hit-location="" hit-type="" hole="" id="" inning-exiting="" inning-half="" inning-value="" interference-type="" kick-type="" landing="" lap="" laps-remaining="" last-modified="" lead-entering="" lead-exiting="" minutes-elapsed="" opposing-team-idref="" outs="" outs-recorded="" out-type="" pass-description="" passer-key="" passer-type="" pass-method="" pass-type="" penalty-acceptance="" penalty-challenge="" penalty-count="" penalty-length="" penalty-level="" penalty-name="" penalty-result="" penalty-review="" penalty-review-ruling="" penalty-side="" penalty-status="" penalty-type="" penalty-yards="" period-length="" period-minute-elapsed="" period-time-elapsed="" period-time-remaining="" period-value="" pitcher-side="" pitch-type="" pitch-units="" pitch-velocity="" player-count="" player-count-opposing="" play-scorekeepers-notation="" points="" position-new="" position-original="" power-play-advantage="" power-play-time-remaining="" rbi="" receiver-score="" recipient-type="" result="" round="" runner-on-first="" runner-on-first-advance="" runner-on-first-idref="" runner-on-second="" runner-on-second-advance="" runner-on-second-idref="" runner-on-third="" runner-on-third-advance="" runner-on-third-idref="" runners-on-base="" runs-scored="" runs-this-inning-half="" sacrifice-type="" save-method="" save-type="" score="" score-against-par="" score-attempt-method="" score-attempt-result="" score-attempt-side="" score-attempt-situation="" score-attempt-type="" score-team="" score-team-opposing="" score-type="" sequence-number="" serve-number="" server-score="" set="" shootout-shot-order="" shot-distance="" shot-distance-units="" shot-type="" start-distance="" start-location="" stone-number="" stone-speed="" strength="" strikeout-type="" strikes="" strike-type="" strokes="" style="" substitution-reason="" team-idref="" time-addition="" time-elapsed="" timeout-duration="" timeouts-left="" timeout-type="" time-remaining="" time-used="" touchdown-type="" trajectory-coordinates="" turn="" turnover-type="" type="" umpire-call="" velocity="" walk-type="" win-type="" yards-gained="" zone="" xmlns="http://iptc.org/std/nar/2006-10-01/">
  <action angle="" at-bat-number="" ball-location="" ball-location-horizontal="" ball-location-vertical="" balls="" batter-advance="" batter-side="" body-part="" caller-type="" caution-value="" class="" clock-state="" club="" comment="" created="" date-time="" distance="" distance-for-1st-down="" down="" drive-duration="" drive-plays="" drive-result="" drive-yards="" earned-runs-scored="" end-distance="" end-location="" end-number="" error-type="" faceoff-winner="" field-line="" field-location="" field-side="" flag-new="" flag-original="" flag-state="" game="" goal-location="" goal-zone="" hit-by-pitch-type="" hit-location="" hit-type="" hole="" id="" inning-exiting="" inning-half="" inning-value="" interference-type="" kick-type="" landing="" lap="" laps-remaining="" last-modified="" lead-entering="" lead-exiting="" minutes-elapsed="" opposing-team-idref="" outs="" outs-recorded="" out-type="" pass-description="" passer-key="" passer-type="" pass-method="" pass-type="" penalty-acceptance="" penalty-challenge="" penalty-count="" penalty-length="" penalty-level="" penalty-name="" penalty-result="" penalty-review="" penalty-review-ruling="" penalty-side="" penalty-status="" penalty-type="" penalty-yards="" period-length="" period-minute-elapsed="" period-time-elapsed="" period-time-remaining="" period-value="" pitcher-side="" pitch-type="" pitch-units="" pitch-velocity="" player-count="" player-count-opposing="" play-scorekeepers-notation="" points="" position-new="" position-original="" power-play-advantage="" power-play-time-remaining="" rbi="" receiver-score="" recipient-type="" result="" round="" runner-on-first="" runner-on-first-advance="" runner-on-first-idref="" runner-on-second="" runner-on-second-advance="" runner-on-second-idref="" runner-on-third="" runner-on-third-advance="" runner-on-third-idref="" runners-on-base="" runs-scored="" runs-this-inning-half="" sacrifice-type="" save-method="" save-type="" score="" score-against-par="" score-attempt-method="" score-attempt-result="" score-attempt-side="" score-attempt-situation="" score-attempt-type="" score-team="" score-team-opposing="" score-type="" sequence-number="" serve-number="" server-score="" set="" shootout-shot-order="" shot-distance="" shot-distance-units="" shot-type="" start-distance="" start-location="" stone-number="" stone-speed="" strength="" strikeout-type="" strikes="" strike-type="" strokes="" style="" substitution-reason="" team-idref="" time-addition="" time-elapsed="" timeout-duration="" timeouts-left="" timeout-type="" time-remaining="" time-used="" touchdown-type="" trajectory-coordinates="" turn="" turnover-type="" type="" umpire-call="" velocity="" walk-type="" win-type="" yards-gained="" zone="">{0,unbounded}</action>
  <participant assists-cumulative="" class="" field-location="" goals-cumulative="" id="" idref="" lineup-slot="" role="" score-credit="" stone-color="" stone-id="" stone-number="" style="" team-idref="" yards-gained="">{0,unbounded}</participant>
</action>
Attributes
QName Type Fixed Default Use Annotation
angle xs:string optional
Angle on the field of the play.
at-bat-number xs:integer optional
ball-location gridType optional
ball-location-horizontal QCodeType optional
Where the pitch was located horizontally. SportsML vocab uri: http://cv.iptc.org/newscodes/spbblballlocationhorizontal/
ball-location-vertical QCodeType optional
Where the pitch was located vertically. SportsML vocab uri: http://cv.iptc.org/newscodes/spbblballlocationvertical/
balls xs:integer optional
batter-advance xs:integer optional
batter-side bodySideList optional
body-part QCodeType optional
Body part used to perform an action.
caller-type QCodeType optional
Who called the timeout, either team or official. ID is given under participant.  SportsML vocab uri: http://cv.iptc.org/newscodes/spamfcaller/
caution-value QCodeType optional
class xs:string optional
An open placeholder for categorization.
clock-state restriction of xs:string optional
club QCodeType optional
Which club was used
comment xs:string optional
Textual comment of the action
created xs:dateTime optional
Date and time when this play/action record was created. This would be the record from the reporter's data entry system.
date-time xs:dateTime optional
Date and time when this play/action took place on the field.
distance xs:string optional
Angle on the field of the play.
distance-for-1st-down xs:integer optional
The distance between the current line of scrimmage and the line to gain, 10 yards downfield from the start of possession. In yards. The word goal is used when the distance to the goal line is less than 10 yards. The word kick is used for kick-scoring attempt.
down xs:nonNegativeInteger optional
The current down. Valid values are 1,2,3,4,5. (Could period be used?)
drive-duration xs:duration optional
The time it took for the drive.
drive-plays xs:nonNegativeInteger optional
The number of plays in this drive.
drive-result QCodeType optional
How a drive came to an end. SportsML vocab uri: http://cv.iptc.org/newscodes/spamfdriveresult/
drive-yards xs:nonNegativeInteger optional
The number of yards covered during this drive.
earned-runs-scored xs:integer optional
end-distance xs:integer optional
The distance from the cup where the ball stopped after the stroke
end-location xs:string optional
A string indicating where on the court the action occured. Could be an approximate region, or a more complex value adhering to some elaborate coordinate system.
end-number xs:integer optional
A curling game normally have 10 ends, but it can also be 8 or even 6
error-type QCodeType optional
faceoff-winner xs:NCName optional
also used to show winner of jumpball in basket.
field-line xs:integer optional
The line of scrimmage. The yard line where the ball is placed at the start of play.
field-location gridType optional
Recommended x,y 0-100. The location of the action on the field of play represented as a grid.
field-side restriction of xs:string optional
Which side of the field the event is taking place.  Either "home" or "away".
flag-new QCodeType optional
Types of motor racing communication flags. SportsML vocab uri: http://cv.iptc.org/newscodes/spmcrflag/
flag-original QCodeType optional
Types of motor racing communication flags. SportsML vocab uri: http://cv.iptc.org/newscodes/spmcrflag/
flag-state QCodeType optional
Types of motor racing communication flags. SportsML vocab uri: http://cv.iptc.org/newscodes/spmcrflag/
game xs:integer optional
Which game in this set the play takes place in
goal-location gridType optional
Recommended x,y 0-100. The location on goal-mouth grid in which the ball/puck entered.
goal-zone QCodeType optional
Part of the goal where the score or score-attempt was aimed.
hit-by-pitch-type restriction of xs:string optional
hit-location QCodeType optional
hit-type QCodeType optional
hole xs:integer optional
Which hole this play takes place on
id xs:ID optional
An XML-specific identifier for the element.
inning-exiting QCodeType optional
inning-half restriction of xs:string optional
inning-value xs:integer optional
interference-type QCodeType optional
kick-type QCodeType optional
SportsML vocab uri: http://cv.iptc.org/newscodes/spamfkick/
landing QCodeType optional
The place or surface where a golf ball lands after being shot. SportsML vocab uri: http://cv.iptc.org/newscodes/spgollanding/
lap xs:integer optional
Which lap number this play takes place in
laps-remaining xs:integer optional
How many laps are remaining when this play takes place
last-modified xs:dateTime optional
Date and time when this play/action record was last modified. This would be the record from the reporter's data entry system.
lead-entering QCodeType optional
lead-exiting QCodeType optional
minutes-elapsed xs:string optional
Number of minutes that have elapsed since the beginning of the game.
opposing-team-idref xs:string optional
This is the opposing team, if any
out-type QCodeType optional
How the batter got out. SportsML vocab uri: http://cv.iptc.org/newscodes/spbblout/
outs xs:integer optional
outs-recorded xs:integer optional
pass-description QCodeType optional
pass-method QCodeType optional
pass-type QCodeType optional
passer-key QCodeType optional
passer-type QCodeType optional
penalty-acceptance QCodeType optional
penalty-challenge QCodeType optional
penalty-count xs:integer optional
The sum of penalties recieved by this team/participant this event
penalty-length xs:string optional
The length of this penalty. Normally in minutes, but could be rest of the game etc
penalty-level QCodeType optional
The degree of punishment for the penalty eg. yellow or red card, major, minor, game misconduct, etc. See "penaltylevel" SportsML vocabs for various sports:
http://cv.iptc.org/newscodes/spbkbpenaltylevel/
http://cv.iptc.org/newscodes/spichpenaltylevel/
http://cv.iptc.org/newscodes/sprgxpenaltylevel/
http://cv.iptc.org/newscodes/spsocpenaltylevel/
penalty-name xs:string optional
The name of the penalty
penalty-result QCodeType optional
What the foul resulted in. See "penaltyresult" SportsML vocabs for various sports:
http://cv.iptc.org/newscodes/sprgxpenaltyresult/
http://cv.iptc.org/newscodes/spsocpenaltyresult/
penalty-review QCodeType optional
penalty-review-ruling QCodeType optional
penalty-side QCodeType optional
Which side committed the penalty, usually offense or defense. SportsML vocab uri: http://cv.iptc.org/newscodes/sppenaltyside/
penalty-status restriction of xs:string optional
penalty-type QCodeType optional
The name of the type of penalty. See "penalty" SportsML vocabs for various sports:
http://cv.iptc.org/newscodes/spamfpenalty/
http://cv.iptc.org/newscodes/spichpenalty/
http://cv.iptc.org/newscodes/sprgxpenalty/
http://cv.iptc.org/newscodes/spsocpenalty/
penalty-yards QCodeType optional
period-length truncatedTimeType optional
Length of current period of event
period-minute-elapsed xs:string optional
The time elapsed, but only given as whole minutes.
period-time-elapsed xs:string optional
The time elapsed in the current period.
period-time-remaining xs:string optional
The time remaining in the current period.
period-value xs:string optional
Number or name of current period of event. Normally a number but can be things like OT etc
pitch-type QCodeType optional
pitch-units restriction of xs:string optional
pitch-velocity xs:decimal optional
pitcher-side bodySideList optional
play-scorekeepers-notation xs:string optional
player-count xs:integer optional
Number of players in the "current" team
player-count-opposing xs:integer optional
Number of players in the opposing team
points xs:integer optional
How many points this score was worth for the scoring team.
position-new QCodeType optional
position-original QCodeType optional
power-play-advantage xs:nonNegativeInteger optional
Number of players more on the team in power play, also see the player count attributes
power-play-time-remaining truncatedTimeType optional
Time remaining of powerplay
rbi xs:integer optional
receiver-score QCodeType optional
SportsML vocab uri: http://cv.iptc.org/newscodes/sptengameresult/
recipient-type QCodeType optional
Whether the receiver of the penalty was the team, the player, a coach, a ref, etc. SportsML vocab uri: http://cv.iptc.org/newscodes/sprecipienttype/
result QCodeType optional
The result of the play or action. See "result" SportsML vocabs for various sports:
http://cv.iptc.org/newscodes/spamfresult/
http://cv.iptc.org/newscodes/spsocresult/
round xs:integer optional
Which round this play takes place in
runner-on-first xs:boolean optional
runner-on-first-advance QCodeType optional
runner-on-first-idref QCodeType optional
runner-on-second xs:boolean optional
runner-on-second-advance QCodeType optional
runner-on-second-idref QCodeType optional
runner-on-third xs:boolean optional
runner-on-third-advance QCodeType optional
runner-on-third-idref QCodeType optional
runners-on-base xs:boolean optional
runs-scored xs:integer optional
runs-this-inning-half xs:integer optional
sacrifice-type QCodeType optional
save-method QCodeType optional
save-type QCodeType optional
score xs:integer optional
The current score of this player
score-against-par xs:integer optional
How the score of this player is compared to the course par
score-attempt-method QCodeType optional
What part of the body or equipment the player used to attempt to score. See "scoreattemptmethod" SportsML vocabs for various sports:
http://cv.iptc.org/newscodes/spsocscoreattemptmethod/
score-attempt-result QCodeType optional
The result of the score attempt eg. blocked, missed, etc. See "scoreattemptresult" SportsML vocabs for various sports:
http://cv.iptc.org/newscodes/spbkbscoreattemptresult/
http://cv.iptc.org/newscodes/spichscoreattemtresult/
http://cv.iptc.org/newscodes/sprgxscoreattemptresult/
http://cv.iptc.org/newscodes/spsocscoreattemptresult/
score-attempt-side bodySideList optional
Side of the body of the player attempting to score
score-attempt-situation QCodeType optional
score-attempt-type QCodeType optional
The type of score that was attempted. See "scoreattempt" SportsML vocabs for various sports:
http://cv.iptc.org/newscodes/spbkbscoreattempt/
http://cv.iptc.org/newscodes/spichscoreattempt/
http://cv.iptc.org/newscodes/sprgxscoreattempt/
http://cv.iptc.org/newscodes/spsocscoreattempt/
score-team xs:string optional
Score of the "current" team
score-team-opposing xs:string optional
Score of the opposing team
score-type QCodeType optional
The type of score for sports with more than one way to gain points (american-football) in which every play is a score attempt. For other sports use score-attempt-type. SportsML vocab uri: http://cv.iptc.org/newscodes/spamfscore/
sequence-number xs:integer optional
Sequence-number. Should be separate sequences for sub-actions inside an action
serve-number QCodeType optional
server-score QCodeType optional
SportsML vocab uri: http://cv.iptc.org/newscodes/sptengameresult/
set xs:integer optional
Which set this play takes place in. Tennis is played in 3 or 5 sets
shootout-shot-order xs:integer optional
When this shot was take, amongst all the shootout shots of a game for one particular team. For example: 3 (if it was the third shot of the shootout).
shot-distance xs:double optional
shot-distance-units QCodeType optional
SportsML vocab uri: http://cv.iptc.org/newscodes/spdistanceunits/
shot-type QCodeType optional
The type of shot taken. See "shot" SportsML vocabs for various sports:
http://cv.iptc.org/newscodes/spgolshot/
http://cv.iptc.org/newscodes/sptenshot/
http://cv.iptc.org/newscodes/spcurshot/
start-distance xs:integer optional
The distance from the cup where the stroke was taken
start-location xs:string optional
A string indicating where on the court the action began. Could be an approximate region, or a more complex value adhering to some elaborate coordinate system.
stone-number xs:integer optional
Each end has 8 stones per team
stone-speed QCodeType optional
strength QCodeType optional
Even strength, power play, short handed, etc.  SportsML vocab uri: http://cv.iptc.org/newscodes/spichstrength/
strike-type restriction of xs:string optional
strikeout-type restriction of xs:string optional
strikes xs:integer optional
strokes xs:nonNegativeInteger optional
How many strokes this player has done so far
style xs:string optional
An open placeholder for reference by an external stylesheet.
substitution-reason xs:string optional
team-idref xs:string optional
This is considered the "current" team in action
time-addition xs:string optional
time added to period.
time-elapsed truncatedTimeType optional
Total time elapsed of event
time-remaining truncatedTimeType optional
Time remaining of event
time-used xs:string optional
How much time the team used for this play
timeout-duration xs:string optional
Length of timeout
timeout-type QCodeType optional
Type of timeout. SportsML vocab uri: http://cv.iptc.org/newscodes/spamftimeout/
timeouts-left xs:integer optional
Timeouts left for the "current" team
touchdown-type QCodeType optional
SportsML vocab uri: http://cv.iptc.org/newscodes/spamftouchdown/
trajectory-coordinates QCodeType optional
The path of the ball. SportsML vocab uri: http://cv.iptc.org/newscodes/spbbltrajectory/
turn restriction of xs:string optional
turnover-type QCodeType optional
How the initiative changed. Steal, lost-ball etc.
type QCodeType optional
The type of competitive action taken on the field of play. See "action" SportsML vocabs for various sports:
http://cv.iptc.org/newscodes/spamfaction/
http://cv.iptc.org/newscodes/spbblaction/
http://cv.iptc.org/newscodes/spbkbaction/
http://cv.iptc.org/newscodes/spichaction/
http://cv.iptc.org/newscodes/spmcraction/
http://cv.iptc.org/newscodes/rgxaction/
http://cv.iptc.org/newscodes/spsocaction/
http://cv.iptc.org/newscodes/sptenaction/
umpire-call restriction of xs:string optional
The net result of the pitch.
velocity QCodeType optional
walk-type restriction of xs:string optional
win-type restriction of xs:string optional
yards-gained xs:integer optional
zone QCodeType optional
The zone on the playing field where the action took place. qcoded value that can be sport specific
Source
<xs:element name="action" type="baseActionComplexType" minOccurs="0" maxOccurs="unbounded">
  <xs:annotation>
    <xs:documentation>Any number of action inside the actions holder.</xs:documentation>
  </xs:annotation>
</xs:element>
Element baseActionComplexType / action
Namespace http://iptc.org/std/nar/2006-10-01/
Annotations
Any number of action inside the actions holder.
Diagram
Diagram sportsml_xsd.tmp#actionAttributes sportsml_xsd.tmp#baseActionComplexType_action sportsml_xsd.tmp#baseActionComplexType_participant sportsml_xsd.tmp#baseActionComplexType
Type baseActionComplexType
Properties
content: complex
minOccurs: 0
maxOccurs: unbounded
Model action* , participant*
Children action, participant
Instance
<action angle="" at-bat-number="" ball-location="" ball-location-horizontal="" ball-location-vertical="" balls="" batter-advance="" batter-side="" body-part="" caller-type="" caution-value="" class="" clock-state="" club="" comment="" created="" date-time="" distance="" distance-for-1st-down="" down="" drive-duration="" drive-plays="" drive-result="" drive-yards="" earned-runs-scored="" end-distance="" end-location="" end-number="" error-type="" faceoff-winner="" field-line="" field-location="" field-side="" flag-new="" flag-original="" flag-state="" game="" goal-location="" goal-zone="" hit-by-pitch-type="" hit-location="" hit-type="" hole="" id="" inning-exiting="" inning-half="" inning-value="" interference-type="" kick-type="" landing="" lap="" laps-remaining="" last-modified="" lead-entering="" lead-exiting="" minutes-elapsed="" opposing-team-idref="" outs="" outs-recorded="" out-type="" pass-description="" passer-key="" passer-type="" pass-method="" pass-type="" penalty-acceptance="" penalty-challenge="" penalty-count="" penalty-length="" penalty-level="" penalty-name="" penalty-result="" penalty-review="" penalty-review-ruling="" penalty-side="" penalty-status="" penalty-type="" penalty-yards="" period-length="" period-minute-elapsed="" period-time-elapsed="" period-time-remaining="" period-value="" pitcher-side="" pitch-type="" pitch-units="" pitch-velocity="" player-count="" player-count-opposing="" play-scorekeepers-notation="" points="" position-new="" position-original="" power-play-advantage="" power-play-time-remaining="" rbi="" receiver-score="" recipient-type="" result="" round="" runner-on-first="" runner-on-first-advance="" runner-on-first-idref="" runner-on-second="" runner-on-second-advance="" runner-on-second-idref="" runner-on-third="" runner-on-third-advance="" runner-on-third-idref="" runners-on-base="" runs-scored="" runs-this-inning-half="" sacrifice-type="" save-method="" save-type="" score="" score-against-par="" score-attempt-method="" score-attempt-result="" score-attempt-side="" score-attempt-situation="" score-attempt-type="" score-team="" score-team-opposing="" score-type="" sequence-number="" serve-number="" server-score="" set="" shootout-shot-order="" shot-distance="" shot-distance-units="" shot-type="" start-distance="" start-location="" stone-number="" stone-speed="" strength="" strikeout-type="" strikes="" strike-type="" strokes="" style="" substitution-reason="" team-idref="" time-addition="" time-elapsed="" timeout-duration="" timeouts-left="" timeout-type="" time-remaining="" time-used="" touchdown-type="" trajectory-coordinates="" turn="" turnover-type="" type="" umpire-call="" velocity="" walk-type="" win-type="" yards-gained="" zone="" xmlns="http://iptc.org/std/nar/2006-10-01/">
  <action angle="" at-bat-number="" ball-location="" ball-location-horizontal="" ball-location-vertical="" balls="" batter-advance="" batter-side="" body-part="" caller-type="" caution-value="" class="" clock-state="" club="" comment="" created="" date-time="" distance="" distance-for-1st-down="" down="" drive-duration="" drive-plays="" drive-result="" drive-yards="" earned-runs-scored="" end-distance="" end-location="" end-number="" error-type="" faceoff-winner="" field-line="" field-location="" field-side="" flag-new="" flag-original="" flag-state="" game="" goal-location="" goal-zone="" hit-by-pitch-type="" hit-location="" hit-type="" hole="" id="" inning-exiting="" inning-half="" inning-value="" interference-type="" kick-type="" landing="" lap="" laps-remaining="" last-modified="" lead-entering="" lead-exiting="" minutes-elapsed="" opposing-team-idref="" outs="" outs-recorded="" out-type="" pass-description="" passer-key="" passer-type="" pass-method="" pass-type="" penalty-acceptance="" penalty-challenge="" penalty-count="" penalty-length="" penalty-level="" penalty-name="" penalty-result="" penalty-review="" penalty-review-ruling="" penalty-side="" penalty-status="" penalty-type="" penalty-yards="" period-length="" period-minute-elapsed="" period-time-elapsed="" period-time-remaining="" period-value="" pitcher-side="" pitch-type="" pitch-units="" pitch-velocity="" player-count="" player-count-opposing="" play-scorekeepers-notation="" points="" position-new="" position-original="" power-play-advantage="" power-play-time-remaining="" rbi="" receiver-score="" recipient-type="" result="" round="" runner-on-first="" runner-on-first-advance="" runner-on-first-idref="" runner-on-second="" runner-on-second-advance="" runner-on-second-idref="" runner-on-third="" runner-on-third-advance="" runner-on-third-idref="" runners-on-base="" runs-scored="" runs-this-inning-half="" sacrifice-type="" save-method="" save-type="" score="" score-against-par="" score-attempt-method="" score-attempt-result="" score-attempt-side="" score-attempt-situation="" score-attempt-type="" score-team="" score-team-opposing="" score-type="" sequence-number="" serve-number="" server-score="" set="" shootout-shot-order="" shot-distance="" shot-distance-units="" shot-type="" start-distance="" start-location="" stone-number="" stone-speed="" strength="" strikeout-type="" strikes="" strike-type="" strokes="" style="" substitution-reason="" team-idref="" time-addition="" time-elapsed="" timeout-duration="" timeouts-left="" timeout-type="" time-remaining="" time-used="" touchdown-type="" trajectory-coordinates="" turn="" turnover-type="" type="" umpire-call="" velocity="" walk-type="" win-type="" yards-gained="" zone="">{0,unbounded}</action>
  <participant assists-cumulative="" class="" field-location="" goals-cumulative="" id="" idref="" lineup-slot="" role="" score-credit="" stone-color="" stone-id="" stone-number="" style="" team-idref="" yards-gained="">{0,unbounded}</participant>
</action>
Attributes
QName Type Fixed Default Use Annotation
angle xs:string optional
Angle on the field of the play.
at-bat-number xs:integer optional
ball-location gridType optional
ball-location-horizontal QCodeType optional
Where the pitch was located horizontally. SportsML vocab uri: http://cv.iptc.org/newscodes/spbblballlocationhorizontal/
ball-location-vertical QCodeType optional
Where the pitch was located vertically. SportsML vocab uri: http://cv.iptc.org/newscodes/spbblballlocationvertical/
balls xs:integer optional
batter-advance xs:integer optional
batter-side bodySideList optional
body-part QCodeType optional
Body part used to perform an action.
caller-type QCodeType optional
Who called the timeout, either team or official. ID is given under participant.  SportsML vocab uri: http://cv.iptc.org/newscodes/spamfcaller/
caution-value QCodeType optional
class xs:string optional
An open placeholder for categorization.
clock-state restriction of xs:string optional
club QCodeType optional
Which club was used
comment xs:string optional
Textual comment of the action
created xs:dateTime optional
Date and time when this play/action record was created. This would be the record from the reporter's data entry system.
date-time xs:dateTime optional
Date and time when this play/action took place on the field.
distance xs:string optional
Angle on the field of the play.
distance-for-1st-down xs:integer optional
The distance between the current line of scrimmage and the line to gain, 10 yards downfield from the start of possession. In yards. The word goal is used when the distance to the goal line is less than 10 yards. The word kick is used for kick-scoring attempt.
down xs:nonNegativeInteger optional
The current down. Valid values are 1,2,3,4,5. (Could period be used?)
drive-duration xs:duration optional
The time it took for the drive.
drive-plays xs:nonNegativeInteger optional
The number of plays in this drive.
drive-result QCodeType optional
How a drive came to an end. SportsML vocab uri: http://cv.iptc.org/newscodes/spamfdriveresult/
drive-yards xs:nonNegativeInteger optional
The number of yards covered during this drive.
earned-runs-scored xs:integer optional
end-distance xs:integer optional
The distance from the cup where the ball stopped after the stroke
end-location xs:string optional
A string indicating where on the court the action occured. Could be an approximate region, or a more complex value adhering to some elaborate coordinate system.
end-number xs:integer optional
A curling game normally have 10 ends, but it can also be 8 or even 6
error-type QCodeType optional
faceoff-winner xs:NCName optional
also used to show winner of jumpball in basket.
field-line xs:integer optional
The line of scrimmage. The yard line where the ball is placed at the start of play.
field-location gridType optional
Recommended x,y 0-100. The location of the action on the field of play represented as a grid.
field-side restriction of xs:string optional
Which side of the field the event is taking place.  Either "home" or "away".
flag-new QCodeType optional
Types of motor racing communication flags. SportsML vocab uri: http://cv.iptc.org/newscodes/spmcrflag/
flag-original QCodeType optional
Types of motor racing communication flags. SportsML vocab uri: http://cv.iptc.org/newscodes/spmcrflag/
flag-state QCodeType optional
Types of motor racing communication flags. SportsML vocab uri: http://cv.iptc.org/newscodes/spmcrflag/
game xs:integer optional
Which game in this set the play takes place in
goal-location gridType optional
Recommended x,y 0-100. The location on goal-mouth grid in which the ball/puck entered.
goal-zone QCodeType optional
Part of the goal where the score or score-attempt was aimed.
hit-by-pitch-type restriction of xs:string optional
hit-location QCodeType optional
hit-type QCodeType optional
hole xs:integer optional
Which hole this play takes place on
id xs:ID optional
An XML-specific identifier for the element.
inning-exiting QCodeType optional
inning-half restriction of xs:string optional
inning-value xs:integer optional
interference-type QCodeType optional
kick-type QCodeType optional
SportsML vocab uri: http://cv.iptc.org/newscodes/spamfkick/
landing QCodeType optional
The place or surface where a golf ball lands after being shot. SportsML vocab uri: http://cv.iptc.org/newscodes/spgollanding/
lap xs:integer optional
Which lap number this play takes place in
laps-remaining xs:integer optional
How many laps are remaining when this play takes place
last-modified xs:dateTime optional
Date and time when this play/action record was last modified. This would be the record from the reporter's data entry system.
lead-entering QCodeType optional
lead-exiting QCodeType optional
minutes-elapsed xs:string optional
Number of minutes that have elapsed since the beginning of the game.
opposing-team-idref xs:string optional
This is the opposing team, if any
out-type QCodeType optional
How the batter got out. SportsML vocab uri: http://cv.iptc.org/newscodes/spbblout/
outs xs:integer optional
outs-recorded xs:integer optional
pass-description QCodeType optional
pass-method QCodeType optional
pass-type QCodeType optional
passer-key QCodeType optional
passer-type QCodeType optional
penalty-acceptance QCodeType optional
penalty-challenge QCodeType optional
penalty-count xs:integer optional
The sum of penalties recieved by this team/participant this event
penalty-length xs:string optional
The length of this penalty. Normally in minutes, but could be rest of the game etc
penalty-level QCodeType optional
The degree of punishment for the penalty eg. yellow or red card, major, minor, game misconduct, etc. See "penaltylevel" SportsML vocabs for various sports:
http://cv.iptc.org/newscodes/spbkbpenaltylevel/
http://cv.iptc.org/newscodes/spichpenaltylevel/
http://cv.iptc.org/newscodes/sprgxpenaltylevel/
http://cv.iptc.org/newscodes/spsocpenaltylevel/
penalty-name xs:string optional
The name of the penalty
penalty-result QCodeType optional
What the foul resulted in. See "penaltyresult" SportsML vocabs for various sports:
http://cv.iptc.org/newscodes/sprgxpenaltyresult/
http://cv.iptc.org/newscodes/spsocpenaltyresult/
penalty-review QCodeType optional
penalty-review-ruling QCodeType optional
penalty-side QCodeType optional
Which side committed the penalty, usually offense or defense. SportsML vocab uri: http://cv.iptc.org/newscodes/sppenaltyside/
penalty-status restriction of xs:string optional
penalty-type QCodeType optional
The name of the type of penalty. See "penalty" SportsML vocabs for various sports:
http://cv.iptc.org/newscodes/spamfpenalty/
http://cv.iptc.org/newscodes/spichpenalty/
http://cv.iptc.org/newscodes/sprgxpenalty/
http://cv.iptc.org/newscodes/spsocpenalty/
penalty-yards QCodeType optional
period-length truncatedTimeType optional
Length of current period of event
period-minute-elapsed xs:string optional
The time elapsed, but only given as whole minutes.
period-time-elapsed xs:string optional
The time elapsed in the current period.
period-time-remaining xs:string optional
The time remaining in the current period.
period-value xs:string optional
Number or name of current period of event. Normally a number but can be things like OT etc
pitch-type QCodeType optional
pitch-units restriction of xs:string optional
pitch-velocity xs:decimal optional
pitcher-side bodySideList optional
play-scorekeepers-notation xs:string optional
player-count xs:integer optional
Number of players in the "current" team
player-count-opposing xs:integer optional
Number of players in the opposing team
points xs:integer optional
How many points this score was worth for the scoring team.
position-new QCodeType optional
position-original QCodeType optional
power-play-advantage xs:nonNegativeInteger optional
Number of players more on the team in power play, also see the player count attributes
power-play-time-remaining truncatedTimeType optional
Time remaining of powerplay
rbi xs:integer optional
receiver-score QCodeType optional
SportsML vocab uri: http://cv.iptc.org/newscodes/sptengameresult/
recipient-type QCodeType optional
Whether the receiver of the penalty was the team, the player, a coach, a ref, etc. SportsML vocab uri: http://cv.iptc.org/newscodes/sprecipienttype/
result QCodeType optional
The result of the play or action. See "result" SportsML vocabs for various sports:
http://cv.iptc.org/newscodes/spamfresult/
http://cv.iptc.org/newscodes/spsocresult/
round xs:integer optional
Which round this play takes place in
runner-on-first xs:boolean optional
runner-on-first-advance QCodeType optional
runner-on-first-idref QCodeType optional
runner-on-second xs:boolean optional
runner-on-second-advance QCodeType optional
runner-on-second-idref QCodeType optional
runner-on-third xs:boolean optional
runner-on-third-advance QCodeType optional
runner-on-third-idref QCodeType optional
runners-on-base xs:boolean optional
runs-scored xs:integer optional
runs-this-inning-half xs:integer optional
sacrifice-type QCodeType optional
save-method QCodeType optional
save-type QCodeType optional
score xs:integer optional
The current score of this player
score-against-par xs:integer optional
How the score of this player is compared to the course par
score-attempt-method QCodeType optional
What part of the body or equipment the player used to attempt to score. See "scoreattemptmethod" SportsML vocabs for various sports:
http://cv.iptc.org/newscodes/spsocscoreattemptmethod/
score-attempt-result QCodeType optional
The result of the score attempt eg. blocked, missed, etc. See "scoreattemptresult" SportsML vocabs for various sports:
http://cv.iptc.org/newscodes/spbkbscoreattemptresult/
http://cv.iptc.org/newscodes/spichscoreattemtresult/
http://cv.iptc.org/newscodes/sprgxscoreattemptresult/
http://cv.iptc.org/newscodes/spsocscoreattemptresult/
score-attempt-side bodySideList optional
Side of the body of the player attempting to score
score-attempt-situation QCodeType optional
score-attempt-type QCodeType optional
The type of score that was attempted. See "scoreattempt" SportsML vocabs for various sports:
http://cv.iptc.org/newscodes/spbkbscoreattempt/
http://cv.iptc.org/newscodes/spichscoreattempt/
http://cv.iptc.org/newscodes/sprgxscoreattempt/
http://cv.iptc.org/newscodes/spsocscoreattempt/
score-team xs:string optional
Score of the "current" team
score-team-opposing xs:string optional
Score of the opposing team
score-type QCodeType optional
The type of score for sports with more than one way to gain points (american-football) in which every play is a score attempt. For other sports use score-attempt-type. SportsML vocab uri: http://cv.iptc.org/newscodes/spamfscore/
sequence-number xs:integer optional
Sequence-number. Should be separate sequences for sub-actions inside an action
serve-number QCodeType optional
server-score QCodeType optional
SportsML vocab uri: http://cv.iptc.org/newscodes/sptengameresult/
set xs:integer optional
Which set this play takes place in. Tennis is played in 3 or 5 sets
shootout-shot-order xs:integer optional
When this shot was take, amongst all the shootout shots of a game for one particular team. For example: 3 (if it was the third shot of the shootout).
shot-distance xs:double optional
shot-distance-units QCodeType optional
SportsML vocab uri: http://cv.iptc.org/newscodes/spdistanceunits/
shot-type QCodeType optional
The type of shot taken. See "shot" SportsML vocabs for various sports:
http://cv.iptc.org/newscodes/spgolshot/
http://cv.iptc.org/newscodes/sptenshot/
http://cv.iptc.org/newscodes/spcurshot/
start-distance xs:integer optional
The distance from the cup where the stroke was taken
start-location xs:string optional
A string indicating where on the court the action began. Could be an approximate region, or a more complex value adhering to some elaborate coordinate system.
stone-number xs:integer optional
Each end has 8 stones per team
stone-speed QCodeType optional
strength QCodeType optional
Even strength, power play, short handed, etc.  SportsML vocab uri: http://cv.iptc.org/newscodes/spichstrength/
strike-type restriction of xs:string optional
strikeout-type restriction of xs:string optional
strikes xs:integer optional
strokes xs:nonNegativeInteger optional
How many strokes this player has done so far
style xs:string optional
An open placeholder for reference by an external stylesheet.
substitution-reason xs:string optional
team-idref xs:string optional
This is considered the "current" team in action
time-addition xs:string optional
time added to period.
time-elapsed truncatedTimeType optional
Total time elapsed of event
time-remaining truncatedTimeType optional
Time remaining of event
time-used xs:string optional
How much time the team used for this play
timeout-duration xs:string optional
Length of timeout
timeout-type QCodeType optional
Type of timeout. SportsML vocab uri: http://cv.iptc.org/newscodes/spamftimeout/
timeouts-left xs:integer optional
Timeouts left for the "current" team
touchdown-type QCodeType optional
SportsML vocab uri: http://cv.iptc.org/newscodes/spamftouchdown/
trajectory-coordinates QCodeType optional
The path of the ball. SportsML vocab uri: http://cv.iptc.org/newscodes/spbbltrajectory/
turn restriction of xs:string optional
turnover-type QCodeType optional
How the initiative changed. Steal, lost-ball etc.
type QCodeType optional
The type of competitive action taken on the field of play. See "action" SportsML vocabs for various sports:
http://cv.iptc.org/newscodes/spamfaction/
http://cv.iptc.org/newscodes/spbblaction/
http://cv.iptc.org/newscodes/spbkbaction/
http://cv.iptc.org/newscodes/spichaction/
http://cv.iptc.org/newscodes/spmcraction/
http://cv.iptc.org/newscodes/rgxaction/
http://cv.iptc.org/newscodes/spsocaction/
http://cv.iptc.org/newscodes/sptenaction/
umpire-call restriction of xs:string optional
The net result of the pitch.
velocity QCodeType optional
walk-type restriction of xs:string optional
win-type restriction of xs:string optional
yards-gained xs:integer optional
zone QCodeType optional
The zone on the playing field where the action took place. qcoded value that can be sport specific
Source
<xs:element name="action" type="baseActionComplexType" minOccurs="0" maxOccurs="unbounded">
  <!-- An action can have any number of sub-actions -->
  <xs:annotation>
    <xs:documentation>Any number of action inside the actions holder.</xs:documentation>
  </xs:annotation>
</xs:element>
Element baseActionComplexType / participant
Namespace http://iptc.org/std/nar/2006-10-01/
Diagram
Diagram sportsml_xsd.tmp#commonAttributes sportsml_xsd.tmp#participantAttributes sportsml_xsd.tmp#baseParticipantComplexType_field-location sportsml_xsd.tmp#baseParticipantComplexType_goals-cumulative sportsml_xsd.tmp#baseParticipantComplexType_assists-cumulative sportsml_xsd.tmp#baseParticipantComplexType_lineup-slot sportsml_xsd.tmp#baseParticipantComplexType_yards-gained sportsml_xsd.tmp#baseParticipantComplexType_score-credit sportsml_xsd.tmp#baseParticipantComplexType
Type baseParticipantComplexType
Properties
content: complex
minOccurs: 0
maxOccurs: unbounded
Attributes
QName Type Fixed Default Use Annotation
assists-cumulative xs:string optional
Total number assists at time of assist scored.
class xs:string optional
An open placeholder for categorization.
field-location xs:string optional
Recommended x,y 0-100.
goals-cumulative xs:string optional
Total number goals at time of goal scored.
id xs:ID optional
An XML-specific identifier for the element.
idref xs:IDREF required
A pointer to a player who participated in the play.
lineup-slot xs:integer optional
role QCodeType optional
The role of the participant in the particular action, as opposed to their designated position on the team.
score-credit restriction of xs:integer optional
Whether the participant in the play can be given credit for the goal or score.
stone-color xs:string optional
stone-id xs:string optional
stone-number xs:integer optional
style xs:string optional
An open placeholder for reference by an external stylesheet.
team-idref xs:IDREF optional
A pointer to the participant's team.
yards-gained xs:integer optional
Source
<xs:element name="participant" type="baseParticipantComplexType" minOccurs="0" maxOccurs="unbounded"/>
Element sportsEventComplexType / highlight
Namespace http://iptc.org/std/nar/2006-10-01/
Diagram
Diagram sportsml_xsd.tmp#commonAttributes sportsml_xsd.tmp#highlightComplexType
Type highlightComplexType
Properties
content: complex
minOccurs: 0
maxOccurs: unbounded
mixed: true
Model ANY element from ANY namespace
Attributes
QName Type Fixed Default Use Annotation
class xs:string optional
An open placeholder for categorization.
id xs:ID optional
An XML-specific identifier for the element.
style xs:string optional
An open placeholder for reference by an external stylesheet.
Source
<xs:element name="highlight" type="highlightComplexType" minOccurs="0" maxOccurs="unbounded"/>
Element sportsEventComplexType / award
Namespace http://iptc.org/std/nar/2006-10-01/
Diagram
Diagram sportsml_xsd.tmp#commonAttributes sportsml_xsd.tmp#awardComplexType_award-type sportsml_xsd.tmp#awardComplexType_player-or-team-idref sportsml_xsd.tmp#awardComplexType_total sportsml_xsd.tmp#awardComplexType_place sportsml_xsd.tmp#awardComplexType_value sportsml_xsd.tmp#awardComplexType_currency sportsml_xsd.tmp#awardComplexType_name sportsml_xsd.tmp#awardComplexType
Type awardComplexType
Properties
content: complex
minOccurs: 0
maxOccurs: unbounded
Model name*
Children name
Instance
<award award-type="" class="" currency="" id="" place="" player-or-team-idref="" style="" total="" value="" xmlns="http://iptc.org/std/nar/2006-10-01/">
  <name creator="" creatoruri="" custom="" dir="" how="" howuri="" id="" xml:lang="" modified="" part="" parturi="" pubconstraint="" pubconstrainturi="" role="" roleuri="" validfrom="" validto="" why="" whyuri="">{0,unbounded}</name>
</award>
Attributes
QName Type Fixed Default Use Annotation
award-type QCodeType optional
Type of award.
class xs:string optional
An open placeholder for categorization.
currency xs:string optional
The units of currency for the value attribute.
id xs:ID optional
An XML-specific identifier for the element.
place xs:string optional
The place for which this prize is offered. For example, place="1" means the first-place prize.
player-or-team-idref xs:IDREF optional
Reference to the player or team that received the award.
style xs:string optional
An open placeholder for reference by an external stylesheet.
total xs:nonNegativeInteger optional
Total number of these such awards given to the player or team. Can be used to count medals for each country.
value xs:string optional
The amount of money earned by the player who came in this place.
Source
<xs:element name="award" type="awardComplexType" minOccurs="0" maxOccurs="unbounded"/>
Element sportsEventComplexType / sports-event
Namespace http://iptc.org/std/nar/2006-10-01/
Annotations
For sports-events that are subevents of another event.
Diagram
Diagram sportsml_xsd.tmp#commonAttributes sportsml_xsd.tmp#sportsEventComplexType_event-metadata sportsml_xsd.tmp#sportsEventComplexType_event-stats sportsml_xsd.tmp#sportsEventComplexType_team sportsml_xsd.tmp#sportsEventComplexType_player sportsml_xsd.tmp#sportsEventComplexType_wagering-stats sportsml_xsd.tmp#sportsEventComplexType_officials sportsml_xsd.tmp#sportsEventComplexType_actions sportsml_xsd.tmp#sportsEventComplexType_highlight sportsml_xsd.tmp#sportsEventComplexType_award sportsml_xsd.tmp#sportsEventComplexType_sports-event sportsml_xsd.tmp#sportsEventComplexType
Type sportsEventComplexType
Properties
content: complex
minOccurs: 0
maxOccurs: unbounded
Model event-metadata{0,1} , event-stats{0,1} , (team* | player*) , wagering-stats* , officials{0,1} , actions{0,1} , highlight* , award* , sports-event*
Children actions, award, event-metadata, event-stats, highlight, officials, player, sports-event, team, wagering-stats
Instance
<sports-event class="" id="" style="" xmlns="http://iptc.org/std/nar/2006-10-01/">
  <event-metadata alignment-scope="" class="" competition="" distance="" distance-maximum="" distance-minimum="" duration="" duration-scope="" end-date-time="" end-weekday="" event-number="" event-of-day="" event-outcome-type="" event-recurring-key="" events-day-total="" event-span="" event-status="" event-status-note="" event-status-reason="" event-style="" event-type="" heat-number="" id="" key="" location-key="" measurement-units="" minutes-elapsed="" opponent-type="" opponent-value="" period-end-date-time="" period-minute-elapsed="" period-start-date-time="" period-time-elapsed="" period-time-remaining="" period-type="" period-value="" position="" record-making-scope="" scope-value="" scoping-label="" season-key="" season-type="" series-index="" situation="" start-date-time="" start-weekday="" stats-coverage="" style="" surface-type="" team="" team-coverage="" temporal-unit-type="" temporal-unit-value="" time-certainty="" unit-type="" unit-value="" venue-type="" weather-type="">{0,1}</event-metadata>
  <event-stats alignment-scope="" class="" competition="" distance="" distance-maximum="" distance-minimum="" duration-scope="" end-date-time="" event-span="" id="" location-key="" measurement-units="" opponent-type="" opponent-value="" period-end-date-time="" period-start-date-time="" period-type="" period-value="" position="" record-making-scope="" scope-value="" scoping-label="" situation="" start-date-time="" stats-coverage="" style="" surface-type="" team="" team-coverage="" temporal-unit-type="" temporal-unit-value="" unit-type="" unit-value="" venue-type="" weather-type="">{0,1}</event-stats>
  <team class="" id="" style="">{0,unbounded}</team>
  <player class="" id="" style="">{0,unbounded}</player>
  <wagering-stats class="" comment="" id="" style="">{0,unbounded}</wagering-stats>
  <officials class="" id="" style="">{0,1}</officials>
  <actions class="" id="" style="">{0,1}</actions>
  <highlight class="" id="" style="">{0,unbounded}</highlight>
  <award award-type="" class="" currency="" id="" place="" player-or-team-idref="" style="" total="" value="">{0,unbounded}</award>
  <sports-event class="" id="" style="">{0,unbounded}</sports-event>
</sports-event>
Attributes
QName Type Fixed Default Use Annotation
class xs:string optional
An open placeholder for categorization.
id xs:ID optional
An XML-specific identifier for the element.
style xs:string optional
An open placeholder for reference by an external stylesheet.
Source
<xs:element name="sports-event" type="sportsEventComplexType" minOccurs="0" maxOccurs="unbounded">
  <xs:annotation>
    <xs:documentation>For sports-events that are subevents of another event.</xs:documentation>
  </xs:annotation>
</xs:element>
Element sports-content / tournament
Namespace http://iptc.org/std/nar/2006-10-01/
Diagram
Diagram sportsml_xsd.tmp#commonAttributes sportsml_xsd.tmp#tournamentComplexType_tournament-metadata sportsml_xsd.tmp#tournamentComplexType_standing sportsml_xsd.tmp#tournamentComplexType_tournament-division sportsml_xsd.tmp#tournamentComplexType_tournament-part sportsml_xsd.tmp#tournamentComplexType_sports-event sportsml_xsd.tmp#tournamentComplexType
Type tournamentComplexType
Properties
content: complex
Model tournament-metadata{0,1} , standing* , (tournament-division* | tournament-part* | sports-event*)
Children sports-event, standing, tournament-division, tournament-metadata, tournament-part
Instance
<tournament class="" id="" style="" xmlns="http://iptc.org/std/nar/2006-10-01/">
  <tournament-metadata alignment-scope="" class="" competition="" distance="" distance-maximum="" distance-minimum="" duration-scope="" end-date-time="" event-span="" id="" key="" location-key="" maximum-subparts="" measurement-units="" minimum-subparts="" number="" opponent-type="" opponent-value="" period-end-date-time="" period-start-date-time="" period-type="" period-value="" position="" record-making-scope="" scope-value="" scoping-label="" situation="" start-date-time="" stats-coverage="" status="" style="" surface-type="" team="" team-coverage="" temporal-unit-type="" temporal-unit-value="" unit-type="" unit-value="" venue-type="" weather-type="">{0,1}</tournament-metadata>
  <standing class="" content-label="" id="" style="">{0,unbounded}</standing>
  <tournament-division class="" id="" style="">{0,unbounded}</tournament-division>
  <tournament-part class="" id="" part-index="" style="">{0,unbounded}</tournament-part>
  <sports-event class="" id="" style="">{0,unbounded}</sports-event>
</tournament>
Attributes
QName Type Fixed Default Use Annotation
class xs:string optional
An open placeholder for categorization.
id xs:ID optional
An XML-specific identifier for the element.
style xs:string optional
An open placeholder for reference by an external stylesheet.
Source
<xs:element name="tournament" type="tournamentComplexType"/>
Element tournamentComplexType / tournament-metadata
Namespace http://iptc.org/std/nar/2006-10-01/
Diagram
Diagram sportsml_xsd.tmp#commonAttributes sportsml_xsd.tmp#coverageAttributes sportsml_xsd.tmp#baseMetadataComplexType_sports-content-codes sportsml_xsd.tmp#baseMetadataComplexType_sports-property sportsml_xsd.tmp#baseMetadataComplexType sportsml_xsd.tmp#base2MetadataComplexType_key sportsml_xsd.tmp#base2MetadataComplexType_name sportsml_xsd.tmp#base2MetadataComplexType_site sportsml_xsd.tmp#base2MetadataComplexType_award sportsml_xsd.tmp#base2MetadataComplexType sportsml_xsd.tmp#tournamentAttributes sportsml_xsd.tmp#baseTournamentMetadataComplexType sportsml_xsd.tmp#tournamentMetadataComplexType_tournament-metadata-golf sportsml_xsd.tmp#tournamentMetadataComplexType_tournament-metadata-tennis sportsml_xsd.tmp#tournamentMetadataComplexType
Type tournamentMetadataComplexType
Type hierarchy
Properties
content: complex
minOccurs: 0
Model sports-content-codes{0,1} , sports-property* , name* , site* , award* , (tournament-metadata-golf | tournament-metadata-tennis)
Children award, name, site, sports-content-codes, sports-property, tournament-metadata-golf, tournament-metadata-tennis
Instance
<tournament-metadata alignment-scope="" class="" competition="" distance="" distance-maximum="" distance-minimum="" duration-scope="" end-date-time="" event-span="" id="" key="" location-key="" maximum-subparts="" measurement-units="" minimum-subparts="" number="" opponent-type="" opponent-value="" period-end-date-time="" period-start-date-time="" period-type="" period-value="" position="" record-making-scope="" scope-value="" scoping-label="" situation="" start-date-time="" stats-coverage="" status="" style="" surface-type="" team="" team-coverage="" temporal-unit-type="" temporal-unit-value="" unit-type="" unit-value="" venue-type="" weather-type="" xmlns="http://iptc.org/std/nar/2006-10-01/">
  <sports-content-codes class="" id="" style="">{0,1}</sports-content-codes>
  <sports-property allowed-values="" class="" formal-name="" id="" scheme="" style="" value="" vocabulary="">{0,unbounded}</sports-property>
  <name creator="" creatoruri="" custom="" dir="" how="" howuri="" id="" xml:lang="" modified="" part="" parturi="" pubconstraint="" pubconstrainturi="" role="" roleuri="" validfrom="" validto="" why="" whyuri="">{0,unbounded}</name>
  <site class="" id="" style="">{0,unbounded}</site>
  <award award-type="" class="" currency="" id="" place="" player-or-team-idref="" style="" total="" value="">{0,unbounded}</award>
  <tournament-metadata-golf class="" id="" style="">{1,1}</tournament-metadata-golf>
  <tournament-metadata-tennis class="" id="" style="">{1,1}</tournament-metadata-tennis>
</tournament-metadata>
Attributes
QName Type Fixed Default Use Annotation
alignment-scope restriction of xs:string optional
Indicates that the included statistics apply only to events played either at home or away.
class xs:string optional
An open placeholder for categorization.
competition QCodeType optional
The key of the league or competition for which the player or team generated the stats.
distance xs:string optional
Measure of distance for the generated stat.
distance-maximum xs:string optional
Maximum distance for the generated stat.
distance-minimum xs:string optional
Minimum distance for the generated stat.
duration-scope QCodeType optional
Indicates what class of events the included statistics apply. Example: those events that went into overtime. SportsML vocab uri: http://cv.iptc.org/newscodes/spdurationscope/
end-date-time TruncatedDateTimeType optional
The ending date, with optional time, of the event for which the stats are relevant.
event-span xs:nonNegativeInteger optional
Qualifier of "most-recent-events" value for temporal-unit attribute. Specify the number of events eg. 10 for last 10 games.
id xs:ID optional
An XML-specific identifier for the element.
key QCodeType optional
The symbol or identifying key for the tournament or tournament part.
location-key QCodeType optional
The key of the site,venue or location where the stats were generated.
maximum-subparts xs:positiveInteger optional
The maximum number of subparts for this level in a tournament. The subparts can either be tournament-part or sports-event.
measurement-units xs:string optional
The type of unit used to measure distance, speed, etc. Could be mph, kph, metres, yards, etc.
minimum-subparts xs:nonNegativeInteger optional
The minimum number of subparts for this level in a tournament. The subparts can either be tournament-part or sports-event.
number xs:positiveInteger optional
The number of the particular tournament part eg. 2 for second round or second leg
opponent-type QCodeType optional
Whether the opponent was a player, team, etc.
opponent-value QCodeType optional
The key of the player, team, division, conference, league or other unit which provide the opposition relevant to the stat.
period-end-date-time TruncatedDateTimeType optional
The ending date, with optional time, of the period for which the stats are relevant.
period-start-date-time TruncatedDateTimeType optional
The starting date, with optional time, of the period for which the stats are relevant.
period-type QCodeType optional
For certain types of periods: overtime, declared (cricket), etc.
period-value xs:string optional
Used for tracking stats and events by period.
position xs:string optional
Indicates that the included statistics apply only to while played at a particular position.
record-making-scope QCodeType optional
Indicates that the included statistics apply only to values that set a record, such as a team-high, or an individual-low.
scope-value QCodeType optional
A generic scope indicator. Use only if none of the other coverage attributes are suitable.
scoping-label xs:string optional
A textual description for the scope.
situation QCodeType optional
Final or current score of the team or player.
start-date-time TruncatedDateTimeType optional
The starting date, with optional time, of the event for which the stats are relevant.
stats-coverage QCodeType optional
A relative indication of how many statistics are included in the item. SportsML vocab uri: http://cv.iptc.org/newscodes/spstatscoverage/
status QCodeType optional
The state of the tournament or tournament part, describing whether it has started, is in progress, etc.
style xs:string optional
An open placeholder for reference by an external stylesheet.
surface-type QCodeType optional
The type of surface (eg. clay, artificial grass, etc.) upon which the stats were generated.
team QCodeType optional
The key of the team for which the player or team generated the stats.
team-coverage restriction of xs:string optional
Indicates whether the item contains information about one team, or
many teams.
temporal-unit-type QCodeType optional
The unit of performance to which the stats apply eg. single-event, season, career.
temporal-unit-value QCodeType optional
The key of performance unit to which the stats apply.
unit-type QCodeType optional
The type, other than team or league/competition, of the competitive unit for which the player or team generated the stats.
unit-value QCodeType optional
The key, other than team or league/competition, of the competitive unit for which the player or team generated the stats.
venue-type QCodeType optional
The type of event (eg. indoor, outdoor, etc.) in which the stats were generated.
weather-type QCodeType optional
A code for the weather situation in which the stats were generated. SportsML weather codes recommended.
Source
<xs:element name="tournament-metadata" type="tournamentMetadataComplexType" minOccurs="0"/>
Element tournamentMetadataComplexType / tournament-metadata-golf
Namespace http://iptc.org/std/nar/2006-10-01/
Diagram
Diagram sportsml_xsd.tmp#commonAttributes sportsml-specific-golf_xsd.tmp#golfTournamentMetadataComplexType
Type golfTournamentMetadataComplexType
Properties
content: complex
Attributes
QName Type Fixed Default Use Annotation
class xs:string optional
An open placeholder for categorization.
id xs:ID optional
An XML-specific identifier for the element.
style xs:string optional
An open placeholder for reference by an external stylesheet.
Source
<xs:element name="tournament-metadata-golf" type="golfTournamentMetadataComplexType"/>
Element tournamentMetadataComplexType / tournament-metadata-tennis
Namespace http://iptc.org/std/nar/2006-10-01/
Diagram
Diagram sportsml_xsd.tmp#commonAttributes sportsml-specific-tennis_xsd.tmp#tennisTournamentMetadataComplexType_tour-name sportsml-specific-tennis_xsd.tmp#tennisTournamentMetadataComplexType
Type tennisTournamentMetadataComplexType
Properties
content: complex
Model tour-name*
Children tour-name
Instance
<tournament-metadata-tennis class="" id="" style="" xmlns="http://iptc.org/std/nar/2006-10-01/">
  <tour-name creator="" creatoruri="" custom="" dir="" how="" howuri="" id="" xml:lang="" modified="" part="" parturi="" pubconstraint="" pubconstrainturi="" role="" roleuri="" validfrom="" validto="" why="" whyuri="">{0,unbounded}</tour-name>
</tournament-metadata-tennis>
Attributes
QName Type Fixed Default Use Annotation
class xs:string optional
An open placeholder for categorization.
id xs:ID optional
An XML-specific identifier for the element.
style xs:string optional
An open placeholder for reference by an external stylesheet.
Source
<xs:element name="tournament-metadata-tennis" type="tennisTournamentMetadataComplexType"/>
Element tournamentComplexType / standing
Namespace http://iptc.org/std/nar/2006-10-01/
Diagram
Diagram sportsml_xsd.tmp#commonAttributes sportsml_xsd.tmp#standingComplexType_content-label sportsml_xsd.tmp#standingComplexType_standing-metadata sportsml_xsd.tmp#standingComplexType_team sportsml_xsd.tmp#standingComplexType_player sportsml_xsd.tmp#standingComplexType
Type standingComplexType
Properties
content: complex
minOccurs: 0
maxOccurs: unbounded
Model standing-metadata{0,1} , (team* | player*)
Children player, standing-metadata, team
Instance
<standing class="" content-label="" id="" style="" xmlns="http://iptc.org/std/nar/2006-10-01/">
  <standing-metadata alignment-scope="" class="" competition="" distance="" distance-maximum="" distance-minimum="" duration-scope="" end-date-time="" event-span="" id="" location-key="" measurement-units="" opponent-type="" opponent-value="" period-end-date-time="" period-start-date-time="" period-type="" period-value="" position="" record-making-scope="" scope-value="" scoping-label="" situation="" start-date-time="" stats-coverage="" style="" surface-type="" team="" team-coverage="" temporal-unit-type="" temporal-unit-value="" unit-type="" unit-value="" venue-type="" weather-type="">{0,1}</standing-metadata>
  <team class="" id="" style="">{0,unbounded}</team>
  <player class="" id="" style="">{0,unbounded}</player>
</standing>
Attributes
QName Type Fixed Default Use Annotation
class xs:string optional
An open placeholder for categorization.
content-label xs:string optional
A displayable label describing this standing.
id xs:ID optional
An XML-specific identifier for the element.
style xs:string optional
An open placeholder for reference by an external stylesheet.
Source
<xs:element name="standing" type="standingComplexType" minOccurs="0" maxOccurs="unbounded"/>
Element standingComplexType / standing-metadata
Namespace http://iptc.org/std/nar/2006-10-01/
Diagram
Diagram sportsml_xsd.tmp#commonAttributes sportsml_xsd.tmp#coverageAttributes sportsml_xsd.tmp#baseMetadataComplexType_sports-content-codes sportsml_xsd.tmp#baseMetadataComplexType_sports-property sportsml_xsd.tmp#baseMetadataComplexType sportsml_xsd.tmp#standingMetadataComplexType
Type standingMetadataComplexType
Type hierarchy
Properties
content: complex
minOccurs: 0
Model sports-content-codes{0,1} , sports-property*
Children sports-content-codes, sports-property
Instance
<standing-metadata alignment-scope="" class="" competition="" distance="" distance-maximum="" distance-minimum="" duration-scope="" end-date-time="" event-span="" id="" location-key="" measurement-units="" opponent-type="" opponent-value="" period-end-date-time="" period-start-date-time="" period-type="" period-value="" position="" record-making-scope="" scope-value="" scoping-label="" situation="" start-date-time="" stats-coverage="" style="" surface-type="" team="" team-coverage="" temporal-unit-type="" temporal-unit-value="" unit-type="" unit-value="" venue-type="" weather-type="" xmlns="http://iptc.org/std/nar/2006-10-01/">
  <sports-content-codes class="" id="" style="">{0,1}</sports-content-codes>
  <sports-property allowed-values="" class="" formal-name="" id="" scheme="" style="" value="" vocabulary="">{0,unbounded}</sports-property>
</standing-metadata>
Attributes
QName Type Fixed Default Use Annotation
alignment-scope restriction of xs:string optional
Indicates that the included statistics apply only to events played either at home or away.
class xs:string optional
An open placeholder for categorization.
competition QCodeType optional
The key of the league or competition for which the player or team generated the stats.
distance xs:string optional
Measure of distance for the generated stat.
distance-maximum xs:string optional
Maximum distance for the generated stat.
distance-minimum xs:string optional
Minimum distance for the generated stat.
duration-scope QCodeType optional
Indicates what class of events the included statistics apply. Example: those events that went into overtime. SportsML vocab uri: http://cv.iptc.org/newscodes/spdurationscope/
end-date-time TruncatedDateTimeType optional
The ending date, with optional time, of the event for which the stats are relevant.
event-span xs:nonNegativeInteger optional
Qualifier of "most-recent-events" value for temporal-unit attribute. Specify the number of events eg. 10 for last 10 games.
id xs:ID optional
An XML-specific identifier for the element.
location-key QCodeType optional
The key of the site,venue or location where the stats were generated.
measurement-units xs:string optional
The type of unit used to measure distance, speed, etc. Could be mph, kph, metres, yards, etc.
opponent-type QCodeType optional
Whether the opponent was a player, team, etc.
opponent-value QCodeType optional
The key of the player, team, division, conference, league or other unit which provide the opposition relevant to the stat.
period-end-date-time TruncatedDateTimeType optional
The ending date, with optional time, of the period for which the stats are relevant.
period-start-date-time TruncatedDateTimeType optional
The starting date, with optional time, of the period for which the stats are relevant.
period-type QCodeType optional
For certain types of periods: overtime, declared (cricket), etc.
period-value xs:string optional
Used for tracking stats and events by period.
position xs:string optional
Indicates that the included statistics apply only to while played at a particular position.
record-making-scope QCodeType optional
Indicates that the included statistics apply only to values that set a record, such as a team-high, or an individual-low.
scope-value QCodeType optional
A generic scope indicator. Use only if none of the other coverage attributes are suitable.
scoping-label xs:string optional
A textual description for the scope.
situation QCodeType optional
Final or current score of the team or player.
start-date-time TruncatedDateTimeType optional
The starting date, with optional time, of the event for which the stats are relevant.
stats-coverage QCodeType optional
A relative indication of how many statistics are included in the item. SportsML vocab uri: http://cv.iptc.org/newscodes/spstatscoverage/
style xs:string optional
An open placeholder for reference by an external stylesheet.
surface-type QCodeType optional
The type of surface (eg. clay, artificial grass, etc.) upon which the stats were generated.
team QCodeType optional
The key of the team for which the player or team generated the stats.
team-coverage restriction of xs:string optional
Indicates whether the item contains information about one team, or
many teams.
temporal-unit-type QCodeType optional
The unit of performance to which the stats apply eg. single-event, season, career.
temporal-unit-value QCodeType optional
The key of performance unit to which the stats apply.
unit-type QCodeType optional
The type, other than team or league/competition, of the competitive unit for which the player or team generated the stats.
unit-value QCodeType optional
The key, other than team or league/competition, of the competitive unit for which the player or team generated the stats.
venue-type QCodeType optional
The type of event (eg. indoor, outdoor, etc.) in which the stats were generated.
weather-type QCodeType optional
A code for the weather situation in which the stats were generated. SportsML weather codes recommended.
Source
<xs:element name="standing-metadata" type="standingMetadataComplexType" minOccurs="0"/>
Element standingComplexType / team
Namespace http://iptc.org/std/nar/2006-10-01/
Diagram
Diagram sportsml_xsd.tmp#commonAttributes sportsml_xsd.tmp#teamComplexType_team-metadata sportsml_xsd.tmp#teamComplexType_team-stats sportsml_xsd.tmp#teamComplexType_player sportsml_xsd.tmp#teamComplexType_wagering-stats sportsml_xsd.tmp#teamComplexType_associate sportsml_xsd.tmp#teamComplexType_affiliation sportsml_xsd.tmp#teamComplexType
Type teamComplexType
Properties
content: complex
minOccurs: 0
maxOccurs: unbounded
Model team-metadata , team-stats* , player* , wagering-stats* , associate* , affiliation*
Children affiliation, associate, player, team-metadata, team-stats, wagering-stats
Instance
<team class="" id="" style="" xmlns="http://iptc.org/std/nar/2006-10-01/">
  <team-metadata alignment="" class="" dissolved="" established="" home-page-url="" id="" key="" nationality="" round-position="" style="" team-idref="">{1,1}</team-metadata>
  <team-stats adjusted-score-against="" adjusted-score-for="" alignment-scope="" class="" competition="" distance="" distance-maximum="" distance-minimum="" duration-scope="" end-date-time="" event-outcome="" event-span="" events-played="" events-remaining="" event-standing-points="" event-standing-points-against="" id="" location-key="" measurement-units="" opponent-type="" opponent-value="" period-end-date-time="" period-start-date-time="" period-type="" period-value="" points="" position="" record-making-scope="" result-effect="" scope-value="" scoping-label="" score="" score-attempts="" score-attempts-on-goal="" score-attempts-on-goal-opposing="" score-attempts-opposing="" score-average="" score-behind="" score-opposing="" score-opposing-average="" score-percentage="" score-percentage-opposing="" score-type="" score-units="" series-score="" series-score-opposing="" situation="" start-date-time="" stats-coverage="" style="" surface-type="" team="" team-coverage="" temporal-unit-type="" temporal-unit-value="" time-of-possession="" time-of-possession-average="" time-of-possession-average-opposing="" time-of-possession-percentage="" time-of-possession-percentage-opposing="" time-played-total="" unit-type="" unit-value="" venue-type="" weather-type="">{0,unbounded}</team-stats>
  <player class="" id="" style="">{0,unbounded}</player>
  <wagering-stats class="" comment="" id="" style="">{0,unbounded}</wagering-stats>
  <associate class="" id="" style="">{0,unbounded}</associate>
  <affiliation alignment-scope="" class="" competition="" distance="" distance-maximum="" distance-minimum="" duration-scope="" end-date-time="" event-span="" id="" location-key="" measurement-units="" membership-idref="" membership-key="" membership-name="" membership-type="" opponent-type="" opponent-value="" period-end-date-time="" period-start-date-time="" period-type="" period-value="" position="" record-making-scope="" scope-value="" scoping-label="" situation="" start-date-time="" stats-coverage="" style="" surface-type="" team="" team-coverage="" temporal-unit-type="" temporal-unit-value="" unit-type="" unit-value="" venue-type="" weather-type="">{0,unbounded}</affiliation>
</team>
Attributes
QName Type Fixed Default Use Annotation
class xs:string optional
An open placeholder for categorization.
id xs:ID optional
An XML-specific identifier for the element.
style xs:string optional
An open placeholder for reference by an external stylesheet.
Source
<xs:element name="team" type="teamComplexType" minOccurs="0" maxOccurs="unbounded"/>
Element standingComplexType / player
Namespace http://iptc.org/std/nar/2006-10-01/
Diagram
Diagram sportsml_xsd.tmp#commonAttributes sportsml_xsd.tmp#playerComplexType_player-metadata sportsml_xsd.tmp#playerComplexType_player-stats sportsml_xsd.tmp#playerComplexType_wagering-stats sportsml_xsd.tmp#playerComplexType_associate sportsml_xsd.tmp#playerComplexType_affiliation sportsml_xsd.tmp#playerComplexType
Type playerComplexType
Properties
content: complex
minOccurs: 0
maxOccurs: unbounded
Model player-metadata , player-stats* , wagering-stats* , associate* , affiliation*
Children affiliation, associate, player-metadata, player-stats, wagering-stats
Instance
<player class="" id="" style="" xmlns="http://iptc.org/std/nar/2006-10-01/">
  <player-metadata class="" date-of-birth="" date-of-death="" gender="" health="" height="" home-page-url="" id="" key="" lineup-slot="" lineup-slot-sequence="" nationality="" position-depth="" position-event="" position-regular="" round-position="" scratch-reason="" status="" style="" team-idref="" uniform-number="" weight="">{1,1}</player-metadata>
  <player-stats adjusted-score-against="" adjusted-score-for="" alignment-scope="" class="" competition="" date-time-entered="" date-time-exited="" distance="" distance-maximum="" distance-minimum="" duration-scope="" end-date-time="" event-outcome="" event-span="" events-played="" events-remaining="" events-started="" event-standing-points="" event-standing-points-against="" event-time-entered="" event-time-exited="" id="" location-key="" measurement-units="" opponent-type="" opponent-value="" period-end-date-time="" period-start-date-time="" period-type="" period-value="" points="" position="" record-making-scope="" result-effect="" scope-value="" scoping-label="" score="" score-attempts="" score-attempts-on-goal="" score-attempts-on-goal-opposing="" score-attempts-opposing="" score-average="" score-behind="" score-opposing="" score-opposing-average="" score-percentage="" score-percentage-opposing="" score-type="" score-units="" series-score="" series-score-opposing="" situation="" start-date-time="" stats-coverage="" style="" surface-type="" team="" team-coverage="" temporal-unit-type="" temporal-unit-value="" time-of-possession="" time-of-possession-average="" time-of-possession-average-opposing="" time-of-possession-percentage="" time-of-possession-percentage-opposing="" time-played-event="" time-played-event-average="" time-played-total="" unit-type="" unit-value="" venue-type="" weather-type="">{0,unbounded}</player-stats>
  <wagering-stats class="" comment="" id="" style="">{0,unbounded}</wagering-stats>
  <associate class="" id="" style="">{0,unbounded}</associate>
  <affiliation alignment-scope="" class="" competition="" distance="" distance-maximum="" distance-minimum="" duration-scope="" end-date-time="" event-span="" id="" location-key="" measurement-units="" membership-idref="" membership-key="" membership-name="" membership-type="" opponent-type="" opponent-value="" period-end-date-time="" period-start-date-time="" period-type="" period-value="" position="" record-making-scope="" scope-value="" scoping-label="" situation="" start-date-time="" stats-coverage="" style="" surface-type="" team="" team-coverage="" temporal-unit-type="" temporal-unit-value="" unit-type="" unit-value="" venue-type="" weather-type="">{0,unbounded}</affiliation>
</player>
Attributes
QName Type Fixed Default Use Annotation
class xs:string optional
An open placeholder for categorization.
id xs:ID optional
An XML-specific identifier for the element.
style xs:string optional
An open placeholder for reference by an external stylesheet.
Source
<xs:element name="player" type="playerComplexType" minOccurs="0" maxOccurs="unbounded"/>
Element tournamentComplexType / tournament-division
Namespace http://iptc.org/std/nar/2006-10-01/
Diagram
Diagram sportsml_xsd.tmp#commonAttributes sportsml_xsd.tmp#tournamentDivisionComplexType_tournament-division-metadata sportsml_xsd.tmp#tournamentDivisionComplexType_standing sportsml_xsd.tmp#tournamentDivisionComplexType_tournament-part sportsml_xsd.tmp#tournamentDivisionComplexType_sports-event sportsml_xsd.tmp#tournamentDivisionComplexType
Type tournamentDivisionComplexType
Properties
content: complex
minOccurs: 0
maxOccurs: unbounded
Model tournament-division-metadata{0,1} , standing* , (tournament-part* | sports-event*)
Children sports-event, standing, tournament-division-metadata, tournament-part
Instance
<tournament-division class="" id="" style="" xmlns="http://iptc.org/std/nar/2006-10-01/">
  <tournament-division-metadata alignment-scope="" class="" competition="" distance="" distance-maximum="" distance-minimum="" division-number="" duration-scope="" end-date-time="" event-span="" id="" key="" location-key="" maximum-subparts="" measurement-units="" minimum-subparts="" number="" opponent-type="" opponent-value="" period-end-date-time="" period-start-date-time="" period-type="" period-value="" position="" record-making-scope="" scope-value="" scoping-label="" situation="" start-date-time="" stats-coverage="" status="" style="" surface-type="" team="" team-coverage="" temporal-unit-type="" temporal-unit-value="" unit-type="" unit-value="" venue-type="" weather-type="">{0,1}</tournament-division-metadata>
  <standing class="" content-label="" id="" style="">{0,unbounded}</standing>
  <tournament-part class="" id="" part-index="" style="">{0,unbounded}</tournament-part>
  <sports-event class="" id="" style="">{0,unbounded}</sports-event>
</tournament-division>
Attributes
QName Type Fixed Default Use Annotation
class xs:string optional
An open placeholder for categorization.
id xs:ID optional
An XML-specific identifier for the element.
style xs:string optional
An open placeholder for reference by an external stylesheet.
Source
<xs:element name="tournament-division" type="tournamentDivisionComplexType" minOccurs="0" maxOccurs="unbounded"/>
Element tournamentDivisionComplexType / tournament-division-metadata
Namespace http://iptc.org/std/nar/2006-10-01/
Diagram
Diagram sportsml_xsd.tmp#commonAttributes sportsml_xsd.tmp#coverageAttributes sportsml_xsd.tmp#baseMetadataComplexType_sports-content-codes sportsml_xsd.tmp#baseMetadataComplexType_sports-property sportsml_xsd.tmp#baseMetadataComplexType sportsml_xsd.tmp#base2MetadataComplexType_key sportsml_xsd.tmp#base2MetadataComplexType_name sportsml_xsd.tmp#base2MetadataComplexType_site sportsml_xsd.tmp#base2MetadataComplexType_award sportsml_xsd.tmp#base2MetadataComplexType sportsml_xsd.tmp#tournamentAttributes sportsml_xsd.tmp#baseTournamentMetadataComplexType sportsml_xsd.tmp#tournamentDivisionMetadataComplexType_division-number sportsml_xsd.tmp#tournamentDivisionMetadataComplexType_tournament-division-metadata-golf sportsml_xsd.tmp#tournamentDivisionMetadataComplexType
Type tournamentDivisionMetadataComplexType
Type hierarchy
Properties
content: complex
minOccurs: 0
Model sports-content-codes{0,1} , sports-property* , name* , site* , award* , (tournament-division-metadata-golf)
Children award, name, site, sports-content-codes, sports-property, tournament-division-metadata-golf
Instance
<tournament-division-metadata alignment-scope="" class="" competition="" distance="" distance-maximum="" distance-minimum="" division-number="" duration-scope="" end-date-time="" event-span="" id="" key="" location-key="" maximum-subparts="" measurement-units="" minimum-subparts="" number="" opponent-type="" opponent-value="" period-end-date-time="" period-start-date-time="" period-type="" period-value="" position="" record-making-scope="" scope-value="" scoping-label="" situation="" start-date-time="" stats-coverage="" status="" style="" surface-type="" team="" team-coverage="" temporal-unit-type="" temporal-unit-value="" unit-type="" unit-value="" venue-type="" weather-type="" xmlns="http://iptc.org/std/nar/2006-10-01/">
  <sports-content-codes class="" id="" style="">{0,1}</sports-content-codes>
  <sports-property allowed-values="" class="" formal-name="" id="" scheme="" style="" value="" vocabulary="">{0,unbounded}</sports-property>
  <name creator="" creatoruri="" custom="" dir="" how="" howuri="" id="" xml:lang="" modified="" part="" parturi="" pubconstraint="" pubconstrainturi="" role="" roleuri="" validfrom="" validto="" why="" whyuri="">{0,unbounded}</name>
  <site class="" id="" style="">{0,unbounded}</site>
  <award award-type="" class="" currency="" id="" place="" player-or-team-idref="" style="" total="" value="">{0,unbounded}</award>
  <tournament-division-metadata-golf class="" course-par="" course-yardage="" id="" style="">{1,1}</tournament-division-metadata-golf>
</tournament-division-metadata>
Attributes
QName Type Fixed Default Use Annotation
alignment-scope restriction of xs:string optional
Indicates that the included statistics apply only to events played either at home or away.
class xs:string optional
An open placeholder for categorization.
competition QCodeType optional
The key of the league or competition for which the player or team generated the stats.
distance xs:string optional
Measure of distance for the generated stat.
distance-maximum xs:string optional
Maximum distance for the generated stat.
distance-minimum xs:string optional
Minimum distance for the generated stat.
division-number xs:string optional
The number of the division.
duration-scope QCodeType optional
Indicates what class of events the included statistics apply. Example: those events that went into overtime. SportsML vocab uri: http://cv.iptc.org/newscodes/spdurationscope/
end-date-time TruncatedDateTimeType optional
The ending date, with optional time, of the event for which the stats are relevant.
event-span xs:nonNegativeInteger optional
Qualifier of "most-recent-events" value for temporal-unit attribute. Specify the number of events eg. 10 for last 10 games.
id xs:ID optional
An XML-specific identifier for the element.
key QCodeType optional
The symbol or identifying key for the tournament or tournament part.
location-key QCodeType optional
The key of the site,venue or location where the stats were generated.
maximum-subparts xs:positiveInteger optional
The maximum number of subparts for this level in a tournament. The subparts can either be tournament-part or sports-event.
measurement-units xs:string optional
The type of unit used to measure distance, speed, etc. Could be mph, kph, metres, yards, etc.
minimum-subparts xs:nonNegativeInteger optional
The minimum number of subparts for this level in a tournament. The subparts can either be tournament-part or sports-event.
number xs:positiveInteger optional
The number of the particular tournament part eg. 2 for second round or second leg
opponent-type QCodeType optional
Whether the opponent was a player, team, etc.
opponent-value QCodeType optional
The key of the player, team, division, conference, league or other unit which provide the opposition relevant to the stat.
period-end-date-time TruncatedDateTimeType optional
The ending date, with optional time, of the period for which the stats are relevant.
period-start-date-time TruncatedDateTimeType optional
The starting date, with optional time, of the period for which the stats are relevant.
period-type QCodeType optional
For certain types of periods: overtime, declared (cricket), etc.
period-value xs:string optional
Used for tracking stats and events by period.
position xs:string optional
Indicates that the included statistics apply only to while played at a particular position.
record-making-scope QCodeType optional
Indicates that the included statistics apply only to values that set a record, such as a team-high, or an individual-low.
scope-value QCodeType optional
A generic scope indicator. Use only if none of the other coverage attributes are suitable.
scoping-label xs:string optional
A textual description for the scope.
situation QCodeType optional
Final or current score of the team or player.
start-date-time TruncatedDateTimeType optional
The starting date, with optional time, of the event for which the stats are relevant.
stats-coverage QCodeType optional
A relative indication of how many statistics are included in the item. SportsML vocab uri: http://cv.iptc.org/newscodes/spstatscoverage/
status QCodeType optional
The state of the tournament or tournament part, describing whether it has started, is in progress, etc.
style xs:string optional
An open placeholder for reference by an external stylesheet.
surface-type QCodeType optional
The type of surface (eg. clay, artificial grass, etc.) upon which the stats were generated.
team QCodeType optional
The key of the team for which the player or team generated the stats.
team-coverage restriction of xs:string optional
Indicates whether the item contains information about one team, or
many teams.
temporal-unit-type QCodeType optional
The unit of performance to which the stats apply eg. single-event, season, career.
temporal-unit-value QCodeType optional
The key of performance unit to which the stats apply.
unit-type QCodeType optional
The type, other than team or league/competition, of the competitive unit for which the player or team generated the stats.
unit-value QCodeType optional
The key, other than team or league/competition, of the competitive unit for which the player or team generated the stats.
venue-type QCodeType optional
The type of event (eg. indoor, outdoor, etc.) in which the stats were generated.
weather-type QCodeType optional
A code for the weather situation in which the stats were generated. SportsML weather codes recommended.
Source
<xs:element name="tournament-division-metadata" type="tournamentDivisionMetadataComplexType" minOccurs="0"/>
Element tournamentDivisionMetadataComplexType / tournament-division-metadata-golf
Namespace http://iptc.org/std/nar/2006-10-01/
Diagram
Diagram sportsml_xsd.tmp#commonAttributes sportsml-specific-golf_xsd.tmp#golfTournamentDivisionMetadataComplexType_course-yardage sportsml-specific-golf_xsd.tmp#golfTournamentDivisionMetadataComplexType_course-par sportsml-specific-golf_xsd.tmp#golfTournamentDivisionMetadataComplexType
Type golfTournamentDivisionMetadataComplexType
Properties
content: complex
Attributes
QName Type Fixed Default Use Annotation
class xs:string optional
An open placeholder for categorization.
course-par xs:string optional
The total par value of all holes.
course-yardage xs:string optional
How many yards the course is, measured from tees to holes.
id xs:ID optional
An XML-specific identifier for the element.
style xs:string optional
An open placeholder for reference by an external stylesheet.
Source
<xs:element name="tournament-division-metadata-golf" type="golfTournamentDivisionMetadataComplexType"/>
Element tournamentDivisionComplexType / standing
Namespace http://iptc.org/std/nar/2006-10-01/
Diagram
Diagram sportsml_xsd.tmp#commonAttributes sportsml_xsd.tmp#standingComplexType_content-label sportsml_xsd.tmp#standingComplexType_standing-metadata sportsml_xsd.tmp#standingComplexType_team sportsml_xsd.tmp#standingComplexType_player sportsml_xsd.tmp#standingComplexType
Type standingComplexType
Properties
content: complex
minOccurs: 0
maxOccurs: unbounded
Model standing-metadata{0,1} , (team* | player*)
Children player, standing-metadata, team
Instance
<standing class="" content-label="" id="" style="" xmlns="http://iptc.org/std/nar/2006-10-01/">
  <standing-metadata alignment-scope="" class="" competition="" distance="" distance-maximum="" distance-minimum="" duration-scope="" end-date-time="" event-span="" id="" location-key="" measurement-units="" opponent-type="" opponent-value="" period-end-date-time="" period-start-date-time="" period-type="" period-value="" position="" record-making-scope="" scope-value="" scoping-label="" situation="" start-date-time="" stats-coverage="" style="" surface-type="" team="" team-coverage="" temporal-unit-type="" temporal-unit-value="" unit-type="" unit-value="" venue-type="" weather-type="">{0,1}</standing-metadata>
  <team class="" id="" style="">{0,unbounded}</team>
  <player class="" id="" style="">{0,unbounded}</player>
</standing>
Attributes
QName Type Fixed Default Use Annotation
class xs:string optional
An open placeholder for categorization.
content-label xs:string optional
A displayable label describing this standing.
id xs:ID optional
An XML-specific identifier for the element.
style xs:string optional
An open placeholder for reference by an external stylesheet.
Source
<xs:element name="standing" type="standingComplexType" minOccurs="0" maxOccurs="unbounded"/>
Element tournamentDivisionComplexType / tournament-part
Namespace http://iptc.org/std/nar/2006-10-01/
Diagram
Diagram sportsml_xsd.tmp#commonAttributes sportsml_xsd.tmp#tournamentPartComplexType_part-index sportsml_xsd.tmp#tournamentPartComplexType_tournament-part-metadata sportsml_xsd.tmp#tournamentPartComplexType_standing sportsml_xsd.tmp#tournamentPartComplexType_tournament-part sportsml_xsd.tmp#tournamentPartComplexType_sports-event sportsml_xsd.tmp#tournamentPartComplexType
Type tournamentPartComplexType
Properties
content: complex
minOccurs: 0
maxOccurs: unbounded
Model tournament-part-metadata{0,1} , standing* , (tournament-part* | sports-event*)
Children sports-event, standing, tournament-part, tournament-part-metadata
Instance
<tournament-part class="" id="" part-index="" style="" xmlns="http://iptc.org/std/nar/2006-10-01/">
  <tournament-part-metadata alignment-scope="" class="" competition="" distance="" distance-maximum="" distance-minimum="" duration-scope="" end-date-time="" event-span="" format-type="" id="" key="" location-key="" maximum-subparts="" measurement-units="" minimum-subparts="" number="" opponent-type="" opponent-value="" period-end-date-time="" period-start-date-time="" period-type="" period-value="" position="" record-making-scope="" scope-value="" scoping-label="" situation="" start-date-time="" stats-coverage="" status="" style="" surface-type="" team="" team-coverage="" temporal-unit-type="" temporal-unit-value="" type="" unit-type="" unit-value="" venue-type="" weather-type="">{0,1}</tournament-part-metadata>
  <standing class="" content-label="" id="" style="">{0,unbounded}</standing>
  <tournament-part class="" id="" part-index="" style="">{0,unbounded}</tournament-part>
  <sports-event class="" id="" style="">{0,unbounded}</sports-event>
</tournament-part>
Attributes
QName Type Fixed Default Use Annotation
class xs:string optional
An open placeholder for categorization.
id xs:ID optional
An XML-specific identifier for the element.
part-index xs:string optional
For provider-specific tournament indexing systems. DPA, for
example, has one that looks like this: part-name="Group A"
part-index="p1/1/p2/A"
style xs:string optional
An open placeholder for reference by an external stylesheet.
Source
<xs:element name="tournament-part" type="tournamentPartComplexType" minOccurs="0" maxOccurs="unbounded"/>
Element tournamentPartComplexType / tournament-part-metadata
Namespace http://iptc.org/std/nar/2006-10-01/
Diagram
Diagram sportsml_xsd.tmp#commonAttributes sportsml_xsd.tmp#coverageAttributes sportsml_xsd.tmp#baseMetadataComplexType_sports-content-codes sportsml_xsd.tmp#baseMetadataComplexType_sports-property sportsml_xsd.tmp#baseMetadataComplexType sportsml_xsd.tmp#base2MetadataComplexType_key sportsml_xsd.tmp#base2MetadataComplexType_name sportsml_xsd.tmp#base2MetadataComplexType_site sportsml_xsd.tmp#base2MetadataComplexType_award sportsml_xsd.tmp#base2MetadataComplexType sportsml_xsd.tmp#tournamentAttributes sportsml_xsd.tmp#baseTournamentMetadataComplexType sportsml_xsd.tmp#tournamentPartMetadataComplexType_type sportsml_xsd.tmp#tournamentPartMetadataComplexType_format-type sportsml_xsd.tmp#tournamentPartMetadataComplexType
Type tournamentPartMetadataComplexType
Type hierarchy
Properties
content: complex
minOccurs: 0
Model sports-content-codes{0,1} , sports-property* , name* , site* , award*
Children award, name, site, sports-content-codes, sports-property
Instance
<tournament-part-metadata alignment-scope="" class="" competition="" distance="" distance-maximum="" distance-minimum="" duration-scope="" end-date-time="" event-span="" format-type="" id="" key="" location-key="" maximum-subparts="" measurement-units="" minimum-subparts="" number="" opponent-type="" opponent-value="" period-end-date-time="" period-start-date-time="" period-type="" period-value="" position="" record-making-scope="" scope-value="" scoping-label="" situation="" start-date-time="" stats-coverage="" status="" style="" surface-type="" team="" team-coverage="" temporal-unit-type="" temporal-unit-value="" type="" unit-type="" unit-value="" venue-type="" weather-type="" xmlns="http://iptc.org/std/nar/2006-10-01/">
  <sports-content-codes class="" id="" style="">{0,1}</sports-content-codes>
  <sports-property allowed-values="" class="" formal-name="" id="" scheme="" style="" value="" vocabulary="">{0,unbounded}</sports-property>
  <name creator="" creatoruri="" custom="" dir="" how="" howuri="" id="" xml:lang="" modified="" part="" parturi="" pubconstraint="" pubconstrainturi="" role="" roleuri="" validfrom="" validto="" why="" whyuri="">{0,unbounded}</name>
  <site class="" id="" style="">{0,unbounded}</site>
  <award award-type="" class="" currency="" id="" place="" player-or-team-idref="" style="" total="" value="">{0,unbounded}</award>
</tournament-part-metadata>
Attributes
QName Type Fixed Default Use Annotation
alignment-scope restriction of xs:string optional
Indicates that the included statistics apply only to events played either at home or away.
class xs:string optional
An open placeholder for categorization.
competition QCodeType optional
The key of the league or competition for which the player or team generated the stats.
distance xs:string optional
Measure of distance for the generated stat.
distance-maximum xs:string optional
Maximum distance for the generated stat.
distance-minimum xs:string optional
Minimum distance for the generated stat.
duration-scope QCodeType optional
Indicates what class of events the included statistics apply. Example: those events that went into overtime. SportsML vocab uri: http://cv.iptc.org/newscodes/spdurationscope/
end-date-time TruncatedDateTimeType optional
The ending date, with optional time, of the event for which the stats are relevant.
event-span xs:nonNegativeInteger optional
Qualifier of "most-recent-events" value for temporal-unit attribute. Specify the number of events eg. 10 for last 10 games.
format-type QCodeType optional
The format type of tournament or tournament phase: group, elimination, etc. SportsML vocab uri: http://cv.iptc.org/newscodes/sptournamentform/
id xs:ID optional
An XML-specific identifier for the element.
key QCodeType optional
The symbol or identifying key for the tournament or tournament part.
location-key QCodeType optional
The key of the site,venue or location where the stats were generated.
maximum-subparts xs:positiveInteger optional
The maximum number of subparts for this level in a tournament. The subparts can either be tournament-part or sports-event.
measurement-units xs:string optional
The type of unit used to measure distance, speed, etc. Could be mph, kph, metres, yards, etc.
minimum-subparts xs:nonNegativeInteger optional
The minimum number of subparts for this level in a tournament. The subparts can either be tournament-part or sports-event.
number xs:positiveInteger optional
The number of the particular tournament part eg. 2 for second round or second leg
opponent-type QCodeType optional
Whether the opponent was a player, team, etc.
opponent-value QCodeType optional
The key of the player, team, division, conference, league or other unit which provide the opposition relevant to the stat.
period-end-date-time TruncatedDateTimeType optional
The ending date, with optional time, of the period for which the stats are relevant.
period-start-date-time TruncatedDateTimeType optional
The starting date, with optional time, of the period for which the stats are relevant.
period-type QCodeType optional
For certain types of periods: overtime, declared (cricket), etc.
period-value xs:string optional
Used for tracking stats and events by period.
position xs:string optional
Indicates that the included statistics apply only to while played at a particular position.
record-making-scope QCodeType optional
Indicates that the included statistics apply only to values that set a record, such as a team-high, or an individual-low.
scope-value QCodeType optional
A generic scope indicator. Use only if none of the other coverage attributes are suitable.
scoping-label xs:string optional
A textual description for the scope.
situation QCodeType optional
Final or current score of the team or player.
start-date-time TruncatedDateTimeType optional
The starting date, with optional time, of the event for which the stats are relevant.
stats-coverage QCodeType optional
A relative indication of how many statistics are included in the item. SportsML vocab uri: http://cv.iptc.org/newscodes/spstatscoverage/
status QCodeType optional
The state of the tournament or tournament part, describing whether it has started, is in progress, etc.
style xs:string optional
An open placeholder for reference by an external stylesheet.
surface-type QCodeType optional
The type of surface (eg. clay, artificial grass, etc.) upon which the stats were generated.
team QCodeType optional
The key of the team for which the player or team generated the stats.
team-coverage restriction of xs:string optional
Indicates whether the item contains information about one team, or
many teams.
temporal-unit-type QCodeType optional
The unit of performance to which the stats apply eg. single-event, season, career.
temporal-unit-value QCodeType optional
The key of performance unit to which the stats apply.
type QCodeType optional
The phase of the tournament: semi-final, quarter-final, etc. SportsML vocab uri: http://cv.iptc.org/newscodes/sptournamentphase/
unit-type QCodeType optional
The type, other than team or league/competition, of the competitive unit for which the player or team generated the stats.
unit-value QCodeType optional
The key, other than team or league/competition, of the competitive unit for which the player or team generated the stats.
venue-type QCodeType optional
The type of event (eg. indoor, outdoor, etc.) in which the stats were generated.
weather-type QCodeType optional
A code for the weather situation in which the stats were generated. SportsML weather codes recommended.
Source
<xs:element name="tournament-part-metadata" type="tournamentPartMetadataComplexType" minOccurs="0"/>
Element tournamentPartComplexType / standing
Namespace http://iptc.org/std/nar/2006-10-01/
Diagram
Diagram sportsml_xsd.tmp#commonAttributes sportsml_xsd.tmp#standingComplexType_content-label sportsml_xsd.tmp#standingComplexType_standing-metadata sportsml_xsd.tmp#standingComplexType_team sportsml_xsd.tmp#standingComplexType_player sportsml_xsd.tmp#standingComplexType
Type standingComplexType
Properties
content: complex
minOccurs: 0
maxOccurs: unbounded
Model standing-metadata{0,1} , (team* | player*)
Children player, standing-metadata, team
Instance
<standing class="" content-label="" id="" style="" xmlns="http://iptc.org/std/nar/2006-10-01/">
  <standing-metadata alignment-scope="" class="" competition="" distance="" distance-maximum="" distance-minimum="" duration-scope="" end-date-time="" event-span="" id="" location-key="" measurement-units="" opponent-type="" opponent-value="" period-end-date-time="" period-start-date-time="" period-type="" period-value="" position="" record-making-scope="" scope-value="" scoping-label="" situation="" start-date-time="" stats-coverage="" style="" surface-type="" team="" team-coverage="" temporal-unit-type="" temporal-unit-value="" unit-type="" unit-value="" venue-type="" weather-type="">{0,1}</standing-metadata>
  <team class="" id="" style="">{0,unbounded}</team>
  <player class="" id="" style="">{0,unbounded}</player>
</standing>
Attributes
QName Type Fixed Default Use Annotation
class xs:string optional
An open placeholder for categorization.
content-label xs:string optional
A displayable label describing this standing.
id xs:ID optional
An XML-specific identifier for the element.
style xs:string optional
An open placeholder for reference by an external stylesheet.
Source
<xs:element name="standing" type="standingComplexType" minOccurs="0" maxOccurs="unbounded"/>
Element tournamentPartComplexType / tournament-part
Namespace http://iptc.org/std/nar/2006-10-01/
Diagram
Diagram sportsml_xsd.tmp#commonAttributes sportsml_xsd.tmp#tournamentPartComplexType_part-index sportsml_xsd.tmp#tournamentPartComplexType_tournament-part-metadata sportsml_xsd.tmp#tournamentPartComplexType_standing sportsml_xsd.tmp#tournamentPartComplexType_tournament-part sportsml_xsd.tmp#tournamentPartComplexType_sports-event sportsml_xsd.tmp#tournamentPartComplexType
Type tournamentPartComplexType
Properties
content: complex
minOccurs: 0
maxOccurs: unbounded
Model tournament-part-metadata{0,1} , standing* , (tournament-part* | sports-event*)
Children sports-event, standing, tournament-part, tournament-part-metadata
Instance
<tournament-part class="" id="" part-index="" style="" xmlns="http://iptc.org/std/nar/2006-10-01/">
  <tournament-part-metadata alignment-scope="" class="" competition="" distance="" distance-maximum="" distance-minimum="" duration-scope="" end-date-time="" event-span="" format-type="" id="" key="" location-key="" maximum-subparts="" measurement-units="" minimum-subparts="" number="" opponent-type="" opponent-value="" period-end-date-time="" period-start-date-time="" period-type="" period-value="" position="" record-making-scope="" scope-value="" scoping-label="" situation="" start-date-time="" stats-coverage="" status="" style="" surface-type="" team="" team-coverage="" temporal-unit-type="" temporal-unit-value="" type="" unit-type="" unit-value="" venue-type="" weather-type="">{0,1}</tournament-part-metadata>
  <standing class="" content-label="" id="" style="">{0,unbounded}</standing>
  <tournament-part class="" id="" part-index="" style="">{0,unbounded}</tournament-part>
  <sports-event class="" id="" style="">{0,unbounded}</sports-event>
</tournament-part>
Attributes
QName Type Fixed Default Use Annotation
class xs:string optional
An open placeholder for categorization.
id xs:ID optional
An XML-specific identifier for the element.
part-index xs:string optional
For provider-specific tournament indexing systems. DPA, for
example, has one that looks like this: part-name="Group A"
part-index="p1/1/p2/A"
style xs:string optional
An open placeholder for reference by an external stylesheet.
Source
<xs:element name="tournament-part" type="tournamentPartComplexType" minOccurs="0" maxOccurs="unbounded"/>
Element tournamentPartComplexType / sports-event
Namespace http://iptc.org/std/nar/2006-10-01/
Diagram
Diagram sportsml_xsd.tmp#commonAttributes sportsml_xsd.tmp#sportsEventComplexType_event-metadata sportsml_xsd.tmp#sportsEventComplexType_event-stats sportsml_xsd.tmp#sportsEventComplexType_team sportsml_xsd.tmp#sportsEventComplexType_player sportsml_xsd.tmp#sportsEventComplexType_wagering-stats sportsml_xsd.tmp#sportsEventComplexType_officials sportsml_xsd.tmp#sportsEventComplexType_actions sportsml_xsd.tmp#sportsEventComplexType_highlight sportsml_xsd.tmp#sportsEventComplexType_award sportsml_xsd.tmp#sportsEventComplexType_sports-event sportsml_xsd.tmp#sportsEventComplexType
Type sportsEventComplexType
Properties
content: complex
minOccurs: 0
maxOccurs: unbounded
Model event-metadata{0,1} , event-stats{0,1} , (team* | player*) , wagering-stats* , officials{0,1} , actions{0,1} , highlight* , award* , sports-event*
Children actions, award, event-metadata, event-stats, highlight, officials, player, sports-event, team, wagering-stats
Instance
<sports-event class="" id="" style="" xmlns="http://iptc.org/std/nar/2006-10-01/">
  <event-metadata alignment-scope="" class="" competition="" distance="" distance-maximum="" distance-minimum="" duration="" duration-scope="" end-date-time="" end-weekday="" event-number="" event-of-day="" event-outcome-type="" event-recurring-key="" events-day-total="" event-span="" event-status="" event-status-note="" event-status-reason="" event-style="" event-type="" heat-number="" id="" key="" location-key="" measurement-units="" minutes-elapsed="" opponent-type="" opponent-value="" period-end-date-time="" period-minute-elapsed="" period-start-date-time="" period-time-elapsed="" period-time-remaining="" period-type="" period-value="" position="" record-making-scope="" scope-value="" scoping-label="" season-key="" season-type="" series-index="" situation="" start-date-time="" start-weekday="" stats-coverage="" style="" surface-type="" team="" team-coverage="" temporal-unit-type="" temporal-unit-value="" time-certainty="" unit-type="" unit-value="" venue-type="" weather-type="">{0,1}</event-metadata>
  <event-stats alignment-scope="" class="" competition="" distance="" distance-maximum="" distance-minimum="" duration-scope="" end-date-time="" event-span="" id="" location-key="" measurement-units="" opponent-type="" opponent-value="" period-end-date-time="" period-start-date-time="" period-type="" period-value="" position="" record-making-scope="" scope-value="" scoping-label="" situation="" start-date-time="" stats-coverage="" style="" surface-type="" team="" team-coverage="" temporal-unit-type="" temporal-unit-value="" unit-type="" unit-value="" venue-type="" weather-type="">{0,1}</event-stats>
  <team class="" id="" style="">{0,unbounded}</team>
  <player class="" id="" style="">{0,unbounded}</player>
  <wagering-stats class="" comment="" id="" style="">{0,unbounded}</wagering-stats>
  <officials class="" id="" style="">{0,1}</officials>
  <actions class="" id="" style="">{0,1}</actions>
  <highlight class="" id="" style="">{0,unbounded}</highlight>
  <award award-type="" class="" currency="" id="" place="" player-or-team-idref="" style="" total="" value="">{0,unbounded}</award>
  <sports-event class="" id="" style="">{0,unbounded}</sports-event>
</sports-event>
Attributes
QName Type Fixed Default Use Annotation
class xs:string optional
An open placeholder for categorization.
id xs:ID optional
An XML-specific identifier for the element.
style xs:string optional
An open placeholder for reference by an external stylesheet.
Source
<xs:element name="sports-event" type="sportsEventComplexType" minOccurs="0" maxOccurs="unbounded"/>
Element tournamentDivisionComplexType / sports-event
Namespace http://iptc.org/std/nar/2006-10-01/
Diagram
Diagram sportsml_xsd.tmp#commonAttributes sportsml_xsd.tmp#sportsEventComplexType_event-metadata sportsml_xsd.tmp#sportsEventComplexType_event-stats sportsml_xsd.tmp#sportsEventComplexType_team sportsml_xsd.tmp#sportsEventComplexType_player sportsml_xsd.tmp#sportsEventComplexType_wagering-stats sportsml_xsd.tmp#sportsEventComplexType_officials sportsml_xsd.tmp#sportsEventComplexType_actions sportsml_xsd.tmp#sportsEventComplexType_highlight sportsml_xsd.tmp#sportsEventComplexType_award sportsml_xsd.tmp#sportsEventComplexType_sports-event sportsml_xsd.tmp#sportsEventComplexType
Type sportsEventComplexType
Properties
content: complex
minOccurs: 0
maxOccurs: unbounded
Model event-metadata{0,1} , event-stats{0,1} , (team* | player*) , wagering-stats* , officials{0,1} , actions{0,1} , highlight* , award* , sports-event*
Children actions, award, event-metadata, event-stats, highlight, officials, player, sports-event, team, wagering-stats
Instance
<sports-event class="" id="" style="" xmlns="http://iptc.org/std/nar/2006-10-01/">
  <event-metadata alignment-scope="" class="" competition="" distance="" distance-maximum="" distance-minimum="" duration="" duration-scope="" end-date-time="" end-weekday="" event-number="" event-of-day="" event-outcome-type="" event-recurring-key="" events-day-total="" event-span="" event-status="" event-status-note="" event-status-reason="" event-style="" event-type="" heat-number="" id="" key="" location-key="" measurement-units="" minutes-elapsed="" opponent-type="" opponent-value="" period-end-date-time="" period-minute-elapsed="" period-start-date-time="" period-time-elapsed="" period-time-remaining="" period-type="" period-value="" position="" record-making-scope="" scope-value="" scoping-label="" season-key="" season-type="" series-index="" situation="" start-date-time="" start-weekday="" stats-coverage="" style="" surface-type="" team="" team-coverage="" temporal-unit-type="" temporal-unit-value="" time-certainty="" unit-type="" unit-value="" venue-type="" weather-type="">{0,1}</event-metadata>
  <event-stats alignment-scope="" class="" competition="" distance="" distance-maximum="" distance-minimum="" duration-scope="" end-date-time="" event-span="" id="" location-key="" measurement-units="" opponent-type="" opponent-value="" period-end-date-time="" period-start-date-time="" period-type="" period-value="" position="" record-making-scope="" scope-value="" scoping-label="" situation="" start-date-time="" stats-coverage="" style="" surface-type="" team="" team-coverage="" temporal-unit-type="" temporal-unit-value="" unit-type="" unit-value="" venue-type="" weather-type="">{0,1}</event-stats>
  <team class="" id="" style="">{0,unbounded}</team>
  <player class="" id="" style="">{0,unbounded}</player>
  <wagering-stats class="" comment="" id="" style="">{0,unbounded}</wagering-stats>
  <officials class="" id="" style="">{0,1}</officials>
  <actions class="" id="" style="">{0,1}</actions>
  <highlight class="" id="" style="">{0,unbounded}</highlight>
  <award award-type="" class="" currency="" id="" place="" player-or-team-idref="" style="" total="" value="">{0,unbounded}</award>
  <sports-event class="" id="" style="">{0,unbounded}</sports-event>
</sports-event>
Attributes
QName Type Fixed Default Use Annotation
class xs:string optional
An open placeholder for categorization.
id xs:ID optional
An XML-specific identifier for the element.
style xs:string optional
An open placeholder for reference by an external stylesheet.
Source
<xs:element name="sports-event" type="sportsEventComplexType" minOccurs="0" maxOccurs="unbounded"/>
Element tournamentComplexType / tournament-part
Namespace http://iptc.org/std/nar/2006-10-01/
Diagram
Diagram sportsml_xsd.tmp#commonAttributes sportsml_xsd.tmp#tournamentPartComplexType_part-index sportsml_xsd.tmp#tournamentPartComplexType_tournament-part-metadata sportsml_xsd.tmp#tournamentPartComplexType_standing sportsml_xsd.tmp#tournamentPartComplexType_tournament-part sportsml_xsd.tmp#tournamentPartComplexType_sports-event sportsml_xsd.tmp#tournamentPartComplexType
Type tournamentPartComplexType
Properties
content: complex
minOccurs: 0
maxOccurs: unbounded
Model tournament-part-metadata{0,1} , standing* , (tournament-part* | sports-event*)
Children sports-event, standing, tournament-part, tournament-part-metadata
Instance
<tournament-part class="" id="" part-index="" style="" xmlns="http://iptc.org/std/nar/2006-10-01/">
  <tournament-part-metadata alignment-scope="" class="" competition="" distance="" distance-maximum="" distance-minimum="" duration-scope="" end-date-time="" event-span="" format-type="" id="" key="" location-key="" maximum-subparts="" measurement-units="" minimum-subparts="" number="" opponent-type="" opponent-value="" period-end-date-time="" period-start-date-time="" period-type="" period-value="" position="" record-making-scope="" scope-value="" scoping-label="" situation="" start-date-time="" stats-coverage="" status="" style="" surface-type="" team="" team-coverage="" temporal-unit-type="" temporal-unit-value="" type="" unit-type="" unit-value="" venue-type="" weather-type="">{0,1}</tournament-part-metadata>
  <standing class="" content-label="" id="" style="">{0,unbounded}</standing>
  <tournament-part class="" id="" part-index="" style="">{0,unbounded}</tournament-part>
  <sports-event class="" id="" style="">{0,unbounded}</sports-event>
</tournament-part>
Attributes
QName Type Fixed Default Use Annotation
class xs:string optional
An open placeholder for categorization.
id xs:ID optional
An XML-specific identifier for the element.
part-index xs:string optional
For provider-specific tournament indexing systems. DPA, for
example, has one that looks like this: part-name="Group A"
part-index="p1/1/p2/A"
style xs:string optional
An open placeholder for reference by an external stylesheet.
Source
<xs:element name="tournament-part" type="tournamentPartComplexType" minOccurs="0" maxOccurs="unbounded"/>
Element tournamentComplexType / sports-event
Namespace http://iptc.org/std/nar/2006-10-01/
Diagram
Diagram sportsml_xsd.tmp#commonAttributes sportsml_xsd.tmp#sportsEventComplexType_event-metadata sportsml_xsd.tmp#sportsEventComplexType_event-stats sportsml_xsd.tmp#sportsEventComplexType_team sportsml_xsd.tmp#sportsEventComplexType_player sportsml_xsd.tmp#sportsEventComplexType_wagering-stats sportsml_xsd.tmp#sportsEventComplexType_officials sportsml_xsd.tmp#sportsEventComplexType_actions sportsml_xsd.tmp#sportsEventComplexType_highlight sportsml_xsd.tmp#sportsEventComplexType_award sportsml_xsd.tmp#sportsEventComplexType_sports-event sportsml_xsd.tmp#sportsEventComplexType
Type sportsEventComplexType
Properties
content: complex
minOccurs: 0
maxOccurs: unbounded
Model event-metadata{0,1} , event-stats{0,1} , (team* | player*) , wagering-stats* , officials{0,1} , actions{0,1} , highlight* , award* , sports-event*
Children actions, award, event-metadata, event-stats, highlight, officials, player, sports-event, team, wagering-stats
Instance
<sports-event class="" id="" style="" xmlns="http://iptc.org/std/nar/2006-10-01/">
  <event-metadata alignment-scope="" class="" competition="" distance="" distance-maximum="" distance-minimum="" duration="" duration-scope="" end-date-time="" end-weekday="" event-number="" event-of-day="" event-outcome-type="" event-recurring-key="" events-day-total="" event-span="" event-status="" event-status-note="" event-status-reason="" event-style="" event-type="" heat-number="" id="" key="" location-key="" measurement-units="" minutes-elapsed="" opponent-type="" opponent-value="" period-end-date-time="" period-minute-elapsed="" period-start-date-time="" period-time-elapsed="" period-time-remaining="" period-type="" period-value="" position="" record-making-scope="" scope-value="" scoping-label="" season-key="" season-type="" series-index="" situation="" start-date-time="" start-weekday="" stats-coverage="" style="" surface-type="" team="" team-coverage="" temporal-unit-type="" temporal-unit-value="" time-certainty="" unit-type="" unit-value="" venue-type="" weather-type="">{0,1}</event-metadata>
  <event-stats alignment-scope="" class="" competition="" distance="" distance-maximum="" distance-minimum="" duration-scope="" end-date-time="" event-span="" id="" location-key="" measurement-units="" opponent-type="" opponent-value="" period-end-date-time="" period-start-date-time="" period-type="" period-value="" position="" record-making-scope="" scope-value="" scoping-label="" situation="" start-date-time="" stats-coverage="" style="" surface-type="" team="" team-coverage="" temporal-unit-type="" temporal-unit-value="" unit-type="" unit-value="" venue-type="" weather-type="">{0,1}</event-stats>
  <team class="" id="" style="">{0,unbounded}</team>
  <player class="" id="" style="">{0,unbounded}</player>
  <wagering-stats class="" comment="" id="" style="">{0,unbounded}</wagering-stats>
  <officials class="" id="" style="">{0,1}</officials>
  <actions class="" id="" style="">{0,1}</actions>
  <highlight class="" id="" style="">{0,unbounded}</highlight>
  <award award-type="" class="" currency="" id="" place="" player-or-team-idref="" style="" total="" value="">{0,unbounded}</award>
  <sports-event class="" id="" style="">{0,unbounded}</sports-event>
</sports-event>
Attributes
QName Type Fixed Default Use Annotation
class xs:string optional
An open placeholder for categorization.
id xs:ID optional
An XML-specific identifier for the element.
style xs:string optional
An open placeholder for reference by an external stylesheet.
Source
<xs:element name="sports-event" type="sportsEventComplexType" minOccurs="0" maxOccurs="unbounded"/>
Element sports-content / schedule
Namespace http://iptc.org/std/nar/2006-10-01/
Diagram
Diagram sportsml_xsd.tmp#commonAttributes sportsml_xsd.tmp#scheduleComplexType_date-label sportsml_xsd.tmp#scheduleComplexType_content-label sportsml_xsd.tmp#scheduleComplexType_schedule-metadata sportsml_xsd.tmp#scheduleComplexType_sports-event sportsml_xsd.tmp#scheduleComplexType
Type scheduleComplexType
Properties
content: complex
Model schedule-metadata , sports-event*
Children schedule-metadata, sports-event
Instance
<schedule class="" content-label="" date-label="" id="" style="" xmlns="http://iptc.org/std/nar/2006-10-01/">
  <schedule-metadata alignment-scope="" class="" competition="" distance="" distance-maximum="" distance-minimum="" duration-scope="" end-date-time="" event-span="" id="" location-key="" measurement-units="" opponent-type="" opponent-value="" period-end-date-time="" period-start-date-time="" period-type="" period-value="" position="" record-making-scope="" scope-value="" scoping-label="" situation="" start-date-time="" stats-coverage="" style="" surface-type="" team="" team-coverage="" temporal-unit-type="" temporal-unit-value="" unit-type="" unit-value="" venue-type="" weather-type="">{1,1}</schedule-metadata>
  <sports-event class="" id="" style="">{0,unbounded}</sports-event>
</schedule>
Attributes
QName Type Fixed Default Use Annotation
class xs:string optional
An open placeholder for categorization.
content-label xs:string optional
Displayable label that describes what events this schedule includes.
date-label xs:string optional
Displayable label that describes what dates this schedule covers.
id xs:ID optional
An XML-specific identifier for the element.
style xs:string optional
An open placeholder for reference by an external stylesheet.
Source
<xs:element name="schedule" type="scheduleComplexType"/>
Element scheduleComplexType / schedule-metadata
Namespace http://iptc.org/std/nar/2006-10-01/
Diagram
Diagram sportsml_xsd.tmp#commonAttributes sportsml_xsd.tmp#coverageAttributes sportsml_xsd.tmp#baseMetadataComplexType_sports-content-codes sportsml_xsd.tmp#baseMetadataComplexType_sports-property sportsml_xsd.tmp#baseMetadataComplexType sportsml_xsd.tmp#scheduleMetadataComplexType
Type scheduleMetadataComplexType
Type hierarchy
Properties
content: complex
Model sports-content-codes{0,1} , sports-property*
Children sports-content-codes, sports-property
Instance
<schedule-metadata alignment-scope="" class="" competition="" distance="" distance-maximum="" distance-minimum="" duration-scope="" end-date-time="" event-span="" id="" location-key="" measurement-units="" opponent-type="" opponent-value="" period-end-date-time="" period-start-date-time="" period-type="" period-value="" position="" record-making-scope="" scope-value="" scoping-label="" situation="" start-date-time="" stats-coverage="" style="" surface-type="" team="" team-coverage="" temporal-unit-type="" temporal-unit-value="" unit-type="" unit-value="" venue-type="" weather-type="" xmlns="http://iptc.org/std/nar/2006-10-01/">
  <sports-content-codes class="" id="" style="">{0,1}</sports-content-codes>
  <sports-property allowed-values="" class="" formal-name="" id="" scheme="" style="" value="" vocabulary="">{0,unbounded}</sports-property>
</schedule-metadata>
Attributes
QName Type Fixed Default Use Annotation
alignment-scope restriction of xs:string optional
Indicates that the included statistics apply only to events played either at home or away.
class xs:string optional
An open placeholder for categorization.
competition QCodeType optional
The key of the league or competition for which the player or team generated the stats.
distance xs:string optional
Measure of distance for the generated stat.
distance-maximum xs:string optional
Maximum distance for the generated stat.
distance-minimum xs:string optional
Minimum distance for the generated stat.
duration-scope QCodeType optional
Indicates what class of events the included statistics apply. Example: those events that went into overtime. SportsML vocab uri: http://cv.iptc.org/newscodes/spdurationscope/
end-date-time TruncatedDateTimeType optional
The ending date, with optional time, of the event for which the stats are relevant.
event-span xs:nonNegativeInteger optional
Qualifier of "most-recent-events" value for temporal-unit attribute. Specify the number of events eg. 10 for last 10 games.
id xs:ID optional
An XML-specific identifier for the element.
location-key QCodeType optional
The key of the site,venue or location where the stats were generated.
measurement-units xs:string optional
The type of unit used to measure distance, speed, etc. Could be mph, kph, metres, yards, etc.
opponent-type QCodeType optional
Whether the opponent was a player, team, etc.
opponent-value QCodeType optional
The key of the player, team, division, conference, league or other unit which provide the opposition relevant to the stat.
period-end-date-time TruncatedDateTimeType optional
The ending date, with optional time, of the period for which the stats are relevant.
period-start-date-time TruncatedDateTimeType optional
The starting date, with optional time, of the period for which the stats are relevant.
period-type QCodeType optional
For certain types of periods: overtime, declared (cricket), etc.
period-value xs:string optional
Used for tracking stats and events by period.
position xs:string optional
Indicates that the included statistics apply only to while played at a particular position.
record-making-scope QCodeType optional
Indicates that the included statistics apply only to values that set a record, such as a team-high, or an individual-low.
scope-value QCodeType optional
A generic scope indicator. Use only if none of the other coverage attributes are suitable.
scoping-label xs:string optional
A textual description for the scope.
situation QCodeType optional
Final or current score of the team or player.
start-date-time TruncatedDateTimeType optional
The starting date, with optional time, of the event for which the stats are relevant.
stats-coverage QCodeType optional
A relative indication of how many statistics are included in the item. SportsML vocab uri: http://cv.iptc.org/newscodes/spstatscoverage/
style xs:string optional
An open placeholder for reference by an external stylesheet.
surface-type QCodeType optional
The type of surface (eg. clay, artificial grass, etc.) upon which the stats were generated.
team QCodeType optional
The key of the team for which the player or team generated the stats.
team-coverage restriction of xs:string optional
Indicates whether the item contains information about one team, or
many teams.
temporal-unit-type QCodeType optional
The unit of performance to which the stats apply eg. single-event, season, career.
temporal-unit-value QCodeType optional
The key of performance unit to which the stats apply.
unit-type QCodeType optional
The type, other than team or league/competition, of the competitive unit for which the player or team generated the stats.
unit-value QCodeType optional
The key, other than team or league/competition, of the competitive unit for which the player or team generated the stats.
venue-type QCodeType optional
The type of event (eg. indoor, outdoor, etc.) in which the stats were generated.
weather-type QCodeType optional
A code for the weather situation in which the stats were generated. SportsML weather codes recommended.
Source
<xs:element name="schedule-metadata" type="scheduleMetadataComplexType"/>
Element scheduleComplexType / sports-event
Namespace http://iptc.org/std/nar/2006-10-01/
Diagram
Diagram sportsml_xsd.tmp#commonAttributes sportsml_xsd.tmp#sportsEventComplexType_event-metadata sportsml_xsd.tmp#sportsEventComplexType_event-stats sportsml_xsd.tmp#sportsEventComplexType_team sportsml_xsd.tmp#sportsEventComplexType_player sportsml_xsd.tmp#sportsEventComplexType_wagering-stats sportsml_xsd.tmp#sportsEventComplexType_officials sportsml_xsd.tmp#sportsEventComplexType_actions sportsml_xsd.tmp#sportsEventComplexType_highlight sportsml_xsd.tmp#sportsEventComplexType_award sportsml_xsd.tmp#sportsEventComplexType_sports-event sportsml_xsd.tmp#sportsEventComplexType
Type sportsEventComplexType
Properties
content: complex
minOccurs: 0
maxOccurs: unbounded
Model event-metadata{0,1} , event-stats{0,1} , (team* | player*) , wagering-stats* , officials{0,1} , actions{0,1} , highlight* , award* , sports-event*
Children actions, award, event-metadata, event-stats, highlight, officials, player, sports-event, team, wagering-stats
Instance
<sports-event class="" id="" style="" xmlns="http://iptc.org/std/nar/2006-10-01/">
  <event-metadata alignment-scope="" class="" competition="" distance="" distance-maximum="" distance-minimum="" duration="" duration-scope="" end-date-time="" end-weekday="" event-number="" event-of-day="" event-outcome-type="" event-recurring-key="" events-day-total="" event-span="" event-status="" event-status-note="" event-status-reason="" event-style="" event-type="" heat-number="" id="" key="" location-key="" measurement-units="" minutes-elapsed="" opponent-type="" opponent-value="" period-end-date-time="" period-minute-elapsed="" period-start-date-time="" period-time-elapsed="" period-time-remaining="" period-type="" period-value="" position="" record-making-scope="" scope-value="" scoping-label="" season-key="" season-type="" series-index="" situation="" start-date-time="" start-weekday="" stats-coverage="" style="" surface-type="" team="" team-coverage="" temporal-unit-type="" temporal-unit-value="" time-certainty="" unit-type="" unit-value="" venue-type="" weather-type="">{0,1}</event-metadata>
  <event-stats alignment-scope="" class="" competition="" distance="" distance-maximum="" distance-minimum="" duration-scope="" end-date-time="" event-span="" id="" location-key="" measurement-units="" opponent-type="" opponent-value="" period-end-date-time="" period-start-date-time="" period-type="" period-value="" position="" record-making-scope="" scope-value="" scoping-label="" situation="" start-date-time="" stats-coverage="" style="" surface-type="" team="" team-coverage="" temporal-unit-type="" temporal-unit-value="" unit-type="" unit-value="" venue-type="" weather-type="">{0,1}</event-stats>
  <team class="" id="" style="">{0,unbounded}</team>
  <player class="" id="" style="">{0,unbounded}</player>
  <wagering-stats class="" comment="" id="" style="">{0,unbounded}</wagering-stats>
  <officials class="" id="" style="">{0,1}</officials>
  <actions class="" id="" style="">{0,1}</actions>
  <highlight class="" id="" style="">{0,unbounded}</highlight>
  <award award-type="" class="" currency="" id="" place="" player-or-team-idref="" style="" total="" value="">{0,unbounded}</award>
  <sports-event class="" id="" style="">{0,unbounded}</sports-event>
</sports-event>
Attributes
QName Type Fixed Default Use Annotation
class xs:string optional
An open placeholder for categorization.
id xs:ID optional
An XML-specific identifier for the element.
style xs:string optional
An open placeholder for reference by an external stylesheet.
Source
<xs:element name="sports-event" type="sportsEventComplexType" minOccurs="0" maxOccurs="unbounded"/>
Element sports-content / standing
Namespace http://iptc.org/std/nar/2006-10-01/
Diagram
Diagram sportsml_xsd.tmp#commonAttributes sportsml_xsd.tmp#standingComplexType_content-label sportsml_xsd.tmp#standingComplexType_standing-metadata sportsml_xsd.tmp#standingComplexType_team sportsml_xsd.tmp#standingComplexType_player sportsml_xsd.tmp#standingComplexType
Type standingComplexType
Properties
content: complex
Model standing-metadata{0,1} , (team* | player*)
Children player, standing-metadata, team
Instance
<standing class="" content-label="" id="" style="" xmlns="http://iptc.org/std/nar/2006-10-01/">
  <standing-metadata alignment-scope="" class="" competition="" distance="" distance-maximum="" distance-minimum="" duration-scope="" end-date-time="" event-span="" id="" location-key="" measurement-units="" opponent-type="" opponent-value="" period-end-date-time="" period-start-date-time="" period-type="" period-value="" position="" record-making-scope="" scope-value="" scoping-label="" situation="" start-date-time="" stats-coverage="" style="" surface-type="" team="" team-coverage="" temporal-unit-type="" temporal-unit-value="" unit-type="" unit-value="" venue-type="" weather-type="">{0,1}</standing-metadata>
  <team class="" id="" style="">{0,unbounded}</team>
  <player class="" id="" style="">{0,unbounded}</player>
</standing>
Attributes
QName Type Fixed Default Use Annotation
class xs:string optional
An open placeholder for categorization.
content-label xs:string optional
A displayable label describing this standing.
id xs:ID optional
An XML-specific identifier for the element.
style xs:string optional
An open placeholder for reference by an external stylesheet.
Source
<xs:element name="standing" type="standingComplexType"/>
Element sports-content / statistic
Namespace http://iptc.org/std/nar/2006-10-01/
Diagram
Diagram sportsml_xsd.tmp#commonAttributes sportsml_xsd.tmp#coverageAttributes sportsml_xsd.tmp#statisticComplexType_type sportsml_xsd.tmp#statisticComplexType_content-label sportsml_xsd.tmp#statisticComplexType_statistic-metadata sportsml_xsd.tmp#statisticComplexType_group sportsml_xsd.tmp#statisticComplexType_team sportsml_xsd.tmp#statisticComplexType_player sportsml_xsd.tmp#statisticComplexType_associate sportsml_xsd.tmp#statisticComplexType_status-change sportsml_xsd.tmp#statisticComplexType
Type statisticComplexType
Properties
content: complex
Model statistic-metadata , group* , team* , player* , associate* , status-change*
Children associate, group, player, statistic-metadata, status-change, team
Instance
<statistic alignment-scope="" class="" competition="" content-label="" distance="" distance-maximum="" distance-minimum="" duration-scope="" end-date-time="" event-span="" id="" location-key="" measurement-units="" opponent-type="" opponent-value="" period-end-date-time="" period-start-date-time="" period-type="" period-value="" position="" record-making-scope="" scope-value="" scoping-label="" situation="" start-date-time="" stats-coverage="" style="" surface-type="" team="" team-coverage="" temporal-unit-type="" temporal-unit-value="" type="" unit-type="" unit-value="" venue-type="" weather-type="" xmlns="http://iptc.org/std/nar/2006-10-01/">
  <statistic-metadata alignment-scope="" class="" competition="" distance="" distance-maximum="" distance-minimum="" duration-scope="" end-date-time="" event-span="" id="" location-key="" measurement-units="" opponent-type="" opponent-value="" period-end-date-time="" period-start-date-time="" period-type="" period-value="" position="" record-making-scope="" scope-value="" scoping-label="" situation="" start-date-time="" stats-coverage="" style="" surface-type="" team="" team-coverage="" temporal-unit-type="" temporal-unit-value="" unit-type="" unit-value="" venue-type="" weather-type="">{1,1}</statistic-metadata>
  <group class="" id="" style="">{0,unbounded}</group>
  <team class="" id="" style="">{0,unbounded}</team>
  <player class="" id="" style="">{0,unbounded}</player>
  <associate class="" id="" style="">{0,unbounded}</associate>
  <status-change alignment-scope="" changer-idref="" class="" competition="" distance="" distance-maximum="" distance-minimum="" duration-scope="" end-date-time="" event-span="" id="" location-key="" measurement-units="" new-idref="" new-status="" opponent-type="" opponent-value="" original-idref="" original-status="" period-end-date-time="" period-start-date-time="" period-type="" period-value="" position="" record-making-scope="" scope-value="" scoping-label="" situation="" start-date-time="" stats-coverage="" status-change-type="" style="" surface-type="" team="" team-coverage="" temporal-unit-type="" temporal-unit-value="" unit-type="" unit-value="" venue-type="" weather-type="">{0,unbounded}</status-change>
</statistic>
Attributes
QName Type Fixed Default Use Annotation
alignment-scope restriction of xs:string optional
Indicates that the included statistics apply only to events played either at home or away.
class xs:string optional
An open placeholder for categorization.
competition QCodeType optional
The key of the league or competition for which the player or team generated the stats.
content-label xs:string optional
A display label for the enclosed statistical ranking. (Should be placed as name in the metadata section.)
distance xs:string optional
Measure of distance for the generated stat.
distance-maximum xs:string optional
Maximum distance for the generated stat.
distance-minimum xs:string optional
Minimum distance for the generated stat.
duration-scope QCodeType optional
Indicates what class of events the included statistics apply. Example: those events that went into overtime. SportsML vocab uri: http://cv.iptc.org/newscodes/spdurationscope/
end-date-time TruncatedDateTimeType optional
The ending date, with optional time, of the event for which the stats are relevant.
event-span xs:nonNegativeInteger optional
Qualifier of "most-recent-events" value for temporal-unit attribute. Specify the number of events eg. 10 for last 10 games.
id xs:ID optional
An XML-specific identifier for the element.
location-key QCodeType optional
The key of the site,venue or location where the stats were generated.
measurement-units xs:string optional
The type of unit used to measure distance, speed, etc. Could be mph, kph, metres, yards, etc.
opponent-type QCodeType optional
Whether the opponent was a player, team, etc.
opponent-value QCodeType optional
The key of the player, team, division, conference, league or other unit which provide the opposition relevant to the stat.
period-end-date-time TruncatedDateTimeType optional
The ending date, with optional time, of the period for which the stats are relevant.
period-start-date-time TruncatedDateTimeType optional
The starting date, with optional time, of the period for which the stats are relevant.
period-type QCodeType optional
For certain types of periods: overtime, declared (cricket), etc.
period-value xs:string optional
Used for tracking stats and events by period.
position xs:string optional
Indicates that the included statistics apply only to while played at a particular position.
record-making-scope QCodeType optional
Indicates that the included statistics apply only to values that set a record, such as a team-high, or an individual-low.
scope-value QCodeType optional
A generic scope indicator. Use only if none of the other coverage attributes are suitable.
scoping-label xs:string optional
A textual description for the scope.
situation QCodeType optional
Final or current score of the team or player.
start-date-time TruncatedDateTimeType optional
The starting date, with optional time, of the event for which the stats are relevant.
stats-coverage QCodeType optional
A relative indication of how many statistics are included in the item. SportsML vocab uri: http://cv.iptc.org/newscodes/spstatscoverage/
style xs:string optional
An open placeholder for reference by an external stylesheet.
surface-type QCodeType optional
The type of surface (eg. clay, artificial grass, etc.) upon which the stats were generated.
team QCodeType optional
The key of the team for which the player or team generated the stats.
team-coverage restriction of xs:string optional
Indicates whether the item contains information about one team, or
many teams.
temporal-unit-type QCodeType optional
The unit of performance to which the stats apply eg. single-event, season, career.
temporal-unit-value QCodeType optional
The key of performance unit to which the stats apply.
type xs:string optional
A code describing the class of statistic covered herein, generally part of a controlled vocabulary.
unit-type QCodeType optional
The type, other than team or league/competition, of the competitive unit for which the player or team generated the stats.
unit-value QCodeType optional
The key, other than team or league/competition, of the competitive unit for which the player or team generated the stats.
venue-type QCodeType optional
The type of event (eg. indoor, outdoor, etc.) in which the stats were generated.
weather-type QCodeType optional
A code for the weather situation in which the stats were generated. SportsML weather codes recommended.
Source
<xs:element name="statistic" type="statisticComplexType"/>
Element statisticComplexType / statistic-metadata
Namespace http://iptc.org/std/nar/2006-10-01/
Diagram
Diagram sportsml_xsd.tmp#commonAttributes sportsml_xsd.tmp#coverageAttributes sportsml_xsd.tmp#baseMetadataComplexType_sports-content-codes sportsml_xsd.tmp#baseMetadataComplexType_sports-property sportsml_xsd.tmp#baseMetadataComplexType sportsml_xsd.tmp#statisticMetadataComplexType
Type statisticMetadataComplexType
Type hierarchy
Properties
content: complex
Model sports-content-codes{0,1} , sports-property*
Children sports-content-codes, sports-property
Instance
<statistic-metadata alignment-scope="" class="" competition="" distance="" distance-maximum="" distance-minimum="" duration-scope="" end-date-time="" event-span="" id="" location-key="" measurement-units="" opponent-type="" opponent-value="" period-end-date-time="" period-start-date-time="" period-type="" period-value="" position="" record-making-scope="" scope-value="" scoping-label="" situation="" start-date-time="" stats-coverage="" style="" surface-type="" team="" team-coverage="" temporal-unit-type="" temporal-unit-value="" unit-type="" unit-value="" venue-type="" weather-type="" xmlns="http://iptc.org/std/nar/2006-10-01/">
  <sports-content-codes class="" id="" style="">{0,1}</sports-content-codes>
  <sports-property allowed-values="" class="" formal-name="" id="" scheme="" style="" value="" vocabulary="">{0,unbounded}</sports-property>
</statistic-metadata>
Attributes
QName Type Fixed Default Use Annotation
alignment-scope restriction of xs:string optional
Indicates that the included statistics apply only to events played either at home or away.
class xs:string optional
An open placeholder for categorization.
competition QCodeType optional
The key of the league or competition for which the player or team generated the stats.
distance xs:string optional
Measure of distance for the generated stat.
distance-maximum xs:string optional
Maximum distance for the generated stat.
distance-minimum xs:string optional
Minimum distance for the generated stat.
duration-scope QCodeType optional
Indicates what class of events the included statistics apply. Example: those events that went into overtime. SportsML vocab uri: http://cv.iptc.org/newscodes/spdurationscope/
end-date-time TruncatedDateTimeType optional
The ending date, with optional time, of the event for which the stats are relevant.
event-span xs:nonNegativeInteger optional
Qualifier of "most-recent-events" value for temporal-unit attribute. Specify the number of events eg. 10 for last 10 games.
id xs:ID optional
An XML-specific identifier for the element.
location-key QCodeType optional
The key of the site,venue or location where the stats were generated.
measurement-units xs:string optional
The type of unit used to measure distance, speed, etc. Could be mph, kph, metres, yards, etc.
opponent-type QCodeType optional
Whether the opponent was a player, team, etc.
opponent-value QCodeType optional
The key of the player, team, division, conference, league or other unit which provide the opposition relevant to the stat.
period-end-date-time TruncatedDateTimeType optional
The ending date, with optional time, of the period for which the stats are relevant.
period-start-date-time TruncatedDateTimeType optional
The starting date, with optional time, of the period for which the stats are relevant.
period-type QCodeType optional
For certain types of periods: overtime, declared (cricket), etc.
period-value xs:string optional
Used for tracking stats and events by period.
position xs:string optional
Indicates that the included statistics apply only to while played at a particular position.
record-making-scope QCodeType optional
Indicates that the included statistics apply only to values that set a record, such as a team-high, or an individual-low.
scope-value QCodeType optional
A generic scope indicator. Use only if none of the other coverage attributes are suitable.
scoping-label xs:string optional
A textual description for the scope.
situation QCodeType optional
Final or current score of the team or player.
start-date-time TruncatedDateTimeType optional
The starting date, with optional time, of the event for which the stats are relevant.
stats-coverage QCodeType optional
A relative indication of how many statistics are included in the item. SportsML vocab uri: http://cv.iptc.org/newscodes/spstatscoverage/
style xs:string optional
An open placeholder for reference by an external stylesheet.
surface-type QCodeType optional
The type of surface (eg. clay, artificial grass, etc.) upon which the stats were generated.
team QCodeType optional
The key of the team for which the player or team generated the stats.
team-coverage restriction of xs:string optional
Indicates whether the item contains information about one team, or
many teams.
temporal-unit-type QCodeType optional
The unit of performance to which the stats apply eg. single-event, season, career.
temporal-unit-value QCodeType optional
The key of performance unit to which the stats apply.
unit-type QCodeType optional
The type, other than team or league/competition, of the competitive unit for which the player or team generated the stats.
unit-value QCodeType optional
The key, other than team or league/competition, of the competitive unit for which the player or team generated the stats.
venue-type QCodeType optional
The type of event (eg. indoor, outdoor, etc.) in which the stats were generated.
weather-type QCodeType optional
A code for the weather situation in which the stats were generated. SportsML weather codes recommended.
Source
<xs:element name="statistic-metadata" type="statisticMetadataComplexType"/>
Element statisticComplexType / group
Namespace http://iptc.org/std/nar/2006-10-01/
Diagram
Diagram sportsml_xsd.tmp#commonAttributes sportsml_xsd.tmp#groupComplexType_group-metadata sportsml_xsd.tmp#groupComplexType_group-stats sportsml_xsd.tmp#groupComplexType_group sportsml_xsd.tmp#groupComplexType_team sportsml_xsd.tmp#groupComplexType_player sportsml_xsd.tmp#groupComplexType_affiliation sportsml_xsd.tmp#groupComplexType
Type groupComplexType
Properties
content: complex
minOccurs: 0
maxOccurs: unbounded
Model group-metadata , group-stats* , group* , team* , player* , affiliation*
Children affiliation, group, group-metadata, group-stats, player, team
Instance
<group class="" id="" style="" xmlns="http://iptc.org/std/nar/2006-10-01/">
  <group-metadata alignment-scope="" class="" competition="" distance="" distance-maximum="" distance-minimum="" duration-scope="" end-date-time="" event-span="" group-type="" home-page-url="" id="" key="" location-key="" measurement-units="" opponent-type="" opponent-value="" period-end-date-time="" period-start-date-time="" period-type="" period-value="" position="" record-making-scope="" scope-value="" scoping-label="" situation="" start-date-time="" stats-coverage="" style="" surface-type="" team="" team-coverage="" temporal-unit-type="" temporal-unit-value="" unit-type="" unit-value="" venue-type="" weather-type="">{1,1}</group-metadata>
  <group-stats adjusted-score-against="" adjusted-score-for="" alignment-scope="" class="" competition="" distance="" distance-maximum="" distance-minimum="" duration-scope="" end-date-time="" event-outcome="" event-span="" events-remaining="" event-standing-points="" event-standing-points-against="" id="" location-key="" measurement-units="" opponent-type="" opponent-value="" period-end-date-time="" period-start-date-time="" period-type="" period-value="" points="" position="" record-making-scope="" result-effect="" scope-value="" scoping-label="" score="" score-attempts="" score-attempts-on-goal="" score-attempts-on-goal-opposing="" score-attempts-opposing="" score-average="" score-behind="" score-opposing="" score-opposing-average="" score-percentage="" score-percentage-opposing="" score-type="" score-units="" series-score="" series-score-opposing="" situation="" start-date-time="" stats-coverage="" style="" surface-type="" team="" team-coverage="" temporal-unit-type="" temporal-unit-value="" time-of-possession="" time-of-possession-average="" time-of-possession-average-opposing="" time-of-possession-percentage="" time-of-possession-percentage-opposing="" unit-type="" unit-value="" venue-type="" weather-type="">{0,unbounded}</group-stats>
  <group class="" id="" style="">{0,unbounded}</group>
  <team class="" id="" style="">{0,unbounded}</team>
  <player class="" id="" style="">{0,unbounded}</player>
  <affiliation alignment-scope="" class="" competition="" distance="" distance-maximum="" distance-minimum="" duration-scope="" end-date-time="" event-span="" id="" location-key="" measurement-units="" membership-idref="" membership-key="" membership-name="" membership-type="" opponent-type="" opponent-value="" period-end-date-time="" period-start-date-time="" period-type="" period-value="" position="" record-making-scope="" scope-value="" scoping-label="" situation="" start-date-time="" stats-coverage="" style="" surface-type="" team="" team-coverage="" temporal-unit-type="" temporal-unit-value="" unit-type="" unit-value="" venue-type="" weather-type="">{0,unbounded}</affiliation>
</group>
Attributes
QName Type Fixed Default Use Annotation
class xs:string optional
An open placeholder for categorization.
id xs:ID optional
An XML-specific identifier for the element.
style xs:string optional
An open placeholder for reference by an external stylesheet.
Source
<xs:element name="group" type="groupComplexType" minOccurs="0" maxOccurs="unbounded"/>
Element groupComplexType / group-metadata
Namespace http://iptc.org/std/nar/2006-10-01/
Diagram
Diagram sportsml_xsd.tmp#commonAttributes sportsml_xsd.tmp#coverageAttributes sportsml_xsd.tmp#baseMetadataComplexType_sports-content-codes sportsml_xsd.tmp#baseMetadataComplexType_sports-property sportsml_xsd.tmp#baseMetadataComplexType sportsml_xsd.tmp#base2MetadataComplexType_key sportsml_xsd.tmp#base2MetadataComplexType_name sportsml_xsd.tmp#base2MetadataComplexType_site sportsml_xsd.tmp#base2MetadataComplexType_award sportsml_xsd.tmp#base2MetadataComplexType sportsml_xsd.tmp#groupMetadataComplexType_group-type sportsml_xsd.tmp#groupMetadataComplexType_home-page-url sportsml_xsd.tmp#groupMetadataComplexType
Type groupMetadataComplexType
Type hierarchy
Properties
content: complex
Model sports-content-codes{0,1} , sports-property* , name* , site* , award*
Children award, name, site, sports-content-codes, sports-property
Instance
<group-metadata alignment-scope="" class="" competition="" distance="" distance-maximum="" distance-minimum="" duration-scope="" end-date-time="" event-span="" group-type="" home-page-url="" id="" key="" location-key="" measurement-units="" opponent-type="" opponent-value="" period-end-date-time="" period-start-date-time="" period-type="" period-value="" position="" record-making-scope="" scope-value="" scoping-label="" situation="" start-date-time="" stats-coverage="" style="" surface-type="" team="" team-coverage="" temporal-unit-type="" temporal-unit-value="" unit-type="" unit-value="" venue-type="" weather-type="" xmlns="http://iptc.org/std/nar/2006-10-01/">
  <sports-content-codes class="" id="" style="">{0,1}</sports-content-codes>
  <sports-property allowed-values="" class="" formal-name="" id="" scheme="" style="" value="" vocabulary="">{0,unbounded}</sports-property>
  <name creator="" creatoruri="" custom="" dir="" how="" howuri="" id="" xml:lang="" modified="" part="" parturi="" pubconstraint="" pubconstrainturi="" role="" roleuri="" validfrom="" validto="" why="" whyuri="">{0,unbounded}</name>
  <site class="" id="" style="">{0,unbounded}</site>
  <award award-type="" class="" currency="" id="" place="" player-or-team-idref="" style="" total="" value="">{0,unbounded}</award>
</group-metadata>
Attributes
QName Type Fixed Default Use Annotation
alignment-scope restriction of xs:string optional
Indicates that the included statistics apply only to events played either at home or away.
class xs:string optional
An open placeholder for categorization.
competition QCodeType optional
The key of the league or competition for which the player or team generated the stats.
distance xs:string optional
Measure of distance for the generated stat.
distance-maximum xs:string optional
Maximum distance for the generated stat.
distance-minimum xs:string optional
Minimum distance for the generated stat.
duration-scope QCodeType optional
Indicates what class of events the included statistics apply. Example: those events that went into overtime. SportsML vocab uri: http://cv.iptc.org/newscodes/spdurationscope/
end-date-time TruncatedDateTimeType optional
The ending date, with optional time, of the event for which the stats are relevant.
event-span xs:nonNegativeInteger optional
Qualifier of "most-recent-events" value for temporal-unit attribute. Specify the number of events eg. 10 for last 10 games.
group-type xs:string optional
The type of group. For example: conference, division, etc.
home-page-url xs:string optional
The home page URL for the group.
id xs:ID optional
An XML-specific identifier for the element.
key QCodeType optional
The symbol or identifying key for the tournament or tournament part.
location-key QCodeType optional
The key of the site,venue or location where the stats were generated.
measurement-units xs:string optional
The type of unit used to measure distance, speed, etc. Could be mph, kph, metres, yards, etc.
opponent-type QCodeType optional
Whether the opponent was a player, team, etc.
opponent-value QCodeType optional
The key of the player, team, division, conference, league or other unit which provide the opposition relevant to the stat.
period-end-date-time TruncatedDateTimeType optional
The ending date, with optional time, of the period for which the stats are relevant.
period-start-date-time TruncatedDateTimeType optional
The starting date, with optional time, of the period for which the stats are relevant.
period-type QCodeType optional
For certain types of periods: overtime, declared (cricket), etc.
period-value xs:string optional
Used for tracking stats and events by period.
position xs:string optional
Indicates that the included statistics apply only to while played at a particular position.
record-making-scope QCodeType optional
Indicates that the included statistics apply only to values that set a record, such as a team-high, or an individual-low.
scope-value QCodeType optional
A generic scope indicator. Use only if none of the other coverage attributes are suitable.
scoping-label xs:string optional
A textual description for the scope.
situation QCodeType optional
Final or current score of the team or player.
start-date-time TruncatedDateTimeType optional
The starting date, with optional time, of the event for which the stats are relevant.
stats-coverage QCodeType optional
A relative indication of how many statistics are included in the item. SportsML vocab uri: http://cv.iptc.org/newscodes/spstatscoverage/
style xs:string optional
An open placeholder for reference by an external stylesheet.
surface-type QCodeType optional
The type of surface (eg. clay, artificial grass, etc.) upon which the stats were generated.
team QCodeType optional
The key of the team for which the player or team generated the stats.
team-coverage restriction of xs:string optional
Indicates whether the item contains information about one team, or
many teams.
temporal-unit-type QCodeType optional
The unit of performance to which the stats apply eg. single-event, season, career.
temporal-unit-value QCodeType optional
The key of performance unit to which the stats apply.
unit-type QCodeType optional
The type, other than team or league/competition, of the competitive unit for which the player or team generated the stats.
unit-value QCodeType optional
The key, other than team or league/competition, of the competitive unit for which the player or team generated the stats.
venue-type QCodeType optional
The type of event (eg. indoor, outdoor, etc.) in which the stats were generated.
weather-type QCodeType optional
A code for the weather situation in which the stats were generated. SportsML weather codes recommended.
Source
<xs:element name="group-metadata" type="groupMetadataComplexType"/>
Element groupComplexType / group-stats
Namespace http://iptc.org/std/nar/2006-10-01/
Diagram
Diagram sportsml_xsd.tmp#commonAttributes sportsml_xsd.tmp#baseStatsComplexType_rating sportsml_xsd.tmp#baseStatsComplexType_sports-property sportsml_xsd.tmp#baseStatsComplexType_stats sportsml_xsd.tmp#baseStatsComplexType sportsml_xsd.tmp#base2StatsComplexType_points sportsml_xsd.tmp#base2StatsComplexType_outcome-totals sportsml_xsd.tmp#base2StatsComplexType_outcome-result sportsml_xsd.tmp#base2StatsComplexType sportsml_xsd.tmp#coverageAttributes sportsml_xsd.tmp#statAttributes sportsml_xsd.tmp#base3StatsComplexType_penalty-stats sportsml_xsd.tmp#base3StatsComplexType_award sportsml_xsd.tmp#base3StatsComplexType_rank sportsml_xsd.tmp#base3StatsComplexType sportsml_xsd.tmp#groupStatsComplexType
Type groupStatsComplexType
Type hierarchy
Properties
content: complex
minOccurs: 0
maxOccurs: unbounded
Model rating* , sports-property* , stats* , outcome-totals* , outcome-result* , penalty-stats* , award* , rank*
Children award, outcome-result, outcome-totals, penalty-stats, rank, rating, sports-property, stats
Instance
<group-stats adjusted-score-against="" adjusted-score-for="" alignment-scope="" class="" competition="" distance="" distance-maximum="" distance-minimum="" duration-scope="" end-date-time="" event-outcome="" event-span="" events-remaining="" event-standing-points="" event-standing-points-against="" id="" location-key="" measurement-units="" opponent-type="" opponent-value="" period-end-date-time="" period-start-date-time="" period-type="" period-value="" points="" position="" record-making-scope="" result-effect="" scope-value="" scoping-label="" score="" score-attempts="" score-attempts-on-goal="" score-attempts-on-goal-opposing="" score-attempts-opposing="" score-average="" score-behind="" score-opposing="" score-opposing-average="" score-percentage="" score-percentage-opposing="" score-type="" score-units="" series-score="" series-score-opposing="" situation="" start-date-time="" stats-coverage="" style="" surface-type="" team="" team-coverage="" temporal-unit-type="" temporal-unit-value="" time-of-possession="" time-of-possession-average="" time-of-possession-average-opposing="" time-of-possession-percentage="" time-of-possession-percentage-opposing="" unit-type="" unit-value="" venue-type="" weather-type="" xmlns="http://iptc.org/std/nar/2006-10-01/">
  <rating class="" id="" rating-issuer="" rating-maximum="" rating-type="" rating-value="" style="">{0,unbounded}</rating>
  <sports-property allowed-values="" class="" formal-name="" id="" scheme="" style="" value="" vocabulary="">{0,unbounded}</sports-property>
  <stats alignment-scope="" class="" competition="" distance="" distance-maximum="" distance-minimum="" duration-scope="" end-date-time="" event-span="" location-key="" measurement-units="" opponent-type="" opponent-value="" period-end-date-time="" period-start-date-time="" period-type="" period-value="" position="" record-making-scope="" scope-value="" scoping-label="" situation="" sport="" start-date-time="" stats-coverage="" stat-type="" surface-type="" team="" team-coverage="" temporal-unit-type="" temporal-unit-value="" unit-type="" unit-value="" value="" value-type="" venue-type="" weather-type="">{0,unbounded}</stats>
  <outcome-totals alignment-scope="" class="" competition="" distance="" distance-maximum="" distance-minimum="" duration-scope="" end-date-time="" event-span="" events-played="" events-remaining="" games-back="" id="" location-key="" losses="" losses-overtime="" measurement-units="" opponent-type="" opponent-value="" period-end-date-time="" period-start-date-time="" period-type="" period-value="" points-difference="" points-scored-against="" points-scored-for="" position="" record-making-scope="" relegation-average="" scope-value="" scoping-label="" situation="" standing-points="" standing-points-against="" start-date-time="" stats-coverage="" streak-duration="" streak-end="" streak-start="" streak-total="" streak-type="" style="" surface-type="" team="" team-coverage="" temporal-unit-type="" temporal-unit-value="" ties="" undecideds="" unit-type="" unit-value="" venue-type="" weather-type="" winning-percentage="" wins="">{0,unbounded}</outcome-totals>
  <outcome-result alignment-scope="" class="" comment="" competition="" distance="" distance-maximum="" distance-minimum="" duration-scope="" end-date-time="" event-span="" id="" key="" location-key="" measurement-units="" opponent-type="" opponent-value="" period-end-date-time="" period-start-date-time="" period-type="" period-value="" position="" record-making-scope="" scope-value="" scoping-label="" situation="" start-date-time="" stats-coverage="" style="" surface-type="" team="" team-coverage="" temporal-unit-type="" temporal-unit-value="" type="" unit-type="" unit-value="" venue-type="" weather-type="">{0,unbounded}</outcome-result>
  <penalty-stats class="" count="" id="" style="" type="" value="">{0,unbounded}</penalty-stats>
  <award award-type="" class="" currency="" id="" place="" player-or-team-idref="" style="" total="" value="">{0,unbounded}</award>
  <rank alignment-scope="" class="" competition="" distance="" distance-maximum="" distance-minimum="" duration-scope="" end-date-time="" event-span="" id="" issuer="" location-key="" measurement-units="" opponent-type="" opponent-value="" period-end-date-time="" period-start-date-time="" period-type="" period-value="" position="" record-making-scope="" scope-value="" scoping-label="" situation="" start-date-time="" stats-coverage="" style="" surface-type="" team="" team-coverage="" temporal-unit-type="" temporal-unit-value="" type="" unit-type="" unit-value="" value="" value-previous="" venue-type="" weather-type="">{0,unbounded}</rank>
</group-stats>
Attributes
QName Type Fixed Default Use Annotation
adjusted-score-against xs:string optional
The final score against as adjusted by some authority. Usually as
a result of some dispute or transgression that must be settled post-event and
rendered in the score. Will differ from the regular score reflecting the number
of actual goals scored in play. Should be tested for before displaying actual
score.
adjusted-score-for xs:string optional
The final score as adjusted by some authority. Usually as a result
of some dispute or transgression that must be settled post-event and rendered in
the score. Will differ from the regular score reflecting the number of actual
goals scored in play. Should be tested for before displaying actual
score.
alignment-scope restriction of xs:string optional
Indicates that the included statistics apply only to events played either at home or away.
class xs:string optional
An open placeholder for categorization.
competition QCodeType optional
The key of the league or competition for which the player or team generated the stats.
distance xs:string optional
Measure of distance for the generated stat.
distance-maximum xs:string optional
Maximum distance for the generated stat.
distance-minimum xs:string optional
Minimum distance for the generated stat.
duration-scope QCodeType optional
Indicates what class of events the included statistics apply. Example: those events that went into overtime. SportsML vocab uri: http://cv.iptc.org/newscodes/spdurationscope/
end-date-time TruncatedDateTimeType optional
The ending date, with optional time, of the event for which the stats are relevant.
event-outcome QCodeType optional
Whether the competitor won, lost, or tied. SportsML vocab uri: http://cv.iptc.org/newscodes/speventoutcome/
event-span xs:nonNegativeInteger optional
Qualifier of "most-recent-events" value for temporal-unit attribute. Specify the number of events eg. 10 for last 10 games.
event-standing-points xs:string optional
How many points were earned as a result of the outcome of this particular event.
event-standing-points-against xs:string optional
How many points were deducted as a result of the outcome of this particular event. This occurs, for example, in the German Handball leagues.
events-remaining xs:string optional
Number of sports-events the player has yet to participate in.
id xs:ID optional
An XML-specific identifier for the element.
location-key QCodeType optional
The key of the site,venue or location where the stats were generated.
measurement-units xs:string optional
The type of unit used to measure distance, speed, etc. Could be mph, kph, metres, yards, etc.
opponent-type QCodeType optional
Whether the opponent was a player, team, etc.
opponent-value QCodeType optional
The key of the player, team, division, conference, league or other unit which provide the opposition relevant to the stat.
period-end-date-time TruncatedDateTimeType optional
The ending date, with optional time, of the period for which the stats are relevant.
period-start-date-time TruncatedDateTimeType optional
The starting date, with optional time, of the period for which the stats are relevant.
period-type QCodeType optional
For certain types of periods: overtime, declared (cricket), etc.
period-value xs:string optional
Used for tracking stats and events by period.
points xs:nonNegativeInteger optional
Points accumulated by this associate. For example, points earned by a NASCAR owner.
position xs:string optional
Indicates that the included statistics apply only to while played at a particular position.
record-making-scope QCodeType optional
Indicates that the included statistics apply only to values that set a record, such as a team-high, or an individual-low.
result-effect QCodeType optional
Describes the effect that the result of the event or rank changing
has had on the team. Example: Whether or not a team has qualified for the
playoffs, or has been promoted or demoted to a different division. SportsML vocab uri: http://cv.iptc.org/newscodes/spresulteffect/
scope-value QCodeType optional
A generic scope indicator. Use only if none of the other coverage attributes are suitable.
scoping-label xs:string optional
A textual description for the scope.
score xs:string optional
Final or current score of the team or player.
score-attempts xs:string optional
Final or current number of attempts to score by a team or player. Example: in ice hockey, would represent total shots on goal.
score-attempts-on-goal xs:string optional
A subset of score-attempts. Only counts those attempts that were on-goal.
score-attempts-on-goal-opposing xs:string optional
Final or current number of attempts to score by an opposing team or player that were on-goal.
score-attempts-opposing xs:string optional
Final or current number of attempts to score by an opposing team or player.
score-average xs:string optional
Average per-game score for the team or player.
score-behind xs:string optional
The points or time behind the leading score.
score-opposing xs:string optional
Final or current score of the opposing team or player.
score-opposing-average xs:string optional
Average per-game score for the opposing team or player.
score-percentage xs:string optional
Percentage of attempted scores that reached their mark.
score-percentage-opposing xs:string optional
Percentage of attempted scores by opposing team or player that reached their mark.
score-type xs:string optional
Qualifies "score" attribute.
score-units QCodeType optional
Describes how the score and score-opposing is valued. SportsML vocab uri: http://cv.iptc.org/newscodes/spscoreunits/
series-score xs:string optional
Number of events in a series won by team or player.
series-score-opposing xs:string optional
Number of events in a series won by opposing team or player.
situation QCodeType optional
Final or current score of the team or player.
start-date-time TruncatedDateTimeType optional
The starting date, with optional time, of the event for which the stats are relevant.
stats-coverage QCodeType optional
A relative indication of how many statistics are included in the item. SportsML vocab uri: http://cv.iptc.org/newscodes/spstatscoverage/
style xs:string optional
An open placeholder for reference by an external stylesheet.
surface-type QCodeType optional
The type of surface (eg. clay, artificial grass, etc.) upon which the stats were generated.
team QCodeType optional
The key of the team for which the player or team generated the stats.
team-coverage restriction of xs:string optional
Indicates whether the item contains information about one team, or
many teams.
temporal-unit-type QCodeType optional
The unit of performance to which the stats apply eg. single-event, season, career.
temporal-unit-value QCodeType optional
The key of performance unit to which the stats apply.
time-of-possession xs:string optional
Amount of time the team or player has possession of ball (or similar object like puck).
time-of-possession-average xs:string optional
Amount of time the team or player has possession of ball (or similar object like puck) per game.
time-of-possession-average-opposing xs:string optional
Amount of time the opposing team or player has possession of ball (or similar object like puck) per game.
time-of-possession-percentage xs:string optional
Amount of time the team or player has possession of ball (or similar object like puck) expressed as a percentage of the full time of the match.
time-of-possession-percentage-opposing xs:string optional
Amount of time the opposing team or player has possession of ball (or similar object like puck) expressed as a percentage of the full time of the match.
unit-type QCodeType optional
The type, other than team or league/competition, of the competitive unit for which the player or team generated the stats.
unit-value QCodeType optional
The key, other than team or league/competition, of the competitive unit for which the player or team generated the stats.
venue-type QCodeType optional
The type of event (eg. indoor, outdoor, etc.) in which the stats were generated.
weather-type QCodeType optional
A code for the weather situation in which the stats were generated. SportsML weather codes recommended.
Source
<xs:element name="group-stats" type="groupStatsComplexType" minOccurs="0" maxOccurs="unbounded"/>
Element groupComplexType / group
Namespace http://iptc.org/std/nar/2006-10-01/
Diagram
Diagram sportsml_xsd.tmp#commonAttributes sportsml_xsd.tmp#groupComplexType_group-metadata sportsml_xsd.tmp#groupComplexType_group-stats sportsml_xsd.tmp#groupComplexType_group sportsml_xsd.tmp#groupComplexType_team sportsml_xsd.tmp#groupComplexType_player sportsml_xsd.tmp#groupComplexType_affiliation sportsml_xsd.tmp#groupComplexType
Type groupComplexType
Properties
content: complex
minOccurs: 0
maxOccurs: unbounded
Model group-metadata , group-stats* , group* , team* , player* , affiliation*
Children affiliation, group, group-metadata, group-stats, player, team
Instance
<group class="" id="" style="" xmlns="http://iptc.org/std/nar/2006-10-01/">
  <group-metadata alignment-scope="" class="" competition="" distance="" distance-maximum="" distance-minimum="" duration-scope="" end-date-time="" event-span="" group-type="" home-page-url="" id="" key="" location-key="" measurement-units="" opponent-type="" opponent-value="" period-end-date-time="" period-start-date-time="" period-type="" period-value="" position="" record-making-scope="" scope-value="" scoping-label="" situation="" start-date-time="" stats-coverage="" style="" surface-type="" team="" team-coverage="" temporal-unit-type="" temporal-unit-value="" unit-type="" unit-value="" venue-type="" weather-type="">{1,1}</group-metadata>
  <group-stats adjusted-score-against="" adjusted-score-for="" alignment-scope="" class="" competition="" distance="" distance-maximum="" distance-minimum="" duration-scope="" end-date-time="" event-outcome="" event-span="" events-remaining="" event-standing-points="" event-standing-points-against="" id="" location-key="" measurement-units="" opponent-type="" opponent-value="" period-end-date-time="" period-start-date-time="" period-type="" period-value="" points="" position="" record-making-scope="" result-effect="" scope-value="" scoping-label="" score="" score-attempts="" score-attempts-on-goal="" score-attempts-on-goal-opposing="" score-attempts-opposing="" score-average="" score-behind="" score-opposing="" score-opposing-average="" score-percentage="" score-percentage-opposing="" score-type="" score-units="" series-score="" series-score-opposing="" situation="" start-date-time="" stats-coverage="" style="" surface-type="" team="" team-coverage="" temporal-unit-type="" temporal-unit-value="" time-of-possession="" time-of-possession-average="" time-of-possession-average-opposing="" time-of-possession-percentage="" time-of-possession-percentage-opposing="" unit-type="" unit-value="" venue-type="" weather-type="">{0,unbounded}</group-stats>
  <group class="" id="" style="">{0,unbounded}</group>
  <team class="" id="" style="">{0,unbounded}</team>
  <player class="" id="" style="">{0,unbounded}</player>
  <affiliation alignment-scope="" class="" competition="" distance="" distance-maximum="" distance-minimum="" duration-scope="" end-date-time="" event-span="" id="" location-key="" measurement-units="" membership-idref="" membership-key="" membership-name="" membership-type="" opponent-type="" opponent-value="" period-end-date-time="" period-start-date-time="" period-type="" period-value="" position="" record-making-scope="" scope-value="" scoping-label="" situation="" start-date-time="" stats-coverage="" style="" surface-type="" team="" team-coverage="" temporal-unit-type="" temporal-unit-value="" unit-type="" unit-value="" venue-type="" weather-type="">{0,unbounded}</affiliation>
</group>
Attributes
QName Type Fixed Default Use Annotation
class xs:string optional
An open placeholder for categorization.
id xs:ID optional
An XML-specific identifier for the element.
style xs:string optional
An open placeholder for reference by an external stylesheet.
Source
<xs:element name="group" type="groupComplexType" minOccurs="0" maxOccurs="unbounded"/>
Element groupComplexType / team
Namespace http://iptc.org/std/nar/2006-10-01/
Diagram
Diagram sportsml_xsd.tmp#commonAttributes sportsml_xsd.tmp#teamComplexType_team-metadata sportsml_xsd.tmp#teamComplexType_team-stats sportsml_xsd.tmp#teamComplexType_player sportsml_xsd.tmp#teamComplexType_wagering-stats sportsml_xsd.tmp#teamComplexType_associate sportsml_xsd.tmp#teamComplexType_affiliation sportsml_xsd.tmp#teamComplexType
Type teamComplexType
Properties
content: complex
minOccurs: 0
maxOccurs: unbounded
Model team-metadata , team-stats* , player* , wagering-stats* , associate* , affiliation*
Children affiliation, associate, player, team-metadata, team-stats, wagering-stats
Instance
<team class="" id="" style="" xmlns="http://iptc.org/std/nar/2006-10-01/">
  <team-metadata alignment="" class="" dissolved="" established="" home-page-url="" id="" key="" nationality="" round-position="" style="" team-idref="">{1,1}</team-metadata>
  <team-stats adjusted-score-against="" adjusted-score-for="" alignment-scope="" class="" competition="" distance="" distance-maximum="" distance-minimum="" duration-scope="" end-date-time="" event-outcome="" event-span="" events-played="" events-remaining="" event-standing-points="" event-standing-points-against="" id="" location-key="" measurement-units="" opponent-type="" opponent-value="" period-end-date-time="" period-start-date-time="" period-type="" period-value="" points="" position="" record-making-scope="" result-effect="" scope-value="" scoping-label="" score="" score-attempts="" score-attempts-on-goal="" score-attempts-on-goal-opposing="" score-attempts-opposing="" score-average="" score-behind="" score-opposing="" score-opposing-average="" score-percentage="" score-percentage-opposing="" score-type="" score-units="" series-score="" series-score-opposing="" situation="" start-date-time="" stats-coverage="" style="" surface-type="" team="" team-coverage="" temporal-unit-type="" temporal-unit-value="" time-of-possession="" time-of-possession-average="" time-of-possession-average-opposing="" time-of-possession-percentage="" time-of-possession-percentage-opposing="" time-played-total="" unit-type="" unit-value="" venue-type="" weather-type="">{0,unbounded}</team-stats>
  <player class="" id="" style="">{0,unbounded}</player>
  <wagering-stats class="" comment="" id="" style="">{0,unbounded}</wagering-stats>
  <associate class="" id="" style="">{0,unbounded}</associate>
  <affiliation alignment-scope="" class="" competition="" distance="" distance-maximum="" distance-minimum="" duration-scope="" end-date-time="" event-span="" id="" location-key="" measurement-units="" membership-idref="" membership-key="" membership-name="" membership-type="" opponent-type="" opponent-value="" period-end-date-time="" period-start-date-time="" period-type="" period-value="" position="" record-making-scope="" scope-value="" scoping-label="" situation="" start-date-time="" stats-coverage="" style="" surface-type="" team="" team-coverage="" temporal-unit-type="" temporal-unit-value="" unit-type="" unit-value="" venue-type="" weather-type="">{0,unbounded}</affiliation>
</team>
Attributes
QName Type Fixed Default Use Annotation
class xs:string optional
An open placeholder for categorization.
id xs:ID optional
An XML-specific identifier for the element.
style xs:string optional
An open placeholder for reference by an external stylesheet.
Source
<xs:element name="team" type="teamComplexType" minOccurs="0" maxOccurs="unbounded"/>
Element groupComplexType / player
Namespace http://iptc.org/std/nar/2006-10-01/
Diagram
Diagram sportsml_xsd.tmp#commonAttributes sportsml_xsd.tmp#playerComplexType_player-metadata sportsml_xsd.tmp#playerComplexType_player-stats sportsml_xsd.tmp#playerComplexType_wagering-stats sportsml_xsd.tmp#playerComplexType_associate sportsml_xsd.tmp#playerComplexType_affiliation sportsml_xsd.tmp#playerComplexType
Type playerComplexType
Properties
content: complex
minOccurs: 0
maxOccurs: unbounded
Model player-metadata , player-stats* , wagering-stats* , associate* , affiliation*
Children affiliation, associate, player-metadata, player-stats, wagering-stats
Instance
<player class="" id="" style="" xmlns="http://iptc.org/std/nar/2006-10-01/">
  <player-metadata class="" date-of-birth="" date-of-death="" gender="" health="" height="" home-page-url="" id="" key="" lineup-slot="" lineup-slot-sequence="" nationality="" position-depth="" position-event="" position-regular="" round-position="" scratch-reason="" status="" style="" team-idref="" uniform-number="" weight="">{1,1}</player-metadata>
  <player-stats adjusted-score-against="" adjusted-score-for="" alignment-scope="" class="" competition="" date-time-entered="" date-time-exited="" distance="" distance-maximum="" distance-minimum="" duration-scope="" end-date-time="" event-outcome="" event-span="" events-played="" events-remaining="" events-started="" event-standing-points="" event-standing-points-against="" event-time-entered="" event-time-exited="" id="" location-key="" measurement-units="" opponent-type="" opponent-value="" period-end-date-time="" period-start-date-time="" period-type="" period-value="" points="" position="" record-making-scope="" result-effect="" scope-value="" scoping-label="" score="" score-attempts="" score-attempts-on-goal="" score-attempts-on-goal-opposing="" score-attempts-opposing="" score-average="" score-behind="" score-opposing="" score-opposing-average="" score-percentage="" score-percentage-opposing="" score-type="" score-units="" series-score="" series-score-opposing="" situation="" start-date-time="" stats-coverage="" style="" surface-type="" team="" team-coverage="" temporal-unit-type="" temporal-unit-value="" time-of-possession="" time-of-possession-average="" time-of-possession-average-opposing="" time-of-possession-percentage="" time-of-possession-percentage-opposing="" time-played-event="" time-played-event-average="" time-played-total="" unit-type="" unit-value="" venue-type="" weather-type="">{0,unbounded}</player-stats>
  <wagering-stats class="" comment="" id="" style="">{0,unbounded}</wagering-stats>
  <associate class="" id="" style="">{0,unbounded}</associate>
  <affiliation alignment-scope="" class="" competition="" distance="" distance-maximum="" distance-minimum="" duration-scope="" end-date-time="" event-span="" id="" location-key="" measurement-units="" membership-idref="" membership-key="" membership-name="" membership-type="" opponent-type="" opponent-value="" period-end-date-time="" period-start-date-time="" period-type="" period-value="" position="" record-making-scope="" scope-value="" scoping-label="" situation="" start-date-time="" stats-coverage="" style="" surface-type="" team="" team-coverage="" temporal-unit-type="" temporal-unit-value="" unit-type="" unit-value="" venue-type="" weather-type="">{0,unbounded}</affiliation>
</player>
Attributes
QName Type Fixed Default Use Annotation
class xs:string optional
An open placeholder for categorization.
id xs:ID optional
An XML-specific identifier for the element.
style xs:string optional
An open placeholder for reference by an external stylesheet.
Source
<xs:element name="player" type="playerComplexType" minOccurs="0" maxOccurs="unbounded"/>
Element groupComplexType / affiliation
Namespace http://iptc.org/std/nar/2006-10-01/
Diagram
Diagram sportsml_xsd.tmp#commonAttributes sportsml_xsd.tmp#coverageAttributes sportsml_xsd.tmp#affiliationComplexType_membership-idref sportsml_xsd.tmp#affiliationComplexType_membership-type sportsml_xsd.tmp#affiliationComplexType_membership-key sportsml_xsd.tmp#affiliationComplexType_membership-name sportsml_xsd.tmp#affiliationComplexType
Type affiliationComplexType
Properties
content: complex
minOccurs: 0
maxOccurs: unbounded
Attributes
QName Type Fixed Default Use Annotation
alignment-scope restriction of xs:string optional
Indicates that the included statistics apply only to events played either at home or away.
class xs:string optional
An open placeholder for categorization.
competition QCodeType optional
The key of the league or competition for which the player or team generated the stats.
distance xs:string optional
Measure of distance for the generated stat.
distance-maximum xs:string optional
Maximum distance for the generated stat.
distance-minimum xs:string optional
Minimum distance for the generated stat.
duration-scope QCodeType optional
Indicates what class of events the included statistics apply. Example: those events that went into overtime. SportsML vocab uri: http://cv.iptc.org/newscodes/spdurationscope/
end-date-time TruncatedDateTimeType optional
The ending date, with optional time, of the event for which the stats are relevant.
event-span xs:nonNegativeInteger optional
Qualifier of "most-recent-events" value for temporal-unit attribute. Specify the number of events eg. 10 for last 10 games.
id xs:ID optional
An XML-specific identifier for the element.
location-key QCodeType optional
The key of the site,venue or location where the stats were generated.
measurement-units xs:string optional
The type of unit used to measure distance, speed, etc. Could be mph, kph, metres, yards, etc.
membership-idref xs:string optional
A pointer to the ID for the larger organizational structure.
membership-key QCodeType optional
A unique key for the organizational structure in which this item is a member.
membership-name xs:string optional
The name associated with the organizational structure in which this item is a member.
membership-type xs:string optional
The type of organizational structure in which this item is a member.
opponent-type QCodeType optional
Whether the opponent was a player, team, etc.
opponent-value QCodeType optional
The key of the player, team, division, conference, league or other unit which provide the opposition relevant to the stat.
period-end-date-time TruncatedDateTimeType optional
The ending date, with optional time, of the period for which the stats are relevant.
period-start-date-time TruncatedDateTimeType optional
The starting date, with optional time, of the period for which the stats are relevant.
period-type QCodeType optional
For certain types of periods: overtime, declared (cricket), etc.
period-value xs:string optional
Used for tracking stats and events by period.
position xs:string optional
Indicates that the included statistics apply only to while played at a particular position.
record-making-scope QCodeType optional
Indicates that the included statistics apply only to values that set a record, such as a team-high, or an individual-low.
scope-value QCodeType optional
A generic scope indicator. Use only if none of the other coverage attributes are suitable.
scoping-label xs:string optional
A textual description for the scope.
situation QCodeType optional
Final or current score of the team or player.
start-date-time TruncatedDateTimeType optional
The starting date, with optional time, of the event for which the stats are relevant.
stats-coverage QCodeType optional
A relative indication of how many statistics are included in the item. SportsML vocab uri: http://cv.iptc.org/newscodes/spstatscoverage/
style xs:string optional
An open placeholder for reference by an external stylesheet.
surface-type QCodeType optional
The type of surface (eg. clay, artificial grass, etc.) upon which the stats were generated.
team QCodeType optional
The key of the team for which the player or team generated the stats.
team-coverage restriction of xs:string optional
Indicates whether the item contains information about one team, or
many teams.
temporal-unit-type QCodeType optional
The unit of performance to which the stats apply eg. single-event, season, career.
temporal-unit-value QCodeType optional
The key of performance unit to which the stats apply.
unit-type QCodeType optional
The type, other than team or league/competition, of the competitive unit for which the player or team generated the stats.
unit-value QCodeType optional
The key, other than team or league/competition, of the competitive unit for which the player or team generated the stats.
venue-type QCodeType optional
The type of event (eg. indoor, outdoor, etc.) in which the stats were generated.
weather-type QCodeType optional
A code for the weather situation in which the stats were generated. SportsML weather codes recommended.
Source
<xs:element name="affiliation" type="affiliationComplexType" minOccurs="0" maxOccurs="unbounded"/>
Element statisticComplexType / team
Namespace http://iptc.org/std/nar/2006-10-01/
Diagram
Diagram sportsml_xsd.tmp#commonAttributes sportsml_xsd.tmp#teamComplexType_team-metadata sportsml_xsd.tmp#teamComplexType_team-stats sportsml_xsd.tmp#teamComplexType_player sportsml_xsd.tmp#teamComplexType_wagering-stats sportsml_xsd.tmp#teamComplexType_associate sportsml_xsd.tmp#teamComplexType_affiliation sportsml_xsd.tmp#teamComplexType
Type teamComplexType
Properties
content: complex
minOccurs: 0
maxOccurs: unbounded
Model team-metadata , team-stats* , player* , wagering-stats* , associate* , affiliation*
Children affiliation, associate, player, team-metadata, team-stats, wagering-stats
Instance
<team class="" id="" style="" xmlns="http://iptc.org/std/nar/2006-10-01/">
  <team-metadata alignment="" class="" dissolved="" established="" home-page-url="" id="" key="" nationality="" round-position="" style="" team-idref="">{1,1}</team-metadata>
  <team-stats adjusted-score-against="" adjusted-score-for="" alignment-scope="" class="" competition="" distance="" distance-maximum="" distance-minimum="" duration-scope="" end-date-time="" event-outcome="" event-span="" events-played="" events-remaining="" event-standing-points="" event-standing-points-against="" id="" location-key="" measurement-units="" opponent-type="" opponent-value="" period-end-date-time="" period-start-date-time="" period-type="" period-value="" points="" position="" record-making-scope="" result-effect="" scope-value="" scoping-label="" score="" score-attempts="" score-attempts-on-goal="" score-attempts-on-goal-opposing="" score-attempts-opposing="" score-average="" score-behind="" score-opposing="" score-opposing-average="" score-percentage="" score-percentage-opposing="" score-type="" score-units="" series-score="" series-score-opposing="" situation="" start-date-time="" stats-coverage="" style="" surface-type="" team="" team-coverage="" temporal-unit-type="" temporal-unit-value="" time-of-possession="" time-of-possession-average="" time-of-possession-average-opposing="" time-of-possession-percentage="" time-of-possession-percentage-opposing="" time-played-total="" unit-type="" unit-value="" venue-type="" weather-type="">{0,unbounded}</team-stats>
  <player class="" id="" style="">{0,unbounded}</player>
  <wagering-stats class="" comment="" id="" style="">{0,unbounded}</wagering-stats>
  <associate class="" id="" style="">{0,unbounded}</associate>
  <affiliation alignment-scope="" class="" competition="" distance="" distance-maximum="" distance-minimum="" duration-scope="" end-date-time="" event-span="" id="" location-key="" measurement-units="" membership-idref="" membership-key="" membership-name="" membership-type="" opponent-type="" opponent-value="" period-end-date-time="" period-start-date-time="" period-type="" period-value="" position="" record-making-scope="" scope-value="" scoping-label="" situation="" start-date-time="" stats-coverage="" style="" surface-type="" team="" team-coverage="" temporal-unit-type="" temporal-unit-value="" unit-type="" unit-value="" venue-type="" weather-type="">{0,unbounded}</affiliation>
</team>
Attributes
QName Type Fixed Default Use Annotation
class xs:string optional
An open placeholder for categorization.
id xs:ID optional
An XML-specific identifier for the element.
style xs:string optional
An open placeholder for reference by an external stylesheet.
Source
<xs:element name="team" type="teamComplexType" minOccurs="0" maxOccurs="unbounded"/>
Element statisticComplexType / player
Namespace http://iptc.org/std/nar/2006-10-01/
Diagram
Diagram sportsml_xsd.tmp#commonAttributes sportsml_xsd.tmp#playerComplexType_player-metadata sportsml_xsd.tmp#playerComplexType_player-stats sportsml_xsd.tmp#playerComplexType_wagering-stats sportsml_xsd.tmp#playerComplexType_associate sportsml_xsd.tmp#playerComplexType_affiliation sportsml_xsd.tmp#playerComplexType
Type playerComplexType
Properties
content: complex
minOccurs: 0
maxOccurs: unbounded
Model player-metadata , player-stats* , wagering-stats* , associate* , affiliation*
Children affiliation, associate, player-metadata, player-stats, wagering-stats
Instance
<player class="" id="" style="" xmlns="http://iptc.org/std/nar/2006-10-01/">
  <player-metadata class="" date-of-birth="" date-of-death="" gender="" health="" height="" home-page-url="" id="" key="" lineup-slot="" lineup-slot-sequence="" nationality="" position-depth="" position-event="" position-regular="" round-position="" scratch-reason="" status="" style="" team-idref="" uniform-number="" weight="">{1,1}</player-metadata>
  <player-stats adjusted-score-against="" adjusted-score-for="" alignment-scope="" class="" competition="" date-time-entered="" date-time-exited="" distance="" distance-maximum="" distance-minimum="" duration-scope="" end-date-time="" event-outcome="" event-span="" events-played="" events-remaining="" events-started="" event-standing-points="" event-standing-points-against="" event-time-entered="" event-time-exited="" id="" location-key="" measurement-units="" opponent-type="" opponent-value="" period-end-date-time="" period-start-date-time="" period-type="" period-value="" points="" position="" record-making-scope="" result-effect="" scope-value="" scoping-label="" score="" score-attempts="" score-attempts-on-goal="" score-attempts-on-goal-opposing="" score-attempts-opposing="" score-average="" score-behind="" score-opposing="" score-opposing-average="" score-percentage="" score-percentage-opposing="" score-type="" score-units="" series-score="" series-score-opposing="" situation="" start-date-time="" stats-coverage="" style="" surface-type="" team="" team-coverage="" temporal-unit-type="" temporal-unit-value="" time-of-possession="" time-of-possession-average="" time-of-possession-average-opposing="" time-of-possession-percentage="" time-of-possession-percentage-opposing="" time-played-event="" time-played-event-average="" time-played-total="" unit-type="" unit-value="" venue-type="" weather-type="">{0,unbounded}</player-stats>
  <wagering-stats class="" comment="" id="" style="">{0,unbounded}</wagering-stats>
  <associate class="" id="" style="">{0,unbounded}</associate>
  <affiliation alignment-scope="" class="" competition="" distance="" distance-maximum="" distance-minimum="" duration-scope="" end-date-time="" event-span="" id="" location-key="" measurement-units="" membership-idref="" membership-key="" membership-name="" membership-type="" opponent-type="" opponent-value="" period-end-date-time="" period-start-date-time="" period-type="" period-value="" position="" record-making-scope="" scope-value="" scoping-label="" situation="" start-date-time="" stats-coverage="" style="" surface-type="" team="" team-coverage="" temporal-unit-type="" temporal-unit-value="" unit-type="" unit-value="" venue-type="" weather-type="">{0,unbounded}</affiliation>
</player>
Attributes
QName Type Fixed Default Use Annotation
class xs:string optional
An open placeholder for categorization.
id xs:ID optional
An XML-specific identifier for the element.
style xs:string optional
An open placeholder for reference by an external stylesheet.
Source
<xs:element name="player" type="playerComplexType" minOccurs="0" maxOccurs="unbounded"/>
Element statisticComplexType / associate
Namespace http://iptc.org/std/nar/2006-10-01/
Diagram
Diagram sportsml_xsd.tmp#commonAttributes sportsml_xsd.tmp#associateComplexType_associate-metadata sportsml_xsd.tmp#associateComplexType_associate-stats sportsml_xsd.tmp#associateComplexType_affiliation sportsml_xsd.tmp#associateComplexType
Type associateComplexType
Properties
content: complex
minOccurs: 0
maxOccurs: unbounded
Model associate-metadata , associate-stats{0,1} , affiliation*
Children affiliation, associate-metadata, associate-stats
Instance
<associate class="" id="" style="" xmlns="http://iptc.org/std/nar/2006-10-01/">
  <associate-metadata class="" date-of-birth="" date-of-death="" gender="" health="" height="" id="" key="" nationality="" position-depth="" position-event="" position-regular="" style="" weight="">{1,1}</associate-metadata>
  <associate-stats class="" id="" points="" style="">{0,1}</associate-stats>
  <affiliation alignment-scope="" class="" competition="" distance="" distance-maximum="" distance-minimum="" duration-scope="" end-date-time="" event-span="" id="" location-key="" measurement-units="" membership-idref="" membership-key="" membership-name="" membership-type="" opponent-type="" opponent-value="" period-end-date-time="" period-start-date-time="" period-type="" period-value="" position="" record-making-scope="" scope-value="" scoping-label="" situation="" start-date-time="" stats-coverage="" style="" surface-type="" team="" team-coverage="" temporal-unit-type="" temporal-unit-value="" unit-type="" unit-value="" venue-type="" weather-type="">{0,unbounded}</affiliation>
</associate>
Attributes
QName Type Fixed Default Use Annotation
class xs:string optional
An open placeholder for categorization.
id xs:ID optional
An XML-specific identifier for the element.
style xs:string optional
An open placeholder for reference by an external stylesheet.
Source
<xs:element name="associate" type="associateComplexType" minOccurs="0" maxOccurs="unbounded"/>
Element statisticComplexType / status-change
Namespace http://iptc.org/std/nar/2006-10-01/
Diagram
Diagram sportsml_xsd.tmp#commonAttributes sportsml_xsd.tmp#coverageAttributes sportsml_xsd.tmp#statusChangeComplexType_changer-idref sportsml_xsd.tmp#statusChangeComplexType_status-change-type sportsml_xsd.tmp#statusChangeComplexType_original-status sportsml_xsd.tmp#statusChangeComplexType_new-status sportsml_xsd.tmp#statusChangeComplexType_original-idref sportsml_xsd.tmp#statusChangeComplexType_new-idref sportsml_xsd.tmp#statusChangeComplexType
Type statusChangeComplexType
Properties
content: complex
minOccurs: 0
maxOccurs: unbounded
Attributes
QName Type Fixed Default Use Annotation
alignment-scope restriction of xs:string optional
Indicates that the included statistics apply only to events played either at home or away.
changer-idref xs:IDREF required
A pointer to the player or team that has undergone the status change.
class xs:string optional
An open placeholder for categorization.
competition QCodeType optional
The key of the league or competition for which the player or team generated the stats.
distance xs:string optional
Measure of distance for the generated stat.
distance-maximum xs:string optional
Maximum distance for the generated stat.
distance-minimum xs:string optional
Minimum distance for the generated stat.
duration-scope QCodeType optional
Indicates what class of events the included statistics apply. Example: those events that went into overtime. SportsML vocab uri: http://cv.iptc.org/newscodes/spdurationscope/
end-date-time TruncatedDateTimeType optional
The ending date, with optional time, of the event for which the stats are relevant.
event-span xs:nonNegativeInteger optional
Qualifier of "most-recent-events" value for temporal-unit attribute. Specify the number of events eg. 10 for last 10 games.
id xs:ID optional
An XML-specific identifier for the element.
location-key QCodeType optional
The key of the site,venue or location where the stats were generated.
measurement-units xs:string optional
The type of unit used to measure distance, speed, etc. Could be mph, kph, metres, yards, etc.
new-idref xs:IDREF optional
Generally, a pointer to the new team that the player in changer-idref is now affiliated with.
new-status xs:string optional
What the new status of the player or team is. Examples are active, inactive, disabled-list.
opponent-type QCodeType optional
Whether the opponent was a player, team, etc.
opponent-value QCodeType optional
The key of the player, team, division, conference, league or other unit which provide the opposition relevant to the stat.
original-idref xs:IDREF optional
Generally, a pointer to the original team that the player in changer-idref was affiliated with.
original-status xs:string optional
What the original status of the player or team was. Examples are active, inactive, disabled-list.
period-end-date-time TruncatedDateTimeType optional
The ending date, with optional time, of the period for which the stats are relevant.
period-start-date-time TruncatedDateTimeType optional
The starting date, with optional time, of the period for which the stats are relevant.
period-type QCodeType optional
For certain types of periods: overtime, declared (cricket), etc.
period-value xs:string optional
Used for tracking stats and events by period.
position xs:string optional
Indicates that the included statistics apply only to while played at a particular position.
record-making-scope QCodeType optional
Indicates that the included statistics apply only to values that set a record, such as a team-high, or an individual-low.
scope-value QCodeType optional
A generic scope indicator. Use only if none of the other coverage attributes are suitable.
scoping-label xs:string optional
A textual description for the scope.
situation QCodeType optional
Final or current score of the team or player.
start-date-time TruncatedDateTimeType optional
The starting date, with optional time, of the event for which the stats are relevant.
stats-coverage QCodeType optional
A relative indication of how many statistics are included in the item. SportsML vocab uri: http://cv.iptc.org/newscodes/spstatscoverage/
status-change-type QCodeType required
What type of change was made in the status of a player or team. Examples are injury, trade, cut.
style xs:string optional
An open placeholder for reference by an external stylesheet.
surface-type QCodeType optional
The type of surface (eg. clay, artificial grass, etc.) upon which the stats were generated.
team QCodeType optional
The key of the team for which the player or team generated the stats.
team-coverage restriction of xs:string optional
Indicates whether the item contains information about one team, or
many teams.
temporal-unit-type QCodeType optional
The unit of performance to which the stats apply eg. single-event, season, career.
temporal-unit-value QCodeType optional
The key of performance unit to which the stats apply.
unit-type QCodeType optional
The type, other than team or league/competition, of the competitive unit for which the player or team generated the stats.
unit-value QCodeType optional
The key, other than team or league/competition, of the competitive unit for which the player or team generated the stats.
venue-type QCodeType optional
The type of event (eg. indoor, outdoor, etc.) in which the stats were generated.
weather-type QCodeType optional
A code for the weather situation in which the stats were generated. SportsML weather codes recommended.
Source
<xs:element name="status-change" type="statusChangeComplexType" minOccurs="0" maxOccurs="unbounded"/>
Element sports-content / article
Namespace http://iptc.org/std/nar/2006-10-01/
Diagram
Diagram sportsml_xsd.tmp#commonAttributes sportsml_xsd.tmp#articleComplexType_format sportsml_xsd.tmp#articleComplexType_article-ref sportsml_xsd.tmp#articleComplexType
Type articleComplexType
Properties
content: complex
Model ANY element from ANY namespace OTHER than 'http://iptc.org/std/nar/2006-10-01/'
Attributes
QName Type Fixed Default Use Annotation
article-ref xs:string optional
URL or system identifier (or IDREF?) to an externally-located news article.
class xs:string optional
An open placeholder for categorization.
format xs:string optional
Format for the included content.
id xs:ID optional
An XML-specific identifier for the element.
style xs:string optional
An open placeholder for reference by an external stylesheet.
Source
<xs:element name="article" type="articleComplexType"/>
Complex Type sportsMetadataComplexType
Namespace http://iptc.org/std/nar/2006-10-01/
Diagram
Diagram sportsml_xsd.tmp#commonAttributes sportsml_xsd.tmp#coverageAttributes sportsml_xsd.tmp#baseMetadataComplexType_sports-content-codes sportsml_xsd.tmp#baseMetadataComplexType_sports-property sportsml_xsd.tmp#baseMetadataComplexType sportsml_xsd.tmp#sportsMetadataComplexType_doc-id sportsml_xsd.tmp#sportsMetadataComplexType_publisher sportsml_xsd.tmp#sportsMetadataComplexType_date-time sportsml_xsd.tmp#sportsMetadataComplexType_language sportsml_xsd.tmp#sportsMetadataComplexType_slug sportsml_xsd.tmp#sportsMetadataComplexType_document-class sportsml_xsd.tmp#sportsMetadataComplexType_fixture-key NewsML-G2_2_22-spec-All-Power_xsd.tmp#catalogRef sportsml_xsd.tmp#sportsMetadataComplexType_sports-title sportsml_xsd.tmp#sportsMetadataComplexType_advisory sportsml_xsd.tmp#sportsMetadataComplexType_feature-name
Type extension of baseMetadataComplexType
Type hierarchy
Used by
Model sports-content-codes{0,1} , sports-property* , catalogRef* , sports-title* , advisory{0,1} , feature-name*
Children advisory, catalogRef, feature-name, sports-content-codes, sports-property, sports-title
Attributes
QName Type Fixed Default Use Annotation
alignment-scope restriction of xs:string optional
Indicates that the included statistics apply only to events played either at home or away.
class xs:string optional
An open placeholder for categorization.
competition QCodeType optional
The key of the league or competition for which the player or team generated the stats.
date-time DateOptTimeType optional
Date-timestamp for the document, normalized to ISO 8601 extended format: YYYY-MM-DDTHH:MM:SS+HH:MM. Use YYYY-MM-DD when no time is available
distance xs:string optional
Measure of distance for the generated stat.
distance-maximum xs:string optional
Maximum distance for the generated stat.
distance-minimum xs:string optional
Minimum distance for the generated stat.
doc-id xs:string required
The often-unique ID of the document, tracked by publishers.
document-class QCodeType optional
A category code for the document type (fixture-key). Recommended
categories contained in SportsML vocabulary uri: http://cv.iptc.org/newscodes/spct/
duration-scope QCodeType optional
Indicates what class of events the included statistics apply. Example: those events that went into overtime. SportsML vocab uri: http://cv.iptc.org/newscodes/spdurationscope/
end-date-time TruncatedDateTimeType optional
The ending date, with optional time, of the event for which the stats are relevant.
event-span xs:nonNegativeInteger optional
Qualifier of "most-recent-events" value for temporal-unit attribute. Specify the number of events eg. 10 for last 10 games.
fixture-key QCodeType optional
A publisher-specific key for the type of regularly-published document (or genre) being transmitted. Eg. event-stats, roster, standings (table), etc. SportsML vocabulary uri: http://cv.iptc.org/newscodes/spfixt/
id xs:ID optional
An XML-specific identifier for the element.
language xs:language optional
The default language of the document. NAR-construction. Values must be valid BCP 47 language tags.
location-key QCodeType optional
The key of the site,venue or location where the stats were generated.
measurement-units xs:string optional
The type of unit used to measure distance, speed, etc. Could be mph, kph, metres, yards, etc.
opponent-type QCodeType optional
Whether the opponent was a player, team, etc.
opponent-value QCodeType optional
The key of the player, team, division, conference, league or other unit which provide the opposition relevant to the stat.
period-end-date-time TruncatedDateTimeType optional
The ending date, with optional time, of the period for which the stats are relevant.
period-start-date-time TruncatedDateTimeType optional
The starting date, with optional time, of the period for which the stats are relevant.
period-type QCodeType optional
For certain types of periods: overtime, declared (cricket), etc.
period-value xs:string optional
Used for tracking stats and events by period.
position xs:string optional
Indicates that the included statistics apply only to while played at a particular position.
publisher xs:string optional
Publisher of the data.
record-making-scope QCodeType optional
Indicates that the included statistics apply only to values that set a record, such as a team-high, or an individual-low.
scope-value QCodeType optional
A generic scope indicator. Use only if none of the other coverage attributes are suitable.
scoping-label xs:string optional
A textual description for the scope.
situation QCodeType optional
Final or current score of the team or player.
slug xs:string optional
A keyword used by editors to refer to the document.
start-date-time TruncatedDateTimeType optional
The starting date, with optional time, of the event for which the stats are relevant.
stats-coverage QCodeType optional
A relative indication of how many statistics are included in the item. SportsML vocab uri: http://cv.iptc.org/newscodes/spstatscoverage/
style xs:string optional
An open placeholder for reference by an external stylesheet.
surface-type QCodeType optional
The type of surface (eg. clay, artificial grass, etc.) upon which the stats were generated.
team QCodeType optional
The key of the team for which the player or team generated the stats.
team-coverage restriction of xs:string optional
Indicates whether the item contains information about one team, or
many teams.
temporal-unit-type QCodeType optional
The unit of performance to which the stats apply eg. single-event, season, career.
temporal-unit-value QCodeType optional
The key of performance unit to which the stats apply.
unit-type QCodeType optional
The type, other than team or league/competition, of the competitive unit for which the player or team generated the stats.
unit-value QCodeType optional
The key, other than team or league/competition, of the competitive unit for which the player or team generated the stats.
venue-type QCodeType optional
The type of event (eg. indoor, outdoor, etc.) in which the stats were generated.
weather-type QCodeType optional
A code for the weather situation in which the stats were generated. SportsML weather codes recommended.
Source
<xs:complexType name="sportsMetadataComplexType">
  <xs:complexContent>
    <xs:extension base="baseMetadataComplexType">
      <xs:sequence>
        <xs:element ref="catalogRef" minOccurs="0" maxOccurs="unbounded">
          <xs:annotation>
            <xs:documentation>A reference to document(s) listing externally-supplied controlled vocabularies. | The catalog file can be in NewsML 1.</xs:documentation>
          </xs:annotation>
        </xs:element>
        <!--                    <xs:element name="catalog" minOccurs="0">
                        <xs:annotation>
                            <xs:documentation>A reference to the document listing externally-supplied controlled vocabularies. | The catalog file can be in NewsML 1.</xs:documentation>
                        </xs:annotation>
                        <xs:complexType>
                            <xs:attributeGroup ref="commonAttributes"/>
                            <xs:attribute name="href" type="xs:anyURI" use="optional">
                                <xs:annotation>
                                    <xs:documentation>The URL for the catalog.</xs:documentation>
                                </xs:annotation>
                            </xs:attribute>
                        </xs:complexType>
                    </xs:element>
-->
        <xs:element name="sports-title" type="ConceptNameType" minOccurs="0" maxOccurs="unbounded">
          <xs:annotation>
            <xs:documentation>A short textual description of the document. | Can show up in search results.</xs:documentation>
          </xs:annotation>
        </xs:element>
        <xs:element name="advisory" minOccurs="0">
          <xs:annotation>
            <xs:documentation>A short textual message to editors receiving the document. | Not generally published through to end-users.</xs:documentation>
          </xs:annotation>
          <xs:complexType mixed="true">
            <xs:attributeGroup ref="commonAttributes"/>
          </xs:complexType>
        </xs:element>
        <xs:element name="feature-name" type="ConceptNameType" minOccurs="0" maxOccurs="unbounded">
          <xs:annotation>
            <xs:documentation>A displayable name for the resource identified by the fixture-key.</xs:documentation>
          </xs:annotation>
        </xs:element>
      </xs:sequence>
      <xs:attribute name="doc-id" type="xs:string" use="required">
        <xs:annotation>
          <xs:documentation>The often-unique ID of the document, tracked by publishers.</xs:documentation>
        </xs:annotation>
      </xs:attribute>
      <xs:attribute name="publisher" type="xs:string" use="optional">
        <xs:annotation>
          <xs:documentation>Publisher of the data.</xs:documentation>
        </xs:annotation>
      </xs:attribute>
      <xs:attribute name="date-time" type="DateOptTimeType" use="optional">
        <xs:annotation>
          <xs:documentation>Date-timestamp for the document, normalized to ISO 8601 extended format: YYYY-MM-DDTHH:MM:SS+HH:MM. Use YYYY-MM-DD when no time is available</xs:documentation>
        </xs:annotation>
      </xs:attribute>
      <xs:attribute name="language" type="xs:language" use="optional">
        <xs:annotation>
          <xs:documentation>The default language of the document. NAR-construction. Values must be valid BCP 47 language tags.</xs:documentation>
        </xs:annotation>
      </xs:attribute>
      <xs:attribute name="slug" type="xs:string" use="optional">
        <xs:annotation>
          <xs:documentation>A keyword used by editors to refer to the document.</xs:documentation>
        </xs:annotation>
      </xs:attribute>
      <xs:attribute name="document-class" type="QCodeType" use="optional">
        <xs:annotation>
          <xs:documentation>A category code for the document type (fixture-key). Recommended categories contained in SportsML vocabulary uri: http://cv.iptc.org/newscodes/spct/</xs:documentation>
        </xs:annotation>
      </xs:attribute>
      <xs:attribute name="fixture-key" type="QCodeType" use="optional">
        <xs:annotation>
          <xs:documentation>A publisher-specific key for the type of regularly-published document (or genre) being transmitted. Eg. event-stats, roster, standings (table), etc. SportsML vocabulary uri: http://cv.iptc.org/newscodes/spfixt/</xs:documentation>
        </xs:annotation>
      </xs:attribute>
    </xs:extension>
  </xs:complexContent>
</xs:complexType>
Complex Type baseMetadataComplexType
Namespace http://iptc.org/std/nar/2006-10-01/
Annotations
Basic metadata elements and attributes. Used directly by sports, standing, schedule and statistic and extended further by base2MetadataComplexType
Diagram
Diagram sportsml_xsd.tmp#commonAttributes sportsml_xsd.tmp#coverageAttributes sportsml_xsd.tmp#baseMetadataComplexType_sports-content-codes sportsml_xsd.tmp#baseMetadataComplexType_sports-property
Used by
Model sports-content-codes{0,1} , sports-property*
Children sports-content-codes, sports-property
Attributes
QName Type Fixed Default Use Annotation
alignment-scope restriction of xs:string optional
Indicates that the included statistics apply only to events played either at home or away.
class xs:string optional
An open placeholder for categorization.
competition QCodeType optional
The key of the league or competition for which the player or team generated the stats.
distance xs:string optional
Measure of distance for the generated stat.
distance-maximum xs:string optional
Maximum distance for the generated stat.
distance-minimum xs:string optional
Minimum distance for the generated stat.
duration-scope QCodeType optional
Indicates what class of events the included statistics apply. Example: those events that went into overtime. SportsML vocab uri: http://cv.iptc.org/newscodes/spdurationscope/
end-date-time TruncatedDateTimeType optional
The ending date, with optional time, of the event for which the stats are relevant.
event-span xs:nonNegativeInteger optional
Qualifier of "most-recent-events" value for temporal-unit attribute. Specify the number of events eg. 10 for last 10 games.
id xs:ID optional
An XML-specific identifier for the element.
location-key QCodeType optional
The key of the site,venue or location where the stats were generated.
measurement-units xs:string optional
The type of unit used to measure distance, speed, etc. Could be mph, kph, metres, yards, etc.
opponent-type QCodeType optional
Whether the opponent was a player, team, etc.
opponent-value QCodeType optional
The key of the player, team, division, conference, league or other unit which provide the opposition relevant to the stat.
period-end-date-time TruncatedDateTimeType optional
The ending date, with optional time, of the period for which the stats are relevant.
period-start-date-time TruncatedDateTimeType optional
The starting date, with optional time, of the period for which the stats are relevant.
period-type QCodeType optional
For certain types of periods: overtime, declared (cricket), etc.
period-value xs:string optional
Used for tracking stats and events by period.
position xs:string optional
Indicates that the included statistics apply only to while played at a particular position.
record-making-scope QCodeType optional
Indicates that the included statistics apply only to values that set a record, such as a team-high, or an individual-low.
scope-value QCodeType optional
A generic scope indicator. Use only if none of the other coverage attributes are suitable.
scoping-label xs:string optional
A textual description for the scope.
situation QCodeType optional
Final or current score of the team or player.
start-date-time TruncatedDateTimeType optional
The starting date, with optional time, of the event for which the stats are relevant.
stats-coverage QCodeType optional
A relative indication of how many statistics are included in the item. SportsML vocab uri: http://cv.iptc.org/newscodes/spstatscoverage/
style xs:string optional
An open placeholder for reference by an external stylesheet.
surface-type QCodeType optional
The type of surface (eg. clay, artificial grass, etc.) upon which the stats were generated.
team QCodeType optional
The key of the team for which the player or team generated the stats.
team-coverage restriction of xs:string optional
Indicates whether the item contains information about one team, or
many teams.
temporal-unit-type QCodeType optional
The unit of performance to which the stats apply eg. single-event, season, career.
temporal-unit-value QCodeType optional
The key of performance unit to which the stats apply.
unit-type QCodeType optional
The type, other than team or league/competition, of the competitive unit for which the player or team generated the stats.
unit-value QCodeType optional
The key, other than team or league/competition, of the competitive unit for which the player or team generated the stats.
venue-type QCodeType optional
The type of event (eg. indoor, outdoor, etc.) in which the stats were generated.
weather-type QCodeType optional
A code for the weather situation in which the stats were generated. SportsML weather codes recommended.
Source
<xs:complexType name="baseMetadataComplexType">
  <xs:annotation>
    <xs:documentation>Basic metadata elements and attributes. Used directly by sports, standing, schedule and statistic and extended further by base2MetadataComplexType</xs:documentation>
  </xs:annotation>
  <xs:sequence>
    <xs:element name="sports-content-codes" type="sportsContentCodesComplexType" minOccurs="0"/>
    <xs:element name="sports-property" type="sportsPropertyComplexType" minOccurs="0" maxOccurs="unbounded"/>
  </xs:sequence>
  <xs:attributeGroup ref="commonAttributes"/>
  <xs:attributeGroup ref="coverageAttributes"/>
</xs:complexType>
Complex Type sportsContentCodesComplexType
Namespace http://iptc.org/std/nar/2006-10-01/
Annotations
A container for content-codes. | Can hold as many codes as needed to describe all contents at this level and below.
Diagram
Diagram sportsml_xsd.tmp#commonAttributes sportsml_xsd.tmp#sportsContentCodesComplexType_sports-content-code
Used by
Model sports-content-code
Children sports-content-code
Attributes
QName Type Fixed Default Use Annotation
class xs:string optional
An open placeholder for categorization.
id xs:ID optional
An XML-specific identifier for the element.
style xs:string optional
An open placeholder for reference by an external stylesheet.
Source
<xs:complexType name="sportsContentCodesComplexType">
  <xs:annotation>
    <xs:documentation>A container for content-codes. | Can hold as many codes as needed to describe all contents at this level and below.</xs:documentation>
  </xs:annotation>
  <xs:sequence minOccurs="0" maxOccurs="unbounded">
    <xs:element name="sports-content-code" type="sportsContentCodeComplexType"/>
  </xs:sequence>
  <xs:attributeGroup ref="commonAttributes"/>
</xs:complexType>
Complex Type sportsContentCodeComplexType
Namespace http://iptc.org/std/nar/2006-10-01/
Annotations
An individual code that describes an entity one may want to filter for. Describes what sports, what teams, etc., are covered.
Diagram
Diagram sportsml_xsd.tmp#commonAttributes sportsml_xsd.tmp#sportsContentCodeComplexType_code-type sportsml_xsd.tmp#sportsContentCodeComplexType_code-key sportsml_xsd.tmp#sportsContentCodeComplexType_code-name sportsml_xsd.tmp#sportsContentCodeComplexType_sports-content-qualifier
Used by
Model sports-content-qualifier
Children sports-content-qualifier
Attributes
QName Type Fixed Default Use Annotation
class xs:string optional
An open placeholder for categorization.
code-key QCodeType optional
The symbol for the identified content.
code-name xs:string optional
A displayable name for the code.
code-type QCodeType required
What type of item is being described. SportsML vocabulary uri: http://cv.iptc.org/newscodes/spct/
id xs:ID optional
An XML-specific identifier for the element.
style xs:string optional
An open placeholder for reference by an external stylesheet.
Source
<xs:complexType name="sportsContentCodeComplexType">
  <xs:annotation>
    <xs:documentation>An individual code that describes an entity one may want to filter for. Describes what sports, what teams, etc., are covered.</xs:documentation>
  </xs:annotation>
  <xs:sequence minOccurs="0" maxOccurs="unbounded">
    <xs:element name="sports-content-qualifier" type="sportsContentQualifierComplexType"/>
  </xs:sequence>
  <xs:attributeGroup ref="commonAttributes"/>
  <xs:attribute name="code-type" type="QCodeType" use="required">
    <xs:annotation>
      <xs:documentation>What type of item is being described. SportsML vocabulary uri: http://cv.iptc.org/newscodes/spct/</xs:documentation>
    </xs:annotation>
  </xs:attribute>
  <xs:attribute name="code-key" type="QCodeType" use="optional">
    <xs:annotation>
      <xs:documentation>The symbol for the identified content.</xs:documentation>
    </xs:annotation>
  </xs:attribute>
  <xs:attribute name="code-name" type="xs:string" use="optional">
    <xs:annotation>
      <xs:documentation>A displayable name for the code.</xs:documentation>
    </xs:annotation>
  </xs:attribute>
</xs:complexType>
Complex Type sportsContentQualifierComplexType
Namespace http://iptc.org/std/nar/2006-10-01/
Annotations
Further refinement/elaboration of a sports-content-code. | If the document covers more than one of these, additional sports-content-qualifier elements may be used.
Diagram
Diagram sportsml_xsd.tmp#commonAttributes sportsml_xsd.tmp#sportsContentQualifierComplexType_gender sportsml_xsd.tmp#sportsContentQualifierComplexType_participant-count sportsml_xsd.tmp#sportsContentQualifierComplexType_professional-status sportsml_xsd.tmp#sportsContentQualifierComplexType_special-group sportsml_xsd.tmp#sportsContentQualifierComplexType_minimum-age sportsml_xsd.tmp#sportsContentQualifierComplexType_maximum-age sportsml_xsd.tmp#sportsContentQualifierComplexType_special-needs
Used by
Attributes
QName Type Fixed Default Use Annotation
class xs:string optional
An open placeholder for categorization.
gender restriction of xs:string optional
One specific gender or mixed.
id xs:ID optional
An XML-specific identifier for the element.
maximum-age xs:string optional
Highest age for participants, in years. Examples: 8, 65, 120.
minimum-age xs:string optional
Lowest age for participants, in years. Examples: 0, 14, 21.5.
participant-count QCodeType optional
Number of participants playing on a team or side in the events covered. SportsML vocabulary uri: http://cv.iptc.org/newscodes/spparticipantcount/
professional-status QCodeType optional
The professional-status of the events covered. SportsML vocabulary uri: http://cv.iptc.org/newscodes/spprofessionalstatus/
special-group QCodeType optional
If the events covered are for special groups. Can be school-oriented, age-oriented, or group names, like Firefighters.
special-needs QCodeType optional
Events for persons with special-needs.
style xs:string optional
An open placeholder for reference by an external stylesheet.
Source
<xs:complexType name="sportsContentQualifierComplexType">
  <xs:annotation>
    <xs:documentation>Further refinement/elaboration of a sports-content-code. | If the document covers more than one of these, additional sports-content-qualifier elements may be used.</xs:documentation>
  </xs:annotation>
  <xs:attributeGroup ref="commonAttributes"/>
  <xs:attribute name="gender" use="optional">
    <xs:annotation>
      <xs:documentation>One specific gender or mixed.</xs:documentation>
    </xs:annotation>
    <xs:simpleType>
      <xs:annotation>
        <xs:documentation>One specific gender or mixed.</xs:documentation>
      </xs:annotation>
      <xs:restriction id="genderQual" base="xs:string">
        <xs:enumeration id="genderQualMale" value="male"/>
        <xs:enumeration id="genderQualFemale" value="female"/>
        <xs:enumeration id="genderQualMixed" value="mixed"/>
      </xs:restriction>
    </xs:simpleType>
  </xs:attribute>
  <xs:attribute name="participant-count" type="QCodeType" use="optional">
    <xs:annotation>
      <xs:documentation>Number of participants playing on a team or side in the events covered. SportsML vocabulary uri: http://cv.iptc.org/newscodes/spparticipantcount/</xs:documentation>
    </xs:annotation>
  </xs:attribute>
  <xs:attribute name="professional-status" type="QCodeType" use="optional">
    <xs:annotation>
      <xs:documentation>The professional-status of the events covered. SportsML vocabulary uri: http://cv.iptc.org/newscodes/spprofessionalstatus/</xs:documentation>
    </xs:annotation>
  </xs:attribute>
  <xs:attribute name="special-group" type="QCodeType" use="optional">
    <xs:annotation>
      <xs:documentation>If the events covered are for special groups. Can be school-oriented, age-oriented, or group names, like Firefighters.</xs:documentation>
    </xs:annotation>
  </xs:attribute>
  <xs:attribute name="minimum-age" type="xs:string" use="optional">
    <xs:annotation>
      <xs:documentation>Lowest age for participants, in years. Examples: 0, 14, 21.5.</xs:documentation>
    </xs:annotation>
  </xs:attribute>
  <xs:attribute name="maximum-age" type="xs:string" use="optional">
    <xs:annotation>
      <xs:documentation>Highest age for participants, in years. Examples: 8, 65, 120.</xs:documentation>
    </xs:annotation>
  </xs:attribute>
  <xs:attribute name="special-needs" type="QCodeType" use="optional">
    <xs:annotation>
      <xs:documentation>Events for persons with special-needs.</xs:documentation>
    </xs:annotation>
  </xs:attribute>
</xs:complexType>
Complex Type sportsPropertyComplexType
Namespace http://iptc.org/std/nar/2006-10-01/
Annotations
An extensible property, similar to structures in NewsML 1.
Diagram
Diagram sportsml_xsd.tmp#commonAttributes sportsml_xsd.tmp#sportsPropertyComplexType_formal-name sportsml_xsd.tmp#sportsPropertyComplexType_vocabulary sportsml_xsd.tmp#sportsPropertyComplexType_scheme sportsml_xsd.tmp#sportsPropertyComplexType_value sportsml_xsd.tmp#sportsPropertyComplexType_allowed-values
Used by
Attributes
QName Type Fixed Default Use Annotation
allowed-values xs:string optional
Points to a controlled vocabulary that delimits the set of allowed values for the property.
class xs:string optional
An open placeholder for categorization.
formal-name xs:string optional
The code or key for the property.
id xs:ID optional
An XML-specific identifier for the element.
scheme xs:string optional
Distinguishes which of possibly multiple naming schemes in the controlled vocabulary is the one that governs this formal-name.
style xs:string optional
An open placeholder for reference by an external stylesheet.
value xs:string optional
The value of the property. For example, if formal-name equals favorite-color, then value might equal blue.
vocabulary xs:string optional
Provides a pointer to a Topic Set which is the controlled vocabulary that can be used to resolve the meaning of the formal-name.
Source
<xs:complexType name="sportsPropertyComplexType">
  <xs:annotation>
    <xs:documentation>An extensible property, similar to structures in NewsML 1.</xs:documentation>
  </xs:annotation>
  <xs:attributeGroup ref="commonAttributes"/>
  <xs:attribute name="formal-name" type="xs:string" use="optional">
    <xs:annotation>
      <xs:documentation>The code or key for the property.</xs:documentation>
    </xs:annotation>
  </xs:attribute>
  <xs:attribute name="vocabulary" type="xs:string" use="optional">
    <xs:annotation>
      <xs:documentation>Provides a pointer to a Topic Set which is the controlled vocabulary that can be used to resolve the meaning of the formal-name.</xs:documentation>
    </xs:annotation>
  </xs:attribute>
  <xs:attribute name="scheme" type="xs:string" use="optional">
    <xs:annotation>
      <xs:documentation>Distinguishes which of possibly multiple naming schemes in the controlled vocabulary is the one that governs this formal-name.</xs:documentation>
    </xs:annotation>
  </xs:attribute>
  <xs:attribute name="value" type="xs:string" use="optional">
    <xs:annotation>
      <xs:documentation>The value of the property. For example, if formal-name equals favorite-color, then value might equal blue.</xs:documentation>
    </xs:annotation>
  </xs:attribute>
  <xs:attribute name="allowed-values" type="xs:string" use="optional">
    <xs:annotation>
      <xs:documentation>Points to a controlled vocabulary that delimits the set of allowed values for the property.</xs:documentation>
    </xs:annotation>
  </xs:attribute>
</xs:complexType>
Complex Type sportsEventComplexType
Namespace http://iptc.org/std/nar/2006-10-01/
Annotations
A sporting competition. | A contest that generally ends with a winner.
Diagram
Diagram sportsml_xsd.tmp#commonAttributes sportsml_xsd.tmp#sportsEventComplexType_event-metadata sportsml_xsd.tmp#sportsEventComplexType_event-stats sportsml_xsd.tmp#sportsEventComplexType_team sportsml_xsd.tmp#sportsEventComplexType_player sportsml_xsd.tmp#sportsEventComplexType_wagering-stats sportsml_xsd.tmp#sportsEventComplexType_officials sportsml_xsd.tmp#sportsEventComplexType_actions sportsml_xsd.tmp#sportsEventComplexType_highlight sportsml_xsd.tmp#sportsEventComplexType_award sportsml_xsd.tmp#sportsEventComplexType_sports-event
Used by
Model event-metadata{0,1} , event-stats{0,1} , (team* | player*) , wagering-stats* , officials{0,1} , actions{0,1} , highlight* , award* , sports-event*
Children actions, award, event-metadata, event-stats, highlight, officials, player, sports-event, team, wagering-stats
Attributes
QName Type Fixed Default Use Annotation
class xs:string optional
An open placeholder for categorization.
id xs:ID optional
An XML-specific identifier for the element.
style xs:string optional
An open placeholder for reference by an external stylesheet.
Source
<xs:complexType name="sportsEventComplexType">
  <xs:annotation>
    <xs:documentation>A sporting competition. | A contest that generally ends with a winner.</xs:documentation>
  </xs:annotation>
  <xs:sequence>
    <xs:element name="event-metadata" type="eventMetadataComplexType" minOccurs="0"/>
    <xs:element name="event-stats" type="eventStatsComplexType" minOccurs="0"/>
    <xs:choice>
      <xs:element name="team" type="teamComplexType" minOccurs="0" maxOccurs="unbounded"/>
      <xs:element name="player" type="playerComplexType" minOccurs="0" maxOccurs="unbounded"/>
    </xs:choice>
    <xs:element name="wagering-stats" type="wagering-stats" minOccurs="0" maxOccurs="unbounded"/>
    <xs:element name="officials" type="officialsComplexType" minOccurs="0"/>
    <xs:element name="actions" type="eventActionsComplexType" minOccurs="0" maxOccurs="1">
      <xs:annotation>
        <xs:documentation>Single element that can hold multiple action elements</xs:documentation>
      </xs:annotation>
    </xs:element>
    <xs:element name="highlight" type="highlightComplexType" minOccurs="0" maxOccurs="unbounded"/>
    <xs:element name="award" type="awardComplexType" minOccurs="0" maxOccurs="unbounded"/>
    <xs:element name="sports-event" type="sportsEventComplexType" minOccurs="0" maxOccurs="unbounded">
      <xs:annotation>
        <xs:documentation>For sports-events that are subevents of another event.</xs:documentation>
      </xs:annotation>
    </xs:element>
  </xs:sequence>
  <xs:attributeGroup ref="commonAttributes"/>
</xs:complexType>
Complex Type eventMetadataComplexType
Namespace http://iptc.org/std/nar/2006-10-01/
Annotations
Background information about a game. | Where, when, and what an event
is.
Diagram
Diagram sportsml_xsd.tmp#commonAttributes sportsml_xsd.tmp#coverageAttributes sportsml_xsd.tmp#baseMetadataComplexType_sports-content-codes sportsml_xsd.tmp#baseMetadataComplexType_sports-property sportsml_xsd.tmp#baseMetadataComplexType sportsml_xsd.tmp#base2MetadataComplexType_key sportsml_xsd.tmp#base2MetadataComplexType_name sportsml_xsd.tmp#base2MetadataComplexType_site sportsml_xsd.tmp#base2MetadataComplexType_award sportsml_xsd.tmp#base2MetadataComplexType sportsml_xsd.tmp#baseEventStateAttributeGroup sportsml_xsd.tmp#baseEventMetadataComplexType_event-recurring-key sportsml_xsd.tmp#baseEventMetadataComplexType_event-style sportsml_xsd.tmp#baseEventMetadataComplexType_event-number sportsml_xsd.tmp#baseEventMetadataComplexType_event-status sportsml_xsd.tmp#baseEventMetadataComplexType_event-type sportsml_xsd.tmp#baseEventMetadataComplexType_event-status-reason sportsml_xsd.tmp#baseEventMetadataComplexType_event-status-note sportsml_xsd.tmp#baseEventMetadataComplexType_event-of-day sportsml_xsd.tmp#baseEventMetadataComplexType_events-day-total sportsml_xsd.tmp#baseEventMetadataComplexType_start-weekday sportsml_xsd.tmp#baseEventMetadataComplexType_end-weekday sportsml_xsd.tmp#baseEventMetadataComplexType_heat-number sportsml_xsd.tmp#baseEventMetadataComplexType_duration sportsml_xsd.tmp#baseEventMetadataComplexType_time-certainty sportsml_xsd.tmp#baseEventMetadataComplexType_season-key sportsml_xsd.tmp#baseEventMetadataComplexType_season-type sportsml_xsd.tmp#baseEventMetadataComplexType_series-index sportsml_xsd.tmp#baseEventMetadataComplexType_event-outcome-type sportsml_xsd.tmp#baseEventMetadataComplexType_event-sponsor sportsml_xsd.tmp#baseEventMetadataComplexType_event-recurring-name sportsml_xsd.tmp#baseEventMetadataComplexType sportsml_xsd.tmp#eventMetadataComplexType_event-metadata-american-football sportsml_xsd.tmp#eventMetadataComplexType_event-metadata-baseball sportsml_xsd.tmp#eventMetadataComplexType_event-metadata-golf sportsml_xsd.tmp#eventMetadataComplexType_event-metadata-ice-hockey sportsml_xsd.tmp#eventMetadataComplexType_event-metadata-soccer sportsml_xsd.tmp#eventMetadataComplexType_event-metadata-tennis sportsml_xsd.tmp#eventMetadataComplexType_event-metadata-motor-racing sportsml_xsd.tmp#eventMetadataComplexType_event-metadata-curling sportsml_xsd.tmp#eventMetadataComplexType_event-metadata-rugby
Type extension of baseEventMetadataComplexType
Type hierarchy
Used by
Model sports-content-codes{0,1} , sports-property* , name* , site* , award* , event-sponsor* , event-recurring-name* , (event-metadata-american-football | event-metadata-baseball | event-metadata-golf | event-metadata-ice-hockey | event-metadata-soccer | event-metadata-tennis | event-metadata-motor-racing | event-metadata-curling | event-metadata-rugby)
Children award, event-metadata-american-football, event-metadata-baseball, event-metadata-curling, event-metadata-golf, event-metadata-ice-hockey, event-metadata-motor-racing, event-metadata-rugby, event-metadata-soccer, event-metadata-tennis, event-recurring-name, event-sponsor, name, site, sports-content-codes, sports-property
Attributes
QName Type Fixed Default Use Annotation
alignment-scope restriction of xs:string optional
Indicates that the included statistics apply only to events played either at home or away.
class xs:string optional
An open placeholder for categorization.
competition QCodeType optional
The key of the league or competition for which the player or team generated the stats.
distance xs:string optional
Measure of distance for the generated stat.
distance-maximum xs:string optional
Maximum distance for the generated stat.
distance-minimum xs:string optional
Minimum distance for the generated stat.
duration xs:duration optional
The length of time the event took place.
duration-scope QCodeType optional
Indicates what class of events the included statistics apply. Example: those events that went into overtime. SportsML vocab uri: http://cv.iptc.org/newscodes/spdurationscope/
end-date-time TruncatedDateTimeType optional
The ending date, with optional time, of the event for which the stats are relevant.
end-weekday QCodeType optional
Day of the week in which the game ends.
event-number xs:nonNegativeInteger optional
The ranked position this event had among other events.
event-of-day xs:string optional
If the day had multiple events involving these
competitors, which event of the day it was. Example values: 1, 2, 3, etc.
event-outcome-type QCodeType optional
What type of outcome. Includes overtime, random (eg. by coin toss), etc. SportsML vocab uri: http://cv.iptc.org/newscodes/speventoutcometype/
event-recurring-key QCodeType optional
The symbol for an identified sports-event that recurs every season. This same key should be used from season to season.
event-span xs:nonNegativeInteger optional
Qualifier of "most-recent-events" value for temporal-unit attribute. Specify the number of events eg. 10 for last 10 games.
event-status QCodeType optional
The stage of the event, describing whether it has started, is in progress, etc. SportsML vocabulary uri: http://cv.iptc.org/newscodes/speventstatus/
event-status-note xs:string optional
A textual description of the reason or context of the event-status or event-status-reason value.
event-status-reason QCodeType optional
The reason for the event status. Eg. why the cancellation, postponement, etc. SportsML vocabulary uri: http://cv.iptc.org/newscodes/speventstatusreason
event-style QCodeType optional
Indicates whether competitors are trying to defeat each other or just outdo one another. SportsML vocabulary uri: http://cv.iptc.org/newscodes/speventstyle/
event-type QCodeType optional
The type of event, esp. in relation to tournament phase. Recommended SportsML vocabulary uri: http://cv.iptc.org/newscodes/sptournamentphase/
events-day-total xs:string optional
How many events involving these competitors have been planned for that day.
heat-number xs:string optional
The ranked position this heat had among other heats.
id xs:ID optional
An XML-specific identifier for the element.
key QCodeType optional
The symbol or identifying key for the tournament or tournament part.
location-key QCodeType optional
The key of the site,venue or location where the stats were generated.
measurement-units xs:string optional
The type of unit used to measure distance, speed, etc. Could be mph, kph, metres, yards, etc.
minutes-elapsed xs:string optional
Number of minutes that have elapsed since the beginning of the game.
opponent-type QCodeType optional
Whether the opponent was a player, team, etc.
opponent-value QCodeType optional
The key of the player, team, division, conference, league or other unit which provide the opposition relevant to the stat.
period-end-date-time TruncatedDateTimeType optional
The ending date, with optional time, of the period for which the stats are relevant.
period-minute-elapsed xs:string optional
The time elapsed, but only given as whole minutes.
period-start-date-time TruncatedDateTimeType optional
The starting date, with optional time, of the period for which the stats are relevant.
period-time-elapsed xs:string optional
The time elapsed in the current period.
period-time-remaining xs:string optional
The time remaining in the current period.
period-type QCodeType optional
For certain types of periods: overtime, declared (cricket), etc.
period-value xs:string optional
Used for tracking stats and events by period.
position xs:string optional
Indicates that the included statistics apply only to while played at a particular position.
record-making-scope QCodeType optional
Indicates that the included statistics apply only to values that set a record, such as a team-high, or an individual-low.
scope-value QCodeType optional
A generic scope indicator. Use only if none of the other coverage attributes are suitable.
scoping-label xs:string optional
A textual description for the scope.
season-key QCodeType optional
The season this event is in.
season-type QCodeType optional
A subcategory of the season. SportsML vocab uri: http://cv.iptc.org/newscodes/spseasontype/
series-index xs:string optional
The tournament division or series to which an event belongs.
situation QCodeType optional
Final or current score of the team or player.
start-date-time TruncatedDateTimeType optional
The starting date, with optional time, of the event for which the stats are relevant.
start-weekday QCodeType optional
Day of the week in which the game starts.
stats-coverage QCodeType optional
A relative indication of how many statistics are included in the item. SportsML vocab uri: http://cv.iptc.org/newscodes/spstatscoverage/
style xs:string optional
An open placeholder for reference by an external stylesheet.
surface-type QCodeType optional
The type of surface (eg. clay, artificial grass, etc.) upon which the stats were generated.
team QCodeType optional
The key of the team for which the player or team generated the stats.
team-coverage restriction of xs:string optional
Indicates whether the item contains information about one team, or
many teams.
temporal-unit-type QCodeType optional
The unit of performance to which the stats apply eg. single-event, season, career.
temporal-unit-value QCodeType optional
The key of performance unit to which the stats apply.
time-certainty restriction of xs:string optional
For TBA times.
unit-type QCodeType optional
The type, other than team or league/competition, of the competitive unit for which the player or team generated the stats.
unit-value QCodeType optional
The key, other than team or league/competition, of the competitive unit for which the player or team generated the stats.
venue-type QCodeType optional
The type of event (eg. indoor, outdoor, etc.) in which the stats were generated.
weather-type QCodeType optional
A code for the weather situation in which the stats were generated. SportsML weather codes recommended.
Source
<xs:complexType name="eventMetadataComplexType">
  <xs:annotation>
    <xs:documentation>Background information about a game. | Where, when, and what an event is.</xs:documentation>
  </xs:annotation>
  <xs:complexContent>
    <xs:extension base="baseEventMetadataComplexType">
      <xs:choice minOccurs="0">
        <xs:element name="event-metadata-american-football" type="americanFootballEventMetadataComplexType"/>
        <xs:element name="event-metadata-baseball" type="baseballEventMetadataComplexType"/>
        <xs:element name="event-metadata-golf" type="golfEventMetadataComplexType"/>
        <xs:element name="event-metadata-ice-hockey" type="iceHockeyEventMetadataComplexType"/>
        <xs:element name="event-metadata-soccer" type="soccerEventMetadataComplexType"/>
        <xs:element name="event-metadata-tennis" type="tennisEventMetadataComplexType"/>
        <xs:element name="event-metadata-motor-racing" type="motorRacingEventMetadataComplexType"/>
        <xs:element name="event-metadata-curling" type="curlingEventMetadataComplexType"/>
        <xs:element name="event-metadata-rugby" type="rugbyEventMetadataComplexType"/>
      </xs:choice>
    </xs:extension>
  </xs:complexContent>
</xs:complexType>
Complex Type baseEventMetadataComplexType
Namespace http://iptc.org/std/nar/2006-10-01/
Annotations
Background information about an event. | Where, when, and what an event is.
Diagram
Diagram sportsml_xsd.tmp#commonAttributes sportsml_xsd.tmp#coverageAttributes sportsml_xsd.tmp#baseMetadataComplexType_sports-content-codes sportsml_xsd.tmp#baseMetadataComplexType_sports-property sportsml_xsd.tmp#baseMetadataComplexType sportsml_xsd.tmp#base2MetadataComplexType_key sportsml_xsd.tmp#base2MetadataComplexType_name sportsml_xsd.tmp#base2MetadataComplexType_site sportsml_xsd.tmp#base2MetadataComplexType_award sportsml_xsd.tmp#base2MetadataComplexType sportsml_xsd.tmp#baseEventStateAttributeGroup sportsml_xsd.tmp#baseEventMetadataComplexType_event-recurring-key sportsml_xsd.tmp#baseEventMetadataComplexType_event-style sportsml_xsd.tmp#baseEventMetadataComplexType_event-number sportsml_xsd.tmp#baseEventMetadataComplexType_event-status sportsml_xsd.tmp#baseEventMetadataComplexType_event-type sportsml_xsd.tmp#baseEventMetadataComplexType_event-status-reason sportsml_xsd.tmp#baseEventMetadataComplexType_event-status-note sportsml_xsd.tmp#baseEventMetadataComplexType_event-of-day sportsml_xsd.tmp#baseEventMetadataComplexType_events-day-total sportsml_xsd.tmp#baseEventMetadataComplexType_start-weekday sportsml_xsd.tmp#baseEventMetadataComplexType_end-weekday sportsml_xsd.tmp#baseEventMetadataComplexType_heat-number sportsml_xsd.tmp#baseEventMetadataComplexType_duration sportsml_xsd.tmp#baseEventMetadataComplexType_time-certainty sportsml_xsd.tmp#baseEventMetadataComplexType_season-key sportsml_xsd.tmp#baseEventMetadataComplexType_season-type sportsml_xsd.tmp#baseEventMetadataComplexType_series-index sportsml_xsd.tmp#baseEventMetadataComplexType_event-outcome-type sportsml_xsd.tmp#baseEventMetadataComplexType_event-sponsor sportsml_xsd.tmp#baseEventMetadataComplexType_event-recurring-name
Type extension of base2MetadataComplexType
Type hierarchy
Used by
Model sports-content-codes{0,1} , sports-property* , name* , site* , award* , event-sponsor* , event-recurring-name*
Children award, event-recurring-name, event-sponsor, name, site, sports-content-codes, sports-property
Attributes
QName Type Fixed Default Use Annotation
alignment-scope restriction of xs:string optional
Indicates that the included statistics apply only to events played either at home or away.
class xs:string optional
An open placeholder for categorization.
competition QCodeType optional
The key of the league or competition for which the player or team generated the stats.
distance xs:string optional
Measure of distance for the generated stat.
distance-maximum xs:string optional
Maximum distance for the generated stat.
distance-minimum xs:string optional
Minimum distance for the generated stat.
duration xs:duration optional
The length of time the event took place.
duration-scope QCodeType optional
Indicates what class of events the included statistics apply. Example: those events that went into overtime. SportsML vocab uri: http://cv.iptc.org/newscodes/spdurationscope/
end-date-time TruncatedDateTimeType optional
The ending date, with optional time, of the event for which the stats are relevant.
end-weekday QCodeType optional
Day of the week in which the game ends.
event-number xs:nonNegativeInteger optional
The ranked position this event had among other events.
event-of-day xs:string optional
If the day had multiple events involving these
competitors, which event of the day it was. Example values: 1, 2, 3, etc.
event-outcome-type QCodeType optional
What type of outcome. Includes overtime, random (eg. by coin toss), etc. SportsML vocab uri: http://cv.iptc.org/newscodes/speventoutcometype/
event-recurring-key QCodeType optional
The symbol for an identified sports-event that recurs every season. This same key should be used from season to season.
event-span xs:nonNegativeInteger optional
Qualifier of "most-recent-events" value for temporal-unit attribute. Specify the number of events eg. 10 for last 10 games.
event-status QCodeType optional
The stage of the event, describing whether it has started, is in progress, etc. SportsML vocabulary uri: http://cv.iptc.org/newscodes/speventstatus/
event-status-note xs:string optional
A textual description of the reason or context of the event-status or event-status-reason value.
event-status-reason QCodeType optional
The reason for the event status. Eg. why the cancellation, postponement, etc. SportsML vocabulary uri: http://cv.iptc.org/newscodes/speventstatusreason
event-style QCodeType optional
Indicates whether competitors are trying to defeat each other or just outdo one another. SportsML vocabulary uri: http://cv.iptc.org/newscodes/speventstyle/
event-type QCodeType optional
The type of event, esp. in relation to tournament phase. Recommended SportsML vocabulary uri: http://cv.iptc.org/newscodes/sptournamentphase/
events-day-total xs:string optional
How many events involving these competitors have been planned for that day.
heat-number xs:string optional
The ranked position this heat had among other heats.
id xs:ID optional
An XML-specific identifier for the element.
key QCodeType optional
The symbol or identifying key for the tournament or tournament part.
location-key QCodeType optional
The key of the site,venue or location where the stats were generated.
measurement-units xs:string optional
The type of unit used to measure distance, speed, etc. Could be mph, kph, metres, yards, etc.
minutes-elapsed xs:string optional
Number of minutes that have elapsed since the beginning of the game.
opponent-type QCodeType optional
Whether the opponent was a player, team, etc.
opponent-value QCodeType optional
The key of the player, team, division, conference, league or other unit which provide the opposition relevant to the stat.
period-end-date-time TruncatedDateTimeType optional
The ending date, with optional time, of the period for which the stats are relevant.
period-minute-elapsed xs:string optional
The time elapsed, but only given as whole minutes.
period-start-date-time TruncatedDateTimeType optional
The starting date, with optional time, of the period for which the stats are relevant.
period-time-elapsed xs:string optional
The time elapsed in the current period.
period-time-remaining xs:string optional
The time remaining in the current period.
period-type QCodeType optional
For certain types of periods: overtime, declared (cricket), etc.
period-value xs:string optional
Used for tracking stats and events by period.
position xs:string optional
Indicates that the included statistics apply only to while played at a particular position.
record-making-scope QCodeType optional
Indicates that the included statistics apply only to values that set a record, such as a team-high, or an individual-low.
scope-value QCodeType optional
A generic scope indicator. Use only if none of the other coverage attributes are suitable.
scoping-label xs:string optional
A textual description for the scope.
season-key QCodeType optional
The season this event is in.
season-type QCodeType optional
A subcategory of the season. SportsML vocab uri: http://cv.iptc.org/newscodes/spseasontype/
series-index xs:string optional
The tournament division or series to which an event belongs.
situation QCodeType optional
Final or current score of the team or player.
start-date-time TruncatedDateTimeType optional
The starting date, with optional time, of the event for which the stats are relevant.
start-weekday QCodeType optional
Day of the week in which the game starts.
stats-coverage QCodeType optional
A relative indication of how many statistics are included in the item. SportsML vocab uri: http://cv.iptc.org/newscodes/spstatscoverage/
style xs:string optional
An open placeholder for reference by an external stylesheet.
surface-type QCodeType optional
The type of surface (eg. clay, artificial grass, etc.) upon which the stats were generated.
team QCodeType optional
The key of the team for which the player or team generated the stats.
team-coverage restriction of xs:string optional
Indicates whether the item contains information about one team, or
many teams.
temporal-unit-type QCodeType optional
The unit of performance to which the stats apply eg. single-event, season, career.
temporal-unit-value QCodeType optional
The key of performance unit to which the stats apply.
time-certainty restriction of xs:string optional
For TBA times.
unit-type QCodeType optional
The type, other than team or league/competition, of the competitive unit for which the player or team generated the stats.
unit-value QCodeType optional
The key, other than team or league/competition, of the competitive unit for which the player or team generated the stats.
venue-type QCodeType optional
The type of event (eg. indoor, outdoor, etc.) in which the stats were generated.
weather-type QCodeType optional
A code for the weather situation in which the stats were generated. SportsML weather codes recommended.
Source
<xs:complexType name="baseEventMetadataComplexType">
  <xs:annotation>
    <xs:documentation>Background information about an event. | Where, when, and what an event is.</xs:documentation>
  </xs:annotation>
  <xs:complexContent>
    <xs:extension base="base2MetadataComplexType">
      <xs:sequence>
        <xs:element name="event-sponsor" type="eventSponsorComplexType" minOccurs="0" maxOccurs="unbounded"/>
        <xs:element name="event-recurring-name" type="ConceptNameType" minOccurs="0" maxOccurs="unbounded">
          <xs:annotation>
            <xs:documentation>A displayable name for the event-recurring-key.</xs:documentation>
          </xs:annotation>
        </xs:element>
      </xs:sequence>
      <xs:attributeGroup ref="baseEventStateAttributeGroup"/>
      <xs:attribute name="event-recurring-key" type="QCodeType" use="optional">
        <xs:annotation>
          <xs:documentation>The symbol for an identified sports-event that recurs every season. This same key should be used from season to season.</xs:documentation>
        </xs:annotation>
      </xs:attribute>
      <xs:attribute name="event-style" type="QCodeType" use="optional">
        <xs:annotation>
          <xs:documentation>Indicates whether competitors are trying to defeat each other or just outdo one another. SportsML vocabulary uri: http://cv.iptc.org/newscodes/speventstyle/</xs:documentation>
        </xs:annotation>
      </xs:attribute>
      <xs:attribute name="event-number" type="xs:nonNegativeInteger" use="optional">
        <xs:annotation>
          <xs:documentation>The ranked position this event had among other events.</xs:documentation>
        </xs:annotation>
      </xs:attribute>
      <xs:attribute name="event-status" type="QCodeType" use="optional">
        <xs:annotation>
          <xs:documentation>The stage of the event, describing whether it has started, is in progress, etc. SportsML vocabulary uri: http://cv.iptc.org/newscodes/speventstatus/</xs:documentation>
        </xs:annotation>
      </xs:attribute>
      <xs:attribute name="event-type" type="QCodeType" use="optional">
        <xs:annotation>
          <xs:documentation>The type of event, esp. in relation to tournament phase. Recommended SportsML vocabulary uri: http://cv.iptc.org/newscodes/sptournamentphase/</xs:documentation>
        </xs:annotation>
      </xs:attribute>
      <xs:attribute name="event-status-reason" type="QCodeType" use="optional">
        <xs:annotation>
          <xs:documentation>The reason for the event status. Eg. why the cancellation, postponement, etc. SportsML vocabulary uri: http://cv.iptc.org/newscodes/speventstatusreason</xs:documentation>
        </xs:annotation>
      </xs:attribute>
      <xs:attribute name="event-status-note" type="xs:string" use="optional">
        <xs:annotation>
          <xs:documentation>A textual description of the reason or context of the event-status or event-status-reason value.</xs:documentation>
        </xs:annotation>
      </xs:attribute>
      <xs:attribute name="event-of-day" type="xs:string" use="optional">
        <xs:annotation>
          <xs:documentation>If the day had multiple events involving these competitors, which event of the day it was. Example values: 1, 2, 3, etc.</xs:documentation>
        </xs:annotation>
      </xs:attribute>
      <xs:attribute name="events-day-total" type="xs:string" use="optional">
        <xs:annotation>
          <xs:documentation>How many events involving these competitors have been planned for that day.</xs:documentation>
        </xs:annotation>
      </xs:attribute>
      <xs:attribute name="start-weekday" type="QCodeType" use="optional">
        <xs:annotation>
          <xs:documentation>Day of the week in which the game starts.</xs:documentation>
        </xs:annotation>
      </xs:attribute>
      <xs:attribute name="end-weekday" type="QCodeType" use="optional">
        <xs:annotation>
          <xs:documentation>Day of the week in which the game ends.</xs:documentation>
        </xs:annotation>
      </xs:attribute>
      <xs:attribute name="heat-number" type="xs:string" use="optional">
        <xs:annotation>
          <xs:documentation>The ranked position this heat had among other heats.</xs:documentation>
        </xs:annotation>
      </xs:attribute>
      <xs:attribute name="duration" type="xs:duration" use="optional">
        <xs:annotation>
          <xs:documentation>The length of time the event took place.</xs:documentation>
        </xs:annotation>
      </xs:attribute>
      <xs:attribute name="time-certainty" use="optional">
        <xs:annotation>
          <xs:documentation>For TBA times.</xs:documentation>
        </xs:annotation>
        <xs:simpleType id="timeCertainty">
          <xs:restriction base="xs:string">
            <xs:enumeration id="timeCertaintyCertain" value="certain"/>
            <xs:enumeration id="timeCertaintyTo-be-announced" value="to-be-announced"/>
          </xs:restriction>
        </xs:simpleType>
      </xs:attribute>
      <xs:attribute name="season-key" type="QCodeType" use="optional">
        <xs:annotation>
          <xs:documentation>The season this event is in.</xs:documentation>
        </xs:annotation>
      </xs:attribute>
      <xs:attribute name="season-type" type="QCodeType" use="optional">
        <xs:annotation>
          <xs:documentation>A subcategory of the season. SportsML vocab uri: http://cv.iptc.org/newscodes/spseasontype/</xs:documentation>
        </xs:annotation>
      </xs:attribute>
      <xs:attribute name="series-index" type="xs:string" use="optional">
        <xs:annotation>
          <xs:documentation>The tournament division or series to which an event belongs.</xs:documentation>
        </xs:annotation>
      </xs:attribute>
      <xs:attribute name="event-outcome-type" type="QCodeType" use="optional">
        <xs:annotation>
          <xs:documentation>What type of outcome. Includes overtime, random (eg. by coin toss), etc. SportsML vocab uri: http://cv.iptc.org/newscodes/speventoutcometype/</xs:documentation>
        </xs:annotation>
      </xs:attribute>
    </xs:extension>
  </xs:complexContent>
</xs:complexType>
Complex Type base2MetadataComplexType
Namespace http://iptc.org/std/nar/2006-10-01/
Annotations
Extends the baseMetadata with more elements and attributes. Used by baseEvent and baseTournament
Diagram
Diagram sportsml_xsd.tmp#commonAttributes sportsml_xsd.tmp#coverageAttributes sportsml_xsd.tmp#baseMetadataComplexType_sports-content-codes sportsml_xsd.tmp#baseMetadataComplexType_sports-property sportsml_xsd.tmp#baseMetadataComplexType sportsml_xsd.tmp#base2MetadataComplexType_key sportsml_xsd.tmp#base2MetadataComplexType_name sportsml_xsd.tmp#base2MetadataComplexType_site sportsml_xsd.tmp#base2MetadataComplexType_award
Type extension of baseMetadataComplexType
Type hierarchy
Used by
Model sports-content-codes{0,1} , sports-property* , name* , site* , award*
Children award, name, site, sports-content-codes, sports-property
Attributes
QName Type Fixed Default Use Annotation
alignment-scope restriction of xs:string optional
Indicates that the included statistics apply only to events played either at home or away.
class xs:string optional
An open placeholder for categorization.
competition QCodeType optional
The key of the league or competition for which the player or team generated the stats.
distance xs:string optional
Measure of distance for the generated stat.
distance-maximum xs:string optional
Maximum distance for the generated stat.
distance-minimum xs:string optional
Minimum distance for the generated stat.
duration-scope QCodeType optional
Indicates what class of events the included statistics apply. Example: those events that went into overtime. SportsML vocab uri: http://cv.iptc.org/newscodes/spdurationscope/
end-date-time TruncatedDateTimeType optional
The ending date, with optional time, of the event for which the stats are relevant.
event-span xs:nonNegativeInteger optional
Qualifier of "most-recent-events" value for temporal-unit attribute. Specify the number of events eg. 10 for last 10 games.
id xs:ID optional
An XML-specific identifier for the element.
key QCodeType optional
The symbol or identifying key for the tournament or tournament part.
location-key QCodeType optional
The key of the site,venue or location where the stats were generated.
measurement-units xs:string optional
The type of unit used to measure distance, speed, etc. Could be mph, kph, metres, yards, etc.
opponent-type QCodeType optional
Whether the opponent was a player, team, etc.
opponent-value QCodeType optional
The key of the player, team, division, conference, league or other unit which provide the opposition relevant to the stat.
period-end-date-time TruncatedDateTimeType optional
The ending date, with optional time, of the period for which the stats are relevant.
period-start-date-time TruncatedDateTimeType optional
The starting date, with optional time, of the period for which the stats are relevant.
period-type QCodeType optional
For certain types of periods: overtime, declared (cricket), etc.
period-value xs:string optional
Used for tracking stats and events by period.
position xs:string optional
Indicates that the included statistics apply only to while played at a particular position.
record-making-scope QCodeType optional
Indicates that the included statistics apply only to values that set a record, such as a team-high, or an individual-low.
scope-value QCodeType optional
A generic scope indicator. Use only if none of the other coverage attributes are suitable.
scoping-label xs:string optional
A textual description for the scope.
situation QCodeType optional
Final or current score of the team or player.
start-date-time TruncatedDateTimeType optional
The starting date, with optional time, of the event for which the stats are relevant.
stats-coverage QCodeType optional
A relative indication of how many statistics are included in the item. SportsML vocab uri: http://cv.iptc.org/newscodes/spstatscoverage/
style xs:string optional
An open placeholder for reference by an external stylesheet.
surface-type QCodeType optional
The type of surface (eg. clay, artificial grass, etc.) upon which the stats were generated.
team QCodeType optional
The key of the team for which the player or team generated the stats.
team-coverage restriction of xs:string optional
Indicates whether the item contains information about one team, or
many teams.
temporal-unit-type QCodeType optional
The unit of performance to which the stats apply eg. single-event, season, career.
temporal-unit-value QCodeType optional
The key of performance unit to which the stats apply.
unit-type QCodeType optional
The type, other than team or league/competition, of the competitive unit for which the player or team generated the stats.
unit-value QCodeType optional
The key, other than team or league/competition, of the competitive unit for which the player or team generated the stats.
venue-type QCodeType optional
The type of event (eg. indoor, outdoor, etc.) in which the stats were generated.
weather-type QCodeType optional
A code for the weather situation in which the stats were generated. SportsML weather codes recommended.
Source
<xs:complexType name="base2MetadataComplexType">
  <xs:annotation>
    <xs:documentation>Extends the baseMetadata with more elements and attributes. Used by baseEvent and baseTournament</xs:documentation>
  </xs:annotation>
  <xs:complexContent>
    <xs:extension base="baseMetadataComplexType">
      <xs:sequence>
        <xs:element name="name" type="ConceptNameType" minOccurs="0" maxOccurs="unbounded"/>
        <xs:element name="site" type="siteComplexType" minOccurs="0" maxOccurs="unbounded"/>
        <xs:element name="award" type="awardComplexType" minOccurs="0" maxOccurs="unbounded"/>
      </xs:sequence>
      <xs:attribute name="key" type="QCodeType" use="optional">
        <xs:annotation>
          <xs:documentation>The symbol or identifying key for the tournament or tournament part.</xs:documentation>
        </xs:annotation>
      </xs:attribute>
    </xs:extension>
  </xs:complexContent>
</xs:complexType>
Complex Type siteComplexType
Namespace http://iptc.org/std/nar/2006-10-01/
Annotations
An element housing data having to do with a venue, stadium, arena, field, etc.
Diagram
Diagram sportsml_xsd.tmp#commonAttributes sportsml_xsd.tmp#siteComplexType_site-metadata sportsml_xsd.tmp#siteComplexType_site-stats
Used by
Model site-metadata , site-stats*
Children site-metadata, site-stats
Attributes
QName Type Fixed Default Use Annotation
class xs:string optional
An open placeholder for categorization.
id xs:ID optional
An XML-specific identifier for the element.
style xs:string optional
An open placeholder for reference by an external stylesheet.
Source
<xs:complexType name="siteComplexType">
  <xs:annotation>
    <xs:documentation>An element housing data having to do with a venue, stadium, arena, field, etc.</xs:documentation>
  </xs:annotation>
  <xs:sequence>
    <xs:element name="site-metadata" type="siteMetadataComplexType"/>
    <xs:element name="site-stats" type="siteStatsComnplexType" minOccurs="0" maxOccurs="unbounded"/>
  </xs:sequence>
  <xs:attributeGroup ref="commonAttributes"/>
</xs:complexType>
Complex Type siteMetadataComplexType
Namespace http://iptc.org/std/nar/2006-10-01/
Annotations
Metadata about the site.
Diagram
Diagram sportsml_xsd.tmp#commonAttributes sportsml_xsd.tmp#baseEntityMetadataComplexType_key sportsml_xsd.tmp#baseEntityMetadataComplexType_nationality sportsml_xsd.tmp#baseEntityMetadataComplexType_name sportsml_xsd.tmp#baseEntityMetadataComplexType_home-location sportsml_xsd.tmp#baseEntityMetadataComplexType_sports-property sportsml_xsd.tmp#baseEntityMetadataComplexType sportsml_xsd.tmp#siteMetadataComplexType_capacity sportsml_xsd.tmp#siteMetadataComplexType_site-style sportsml_xsd.tmp#siteMetadataComplexType_surface sportsml_xsd.tmp#siteMetadataComplexType_shape sportsml_xsd.tmp#siteMetadataComplexType_incline sportsml_xsd.tmp#siteMetadataComplexType_length sportsml_xsd.tmp#siteMetadataComplexType_length-units sportsml_xsd.tmp#siteMetadataComplexType_type sportsml_xsd.tmp#siteMetadataComplexType_home-page-url sportsml_xsd.tmp#siteMetadataComplexType_created sportsml_xsd.tmp#siteMetadataComplexType_ceasedToExist sportsml_xsd.tmp#siteMetadataComplexType_sports-content-codes
Type extension of baseEntityMetadataComplexType
Type hierarchy
Used by
Model name* , home-location{0,1} , sports-property* , sports-content-codes{0,1}
Children home-location, name, sports-content-codes, sports-property
Attributes
QName Type Fixed Default Use Annotation
capacity xs:string optional
How many spectators can fill the site.
ceasedToExist TruncatedDateTimeType optional
Date (and time) when a place ceased to exist.
class xs:string optional
An open placeholder for categorization.
created TruncatedDateTimeType optional
Date (and time) when a place was built, opened or so.
home-page-url xs:anyURI optional
The website for the venue or arena.
id xs:ID optional
An XML-specific identifier for the element.
incline xs:string optional
The pitch or embankment of the field of play. Generally in degrees. Example for motor-racing: 13.
key QCodeType optional
The symbol or identifying key for the entity.
length xs:string optional
The length of the arena or field of play.
length-units xs:string optional
The units used for the length attribute.
nationality xs:string optional
The country of citizinship of the entity.
shape QCodeType optional
A controlled vocabulary for the site's shape. Example for motor-racing: oval.
site-style QCodeType optional
Whether it is an indoor or outdoor site.
style xs:string optional
An open placeholder for reference by an external stylesheet.
surface QCodeType optional
Describes the surface upon which events are played. For example, in tennis, could be hard-court or grass or clay.
type xs:string optional
A controlled vocabulary for the type or class of arena.  Example for motor-racing: super-speedway.
Source
<xs:complexType name="siteMetadataComplexType">
  <xs:annotation>
    <xs:documentation>Metadata about the site.</xs:documentation>
  </xs:annotation>
  <xs:complexContent>
    <xs:extension base="baseEntityMetadataComplexType">
      <xs:sequence>
        <xs:element name="sports-content-codes" type="sportsContentCodesComplexType" minOccurs="0"/>
      </xs:sequence>
      <xs:attribute name="capacity" type="xs:string" use="optional">
        <xs:annotation>
          <xs:documentation>How many spectators can fill the site.</xs:documentation>
        </xs:annotation>
      </xs:attribute>
      <xs:attribute name="site-style" type="QCodeType" use="optional">
        <xs:annotation>
          <xs:documentation>Whether it is an indoor or outdoor site.</xs:documentation>
        </xs:annotation>
      </xs:attribute>
      <xs:attribute name="surface" type="QCodeType" use="optional">
        <xs:annotation>
          <xs:documentation>Describes the surface upon which events are played. For example, in tennis, could be hard-court or grass or clay.</xs:documentation>
        </xs:annotation>
      </xs:attribute>
      <xs:attribute name="shape" type="QCodeType" use="optional">
        <xs:annotation>
          <xs:documentation>A controlled vocabulary for the site's shape. Example for motor-racing: oval.</xs:documentation>
        </xs:annotation>
      </xs:attribute>
      <xs:attribute name="incline" type="xs:string" use="optional">
        <xs:annotation>
          <xs:documentation>The pitch or embankment of the field of play. Generally in degrees. Example for motor-racing: 13.</xs:documentation>
        </xs:annotation>
      </xs:attribute>
      <xs:attribute name="length" type="xs:string" use="optional">
        <xs:annotation>
          <xs:documentation>The length of the arena or field of play.</xs:documentation>
        </xs:annotation>
      </xs:attribute>
      <xs:attribute name="length-units" type="xs:string" use="optional">
        <xs:annotation>
          <xs:documentation>The units used for the length attribute.</xs:documentation>
        </xs:annotation>
      </xs:attribute>
      <xs:attribute name="type" type="xs:string" use="optional">
        <xs:annotation>
          <xs:documentation>A controlled vocabulary for the type or class of arena. Example for motor-racing: super-speedway.</xs:documentation>
        </xs:annotation>
      </xs:attribute>
      <xs:attribute name="home-page-url" type="xs:anyURI" use="optional">
        <xs:annotation>
          <xs:documentation>The website for the venue or arena.</xs:documentation>
        </xs:annotation>
      </xs:attribute>
      <xs:attribute name="created" type="TruncatedDateTimeType" use="optional">
        <xs:annotation>
          <xs:documentation>Date (and time) when a place was built, opened or so.</xs:documentation>
        </xs:annotation>
      </xs:attribute>
      <xs:attribute name="ceasedToExist" type="TruncatedDateTimeType" use="optional">
        <xs:annotation>
          <xs:documentation>Date (and time) when a place ceased to exist.</xs:documentation>
        </xs:annotation>
      </xs:attribute>
    </xs:extension>
  </xs:complexContent>
</xs:complexType>
Complex Type baseEntityMetadataComplexType
Namespace http://iptc.org/std/nar/2006-10-01/
Annotations
Base metadata for different entities. Extended by baseTeamMetadata and basePersonMetadata and siteMetadata
Diagram
Diagram sportsml_xsd.tmp#commonAttributes sportsml_xsd.tmp#baseEntityMetadataComplexType_key sportsml_xsd.tmp#baseEntityMetadataComplexType_nationality sportsml_xsd.tmp#baseEntityMetadataComplexType_name sportsml_xsd.tmp#baseEntityMetadataComplexType_home-location sportsml_xsd.tmp#baseEntityMetadataComplexType_sports-property
Used by
Model name* , home-location{0,1} , sports-property*
Children home-location, name, sports-property
Attributes
QName Type Fixed Default Use Annotation
class xs:string optional
An open placeholder for categorization.
id xs:ID optional
An XML-specific identifier for the element.
key QCodeType optional
The symbol or identifying key for the entity.
nationality xs:string optional
The country of citizinship of the entity.
style xs:string optional
An open placeholder for reference by an external stylesheet.
Source
<xs:complexType name="baseEntityMetadataComplexType">
  <xs:annotation>
    <xs:documentation>Base metadata for different entities. Extended by baseTeamMetadata and basePersonMetadata and siteMetadata</xs:documentation>
  </xs:annotation>
  <xs:sequence>
    <xs:element name="name" type="ConceptNameType" minOccurs="0" maxOccurs="unbounded"/>
    <xs:element name="home-location" type="FlexLocationPropType" minOccurs="0"/>
    <xs:element name="sports-property" type="sportsPropertyComplexType" minOccurs="0" maxOccurs="unbounded"/>
  </xs:sequence>
  <xs:attributeGroup ref="commonAttributes"/>
  <xs:attribute name="key" type="QCodeType" use="optional">
    <xs:annotation>
      <xs:documentation>The symbol or identifying key for the entity.</xs:documentation>
    </xs:annotation>
  </xs:attribute>
  <xs:attribute name="nationality" type="xs:string" use="optional">
    <xs:annotation>
      <xs:documentation>The country of citizinship of the entity.</xs:documentation>
    </xs:annotation>
  </xs:attribute>
</xs:complexType>
Complex Type siteStatsComnplexType
Namespace http://iptc.org/std/nar/2006-10-01/
Annotations
Holder for statistics about the site.
Diagram
Diagram sportsml_xsd.tmp#commonAttributes sportsml_xsd.tmp#coverageAttributes sportsml_xsd.tmp#siteStatsComnplexType_alignment sportsml_xsd.tmp#siteStatsComnplexType_attendance sportsml_xsd.tmp#siteStatsComnplexType_attendance-average sportsml_xsd.tmp#siteStatsComnplexType_temperature sportsml_xsd.tmp#siteStatsComnplexType_temperature-units sportsml_xsd.tmp#siteStatsComnplexType_weather-code sportsml_xsd.tmp#siteStatsComnplexType_weather-label sportsml_xsd.tmp#siteStatsComnplexType_weather-wind sportsml_xsd.tmp#siteStatsComnplexType_weather-prediction sportsml_xsd.tmp#siteStatsComnplexType_probability-of-precipitation
Used by
Attributes
QName Type Fixed Default Use Annotation
alignment restriction of xs:string optional
Statistics about the site, accurate for a particular occasion. home means the site is home for one of the teams or players. neutral that it is neutral to all participants in the event.
alignment-scope restriction of xs:string optional
Indicates that the included statistics apply only to events played either at home or away.
attendance xs:string optional
How many spectators attended during the event.
attendance-average xs:string optional
Average number of spectators that have attended.
class xs:string optional
An open placeholder for categorization.
competition QCodeType optional
The key of the league or competition for which the player or team generated the stats.
distance xs:string optional
Measure of distance for the generated stat.
distance-maximum xs:string optional
Maximum distance for the generated stat.
distance-minimum xs:string optional
Minimum distance for the generated stat.
duration-scope QCodeType optional
Indicates what class of events the included statistics apply. Example: those events that went into overtime. SportsML vocab uri: http://cv.iptc.org/newscodes/spdurationscope/
end-date-time TruncatedDateTimeType optional
The ending date, with optional time, of the event for which the stats are relevant.
event-span xs:nonNegativeInteger optional
Qualifier of "most-recent-events" value for temporal-unit attribute. Specify the number of events eg. 10 for last 10 games.
id xs:ID optional
An XML-specific identifier for the element.
location-key QCodeType optional
The key of the site,venue or location where the stats were generated.
measurement-units xs:string optional
The type of unit used to measure distance, speed, etc. Could be mph, kph, metres, yards, etc.
opponent-type QCodeType optional
Whether the opponent was a player, team, etc.
opponent-value QCodeType optional
The key of the player, team, division, conference, league or other unit which provide the opposition relevant to the stat.
period-end-date-time TruncatedDateTimeType optional
The ending date, with optional time, of the period for which the stats are relevant.
period-start-date-time TruncatedDateTimeType optional
The starting date, with optional time, of the period for which the stats are relevant.
period-type QCodeType optional
For certain types of periods: overtime, declared (cricket), etc.
period-value xs:string optional
Used for tracking stats and events by period.
position xs:string optional
Indicates that the included statistics apply only to while played at a particular position.
probability-of-precipitation xs:string optional
Percentage likelihood of precipitation.
record-making-scope QCodeType optional
Indicates that the included statistics apply only to values that set a record, such as a team-high, or an individual-low.
scope-value QCodeType optional
A generic scope indicator. Use only if none of the other coverage attributes are suitable.
scoping-label xs:string optional
A textual description for the scope.
situation QCodeType optional
Final or current score of the team or player.
start-date-time TruncatedDateTimeType optional
The starting date, with optional time, of the event for which the stats are relevant.
stats-coverage QCodeType optional
A relative indication of how many statistics are included in the item. SportsML vocab uri: http://cv.iptc.org/newscodes/spstatscoverage/
style xs:string optional
An open placeholder for reference by an external stylesheet.
surface-type QCodeType optional
The type of surface (eg. clay, artificial grass, etc.) upon which the stats were generated.
team QCodeType optional
The key of the team for which the player or team generated the stats.
team-coverage restriction of xs:string optional
Indicates whether the item contains information about one team, or
many teams.
temperature xs:string optional
Temperature of the event recorded during the competition.
temperature-units xs:string optional
Units of the temperature value.
temporal-unit-type QCodeType optional
The unit of performance to which the stats apply eg. single-event, season, career.
temporal-unit-value QCodeType optional
The key of performance unit to which the stats apply.
unit-type QCodeType optional
The type, other than team or league/competition, of the competitive unit for which the player or team generated the stats.
unit-value QCodeType optional
The key, other than team or league/competition, of the competitive unit for which the player or team generated the stats.
venue-type QCodeType optional
The type of event (eg. indoor, outdoor, etc.) in which the stats were generated.
weather-code xs:string optional
A controlled-vocabulary description of the weather, such as sunny, partly-cloudy, etc.
weather-label xs:string optional
Additional comment about the weather.
weather-prediction QCodeType optional
Predicted weather conditions for the event.
weather-type QCodeType optional
A code for the weather situation in which the stats were generated. SportsML weather codes recommended.
weather-wind xs:string optional
Wind reading of the event recorded during the competition.
Source
<xs:complexType name="siteStatsComnplexType">
  <xs:annotation>
    <xs:documentation>Holder for statistics about the site.</xs:documentation>
  </xs:annotation>
  <xs:attributeGroup ref="commonAttributes"/>
  <xs:attributeGroup ref="coverageAttributes"/>
  <xs:attribute name="alignment" use="optional">
    <xs:annotation>
      <xs:documentation>Statistics about the site, accurate for a particular occasion. home means the site is home for one of the teams or players. neutral that it is neutral to all participants in the event.</xs:documentation>
    </xs:annotation>
    <xs:simpleType id="siteAlignment">
      <xs:restriction base="xs:string">
        <xs:enumeration id="siteAlignmentHome" value="home"/>
        <xs:enumeration id="siteAlignmentNeutral" value="neutral"/>
      </xs:restriction>
    </xs:simpleType>
  </xs:attribute>
  <xs:attribute name="attendance" type="xs:string" use="optional">
    <xs:annotation>
      <xs:documentation>How many spectators attended during the event.</xs:documentation>
    </xs:annotation>
  </xs:attribute>
  <xs:attribute name="attendance-average" type="xs:string" use="optional">
    <xs:annotation>
      <xs:documentation>Average number of spectators that have attended.</xs:documentation>
    </xs:annotation>
  </xs:attribute>
  <xs:attribute name="temperature" type="xs:string" use="optional">
    <xs:annotation>
      <xs:documentation>Temperature of the event recorded during the competition.</xs:documentation>
    </xs:annotation>
  </xs:attribute>
  <xs:attribute name="temperature-units" type="xs:string" use="optional">
    <xs:annotation>
      <xs:documentation>Units of the temperature value.</xs:documentation>
    </xs:annotation>
  </xs:attribute>
  <xs:attribute name="weather-code" type="xs:string" use="optional">
    <xs:annotation>
      <xs:documentation>A controlled-vocabulary description of the weather, such as sunny, partly-cloudy, etc.</xs:documentation>
    </xs:annotation>
  </xs:attribute>
  <xs:attribute name="weather-label" type="xs:string" use="optional">
    <xs:annotation>
      <xs:documentation>Additional comment about the weather.</xs:documentation>
    </xs:annotation>
  </xs:attribute>
  <xs:attribute name="weather-wind" type="xs:string" use="optional">
    <xs:annotation>
      <xs:documentation>Wind reading of the event recorded during the competition.</xs:documentation>
    </xs:annotation>
  </xs:attribute>
  <xs:attribute name="weather-prediction" type="QCodeType" use="optional">
    <xs:annotation>
      <xs:documentation>Predicted weather conditions for the event.</xs:documentation>
    </xs:annotation>
  </xs:attribute>
  <xs:attribute name="probability-of-precipitation" type="xs:string" use="optional">
    <xs:annotation>
      <xs:documentation>Percentage likelihood of precipitation.</xs:documentation>
    </xs:annotation>
  </xs:attribute>
</xs:complexType>
Complex Type awardComplexType
Namespace http://iptc.org/std/nar/2006-10-01/
Annotations
A medal, ribbon, placement, or other type of award. | Can be assigned to an event, a team, or a player.
Diagram
Diagram sportsml_xsd.tmp#commonAttributes sportsml_xsd.tmp#awardComplexType_award-type sportsml_xsd.tmp#awardComplexType_player-or-team-idref sportsml_xsd.tmp#awardComplexType_total sportsml_xsd.tmp#awardComplexType_place sportsml_xsd.tmp#awardComplexType_value sportsml_xsd.tmp#awardComplexType_currency sportsml_xsd.tmp#awardComplexType_name
Used by
Model name*
Children name
Attributes
QName Type Fixed Default Use Annotation
award-type QCodeType optional
Type of award.
class xs:string optional
An open placeholder for categorization.
currency xs:string optional
The units of currency for the value attribute.
id xs:ID optional
An XML-specific identifier for the element.
place xs:string optional
The place for which this prize is offered. For example, place="1" means the first-place prize.
player-or-team-idref xs:IDREF optional
Reference to the player or team that received the award.
style xs:string optional
An open placeholder for reference by an external stylesheet.
total xs:nonNegativeInteger optional
Total number of these such awards given to the player or team. Can be used to count medals for each country.
value xs:string optional
The amount of money earned by the player who came in this place.
Source
<xs:complexType name="awardComplexType">
  <xs:annotation>
    <xs:documentation>A medal, ribbon, placement, or other type of award. | Can be assigned to an event, a team, or a player.</xs:documentation>
  </xs:annotation>
  <xs:sequence>
    <xs:element name="name" type="ConceptNameType" minOccurs="0" maxOccurs="unbounded"/>
  </xs:sequence>
  <xs:attributeGroup ref="commonAttributes"/>
  <xs:attribute name="award-type" type="QCodeType" use="optional">
    <xs:annotation>
      <xs:documentation>Type of award.</xs:documentation>
    </xs:annotation>
  </xs:attribute>
  <xs:attribute name="player-or-team-idref" type="xs:IDREF" use="optional">
    <xs:annotation>
      <xs:documentation>Reference to the player or team that received the award.</xs:documentation>
    </xs:annotation>
  </xs:attribute>
  <xs:attribute name="total" type="xs:nonNegativeInteger" use="optional">
    <xs:annotation>
      <xs:documentation>Total number of these such awards given to the player or team. Can be used to count medals for each country.</xs:documentation>
    </xs:annotation>
  </xs:attribute>
  <xs:attribute name="place" type="xs:string" use="optional">
    <xs:annotation>
      <xs:documentation>The place for which this prize is offered. For example, place="1" means the first-place prize.</xs:documentation>
    </xs:annotation>
  </xs:attribute>
  <xs:attribute name="value" type="xs:string" use="optional">
    <xs:annotation>
      <xs:documentation>The amount of money earned by the player who came in this place.</xs:documentation>
    </xs:annotation>
  </xs:attribute>
  <xs:attribute name="currency" type="xs:string" use="optional">
    <xs:annotation>
      <xs:documentation>The units of currency for the value attribute.</xs:documentation>
    </xs:annotation>
  </xs:attribute>
</xs:complexType>
Complex Type eventSponsorComplexType
Namespace http://iptc.org/std/nar/2006-10-01/
Annotations
A sponsor for an event. | Events can have more than one sponsor.
Diagram
Diagram sportsml_xsd.tmp#commonAttributes sportsml_xsd.tmp#eventSponsorComplexType_type sportsml_xsd.tmp#eventSponsorComplexType_name
Used by
Model name*
Children name
Attributes
QName Type Fixed Default Use Annotation
class xs:string optional
An open placeholder for categorization.
id xs:ID optional
An XML-specific identifier for the element.
style xs:string optional
An open placeholder for reference by an external stylesheet.
type xs:string optional
Could be main, supporting, etc.
Source
<xs:complexType name="eventSponsorComplexType">
  <xs:annotation>
    <xs:documentation>A sponsor for an event. | Events can have more than one sponsor.</xs:documentation>
  </xs:annotation>
  <xs:sequence>
    <xs:element name="name" type="ConceptNameType" minOccurs="0" maxOccurs="unbounded"/>
  </xs:sequence>
  <xs:attributeGroup ref="commonAttributes"/>
  <xs:attribute name="type" type="xs:string" use="optional">
    <xs:annotation>
      <xs:documentation>Could be main, supporting, etc.</xs:documentation>
    </xs:annotation>
  </xs:attribute>
</xs:complexType>
Simple Type bodySideList
Namespace http://iptc.org/std/nar/2006-10-01/
Annotations
General purpose vocabulary for various properties describing the the side with which a player shoots, kicks, catches, bats, etc. Also to describe injury side.
Diagram
Diagram
Type restriction of xs:string
Facets
enumeration right
enumeration left
enumeration both
Used by
Source
<xs:simpleType id="bodySideList" name="bodySideList">
  <xs:annotation>
    <xs:documentation>General purpose vocabulary for various properties describing the the side with which a player shoots, kicks, catches, bats, etc. Also to describe injury side.</xs:documentation>
  </xs:annotation>
  <xs:restriction base="xs:string">
    <xs:enumeration id="bodySideListRight" value="right"/>
    <xs:enumeration id="bodySideListLeft" value="left"/>
    <xs:enumeration id="bodySideListBoth" value="both"/>
  </xs:restriction>
</xs:simpleType>
Complex Type baseTimeAdjustmentComplexType
Namespace http://iptc.org/std/nar/2006-10-01/
Annotations
Record time added by referee. | Holds values for the time added by the referee and how much extra time was actually played.
Diagram
Diagram sportsml_xsd.tmp#commonAttributes sportsml_xsd.tmp#baseTimeAdjustmentComplexType_period-extra-time-added sportsml_xsd.tmp#baseTimeAdjustmentComplexType_period-extra-time-elapsed
Used by
Attributes
QName Type Fixed Default Use Annotation
class xs:string optional
An open placeholder for categorization.
id xs:ID optional
An XML-specific identifier for the element.
period-extra-time-added xs:string optional
How many minutes the referee has decided to add to the period.
period-extra-time-elapsed xs:string optional
How much time exactly MMSS that was actually elapsed in the period.
style xs:string optional
An open placeholder for reference by an external stylesheet.
Source
<xs:complexType name="baseTimeAdjustmentComplexType">
  <xs:annotation>
    <xs:documentation>Record time added by referee. | Holds values for the time added by the referee and how much extra time was actually played.</xs:documentation>
  </xs:annotation>
  <xs:attributeGroup ref="commonAttributes"/>
  <xs:attribute name="period-extra-time-added" type="xs:string" use="optional">
    <xs:annotation>
      <xs:documentation>How many minutes the referee has decided to add to the period.</xs:documentation>
    </xs:annotation>
  </xs:attribute>
  <xs:attribute name="period-extra-time-elapsed" type="xs:string" use="optional">
    <xs:annotation>
      <xs:documentation>How much time exactly MMSS that was actually elapsed in the period.</xs:documentation>
    </xs:annotation>
  </xs:attribute>
</xs:complexType>
Complex Type eventStatsComplexType
Namespace http://iptc.org/std/nar/2006-10-01/
Annotations
Stats applying to the game as a whole. Initially designed for motor-racing, but potentially applicable to many sports.
Diagram
Diagram sportsml_xsd.tmp#commonAttributes sportsml_xsd.tmp#coverageAttributes sportsml_xsd.tmp#eventStatsComplexType_sports-property sportsml_xsd.tmp#eventStatsComplexType_event-stats-motor-racing
Used by
Model sports-property* , (event-stats-motor-racing)
Children event-stats-motor-racing, sports-property
Attributes
QName Type Fixed Default Use Annotation
alignment-scope restriction of xs:string optional
Indicates that the included statistics apply only to events played either at home or away.
class xs:string optional
An open placeholder for categorization.
competition QCodeType optional
The key of the league or competition for which the player or team generated the stats.
distance xs:string optional
Measure of distance for the generated stat.
distance-maximum xs:string optional
Maximum distance for the generated stat.
distance-minimum xs:string optional
Minimum distance for the generated stat.
duration-scope QCodeType optional
Indicates what class of events the included statistics apply. Example: those events that went into overtime. SportsML vocab uri: http://cv.iptc.org/newscodes/spdurationscope/
end-date-time TruncatedDateTimeType optional
The ending date, with optional time, of the event for which the stats are relevant.
event-span xs:nonNegativeInteger optional
Qualifier of "most-recent-events" value for temporal-unit attribute. Specify the number of events eg. 10 for last 10 games.
id xs:ID optional
An XML-specific identifier for the element.
location-key QCodeType optional
The key of the site,venue or location where the stats were generated.
measurement-units xs:string optional
The type of unit used to measure distance, speed, etc. Could be mph, kph, metres, yards, etc.
opponent-type QCodeType optional
Whether the opponent was a player, team, etc.
opponent-value QCodeType optional
The key of the player, team, division, conference, league or other unit which provide the opposition relevant to the stat.
period-end-date-time TruncatedDateTimeType optional
The ending date, with optional time, of the period for which the stats are relevant.
period-start-date-time TruncatedDateTimeType optional
The starting date, with optional time, of the period for which the stats are relevant.
period-type QCodeType optional
For certain types of periods: overtime, declared (cricket), etc.
period-value xs:string optional
Used for tracking stats and events by period.
position xs:string optional
Indicates that the included statistics apply only to while played at a particular position.
record-making-scope QCodeType optional
Indicates that the included statistics apply only to values that set a record, such as a team-high, or an individual-low.
scope-value QCodeType optional
A generic scope indicator. Use only if none of the other coverage attributes are suitable.
scoping-label xs:string optional
A textual description for the scope.
situation QCodeType optional
Final or current score of the team or player.
start-date-time TruncatedDateTimeType optional
The starting date, with optional time, of the event for which the stats are relevant.
stats-coverage QCodeType optional
A relative indication of how many statistics are included in the item. SportsML vocab uri: http://cv.iptc.org/newscodes/spstatscoverage/
style xs:string optional
An open placeholder for reference by an external stylesheet.
surface-type QCodeType optional
The type of surface (eg. clay, artificial grass, etc.) upon which the stats were generated.
team QCodeType optional
The key of the team for which the player or team generated the stats.
team-coverage restriction of xs:string optional
Indicates whether the item contains information about one team, or
many teams.
temporal-unit-type QCodeType optional
The unit of performance to which the stats apply eg. single-event, season, career.
temporal-unit-value QCodeType optional
The key of performance unit to which the stats apply.
unit-type QCodeType optional
The type, other than team or league/competition, of the competitive unit for which the player or team generated the stats.
unit-value QCodeType optional
The key, other than team or league/competition, of the competitive unit for which the player or team generated the stats.
venue-type QCodeType optional
The type of event (eg. indoor, outdoor, etc.) in which the stats were generated.
weather-type QCodeType optional
A code for the weather situation in which the stats were generated. SportsML weather codes recommended.
Source
<xs:complexType name="eventStatsComplexType">
  <xs:annotation>
    <xs:documentation>Stats applying to the game as a whole. Initially designed for motor-racing, but potentially applicable to many sports.</xs:documentation>
  </xs:annotation>
  <xs:sequence>
    <xs:element name="sports-property" type="sportsPropertyComplexType" minOccurs="0" maxOccurs="unbounded"/>
    <xs:choice minOccurs="0">
      <xs:element name="event-stats-motor-racing" type="motorRacingEventStatsComplexType"/>
    </xs:choice>
  </xs:sequence>
  <xs:attributeGroup ref="commonAttributes"/>
  <xs:attributeGroup ref="coverageAttributes"/>
</xs:complexType>
Complex Type teamComplexType
Namespace http://iptc.org/std/nar/2006-10-01/
Annotations
A team participating in a sporting event. | Holds metadata and
statistical data for team.
Diagram
Diagram sportsml_xsd.tmp#commonAttributes sportsml_xsd.tmp#teamComplexType_team-metadata sportsml_xsd.tmp#teamComplexType_team-stats sportsml_xsd.tmp#teamComplexType_player sportsml_xsd.tmp#teamComplexType_wagering-stats sportsml_xsd.tmp#teamComplexType_associate sportsml_xsd.tmp#teamComplexType_affiliation
Used by
Model team-metadata , team-stats* , player* , wagering-stats* , associate* , affiliation*
Children affiliation, associate, player, team-metadata, team-stats, wagering-stats
Attributes
QName Type Fixed Default Use Annotation
class xs:string optional
An open placeholder for categorization.
id xs:ID optional
An XML-specific identifier for the element.
style xs:string optional
An open placeholder for reference by an external stylesheet.
Source
<xs:complexType name="teamComplexType">
  <xs:annotation>
    <xs:documentation>A team participating in a sporting event. | Holds metadata and statistical data for team.</xs:documentation>
  </xs:annotation>
  <xs:sequence>
    <xs:element name="team-metadata" type="teamMetadataComplexType"/>
    <xs:element name="team-stats" type="teamStatsComplexType" minOccurs="0" maxOccurs="unbounded"/>
    <xs:element name="player" type="playerComplexType" minOccurs="0" maxOccurs="unbounded"/>
    <xs:element name="wagering-stats" type="wagering-stats" minOccurs="0" maxOccurs="unbounded"/>
    <xs:element name="associate" type="associateComplexType" minOccurs="0" maxOccurs="unbounded"/>
    <xs:element name="affiliation" type="affiliationComplexType" minOccurs="0" maxOccurs="unbounded"/>
  </xs:sequence>
  <xs:attributeGroup ref="commonAttributes"/>
</xs:complexType>
Complex Type teamMetadataComplexType
Namespace http://iptc.org/std/nar/2006-10-01/
Diagram
Diagram sportsml_xsd.tmp#commonAttributes sportsml_xsd.tmp#baseEntityMetadataComplexType_key sportsml_xsd.tmp#baseEntityMetadataComplexType_nationality sportsml_xsd.tmp#baseEntityMetadataComplexType_name sportsml_xsd.tmp#baseEntityMetadataComplexType_home-location sportsml_xsd.tmp#baseEntityMetadataComplexType_sports-property sportsml_xsd.tmp#baseEntityMetadataComplexType sportsml_xsd.tmp#baseTeamMetadataComplexType_alignment sportsml_xsd.tmp#baseTeamMetadataComplexType_established sportsml_xsd.tmp#baseTeamMetadataComplexType_dissolved sportsml_xsd.tmp#baseTeamMetadataComplexType_team-idref sportsml_xsd.tmp#baseTeamMetadataComplexType_home-page-url sportsml_xsd.tmp#baseTeamMetadataComplexType_round-position sportsml_xsd.tmp#baseTeamMetadataComplexType_site sportsml_xsd.tmp#baseTeamMetadataComplexType_sports-content-codes sportsml_xsd.tmp#baseTeamMetadataComplexType sportsml_xsd.tmp#teamMetadataComplexType_team-metadata-baseball sportsml_xsd.tmp#teamMetadataComplexType_team-metadata-golf sportsml_xsd.tmp#teamMetadataComplexType_team-metadata-motor-racing
Type extension of baseTeamMetadataComplexType
Type hierarchy
Used by
Model name* , home-location{0,1} , sports-property* , site* , sports-content-codes* , (team-metadata-baseball | team-metadata-golf | team-metadata-motor-racing)
Children home-location, name, site, sports-content-codes, sports-property, team-metadata-baseball, team-metadata-golf, team-metadata-motor-racing
Attributes
QName Type Fixed Default Use Annotation
alignment restriction of xs:string optional
Home or visiting. This is more information about the
alignment of the team or player in the event regarding rules etc. It
does not necessarily indicate that it is the geographical home-site of
the team or player.
class xs:string optional
An open placeholder for categorization.
dissolved TruncatedDateTimeType optional
Date (and time) when the team was dissolved.
established TruncatedDateTimeType optional
Date (and time) when the team was established.
home-page-url xs:anyURI optional
The fully-qualified URL for the official home page of the team.
id xs:ID optional
An XML-specific identifier for the element.
key QCodeType optional
The symbol or identifying key for the entity.
nationality xs:string optional
The country of citizinship of the entity.
round-position xs:string optional
The seed or position in this particular round for which this team started. Useful for bracketed tournaments, such as tennis.
style xs:string optional
An open placeholder for reference by an external stylesheet.
team-idref xs:IDREF optional
Optional reference to a team in which this team is a member. Example: The U.S. Davis Cup team consists of many
sub-teams.
Source
<xs:complexType name="teamMetadataComplexType">
  <xs:complexContent>
    <xs:extension base="baseTeamMetadataComplexType">
      <xs:choice minOccurs="0">
        <xs:element name="team-metadata-baseball" type="baseballTeamMetadataComplexType"/>
        <xs:element name="team-metadata-golf" type="golfTeamMetadataComplexType"/>
        <xs:element name="team-metadata-motor-racing" type="motorRacingTeamMetadataComplexType"/>
      </xs:choice>
    </xs:extension>
  </xs:complexContent>
</xs:complexType>
Complex Type baseTeamMetadataComplexType
Namespace http://iptc.org/std/nar/2006-10-01/
Annotations
Info about the team. Properties of a team that are not based on their competitive performance. | An included sports-content-code element can hold what division it is in, etc.
Diagram
Diagram sportsml_xsd.tmp#commonAttributes sportsml_xsd.tmp#baseEntityMetadataComplexType_key sportsml_xsd.tmp#baseEntityMetadataComplexType_nationality sportsml_xsd.tmp#baseEntityMetadataComplexType_name sportsml_xsd.tmp#baseEntityMetadataComplexType_home-location sportsml_xsd.tmp#baseEntityMetadataComplexType_sports-property sportsml_xsd.tmp#baseEntityMetadataComplexType sportsml_xsd.tmp#baseTeamMetadataComplexType_alignment sportsml_xsd.tmp#baseTeamMetadataComplexType_established sportsml_xsd.tmp#baseTeamMetadataComplexType_dissolved sportsml_xsd.tmp#baseTeamMetadataComplexType_team-idref sportsml_xsd.tmp#baseTeamMetadataComplexType_home-page-url sportsml_xsd.tmp#baseTeamMetadataComplexType_round-position sportsml_xsd.tmp#baseTeamMetadataComplexType_site sportsml_xsd.tmp#baseTeamMetadataComplexType_sports-content-codes
Type extension of baseEntityMetadataComplexType
Type hierarchy
Used by
Model name* , home-location{0,1} , sports-property* , site* , sports-content-codes*
Children home-location, name, site, sports-content-codes, sports-property
Attributes
QName Type Fixed Default Use Annotation
alignment restriction of xs:string optional
Home or visiting. This is more information about the
alignment of the team or player in the event regarding rules etc. It
does not necessarily indicate that it is the geographical home-site of
the team or player.
class xs:string optional
An open placeholder for categorization.
dissolved TruncatedDateTimeType optional
Date (and time) when the team was dissolved.
established TruncatedDateTimeType optional
Date (and time) when the team was established.
home-page-url xs:anyURI optional
The fully-qualified URL for the official home page of the team.
id xs:ID optional
An XML-specific identifier for the element.
key QCodeType optional
The symbol or identifying key for the entity.
nationality xs:string optional
The country of citizinship of the entity.
round-position xs:string optional
The seed or position in this particular round for which this team started. Useful for bracketed tournaments, such as tennis.
style xs:string optional
An open placeholder for reference by an external stylesheet.
team-idref xs:IDREF optional
Optional reference to a team in which this team is a member. Example: The U.S. Davis Cup team consists of many
sub-teams.
Source
<xs:complexType name="baseTeamMetadataComplexType">
  <xs:annotation>
    <xs:documentation>Info about the team. Properties of a team that are not based on their competitive performance. | An included sports-content-code element can hold what division it is in, etc.</xs:documentation>
  </xs:annotation>
  <xs:complexContent>
    <xs:extension base="baseEntityMetadataComplexType">
      <xs:sequence>
        <xs:element name="site" type="siteComplexType" minOccurs="0" maxOccurs="unbounded"/>
        <xs:element name="sports-content-codes" type="sportsContentCodesComplexType" minOccurs="0" maxOccurs="unbounded"/>
      </xs:sequence>
      <xs:attribute name="alignment" use="optional">
        <xs:annotation>
          <xs:documentation>Home or visiting. This is more information about the alignment of the team or player in the event regarding rules etc. It does not necessarily indicate that it is the geographical home-site of the team or player.</xs:documentation>
        </xs:annotation>
        <xs:simpleType id="alignment">
          <xs:restriction base="xs:string">
            <xs:enumeration id="alignmentHome" value="home"/>
            <xs:enumeration id="alignmentAway" value="away"/>
            <xs:enumeration id="alignmentNone" value="none"/>
          </xs:restriction>
        </xs:simpleType>
      </xs:attribute>
      <xs:attribute name="established" type="TruncatedDateTimeType" use="optional">
        <xs:annotation>
          <xs:documentation>Date (and time) when the team was established.</xs:documentation>
        </xs:annotation>
      </xs:attribute>
      <xs:attribute name="dissolved" type="TruncatedDateTimeType" use="optional">
        <xs:annotation>
          <xs:documentation>Date (and time) when the team was dissolved.</xs:documentation>
        </xs:annotation>
      </xs:attribute>
      <xs:attribute name="team-idref" type="xs:IDREF" use="optional">
        <xs:annotation>
          <xs:documentation>Optional reference to a team in which this team is a member. Example: The U.S. Davis Cup team consists of many sub-teams.</xs:documentation>
        </xs:annotation>
      </xs:attribute>
      <xs:attribute name="home-page-url" type="xs:anyURI" use="optional">
        <xs:annotation>
          <xs:documentation>The fully-qualified URL for the official home page of the team.</xs:documentation>
        </xs:annotation>
      </xs:attribute>
      <xs:attribute name="round-position" type="xs:string" use="optional">
        <xs:annotation>
          <xs:documentation>The seed or position in this particular round for which this team started. Useful for bracketed tournaments, such as tennis.</xs:documentation>
        </xs:annotation>
      </xs:attribute>
    </xs:extension>
  </xs:complexContent>
</xs:complexType>
Complex Type teamStatsComplexType
Namespace http://iptc.org/std/nar/2006-10-01/
Diagram
Diagram sportsml_xsd.tmp#commonAttributes sportsml_xsd.tmp#baseStatsComplexType_rating sportsml_xsd.tmp#baseStatsComplexType_sports-property sportsml_xsd.tmp#baseStatsComplexType_stats sportsml_xsd.tmp#baseStatsComplexType sportsml_xsd.tmp#base2StatsComplexType_points sportsml_xsd.tmp#base2StatsComplexType_outcome-totals sportsml_xsd.tmp#base2StatsComplexType_outcome-result sportsml_xsd.tmp#base2StatsComplexType sportsml_xsd.tmp#coverageAttributes sportsml_xsd.tmp#statAttributes sportsml_xsd.tmp#base3StatsComplexType_penalty-stats sportsml_xsd.tmp#base3StatsComplexType_award sportsml_xsd.tmp#base3StatsComplexType_rank sportsml_xsd.tmp#base3StatsComplexType sportsml_xsd.tmp#baseGenericEntityStatsComplexType_events-played sportsml_xsd.tmp#baseGenericEntityStatsComplexType_time-played-total sportsml_xsd.tmp#baseGenericEntityStatsComplexType_sub-score sportsml_xsd.tmp#baseGenericEntityStatsComplexType_event-record sportsml_xsd.tmp#baseGenericEntityStatsComplexType sportsml_xsd.tmp#baseTeamStatsComplexType sportsml_xsd.tmp#teamStatsComplexType_team-stats-american-football sportsml_xsd.tmp#teamStatsComplexType_team-stats-baseball sportsml_xsd.tmp#teamStatsComplexType_team-stats-basketball sportsml_xsd.tmp#teamStatsComplexType_team-stats-ice-hockey sportsml_xsd.tmp#teamStatsComplexType_team-stats-soccer sportsml_xsd.tmp#teamStatsComplexType_team-stats-tennis sportsml_xsd.tmp#teamStatsComplexType_team-stats-motor-racing sportsml_xsd.tmp#teamStatsComplexType_team-stats-curling sportsml_xsd.tmp#teamStatsComplexType_team-stats-rugby
Type extension of baseTeamStatsComplexType
Type hierarchy
Used by
Model rating* , sports-property* , stats* , outcome-totals* , outcome-result* , penalty-stats* , award* , rank* , sub-score* , event-record* , (team-stats-american-football | team-stats-baseball | team-stats-basketball | team-stats-ice-hockey | team-stats-soccer | team-stats-tennis | team-stats-motor-racing | team-stats-curling | team-stats-rugby)
Children award, event-record, outcome-result, outcome-totals, penalty-stats, rank, rating, sports-property, stats, sub-score, team-stats-american-football, team-stats-baseball, team-stats-basketball, team-stats-curling, team-stats-ice-hockey, team-stats-motor-racing, team-stats-rugby, team-stats-soccer, team-stats-tennis
Attributes
QName Type Fixed Default Use Annotation
adjusted-score-against xs:string optional
The final score against as adjusted by some authority. Usually as
a result of some dispute or transgression that must be settled post-event and
rendered in the score. Will differ from the regular score reflecting the number
of actual goals scored in play. Should be tested for before displaying actual
score.
adjusted-score-for xs:string optional
The final score as adjusted by some authority. Usually as a result
of some dispute or transgression that must be settled post-event and rendered in
the score. Will differ from the regular score reflecting the number of actual
goals scored in play. Should be tested for before displaying actual
score.
alignment-scope restriction of xs:string optional
Indicates that the included statistics apply only to events played either at home or away.
class xs:string optional
An open placeholder for categorization.
competition QCodeType optional
The key of the league or competition for which the player or team generated the stats.
distance xs:string optional
Measure of distance for the generated stat.
distance-maximum xs:string optional
Maximum distance for the generated stat.
distance-minimum xs:string optional
Minimum distance for the generated stat.
duration-scope QCodeType optional
Indicates what class of events the included statistics apply. Example: those events that went into overtime. SportsML vocab uri: http://cv.iptc.org/newscodes/spdurationscope/
end-date-time TruncatedDateTimeType optional
The ending date, with optional time, of the event for which the stats are relevant.
event-outcome QCodeType optional
Whether the competitor won, lost, or tied. SportsML vocab uri: http://cv.iptc.org/newscodes/speventoutcome/
event-span xs:nonNegativeInteger optional
Qualifier of "most-recent-events" value for temporal-unit attribute. Specify the number of events eg. 10 for last 10 games.
event-standing-points xs:string optional
How many points were earned as a result of the outcome of this particular event.
event-standing-points-against xs:string optional
How many points were deducted as a result of the outcome of this particular event. This occurs, for example, in the German Handball leagues.
events-played xs:nonNegativeInteger optional
The number of sports-events in which this team or player has already participated.
events-remaining xs:string optional
Number of sports-events the player has yet to participate in.
id xs:ID optional
An XML-specific identifier for the element.
location-key QCodeType optional
The key of the site,venue or location where the stats were generated.
measurement-units xs:string optional
The type of unit used to measure distance, speed, etc. Could be mph, kph, metres, yards, etc.
opponent-type QCodeType optional
Whether the opponent was a player, team, etc.
opponent-value QCodeType optional
The key of the player, team, division, conference, league or other unit which provide the opposition relevant to the stat.
period-end-date-time TruncatedDateTimeType optional
The ending date, with optional time, of the period for which the stats are relevant.
period-start-date-time TruncatedDateTimeType optional
The starting date, with optional time, of the period for which the stats are relevant.
period-type QCodeType optional
For certain types of periods: overtime, declared (cricket), etc.
period-value xs:string optional
Used for tracking stats and events by period.
points xs:nonNegativeInteger optional
Points accumulated by this associate. For example, points earned by a NASCAR owner.
position xs:string optional
Indicates that the included statistics apply only to while played at a particular position.
record-making-scope QCodeType optional
Indicates that the included statistics apply only to values that set a record, such as a team-high, or an individual-low.
result-effect QCodeType optional
Describes the effect that the result of the event or rank changing
has had on the team. Example: Whether or not a team has qualified for the
playoffs, or has been promoted or demoted to a different division. SportsML vocab uri: http://cv.iptc.org/newscodes/spresulteffect/
scope-value QCodeType optional
A generic scope indicator. Use only if none of the other coverage attributes are suitable.
scoping-label xs:string optional
A textual description for the scope.
score xs:string optional
Final or current score of the team or player.
score-attempts xs:string optional
Final or current number of attempts to score by a team or player. Example: in ice hockey, would represent total shots on goal.
score-attempts-on-goal xs:string optional
A subset of score-attempts. Only counts those attempts that were on-goal.
score-attempts-on-goal-opposing xs:string optional
Final or current number of attempts to score by an opposing team or player that were on-goal.
score-attempts-opposing xs:string optional
Final or current number of attempts to score by an opposing team or player.
score-average xs:string optional
Average per-game score for the team or player.
score-behind xs:string optional
The points or time behind the leading score.
score-opposing xs:string optional
Final or current score of the opposing team or player.
score-opposing-average xs:string optional
Average per-game score for the opposing team or player.
score-percentage xs:string optional
Percentage of attempted scores that reached their mark.
score-percentage-opposing xs:string optional
Percentage of attempted scores by opposing team or player that reached their mark.
score-type xs:string optional
Qualifies "score" attribute.
score-units QCodeType optional
Describes how the score and score-opposing is valued. SportsML vocab uri: http://cv.iptc.org/newscodes/spscoreunits/
series-score xs:string optional
Number of events in a series won by team or player.
series-score-opposing xs:string optional
Number of events in a series won by opposing team or player.
situation QCodeType optional
Final or current score of the team or player.
start-date-time TruncatedDateTimeType optional
The starting date, with optional time, of the event for which the stats are relevant.
stats-coverage QCodeType optional
A relative indication of how many statistics are included in the item. SportsML vocab uri: http://cv.iptc.org/newscodes/spstatscoverage/
style xs:string optional
An open placeholder for reference by an external stylesheet.
surface-type QCodeType optional
The type of surface (eg. clay, artificial grass, etc.) upon which the stats were generated.
team QCodeType optional
The key of the team for which the player or team generated the stats.
team-coverage restriction of xs:string optional
Indicates whether the item contains information about one team, or
many teams.
temporal-unit-type QCodeType optional
The unit of performance to which the stats apply eg. single-event, season, career.
temporal-unit-value QCodeType optional
The key of performance unit to which the stats apply.
time-of-possession xs:string optional
Amount of time the team or player has possession of ball (or similar object like puck).
time-of-possession-average xs:string optional
Amount of time the team or player has possession of ball (or similar object like puck) per game.
time-of-possession-average-opposing xs:string optional
Amount of time the opposing team or player has possession of ball (or similar object like puck) per game.
time-of-possession-percentage xs:string optional
Amount of time the team or player has possession of ball (or similar object like puck) expressed as a percentage of the full time of the match.
time-of-possession-percentage-opposing xs:string optional
Amount of time the opposing team or player has possession of ball (or similar object like puck) expressed as a percentage of the full time of the match.
time-played-total xs:string optional
Value for the amount of time played by the team or player over the course of a particular time-span, such as a season.
unit-type QCodeType optional
The type, other than team or league/competition, of the competitive unit for which the player or team generated the stats.
unit-value QCodeType optional
The key, other than team or league/competition, of the competitive unit for which the player or team generated the stats.
venue-type QCodeType optional
The type of event (eg. indoor, outdoor, etc.) in which the stats were generated.
weather-type QCodeType optional
A code for the weather situation in which the stats were generated. SportsML weather codes recommended.
Source
<xs:complexType name="teamStatsComplexType">
  <xs:complexContent>
    <xs:extension base="baseTeamStatsComplexType">
      <xs:choice minOccurs="0">
        <xs:element name="team-stats-american-football" type="americanFootballTeamStatsComplexType"/>
        <xs:element name="team-stats-baseball" type="baseballTeamStatsComplexType"/>
        <xs:element name="team-stats-basketball" type="basketballTeamStatsComplexType"/>
        <xs:element name="team-stats-ice-hockey" type="iceHockeyTeamStatsComplexType"/>
        <xs:element name="team-stats-soccer" type="soccerTeamStatsComplexType"/>
        <xs:element name="team-stats-tennis" type="tennisTeamStatsComplexType"/>
        <xs:element name="team-stats-motor-racing" type="motorRacingTeamStatsComplexType"/>
        <xs:element name="team-stats-curling" type="curlingTeamStatsComplexType"/>
        <xs:element name="team-stats-rugby" type="rugbyTeamStatsComplexType"/>
      </xs:choice>
    </xs:extension>
  </xs:complexContent>
</xs:complexType>
Complex Type baseTeamStatsComplexType
Namespace http://iptc.org/std/nar/2006-10-01/
Annotations
Statistics that apply to the team as a whole. | Not all stats are used in every sport.
Diagram
Diagram sportsml_xsd.tmp#commonAttributes sportsml_xsd.tmp#baseStatsComplexType_rating sportsml_xsd.tmp#baseStatsComplexType_sports-property sportsml_xsd.tmp#baseStatsComplexType_stats sportsml_xsd.tmp#baseStatsComplexType sportsml_xsd.tmp#base2StatsComplexType_points sportsml_xsd.tmp#base2StatsComplexType_outcome-totals sportsml_xsd.tmp#base2StatsComplexType_outcome-result sportsml_xsd.tmp#base2StatsComplexType sportsml_xsd.tmp#coverageAttributes sportsml_xsd.tmp#statAttributes sportsml_xsd.tmp#base3StatsComplexType_penalty-stats sportsml_xsd.tmp#base3StatsComplexType_award sportsml_xsd.tmp#base3StatsComplexType_rank sportsml_xsd.tmp#base3StatsComplexType sportsml_xsd.tmp#baseGenericEntityStatsComplexType_events-played sportsml_xsd.tmp#baseGenericEntityStatsComplexType_time-played-total sportsml_xsd.tmp#baseGenericEntityStatsComplexType_sub-score sportsml_xsd.tmp#baseGenericEntityStatsComplexType_event-record sportsml_xsd.tmp#baseGenericEntityStatsComplexType
Type extension of baseGenericEntityStatsComplexType
Type hierarchy
Used by
Complex Type teamStatsComplexType
Model rating* , sports-property* , stats* , outcome-totals* , outcome-result* , penalty-stats* , award* , rank* , sub-score* , event-record*
Children award, event-record, outcome-result, outcome-totals, penalty-stats, rank, rating, sports-property, stats, sub-score
Attributes
QName Type Fixed Default Use Annotation
adjusted-score-against xs:string optional
The final score against as adjusted by some authority. Usually as
a result of some dispute or transgression that must be settled post-event and
rendered in the score. Will differ from the regular score reflecting the number
of actual goals scored in play. Should be tested for before displaying actual
score.
adjusted-score-for xs:string optional
The final score as adjusted by some authority. Usually as a result
of some dispute or transgression that must be settled post-event and rendered in
the score. Will differ from the regular score reflecting the number of actual
goals scored in play. Should be tested for before displaying actual
score.
alignment-scope restriction of xs:string optional
Indicates that the included statistics apply only to events played either at home or away.
class xs:string optional
An open placeholder for categorization.
competition QCodeType optional
The key of the league or competition for which the player or team generated the stats.
distance xs:string optional
Measure of distance for the generated stat.
distance-maximum xs:string optional
Maximum distance for the generated stat.
distance-minimum xs:string optional
Minimum distance for the generated stat.
duration-scope QCodeType optional
Indicates what class of events the included statistics apply. Example: those events that went into overtime. SportsML vocab uri: http://cv.iptc.org/newscodes/spdurationscope/
end-date-time TruncatedDateTimeType optional
The ending date, with optional time, of the event for which the stats are relevant.
event-outcome QCodeType optional
Whether the competitor won, lost, or tied. SportsML vocab uri: http://cv.iptc.org/newscodes/speventoutcome/
event-span xs:nonNegativeInteger optional
Qualifier of "most-recent-events" value for temporal-unit attribute. Specify the number of events eg. 10 for last 10 games.
event-standing-points xs:string optional
How many points were earned as a result of the outcome of this particular event.
event-standing-points-against xs:string optional
How many points were deducted as a result of the outcome of this particular event. This occurs, for example, in the German Handball leagues.
events-played xs:nonNegativeInteger optional
The number of sports-events in which this team or player has already participated.
events-remaining xs:string optional
Number of sports-events the player has yet to participate in.
id xs:ID optional
An XML-specific identifier for the element.
location-key QCodeType optional
The key of the site,venue or location where the stats were generated.
measurement-units xs:string optional
The type of unit used to measure distance, speed, etc. Could be mph, kph, metres, yards, etc.
opponent-type QCodeType optional
Whether the opponent was a player, team, etc.
opponent-value QCodeType optional
The key of the player, team, division, conference, league or other unit which provide the opposition relevant to the stat.
period-end-date-time TruncatedDateTimeType optional
The ending date, with optional time, of the period for which the stats are relevant.
period-start-date-time TruncatedDateTimeType optional
The starting date, with optional time, of the period for which the stats are relevant.
period-type QCodeType optional
For certain types of periods: overtime, declared (cricket), etc.
period-value xs:string optional
Used for tracking stats and events by period.
points xs:nonNegativeInteger optional
Points accumulated by this associate. For example, points earned by a NASCAR owner.
position xs:string optional
Indicates that the included statistics apply only to while played at a particular position.
record-making-scope QCodeType optional
Indicates that the included statistics apply only to values that set a record, such as a team-high, or an individual-low.
result-effect QCodeType optional
Describes the effect that the result of the event or rank changing
has had on the team. Example: Whether or not a team has qualified for the
playoffs, or has been promoted or demoted to a different division. SportsML vocab uri: http://cv.iptc.org/newscodes/spresulteffect/
scope-value QCodeType optional
A generic scope indicator. Use only if none of the other coverage attributes are suitable.
scoping-label xs:string optional
A textual description for the scope.
score xs:string optional
Final or current score of the team or player.
score-attempts xs:string optional
Final or current number of attempts to score by a team or player. Example: in ice hockey, would represent total shots on goal.
score-attempts-on-goal xs:string optional
A subset of score-attempts. Only counts those attempts that were on-goal.
score-attempts-on-goal-opposing xs:string optional
Final or current number of attempts to score by an opposing team or player that were on-goal.
score-attempts-opposing xs:string optional
Final or current number of attempts to score by an opposing team or player.
score-average xs:string optional
Average per-game score for the team or player.
score-behind xs:string optional
The points or time behind the leading score.
score-opposing xs:string optional
Final or current score of the opposing team or player.
score-opposing-average xs:string optional
Average per-game score for the opposing team or player.
score-percentage xs:string optional
Percentage of attempted scores that reached their mark.
score-percentage-opposing xs:string optional
Percentage of attempted scores by opposing team or player that reached their mark.
score-type xs:string optional
Qualifies "score" attribute.
score-units QCodeType optional
Describes how the score and score-opposing is valued. SportsML vocab uri: http://cv.iptc.org/newscodes/spscoreunits/
series-score xs:string optional
Number of events in a series won by team or player.
series-score-opposing xs:string optional
Number of events in a series won by opposing team or player.
situation QCodeType optional
Final or current score of the team or player.
start-date-time TruncatedDateTimeType optional
The starting date, with optional time, of the event for which the stats are relevant.
stats-coverage QCodeType optional
A relative indication of how many statistics are included in the item. SportsML vocab uri: http://cv.iptc.org/newscodes/spstatscoverage/
style xs:string optional
An open placeholder for reference by an external stylesheet.
surface-type QCodeType optional
The type of surface (eg. clay, artificial grass, etc.) upon which the stats were generated.
team QCodeType optional
The key of the team for which the player or team generated the stats.
team-coverage restriction of xs:string optional
Indicates whether the item contains information about one team, or
many teams.
temporal-unit-type QCodeType optional
The unit of performance to which the stats apply eg. single-event, season, career.
temporal-unit-value QCodeType optional
The key of performance unit to which the stats apply.
time-of-possession xs:string optional
Amount of time the team or player has possession of ball (or similar object like puck).
time-of-possession-average xs:string optional
Amount of time the team or player has possession of ball (or similar object like puck) per game.
time-of-possession-average-opposing xs:string optional
Amount of time the opposing team or player has possession of ball (or similar object like puck) per game.
time-of-possession-percentage xs:string optional
Amount of time the team or player has possession of ball (or similar object like puck) expressed as a percentage of the full time of the match.
time-of-possession-percentage-opposing xs:string optional
Amount of time the opposing team or player has possession of ball (or similar object like puck) expressed as a percentage of the full time of the match.
time-played-total xs:string optional
Value for the amount of time played by the team or player over the course of a particular time-span, such as a season.
unit-type QCodeType optional
The type, other than team or league/competition, of the competitive unit for which the player or team generated the stats.
unit-value QCodeType optional
The key, other than team or league/competition, of the competitive unit for which the player or team generated the stats.
venue-type QCodeType optional
The type of event (eg. indoor, outdoor, etc.) in which the stats were generated.
weather-type QCodeType optional
A code for the weather situation in which the stats were generated. SportsML weather codes recommended.
Source
<xs:complexType name="baseTeamStatsComplexType">
  <xs:annotation>
    <xs:documentation>Statistics that apply to the team as a whole. | Not all stats are used in every sport.</xs:documentation>
  </xs:annotation>
  <xs:complexContent>
    <xs:extension base="baseGenericEntityStatsComplexType"/>
  </xs:complexContent>
</xs:complexType>
Complex Type baseGenericEntityStatsComplexType
Namespace http://iptc.org/std/nar/2006-10-01/
Annotations
Statistics that apply to a team as a whole or a player. | Not all stats are used in every sport.
Diagram
Diagram sportsml_xsd.tmp#commonAttributes sportsml_xsd.tmp#baseStatsComplexType_rating sportsml_xsd.tmp#baseStatsComplexType_sports-property sportsml_xsd.tmp#baseStatsComplexType_stats sportsml_xsd.tmp#baseStatsComplexType sportsml_xsd.tmp#base2StatsComplexType_points sportsml_xsd.tmp#base2StatsComplexType_outcome-totals sportsml_xsd.tmp#base2StatsComplexType_outcome-result sportsml_xsd.tmp#base2StatsComplexType sportsml_xsd.tmp#coverageAttributes sportsml_xsd.tmp#statAttributes sportsml_xsd.tmp#base3StatsComplexType_penalty-stats sportsml_xsd.tmp#base3StatsComplexType_award sportsml_xsd.tmp#base3StatsComplexType_rank sportsml_xsd.tmp#base3StatsComplexType sportsml_xsd.tmp#baseGenericEntityStatsComplexType_events-played sportsml_xsd.tmp#baseGenericEntityStatsComplexType_time-played-total sportsml_xsd.tmp#baseGenericEntityStatsComplexType_sub-score sportsml_xsd.tmp#baseGenericEntityStatsComplexType_event-record
Type extension of base3StatsComplexType
Type hierarchy
Used by
Model rating* , sports-property* , stats* , outcome-totals* , outcome-result* , penalty-stats* , award* , rank* , sub-score* , event-record*
Children award, event-record, outcome-result, outcome-totals, penalty-stats, rank, rating, sports-property, stats, sub-score
Attributes
QName Type Fixed Default Use Annotation
adjusted-score-against xs:string optional
The final score against as adjusted by some authority. Usually as
a result of some dispute or transgression that must be settled post-event and
rendered in the score. Will differ from the regular score reflecting the number
of actual goals scored in play. Should be tested for before displaying actual
score.
adjusted-score-for xs:string optional
The final score as adjusted by some authority. Usually as a result
of some dispute or transgression that must be settled post-event and rendered in
the score. Will differ from the regular score reflecting the number of actual
goals scored in play. Should be tested for before displaying actual
score.
alignment-scope restriction of xs:string optional
Indicates that the included statistics apply only to events played either at home or away.
class xs:string optional
An open placeholder for categorization.
competition QCodeType optional
The key of the league or competition for which the player or team generated the stats.
distance xs:string optional
Measure of distance for the generated stat.
distance-maximum xs:string optional
Maximum distance for the generated stat.
distance-minimum xs:string optional
Minimum distance for the generated stat.
duration-scope QCodeType optional
Indicates what class of events the included statistics apply. Example: those events that went into overtime. SportsML vocab uri: http://cv.iptc.org/newscodes/spdurationscope/
end-date-time TruncatedDateTimeType optional
The ending date, with optional time, of the event for which the stats are relevant.
event-outcome QCodeType optional
Whether the competitor won, lost, or tied. SportsML vocab uri: http://cv.iptc.org/newscodes/speventoutcome/
event-span xs:nonNegativeInteger optional
Qualifier of "most-recent-events" value for temporal-unit attribute. Specify the number of events eg. 10 for last 10 games.
event-standing-points xs:string optional
How many points were earned as a result of the outcome of this particular event.
event-standing-points-against xs:string optional
How many points were deducted as a result of the outcome of this particular event. This occurs, for example, in the German Handball leagues.
events-played xs:nonNegativeInteger optional
The number of sports-events in which this team or player has already participated.
events-remaining xs:string optional
Number of sports-events the player has yet to participate in.
id xs:ID optional
An XML-specific identifier for the element.
location-key QCodeType optional
The key of the site,venue or location where the stats were generated.
measurement-units xs:string optional
The type of unit used to measure distance, speed, etc. Could be mph, kph, metres, yards, etc.
opponent-type QCodeType optional
Whether the opponent was a player, team, etc.
opponent-value QCodeType optional
The key of the player, team, division, conference, league or other unit which provide the opposition relevant to the stat.
period-end-date-time TruncatedDateTimeType optional
The ending date, with optional time, of the period for which the stats are relevant.
period-start-date-time TruncatedDateTimeType optional
The starting date, with optional time, of the period for which the stats are relevant.
period-type QCodeType optional
For certain types of periods: overtime, declared (cricket), etc.
period-value xs:string optional
Used for tracking stats and events by period.
points xs:nonNegativeInteger optional
Points accumulated by this associate. For example, points earned by a NASCAR owner.
position xs:string optional
Indicates that the included statistics apply only to while played at a particular position.
record-making-scope QCodeType optional
Indicates that the included statistics apply only to values that set a record, such as a team-high, or an individual-low.
result-effect QCodeType optional
Describes the effect that the result of the event or rank changing
has had on the team. Example: Whether or not a team has qualified for the
playoffs, or has been promoted or demoted to a different division. SportsML vocab uri: http://cv.iptc.org/newscodes/spresulteffect/
scope-value QCodeType optional
A generic scope indicator. Use only if none of the other coverage attributes are suitable.
scoping-label xs:string optional
A textual description for the scope.
score xs:string optional
Final or current score of the team or player.
score-attempts xs:string optional
Final or current number of attempts to score by a team or player. Example: in ice hockey, would represent total shots on goal.
score-attempts-on-goal xs:string optional
A subset of score-attempts. Only counts those attempts that were on-goal.
score-attempts-on-goal-opposing xs:string optional
Final or current number of attempts to score by an opposing team or player that were on-goal.
score-attempts-opposing xs:string optional
Final or current number of attempts to score by an opposing team or player.
score-average xs:string optional
Average per-game score for the team or player.
score-behind xs:string optional
The points or time behind the leading score.
score-opposing xs:string optional
Final or current score of the opposing team or player.
score-opposing-average xs:string optional
Average per-game score for the opposing team or player.
score-percentage xs:string optional
Percentage of attempted scores that reached their mark.
score-percentage-opposing xs:string optional
Percentage of attempted scores by opposing team or player that reached their mark.
score-type xs:string optional
Qualifies "score" attribute.
score-units QCodeType optional
Describes how the score and score-opposing is valued. SportsML vocab uri: http://cv.iptc.org/newscodes/spscoreunits/
series-score xs:string optional
Number of events in a series won by team or player.
series-score-opposing xs:string optional
Number of events in a series won by opposing team or player.
situation QCodeType optional
Final or current score of the team or player.
start-date-time TruncatedDateTimeType optional
The starting date, with optional time, of the event for which the stats are relevant.
stats-coverage QCodeType optional
A relative indication of how many statistics are included in the item. SportsML vocab uri: http://cv.iptc.org/newscodes/spstatscoverage/
style xs:string optional
An open placeholder for reference by an external stylesheet.
surface-type QCodeType optional
The type of surface (eg. clay, artificial grass, etc.) upon which the stats were generated.
team QCodeType optional
The key of the team for which the player or team generated the stats.
team-coverage restriction of xs:string optional
Indicates whether the item contains information about one team, or
many teams.
temporal-unit-type QCodeType optional
The unit of performance to which the stats apply eg. single-event, season, career.
temporal-unit-value QCodeType optional
The key of performance unit to which the stats apply.
time-of-possession xs:string optional
Amount of time the team or player has possession of ball (or similar object like puck).
time-of-possession-average xs:string optional
Amount of time the team or player has possession of ball (or similar object like puck) per game.
time-of-possession-average-opposing xs:string optional
Amount of time the opposing team or player has possession of ball (or similar object like puck) per game.
time-of-possession-percentage xs:string optional
Amount of time the team or player has possession of ball (or similar object like puck) expressed as a percentage of the full time of the match.
time-of-possession-percentage-opposing xs:string optional
Amount of time the opposing team or player has possession of ball (or similar object like puck) expressed as a percentage of the full time of the match.
time-played-total xs:string optional
Value for the amount of time played by the team or player over the course of a particular time-span, such as a season.
unit-type QCodeType optional
The type, other than team or league/competition, of the competitive unit for which the player or team generated the stats.
unit-value QCodeType optional
The key, other than team or league/competition, of the competitive unit for which the player or team generated the stats.
venue-type QCodeType optional
The type of event (eg. indoor, outdoor, etc.) in which the stats were generated.
weather-type QCodeType optional
A code for the weather situation in which the stats were generated. SportsML weather codes recommended.
Source
<xs:complexType name="baseGenericEntityStatsComplexType">
  <xs:annotation>
    <xs:documentation>Statistics that apply to a team as a whole or a player. | Not all stats are used in every sport.</xs:documentation>
  </xs:annotation>
  <xs:complexContent>
    <xs:extension base="base3StatsComplexType">
      <xs:sequence>
        <xs:element name="sub-score" type="subScoreComplexType" minOccurs="0" maxOccurs="unbounded"/>
        <!-- <xs:element name="sub-score-attempts" type="subScoreAttemptsComplexType" minOccurs="0" maxOccurs="unbounded"/>-->
        <xs:element name="event-record" type="eventRecordComplexType" minOccurs="0" maxOccurs="unbounded"/>
      </xs:sequence>
      <xs:attribute name="events-played" type="xs:nonNegativeInteger" use="optional">
        <xs:annotation>
          <xs:documentation>The number of sports-events in which this team or player has already participated.</xs:documentation>
        </xs:annotation>
      </xs:attribute>
      <xs:attribute name="time-played-total" type="xs:string" use="optional">
        <xs:annotation>
          <xs:documentation>Value for the amount of time played by the team or player over the course of a particular time-span, such as a season.</xs:documentation>
        </xs:annotation>
      </xs:attribute>
    </xs:extension>
  </xs:complexContent>
</xs:complexType>
Complex Type base3StatsComplexType
Namespace http://iptc.org/std/nar/2006-10-01/
Annotations
Extends base2stats. Further extended in genericEntitystats. Used directly by groupStats
Diagram
Diagram sportsml_xsd.tmp#commonAttributes sportsml_xsd.tmp#baseStatsComplexType_rating sportsml_xsd.tmp#baseStatsComplexType_sports-property sportsml_xsd.tmp#baseStatsComplexType_stats sportsml_xsd.tmp#baseStatsComplexType sportsml_xsd.tmp#base2StatsComplexType_points sportsml_xsd.tmp#base2StatsComplexType_outcome-totals sportsml_xsd.tmp#base2StatsComplexType_outcome-result sportsml_xsd.tmp#base2StatsComplexType sportsml_xsd.tmp#coverageAttributes sportsml_xsd.tmp#statAttributes sportsml_xsd.tmp#base3StatsComplexType_penalty-stats sportsml_xsd.tmp#base3StatsComplexType_award sportsml_xsd.tmp#base3StatsComplexType_rank
Type extension of base2StatsComplexType
Type hierarchy
Used by
Model rating* , sports-property* , stats* , outcome-totals* , outcome-result* , penalty-stats* , award* , rank*
Children award, outcome-result, outcome-totals, penalty-stats, rank, rating, sports-property, stats
Attributes
QName Type Fixed Default Use Annotation
adjusted-score-against xs:string optional
The final score against as adjusted by some authority. Usually as
a result of some dispute or transgression that must be settled post-event and
rendered in the score. Will differ from the regular score reflecting the number
of actual goals scored in play. Should be tested for before displaying actual
score.
adjusted-score-for xs:string optional
The final score as adjusted by some authority. Usually as a result
of some dispute or transgression that must be settled post-event and rendered in
the score. Will differ from the regular score reflecting the number of actual
goals scored in play. Should be tested for before displaying actual
score.
alignment-scope restriction of xs:string optional
Indicates that the included statistics apply only to events played either at home or away.
class xs:string optional
An open placeholder for categorization.
competition QCodeType optional
The key of the league or competition for which the player or team generated the stats.
distance xs:string optional
Measure of distance for the generated stat.
distance-maximum xs:string optional
Maximum distance for the generated stat.
distance-minimum xs:string optional
Minimum distance for the generated stat.
duration-scope QCodeType optional
Indicates what class of events the included statistics apply. Example: those events that went into overtime. SportsML vocab uri: http://cv.iptc.org/newscodes/spdurationscope/
end-date-time TruncatedDateTimeType optional
The ending date, with optional time, of the event for which the stats are relevant.
event-outcome QCodeType optional
Whether the competitor won, lost, or tied. SportsML vocab uri: http://cv.iptc.org/newscodes/speventoutcome/
event-span xs:nonNegativeInteger optional
Qualifier of "most-recent-events" value for temporal-unit attribute. Specify the number of events eg. 10 for last 10 games.
event-standing-points xs:string optional
How many points were earned as a result of the outcome of this particular event.
event-standing-points-against xs:string optional
How many points were deducted as a result of the outcome of this particular event. This occurs, for example, in the German Handball leagues.
events-remaining xs:string optional
Number of sports-events the player has yet to participate in.
id xs:ID optional
An XML-specific identifier for the element.
location-key QCodeType optional
The key of the site,venue or location where the stats were generated.
measurement-units xs:string optional
The type of unit used to measure distance, speed, etc. Could be mph, kph, metres, yards, etc.
opponent-type QCodeType optional
Whether the opponent was a player, team, etc.
opponent-value QCodeType optional
The key of the player, team, division, conference, league or other unit which provide the opposition relevant to the stat.
period-end-date-time TruncatedDateTimeType optional
The ending date, with optional time, of the period for which the stats are relevant.
period-start-date-time TruncatedDateTimeType optional
The starting date, with optional time, of the period for which the stats are relevant.
period-type QCodeType optional
For certain types of periods: overtime, declared (cricket), etc.
period-value xs:string optional
Used for tracking stats and events by period.
points xs:nonNegativeInteger optional
Points accumulated by this associate. For example, points earned by a NASCAR owner.
position xs:string optional
Indicates that the included statistics apply only to while played at a particular position.
record-making-scope QCodeType optional
Indicates that the included statistics apply only to values that set a record, such as a team-high, or an individual-low.
result-effect QCodeType optional
Describes the effect that the result of the event or rank changing
has had on the team. Example: Whether or not a team has qualified for the
playoffs, or has been promoted or demoted to a different division. SportsML vocab uri: http://cv.iptc.org/newscodes/spresulteffect/
scope-value QCodeType optional
A generic scope indicator. Use only if none of the other coverage attributes are suitable.
scoping-label xs:string optional
A textual description for the scope.
score xs:string optional
Final or current score of the team or player.
score-attempts xs:string optional
Final or current number of attempts to score by a team or player. Example: in ice hockey, would represent total shots on goal.
score-attempts-on-goal xs:string optional
A subset of score-attempts. Only counts those attempts that were on-goal.
score-attempts-on-goal-opposing xs:string optional
Final or current number of attempts to score by an opposing team or player that were on-goal.
score-attempts-opposing xs:string optional
Final or current number of attempts to score by an opposing team or player.
score-average xs:string optional
Average per-game score for the team or player.
score-behind xs:string optional
The points or time behind the leading score.
score-opposing xs:string optional
Final or current score of the opposing team or player.
score-opposing-average xs:string optional
Average per-game score for the opposing team or player.
score-percentage xs:string optional
Percentage of attempted scores that reached their mark.
score-percentage-opposing xs:string optional
Percentage of attempted scores by opposing team or player that reached their mark.
score-type xs:string optional
Qualifies "score" attribute.
score-units QCodeType optional
Describes how the score and score-opposing is valued. SportsML vocab uri: http://cv.iptc.org/newscodes/spscoreunits/
series-score xs:string optional
Number of events in a series won by team or player.
series-score-opposing xs:string optional
Number of events in a series won by opposing team or player.
situation QCodeType optional
Final or current score of the team or player.
start-date-time TruncatedDateTimeType optional
The starting date, with optional time, of the event for which the stats are relevant.
stats-coverage QCodeType optional
A relative indication of how many statistics are included in the item. SportsML vocab uri: http://cv.iptc.org/newscodes/spstatscoverage/
style xs:string optional
An open placeholder for reference by an external stylesheet.
surface-type QCodeType optional
The type of surface (eg. clay, artificial grass, etc.) upon which the stats were generated.
team QCodeType optional
The key of the team for which the player or team generated the stats.
team-coverage restriction of xs:string optional
Indicates whether the item contains information about one team, or
many teams.
temporal-unit-type QCodeType optional
The unit of performance to which the stats apply eg. single-event, season, career.
temporal-unit-value QCodeType optional
The key of performance unit to which the stats apply.
time-of-possession xs:string optional
Amount of time the team or player has possession of ball (or similar object like puck).
time-of-possession-average xs:string optional
Amount of time the team or player has possession of ball (or similar object like puck) per game.
time-of-possession-average-opposing xs:string optional
Amount of time the opposing team or player has possession of ball (or similar object like puck) per game.
time-of-possession-percentage xs:string optional
Amount of time the team or player has possession of ball (or similar object like puck) expressed as a percentage of the full time of the match.
time-of-possession-percentage-opposing xs:string optional
Amount of time the opposing team or player has possession of ball (or similar object like puck) expressed as a percentage of the full time of the match.
unit-type QCodeType optional
The type, other than team or league/competition, of the competitive unit for which the player or team generated the stats.
unit-value QCodeType optional
The key, other than team or league/competition, of the competitive unit for which the player or team generated the stats.
venue-type QCodeType optional
The type of event (eg. indoor, outdoor, etc.) in which the stats were generated.
weather-type QCodeType optional
A code for the weather situation in which the stats were generated. SportsML weather codes recommended.
Source
<xs:complexType name="base3StatsComplexType">
  <xs:annotation>
    <xs:documentation>Extends base2stats. Further extended in genericEntitystats. Used directly by groupStats</xs:documentation>
  </xs:annotation>
  <xs:complexContent>
    <xs:extension base="base2StatsComplexType">
      <xs:sequence>
        <xs:element name="penalty-stats" type="penaltyStatsComplexType" minOccurs="0" maxOccurs="unbounded"/>
        <xs:element name="award" type="awardComplexType" minOccurs="0" maxOccurs="unbounded"/>
        <xs:element name="rank" type="rankComplexType" minOccurs="0" maxOccurs="unbounded"/>
      </xs:sequence>
      <xs:attributeGroup ref="coverageAttributes"/>
      <xs:attributeGroup ref="statAttributes"/>
    </xs:extension>
  </xs:complexContent>
</xs:complexType>
Complex Type base2StatsComplexType
Namespace http://iptc.org/std/nar/2006-10-01/
Annotations
Second level stats. Extends baseStats. Extended further in base3stats and used directly in associate
Diagram
Diagram sportsml_xsd.tmp#commonAttributes sportsml_xsd.tmp#baseStatsComplexType_rating sportsml_xsd.tmp#baseStatsComplexType_sports-property sportsml_xsd.tmp#baseStatsComplexType_stats sportsml_xsd.tmp#baseStatsComplexType sportsml_xsd.tmp#base2StatsComplexType_points sportsml_xsd.tmp#base2StatsComplexType_outcome-totals sportsml_xsd.tmp#base2StatsComplexType_outcome-result
Type extension of baseStatsComplexType
Type hierarchy
Used by
Model rating* , sports-property* , stats* , outcome-totals* , outcome-result*
Children outcome-result, outcome-totals, rating, sports-property, stats
Attributes
QName Type Fixed Default Use Annotation
class xs:string optional
An open placeholder for categorization.
id xs:ID optional
An XML-specific identifier for the element.
points xs:nonNegativeInteger optional
Points accumulated by this associate. For example, points earned by a NASCAR owner.
style xs:string optional
An open placeholder for reference by an external stylesheet.
Source
<xs:complexType name="base2StatsComplexType">
  <xs:annotation>
    <xs:documentation>Second level stats. Extends baseStats. Extended further in base3stats and used directly in associate</xs:documentation>
  </xs:annotation>
  <xs:complexContent>
    <xs:extension base="baseStatsComplexType">
      <xs:sequence>
        <xs:element name="outcome-totals" type="outcomeTotalsComplexType" minOccurs="0" maxOccurs="unbounded"/>
        <xs:element name="outcome-result" type="outcomeResultComplexType" minOccurs="0" maxOccurs="unbounded"/>
      </xs:sequence>
      <xs:attribute name="points" type="xs:nonNegativeInteger" use="optional">
        <xs:annotation>
          <xs:documentation>Points accumulated by this associate. For example, points earned by a NASCAR owner.</xs:documentation>
        </xs:annotation>
      </xs:attribute>
    </xs:extension>
  </xs:complexContent>
</xs:complexType>
Complex Type baseStatsComplexType
Namespace http://iptc.org/std/nar/2006-10-01/
Annotations
The very basic stats type for persons and teams, Extended by base2stats and used directly by officalstats.
Diagram
Diagram sportsml_xsd.tmp#commonAttributes sportsml_xsd.tmp#baseStatsComplexType_rating sportsml_xsd.tmp#baseStatsComplexType_sports-property sportsml_xsd.tmp#baseStatsComplexType_stats
Used by
Model rating* , sports-property* , stats*
Children rating, sports-property, stats
Attributes
QName Type Fixed Default Use Annotation
class xs:string optional
An open placeholder for categorization.
id xs:ID optional
An XML-specific identifier for the element.
style xs:string optional
An open placeholder for reference by an external stylesheet.
Source
<xs:complexType name="baseStatsComplexType">
  <xs:annotation>
    <xs:documentation>The very basic stats type for persons and teams, Extended by base2stats and used directly by officalstats.</xs:documentation>
  </xs:annotation>
  <xs:sequence>
    <xs:element name="rating" type="ratingComplexType" minOccurs="0" maxOccurs="unbounded"/>
    <xs:element name="sports-property" type="sportsPropertyComplexType" minOccurs="0" maxOccurs="unbounded"/>
    <xs:element name="stats" type="genericStatComplexType" minOccurs="0" maxOccurs="unbounded"/>
  </xs:sequence>
  <xs:attributeGroup ref="commonAttributes"/>
</xs:complexType>
Complex Type ratingComplexType
Namespace http://iptc.org/std/nar/2006-10-01/
Annotations
A judged value placed on the team or individual. | Often used in British soccer.
Diagram
Diagram sportsml_xsd.tmp#commonAttributes sportsml_xsd.tmp#ratingComplexType_rating-type sportsml_xsd.tmp#ratingComplexType_rating-issuer sportsml_xsd.tmp#ratingComplexType_rating-value sportsml_xsd.tmp#ratingComplexType_rating-maximum
Used by
Attributes
QName Type Fixed Default Use Annotation
class xs:string optional
An open placeholder for categorization.
id xs:ID optional
An XML-specific identifier for the element.
rating-issuer xs:string optional
The entity or organization which issued the rating.
rating-maximum xs:string optional
The maximum value for the rating.
rating-type xs:string optional
A classification for the rating.
rating-value xs:string optional
The value of the rating.
style xs:string optional
An open placeholder for reference by an external stylesheet.
Source
<xs:complexType name="ratingComplexType">
  <xs:annotation>
    <xs:documentation>A judged value placed on the team or individual. | Often used in British soccer.</xs:documentation>
  </xs:annotation>
  <xs:attributeGroup ref="commonAttributes"/>
  <xs:attribute name="rating-type" type="xs:string" use="optional">
    <xs:annotation>
      <xs:documentation>A classification for the rating.</xs:documentation>
    </xs:annotation>
  </xs:attribute>
  <xs:attribute name="rating-issuer" type="xs:string" use="optional">
    <xs:annotation>
      <xs:documentation>The entity or organization which issued the rating.</xs:documentation>
    </xs:annotation>
  </xs:attribute>
  <xs:attribute name="rating-value" type="xs:string" use="optional">
    <xs:annotation>
      <xs:documentation>The value of the rating.</xs:documentation>
    </xs:annotation>
  </xs:attribute>
  <xs:attribute name="rating-maximum" type="xs:string" use="optional">
    <xs:annotation>
      <xs:documentation>The maximum value for the rating.</xs:documentation>
    </xs:annotation>
  </xs:attribute>
</xs:complexType>
Complex Type genericStatComplexType
Namespace http://iptc.org/std/nar/2006-10-01/
Annotations
A generic stat element that can be used together with or instead of
more specific stat element and attributes. With nested stats the lower levels should
be regarded as having the same value as their parents if that attribute is not
specifically set.
Diagram
Diagram sportsml_xsd.tmp#genericStatAttributes sportsml_xsd.tmp#coverageAttributes sportsml_xsd.tmp#genericStatComplexType_name sportsml_xsd.tmp#genericStatComplexType_stat
Used by
Model name* , stat*
Children name, stat
Attributes
QName Type Fixed Default Use Annotation
alignment-scope restriction of xs:string optional
Indicates that the included statistics apply only to events played either at home or away.
class QCodeType optional
The general classification of the stat within the sport eg ofensive, defensive, rebounding (basketball), special teams (american football).
competition QCodeType optional
The key of the league or competition for which the player or team generated the stats.
distance xs:string optional
Measure of distance for the generated stat.
distance-maximum xs:string optional
Maximum distance for the generated stat.
distance-minimum xs:string optional
Minimum distance for the generated stat.
duration-scope QCodeType optional
Indicates what class of events the included statistics apply. Example: those events that went into overtime. SportsML vocab uri: http://cv.iptc.org/newscodes/spdurationscope/
end-date-time TruncatedDateTimeType optional
The ending date, with optional time, of the event for which the stats are relevant.
event-span xs:nonNegativeInteger optional
Qualifier of "most-recent-events" value for temporal-unit attribute. Specify the number of events eg. 10 for last 10 games.
location-key QCodeType optional
The key of the site,venue or location where the stats were generated.
measurement-units xs:string optional
The type of unit used to measure distance, speed, etc. Could be mph, kph, metres, yards, etc.
opponent-type QCodeType optional
Whether the opponent was a player, team, etc.
opponent-value QCodeType optional
The key of the player, team, division, conference, league or other unit which provide the opposition relevant to the stat.
period-end-date-time TruncatedDateTimeType optional
The ending date, with optional time, of the period for which the stats are relevant.
period-start-date-time TruncatedDateTimeType optional
The starting date, with optional time, of the period for which the stats are relevant.
period-type QCodeType optional
For certain types of periods: overtime, declared (cricket), etc.
period-value xs:string optional
Used for tracking stats and events by period.
position xs:string optional
Indicates that the included statistics apply only to while played at a particular position.
record-making-scope QCodeType optional
Indicates that the included statistics apply only to values that set a record, such as a team-high, or an individual-low.
scope-value QCodeType optional
A generic scope indicator. Use only if none of the other coverage attributes are suitable.
scoping-label xs:string optional
A textual description for the scope.
situation QCodeType optional
Final or current score of the team or player.
sport QCodeType optional
The sport to which the stats belong.
start-date-time TruncatedDateTimeType optional
The starting date, with optional time, of the event for which the stats are relevant.
stat-type QCodeType optional
The formal identifier of the kind of stat.
stats-coverage QCodeType optional
A relative indication of how many statistics are included in the item. SportsML vocab uri: http://cv.iptc.org/newscodes/spstatscoverage/
surface-type QCodeType optional
The type of surface (eg. clay, artificial grass, etc.) upon which the stats were generated.
team QCodeType optional
The key of the team for which the player or team generated the stats.
team-coverage restriction of xs:string optional
Indicates whether the item contains information about one team, or
many teams.
temporal-unit-type QCodeType optional
The unit of performance to which the stats apply eg. single-event, season, career.
temporal-unit-value QCodeType optional
The key of performance unit to which the stats apply.
unit-type QCodeType optional
The type, other than team or league/competition, of the competitive unit for which the player or team generated the stats.
unit-value QCodeType optional
The key, other than team or league/competition, of the competitive unit for which the player or team generated the stats.
value xs:string optional
The value of the stat.
value-type QCodeType optional
The formal type of the stat value eg. integer, string, etc.
venue-type QCodeType optional
The type of event (eg. indoor, outdoor, etc.) in which the stats were generated.
weather-type QCodeType optional
A code for the weather situation in which the stats were generated. SportsML weather codes recommended.
Source
<xs:complexType name="genericStatComplexType">
  <xs:annotation>
    <xs:documentation>A generic stat element that can be used together with or instead of more specific stat element and attributes. With nested stats the lower levels should be regarded as having the same value as their parents if that attribute is not specifically set.</xs:documentation>
  </xs:annotation>
  <xs:sequence>
    <xs:element name="name" type="ConceptNameType" minOccurs="0" maxOccurs="unbounded">
      <xs:annotation>
        <xs:documentation>The name of the stat. SportsML names are same as attribute names of stats in the sport-specific plugins.</xs:documentation>
      </xs:annotation>
    </xs:element>
    <xs:element name="stat" type="genericStatComplexType" minOccurs="0" maxOccurs="unbounded"/>
  </xs:sequence>
  <xs:attributeGroup ref="genericStatAttributes"/>
  <xs:attributeGroup ref="coverageAttributes"/>
</xs:complexType>
Complex Type outcomeTotalsComplexType
Namespace http://iptc.org/std/nar/2006-10-01/
Annotations
A report on the number of wins, losses, etc., the team or player had during a particular time period. | Can also be scoped with various coverage qualifications, such as just events played at home.
Diagram
Diagram sportsml_xsd.tmp#commonAttributes sportsml_xsd.tmp#coverageAttributes sportsml_xsd.tmp#outcomeTotalsComplexType_wins sportsml_xsd.tmp#outcomeTotalsComplexType_losses sportsml_xsd.tmp#outcomeTotalsComplexType_ties sportsml_xsd.tmp#outcomeTotalsComplexType_undecideds sportsml_xsd.tmp#outcomeTotalsComplexType_winning-percentage sportsml_xsd.tmp#outcomeTotalsComplexType_points-scored-for sportsml_xsd.tmp#outcomeTotalsComplexType_points-scored-against sportsml_xsd.tmp#outcomeTotalsComplexType_points-difference sportsml_xsd.tmp#outcomeTotalsComplexType_standing-points sportsml_xsd.tmp#outcomeTotalsComplexType_standing-points-against sportsml_xsd.tmp#outcomeTotalsComplexType_streak-type sportsml_xsd.tmp#outcomeTotalsComplexType_streak-duration sportsml_xsd.tmp#outcomeTotalsComplexType_streak-total sportsml_xsd.tmp#outcomeTotalsComplexType_streak-start sportsml_xsd.tmp#outcomeTotalsComplexType_streak-end sportsml_xsd.tmp#outcomeTotalsComplexType_events-played sportsml_xsd.tmp#outcomeTotalsComplexType_events-remaining sportsml_xsd.tmp#outcomeTotalsComplexType_games-back sportsml_xsd.tmp#outcomeTotalsComplexType_losses-overtime sportsml_xsd.tmp#outcomeTotalsComplexType_relegation-average
Used by
Attributes
QName Type Fixed Default Use Annotation
alignment-scope restriction of xs:string optional
Indicates that the included statistics apply only to events played either at home or away.
class xs:string optional
An open placeholder for categorization.
competition QCodeType optional
The key of the league or competition for which the player or team generated the stats.
distance xs:string optional
Measure of distance for the generated stat.
distance-maximum xs:string optional
Maximum distance for the generated stat.
distance-minimum xs:string optional
Minimum distance for the generated stat.
duration-scope QCodeType optional
Indicates what class of events the included statistics apply. Example: those events that went into overtime. SportsML vocab uri: http://cv.iptc.org/newscodes/spdurationscope/
end-date-time TruncatedDateTimeType optional
The ending date, with optional time, of the event for which the stats are relevant.
event-span xs:nonNegativeInteger optional
Qualifier of "most-recent-events" value for temporal-unit attribute. Specify the number of events eg. 10 for last 10 games.
events-played xs:nonNegativeInteger optional
Number of events played within the scope of  play.
events-remaining xs:nonNegativeInteger optional
Number of events remaining within the scope of play.
games-back xs:integer optional
A number used to measure how behind one team is from first place. The first place team is 0 games back.
id xs:ID optional
An XML-specific identifier for the element.
location-key QCodeType optional
The key of the site,venue or location where the stats were generated.
losses xs:nonNegativeInteger optional
Number of losses.
losses-overtime xs:nonNegativeInteger optional
Number of losses in events which went into overtime. For leagues that use this as a top-level outcome category (eg. NHL), as opposed to just a derivative of scoping.
measurement-units xs:string optional
The type of unit used to measure distance, speed, etc. Could be mph, kph, metres, yards, etc.
opponent-type QCodeType optional
Whether the opponent was a player, team, etc.
opponent-value QCodeType optional
The key of the player, team, division, conference, league or other unit which provide the opposition relevant to the stat.
period-end-date-time TruncatedDateTimeType optional
The ending date, with optional time, of the period for which the stats are relevant.
period-start-date-time TruncatedDateTimeType optional
The starting date, with optional time, of the period for which the stats are relevant.
period-type QCodeType optional
For certain types of periods: overtime, declared (cricket), etc.
period-value xs:string optional
Used for tracking stats and events by period.
points-difference xs:integer optional
The final calculated difference between points-scored-for and points-scored-against. Possibly takes into account other scoring aspects, such as penalties and differences in score-values.
points-scored-against xs:nonNegativeInteger optional
The number of points scored against a team by its opponents during an extended time period.
points-scored-for xs:nonNegativeInteger optional
The number of points a team has scored against its opponents during an extended time period.
position xs:string optional
Indicates that the included statistics apply only to while played at a particular position.
record-making-scope QCodeType optional
Indicates that the included statistics apply only to values that set a record, such as a team-high, or an individual-low.
relegation-average xs:decimal optional
The product of a relegation average formula used to determine which team is demoted to a lower league. The formula may vary by league but the average typically looks at team performance across multiple competitions. The team(s) with the lowest relegation averages is sent to the league below.
scope-value QCodeType optional
A generic scope indicator. Use only if none of the other coverage attributes are suitable.
scoping-label xs:string optional
A textual description for the scope.
situation QCodeType optional
Final or current score of the team or player.
standing-points xs:string optional
A quantity used to rank teams, usually within a division, in order to decide who comes in first at the end of a season. Localized to the coverage-attributes.
standing-points-against xs:string optional
Points counted against a team in rankings. Used in European handball standings, for example.
start-date-time TruncatedDateTimeType optional
The starting date, with optional time, of the event for which the stats are relevant.
stats-coverage QCodeType optional
A relative indication of how many statistics are included in the item. SportsML vocab uri: http://cv.iptc.org/newscodes/spstatscoverage/
streak-duration xs:duration optional
How long the streak lasted.
streak-end TruncatedDateTimeType optional
Date on which the streak ended.
streak-start TruncatedDateTimeType optional
Date on which the streak began.
streak-total xs:nonNegativeInteger optional
Holds the number of goals scored during a streak-type of score, for example.
streak-type QCodeType optional
Whether this is a streak of wins, of losses, etc. SportsML vocabulary uri: http://cv.iptc.org/newscodes/spstreaktype/
style xs:string optional
An open placeholder for reference by an external stylesheet.
surface-type QCodeType optional
The type of surface (eg. clay, artificial grass, etc.) upon which the stats were generated.
team QCodeType optional
The key of the team for which the player or team generated the stats.
team-coverage restriction of xs:string optional
Indicates whether the item contains information about one team, or
many teams.
temporal-unit-type QCodeType optional
The unit of performance to which the stats apply eg. single-event, season, career.
temporal-unit-value QCodeType optional
The key of performance unit to which the stats apply.
ties xs:nonNegativeInteger optional
Number of ties.
undecideds xs:nonNegativeInteger optional
Number of events that were started, but ended up undecided.
unit-type QCodeType optional
The type, other than team or league/competition, of the competitive unit for which the player or team generated the stats.
unit-value QCodeType optional
The key, other than team or league/competition, of the competitive unit for which the player or team generated the stats.
venue-type QCodeType optional
The type of event (eg. indoor, outdoor, etc.) in which the stats were generated.
weather-type QCodeType optional
A code for the weather situation in which the stats were generated. SportsML weather codes recommended.
winning-percentage xs:nonNegativeInteger optional
The winning percentage. Generally, wins divided by total events completed.
wins xs:nonNegativeInteger optional
Number of wins.
Source
<xs:complexType name="outcomeTotalsComplexType">
  <xs:annotation>
    <xs:documentation>A report on the number of wins, losses, etc., the team or player had during a particular time period. | Can also be scoped with various coverage qualifications, such as just events played at home.</xs:documentation>
  </xs:annotation>
  <xs:attributeGroup ref="commonAttributes"/>
  <xs:attributeGroup ref="coverageAttributes"/>
  <xs:attribute name="wins" type="xs:nonNegativeInteger" use="optional">
    <xs:annotation>
      <xs:documentation>Number of wins.</xs:documentation>
    </xs:annotation>
  </xs:attribute>
  <xs:attribute name="losses" type="xs:nonNegativeInteger" use="optional">
    <xs:annotation>
      <xs:documentation>Number of losses.</xs:documentation>
    </xs:annotation>
  </xs:attribute>
  <xs:attribute name="ties" type="xs:nonNegativeInteger" use="optional">
    <xs:annotation>
      <xs:documentation>Number of ties.</xs:documentation>
    </xs:annotation>
  </xs:attribute>
  <xs:attribute name="undecideds" type="xs:nonNegativeInteger" use="optional">
    <xs:annotation>
      <xs:documentation>Number of events that were started, but ended up undecided.</xs:documentation>
    </xs:annotation>
  </xs:attribute>
  <xs:attribute name="winning-percentage" type="xs:nonNegativeInteger" use="optional">
    <xs:annotation>
      <xs:documentation>The winning percentage. Generally, wins divided by total events completed.</xs:documentation>
    </xs:annotation>
  </xs:attribute>
  <xs:attribute name="points-scored-for" type="xs:nonNegativeInteger" use="optional">
    <xs:annotation>
      <xs:documentation>The number of points a team has scored against its opponents during an extended time period.</xs:documentation>
    </xs:annotation>
  </xs:attribute>
  <xs:attribute name="points-scored-against" type="xs:nonNegativeInteger" use="optional">
    <xs:annotation>
      <xs:documentation>The number of points scored against a team by its opponents during an extended time period.</xs:documentation>
    </xs:annotation>
  </xs:attribute>
  <xs:attribute name="points-difference" type="xs:integer" use="optional">
    <xs:annotation>
      <xs:documentation>The final calculated difference between points-scored-for and points-scored-against. Possibly takes into account other scoring aspects, such as penalties and differences in score-values.</xs:documentation>
    </xs:annotation>
  </xs:attribute>
  <xs:attribute name="standing-points" type="xs:string" use="optional">
    <xs:annotation>
      <xs:documentation>A quantity used to rank teams, usually within a division, in order to decide who comes in first at the end of a season. Localized to the coverage-attributes.</xs:documentation>
    </xs:annotation>
  </xs:attribute>
  <xs:attribute name="standing-points-against" type="xs:string" use="optional">
    <xs:annotation>
      <xs:documentation>Points counted against a team in rankings. Used in European handball standings, for example.</xs:documentation>
    </xs:annotation>
  </xs:attribute>
  <xs:attribute name="streak-type" type="QCodeType" use="optional">
    <xs:annotation>
      <xs:documentation>Whether this is a streak of wins, of losses, etc. SportsML vocabulary uri: http://cv.iptc.org/newscodes/spstreaktype/</xs:documentation>
    </xs:annotation>
  </xs:attribute>
  <xs:attribute name="streak-duration" type="xs:duration" use="optional">
    <xs:annotation>
      <xs:documentation>How long the streak lasted.</xs:documentation>
    </xs:annotation>
  </xs:attribute>
  <xs:attribute name="streak-total" type="xs:nonNegativeInteger" use="optional">
    <xs:annotation>
      <xs:documentation>Holds the number of goals scored during a streak-type of score, for example.</xs:documentation>
    </xs:annotation>
  </xs:attribute>
  <xs:attribute name="streak-start" type="TruncatedDateTimeType" use="optional">
    <xs:annotation>
      <xs:documentation>Date on which the streak began.</xs:documentation>
    </xs:annotation>
  </xs:attribute>
  <xs:attribute name="streak-end" type="TruncatedDateTimeType" use="optional">
    <xs:annotation>
      <xs:documentation>Date on which the streak ended.</xs:documentation>
    </xs:annotation>
  </xs:attribute>
  <xs:attribute name="events-played" type="xs:nonNegativeInteger" use="optional">
    <xs:annotation>
      <xs:documentation>Number of events played within the scope of play.</xs:documentation>
    </xs:annotation>
  </xs:attribute>
  <xs:attribute name="events-remaining" type="xs:nonNegativeInteger" use="optional">
    <xs:annotation>
      <xs:documentation>Number of events remaining within the scope of play.</xs:documentation>
    </xs:annotation>
  </xs:attribute>
  <xs:attribute name="games-back" type="xs:integer" use="optional">
    <xs:annotation>
      <xs:documentation>A number used to measure how behind one team is from first place. The first place team is 0 games back.</xs:documentation>
    </xs:annotation>
  </xs:attribute>
  <xs:attribute name="losses-overtime" type="xs:nonNegativeInteger" use="optional">
    <xs:annotation>
      <xs:documentation>Number of losses in events which went into overtime. For leagues that use this as a top-level outcome category (eg. NHL), as opposed to just a derivative of scoping.</xs:documentation>
    </xs:annotation>
  </xs:attribute>
  <xs:attribute name="relegation-average" type="xs:decimal" use="optional">
    <xs:annotation>
      <xs:documentation>The product of a relegation average formula used to determine which team is demoted to a lower league. The formula may vary by league but the average typically looks at team performance across multiple competitions. The team(s) with the lowest relegation averages is sent to the league below.</xs:documentation>
    </xs:annotation>
  </xs:attribute>
</xs:complexType>
Complex Type outcomeResultComplexType
Namespace http://iptc.org/std/nar/2006-10-01/
Annotations
A report on the result, if any, from the event etc.
Diagram
Diagram sportsml_xsd.tmp#commonAttributes sportsml_xsd.tmp#coverageAttributes sportsml_xsd.tmp#outcomeResultComplexType_type sportsml_xsd.tmp#outcomeResultComplexType_key sportsml_xsd.tmp#outcomeResultComplexType_comment
Used by
Attributes
QName Type Fixed Default Use Annotation
alignment-scope restriction of xs:string optional
Indicates that the included statistics apply only to events played either at home or away.
class xs:string optional
An open placeholder for categorization.
comment xs:string optional
Textual comment about the outcome result
competition QCodeType optional
The key of the league or competition for which the player or team generated the stats.
distance xs:string optional
Measure of distance for the generated stat.
distance-maximum xs:string optional
Maximum distance for the generated stat.
distance-minimum xs:string optional
Minimum distance for the generated stat.
duration-scope QCodeType optional
Indicates what class of events the included statistics apply. Example: those events that went into overtime. SportsML vocab uri: http://cv.iptc.org/newscodes/spdurationscope/
end-date-time TruncatedDateTimeType optional
The ending date, with optional time, of the event for which the stats are relevant.
event-span xs:nonNegativeInteger optional
Qualifier of "most-recent-events" value for temporal-unit attribute. Specify the number of events eg. 10 for last 10 games.
id xs:ID optional
An XML-specific identifier for the element.
key xs:string optional
A key for the type of result described
location-key QCodeType optional
The key of the site,venue or location where the stats were generated.
measurement-units xs:string optional
The type of unit used to measure distance, speed, etc. Could be mph, kph, metres, yards, etc.
opponent-type QCodeType optional
Whether the opponent was a player, team, etc.
opponent-value QCodeType optional
The key of the player, team, division, conference, league or other unit which provide the opposition relevant to the stat.
period-end-date-time TruncatedDateTimeType optional
The ending date, with optional time, of the period for which the stats are relevant.
period-start-date-time TruncatedDateTimeType optional
The starting date, with optional time, of the period for which the stats are relevant.
period-type QCodeType optional
For certain types of periods: overtime, declared (cricket), etc.
period-value xs:string optional
Used for tracking stats and events by period.
position xs:string optional
Indicates that the included statistics apply only to while played at a particular position.
record-making-scope QCodeType optional
Indicates that the included statistics apply only to values that set a record, such as a team-high, or an individual-low.
scope-value QCodeType optional
A generic scope indicator. Use only if none of the other coverage attributes are suitable.
scoping-label xs:string optional
A textual description for the scope.
situation QCodeType optional
Final or current score of the team or player.
start-date-time TruncatedDateTimeType optional
The starting date, with optional time, of the event for which the stats are relevant.
stats-coverage QCodeType optional
A relative indication of how many statistics are included in the item. SportsML vocab uri: http://cv.iptc.org/newscodes/spstatscoverage/
style xs:string optional
An open placeholder for reference by an external stylesheet.
surface-type QCodeType optional
The type of surface (eg. clay, artificial grass, etc.) upon which the stats were generated.
team QCodeType optional
The key of the team for which the player or team generated the stats.
team-coverage restriction of xs:string optional
Indicates whether the item contains information about one team, or
many teams.
temporal-unit-type QCodeType optional
The unit of performance to which the stats apply eg. single-event, season, career.
temporal-unit-value QCodeType optional
The key of performance unit to which the stats apply.
type xs:string optional
The type of outcome result. Can be things like relegation, promotion and qualification
unit-type QCodeType optional
The type, other than team or league/competition, of the competitive unit for which the player or team generated the stats.
unit-value QCodeType optional
The key, other than team or league/competition, of the competitive unit for which the player or team generated the stats.
venue-type QCodeType optional
The type of event (eg. indoor, outdoor, etc.) in which the stats were generated.
weather-type QCodeType optional
A code for the weather situation in which the stats were generated. SportsML weather codes recommended.
Source
<xs:complexType name="outcomeResultComplexType">
  <xs:annotation>
    <xs:documentation>A report on the result, if any, from the event etc.</xs:documentation>
  </xs:annotation>
  <xs:attributeGroup ref="commonAttributes"/>
  <xs:attributeGroup ref="coverageAttributes"/>
  <xs:attribute name="type" type="xs:string" use="optional">
    <xs:annotation>
      <xs:documentation>The type of outcome result. Can be things like relegation, promotion and qualification</xs:documentation>
    </xs:annotation>
  </xs:attribute>
  <xs:attribute name="key" type="xs:string" use="optional">
    <xs:annotation>
      <xs:documentation>A key for the type of result described</xs:documentation>
    </xs:annotation>
  </xs:attribute>
  <xs:attribute name="comment" type="xs:string" use="optional">
    <xs:annotation>
      <xs:documentation>Textual comment about the outcome result</xs:documentation>
    </xs:annotation>
  </xs:attribute>
</xs:complexType>
Complex Type penaltyStatsComplexType
Namespace http://iptc.org/std/nar/2006-10-01/
Annotations
Statistics that detail the number of each type of penalty. | Can be recorded for either a team or a player.
Diagram
Diagram sportsml_xsd.tmp#commonAttributes sportsml_xsd.tmp#penaltyStatsComplexType_type sportsml_xsd.tmp#penaltyStatsComplexType_count sportsml_xsd.tmp#penaltyStatsComplexType_value
Used by
Attributes
QName Type Fixed Default Use Annotation
class xs:string optional
An open placeholder for categorization.
count xs:nonNegativeInteger optional
The number of that type of penalities for this team or player.
id xs:ID optional
An XML-specific identifier for the element.
style xs:string optional
An open placeholder for reference by an external stylesheet.
type xs:string optional
Could be a numeric value like 2, 5 or 10 for ice hockey, or yellow-card or red-card for soccer etc.
value xs:string optional
Amount penalized. Eg. total minutes (ice-hockey, lacrosse, etc.) or yards (american-football).
Source
<xs:complexType name="penaltyStatsComplexType">
  <xs:annotation>
    <xs:documentation>Statistics that detail the number of each type of penalty. | Can be recorded for either a team or a player.</xs:documentation>
  </xs:annotation>
  <xs:attributeGroup ref="commonAttributes"/>
  <xs:attribute name="type" type="xs:string" use="optional">
    <xs:annotation>
      <xs:documentation>Could be a numeric value like 2, 5 or 10 for ice hockey, or yellow-card or red-card for soccer etc.</xs:documentation>
    </xs:annotation>
  </xs:attribute>
  <xs:attribute name="count" type="xs:nonNegativeInteger" use="optional">
    <xs:annotation>
      <xs:documentation>The number of that type of penalities for this team or player.</xs:documentation>
    </xs:annotation>
  </xs:attribute>
  <xs:attribute name="value" type="xs:string" use="optional">
    <xs:annotation>
      <xs:documentation>Amount penalized. Eg. total minutes (ice-hockey, lacrosse, etc.) or yards (american-football).</xs:documentation>
    </xs:annotation>
  </xs:attribute>
</xs:complexType>
Complex Type rankComplexType
Namespace http://iptc.org/std/nar/2006-10-01/
Annotations
How a team is doing in comparison to other teams or players. | May be qualified, so that one ranks teams or players according to, say, how they play at home, or within their division.
Diagram
Diagram sportsml_xsd.tmp#commonAttributes sportsml_xsd.tmp#coverageAttributes sportsml_xsd.tmp#rankComplexType_type sportsml_xsd.tmp#rankComplexType_issuer sportsml_xsd.tmp#rankComplexType_value sportsml_xsd.tmp#rankComplexType_value-previous
Used by
Attributes
QName Type Fixed Default Use Annotation
alignment-scope restriction of xs:string optional
Indicates that the included statistics apply only to events played either at home or away.
class xs:string optional
An open placeholder for categorization.
competition QCodeType optional
The key of the league or competition for which the player or team generated the stats.
distance xs:string optional
Measure of distance for the generated stat.
distance-maximum xs:string optional
Maximum distance for the generated stat.
distance-minimum xs:string optional
Minimum distance for the generated stat.
duration-scope QCodeType optional
Indicates what class of events the included statistics apply. Example: those events that went into overtime. SportsML vocab uri: http://cv.iptc.org/newscodes/spdurationscope/
end-date-time TruncatedDateTimeType optional
The ending date, with optional time, of the event for which the stats are relevant.
event-span xs:nonNegativeInteger optional
Qualifier of "most-recent-events" value for temporal-unit attribute. Specify the number of events eg. 10 for last 10 games.
id xs:ID optional
An XML-specific identifier for the element.
issuer xs:string optional
The entity or organization which issued the rank.
location-key QCodeType optional
The key of the site,venue or location where the stats were generated.
measurement-units xs:string optional
The type of unit used to measure distance, speed, etc. Could be mph, kph, metres, yards, etc.
opponent-type QCodeType optional
Whether the opponent was a player, team, etc.
opponent-value QCodeType optional
The key of the player, team, division, conference, league or other unit which provide the opposition relevant to the stat.
period-end-date-time TruncatedDateTimeType optional
The ending date, with optional time, of the period for which the stats are relevant.
period-start-date-time TruncatedDateTimeType optional
The starting date, with optional time, of the period for which the stats are relevant.
period-type QCodeType optional
For certain types of periods: overtime, declared (cricket), etc.
period-value xs:string optional
Used for tracking stats and events by period.
position xs:string optional
Indicates that the included statistics apply only to while played at a particular position.
record-making-scope QCodeType optional
Indicates that the included statistics apply only to values that set a record, such as a team-high, or an individual-low.
scope-value QCodeType optional
A generic scope indicator. Use only if none of the other coverage attributes are suitable.
scoping-label xs:string optional
A textual description for the scope.
situation QCodeType optional
Final or current score of the team or player.
start-date-time TruncatedDateTimeType optional
The starting date, with optional time, of the event for which the stats are relevant.
stats-coverage QCodeType optional
A relative indication of how many statistics are included in the item. SportsML vocab uri: http://cv.iptc.org/newscodes/spstatscoverage/
style xs:string optional
An open placeholder for reference by an external stylesheet.
surface-type QCodeType optional
The type of surface (eg. clay, artificial grass, etc.) upon which the stats were generated.
team QCodeType optional
The key of the team for which the player or team generated the stats.
team-coverage restriction of xs:string optional
Indicates whether the item contains information about one team, or
many teams.
temporal-unit-type QCodeType optional
The unit of performance to which the stats apply eg. single-event, season, career.
temporal-unit-value QCodeType optional
The key of performance unit to which the stats apply.
type QCodeType optional
The type of the rank. Generally a publisher-specific controlled vocabulary.
unit-type QCodeType optional
The type, other than team or league/competition, of the competitive unit for which the player or team generated the stats.
unit-value QCodeType optional
The key, other than team or league/competition, of the competitive unit for which the player or team generated the stats.
value xs:string optional
The value of the rank.
value-previous xs:string optional
The previous rank.
venue-type QCodeType optional
The type of event (eg. indoor, outdoor, etc.) in which the stats were generated.
weather-type QCodeType optional
A code for the weather situation in which the stats were generated. SportsML weather codes recommended.
Source
<xs:complexType name="rankComplexType">
  <xs:annotation>
    <xs:documentation>How a team is doing in comparison to other teams or players. | May be qualified, so that one ranks teams or players according to, say, how they play at home, or within their division.</xs:documentation>
  </xs:annotation>
  <xs:attributeGroup ref="commonAttributes"/>
  <xs:attributeGroup ref="coverageAttributes"/>
  <xs:attribute name="type" type="QCodeType" use="optional">
    <xs:annotation>
      <xs:documentation>The type of the rank. Generally a publisher-specific controlled vocabulary.</xs:documentation>
    </xs:annotation>
  </xs:attribute>
  <xs:attribute name="issuer" type="xs:string" use="optional">
    <xs:annotation>
      <xs:documentation>The entity or organization which issued the rank.</xs:documentation>
    </xs:annotation>
  </xs:attribute>
  <xs:attribute name="value" type="xs:string" use="optional">
    <xs:annotation>
      <xs:documentation>The value of the rank.</xs:documentation>
    </xs:annotation>
  </xs:attribute>
  <xs:attribute name="value-previous" type="xs:string" use="optional">
    <xs:annotation>
      <xs:documentation>The previous rank.</xs:documentation>
    </xs:annotation>
  </xs:attribute>
</xs:complexType>
Complex Type subScoreComplexType
Namespace http://iptc.org/std/nar/2006-10-01/
Annotations
Statistics that detail the score for a particular period or inning. Per-sport controlled vocabularies used for period- value.
Diagram
Diagram sportsml_xsd.tmp#subScoreComplexType_period-value sportsml_xsd.tmp#subScoreComplexType_score sportsml_xsd.tmp#subScoreComplexType_sub-score-type sportsml_xsd.tmp#subScoreComplexType_sub-score-key sportsml_xsd.tmp#subScoreComplexType_sub-score-name sportsml_xsd.tmp#subScoreComplexType_rank sportsml_xsd.tmp#subScoreComplexType_total-score sportsml_xsd.tmp#subScoreComplexType_score-attempts
Used by
Attributes
QName Type Fixed Default Use Annotation
period-value xs:string optional
Generally a natural number. Could also be quarter-1, period-2, inning-5, etc.
rank xs:string optional
The ranking result of the sub-score unit.
score xs:string optional
The score for that period (or scoring unit).
score-attempts xs:string optional
The attempts to score during the period (or scoring unit).
sub-score-key QCodeType optional
The symbol for the sub-score unit.
sub-score-name xs:string optional
The name of the sub-score unit.
sub-score-type QCodeType optional
The type of sub-score.
total-score xs:string optional
The running total during the sub-score period or unit. Good for split scores.
Source
<xs:complexType name="subScoreComplexType">
  <xs:annotation>
    <xs:documentation>Statistics that detail the score for a particular period or inning. Per-sport controlled vocabularies used for period- value.</xs:documentation>
  </xs:annotation>
  <xs:attribute name="period-value" type="xs:string" use="optional">
    <xs:annotation>
      <xs:documentation>Generally a natural number. Could also be quarter-1, period-2, inning-5, etc.</xs:documentation>
    </xs:annotation>
  </xs:attribute>
  <xs:attribute name="score" type="xs:string" use="optional">
    <xs:annotation>
      <xs:documentation>The score for that period (or scoring unit).</xs:documentation>
    </xs:annotation>
  </xs:attribute>
  <xs:attribute name="sub-score-type" type="QCodeType" use="optional">
    <xs:annotation>
      <xs:documentation>The type of sub-score.</xs:documentation>
    </xs:annotation>
  </xs:attribute>
  <xs:attribute name="sub-score-key" type="QCodeType" use="optional">
    <xs:annotation>
      <xs:documentation>The symbol for the sub-score unit.</xs:documentation>
    </xs:annotation>
  </xs:attribute>
  <xs:attribute name="sub-score-name" type="xs:string" use="optional">
    <xs:annotation>
      <xs:documentation>The name of the sub-score unit.</xs:documentation>
    </xs:annotation>
  </xs:attribute>
  <xs:attribute name="rank" type="xs:string" use="optional">
    <xs:annotation>
      <xs:documentation>The ranking result of the sub-score unit.</xs:documentation>
    </xs:annotation>
  </xs:attribute>
  <xs:attribute name="total-score" type="xs:string" use="optional">
    <xs:annotation>
      <xs:documentation>The running total during the sub-score period or unit. Good for split scores.</xs:documentation>
    </xs:annotation>
  </xs:attribute>
  <xs:attribute name="score-attempts" type="xs:string" use="optional">
    <xs:annotation>
      <xs:documentation>The attempts to score during the period (or scoring unit).</xs:documentation>
    </xs:annotation>
  </xs:attribute>
</xs:complexType>
Complex Type eventRecordComplexType
Namespace http://iptc.org/std/nar/2006-10-01/
Annotations
A world, national, state, or school record. | More than one record can be set by one participant at one sports-event.
Diagram
Diagram sportsml_xsd.tmp#eventRecordComplexType_type sportsml_xsd.tmp#eventRecordComplexType_previous-record
Used by
Attributes
QName Type Fixed Default Use Annotation
previous-record xs:string optional
The score value of the previously-held record.
type xs:string optional
The type of record.
Source
<xs:complexType name="eventRecordComplexType">
  <xs:annotation>
    <xs:documentation>A world, national, state, or school record. | More than one record can be set by one participant at one sports-event.</xs:documentation>
  </xs:annotation>
  <xs:attribute name="type" type="xs:string" use="optional">
    <xs:annotation>
      <xs:documentation>The type of record.</xs:documentation>
    </xs:annotation>
  </xs:attribute>
  <xs:attribute name="previous-record" type="xs:string" use="optional">
    <xs:annotation>
      <xs:documentation>The score value of the previously-held record.</xs:documentation>
    </xs:annotation>
  </xs:attribute>
</xs:complexType>
Complex Type playerComplexType
Namespace http://iptc.org/std/nar/2006-10-01/
Annotations
A competitor. | Their athletic talents help them decide who wins a sports-event.
Diagram
Diagram sportsml_xsd.tmp#commonAttributes sportsml_xsd.tmp#playerComplexType_player-metadata sportsml_xsd.tmp#playerComplexType_player-stats sportsml_xsd.tmp#playerComplexType_wagering-stats sportsml_xsd.tmp#playerComplexType_associate sportsml_xsd.tmp#playerComplexType_affiliation
Used by
Model player-metadata , player-stats* , wagering-stats* , associate* , affiliation*
Children affiliation, associate, player-metadata, player-stats, wagering-stats
Attributes
QName Type Fixed Default Use Annotation
class xs:string optional
An open placeholder for categorization.
id xs:ID optional
An XML-specific identifier for the element.
style xs:string optional
An open placeholder for reference by an external stylesheet.
Source
<xs:complexType name="playerComplexType">
  <xs:annotation>
    <xs:documentation>A competitor. | Their athletic talents help them decide who wins a sports-event.</xs:documentation>
  </xs:annotation>
  <xs:sequence>
    <xs:element name="player-metadata" type="playerMetadataComplexType"/>
    <xs:element name="player-stats" type="playerStatsComplexType" minOccurs="0" maxOccurs="unbounded"/>
    <xs:element name="wagering-stats" type="wagering-stats" minOccurs="0" maxOccurs="unbounded"/>
    <xs:element name="associate" type="associateComplexType" minOccurs="0" maxOccurs="unbounded"/>
    <xs:element name="affiliation" type="affiliationComplexType" minOccurs="0" maxOccurs="unbounded"/>
  </xs:sequence>
  <xs:attributeGroup ref="commonAttributes"/>
</xs:complexType>
Complex Type playerMetadataComplexType
Namespace http://iptc.org/std/nar/2006-10-01/
Diagram
Diagram sportsml_xsd.tmp#commonAttributes sportsml_xsd.tmp#baseEntityMetadataComplexType_key sportsml_xsd.tmp#baseEntityMetadataComplexType_nationality sportsml_xsd.tmp#baseEntityMetadataComplexType_name sportsml_xsd.tmp#baseEntityMetadataComplexType_home-location sportsml_xsd.tmp#baseEntityMetadataComplexType_sports-property sportsml_xsd.tmp#baseEntityMetadataComplexType sportsml_xsd.tmp#basePersonMetadataComplexType_date-of-birth sportsml_xsd.tmp#basePersonMetadataComplexType_date-of-death sportsml_xsd.tmp#basePersonMetadataComplexType_height sportsml_xsd.tmp#basePersonMetadataComplexType_weight sportsml_xsd.tmp#basePersonMetadataComplexType_position-regular sportsml_xsd.tmp#basePersonMetadataComplexType_position-event sportsml_xsd.tmp#basePersonMetadataComplexType_position-depth sportsml_xsd.tmp#basePersonMetadataComplexType_health sportsml_xsd.tmp#basePersonMetadataComplexType_gender sportsml_xsd.tmp#basePersonMetadataComplexType sportsml_xsd.tmp#basePlayerMetadataComplexType_team-idref sportsml_xsd.tmp#basePlayerMetadataComplexType_status sportsml_xsd.tmp#basePlayerMetadataComplexType_lineup-slot sportsml_xsd.tmp#basePlayerMetadataComplexType_lineup-slot-sequence sportsml_xsd.tmp#basePlayerMetadataComplexType_scratch-reason sportsml_xsd.tmp#basePlayerMetadataComplexType_uniform-number sportsml_xsd.tmp#basePlayerMetadataComplexType_home-page-url sportsml_xsd.tmp#basePlayerMetadataComplexType_round-position sportsml_xsd.tmp#basePlayerMetadataComplexType_career-phase sportsml_xsd.tmp#basePlayerMetadataComplexType_injury-phase sportsml_xsd.tmp#basePlayerMetadataComplexType sportsml_xsd.tmp#playerMetadataComplexType_player-metadata-baseball sportsml_xsd.tmp#playerMetadataComplexType_player-metadata-golf sportsml_xsd.tmp#playerMetadataComplexType_player-metadata-ice-hockey sportsml_xsd.tmp#playerMetadataComplexType_player-metadata-soccer sportsml_xsd.tmp#playerMetadataComplexType_player-metadata-motor-racing sportsml_xsd.tmp#playerMetadataComplexType_player-metadata-curling
Type extension of basePlayerMetadataComplexType
Type hierarchy
Used by
Model name* , home-location{0,1} , sports-property* , (career-phase | injury-phase) , (player-metadata-baseball | player-metadata-golf | player-metadata-ice-hockey | player-metadata-soccer | player-metadata-motor-racing | player-metadata-curling)
Children career-phase, home-location, injury-phase, name, player-metadata-baseball, player-metadata-curling, player-metadata-golf, player-metadata-ice-hockey, player-metadata-motor-racing, player-metadata-soccer, sports-property
Attributes
QName Type Fixed Default Use Annotation
class xs:string optional
An open placeholder for categorization.
date-of-birth TruncatedDateTimeType optional
The day on which a person was born, normalized to ISO 8601
extended format: YYYY-MM-DDTHH:MM:SS+HH:MM. Use YYYY-MM-DD when no time
is available. Can also be YYYY-MM or just YYYY if year and/or month not available.
date-of-death TruncatedDateTimeType optional
The day on which a person died, normalized to ISO 8601
extended format: YYYY-MM-DDTHH:MM:SS+HH:MM. Use YYYY-MM-DD when no time is available.
gender restriction of xs:string optional
Male or female.
health QCodeType optional
An indication of the health of the person.
height xs:string optional
Height of the person. Generally in cm.
home-page-url xs:anyURI optional
The fully-qualified URL for the official home page of the team.
id xs:ID optional
An XML-specific identifier for the element.
key QCodeType optional
The symbol or identifying key for the entity.
lineup-slot xs:string optional
The order in which a player participated in an event.
lineup-slot-sequence xs:string optional
For baseball, cricket, relay races if they substituted for a player in the original lineup, the order in which they served at the above lineup-slot value. Defaults to 1.
nationality xs:string optional
The country of citizinship of the entity.
position-depth xs:string optional
A ranking amongst players on the team who share the same position.
position-event QCodeType optional
The code for the position held by the person at this  particular sports-event.
position-regular QCodeType optional
The code for the typical position of the person.
round-position xs:string optional
The seed or position in this particular round for which this player started. Useful for bracketed tournaments, such as tennis.
scratch-reason QCodeType optional
An indication as to why this player did not play in an event.
status QCodeType optional
Whether a player starts playing at the beginning of a sports-event, joins mid-game, or is not available to participate.
style xs:string optional
An open placeholder for reference by an external stylesheet.
team-idref xs:string optional
A reference to the team for which this player competes.
uniform-number xs:string optional
The number currently displayed on the uniform or jersey of the player.
weight xs:nonNegativeInteger optional
Weight of a person. Generally in kg.
Source
<xs:complexType name="playerMetadataComplexType">
  <xs:complexContent>
    <xs:extension base="basePlayerMetadataComplexType">
      <xs:choice minOccurs="0">
        <xs:element name="player-metadata-baseball" type="baseballPlayerMetadataComplexType"/>
        <xs:element name="player-metadata-golf" type="golfPlayerMetadataComplexType"/>
        <xs:element name="player-metadata-ice-hockey" type="iceHockeyPlayerMetadataComplexType"/>
        <xs:element name="player-metadata-soccer" type="soccerPlayerMetadataComplexType"/>
        <xs:element name="player-metadata-motor-racing" type="motorRacingPlayerMetadataComplexType"/>
        <xs:element name="player-metadata-curling" type="curlingPlayerMetadataComplexType"/>
      </xs:choice>
    </xs:extension>
  </xs:complexContent>
</xs:complexType>
Complex Type basePlayerMetadataComplexType
Namespace http://iptc.org/std/nar/2006-10-01/
Annotations
Metadata that describes a person. | Generally does not change over the course of a sports-events.
Diagram
Diagram sportsml_xsd.tmp#commonAttributes sportsml_xsd.tmp#baseEntityMetadataComplexType_key sportsml_xsd.tmp#baseEntityMetadataComplexType_nationality sportsml_xsd.tmp#baseEntityMetadataComplexType_name sportsml_xsd.tmp#baseEntityMetadataComplexType_home-location sportsml_xsd.tmp#baseEntityMetadataComplexType_sports-property sportsml_xsd.tmp#baseEntityMetadataComplexType sportsml_xsd.tmp#basePersonMetadataComplexType_date-of-birth sportsml_xsd.tmp#basePersonMetadataComplexType_date-of-death sportsml_xsd.tmp#basePersonMetadataComplexType_height sportsml_xsd.tmp#basePersonMetadataComplexType_weight sportsml_xsd.tmp#basePersonMetadataComplexType_position-regular sportsml_xsd.tmp#basePersonMetadataComplexType_position-event sportsml_xsd.tmp#basePersonMetadataComplexType_position-depth sportsml_xsd.tmp#basePersonMetadataComplexType_health sportsml_xsd.tmp#basePersonMetadataComplexType_gender sportsml_xsd.tmp#basePersonMetadataComplexType sportsml_xsd.tmp#basePlayerMetadataComplexType_team-idref sportsml_xsd.tmp#basePlayerMetadataComplexType_status sportsml_xsd.tmp#basePlayerMetadataComplexType_lineup-slot sportsml_xsd.tmp#basePlayerMetadataComplexType_lineup-slot-sequence sportsml_xsd.tmp#basePlayerMetadataComplexType_scratch-reason sportsml_xsd.tmp#basePlayerMetadataComplexType_uniform-number sportsml_xsd.tmp#basePlayerMetadataComplexType_home-page-url sportsml_xsd.tmp#basePlayerMetadataComplexType_round-position sportsml_xsd.tmp#basePlayerMetadataComplexType_career-phase sportsml_xsd.tmp#basePlayerMetadataComplexType_injury-phase
Type extension of basePersonMetadataComplexType
Type hierarchy
Used by
Model name* , home-location{0,1} , sports-property* , (career-phase | injury-phase)
Children career-phase, home-location, injury-phase, name, sports-property
Attributes
QName Type Fixed Default Use Annotation
class xs:string optional
An open placeholder for categorization.
date-of-birth TruncatedDateTimeType optional
The day on which a person was born, normalized to ISO 8601
extended format: YYYY-MM-DDTHH:MM:SS+HH:MM. Use YYYY-MM-DD when no time
is available. Can also be YYYY-MM or just YYYY if year and/or month not available.
date-of-death TruncatedDateTimeType optional
The day on which a person died, normalized to ISO 8601
extended format: YYYY-MM-DDTHH:MM:SS+HH:MM. Use YYYY-MM-DD when no time is available.
gender restriction of xs:string optional
Male or female.
health QCodeType optional
An indication of the health of the person.
height xs:string optional
Height of the person. Generally in cm.
home-page-url xs:anyURI optional
The fully-qualified URL for the official home page of the team.
id xs:ID optional
An XML-specific identifier for the element.
key QCodeType optional
The symbol or identifying key for the entity.
lineup-slot xs:string optional
The order in which a player participated in an event.
lineup-slot-sequence xs:string optional
For baseball, cricket, relay races if they substituted for a player in the original lineup, the order in which they served at the above lineup-slot value. Defaults to 1.
nationality xs:string optional
The country of citizinship of the entity.
position-depth xs:string optional
A ranking amongst players on the team who share the same position.
position-event QCodeType optional
The code for the position held by the person at this  particular sports-event.
position-regular QCodeType optional
The code for the typical position of the person.
round-position xs:string optional
The seed or position in this particular round for which this player started. Useful for bracketed tournaments, such as tennis.
scratch-reason QCodeType optional
An indication as to why this player did not play in an event.
status QCodeType optional
Whether a player starts playing at the beginning of a sports-event, joins mid-game, or is not available to participate.
style xs:string optional
An open placeholder for reference by an external stylesheet.
team-idref xs:string optional
A reference to the team for which this player competes.
uniform-number xs:string optional
The number currently displayed on the uniform or jersey of the player.
weight xs:nonNegativeInteger optional
Weight of a person. Generally in kg.
Source
<xs:complexType name="basePlayerMetadataComplexType">
  <xs:annotation>
    <xs:documentation>Metadata that describes a person. | Generally does not change over the course of a sports-events.</xs:documentation>
  </xs:annotation>
  <xs:complexContent>
    <xs:extension base="basePersonMetadataComplexType">
      <xs:choice minOccurs="0">
        <xs:element name="career-phase" type="baseCareerPhaseMetadataComplexType"/>
        <xs:element name="injury-phase" type="baseInjuryPhaseMetadataComplexType"/>
      </xs:choice>
      <xs:attribute name="team-idref" type="xs:string" use="optional">
        <xs:annotation>
          <xs:documentation>A reference to the team for which this player competes.</xs:documentation>
        </xs:annotation>
      </xs:attribute>
      <xs:attribute name="status" type="QCodeType" use="optional">
        <xs:annotation>
          <xs:documentation>Whether a player starts playing at the beginning of a sports-event, joins mid-game, or is not available to participate.</xs:documentation>
        </xs:annotation>
      </xs:attribute>
      <xs:attribute name="lineup-slot" type="xs:string" use="optional">
        <xs:annotation>
          <xs:documentation>The order in which a player participated in an event.</xs:documentation>
        </xs:annotation>
      </xs:attribute>
      <xs:attribute name="lineup-slot-sequence" type="xs:string" use="optional">
        <xs:annotation>
          <xs:documentation>For baseball, cricket, relay races if they substituted for a player in the original lineup, the order in which they served at the above lineup-slot value. Defaults to 1.</xs:documentation>
        </xs:annotation>
      </xs:attribute>
      <xs:attribute name="scratch-reason" type="QCodeType" use="optional">
        <xs:annotation>
          <xs:documentation>An indication as to why this player did not play in an event.</xs:documentation>
        </xs:annotation>
      </xs:attribute>
      <xs:attribute name="uniform-number" type="xs:string" use="optional">
        <xs:annotation>
          <xs:documentation>The number currently displayed on the uniform or jersey of the player.</xs:documentation>
        </xs:annotation>
      </xs:attribute>
      <xs:attribute name="home-page-url" type="xs:anyURI" use="optional">
        <xs:annotation>
          <xs:documentation>The fully-qualified URL for the official home page of the team.</xs:documentation>
        </xs:annotation>
      </xs:attribute>
      <xs:attribute name="round-position" type="xs:string" use="optional">
        <xs:annotation>
          <xs:documentation>The seed or position in this particular round for which this player started. Useful for bracketed tournaments, such as tennis.</xs:documentation>
        </xs:annotation>
      </xs:attribute>
    </xs:extension>
  </xs:complexContent>
</xs:complexType>
Complex Type basePersonMetadataComplexType
Namespace http://iptc.org/std/nar/2006-10-01/
Annotations
Metadata that describes a person. | Generally does not change over the course of a sports-events. Extends the baseEntityMetadata type
Diagram
Diagram sportsml_xsd.tmp#commonAttributes sportsml_xsd.tmp#baseEntityMetadataComplexType_key sportsml_xsd.tmp#baseEntityMetadataComplexType_nationality sportsml_xsd.tmp#baseEntityMetadataComplexType_name sportsml_xsd.tmp#baseEntityMetadataComplexType_home-location sportsml_xsd.tmp#baseEntityMetadataComplexType_sports-property sportsml_xsd.tmp#baseEntityMetadataComplexType sportsml_xsd.tmp#basePersonMetadataComplexType_date-of-birth sportsml_xsd.tmp#basePersonMetadataComplexType_date-of-death sportsml_xsd.tmp#basePersonMetadataComplexType_height sportsml_xsd.tmp#basePersonMetadataComplexType_weight sportsml_xsd.tmp#basePersonMetadataComplexType_position-regular sportsml_xsd.tmp#basePersonMetadataComplexType_position-event sportsml_xsd.tmp#basePersonMetadataComplexType_position-depth sportsml_xsd.tmp#basePersonMetadataComplexType_health sportsml_xsd.tmp#basePersonMetadataComplexType_gender
Type extension of baseEntityMetadataComplexType
Type hierarchy
Used by
Model name* , home-location{0,1} , sports-property*
Children home-location, name, sports-property
Attributes
QName Type Fixed Default Use Annotation
class xs:string optional
An open placeholder for categorization.
date-of-birth TruncatedDateTimeType optional
The day on which a person was born, normalized to ISO 8601
extended format: YYYY-MM-DDTHH:MM:SS+HH:MM. Use YYYY-MM-DD when no time
is available. Can also be YYYY-MM or just YYYY if year and/or month not available.
date-of-death TruncatedDateTimeType optional
The day on which a person died, normalized to ISO 8601
extended format: YYYY-MM-DDTHH:MM:SS+HH:MM. Use YYYY-MM-DD when no time is available.
gender restriction of xs:string optional
Male or female.
health QCodeType optional
An indication of the health of the person.
height xs:string optional
Height of the person. Generally in cm.
id xs:ID optional
An XML-specific identifier for the element.
key QCodeType optional
The symbol or identifying key for the entity.
nationality xs:string optional
The country of citizinship of the entity.
position-depth xs:string optional
A ranking amongst players on the team who share the same position.
position-event QCodeType optional
The code for the position held by the person at this  particular sports-event.
position-regular QCodeType optional
The code for the typical position of the person.
style xs:string optional
An open placeholder for reference by an external stylesheet.
weight xs:nonNegativeInteger optional
Weight of a person. Generally in kg.
Source
<xs:complexType name="basePersonMetadataComplexType">
  <xs:annotation>
    <xs:documentation>Metadata that describes a person. | Generally does not change over the course of a sports-events. Extends the baseEntityMetadata type</xs:documentation>
  </xs:annotation>
  <xs:complexContent>
    <xs:extension base="baseEntityMetadataComplexType">
      <xs:attribute name="date-of-birth" type="TruncatedDateTimeType" use="optional">
        <xs:annotation>
          <xs:documentation>The day on which a person was born, normalized to ISO 8601 extended format: YYYY-MM-DDTHH:MM:SS+HH:MM. Use YYYY-MM-DD when no time is available. Can also be YYYY-MM or just YYYY if year and/or month not available.</xs:documentation>
        </xs:annotation>
      </xs:attribute>
      <xs:attribute name="date-of-death" type="TruncatedDateTimeType" use="optional">
        <xs:annotation>
          <xs:documentation>The day on which a person died, normalized to ISO 8601 extended format: YYYY-MM-DDTHH:MM:SS+HH:MM. Use YYYY-MM-DD when no time is available.</xs:documentation>
        </xs:annotation>
      </xs:attribute>
      <xs:attribute name="height" type="xs:string" use="optional">
        <xs:annotation>
          <xs:documentation>Height of the person. Generally in cm.</xs:documentation>
        </xs:annotation>
      </xs:attribute>
      <xs:attribute name="weight" type="xs:nonNegativeInteger" use="optional">
        <xs:annotation>
          <xs:documentation>Weight of a person. Generally in kg.</xs:documentation>
        </xs:annotation>
      </xs:attribute>
      <xs:attribute name="position-regular" type="QCodeType" use="optional">
        <xs:annotation>
          <xs:documentation>The code for the typical position of the person.</xs:documentation>
        </xs:annotation>
      </xs:attribute>
      <xs:attribute name="position-event" type="QCodeType" use="optional">
        <xs:annotation>
          <xs:documentation>The code for the position held by the person at this particular sports-event.</xs:documentation>
        </xs:annotation>
      </xs:attribute>
      <xs:attribute name="position-depth" type="xs:string" use="optional">
        <xs:annotation>
          <xs:documentation>A ranking amongst players on the team who share the same position.</xs:documentation>
        </xs:annotation>
      </xs:attribute>
      <xs:attribute name="health" type="QCodeType" use="optional">
        <xs:annotation>
          <xs:documentation>An indication of the health of the person.</xs:documentation>
        </xs:annotation>
      </xs:attribute>
      <xs:attribute name="gender" use="optional">
        <xs:annotation>
          <xs:documentation>Male or female.</xs:documentation>
        </xs:annotation>
        <xs:simpleType id="gender">
          <xs:restriction base="xs:string">
            <xs:enumeration id="genderMale" value="male"/>
            <xs:enumeration id="genderFemale" value="female"/>
          </xs:restriction>
        </xs:simpleType>
      </xs:attribute>
    </xs:extension>
  </xs:complexContent>
</xs:complexType>
Complex Type baseCareerPhaseMetadataComplexType
Namespace http://iptc.org/std/nar/2006-10-01/
Annotations
A description of where a player is playing, or has previously played. | Can be used to state where the player went to college. Can also list previous teams of the player.
Diagram
Diagram sportsml_xsd.tmp#commonAttributes sportsml_xsd.tmp#baseEntityMetadataComplexType_key sportsml_xsd.tmp#baseEntityMetadataComplexType_nationality sportsml_xsd.tmp#baseEntityMetadataComplexType_name sportsml_xsd.tmp#baseEntityMetadataComplexType_home-location sportsml_xsd.tmp#baseEntityMetadataComplexType_sports-property sportsml_xsd.tmp#baseEntityMetadataComplexType sportsml_xsd.tmp#basePersonMetadataComplexType_date-of-birth sportsml_xsd.tmp#basePersonMetadataComplexType_date-of-death sportsml_xsd.tmp#basePersonMetadataComplexType_height sportsml_xsd.tmp#basePersonMetadataComplexType_weight sportsml_xsd.tmp#basePersonMetadataComplexType_position-regular sportsml_xsd.tmp#basePersonMetadataComplexType_position-event sportsml_xsd.tmp#basePersonMetadataComplexType_position-depth sportsml_xsd.tmp#basePersonMetadataComplexType_health sportsml_xsd.tmp#basePersonMetadataComplexType_gender sportsml_xsd.tmp#basePersonMetadataComplexType sportsml_xsd.tmp#basePlayerMetadataComplexType_team-idref sportsml_xsd.tmp#basePlayerMetadataComplexType_status sportsml_xsd.tmp#basePlayerMetadataComplexType_lineup-slot sportsml_xsd.tmp#basePlayerMetadataComplexType_lineup-slot-sequence sportsml_xsd.tmp#basePlayerMetadataComplexType_scratch-reason sportsml_xsd.tmp#basePlayerMetadataComplexType_uniform-number sportsml_xsd.tmp#basePlayerMetadataComplexType_home-page-url sportsml_xsd.tmp#basePlayerMetadataComplexType_round-position sportsml_xsd.tmp#basePlayerMetadataComplexType_career-phase sportsml_xsd.tmp#basePlayerMetadataComplexType_injury-phase sportsml_xsd.tmp#basePlayerMetadataComplexType sportsml_xsd.tmp#baseCareerPhaseMetadataComplexType_phase-type sportsml_xsd.tmp#baseCareerPhaseMetadataComplexType_start-date sportsml_xsd.tmp#baseCareerPhaseMetadataComplexType_end-date sportsml_xsd.tmp#baseCareerPhaseMetadataComplexType_duration sportsml_xsd.tmp#baseCareerPhaseMetadataComplexType_subphase-type sportsml_xsd.tmp#baseCareerPhaseMetadataComplexType_phase-status sportsml_xsd.tmp#baseCareerPhaseMetadataComplexType_phase-caliber sportsml_xsd.tmp#baseCareerPhaseMetadataComplexType_phase-caliber-key sportsml_xsd.tmp#baseCareerPhaseMetadataComplexType_entry-reason sportsml_xsd.tmp#baseCareerPhaseMetadataComplexType_selection-level sportsml_xsd.tmp#baseCareerPhaseMetadataComplexType_selection-sublevel sportsml_xsd.tmp#baseCareerPhaseMetadataComplexType_selection-overall sportsml_xsd.tmp#baseCareerPhaseMetadataComplexType_exit-reason
Type extension of basePlayerMetadataComplexType
Type hierarchy
Used by
Model name* , home-location{0,1} , sports-property* , (career-phase | injury-phase)
Children career-phase, home-location, injury-phase, name, sports-property
Attributes
QName Type Fixed Default Use Annotation
class xs:string optional
An open placeholder for categorization.
date-of-birth TruncatedDateTimeType optional
The day on which a person was born, normalized to ISO 8601
extended format: YYYY-MM-DDTHH:MM:SS+HH:MM. Use YYYY-MM-DD when no time
is available. Can also be YYYY-MM or just YYYY if year and/or month not available.
date-of-death TruncatedDateTimeType optional
The day on which a person died, normalized to ISO 8601
extended format: YYYY-MM-DDTHH:MM:SS+HH:MM. Use YYYY-MM-DD when no time is available.
duration QCodeType optional
In lieu of a start-date and end-date. Generally in years. Could hold the number of years that a player was a pro. Use temporal-unit vocabulary.
end-date TruncatedDateTimeType optional
When the player ended this phase in the career, normalized to ISO 8601 extended format: YYYY-MM-DDTHH:MM:SS+HH:MM. Use YYYY-MM-DD when no time is available.
entry-reason QCodeType optional
The reason why the player entered this phase. For example, draft or trade.
exit-reason QCodeType optional
The reason why the player exitted this phase. For example, retired or waived.
gender restriction of xs:string optional
Male or female.
health QCodeType optional
An indication of the health of the person.
height xs:string optional
Height of the person. Generally in cm.
home-page-url xs:anyURI optional
The fully-qualified URL for the official home page of the team.
id xs:ID optional
An XML-specific identifier for the element.
key QCodeType optional
The symbol or identifying key for the entity.
lineup-slot xs:string optional
The order in which a player participated in an event.
lineup-slot-sequence xs:string optional
For baseball, cricket, relay races if they substituted for a player in the original lineup, the order in which they served at the above lineup-slot value. Defaults to 1.
nationality xs:string optional
The country of citizinship of the entity.
phase-caliber QCodeType optional
A controlled vocabulary for the name attribute. States organization this player was in, for the duration of the phase. For example, league or team.
phase-caliber-key QCodeType optional
The metadata key within the phase-caliber. For example, l.nfl.com if phase-caliber is league. Or l.nfl.com-t.2 if phase-caliber is team.
phase-status QCodeType optional
Player's status within a particular phase. For example, active, injured, etc.
phase-type QCodeType optional
Value can be college or professional, etc.
position-depth xs:string optional
A ranking amongst players on the team who share the same position.
position-event QCodeType optional
The code for the position held by the person at this  particular sports-event.
position-regular QCodeType optional
The code for the typical position of the person.
round-position xs:string optional
The seed or position in this particular round for which this player started. Useful for bracketed tournaments, such as tennis.
scratch-reason QCodeType optional
An indication as to why this player did not play in an event.
selection-level xs:integer optional
The level within which the player was selected to enter this phase. For example, 1, if drafted in 1st round.
selection-overall xs:integer optional
The total ranking amongst all levels in a draft.
selection-sublevel xs:integer optional
The sublevel of the selection-level. For example, 27, if picked as 27th selection in 1st round.
start-date TruncatedDateTimeType optional
When the player started this phase in the career, normalized to ISO 8601 extended format: YYYY-MM-DDTHH:MM:SS+HH:MM. Use YYYY-MM-DD when no time is available.
status QCodeType optional
Whether a player starts playing at the beginning of a sports-event, joins mid-game, or is not available to participate.
style xs:string optional
An open placeholder for reference by an external stylesheet.
subphase-type QCodeType optional
A subcategory of the phase-type, for example could be sophomore or rookie.
team-idref xs:string optional
A reference to the team for which this player competes.
uniform-number xs:string optional
The number currently displayed on the uniform or jersey of the player.
weight xs:nonNegativeInteger optional
Weight of a person. Generally in kg.
Source
<xs:complexType name="baseCareerPhaseMetadataComplexType">
  <xs:annotation>
    <xs:documentation>A description of where a player is playing, or has previously played. | Can be used to state where the player went to college. Can also list previous teams of the player.</xs:documentation>
  </xs:annotation>
  <xs:complexContent>
    <xs:extension base="basePlayerMetadataComplexType">
      <xs:attribute name="phase-type" type="QCodeType" use="optional">
        <xs:annotation>
          <xs:documentation>Value can be college or professional, etc.</xs:documentation>
        </xs:annotation>
      </xs:attribute>
      <xs:attribute name="start-date" type="TruncatedDateTimeType" use="optional">
        <xs:annotation>
          <xs:documentation>When the player started this phase in the career, normalized to ISO 8601 extended format: YYYY-MM-DDTHH:MM:SS+HH:MM. Use YYYY-MM-DD when no time is available.</xs:documentation>
        </xs:annotation>
      </xs:attribute>
      <xs:attribute name="end-date" type="TruncatedDateTimeType" use="optional">
        <xs:annotation>
          <xs:documentation>When the player ended this phase in the career, normalized to ISO 8601 extended format: YYYY-MM-DDTHH:MM:SS+HH:MM. Use YYYY-MM-DD when no time is available.</xs:documentation>
        </xs:annotation>
      </xs:attribute>
      <xs:attribute name="duration" type="QCodeType" use="optional">
        <xs:annotation>
          <xs:documentation>In lieu of a start-date and end-date. Generally in years. Could hold the number of years that a player was a pro. Use temporal-unit vocabulary.</xs:documentation>
        </xs:annotation>
      </xs:attribute>
      <xs:attribute name="subphase-type" type="QCodeType" use="optional">
        <xs:annotation>
          <xs:documentation>A subcategory of the phase-type, for example could be sophomore or rookie.</xs:documentation>
        </xs:annotation>
      </xs:attribute>
      <xs:attribute name="phase-status" type="QCodeType" use="optional">
        <xs:annotation>
          <xs:documentation>Player's status within a particular phase. For example, active, injured, etc.</xs:documentation>
        </xs:annotation>
      </xs:attribute>
      <xs:attribute name="phase-caliber" type="QCodeType" use="optional">
        <xs:annotation>
          <xs:documentation>A controlled vocabulary for the name attribute. States organization this player was in, for the duration of the phase. For example, league or team.</xs:documentation>
        </xs:annotation>
      </xs:attribute>
      <xs:attribute name="phase-caliber-key" type="QCodeType" use="optional">
        <xs:annotation>
          <xs:documentation>The metadata key within the phase-caliber. For example, l.nfl.com if phase-caliber is league. Or l.nfl.com-t.2 if phase-caliber is team.</xs:documentation>
        </xs:annotation>
      </xs:attribute>
      <xs:attribute name="entry-reason" type="QCodeType" use="optional">
        <xs:annotation>
          <xs:documentation>The reason why the player entered this phase. For example, draft or trade.</xs:documentation>
        </xs:annotation>
      </xs:attribute>
      <xs:attribute name="selection-level" type="xs:integer" use="optional">
        <xs:annotation>
          <xs:documentation>The level within which the player was selected to enter this phase. For example, 1, if drafted in 1st round.</xs:documentation>
        </xs:annotation>
      </xs:attribute>
      <xs:attribute name="selection-sublevel" type="xs:integer" use="optional">
        <xs:annotation>
          <xs:documentation>The sublevel of the selection-level. For example, 27, if picked as 27th selection in 1st round.</xs:documentation>
        </xs:annotation>
      </xs:attribute>
      <xs:attribute name="selection-overall" type="xs:integer" use="optional">
        <xs:annotation>
          <xs:documentation>The total ranking amongst all levels in a draft.</xs:documentation>
        </xs:annotation>
      </xs:attribute>
      <xs:attribute name="exit-reason" type="QCodeType" use="optional">
        <xs:annotation>
          <xs:documentation>The reason why the player exitted this phase. For example, retired or waived.</xs:documentation>
        </xs:annotation>
      </xs:attribute>
    </xs:extension>
  </xs:complexContent>
</xs:complexType>
Complex Type baseInjuryPhaseMetadataComplexType
Namespace http://iptc.org/std/nar/2006-10-01/
Annotations
A description of where a player is playing, or has previously played. | Can be used to state where the player went to college. Can also list previous teams of the player.
Diagram
Diagram sportsml_xsd.tmp#commonAttributes sportsml_xsd.tmp#baseEntityMetadataComplexType_key sportsml_xsd.tmp#baseEntityMetadataComplexType_nationality sportsml_xsd.tmp#baseEntityMetadataComplexType_name sportsml_xsd.tmp#baseEntityMetadataComplexType_home-location sportsml_xsd.tmp#baseEntityMetadataComplexType_sports-property sportsml_xsd.tmp#baseEntityMetadataComplexType sportsml_xsd.tmp#basePersonMetadataComplexType_date-of-birth sportsml_xsd.tmp#basePersonMetadataComplexType_date-of-death sportsml_xsd.tmp#basePersonMetadataComplexType_height sportsml_xsd.tmp#basePersonMetadataComplexType_weight sportsml_xsd.tmp#basePersonMetadataComplexType_position-regular sportsml_xsd.tmp#basePersonMetadataComplexType_position-event sportsml_xsd.tmp#basePersonMetadataComplexType_position-depth sportsml_xsd.tmp#basePersonMetadataComplexType_health sportsml_xsd.tmp#basePersonMetadataComplexType_gender sportsml_xsd.tmp#basePersonMetadataComplexType sportsml_xsd.tmp#basePlayerMetadataComplexType_team-idref sportsml_xsd.tmp#basePlayerMetadataComplexType_status sportsml_xsd.tmp#basePlayerMetadataComplexType_lineup-slot sportsml_xsd.tmp#basePlayerMetadataComplexType_lineup-slot-sequence sportsml_xsd.tmp#basePlayerMetadataComplexType_scratch-reason sportsml_xsd.tmp#basePlayerMetadataComplexType_uniform-number sportsml_xsd.tmp#basePlayerMetadataComplexType_home-page-url sportsml_xsd.tmp#basePlayerMetadataComplexType_round-position sportsml_xsd.tmp#basePlayerMetadataComplexType_career-phase sportsml_xsd.tmp#basePlayerMetadataComplexType_injury-phase sportsml_xsd.tmp#basePlayerMetadataComplexType sportsml_xsd.tmp#baseInjuryPhaseMetadataComplexType_phase-type sportsml_xsd.tmp#baseInjuryPhaseMetadataComplexType_start-date sportsml_xsd.tmp#baseInjuryPhaseMetadataComplexType_end-date sportsml_xsd.tmp#baseInjuryPhaseMetadataComplexType_phase-status sportsml_xsd.tmp#baseInjuryPhaseMetadataComplexType_injury-type sportsml_xsd.tmp#baseInjuryPhaseMetadataComplexType_injury-side sportsml_xsd.tmp#baseInjuryPhaseMetadataComplexType_upcoming-event-date sportsml_xsd.tmp#baseInjuryPhaseMetadataComplexType_upcoming-event-key sportsml_xsd.tmp#baseInjuryPhaseMetadataComplexType_upcoming-event-status sportsml_xsd.tmp#baseInjuryPhaseMetadataComplexType_comment
Type extension of basePlayerMetadataComplexType
Type hierarchy
Used by
Model name* , home-location{0,1} , sports-property* , (career-phase | injury-phase)
Children career-phase, home-location, injury-phase, name, sports-property
Attributes
QName Type Fixed Default Use Annotation
class xs:string optional
An open placeholder for categorization.
comment xs:string optional
A textual description for the injury phase.
date-of-birth TruncatedDateTimeType optional
The day on which a person was born, normalized to ISO 8601
extended format: YYYY-MM-DDTHH:MM:SS+HH:MM. Use YYYY-MM-DD when no time
is available. Can also be YYYY-MM or just YYYY if year and/or month not available.
date-of-death TruncatedDateTimeType optional
The day on which a person died, normalized to ISO 8601
extended format: YYYY-MM-DDTHH:MM:SS+HH:MM. Use YYYY-MM-DD when no time is available.
end-date TruncatedDateTimeType optional
When the player ended this phase in the career, normalized to ISO 8601 extended format: YYYY-MM-DDTHH:MM:SS+HH:MM. Use YYYY-MM-DD when no time is available.
gender restriction of xs:string optional
Male or female.
health QCodeType optional
An indication of the health of the person.
height xs:string optional
Height of the person. Generally in cm.
home-page-url xs:anyURI optional
The fully-qualified URL for the official home page of the team.
id xs:ID optional
An XML-specific identifier for the element.
injury-side bodySideList optional
A controlled vocabulary for the body side of the injury. For example, left or right.
injury-type QCodeType optional
A controlled vocabulary for the injury. For example, thigh or hand or lower-back.
key QCodeType optional
The symbol or identifying key for the entity.
lineup-slot xs:string optional
The order in which a player participated in an event.
lineup-slot-sequence xs:string optional
For baseball, cricket, relay races if they substituted for a player in the original lineup, the order in which they served at the above lineup-slot value. Defaults to 1.
nationality xs:string optional
The country of citizinship of the entity.
phase-status QCodeType optional
Player's status within a particular phase. For example, active, injured, etc.
phase-type QCodeType optional
Value can be college or professional, etc.
position-depth xs:string optional
A ranking amongst players on the team who share the same position.
position-event QCodeType optional
The code for the position held by the person at this  particular sports-event.
position-regular QCodeType optional
The code for the typical position of the person.
round-position xs:string optional
The seed or position in this particular round for which this player started. Useful for bracketed tournaments, such as tennis.
scratch-reason QCodeType optional
An indication as to why this player did not play in an event.
start-date TruncatedDateTimeType optional
When the player started this phase in the career, normalized to ISO 8601 extended format: YYYY-MM-DDTHH:MM:SS+HH:MM. Use YYYY-MM-DD when no time is available.
status QCodeType optional
Whether a player starts playing at the beginning of a sports-event, joins mid-game, or is not available to participate.
style xs:string optional
An open placeholder for reference by an external stylesheet.
team-idref xs:string optional
A reference to the team for which this player competes.
uniform-number xs:string optional
The number currently displayed on the uniform or jersey of the player.
upcoming-event-date TruncatedDateTimeType optional
Generally, the date on which this player has a non-injured status, and has some probability of playing again.
upcoming-event-key QCodeType optional
The key for the forthcoming event taking place on upcoming-event-date.
upcoming-event-status QCodeType optional
A measurement of the status of the player for that upcoming event. For example, probable or likely.
weight xs:nonNegativeInteger optional
Weight of a person. Generally in kg.
Source
<xs:complexType name="baseInjuryPhaseMetadataComplexType">
  <xs:annotation>
    <xs:documentation>A description of where a player is playing, or has previously played. | Can be used to state where the player went to college. Can also list previous teams of the player.</xs:documentation>
  </xs:annotation>
  <xs:complexContent>
    <xs:extension base="basePlayerMetadataComplexType">
      <xs:attribute name="phase-type" type="QCodeType" use="optional">
        <xs:annotation>
          <xs:documentation>Value can be college or professional, etc.</xs:documentation>
        </xs:annotation>
      </xs:attribute>
      <xs:attribute name="start-date" type="TruncatedDateTimeType" use="optional">
        <xs:annotation>
          <xs:documentation>When the player started this phase in the career, normalized to ISO 8601 extended format: YYYY-MM-DDTHH:MM:SS+HH:MM. Use YYYY-MM-DD when no time is available.</xs:documentation>
        </xs:annotation>
      </xs:attribute>
      <xs:attribute name="end-date" type="TruncatedDateTimeType" use="optional">
        <xs:annotation>
          <xs:documentation>When the player ended this phase in the career, normalized to ISO 8601 extended format: YYYY-MM-DDTHH:MM:SS+HH:MM. Use YYYY-MM-DD when no time is available.</xs:documentation>
        </xs:annotation>
      </xs:attribute>
      <xs:attribute name="phase-status" type="QCodeType" use="optional">
        <xs:annotation>
          <xs:documentation>Player's status within a particular phase. For example, active, injured, etc.</xs:documentation>
        </xs:annotation>
      </xs:attribute>
      <xs:attribute name="injury-type" type="QCodeType" use="optional">
        <xs:annotation>
          <xs:documentation>A controlled vocabulary for the injury. For example, thigh or hand or lower-back.</xs:documentation>
        </xs:annotation>
      </xs:attribute>
      <xs:attribute name="injury-side" type="bodySideList" use="optional">
        <xs:annotation>
          <xs:documentation>A controlled vocabulary for the body side of the injury. For example, left or right.</xs:documentation>
        </xs:annotation>
      </xs:attribute>
      <xs:attribute name="upcoming-event-date" type="TruncatedDateTimeType" use="optional">
        <xs:annotation>
          <xs:documentation>Generally, the date on which this player has a non-injured status, and has some probability of playing again.</xs:documentation>
        </xs:annotation>
      </xs:attribute>
      <xs:attribute name="upcoming-event-key" type="QCodeType" use="optional">
        <xs:annotation>
          <xs:documentation>The key for the forthcoming event taking place on upcoming-event-date.</xs:documentation>
        </xs:annotation>
      </xs:attribute>
      <xs:attribute name="upcoming-event-status" type="QCodeType" use="optional">
        <xs:annotation>
          <xs:documentation>A measurement of the status of the player for that upcoming event. For example, probable or likely.</xs:documentation>
        </xs:annotation>
      </xs:attribute>
      <xs:attribute name="comment" type="xs:string" use="optional">
        <xs:annotation>
          <xs:documentation>A textual description for the injury phase.</xs:documentation>
        </xs:annotation>
      </xs:attribute>
    </xs:extension>
  </xs:complexContent>
</xs:complexType>
Complex Type playerStatsComplexType
Namespace http://iptc.org/std/nar/2006-10-01/
Diagram
Diagram sportsml_xsd.tmp#commonAttributes sportsml_xsd.tmp#baseStatsComplexType_rating sportsml_xsd.tmp#baseStatsComplexType_sports-property sportsml_xsd.tmp#baseStatsComplexType_stats sportsml_xsd.tmp#baseStatsComplexType sportsml_xsd.tmp#base2StatsComplexType_points sportsml_xsd.tmp#base2StatsComplexType_outcome-totals sportsml_xsd.tmp#base2StatsComplexType_outcome-result sportsml_xsd.tmp#base2StatsComplexType sportsml_xsd.tmp#coverageAttributes sportsml_xsd.tmp#statAttributes sportsml_xsd.tmp#base3StatsComplexType_penalty-stats sportsml_xsd.tmp#base3StatsComplexType_award sportsml_xsd.tmp#base3StatsComplexType_rank sportsml_xsd.tmp#base3StatsComplexType sportsml_xsd.tmp#baseGenericEntityStatsComplexType_events-played sportsml_xsd.tmp#baseGenericEntityStatsComplexType_time-played-total sportsml_xsd.tmp#baseGenericEntityStatsComplexType_sub-score sportsml_xsd.tmp#baseGenericEntityStatsComplexType_event-record sportsml_xsd.tmp#baseGenericEntityStatsComplexType sportsml_xsd.tmp#basePlayerStatsComplexType_time-played-event sportsml_xsd.tmp#basePlayerStatsComplexType_time-played-event-average sportsml_xsd.tmp#basePlayerStatsComplexType_events-started sportsml_xsd.tmp#basePlayerStatsComplexType_date-time-entered sportsml_xsd.tmp#basePlayerStatsComplexType_date-time-exited sportsml_xsd.tmp#basePlayerStatsComplexType_event-time-entered sportsml_xsd.tmp#basePlayerStatsComplexType_event-time-exited sportsml_xsd.tmp#basePlayerStatsComplexType sportsml_xsd.tmp#playerStatsComplexType_player-stats-american-football sportsml_xsd.tmp#playerStatsComplexType_player-stats-baseball sportsml_xsd.tmp#playerStatsComplexType_player-stats-basketball sportsml_xsd.tmp#playerStatsComplexType_player-stats-golf sportsml_xsd.tmp#playerStatsComplexType_player-stats-ice-hockey sportsml_xsd.tmp#playerStatsComplexType_player-stats-soccer sportsml_xsd.tmp#playerStatsComplexType_player-stats-tennis sportsml_xsd.tmp#playerStatsComplexType_player-stats-motor-racing sportsml_xsd.tmp#playerStatsComplexType_player-stats-curling sportsml_xsd.tmp#playerStatsComplexType_player-stats-rugby
Type extension of basePlayerStatsComplexType
Type hierarchy
Used by
Model rating* , sports-property* , stats* , outcome-totals* , outcome-result* , penalty-stats* , award* , rank* , sub-score* , event-record* , (player-stats-american-football | player-stats-baseball | player-stats-basketball | player-stats-golf | player-stats-ice-hockey | player-stats-soccer | player-stats-tennis | player-stats-motor-racing | player-stats-curling | player-stats-rugby)
Children award, event-record, outcome-result, outcome-totals, penalty-stats, player-stats-american-football, player-stats-baseball, player-stats-basketball, player-stats-curling, player-stats-golf, player-stats-ice-hockey, player-stats-motor-racing, player-stats-rugby, player-stats-soccer, player-stats-tennis, rank, rating, sports-property, stats, sub-score
Attributes
QName Type Fixed Default Use Annotation
adjusted-score-against xs:string optional
The final score against as adjusted by some authority. Usually as
a result of some dispute or transgression that must be settled post-event and
rendered in the score. Will differ from the regular score reflecting the number
of actual goals scored in play. Should be tested for before displaying actual
score.
adjusted-score-for xs:string optional
The final score as adjusted by some authority. Usually as a result
of some dispute or transgression that must be settled post-event and rendered in
the score. Will differ from the regular score reflecting the number of actual
goals scored in play. Should be tested for before displaying actual
score.
alignment-scope restriction of xs:string optional
Indicates that the included statistics apply only to events played either at home or away.
class xs:string optional
An open placeholder for categorization.
competition QCodeType optional
The key of the league or competition for which the player or team generated the stats.
date-time-entered xs:dateTime optional
Exact universal time player entered event. For example, the time a downhill skiier began a run.
date-time-exited xs:dateTime optional
Exact universal time player exited event. For example, the time a downhill skiier finished a run.
distance xs:string optional
Measure of distance for the generated stat.
distance-maximum xs:string optional
Maximum distance for the generated stat.
distance-minimum xs:string optional
Minimum distance for the generated stat.
duration-scope QCodeType optional
Indicates what class of events the included statistics apply. Example: those events that went into overtime. SportsML vocab uri: http://cv.iptc.org/newscodes/spdurationscope/
end-date-time TruncatedDateTimeType optional
The ending date, with optional time, of the event for which the stats are relevant.
event-outcome QCodeType optional
Whether the competitor won, lost, or tied. SportsML vocab uri: http://cv.iptc.org/newscodes/speventoutcome/
event-span xs:nonNegativeInteger optional
Qualifier of "most-recent-events" value for temporal-unit attribute. Specify the number of events eg. 10 for last 10 games.
event-standing-points xs:string optional
How many points were earned as a result of the outcome of this particular event.
event-standing-points-against xs:string optional
How many points were deducted as a result of the outcome of this particular event. This occurs, for example, in the German Handball leagues.
event-time-entered xs:string optional
Time player entered event expressed as conventional game-clock time. For example, the game minute a soccer player was subbed on to the field.
event-time-exited xs:string optional
Time player exited event expressed as conventional game-clock time. For example, the game minute a soccer player was subbed off the field.
events-played xs:nonNegativeInteger optional
The number of sports-events in which this team or player has already participated.
events-remaining xs:string optional
Number of sports-events the player has yet to participate in.
events-started xs:nonNegativeInteger optional
Number of sports-events the player has played in since the start of the event.
id xs:ID optional
An XML-specific identifier for the element.
location-key QCodeType optional
The key of the site,venue or location where the stats were generated.
measurement-units xs:string optional
The type of unit used to measure distance, speed, etc. Could be mph, kph, metres, yards, etc.
opponent-type QCodeType optional
Whether the opponent was a player, team, etc.
opponent-value QCodeType optional
The key of the player, team, division, conference, league or other unit which provide the opposition relevant to the stat.
period-end-date-time TruncatedDateTimeType optional
The ending date, with optional time, of the period for which the stats are relevant.
period-start-date-time TruncatedDateTimeType optional
The starting date, with optional time, of the period for which the stats are relevant.
period-type QCodeType optional
For certain types of periods: overtime, declared (cricket), etc.
period-value xs:string optional
Used for tracking stats and events by period.
points xs:nonNegativeInteger optional
Points accumulated by this associate. For example, points earned by a NASCAR owner.
position xs:string optional
Indicates that the included statistics apply only to while played at a particular position.
record-making-scope QCodeType optional
Indicates that the included statistics apply only to values that set a record, such as a team-high, or an individual-low.
result-effect QCodeType optional
Describes the effect that the result of the event or rank changing
has had on the team. Example: Whether or not a team has qualified for the
playoffs, or has been promoted or demoted to a different division. SportsML vocab uri: http://cv.iptc.org/newscodes/spresulteffect/
scope-value QCodeType optional
A generic scope indicator. Use only if none of the other coverage attributes are suitable.
scoping-label xs:string optional
A textual description for the scope.
score xs:string optional
Final or current score of the team or player.
score-attempts xs:string optional
Final or current number of attempts to score by a team or player. Example: in ice hockey, would represent total shots on goal.
score-attempts-on-goal xs:string optional
A subset of score-attempts. Only counts those attempts that were on-goal.
score-attempts-on-goal-opposing xs:string optional
Final or current number of attempts to score by an opposing team or player that were on-goal.
score-attempts-opposing xs:string optional
Final or current number of attempts to score by an opposing team or player.
score-average xs:string optional
Average per-game score for the team or player.
score-behind xs:string optional
The points or time behind the leading score.
score-opposing xs:string optional
Final or current score of the opposing team or player.
score-opposing-average xs:string optional
Average per-game score for the opposing team or player.
score-percentage xs:string optional
Percentage of attempted scores that reached their mark.
score-percentage-opposing xs:string optional
Percentage of attempted scores by opposing team or player that reached their mark.
score-type xs:string optional
Qualifies "score" attribute.
score-units QCodeType optional
Describes how the score and score-opposing is valued. SportsML vocab uri: http://cv.iptc.org/newscodes/spscoreunits/
series-score xs:string optional
Number of events in a series won by team or player.
series-score-opposing xs:string optional
Number of events in a series won by opposing team or player.
situation QCodeType optional
Final or current score of the team or player.
start-date-time TruncatedDateTimeType optional
The starting date, with optional time, of the event for which the stats are relevant.
stats-coverage QCodeType optional
A relative indication of how many statistics are included in the item. SportsML vocab uri: http://cv.iptc.org/newscodes/spstatscoverage/
style xs:string optional
An open placeholder for reference by an external stylesheet.
surface-type QCodeType optional
The type of surface (eg. clay, artificial grass, etc.) upon which the stats were generated.
team QCodeType optional
The key of the team for which the player or team generated the stats.
team-coverage restriction of xs:string optional
Indicates whether the item contains information about one team, or
many teams.
temporal-unit-type QCodeType optional
The unit of performance to which the stats apply eg. single-event, season, career.
temporal-unit-value QCodeType optional
The key of performance unit to which the stats apply.
time-of-possession xs:string optional
Amount of time the team or player has possession of ball (or similar object like puck).
time-of-possession-average xs:string optional
Amount of time the team or player has possession of ball (or similar object like puck) per game.
time-of-possession-average-opposing xs:string optional
Amount of time the opposing team or player has possession of ball (or similar object like puck) per game.
time-of-possession-percentage xs:string optional
Amount of time the team or player has possession of ball (or similar object like puck) expressed as a percentage of the full time of the match.
time-of-possession-percentage-opposing xs:string optional
Amount of time the opposing team or player has possession of ball (or similar object like puck) expressed as a percentage of the full time of the match.
time-played-event xs:string optional
Value for the amount of time played by this player in a particular sports-event.
time-played-event-average xs:string optional
Value for the average amount of time played per-event by the player over the course of a particular time-span, such as a season.
time-played-total xs:string optional
Value for the amount of time played by the team or player over the course of a particular time-span, such as a season.
unit-type QCodeType optional
The type, other than team or league/competition, of the competitive unit for which the player or team generated the stats.
unit-value QCodeType optional
The key, other than team or league/competition, of the competitive unit for which the player or team generated the stats.
venue-type QCodeType optional
The type of event (eg. indoor, outdoor, etc.) in which the stats were generated.
weather-type QCodeType optional
A code for the weather situation in which the stats were generated. SportsML weather codes recommended.
Source
<xs:complexType name="playerStatsComplexType">
  <xs:complexContent>
    <xs:extension base="basePlayerStatsComplexType">
      <xs:choice minOccurs="0">
        <xs:element name="player-stats-american-football" type="americanFootballPlayerStatsComplexType"/>
        <xs:element name="player-stats-baseball" type="baseballPlayerStatsComplexType"/>
        <xs:element name="player-stats-basketball" type="basketballPlayerStatsComplexType"/>
        <xs:element name="player-stats-golf" type="golfPlayerStatsComplexType"/>
        <xs:element name="player-stats-ice-hockey" type="iceHockeyPlayerStatsComplexType"/>
        <xs:element name="player-stats-soccer" type="soccerPlayerStatsComplexType"/>
        <xs:element name="player-stats-tennis" type="tennisPlayerStatsComplexType"/>
        <xs:element name="player-stats-motor-racing" type="motorRacingPlayerStatsComplexType"/>
        <xs:element name="player-stats-curling" type="curlingPlayerStatsComplexType"/>
        <xs:element name="player-stats-rugby" type="rugbyPlayerStatsComplexType"/>
        <!-- element ref="player-stats-alpineskiing" / -->
      </xs:choice>
    </xs:extension>
  </xs:complexContent>
</xs:complexType>
Complex Type basePlayerStatsComplexType
Namespace http://iptc.org/std/nar/2006-10-01/
Annotations
Statistics that capture how a player has performed. | Generally does change over the course of a sports-event.
Diagram
Diagram sportsml_xsd.tmp#commonAttributes sportsml_xsd.tmp#baseStatsComplexType_rating sportsml_xsd.tmp#baseStatsComplexType_sports-property sportsml_xsd.tmp#baseStatsComplexType_stats sportsml_xsd.tmp#baseStatsComplexType sportsml_xsd.tmp#base2StatsComplexType_points sportsml_xsd.tmp#base2StatsComplexType_outcome-totals sportsml_xsd.tmp#base2StatsComplexType_outcome-result sportsml_xsd.tmp#base2StatsComplexType sportsml_xsd.tmp#coverageAttributes sportsml_xsd.tmp#statAttributes sportsml_xsd.tmp#base3StatsComplexType_penalty-stats sportsml_xsd.tmp#base3StatsComplexType_award sportsml_xsd.tmp#base3StatsComplexType_rank sportsml_xsd.tmp#base3StatsComplexType sportsml_xsd.tmp#baseGenericEntityStatsComplexType_events-played sportsml_xsd.tmp#baseGenericEntityStatsComplexType_time-played-total sportsml_xsd.tmp#baseGenericEntityStatsComplexType_sub-score sportsml_xsd.tmp#baseGenericEntityStatsComplexType_event-record sportsml_xsd.tmp#baseGenericEntityStatsComplexType sportsml_xsd.tmp#basePlayerStatsComplexType_time-played-event sportsml_xsd.tmp#basePlayerStatsComplexType_time-played-event-average sportsml_xsd.tmp#basePlayerStatsComplexType_events-started sportsml_xsd.tmp#basePlayerStatsComplexType_date-time-entered sportsml_xsd.tmp#basePlayerStatsComplexType_date-time-exited sportsml_xsd.tmp#basePlayerStatsComplexType_event-time-entered sportsml_xsd.tmp#basePlayerStatsComplexType_event-time-exited
Type extension of baseGenericEntityStatsComplexType
Type hierarchy
Used by
Complex Type playerStatsComplexType
Model rating* , sports-property* , stats* , outcome-totals* , outcome-result* , penalty-stats* , award* , rank* , sub-score* , event-record*
Children award, event-record, outcome-result, outcome-totals, penalty-stats, rank, rating, sports-property, stats, sub-score
Attributes
QName Type Fixed Default Use Annotation
adjusted-score-against xs:string optional
The final score against as adjusted by some authority. Usually as
a result of some dispute or transgression that must be settled post-event and
rendered in the score. Will differ from the regular score reflecting the number
of actual goals scored in play. Should be tested for before displaying actual
score.
adjusted-score-for xs:string optional
The final score as adjusted by some authority. Usually as a result
of some dispute or transgression that must be settled post-event and rendered in
the score. Will differ from the regular score reflecting the number of actual
goals scored in play. Should be tested for before displaying actual
score.
alignment-scope restriction of xs:string optional
Indicates that the included statistics apply only to events played either at home or away.
class xs:string optional
An open placeholder for categorization.
competition QCodeType optional
The key of the league or competition for which the player or team generated the stats.
date-time-entered xs:dateTime optional
Exact universal time player entered event. For example, the time a downhill skiier began a run.
date-time-exited xs:dateTime optional
Exact universal time player exited event. For example, the time a downhill skiier finished a run.
distance xs:string optional
Measure of distance for the generated stat.
distance-maximum xs:string optional
Maximum distance for the generated stat.
distance-minimum xs:string optional
Minimum distance for the generated stat.
duration-scope QCodeType optional
Indicates what class of events the included statistics apply. Example: those events that went into overtime. SportsML vocab uri: http://cv.iptc.org/newscodes/spdurationscope/
end-date-time TruncatedDateTimeType optional
The ending date, with optional time, of the event for which the stats are relevant.
event-outcome QCodeType optional
Whether the competitor won, lost, or tied. SportsML vocab uri: http://cv.iptc.org/newscodes/speventoutcome/
event-span xs:nonNegativeInteger optional
Qualifier of "most-recent-events" value for temporal-unit attribute. Specify the number of events eg. 10 for last 10 games.
event-standing-points xs:string optional
How many points were earned as a result of the outcome of this particular event.
event-standing-points-against xs:string optional
How many points were deducted as a result of the outcome of this particular event. This occurs, for example, in the German Handball leagues.
event-time-entered xs:string optional
Time player entered event expressed as conventional game-clock time. For example, the game minute a soccer player was subbed on to the field.
event-time-exited xs:string optional
Time player exited event expressed as conventional game-clock time. For example, the game minute a soccer player was subbed off the field.
events-played xs:nonNegativeInteger optional
The number of sports-events in which this team or player has already participated.
events-remaining xs:string optional
Number of sports-events the player has yet to participate in.
events-started xs:nonNegativeInteger optional
Number of sports-events the player has played in since the start of the event.
id xs:ID optional
An XML-specific identifier for the element.
location-key QCodeType optional
The key of the site,venue or location where the stats were generated.
measurement-units xs:string optional
The type of unit used to measure distance, speed, etc. Could be mph, kph, metres, yards, etc.
opponent-type QCodeType optional
Whether the opponent was a player, team, etc.
opponent-value QCodeType optional
The key of the player, team, division, conference, league or other unit which provide the opposition relevant to the stat.
period-end-date-time TruncatedDateTimeType optional
The ending date, with optional time, of the period for which the stats are relevant.
period-start-date-time TruncatedDateTimeType optional
The starting date, with optional time, of the period for which the stats are relevant.
period-type QCodeType optional
For certain types of periods: overtime, declared (cricket), etc.
period-value xs:string optional
Used for tracking stats and events by period.
points xs:nonNegativeInteger optional
Points accumulated by this associate. For example, points earned by a NASCAR owner.
position xs:string optional
Indicates that the included statistics apply only to while played at a particular position.
record-making-scope QCodeType optional
Indicates that the included statistics apply only to values that set a record, such as a team-high, or an individual-low.
result-effect QCodeType optional
Describes the effect that the result of the event or rank changing
has had on the team. Example: Whether or not a team has qualified for the
playoffs, or has been promoted or demoted to a different division. SportsML vocab uri: http://cv.iptc.org/newscodes/spresulteffect/
scope-value QCodeType optional
A generic scope indicator. Use only if none of the other coverage attributes are suitable.
scoping-label xs:string optional
A textual description for the scope.
score xs:string optional
Final or current score of the team or player.
score-attempts xs:string optional
Final or current number of attempts to score by a team or player. Example: in ice hockey, would represent total shots on goal.
score-attempts-on-goal xs:string optional
A subset of score-attempts. Only counts those attempts that were on-goal.
score-attempts-on-goal-opposing xs:string optional
Final or current number of attempts to score by an opposing team or player that were on-goal.
score-attempts-opposing xs:string optional
Final or current number of attempts to score by an opposing team or player.
score-average xs:string optional
Average per-game score for the team or player.
score-behind xs:string optional
The points or time behind the leading score.
score-opposing xs:string optional
Final or current score of the opposing team or player.
score-opposing-average xs:string optional
Average per-game score for the opposing team or player.
score-percentage xs:string optional
Percentage of attempted scores that reached their mark.
score-percentage-opposing xs:string optional
Percentage of attempted scores by opposing team or player that reached their mark.
score-type xs:string optional
Qualifies "score" attribute.
score-units QCodeType optional
Describes how the score and score-opposing is valued. SportsML vocab uri: http://cv.iptc.org/newscodes/spscoreunits/
series-score xs:string optional
Number of events in a series won by team or player.
series-score-opposing xs:string optional
Number of events in a series won by opposing team or player.
situation QCodeType optional
Final or current score of the team or player.
start-date-time TruncatedDateTimeType optional
The starting date, with optional time, of the event for which the stats are relevant.
stats-coverage QCodeType optional
A relative indication of how many statistics are included in the item. SportsML vocab uri: http://cv.iptc.org/newscodes/spstatscoverage/
style xs:string optional
An open placeholder for reference by an external stylesheet.
surface-type QCodeType optional
The type of surface (eg. clay, artificial grass, etc.) upon which the stats were generated.
team QCodeType optional
The key of the team for which the player or team generated the stats.
team-coverage restriction of xs:string optional
Indicates whether the item contains information about one team, or
many teams.
temporal-unit-type QCodeType optional
The unit of performance to which the stats apply eg. single-event, season, career.
temporal-unit-value QCodeType optional
The key of performance unit to which the stats apply.
time-of-possession xs:string optional
Amount of time the team or player has possession of ball (or similar object like puck).
time-of-possession-average xs:string optional
Amount of time the team or player has possession of ball (or similar object like puck) per game.
time-of-possession-average-opposing xs:string optional
Amount of time the opposing team or player has possession of ball (or similar object like puck) per game.
time-of-possession-percentage xs:string optional
Amount of time the team or player has possession of ball (or similar object like puck) expressed as a percentage of the full time of the match.
time-of-possession-percentage-opposing xs:string optional
Amount of time the opposing team or player has possession of ball (or similar object like puck) expressed as a percentage of the full time of the match.
time-played-event xs:string optional
Value for the amount of time played by this player in a particular sports-event.
time-played-event-average xs:string optional
Value for the average amount of time played per-event by the player over the course of a particular time-span, such as a season.
time-played-total xs:string optional
Value for the amount of time played by the team or player over the course of a particular time-span, such as a season.
unit-type QCodeType optional
The type, other than team or league/competition, of the competitive unit for which the player or team generated the stats.
unit-value QCodeType optional
The key, other than team or league/competition, of the competitive unit for which the player or team generated the stats.
venue-type QCodeType optional
The type of event (eg. indoor, outdoor, etc.) in which the stats were generated.
weather-type QCodeType optional
A code for the weather situation in which the stats were generated. SportsML weather codes recommended.
Source
<xs:complexType name="basePlayerStatsComplexType">
  <xs:annotation>
    <xs:documentation>Statistics that capture how a player has performed. | Generally does change over the course of a sports-event.</xs:documentation>
  </xs:annotation>
  <xs:complexContent>
    <xs:extension base="baseGenericEntityStatsComplexType">
      <xs:attribute name="time-played-event" type="xs:string" use="optional">
        <xs:annotation>
          <xs:documentation>Value for the amount of time played by this player in a particular sports-event.</xs:documentation>
        </xs:annotation>
      </xs:attribute>
      <xs:attribute name="time-played-event-average" type="xs:string" use="optional">
        <xs:annotation>
          <xs:documentation>Value for the average amount of time played per-event by the player over the course of a particular time-span, such as a season.</xs:documentation>
        </xs:annotation>
      </xs:attribute>
      <xs:attribute name="events-started" type="xs:nonNegativeInteger" use="optional">
        <xs:annotation>
          <xs:documentation>Number of sports-events the player has played in since the start of the event.</xs:documentation>
        </xs:annotation>
      </xs:attribute>
      <xs:attribute name="date-time-entered" type="xs:dateTime" use="optional">
        <xs:annotation>
          <xs:documentation>Exact universal time player entered event. For example, the time a downhill skiier began a run.</xs:documentation>
        </xs:annotation>
      </xs:attribute>
      <xs:attribute name="date-time-exited" type="xs:dateTime" use="optional">
        <xs:annotation>
          <xs:documentation>Exact universal time player exited event. For example, the time a downhill skiier finished a run.</xs:documentation>
        </xs:annotation>
      </xs:attribute>
      <xs:attribute name="event-time-entered" type="xs:string" use="optional">
        <xs:annotation>
          <xs:documentation>Time player entered event expressed as conventional game-clock time. For example, the game minute a soccer player was subbed on to the field.</xs:documentation>
        </xs:annotation>
      </xs:attribute>
      <xs:attribute name="event-time-exited" type="xs:string" use="optional">
        <xs:annotation>
          <xs:documentation>Time player exited event expressed as conventional game-clock time. For example, the game minute a soccer player was subbed off the field.</xs:documentation>
        </xs:annotation>
      </xs:attribute>
    </xs:extension>
  </xs:complexContent>
</xs:complexType>
Complex Type wagering-stats
Namespace http://iptc.org/std/nar/2006-10-01/
Annotations
An element to house lines and odds for wagering. | Includes moneylines, spreads, etc.
Diagram
Diagram sportsml_xsd.tmp#commonAttributes sportsml_xsd.tmp#wagering-stats_comment sportsml_xsd.tmp#wagering-stats_wagering-moneyline sportsml_xsd.tmp#wagering-stats_wagering-total-score sportsml_xsd.tmp#wagering-stats_wagering-runline sportsml_xsd.tmp#wagering-stats_wagering-odds sportsml_xsd.tmp#wagering-stats_wagering-straight-spread
Used by
Model wagering-moneyline | wagering-total-score | wagering-runline | wagering-odds | wagering-straight-spread
Children wagering-moneyline, wagering-odds, wagering-runline, wagering-straight-spread, wagering-total-score
Attributes
QName Type Fixed Default Use Annotation
class xs:string optional
An open placeholder for categorization.
comment xs:string optional
A generic comment for the wagering stats.
id xs:ID optional
An XML-specific identifier for the element.
style xs:string optional
An open placeholder for reference by an external stylesheet.
Source
<xs:complexType name="wagering-stats">
  <xs:annotation>
    <xs:documentation>An element to house lines and odds for wagering. | Includes moneylines, spreads, etc.</xs:documentation>
  </xs:annotation>
  <xs:choice minOccurs="0" maxOccurs="unbounded">
    <xs:element name="wagering-moneyline" type="wagering-moneyline"/>
    <xs:element name="wagering-total-score" type="wagering-total-score"/>
    <xs:element name="wagering-runline" type="wagering-runline"/>
    <xs:element name="wagering-odds" type="wagering-odds"/>
    <xs:element name="wagering-straight-spread" type="wagering-straight-spread"/>
  </xs:choice>
  <xs:attributeGroup ref="commonAttributes"/>
  <xs:attribute name="comment" type="xs:string" use="optional">
    <xs:annotation>
      <xs:documentation>A generic comment for the wagering stats.</xs:documentation>
    </xs:annotation>
  </xs:attribute>
</xs:complexType>
Complex Type wagering-moneyline
Namespace http://iptc.org/std/nar/2006-10-01/
Annotations
Odds in terms of money. | Negative amount indicates wagerer must lay
that amount to win say a hundred dollars. Positive amount indicates wagerer gets
that amount for every hundred dollars wagered.
Diagram
Diagram sportsml_xsd.tmp#commonAttributes sportsml_xsd.tmp#wagering3Attributes
Used by
Attributes
QName Type Fixed Default Use Annotation
bookmaker-key QCodeType optional
Unique ID for the make of the line.
bookmaker-name xs:string optional
Name of the maker of the line.
class xs:string optional
An open placeholder for categorization.
comment xs:string optional
A comment for this line. Often the same comment is supplied for  both teams in a game.
context restriction of xs:string optional
An indication of whether this line is a current line, or a repeat of a special-interest line from the past.
date-time TruncatedDateTimeType optional
The date and time which this wagering info was assigned by the bookmaker, normalized to ISO 8601 extended format: YYYY-MM-DDTHH:MM:SS+HH:MM. Use YYYY-MM-DD when no time is available.
id xs:ID optional
An XML-specific identifier for the element.
line xs:string optional
The value of the runline.
line-opening xs:string optional
The opening line for this runline.
prediction QCodeType optional
Whether this team or player is the favorite or the underdog.
prediction-opening QCodeType optional
The opening value for this prediction.
rotation-key xs:string optional
Reusable ID for the team generally agreed upon by a pool of bookmakers.
style xs:string optional
An open placeholder for reference by an external stylesheet.
vigorish xs:string optional
The commission paid to the bookmaker.
Source
<xs:complexType name="wagering-moneyline">
  <xs:annotation>
    <xs:documentation>Odds in terms of money. | Negative amount indicates wagerer must lay that amount to win say a hundred dollars. Positive amount indicates wagerer gets that amount for every hundred dollars wagered.</xs:documentation>
  </xs:annotation>
  <xs:attributeGroup ref="commonAttributes"/>
  <xs:attributeGroup ref="wagering3Attributes"/>
</xs:complexType>
Complex Type wagering-total-score
Namespace http://iptc.org/std/nar/2006-10-01/
Annotations
Total combined point/runs/goals scored in a game.
Diagram
Diagram sportsml_xsd.tmp#commonAttributes sportsml_xsd.tmp#wagering2Attributes sportsml_xsd.tmp#wagering-total-score_line-over sportsml_xsd.tmp#wagering-total-score_line-under sportsml_xsd.tmp#wagering-total-score_total sportsml_xsd.tmp#wagering-total-score_line-over-opening sportsml_xsd.tmp#wagering-total-score_line-under-opening sportsml_xsd.tmp#wagering-total-score_total-opening
Used by
Attributes
QName Type Fixed Default Use Annotation
bookmaker-key QCodeType optional
Unique ID for the make of the line.
bookmaker-name xs:string optional
Name of the maker of the line.
class xs:string optional
An open placeholder for categorization.
comment xs:string optional
A comment for this line. Often the same comment is supplied for  both teams in a game.
context restriction of xs:string optional
An indication of whether this line is a current line, or a repeat of a special-interest line from the past.
date-time TruncatedDateTimeType optional
The date and time which this wagering info was assigned by the bookmaker, normalized to ISO 8601 extended format: YYYY-MM-DDTHH:MM:SS+HH:MM. Use YYYY-MM-DD when no time is available.
id xs:ID optional
An XML-specific identifier for the element.
line-over xs:string optional
The OVER section of an over/under line.
line-over-opening xs:string optional
The opening value of the OVER section of an over/under line.
line-under xs:string optional
The UNDER section of an over/under line.
line-under-opening xs:string optional
The opening value of the UNDER section of an over/under line.
prediction QCodeType optional
Whether this team or player is the favorite or the underdog.
prediction-opening QCodeType optional
The opening value for this prediction.
rotation-key xs:string optional
Reusable ID for the team generally agreed upon by a pool of bookmakers.
style xs:string optional
An open placeholder for reference by an external stylesheet.
total xs:string optional
The combined total of the score for the two teams.
total-opening xs:string optional
The opening value of the combined score for the two teams.
vigorish xs:string optional
The commission paid to the bookmaker.
Source
<xs:complexType name="wagering-total-score">
  <xs:annotation>
    <xs:documentation>Total combined point/runs/goals scored in a game.</xs:documentation>
  </xs:annotation>
  <xs:attributeGroup ref="commonAttributes"/>
  <xs:attributeGroup ref="wagering2Attributes"/>
  <xs:attribute name="line-over" type="xs:string" use="optional">
    <xs:annotation>
      <xs:documentation>The OVER section of an over/under line.</xs:documentation>
    </xs:annotation>
  </xs:attribute>
  <xs:attribute name="line-under" type="xs:string" use="optional">
    <xs:annotation>
      <xs:documentation>The UNDER section of an over/under line.</xs:documentation>
    </xs:annotation>
  </xs:attribute>
  <xs:attribute name="total" type="xs:string" use="optional">
    <xs:annotation>
      <xs:documentation>The combined total of the score for the two teams.</xs:documentation>
    </xs:annotation>
  </xs:attribute>
  <xs:attribute name="line-over-opening" type="xs:string" use="optional">
    <xs:annotation>
      <xs:documentation>The opening value of the OVER section of an over/under line.</xs:documentation>
    </xs:annotation>
  </xs:attribute>
  <xs:attribute name="line-under-opening" type="xs:string" use="optional">
    <xs:annotation>
      <xs:documentation>The opening value of the UNDER section of an over/under line.</xs:documentation>
    </xs:annotation>
  </xs:attribute>
  <xs:attribute name="total-opening" type="xs:string" use="optional">
    <xs:annotation>
      <xs:documentation>The opening value of the combined score for the two teams.</xs:documentation>
    </xs:annotation>
  </xs:attribute>
</xs:complexType>
Complex Type wagering-runline
Namespace http://iptc.org/std/nar/2006-10-01/
Annotations
A line used in baseball.
Diagram
Diagram sportsml_xsd.tmp#commonAttributes sportsml_xsd.tmp#wagering3Attributes sportsml_xsd.tmp#wagering-runline_value sportsml_xsd.tmp#wagering-runline_value-opening
Used by
Attributes
QName Type Fixed Default Use Annotation
bookmaker-key QCodeType optional
Unique ID for the make of the line.
bookmaker-name xs:string optional
Name of the maker of the line.
class xs:string optional
An open placeholder for categorization.
comment xs:string optional
A comment for this line. Often the same comment is supplied for  both teams in a game.
context restriction of xs:string optional
An indication of whether this line is a current line, or a repeat of a special-interest line from the past.
date-time TruncatedDateTimeType optional
The date and time which this wagering info was assigned by the bookmaker, normalized to ISO 8601 extended format: YYYY-MM-DDTHH:MM:SS+HH:MM. Use YYYY-MM-DD when no time is available.
id xs:ID optional
An XML-specific identifier for the element.
line xs:string optional
The value of the runline.
line-opening xs:string optional
The opening line for this runline.
prediction QCodeType optional
Whether this team or player is the favorite or the underdog.
prediction-opening QCodeType optional
The opening value for this prediction.
rotation-key xs:string optional
Reusable ID for the team generally agreed upon by a pool of bookmakers.
style xs:string optional
An open placeholder for reference by an external stylesheet.
value xs:string optional
Generally +1.5 or -1.5.
value-opening xs:string optional
The opening value for this runline.
vigorish xs:string optional
The commission paid to the bookmaker.
Source
<xs:complexType name="wagering-runline">
  <xs:annotation>
    <xs:documentation>A line used in baseball.</xs:documentation>
  </xs:annotation>
  <xs:attributeGroup ref="commonAttributes"/>
  <xs:attributeGroup ref="wagering3Attributes"/>
  <xs:attribute name="value" type="xs:string" use="optional">
    <xs:annotation>
      <xs:documentation>Generally +1.5 or -1.5.</xs:documentation>
    </xs:annotation>
  </xs:attribute>
  <xs:attribute name="value-opening" type="xs:string" use="optional">
    <xs:annotation>
      <xs:documentation>The opening value for this runline.</xs:documentation>
    </xs:annotation>
  </xs:attribute>
</xs:complexType>
Complex Type wagering-odds
Namespace http://iptc.org/std/nar/2006-10-01/
Annotations
A line that gives formal odds on a team or player winning, such as 3-to-1 odds.
Diagram
Diagram sportsml_xsd.tmp#commonAttributes sportsml_xsd.tmp#wageringAttributes sportsml_xsd.tmp#wagering-odds_numerator sportsml_xsd.tmp#wagering-odds_denominator sportsml_xsd.tmp#wagering-odds_numerator-opening sportsml_xsd.tmp#wagering-odds_denominator-opening sportsml_xsd.tmp#wagering-odds_payout-calcluation sportsml_xsd.tmp#wagering-odds_payback-amount sportsml_xsd.tmp#wagering-odds_wagering-prediction
Used by
Model wagering-prediction
Children wagering-prediction
Attributes
QName Type Fixed Default Use Annotation
bookmaker-key QCodeType optional
Unique ID for the make of the line.
bookmaker-name xs:string optional
Name of the maker of the line.
class xs:string optional
An open placeholder for categorization.
comment xs:string optional
A comment for this line. Often the same comment is supplied for  both teams in a game.
context restriction of xs:string optional
An indication of whether this line is a current line, or a repeat of a special-interest line from the past.
date-time TruncatedDateTimeType optional
The date and time which this wagering info was assigned by the bookmaker, normalized to ISO 8601 extended format: YYYY-MM-DDTHH:MM:SS+HH:MM. Use YYYY-MM-DD when no time is available.
denominator xs:string optional
The denominator of the chances this team or player is given.
denominator-opening xs:string optional
The opening value of the denominator.
id xs:ID optional
An XML-specific identifier for the element.
numerator xs:string optional
The numerator of the chances this team or player is given.
numerator-opening xs:string optional
The opening value of the numerator.
payback-amount xs:string optional
The total amount paid back to the winning wagerer, including the amount invested.
payout-calcluation xs:string optional
How much money additional gets paid should this team or player or team win.
rotation-key xs:string optional
Reusable ID for the team generally agreed upon by a pool of bookmakers.
style xs:string optional
An open placeholder for reference by an external stylesheet.
Source
<xs:complexType name="wagering-odds">
  <xs:annotation>
    <xs:documentation>A line that gives formal odds on a team or player winning, such as 3-to-1 odds.</xs:documentation>
  </xs:annotation>
  <xs:sequence minOccurs="0" maxOccurs="unbounded">
    <xs:element name="wagering-prediction" type="wagering-prediction"/>
  </xs:sequence>
  <xs:attributeGroup ref="commonAttributes"/>
  <xs:attributeGroup ref="wageringAttributes"/>
  <xs:attribute name="numerator" type="xs:string" use="optional">
    <xs:annotation>
      <xs:documentation>The numerator of the chances this team or player is given.</xs:documentation>
    </xs:annotation>
  </xs:attribute>
  <xs:attribute name="denominator" type="xs:string" use="optional">
    <xs:annotation>
      <xs:documentation>The denominator of the chances this team or player is given.</xs:documentation>
    </xs:annotation>
  </xs:attribute>
  <xs:attribute name="numerator-opening" type="xs:string" use="optional">
    <xs:annotation>
      <xs:documentation>The opening value of the numerator.</xs:documentation>
    </xs:annotation>
  </xs:attribute>
  <xs:attribute name="denominator-opening" type="xs:string" use="optional">
    <xs:annotation>
      <xs:documentation>The opening value of the denominator.</xs:documentation>
    </xs:annotation>
  </xs:attribute>
  <xs:attribute name="payout-calcluation" type="xs:string" use="optional">
    <xs:annotation>
      <xs:documentation>How much money additional gets paid should this team or player or team win.</xs:documentation>
    </xs:annotation>
  </xs:attribute>
  <xs:attribute name="payback-amount" type="xs:string" use="optional">
    <xs:annotation>
      <xs:documentation>The total amount paid back to the winning wagerer, including the amount invested.</xs:documentation>
    </xs:annotation>
  </xs:attribute>
</xs:complexType>
Complex Type wagering-prediction
Namespace http://iptc.org/std/nar/2006-10-01/
Annotations
A prediction as to whether a team or player is a favorite or an underdog.
Diagram
Diagram sportsml_xsd.tmp#commonAttributes sportsml_xsd.tmp#coverageAttributes sportsml_xsd.tmp#wagering-prediction_prediction
Used by
Attributes
QName Type Fixed Default Use Annotation
alignment-scope restriction of xs:string optional
Indicates that the included statistics apply only to events played either at home or away.
class xs:string optional
An open placeholder for categorization.
competition QCodeType optional
The key of the league or competition for which the player or team generated the stats.
distance xs:string optional
Measure of distance for the generated stat.
distance-maximum xs:string optional
Maximum distance for the generated stat.
distance-minimum xs:string optional
Minimum distance for the generated stat.
duration-scope QCodeType optional
Indicates what class of events the included statistics apply. Example: those events that went into overtime. SportsML vocab uri: http://cv.iptc.org/newscodes/spdurationscope/
end-date-time TruncatedDateTimeType optional
The ending date, with optional time, of the event for which the stats are relevant.
event-span xs:nonNegativeInteger optional
Qualifier of "most-recent-events" value for temporal-unit attribute. Specify the number of events eg. 10 for last 10 games.
id xs:ID optional
An XML-specific identifier for the element.
location-key QCodeType optional
The key of the site,venue or location where the stats were generated.
measurement-units xs:string optional
The type of unit used to measure distance, speed, etc. Could be mph, kph, metres, yards, etc.
opponent-type QCodeType optional
Whether the opponent was a player, team, etc.
opponent-value QCodeType optional
The key of the player, team, division, conference, league or other unit which provide the opposition relevant to the stat.
period-end-date-time TruncatedDateTimeType optional
The ending date, with optional time, of the period for which the stats are relevant.
period-start-date-time TruncatedDateTimeType optional
The starting date, with optional time, of the period for which the stats are relevant.
period-type QCodeType optional
For certain types of periods: overtime, declared (cricket), etc.
period-value xs:string optional
Used for tracking stats and events by period.
position xs:string optional
Indicates that the included statistics apply only to while played at a particular position.
prediction QCodeType optional
Whether this team or player is the favorite or the underdog.
record-making-scope QCodeType optional
Indicates that the included statistics apply only to values that set a record, such as a team-high, or an individual-low.
scope-value QCodeType optional
A generic scope indicator. Use only if none of the other coverage attributes are suitable.
scoping-label xs:string optional
A textual description for the scope.
situation QCodeType optional
Final or current score of the team or player.
start-date-time TruncatedDateTimeType optional
The starting date, with optional time, of the event for which the stats are relevant.
stats-coverage QCodeType optional
A relative indication of how many statistics are included in the item. SportsML vocab uri: http://cv.iptc.org/newscodes/spstatscoverage/
style xs:string optional
An open placeholder for reference by an external stylesheet.
surface-type QCodeType optional
The type of surface (eg. clay, artificial grass, etc.) upon which the stats were generated.
team QCodeType optional
The key of the team for which the player or team generated the stats.
team-coverage restriction of xs:string optional
Indicates whether the item contains information about one team, or
many teams.
temporal-unit-type QCodeType optional
The unit of performance to which the stats apply eg. single-event, season, career.
temporal-unit-value QCodeType optional
The key of performance unit to which the stats apply.
unit-type QCodeType optional
The type, other than team or league/competition, of the competitive unit for which the player or team generated the stats.
unit-value QCodeType optional
The key, other than team or league/competition, of the competitive unit for which the player or team generated the stats.
venue-type QCodeType optional
The type of event (eg. indoor, outdoor, etc.) in which the stats were generated.
weather-type QCodeType optional
A code for the weather situation in which the stats were generated. SportsML weather codes recommended.
Source
<xs:complexType name="wagering-prediction">
  <xs:annotation>
    <xs:documentation>A prediction as to whether a team or player is a favorite or an underdog.</xs:documentation>
  </xs:annotation>
  <xs:attributeGroup ref="commonAttributes"/>
  <xs:attributeGroup ref="coverageAttributes"/>
  <xs:attribute name="prediction" type="QCodeType" use="optional">
    <xs:annotation>
      <xs:documentation>Whether this team or player is the favorite or the underdog.</xs:documentation>
    </xs:annotation>
  </xs:attribute>
</xs:complexType>
Complex Type wagering-straight-spread
Namespace http://iptc.org/std/nar/2006-10-01/
Annotations
A wager built around the different between the scores of two teams.
Diagram
Diagram sportsml_xsd.tmp#commonAttributes sportsml_xsd.tmp#wagering3Attributes sportsml_xsd.tmp#wagering-straight-spread_value sportsml_xsd.tmp#wagering-straight-spread_value-opening
Used by
Attributes
QName Type Fixed Default Use Annotation
bookmaker-key QCodeType optional
Unique ID for the make of the line.
bookmaker-name xs:string optional
Name of the maker of the line.
class xs:string optional
An open placeholder for categorization.
comment xs:string optional
A comment for this line. Often the same comment is supplied for  both teams in a game.
context restriction of xs:string optional
An indication of whether this line is a current line, or a repeat of a special-interest line from the past.
date-time TruncatedDateTimeType optional
The date and time which this wagering info was assigned by the bookmaker, normalized to ISO 8601 extended format: YYYY-MM-DDTHH:MM:SS+HH:MM. Use YYYY-MM-DD when no time is available.
id xs:ID optional
An XML-specific identifier for the element.
line xs:string optional
The value of the runline.
line-opening xs:string optional
The opening line for this runline.
prediction QCodeType optional
Whether this team or player is the favorite or the underdog.
prediction-opening QCodeType optional
The opening value for this prediction.
rotation-key xs:string optional
Reusable ID for the team generally agreed upon by a pool of bookmakers.
style xs:string optional
An open placeholder for reference by an external stylesheet.
value xs:string optional
The number of points for which the two scores should differ.
value-opening xs:string optional
The opening value.
vigorish xs:string optional
The commission paid to the bookmaker.
Source
<xs:complexType name="wagering-straight-spread">
  <xs:annotation>
    <xs:documentation>A wager built around the different between the scores of two teams.</xs:documentation>
  </xs:annotation>
  <xs:attributeGroup ref="commonAttributes"/>
  <xs:attributeGroup ref="wagering3Attributes"/>
  <xs:attribute name="value" type="xs:string" use="optional">
    <xs:annotation>
      <xs:documentation>The number of points for which the two scores should differ.</xs:documentation>
    </xs:annotation>
  </xs:attribute>
  <xs:attribute name="value-opening" type="xs:string" use="optional">
    <xs:annotation>
      <xs:documentation>The opening value.</xs:documentation>
    </xs:annotation>
  </xs:attribute>
</xs:complexType>
Complex Type associateComplexType
Namespace http://iptc.org/std/nar/2006-10-01/
Annotations
Manager or coach or jockey, etc. | An individual or a group that assists a team or player, and functions in a supporting capacity.
Diagram
Diagram sportsml_xsd.tmp#commonAttributes sportsml_xsd.tmp#associateComplexType_associate-metadata sportsml_xsd.tmp#associateComplexType_associate-stats sportsml_xsd.tmp#associateComplexType_affiliation
Used by
Model associate-metadata , associate-stats{0,1} , affiliation*
Children affiliation, associate-metadata, associate-stats
Attributes
QName Type Fixed Default Use Annotation
class xs:string optional
An open placeholder for categorization.
id xs:ID optional
An XML-specific identifier for the element.
style xs:string optional
An open placeholder for reference by an external stylesheet.
Source
<xs:complexType name="associateComplexType">
  <xs:annotation>
    <xs:documentation>Manager or coach or jockey, etc. | An individual or a group that assists a team or player, and functions in a supporting capacity.</xs:documentation>
  </xs:annotation>
  <xs:sequence>
    <xs:element name="associate-metadata" type="associateMetadataComplexType"/>
    <xs:element name="associate-stats" type="associateStatsComplexType" minOccurs="0"/>
    <xs:element name="affiliation" type="affiliationComplexType" minOccurs="0" maxOccurs="unbounded"/>
  </xs:sequence>
  <xs:attributeGroup ref="commonAttributes"/>
</xs:complexType>
Complex Type associateMetadataComplexType
Namespace http://iptc.org/std/nar/2006-10-01/
Diagram
Diagram sportsml_xsd.tmp#commonAttributes sportsml_xsd.tmp#baseEntityMetadataComplexType_key sportsml_xsd.tmp#baseEntityMetadataComplexType_nationality sportsml_xsd.tmp#baseEntityMetadataComplexType_name sportsml_xsd.tmp#baseEntityMetadataComplexType_home-location sportsml_xsd.tmp#baseEntityMetadataComplexType_sports-property sportsml_xsd.tmp#baseEntityMetadataComplexType sportsml_xsd.tmp#basePersonMetadataComplexType_date-of-birth sportsml_xsd.tmp#basePersonMetadataComplexType_date-of-death sportsml_xsd.tmp#basePersonMetadataComplexType_height sportsml_xsd.tmp#basePersonMetadataComplexType_weight sportsml_xsd.tmp#basePersonMetadataComplexType_position-regular sportsml_xsd.tmp#basePersonMetadataComplexType_position-event sportsml_xsd.tmp#basePersonMetadataComplexType_position-depth sportsml_xsd.tmp#basePersonMetadataComplexType_health sportsml_xsd.tmp#basePersonMetadataComplexType_gender sportsml_xsd.tmp#basePersonMetadataComplexType sportsml_xsd.tmp#baseAssociateMetadataComplexType sportsml_xsd.tmp#associateMetadataComplexType_associate-metadata-motor-racing
Type extension of baseAssociateMetadataComplexType
Type hierarchy
Used by
Model name* , home-location{0,1} , sports-property* , (associate-metadata-motor-racing)
Children associate-metadata-motor-racing, home-location, name, sports-property
Attributes
QName Type Fixed Default Use Annotation
class xs:string optional
An open placeholder for categorization.
date-of-birth TruncatedDateTimeType optional
The day on which a person was born, normalized to ISO 8601
extended format: YYYY-MM-DDTHH:MM:SS+HH:MM. Use YYYY-MM-DD when no time
is available. Can also be YYYY-MM or just YYYY if year and/or month not available.
date-of-death TruncatedDateTimeType optional
The day on which a person died, normalized to ISO 8601
extended format: YYYY-MM-DDTHH:MM:SS+HH:MM. Use YYYY-MM-DD when no time is available.
gender restriction of xs:string optional
Male or female.
health QCodeType optional
An indication of the health of the person.
height xs:string optional
Height of the person. Generally in cm.
id xs:ID optional
An XML-specific identifier for the element.
key QCodeType optional
The symbol or identifying key for the entity.
nationality xs:string optional
The country of citizinship of the entity.
position-depth xs:string optional
A ranking amongst players on the team who share the same position.
position-event QCodeType optional
The code for the position held by the person at this  particular sports-event.
position-regular QCodeType optional
The code for the typical position of the person.
style xs:string optional
An open placeholder for reference by an external stylesheet.
weight xs:nonNegativeInteger optional
Weight of a person. Generally in kg.
Source
<xs:complexType name="associateMetadataComplexType">
  <xs:complexContent>
    <xs:extension base="baseAssociateMetadataComplexType">
      <xs:choice minOccurs="0">
        <xs:element name="associate-metadata-motor-racing" type="motorRacingAssociateMetadataComplexType"/>
      </xs:choice>
    </xs:extension>
  </xs:complexContent>
</xs:complexType>
Complex Type baseAssociateMetadataComplexType
Namespace http://iptc.org/std/nar/2006-10-01/
Annotations
Metadata that describes an associate | Generally does not change over the course of a sports-events.
Diagram
Diagram sportsml_xsd.tmp#commonAttributes sportsml_xsd.tmp#baseEntityMetadataComplexType_key sportsml_xsd.tmp#baseEntityMetadataComplexType_nationality sportsml_xsd.tmp#baseEntityMetadataComplexType_name sportsml_xsd.tmp#baseEntityMetadataComplexType_home-location sportsml_xsd.tmp#baseEntityMetadataComplexType_sports-property sportsml_xsd.tmp#baseEntityMetadataComplexType sportsml_xsd.tmp#basePersonMetadataComplexType_date-of-birth sportsml_xsd.tmp#basePersonMetadataComplexType_date-of-death sportsml_xsd.tmp#basePersonMetadataComplexType_height sportsml_xsd.tmp#basePersonMetadataComplexType_weight sportsml_xsd.tmp#basePersonMetadataComplexType_position-regular sportsml_xsd.tmp#basePersonMetadataComplexType_position-event sportsml_xsd.tmp#basePersonMetadataComplexType_position-depth sportsml_xsd.tmp#basePersonMetadataComplexType_health sportsml_xsd.tmp#basePersonMetadataComplexType_gender sportsml_xsd.tmp#basePersonMetadataComplexType
Type extension of basePersonMetadataComplexType
Type hierarchy
Used by
Model name* , home-location{0,1} , sports-property*
Children home-location, name, sports-property
Attributes
QName Type Fixed Default Use Annotation
class xs:string optional
An open placeholder for categorization.
date-of-birth TruncatedDateTimeType optional
The day on which a person was born, normalized to ISO 8601
extended format: YYYY-MM-DDTHH:MM:SS+HH:MM. Use YYYY-MM-DD when no time
is available. Can also be YYYY-MM or just YYYY if year and/or month not available.
date-of-death TruncatedDateTimeType optional
The day on which a person died, normalized to ISO 8601
extended format: YYYY-MM-DDTHH:MM:SS+HH:MM. Use YYYY-MM-DD when no time is available.
gender restriction of xs:string optional
Male or female.
health QCodeType optional
An indication of the health of the person.
height xs:string optional
Height of the person. Generally in cm.
id xs:ID optional
An XML-specific identifier for the element.
key QCodeType optional
The symbol or identifying key for the entity.
nationality xs:string optional
The country of citizinship of the entity.
position-depth xs:string optional
A ranking amongst players on the team who share the same position.
position-event QCodeType optional
The code for the position held by the person at this  particular sports-event.
position-regular QCodeType optional
The code for the typical position of the person.
style xs:string optional
An open placeholder for reference by an external stylesheet.
weight xs:nonNegativeInteger optional
Weight of a person. Generally in kg.
Source
<xs:complexType name="baseAssociateMetadataComplexType">
  <xs:annotation>
    <xs:documentation>Metadata that describes an associate | Generally does not change over the course of a sports-events.</xs:documentation>
  </xs:annotation>
  <xs:complexContent>
    <xs:extension base="basePersonMetadataComplexType"/>
  </xs:complexContent>
</xs:complexType>
Complex Type associateStatsComplexType
Namespace http://iptc.org/std/nar/2006-10-01/
Diagram
Diagram sportsml_xsd.tmp#commonAttributes sportsml_xsd.tmp#baseStatsComplexType_rating sportsml_xsd.tmp#baseStatsComplexType_sports-property sportsml_xsd.tmp#baseStatsComplexType_stats sportsml_xsd.tmp#baseStatsComplexType sportsml_xsd.tmp#base2StatsComplexType_points sportsml_xsd.tmp#base2StatsComplexType_outcome-totals sportsml_xsd.tmp#base2StatsComplexType_outcome-result sportsml_xsd.tmp#base2StatsComplexType
Type extension of base2StatsComplexType
Type hierarchy
Used by
Model rating* , sports-property* , stats* , outcome-totals* , outcome-result*
Children outcome-result, outcome-totals, rating, sports-property, stats
Attributes
QName Type Fixed Default Use Annotation
class xs:string optional
An open placeholder for categorization.
id xs:ID optional
An XML-specific identifier for the element.
points xs:nonNegativeInteger optional
Points accumulated by this associate. For example, points earned by a NASCAR owner.
style xs:string optional
An open placeholder for reference by an external stylesheet.
Source
<xs:complexType name="associateStatsComplexType">
  <xs:complexContent>
    <xs:extension base="base2StatsComplexType"/>
  </xs:complexContent>
</xs:complexType>
Complex Type affiliationComplexType
Namespace http://iptc.org/std/nar/2006-10-01/
Annotations
A mechanism for assigning the membership of a player, team, or associate within a division or larger organizational structure. Also, to indicate an official's affiliation with a team, club or federation, for
example.
Diagram
Diagram sportsml_xsd.tmp#commonAttributes sportsml_xsd.tmp#coverageAttributes sportsml_xsd.tmp#affiliationComplexType_membership-idref sportsml_xsd.tmp#affiliationComplexType_membership-type sportsml_xsd.tmp#affiliationComplexType_membership-key sportsml_xsd.tmp#affiliationComplexType_membership-name
Used by
Attributes
QName Type Fixed Default Use Annotation
alignment-scope restriction of xs:string optional
Indicates that the included statistics apply only to events played either at home or away.
class xs:string optional
An open placeholder for categorization.
competition QCodeType optional
The key of the league or competition for which the player or team generated the stats.
distance xs:string optional
Measure of distance for the generated stat.
distance-maximum xs:string optional
Maximum distance for the generated stat.
distance-minimum xs:string optional
Minimum distance for the generated stat.
duration-scope QCodeType optional
Indicates what class of events the included statistics apply. Example: those events that went into overtime. SportsML vocab uri: http://cv.iptc.org/newscodes/spdurationscope/
end-date-time TruncatedDateTimeType optional
The ending date, with optional time, of the event for which the stats are relevant.
event-span xs:nonNegativeInteger optional
Qualifier of "most-recent-events" value for temporal-unit attribute. Specify the number of events eg. 10 for last 10 games.
id xs:ID optional
An XML-specific identifier for the element.
location-key QCodeType optional
The key of the site,venue or location where the stats were generated.
measurement-units xs:string optional
The type of unit used to measure distance, speed, etc. Could be mph, kph, metres, yards, etc.
membership-idref xs:string optional
A pointer to the ID for the larger organizational structure.
membership-key QCodeType optional
A unique key for the organizational structure in which this item is a member.
membership-name xs:string optional
The name associated with the organizational structure in which this item is a member.
membership-type xs:string optional
The type of organizational structure in which this item is a member.
opponent-type QCodeType optional
Whether the opponent was a player, team, etc.
opponent-value QCodeType optional
The key of the player, team, division, conference, league or other unit which provide the opposition relevant to the stat.
period-end-date-time TruncatedDateTimeType optional
The ending date, with optional time, of the period for which the stats are relevant.
period-start-date-time TruncatedDateTimeType optional
The starting date, with optional time, of the period for which the stats are relevant.
period-type QCodeType optional
For certain types of periods: overtime, declared (cricket), etc.
period-value xs:string optional
Used for tracking stats and events by period.
position xs:string optional
Indicates that the included statistics apply only to while played at a particular position.
record-making-scope QCodeType optional
Indicates that the included statistics apply only to values that set a record, such as a team-high, or an individual-low.
scope-value QCodeType optional
A generic scope indicator. Use only if none of the other coverage attributes are suitable.
scoping-label xs:string optional
A textual description for the scope.
situation QCodeType optional
Final or current score of the team or player.
start-date-time TruncatedDateTimeType optional
The starting date, with optional time, of the event for which the stats are relevant.
stats-coverage QCodeType optional
A relative indication of how many statistics are included in the item. SportsML vocab uri: http://cv.iptc.org/newscodes/spstatscoverage/
style xs:string optional
An open placeholder for reference by an external stylesheet.
surface-type QCodeType optional
The type of surface (eg. clay, artificial grass, etc.) upon which the stats were generated.
team QCodeType optional
The key of the team for which the player or team generated the stats.
team-coverage restriction of xs:string optional
Indicates whether the item contains information about one team, or
many teams.
temporal-unit-type QCodeType optional
The unit of performance to which the stats apply eg. single-event, season, career.
temporal-unit-value QCodeType optional
The key of performance unit to which the stats apply.
unit-type QCodeType optional
The type, other than team or league/competition, of the competitive unit for which the player or team generated the stats.
unit-value QCodeType optional
The key, other than team or league/competition, of the competitive unit for which the player or team generated the stats.
venue-type QCodeType optional
The type of event (eg. indoor, outdoor, etc.) in which the stats were generated.
weather-type QCodeType optional
A code for the weather situation in which the stats were generated. SportsML weather codes recommended.
Source
<xs:complexType name="affiliationComplexType">
  <xs:annotation>
    <xs:documentation>A mechanism for assigning the membership of a player, team, or associate within a division or larger organizational structure. Also, to indicate an official's affiliation with a team, club or federation, for example.</xs:documentation>
  </xs:annotation>
  <xs:attributeGroup ref="commonAttributes"/>
  <xs:attributeGroup ref="coverageAttributes"/>
  <xs:attribute name="membership-idref" type="xs:string" use="optional">
    <xs:annotation>
      <xs:documentation>A pointer to the ID for the larger organizational structure.</xs:documentation>
    </xs:annotation>
  </xs:attribute>
  <xs:attribute name="membership-type" type="xs:string" use="optional">
    <xs:annotation>
      <xs:documentation>The type of organizational structure in which this item is a member.</xs:documentation>
    </xs:annotation>
  </xs:attribute>
  <xs:attribute name="membership-key" type="QCodeType" use="optional">
    <xs:annotation>
      <xs:documentation>A unique key for the organizational structure in which this item is a member.</xs:documentation>
    </xs:annotation>
  </xs:attribute>
  <xs:attribute name="membership-name" type="xs:string" use="optional">
    <xs:annotation>
      <xs:documentation>The name associated with the organizational structure in which this item is a member.</xs:documentation>
    </xs:annotation>
  </xs:attribute>
</xs:complexType>
Complex Type officialsComplexType
Namespace http://iptc.org/std/nar/2006-10-01/
Annotations
A set of officials. | May hold zero or more.
Diagram
Diagram sportsml_xsd.tmp#commonAttributes sportsml_xsd.tmp#officialsComplexType_official
Used by
Model official*
Children official
Attributes
QName Type Fixed Default Use Annotation
class xs:string optional
An open placeholder for categorization.
id xs:ID optional
An XML-specific identifier for the element.
style xs:string optional
An open placeholder for reference by an external stylesheet.
Source
<xs:complexType name="officialsComplexType">
  <xs:annotation>
    <xs:documentation>A set of officials. | May hold zero or more.</xs:documentation>
  </xs:annotation>
  <xs:sequence>
    <xs:element name="official" type="officialComplexType" minOccurs="0" maxOccurs="unbounded"/>
  </xs:sequence>
  <xs:attributeGroup ref="commonAttributes"/>
</xs:complexType>
Complex Type officialComplexType
Namespace http://iptc.org/std/nar/2006-10-01/
Annotations
Also referred to as umpire or referree. | Ensures that the
sports-event is played according to its rules.
Diagram
Diagram sportsml_xsd.tmp#commonAttributes sportsml_xsd.tmp#officialComplexType_official-metadata sportsml_xsd.tmp#officialComplexType_official-stats sportsml_xsd.tmp#officialComplexType_affiliation
Used by
Model official-metadata , official-stats{0,1} , affiliation*
Children affiliation, official-metadata, official-stats
Attributes
QName Type Fixed Default Use Annotation
class xs:string optional
An open placeholder for categorization.
id xs:ID optional
An XML-specific identifier for the element.
style xs:string optional
An open placeholder for reference by an external stylesheet.
Source
<xs:complexType name="officialComplexType">
  <xs:annotation>
    <xs:documentation>Also referred to as umpire or referree. | Ensures that the sports-event is played according to its rules.</xs:documentation>
  </xs:annotation>
  <xs:sequence>
    <xs:element name="official-metadata" type="officialMetadataComplexType"/>
    <xs:element name="official-stats" type="officialStatsComplexType" minOccurs="0"/>
    <xs:element name="affiliation" type="affiliationComplexType" minOccurs="0" maxOccurs="unbounded"/>
  </xs:sequence>
  <xs:attributeGroup ref="commonAttributes"/>
</xs:complexType>
Complex Type officialMetadataComplexType
Namespace http://iptc.org/std/nar/2006-10-01/
Diagram
Diagram sportsml_xsd.tmp#commonAttributes sportsml_xsd.tmp#baseEntityMetadataComplexType_key sportsml_xsd.tmp#baseEntityMetadataComplexType_nationality sportsml_xsd.tmp#baseEntityMetadataComplexType_name sportsml_xsd.tmp#baseEntityMetadataComplexType_home-location sportsml_xsd.tmp#baseEntityMetadataComplexType_sports-property sportsml_xsd.tmp#baseEntityMetadataComplexType sportsml_xsd.tmp#basePersonMetadataComplexType_date-of-birth sportsml_xsd.tmp#basePersonMetadataComplexType_date-of-death sportsml_xsd.tmp#basePersonMetadataComplexType_height sportsml_xsd.tmp#basePersonMetadataComplexType_weight sportsml_xsd.tmp#basePersonMetadataComplexType_position-regular sportsml_xsd.tmp#basePersonMetadataComplexType_position-event sportsml_xsd.tmp#basePersonMetadataComplexType_position-depth sportsml_xsd.tmp#basePersonMetadataComplexType_health sportsml_xsd.tmp#basePersonMetadataComplexType_gender sportsml_xsd.tmp#basePersonMetadataComplexType sportsml_xsd.tmp#baseOfficialMetadataComplexType_uniform-number sportsml_xsd.tmp#baseOfficialMetadataComplexType
Type extension of baseOfficialMetadataComplexType
Type hierarchy
Used by
Model name* , home-location{0,1} , sports-property*
Children home-location, name, sports-property
Attributes
QName Type Fixed Default Use Annotation
class xs:string optional
An open placeholder for categorization.
date-of-birth TruncatedDateTimeType optional
The day on which a person was born, normalized to ISO 8601
extended format: YYYY-MM-DDTHH:MM:SS+HH:MM. Use YYYY-MM-DD when no time
is available. Can also be YYYY-MM or just YYYY if year and/or month not available.
date-of-death TruncatedDateTimeType optional
The day on which a person died, normalized to ISO 8601
extended format: YYYY-MM-DDTHH:MM:SS+HH:MM. Use YYYY-MM-DD when no time is available.
gender restriction of xs:string optional
Male or female.
health QCodeType optional
An indication of the health of the person.
height xs:string optional
Height of the person. Generally in cm.
id xs:ID optional
An XML-specific identifier for the element.
key QCodeType optional
The symbol or identifying key for the entity.
nationality xs:string optional
The country of citizinship of the entity.
position-depth xs:string optional
A ranking amongst players on the team who share the same position.
position-event QCodeType optional
The code for the position held by the person at this  particular sports-event.
position-regular QCodeType optional
The code for the typical position of the person.
style xs:string optional
An open placeholder for reference by an external stylesheet.
uniform-number xs:string optional
The number currently displayed on the uniform or jersey of the official.
weight xs:nonNegativeInteger optional
Weight of a person. Generally in kg.
Source
<xs:complexType name="officialMetadataComplexType">
  <xs:complexContent>
    <xs:extension base="baseOfficialMetadataComplexType"/>
  </xs:complexContent>
</xs:complexType>
Complex Type baseOfficialMetadataComplexType
Namespace http://iptc.org/std/nar/2006-10-01/
Annotations
Metadata about the official. | Generally does not change over the course of a sports-events.
Diagram
Diagram sportsml_xsd.tmp#commonAttributes sportsml_xsd.tmp#baseEntityMetadataComplexType_key sportsml_xsd.tmp#baseEntityMetadataComplexType_nationality sportsml_xsd.tmp#baseEntityMetadataComplexType_name sportsml_xsd.tmp#baseEntityMetadataComplexType_home-location sportsml_xsd.tmp#baseEntityMetadataComplexType_sports-property sportsml_xsd.tmp#baseEntityMetadataComplexType sportsml_xsd.tmp#basePersonMetadataComplexType_date-of-birth sportsml_xsd.tmp#basePersonMetadataComplexType_date-of-death sportsml_xsd.tmp#basePersonMetadataComplexType_height sportsml_xsd.tmp#basePersonMetadataComplexType_weight sportsml_xsd.tmp#basePersonMetadataComplexType_position-regular sportsml_xsd.tmp#basePersonMetadataComplexType_position-event sportsml_xsd.tmp#basePersonMetadataComplexType_position-depth sportsml_xsd.tmp#basePersonMetadataComplexType_health sportsml_xsd.tmp#basePersonMetadataComplexType_gender sportsml_xsd.tmp#basePersonMetadataComplexType sportsml_xsd.tmp#baseOfficialMetadataComplexType_uniform-number
Type extension of basePersonMetadataComplexType
Type hierarchy
Used by
Model name* , home-location{0,1} , sports-property*
Children home-location, name, sports-property
Attributes
QName Type Fixed Default Use Annotation
class xs:string optional
An open placeholder for categorization.
date-of-birth TruncatedDateTimeType optional
The day on which a person was born, normalized to ISO 8601
extended format: YYYY-MM-DDTHH:MM:SS+HH:MM. Use YYYY-MM-DD when no time
is available. Can also be YYYY-MM or just YYYY if year and/or month not available.
date-of-death TruncatedDateTimeType optional
The day on which a person died, normalized to ISO 8601
extended format: YYYY-MM-DDTHH:MM:SS+HH:MM. Use YYYY-MM-DD when no time is available.
gender restriction of xs:string optional
Male or female.
health QCodeType optional
An indication of the health of the person.
height xs:string optional
Height of the person. Generally in cm.
id xs:ID optional
An XML-specific identifier for the element.
key QCodeType optional
The symbol or identifying key for the entity.
nationality xs:string optional
The country of citizinship of the entity.
position-depth xs:string optional
A ranking amongst players on the team who share the same position.
position-event QCodeType optional
The code for the position held by the person at this  particular sports-event.
position-regular QCodeType optional
The code for the typical position of the person.
style xs:string optional
An open placeholder for reference by an external stylesheet.
uniform-number xs:string optional
The number currently displayed on the uniform or jersey of the official.
weight xs:nonNegativeInteger optional
Weight of a person. Generally in kg.
Source
<xs:complexType name="baseOfficialMetadataComplexType">
  <xs:annotation>
    <xs:documentation>Metadata about the official. | Generally does not change over the course of a sports-events.</xs:documentation>
  </xs:annotation>
  <xs:complexContent>
    <xs:extension base="basePersonMetadataComplexType">
      <xs:attribute name="uniform-number" type="xs:string" use="optional">
        <xs:annotation>
          <xs:documentation>The number currently displayed on the uniform or jersey of the official.</xs:documentation>
        </xs:annotation>
      </xs:attribute>
    </xs:extension>
  </xs:complexContent>
</xs:complexType>
Complex Type officialStatsComplexType
Namespace http://iptc.org/std/nar/2006-10-01/
Diagram
Diagram sportsml_xsd.tmp#commonAttributes sportsml_xsd.tmp#baseStatsComplexType_rating sportsml_xsd.tmp#baseStatsComplexType_sports-property sportsml_xsd.tmp#baseStatsComplexType_stats sportsml_xsd.tmp#baseStatsComplexType
Type extension of baseStatsComplexType
Type hierarchy
Used by
Model rating* , sports-property* , stats*
Children rating, sports-property, stats
Attributes
QName Type Fixed Default Use Annotation
class xs:string optional
An open placeholder for categorization.
id xs:ID optional
An XML-specific identifier for the element.
style xs:string optional
An open placeholder for reference by an external stylesheet.
Source
<xs:complexType name="officialStatsComplexType">
  <xs:complexContent>
    <xs:extension base="baseStatsComplexType"/>
  </xs:complexContent>
</xs:complexType>
Complex Type eventActionsComplexType
Namespace http://iptc.org/std/nar/2006-10-01/
Annotations
Complex type for sports events, both generic and sport specific.
Diagram
Diagram sportsml_xsd.tmp#commonAttributes sportsml_xsd.tmp#eventActionsComplexType_action
Used by
Model action*
Children action
Attributes
QName Type Fixed Default Use Annotation
class xs:string optional
An open placeholder for categorization.
id xs:ID optional
An XML-specific identifier for the element.
style xs:string optional
An open placeholder for reference by an external stylesheet.
Source
<xs:complexType name="eventActionsComplexType">
  <xs:annotation>
    <xs:documentation>Complex type for sports events, both generic and sport specific.</xs:documentation>
  </xs:annotation>
  <xs:sequence>
    <xs:element name="action" type="baseActionComplexType" minOccurs="0" maxOccurs="unbounded">
      <xs:annotation>
        <xs:documentation>Any number of action inside the actions holder.</xs:documentation>
      </xs:annotation>
    </xs:element>
  </xs:sequence>
  <xs:attributeGroup ref="commonAttributes">
    <xs:annotation>
      <xs:documentation>commonAttributes only hold an id attribute, presently</xs:documentation>
    </xs:annotation>
  </xs:attributeGroup>
</xs:complexType>
Complex Type baseActionComplexType
Namespace http://iptc.org/std/nar/2006-10-01/
Diagram
Diagram sportsml_xsd.tmp#actionAttributes sportsml_xsd.tmp#baseActionComplexType_action sportsml_xsd.tmp#baseActionComplexType_participant
Used by
Model action* , participant*
Children action, participant
Attributes
QName Type Fixed Default Use Annotation
angle xs:string optional
Angle on the field of the play.
at-bat-number xs:integer optional
ball-location gridType optional
ball-location-horizontal QCodeType optional
Where the pitch was located horizontally. SportsML vocab uri: http://cv.iptc.org/newscodes/spbblballlocationhorizontal/
ball-location-vertical QCodeType optional
Where the pitch was located vertically. SportsML vocab uri: http://cv.iptc.org/newscodes/spbblballlocationvertical/
balls xs:integer optional
batter-advance xs:integer optional
batter-side bodySideList optional
body-part QCodeType optional
Body part used to perform an action.
caller-type QCodeType optional
Who called the timeout, either team or official. ID is given under participant.  SportsML vocab uri: http://cv.iptc.org/newscodes/spamfcaller/
caution-value QCodeType optional
class xs:string optional
An open placeholder for categorization.
clock-state restriction of xs:string optional
club QCodeType optional
Which club was used
comment xs:string optional
Textual comment of the action
created xs:dateTime optional
Date and time when this play/action record was created. This would be the record from the reporter's data entry system.
date-time xs:dateTime optional
Date and time when this play/action took place on the field.
distance xs:string optional
Angle on the field of the play.
distance-for-1st-down xs:integer optional
The distance between the current line of scrimmage and the line to gain, 10 yards downfield from the start of possession. In yards. The word goal is used when the distance to the goal line is less than 10 yards. The word kick is used for kick-scoring attempt.
down xs:nonNegativeInteger optional
The current down. Valid values are 1,2,3,4,5. (Could period be used?)
drive-duration xs:duration optional
The time it took for the drive.
drive-plays xs:nonNegativeInteger optional
The number of plays in this drive.
drive-result QCodeType optional
How a drive came to an end. SportsML vocab uri: http://cv.iptc.org/newscodes/spamfdriveresult/
drive-yards xs:nonNegativeInteger optional
The number of yards covered during this drive.
earned-runs-scored xs:integer optional
end-distance xs:integer optional
The distance from the cup where the ball stopped after the stroke
end-location xs:string optional
A string indicating where on the court the action occured. Could be an approximate region, or a more complex value adhering to some elaborate coordinate system.
end-number xs:integer optional
A curling game normally have 10 ends, but it can also be 8 or even 6
error-type QCodeType optional
faceoff-winner xs:NCName optional
also used to show winner of jumpball in basket.
field-line xs:integer optional
The line of scrimmage. The yard line where the ball is placed at the start of play.
field-location gridType optional
Recommended x,y 0-100. The location of the action on the field of play represented as a grid.
field-side restriction of xs:string optional
Which side of the field the event is taking place.  Either "home" or "away".
flag-new QCodeType optional
Types of motor racing communication flags. SportsML vocab uri: http://cv.iptc.org/newscodes/spmcrflag/
flag-original QCodeType optional
Types of motor racing communication flags. SportsML vocab uri: http://cv.iptc.org/newscodes/spmcrflag/
flag-state QCodeType optional
Types of motor racing communication flags. SportsML vocab uri: http://cv.iptc.org/newscodes/spmcrflag/
game xs:integer optional
Which game in this set the play takes place in
goal-location gridType optional
Recommended x,y 0-100. The location on goal-mouth grid in which the ball/puck entered.
goal-zone QCodeType optional
Part of the goal where the score or score-attempt was aimed.
hit-by-pitch-type restriction of xs:string optional
hit-location QCodeType optional
hit-type QCodeType optional
hole xs:integer optional
Which hole this play takes place on
id xs:ID optional
An XML-specific identifier for the element.
inning-exiting QCodeType optional
inning-half restriction of xs:string optional
inning-value xs:integer optional
interference-type QCodeType optional
kick-type QCodeType optional
SportsML vocab uri: http://cv.iptc.org/newscodes/spamfkick/
landing QCodeType optional
The place or surface where a golf ball lands after being shot. SportsML vocab uri: http://cv.iptc.org/newscodes/spgollanding/
lap xs:integer optional
Which lap number this play takes place in
laps-remaining xs:integer optional
How many laps are remaining when this play takes place
last-modified xs:dateTime optional
Date and time when this play/action record was last modified. This would be the record from the reporter's data entry system.
lead-entering QCodeType optional
lead-exiting QCodeType optional
minutes-elapsed xs:string optional
Number of minutes that have elapsed since the beginning of the game.
opposing-team-idref xs:string optional
This is the opposing team, if any
out-type QCodeType optional
How the batter got out. SportsML vocab uri: http://cv.iptc.org/newscodes/spbblout/
outs xs:integer optional
outs-recorded xs:integer optional
pass-description QCodeType optional
pass-method QCodeType optional
pass-type QCodeType optional
passer-key QCodeType optional
passer-type QCodeType optional
penalty-acceptance QCodeType optional
penalty-challenge QCodeType optional
penalty-count xs:integer optional
The sum of penalties recieved by this team/participant this event
penalty-length xs:string optional
The length of this penalty. Normally in minutes, but could be rest of the game etc
penalty-level QCodeType optional
The degree of punishment for the penalty eg. yellow or red card, major, minor, game misconduct, etc. See "penaltylevel" SportsML vocabs for various sports:
http://cv.iptc.org/newscodes/spbkbpenaltylevel/
http://cv.iptc.org/newscodes/spichpenaltylevel/
http://cv.iptc.org/newscodes/sprgxpenaltylevel/
http://cv.iptc.org/newscodes/spsocpenaltylevel/
penalty-name xs:string optional
The name of the penalty
penalty-result QCodeType optional
What the foul resulted in. See "penaltyresult" SportsML vocabs for various sports:
http://cv.iptc.org/newscodes/sprgxpenaltyresult/
http://cv.iptc.org/newscodes/spsocpenaltyresult/
penalty-review QCodeType optional
penalty-review-ruling QCodeType optional
penalty-side QCodeType optional
Which side committed the penalty, usually offense or defense. SportsML vocab uri: http://cv.iptc.org/newscodes/sppenaltyside/
penalty-status restriction of xs:string optional
penalty-type QCodeType optional
The name of the type of penalty. See "penalty" SportsML vocabs for various sports:
http://cv.iptc.org/newscodes/spamfpenalty/
http://cv.iptc.org/newscodes/spichpenalty/
http://cv.iptc.org/newscodes/sprgxpenalty/
http://cv.iptc.org/newscodes/spsocpenalty/
penalty-yards QCodeType optional
period-length truncatedTimeType optional
Length of current period of event
period-minute-elapsed xs:string optional
The time elapsed, but only given as whole minutes.
period-time-elapsed xs:string optional
The time elapsed in the current period.
period-time-remaining xs:string optional
The time remaining in the current period.
period-value xs:string optional
Number or name of current period of event. Normally a number but can be things like OT etc
pitch-type QCodeType optional
pitch-units restriction of xs:string optional
pitch-velocity xs:decimal optional
pitcher-side bodySideList optional
play-scorekeepers-notation xs:string optional
player-count xs:integer optional
Number of players in the "current" team
player-count-opposing xs:integer optional
Number of players in the opposing team
points xs:integer optional
How many points this score was worth for the scoring team.
position-new QCodeType optional
position-original QCodeType optional
power-play-advantage xs:nonNegativeInteger optional
Number of players more on the team in power play, also see the player count attributes
power-play-time-remaining truncatedTimeType optional
Time remaining of powerplay
rbi xs:integer optional
receiver-score QCodeType optional
SportsML vocab uri: http://cv.iptc.org/newscodes/sptengameresult/
recipient-type QCodeType optional
Whether the receiver of the penalty was the team, the player, a coach, a ref, etc. SportsML vocab uri: http://cv.iptc.org/newscodes/sprecipienttype/
result QCodeType optional
The result of the play or action. See "result" SportsML vocabs for various sports:
http://cv.iptc.org/newscodes/spamfresult/
http://cv.iptc.org/newscodes/spsocresult/
round xs:integer optional
Which round this play takes place in
runner-on-first xs:boolean optional
runner-on-first-advance QCodeType optional
runner-on-first-idref QCodeType optional
runner-on-second xs:boolean optional
runner-on-second-advance QCodeType optional
runner-on-second-idref QCodeType optional
runner-on-third xs:boolean optional
runner-on-third-advance QCodeType optional
runner-on-third-idref QCodeType optional
runners-on-base xs:boolean optional
runs-scored xs:integer optional
runs-this-inning-half xs:integer optional
sacrifice-type QCodeType optional
save-method QCodeType optional
save-type QCodeType optional
score xs:integer optional
The current score of this player
score-against-par xs:integer optional
How the score of this player is compared to the course par
score-attempt-method QCodeType optional
What part of the body or equipment the player used to attempt to score. See "scoreattemptmethod" SportsML vocabs for various sports:
http://cv.iptc.org/newscodes/spsocscoreattemptmethod/
score-attempt-result QCodeType optional
The result of the score attempt eg. blocked, missed, etc. See "scoreattemptresult" SportsML vocabs for various sports:
http://cv.iptc.org/newscodes/spbkbscoreattemptresult/
http://cv.iptc.org/newscodes/spichscoreattemtresult/
http://cv.iptc.org/newscodes/sprgxscoreattemptresult/
http://cv.iptc.org/newscodes/spsocscoreattemptresult/
score-attempt-side bodySideList optional
Side of the body of the player attempting to score
score-attempt-situation QCodeType optional
score-attempt-type QCodeType optional
The type of score that was attempted. See "scoreattempt" SportsML vocabs for various sports:
http://cv.iptc.org/newscodes/spbkbscoreattempt/
http://cv.iptc.org/newscodes/spichscoreattempt/
http://cv.iptc.org/newscodes/sprgxscoreattempt/
http://cv.iptc.org/newscodes/spsocscoreattempt/
score-team xs:string optional
Score of the "current" team
score-team-opposing xs:string optional
Score of the opposing team
score-type QCodeType optional
The type of score for sports with more than one way to gain points (american-football) in which every play is a score attempt. For other sports use score-attempt-type. SportsML vocab uri: http://cv.iptc.org/newscodes/spamfscore/
sequence-number xs:integer optional
Sequence-number. Should be separate sequences for sub-actions inside an action
serve-number QCodeType optional
server-score QCodeType optional
SportsML vocab uri: http://cv.iptc.org/newscodes/sptengameresult/
set xs:integer optional
Which set this play takes place in. Tennis is played in 3 or 5 sets
shootout-shot-order xs:integer optional
When this shot was take, amongst all the shootout shots of a game for one particular team. For example: 3 (if it was the third shot of the shootout).
shot-distance xs:double optional
shot-distance-units QCodeType optional
SportsML vocab uri: http://cv.iptc.org/newscodes/spdistanceunits/
shot-type QCodeType optional
The type of shot taken. See "shot" SportsML vocabs for various sports:
http://cv.iptc.org/newscodes/spgolshot/
http://cv.iptc.org/newscodes/sptenshot/
http://cv.iptc.org/newscodes/spcurshot/
start-distance xs:integer optional
The distance from the cup where the stroke was taken
start-location xs:string optional
A string indicating where on the court the action began. Could be an approximate region, or a more complex value adhering to some elaborate coordinate system.
stone-number xs:integer optional
Each end has 8 stones per team
stone-speed QCodeType optional
strength QCodeType optional
Even strength, power play, short handed, etc.  SportsML vocab uri: http://cv.iptc.org/newscodes/spichstrength/
strike-type restriction of xs:string optional
strikeout-type restriction of xs:string optional
strikes xs:integer optional
strokes xs:nonNegativeInteger optional
How many strokes this player has done so far
style xs:string optional
An open placeholder for reference by an external stylesheet.
substitution-reason xs:string optional
team-idref xs:string optional
This is considered the "current" team in action
time-addition xs:string optional
time added to period.
time-elapsed truncatedTimeType optional
Total time elapsed of event
time-remaining truncatedTimeType optional
Time remaining of event
time-used xs:string optional
How much time the team used for this play
timeout-duration xs:string optional
Length of timeout
timeout-type QCodeType optional
Type of timeout. SportsML vocab uri: http://cv.iptc.org/newscodes/spamftimeout/
timeouts-left xs:integer optional
Timeouts left for the "current" team
touchdown-type QCodeType optional
SportsML vocab uri: http://cv.iptc.org/newscodes/spamftouchdown/
trajectory-coordinates QCodeType optional
The path of the ball. SportsML vocab uri: http://cv.iptc.org/newscodes/spbbltrajectory/
turn restriction of xs:string optional
turnover-type QCodeType optional
How the initiative changed. Steal, lost-ball etc.
type QCodeType optional
The type of competitive action taken on the field of play. See "action" SportsML vocabs for various sports:
http://cv.iptc.org/newscodes/spamfaction/
http://cv.iptc.org/newscodes/spbblaction/
http://cv.iptc.org/newscodes/spbkbaction/
http://cv.iptc.org/newscodes/spichaction/
http://cv.iptc.org/newscodes/spmcraction/
http://cv.iptc.org/newscodes/rgxaction/
http://cv.iptc.org/newscodes/spsocaction/
http://cv.iptc.org/newscodes/sptenaction/
umpire-call restriction of xs:string optional
The net result of the pitch.
velocity QCodeType optional
walk-type restriction of xs:string optional
win-type restriction of xs:string optional
yards-gained xs:integer optional
zone QCodeType optional
The zone on the playing field where the action took place. qcoded value that can be sport specific
Source
<xs:complexType name="baseActionComplexType">
  <xs:sequence>
    <xs:element name="action" type="baseActionComplexType" minOccurs="0" maxOccurs="unbounded">
      <!-- An action can have any number of sub-actions -->
      <xs:annotation>
        <xs:documentation>Any number of action inside the actions holder.</xs:documentation>
      </xs:annotation>
    </xs:element>
    <xs:element name="participant" type="baseParticipantComplexType" minOccurs="0" maxOccurs="unbounded"/>
    <!-- Used for human participants, animals, equipment whatever -->
  </xs:sequence>
  <xs:attributeGroup ref="actionAttributes"/>
  <!-- The action can have a number of attributes -->
</xs:complexType>
Complex Type baseParticipantComplexType
Namespace http://iptc.org/std/nar/2006-10-01/
Annotations
Base structure for a participant.
Diagram
Diagram sportsml_xsd.tmp#commonAttributes sportsml_xsd.tmp#participantAttributes sportsml_xsd.tmp#baseParticipantComplexType_field-location sportsml_xsd.tmp#baseParticipantComplexType_goals-cumulative sportsml_xsd.tmp#baseParticipantComplexType_assists-cumulative sportsml_xsd.tmp#baseParticipantComplexType_lineup-slot sportsml_xsd.tmp#baseParticipantComplexType_yards-gained sportsml_xsd.tmp#baseParticipantComplexType_score-credit
Used by
Attributes
QName Type Fixed Default Use Annotation
assists-cumulative xs:string optional
Total number assists at time of assist scored.
class xs:string optional
An open placeholder for categorization.
field-location xs:string optional
Recommended x,y 0-100.
goals-cumulative xs:string optional
Total number goals at time of goal scored.
id xs:ID optional
An XML-specific identifier for the element.
idref xs:IDREF required
A pointer to a player who participated in the play.
lineup-slot xs:integer optional
role QCodeType optional
The role of the participant in the particular action, as opposed to their designated position on the team.
score-credit restriction of xs:integer optional
Whether the participant in the play can be given credit for the goal or score.
stone-color xs:string optional
stone-id xs:string optional
stone-number xs:integer optional
style xs:string optional
An open placeholder for reference by an external stylesheet.
team-idref xs:IDREF optional
A pointer to the participant's team.
yards-gained xs:integer optional
Source
<xs:complexType name="baseParticipantComplexType">
  <xs:annotation>
    <xs:documentation>Base structure for a participant.</xs:documentation>
  </xs:annotation>
  <xs:attributeGroup ref="commonAttributes"/>
  <xs:attributeGroup ref="participantAttributes"/>
  <xs:attribute name="field-location" use="optional" type="xs:string">
    <xs:annotation>
      <xs:documentation>Recommended x,y 0-100.</xs:documentation>
    </xs:annotation>
  </xs:attribute>
  <xs:attribute name="goals-cumulative" type="xs:string" use="optional">
    <xs:annotation>
      <xs:documentation>Total number goals at time of goal scored.</xs:documentation>
    </xs:annotation>
  </xs:attribute>
  <xs:attribute name="assists-cumulative" type="xs:string" use="optional">
    <xs:annotation>
      <xs:documentation>Total number assists at time of assist scored.</xs:documentation>
    </xs:annotation>
  </xs:attribute>
  <xs:attribute name="lineup-slot" use="optional" type="xs:integer"/>
  <xs:attribute name="yards-gained" use="optional" type="xs:integer"/>
  <xs:attribute name="score-credit" use="optional">
    <xs:annotation>
      <xs:documentation>Whether the participant in the play can be given credit for the goal or score.</xs:documentation>
    </xs:annotation>
    <xs:simpleType id="scoreCredit">
      <xs:restriction base="xs:integer">
        <xs:enumeration id="scoreCredit1" value="1"/>
        <xs:enumeration id="scoreCredit0" value="0"/>
      </xs:restriction>
    </xs:simpleType>
  </xs:attribute>
</xs:complexType>
Simple Type truncatedTimeType
Namespace http://iptc.org/std/nar/2006-10-01/
Diagram
Diagram sportsml_xsd.tmp#MinutesAndSeconds
Type union of(xs:time, xs:nonNegativeInteger, MinutesAndSeconds)
Used by
Source
<xs:simpleType name="truncatedTimeType">
  <xs:union memberTypes="xs:time xs:nonNegativeInteger MinutesAndSeconds"/>
</xs:simpleType>
Simple Type gridType
Namespace http://iptc.org/std/nar/2006-10-01/
Annotations
A two dimentional grid coordinate representation in the form of a  number representing the x coordinate, a colon, then a number representing the y coordinate.
The origin (0,0) and granularity may be determined by the  distributor.
Diagram
Diagram
Type restriction of xs:string
Facets
pattern [-]?\d+(\.\d{1,2})?,[-]?\d+(\.\d{1,2})?
Used by
Source
<xs:simpleType name="gridType">
  <xs:annotation>
    <xs:documentation>A two dimentional grid coordinate representation in the form of a number representing the x coordinate, a colon, then a number representing the y coordinate.</xs:documentation>
    <xs:documentation>The origin (0,0) and granularity may be determined by the distributor.</xs:documentation>
  </xs:annotation>
  <xs:restriction base="xs:string">
    <xs:pattern value="[-]?\d+(\.\d{1,2})?,[-]?\d+(\.\d{1,2})?"/>
  </xs:restriction>
</xs:simpleType>
Complex Type highlightComplexType
Namespace http://iptc.org/std/nar/2006-10-01/
Annotations
A textual highlight. | Can hold plain text, or could hold NITF.
Diagram
Diagram sportsml_xsd.tmp#commonAttributes
Properties
mixed: true
Used by
Model ANY element from ANY namespace
Attributes
QName Type Fixed Default Use Annotation
class xs:string optional
An open placeholder for categorization.
id xs:ID optional
An XML-specific identifier for the element.
style xs:string optional
An open placeholder for reference by an external stylesheet.
Source
<xs:complexType name="highlightComplexType" mixed="true">
  <xs:annotation>
    <xs:documentation>A textual highlight. | Can hold plain text, or could hold NITF.</xs:documentation>
  </xs:annotation>
  <xs:sequence>
    <xs:any processContents="lax" minOccurs="0" maxOccurs="unbounded"/>
  </xs:sequence>
  <xs:attributeGroup ref="commonAttributes"/>
</xs:complexType>
Complex Type tournamentComplexType
Namespace http://iptc.org/std/nar/2006-10-01/
Annotations
A structured series of competitions within one sport. | Generally organized by a particular sponsoring body. Can happen all in one day, or be spread out - like the Davis Cup in tennis.
Diagram
Diagram sportsml_xsd.tmp#commonAttributes sportsml_xsd.tmp#tournamentComplexType_tournament-metadata sportsml_xsd.tmp#tournamentComplexType_standing sportsml_xsd.tmp#tournamentComplexType_tournament-division sportsml_xsd.tmp#tournamentComplexType_tournament-part sportsml_xsd.tmp#tournamentComplexType_sports-event
Used by
Model tournament-metadata{0,1} , standing* , (tournament-division* | tournament-part* | sports-event*)
Children sports-event, standing, tournament-division, tournament-metadata, tournament-part
Attributes
QName Type Fixed Default Use Annotation
class xs:string optional
An open placeholder for categorization.
id xs:ID optional
An XML-specific identifier for the element.
style xs:string optional
An open placeholder for reference by an external stylesheet.
Source
<xs:complexType name="tournamentComplexType">
  <xs:annotation>
    <xs:documentation>A structured series of competitions within one sport. | Generally organized by a particular sponsoring body. Can happen all in one day, or be spread out - like the Davis Cup in tennis.</xs:documentation>
  </xs:annotation>
  <xs:sequence>
    <xs:element name="tournament-metadata" type="tournamentMetadataComplexType" minOccurs="0"/>
    <xs:element name="standing" type="standingComplexType" minOccurs="0" maxOccurs="unbounded"/>
    <xs:choice>
      <xs:element name="tournament-division" type="tournamentDivisionComplexType" minOccurs="0" maxOccurs="unbounded"/>
      <xs:element name="tournament-part" type="tournamentPartComplexType" minOccurs="0" maxOccurs="unbounded"/>
      <xs:element name="sports-event" type="sportsEventComplexType" minOccurs="0" maxOccurs="unbounded"/>
    </xs:choice>
  </xs:sequence>
  <xs:attributeGroup ref="commonAttributes"/>
</xs:complexType>
Complex Type tournamentMetadataComplexType
Namespace http://iptc.org/std/nar/2006-10-01/
Annotations
Background data about a tournament. | Where and when the this tournament took place.
Diagram
Diagram sportsml_xsd.tmp#commonAttributes sportsml_xsd.tmp#coverageAttributes sportsml_xsd.tmp#baseMetadataComplexType_sports-content-codes sportsml_xsd.tmp#baseMetadataComplexType_sports-property sportsml_xsd.tmp#baseMetadataComplexType sportsml_xsd.tmp#base2MetadataComplexType_key sportsml_xsd.tmp#base2MetadataComplexType_name sportsml_xsd.tmp#base2MetadataComplexType_site sportsml_xsd.tmp#base2MetadataComplexType_award sportsml_xsd.tmp#base2MetadataComplexType sportsml_xsd.tmp#tournamentAttributes sportsml_xsd.tmp#baseTournamentMetadataComplexType sportsml_xsd.tmp#tournamentMetadataComplexType_tournament-metadata-golf sportsml_xsd.tmp#tournamentMetadataComplexType_tournament-metadata-tennis
Type extension of baseTournamentMetadataComplexType
Type hierarchy
Used by
Model sports-content-codes{0,1} , sports-property* , name* , site* , award* , (tournament-metadata-golf | tournament-metadata-tennis)
Children award, name, site, sports-content-codes, sports-property, tournament-metadata-golf, tournament-metadata-tennis
Attributes
QName Type Fixed Default Use Annotation
alignment-scope restriction of xs:string optional
Indicates that the included statistics apply only to events played either at home or away.
class xs:string optional
An open placeholder for categorization.
competition QCodeType optional
The key of the league or competition for which the player or team generated the stats.
distance xs:string optional
Measure of distance for the generated stat.
distance-maximum xs:string optional
Maximum distance for the generated stat.
distance-minimum xs:string optional
Minimum distance for the generated stat.
duration-scope QCodeType optional
Indicates what class of events the included statistics apply. Example: those events that went into overtime. SportsML vocab uri: http://cv.iptc.org/newscodes/spdurationscope/
end-date-time TruncatedDateTimeType optional
The ending date, with optional time, of the event for which the stats are relevant.
event-span xs:nonNegativeInteger optional
Qualifier of "most-recent-events" value for temporal-unit attribute. Specify the number of events eg. 10 for last 10 games.
id xs:ID optional
An XML-specific identifier for the element.
key QCodeType optional
The symbol or identifying key for the tournament or tournament part.
location-key QCodeType optional
The key of the site,venue or location where the stats were generated.
maximum-subparts xs:positiveInteger optional
The maximum number of subparts for this level in a tournament. The subparts can either be tournament-part or sports-event.
measurement-units xs:string optional
The type of unit used to measure distance, speed, etc. Could be mph, kph, metres, yards, etc.
minimum-subparts xs:nonNegativeInteger optional
The minimum number of subparts for this level in a tournament. The subparts can either be tournament-part or sports-event.
number xs:positiveInteger optional
The number of the particular tournament part eg. 2 for second round or second leg
opponent-type QCodeType optional
Whether the opponent was a player, team, etc.
opponent-value QCodeType optional
The key of the player, team, division, conference, league or other unit which provide the opposition relevant to the stat.
period-end-date-time TruncatedDateTimeType optional
The ending date, with optional time, of the period for which the stats are relevant.
period-start-date-time TruncatedDateTimeType optional
The starting date, with optional time, of the period for which the stats are relevant.
period-type QCodeType optional
For certain types of periods: overtime, declared (cricket), etc.
period-value xs:string optional
Used for tracking stats and events by period.
position xs:string optional
Indicates that the included statistics apply only to while played at a particular position.
record-making-scope QCodeType optional
Indicates that the included statistics apply only to values that set a record, such as a team-high, or an individual-low.
scope-value QCodeType optional
A generic scope indicator. Use only if none of the other coverage attributes are suitable.
scoping-label xs:string optional
A textual description for the scope.
situation QCodeType optional
Final or current score of the team or player.
start-date-time TruncatedDateTimeType optional
The starting date, with optional time, of the event for which the stats are relevant.
stats-coverage QCodeType optional
A relative indication of how many statistics are included in the item. SportsML vocab uri: http://cv.iptc.org/newscodes/spstatscoverage/
status QCodeType optional
The state of the tournament or tournament part, describing whether it has started, is in progress, etc.
style xs:string optional
An open placeholder for reference by an external stylesheet.
surface-type QCodeType optional
The type of surface (eg. clay, artificial grass, etc.) upon which the stats were generated.
team QCodeType optional
The key of the team for which the player or team generated the stats.
team-coverage restriction of xs:string optional
Indicates whether the item contains information about one team, or
many teams.
temporal-unit-type QCodeType optional
The unit of performance to which the stats apply eg. single-event, season, career.
temporal-unit-value QCodeType optional
The key of performance unit to which the stats apply.
unit-type QCodeType optional
The type, other than team or league/competition, of the competitive unit for which the player or team generated the stats.
unit-value QCodeType optional
The key, other than team or league/competition, of the competitive unit for which the player or team generated the stats.
venue-type QCodeType optional
The type of event (eg. indoor, outdoor, etc.) in which the stats were generated.
weather-type QCodeType optional
A code for the weather situation in which the stats were generated. SportsML weather codes recommended.
Source
<xs:complexType name="tournamentMetadataComplexType">
  <xs:annotation>
    <xs:documentation>Background data about a tournament. | Where and when the this tournament took place.</xs:documentation>
  </xs:annotation>
  <xs:complexContent>
    <xs:extension base="baseTournamentMetadataComplexType">
      <xs:choice minOccurs="0">
        <xs:element name="tournament-metadata-golf" type="golfTournamentMetadataComplexType"/>
        <xs:element name="tournament-metadata-tennis" type="tennisTournamentMetadataComplexType"/>
      </xs:choice>
    </xs:extension>
  </xs:complexContent>
</xs:complexType>
Complex Type baseTournamentMetadataComplexType
Namespace http://iptc.org/std/nar/2006-10-01/
Annotations
Background data about a tournament or tournament part. | Where and when the this tournament took place.
Diagram
Diagram sportsml_xsd.tmp#commonAttributes sportsml_xsd.tmp#coverageAttributes sportsml_xsd.tmp#baseMetadataComplexType_sports-content-codes sportsml_xsd.tmp#baseMetadataComplexType_sports-property sportsml_xsd.tmp#baseMetadataComplexType sportsml_xsd.tmp#base2MetadataComplexType_key sportsml_xsd.tmp#base2MetadataComplexType_name sportsml_xsd.tmp#base2MetadataComplexType_site sportsml_xsd.tmp#base2MetadataComplexType_award sportsml_xsd.tmp#base2MetadataComplexType sportsml_xsd.tmp#tournamentAttributes
Type extension of base2MetadataComplexType
Type hierarchy
Used by
Model sports-content-codes{0,1} , sports-property* , name* , site* , award*
Children award, name, site, sports-content-codes, sports-property
Attributes
QName Type Fixed Default Use Annotation
alignment-scope restriction of xs:string optional
Indicates that the included statistics apply only to events played either at home or away.
class xs:string optional
An open placeholder for categorization.
competition QCodeType optional
The key of the league or competition for which the player or team generated the stats.
distance xs:string optional
Measure of distance for the generated stat.
distance-maximum xs:string optional
Maximum distance for the generated stat.
distance-minimum xs:string optional
Minimum distance for the generated stat.
duration-scope QCodeType optional
Indicates what class of events the included statistics apply. Example: those events that went into overtime. SportsML vocab uri: http://cv.iptc.org/newscodes/spdurationscope/
end-date-time TruncatedDateTimeType optional
The ending date, with optional time, of the event for which the stats are relevant.
event-span xs:nonNegativeInteger optional
Qualifier of "most-recent-events" value for temporal-unit attribute. Specify the number of events eg. 10 for last 10 games.
id xs:ID optional
An XML-specific identifier for the element.
key QCodeType optional
The symbol or identifying key for the tournament or tournament part.
location-key QCodeType optional
The key of the site,venue or location where the stats were generated.
maximum-subparts xs:positiveInteger optional
The maximum number of subparts for this level in a tournament. The subparts can either be tournament-part or sports-event.
measurement-units xs:string optional
The type of unit used to measure distance, speed, etc. Could be mph, kph, metres, yards, etc.
minimum-subparts xs:nonNegativeInteger optional
The minimum number of subparts for this level in a tournament. The subparts can either be tournament-part or sports-event.
number xs:positiveInteger optional
The number of the particular tournament part eg. 2 for second round or second leg
opponent-type QCodeType optional
Whether the opponent was a player, team, etc.
opponent-value QCodeType optional
The key of the player, team, division, conference, league or other unit which provide the opposition relevant to the stat.
period-end-date-time TruncatedDateTimeType optional
The ending date, with optional time, of the period for which the stats are relevant.
period-start-date-time TruncatedDateTimeType optional
The starting date, with optional time, of the period for which the stats are relevant.
period-type QCodeType optional
For certain types of periods: overtime, declared (cricket), etc.
period-value xs:string optional
Used for tracking stats and events by period.
position xs:string optional
Indicates that the included statistics apply only to while played at a particular position.
record-making-scope QCodeType optional
Indicates that the included statistics apply only to values that set a record, such as a team-high, or an individual-low.
scope-value QCodeType optional
A generic scope indicator. Use only if none of the other coverage attributes are suitable.
scoping-label xs:string optional
A textual description for the scope.
situation QCodeType optional
Final or current score of the team or player.
start-date-time TruncatedDateTimeType optional
The starting date, with optional time, of the event for which the stats are relevant.
stats-coverage QCodeType optional
A relative indication of how many statistics are included in the item. SportsML vocab uri: http://cv.iptc.org/newscodes/spstatscoverage/
status QCodeType optional
The state of the tournament or tournament part, describing whether it has started, is in progress, etc.
style xs:string optional
An open placeholder for reference by an external stylesheet.
surface-type QCodeType optional
The type of surface (eg. clay, artificial grass, etc.) upon which the stats were generated.
team QCodeType optional
The key of the team for which the player or team generated the stats.
team-coverage restriction of xs:string optional
Indicates whether the item contains information about one team, or
many teams.
temporal-unit-type QCodeType optional
The unit of performance to which the stats apply eg. single-event, season, career.
temporal-unit-value QCodeType optional
The key of performance unit to which the stats apply.
unit-type QCodeType optional
The type, other than team or league/competition, of the competitive unit for which the player or team generated the stats.
unit-value QCodeType optional
The key, other than team or league/competition, of the competitive unit for which the player or team generated the stats.
venue-type QCodeType optional
The type of event (eg. indoor, outdoor, etc.) in which the stats were generated.
weather-type QCodeType optional
A code for the weather situation in which the stats were generated. SportsML weather codes recommended.
Source
<xs:complexType name="baseTournamentMetadataComplexType">
  <xs:annotation>
    <xs:documentation>Background data about a tournament or tournament part. | Where and when the this tournament took place.</xs:documentation>
  </xs:annotation>
  <xs:complexContent>
    <xs:extension base="base2MetadataComplexType">
      <xs:attributeGroup ref="tournamentAttributes"/>
    </xs:extension>
  </xs:complexContent>
</xs:complexType>
Complex Type standingComplexType
Namespace http://iptc.org/std/nar/2006-10-01/
Diagram
Diagram sportsml_xsd.tmp#commonAttributes sportsml_xsd.tmp#standingComplexType_content-label sportsml_xsd.tmp#standingComplexType_standing-metadata sportsml_xsd.tmp#standingComplexType_team sportsml_xsd.tmp#standingComplexType_player
Used by
Model standing-metadata{0,1} , (team* | player*)
Children player, standing-metadata, team
Attributes
QName Type Fixed Default Use Annotation
class xs:string optional
An open placeholder for categorization.
content-label xs:string optional
A displayable label describing this standing.
id xs:ID optional
An XML-specific identifier for the element.
style xs:string optional
An open placeholder for reference by an external stylesheet.
Source
<xs:complexType name="standingComplexType">
  <xs:sequence>
    <xs:annotation>
      <xs:documentation>Also known as a (league) table | A ranked, comparative list of team or individual records.</xs:documentation>
    </xs:annotation>
    <xs:element name="standing-metadata" type="standingMetadataComplexType" minOccurs="0"/>
    <xs:choice>
      <xs:element name="team" type="teamComplexType" minOccurs="0" maxOccurs="unbounded"/>
      <xs:element name="player" type="playerComplexType" minOccurs="0" maxOccurs="unbounded"/>
    </xs:choice>
  </xs:sequence>
  <xs:attributeGroup ref="commonAttributes"/>
  <xs:attribute name="content-label" type="xs:string" use="optional">
    <xs:annotation>
      <xs:documentation>A displayable label describing this standing.</xs:documentation>
    </xs:annotation>
  </xs:attribute>
</xs:complexType>
Complex Type standingMetadataComplexType
Namespace http://iptc.org/std/nar/2006-10-01/
Annotations
A series of team or individual records. | A series of team or individual records.
Diagram
Diagram sportsml_xsd.tmp#commonAttributes sportsml_xsd.tmp#coverageAttributes sportsml_xsd.tmp#baseMetadataComplexType_sports-content-codes sportsml_xsd.tmp#baseMetadataComplexType_sports-property sportsml_xsd.tmp#baseMetadataComplexType
Type extension of baseMetadataComplexType
Type hierarchy
Used by
Model sports-content-codes{0,1} , sports-property*
Children sports-content-codes, sports-property
Attributes
QName Type Fixed Default Use Annotation
alignment-scope restriction of xs:string optional
Indicates that the included statistics apply only to events played either at home or away.
class xs:string optional
An open placeholder for categorization.
competition QCodeType optional
The key of the league or competition for which the player or team generated the stats.
distance xs:string optional
Measure of distance for the generated stat.
distance-maximum xs:string optional
Maximum distance for the generated stat.
distance-minimum xs:string optional
Minimum distance for the generated stat.
duration-scope QCodeType optional
Indicates what class of events the included statistics apply. Example: those events that went into overtime. SportsML vocab uri: http://cv.iptc.org/newscodes/spdurationscope/
end-date-time TruncatedDateTimeType optional
The ending date, with optional time, of the event for which the stats are relevant.
event-span xs:nonNegativeInteger optional
Qualifier of "most-recent-events" value for temporal-unit attribute. Specify the number of events eg. 10 for last 10 games.
id xs:ID optional
An XML-specific identifier for the element.
location-key QCodeType optional
The key of the site,venue or location where the stats were generated.
measurement-units xs:string optional
The type of unit used to measure distance, speed, etc. Could be mph, kph, metres, yards, etc.
opponent-type QCodeType optional
Whether the opponent was a player, team, etc.
opponent-value QCodeType optional
The key of the player, team, division, conference, league or other unit which provide the opposition relevant to the stat.
period-end-date-time TruncatedDateTimeType optional
The ending date, with optional time, of the period for which the stats are relevant.
period-start-date-time TruncatedDateTimeType optional
The starting date, with optional time, of the period for which the stats are relevant.
period-type QCodeType optional
For certain types of periods: overtime, declared (cricket), etc.
period-value xs:string optional
Used for tracking stats and events by period.
position xs:string optional
Indicates that the included statistics apply only to while played at a particular position.
record-making-scope QCodeType optional
Indicates that the included statistics apply only to values that set a record, such as a team-high, or an individual-low.
scope-value QCodeType optional
A generic scope indicator. Use only if none of the other coverage attributes are suitable.
scoping-label xs:string optional
A textual description for the scope.
situation QCodeType optional
Final or current score of the team or player.
start-date-time TruncatedDateTimeType optional
The starting date, with optional time, of the event for which the stats are relevant.
stats-coverage QCodeType optional
A relative indication of how many statistics are included in the item. SportsML vocab uri: http://cv.iptc.org/newscodes/spstatscoverage/
style xs:string optional
An open placeholder for reference by an external stylesheet.
surface-type QCodeType optional
The type of surface (eg. clay, artificial grass, etc.) upon which the stats were generated.
team QCodeType optional
The key of the team for which the player or team generated the stats.
team-coverage restriction of xs:string optional
Indicates whether the item contains information about one team, or
many teams.
temporal-unit-type QCodeType optional
The unit of performance to which the stats apply eg. single-event, season, career.
temporal-unit-value QCodeType optional
The key of performance unit to which the stats apply.
unit-type QCodeType optional
The type, other than team or league/competition, of the competitive unit for which the player or team generated the stats.
unit-value QCodeType optional
The key, other than team or league/competition, of the competitive unit for which the player or team generated the stats.
venue-type QCodeType optional
The type of event (eg. indoor, outdoor, etc.) in which the stats were generated.
weather-type QCodeType optional
A code for the weather situation in which the stats were generated. SportsML weather codes recommended.
Source
<xs:complexType name="standingMetadataComplexType">
  <xs:annotation>
    <xs:documentation>A series of team or individual records. | A series of team or individual records.</xs:documentation>
  </xs:annotation>
  <xs:complexContent>
    <xs:extension base="baseMetadataComplexType"/>
  </xs:complexContent>
</xs:complexType>
Complex Type tournamentDivisionComplexType
Namespace http://iptc.org/std/nar/2006-10-01/
Annotations
A tournament subcategory, often with its own trophy and prize. | Use
it to divide specific overall competitions in a large multi-sport tournament such as
Olympics. Can also divide gender competitions, for example in tennis tournaments.
Can be nested to divide gender at a higher level (tournament/tournament-division)
and then to divide specific sport competitions futher down the tree
(tournament-part/tournament-division).
Diagram
Diagram sportsml_xsd.tmp#commonAttributes sportsml_xsd.tmp#tournamentDivisionComplexType_tournament-division-metadata sportsml_xsd.tmp#tournamentDivisionComplexType_standing sportsml_xsd.tmp#tournamentDivisionComplexType_tournament-part sportsml_xsd.tmp#tournamentDivisionComplexType_sports-event
Used by
Model tournament-division-metadata{0,1} , standing* , (tournament-part* | sports-event*)
Children sports-event, standing, tournament-division-metadata, tournament-part
Attributes
QName Type Fixed Default Use Annotation
class xs:string optional
An open placeholder for categorization.
id xs:ID optional
An XML-specific identifier for the element.
style xs:string optional
An open placeholder for reference by an external stylesheet.
Source
<xs:complexType name="tournamentDivisionComplexType">
  <xs:annotation>
    <xs:documentation>A tournament subcategory, often with its own trophy and prize. | Use it to divide specific overall competitions in a large multi-sport tournament such as Olympics. Can also divide gender competitions, for example in tennis tournaments. Can be nested to divide gender at a higher level (tournament/tournament-division) and then to divide specific sport competitions futher down the tree (tournament-part/tournament-division).</xs:documentation>
  </xs:annotation>
  <xs:sequence>
    <xs:element name="tournament-division-metadata" type="tournamentDivisionMetadataComplexType" minOccurs="0"/>
    <xs:element name="standing" type="standingComplexType" minOccurs="0" maxOccurs="unbounded"/>
    <xs:choice>
      <xs:element name="tournament-part" type="tournamentPartComplexType" minOccurs="0" maxOccurs="unbounded"/>
      <xs:element name="sports-event" type="sportsEventComplexType" minOccurs="0" maxOccurs="unbounded"/>
    </xs:choice>
  </xs:sequence>
  <xs:attributeGroup ref="commonAttributes"/>
</xs:complexType>
Complex Type tournamentDivisionMetadataComplexType
Namespace http://iptc.org/std/nar/2006-10-01/
Annotations
General information about the division of this tournament. | Where and when this division is competing.
Diagram
Diagram sportsml_xsd.tmp#commonAttributes sportsml_xsd.tmp#coverageAttributes sportsml_xsd.tmp#baseMetadataComplexType_sports-content-codes sportsml_xsd.tmp#baseMetadataComplexType_sports-property sportsml_xsd.tmp#baseMetadataComplexType sportsml_xsd.tmp#base2MetadataComplexType_key sportsml_xsd.tmp#base2MetadataComplexType_name sportsml_xsd.tmp#base2MetadataComplexType_site sportsml_xsd.tmp#base2MetadataComplexType_award sportsml_xsd.tmp#base2MetadataComplexType sportsml_xsd.tmp#tournamentAttributes sportsml_xsd.tmp#baseTournamentMetadataComplexType sportsml_xsd.tmp#tournamentDivisionMetadataComplexType_division-number sportsml_xsd.tmp#tournamentDivisionMetadataComplexType_tournament-division-metadata-golf
Type extension of baseTournamentMetadataComplexType
Type hierarchy
Used by
Model sports-content-codes{0,1} , sports-property* , name* , site* , award* , (tournament-division-metadata-golf)
Children award, name, site, sports-content-codes, sports-property, tournament-division-metadata-golf
Attributes
QName Type Fixed Default Use Annotation
alignment-scope restriction of xs:string optional
Indicates that the included statistics apply only to events played either at home or away.
class xs:string optional
An open placeholder for categorization.
competition QCodeType optional
The key of the league or competition for which the player or team generated the stats.
distance xs:string optional
Measure of distance for the generated stat.
distance-maximum xs:string optional
Maximum distance for the generated stat.
distance-minimum xs:string optional
Minimum distance for the generated stat.
division-number xs:string optional
The number of the division.
duration-scope QCodeType optional
Indicates what class of events the included statistics apply. Example: those events that went into overtime. SportsML vocab uri: http://cv.iptc.org/newscodes/spdurationscope/
end-date-time TruncatedDateTimeType optional
The ending date, with optional time, of the event for which the stats are relevant.
event-span xs:nonNegativeInteger optional
Qualifier of "most-recent-events" value for temporal-unit attribute. Specify the number of events eg. 10 for last 10 games.
id xs:ID optional
An XML-specific identifier for the element.
key QCodeType optional
The symbol or identifying key for the tournament or tournament part.
location-key QCodeType optional
The key of the site,venue or location where the stats were generated.
maximum-subparts xs:positiveInteger optional
The maximum number of subparts for this level in a tournament. The subparts can either be tournament-part or sports-event.
measurement-units xs:string optional
The type of unit used to measure distance, speed, etc. Could be mph, kph, metres, yards, etc.
minimum-subparts xs:nonNegativeInteger optional
The minimum number of subparts for this level in a tournament. The subparts can either be tournament-part or sports-event.
number xs:positiveInteger optional
The number of the particular tournament part eg. 2 for second round or second leg
opponent-type QCodeType optional
Whether the opponent was a player, team, etc.
opponent-value QCodeType optional
The key of the player, team, division, conference, league or other unit which provide the opposition relevant to the stat.
period-end-date-time TruncatedDateTimeType optional
The ending date, with optional time, of the period for which the stats are relevant.
period-start-date-time TruncatedDateTimeType optional
The starting date, with optional time, of the period for which the stats are relevant.
period-type QCodeType optional
For certain types of periods: overtime, declared (cricket), etc.
period-value xs:string optional
Used for tracking stats and events by period.
position xs:string optional
Indicates that the included statistics apply only to while played at a particular position.
record-making-scope QCodeType optional
Indicates that the included statistics apply only to values that set a record, such as a team-high, or an individual-low.
scope-value QCodeType optional
A generic scope indicator. Use only if none of the other coverage attributes are suitable.
scoping-label xs:string optional
A textual description for the scope.
situation QCodeType optional
Final or current score of the team or player.
start-date-time TruncatedDateTimeType optional
The starting date, with optional time, of the event for which the stats are relevant.
stats-coverage QCodeType optional
A relative indication of how many statistics are included in the item. SportsML vocab uri: http://cv.iptc.org/newscodes/spstatscoverage/
status QCodeType optional
The state of the tournament or tournament part, describing whether it has started, is in progress, etc.
style xs:string optional
An open placeholder for reference by an external stylesheet.
surface-type QCodeType optional
The type of surface (eg. clay, artificial grass, etc.) upon which the stats were generated.
team QCodeType optional
The key of the team for which the player or team generated the stats.
team-coverage restriction of xs:string optional
Indicates whether the item contains information about one team, or
many teams.
temporal-unit-type QCodeType optional
The unit of performance to which the stats apply eg. single-event, season, career.
temporal-unit-value QCodeType optional
The key of performance unit to which the stats apply.
unit-type QCodeType optional
The type, other than team or league/competition, of the competitive unit for which the player or team generated the stats.
unit-value QCodeType optional
The key, other than team or league/competition, of the competitive unit for which the player or team generated the stats.
venue-type QCodeType optional
The type of event (eg. indoor, outdoor, etc.) in which the stats were generated.
weather-type QCodeType optional
A code for the weather situation in which the stats were generated. SportsML weather codes recommended.
Source
<xs:complexType name="tournamentDivisionMetadataComplexType">
  <xs:annotation>
    <xs:documentation>General information about the division of this tournament. | Where and when this division is competing.</xs:documentation>
  </xs:annotation>
  <xs:complexContent>
    <xs:extension base="baseTournamentMetadataComplexType">
      <xs:choice minOccurs="0">
        <xs:element name="tournament-division-metadata-golf" type="golfTournamentDivisionMetadataComplexType"/>
      </xs:choice>
      <xs:attribute name="division-number" type="xs:string" use="optional">
        <xs:annotation>
          <xs:documentation>The number of the division.</xs:documentation>
        </xs:annotation>
      </xs:attribute>
    </xs:extension>
  </xs:complexContent>
</xs:complexType>
Complex Type tournamentPartComplexType
Namespace http://iptc.org/std/nar/2006-10-01/
Annotations
A tournament part. Use it do group specific parts of a tournament, like a stage or a round.
Diagram
Diagram sportsml_xsd.tmp#commonAttributes sportsml_xsd.tmp#tournamentPartComplexType_part-index sportsml_xsd.tmp#tournamentPartComplexType_tournament-part-metadata sportsml_xsd.tmp#tournamentPartComplexType_standing sportsml_xsd.tmp#tournamentPartComplexType_tournament-part sportsml_xsd.tmp#tournamentPartComplexType_sports-event
Used by
Model tournament-part-metadata{0,1} , standing* , (tournament-part* | sports-event*)
Children sports-event, standing, tournament-part, tournament-part-metadata
Attributes
QName Type Fixed Default Use Annotation
class xs:string optional
An open placeholder for categorization.
id xs:ID optional
An XML-specific identifier for the element.
part-index xs:string optional
For provider-specific tournament indexing systems. DPA, for
example, has one that looks like this: part-name="Group A"
part-index="p1/1/p2/A"
style xs:string optional
An open placeholder for reference by an external stylesheet.
Source
<xs:complexType name="tournamentPartComplexType">
  <xs:annotation>
    <xs:documentation>A tournament part. Use it do group specific parts of a tournament, like a stage or a round.</xs:documentation>
  </xs:annotation>
  <xs:sequence>
    <xs:element name="tournament-part-metadata" type="tournamentPartMetadataComplexType" minOccurs="0"/>
    <xs:element name="standing" type="standingComplexType" minOccurs="0" maxOccurs="unbounded"/>
    <xs:choice>
      <xs:element name="tournament-part" type="tournamentPartComplexType" minOccurs="0" maxOccurs="unbounded"/>
      <xs:element name="sports-event" type="sportsEventComplexType" minOccurs="0" maxOccurs="unbounded"/>
    </xs:choice>
  </xs:sequence>
  <xs:attributeGroup ref="commonAttributes"/>
  <xs:attribute name="part-index" type="xs:string" use="optional">
    <xs:annotation>
      <xs:documentation>For provider-specific tournament indexing systems. DPA, for example, has one that looks like this: part-name="Group A" part-index="p1/1/p2/A"</xs:documentation>
    </xs:annotation>
  </xs:attribute>
</xs:complexType>
Complex Type tournamentPartMetadataComplexType
Namespace http://iptc.org/std/nar/2006-10-01/
Annotations
General information about the division of this tournament. | Where and when this division is competing.
Diagram
Diagram sportsml_xsd.tmp#commonAttributes sportsml_xsd.tmp#coverageAttributes sportsml_xsd.tmp#baseMetadataComplexType_sports-content-codes sportsml_xsd.tmp#baseMetadataComplexType_sports-property sportsml_xsd.tmp#baseMetadataComplexType sportsml_xsd.tmp#base2MetadataComplexType_key sportsml_xsd.tmp#base2MetadataComplexType_name sportsml_xsd.tmp#base2MetadataComplexType_site sportsml_xsd.tmp#base2MetadataComplexType_award sportsml_xsd.tmp#base2MetadataComplexType sportsml_xsd.tmp#tournamentAttributes sportsml_xsd.tmp#baseTournamentMetadataComplexType sportsml_xsd.tmp#tournamentPartMetadataComplexType_type sportsml_xsd.tmp#tournamentPartMetadataComplexType_format-type
Type extension of baseTournamentMetadataComplexType
Type hierarchy
Used by
Model sports-content-codes{0,1} , sports-property* , name* , site* , award*
Children award, name, site, sports-content-codes, sports-property
Attributes
QName Type Fixed Default Use Annotation
alignment-scope restriction of xs:string optional
Indicates that the included statistics apply only to events played either at home or away.
class xs:string optional
An open placeholder for categorization.
competition QCodeType optional
The key of the league or competition for which the player or team generated the stats.
distance xs:string optional
Measure of distance for the generated stat.
distance-maximum xs:string optional
Maximum distance for the generated stat.
distance-minimum xs:string optional
Minimum distance for the generated stat.
duration-scope QCodeType optional
Indicates what class of events the included statistics apply. Example: those events that went into overtime. SportsML vocab uri: http://cv.iptc.org/newscodes/spdurationscope/
end-date-time TruncatedDateTimeType optional
The ending date, with optional time, of the event for which the stats are relevant.
event-span xs:nonNegativeInteger optional
Qualifier of "most-recent-events" value for temporal-unit attribute. Specify the number of events eg. 10 for last 10 games.
format-type QCodeType optional
The format type of tournament or tournament phase: group, elimination, etc. SportsML vocab uri: http://cv.iptc.org/newscodes/sptournamentform/
id xs:ID optional
An XML-specific identifier for the element.
key QCodeType optional
The symbol or identifying key for the tournament or tournament part.
location-key QCodeType optional
The key of the site,venue or location where the stats were generated.
maximum-subparts xs:positiveInteger optional
The maximum number of subparts for this level in a tournament. The subparts can either be tournament-part or sports-event.
measurement-units xs:string optional
The type of unit used to measure distance, speed, etc. Could be mph, kph, metres, yards, etc.
minimum-subparts xs:nonNegativeInteger optional
The minimum number of subparts for this level in a tournament. The subparts can either be tournament-part or sports-event.
number xs:positiveInteger optional
The number of the particular tournament part eg. 2 for second round or second leg
opponent-type QCodeType optional
Whether the opponent was a player, team, etc.
opponent-value QCodeType optional
The key of the player, team, division, conference, league or other unit which provide the opposition relevant to the stat.
period-end-date-time TruncatedDateTimeType optional
The ending date, with optional time, of the period for which the stats are relevant.
period-start-date-time TruncatedDateTimeType optional
The starting date, with optional time, of the period for which the stats are relevant.
period-type QCodeType optional
For certain types of periods: overtime, declared (cricket), etc.
period-value xs:string optional
Used for tracking stats and events by period.
position xs:string optional
Indicates that the included statistics apply only to while played at a particular position.
record-making-scope QCodeType optional
Indicates that the included statistics apply only to values that set a record, such as a team-high, or an individual-low.
scope-value QCodeType optional
A generic scope indicator. Use only if none of the other coverage attributes are suitable.
scoping-label xs:string optional
A textual description for the scope.
situation QCodeType optional
Final or current score of the team or player.
start-date-time TruncatedDateTimeType optional
The starting date, with optional time, of the event for which the stats are relevant.
stats-coverage QCodeType optional
A relative indication of how many statistics are included in the item. SportsML vocab uri: http://cv.iptc.org/newscodes/spstatscoverage/
status QCodeType optional
The state of the tournament or tournament part, describing whether it has started, is in progress, etc.
style xs:string optional
An open placeholder for reference by an external stylesheet.
surface-type QCodeType optional
The type of surface (eg. clay, artificial grass, etc.) upon which the stats were generated.
team QCodeType optional
The key of the team for which the player or team generated the stats.
team-coverage restriction of xs:string optional
Indicates whether the item contains information about one team, or
many teams.
temporal-unit-type QCodeType optional
The unit of performance to which the stats apply eg. single-event, season, career.
temporal-unit-value QCodeType optional
The key of performance unit to which the stats apply.
type QCodeType optional
The phase of the tournament: semi-final, quarter-final, etc. SportsML vocab uri: http://cv.iptc.org/newscodes/sptournamentphase/
unit-type QCodeType optional
The type, other than team or league/competition, of the competitive unit for which the player or team generated the stats.
unit-value QCodeType optional
The key, other than team or league/competition, of the competitive unit for which the player or team generated the stats.
venue-type QCodeType optional
The type of event (eg. indoor, outdoor, etc.) in which the stats were generated.
weather-type QCodeType optional
A code for the weather situation in which the stats were generated. SportsML weather codes recommended.
Source
<xs:complexType name="tournamentPartMetadataComplexType">
  <xs:annotation>
    <xs:documentation>General information about the division of this tournament. | Where and when this division is competing.</xs:documentation>
  </xs:annotation>
  <xs:complexContent>
    <xs:extension base="baseTournamentMetadataComplexType">
      <xs:attribute name="type" type="QCodeType" use="optional">
        <xs:annotation>
          <xs:documentation>The phase of the tournament: semi-final, quarter-final, etc. SportsML vocab uri: http://cv.iptc.org/newscodes/sptournamentphase/</xs:documentation>
        </xs:annotation>
      </xs:attribute>
      <xs:attribute name="format-type" type="QCodeType" use="optional">
        <xs:annotation>
          <xs:documentation>The format type of tournament or tournament phase: group, elimination, etc. SportsML vocab uri: http://cv.iptc.org/newscodes/sptournamentform/</xs:documentation>
        </xs:annotation>
      </xs:attribute>
    </xs:extension>
  </xs:complexContent>
</xs:complexType>
Complex Type scheduleComplexType
Namespace http://iptc.org/std/nar/2006-10-01/
Annotations
A series of games. | Usually grouped by date.
Diagram
Diagram sportsml_xsd.tmp#commonAttributes sportsml_xsd.tmp#scheduleComplexType_date-label sportsml_xsd.tmp#scheduleComplexType_content-label sportsml_xsd.tmp#scheduleComplexType_schedule-metadata sportsml_xsd.tmp#scheduleComplexType_sports-event
Used by
Model schedule-metadata , sports-event*
Children schedule-metadata, sports-event
Attributes
QName Type Fixed Default Use Annotation
class xs:string optional
An open placeholder for categorization.
content-label xs:string optional
Displayable label that describes what events this schedule includes.
date-label xs:string optional
Displayable label that describes what dates this schedule covers.
id xs:ID optional
An XML-specific identifier for the element.
style xs:string optional
An open placeholder for reference by an external stylesheet.
Source
<xs:complexType name="scheduleComplexType">
  <xs:annotation>
    <xs:documentation>A series of games. | Usually grouped by date.</xs:documentation>
  </xs:annotation>
  <xs:sequence>
    <xs:element name="schedule-metadata" type="scheduleMetadataComplexType"/>
    <xs:element name="sports-event" type="sportsEventComplexType" minOccurs="0" maxOccurs="unbounded"/>
  </xs:sequence>
  <xs:attributeGroup ref="commonAttributes"/>
  <xs:attribute name="date-label" type="xs:string" use="optional">
    <xs:annotation>
      <xs:documentation>Displayable label that describes what dates this schedule covers.</xs:documentation>
    </xs:annotation>
  </xs:attribute>
  <xs:attribute name="content-label" type="xs:string" use="optional">
    <xs:annotation>
      <xs:documentation>Displayable label that describes what events this schedule includes.</xs:documentation>
    </xs:annotation>
  </xs:attribute>
</xs:complexType>
Complex Type scheduleMetadataComplexType
Namespace http://iptc.org/std/nar/2006-10-01/
Annotations
Background information about the schedule. | Describes the time period which the schedule covers, and which teams or events may be covered.
Diagram
Diagram sportsml_xsd.tmp#commonAttributes sportsml_xsd.tmp#coverageAttributes sportsml_xsd.tmp#baseMetadataComplexType_sports-content-codes sportsml_xsd.tmp#baseMetadataComplexType_sports-property sportsml_xsd.tmp#baseMetadataComplexType
Type extension of baseMetadataComplexType
Type hierarchy
Used by
Model sports-content-codes{0,1} , sports-property*
Children sports-content-codes, sports-property
Attributes
QName Type Fixed Default Use Annotation
alignment-scope restriction of xs:string optional
Indicates that the included statistics apply only to events played either at home or away.
class xs:string optional
An open placeholder for categorization.
competition QCodeType optional
The key of the league or competition for which the player or team generated the stats.
distance xs:string optional
Measure of distance for the generated stat.
distance-maximum xs:string optional
Maximum distance for the generated stat.
distance-minimum xs:string optional
Minimum distance for the generated stat.
duration-scope QCodeType optional
Indicates what class of events the included statistics apply. Example: those events that went into overtime. SportsML vocab uri: http://cv.iptc.org/newscodes/spdurationscope/
end-date-time TruncatedDateTimeType optional
The ending date, with optional time, of the event for which the stats are relevant.
event-span xs:nonNegativeInteger optional
Qualifier of "most-recent-events" value for temporal-unit attribute. Specify the number of events eg. 10 for last 10 games.
id xs:ID optional
An XML-specific identifier for the element.
location-key QCodeType optional
The key of the site,venue or location where the stats were generated.
measurement-units xs:string optional
The type of unit used to measure distance, speed, etc. Could be mph, kph, metres, yards, etc.
opponent-type QCodeType optional
Whether the opponent was a player, team, etc.
opponent-value QCodeType optional
The key of the player, team, division, conference, league or other unit which provide the opposition relevant to the stat.
period-end-date-time TruncatedDateTimeType optional
The ending date, with optional time, of the period for which the stats are relevant.
period-start-date-time TruncatedDateTimeType optional
The starting date, with optional time, of the period for which the stats are relevant.
period-type QCodeType optional
For certain types of periods: overtime, declared (cricket), etc.
period-value xs:string optional
Used for tracking stats and events by period.
position xs:string optional
Indicates that the included statistics apply only to while played at a particular position.
record-making-scope QCodeType optional
Indicates that the included statistics apply only to values that set a record, such as a team-high, or an individual-low.
scope-value QCodeType optional
A generic scope indicator. Use only if none of the other coverage attributes are suitable.
scoping-label xs:string optional
A textual description for the scope.
situation QCodeType optional
Final or current score of the team or player.
start-date-time TruncatedDateTimeType optional
The starting date, with optional time, of the event for which the stats are relevant.
stats-coverage QCodeType optional
A relative indication of how many statistics are included in the item. SportsML vocab uri: http://cv.iptc.org/newscodes/spstatscoverage/
style xs:string optional
An open placeholder for reference by an external stylesheet.
surface-type QCodeType optional
The type of surface (eg. clay, artificial grass, etc.) upon which the stats were generated.
team QCodeType optional
The key of the team for which the player or team generated the stats.
team-coverage restriction of xs:string optional
Indicates whether the item contains information about one team, or
many teams.
temporal-unit-type QCodeType optional
The unit of performance to which the stats apply eg. single-event, season, career.
temporal-unit-value QCodeType optional
The key of performance unit to which the stats apply.
unit-type QCodeType optional
The type, other than team or league/competition, of the competitive unit for which the player or team generated the stats.
unit-value QCodeType optional
The key, other than team or league/competition, of the competitive unit for which the player or team generated the stats.
venue-type QCodeType optional
The type of event (eg. indoor, outdoor, etc.) in which the stats were generated.
weather-type QCodeType optional
A code for the weather situation in which the stats were generated. SportsML weather codes recommended.
Source
<xs:complexType name="scheduleMetadataComplexType">
  <xs:annotation>
    <xs:documentation>Background information about the schedule. | Describes the time period which the schedule covers, and which teams or events may be covered.</xs:documentation>
  </xs:annotation>
  <xs:complexContent>
    <xs:extension base="baseMetadataComplexType"/>
  </xs:complexContent>
</xs:complexType>
Complex Type statisticComplexType
Namespace http://iptc.org/std/nar/2006-10-01/
Annotations
A table that generally compares the performance of teams or players. |
The fixture-key can identify which regulary-running statistics are being presented.
Also appropriate for rosters (squad listings).
Diagram
Diagram sportsml_xsd.tmp#commonAttributes sportsml_xsd.tmp#coverageAttributes sportsml_xsd.tmp#statisticComplexType_type sportsml_xsd.tmp#statisticComplexType_content-label sportsml_xsd.tmp#statisticComplexType_statistic-metadata sportsml_xsd.tmp#statisticComplexType_group sportsml_xsd.tmp#statisticComplexType_team sportsml_xsd.tmp#statisticComplexType_player sportsml_xsd.tmp#statisticComplexType_associate sportsml_xsd.tmp#statisticComplexType_status-change
Used by
Model statistic-metadata , group* , team* , player* , associate* , status-change*
Children associate, group, player, statistic-metadata, status-change, team
Attributes
QName Type Fixed Default Use Annotation
alignment-scope restriction of xs:string optional
Indicates that the included statistics apply only to events played either at home or away.
class xs:string optional
An open placeholder for categorization.
competition QCodeType optional
The key of the league or competition for which the player or team generated the stats.
content-label xs:string optional
A display label for the enclosed statistical ranking. (Should be placed as name in the metadata section.)
distance xs:string optional
Measure of distance for the generated stat.
distance-maximum xs:string optional
Maximum distance for the generated stat.
distance-minimum xs:string optional
Minimum distance for the generated stat.
duration-scope QCodeType optional
Indicates what class of events the included statistics apply. Example: those events that went into overtime. SportsML vocab uri: http://cv.iptc.org/newscodes/spdurationscope/
end-date-time TruncatedDateTimeType optional
The ending date, with optional time, of the event for which the stats are relevant.
event-span xs:nonNegativeInteger optional
Qualifier of "most-recent-events" value for temporal-unit attribute. Specify the number of events eg. 10 for last 10 games.
id xs:ID optional
An XML-specific identifier for the element.
location-key QCodeType optional
The key of the site,venue or location where the stats were generated.
measurement-units xs:string optional
The type of unit used to measure distance, speed, etc. Could be mph, kph, metres, yards, etc.
opponent-type QCodeType optional
Whether the opponent was a player, team, etc.
opponent-value QCodeType optional
The key of the player, team, division, conference, league or other unit which provide the opposition relevant to the stat.
period-end-date-time TruncatedDateTimeType optional
The ending date, with optional time, of the period for which the stats are relevant.
period-start-date-time TruncatedDateTimeType optional
The starting date, with optional time, of the period for which the stats are relevant.
period-type QCodeType optional
For certain types of periods: overtime, declared (cricket), etc.
period-value xs:string optional
Used for tracking stats and events by period.
position xs:string optional
Indicates that the included statistics apply only to while played at a particular position.
record-making-scope QCodeType optional
Indicates that the included statistics apply only to values that set a record, such as a team-high, or an individual-low.
scope-value QCodeType optional
A generic scope indicator. Use only if none of the other coverage attributes are suitable.
scoping-label xs:string optional
A textual description for the scope.
situation QCodeType optional
Final or current score of the team or player.
start-date-time TruncatedDateTimeType optional
The starting date, with optional time, of the event for which the stats are relevant.
stats-coverage QCodeType optional
A relative indication of how many statistics are included in the item. SportsML vocab uri: http://cv.iptc.org/newscodes/spstatscoverage/
style xs:string optional
An open placeholder for reference by an external stylesheet.
surface-type QCodeType optional
The type of surface (eg. clay, artificial grass, etc.) upon which the stats were generated.
team QCodeType optional
The key of the team for which the player or team generated the stats.
team-coverage restriction of xs:string optional
Indicates whether the item contains information about one team, or
many teams.
temporal-unit-type QCodeType optional
The unit of performance to which the stats apply eg. single-event, season, career.
temporal-unit-value QCodeType optional
The key of performance unit to which the stats apply.
type xs:string optional
A code describing the class of statistic covered herein, generally part of a controlled vocabulary.
unit-type QCodeType optional
The type, other than team or league/competition, of the competitive unit for which the player or team generated the stats.
unit-value QCodeType optional
The key, other than team or league/competition, of the competitive unit for which the player or team generated the stats.
venue-type QCodeType optional
The type of event (eg. indoor, outdoor, etc.) in which the stats were generated.
weather-type QCodeType optional
A code for the weather situation in which the stats were generated. SportsML weather codes recommended.
Source
<xs:complexType name="statisticComplexType">
  <xs:annotation>
    <xs:documentation>A table that generally compares the performance of teams or players. | The fixture-key can identify which regulary-running statistics are being presented. Also appropriate for rosters (squad listings).</xs:documentation>
  </xs:annotation>
  <xs:sequence>
    <xs:element name="statistic-metadata" type="statisticMetadataComplexType"/>
    <xs:element name="group" type="groupComplexType" minOccurs="0" maxOccurs="unbounded"/>
    <xs:element name="team" type="teamComplexType" minOccurs="0" maxOccurs="unbounded"/>
    <xs:element name="player" type="playerComplexType" minOccurs="0" maxOccurs="unbounded"/>
    <xs:element name="associate" type="associateComplexType" minOccurs="0" maxOccurs="unbounded"/>
    <xs:element name="status-change" type="statusChangeComplexType" minOccurs="0" maxOccurs="unbounded"/>
  </xs:sequence>
  <xs:attributeGroup ref="commonAttributes"/>
  <xs:attributeGroup ref="coverageAttributes"/>
  <xs:attribute name="type" type="xs:string" use="optional">
    <xs:annotation>
      <xs:documentation>A code describing the class of statistic covered herein, generally part of a controlled vocabulary.</xs:documentation>
    </xs:annotation>
  </xs:attribute>
  <xs:attribute name="content-label" type="xs:string" use="optional">
    <xs:annotation>
      <xs:documentation>A display label for the enclosed statistical ranking. (Should be placed as name in the metadata section.)</xs:documentation>
    </xs:annotation>
  </xs:attribute>
</xs:complexType>
Complex Type statisticMetadataComplexType
Namespace http://iptc.org/std/nar/2006-10-01/
Annotations
Identifies which teams are being covered. | Also indicates the date ranges for which these stats cover.
Diagram
Diagram sportsml_xsd.tmp#commonAttributes sportsml_xsd.tmp#coverageAttributes sportsml_xsd.tmp#baseMetadataComplexType_sports-content-codes sportsml_xsd.tmp#baseMetadataComplexType_sports-property sportsml_xsd.tmp#baseMetadataComplexType
Type extension of baseMetadataComplexType
Type hierarchy
Used by
Model sports-content-codes{0,1} , sports-property*
Children sports-content-codes, sports-property
Attributes
QName Type Fixed Default Use Annotation
alignment-scope restriction of xs:string optional
Indicates that the included statistics apply only to events played either at home or away.
class xs:string optional
An open placeholder for categorization.
competition QCodeType optional
The key of the league or competition for which the player or team generated the stats.
distance xs:string optional
Measure of distance for the generated stat.
distance-maximum xs:string optional
Maximum distance for the generated stat.
distance-minimum xs:string optional
Minimum distance for the generated stat.
duration-scope QCodeType optional
Indicates what class of events the included statistics apply. Example: those events that went into overtime. SportsML vocab uri: http://cv.iptc.org/newscodes/spdurationscope/
end-date-time TruncatedDateTimeType optional
The ending date, with optional time, of the event for which the stats are relevant.
event-span xs:nonNegativeInteger optional
Qualifier of "most-recent-events" value for temporal-unit attribute. Specify the number of events eg. 10 for last 10 games.
id xs:ID optional
An XML-specific identifier for the element.
location-key QCodeType optional
The key of the site,venue or location where the stats were generated.
measurement-units xs:string optional
The type of unit used to measure distance, speed, etc. Could be mph, kph, metres, yards, etc.
opponent-type QCodeType optional
Whether the opponent was a player, team, etc.
opponent-value QCodeType optional
The key of the player, team, division, conference, league or other unit which provide the opposition relevant to the stat.
period-end-date-time TruncatedDateTimeType optional
The ending date, with optional time, of the period for which the stats are relevant.
period-start-date-time TruncatedDateTimeType optional
The starting date, with optional time, of the period for which the stats are relevant.
period-type QCodeType optional
For certain types of periods: overtime, declared (cricket), etc.
period-value xs:string optional
Used for tracking stats and events by period.
position xs:string optional
Indicates that the included statistics apply only to while played at a particular position.
record-making-scope QCodeType optional
Indicates that the included statistics apply only to values that set a record, such as a team-high, or an individual-low.
scope-value QCodeType optional
A generic scope indicator. Use only if none of the other coverage attributes are suitable.
scoping-label xs:string optional
A textual description for the scope.
situation QCodeType optional
Final or current score of the team or player.
start-date-time TruncatedDateTimeType optional
The starting date, with optional time, of the event for which the stats are relevant.
stats-coverage QCodeType optional
A relative indication of how many statistics are included in the item. SportsML vocab uri: http://cv.iptc.org/newscodes/spstatscoverage/
style xs:string optional
An open placeholder for reference by an external stylesheet.
surface-type QCodeType optional
The type of surface (eg. clay, artificial grass, etc.) upon which the stats were generated.
team QCodeType optional
The key of the team for which the player or team generated the stats.
team-coverage restriction of xs:string optional
Indicates whether the item contains information about one team, or
many teams.
temporal-unit-type QCodeType optional
The unit of performance to which the stats apply eg. single-event, season, career.
temporal-unit-value QCodeType optional
The key of performance unit to which the stats apply.
unit-type QCodeType optional
The type, other than team or league/competition, of the competitive unit for which the player or team generated the stats.
unit-value QCodeType optional
The key, other than team or league/competition, of the competitive unit for which the player or team generated the stats.
venue-type QCodeType optional
The type of event (eg. indoor, outdoor, etc.) in which the stats were generated.
weather-type QCodeType optional
A code for the weather situation in which the stats were generated. SportsML weather codes recommended.
Source
<xs:complexType name="statisticMetadataComplexType">
  <xs:annotation>
    <xs:documentation>Identifies which teams are being covered. | Also indicates the date ranges for which these stats cover.</xs:documentation>
  </xs:annotation>
  <xs:complexContent>
    <xs:extension base="baseMetadataComplexType"/>
  </xs:complexContent>
</xs:complexType>
Complex Type groupComplexType
Namespace http://iptc.org/std/nar/2006-10-01/
Annotations
A holder for statistics about a particular bracket or division or
conference or league. | Holds metadata and stats. Also appropriate for expressing
general organization/league membership and structure.
Diagram
Diagram sportsml_xsd.tmp#commonAttributes sportsml_xsd.tmp#groupComplexType_group-metadata sportsml_xsd.tmp#groupComplexType_group-stats sportsml_xsd.tmp#groupComplexType_group sportsml_xsd.tmp#groupComplexType_team sportsml_xsd.tmp#groupComplexType_player sportsml_xsd.tmp#groupComplexType_affiliation
Used by
Model group-metadata , group-stats* , group* , team* , player* , affiliation*
Children affiliation, group, group-metadata, group-stats, player, team
Attributes
QName Type Fixed Default Use Annotation
class xs:string optional
An open placeholder for categorization.
id xs:ID optional
An XML-specific identifier for the element.
style xs:string optional
An open placeholder for reference by an external stylesheet.
Source
<xs:complexType name="groupComplexType">
  <xs:annotation>
    <xs:documentation>A holder for statistics about a particular bracket or division or conference or league. | Holds metadata and stats. Also appropriate for expressing general organization/league membership and structure.</xs:documentation>
  </xs:annotation>
  <xs:sequence>
    <xs:element name="group-metadata" type="groupMetadataComplexType"/>
    <xs:element name="group-stats" type="groupStatsComplexType" minOccurs="0" maxOccurs="unbounded"/>
    <xs:element name="group" type="groupComplexType" minOccurs="0" maxOccurs="unbounded"/>
    <xs:element name="team" type="teamComplexType" minOccurs="0" maxOccurs="unbounded"/>
    <xs:element name="player" type="playerComplexType" minOccurs="0" maxOccurs="unbounded"/>
    <xs:element name="affiliation" type="affiliationComplexType" minOccurs="0" maxOccurs="unbounded"/>
  </xs:sequence>
  <xs:attributeGroup ref="commonAttributes"/>
</xs:complexType>
Complex Type groupMetadataComplexType
Namespace http://iptc.org/std/nar/2006-10-01/
Annotations
Metadata about the group.
Diagram
Diagram sportsml_xsd.tmp#commonAttributes sportsml_xsd.tmp#coverageAttributes sportsml_xsd.tmp#baseMetadataComplexType_sports-content-codes sportsml_xsd.tmp#baseMetadataComplexType_sports-property sportsml_xsd.tmp#baseMetadataComplexType sportsml_xsd.tmp#base2MetadataComplexType_key sportsml_xsd.tmp#base2MetadataComplexType_name sportsml_xsd.tmp#base2MetadataComplexType_site sportsml_xsd.tmp#base2MetadataComplexType_award sportsml_xsd.tmp#base2MetadataComplexType sportsml_xsd.tmp#groupMetadataComplexType_group-type sportsml_xsd.tmp#groupMetadataComplexType_home-page-url
Type extension of base2MetadataComplexType
Type hierarchy
Used by
Model sports-content-codes{0,1} , sports-property* , name* , site* , award*
Children award, name, site, sports-content-codes, sports-property
Attributes
QName Type Fixed Default Use Annotation
alignment-scope restriction of xs:string optional
Indicates that the included statistics apply only to events played either at home or away.
class xs:string optional
An open placeholder for categorization.
competition QCodeType optional
The key of the league or competition for which the player or team generated the stats.
distance xs:string optional
Measure of distance for the generated stat.
distance-maximum xs:string optional
Maximum distance for the generated stat.
distance-minimum xs:string optional
Minimum distance for the generated stat.
duration-scope QCodeType optional
Indicates what class of events the included statistics apply. Example: those events that went into overtime. SportsML vocab uri: http://cv.iptc.org/newscodes/spdurationscope/
end-date-time TruncatedDateTimeType optional
The ending date, with optional time, of the event for which the stats are relevant.
event-span xs:nonNegativeInteger optional
Qualifier of "most-recent-events" value for temporal-unit attribute. Specify the number of events eg. 10 for last 10 games.
group-type xs:string optional
The type of group. For example: conference, division, etc.
home-page-url xs:string optional
The home page URL for the group.
id xs:ID optional
An XML-specific identifier for the element.
key QCodeType optional
The symbol or identifying key for the tournament or tournament part.
location-key QCodeType optional
The key of the site,venue or location where the stats were generated.
measurement-units xs:string optional
The type of unit used to measure distance, speed, etc. Could be mph, kph, metres, yards, etc.
opponent-type QCodeType optional
Whether the opponent was a player, team, etc.
opponent-value QCodeType optional
The key of the player, team, division, conference, league or other unit which provide the opposition relevant to the stat.
period-end-date-time TruncatedDateTimeType optional
The ending date, with optional time, of the period for which the stats are relevant.
period-start-date-time TruncatedDateTimeType optional
The starting date, with optional time, of the period for which the stats are relevant.
period-type QCodeType optional
For certain types of periods: overtime, declared (cricket), etc.
period-value xs:string optional
Used for tracking stats and events by period.
position xs:string optional
Indicates that the included statistics apply only to while played at a particular position.
record-making-scope QCodeType optional
Indicates that the included statistics apply only to values that set a record, such as a team-high, or an individual-low.
scope-value QCodeType optional
A generic scope indicator. Use only if none of the other coverage attributes are suitable.
scoping-label xs:string optional
A textual description for the scope.
situation QCodeType optional
Final or current score of the team or player.
start-date-time TruncatedDateTimeType optional
The starting date, with optional time, of the event for which the stats are relevant.
stats-coverage QCodeType optional
A relative indication of how many statistics are included in the item. SportsML vocab uri: http://cv.iptc.org/newscodes/spstatscoverage/
style xs:string optional
An open placeholder for reference by an external stylesheet.
surface-type QCodeType optional
The type of surface (eg. clay, artificial grass, etc.) upon which the stats were generated.
team QCodeType optional
The key of the team for which the player or team generated the stats.
team-coverage restriction of xs:string optional
Indicates whether the item contains information about one team, or
many teams.
temporal-unit-type QCodeType optional
The unit of performance to which the stats apply eg. single-event, season, career.
temporal-unit-value QCodeType optional
The key of performance unit to which the stats apply.
unit-type QCodeType optional
The type, other than team or league/competition, of the competitive unit for which the player or team generated the stats.
unit-value QCodeType optional
The key, other than team or league/competition, of the competitive unit for which the player or team generated the stats.
venue-type QCodeType optional
The type of event (eg. indoor, outdoor, etc.) in which the stats were generated.
weather-type QCodeType optional
A code for the weather situation in which the stats were generated. SportsML weather codes recommended.
Source
<xs:complexType name="groupMetadataComplexType">
  <xs:annotation>
    <xs:documentation>Metadata about the group.</xs:documentation>
  </xs:annotation>
  <xs:complexContent>
    <xs:extension base="base2MetadataComplexType">
      <xs:attribute name="group-type" type="xs:string" use="optional">
        <xs:annotation>
          <xs:documentation>The type of group. For example: conference, division, etc.</xs:documentation>
        </xs:annotation>
      </xs:attribute>
      <xs:attribute name="home-page-url" type="xs:string" use="optional">
        <xs:annotation>
          <xs:documentation>The home page URL for the group.</xs:documentation>
        </xs:annotation>
      </xs:attribute>
    </xs:extension>
  </xs:complexContent>
</xs:complexType>
Complex Type groupStatsComplexType
Namespace http://iptc.org/std/nar/2006-10-01/
Annotations
Statistics that apply to the group as a whole. | Not all stats are used in every sport.
Diagram
Diagram sportsml_xsd.tmp#commonAttributes sportsml_xsd.tmp#baseStatsComplexType_rating sportsml_xsd.tmp#baseStatsComplexType_sports-property sportsml_xsd.tmp#baseStatsComplexType_stats sportsml_xsd.tmp#baseStatsComplexType sportsml_xsd.tmp#base2StatsComplexType_points sportsml_xsd.tmp#base2StatsComplexType_outcome-totals sportsml_xsd.tmp#base2StatsComplexType_outcome-result sportsml_xsd.tmp#base2StatsComplexType sportsml_xsd.tmp#coverageAttributes sportsml_xsd.tmp#statAttributes sportsml_xsd.tmp#base3StatsComplexType_penalty-stats sportsml_xsd.tmp#base3StatsComplexType_award sportsml_xsd.tmp#base3StatsComplexType_rank sportsml_xsd.tmp#base3StatsComplexType
Type extension of base3StatsComplexType
Type hierarchy
Used by
Model rating* , sports-property* , stats* , outcome-totals* , outcome-result* , penalty-stats* , award* , rank*
Children award, outcome-result, outcome-totals, penalty-stats, rank, rating, sports-property, stats
Attributes
QName Type Fixed Default Use Annotation
adjusted-score-against xs:string optional
The final score against as adjusted by some authority. Usually as
a result of some dispute or transgression that must be settled post-event and
rendered in the score. Will differ from the regular score reflecting the number
of actual goals scored in play. Should be tested for before displaying actual
score.
adjusted-score-for xs:string optional
The final score as adjusted by some authority. Usually as a result
of some dispute or transgression that must be settled post-event and rendered in
the score. Will differ from the regular score reflecting the number of actual
goals scored in play. Should be tested for before displaying actual
score.
alignment-scope restriction of xs:string optional
Indicates that the included statistics apply only to events played either at home or away.
class xs:string optional
An open placeholder for categorization.
competition QCodeType optional
The key of the league or competition for which the player or team generated the stats.
distance xs:string optional
Measure of distance for the generated stat.
distance-maximum xs:string optional
Maximum distance for the generated stat.
distance-minimum xs:string optional
Minimum distance for the generated stat.
duration-scope QCodeType optional
Indicates what class of events the included statistics apply. Example: those events that went into overtime. SportsML vocab uri: http://cv.iptc.org/newscodes/spdurationscope/
end-date-time TruncatedDateTimeType optional
The ending date, with optional time, of the event for which the stats are relevant.
event-outcome QCodeType optional
Whether the competitor won, lost, or tied. SportsML vocab uri: http://cv.iptc.org/newscodes/speventoutcome/
event-span xs:nonNegativeInteger optional
Qualifier of "most-recent-events" value for temporal-unit attribute. Specify the number of events eg. 10 for last 10 games.
event-standing-points xs:string optional
How many points were earned as a result of the outcome of this particular event.
event-standing-points-against xs:string optional
How many points were deducted as a result of the outcome of this particular event. This occurs, for example, in the German Handball leagues.
events-remaining xs:string optional
Number of sports-events the player has yet to participate in.
id xs:ID optional
An XML-specific identifier for the element.
location-key QCodeType optional
The key of the site,venue or location where the stats were generated.
measurement-units xs:string optional
The type of unit used to measure distance, speed, etc. Could be mph, kph, metres, yards, etc.
opponent-type QCodeType optional
Whether the opponent was a player, team, etc.
opponent-value QCodeType optional
The key of the player, team, division, conference, league or other unit which provide the opposition relevant to the stat.
period-end-date-time TruncatedDateTimeType optional
The ending date, with optional time, of the period for which the stats are relevant.
period-start-date-time TruncatedDateTimeType optional
The starting date, with optional time, of the period for which the stats are relevant.
period-type QCodeType optional
For certain types of periods: overtime, declared (cricket), etc.
period-value xs:string optional
Used for tracking stats and events by period.
points xs:nonNegativeInteger optional
Points accumulated by this associate. For example, points earned by a NASCAR owner.
position xs:string optional
Indicates that the included statistics apply only to while played at a particular position.
record-making-scope QCodeType optional
Indicates that the included statistics apply only to values that set a record, such as a team-high, or an individual-low.
result-effect QCodeType optional
Describes the effect that the result of the event or rank changing
has had on the team. Example: Whether or not a team has qualified for the
playoffs, or has been promoted or demoted to a different division. SportsML vocab uri: http://cv.iptc.org/newscodes/spresulteffect/
scope-value QCodeType optional
A generic scope indicator. Use only if none of the other coverage attributes are suitable.
scoping-label xs:string optional
A textual description for the scope.
score xs:string optional
Final or current score of the team or player.
score-attempts xs:string optional
Final or current number of attempts to score by a team or player. Example: in ice hockey, would represent total shots on goal.
score-attempts-on-goal xs:string optional
A subset of score-attempts. Only counts those attempts that were on-goal.
score-attempts-on-goal-opposing xs:string optional
Final or current number of attempts to score by an opposing team or player that were on-goal.
score-attempts-opposing xs:string optional
Final or current number of attempts to score by an opposing team or player.
score-average xs:string optional
Average per-game score for the team or player.
score-behind xs:string optional
The points or time behind the leading score.
score-opposing xs:string optional
Final or current score of the opposing team or player.
score-opposing-average xs:string optional
Average per-game score for the opposing team or player.
score-percentage xs:string optional
Percentage of attempted scores that reached their mark.
score-percentage-opposing xs:string optional
Percentage of attempted scores by opposing team or player that reached their mark.
score-type xs:string optional
Qualifies "score" attribute.
score-units QCodeType optional
Describes how the score and score-opposing is valued. SportsML vocab uri: http://cv.iptc.org/newscodes/spscoreunits/
series-score xs:string optional
Number of events in a series won by team or player.
series-score-opposing xs:string optional
Number of events in a series won by opposing team or player.
situation QCodeType optional
Final or current score of the team or player.
start-date-time TruncatedDateTimeType optional
The starting date, with optional time, of the event for which the stats are relevant.
stats-coverage QCodeType optional
A relative indication of how many statistics are included in the item. SportsML vocab uri: http://cv.iptc.org/newscodes/spstatscoverage/
style xs:string optional
An open placeholder for reference by an external stylesheet.
surface-type QCodeType optional
The type of surface (eg. clay, artificial grass, etc.) upon which the stats were generated.
team QCodeType optional
The key of the team for which the player or team generated the stats.
team-coverage restriction of xs:string optional
Indicates whether the item contains information about one team, or
many teams.
temporal-unit-type QCodeType optional
The unit of performance to which the stats apply eg. single-event, season, career.
temporal-unit-value QCodeType optional
The key of performance unit to which the stats apply.
time-of-possession xs:string optional
Amount of time the team or player has possession of ball (or similar object like puck).
time-of-possession-average xs:string optional
Amount of time the team or player has possession of ball (or similar object like puck) per game.
time-of-possession-average-opposing xs:string optional
Amount of time the opposing team or player has possession of ball (or similar object like puck) per game.
time-of-possession-percentage xs:string optional
Amount of time the team or player has possession of ball (or similar object like puck) expressed as a percentage of the full time of the match.
time-of-possession-percentage-opposing xs:string optional
Amount of time the opposing team or player has possession of ball (or similar object like puck) expressed as a percentage of the full time of the match.
unit-type QCodeType optional
The type, other than team or league/competition, of the competitive unit for which the player or team generated the stats.
unit-value QCodeType optional
The key, other than team or league/competition, of the competitive unit for which the player or team generated the stats.
venue-type QCodeType optional
The type of event (eg. indoor, outdoor, etc.) in which the stats were generated.
weather-type QCodeType optional
A code for the weather situation in which the stats were generated. SportsML weather codes recommended.
Source
<xs:complexType name="groupStatsComplexType">
  <xs:annotation>
    <xs:documentation>Statistics that apply to the group as a whole. | Not all stats are used in every sport.</xs:documentation>
  </xs:annotation>
  <xs:complexContent>
    <xs:extension base="base3StatsComplexType">
    </xs:extension>
  </xs:complexContent>
</xs:complexType>
Complex Type statusChangeComplexType
Namespace http://iptc.org/std/nar/2006-10-01/
Annotations
Indicates status change of an entity.
Diagram
Diagram sportsml_xsd.tmp#commonAttributes sportsml_xsd.tmp#coverageAttributes sportsml_xsd.tmp#statusChangeComplexType_changer-idref sportsml_xsd.tmp#statusChangeComplexType_status-change-type sportsml_xsd.tmp#statusChangeComplexType_original-status sportsml_xsd.tmp#statusChangeComplexType_new-status sportsml_xsd.tmp#statusChangeComplexType_original-idref sportsml_xsd.tmp#statusChangeComplexType_new-idref
Used by
Attributes
QName Type Fixed Default Use Annotation
alignment-scope restriction of xs:string optional
Indicates that the included statistics apply only to events played either at home or away.
changer-idref xs:IDREF required
A pointer to the player or team that has undergone the status change.
class xs:string optional
An open placeholder for categorization.
competition QCodeType optional
The key of the league or competition for which the player or team generated the stats.
distance xs:string optional
Measure of distance for the generated stat.
distance-maximum xs:string optional
Maximum distance for the generated stat.
distance-minimum xs:string optional
Minimum distance for the generated stat.
duration-scope QCodeType optional
Indicates what class of events the included statistics apply. Example: those events that went into overtime. SportsML vocab uri: http://cv.iptc.org/newscodes/spdurationscope/
end-date-time TruncatedDateTimeType optional
The ending date, with optional time, of the event for which the stats are relevant.
event-span xs:nonNegativeInteger optional
Qualifier of "most-recent-events" value for temporal-unit attribute. Specify the number of events eg. 10 for last 10 games.
id xs:ID optional
An XML-specific identifier for the element.
location-key QCodeType optional
The key of the site,venue or location where the stats were generated.
measurement-units xs:string optional
The type of unit used to measure distance, speed, etc. Could be mph, kph, metres, yards, etc.
new-idref xs:IDREF optional
Generally, a pointer to the new team that the player in changer-idref is now affiliated with.
new-status xs:string optional
What the new status of the player or team is. Examples are active, inactive, disabled-list.
opponent-type QCodeType optional
Whether the opponent was a player, team, etc.
opponent-value QCodeType optional
The key of the player, team, division, conference, league or other unit which provide the opposition relevant to the stat.
original-idref xs:IDREF optional
Generally, a pointer to the original team that the player in changer-idref was affiliated with.
original-status xs:string optional
What the original status of the player or team was. Examples are active, inactive, disabled-list.
period-end-date-time TruncatedDateTimeType optional
The ending date, with optional time, of the period for which the stats are relevant.
period-start-date-time TruncatedDateTimeType optional
The starting date, with optional time, of the period for which the stats are relevant.
period-type QCodeType optional
For certain types of periods: overtime, declared (cricket), etc.
period-value xs:string optional
Used for tracking stats and events by period.
position xs:string optional
Indicates that the included statistics apply only to while played at a particular position.
record-making-scope QCodeType optional
Indicates that the included statistics apply only to values that set a record, such as a team-high, or an individual-low.
scope-value QCodeType optional
A generic scope indicator. Use only if none of the other coverage attributes are suitable.
scoping-label xs:string optional
A textual description for the scope.
situation QCodeType optional
Final or current score of the team or player.
start-date-time TruncatedDateTimeType optional
The starting date, with optional time, of the event for which the stats are relevant.
stats-coverage QCodeType optional
A relative indication of how many statistics are included in the item. SportsML vocab uri: http://cv.iptc.org/newscodes/spstatscoverage/
status-change-type QCodeType required
What type of change was made in the status of a player or team. Examples are injury, trade, cut.
style xs:string optional
An open placeholder for reference by an external stylesheet.
surface-type QCodeType optional
The type of surface (eg. clay, artificial grass, etc.) upon which the stats were generated.
team QCodeType optional
The key of the team for which the player or team generated the stats.
team-coverage restriction of xs:string optional
Indicates whether the item contains information about one team, or
many teams.
temporal-unit-type QCodeType optional
The unit of performance to which the stats apply eg. single-event, season, career.
temporal-unit-value QCodeType optional
The key of performance unit to which the stats apply.
unit-type QCodeType optional
The type, other than team or league/competition, of the competitive unit for which the player or team generated the stats.
unit-value QCodeType optional
The key, other than team or league/competition, of the competitive unit for which the player or team generated the stats.
venue-type QCodeType optional
The type of event (eg. indoor, outdoor, etc.) in which the stats were generated.
weather-type QCodeType optional
A code for the weather situation in which the stats were generated. SportsML weather codes recommended.
Source
<xs:complexType name="statusChangeComplexType">
  <xs:annotation>
    <xs:documentation>Indicates status change of an entity.</xs:documentation>
  </xs:annotation>
  <xs:attributeGroup ref="commonAttributes"/>
  <xs:attributeGroup ref="coverageAttributes"/>
  <xs:attribute name="changer-idref" type="xs:IDREF" use="required">
    <xs:annotation>
      <xs:documentation>A pointer to the player or team that has undergone the status change.</xs:documentation>
    </xs:annotation>
  </xs:attribute>
  <xs:attribute name="status-change-type" type="QCodeType" use="required">
    <xs:annotation>
      <xs:documentation>What type of change was made in the status of a player or team. Examples are injury, trade, cut.</xs:documentation>
    </xs:annotation>
  </xs:attribute>
  <xs:attribute name="original-status" type="xs:string" use="optional">
    <xs:annotation>
      <xs:documentation>What the original status of the player or team was. Examples are active, inactive, disabled-list.</xs:documentation>
    </xs:annotation>
  </xs:attribute>
  <xs:attribute name="new-status" type="xs:string" use="optional">
    <xs:annotation>
      <xs:documentation>What the new status of the player or team is. Examples are active, inactive, disabled-list.</xs:documentation>
    </xs:annotation>
  </xs:attribute>
  <xs:attribute name="original-idref" type="xs:IDREF" use="optional">
    <xs:annotation>
      <xs:documentation>Generally, a pointer to the original team that the player in changer-idref was affiliated with.</xs:documentation>
    </xs:annotation>
  </xs:attribute>
  <xs:attribute name="new-idref" type="xs:IDREF" use="optional">
    <xs:annotation>
      <xs:documentation>Generally, a pointer to the new team that the player in changer-idref is now affiliated with.</xs:documentation>
    </xs:annotation>
  </xs:attribute>
</xs:complexType>
Complex Type articleComplexType
Namespace http://iptc.org/std/nar/2006-10-01/
Annotations
Holds either an article or a reference to an article. | Recommended format is NITF.
Diagram
Diagram sportsml_xsd.tmp#commonAttributes sportsml_xsd.tmp#articleComplexType_format sportsml_xsd.tmp#articleComplexType_article-ref
Used by
Model ANY element from ANY namespace OTHER than 'http://iptc.org/std/nar/2006-10-01/'
Attributes
QName Type Fixed Default Use Annotation
article-ref xs:string optional
URL or system identifier (or IDREF?) to an externally-located news article.
class xs:string optional
An open placeholder for categorization.
format xs:string optional
Format for the included content.
id xs:ID optional
An XML-specific identifier for the element.
style xs:string optional
An open placeholder for reference by an external stylesheet.
Source
<xs:complexType name="articleComplexType">
  <xs:annotation>
    <xs:documentation>Holds either an article or a reference to an article. | Recommended format is NITF.</xs:documentation>
  </xs:annotation>
  <xs:sequence>
    <!-- Comment out nitf:nitf and activate xsl:any below it if you are not using NITF. -->
    <!-- element ref="nitf:nitf"/ -->
    <xs:any namespace="##other" processContents="lax" minOccurs="0" maxOccurs="unbounded"/>
  </xs:sequence>
  <xs:attributeGroup ref="commonAttributes"/>
  <xs:attribute name="format" type="xs:string" use="optional">
    <xs:annotation>
      <xs:documentation>Format for the included content.</xs:documentation>
    </xs:annotation>
  </xs:attribute>
  <xs:attribute name="article-ref" type="xs:string" use="optional">
    <xs:annotation>
      <xs:documentation>URL or system identifier (or IDREF?) to an externally-located news article.</xs:documentation>
    </xs:annotation>
  </xs:attribute>
</xs:complexType>
Simple Type MinutesAndSeconds
Namespace http://iptc.org/std/nar/2006-10-01/
Diagram
Diagram
Type restriction of xs:string
Facets
pattern \d{2}:\d{2}
Source
<xs:simpleType name="MinutesAndSeconds">
  <xs:restriction base="xs:string">
    <xs:pattern value="\d{2}:\d{2}"/>
  </xs:restriction>
</xs:simpleType>
Attribute commonAttributes / @id
Namespace No namespace
Annotations
An XML-specific identifier for the element.
Type xs:ID
Properties
use: optional
Used by
Attribute Group commonAttributes
Source
<xs:attribute name="id" type="xs:ID" use="optional">
  <xs:annotation>
    <xs:documentation>An XML-specific identifier for the element.</xs:documentation>
  </xs:annotation>
</xs:attribute>
Attribute commonAttributes / @class
Namespace No namespace
Annotations
An open placeholder for categorization.
Type xs:string
Properties
use: optional
Used by
Attribute Group commonAttributes
Source
<xs:attribute name="class" type="xs:string" use="optional">
  <xs:annotation>
    <xs:documentation>An open placeholder for categorization.</xs:documentation>
  </xs:annotation>
</xs:attribute>
Attribute commonAttributes / @style
Namespace No namespace
Annotations
An open placeholder for reference by an external stylesheet.
Type xs:string
Properties
use: optional
Used by
Attribute Group commonAttributes
Source
<xs:attribute name="style" type="xs:string" use="optional">
  <xs:annotation>
    <xs:documentation>An open placeholder for reference by an external stylesheet.</xs:documentation>
  </xs:annotation>
</xs:attribute>
Attribute sportsContentQualifierComplexType / @gender
Namespace No namespace
Annotations
One specific gender or mixed.
Type restriction of xs:string
Properties
use: optional
Facets
enumeration male
enumeration female
enumeration mixed
Used by
Source
<xs:attribute name="gender" use="optional">
  <xs:annotation>
    <xs:documentation>One specific gender or mixed.</xs:documentation>
  </xs:annotation>
  <xs:simpleType>
    <xs:annotation>
      <xs:documentation>One specific gender or mixed.</xs:documentation>
    </xs:annotation>
    <xs:restriction id="genderQual" base="xs:string">
      <xs:enumeration id="genderQualMale" value="male"/>
      <xs:enumeration id="genderQualFemale" value="female"/>
      <xs:enumeration id="genderQualMixed" value="mixed"/>
    </xs:restriction>
  </xs:simpleType>
</xs:attribute>
Attribute sportsContentQualifierComplexType / @participant-count
Namespace No namespace
Annotations
Number of participants playing on a team or side in the events covered. SportsML vocabulary uri: http://cv.iptc.org/newscodes/spparticipantcount/
Type QCodeType
Properties
use: optional
Facets
pattern [^\s:]+:[^\s]+
Used by
Source
<xs:attribute name="participant-count" type="QCodeType" use="optional">
  <xs:annotation>
    <xs:documentation>Number of participants playing on a team or side in the events covered. SportsML vocabulary uri: http://cv.iptc.org/newscodes/spparticipantcount/</xs:documentation>
  </xs:annotation>
</xs:attribute>
Attribute sportsContentQualifierComplexType / @professional-status
Namespace No namespace
Annotations
The professional-status of the events covered. SportsML vocabulary uri: http://cv.iptc.org/newscodes/spprofessionalstatus/
Type QCodeType
Properties
use: optional
Facets
pattern [^\s:]+:[^\s]+
Used by
Source
<xs:attribute name="professional-status" type="QCodeType" use="optional">
  <xs:annotation>
    <xs:documentation>The professional-status of the events covered. SportsML vocabulary uri: http://cv.iptc.org/newscodes/spprofessionalstatus/</xs:documentation>
  </xs:annotation>
</xs:attribute>
Attribute sportsContentQualifierComplexType / @special-group
Namespace No namespace
Annotations
If the events covered are for special groups. Can be school-oriented, age-oriented, or group names, like Firefighters.
Type QCodeType
Properties
use: optional
Facets
pattern [^\s:]+:[^\s]+
Used by
Source
<xs:attribute name="special-group" type="QCodeType" use="optional">
  <xs:annotation>
    <xs:documentation>If the events covered are for special groups. Can be school-oriented, age-oriented, or group names, like Firefighters.</xs:documentation>
  </xs:annotation>
</xs:attribute>
Attribute sportsContentQualifierComplexType / @minimum-age
Namespace No namespace
Annotations
Lowest age for participants, in years. Examples: 0, 14, 21.5.
Type xs:string
Properties
use: optional
Used by
Source
<xs:attribute name="minimum-age" type="xs:string" use="optional">
  <xs:annotation>
    <xs:documentation>Lowest age for participants, in years. Examples: 0, 14, 21.5.</xs:documentation>
  </xs:annotation>
</xs:attribute>
Attribute sportsContentQualifierComplexType / @maximum-age
Namespace No namespace
Annotations
Highest age for participants, in years. Examples: 8, 65, 120.
Type xs:string
Properties
use: optional
Used by
Source
<xs:attribute name="maximum-age" type="xs:string" use="optional">
  <xs:annotation>
    <xs:documentation>Highest age for participants, in years. Examples: 8, 65, 120.</xs:documentation>
  </xs:annotation>
</xs:attribute>
Attribute sportsContentQualifierComplexType / @special-needs
Namespace No namespace
Annotations
Events for persons with special-needs.
Type QCodeType
Properties
use: optional
Facets
pattern [^\s:]+:[^\s]+
Used by
Source
<xs:attribute name="special-needs" type="QCodeType" use="optional">
  <xs:annotation>
    <xs:documentation>Events for persons with special-needs.</xs:documentation>
  </xs:annotation>
</xs:attribute>
Attribute sportsContentCodeComplexType / @code-type
Namespace No namespace
Annotations
What type of item is being described. SportsML vocabulary uri: http://cv.iptc.org/newscodes/spct/
Type QCodeType
Properties
use: required
Facets
pattern [^\s:]+:[^\s]+
Used by
Source
<xs:attribute name="code-type" type="QCodeType" use="required">
  <xs:annotation>
    <xs:documentation>What type of item is being described. SportsML vocabulary uri: http://cv.iptc.org/newscodes/spct/</xs:documentation>
  </xs:annotation>
</xs:attribute>
Attribute sportsContentCodeComplexType / @code-key
Namespace No namespace
Annotations
The symbol for the identified content.
Type QCodeType
Properties
use: optional
Facets
pattern [^\s:]+:[^\s]+
Used by
Source
<xs:attribute name="code-key" type="QCodeType" use="optional">
  <xs:annotation>
    <xs:documentation>The symbol for the identified content.</xs:documentation>
  </xs:annotation>
</xs:attribute>
Attribute sportsContentCodeComplexType / @code-name
Namespace No namespace
Annotations
A displayable name for the code.
Type xs:string
Properties
use: optional
Used by
Source
<xs:attribute name="code-name" type="xs:string" use="optional">
  <xs:annotation>
    <xs:documentation>A displayable name for the code.</xs:documentation>
  </xs:annotation>
</xs:attribute>
Attribute sportsPropertyComplexType / @formal-name
Namespace No namespace
Annotations
The code or key for the property.
Type xs:string
Properties
use: optional
Used by
Source
<xs:attribute name="formal-name" type="xs:string" use="optional">
  <xs:annotation>
    <xs:documentation>The code or key for the property.</xs:documentation>
  </xs:annotation>
</xs:attribute>
Attribute sportsPropertyComplexType / @vocabulary
Namespace No namespace
Annotations
Provides a pointer to a Topic Set which is the controlled vocabulary that can be used to resolve the meaning of the formal-name.
Type xs:string
Properties
use: optional
Used by
Source
<xs:attribute name="vocabulary" type="xs:string" use="optional">
  <xs:annotation>
    <xs:documentation>Provides a pointer to a Topic Set which is the controlled vocabulary that can be used to resolve the meaning of the formal-name.</xs:documentation>
  </xs:annotation>
</xs:attribute>
Attribute sportsPropertyComplexType / @scheme
Namespace No namespace
Annotations
Distinguishes which of possibly multiple naming schemes in the controlled vocabulary is the one that governs this formal-name.
Type xs:string
Properties
use: optional
Used by
Source
<xs:attribute name="scheme" type="xs:string" use="optional">
  <xs:annotation>
    <xs:documentation>Distinguishes which of possibly multiple naming schemes in the controlled vocabulary is the one that governs this formal-name.</xs:documentation>
  </xs:annotation>
</xs:attribute>
Attribute sportsPropertyComplexType / @value
Namespace No namespace
Annotations
The value of the property. For example, if formal-name equals favorite-color, then value might equal blue.
Type xs:string
Properties
use: optional
Used by
Source
<xs:attribute name="value" type="xs:string" use="optional">
  <xs:annotation>
    <xs:documentation>The value of the property. For example, if formal-name equals favorite-color, then value might equal blue.</xs:documentation>
  </xs:annotation>
</xs:attribute>
Attribute sportsPropertyComplexType / @allowed-values
Namespace No namespace
Annotations
Points to a controlled vocabulary that delimits the set of allowed values for the property.
Type xs:string
Properties
use: optional
Used by
Source
<xs:attribute name="allowed-values" type="xs:string" use="optional">
  <xs:annotation>
    <xs:documentation>Points to a controlled vocabulary that delimits the set of allowed values for the property.</xs:documentation>
  </xs:annotation>
</xs:attribute>
Attribute coverageAttributes / @stats-coverage
Namespace No namespace
Annotations
A relative indication of how many statistics are included in the item. SportsML vocab uri: http://cv.iptc.org/newscodes/spstatscoverage/
Type QCodeType
Properties
use: optional
Facets
pattern [^\s:]+:[^\s]+
Used by
Attribute Group coverageAttributes
Source
<xs:attribute name="stats-coverage" type="QCodeType" use="optional">
  <xs:annotation>
    <xs:documentation>A relative indication of how many statistics are included in the item. SportsML vocab uri: http://cv.iptc.org/newscodes/spstatscoverage/</xs:documentation>
  </xs:annotation>
</xs:attribute>
Attribute coverageAttributes / @team-coverage
Namespace No namespace
Annotations
Indicates whether the item contains information about one team, or
many teams.
Type restriction of xs:string
Properties
use: optional
Facets
enumeration single-team
Contains only information about a single
team.
enumeration multi-team
Contains information about many or all teams in a
league.
Used by
Attribute Group coverageAttributes
Source
<xs:attribute name="team-coverage" use="optional">
  <xs:annotation>
    <xs:documentation>Indicates whether the item contains information about one team, or many teams.</xs:documentation>
  </xs:annotation>
  <xs:simpleType id="teamCoverage">
    <xs:restriction base="xs:string">
      <xs:enumeration id="teamCoverageSingle-team" value="single-team">
        <xs:annotation>
          <xs:documentation>Contains only information about a single team.</xs:documentation>
        </xs:annotation>
      </xs:enumeration>
      <xs:enumeration id="teamCoverageMulti-team" value="multi-team">
        <xs:annotation>
          <xs:documentation>Contains information about many or all teams in a league.</xs:documentation>
        </xs:annotation>
      </xs:enumeration>
    </xs:restriction>
  </xs:simpleType>
</xs:attribute>
Attribute coverageAttributes / @duration-scope
Namespace No namespace
Annotations
Indicates what class of events the included statistics apply. Example: those events that went into overtime. SportsML vocab uri: http://cv.iptc.org/newscodes/spdurationscope/
Type QCodeType
Properties
use: optional
Facets
pattern [^\s:]+:[^\s]+
Used by
Attribute Group coverageAttributes
Source
<xs:attribute name="duration-scope" type="QCodeType" use="optional">
  <xs:annotation>
    <xs:documentation>Indicates what class of events the included statistics apply. Example: those events that went into overtime. SportsML vocab uri: http://cv.iptc.org/newscodes/spdurationscope/</xs:documentation>
  </xs:annotation>
</xs:attribute>
Attribute coverageAttributes / @alignment-scope
Namespace No namespace
Annotations
Indicates that the included statistics apply only to events played either at home or away.
Type restriction of xs:string
Properties
use: optional
Facets
enumeration events-all
enumeration events-home
enumeration events-away
Used by
Attribute Group coverageAttributes
Source
<xs:attribute name="alignment-scope" use="optional">
  <xs:annotation>
    <xs:documentation>Indicates that the included statistics apply only to events played either at home or away.</xs:documentation>
  </xs:annotation>
  <xs:simpleType id="alignmentScope">
    <xs:annotation>
      <xs:documentation>Every event played, including those played at home and hope so. The default option.</xs:documentation>
    </xs:annotation>
    <xs:restriction base="xs:string">
      <xs:enumeration id="alignmentScopeEvents-all" value="events-all"/>
      <xs:enumeration id="alignmentScopeEvents-home" value="events-home"/>
      <xs:enumeration id="alignmentScopeEvents-away" value="events-away"/>
    </xs:restriction>
  </xs:simpleType>
</xs:attribute>
Attribute coverageAttributes / @position
Namespace No namespace
Annotations
Indicates that the included statistics apply only to while played at a particular position.
Type xs:string
Properties
use: optional
Used by
Attribute Group coverageAttributes
Source
<xs:attribute name="position" type="xs:string" use="optional">
  <xs:annotation>
    <xs:documentation>Indicates that the included statistics apply only to while played at a particular position.</xs:documentation>
  </xs:annotation>
</xs:attribute>
Attribute coverageAttributes / @record-making-scope
Namespace No namespace
Annotations
Indicates that the included statistics apply only to values that set a record, such as a team-high, or an individual-low.
Type QCodeType
Properties
use: optional
Facets
pattern [^\s:]+:[^\s]+
Used by
Attribute Group coverageAttributes
Source
<xs:attribute name="record-making-scope" type="QCodeType" use="optional">
  <xs:annotation>
    <xs:documentation>Indicates that the included statistics apply only to values that set a record, such as a team-high, or an individual-low.</xs:documentation>
  </xs:annotation>
</xs:attribute>
Attribute coverageAttributes / @scoping-label
Namespace No namespace
Annotations
A textual description for the scope.
Type xs:string
Properties
use: optional
Used by
Attribute Group coverageAttributes
Source
<xs:attribute name="scoping-label" type="xs:string" use="optional">
  <xs:annotation>
    <xs:documentation>A textual description for the scope.</xs:documentation>
  </xs:annotation>
</xs:attribute>
Attribute coverageAttributes / @period-value
Namespace No namespace
Annotations
Used for tracking stats and events by period.
Type xs:string
Properties
use: optional
Used by
Attribute Group coverageAttributes
Source
<xs:attribute name="period-value" type="xs:string" use="optional">
  <xs:annotation>
    <xs:documentation>Used for tracking stats and events by period.</xs:documentation>
  </xs:annotation>
</xs:attribute>
Attribute coverageAttributes / @period-type
Namespace No namespace
Annotations
For certain types of periods: overtime, declared (cricket), etc.
Type QCodeType
Properties
use: optional
Facets
pattern [^\s:]+:[^\s]+
Used by
Attribute Group coverageAttributes
Source
<xs:attribute name="period-type" type="QCodeType" use="optional">
  <xs:annotation>
    <xs:documentation>For certain types of periods: overtime, declared (cricket), etc.</xs:documentation>
  </xs:annotation>
</xs:attribute>
Attribute coverageAttributes / @start-date-time
Namespace No namespace
Annotations
The starting date, with optional time, of the event for which the stats are relevant.
Type TruncatedDateTimeType
Properties
use: optional
Used by
Attribute Group coverageAttributes
Source
<xs:attribute name="start-date-time" type="TruncatedDateTimeType" use="optional">
  <xs:annotation>
    <xs:documentation>The starting date, with optional time, of the event for which the stats are relevant.</xs:documentation>
  </xs:annotation>
</xs:attribute>
Attribute coverageAttributes / @end-date-time
Namespace No namespace
Annotations
The ending date, with optional time, of the event for which the stats are relevant.
Type TruncatedDateTimeType
Properties
use: optional
Used by
Attribute Group coverageAttributes
Source
<xs:attribute name="end-date-time" type="TruncatedDateTimeType" use="optional">
  <xs:annotation>
    <xs:documentation>The ending date, with optional time, of the event for which the stats are relevant.</xs:documentation>
  </xs:annotation>
</xs:attribute>
Attribute coverageAttributes / @period-start-date-time
Namespace No namespace
Annotations
The starting date, with optional time, of the period for which the stats are relevant.
Type TruncatedDateTimeType
Properties
use: optional
Used by
Attribute Group coverageAttributes
Source
<xs:attribute name="period-start-date-time" type="TruncatedDateTimeType" use="optional">
  <xs:annotation>
    <xs:documentation>The starting date, with optional time, of the period for which the stats are relevant.</xs:documentation>
  </xs:annotation>
</xs:attribute>
Attribute coverageAttributes / @period-end-date-time
Namespace No namespace
Annotations
The ending date, with optional time, of the period for which the stats are relevant.
Type TruncatedDateTimeType
Properties
use: optional
Used by
Attribute Group coverageAttributes
Source
<xs:attribute name="period-end-date-time" type="TruncatedDateTimeType" use="optional">
  <xs:annotation>
    <xs:documentation>The ending date, with optional time, of the period for which the stats are relevant.</xs:documentation>
  </xs:annotation>
</xs:attribute>
Attribute coverageAttributes / @temporal-unit-type
Namespace No namespace
Annotations
The unit of performance to which the stats apply eg. single-event, season, career.
Type QCodeType
Properties
use: optional
Facets
pattern [^\s:]+:[^\s]+
Used by
Attribute Group coverageAttributes
Source
<xs:attribute name="temporal-unit-type" type="QCodeType" use="optional">
  <xs:annotation>
    <xs:documentation>The unit of performance to which the stats apply eg. single-event, season, career.</xs:documentation>
  </xs:annotation>
</xs:attribute>
Attribute coverageAttributes / @temporal-unit-value
Namespace No namespace
Annotations
The key of performance unit to which the stats apply.
Type QCodeType
Properties
use: optional
Facets
pattern [^\s:]+:[^\s]+
Used by
Attribute Group coverageAttributes
Source
<xs:attribute name="temporal-unit-value" type="QCodeType" use="optional">
  <xs:annotation>
    <xs:documentation>The key of performance unit to which the stats apply.</xs:documentation>
  </xs:annotation>
</xs:attribute>
Attribute coverageAttributes / @event-span
Namespace No namespace
Annotations
Qualifier of "most-recent-events" value for temporal-unit attribute. Specify the number of events eg. 10 for last 10 games.
Type xs:nonNegativeInteger
Properties
use: optional
Used by
Attribute Group coverageAttributes
Source
<xs:attribute name="event-span" type="xs:nonNegativeInteger" use="optional">
  <xs:annotation>
    <xs:documentation>Qualifier of "most-recent-events" value for temporal-unit attribute. Specify the number of events eg. 10 for last 10 games.</xs:documentation>
  </xs:annotation>
</xs:attribute>
Attribute coverageAttributes / @opponent-value
Namespace No namespace
Annotations
The key of the player, team, division, conference, league or other unit which provide the opposition relevant to the stat.
Type QCodeType
Properties
use: optional
Facets
pattern [^\s:]+:[^\s]+
Used by
Attribute Group coverageAttributes
Source
<xs:attribute name="opponent-value" type="QCodeType" use="optional">
  <xs:annotation>
    <xs:documentation>The key of the player, team, division, conference, league or other unit which provide the opposition relevant to the stat.</xs:documentation>
  </xs:annotation>
</xs:attribute>
Attribute coverageAttributes / @opponent-type
Namespace No namespace
Annotations
Whether the opponent was a player, team, etc.
Type QCodeType
Properties
use: optional
Facets
pattern [^\s:]+:[^\s]+
Used by
Attribute Group coverageAttributes
Source
<xs:attribute name="opponent-type" type="QCodeType" use="optional">
  <xs:annotation>
    <xs:documentation>Whether the opponent was a player, team, etc.</xs:documentation>
  </xs:annotation>
</xs:attribute>
Attribute coverageAttributes / @team
Namespace No namespace
Annotations
The key of the team for which the player or team generated the stats.
Type QCodeType
Properties
use: optional
Facets
pattern [^\s:]+:[^\s]+
Used by
Attribute Group coverageAttributes
Source
<xs:attribute name="team" type="QCodeType" use="optional">
  <xs:annotation>
    <xs:documentation>The key of the team for which the player or team generated the stats.</xs:documentation>
  </xs:annotation>
</xs:attribute>
Attribute coverageAttributes / @competition
Namespace No namespace
Annotations
The key of the league or competition for which the player or team generated the stats.
Type QCodeType
Properties
use: optional
Facets
pattern [^\s:]+:[^\s]+
Used by
Attribute Group coverageAttributes
Source
<xs:attribute name="competition" type="QCodeType" use="optional">
  <xs:annotation>
    <xs:documentation>The key of the league or competition for which the player or team generated the stats.</xs:documentation>
  </xs:annotation>
</xs:attribute>
Attribute coverageAttributes / @unit-value
Namespace No namespace
Annotations
The key, other than team or league/competition, of the competitive unit for which the player or team generated the stats.
Type QCodeType
Properties
use: optional
Facets
pattern [^\s:]+:[^\s]+
Used by
Attribute Group coverageAttributes
Source
<xs:attribute name="unit-value" type="QCodeType" use="optional">
  <xs:annotation>
    <xs:documentation>The key, other than team or league/competition, of the competitive unit for which the player or team generated the stats.</xs:documentation>
  </xs:annotation>
</xs:attribute>
Attribute coverageAttributes / @unit-type
Namespace No namespace
Annotations
The type, other than team or league/competition, of the competitive unit for which the player or team generated the stats.
Type QCodeType
Properties
use: optional
Facets
pattern [^\s:]+:[^\s]+
Used by
Attribute Group coverageAttributes
Source
<xs:attribute name="unit-type" type="QCodeType" use="optional">
  <xs:annotation>
    <xs:documentation>The type, other than team or league/competition, of the competitive unit for which the player or team generated the stats.</xs:documentation>
  </xs:annotation>
</xs:attribute>
Attribute coverageAttributes / @situation
Namespace No namespace
Annotations
Final or current score of the team or player.
Type QCodeType
Properties
use: optional
Facets
pattern [^\s:]+:[^\s]+
Used by
Attribute Group coverageAttributes
Source
<xs:attribute name="situation" type="QCodeType" use="optional">
  <xs:annotation>
    <xs:documentation>Final or current score of the team or player.</xs:documentation>
  </xs:annotation>
</xs:attribute>
Attribute coverageAttributes / @location-key
Namespace No namespace
Annotations
The key of the site,venue or location where the stats were generated.
Type QCodeType
Properties
use: optional
Facets
pattern [^\s:]+:[^\s]+
Used by
Attribute Group coverageAttributes
Source
<xs:attribute name="location-key" type="QCodeType" use="optional">
  <xs:annotation>
    <xs:documentation>The key of the site,venue or location where the stats were generated.</xs:documentation>
  </xs:annotation>
</xs:attribute>
Attribute coverageAttributes / @venue-type
Namespace No namespace
Annotations
The type of event (eg. indoor, outdoor, etc.) in which the stats were generated.
Type QCodeType
Properties
use: optional
Facets
pattern [^\s:]+:[^\s]+
Used by
Attribute Group coverageAttributes
Source
<xs:attribute name="venue-type" type="QCodeType" use="optional">
  <xs:annotation>
    <xs:documentation>The type of event (eg. indoor, outdoor, etc.) in which the stats were generated.</xs:documentation>
  </xs:annotation>
</xs:attribute>
Attribute coverageAttributes / @surface-type
Namespace No namespace
Annotations
The type of surface (eg. clay, artificial grass, etc.) upon which the stats were generated.
Type QCodeType
Properties
use: optional
Facets
pattern [^\s:]+:[^\s]+
Used by
Attribute Group coverageAttributes
Source
<xs:attribute name="surface-type" type="QCodeType" use="optional">
  <xs:annotation>
    <xs:documentation>The type of surface (eg. clay, artificial grass, etc.) upon which the stats were generated.</xs:documentation>
  </xs:annotation>
</xs:attribute>
Attribute coverageAttributes / @weather-type
Namespace No namespace
Annotations
A code for the weather situation in which the stats were generated. SportsML weather codes recommended.
Type QCodeType
Properties
use: optional
Facets
pattern [^\s:]+:[^\s]+
Used by
Attribute Group coverageAttributes
Source
<xs:attribute name="weather-type" type="QCodeType" use="optional">
  <xs:annotation>
    <xs:documentation>A code for the weather situation in which the stats were generated. SportsML weather codes recommended.</xs:documentation>
  </xs:annotation>
</xs:attribute>
Attribute coverageAttributes / @scope-value
Namespace No namespace
Annotations
A generic scope indicator. Use only if none of the other coverage attributes are suitable.
Type QCodeType
Properties
use: optional
Facets
pattern [^\s:]+:[^\s]+
Used by
Attribute Group coverageAttributes
Source
<xs:attribute name="scope-value" type="QCodeType" use="optional">
  <xs:annotation>
    <xs:documentation>A generic scope indicator. Use only if none of the other coverage attributes are suitable.</xs:documentation>
  </xs:annotation>
</xs:attribute>
Attribute coverageAttributes / @distance
Namespace No namespace
Annotations
Measure of distance for the generated stat.
Type xs:string
Properties
use: optional
Used by
Attribute Group coverageAttributes
Source
<xs:attribute name="distance" type="xs:string" use="optional">
  <xs:annotation>
    <xs:documentation>Measure of distance for the generated stat.</xs:documentation>
  </xs:annotation>
</xs:attribute>
Attribute coverageAttributes / @distance-maximum
Namespace No namespace
Annotations
Maximum distance for the generated stat.
Type xs:string
Properties
use: optional
Used by
Attribute Group coverageAttributes
Source
<xs:attribute name="distance-maximum" type="xs:string" use="optional">
  <xs:annotation>
    <xs:documentation>Maximum distance for the generated stat.</xs:documentation>
  </xs:annotation>
</xs:attribute>
Attribute coverageAttributes / @distance-minimum
Namespace No namespace
Annotations
Minimum distance for the generated stat.
Type xs:string
Properties
use: optional
Used by
Attribute Group coverageAttributes
Source
<xs:attribute name="distance-minimum" type="xs:string" use="optional">
  <xs:annotation>
    <xs:documentation>Minimum distance for the generated stat.</xs:documentation>
  </xs:annotation>
</xs:attribute>
Attribute coverageAttributes / @measurement-units
Namespace No namespace
Annotations
The type of unit used to measure distance, speed, etc. Could be mph, kph, metres, yards, etc.
Type xs:string
Properties
use: optional
Used by
Attribute Group coverageAttributes
Source
<xs:attribute name="measurement-units" type="xs:string" use="optional">
  <xs:annotation>
    <xs:documentation>The type of unit used to measure distance, speed, etc. Could be mph, kph, metres, yards, etc.</xs:documentation>
  </xs:annotation>
</xs:attribute>
Attribute sportsMetadataComplexType / @doc-id
Namespace No namespace
Annotations
The often-unique ID of the document, tracked by publishers.
Type xs:string
Properties
use: required
Used by
Source
<xs:attribute name="doc-id" type="xs:string" use="required">
  <xs:annotation>
    <xs:documentation>The often-unique ID of the document, tracked by publishers.</xs:documentation>
  </xs:annotation>
</xs:attribute>
Attribute sportsMetadataComplexType / @publisher
Namespace No namespace
Annotations
Publisher of the data.
Type xs:string
Properties
use: optional
Used by
Source
<xs:attribute name="publisher" type="xs:string" use="optional">
  <xs:annotation>
    <xs:documentation>Publisher of the data.</xs:documentation>
  </xs:annotation>
</xs:attribute>
Attribute sportsMetadataComplexType / @date-time
Namespace No namespace
Annotations
Date-timestamp for the document, normalized to ISO 8601 extended format: YYYY-MM-DDTHH:MM:SS+HH:MM. Use YYYY-MM-DD when no time is available
Type DateOptTimeType
Properties
use: optional
Used by
Source
<xs:attribute name="date-time" type="DateOptTimeType" use="optional">
  <xs:annotation>
    <xs:documentation>Date-timestamp for the document, normalized to ISO 8601 extended format: YYYY-MM-DDTHH:MM:SS+HH:MM. Use YYYY-MM-DD when no time is available</xs:documentation>
  </xs:annotation>
</xs:attribute>
Attribute sportsMetadataComplexType / @language
Namespace No namespace
Annotations
The default language of the document. NAR-construction. Values must be valid BCP 47 language tags.
Type xs:language
Properties
use: optional
Used by
Source
<xs:attribute name="language" type="xs:language" use="optional">
  <xs:annotation>
    <xs:documentation>The default language of the document. NAR-construction. Values must be valid BCP 47 language tags.</xs:documentation>
  </xs:annotation>
</xs:attribute>
Attribute sportsMetadataComplexType / @slug
Namespace No namespace
Annotations
A keyword used by editors to refer to the document.
Type xs:string
Properties
use: optional
Used by
Source
<xs:attribute name="slug" type="xs:string" use="optional">
  <xs:annotation>
    <xs:documentation>A keyword used by editors to refer to the document.</xs:documentation>
  </xs:annotation>
</xs:attribute>
Attribute sportsMetadataComplexType / @document-class
Namespace No namespace
Annotations
A category code for the document type (fixture-key). Recommended
categories contained in SportsML vocabulary uri: http://cv.iptc.org/newscodes/spct/
Type QCodeType
Properties
use: optional
Facets
pattern [^\s:]+:[^\s]+
Used by
Source
<xs:attribute name="document-class" type="QCodeType" use="optional">
  <xs:annotation>
    <xs:documentation>A category code for the document type (fixture-key). Recommended categories contained in SportsML vocabulary uri: http://cv.iptc.org/newscodes/spct/</xs:documentation>
  </xs:annotation>
</xs:attribute>
Attribute sportsMetadataComplexType / @fixture-key
Namespace No namespace
Annotations
A publisher-specific key for the type of regularly-published document (or genre) being transmitted. Eg. event-stats, roster, standings (table), etc. SportsML vocabulary uri: http://cv.iptc.org/newscodes/spfixt/
Type QCodeType
Properties
use: optional
Facets
pattern [^\s:]+:[^\s]+
Used by
Source
<xs:attribute name="fixture-key" type="QCodeType" use="optional">
  <xs:annotation>
    <xs:documentation>A publisher-specific key for the type of regularly-published document (or genre) being transmitted. Eg. event-stats, roster, standings (table), etc. SportsML vocabulary uri: http://cv.iptc.org/newscodes/spfixt/</xs:documentation>
  </xs:annotation>
</xs:attribute>
Attribute baseEntityMetadataComplexType / @key
Namespace No namespace
Annotations
The symbol or identifying key for the entity.
Type QCodeType
Properties
use: optional
Facets
pattern [^\s:]+:[^\s]+
Used by
Source
<xs:attribute name="key" type="QCodeType" use="optional">
  <xs:annotation>
    <xs:documentation>The symbol or identifying key for the entity.</xs:documentation>
  </xs:annotation>
</xs:attribute>
Attribute baseEntityMetadataComplexType / @nationality
Namespace No namespace
Annotations
The country of citizinship of the entity.
Type xs:string
Properties
use: optional
Used by
Source
<xs:attribute name="nationality" type="xs:string" use="optional">
  <xs:annotation>
    <xs:documentation>The country of citizinship of the entity.</xs:documentation>
  </xs:annotation>
</xs:attribute>
Attribute siteMetadataComplexType / @capacity
Namespace No namespace
Annotations
How many spectators can fill the site.
Type xs:string
Properties
use: optional
Used by
Source
<xs:attribute name="capacity" type="xs:string" use="optional">
  <xs:annotation>
    <xs:documentation>How many spectators can fill the site.</xs:documentation>
  </xs:annotation>
</xs:attribute>
Attribute siteMetadataComplexType / @site-style
Namespace No namespace
Annotations
Whether it is an indoor or outdoor site.
Type QCodeType
Properties
use: optional
Facets
pattern [^\s:]+:[^\s]+
Used by
Source
<xs:attribute name="site-style" type="QCodeType" use="optional">
  <xs:annotation>
    <xs:documentation>Whether it is an indoor or outdoor site.</xs:documentation>
  </xs:annotation>
</xs:attribute>
Attribute siteMetadataComplexType / @surface
Namespace No namespace
Annotations
Describes the surface upon which events are played. For example, in tennis, could be hard-court or grass or clay.
Type QCodeType
Properties
use: optional
Facets
pattern [^\s:]+:[^\s]+
Used by
Source
<xs:attribute name="surface" type="QCodeType" use="optional">
  <xs:annotation>
    <xs:documentation>Describes the surface upon which events are played. For example, in tennis, could be hard-court or grass or clay.</xs:documentation>
  </xs:annotation>
</xs:attribute>
Attribute siteMetadataComplexType / @shape
Namespace No namespace
Annotations
A controlled vocabulary for the site's shape. Example for motor-racing: oval.
Type QCodeType
Properties
use: optional
Facets
pattern [^\s:]+:[^\s]+
Used by
Source
<xs:attribute name="shape" type="QCodeType" use="optional">
  <xs:annotation>
    <xs:documentation>A controlled vocabulary for the site's shape. Example for motor-racing: oval.</xs:documentation>
  </xs:annotation>
</xs:attribute>
Attribute siteMetadataComplexType / @incline
Namespace No namespace
Annotations
The pitch or embankment of the field of play. Generally in degrees. Example for motor-racing: 13.
Type xs:string
Properties
use: optional
Used by
Source
<xs:attribute name="incline" type="xs:string" use="optional">
  <xs:annotation>
    <xs:documentation>The pitch or embankment of the field of play. Generally in degrees. Example for motor-racing: 13.</xs:documentation>
  </xs:annotation>
</xs:attribute>
Attribute siteMetadataComplexType / @length
Namespace No namespace
Annotations
The length of the arena or field of play.
Type xs:string
Properties
use: optional
Used by
Source
<xs:attribute name="length" type="xs:string" use="optional">
  <xs:annotation>
    <xs:documentation>The length of the arena or field of play.</xs:documentation>
  </xs:annotation>
</xs:attribute>
Attribute siteMetadataComplexType / @length-units
Namespace No namespace
Annotations
The units used for the length attribute.
Type xs:string
Properties
use: optional
Used by
Source
<xs:attribute name="length-units" type="xs:string" use="optional">
  <xs:annotation>
    <xs:documentation>The units used for the length attribute.</xs:documentation>
  </xs:annotation>
</xs:attribute>
Attribute siteMetadataComplexType / @type
Namespace No namespace
Annotations
A controlled vocabulary for the type or class of arena.  Example for motor-racing: super-speedway.
Type xs:string
Properties
use: optional
Used by
Source
<xs:attribute name="type" type="xs:string" use="optional">
  <xs:annotation>
    <xs:documentation>A controlled vocabulary for the type or class of arena. Example for motor-racing: super-speedway.</xs:documentation>
  </xs:annotation>
</xs:attribute>
Attribute siteMetadataComplexType / @home-page-url
Namespace No namespace
Annotations
The website for the venue or arena.
Type xs:anyURI
Properties
use: optional
Used by
Source
<xs:attribute name="home-page-url" type="xs:anyURI" use="optional">
  <xs:annotation>
    <xs:documentation>The website for the venue or arena.</xs:documentation>
  </xs:annotation>
</xs:attribute>
Attribute siteMetadataComplexType / @created
Namespace No namespace
Annotations
Date (and time) when a place was built, opened or so.
Type TruncatedDateTimeType
Properties
use: optional
Used by
Source
<xs:attribute name="created" type="TruncatedDateTimeType" use="optional">
  <xs:annotation>
    <xs:documentation>Date (and time) when a place was built, opened or so.</xs:documentation>
  </xs:annotation>
</xs:attribute>
Attribute siteMetadataComplexType / @ceasedToExist
Namespace No namespace
Annotations
Date (and time) when a place ceased to exist.
Type TruncatedDateTimeType
Properties
use: optional
Used by
Source
<xs:attribute name="ceasedToExist" type="TruncatedDateTimeType" use="optional">
  <xs:annotation>
    <xs:documentation>Date (and time) when a place ceased to exist.</xs:documentation>
  </xs:annotation>
</xs:attribute>
Attribute siteStatsComnplexType / @alignment
Namespace No namespace
Annotations
Statistics about the site, accurate for a particular occasion. home means the site is home for one of the teams or players. neutral that it is neutral to all participants in the event.
Type restriction of xs:string
Properties
use: optional
Facets
enumeration home
enumeration neutral
Used by
Complex Type siteStatsComnplexType
Source
<xs:attribute name="alignment" use="optional">
  <xs:annotation>
    <xs:documentation>Statistics about the site, accurate for a particular occasion. home means the site is home for one of the teams or players. neutral that it is neutral to all participants in the event.</xs:documentation>
  </xs:annotation>
  <xs:simpleType id="siteAlignment">
    <xs:restriction base="xs:string">
      <xs:enumeration id="siteAlignmentHome" value="home"/>
      <xs:enumeration id="siteAlignmentNeutral" value="neutral"/>
    </xs:restriction>
  </xs:simpleType>
</xs:attribute>
Attribute siteStatsComnplexType / @attendance
Namespace No namespace
Annotations
How many spectators attended during the event.
Type xs:string
Properties
use: optional
Used by
Complex Type siteStatsComnplexType
Source
<xs:attribute name="attendance" type="xs:string" use="optional">
  <xs:annotation>
    <xs:documentation>How many spectators attended during the event.</xs:documentation>
  </xs:annotation>
</xs:attribute>
Attribute siteStatsComnplexType / @attendance-average
Namespace No namespace
Annotations
Average number of spectators that have attended.
Type xs:string
Properties
use: optional
Used by
Complex Type siteStatsComnplexType
Source
<xs:attribute name="attendance-average" type="xs:string" use="optional">
  <xs:annotation>
    <xs:documentation>Average number of spectators that have attended.</xs:documentation>
  </xs:annotation>
</xs:attribute>
Attribute siteStatsComnplexType / @temperature
Namespace No namespace
Annotations
Temperature of the event recorded during the competition.
Type xs:string
Properties
use: optional
Used by
Complex Type siteStatsComnplexType
Source
<xs:attribute name="temperature" type="xs:string" use="optional">
  <xs:annotation>
    <xs:documentation>Temperature of the event recorded during the competition.</xs:documentation>
  </xs:annotation>
</xs:attribute>
Attribute siteStatsComnplexType / @temperature-units
Namespace No namespace
Annotations
Units of the temperature value.
Type xs:string
Properties
use: optional
Used by
Complex Type siteStatsComnplexType
Source
<xs:attribute name="temperature-units" type="xs:string" use="optional">
  <xs:annotation>
    <xs:documentation>Units of the temperature value.</xs:documentation>
  </xs:annotation>
</xs:attribute>
Attribute siteStatsComnplexType / @weather-code
Namespace No namespace
Annotations
A controlled-vocabulary description of the weather, such as sunny, partly-cloudy, etc.
Type xs:string
Properties
use: optional
Used by
Complex Type siteStatsComnplexType
Source
<xs:attribute name="weather-code" type="xs:string" use="optional">
  <xs:annotation>
    <xs:documentation>A controlled-vocabulary description of the weather, such as sunny, partly-cloudy, etc.</xs:documentation>
  </xs:annotation>
</xs:attribute>
Attribute siteStatsComnplexType / @weather-label
Namespace No namespace
Annotations
Additional comment about the weather.
Type xs:string
Properties
use: optional
Used by
Complex Type siteStatsComnplexType
Source
<xs:attribute name="weather-label" type="xs:string" use="optional">
  <xs:annotation>
    <xs:documentation>Additional comment about the weather.</xs:documentation>
  </xs:annotation>
</xs:attribute>
Attribute siteStatsComnplexType / @weather-wind
Namespace No namespace
Annotations
Wind reading of the event recorded during the competition.
Type xs:string
Properties
use: optional
Used by
Complex Type siteStatsComnplexType
Source
<xs:attribute name="weather-wind" type="xs:string" use="optional">
  <xs:annotation>
    <xs:documentation>Wind reading of the event recorded during the competition.</xs:documentation>
  </xs:annotation>
</xs:attribute>
Attribute siteStatsComnplexType / @weather-prediction
Namespace No namespace
Annotations
Predicted weather conditions for the event.
Type QCodeType
Properties
use: optional
Facets
pattern [^\s:]+:[^\s]+
Used by
Complex Type siteStatsComnplexType
Source
<xs:attribute name="weather-prediction" type="QCodeType" use="optional">
  <xs:annotation>
    <xs:documentation>Predicted weather conditions for the event.</xs:documentation>
  </xs:annotation>
</xs:attribute>
Attribute siteStatsComnplexType / @probability-of-precipitation
Namespace No namespace
Annotations
Percentage likelihood of precipitation.
Type xs:string
Properties
use: optional
Used by
Complex Type siteStatsComnplexType
Source
<xs:attribute name="probability-of-precipitation" type="xs:string" use="optional">
  <xs:annotation>
    <xs:documentation>Percentage likelihood of precipitation.</xs:documentation>
  </xs:annotation>
</xs:attribute>
Attribute awardComplexType / @award-type
Namespace No namespace
Annotations
Type of award.
Type QCodeType
Properties
use: optional
Facets
pattern [^\s:]+:[^\s]+
Used by
Complex Type awardComplexType
Source
<xs:attribute name="award-type" type="QCodeType" use="optional">
  <xs:annotation>
    <xs:documentation>Type of award.</xs:documentation>
  </xs:annotation>
</xs:attribute>
Attribute awardComplexType / @player-or-team-idref
Namespace No namespace
Annotations
Reference to the player or team that received the award.
Type xs:IDREF
Properties
use: optional
Used by
Complex Type awardComplexType
Source
<xs:attribute name="player-or-team-idref" type="xs:IDREF" use="optional">
  <xs:annotation>
    <xs:documentation>Reference to the player or team that received the award.</xs:documentation>
  </xs:annotation>
</xs:attribute>
Attribute awardComplexType / @total
Namespace No namespace
Annotations
Total number of these such awards given to the player or team. Can be used to count medals for each country.
Type xs:nonNegativeInteger
Properties
use: optional
Used by
Complex Type awardComplexType
Source
<xs:attribute name="total" type="xs:nonNegativeInteger" use="optional">
  <xs:annotation>
    <xs:documentation>Total number of these such awards given to the player or team. Can be used to count medals for each country.</xs:documentation>
  </xs:annotation>
</xs:attribute>
Attribute awardComplexType / @place
Namespace No namespace
Annotations
The place for which this prize is offered. For example, place="1" means the first-place prize.
Type xs:string
Properties
use: optional
Used by
Complex Type awardComplexType
Source
<xs:attribute name="place" type="xs:string" use="optional">
  <xs:annotation>
    <xs:documentation>The place for which this prize is offered. For example, place="1" means the first-place prize.</xs:documentation>
  </xs:annotation>
</xs:attribute>
Attribute awardComplexType / @value
Namespace No namespace
Annotations
The amount of money earned by the player who came in this place.
Type xs:string
Properties
use: optional
Used by
Complex Type awardComplexType
Source
<xs:attribute name="value" type="xs:string" use="optional">
  <xs:annotation>
    <xs:documentation>The amount of money earned by the player who came in this place.</xs:documentation>
  </xs:annotation>
</xs:attribute>
Attribute awardComplexType / @currency
Namespace No namespace
Annotations
The units of currency for the value attribute.
Type xs:string
Properties
use: optional
Used by
Complex Type awardComplexType
Source
<xs:attribute name="currency" type="xs:string" use="optional">
  <xs:annotation>
    <xs:documentation>The units of currency for the value attribute.</xs:documentation>
  </xs:annotation>
</xs:attribute>
Attribute base2MetadataComplexType / @key
Namespace No namespace
Annotations
The symbol or identifying key for the tournament or tournament part.
Type QCodeType
Properties
use: optional
Facets
pattern [^\s:]+:[^\s]+
Used by
Source
<xs:attribute name="key" type="QCodeType" use="optional">
  <xs:annotation>
    <xs:documentation>The symbol or identifying key for the tournament or tournament part.</xs:documentation>
  </xs:annotation>
</xs:attribute>
Attribute eventSponsorComplexType / @type
Namespace No namespace
Annotations
Could be main, supporting, etc.
Type xs:string
Properties
use: optional
Used by
Source
<xs:attribute name="type" type="xs:string" use="optional">
  <xs:annotation>
    <xs:documentation>Could be main, supporting, etc.</xs:documentation>
  </xs:annotation>
</xs:attribute>
Attribute baseEventStateAttributeGroup / @minutes-elapsed
Namespace No namespace
Annotations
Number of minutes that have elapsed since the beginning of the game.
Type xs:string
Properties
use: optional
Used by
Source
<xs:attribute name="minutes-elapsed" type="xs:string" use="optional">
  <xs:annotation>
    <xs:documentation>Number of minutes that have elapsed since the beginning of the game.</xs:documentation>
  </xs:annotation>
</xs:attribute>
Attribute baseEventStateAttributeGroup / @period-minute-elapsed
Namespace No namespace
Annotations
The time elapsed, but only given as whole minutes.
Type xs:string
Properties
use: optional
Used by
Source
<xs:attribute name="period-minute-elapsed" type="xs:string" use="optional">
  <xs:annotation>
    <xs:documentation>The time elapsed, but only given as whole minutes.</xs:documentation>
  </xs:annotation>
</xs:attribute>
Attribute baseEventStateAttributeGroup / @period-time-elapsed
Namespace No namespace
Annotations
The time elapsed in the current period.
Type xs:string
Properties
use: optional
Used by
Source
<xs:attribute name="period-time-elapsed" type="xs:string" use="optional">
  <xs:annotation>
    <xs:documentation>The time elapsed in the current period.</xs:documentation>
  </xs:annotation>
</xs:attribute>
Attribute baseEventStateAttributeGroup / @period-time-remaining
Namespace No namespace
Annotations
The time remaining in the current period.
Type xs:string
Properties
use: optional
Used by
Source
<xs:attribute name="period-time-remaining" type="xs:string" use="optional">
  <xs:annotation>
    <xs:documentation>The time remaining in the current period.</xs:documentation>
  </xs:annotation>
</xs:attribute>
Attribute baseEventMetadataComplexType / @event-recurring-key
Namespace No namespace
Annotations
The symbol for an identified sports-event that recurs every season. This same key should be used from season to season.
Type QCodeType
Properties
use: optional
Facets
pattern [^\s:]+:[^\s]+
Used by
Source
<xs:attribute name="event-recurring-key" type="QCodeType" use="optional">
  <xs:annotation>
    <xs:documentation>The symbol for an identified sports-event that recurs every season. This same key should be used from season to season.</xs:documentation>
  </xs:annotation>
</xs:attribute>
Attribute baseEventMetadataComplexType / @event-style
Namespace No namespace
Annotations
Indicates whether competitors are trying to defeat each other or just outdo one another. SportsML vocabulary uri: http://cv.iptc.org/newscodes/speventstyle/
Type QCodeType
Properties
use: optional
Facets
pattern [^\s:]+:[^\s]+
Used by
Source
<xs:attribute name="event-style" type="QCodeType" use="optional">
  <xs:annotation>
    <xs:documentation>Indicates whether competitors are trying to defeat each other or just outdo one another. SportsML vocabulary uri: http://cv.iptc.org/newscodes/speventstyle/</xs:documentation>
  </xs:annotation>
</xs:attribute>
Attribute baseEventMetadataComplexType / @event-number
Namespace No namespace
Annotations
The ranked position this event had among other events.
Type xs:nonNegativeInteger
Properties
use: optional
Used by
Source
<xs:attribute name="event-number" type="xs:nonNegativeInteger" use="optional">
  <xs:annotation>
    <xs:documentation>The ranked position this event had among other events.</xs:documentation>
  </xs:annotation>
</xs:attribute>
Attribute baseEventMetadataComplexType / @event-status
Namespace No namespace
Annotations
The stage of the event, describing whether it has started, is in progress, etc. SportsML vocabulary uri: http://cv.iptc.org/newscodes/speventstatus/
Type QCodeType
Properties
use: optional
Facets
pattern [^\s:]+:[^\s]+
Used by
Source
<xs:attribute name="event-status" type="QCodeType" use="optional">
  <xs:annotation>
    <xs:documentation>The stage of the event, describing whether it has started, is in progress, etc. SportsML vocabulary uri: http://cv.iptc.org/newscodes/speventstatus/</xs:documentation>
  </xs:annotation>
</xs:attribute>
Attribute baseEventMetadataComplexType / @event-type
Namespace No namespace
Annotations
The type of event, esp. in relation to tournament phase. Recommended SportsML vocabulary uri: http://cv.iptc.org/newscodes/sptournamentphase/
Type QCodeType
Properties
use: optional
Facets
pattern [^\s:]+:[^\s]+
Used by
Source
<xs:attribute name="event-type" type="QCodeType" use="optional">
  <xs:annotation>
    <xs:documentation>The type of event, esp. in relation to tournament phase. Recommended SportsML vocabulary uri: http://cv.iptc.org/newscodes/sptournamentphase/</xs:documentation>
  </xs:annotation>
</xs:attribute>
Attribute baseEventMetadataComplexType / @event-status-reason
Namespace No namespace
Annotations
The reason for the event status. Eg. why the cancellation, postponement, etc. SportsML vocabulary uri: http://cv.iptc.org/newscodes/speventstatusreason
Type QCodeType
Properties
use: optional
Facets
pattern [^\s:]+:[^\s]+
Used by
Source
<xs:attribute name="event-status-reason" type="QCodeType" use="optional">
  <xs:annotation>
    <xs:documentation>The reason for the event status. Eg. why the cancellation, postponement, etc. SportsML vocabulary uri: http://cv.iptc.org/newscodes/speventstatusreason</xs:documentation>
  </xs:annotation>
</xs:attribute>
Attribute baseEventMetadataComplexType / @event-status-note
Namespace No namespace
Annotations
A textual description of the reason or context of the event-status or event-status-reason value.
Type xs:string
Properties
use: optional
Used by
Source
<xs:attribute name="event-status-note" type="xs:string" use="optional">
  <xs:annotation>
    <xs:documentation>A textual description of the reason or context of the event-status or event-status-reason value.</xs:documentation>
  </xs:annotation>
</xs:attribute>
Attribute baseEventMetadataComplexType / @event-of-day
Namespace No namespace
Annotations
If the day had multiple events involving these
competitors, which event of the day it was. Example values: 1, 2, 3, etc.
Type xs:string
Properties
use: optional
Used by
Source
<xs:attribute name="event-of-day" type="xs:string" use="optional">
  <xs:annotation>
    <xs:documentation>If the day had multiple events involving these competitors, which event of the day it was. Example values: 1, 2, 3, etc.</xs:documentation>
  </xs:annotation>
</xs:attribute>
Attribute baseEventMetadataComplexType / @events-day-total
Namespace No namespace
Annotations
How many events involving these competitors have been planned for that day.
Type xs:string
Properties
use: optional
Used by
Source
<xs:attribute name="events-day-total" type="xs:string" use="optional">
  <xs:annotation>
    <xs:documentation>How many events involving these competitors have been planned for that day.</xs:documentation>
  </xs:annotation>
</xs:attribute>
Attribute baseEventMetadataComplexType / @start-weekday
Namespace No namespace
Annotations
Day of the week in which the game starts.
Type QCodeType
Properties
use: optional
Facets
pattern [^\s:]+:[^\s]+
Used by
Source
<xs:attribute name="start-weekday" type="QCodeType" use="optional">
  <xs:annotation>
    <xs:documentation>Day of the week in which the game starts.</xs:documentation>
  </xs:annotation>
</xs:attribute>
Attribute baseEventMetadataComplexType / @end-weekday
Namespace No namespace
Annotations
Day of the week in which the game ends.
Type QCodeType
Properties
use: optional
Facets
pattern [^\s:]+:[^\s]+
Used by
Source
<xs:attribute name="end-weekday" type="QCodeType" use="optional">
  <xs:annotation>
    <xs:documentation>Day of the week in which the game ends.</xs:documentation>
  </xs:annotation>
</xs:attribute>
Attribute baseEventMetadataComplexType / @heat-number
Namespace No namespace
Annotations
The ranked position this heat had among other heats.
Type xs:string
Properties
use: optional
Used by
Source
<xs:attribute name="heat-number" type="xs:string" use="optional">
  <xs:annotation>
    <xs:documentation>The ranked position this heat had among other heats.</xs:documentation>
  </xs:annotation>
</xs:attribute>
Attribute baseEventMetadataComplexType / @duration
Namespace No namespace
Annotations
The length of time the event took place.
Type xs:duration
Properties
use: optional
Used by
Source
<xs:attribute name="duration" type="xs:duration" use="optional">
  <xs:annotation>
    <xs:documentation>The length of time the event took place.</xs:documentation>
  </xs:annotation>
</xs:attribute>
Attribute baseEventMetadataComplexType / @time-certainty
Namespace No namespace
Annotations
For TBA times.
Type restriction of xs:string
Properties
use: optional
Facets
enumeration certain
enumeration to-be-announced
Used by
Source
<xs:attribute name="time-certainty" use="optional">
  <xs:annotation>
    <xs:documentation>For TBA times.</xs:documentation>
  </xs:annotation>
  <xs:simpleType id="timeCertainty">
    <xs:restriction base="xs:string">
      <xs:enumeration id="timeCertaintyCertain" value="certain"/>
      <xs:enumeration id="timeCertaintyTo-be-announced" value="to-be-announced"/>
    </xs:restriction>
  </xs:simpleType>
</xs:attribute>
Attribute baseEventMetadataComplexType / @season-key
Namespace No namespace
Annotations
The season this event is in.
Type QCodeType
Properties
use: optional
Facets
pattern [^\s:]+:[^\s]+
Used by
Source
<xs:attribute name="season-key" type="QCodeType" use="optional">
  <xs:annotation>
    <xs:documentation>The season this event is in.</xs:documentation>
  </xs:annotation>
</xs:attribute>
Attribute baseEventMetadataComplexType / @season-type
Namespace No namespace
Annotations
A subcategory of the season. SportsML vocab uri: http://cv.iptc.org/newscodes/spseasontype/
Type QCodeType
Properties
use: optional
Facets
pattern [^\s:]+:[^\s]+
Used by
Source
<xs:attribute name="season-type" type="QCodeType" use="optional">
  <xs:annotation>
    <xs:documentation>A subcategory of the season. SportsML vocab uri: http://cv.iptc.org/newscodes/spseasontype/</xs:documentation>
  </xs:annotation>
</xs:attribute>
Attribute baseEventMetadataComplexType / @series-index
Namespace No namespace
Annotations
The tournament division or series to which an event belongs.
Type xs:string
Properties
use: optional
Used by
Source
<xs:attribute name="series-index" type="xs:string" use="optional">
  <xs:annotation>
    <xs:documentation>The tournament division or series to which an event belongs.</xs:documentation>
  </xs:annotation>
</xs:attribute>
Attribute baseEventMetadataComplexType / @event-outcome-type
Namespace No namespace
Annotations
What type of outcome. Includes overtime, random (eg. by coin toss), etc. SportsML vocab uri: http://cv.iptc.org/newscodes/speventoutcometype/
Type QCodeType
Properties
use: optional
Facets
pattern [^\s:]+:[^\s]+
Used by
Source
<xs:attribute name="event-outcome-type" type="QCodeType" use="optional">
  <xs:annotation>
    <xs:documentation>What type of outcome. Includes overtime, random (eg. by coin toss), etc. SportsML vocab uri: http://cv.iptc.org/newscodes/speventoutcometype/</xs:documentation>
  </xs:annotation>
</xs:attribute>
Attribute baseTimeAdjustmentComplexType / @period-extra-time-added
Namespace No namespace
Annotations
How many minutes the referee has decided to add to the period.
Type xs:string
Properties
use: optional
Used by
Source
<xs:attribute name="period-extra-time-added" type="xs:string" use="optional">
  <xs:annotation>
    <xs:documentation>How many minutes the referee has decided to add to the period.</xs:documentation>
  </xs:annotation>
</xs:attribute>
Attribute baseTimeAdjustmentComplexType / @period-extra-time-elapsed
Namespace No namespace
Annotations
How much time exactly MMSS that was actually elapsed in the period.
Type xs:string
Properties
use: optional
Used by
Source
<xs:attribute name="period-extra-time-elapsed" type="xs:string" use="optional">
  <xs:annotation>
    <xs:documentation>How much time exactly MMSS that was actually elapsed in the period.</xs:documentation>
  </xs:annotation>
</xs:attribute>
Attribute baseTeamMetadataComplexType / @alignment
Namespace No namespace
Annotations
Home or visiting. This is more information about the
alignment of the team or player in the event regarding rules etc. It
does not necessarily indicate that it is the geographical home-site of
the team or player.
Type restriction of xs:string
Properties
use: optional
Facets
enumeration home
enumeration away
enumeration none
Used by
Source
<xs:attribute name="alignment" use="optional">
  <xs:annotation>
    <xs:documentation>Home or visiting. This is more information about the alignment of the team or player in the event regarding rules etc. It does not necessarily indicate that it is the geographical home-site of the team or player.</xs:documentation>
  </xs:annotation>
  <xs:simpleType id="alignment">
    <xs:restriction base="xs:string">
      <xs:enumeration id="alignmentHome" value="home"/>
      <xs:enumeration id="alignmentAway" value="away"/>
      <xs:enumeration id="alignmentNone" value="none"/>
    </xs:restriction>
  </xs:simpleType>
</xs:attribute>
Attribute baseTeamMetadataComplexType / @established
Namespace No namespace
Annotations
Date (and time) when the team was established.
Type TruncatedDateTimeType
Properties
use: optional
Used by
Source
<xs:attribute name="established" type="TruncatedDateTimeType" use="optional">
  <xs:annotation>
    <xs:documentation>Date (and time) when the team was established.</xs:documentation>
  </xs:annotation>
</xs:attribute>
Attribute baseTeamMetadataComplexType / @dissolved
Namespace No namespace
Annotations
Date (and time) when the team was dissolved.
Type TruncatedDateTimeType
Properties
use: optional
Used by
Source
<xs:attribute name="dissolved" type="TruncatedDateTimeType" use="optional">
  <xs:annotation>
    <xs:documentation>Date (and time) when the team was dissolved.</xs:documentation>
  </xs:annotation>
</xs:attribute>
Attribute baseTeamMetadataComplexType / @team-idref
Namespace No namespace
Annotations
Optional reference to a team in which this team is a member. Example: The U.S. Davis Cup team consists of many
sub-teams.
Type xs:IDREF
Properties
use: optional
Used by
Source
<xs:attribute name="team-idref" type="xs:IDREF" use="optional">
  <xs:annotation>
    <xs:documentation>Optional reference to a team in which this team is a member. Example: The U.S. Davis Cup team consists of many sub-teams.</xs:documentation>
  </xs:annotation>
</xs:attribute>
Attribute baseTeamMetadataComplexType / @home-page-url
Namespace No namespace
Annotations
The fully-qualified URL for the official home page of the team.
Type xs:anyURI
Properties
use: optional
Used by
Source
<xs:attribute name="home-page-url" type="xs:anyURI" use="optional">
  <xs:annotation>
    <xs:documentation>The fully-qualified URL for the official home page of the team.</xs:documentation>
  </xs:annotation>
</xs:attribute>
Attribute baseTeamMetadataComplexType / @round-position
Namespace No namespace
Annotations
The seed or position in this particular round for which this team started. Useful for bracketed tournaments, such as tennis.
Type xs:string
Properties
use: optional
Used by
Source
<xs:attribute name="round-position" type="xs:string" use="optional">
  <xs:annotation>
    <xs:documentation>The seed or position in this particular round for which this team started. Useful for bracketed tournaments, such as tennis.</xs:documentation>
  </xs:annotation>
</xs:attribute>
Attribute ratingComplexType / @rating-type
Namespace No namespace
Annotations
A classification for the rating.
Type xs:string
Properties
use: optional
Used by
Complex Type ratingComplexType
Source
<xs:attribute name="rating-type" type="xs:string" use="optional">
  <xs:annotation>
    <xs:documentation>A classification for the rating.</xs:documentation>
  </xs:annotation>
</xs:attribute>
Attribute ratingComplexType / @rating-issuer
Namespace No namespace
Annotations
The entity or organization which issued the rating.
Type xs:string
Properties
use: optional
Used by
Complex Type ratingComplexType
Source
<xs:attribute name="rating-issuer" type="xs:string" use="optional">
  <xs:annotation>
    <xs:documentation>The entity or organization which issued the rating.</xs:documentation>
  </xs:annotation>
</xs:attribute>
Attribute ratingComplexType / @rating-value
Namespace No namespace
Annotations
The value of the rating.
Type xs:string
Properties
use: optional
Used by
Complex Type ratingComplexType
Source
<xs:attribute name="rating-value" type="xs:string" use="optional">
  <xs:annotation>
    <xs:documentation>The value of the rating.</xs:documentation>
  </xs:annotation>
</xs:attribute>
Attribute ratingComplexType / @rating-maximum
Namespace No namespace
Annotations
The maximum value for the rating.
Type xs:string
Properties
use: optional
Used by
Complex Type ratingComplexType
Source
<xs:attribute name="rating-maximum" type="xs:string" use="optional">
  <xs:annotation>
    <xs:documentation>The maximum value for the rating.</xs:documentation>
  </xs:annotation>
</xs:attribute>
Attribute genericStatAttributes / @sport
Namespace No namespace
Annotations
The sport to which the stats belong.
Type QCodeType
Properties
use: optional
Facets
pattern [^\s:]+:[^\s]+
Used by
Attribute Group genericStatAttributes
Source
<xs:attribute name="sport" type="QCodeType" use="optional">
  <xs:annotation>
    <xs:documentation>The sport to which the stats belong.</xs:documentation>
  </xs:annotation>
</xs:attribute>
Attribute genericStatAttributes / @class
Namespace No namespace
Annotations
The general classification of the stat within the sport eg ofensive, defensive, rebounding (basketball), special teams (american football).
Type QCodeType
Properties
use: optional
Facets
pattern [^\s:]+:[^\s]+
Used by
Attribute Group genericStatAttributes
Source
<xs:attribute name="class" type="QCodeType" use="optional">
  <xs:annotation>
    <xs:documentation>The general classification of the stat within the sport eg ofensive, defensive, rebounding (basketball), special teams (american football).</xs:documentation>
  </xs:annotation>
</xs:attribute>
Attribute genericStatAttributes / @stat-type
Namespace No namespace
Annotations
The formal identifier of the kind of stat.
Type QCodeType
Properties
use: optional
Facets
pattern [^\s:]+:[^\s]+
Used by
Attribute Group genericStatAttributes
Source
<xs:attribute name="stat-type" type="QCodeType" use="optional">
  <xs:annotation>
    <xs:documentation>The formal identifier of the kind of stat.</xs:documentation>
  </xs:annotation>
</xs:attribute>
Attribute genericStatAttributes / @value-type
Namespace No namespace
Annotations
The formal type of the stat value eg. integer, string, etc.
Type QCodeType
Properties
use: optional
Facets
pattern [^\s:]+:[^\s]+
Used by
Attribute Group genericStatAttributes
Source
<xs:attribute name="value-type" type="QCodeType" use="optional">
  <xs:annotation>
    <xs:documentation>The formal type of the stat value eg. integer, string, etc.</xs:documentation>
  </xs:annotation>
</xs:attribute>
Attribute genericStatAttributes / @value
Namespace No namespace
Annotations
The value of the stat.
Type xs:string
Properties
use: optional
Used by
Attribute Group genericStatAttributes
Source
<xs:attribute name="value" type="xs:string" use="optional">
  <xs:annotation>
    <xs:documentation>The value of the stat.</xs:documentation>
  </xs:annotation>
</xs:attribute>
Attribute outcomeTotalsComplexType / @wins
Namespace No namespace
Annotations
Number of wins.
Type xs:nonNegativeInteger
Properties
use: optional
Used by
Source
<xs:attribute name="wins" type="xs:nonNegativeInteger" use="optional">
  <xs:annotation>
    <xs:documentation>Number of wins.</xs:documentation>
  </xs:annotation>
</xs:attribute>
Attribute outcomeTotalsComplexType / @losses
Namespace No namespace
Annotations
Number of losses.
Type xs:nonNegativeInteger
Properties
use: optional
Used by
Source
<xs:attribute name="losses" type="xs:nonNegativeInteger" use="optional">
  <xs:annotation>
    <xs:documentation>Number of losses.</xs:documentation>
  </xs:annotation>
</xs:attribute>
Attribute outcomeTotalsComplexType / @ties
Namespace No namespace
Annotations
Number of ties.
Type xs:nonNegativeInteger
Properties
use: optional
Used by
Source
<xs:attribute name="ties" type="xs:nonNegativeInteger" use="optional">
  <xs:annotation>
    <xs:documentation>Number of ties.</xs:documentation>
  </xs:annotation>
</xs:attribute>
Attribute outcomeTotalsComplexType / @undecideds
Namespace No namespace
Annotations
Number of events that were started, but ended up undecided.
Type xs:nonNegativeInteger
Properties
use: optional
Used by
Source
<xs:attribute name="undecideds" type="xs:nonNegativeInteger" use="optional">
  <xs:annotation>
    <xs:documentation>Number of events that were started, but ended up undecided.</xs:documentation>
  </xs:annotation>
</xs:attribute>
Attribute outcomeTotalsComplexType / @winning-percentage
Namespace No namespace
Annotations
The winning percentage. Generally, wins divided by total events completed.
Type xs:nonNegativeInteger
Properties
use: optional
Used by
Source
<xs:attribute name="winning-percentage" type="xs:nonNegativeInteger" use="optional">
  <xs:annotation>
    <xs:documentation>The winning percentage. Generally, wins divided by total events completed.</xs:documentation>
  </xs:annotation>
</xs:attribute>
Attribute outcomeTotalsComplexType / @points-scored-for
Namespace No namespace
Annotations
The number of points a team has scored against its opponents during an extended time period.
Type xs:nonNegativeInteger
Properties
use: optional
Used by
Source
<xs:attribute name="points-scored-for" type="xs:nonNegativeInteger" use="optional">
  <xs:annotation>
    <xs:documentation>The number of points a team has scored against its opponents during an extended time period.</xs:documentation>
  </xs:annotation>
</xs:attribute>
Attribute outcomeTotalsComplexType / @points-scored-against
Namespace No namespace
Annotations
The number of points scored against a team by its opponents during an extended time period.
Type xs:nonNegativeInteger
Properties
use: optional
Used by
Source
<xs:attribute name="points-scored-against" type="xs:nonNegativeInteger" use="optional">
  <xs:annotation>
    <xs:documentation>The number of points scored against a team by its opponents during an extended time period.</xs:documentation>
  </xs:annotation>
</xs:attribute>
Attribute outcomeTotalsComplexType / @points-difference
Namespace No namespace
Annotations
The final calculated difference between points-scored-for and points-scored-against. Possibly takes into account other scoring aspects, such as penalties and differences in score-values.
Type xs:integer
Properties
use: optional
Used by
Source
<xs:attribute name="points-difference" type="xs:integer" use="optional">
  <xs:annotation>
    <xs:documentation>The final calculated difference between points-scored-for and points-scored-against. Possibly takes into account other scoring aspects, such as penalties and differences in score-values.</xs:documentation>
  </xs:annotation>
</xs:attribute>
Attribute outcomeTotalsComplexType / @standing-points
Namespace No namespace
Annotations
A quantity used to rank teams, usually within a division, in order to decide who comes in first at the end of a season. Localized to the coverage-attributes.
Type xs:string
Properties
use: optional
Used by
Source
<xs:attribute name="standing-points" type="xs:string" use="optional">
  <xs:annotation>
    <xs:documentation>A quantity used to rank teams, usually within a division, in order to decide who comes in first at the end of a season. Localized to the coverage-attributes.</xs:documentation>
  </xs:annotation>
</xs:attribute>
Attribute outcomeTotalsComplexType / @standing-points-against
Namespace No namespace
Annotations
Points counted against a team in rankings. Used in European handball standings, for example.
Type xs:string
Properties
use: optional
Used by
Source
<xs:attribute name="standing-points-against" type="xs:string" use="optional">
  <xs:annotation>
    <xs:documentation>Points counted against a team in rankings. Used in European handball standings, for example.</xs:documentation>
  </xs:annotation>
</xs:attribute>
Attribute outcomeTotalsComplexType / @streak-type
Namespace No namespace
Annotations
Whether this is a streak of wins, of losses, etc. SportsML vocabulary uri: http://cv.iptc.org/newscodes/spstreaktype/
Type QCodeType
Properties
use: optional
Facets
pattern [^\s:]+:[^\s]+
Used by
Source
<xs:attribute name="streak-type" type="QCodeType" use="optional">
  <xs:annotation>
    <xs:documentation>Whether this is a streak of wins, of losses, etc. SportsML vocabulary uri: http://cv.iptc.org/newscodes/spstreaktype/</xs:documentation>
  </xs:annotation>
</xs:attribute>
Attribute outcomeTotalsComplexType / @streak-duration
Namespace No namespace
Annotations
How long the streak lasted.
Type xs:duration
Properties
use: optional
Used by
Source
<xs:attribute name="streak-duration" type="xs:duration" use="optional">
  <xs:annotation>
    <xs:documentation>How long the streak lasted.</xs:documentation>
  </xs:annotation>
</xs:attribute>
Attribute outcomeTotalsComplexType / @streak-total
Namespace No namespace
Annotations
Holds the number of goals scored during a streak-type of score, for example.
Type xs:nonNegativeInteger
Properties
use: optional
Used by
Source
<xs:attribute name="streak-total" type="xs:nonNegativeInteger" use="optional">
  <xs:annotation>
    <xs:documentation>Holds the number of goals scored during a streak-type of score, for example.</xs:documentation>
  </xs:annotation>
</xs:attribute>
Attribute outcomeTotalsComplexType / @streak-start
Namespace No namespace
Annotations
Date on which the streak began.
Type TruncatedDateTimeType
Properties
use: optional
Used by
Source
<xs:attribute name="streak-start" type="TruncatedDateTimeType" use="optional">
  <xs:annotation>
    <xs:documentation>Date on which the streak began.</xs:documentation>
  </xs:annotation>
</xs:attribute>
Attribute outcomeTotalsComplexType / @streak-end
Namespace No namespace
Annotations
Date on which the streak ended.
Type TruncatedDateTimeType
Properties
use: optional
Used by
Source
<xs:attribute name="streak-end" type="TruncatedDateTimeType" use="optional">
  <xs:annotation>
    <xs:documentation>Date on which the streak ended.</xs:documentation>
  </xs:annotation>
</xs:attribute>
Attribute outcomeTotalsComplexType / @events-played
Namespace No namespace
Annotations
Number of events played within the scope of  play.
Type xs:nonNegativeInteger
Properties
use: optional
Used by
Source
<xs:attribute name="events-played" type="xs:nonNegativeInteger" use="optional">
  <xs:annotation>
    <xs:documentation>Number of events played within the scope of play.</xs:documentation>
  </xs:annotation>
</xs:attribute>
Attribute outcomeTotalsComplexType / @events-remaining
Namespace No namespace
Annotations
Number of events remaining within the scope of play.
Type xs:nonNegativeInteger
Properties
use: optional
Used by
Source
<xs:attribute name="events-remaining" type="xs:nonNegativeInteger" use="optional">
  <xs:annotation>
    <xs:documentation>Number of events remaining within the scope of play.</xs:documentation>
  </xs:annotation>
</xs:attribute>
Attribute outcomeTotalsComplexType / @games-back
Namespace No namespace
Annotations
A number used to measure how behind one team is from first place. The first place team is 0 games back.
Type xs:integer
Properties
use: optional
Used by
Source
<xs:attribute name="games-back" type="xs:integer" use="optional">
  <xs:annotation>
    <xs:documentation>A number used to measure how behind one team is from first place. The first place team is 0 games back.</xs:documentation>
  </xs:annotation>
</xs:attribute>
Attribute outcomeTotalsComplexType / @losses-overtime
Namespace No namespace
Annotations
Number of losses in events which went into overtime. For leagues that use this as a top-level outcome category (eg. NHL), as opposed to just a derivative of scoping.
Type xs:nonNegativeInteger
Properties
use: optional
Used by
Source
<xs:attribute name="losses-overtime" type="xs:nonNegativeInteger" use="optional">
  <xs:annotation>
    <xs:documentation>Number of losses in events which went into overtime. For leagues that use this as a top-level outcome category (eg. NHL), as opposed to just a derivative of scoping.</xs:documentation>
  </xs:annotation>
</xs:attribute>
Attribute outcomeTotalsComplexType / @relegation-average
Namespace No namespace
Annotations
The product of a relegation average formula used to determine which team is demoted to a lower league. The formula may vary by league but the average typically looks at team performance across multiple competitions. The team(s) with the lowest relegation averages is sent to the league below.
Type xs:decimal
Properties
use: optional
Used by
Source
<xs:attribute name="relegation-average" type="xs:decimal" use="optional">
  <xs:annotation>
    <xs:documentation>The product of a relegation average formula used to determine which team is demoted to a lower league. The formula may vary by league but the average typically looks at team performance across multiple competitions. The team(s) with the lowest relegation averages is sent to the league below.</xs:documentation>
  </xs:annotation>
</xs:attribute>
Attribute outcomeResultComplexType / @type
Namespace No namespace
Annotations
The type of outcome result. Can be things like relegation, promotion and qualification
Type xs:string
Properties
use: optional
Used by
Source
<xs:attribute name="type" type="xs:string" use="optional">
  <xs:annotation>
    <xs:documentation>The type of outcome result. Can be things like relegation, promotion and qualification</xs:documentation>
  </xs:annotation>
</xs:attribute>
Attribute outcomeResultComplexType / @key
Namespace No namespace
Annotations
A key for the type of result described
Type xs:string
Properties
use: optional
Used by
Source
<xs:attribute name="key" type="xs:string" use="optional">
  <xs:annotation>
    <xs:documentation>A key for the type of result described</xs:documentation>
  </xs:annotation>
</xs:attribute>
Attribute outcomeResultComplexType / @comment
Namespace No namespace
Annotations
Textual comment about the outcome result
Type xs:string
Properties
use: optional
Used by
Source
<xs:attribute name="comment" type="xs:string" use="optional">
  <xs:annotation>
    <xs:documentation>Textual comment about the outcome result</xs:documentation>
  </xs:annotation>
</xs:attribute>
Attribute base2StatsComplexType / @points
Namespace No namespace
Annotations
Points accumulated by this associate. For example, points earned by a NASCAR owner.
Type xs:nonNegativeInteger
Properties
use: optional
Used by
Complex Type base2StatsComplexType
Source
<xs:attribute name="points" type="xs:nonNegativeInteger" use="optional">
  <xs:annotation>
    <xs:documentation>Points accumulated by this associate. For example, points earned by a NASCAR owner.</xs:documentation>
  </xs:annotation>
</xs:attribute>
Attribute penaltyStatsComplexType / @type
Namespace No namespace
Annotations
Could be a numeric value like 2, 5 or 10 for ice hockey, or yellow-card or red-card for soccer etc.
Type xs:string
Properties
use: optional
Used by
Source
<xs:attribute name="type" type="xs:string" use="optional">
  <xs:annotation>
    <xs:documentation>Could be a numeric value like 2, 5 or 10 for ice hockey, or yellow-card or red-card for soccer etc.</xs:documentation>
  </xs:annotation>
</xs:attribute>
Attribute penaltyStatsComplexType / @count
Namespace No namespace
Annotations
The number of that type of penalities for this team or player.
Type xs:nonNegativeInteger
Properties
use: optional
Used by
Source
<xs:attribute name="count" type="xs:nonNegativeInteger" use="optional">
  <xs:annotation>
    <xs:documentation>The number of that type of penalities for this team or player.</xs:documentation>
  </xs:annotation>
</xs:attribute>
Attribute penaltyStatsComplexType / @value
Namespace No namespace
Annotations
Amount penalized. Eg. total minutes (ice-hockey, lacrosse, etc.) or yards (american-football).
Type xs:string
Properties
use: optional
Used by
Source
<xs:attribute name="value" type="xs:string" use="optional">
  <xs:annotation>
    <xs:documentation>Amount penalized. Eg. total minutes (ice-hockey, lacrosse, etc.) or yards (american-football).</xs:documentation>
  </xs:annotation>
</xs:attribute>
Attribute rankComplexType / @type
Namespace No namespace
Annotations
The type of the rank. Generally a publisher-specific controlled vocabulary.
Type QCodeType
Properties
use: optional
Facets
pattern [^\s:]+:[^\s]+
Used by
Complex Type rankComplexType
Source
<xs:attribute name="type" type="QCodeType" use="optional">
  <xs:annotation>
    <xs:documentation>The type of the rank. Generally a publisher-specific controlled vocabulary.</xs:documentation>
  </xs:annotation>
</xs:attribute>
Attribute rankComplexType / @issuer
Namespace No namespace
Annotations
The entity or organization which issued the rank.
Type xs:string
Properties
use: optional
Used by
Complex Type rankComplexType
Source
<xs:attribute name="issuer" type="xs:string" use="optional">
  <xs:annotation>
    <xs:documentation>The entity or organization which issued the rank.</xs:documentation>
  </xs:annotation>
</xs:attribute>
Attribute rankComplexType / @value
Namespace No namespace
Annotations
The value of the rank.
Type xs:string
Properties
use: optional
Used by
Complex Type rankComplexType
Source
<xs:attribute name="value" type="xs:string" use="optional">
  <xs:annotation>
    <xs:documentation>The value of the rank.</xs:documentation>
  </xs:annotation>
</xs:attribute>
Attribute rankComplexType / @value-previous
Namespace No namespace
Annotations
The previous rank.
Type xs:string
Properties
use: optional
Used by
Complex Type rankComplexType
Source
<xs:attribute name="value-previous" type="xs:string" use="optional">
  <xs:annotation>
    <xs:documentation>The previous rank.</xs:documentation>
  </xs:annotation>
</xs:attribute>
Attribute statAttributes / @score
Namespace No namespace
Annotations
Final or current score of the team or player.
Type xs:string
Properties
use: optional
Used by
Attribute Group statAttributes
Source
<xs:attribute name="score" type="xs:string" use="optional">
  <xs:annotation>
    <xs:documentation>Final or current score of the team or player.</xs:documentation>
  </xs:annotation>
</xs:attribute>
Attribute statAttributes / @score-opposing
Namespace No namespace
Annotations
Final or current score of the opposing team or player.
Type xs:string
Properties
use: optional
Used by
Attribute Group statAttributes
Source
<xs:attribute name="score-opposing" type="xs:string" use="optional">
  <xs:annotation>
    <xs:documentation>Final or current score of the opposing team or player.</xs:documentation>
  </xs:annotation>
</xs:attribute>
Attribute statAttributes / @score-average
Namespace No namespace
Annotations
Average per-game score for the team or player.
Type xs:string
Properties
use: optional
Used by
Attribute Group statAttributes
Source
<xs:attribute name="score-average" type="xs:string" use="optional">
  <xs:annotation>
    <xs:documentation>Average per-game score for the team or player.</xs:documentation>
  </xs:annotation>
</xs:attribute>
Attribute statAttributes / @score-opposing-average
Namespace No namespace
Annotations
Average per-game score for the opposing team or player.
Type xs:string
Properties
use: optional
Used by
Attribute Group statAttributes
Source
<xs:attribute name="score-opposing-average" type="xs:string" use="optional">
  <xs:annotation>
    <xs:documentation>Average per-game score for the opposing team or player.</xs:documentation>
  </xs:annotation>
</xs:attribute>
Attribute statAttributes / @score-units
Namespace No namespace
Annotations
Describes how the score and score-opposing is valued. SportsML vocab uri: http://cv.iptc.org/newscodes/spscoreunits/
Type QCodeType
Properties
use: optional
Facets
pattern [^\s:]+:[^\s]+
Used by
Attribute Group statAttributes
Source
<xs:attribute name="score-units" type="QCodeType" use="optional">
  <xs:annotation>
    <xs:documentation>Describes how the score and score-opposing is valued. SportsML vocab uri: http://cv.iptc.org/newscodes/spscoreunits/</xs:documentation>
  </xs:annotation>
</xs:attribute>
Attribute statAttributes / @score-behind
Namespace No namespace
Annotations
The points or time behind the leading score.
Type xs:string
Properties
use: optional
Used by
Attribute Group statAttributes
Source
<xs:attribute name="score-behind" type="xs:string" use="optional">
  <xs:annotation>
    <xs:documentation>The points or time behind the leading score.</xs:documentation>
  </xs:annotation>
</xs:attribute>
Attribute statAttributes / @score-attempts
Namespace No namespace
Annotations
Final or current number of attempts to score by a team or player. Example: in ice hockey, would represent total shots on goal.
Type xs:string
Properties
use: optional
Used by
Attribute Group statAttributes
Source
<xs:attribute name="score-attempts" type="xs:string" use="optional">
  <xs:annotation>
    <xs:documentation>Final or current number of attempts to score by a team or player. Example: in ice hockey, would represent total shots on goal.</xs:documentation>
  </xs:annotation>
</xs:attribute>
Attribute statAttributes / @score-attempts-opposing
Namespace No namespace
Annotations
Final or current number of attempts to score by an opposing team or player.
Type xs:string
Properties
use: optional
Used by
Attribute Group statAttributes
Source
<xs:attribute name="score-attempts-opposing" type="xs:string" use="optional">
  <xs:annotation>
    <xs:documentation>Final or current number of attempts to score by an opposing team or player.</xs:documentation>
  </xs:annotation>
</xs:attribute>
Attribute statAttributes / @score-attempts-on-goal
Namespace No namespace
Annotations
A subset of score-attempts. Only counts those attempts that were on-goal.
Type xs:string
Properties
use: optional
Used by
Attribute Group statAttributes
Source
<xs:attribute name="score-attempts-on-goal" type="xs:string" use="optional">
  <xs:annotation>
    <xs:documentation>A subset of score-attempts. Only counts those attempts that were on-goal.</xs:documentation>
  </xs:annotation>
</xs:attribute>
Attribute statAttributes / @score-attempts-on-goal-opposing
Namespace No namespace
Annotations
Final or current number of attempts to score by an opposing team or player that were on-goal.
Type xs:string
Properties
use: optional
Used by
Attribute Group statAttributes
Source
<xs:attribute name="score-attempts-on-goal-opposing" type="xs:string" use="optional">
  <xs:annotation>
    <xs:documentation>Final or current number of attempts to score by an opposing team or player that were on-goal.</xs:documentation>
  </xs:annotation>
</xs:attribute>
Attribute statAttributes / @score-percentage
Namespace No namespace
Annotations
Percentage of attempted scores that reached their mark.
Type xs:string
Properties
use: optional
Used by
Attribute Group statAttributes
Source
<xs:attribute name="score-percentage" type="xs:string" use="optional">
  <xs:annotation>
    <xs:documentation>Percentage of attempted scores that reached their mark.</xs:documentation>
  </xs:annotation>
</xs:attribute>
Attribute statAttributes / @score-percentage-opposing
Namespace No namespace
Annotations
Percentage of attempted scores by opposing team or player that reached their mark.
Type xs:string
Properties
use: optional
Used by
Attribute Group statAttributes
Source
<xs:attribute name="score-percentage-opposing" type="xs:string" use="optional">
  <xs:annotation>
    <xs:documentation>Percentage of attempted scores by opposing team or player that reached their mark.</xs:documentation>
  </xs:annotation>
</xs:attribute>
Attribute statAttributes / @result-effect
Namespace No namespace
Annotations
Describes the effect that the result of the event or rank changing
has had on the team. Example: Whether or not a team has qualified for the
playoffs, or has been promoted or demoted to a different division. SportsML vocab uri: http://cv.iptc.org/newscodes/spresulteffect/
Type QCodeType
Properties
use: optional
Facets
pattern [^\s:]+:[^\s]+
Used by
Attribute Group statAttributes
Source
<xs:attribute name="result-effect" type="QCodeType" use="optional">
  <xs:annotation>
    <xs:documentation>Describes the effect that the result of the event or rank changing has had on the team. Example: Whether or not a team has qualified for the playoffs, or has been promoted or demoted to a different division. SportsML vocab uri: http://cv.iptc.org/newscodes/spresulteffect/</xs:documentation>
  </xs:annotation>
</xs:attribute>
Attribute statAttributes / @event-outcome
Namespace No namespace
Annotations
Whether the competitor won, lost, or tied. SportsML vocab uri: http://cv.iptc.org/newscodes/speventoutcome/
Type QCodeType
Properties
use: optional
Facets
pattern [^\s:]+:[^\s]+
Used by
Attribute Group statAttributes
Source
<xs:attribute name="event-outcome" type="QCodeType" use="optional">
  <xs:annotation>
    <xs:documentation>Whether the competitor won, lost, or tied. SportsML vocab uri: http://cv.iptc.org/newscodes/speventoutcome/</xs:documentation>
  </xs:annotation>
</xs:attribute>
Attribute statAttributes / @event-standing-points
Namespace No namespace
Annotations
How many points were earned as a result of the outcome of this particular event.
Type xs:string
Properties
use: optional
Used by
Attribute Group statAttributes
Source
<xs:attribute name="event-standing-points" type="xs:string" use="optional">
  <xs:annotation>
    <xs:documentation>How many points were earned as a result of the outcome of this particular event.</xs:documentation>
  </xs:annotation>
</xs:attribute>
Attribute statAttributes / @event-standing-points-against
Namespace No namespace
Annotations
How many points were deducted as a result of the outcome of this particular event. This occurs, for example, in the German Handball leagues.
Type xs:string
Properties
use: optional
Used by
Attribute Group statAttributes
Source
<xs:attribute name="event-standing-points-against" type="xs:string" use="optional">
  <xs:annotation>
    <xs:documentation>How many points were deducted as a result of the outcome of this particular event. This occurs, for example, in the German Handball leagues.</xs:documentation>
  </xs:annotation>
</xs:attribute>
Attribute statAttributes / @score-type
Namespace No namespace
Annotations
Qualifies "score" attribute.
Type xs:string
Properties
use: optional
Used by
Attribute Group statAttributes
Source
<xs:attribute name="score-type" type="xs:string" use="optional">
  <xs:annotation>
    <xs:documentation>Qualifies "score" attribute.</xs:documentation>
  </xs:annotation>
</xs:attribute>
Attribute statAttributes / @events-remaining
Namespace No namespace
Annotations
Number of sports-events the player has yet to participate in.
Type xs:string
Properties
use: optional
Used by
Attribute Group statAttributes
Source
<xs:attribute name="events-remaining" type="xs:string" use="optional">
  <xs:annotation>
    <xs:documentation>Number of sports-events the player has yet to participate in.</xs:documentation>
  </xs:annotation>
</xs:attribute>
Attribute statAttributes / @time-of-possession
Namespace No namespace
Annotations
Amount of time the team or player has possession of ball (or similar object like puck).
Type xs:string
Properties
use: optional
Used by
Attribute Group statAttributes
Source
<xs:attribute name="time-of-possession" type="xs:string" use="optional">
  <xs:annotation>
    <xs:documentation>Amount of time the team or player has possession of ball (or similar object like puck).</xs:documentation>
  </xs:annotation>
</xs:attribute>
Attribute statAttributes / @time-of-possession-percentage
Namespace No namespace
Annotations
Amount of time the team or player has possession of ball (or similar object like puck) expressed as a percentage of the full time of the match.
Type xs:string
Properties
use: optional
Used by
Attribute Group statAttributes
Source
<xs:attribute name="time-of-possession-percentage" type="xs:string" use="optional">
  <xs:annotation>
    <xs:documentation>Amount of time the team or player has possession of ball (or similar object like puck) expressed as a percentage of the full time of the match.</xs:documentation>
  </xs:annotation>
</xs:attribute>
Attribute statAttributes / @time-of-possession-percentage-opposing
Namespace No namespace
Annotations
Amount of time the opposing team or player has possession of ball (or similar object like puck) expressed as a percentage of the full time of the match.
Type xs:string
Properties
use: optional
Used by
Attribute Group statAttributes
Source
<xs:attribute name="time-of-possession-percentage-opposing" type="xs:string" use="optional">
  <xs:annotation>
    <xs:documentation>Amount of time the opposing team or player has possession of ball (or similar object like puck) expressed as a percentage of the full time of the match.</xs:documentation>
  </xs:annotation>
</xs:attribute>
Attribute statAttributes / @time-of-possession-average
Namespace No namespace
Annotations
Amount of time the team or player has possession of ball (or similar object like puck) per game.
Type xs:string
Properties
use: optional
Used by
Attribute Group statAttributes
Source
<xs:attribute name="time-of-possession-average" type="xs:string" use="optional">
  <xs:annotation>
    <xs:documentation>Amount of time the team or player has possession of ball (or similar object like puck) per game.</xs:documentation>
  </xs:annotation>
</xs:attribute>
Attribute statAttributes / @time-of-possession-average-opposing
Namespace No namespace
Annotations
Amount of time the opposing team or player has possession of ball (or similar object like puck) per game.
Type xs:string
Properties
use: optional
Used by
Attribute Group statAttributes
Source
<xs:attribute name="time-of-possession-average-opposing" type="xs:string" use="optional">
  <xs:annotation>
    <xs:documentation>Amount of time the opposing team or player has possession of ball (or similar object like puck) per game.</xs:documentation>
  </xs:annotation>
</xs:attribute>
Attribute statAttributes / @series-score
Namespace No namespace
Annotations
Number of events in a series won by team or player.
Type xs:string
Properties
use: optional
Used by
Attribute Group statAttributes
Source
<xs:attribute name="series-score" type="xs:string" use="optional">
  <xs:annotation>
    <xs:documentation>Number of events in a series won by team or player.</xs:documentation>
  </xs:annotation>
</xs:attribute>
Attribute statAttributes / @series-score-opposing
Namespace No namespace
Annotations
Number of events in a series won by opposing team or player.
Type xs:string
Properties
use: optional
Used by
Attribute Group statAttributes
Source
<xs:attribute name="series-score-opposing" type="xs:string" use="optional">
  <xs:annotation>
    <xs:documentation>Number of events in a series won by opposing team or player.</xs:documentation>
  </xs:annotation>
</xs:attribute>
Attribute statAttributes / @adjusted-score-for
Namespace No namespace
Annotations
The final score as adjusted by some authority. Usually as a result
of some dispute or transgression that must be settled post-event and rendered in
the score. Will differ from the regular score reflecting the number of actual
goals scored in play. Should be tested for before displaying actual
score.
Type xs:string
Properties
use: optional
Used by
Attribute Group statAttributes
Source
<xs:attribute name="adjusted-score-for" type="xs:string" use="optional">
  <xs:annotation>
    <xs:documentation>The final score as adjusted by some authority. Usually as a result of some dispute or transgression that must be settled post-event and rendered in the score. Will differ from the regular score reflecting the number of actual goals scored in play. Should be tested for before displaying actual score.</xs:documentation>
  </xs:annotation>
</xs:attribute>
Attribute statAttributes / @adjusted-score-against
Namespace No namespace
Annotations
The final score against as adjusted by some authority. Usually as
a result of some dispute or transgression that must be settled post-event and
rendered in the score. Will differ from the regular score reflecting the number
of actual goals scored in play. Should be tested for before displaying actual
score.
Type xs:string
Properties
use: optional
Used by
Attribute Group statAttributes
Source
<xs:attribute name="adjusted-score-against" type="xs:string" use="optional">
  <xs:annotation>
    <xs:documentation>The final score against as adjusted by some authority. Usually as a result of some dispute or transgression that must be settled post-event and rendered in the score. Will differ from the regular score reflecting the number of actual goals scored in play. Should be tested for before displaying actual score.</xs:documentation>
  </xs:annotation>
</xs:attribute>
Attribute subScoreComplexType / @period-value
Namespace No namespace
Annotations
Generally a natural number. Could also be quarter-1, period-2, inning-5, etc.
Type xs:string
Properties
use: optional
Used by
Complex Type subScoreComplexType
Source
<xs:attribute name="period-value" type="xs:string" use="optional">
  <xs:annotation>
    <xs:documentation>Generally a natural number. Could also be quarter-1, period-2, inning-5, etc.</xs:documentation>
  </xs:annotation>
</xs:attribute>
Attribute subScoreComplexType / @score
Namespace No namespace
Annotations
The score for that period (or scoring unit).
Type xs:string
Properties
use: optional
Used by
Complex Type subScoreComplexType
Source
<xs:attribute name="score" type="xs:string" use="optional">
  <xs:annotation>
    <xs:documentation>The score for that period (or scoring unit).</xs:documentation>
  </xs:annotation>
</xs:attribute>
Attribute subScoreComplexType / @sub-score-type
Namespace No namespace
Annotations
The type of sub-score.
Type QCodeType
Properties
use: optional
Facets
pattern [^\s:]+:[^\s]+
Used by
Complex Type subScoreComplexType
Source
<xs:attribute name="sub-score-type" type="QCodeType" use="optional">
  <xs:annotation>
    <xs:documentation>The type of sub-score.</xs:documentation>
  </xs:annotation>
</xs:attribute>
Attribute subScoreComplexType / @sub-score-key
Namespace No namespace
Annotations
The symbol for the sub-score unit.
Type QCodeType
Properties
use: optional
Facets
pattern [^\s:]+:[^\s]+
Used by
Complex Type subScoreComplexType
Source
<xs:attribute name="sub-score-key" type="QCodeType" use="optional">
  <xs:annotation>
    <xs:documentation>The symbol for the sub-score unit.</xs:documentation>
  </xs:annotation>
</xs:attribute>
Attribute subScoreComplexType / @sub-score-name
Namespace No namespace
Annotations
The name of the sub-score unit.
Type xs:string
Properties
use: optional
Used by
Complex Type subScoreComplexType
Source
<xs:attribute name="sub-score-name" type="xs:string" use="optional">
  <xs:annotation>
    <xs:documentation>The name of the sub-score unit.</xs:documentation>
  </xs:annotation>
</xs:attribute>
Attribute subScoreComplexType / @rank
Namespace No namespace
Annotations
The ranking result of the sub-score unit.
Type xs:string
Properties
use: optional
Used by
Complex Type subScoreComplexType
Source
<xs:attribute name="rank" type="xs:string" use="optional">
  <xs:annotation>
    <xs:documentation>The ranking result of the sub-score unit.</xs:documentation>
  </xs:annotation>
</xs:attribute>
Attribute subScoreComplexType / @total-score
Namespace No namespace
Annotations
The running total during the sub-score period or unit. Good for split scores.
Type xs:string
Properties
use: optional
Used by
Complex Type subScoreComplexType
Source
<xs:attribute name="total-score" type="xs:string" use="optional">
  <xs:annotation>
    <xs:documentation>The running total during the sub-score period or unit. Good for split scores.</xs:documentation>
  </xs:annotation>
</xs:attribute>
Attribute subScoreComplexType / @score-attempts
Namespace No namespace
Annotations
The attempts to score during the period (or scoring unit).
Type xs:string
Properties
use: optional
Used by
Complex Type subScoreComplexType
Source
<xs:attribute name="score-attempts" type="xs:string" use="optional">
  <xs:annotation>
    <xs:documentation>The attempts to score during the period (or scoring unit).</xs:documentation>
  </xs:annotation>
</xs:attribute>
Attribute eventRecordComplexType / @type
Namespace No namespace
Annotations
The type of record.
Type xs:string
Properties
use: optional
Used by
Complex Type eventRecordComplexType
Source
<xs:attribute name="type" type="xs:string" use="optional">
  <xs:annotation>
    <xs:documentation>The type of record.</xs:documentation>
  </xs:annotation>
</xs:attribute>
Attribute eventRecordComplexType / @previous-record
Namespace No namespace
Annotations
The score value of the previously-held record.
Type xs:string
Properties
use: optional
Used by
Complex Type eventRecordComplexType
Source
<xs:attribute name="previous-record" type="xs:string" use="optional">
  <xs:annotation>
    <xs:documentation>The score value of the previously-held record.</xs:documentation>
  </xs:annotation>
</xs:attribute>
Attribute baseGenericEntityStatsComplexType / @events-played
Namespace No namespace
Annotations
The number of sports-events in which this team or player has already participated.
Type xs:nonNegativeInteger
Properties
use: optional
Used by
Source
<xs:attribute name="events-played" type="xs:nonNegativeInteger" use="optional">
  <xs:annotation>
    <xs:documentation>The number of sports-events in which this team or player has already participated.</xs:documentation>
  </xs:annotation>
</xs:attribute>
Attribute baseGenericEntityStatsComplexType / @time-played-total
Namespace No namespace
Annotations
Value for the amount of time played by the team or player over the course of a particular time-span, such as a season.
Type xs:string
Properties
use: optional
Used by
Source
<xs:attribute name="time-played-total" type="xs:string" use="optional">
  <xs:annotation>
    <xs:documentation>Value for the amount of time played by the team or player over the course of a particular time-span, such as a season.</xs:documentation>
  </xs:annotation>
</xs:attribute>
Attribute basePersonMetadataComplexType / @date-of-birth
Namespace No namespace
Annotations
The day on which a person was born, normalized to ISO 8601
extended format: YYYY-MM-DDTHH:MM:SS+HH:MM. Use YYYY-MM-DD when no time
is available. Can also be YYYY-MM or just YYYY if year and/or month not available.
Type TruncatedDateTimeType
Properties
use: optional
Used by
Source
<xs:attribute name="date-of-birth" type="TruncatedDateTimeType" use="optional">
  <xs:annotation>
    <xs:documentation>The day on which a person was born, normalized to ISO 8601 extended format: YYYY-MM-DDTHH:MM:SS+HH:MM. Use YYYY-MM-DD when no time is available. Can also be YYYY-MM or just YYYY if year and/or month not available.</xs:documentation>
  </xs:annotation>
</xs:attribute>
Attribute basePersonMetadataComplexType / @date-of-death
Namespace No namespace
Annotations
The day on which a person died, normalized to ISO 8601
extended format: YYYY-MM-DDTHH:MM:SS+HH:MM. Use YYYY-MM-DD when no time is available.
Type TruncatedDateTimeType
Properties
use: optional
Used by
Source
<xs:attribute name="date-of-death" type="TruncatedDateTimeType" use="optional">
  <xs:annotation>
    <xs:documentation>The day on which a person died, normalized to ISO 8601 extended format: YYYY-MM-DDTHH:MM:SS+HH:MM. Use YYYY-MM-DD when no time is available.</xs:documentation>
  </xs:annotation>
</xs:attribute>
Attribute basePersonMetadataComplexType / @height
Namespace No namespace
Annotations
Height of the person. Generally in cm.
Type xs:string
Properties
use: optional
Used by
Source
<xs:attribute name="height" type="xs:string" use="optional">
  <xs:annotation>
    <xs:documentation>Height of the person. Generally in cm.</xs:documentation>
  </xs:annotation>
</xs:attribute>
Attribute basePersonMetadataComplexType / @weight
Namespace No namespace
Annotations
Weight of a person. Generally in kg.
Type xs:nonNegativeInteger
Properties
use: optional
Used by
Source
<xs:attribute name="weight" type="xs:nonNegativeInteger" use="optional">
  <xs:annotation>
    <xs:documentation>Weight of a person. Generally in kg.</xs:documentation>
  </xs:annotation>
</xs:attribute>
Attribute basePersonMetadataComplexType / @position-regular
Namespace No namespace
Annotations
The code for the typical position of the person.
Type QCodeType
Properties
use: optional
Facets
pattern [^\s:]+:[^\s]+
Used by
Source
<xs:attribute name="position-regular" type="QCodeType" use="optional">
  <xs:annotation>
    <xs:documentation>The code for the typical position of the person.</xs:documentation>
  </xs:annotation>
</xs:attribute>
Attribute basePersonMetadataComplexType / @position-event
Namespace No namespace
Annotations
The code for the position held by the person at this  particular sports-event.
Type QCodeType
Properties
use: optional
Facets
pattern [^\s:]+:[^\s]+
Used by
Source
<xs:attribute name="position-event" type="QCodeType" use="optional">
  <xs:annotation>
    <xs:documentation>The code for the position held by the person at this particular sports-event.</xs:documentation>
  </xs:annotation>
</xs:attribute>
Attribute basePersonMetadataComplexType / @position-depth
Namespace No namespace
Annotations
A ranking amongst players on the team who share the same position.
Type xs:string
Properties
use: optional
Used by
Source
<xs:attribute name="position-depth" type="xs:string" use="optional">
  <xs:annotation>
    <xs:documentation>A ranking amongst players on the team who share the same position.</xs:documentation>
  </xs:annotation>
</xs:attribute>
Attribute basePersonMetadataComplexType / @health
Namespace No namespace
Annotations
An indication of the health of the person.
Type QCodeType
Properties
use: optional
Facets
pattern [^\s:]+:[^\s]+
Used by
Source
<xs:attribute name="health" type="QCodeType" use="optional">
  <xs:annotation>
    <xs:documentation>An indication of the health of the person.</xs:documentation>
  </xs:annotation>
</xs:attribute>
Attribute basePersonMetadataComplexType / @gender
Namespace No namespace
Annotations
Male or female.
Type restriction of xs:string
Properties
use: optional
Facets
enumeration male
enumeration female
Used by
Source
<xs:attribute name="gender" use="optional">
  <xs:annotation>
    <xs:documentation>Male or female.</xs:documentation>
  </xs:annotation>
  <xs:simpleType id="gender">
    <xs:restriction base="xs:string">
      <xs:enumeration id="genderMale" value="male"/>
      <xs:enumeration id="genderFemale" value="female"/>
    </xs:restriction>
  </xs:simpleType>
</xs:attribute>
Attribute basePlayerMetadataComplexType / @team-idref
Namespace No namespace
Annotations
A reference to the team for which this player competes.
Type xs:string
Properties
use: optional
Used by
Source
<xs:attribute name="team-idref" type="xs:string" use="optional">
  <xs:annotation>
    <xs:documentation>A reference to the team for which this player competes.</xs:documentation>
  </xs:annotation>
</xs:attribute>
Attribute basePlayerMetadataComplexType / @status
Namespace No namespace
Annotations
Whether a player starts playing at the beginning of a sports-event, joins mid-game, or is not available to participate.
Type QCodeType
Properties
use: optional
Facets
pattern [^\s:]+:[^\s]+
Used by
Source
<xs:attribute name="status" type="QCodeType" use="optional">
  <xs:annotation>
    <xs:documentation>Whether a player starts playing at the beginning of a sports-event, joins mid-game, or is not available to participate.</xs:documentation>
  </xs:annotation>
</xs:attribute>
Attribute basePlayerMetadataComplexType / @lineup-slot
Namespace No namespace
Annotations
The order in which a player participated in an event.
Type xs:string
Properties
use: optional
Used by
Source
<xs:attribute name="lineup-slot" type="xs:string" use="optional">
  <xs:annotation>
    <xs:documentation>The order in which a player participated in an event.</xs:documentation>
  </xs:annotation>
</xs:attribute>
Attribute basePlayerMetadataComplexType / @lineup-slot-sequence
Namespace No namespace
Annotations
For baseball, cricket, relay races if they substituted for a player in the original lineup, the order in which they served at the above lineup-slot value. Defaults to 1.
Type xs:string
Properties
use: optional
Used by
Source
<xs:attribute name="lineup-slot-sequence" type="xs:string" use="optional">
  <xs:annotation>
    <xs:documentation>For baseball, cricket, relay races if they substituted for a player in the original lineup, the order in which they served at the above lineup-slot value. Defaults to 1.</xs:documentation>
  </xs:annotation>
</xs:attribute>
Attribute basePlayerMetadataComplexType / @scratch-reason
Namespace No namespace
Annotations
An indication as to why this player did not play in an event.
Type QCodeType
Properties
use: optional
Facets
pattern [^\s:]+:[^\s]+
Used by
Source
<xs:attribute name="scratch-reason" type="QCodeType" use="optional">
  <xs:annotation>
    <xs:documentation>An indication as to why this player did not play in an event.</xs:documentation>
  </xs:annotation>
</xs:attribute>
Attribute basePlayerMetadataComplexType / @uniform-number
Namespace No namespace
Annotations
The number currently displayed on the uniform or jersey of the player.
Type xs:string
Properties
use: optional
Used by
Source
<xs:attribute name="uniform-number" type="xs:string" use="optional">
  <xs:annotation>
    <xs:documentation>The number currently displayed on the uniform or jersey of the player.</xs:documentation>
  </xs:annotation>
</xs:attribute>
Attribute basePlayerMetadataComplexType / @home-page-url
Namespace No namespace
Annotations
The fully-qualified URL for the official home page of the team.
Type xs:anyURI
Properties
use: optional
Used by
Source
<xs:attribute name="home-page-url" type="xs:anyURI" use="optional">
  <xs:annotation>
    <xs:documentation>The fully-qualified URL for the official home page of the team.</xs:documentation>
  </xs:annotation>
</xs:attribute>
Attribute basePlayerMetadataComplexType / @round-position
Namespace No namespace
Annotations
The seed or position in this particular round for which this player started. Useful for bracketed tournaments, such as tennis.
Type xs:string
Properties
use: optional
Used by
Source
<xs:attribute name="round-position" type="xs:string" use="optional">
  <xs:annotation>
    <xs:documentation>The seed or position in this particular round for which this player started. Useful for bracketed tournaments, such as tennis.</xs:documentation>
  </xs:annotation>
</xs:attribute>
Attribute baseInjuryPhaseMetadataComplexType / @phase-type
Namespace No namespace
Annotations
Value can be college or professional, etc.
Type QCodeType
Properties
use: optional
Facets
pattern [^\s:]+:[^\s]+
Used by
Source
<xs:attribute name="phase-type" type="QCodeType" use="optional">
  <xs:annotation>
    <xs:documentation>Value can be college or professional, etc.</xs:documentation>
  </xs:annotation>
</xs:attribute>
Attribute baseInjuryPhaseMetadataComplexType / @start-date
Namespace No namespace
Annotations
When the player started this phase in the career, normalized to ISO 8601 extended format: YYYY-MM-DDTHH:MM:SS+HH:MM. Use YYYY-MM-DD when no time is available.
Type TruncatedDateTimeType
Properties
use: optional
Used by
Source
<xs:attribute name="start-date" type="TruncatedDateTimeType" use="optional">
  <xs:annotation>
    <xs:documentation>When the player started this phase in the career, normalized to ISO 8601 extended format: YYYY-MM-DDTHH:MM:SS+HH:MM. Use YYYY-MM-DD when no time is available.</xs:documentation>
  </xs:annotation>
</xs:attribute>
Attribute baseInjuryPhaseMetadataComplexType / @end-date
Namespace No namespace
Annotations
When the player ended this phase in the career, normalized to ISO 8601 extended format: YYYY-MM-DDTHH:MM:SS+HH:MM. Use YYYY-MM-DD when no time is available.
Type TruncatedDateTimeType
Properties
use: optional
Used by
Source
<xs:attribute name="end-date" type="TruncatedDateTimeType" use="optional">
  <xs:annotation>
    <xs:documentation>When the player ended this phase in the career, normalized to ISO 8601 extended format: YYYY-MM-DDTHH:MM:SS+HH:MM. Use YYYY-MM-DD when no time is available.</xs:documentation>
  </xs:annotation>
</xs:attribute>
Attribute baseInjuryPhaseMetadataComplexType / @phase-status
Namespace No namespace
Annotations
Player's status within a particular phase. For example, active, injured, etc.
Type QCodeType
Properties
use: optional
Facets
pattern [^\s:]+:[^\s]+
Used by
Source
<xs:attribute name="phase-status" type="QCodeType" use="optional">
  <xs:annotation>
    <xs:documentation>Player's status within a particular phase. For example, active, injured, etc.</xs:documentation>
  </xs:annotation>
</xs:attribute>
Attribute baseInjuryPhaseMetadataComplexType / @injury-type
Namespace No namespace
Annotations
A controlled vocabulary for the injury. For example, thigh or hand or lower-back.
Type QCodeType
Properties
use: optional
Facets
pattern [^\s:]+:[^\s]+
Used by
Source
<xs:attribute name="injury-type" type="QCodeType" use="optional">
  <xs:annotation>
    <xs:documentation>A controlled vocabulary for the injury. For example, thigh or hand or lower-back.</xs:documentation>
  </xs:annotation>
</xs:attribute>
Attribute baseInjuryPhaseMetadataComplexType / @injury-side
Namespace No namespace
Annotations
A controlled vocabulary for the body side of the injury. For example, left or right.
Type bodySideList
Properties
use: optional
Facets
enumeration right
enumeration left
enumeration both
Used by
Source
<xs:attribute name="injury-side" type="bodySideList" use="optional">
  <xs:annotation>
    <xs:documentation>A controlled vocabulary for the body side of the injury. For example, left or right.</xs:documentation>
  </xs:annotation>
</xs:attribute>
Attribute baseInjuryPhaseMetadataComplexType / @upcoming-event-date
Namespace No namespace
Annotations
Generally, the date on which this player has a non-injured status, and has some probability of playing again.
Type TruncatedDateTimeType
Properties
use: optional
Used by
Source
<xs:attribute name="upcoming-event-date" type="TruncatedDateTimeType" use="optional">
  <xs:annotation>
    <xs:documentation>Generally, the date on which this player has a non-injured status, and has some probability of playing again.</xs:documentation>
  </xs:annotation>
</xs:attribute>
Attribute baseInjuryPhaseMetadataComplexType / @upcoming-event-key
Namespace No namespace
Annotations
The key for the forthcoming event taking place on upcoming-event-date.
Type QCodeType
Properties
use: optional
Facets
pattern [^\s:]+:[^\s]+
Used by
Source
<xs:attribute name="upcoming-event-key" type="QCodeType" use="optional">
  <xs:annotation>
    <xs:documentation>The key for the forthcoming event taking place on upcoming-event-date.</xs:documentation>
  </xs:annotation>
</xs:attribute>
Attribute baseInjuryPhaseMetadataComplexType / @upcoming-event-status
Namespace No namespace
Annotations
A measurement of the status of the player for that upcoming event. For example, probable or likely.
Type QCodeType
Properties
use: optional
Facets
pattern [^\s:]+:[^\s]+
Used by
Source
<xs:attribute name="upcoming-event-status" type="QCodeType" use="optional">
  <xs:annotation>
    <xs:documentation>A measurement of the status of the player for that upcoming event. For example, probable or likely.</xs:documentation>
  </xs:annotation>
</xs:attribute>
Attribute baseInjuryPhaseMetadataComplexType / @comment
Namespace No namespace
Annotations
A textual description for the injury phase.
Type xs:string
Properties
use: optional
Used by
Source
<xs:attribute name="comment" type="xs:string" use="optional">
  <xs:annotation>
    <xs:documentation>A textual description for the injury phase.</xs:documentation>
  </xs:annotation>
</xs:attribute>
Attribute baseCareerPhaseMetadataComplexType / @phase-type
Namespace No namespace
Annotations
Value can be college or professional, etc.
Type QCodeType
Properties
use: optional
Facets
pattern [^\s:]+:[^\s]+
Used by
Source
<xs:attribute name="phase-type" type="QCodeType" use="optional">
  <xs:annotation>
    <xs:documentation>Value can be college or professional, etc.</xs:documentation>
  </xs:annotation>
</xs:attribute>
Attribute baseCareerPhaseMetadataComplexType / @start-date
Namespace No namespace
Annotations
When the player started this phase in the career, normalized to ISO 8601 extended format: YYYY-MM-DDTHH:MM:SS+HH:MM. Use YYYY-MM-DD when no time is available.
Type TruncatedDateTimeType
Properties
use: optional
Used by
Source
<xs:attribute name="start-date" type="TruncatedDateTimeType" use="optional">
  <xs:annotation>
    <xs:documentation>When the player started this phase in the career, normalized to ISO 8601 extended format: YYYY-MM-DDTHH:MM:SS+HH:MM. Use YYYY-MM-DD when no time is available.</xs:documentation>
  </xs:annotation>
</xs:attribute>
Attribute baseCareerPhaseMetadataComplexType / @end-date
Namespace No namespace
Annotations
When the player ended this phase in the career, normalized to ISO 8601 extended format: YYYY-MM-DDTHH:MM:SS+HH:MM. Use YYYY-MM-DD when no time is available.
Type TruncatedDateTimeType
Properties
use: optional
Used by
Source
<xs:attribute name="end-date" type="TruncatedDateTimeType" use="optional">
  <xs:annotation>
    <xs:documentation>When the player ended this phase in the career, normalized to ISO 8601 extended format: YYYY-MM-DDTHH:MM:SS+HH:MM. Use YYYY-MM-DD when no time is available.</xs:documentation>
  </xs:annotation>
</xs:attribute>
Attribute baseCareerPhaseMetadataComplexType / @duration
Namespace No namespace
Annotations
In lieu of a start-date and end-date. Generally in years. Could hold the number of years that a player was a pro. Use temporal-unit vocabulary.
Type QCodeType
Properties
use: optional
Facets
pattern [^\s:]+:[^\s]+
Used by
Source
<xs:attribute name="duration" type="QCodeType" use="optional">
  <xs:annotation>
    <xs:documentation>In lieu of a start-date and end-date. Generally in years. Could hold the number of years that a player was a pro. Use temporal-unit vocabulary.</xs:documentation>
  </xs:annotation>
</xs:attribute>
Attribute baseCareerPhaseMetadataComplexType / @subphase-type
Namespace No namespace
Annotations
A subcategory of the phase-type, for example could be sophomore or rookie.
Type QCodeType
Properties
use: optional
Facets
pattern [^\s:]+:[^\s]+
Used by
Source
<xs:attribute name="subphase-type" type="QCodeType" use="optional">
  <xs:annotation>
    <xs:documentation>A subcategory of the phase-type, for example could be sophomore or rookie.</xs:documentation>
  </xs:annotation>
</xs:attribute>
Attribute baseCareerPhaseMetadataComplexType / @phase-status
Namespace No namespace
Annotations
Player's status within a particular phase. For example, active, injured, etc.
Type QCodeType
Properties
use: optional
Facets
pattern [^\s:]+:[^\s]+
Used by
Source
<xs:attribute name="phase-status" type="QCodeType" use="optional">
  <xs:annotation>
    <xs:documentation>Player's status within a particular phase. For example, active, injured, etc.</xs:documentation>
  </xs:annotation>
</xs:attribute>
Attribute baseCareerPhaseMetadataComplexType / @phase-caliber
Namespace No namespace
Annotations
A controlled vocabulary for the name attribute. States organization this player was in, for the duration of the phase. For example, league or team.
Type QCodeType
Properties
use: optional
Facets
pattern [^\s:]+:[^\s]+
Used by
Source
<xs:attribute name="phase-caliber" type="QCodeType" use="optional">
  <xs:annotation>
    <xs:documentation>A controlled vocabulary for the name attribute. States organization this player was in, for the duration of the phase. For example, league or team.</xs:documentation>
  </xs:annotation>
</xs:attribute>
Attribute baseCareerPhaseMetadataComplexType / @phase-caliber-key
Namespace No namespace
Annotations
The metadata key within the phase-caliber. For example, l.nfl.com if phase-caliber is league. Or l.nfl.com-t.2 if phase-caliber is team.
Type QCodeType
Properties
use: optional
Facets
pattern [^\s:]+:[^\s]+
Used by
Source
<xs:attribute name="phase-caliber-key" type="QCodeType" use="optional">
  <xs:annotation>
    <xs:documentation>The metadata key within the phase-caliber. For example, l.nfl.com if phase-caliber is league. Or l.nfl.com-t.2 if phase-caliber is team.</xs:documentation>
  </xs:annotation>
</xs:attribute>
Attribute baseCareerPhaseMetadataComplexType / @entry-reason
Namespace No namespace
Annotations
The reason why the player entered this phase. For example, draft or trade.
Type QCodeType
Properties
use: optional
Facets
pattern [^\s:]+:[^\s]+
Used by
Complex Type baseCareerPhaseMetadataComplexType
Source
<xs:attribute name="entry-reason" type="QCodeType" use="optional">
  <xs:annotation>
    <xs:documentation>The reason why the player entered this phase. For example, draft or trade.</xs:documentation>
  </xs:annotation>
</xs:attribute>
Attribute baseCareerPhaseMetadataComplexType / @selection-level
Namespace No namespace
Annotations
The level within which the player was selected to enter this phase. For example, 1, if drafted in 1st round.
Type xs:integer
Properties
use: optional
Used by
Source
<xs:attribute name="selection-level" type="xs:integer" use="optional">
  <xs:annotation>
    <xs:documentation>The level within which the player was selected to enter this phase. For example, 1, if drafted in 1st round.</xs:documentation>
  </xs:annotation>
</xs:attribute>
Attribute baseCareerPhaseMetadataComplexType / @selection-sublevel
Namespace No namespace
Annotations
The sublevel of the selection-level. For example, 27, if picked as 27th selection in 1st round.
Type xs:integer
Properties
use: optional
Used by
Source
<xs:attribute name="selection-sublevel" type="xs:integer" use="optional">
  <xs:annotation>
    <xs:documentation>The sublevel of the selection-level. For example, 27, if picked as 27th selection in 1st round.</xs:documentation>
  </xs:annotation>
</xs:attribute>
Attribute baseCareerPhaseMetadataComplexType / @selection-overall
Namespace No namespace
Annotations
The total ranking amongst all levels in a draft.
Type xs:integer
Properties
use: optional
Used by
Source
<xs:attribute name="selection-overall" type="xs:integer" use="optional">
  <xs:annotation>
    <xs:documentation>The total ranking amongst all levels in a draft.</xs:documentation>
  </xs:annotation>
</xs:attribute>
Attribute baseCareerPhaseMetadataComplexType / @exit-reason
Namespace No namespace
Annotations
The reason why the player exitted this phase. For example, retired or waived.
Type QCodeType
Properties
use: optional
Facets
pattern [^\s:]+:[^\s]+
Used by
Source
<xs:attribute name="exit-reason" type="QCodeType" use="optional">
  <xs:annotation>
    <xs:documentation>The reason why the player exitted this phase. For example, retired or waived.</xs:documentation>
  </xs:annotation>
</xs:attribute>
Attribute basePlayerStatsComplexType / @time-played-event
Namespace No namespace
Annotations
Value for the amount of time played by this player in a particular sports-event.
Type xs:string
Properties
use: optional
Used by
Source
<xs:attribute name="time-played-event" type="xs:string" use="optional">
  <xs:annotation>
    <xs:documentation>Value for the amount of time played by this player in a particular sports-event.</xs:documentation>
  </xs:annotation>
</xs:attribute>
Attribute basePlayerStatsComplexType / @time-played-event-average
Namespace No namespace
Annotations
Value for the average amount of time played per-event by the player over the course of a particular time-span, such as a season.
Type xs:string
Properties
use: optional
Used by
Source
<xs:attribute name="time-played-event-average" type="xs:string" use="optional">
  <xs:annotation>
    <xs:documentation>Value for the average amount of time played per-event by the player over the course of a particular time-span, such as a season.</xs:documentation>
  </xs:annotation>
</xs:attribute>
Attribute basePlayerStatsComplexType / @events-started
Namespace No namespace
Annotations
Number of sports-events the player has played in since the start of the event.
Type xs:nonNegativeInteger
Properties
use: optional
Used by
Source
<xs:attribute name="events-started" type="xs:nonNegativeInteger" use="optional">
  <xs:annotation>
    <xs:documentation>Number of sports-events the player has played in since the start of the event.</xs:documentation>
  </xs:annotation>
</xs:attribute>
Attribute basePlayerStatsComplexType / @date-time-entered
Namespace No namespace
Annotations
Exact universal time player entered event. For example, the time a downhill skiier began a run.
Type xs:dateTime
Properties
use: optional
Used by
Source
<xs:attribute name="date-time-entered" type="xs:dateTime" use="optional">
  <xs:annotation>
    <xs:documentation>Exact universal time player entered event. For example, the time a downhill skiier began a run.</xs:documentation>
  </xs:annotation>
</xs:attribute>
Attribute basePlayerStatsComplexType / @date-time-exited
Namespace No namespace
Annotations
Exact universal time player exited event. For example, the time a downhill skiier finished a run.
Type xs:dateTime
Properties
use: optional
Used by
Source
<xs:attribute name="date-time-exited" type="xs:dateTime" use="optional">
  <xs:annotation>
    <xs:documentation>Exact universal time player exited event. For example, the time a downhill skiier finished a run.</xs:documentation>
  </xs:annotation>
</xs:attribute>
Attribute basePlayerStatsComplexType / @event-time-entered
Namespace No namespace
Annotations
Time player entered event expressed as conventional game-clock time. For example, the game minute a soccer player was subbed on to the field.
Type xs:string
Properties
use: optional
Used by
Source
<xs:attribute name="event-time-entered" type="xs:string" use="optional">
  <xs:annotation>
    <xs:documentation>Time player entered event expressed as conventional game-clock time. For example, the game minute a soccer player was subbed on to the field.</xs:documentation>
  </xs:annotation>
</xs:attribute>
Attribute basePlayerStatsComplexType / @event-time-exited
Namespace No namespace
Annotations
Time player exited event expressed as conventional game-clock time. For example, the game minute a soccer player was subbed off the field.
Type xs:string
Properties
use: optional
Used by
Source
<xs:attribute name="event-time-exited" type="xs:string" use="optional">
  <xs:annotation>
    <xs:documentation>Time player exited event expressed as conventional game-clock time. For example, the game minute a soccer player was subbed off the field.</xs:documentation>
  </xs:annotation>
</xs:attribute>
Attribute wageringAttributes / @bookmaker-key
Namespace No namespace
Annotations
Unique ID for the make of the line.
Type QCodeType
Properties
use: optional
Facets
pattern [^\s:]+:[^\s]+
Used by
Attribute Group wageringAttributes
Source
<xs:attribute name="bookmaker-key" type="QCodeType" use="optional">
  <xs:annotation>
    <xs:documentation>Unique ID for the make of the line.</xs:documentation>
  </xs:annotation>
</xs:attribute>
Attribute wageringAttributes / @bookmaker-name
Namespace No namespace
Annotations
Name of the maker of the line.
Type xs:string
Properties
use: optional
Used by
Attribute Group wageringAttributes
Source
<xs:attribute name="bookmaker-name" type="xs:string" use="optional">
  <xs:annotation>
    <xs:documentation>Name of the maker of the line.</xs:documentation>
  </xs:annotation>
</xs:attribute>
Attribute wageringAttributes / @rotation-key
Namespace No namespace
Annotations
Reusable ID for the team generally agreed upon by a pool of bookmakers.
Type xs:string
Properties
use: optional
Used by
Attribute Group wageringAttributes
Source
<xs:attribute name="rotation-key" type="xs:string" use="optional">
  <xs:annotation>
    <xs:documentation>Reusable ID for the team generally agreed upon by a pool of bookmakers.</xs:documentation>
  </xs:annotation>
</xs:attribute>
Attribute wageringAttributes / @comment
Namespace No namespace
Annotations
A comment for this line. Often the same comment is supplied for  both teams in a game.
Type xs:string
Properties
use: optional
Used by
Attribute Group wageringAttributes
Source
<xs:attribute name="comment" type="xs:string" use="optional">
  <xs:annotation>
    <xs:documentation>A comment for this line. Often the same comment is supplied for both teams in a game.</xs:documentation>
  </xs:annotation>
</xs:attribute>
Attribute wageringAttributes / @date-time
Namespace No namespace
Annotations
The date and time which this wagering info was assigned by the bookmaker, normalized to ISO 8601 extended format: YYYY-MM-DDTHH:MM:SS+HH:MM. Use YYYY-MM-DD when no time is available.
Type TruncatedDateTimeType
Properties
use: optional
Used by
Attribute Group wageringAttributes
Source
<xs:attribute name="date-time" type="TruncatedDateTimeType" use="optional">
  <xs:annotation>
    <xs:documentation>The date and time which this wagering info was assigned by the bookmaker, normalized to ISO 8601 extended format: YYYY-MM-DDTHH:MM:SS+HH:MM. Use YYYY-MM-DD when no time is available.</xs:documentation>
  </xs:annotation>
</xs:attribute>
Attribute wageringAttributes / @context
Namespace No namespace
Annotations
An indication of whether this line is a current line, or a repeat of a special-interest line from the past.
Type restriction of xs:string
Properties
use: optional
Facets
enumeration opening
enumeration closing
enumeration current
Used by
Attribute Group wageringAttributes
Source
<xs:attribute name="context" use="optional">
  <xs:annotation>
    <xs:documentation>An indication of whether this line is a current line, or a repeat of a special-interest line from the past.</xs:documentation>
  </xs:annotation>
  <xs:simpleType id="context">
    <xs:restriction base="xs:string">
      <xs:enumeration id="contextOpening" value="opening"/>
      <xs:enumeration id="contextClosing" value="closing"/>
      <xs:enumeration id="contextCurrent" value="current"/>
    </xs:restriction>
  </xs:simpleType>
</xs:attribute>
Attribute wagering2Attributes / @prediction
Namespace No namespace
Annotations
Whether this team or player is the favorite or the underdog.
Type QCodeType
Properties
use: optional
Facets
pattern [^\s:]+:[^\s]+
Used by
Attribute Group wagering2Attributes
Source
<xs:attribute name="prediction" type="QCodeType" use="optional">
  <xs:annotation>
    <xs:documentation>Whether this team or player is the favorite or the underdog.</xs:documentation>
  </xs:annotation>
</xs:attribute>
Attribute wagering2Attributes / @prediction-opening
Namespace No namespace
Annotations
The opening value for this prediction.
Type QCodeType
Properties
use: optional
Facets
pattern [^\s:]+:[^\s]+
Used by
Attribute Group wagering2Attributes
Source
<xs:attribute name="prediction-opening" type="QCodeType" use="optional">
  <xs:annotation>
    <xs:documentation>The opening value for this prediction.</xs:documentation>
  </xs:annotation>
</xs:attribute>
Attribute wagering2Attributes / @vigorish
Namespace No namespace
Annotations
The commission paid to the bookmaker.
Type xs:string
Properties
use: optional
Used by
Attribute Group wagering2Attributes
Source
<xs:attribute name="vigorish" type="xs:string" use="optional">
  <xs:annotation>
    <xs:documentation>The commission paid to the bookmaker.</xs:documentation>
  </xs:annotation>
</xs:attribute>
Attribute wagering3Attributes / @line
Namespace No namespace
Annotations
The value of the runline.
Type xs:string
Properties
use: optional
Used by
Attribute Group wagering3Attributes
Source
<xs:attribute name="line" type="xs:string" use="optional">
  <xs:annotation>
    <xs:documentation>The value of the runline.</xs:documentation>
  </xs:annotation>
</xs:attribute>
Attribute wagering3Attributes / @line-opening
Namespace No namespace
Annotations
The opening line for this runline.
Type xs:string
Properties
use: optional
Used by
Attribute Group wagering3Attributes
Source
<xs:attribute name="line-opening" type="xs:string" use="optional">
  <xs:annotation>
    <xs:documentation>The opening line for this runline.</xs:documentation>
  </xs:annotation>
</xs:attribute>
Attribute wagering-total-score / @line-over
Namespace No namespace
Annotations
The OVER section of an over/under line.
Type xs:string
Properties
use: optional
Used by
Complex Type wagering-total-score
Source
<xs:attribute name="line-over" type="xs:string" use="optional">
  <xs:annotation>
    <xs:documentation>The OVER section of an over/under line.</xs:documentation>
  </xs:annotation>
</xs:attribute>
Attribute wagering-total-score / @line-under
Namespace No namespace
Annotations
The UNDER section of an over/under line.
Type xs:string
Properties
use: optional
Used by
Complex Type wagering-total-score
Source
<xs:attribute name="line-under" type="xs:string" use="optional">
  <xs:annotation>
    <xs:documentation>The UNDER section of an over/under line.</xs:documentation>
  </xs:annotation>
</xs:attribute>
Attribute wagering-total-score / @total
Namespace No namespace
Annotations
The combined total of the score for the two teams.
Type xs:string
Properties
use: optional
Used by
Complex Type wagering-total-score
Source
<xs:attribute name="total" type="xs:string" use="optional">
  <xs:annotation>
    <xs:documentation>The combined total of the score for the two teams.</xs:documentation>
  </xs:annotation>
</xs:attribute>
Attribute wagering-total-score / @line-over-opening
Namespace No namespace
Annotations
The opening value of the OVER section of an over/under line.
Type xs:string
Properties
use: optional
Used by
Complex Type wagering-total-score
Source
<xs:attribute name="line-over-opening" type="xs:string" use="optional">
  <xs:annotation>
    <xs:documentation>The opening value of the OVER section of an over/under line.</xs:documentation>
  </xs:annotation>
</xs:attribute>
Attribute wagering-total-score / @line-under-opening
Namespace No namespace
Annotations
The opening value of the UNDER section of an over/under line.
Type xs:string
Properties
use: optional
Used by
Complex Type wagering-total-score
Source
<xs:attribute name="line-under-opening" type="xs:string" use="optional">
  <xs:annotation>
    <xs:documentation>The opening value of the UNDER section of an over/under line.</xs:documentation>
  </xs:annotation>
</xs:attribute>
Attribute wagering-total-score / @total-opening
Namespace No namespace
Annotations
The opening value of the combined score for the two teams.
Type xs:string
Properties
use: optional
Used by
Complex Type wagering-total-score
Source
<xs:attribute name="total-opening" type="xs:string" use="optional">
  <xs:annotation>
    <xs:documentation>The opening value of the combined score for the two teams.</xs:documentation>
  </xs:annotation>
</xs:attribute>
Attribute wagering-runline / @value
Namespace No namespace
Annotations
Generally +1.5 or -1.5.
Type xs:string
Properties
use: optional
Used by
Complex Type wagering-runline
Source
<xs:attribute name="value" type="xs:string" use="optional">
  <xs:annotation>
    <xs:documentation>Generally +1.5 or -1.5.</xs:documentation>
  </xs:annotation>
</xs:attribute>
Attribute wagering-runline / @value-opening
Namespace No namespace
Annotations
The opening value for this runline.
Type xs:string
Properties
use: optional
Used by
Complex Type wagering-runline
Source
<xs:attribute name="value-opening" type="xs:string" use="optional">
  <xs:annotation>
    <xs:documentation>The opening value for this runline.</xs:documentation>
  </xs:annotation>
</xs:attribute>
Attribute wagering-prediction / @prediction
Namespace No namespace
Annotations
Whether this team or player is the favorite or the underdog.
Type QCodeType
Properties
use: optional
Facets
pattern [^\s:]+:[^\s]+
Used by
Complex Type wagering-prediction
Source
<xs:attribute name="prediction" type="QCodeType" use="optional">
  <xs:annotation>
    <xs:documentation>Whether this team or player is the favorite or the underdog.</xs:documentation>
  </xs:annotation>
</xs:attribute>
Attribute wagering-odds / @numerator
Namespace No namespace
Annotations
The numerator of the chances this team or player is given.
Type xs:string
Properties
use: optional
Used by
Complex Type wagering-odds
Source
<xs:attribute name="numerator" type="xs:string" use="optional">
  <xs:annotation>
    <xs:documentation>The numerator of the chances this team or player is given.</xs:documentation>
  </xs:annotation>
</xs:attribute>
Attribute wagering-odds / @denominator
Namespace No namespace
Annotations
The denominator of the chances this team or player is given.
Type xs:string
Properties
use: optional
Used by
Complex Type wagering-odds
Source
<xs:attribute name="denominator" type="xs:string" use="optional">
  <xs:annotation>
    <xs:documentation>The denominator of the chances this team or player is given.</xs:documentation>
  </xs:annotation>
</xs:attribute>
Attribute wagering-odds / @numerator-opening
Namespace No namespace
Annotations
The opening value of the numerator.
Type xs:string
Properties
use: optional
Used by
Complex Type wagering-odds
Source
<xs:attribute name="numerator-opening" type="xs:string" use="optional">
  <xs:annotation>
    <xs:documentation>The opening value of the numerator.</xs:documentation>
  </xs:annotation>
</xs:attribute>
Attribute wagering-odds / @denominator-opening
Namespace No namespace
Annotations
The opening value of the denominator.
Type xs:string
Properties
use: optional
Used by
Complex Type wagering-odds
Source
<xs:attribute name="denominator-opening" type="xs:string" use="optional">
  <xs:annotation>
    <xs:documentation>The opening value of the denominator.</xs:documentation>
  </xs:annotation>
</xs:attribute>
Attribute wagering-odds / @payout-calcluation
Namespace No namespace
Annotations
How much money additional gets paid should this team or player or team win.
Type xs:string
Properties
use: optional
Used by
Complex Type wagering-odds
Source
<xs:attribute name="payout-calcluation" type="xs:string" use="optional">
  <xs:annotation>
    <xs:documentation>How much money additional gets paid should this team or player or team win.</xs:documentation>
  </xs:annotation>
</xs:attribute>
Attribute wagering-odds / @payback-amount
Namespace No namespace
Annotations
The total amount paid back to the winning wagerer, including the amount invested.
Type xs:string
Properties
use: optional
Used by
Complex Type wagering-odds
Source
<xs:attribute name="payback-amount" type="xs:string" use="optional">
  <xs:annotation>
    <xs:documentation>The total amount paid back to the winning wagerer, including the amount invested.</xs:documentation>
  </xs:annotation>
</xs:attribute>
Attribute wagering-straight-spread / @value
Namespace No namespace
Annotations
The number of points for which the two scores should differ.
Type xs:string
Properties
use: optional
Used by
Source
<xs:attribute name="value" type="xs:string" use="optional">
  <xs:annotation>
    <xs:documentation>The number of points for which the two scores should differ.</xs:documentation>
  </xs:annotation>
</xs:attribute>
Attribute wagering-straight-spread / @value-opening
Namespace No namespace
Annotations
The opening value.
Type xs:string
Properties
use: optional
Used by
Source
<xs:attribute name="value-opening" type="xs:string" use="optional">
  <xs:annotation>
    <xs:documentation>The opening value.</xs:documentation>
  </xs:annotation>
</xs:attribute>
Attribute wagering-stats / @comment
Namespace No namespace
Annotations
A generic comment for the wagering stats.
Type xs:string
Properties
use: optional
Used by
Complex Type wagering-stats
Source
<xs:attribute name="comment" type="xs:string" use="optional">
  <xs:annotation>
    <xs:documentation>A generic comment for the wagering stats.</xs:documentation>
  </xs:annotation>
</xs:attribute>
Attribute affiliationComplexType / @membership-idref
Namespace No namespace
Annotations
A pointer to the ID for the larger organizational structure.
Type xs:string
Properties
use: optional
Used by
Complex Type affiliationComplexType
Source
<xs:attribute name="membership-idref" type="xs:string" use="optional">
  <xs:annotation>
    <xs:documentation>A pointer to the ID for the larger organizational structure.</xs:documentation>
  </xs:annotation>
</xs:attribute>
Attribute affiliationComplexType / @membership-type
Namespace No namespace
Annotations
The type of organizational structure in which this item is a member.
Type xs:string
Properties
use: optional
Used by
Complex Type affiliationComplexType
Source
<xs:attribute name="membership-type" type="xs:string" use="optional">
  <xs:annotation>
    <xs:documentation>The type of organizational structure in which this item is a member.</xs:documentation>
  </xs:annotation>
</xs:attribute>
Attribute affiliationComplexType / @membership-key
Namespace No namespace
Annotations
A unique key for the organizational structure in which this item is a member.
Type QCodeType
Properties
use: optional
Facets
pattern [^\s:]+:[^\s]+
Used by
Complex Type affiliationComplexType
Source
<xs:attribute name="membership-key" type="QCodeType" use="optional">
  <xs:annotation>
    <xs:documentation>A unique key for the organizational structure in which this item is a member.</xs:documentation>
  </xs:annotation>
</xs:attribute>
Attribute affiliationComplexType / @membership-name
Namespace No namespace
Annotations
The name associated with the organizational structure in which this item is a member.
Type xs:string
Properties
use: optional
Used by
Complex Type affiliationComplexType
Source
<xs:attribute name="membership-name" type="xs:string" use="optional">
  <xs:annotation>
    <xs:documentation>The name associated with the organizational structure in which this item is a member.</xs:documentation>
  </xs:annotation>
</xs:attribute>
Attribute baseOfficialMetadataComplexType / @uniform-number
Namespace No namespace
Annotations
The number currently displayed on the uniform or jersey of the official.
Type xs:string
Properties
use: optional
Used by
Source
<xs:attribute name="uniform-number" type="xs:string" use="optional">
  <xs:annotation>
    <xs:documentation>The number currently displayed on the uniform or jersey of the official.</xs:documentation>
  </xs:annotation>
</xs:attribute>
Attribute commonParticipantAttributes / @idref
Namespace No namespace
Annotations
A pointer to a player who participated in the play.
Type xs:IDREF
Properties
use: required
Used by
Attribute Group commonParticipantAttributes
Source
<xs:attribute name="idref" type="xs:IDREF" use="required">
  <xs:annotation>
    <xs:documentation>A pointer to a player who participated in the play.</xs:documentation>
  </xs:annotation>
</xs:attribute>
Attribute commonParticipantAttributes / @team-idref
Namespace No namespace
Annotations
A pointer to the participant's team.
Type xs:IDREF
Properties
use: optional
Used by
Attribute Group commonParticipantAttributes
Source
<xs:attribute name="team-idref" type="xs:IDREF" use="optional">
  <xs:annotation>
    <xs:documentation>A pointer to the participant's team.</xs:documentation>
  </xs:annotation>
</xs:attribute>
Attribute commonParticipantAttributes / @role
Namespace No namespace
Annotations
The role of the participant in the particular action, as opposed to their designated position on the team.
Type QCodeType
Properties
use: optional
Facets
pattern [^\s:]+:[^\s]+
Used by
Attribute Group commonParticipantAttributes
Source
<xs:attribute name="role" type="QCodeType" use="optional">
  <xs:annotation>
    <xs:documentation>The role of the participant in the particular action, as opposed to their designated position on the team.</xs:documentation>
  </xs:annotation>
</xs:attribute>
Attribute curlingEquipmentAttributes / @stone-color
Namespace No namespace
Type xs:string
Properties
use: optional
Used by
Attribute Group curlingEquipmentAttributes
Source
<xs:attribute name="stone-color" use="optional" type="xs:string"/>
Attribute curlingEquipmentAttributes / @stone-id
Namespace No namespace
Type xs:string
Properties
use: optional
Used by
Attribute Group curlingEquipmentAttributes
Source
<xs:attribute name="stone-id" use="optional" type="xs:string"/>
Attribute curlingEquipmentAttributes / @stone-number
Namespace No namespace
Type xs:integer
Properties
use: optional
Used by
Attribute Group curlingEquipmentAttributes
Source
<xs:attribute name="stone-number" use="optional" type="xs:integer"/>
Attribute baseParticipantComplexType / @field-location
Namespace No namespace
Annotations
Recommended x,y 0-100.
Type xs:string
Properties
use: optional
Used by
Source
<xs:attribute name="field-location" use="optional" type="xs:string">
  <xs:annotation>
    <xs:documentation>Recommended x,y 0-100.</xs:documentation>
  </xs:annotation>
</xs:attribute>
Attribute baseParticipantComplexType / @goals-cumulative
Namespace No namespace
Annotations
Total number goals at time of goal scored.
Type xs:string
Properties
use: optional
Used by
Source
<xs:attribute name="goals-cumulative" type="xs:string" use="optional">
  <xs:annotation>
    <xs:documentation>Total number goals at time of goal scored.</xs:documentation>
  </xs:annotation>
</xs:attribute>
Attribute baseParticipantComplexType / @assists-cumulative
Namespace No namespace
Annotations
Total number assists at time of assist scored.
Type xs:string
Properties
use: optional
Used by
Source
<xs:attribute name="assists-cumulative" type="xs:string" use="optional">
  <xs:annotation>
    <xs:documentation>Total number assists at time of assist scored.</xs:documentation>
  </xs:annotation>
</xs:attribute>
Attribute baseParticipantComplexType / @lineup-slot
Namespace No namespace
Type xs:integer
Properties
use: optional
Used by
Source
<xs:attribute name="lineup-slot" use="optional" type="xs:integer"/>
Attribute baseParticipantComplexType / @yards-gained
Namespace No namespace
Type xs:integer
Properties
use: optional
Used by
Source
<xs:attribute name="yards-gained" use="optional" type="xs:integer"/>
Attribute baseParticipantComplexType / @score-credit
Namespace No namespace
Annotations
Whether the participant in the play can be given credit for the goal or score.
Type restriction of xs:integer
Properties
use: optional
Facets
enumeration 1
enumeration 0
Used by
Source
<xs:attribute name="score-credit" use="optional">
  <xs:annotation>
    <xs:documentation>Whether the participant in the play can be given credit for the goal or score.</xs:documentation>
  </xs:annotation>
  <xs:simpleType id="scoreCredit">
    <xs:restriction base="xs:integer">
      <xs:enumeration id="scoreCredit1" value="1"/>
      <xs:enumeration id="scoreCredit0" value="0"/>
    </xs:restriction>
  </xs:simpleType>
</xs:attribute>
Attribute actionAttributes / @team-idref
Namespace No namespace
Annotations
This is considered the "current" team in action
Type xs:string
Properties
use: optional
Used by
Attribute Group actionAttributes
Source
<xs:attribute name="team-idref" type="xs:string" use="optional">
  <xs:annotation>
    <xs:documentation>This is considered the "current" team in action</xs:documentation>
  </xs:annotation>
</xs:attribute>
Attribute actionAttributes / @opposing-team-idref
Namespace No namespace
Annotations
This is the opposing team, if any
Type xs:string
Properties
use: optional
Used by
Attribute Group actionAttributes
Source
<xs:attribute name="opposing-team-idref" type="xs:string" use="optional">
  <xs:annotation>
    <xs:documentation>This is the opposing team, if any</xs:documentation>
  </xs:annotation>
</xs:attribute>
Attribute actionAttributes / @created
Namespace No namespace
Annotations
Date and time when this play/action record was created. This would be the record from the reporter's data entry system.
Type xs:dateTime
Properties
use: optional
Used by
Attribute Group actionAttributes
Source
<xs:attribute name="created" type="xs:dateTime" use="optional">
  <xs:annotation>
    <xs:documentation>Date and time when this play/action record was created. This would be the record from the reporter's data entry system.</xs:documentation>
  </xs:annotation>
</xs:attribute>
Attribute actionAttributes / @last-modified
Namespace No namespace
Annotations
Date and time when this play/action record was last modified. This would be the record from the reporter's data entry system.
Type xs:dateTime
Properties
use: optional
Used by
Attribute Group actionAttributes
Source
<xs:attribute name="last-modified" type="xs:dateTime" use="optional">
  <xs:annotation>
    <xs:documentation>Date and time when this play/action record was last modified. This would be the record from the reporter's data entry system.</xs:documentation>
  </xs:annotation>
</xs:attribute>
Attribute actionAttributes / @date-time
Namespace No namespace
Annotations
Date and time when this play/action took place on the field.
Type xs:dateTime
Properties
use: optional
Used by
Attribute Group actionAttributes
Source
<xs:attribute name="date-time" type="xs:dateTime" use="optional">
  <xs:annotation>
    <xs:documentation>Date and time when this play/action took place on the field.</xs:documentation>
  </xs:annotation>
</xs:attribute>
Attribute actionAttributes / @result
Namespace No namespace
Annotations
The result of the play or action. See "result" SportsML vocabs for various sports:
http://cv.iptc.org/newscodes/spamfresult/
http://cv.iptc.org/newscodes/spsocresult/
Type QCodeType
Properties
use: optional
Facets
pattern [^\s:]+:[^\s]+
Used by
Attribute Group actionAttributes
Source
<xs:attribute name="result" use="optional" type="QCodeType">
  <xs:annotation>
    <xs:documentation>The result of the play or action. See "result" SportsML vocabs for various sports: http://cv.iptc.org/newscodes/spamfresult/ http://cv.iptc.org/newscodes/spsocresult/</xs:documentation>
  </xs:annotation>
</xs:attribute>
Attribute actionAttributes / @sequence-number
Namespace No namespace
Annotations
Sequence-number. Should be separate sequences for sub-actions inside an action
Type xs:integer
Properties
use: optional
Used by
Attribute Group actionAttributes
Source
<xs:attribute name="sequence-number" type="xs:integer" use="optional">
  <xs:annotation>
    <xs:documentation>Sequence-number. Should be separate sequences for sub-actions inside an action</xs:documentation>
  </xs:annotation>
</xs:attribute>
Attribute actionAttributes / @comment
Namespace No namespace
Annotations
Textual comment of the action
Type xs:string
Properties
use: optional
Used by
Attribute Group actionAttributes
Source
<xs:attribute name="comment" type="xs:string" use="optional">
  <xs:annotation>
    <xs:documentation>Textual comment of the action</xs:documentation>
  </xs:annotation>
</xs:attribute>
Attribute actionAttributes / @type
Namespace No namespace
Annotations
The type of competitive action taken on the field of play. See "action" SportsML vocabs for various sports:
http://cv.iptc.org/newscodes/spamfaction/
http://cv.iptc.org/newscodes/spbblaction/
http://cv.iptc.org/newscodes/spbkbaction/
http://cv.iptc.org/newscodes/spichaction/
http://cv.iptc.org/newscodes/spmcraction/
http://cv.iptc.org/newscodes/rgxaction/
http://cv.iptc.org/newscodes/spsocaction/
http://cv.iptc.org/newscodes/sptenaction/
Type QCodeType
Properties
use: optional
Facets
pattern [^\s:]+:[^\s]+
Used by
Attribute Group actionAttributes
Source
<xs:attribute name="type" type="QCodeType" use="optional">
  <xs:annotation>
    <xs:documentation>The type of competitive action taken on the field of play. See "action" SportsML vocabs for various sports: http://cv.iptc.org/newscodes/spamfaction/ http://cv.iptc.org/newscodes/spbblaction/ http://cv.iptc.org/newscodes/spbkbaction/ http://cv.iptc.org/newscodes/spichaction/ http://cv.iptc.org/newscodes/spmcraction/ http://cv.iptc.org/newscodes/rgxaction/ http://cv.iptc.org/newscodes/spsocaction/ http://cv.iptc.org/newscodes/sptenaction/</xs:documentation>
  </xs:annotation>
</xs:attribute>
Attribute actionAttributes / @time-elapsed
Namespace No namespace
Annotations
Total time elapsed of event
Type truncatedTimeType
Properties
use: optional
Used by
Attribute Group actionAttributes
Source
<xs:attribute name="time-elapsed" type="truncatedTimeType" use="optional">
  <xs:annotation>
    <xs:documentation>Total time elapsed of event</xs:documentation>
  </xs:annotation>
</xs:attribute>
Attribute actionAttributes / @time-remaining
Namespace No namespace
Annotations
Time remaining of event
Type truncatedTimeType
Properties
use: optional
Used by
Attribute Group actionAttributes
Source
<xs:attribute name="time-remaining" type="truncatedTimeType" use="optional">
  <xs:annotation>
    <xs:documentation>Time remaining of event</xs:documentation>
  </xs:annotation>
</xs:attribute>
Attribute actionAttributes / @player-count
Namespace No namespace
Annotations
Number of players in the "current" team
Type xs:integer
Properties
use: optional
Used by
Attribute Group actionAttributes
Source
<xs:attribute name="player-count" type="xs:integer" use="optional">
  <xs:annotation>
    <xs:documentation>Number of players in the "current" team</xs:documentation>
  </xs:annotation>
</xs:attribute>
Attribute actionAttributes / @player-count-opposing
Namespace No namespace
Annotations
Number of players in the opposing team
Type xs:integer
Properties
use: optional
Used by
Attribute Group actionAttributes
Source
<xs:attribute name="player-count-opposing" type="xs:integer" use="optional">
  <xs:annotation>
    <xs:documentation>Number of players in the opposing team</xs:documentation>
  </xs:annotation>
</xs:attribute>
Attribute actionAttributes / @start-location
Namespace No namespace
Annotations
A string indicating where on the court the action began. Could be an approximate region, or a more complex value adhering to some elaborate coordinate system.
Type xs:string
Properties
use: optional
Used by
Attribute Group actionAttributes
Source
<xs:attribute name="start-location" use="optional" type="xs:string">
  <xs:annotation>
    <xs:documentation>A string indicating where on the court the action began. Could be an approximate region, or a more complex value adhering to some elaborate coordinate system.</xs:documentation>
  </xs:annotation>
</xs:attribute>
Attribute actionAttributes / @end-location
Namespace No namespace
Annotations
A string indicating where on the court the action occured. Could be an approximate region, or a more complex value adhering to some elaborate coordinate system.
Type xs:string
Properties
use: optional
Used by
Attribute Group actionAttributes
Source
<xs:attribute name="end-location" use="optional" type="xs:string">
  <xs:annotation>
    <xs:documentation>A string indicating where on the court the action occured. Could be an approximate region, or a more complex value adhering to some elaborate coordinate system.</xs:documentation>
  </xs:annotation>
</xs:attribute>
Attribute actionAttributes / @zone
Namespace No namespace
Annotations
The zone on the playing field where the action took place. qcoded value that can be sport specific
Type QCodeType
Properties
use: optional
Facets
pattern [^\s:]+:[^\s]+
Used by
Attribute Group actionAttributes
Source
<xs:attribute name="zone" use="optional" type="QCodeType">
  <xs:annotation>
    <xs:documentation>The zone on the playing field where the action took place. qcoded value that can be sport specific</xs:documentation>
  </xs:annotation>
</xs:attribute>
Attribute actionAttributes / @power-play-time-remaining
Namespace No namespace
Annotations
Time remaining of powerplay
Type truncatedTimeType
Properties
use: optional
Used by
Attribute Group actionAttributes
Source
<xs:attribute name="power-play-time-remaining" use="optional" type="truncatedTimeType">
  <xs:annotation>
    <xs:documentation>Time remaining of powerplay</xs:documentation>
  </xs:annotation>
</xs:attribute>
Attribute actionAttributes / @power-play-advantage
Namespace No namespace
Annotations
Number of players more on the team in power play, also see the player count attributes
Type xs:nonNegativeInteger
Properties
use: optional
Used by
Attribute Group actionAttributes
Source
<xs:attribute name="power-play-advantage" use="optional" type="xs:nonNegativeInteger">
  <xs:annotation>
    <xs:documentation>Number of players more on the team in power play, also see the player count attributes</xs:documentation>
  </xs:annotation>
</xs:attribute>
Attribute actionAttributes / @caller-type
Namespace No namespace
Annotations
Who called the timeout, either team or official. ID is given under participant.  SportsML vocab uri: http://cv.iptc.org/newscodes/spamfcaller/
Type QCodeType
Properties
use: optional
Facets
pattern [^\s:]+:[^\s]+
Used by
Attribute Group actionAttributes
Source
<xs:attribute name="caller-type" use="optional" type="QCodeType">
  <xs:annotation>
    <xs:documentation>Who called the timeout, either team or official. ID is given under participant. SportsML vocab uri: http://cv.iptc.org/newscodes/spamfcaller/</xs:documentation>
  </xs:annotation>
</xs:attribute>
Attribute actionAttributes / @strength
Namespace No namespace
Annotations
Even strength, power play, short handed, etc.  SportsML vocab uri: http://cv.iptc.org/newscodes/spichstrength/
Type QCodeType
Properties
use: optional
Facets
pattern [^\s:]+:[^\s]+
Used by
Attribute Group actionAttributes
Source
<xs:attribute name="strength" use="optional" type="QCodeType">
  <xs:annotation>
    <xs:documentation>Even strength, power play, short handed, etc. SportsML vocab uri: http://cv.iptc.org/newscodes/spichstrength/</xs:documentation>
  </xs:annotation>
</xs:attribute>
Attribute actionAttributes / @points
Namespace No namespace
Annotations
How many points this score was worth for the scoring team.
Type xs:integer
Properties
use: optional
Used by
Attribute Group actionAttributes
Source
<xs:attribute name="points" use="optional" type="xs:integer">
  <xs:annotation>
    <xs:documentation>How many points this score was worth for the scoring team.</xs:documentation>
  </xs:annotation>
</xs:attribute>
Attribute actionAttributes / @turnover-type
Namespace No namespace
Annotations
How the initiative changed. Steal, lost-ball etc.
Type QCodeType
Properties
use: optional
Facets
pattern [^\s:]+:[^\s]+
Used by
Attribute Group actionAttributes
Source
<xs:attribute name="turnover-type" use="optional" type="QCodeType">
  <xs:annotation>
    <xs:documentation>How the initiative changed. Steal, lost-ball etc.</xs:documentation>
  </xs:annotation>
</xs:attribute>
Attribute actionAttributes / @period-value
Namespace No namespace
Annotations
Number or name of current period of event. Normally a number but can be things like OT etc
Type xs:string
Properties
use: optional
Used by
Attribute Group actionAttributes
Source
<xs:attribute name="period-value" type="xs:string" use="optional">
  <xs:annotation>
    <xs:documentation>Number or name of current period of event. Normally a number but can be things like OT etc</xs:documentation>
  </xs:annotation>
</xs:attribute>
Attribute actionAttributes / @period-length
Namespace No namespace
Annotations
Length of current period of event
Type truncatedTimeType
Properties
use: optional
Used by
Attribute Group actionAttributes
Source
<xs:attribute name="period-length" type="truncatedTimeType" use="optional">
  <xs:annotation>
    <xs:documentation>Length of current period of event</xs:documentation>
  </xs:annotation>
</xs:attribute>
Attribute actionAttributes / @score-team
Namespace No namespace
Annotations
Score of the "current" team
Type xs:string
Properties
use: optional
Used by
Attribute Group actionAttributes
Source
<xs:attribute name="score-team" type="xs:string" use="optional">
  <xs:annotation>
    <xs:documentation>Score of the "current" team</xs:documentation>
  </xs:annotation>
</xs:attribute>
Attribute actionAttributes / @score-team-opposing
Namespace No namespace
Annotations
Score of the opposing team
Type xs:string
Properties
use: optional
Used by
Attribute Group actionAttributes
Source
<xs:attribute name="score-team-opposing" type="xs:string" use="optional">
  <xs:annotation>
    <xs:documentation>Score of the opposing team</xs:documentation>
  </xs:annotation>
</xs:attribute>
Attribute actionAttributes / @timeouts-left
Namespace No namespace
Annotations
Timeouts left for the "current" team
Type xs:integer
Properties
use: optional
Used by
Attribute Group actionAttributes
Source
<xs:attribute name="timeouts-left" type="xs:integer" use="optional">
  <xs:annotation>
    <xs:documentation>Timeouts left for the "current" team</xs:documentation>
  </xs:annotation>
</xs:attribute>
Attribute actionAttributes / @timeout-duration
Namespace No namespace
Annotations
Length of timeout
Type xs:string
Properties
use: optional
Used by
Attribute Group actionAttributes
Source
<xs:attribute name="timeout-duration" type="xs:string" use="optional">
  <xs:annotation>
    <xs:documentation>Length of timeout</xs:documentation>
  </xs:annotation>
</xs:attribute>
Attribute actionAttributes / @timeout-type
Namespace No namespace
Annotations
Type of timeout. SportsML vocab uri: http://cv.iptc.org/newscodes/spamftimeout/
Type QCodeType
Properties
use: optional
Facets
pattern [^\s:]+:[^\s]+
Used by
Attribute Group actionAttributes
Source
<xs:attribute name="timeout-type" use="optional" type="QCodeType">
  <xs:annotation>
    <xs:documentation>Type of timeout. SportsML vocab uri: http://cv.iptc.org/newscodes/spamftimeout/</xs:documentation>
  </xs:annotation>
</xs:attribute>
Attribute actionAttributes / @score-type
Namespace No namespace
Annotations
The type of score for sports with more than one way to gain points (american-football) in which every play is a score attempt. For other sports use score-attempt-type. SportsML vocab uri: http://cv.iptc.org/newscodes/spamfscore/
Type QCodeType
Properties
use: optional
Facets
pattern [^\s:]+:[^\s]+
Used by
Attribute Group actionAttributes
Source
<xs:attribute name="score-type" use="optional" type="QCodeType">
  <xs:annotation>
    <xs:documentation>The type of score for sports with more than one way to gain points (american-football) in which every play is a score attempt. For other sports use score-attempt-type. SportsML vocab uri: http://cv.iptc.org/newscodes/spamfscore/</xs:documentation>
  </xs:annotation>
</xs:attribute>
Attribute actionAttributes / @save-type
Namespace No namespace
Type QCodeType
Properties
use: optional
Facets
pattern [^\s:]+:[^\s]+
Used by
Attribute Group actionAttributes
Source
<xs:attribute name="save-type" use="optional" type="QCodeType"/>
Attribute actionAttributes / @save-method
Namespace No namespace
Type QCodeType
Properties
use: optional
Facets
pattern [^\s:]+:[^\s]+
Used by
Attribute Group actionAttributes
Source
<xs:attribute name="save-method" use="optional" type="QCodeType"/>
Attribute actionAttributes / @pass-type
Namespace No namespace
Type QCodeType
Properties
use: optional
Facets
pattern [^\s:]+:[^\s]+
Used by
Attribute Group actionAttributes
Source
<xs:attribute name="pass-type" use="optional" type="QCodeType"/>
Attribute actionAttributes / @pass-description
Namespace No namespace
Type QCodeType
Properties
use: optional
Facets
pattern [^\s:]+:[^\s]+
Used by
Attribute Group actionAttributes
Source
<xs:attribute name="pass-description" use="optional" type="QCodeType"/>
Attribute actionAttributes / @pass-method
Namespace No namespace
Type QCodeType
Properties
use: optional
Facets
pattern [^\s:]+:[^\s]+
Used by
Attribute Group actionAttributes
Source
<xs:attribute name="pass-method" use="optional" type="QCodeType"/>
Attribute actionAttributes / @shot-type
Namespace No namespace
Annotations
The type of shot taken. See "shot" SportsML vocabs for various sports:
http://cv.iptc.org/newscodes/spgolshot/
http://cv.iptc.org/newscodes/sptenshot/
http://cv.iptc.org/newscodes/spcurshot/
Type QCodeType
Properties
use: optional
Facets
pattern [^\s:]+:[^\s]+
Used by
Attribute Group actionAttributes
Source
<xs:attribute name="shot-type" use="optional" type="QCodeType">
  <xs:annotation>
    <xs:documentation>The type of shot taken. See "shot" SportsML vocabs for various sports: http://cv.iptc.org/newscodes/spgolshot/ http://cv.iptc.org/newscodes/sptenshot/ http://cv.iptc.org/newscodes/spcurshot/</xs:documentation>
  </xs:annotation>
</xs:attribute>
Attribute actionAttributes / @shot-distance
Namespace No namespace
Type xs:double
Properties
use: optional
Used by
Attribute Group actionAttributes
Source
<xs:attribute name="shot-distance" use="optional" type="xs:double"/>
Attribute actionAttributes / @shot-distance-units
Namespace No namespace
Annotations
SportsML vocab uri: http://cv.iptc.org/newscodes/spdistanceunits/
Type QCodeType
Properties
use: optional
Facets
pattern [^\s:]+:[^\s]+
Used by
Attribute Group actionAttributes
Source
<xs:attribute name="shot-distance-units" type="QCodeType" use="optional">
  <xs:annotation>
    <xs:documentation>SportsML vocab uri: http://cv.iptc.org/newscodes/spdistanceunits/</xs:documentation>
  </xs:annotation>
</xs:attribute>
Attribute actionAttributes / @penalty-type
Namespace No namespace
Annotations
The name of the type of penalty. See "penalty" SportsML vocabs for various sports:
http://cv.iptc.org/newscodes/spamfpenalty/
http://cv.iptc.org/newscodes/spichpenalty/
http://cv.iptc.org/newscodes/sprgxpenalty/
http://cv.iptc.org/newscodes/spsocpenalty/
Type QCodeType
Properties
use: optional
Facets
pattern [^\s:]+:[^\s]+
Used by
Attribute Group actionAttributes
Source
<xs:attribute name="penalty-type" use="optional" type="QCodeType">
  <xs:annotation>
    <xs:documentation>The name of the type of penalty. See "penalty" SportsML vocabs for various sports: http://cv.iptc.org/newscodes/spamfpenalty/ http://cv.iptc.org/newscodes/spichpenalty/ http://cv.iptc.org/newscodes/sprgxpenalty/ http://cv.iptc.org/newscodes/spsocpenalty/</xs:documentation>
  </xs:annotation>
</xs:attribute>
Attribute actionAttributes / @penalty-level
Namespace No namespace
Annotations
The degree of punishment for the penalty eg. yellow or red card, major, minor, game misconduct, etc. See "penaltylevel" SportsML vocabs for various sports:
http://cv.iptc.org/newscodes/spbkbpenaltylevel/
http://cv.iptc.org/newscodes/spichpenaltylevel/
http://cv.iptc.org/newscodes/sprgxpenaltylevel/
http://cv.iptc.org/newscodes/spsocpenaltylevel/
Type QCodeType
Properties
use: optional
Facets
pattern [^\s:]+:[^\s]+
Used by
Attribute Group actionAttributes
Source
<xs:attribute name="penalty-level" use="optional" type="QCodeType">
  <xs:annotation>
    <xs:documentation>The degree of punishment for the penalty eg. yellow or red card, major, minor, game misconduct, etc. See "penaltylevel" SportsML vocabs for various sports: http://cv.iptc.org/newscodes/spbkbpenaltylevel/ http://cv.iptc.org/newscodes/spichpenaltylevel/ http://cv.iptc.org/newscodes/sprgxpenaltylevel/ http://cv.iptc.org/newscodes/spsocpenaltylevel/</xs:documentation>
  </xs:annotation>
</xs:attribute>
Attribute actionAttributes / @penalty-result
Namespace No namespace
Annotations
What the foul resulted in. See "penaltyresult" SportsML vocabs for various sports:
http://cv.iptc.org/newscodes/sprgxpenaltyresult/
http://cv.iptc.org/newscodes/spsocpenaltyresult/
Type QCodeType
Properties
use: optional
Facets
pattern [^\s:]+:[^\s]+
Used by
Attribute Group actionAttributes
Source
<xs:attribute name="penalty-result" use="optional" type="QCodeType">
  <xs:annotation>
    <xs:documentation>What the foul resulted in. See "penaltyresult" SportsML vocabs for various sports: http://cv.iptc.org/newscodes/sprgxpenaltyresult/ http://cv.iptc.org/newscodes/spsocpenaltyresult/</xs:documentation>
  </xs:annotation>
</xs:attribute>
Attribute actionAttributes / @penalty-side
Namespace No namespace
Annotations
Which side committed the penalty, usually offense or defense. SportsML vocab uri: http://cv.iptc.org/newscodes/sppenaltyside/
Type QCodeType
Properties
use: optional
Facets
pattern [^\s:]+:[^\s]+
Used by
Attribute Group actionAttributes
Source
<xs:attribute name="penalty-side" type="QCodeType" use="optional">
  <xs:annotation>
    <xs:documentation>Which side committed the penalty, usually offense or defense. SportsML vocab uri: http://cv.iptc.org/newscodes/sppenaltyside/</xs:documentation>
  </xs:annotation>
</xs:attribute>
Attribute actionAttributes / @penalty-length
Namespace No namespace
Annotations
The length of this penalty. Normally in minutes, but could be rest of the game etc
Type xs:string
Properties
use: optional
Used by
Attribute Group actionAttributes
Source
<xs:attribute name="penalty-length" use="optional" type="xs:string">
  <xs:annotation>
    <xs:documentation>The length of this penalty. Normally in minutes, but could be rest of the game etc</xs:documentation>
  </xs:annotation>
</xs:attribute>
Attribute actionAttributes / @penalty-name
Namespace No namespace
Annotations
The name of the penalty
Type xs:string
Properties
use: optional
Used by
Attribute Group actionAttributes
Source
<xs:attribute name="penalty-name" use="optional" type="xs:string">
  <xs:annotation>
    <xs:documentation>The name of the penalty</xs:documentation>
  </xs:annotation>
</xs:attribute>
Attribute actionAttributes / @penalty-count
Namespace No namespace
Annotations
The sum of penalties recieved by this team/participant this event
Type xs:integer
Properties
use: optional
Used by
Attribute Group actionAttributes
Source
<xs:attribute name="penalty-count" use="optional" type="xs:integer">
  <xs:annotation>
    <xs:documentation>The sum of penalties recieved by this team/participant this event</xs:documentation>
  </xs:annotation>
</xs:attribute>
Attribute actionAttributes / @penalty-status
Namespace No namespace
Type restriction of xs:string
Properties
use: optional
Facets
enumeration start
enumeration end
Used by
Attribute Group actionAttributes
Source
<xs:attribute name="penalty-status" use="optional">
  <!-- If this action marks the start or the end of the penalty time -->
  <xs:simpleType id="penaltyStatus">
    <xs:restriction base="xs:string">
      <xs:enumeration id="penaltyStatusStart" value="start"/>
      <xs:enumeration id="penaltyStatusEnd" value="end"/>
    </xs:restriction>
  </xs:simpleType>
</xs:attribute>
Attribute actionAttributes / @recipient-type
Namespace No namespace
Annotations
Whether the receiver of the penalty was the team, the player, a coach, a ref, etc. SportsML vocab uri: http://cv.iptc.org/newscodes/sprecipienttype/
Type QCodeType
Properties
use: optional
Facets
pattern [^\s:]+:[^\s]+
Used by
Attribute Group actionAttributes
Source
<xs:attribute name="recipient-type" type="QCodeType" use="optional">
  <xs:annotation>
    <xs:documentation>Whether the receiver of the penalty was the team, the player, a coach, a ref, etc. SportsML vocab uri: http://cv.iptc.org/newscodes/sprecipienttype/</xs:documentation>
  </xs:annotation>
</xs:attribute>
Attribute actionAttributes / @score-attempt-type
Namespace No namespace
Annotations
The type of score that was attempted. See "scoreattempt" SportsML vocabs for various sports:
http://cv.iptc.org/newscodes/spbkbscoreattempt/
http://cv.iptc.org/newscodes/spichscoreattempt/
http://cv.iptc.org/newscodes/sprgxscoreattempt/
http://cv.iptc.org/newscodes/spsocscoreattempt/
Type QCodeType
Properties
use: optional
Facets
pattern [^\s:]+:[^\s]+
Used by
Attribute Group actionAttributes
Source
<xs:attribute name="score-attempt-type" use="optional" type="QCodeType">
  <xs:annotation>
    <xs:documentation>The type of score that was attempted. See "scoreattempt" SportsML vocabs for various sports: http://cv.iptc.org/newscodes/spbkbscoreattempt/ http://cv.iptc.org/newscodes/spichscoreattempt/ http://cv.iptc.org/newscodes/sprgxscoreattempt/ http://cv.iptc.org/newscodes/spsocscoreattempt/</xs:documentation>
  </xs:annotation>
</xs:attribute>
Attribute actionAttributes / @score-attempt-result
Namespace No namespace
Annotations
The result of the score attempt eg. blocked, missed, etc. See "scoreattemptresult" SportsML vocabs for various sports:
http://cv.iptc.org/newscodes/spbkbscoreattemptresult/
http://cv.iptc.org/newscodes/spichscoreattemtresult/
http://cv.iptc.org/newscodes/sprgxscoreattemptresult/
http://cv.iptc.org/newscodes/spsocscoreattemptresult/
Type QCodeType
Properties
use: optional
Facets
pattern [^\s:]+:[^\s]+
Used by
Attribute Group actionAttributes
Source
<xs:attribute name="score-attempt-result" use="optional" type="QCodeType">
  <xs:annotation>
    <xs:documentation>The result of the score attempt eg. blocked, missed, etc. See "scoreattemptresult" SportsML vocabs for various sports: http://cv.iptc.org/newscodes/spbkbscoreattemptresult/ http://cv.iptc.org/newscodes/spichscoreattemtresult/ http://cv.iptc.org/newscodes/sprgxscoreattemptresult/ http://cv.iptc.org/newscodes/spsocscoreattemptresult/</xs:documentation>
  </xs:annotation>
</xs:attribute>
Attribute actionAttributes / @score-attempt-side
Namespace No namespace
Annotations
Side of the body of the player attempting to score
Type bodySideList
Properties
use: optional
Facets
enumeration right
enumeration left
enumeration both
Used by
Attribute Group actionAttributes
Source
<xs:attribute name="score-attempt-side" use="optional" type="bodySideList">
  <xs:annotation>
    <xs:documentation>Side of the body of the player attempting to score</xs:documentation>
  </xs:annotation>
</xs:attribute>
Attribute actionAttributes / @score-attempt-method
Namespace No namespace
Annotations
What part of the body or equipment the player used to attempt to score. See "scoreattemptmethod" SportsML vocabs for various sports:
http://cv.iptc.org/newscodes/spsocscoreattemptmethod/
Type QCodeType
Properties
use: optional
Facets
pattern [^\s:]+:[^\s]+
Used by
Attribute Group actionAttributes
Source
<xs:attribute name="score-attempt-method" use="optional" type="QCodeType">
  <xs:annotation>
    <xs:documentation>What part of the body or equipment the player used to attempt to score. See "scoreattemptmethod" SportsML vocabs for various sports: http://cv.iptc.org/newscodes/spsocscoreattemptmethod/</xs:documentation>
  </xs:annotation>
</xs:attribute>
Attribute actionAttributes / @score-attempt-situation
Namespace No namespace
Type QCodeType
Properties
use: optional
Facets
pattern [^\s:]+:[^\s]+
Used by
Attribute Group actionAttributes
Source
<xs:attribute name="score-attempt-situation" use="optional" type="QCodeType"/>
Attribute actionAttributes / @goal-zone
Namespace No namespace
Annotations
Part of the goal where the score or score-attempt was aimed.
Type QCodeType
Properties
use: optional
Facets
pattern [^\s:]+:[^\s]+
Used by
Attribute Group actionAttributes
Source
<xs:attribute name="goal-zone" use="optional" type="QCodeType">
  <xs:annotation>
    <xs:documentation>Part of the goal where the score or score-attempt was aimed.</xs:documentation>
  </xs:annotation>
</xs:attribute>
Attribute actionAttributes / @angle
Namespace No namespace
Annotations
Angle on the field of the play.
Type xs:string
Properties
use: optional
Used by
Attribute Group actionAttributes
Source
<xs:attribute name="angle" use="optional" type="xs:string">
  <xs:annotation>
    <xs:documentation>Angle on the field of the play.</xs:documentation>
  </xs:annotation>
</xs:attribute>
Attribute actionAttributes / @distance
Namespace No namespace
Annotations
Angle on the field of the play.
Type xs:string
Properties
use: optional
Used by
Attribute Group actionAttributes
Source
<xs:attribute name="distance" use="optional" type="xs:string">
  <xs:annotation>
    <xs:documentation>Angle on the field of the play.</xs:documentation>
  </xs:annotation>
</xs:attribute>
Attribute actionAttributes / @body-part
Namespace No namespace
Annotations
Body part used to perform an action.
Type QCodeType
Properties
use: optional
Facets
pattern [^\s:]+:[^\s]+
Used by
Attribute Group actionAttributes
Source
<xs:attribute name="body-part" use="optional" type="QCodeType">
  <xs:annotation>
    <xs:documentation>Body part used to perform an action.</xs:documentation>
  </xs:annotation>
</xs:attribute>
Attribute actionAttributes / @field-location
Namespace No namespace
Annotations
Recommended x,y 0-100. The location of the action on the field of play represented as a grid.
Type gridType
Properties
use: optional
Facets
pattern [-]?\d+(\.\d{1,2})?,[-]?\d+(\.\d{1,2})?
Used by
Attribute Group actionAttributes
Source
<xs:attribute name="field-location" use="optional" type="gridType">
  <xs:annotation>
    <xs:documentation>Recommended x,y 0-100. The location of the action on the field of play represented as a grid.</xs:documentation>
  </xs:annotation>
</xs:attribute>
Attribute actionAttributes / @goal-location
Namespace No namespace
Annotations
Recommended x,y 0-100. The location on goal-mouth grid in which the ball/puck entered.
Type gridType
Properties
use: optional
Facets
pattern [-]?\d+(\.\d{1,2})?,[-]?\d+(\.\d{1,2})?
Used by
Attribute Group actionAttributes
Source
<xs:attribute name="goal-location" use="optional" type="gridType">
  <xs:annotation>
    <xs:documentation>Recommended x,y 0-100. The location on goal-mouth grid in which the ball/puck entered.</xs:documentation>
  </xs:annotation>
</xs:attribute>
Attribute actionAttributes / @time-addition
Namespace No namespace
Annotations
time added to period.
Type xs:string
Properties
use: optional
Used by
Attribute Group actionAttributes
Source
<xs:attribute name="time-addition" use="optional" type="xs:string">
  <xs:annotation>
    <xs:documentation>time added to period.</xs:documentation>
  </xs:annotation>
</xs:attribute>
Attribute actionAttributes / @shootout-shot-order
Namespace No namespace
Annotations
When this shot was take, amongst all the shootout shots of a game for one particular team. For example: 3 (if it was the third shot of the shootout).
Type xs:integer
Properties
use: optional
Used by
Attribute Group actionAttributes
Source
<xs:attribute name="shootout-shot-order" use="optional" type="xs:integer">
  <xs:annotation>
    <xs:documentation>When this shot was take, amongst all the shootout shots of a game for one particular team. For example: 3 (if it was the third shot of the shootout).</xs:documentation>
  </xs:annotation>
</xs:attribute>
Attribute actionAttributes / @faceoff-winner
Namespace No namespace
Annotations
also used to show winner of jumpball in basket.
Type xs:NCName
Properties
use: optional
Used by
Attribute Group actionAttributes
Source
<xs:attribute name="faceoff-winner" use="optional" type="xs:NCName">
  <xs:annotation>
    <xs:documentation>also used to show winner of jumpball in basket.</xs:documentation>
  </xs:annotation>
</xs:attribute>
Attribute actionAttributes / @substitution-reason
Namespace No namespace
Type xs:string
Properties
use: optional
Used by
Attribute Group actionAttributes
Source
<xs:attribute name="substitution-reason" type="xs:string" use="optional"/>
Attribute americanFootballActionAttributes / @touchdown-type
Namespace No namespace
Annotations
SportsML vocab uri: http://cv.iptc.org/newscodes/spamftouchdown/
Type QCodeType
Properties
use: optional
Facets
pattern [^\s:]+:[^\s]+
Used by
Source
<xs:attribute name="touchdown-type" use="optional" type="QCodeType">
  <xs:annotation>
    <xs:documentation>SportsML vocab uri: http://cv.iptc.org/newscodes/spamftouchdown/</xs:documentation>
  </xs:annotation>
</xs:attribute>
Attribute americanFootballActionAttributes / @clock-state
Namespace No namespace
Type restriction of xs:string
Properties
use: optional
Facets
enumeration stopped
enumeration running
Used by
Source
<xs:attribute name="clock-state" use="optional">
  <!-- Whether the clock is running or stopped. -->
  <xs:simpleType id="clockState">
    <xs:restriction base="xs:string">
      <xs:enumeration id="clockStateStopped" value="stopped"/>
      <xs:enumeration id="clockStateRunning" value="running"/>
    </xs:restriction>
  </xs:simpleType>
</xs:attribute>
Attribute americanFootballActionAttributes / @distance-for-1st-down
Namespace No namespace
Annotations
The distance between the current line of scrimmage and the line to gain, 10 yards downfield from the start of possession. In yards. The word goal is used when the distance to the goal line is less than 10 yards. The word kick is used for kick-scoring attempt.
Type xs:integer
Properties
use: optional
Used by
Source
<xs:attribute name="distance-for-1st-down" use="optional" type="xs:integer">
  <xs:annotation>
    <xs:documentation>The distance between the current line of scrimmage and the line to gain, 10 yards downfield from the start of possession. In yards. The word goal is used when the distance to the goal line is less than 10 yards. The word kick is used for kick-scoring attempt.</xs:documentation>
  </xs:annotation>
</xs:attribute>
Attribute americanFootballActionAttributes / @field-side
Namespace No namespace
Annotations
Which side of the field the event is taking place.  Either "home" or "away".
Type restriction of xs:string
Properties
use: optional
Facets
enumeration home
enumeration away
Used by
Source
<xs:attribute name="field-side" use="optional">
  <xs:annotation>
    <xs:documentation>Which side of the field the event is taking place. Either "home" or "away".</xs:documentation>
  </xs:annotation>
  <xs:simpleType id="fieldSide">
    <xs:restriction base="xs:string">
      <xs:enumeration id="fieldSideHome" value="home"/>
      <xs:enumeration id="fieldSideAway" value="away"/>
    </xs:restriction>
  </xs:simpleType>
</xs:attribute>
Attribute americanFootballActionAttributes / @field-line
Namespace No namespace
Annotations
The line of scrimmage. The yard line where the ball is placed at the start of play.
Type xs:integer
Properties
use: optional
Used by
Source
<xs:attribute name="field-line" use="optional" type="xs:integer">
  <xs:annotation>
    <xs:documentation>The line of scrimmage. The yard line where the ball is placed at the start of play.</xs:documentation>
  </xs:annotation>
</xs:attribute>
Attribute americanFootballActionAttributes / @drive-plays
Namespace No namespace
Annotations
The number of plays in this drive.
Type xs:nonNegativeInteger
Properties
use: optional
Used by
Source
<xs:attribute name="drive-plays" use="optional" type="xs:nonNegativeInteger">
  <xs:annotation>
    <xs:documentation>The number of plays in this drive.</xs:documentation>
  </xs:annotation>
</xs:attribute>
Attribute americanFootballActionAttributes / @drive-yards
Namespace No namespace
Annotations
The number of yards covered during this drive.
Type xs:nonNegativeInteger
Properties
use: optional
Used by
Source
<xs:attribute name="drive-yards" use="optional" type="xs:nonNegativeInteger">
  <xs:annotation>
    <xs:documentation>The number of yards covered during this drive.</xs:documentation>
  </xs:annotation>
</xs:attribute>
Attribute americanFootballActionAttributes / @drive-duration
Namespace No namespace
Annotations
The time it took for the drive.
Type xs:duration
Properties
use: optional
Used by
Source
<xs:attribute name="drive-duration" use="optional" type="xs:duration">
  <xs:annotation>
    <xs:documentation>The time it took for the drive.</xs:documentation>
  </xs:annotation>
</xs:attribute>
Attribute americanFootballActionAttributes / @drive-result
Namespace No namespace
Annotations
How a drive came to an end. SportsML vocab uri: http://cv.iptc.org/newscodes/spamfdriveresult/
Type QCodeType
Properties
use: optional
Facets
pattern [^\s:]+:[^\s]+
Used by
Source
<xs:attribute name="drive-result" use="optional" type="QCodeType">
  <xs:annotation>
    <xs:documentation>How a drive came to an end. SportsML vocab uri: http://cv.iptc.org/newscodes/spamfdriveresult/</xs:documentation>
  </xs:annotation>
</xs:attribute>
Attribute americanFootballActionAttributes / @down
Namespace No namespace
Annotations
The current down. Valid values are 1,2,3,4,5. (Could period be used?)
Type xs:nonNegativeInteger
Properties
use: optional
Used by
Source
<xs:attribute name="down" use="optional" type="xs:nonNegativeInteger">
  <xs:annotation>
    <xs:documentation>The current down. Valid values are 1,2,3,4,5. (Could period be used?)</xs:documentation>
  </xs:annotation>
</xs:attribute>
Attribute americanFootballActionAttributes / @yards-gained
Namespace No namespace
Type xs:integer
Properties
use: optional
Used by
Source
<xs:attribute name="yards-gained" use="optional" type="xs:integer"/>
Attribute americanFootballActionAttributes / @penalty-yards
Namespace No namespace
Type QCodeType
Properties
use: optional
Facets
pattern [^\s:]+:[^\s]+
Used by
Source
<xs:attribute name="penalty-yards" use="optional" type="QCodeType"/>
Attribute americanFootballActionAttributes / @penalty-acceptance
Namespace No namespace
Type QCodeType
Properties
use: optional
Facets
pattern [^\s:]+:[^\s]+
Used by
Source
<xs:attribute name="penalty-acceptance" use="optional" type="QCodeType"/>
Attribute americanFootballActionAttributes / @penalty-challenge
Namespace No namespace
Type QCodeType
Properties
use: optional
Facets
pattern [^\s:]+:[^\s]+
Used by
Source
<xs:attribute name="penalty-challenge" use="optional" type="QCodeType"/>
Attribute americanFootballActionAttributes / @penalty-review
Namespace No namespace
Type QCodeType
Properties
use: optional
Facets
pattern [^\s:]+:[^\s]+
Used by
Source
<xs:attribute name="penalty-review" use="optional" type="QCodeType"/>
Attribute americanFootballActionAttributes / @penalty-review-ruling
Namespace No namespace
Type QCodeType
Properties
use: optional
Facets
pattern [^\s:]+:[^\s]+
Used by
Source
<xs:attribute name="penalty-review-ruling" use="optional" type="QCodeType"/>
Attribute americanFootballActionAttributes / @kick-type
Namespace No namespace
Annotations
SportsML vocab uri: http://cv.iptc.org/newscodes/spamfkick/
Type QCodeType
Properties
use: optional
Facets
pattern [^\s:]+:[^\s]+
Used by
Source
<xs:attribute name="kick-type" use="optional" type="QCodeType">
  <xs:annotation>
    <xs:documentation>SportsML vocab uri: http://cv.iptc.org/newscodes/spamfkick/</xs:documentation>
  </xs:annotation>
</xs:attribute>
Attribute baseballActionAttributes / @at-bat-number
Namespace No namespace
Type xs:integer
Properties
use: optional
Used by
Attribute Group baseballActionAttributes
Source
<xs:attribute name="at-bat-number" use="optional" type="xs:integer"/>
Attribute baseballActionAttributes / @balls
Namespace No namespace
Type xs:integer
Properties
use: optional
Used by
Attribute Group baseballActionAttributes
Source
<xs:attribute name="balls" use="optional" type="xs:integer"/>
Attribute baseballActionAttributes / @batter-advance
Namespace No namespace
Type xs:integer
Properties
use: optional
Used by
Attribute Group baseballActionAttributes
Source
<xs:attribute name="batter-advance" use="optional" type="xs:integer"/>
Attribute baseballActionAttributes / @batter-side
Namespace No namespace
Type bodySideList
Properties
use: optional
Facets
enumeration right
enumeration left
enumeration both
Used by
Attribute Group baseballActionAttributes
Source
<xs:attribute name="batter-side" use="optional" type="bodySideList"/>
Attribute baseballActionAttributes / @earned-runs-scored
Namespace No namespace
Type xs:integer
Properties
use: optional
Used by
Attribute Group baseballActionAttributes
Source
<xs:attribute name="earned-runs-scored" use="optional" type="xs:integer"/>
Attribute baseballActionAttributes / @error-type
Namespace No namespace
Type QCodeType
Properties
use: optional
Facets
pattern [^\s:]+:[^\s]+
Used by
Attribute Group baseballActionAttributes
Source
<xs:attribute name="error-type" use="optional" type="QCodeType"/>
Attribute baseballActionAttributes / @hit-by-pitch-type
Namespace No namespace
Type restriction of xs:string
Properties
use: optional
Facets
enumeration intentional
enumeration unintentional
Used by
Attribute Group baseballActionAttributes
Source
<xs:attribute name="hit-by-pitch-type" use="optional">
  <xs:simpleType id="hitByPitchType">
    <xs:restriction base="xs:string">
      <xs:enumeration id="hitByPitchTypeIntentional" value="intentional"/>
      <xs:enumeration id="hitByPitchTypeUnintentional" value="unintentional"/>
    </xs:restriction>
  </xs:simpleType>
</xs:attribute>
Attribute baseballActionAttributes / @hit-location
Namespace No namespace
Type QCodeType
Properties
use: optional
Facets
pattern [^\s:]+:[^\s]+
Used by
Attribute Group baseballActionAttributes
Source
<xs:attribute name="hit-location" use="optional" type="QCodeType"/>
Attribute baseballActionAttributes / @hit-type
Namespace No namespace
Type QCodeType
Properties
use: optional
Facets
pattern [^\s:]+:[^\s]+
Used by
Attribute Group baseballActionAttributes
Source
<xs:attribute name="hit-type" use="optional" type="QCodeType"/>
Attribute baseballActionAttributes / @inning-exiting
Namespace No namespace
Type QCodeType
Properties
use: optional
Facets
pattern [^\s:]+:[^\s]+
Used by
Attribute Group baseballActionAttributes
Source
<xs:attribute name="inning-exiting" use="optional" type="QCodeType"/>
Attribute baseballActionAttributes / @inning-half
Namespace No namespace
Type restriction of xs:string
Properties
use: optional
Facets
enumeration top
enumeration bottom
Used by
Attribute Group baseballActionAttributes
Source
<xs:attribute name="inning-half" use="optional">
  <xs:simpleType id="inningHalf">
    <xs:restriction base="xs:string">
      <xs:enumeration id="inningHalfTop" value="top"/>
      <xs:enumeration id="inningHalfBottom" value="bottom"/>
    </xs:restriction>
  </xs:simpleType>
</xs:attribute>
Attribute baseballActionAttributes / @inning-value
Namespace No namespace
Type xs:integer
Properties
use: optional
Used by
Attribute Group baseballActionAttributes
Source
<xs:attribute name="inning-value" use="optional" type="xs:integer"/>
Attribute baseballActionAttributes / @interference-type
Namespace No namespace
Type QCodeType
Properties
use: optional
Facets
pattern [^\s:]+:[^\s]+
Used by
Attribute Group baseballActionAttributes
Source
<xs:attribute name="interference-type" use="optional" type="QCodeType"/>
Attribute baseballActionAttributes / @lead-entering
Namespace No namespace
Type QCodeType
Properties
use: optional
Facets
pattern [^\s:]+:[^\s]+
Used by
Attribute Group baseballActionAttributes
Source
<xs:attribute name="lead-entering" use="optional" type="QCodeType"/>
Attribute baseballActionAttributes / @lead-exiting
Namespace No namespace
Type QCodeType
Properties
use: optional
Facets
pattern [^\s:]+:[^\s]+
Used by
Attribute Group baseballActionAttributes
Source
<xs:attribute name="lead-exiting" use="optional" type="QCodeType"/>
Attribute baseballActionAttributes / @out-type
Namespace No namespace
Annotations
How the batter got out. SportsML vocab uri: http://cv.iptc.org/newscodes/spbblout/
Type QCodeType
Properties
use: optional
Facets
pattern [^\s:]+:[^\s]+
Used by
Attribute Group baseballActionAttributes
Source
<xs:attribute name="out-type" use="optional" type="QCodeType">
  <xs:annotation>
    <xs:documentation>How the batter got out. SportsML vocab uri: http://cv.iptc.org/newscodes/spbblout/</xs:documentation>
  </xs:annotation>
</xs:attribute>
Attribute baseballActionAttributes / @outs
Namespace No namespace
Type xs:integer
Properties
use: optional
Used by
Attribute Group baseballActionAttributes
Source
<xs:attribute name="outs" use="optional" type="xs:integer"/>
Attribute baseballActionAttributes / @outs-recorded
Namespace No namespace
Type xs:integer
Properties
use: optional
Used by
Attribute Group baseballActionAttributes
Source
<xs:attribute name="outs-recorded" use="optional" type="xs:integer"/>
Attribute baseballActionAttributes / @pitcher-side
Namespace No namespace
Type bodySideList
Properties
use: optional
Facets
enumeration right
enumeration left
enumeration both
Used by
Attribute Group baseballActionAttributes
Source
<xs:attribute name="pitcher-side" use="optional" type="bodySideList"/>
Attribute baseballActionAttributes / @play-scorekeepers-notation
Namespace No namespace
Type xs:string
Properties
use: optional
Used by
Attribute Group baseballActionAttributes
Source
<xs:attribute name="play-scorekeepers-notation" use="optional" type="xs:string"/>
Attribute baseballActionAttributes / @rbi
Namespace No namespace
Type xs:integer
Properties
use: optional
Used by
Attribute Group baseballActionAttributes
Source
<xs:attribute name="rbi" use="optional" type="xs:integer"/>
Attribute baseballActionAttributes / @runner-on-first
Namespace No namespace
Type xs:boolean
Properties
use: optional
Used by
Attribute Group baseballActionAttributes
Source
<xs:attribute name="runner-on-first" use="optional" type="xs:boolean"/>
Attribute baseballActionAttributes / @runner-on-first-advance
Namespace No namespace
Type QCodeType
Properties
use: optional
Facets
pattern [^\s:]+:[^\s]+
Used by
Attribute Group baseballActionAttributes
Source
<xs:attribute name="runner-on-first-advance" use="optional" type="QCodeType"/>
Attribute baseballActionAttributes / @runner-on-first-idref
Namespace No namespace
Type QCodeType
Properties
use: optional
Facets
pattern [^\s:]+:[^\s]+
Used by
Attribute Group baseballActionAttributes
Source
<xs:attribute name="runner-on-first-idref" use="optional" type="QCodeType"/>
Attribute baseballActionAttributes / @runner-on-second
Namespace No namespace
Type xs:boolean
Properties
use: optional
Used by
Attribute Group baseballActionAttributes
Source
<xs:attribute name="runner-on-second" use="optional" type="xs:boolean"/>
Attribute baseballActionAttributes / @runner-on-second-advance
Namespace No namespace
Type QCodeType
Properties
use: optional
Facets
pattern [^\s:]+:[^\s]+
Used by
Attribute Group baseballActionAttributes
Source
<xs:attribute name="runner-on-second-advance" use="optional" type="QCodeType"/>
Attribute baseballActionAttributes / @runner-on-second-idref
Namespace No namespace
Type QCodeType
Properties
use: optional
Facets
pattern [^\s:]+:[^\s]+
Used by
Attribute Group baseballActionAttributes
Source
<xs:attribute name="runner-on-second-idref" use="optional" type="QCodeType"/>
Attribute baseballActionAttributes / @runner-on-third
Namespace No namespace
Type xs:boolean
Properties
use: optional
Used by
Attribute Group baseballActionAttributes
Source
<xs:attribute name="runner-on-third" use="optional" type="xs:boolean"/>
Attribute baseballActionAttributes / @runner-on-third-advance
Namespace No namespace
Type QCodeType
Properties
use: optional
Facets
pattern [^\s:]+:[^\s]+
Used by
Attribute Group baseballActionAttributes
Source
<xs:attribute name="runner-on-third-advance" use="optional" type="QCodeType"/>
Attribute baseballActionAttributes / @runner-on-third-idref
Namespace No namespace
Type QCodeType
Properties
use: optional
Facets
pattern [^\s:]+:[^\s]+
Used by
Attribute Group baseballActionAttributes
Source
<xs:attribute name="runner-on-third-idref" use="optional" type="QCodeType"/>
Attribute baseballActionAttributes / @runners-on-base
Namespace No namespace
Type xs:boolean
Properties
use: optional
Used by
Attribute Group baseballActionAttributes
Source
<xs:attribute name="runners-on-base" use="optional" type="xs:boolean"/>
Attribute baseballActionAttributes / @runs-scored
Namespace No namespace
Type xs:integer
Properties
use: optional
Used by
Attribute Group baseballActionAttributes
Source
<xs:attribute name="runs-scored" use="optional" type="xs:integer"/>
Attribute baseballActionAttributes / @runs-this-inning-half
Namespace No namespace
Type xs:integer
Properties
use: optional
Used by
Attribute Group baseballActionAttributes
Source
<xs:attribute name="runs-this-inning-half" use="optional" type="xs:integer"/>
Attribute baseballActionAttributes / @sacrifice-type
Namespace No namespace
Type QCodeType
Properties
use: optional
Facets
pattern [^\s:]+:[^\s]+
Used by
Attribute Group baseballActionAttributes
Source
<xs:attribute name="sacrifice-type" use="optional" type="QCodeType"/>
Attribute baseballActionAttributes / @strikeout-type
Namespace No namespace
Type restriction of xs:string
Properties
use: optional
Facets
enumeration called
enumeration swinging
Used by
Attribute Group baseballActionAttributes
Source
<xs:attribute name="strikeout-type" use="optional">
  <xs:simpleType id="strikeoutType">
    <xs:restriction base="xs:string">
      <xs:enumeration id="strikeoutTypeCalled" value="called"/>
      <xs:enumeration id="strikeoutTypeSwinging" value="swinging"/>
    </xs:restriction>
  </xs:simpleType>
</xs:attribute>
Attribute baseballActionAttributes / @strikes
Namespace No namespace
Type xs:integer
Properties
use: optional
Used by
Attribute Group baseballActionAttributes
Source
<xs:attribute name="strikes" use="optional" type="xs:integer"/>
Attribute baseballActionAttributes / @trajectory-coordinates
Namespace No namespace
Annotations
The path of the ball. SportsML vocab uri: http://cv.iptc.org/newscodes/spbbltrajectory/
Type QCodeType
Properties
use: optional
Facets
pattern [^\s:]+:[^\s]+
Used by
Attribute Group baseballActionAttributes
Source
<xs:attribute name="trajectory-coordinates" use="optional" type="QCodeType">
  <xs:annotation>
    <xs:documentation>The path of the ball. SportsML vocab uri: http://cv.iptc.org/newscodes/spbbltrajectory/</xs:documentation>
  </xs:annotation>
</xs:attribute>
Attribute baseballActionAttributes / @velocity
Namespace No namespace
Type QCodeType
Properties
use: optional
Facets
pattern [^\s:]+:[^\s]+
Used by
Attribute Group baseballActionAttributes
Source
<xs:attribute name="velocity" use="optional" type="QCodeType"/>
Attribute baseballActionAttributes / @walk-type
Namespace No namespace
Type restriction of xs:string
Properties
use: optional
Facets
enumeration intentional
enumeration unintentional
Used by
Attribute Group baseballActionAttributes
Source
<xs:attribute name="walk-type" use="optional">
  <xs:simpleType id="walkType">
    <xs:restriction base="xs:string">
      <xs:enumeration id="walkTypeIntentional" value="intentional"/>
      <xs:enumeration id="walkTypeUnintentional" value="unintentional"/>
    </xs:restriction>
  </xs:simpleType>
</xs:attribute>
Attribute baseballActionAttributes / @ball-location
Namespace No namespace
Type gridType
Properties
use: optional
Facets
pattern [-]?\d+(\.\d{1,2})?,[-]?\d+(\.\d{1,2})?
Used by
Attribute Group baseballActionAttributes
Source
<xs:attribute name="ball-location" use="optional" type="gridType"/>
Attribute baseballActionAttributes / @ball-location-horizontal
Namespace No namespace
Annotations
Where the pitch was located horizontally. SportsML vocab uri: http://cv.iptc.org/newscodes/spbblballlocationhorizontal/
Type QCodeType
Properties
use: optional
Facets
pattern [^\s:]+:[^\s]+
Used by
Attribute Group baseballActionAttributes
Source
<xs:attribute name="ball-location-horizontal" use="optional" type="QCodeType">
  <xs:annotation>
    <xs:documentation>Where the pitch was located horizontally. SportsML vocab uri: http://cv.iptc.org/newscodes/spbblballlocationhorizontal/</xs:documentation>
  </xs:annotation>
</xs:attribute>
Attribute baseballActionAttributes / @ball-location-vertical
Namespace No namespace
Annotations
Where the pitch was located vertically. SportsML vocab uri: http://cv.iptc.org/newscodes/spbblballlocationvertical/
Type QCodeType
Properties
use: optional
Facets
pattern [^\s:]+:[^\s]+
Used by
Attribute Group baseballActionAttributes
Source
<xs:attribute name="ball-location-vertical" use="optional" type="QCodeType">
  <xs:annotation>
    <xs:documentation>Where the pitch was located vertically. SportsML vocab uri: http://cv.iptc.org/newscodes/spbblballlocationvertical/</xs:documentation>
  </xs:annotation>
</xs:attribute>
Attribute baseballActionAttributes / @pitch-type
Namespace No namespace
Type QCodeType
Properties
use: optional
Facets
pattern [^\s:]+:[^\s]+
Used by
Attribute Group baseballActionAttributes
Source
<xs:attribute name="pitch-type" use="optional" type="QCodeType"/>
Attribute baseballActionAttributes / @pitch-velocity
Namespace No namespace
Type xs:decimal
Properties
use: optional
Used by
Attribute Group baseballActionAttributes
Source
<xs:attribute name="pitch-velocity" use="optional" type="xs:decimal"/>
Attribute baseballActionAttributes / @pitch-units
Namespace No namespace
Type restriction of xs:string
Properties
use: optional
Facets
enumeration kph
enumeration mph
Used by
Attribute Group baseballActionAttributes
Source
<xs:attribute name="pitch-units" use="optional">
  <xs:simpleType id="pitchUnits">
    <xs:restriction base="xs:string">
      <xs:enumeration id="pitchUnitsKph" value="kph"/>
      <xs:enumeration id="pitchUnitsMph" value="mph"/>
    </xs:restriction>
  </xs:simpleType>
</xs:attribute>
Attribute baseballActionAttributes / @strike-type
Namespace No namespace
Type restriction of xs:string
Properties
use: optional
Facets
enumeration called
enumeration swinging
enumeration foul
Used by
Attribute Group baseballActionAttributes
Source
<xs:attribute name="strike-type" use="optional">
  <xs:simpleType id="strikeType">
    <xs:restriction base="xs:string">
      <xs:enumeration id="strikeTypeCalled" value="called"/>
      <xs:enumeration id="strikeTypeSwinging" value="swinging"/>
      <xs:enumeration id="strikeTypeFoul" value="foul"/>
    </xs:restriction>
  </xs:simpleType>
</xs:attribute>
Attribute baseballActionAttributes / @umpire-call
Namespace No namespace
Annotations
The net result of the pitch.
Type restriction of xs:string
Properties
use: optional
Facets
enumeration ball
enumeration strike
enumeration in-play
Used by
Attribute Group baseballActionAttributes
Source
<xs:attribute name="umpire-call" use="optional">
  <xs:annotation>
    <xs:documentation>The net result of the pitch.</xs:documentation>
  </xs:annotation>
  <xs:simpleType id="umpireCall">
    <xs:restriction base="xs:string">
      <xs:enumeration id="umpireCallBall" value="ball"/>
      <xs:enumeration id="umpireCallStrike" value="strike"/>
      <xs:enumeration id="umpireCallIn-play" value="in-play"/>
    </xs:restriction>
  </xs:simpleType>
</xs:attribute>
Attribute curlingActionAttributes / @end-number
Namespace No namespace
Annotations
A curling game normally have 10 ends, but it can also be 8 or even 6
Type xs:integer
Properties
use: optional
Used by
Attribute Group curlingActionAttributes
Source
<xs:attribute name="end-number" type="xs:integer" use="optional">
  <xs:annotation>
    <xs:documentation>A curling game normally have 10 ends, but it can also be 8 or even 6</xs:documentation>
  </xs:annotation>
</xs:attribute>
Attribute curlingActionAttributes / @stone-number
Namespace No namespace
Annotations
Each end has 8 stones per team
Type xs:integer
Properties
use: optional
Used by
Attribute Group curlingActionAttributes
Source
<xs:attribute name="stone-number" type="xs:integer" use="optional">
  <xs:annotation>
    <xs:documentation>Each end has 8 stones per team</xs:documentation>
  </xs:annotation>
</xs:attribute>
Attribute curlingActionAttributes / @time-used
Namespace No namespace
Annotations
How much time the team used for this play
Type xs:string
Properties
use: optional
Used by
Attribute Group curlingActionAttributes
Source
<xs:attribute name="time-used" use="optional" type="xs:string">
  <xs:annotation>
    <xs:documentation>How much time the team used for this play</xs:documentation>
  </xs:annotation>
</xs:attribute>
Attribute curlingActionAttributes / @turn
Namespace No namespace
Type restriction of xs:string
Properties
use: optional
Facets
enumeration inturn
When the stone is released with a clock-wise
turn.
enumeration outturn
When the stone is released with a anti-clock-wise
turn.
Used by
Attribute Group curlingActionAttributes
Source
<xs:attribute name="turn" use="optional">
  <xs:simpleType id="turn">
    <xs:restriction base="xs:string">
      <xs:enumeration id="turnInturn" value="inturn">
        <xs:annotation>
          <xs:documentation>When the stone is released with a clock-wise turn.</xs:documentation>
        </xs:annotation>
      </xs:enumeration>
      <xs:enumeration id="turnOutturn" value="outturn">
        <xs:annotation>
          <xs:documentation>When the stone is released with a anti-clock-wise turn.</xs:documentation>
        </xs:annotation>
      </xs:enumeration>
    </xs:restriction>
  </xs:simpleType>
</xs:attribute>
Attribute curlingActionAttributes / @stone-speed
Namespace No namespace
Type QCodeType
Properties
use: optional
Facets
pattern [^\s:]+:[^\s]+
Used by
Attribute Group curlingActionAttributes
Source
<xs:attribute name="stone-speed" use="optional" type="QCodeType"/>
Attribute golfActionAttributes / @round
Namespace No namespace
Annotations
Which round this play takes place in
Type xs:integer
Properties
use: optional
Used by
Attribute Group golfActionAttributes
Source
<xs:attribute name="round" type="xs:integer" use="optional">
  <xs:annotation>
    <xs:documentation>Which round this play takes place in</xs:documentation>
  </xs:annotation>
</xs:attribute>
Attribute golfActionAttributes / @hole
Namespace No namespace
Annotations
Which hole this play takes place on
Type xs:integer
Properties
use: optional
Used by
Attribute Group golfActionAttributes
Source
<xs:attribute name="hole" type="xs:integer" use="optional">
  <xs:annotation>
    <xs:documentation>Which hole this play takes place on</xs:documentation>
  </xs:annotation>
</xs:attribute>
Attribute golfActionAttributes / @strokes
Namespace No namespace
Annotations
How many strokes this player has done so far
Type xs:nonNegativeInteger
Properties
use: optional
Used by
Attribute Group golfActionAttributes
Source
<xs:attribute name="strokes" use="optional" type="xs:nonNegativeInteger">
  <xs:annotation>
    <xs:documentation>How many strokes this player has done so far</xs:documentation>
  </xs:annotation>
</xs:attribute>
Attribute golfActionAttributes / @score
Namespace No namespace
Annotations
The current score of this player
Type xs:integer
Properties
use: optional
Used by
Attribute Group golfActionAttributes
Source
<xs:attribute name="score" use="optional" type="xs:integer">
  <xs:annotation>
    <xs:documentation>The current score of this player</xs:documentation>
  </xs:annotation>
</xs:attribute>
Attribute golfActionAttributes / @score-against-par
Namespace No namespace
Annotations
How the score of this player is compared to the course par
Type xs:integer
Properties
use: optional
Used by
Attribute Group golfActionAttributes
Source
<xs:attribute name="score-against-par" use="optional" type="xs:integer">
  <xs:annotation>
    <xs:documentation>How the score of this player is compared to the course par</xs:documentation>
  </xs:annotation>
</xs:attribute>
Attribute golfActionAttributes / @club
Namespace No namespace
Annotations
Which club was used
Type QCodeType
Properties
use: optional
Facets
pattern [^\s:]+:[^\s]+
Used by
Attribute Group golfActionAttributes
Source
<xs:attribute name="club" use="optional" type="QCodeType">
  <xs:annotation>
    <xs:documentation>Which club was used</xs:documentation>
  </xs:annotation>
</xs:attribute>
Attribute golfActionAttributes / @start-distance
Namespace No namespace
Annotations
The distance from the cup where the stroke was taken
Type xs:integer
Properties
use: optional
Used by
Attribute Group golfActionAttributes
Source
<xs:attribute name="start-distance" use="optional" type="xs:integer">
  <xs:annotation>
    <xs:documentation>The distance from the cup where the stroke was taken</xs:documentation>
  </xs:annotation>
</xs:attribute>
Attribute golfActionAttributes / @end-distance
Namespace No namespace
Annotations
The distance from the cup where the ball stopped after the stroke
Type xs:integer
Properties
use: optional
Used by
Attribute Group golfActionAttributes
Source
<xs:attribute name="end-distance" use="optional" type="xs:integer">
  <xs:annotation>
    <xs:documentation>The distance from the cup where the ball stopped after the stroke</xs:documentation>
  </xs:annotation>
</xs:attribute>
Attribute golfActionAttributes / @landing
Namespace No namespace
Annotations
The place or surface where a golf ball lands after being shot. SportsML vocab uri: http://cv.iptc.org/newscodes/spgollanding/
Type QCodeType
Properties
use: optional
Facets
pattern [^\s:]+:[^\s]+
Used by
Attribute Group golfActionAttributes
Source
<xs:attribute name="landing" use="optional" type="QCodeType">
  <xs:annotation>
    <xs:documentation>The place or surface where a golf ball lands after being shot. SportsML vocab uri: http://cv.iptc.org/newscodes/spgollanding/</xs:documentation>
  </xs:annotation>
</xs:attribute>
Attribute motorRacingActionAttributes / @lap
Namespace No namespace
Annotations
Which lap number this play takes place in
Type xs:integer
Properties
use: optional
Used by
Attribute Group motorRacingActionAttributes
Source
<xs:attribute name="lap" type="xs:integer" use="optional">
  <xs:annotation>
    <xs:documentation>Which lap number this play takes place in</xs:documentation>
  </xs:annotation>
</xs:attribute>
Attribute motorRacingActionAttributes / @laps-remaining
Namespace No namespace
Annotations
How many laps are remaining when this play takes place
Type xs:integer
Properties
use: optional
Used by
Attribute Group motorRacingActionAttributes
Source
<xs:attribute name="laps-remaining" type="xs:integer" use="optional">
  <xs:annotation>
    <xs:documentation>How many laps are remaining when this play takes place</xs:documentation>
  </xs:annotation>
</xs:attribute>
Attribute motorRacingActionAttributes / @flag-state
Namespace No namespace
Annotations
Types of motor racing communication flags. SportsML vocab uri: http://cv.iptc.org/newscodes/spmcrflag/
Type QCodeType
Properties
use: optional
Facets
pattern [^\s:]+:[^\s]+
Used by
Attribute Group motorRacingActionAttributes
Source
<xs:attribute name="flag-state" use="optional" type="QCodeType">
  <xs:annotation>
    <xs:documentation>Types of motor racing communication flags. SportsML vocab uri: http://cv.iptc.org/newscodes/spmcrflag/</xs:documentation>
  </xs:annotation>
</xs:attribute>
Attribute motorRacingActionAttributes / @flag-original
Namespace No namespace
Annotations
Types of motor racing communication flags. SportsML vocab uri: http://cv.iptc.org/newscodes/spmcrflag/
Type QCodeType
Properties
use: optional
Facets
pattern [^\s:]+:[^\s]+
Used by
Attribute Group motorRacingActionAttributes
Source
<xs:attribute name="flag-original" use="optional" type="QCodeType">
  <xs:annotation>
    <xs:documentation>Types of motor racing communication flags. SportsML vocab uri: http://cv.iptc.org/newscodes/spmcrflag/</xs:documentation>
  </xs:annotation>
</xs:attribute>
Attribute motorRacingActionAttributes / @flag-new
Namespace No namespace
Annotations
Types of motor racing communication flags. SportsML vocab uri: http://cv.iptc.org/newscodes/spmcrflag/
Type QCodeType
Properties
use: optional
Facets
pattern [^\s:]+:[^\s]+
Used by
Attribute Group motorRacingActionAttributes
Source
<xs:attribute name="flag-new" use="optional" type="QCodeType">
  <xs:annotation>
    <xs:documentation>Types of motor racing communication flags. SportsML vocab uri: http://cv.iptc.org/newscodes/spmcrflag/</xs:documentation>
  </xs:annotation>
</xs:attribute>
Attribute motorRacingActionAttributes / @passer-type
Namespace No namespace
Type QCodeType
Properties
use: optional
Facets
pattern [^\s:]+:[^\s]+
Used by
Attribute Group motorRacingActionAttributes
Source
<xs:attribute name="passer-type" use="optional" type="QCodeType"/>
Attribute motorRacingActionAttributes / @passer-key
Namespace No namespace
Type QCodeType
Properties
use: optional
Facets
pattern [^\s:]+:[^\s]+
Used by
Attribute Group motorRacingActionAttributes
Source
<xs:attribute name="passer-key" use="optional" type="QCodeType"/>
Attribute motorRacingActionAttributes / @position-original
Namespace No namespace
Type QCodeType
Properties
use: optional
Facets
pattern [^\s:]+:[^\s]+
Used by
Attribute Group motorRacingActionAttributes
Source
<xs:attribute name="position-original" use="optional" type="QCodeType"/>
Attribute motorRacingActionAttributes / @position-new
Namespace No namespace
Type QCodeType
Properties
use: optional
Facets
pattern [^\s:]+:[^\s]+
Used by
Attribute Group motorRacingActionAttributes
Source
<xs:attribute name="position-new" use="optional" type="QCodeType"/>
Attribute soccerActionAttributes / @caution-value
Namespace No namespace
Type QCodeType
Properties
use: optional
Facets
pattern [^\s:]+:[^\s]+
Used by
Attribute Group soccerActionAttributes
Source
<xs:attribute name="caution-value" use="optional" type="QCodeType"/>
Attribute tennisActionAttributes / @set
Namespace No namespace
Annotations
Which set this play takes place in. Tennis is played in 3 or 5 sets
Type xs:integer
Properties
use: optional
Used by
Attribute Group tennisActionAttributes
Source
<xs:attribute name="set" type="xs:integer" use="optional">
  <xs:annotation>
    <xs:documentation>Which set this play takes place in. Tennis is played in 3 or 5 sets</xs:documentation>
  </xs:annotation>
</xs:attribute>
Attribute tennisActionAttributes / @game
Namespace No namespace
Annotations
Which game in this set the play takes place in
Type xs:integer
Properties
use: optional
Used by
Attribute Group tennisActionAttributes
Source
<xs:attribute name="game" type="xs:integer" use="optional">
  <xs:annotation>
    <xs:documentation>Which game in this set the play takes place in</xs:documentation>
  </xs:annotation>
</xs:attribute>
Attribute tennisActionAttributes / @win-type
Namespace No namespace
Type restriction of xs:string
Properties
use: optional
Facets
enumeration forced
The point was made while the opponent for example
advanced towards the net.
enumeration unforced
The point was made regardless of specific actions by
the opponent.
Used by
Attribute Group tennisActionAttributes
Source
<xs:attribute name="win-type" use="optional">
  <xs:simpleType id="winType">
    <xs:restriction base="xs:string">
      <xs:enumeration id="winTypeForced" value="forced">
        <xs:annotation>
          <xs:documentation>The point was made while the opponent for example advanced towards the net.</xs:documentation>
        </xs:annotation>
      </xs:enumeration>
      <xs:enumeration id="winTypeUnforced" value="unforced">
        <xs:annotation>
          <xs:documentation>The point was made regardless of specific actions by the opponent.</xs:documentation>
        </xs:annotation>
      </xs:enumeration>
    </xs:restriction>
  </xs:simpleType>
</xs:attribute>
Attribute tennisActionAttributes / @server-score
Namespace No namespace
Annotations
SportsML vocab uri: http://cv.iptc.org/newscodes/sptengameresult/
Type QCodeType
Properties
use: optional
Facets
pattern [^\s:]+:[^\s]+
Used by
Attribute Group tennisActionAttributes
Source
<xs:attribute name="server-score" use="optional" type="QCodeType">
  <xs:annotation>
    <xs:documentation>SportsML vocab uri: http://cv.iptc.org/newscodes/sptengameresult/</xs:documentation>
  </xs:annotation>
</xs:attribute>
Attribute tennisActionAttributes / @receiver-score
Namespace No namespace
Annotations
SportsML vocab uri: http://cv.iptc.org/newscodes/sptengameresult/
Type QCodeType
Properties
use: optional
Facets
pattern [^\s:]+:[^\s]+
Used by
Attribute Group tennisActionAttributes
Source
<xs:attribute name="receiver-score" use="optional" type="QCodeType">
  <xs:annotation>
    <xs:documentation>SportsML vocab uri: http://cv.iptc.org/newscodes/sptengameresult/</xs:documentation>
  </xs:annotation>
</xs:attribute>
Attribute tennisActionAttributes / @serve-number
Namespace No namespace
Type QCodeType
Properties
use: optional
Facets
pattern [^\s:]+:[^\s]+
Used by
Attribute Group tennisActionAttributes
Source
<xs:attribute name="serve-number" use="optional" type="QCodeType"/>
Attribute tournamentAttributes / @status
Namespace No namespace
Annotations
The state of the tournament or tournament part, describing whether it has started, is in progress, etc.
Type QCodeType
Properties
use: optional
Facets
pattern [^\s:]+:[^\s]+
Used by
Attribute Group tournamentAttributes
Source
<xs:attribute name="status" type="QCodeType" use="optional">
  <xs:annotation>
    <xs:documentation>The state of the tournament or tournament part, describing whether it has started, is in progress, etc.</xs:documentation>
  </xs:annotation>
</xs:attribute>
Attribute tournamentAttributes / @minimum-subparts
Namespace No namespace
Annotations
The minimum number of subparts for this level in a tournament. The subparts can either be tournament-part or sports-event.
Type xs:nonNegativeInteger
Properties
use: optional
Used by
Attribute Group tournamentAttributes
Source
<xs:attribute name="minimum-subparts" type="xs:nonNegativeInteger" use="optional">
  <xs:annotation>
    <xs:documentation>The minimum number of subparts for this level in a tournament. The subparts can either be tournament-part or sports-event.</xs:documentation>
  </xs:annotation>
</xs:attribute>
Attribute tournamentAttributes / @maximum-subparts
Namespace No namespace
Annotations
The maximum number of subparts for this level in a tournament. The subparts can either be tournament-part or sports-event.
Type xs:positiveInteger
Properties
use: optional
Used by
Attribute Group tournamentAttributes
Source
<xs:attribute name="maximum-subparts" type="xs:positiveInteger" use="optional">
  <xs:annotation>
    <xs:documentation>The maximum number of subparts for this level in a tournament. The subparts can either be tournament-part or sports-event.</xs:documentation>
  </xs:annotation>
</xs:attribute>
Attribute tournamentAttributes / @number
Namespace No namespace
Annotations
The number of the particular tournament part eg. 2 for second round or second leg
Type xs:positiveInteger
Properties
use: optional
Used by
Attribute Group tournamentAttributes
Source
<xs:attribute name="number" type="xs:positiveInteger" use="optional">
  <xs:annotation>
    <xs:documentation>The number of the particular tournament part eg. 2 for second round or second leg</xs:documentation>
  </xs:annotation>
</xs:attribute>
Attribute standingComplexType / @content-label
Namespace No namespace
Annotations
A displayable label describing this standing.
Type xs:string
Properties
use: optional
Used by
Complex Type standingComplexType
Source
<xs:attribute name="content-label" type="xs:string" use="optional">
  <xs:annotation>
    <xs:documentation>A displayable label describing this standing.</xs:documentation>
  </xs:annotation>
</xs:attribute>
Attribute tournamentDivisionMetadataComplexType / @division-number
Namespace No namespace
Annotations
The number of the division.
Type xs:string
Properties
use: optional
Used by
Source
<xs:attribute name="division-number" type="xs:string" use="optional">
  <xs:annotation>
    <xs:documentation>The number of the division.</xs:documentation>
  </xs:annotation>
</xs:attribute>
Attribute tournamentPartMetadataComplexType / @type
Namespace No namespace
Annotations
The phase of the tournament: semi-final, quarter-final, etc. SportsML vocab uri: http://cv.iptc.org/newscodes/sptournamentphase/
Type QCodeType
Properties
use: optional
Facets
pattern [^\s:]+:[^\s]+
Used by
Source
<xs:attribute name="type" type="QCodeType" use="optional">
  <xs:annotation>
    <xs:documentation>The phase of the tournament: semi-final, quarter-final, etc. SportsML vocab uri: http://cv.iptc.org/newscodes/sptournamentphase/</xs:documentation>
  </xs:annotation>
</xs:attribute>
Attribute tournamentPartMetadataComplexType / @format-type
Namespace No namespace
Annotations
The format type of tournament or tournament phase: group, elimination, etc. SportsML vocab uri: http://cv.iptc.org/newscodes/sptournamentform/
Type QCodeType
Properties
use: optional
Facets
pattern [^\s:]+:[^\s]+
Used by
Source
<xs:attribute name="format-type" type="QCodeType" use="optional">
  <xs:annotation>
    <xs:documentation>The format type of tournament or tournament phase: group, elimination, etc. SportsML vocab uri: http://cv.iptc.org/newscodes/sptournamentform/</xs:documentation>
  </xs:annotation>
</xs:attribute>
Attribute tournamentPartComplexType / @part-index
Namespace No namespace
Annotations
For provider-specific tournament indexing systems. DPA, for
example, has one that looks like this: part-name="Group A"
part-index="p1/1/p2/A"
Type xs:string
Properties
use: optional
Used by
Source
<xs:attribute name="part-index" type="xs:string" use="optional">
  <xs:annotation>
    <xs:documentation>For provider-specific tournament indexing systems. DPA, for example, has one that looks like this: part-name="Group A" part-index="p1/1/p2/A"</xs:documentation>
  </xs:annotation>
</xs:attribute>
Attribute scheduleComplexType / @date-label
Namespace No namespace
Annotations
Displayable label that describes what dates this schedule covers.
Type xs:string
Properties
use: optional
Used by
Complex Type scheduleComplexType
Source
<xs:attribute name="date-label" type="xs:string" use="optional">
  <xs:annotation>
    <xs:documentation>Displayable label that describes what dates this schedule covers.</xs:documentation>
  </xs:annotation>
</xs:attribute>
Attribute scheduleComplexType / @content-label
Namespace No namespace
Annotations
Displayable label that describes what events this schedule includes.
Type xs:string
Properties
use: optional
Used by
Complex Type scheduleComplexType
Source
<xs:attribute name="content-label" type="xs:string" use="optional">
  <xs:annotation>
    <xs:documentation>Displayable label that describes what events this schedule includes.</xs:documentation>
  </xs:annotation>
</xs:attribute>
Attribute groupMetadataComplexType / @group-type
Namespace No namespace
Annotations
The type of group. For example: conference, division, etc.
Type xs:string
Properties
use: optional
Used by
Source
<xs:attribute name="group-type" type="xs:string" use="optional">
  <xs:annotation>
    <xs:documentation>The type of group. For example: conference, division, etc.</xs:documentation>
  </xs:annotation>
</xs:attribute>
Attribute groupMetadataComplexType / @home-page-url
Namespace No namespace
Annotations
The home page URL for the group.
Type xs:string
Properties
use: optional
Used by
Source
<xs:attribute name="home-page-url" type="xs:string" use="optional">
  <xs:annotation>
    <xs:documentation>The home page URL for the group.</xs:documentation>
  </xs:annotation>
</xs:attribute>
Attribute statusChangeComplexType / @changer-idref
Namespace No namespace
Annotations
A pointer to the player or team that has undergone the status change.
Type xs:IDREF
Properties
use: required
Used by
Source
<xs:attribute name="changer-idref" type="xs:IDREF" use="required">
  <xs:annotation>
    <xs:documentation>A pointer to the player or team that has undergone the status change.</xs:documentation>
  </xs:annotation>
</xs:attribute>
Attribute statusChangeComplexType / @status-change-type
Namespace No namespace
Annotations
What type of change was made in the status of a player or team. Examples are injury, trade, cut.
Type QCodeType
Properties
use: required
Facets
pattern [^\s:]+:[^\s]+
Used by
Source
<xs:attribute name="status-change-type" type="QCodeType" use="required">
  <xs:annotation>
    <xs:documentation>What type of change was made in the status of a player or team. Examples are injury, trade, cut.</xs:documentation>
  </xs:annotation>
</xs:attribute>
Attribute statusChangeComplexType / @original-status
Namespace No namespace
Annotations
What the original status of the player or team was. Examples are active, inactive, disabled-list.
Type xs:string
Properties
use: optional
Used by
Source
<xs:attribute name="original-status" type="xs:string" use="optional">
  <xs:annotation>
    <xs:documentation>What the original status of the player or team was. Examples are active, inactive, disabled-list.</xs:documentation>
  </xs:annotation>
</xs:attribute>
Attribute statusChangeComplexType / @new-status
Namespace No namespace
Annotations
What the new status of the player or team is. Examples are active, inactive, disabled-list.
Type xs:string
Properties
use: optional
Used by
Source
<xs:attribute name="new-status" type="xs:string" use="optional">
  <xs:annotation>
    <xs:documentation>What the new status of the player or team is. Examples are active, inactive, disabled-list.</xs:documentation>
  </xs:annotation>
</xs:attribute>
Attribute statusChangeComplexType / @original-idref
Namespace No namespace
Annotations
Generally, a pointer to the original team that the player in changer-idref was affiliated with.
Type xs:IDREF
Properties
use: optional
Used by
Source
<xs:attribute name="original-idref" type="xs:IDREF" use="optional">
  <xs:annotation>
    <xs:documentation>Generally, a pointer to the original team that the player in changer-idref was affiliated with.</xs:documentation>
  </xs:annotation>
</xs:attribute>
Attribute statusChangeComplexType / @new-idref
Namespace No namespace
Annotations
Generally, a pointer to the new team that the player in changer-idref is now affiliated with.
Type xs:IDREF
Properties
use: optional
Used by
Source
<xs:attribute name="new-idref" type="xs:IDREF" use="optional">
  <xs:annotation>
    <xs:documentation>Generally, a pointer to the new team that the player in changer-idref is now affiliated with.</xs:documentation>
  </xs:annotation>
</xs:attribute>
Attribute statisticComplexType / @type
Namespace No namespace
Annotations
A code describing the class of statistic covered herein, generally part of a controlled vocabulary.
Type xs:string
Properties
use: optional
Used by
Complex Type statisticComplexType
Source
<xs:attribute name="type" type="xs:string" use="optional">
  <xs:annotation>
    <xs:documentation>A code describing the class of statistic covered herein, generally part of a controlled vocabulary.</xs:documentation>
  </xs:annotation>
</xs:attribute>
Attribute statisticComplexType / @content-label
Namespace No namespace
Annotations
A display label for the enclosed statistical ranking. (Should be placed as name in the metadata section.)
Type xs:string
Properties
use: optional
Used by
Complex Type statisticComplexType
Source
<xs:attribute name="content-label" type="xs:string" use="optional">
  <xs:annotation>
    <xs:documentation>A display label for the enclosed statistical ranking. (Should be placed as name in the metadata section.)</xs:documentation>
  </xs:annotation>
</xs:attribute>
Attribute articleComplexType / @format
Namespace No namespace
Annotations
Format for the included content.
Type xs:string
Properties
use: optional
Used by
Complex Type articleComplexType
Source
<xs:attribute name="format" type="xs:string" use="optional">
  <xs:annotation>
    <xs:documentation>Format for the included content.</xs:documentation>
  </xs:annotation>
</xs:attribute>
Attribute articleComplexType / @article-ref
Namespace No namespace
Annotations
URL or system identifier (or IDREF?) to an externally-located news article.
Type xs:string
Properties
use: optional
Used by
Complex Type articleComplexType
Source
<xs:attribute name="article-ref" type="xs:string" use="optional">
  <xs:annotation>
    <xs:documentation>URL or system identifier (or IDREF?) to an externally-located news article.</xs:documentation>
  </xs:annotation>
</xs:attribute>
Attribute Group commonAttributes
Namespace http://iptc.org/std/nar/2006-10-01/
Diagram
Diagram sportsml_xsd.tmp#commonAttributes_id sportsml_xsd.tmp#commonAttributes_class sportsml_xsd.tmp#commonAttributes_style
Used by
Complex Types affiliationComplexType, americanFootballEventMetadataComplexType, americanFootballStatsDefensiveComplexType, americanFootballStatsDownProgressComplexType, americanFootballStatsFieldGoalsComplexType, americanFootballStatsFumblesComplexType, americanFootballStatsOffensiveComplexType, americanFootballStatsPassingComplexType, americanFootballStatsPenaltiesComplexType, americanFootballStatsRushingComplexType, americanFootballStatsSacksAgainstComplexType, americanFootballStatsScoringComplexType, americanFootballStatsSpecialTeamsComplexType, articleComplexType, associateComplexType, awardComplexType, baseAmericanFootballStatsComplexType, baseBaseballStatsComplexType, baseBasketballStatsComplexType, baseEntityMetadataComplexType, baseGolfMetadataComplexType, baseGolfStatsComplexType, baseIceHockeyStatsComplexType, baseMetadataComplexType, baseMotorRacingPlayerStatsComplexType, baseParticipantComplexType, baseRugbyStatsComplexType, baseSoccerStatsComplexType, baseStatsComplexType, baseTennisStatsComplexType, baseTimeAdjustmentComplexType, baseballEventMetadataComplexType, baseballPlayerMetadataComplexType, baseballStatsDefensiveComplexType, baseballStatsOffensiveComplexType, baseballStatsPitchingComplexType, baseballTeamMetadataComplexType, basketballStatsDefensiveComplexType, basketballStatsOffensiveComplexType, basketballStatsReboundingComplexType, curlingPlayerMetadataComplexType, curlingPlayerStatsComplexType, curlingStatsAccuracyComplexType, curlingStatsEndComplexType, curlingStatsStoneComplexType, curlingTeamStatsComplexType, eventActionsComplexType, eventSponsorComplexType, eventStatsComplexType, golfEventMetadataComplexType, golfStatsComplexType, golfTournamentDivisionMetadataComplexType, golfTournamentMetadataComplexType, groupComplexType, highlightComplexType, iceHockeyEventMetadataComplexType, iceHockeyPlayerMetadataComplexType, iceHockeyStatsDefensiveComplexType, iceHockeyStatsFaceoffsComplexType, iceHockeyStatsOffensiveComplexType, iceHockeyStatsTimeOnIceComplexType, motorRacingAssociateMetadataComplexType, motorRacingEventStatsComplexType, motorRacingMetadataVehicleComplexType, motorRacingPlayerMetadataComplexType, motorRacingStatsLapComplexType, motorRacingStatsQualifyingComplexType, motorRacingStatsRaceComplexType, motorRacingTeamMetadataComplexType, officialComplexType, officialsComplexType, outcomeResultComplexType, outcomeTotalsComplexType, penaltyStatsComplexType, playerComplexType, rankComplexType, ratingComplexType, rugbyStatsDefensiveComplexType, rugbyStatsFoulComplexType, rugbyStatsOffensiveComplexType, rugbyTeamMetadataComplexType, scheduleComplexType, siteComplexType, siteStatsComnplexType, soccerPlayerMetadataComplexType, soccerStatsDefensiveComplexType, soccerStatsFoulComplexType, soccerStatsOffensiveComplexType, sportsContentCodeComplexType, sportsContentCodesComplexType, sportsContentQualifierComplexType, sportsEventComplexType, sportsPropertyComplexType, standingComplexType, statisticComplexType, statusChangeComplexType, teamComplexType, tennisStatsReturnComplexType, tennisStatsServiceComplexType, tennisTournamentMetadataComplexType, tournamentComplexType, tournamentDivisionComplexType, tournamentPartComplexType, volleyballPlayerStatsComplexType, volleyballStatsAttacksComplexType, volleyballStatsBlocksComplexType, volleyballStatsDefenseComplexType, volleyballStatsReceivingComplexType, volleyballStatsServiceComplexType, volleyballStatsSettingComplexType, volleyballTeamStatsComplexType, wagering-moneyline, wagering-odds, wagering-prediction, wagering-runline, wagering-stats, wagering-straight-spread, wagering-total-score
Elements sports-content, sportsMetadataComplexType/advisory
Attribute Groups actionAttributes, baseGolfStats
Attributes
QName Type Fixed Default Use Annotation
class xs:string optional
An open placeholder for categorization.
id xs:ID optional
An XML-specific identifier for the element.
style xs:string optional
An open placeholder for reference by an external stylesheet.
Source
<xs:attributeGroup name="commonAttributes">
  <xs:attribute name="id" type="xs:ID" use="optional">
    <xs:annotation>
      <xs:documentation>An XML-specific identifier for the element.</xs:documentation>
    </xs:annotation>
  </xs:attribute>
  <xs:attribute name="class" type="xs:string" use="optional">
    <xs:annotation>
      <xs:documentation>An open placeholder for categorization.</xs:documentation>
    </xs:annotation>
  </xs:attribute>
  <xs:attribute name="style" type="xs:string" use="optional">
    <xs:annotation>
      <xs:documentation>An open placeholder for reference by an external stylesheet.</xs:documentation>
    </xs:annotation>
  </xs:attribute>
</xs:attributeGroup>
Attribute Group coverageAttributes
Namespace http://iptc.org/std/nar/2006-10-01/
Diagram
Diagram sportsml_xsd.tmp#coverageAttributes_stats-coverage sportsml_xsd.tmp#coverageAttributes_team-coverage sportsml_xsd.tmp#coverageAttributes_duration-scope sportsml_xsd.tmp#coverageAttributes_alignment-scope sportsml_xsd.tmp#coverageAttributes_position sportsml_xsd.tmp#coverageAttributes_record-making-scope sportsml_xsd.tmp#coverageAttributes_scoping-label sportsml_xsd.tmp#coverageAttributes_period-value sportsml_xsd.tmp#coverageAttributes_period-type sportsml_xsd.tmp#coverageAttributes_start-date-time sportsml_xsd.tmp#coverageAttributes_end-date-time sportsml_xsd.tmp#coverageAttributes_period-start-date-time sportsml_xsd.tmp#coverageAttributes_period-end-date-time sportsml_xsd.tmp#coverageAttributes_temporal-unit-type sportsml_xsd.tmp#coverageAttributes_temporal-unit-value sportsml_xsd.tmp#coverageAttributes_event-span sportsml_xsd.tmp#coverageAttributes_opponent-value sportsml_xsd.tmp#coverageAttributes_opponent-type sportsml_xsd.tmp#coverageAttributes_team sportsml_xsd.tmp#coverageAttributes_competition sportsml_xsd.tmp#coverageAttributes_unit-value sportsml_xsd.tmp#coverageAttributes_unit-type sportsml_xsd.tmp#coverageAttributes_situation sportsml_xsd.tmp#coverageAttributes_location-key sportsml_xsd.tmp#coverageAttributes_venue-type sportsml_xsd.tmp#coverageAttributes_surface-type sportsml_xsd.tmp#coverageAttributes_weather-type sportsml_xsd.tmp#coverageAttributes_scope-value sportsml_xsd.tmp#coverageAttributes_distance sportsml_xsd.tmp#coverageAttributes_distance-maximum sportsml_xsd.tmp#coverageAttributes_distance-minimum sportsml_xsd.tmp#coverageAttributes_measurement-units
Used by
Complex Types affiliationComplexType, americanFootballStatsDefensiveComplexType, americanFootballStatsDownProgressComplexType, americanFootballStatsFieldGoalsComplexType, americanFootballStatsFumblesComplexType, americanFootballStatsOffensiveComplexType, americanFootballStatsPassingComplexType, americanFootballStatsPenaltiesComplexType, americanFootballStatsRushingComplexType, americanFootballStatsSacksAgainstComplexType, americanFootballStatsScoringComplexType, americanFootballStatsSpecialTeamsComplexType, base3StatsComplexType, baseAmericanFootballStatsComplexType, baseBaseballStatsComplexType, baseBasketballStatsComplexType, baseGolfStatsComplexType, baseIceHockeyStatsComplexType, baseMetadataComplexType, baseMotorRacingPlayerStatsComplexType, baseRugbyStatsComplexType, baseSoccerStatsComplexType, baseTennisStatsComplexType, baseballStatsDefensiveComplexType, baseballStatsOffensiveComplexType, baseballStatsPitchingComplexType, basketballStatsDefensiveComplexType, basketballStatsOffensiveComplexType, basketballStatsReboundingComplexType, curlingPlayerStatsComplexType, curlingStatsAccuracyComplexType, curlingStatsEndComplexType, curlingStatsStoneComplexType, curlingTeamStatsComplexType, eventStatsComplexType, genericStatComplexType, golfStatsComplexType, iceHockeyStatsDefensiveComplexType, iceHockeyStatsFaceoffsComplexType, iceHockeyStatsOffensiveComplexType, iceHockeyStatsTimeOnIceComplexType, motorRacingEventStatsComplexType, motorRacingStatsLapComplexType, motorRacingStatsQualifyingComplexType, motorRacingStatsRaceComplexType, outcomeResultComplexType, outcomeTotalsComplexType, rankComplexType, rugbyStatsDefensiveComplexType, rugbyStatsFoulComplexType, rugbyStatsOffensiveComplexType, siteStatsComnplexType, soccerStatsDefensiveComplexType, soccerStatsFoulComplexType, soccerStatsOffensiveComplexType, statisticComplexType, statusChangeComplexType, tennisStatsReturnComplexType, tennisStatsServiceComplexType, volleyballPlayerStatsComplexType, volleyballStatsAttacksComplexType, volleyballStatsBlocksComplexType, volleyballStatsDefenseComplexType, volleyballStatsReceivingComplexType, volleyballStatsServiceComplexType, volleyballStatsSettingComplexType, volleyballTeamStatsComplexType, wagering-prediction
Attribute Group baseGolfStats
Attributes
QName Type Fixed Default Use Annotation
alignment-scope restriction of xs:string optional
Indicates that the included statistics apply only to events played either at home or away.
competition QCodeType optional
The key of the league or competition for which the player or team generated the stats.
distance xs:string optional
Measure of distance for the generated stat.
distance-maximum xs:string optional
Maximum distance for the generated stat.
distance-minimum xs:string optional
Minimum distance for the generated stat.
duration-scope QCodeType optional
Indicates what class of events the included statistics apply. Example: those events that went into overtime. SportsML vocab uri: http://cv.iptc.org/newscodes/spdurationscope/
end-date-time TruncatedDateTimeType optional
The ending date, with optional time, of the event for which the stats are relevant.
event-span xs:nonNegativeInteger optional
Qualifier of "most-recent-events" value for temporal-unit attribute. Specify the number of events eg. 10 for last 10 games.
location-key QCodeType optional
The key of the site,venue or location where the stats were generated.
measurement-units xs:string optional
The type of unit used to measure distance, speed, etc. Could be mph, kph, metres, yards, etc.
opponent-type QCodeType optional
Whether the opponent was a player, team, etc.
opponent-value QCodeType optional
The key of the player, team, division, conference, league or other unit which provide the opposition relevant to the stat.
period-end-date-time TruncatedDateTimeType optional
The ending date, with optional time, of the period for which the stats are relevant.
period-start-date-time TruncatedDateTimeType optional
The starting date, with optional time, of the period for which the stats are relevant.
period-type QCodeType optional
For certain types of periods: overtime, declared (cricket), etc.
period-value xs:string optional
Used for tracking stats and events by period.
position xs:string optional
Indicates that the included statistics apply only to while played at a particular position.
record-making-scope QCodeType optional
Indicates that the included statistics apply only to values that set a record, such as a team-high, or an individual-low.
scope-value QCodeType optional
A generic scope indicator. Use only if none of the other coverage attributes are suitable.
scoping-label xs:string optional
A textual description for the scope.
situation QCodeType optional
Final or current score of the team or player.
start-date-time TruncatedDateTimeType optional
The starting date, with optional time, of the event for which the stats are relevant.
stats-coverage QCodeType optional
A relative indication of how many statistics are included in the item. SportsML vocab uri: http://cv.iptc.org/newscodes/spstatscoverage/
surface-type QCodeType optional
The type of surface (eg. clay, artificial grass, etc.) upon which the stats were generated.
team QCodeType optional
The key of the team for which the player or team generated the stats.
team-coverage restriction of xs:string optional
Indicates whether the item contains information about one team, or
many teams.
temporal-unit-type QCodeType optional
The unit of performance to which the stats apply eg. single-event, season, career.
temporal-unit-value QCodeType optional
The key of performance unit to which the stats apply.
unit-type QCodeType optional
The type, other than team or league/competition, of the competitive unit for which the player or team generated the stats.
unit-value QCodeType optional
The key, other than team or league/competition, of the competitive unit for which the player or team generated the stats.
venue-type QCodeType optional
The type of event (eg. indoor, outdoor, etc.) in which the stats were generated.
weather-type QCodeType optional
A code for the weather situation in which the stats were generated. SportsML weather codes recommended.
Source
<xs:attributeGroup name="coverageAttributes">
  <xs:attribute name="stats-coverage" type="QCodeType" use="optional">
    <xs:annotation>
      <xs:documentation>A relative indication of how many statistics are included in the item. SportsML vocab uri: http://cv.iptc.org/newscodes/spstatscoverage/</xs:documentation>
    </xs:annotation>
  </xs:attribute>
  <xs:attribute name="team-coverage" use="optional">
    <xs:annotation>
      <xs:documentation>Indicates whether the item contains information about one team, or many teams.</xs:documentation>
    </xs:annotation>
    <xs:simpleType id="teamCoverage">
      <xs:restriction base="xs:string">
        <xs:enumeration id="teamCoverageSingle-team" value="single-team">
          <xs:annotation>
            <xs:documentation>Contains only information about a single team.</xs:documentation>
          </xs:annotation>
        </xs:enumeration>
        <xs:enumeration id="teamCoverageMulti-team" value="multi-team">
          <xs:annotation>
            <xs:documentation>Contains information about many or all teams in a league.</xs:documentation>
          </xs:annotation>
        </xs:enumeration>
      </xs:restriction>
    </xs:simpleType>
  </xs:attribute>
  <xs:attribute name="duration-scope" type="QCodeType" use="optional">
    <xs:annotation>
      <xs:documentation>Indicates what class of events the included statistics apply. Example: those events that went into overtime. SportsML vocab uri: http://cv.iptc.org/newscodes/spdurationscope/</xs:documentation>
    </xs:annotation>
  </xs:attribute>
  <xs:attribute name="alignment-scope" use="optional">
    <xs:annotation>
      <xs:documentation>Indicates that the included statistics apply only to events played either at home or away.</xs:documentation>
    </xs:annotation>
    <xs:simpleType id="alignmentScope">
      <xs:annotation>
        <xs:documentation>Every event played, including those played at home and hope so. The default option.</xs:documentation>
      </xs:annotation>
      <xs:restriction base="xs:string">
        <xs:enumeration id="alignmentScopeEvents-all" value="events-all"/>
        <xs:enumeration id="alignmentScopeEvents-home" value="events-home"/>
        <xs:enumeration id="alignmentScopeEvents-away" value="events-away"/>
      </xs:restriction>
    </xs:simpleType>
  </xs:attribute>
  <xs:attribute name="position" type="xs:string" use="optional">
    <xs:annotation>
      <xs:documentation>Indicates that the included statistics apply only to while played at a particular position.</xs:documentation>
    </xs:annotation>
  </xs:attribute>
  <xs:attribute name="record-making-scope" type="QCodeType" use="optional">
    <xs:annotation>
      <xs:documentation>Indicates that the included statistics apply only to values that set a record, such as a team-high, or an individual-low.</xs:documentation>
    </xs:annotation>
  </xs:attribute>
  <xs:attribute name="scoping-label" type="xs:string" use="optional">
    <xs:annotation>
      <xs:documentation>A textual description for the scope.</xs:documentation>
    </xs:annotation>
  </xs:attribute>
  <xs:attribute name="period-value" type="xs:string" use="optional">
    <xs:annotation>
      <xs:documentation>Used for tracking stats and events by period.</xs:documentation>
    </xs:annotation>
  </xs:attribute>
  <xs:attribute name="period-type" type="QCodeType" use="optional">
    <xs:annotation>
      <xs:documentation>For certain types of periods: overtime, declared (cricket), etc.</xs:documentation>
    </xs:annotation>
  </xs:attribute>
  <xs:attribute name="start-date-time" type="TruncatedDateTimeType" use="optional">
    <xs:annotation>
      <xs:documentation>The starting date, with optional time, of the event for which the stats are relevant.</xs:documentation>
    </xs:annotation>
  </xs:attribute>
  <xs:attribute name="end-date-time" type="TruncatedDateTimeType" use="optional">
    <xs:annotation>
      <xs:documentation>The ending date, with optional time, of the event for which the stats are relevant.</xs:documentation>
    </xs:annotation>
  </xs:attribute>
  <xs:attribute name="period-start-date-time" type="TruncatedDateTimeType" use="optional">
    <xs:annotation>
      <xs:documentation>The starting date, with optional time, of the period for which the stats are relevant.</xs:documentation>
    </xs:annotation>
  </xs:attribute>
  <xs:attribute name="period-end-date-time" type="TruncatedDateTimeType" use="optional">
    <xs:annotation>
      <xs:documentation>The ending date, with optional time, of the period for which the stats are relevant.</xs:documentation>
    </xs:annotation>
  </xs:attribute>
  <xs:attribute name="temporal-unit-type" type="QCodeType" use="optional">
    <xs:annotation>
      <xs:documentation>The unit of performance to which the stats apply eg. single-event, season, career.</xs:documentation>
    </xs:annotation>
  </xs:attribute>
  <xs:attribute name="temporal-unit-value" type="QCodeType" use="optional">
    <xs:annotation>
      <xs:documentation>The key of performance unit to which the stats apply.</xs:documentation>
    </xs:annotation>
  </xs:attribute>
  <xs:attribute name="event-span" type="xs:nonNegativeInteger" use="optional">
    <xs:annotation>
      <xs:documentation>Qualifier of "most-recent-events" value for temporal-unit attribute. Specify the number of events eg. 10 for last 10 games.</xs:documentation>
    </xs:annotation>
  </xs:attribute>
  <xs:attribute name="opponent-value" type="QCodeType" use="optional">
    <xs:annotation>
      <xs:documentation>The key of the player, team, division, conference, league or other unit which provide the opposition relevant to the stat.</xs:documentation>
    </xs:annotation>
  </xs:attribute>
  <xs:attribute name="opponent-type" type="QCodeType" use="optional">
    <xs:annotation>
      <xs:documentation>Whether the opponent was a player, team, etc.</xs:documentation>
    </xs:annotation>
  </xs:attribute>
  <xs:attribute name="team" type="QCodeType" use="optional">
    <xs:annotation>
      <xs:documentation>The key of the team for which the player or team generated the stats.</xs:documentation>
    </xs:annotation>
  </xs:attribute>
  <xs:attribute name="competition" type="QCodeType" use="optional">
    <xs:annotation>
      <xs:documentation>The key of the league or competition for which the player or team generated the stats.</xs:documentation>
    </xs:annotation>
  </xs:attribute>
  <xs:attribute name="unit-value" type="QCodeType" use="optional">
    <xs:annotation>
      <xs:documentation>The key, other than team or league/competition, of the competitive unit for which the player or team generated the stats.</xs:documentation>
    </xs:annotation>
  </xs:attribute>
  <xs:attribute name="unit-type" type="QCodeType" use="optional">
    <xs:annotation>
      <xs:documentation>The type, other than team or league/competition, of the competitive unit for which the player or team generated the stats.</xs:documentation>
    </xs:annotation>
  </xs:attribute>
  <xs:attribute name="situation" type="QCodeType" use="optional">
    <xs:annotation>
      <xs:documentation>Final or current score of the team or player.</xs:documentation>
    </xs:annotation>
  </xs:attribute>
  <xs:attribute name="location-key" type="QCodeType" use="optional">
    <xs:annotation>
      <xs:documentation>The key of the site,venue or location where the stats were generated.</xs:documentation>
    </xs:annotation>
  </xs:attribute>
  <xs:attribute name="venue-type" type="QCodeType" use="optional">
    <xs:annotation>
      <xs:documentation>The type of event (eg. indoor, outdoor, etc.) in which the stats were generated.</xs:documentation>
    </xs:annotation>
  </xs:attribute>
  <xs:attribute name="surface-type" type="QCodeType" use="optional">
    <xs:annotation>
      <xs:documentation>The type of surface (eg. clay, artificial grass, etc.) upon which the stats were generated.</xs:documentation>
    </xs:annotation>
  </xs:attribute>
  <xs:attribute name="weather-type" type="QCodeType" use="optional">
    <xs:annotation>
      <xs:documentation>A code for the weather situation in which the stats were generated. SportsML weather codes recommended.</xs:documentation>
    </xs:annotation>
  </xs:attribute>
  <xs:attribute name="scope-value" type="QCodeType" use="optional">
    <xs:annotation>
      <xs:documentation>A generic scope indicator. Use only if none of the other coverage attributes are suitable.</xs:documentation>
    </xs:annotation>
  </xs:attribute>
  <xs:attribute name="distance" type="xs:string" use="optional">
    <xs:annotation>
      <xs:documentation>Measure of distance for the generated stat.</xs:documentation>
    </xs:annotation>
  </xs:attribute>
  <xs:attribute name="distance-maximum" type="xs:string" use="optional">
    <xs:annotation>
      <xs:documentation>Maximum distance for the generated stat.</xs:documentation>
    </xs:annotation>
  </xs:attribute>
  <xs:attribute name="distance-minimum" type="xs:string" use="optional">
    <xs:annotation>
      <xs:documentation>Minimum distance for the generated stat.</xs:documentation>
    </xs:annotation>
  </xs:attribute>
  <xs:attribute name="measurement-units" type="xs:string" use="optional">
    <xs:annotation>
      <xs:documentation>The type of unit used to measure distance, speed, etc. Could be mph, kph, metres, yards, etc.</xs:documentation>
    </xs:annotation>
  </xs:attribute>
</xs:attributeGroup>
Attribute Group baseEventStateAttributeGroup
Namespace http://iptc.org/std/nar/2006-10-01/
Diagram
Diagram sportsml_xsd.tmp#baseEventStateAttributeGroup_minutes-elapsed sportsml_xsd.tmp#baseEventStateAttributeGroup_period-minute-elapsed sportsml_xsd.tmp#baseEventStateAttributeGroup_period-time-elapsed sportsml_xsd.tmp#baseEventStateAttributeGroup_period-time-remaining
Used by
Complex Type baseEventMetadataComplexType
Attribute Group actionAttributes
Attributes
QName Type Fixed Default Use Annotation
minutes-elapsed xs:string optional
Number of minutes that have elapsed since the beginning of the game.
period-minute-elapsed xs:string optional
The time elapsed, but only given as whole minutes.
period-time-elapsed xs:string optional
The time elapsed in the current period.
period-time-remaining xs:string optional
The time remaining in the current period.
Source
<xs:attributeGroup name="baseEventStateAttributeGroup">
  <xs:attribute name="minutes-elapsed" type="xs:string" use="optional">
    <xs:annotation>
      <xs:documentation>Number of minutes that have elapsed since the beginning of the game.</xs:documentation>
    </xs:annotation>
  </xs:attribute>
  <xs:attribute name="period-minute-elapsed" type="xs:string" use="optional">
    <xs:annotation>
      <xs:documentation>The time elapsed, but only given as whole minutes.</xs:documentation>
    </xs:annotation>
  </xs:attribute>
  <xs:attribute name="period-time-elapsed" type="xs:string" use="optional">
    <xs:annotation>
      <xs:documentation>The time elapsed in the current period.</xs:documentation>
    </xs:annotation>
  </xs:attribute>
  <xs:attribute name="period-time-remaining" type="xs:string" use="optional">
    <xs:annotation>
      <xs:documentation>The time remaining in the current period.</xs:documentation>
    </xs:annotation>
  </xs:attribute>
</xs:attributeGroup>
Attribute Group genericStatAttributes
Namespace http://iptc.org/std/nar/2006-10-01/
Annotations
List of attributes used in generic stats
Diagram
Diagram sportsml_xsd.tmp#genericStatAttributes_sport sportsml_xsd.tmp#genericStatAttributes_class sportsml_xsd.tmp#genericStatAttributes_stat-type sportsml_xsd.tmp#genericStatAttributes_value-type sportsml_xsd.tmp#genericStatAttributes_value
Used by
Complex Type genericStatComplexType
Attributes
QName Type Fixed Default Use Annotation
class QCodeType optional
The general classification of the stat within the sport eg ofensive, defensive, rebounding (basketball), special teams (american football).
sport QCodeType optional
The sport to which the stats belong.
stat-type QCodeType optional
The formal identifier of the kind of stat.
value xs:string optional
The value of the stat.
value-type QCodeType optional
The formal type of the stat value eg. integer, string, etc.
Source
<xs:attributeGroup name="genericStatAttributes">
  <xs:annotation>
    <xs:documentation>List of attributes used in generic stats</xs:documentation>
  </xs:annotation>
  <xs:attribute name="sport" type="QCodeType" use="optional">
    <xs:annotation>
      <xs:documentation>The sport to which the stats belong.</xs:documentation>
    </xs:annotation>
  </xs:attribute>
  <xs:attribute name="class" type="QCodeType" use="optional">
    <xs:annotation>
      <xs:documentation>The general classification of the stat within the sport eg ofensive, defensive, rebounding (basketball), special teams (american football).</xs:documentation>
    </xs:annotation>
  </xs:attribute>
  <xs:attribute name="stat-type" type="QCodeType" use="optional">
    <xs:annotation>
      <xs:documentation>The formal identifier of the kind of stat.</xs:documentation>
    </xs:annotation>
  </xs:attribute>
  <xs:attribute name="value-type" type="QCodeType" use="optional">
    <xs:annotation>
      <xs:documentation>The formal type of the stat value eg. integer, string, etc.</xs:documentation>
    </xs:annotation>
  </xs:attribute>
  <xs:attribute name="value" type="xs:string" use="optional">
    <xs:annotation>
      <xs:documentation>The value of the stat.</xs:documentation>
    </xs:annotation>
  </xs:attribute>
</xs:attributeGroup>
Attribute Group statAttributes
Namespace http://iptc.org/std/nar/2006-10-01/
Diagram
Diagram sportsml_xsd.tmp#statAttributes_score sportsml_xsd.tmp#statAttributes_score-opposing sportsml_xsd.tmp#statAttributes_score-average sportsml_xsd.tmp#statAttributes_score-opposing-average sportsml_xsd.tmp#statAttributes_score-units sportsml_xsd.tmp#statAttributes_score-behind sportsml_xsd.tmp#statAttributes_score-attempts sportsml_xsd.tmp#statAttributes_score-attempts-opposing sportsml_xsd.tmp#statAttributes_score-attempts-on-goal sportsml_xsd.tmp#statAttributes_score-attempts-on-goal-opposing sportsml_xsd.tmp#statAttributes_score-percentage sportsml_xsd.tmp#statAttributes_score-percentage-opposing sportsml_xsd.tmp#statAttributes_result-effect sportsml_xsd.tmp#statAttributes_event-outcome sportsml_xsd.tmp#statAttributes_event-standing-points sportsml_xsd.tmp#statAttributes_event-standing-points-against sportsml_xsd.tmp#statAttributes_score-type sportsml_xsd.tmp#statAttributes_events-remaining sportsml_xsd.tmp#statAttributes_time-of-possession sportsml_xsd.tmp#statAttributes_time-of-possession-percentage sportsml_xsd.tmp#statAttributes_time-of-possession-percentage-opposing sportsml_xsd.tmp#statAttributes_time-of-possession-average sportsml_xsd.tmp#statAttributes_time-of-possession-average-opposing sportsml_xsd.tmp#statAttributes_series-score sportsml_xsd.tmp#statAttributes_series-score-opposing sportsml_xsd.tmp#statAttributes_adjusted-score-for sportsml_xsd.tmp#statAttributes_adjusted-score-against
Used by
Complex Type base3StatsComplexType
Attributes
QName Type Fixed Default Use Annotation
adjusted-score-against xs:string optional
The final score against as adjusted by some authority. Usually as
a result of some dispute or transgression that must be settled post-event and
rendered in the score. Will differ from the regular score reflecting the number
of actual goals scored in play. Should be tested for before displaying actual
score.
adjusted-score-for xs:string optional
The final score as adjusted by some authority. Usually as a result
of some dispute or transgression that must be settled post-event and rendered in
the score. Will differ from the regular score reflecting the number of actual
goals scored in play. Should be tested for before displaying actual
score.
event-outcome QCodeType optional
Whether the competitor won, lost, or tied. SportsML vocab uri: http://cv.iptc.org/newscodes/speventoutcome/
event-standing-points xs:string optional
How many points were earned as a result of the outcome of this particular event.
event-standing-points-against xs:string optional
How many points were deducted as a result of the outcome of this particular event. This occurs, for example, in the German Handball leagues.
events-remaining xs:string optional
Number of sports-events the player has yet to participate in.
result-effect QCodeType optional
Describes the effect that the result of the event or rank changing
has had on the team. Example: Whether or not a team has qualified for the
playoffs, or has been promoted or demoted to a different division. SportsML vocab uri: http://cv.iptc.org/newscodes/spresulteffect/
score xs:string optional
Final or current score of the team or player.
score-attempts xs:string optional
Final or current number of attempts to score by a team or player. Example: in ice hockey, would represent total shots on goal.
score-attempts-on-goal xs:string optional
A subset of score-attempts. Only counts those attempts that were on-goal.
score-attempts-on-goal-opposing xs:string optional
Final or current number of attempts to score by an opposing team or player that were on-goal.
score-attempts-opposing xs:string optional
Final or current number of attempts to score by an opposing team or player.
score-average xs:string optional
Average per-game score for the team or player.
score-behind xs:string optional
The points or time behind the leading score.
score-opposing xs:string optional
Final or current score of the opposing team or player.
score-opposing-average xs:string optional
Average per-game score for the opposing team or player.
score-percentage xs:string optional
Percentage of attempted scores that reached their mark.
score-percentage-opposing xs:string optional
Percentage of attempted scores by opposing team or player that reached their mark.
score-type xs:string optional
Qualifies "score" attribute.
score-units QCodeType optional
Describes how the score and score-opposing is valued. SportsML vocab uri: http://cv.iptc.org/newscodes/spscoreunits/
series-score xs:string optional
Number of events in a series won by team or player.
series-score-opposing xs:string optional
Number of events in a series won by opposing team or player.
time-of-possession xs:string optional
Amount of time the team or player has possession of ball (or similar object like puck).
time-of-possession-average xs:string optional
Amount of time the team or player has possession of ball (or similar object like puck) per game.
time-of-possession-average-opposing xs:string optional
Amount of time the opposing team or player has possession of ball (or similar object like puck) per game.
time-of-possession-percentage xs:string optional
Amount of time the team or player has possession of ball (or similar object like puck) expressed as a percentage of the full time of the match.
time-of-possession-percentage-opposing xs:string optional
Amount of time the opposing team or player has possession of ball (or similar object like puck) expressed as a percentage of the full time of the match.
Source
<xs:attributeGroup name="statAttributes">
  <xs:attribute name="score" type="xs:string" use="optional">
    <xs:annotation>
      <xs:documentation>Final or current score of the team or player.</xs:documentation>
    </xs:annotation>
  </xs:attribute>
  <xs:attribute name="score-opposing" type="xs:string" use="optional">
    <xs:annotation>
      <xs:documentation>Final or current score of the opposing team or player.</xs:documentation>
    </xs:annotation>
  </xs:attribute>
  <xs:attribute name="score-average" type="xs:string" use="optional">
    <xs:annotation>
      <xs:documentation>Average per-game score for the team or player.</xs:documentation>
    </xs:annotation>
  </xs:attribute>
  <xs:attribute name="score-opposing-average" type="xs:string" use="optional">
    <xs:annotation>
      <xs:documentation>Average per-game score for the opposing team or player.</xs:documentation>
    </xs:annotation>
  </xs:attribute>
  <xs:attribute name="score-units" type="QCodeType" use="optional">
    <xs:annotation>
      <xs:documentation>Describes how the score and score-opposing is valued. SportsML vocab uri: http://cv.iptc.org/newscodes/spscoreunits/</xs:documentation>
    </xs:annotation>
  </xs:attribute>
  <xs:attribute name="score-behind" type="xs:string" use="optional">
    <xs:annotation>
      <xs:documentation>The points or time behind the leading score.</xs:documentation>
    </xs:annotation>
  </xs:attribute>
  <xs:attribute name="score-attempts" type="xs:string" use="optional">
    <xs:annotation>
      <xs:documentation>Final or current number of attempts to score by a team or player. Example: in ice hockey, would represent total shots on goal.</xs:documentation>
    </xs:annotation>
  </xs:attribute>
  <xs:attribute name="score-attempts-opposing" type="xs:string" use="optional">
    <xs:annotation>
      <xs:documentation>Final or current number of attempts to score by an opposing team or player.</xs:documentation>
    </xs:annotation>
  </xs:attribute>
  <xs:attribute name="score-attempts-on-goal" type="xs:string" use="optional">
    <xs:annotation>
      <xs:documentation>A subset of score-attempts. Only counts those attempts that were on-goal.</xs:documentation>
    </xs:annotation>
  </xs:attribute>
  <xs:attribute name="score-attempts-on-goal-opposing" type="xs:string" use="optional">
    <xs:annotation>
      <xs:documentation>Final or current number of attempts to score by an opposing team or player that were on-goal.</xs:documentation>
    </xs:annotation>
  </xs:attribute>
  <xs:attribute name="score-percentage" type="xs:string" use="optional">
    <xs:annotation>
      <xs:documentation>Percentage of attempted scores that reached their mark.</xs:documentation>
    </xs:annotation>
  </xs:attribute>
  <xs:attribute name="score-percentage-opposing" type="xs:string" use="optional">
    <xs:annotation>
      <xs:documentation>Percentage of attempted scores by opposing team or player that reached their mark.</xs:documentation>
    </xs:annotation>
  </xs:attribute>
  <xs:attribute name="result-effect" type="QCodeType" use="optional">
    <xs:annotation>
      <xs:documentation>Describes the effect that the result of the event or rank changing has had on the team. Example: Whether or not a team has qualified for the playoffs, or has been promoted or demoted to a different division. SportsML vocab uri: http://cv.iptc.org/newscodes/spresulteffect/</xs:documentation>
    </xs:annotation>
  </xs:attribute>
  <xs:attribute name="event-outcome" type="QCodeType" use="optional">
    <xs:annotation>
      <xs:documentation>Whether the competitor won, lost, or tied. SportsML vocab uri: http://cv.iptc.org/newscodes/speventoutcome/</xs:documentation>
    </xs:annotation>
  </xs:attribute>
  <xs:attribute name="event-standing-points" type="xs:string" use="optional">
    <xs:annotation>
      <xs:documentation>How many points were earned as a result of the outcome of this particular event.</xs:documentation>
    </xs:annotation>
  </xs:attribute>
  <xs:attribute name="event-standing-points-against" type="xs:string" use="optional">
    <xs:annotation>
      <xs:documentation>How many points were deducted as a result of the outcome of this particular event. This occurs, for example, in the German Handball leagues.</xs:documentation>
    </xs:annotation>
  </xs:attribute>
  <xs:attribute name="score-type" type="xs:string" use="optional">
    <xs:annotation>
      <xs:documentation>Qualifies "score" attribute.</xs:documentation>
    </xs:annotation>
  </xs:attribute>
  <xs:attribute name="events-remaining" type="xs:string" use="optional">
    <xs:annotation>
      <xs:documentation>Number of sports-events the player has yet to participate in.</xs:documentation>
    </xs:annotation>
  </xs:attribute>
  <xs:attribute name="time-of-possession" type="xs:string" use="optional">
    <xs:annotation>
      <xs:documentation>Amount of time the team or player has possession of ball (or similar object like puck).</xs:documentation>
    </xs:annotation>
  </xs:attribute>
  <xs:attribute name="time-of-possession-percentage" type="xs:string" use="optional">
    <xs:annotation>
      <xs:documentation>Amount of time the team or player has possession of ball (or similar object like puck) expressed as a percentage of the full time of the match.</xs:documentation>
    </xs:annotation>
  </xs:attribute>
  <xs:attribute name="time-of-possession-percentage-opposing" type="xs:string" use="optional">
    <xs:annotation>
      <xs:documentation>Amount of time the opposing team or player has possession of ball (or similar object like puck) expressed as a percentage of the full time of the match.</xs:documentation>
    </xs:annotation>
  </xs:attribute>
  <xs:attribute name="time-of-possession-average" type="xs:string" use="optional">
    <xs:annotation>
      <xs:documentation>Amount of time the team or player has possession of ball (or similar object like puck) per game.</xs:documentation>
    </xs:annotation>
  </xs:attribute>
  <xs:attribute name="time-of-possession-average-opposing" type="xs:string" use="optional">
    <xs:annotation>
      <xs:documentation>Amount of time the opposing team or player has possession of ball (or similar object like puck) per game.</xs:documentation>
    </xs:annotation>
  </xs:attribute>
  <xs:attribute name="series-score" type="xs:string" use="optional">
    <xs:annotation>
      <xs:documentation>Number of events in a series won by team or player.</xs:documentation>
    </xs:annotation>
  </xs:attribute>
  <xs:attribute name="series-score-opposing" type="xs:string" use="optional">
    <xs:annotation>
      <xs:documentation>Number of events in a series won by opposing team or player.</xs:documentation>
    </xs:annotation>
  </xs:attribute>
  <xs:attribute name="adjusted-score-for" type="xs:string" use="optional">
    <xs:annotation>
      <xs:documentation>The final score as adjusted by some authority. Usually as a result of some dispute or transgression that must be settled post-event and rendered in the score. Will differ from the regular score reflecting the number of actual goals scored in play. Should be tested for before displaying actual score.</xs:documentation>
    </xs:annotation>
  </xs:attribute>
  <xs:attribute name="adjusted-score-against" type="xs:string" use="optional">
    <xs:annotation>
      <xs:documentation>The final score against as adjusted by some authority. Usually as a result of some dispute or transgression that must be settled post-event and rendered in the score. Will differ from the regular score reflecting the number of actual goals scored in play. Should be tested for before displaying actual score.</xs:documentation>
    </xs:annotation>
  </xs:attribute>
</xs:attributeGroup>
Attribute Group wagering3Attributes
Namespace http://iptc.org/std/nar/2006-10-01/
Diagram
Diagram sportsml_xsd.tmp#wageringAttributes sportsml_xsd.tmp#wagering2Attributes_prediction sportsml_xsd.tmp#wagering2Attributes_prediction-opening sportsml_xsd.tmp#wagering2Attributes_vigorish sportsml_xsd.tmp#wagering2Attributes sportsml_xsd.tmp#wagering3Attributes_line sportsml_xsd.tmp#wagering3Attributes_line-opening
Used by
Attributes
QName Type Fixed Default Use Annotation
bookmaker-key QCodeType optional
Unique ID for the make of the line.
bookmaker-name xs:string optional
Name of the maker of the line.
comment xs:string optional
A comment for this line. Often the same comment is supplied for  both teams in a game.
context restriction of xs:string optional
An indication of whether this line is a current line, or a repeat of a special-interest line from the past.
date-time TruncatedDateTimeType optional
The date and time which this wagering info was assigned by the bookmaker, normalized to ISO 8601 extended format: YYYY-MM-DDTHH:MM:SS+HH:MM. Use YYYY-MM-DD when no time is available.
line xs:string optional
The value of the runline.
line-opening xs:string optional
The opening line for this runline.
prediction QCodeType optional
Whether this team or player is the favorite or the underdog.
prediction-opening QCodeType optional
The opening value for this prediction.
rotation-key xs:string optional
Reusable ID for the team generally agreed upon by a pool of bookmakers.
vigorish xs:string optional
The commission paid to the bookmaker.
Source
<xs:attributeGroup name="wagering3Attributes">
  <xs:attributeGroup ref="wagering2Attributes"/>
  <xs:attribute name="line" type="xs:string" use="optional">
    <xs:annotation>
      <xs:documentation>The value of the runline.</xs:documentation>
    </xs:annotation>
  </xs:attribute>
  <xs:attribute name="line-opening" type="xs:string" use="optional">
    <xs:annotation>
      <xs:documentation>The opening line for this runline.</xs:documentation>
    </xs:annotation>
  </xs:attribute>
</xs:attributeGroup>
Attribute Group wagering2Attributes
Namespace http://iptc.org/std/nar/2006-10-01/
Diagram
Diagram sportsml_xsd.tmp#wageringAttributes_bookmaker-key sportsml_xsd.tmp#wageringAttributes_bookmaker-name sportsml_xsd.tmp#wageringAttributes_rotation-key sportsml_xsd.tmp#wageringAttributes_comment sportsml_xsd.tmp#wageringAttributes_date-time sportsml_xsd.tmp#wageringAttributes_context sportsml_xsd.tmp#wageringAttributes sportsml_xsd.tmp#wagering2Attributes_prediction sportsml_xsd.tmp#wagering2Attributes_prediction-opening sportsml_xsd.tmp#wagering2Attributes_vigorish
Used by
Attribute Group wagering3Attributes
Complex Type wagering-total-score
Attributes
QName Type Fixed Default Use Annotation
bookmaker-key QCodeType optional
Unique ID for the make of the line.
bookmaker-name xs:string optional
Name of the maker of the line.
comment xs:string optional
A comment for this line. Often the same comment is supplied for  both teams in a game.
context restriction of xs:string optional
An indication of whether this line is a current line, or a repeat of a special-interest line from the past.
date-time TruncatedDateTimeType optional
The date and time which this wagering info was assigned by the bookmaker, normalized to ISO 8601 extended format: YYYY-MM-DDTHH:MM:SS+HH:MM. Use YYYY-MM-DD when no time is available.
prediction QCodeType optional
Whether this team or player is the favorite or the underdog.
prediction-opening QCodeType optional
The opening value for this prediction.
rotation-key xs:string optional
Reusable ID for the team generally agreed upon by a pool of bookmakers.
vigorish xs:string optional
The commission paid to the bookmaker.
Source
<xs:attributeGroup name="wagering2Attributes">
  <xs:attributeGroup ref="wageringAttributes"/>
  <xs:attribute name="prediction" type="QCodeType" use="optional">
    <xs:annotation>
      <xs:documentation>Whether this team or player is the favorite or the underdog.</xs:documentation>
    </xs:annotation>
  </xs:attribute>
  <xs:attribute name="prediction-opening" type="QCodeType" use="optional">
    <xs:annotation>
      <xs:documentation>The opening value for this prediction.</xs:documentation>
    </xs:annotation>
  </xs:attribute>
  <xs:attribute name="vigorish" type="xs:string" use="optional">
    <xs:annotation>
      <xs:documentation>The commission paid to the bookmaker.</xs:documentation>
    </xs:annotation>
  </xs:attribute>
</xs:attributeGroup>
Attribute Group wageringAttributes
Namespace http://iptc.org/std/nar/2006-10-01/
Annotations
Basic wagering attributes, used in all wagering elements
Diagram
Diagram sportsml_xsd.tmp#wageringAttributes_bookmaker-key sportsml_xsd.tmp#wageringAttributes_bookmaker-name sportsml_xsd.tmp#wageringAttributes_rotation-key sportsml_xsd.tmp#wageringAttributes_comment sportsml_xsd.tmp#wageringAttributes_date-time sportsml_xsd.tmp#wageringAttributes_context
Used by
Attribute Group wagering2Attributes
Complex Type wagering-odds
Attributes
QName Type Fixed Default Use Annotation
bookmaker-key QCodeType optional
Unique ID for the make of the line.
bookmaker-name xs:string optional
Name of the maker of the line.
comment xs:string optional
A comment for this line. Often the same comment is supplied for  both teams in a game.
context restriction of xs:string optional
An indication of whether this line is a current line, or a repeat of a special-interest line from the past.
date-time TruncatedDateTimeType optional
The date and time which this wagering info was assigned by the bookmaker, normalized to ISO 8601 extended format: YYYY-MM-DDTHH:MM:SS+HH:MM. Use YYYY-MM-DD when no time is available.
rotation-key xs:string optional
Reusable ID for the team generally agreed upon by a pool of bookmakers.
Source
<xs:attributeGroup name="wageringAttributes">
  <xs:annotation>
    <xs:documentation>Basic wagering attributes, used in all wagering elements</xs:documentation>
  </xs:annotation>
  <xs:attribute name="bookmaker-key" type="QCodeType" use="optional">
    <xs:annotation>
      <xs:documentation>Unique ID for the make of the line.</xs:documentation>
    </xs:annotation>
  </xs:attribute>
  <xs:attribute name="bookmaker-name" type="xs:string" use="optional">
    <xs:annotation>
      <xs:documentation>Name of the maker of the line.</xs:documentation>
    </xs:annotation>
  </xs:attribute>
  <xs:attribute name="rotation-key" type="xs:string" use="optional">
    <xs:annotation>
      <xs:documentation>Reusable ID for the team generally agreed upon by a pool of bookmakers.</xs:documentation>
    </xs:annotation>
  </xs:attribute>
  <xs:attribute name="comment" type="xs:string" use="optional">
    <xs:annotation>
      <xs:documentation>A comment for this line. Often the same comment is supplied for both teams in a game.</xs:documentation>
    </xs:annotation>
  </xs:attribute>
  <xs:attribute name="date-time" type="TruncatedDateTimeType" use="optional">
    <xs:annotation>
      <xs:documentation>The date and time which this wagering info was assigned by the bookmaker, normalized to ISO 8601 extended format: YYYY-MM-DDTHH:MM:SS+HH:MM. Use YYYY-MM-DD when no time is available.</xs:documentation>
    </xs:annotation>
  </xs:attribute>
  <xs:attribute name="context" use="optional">
    <xs:annotation>
      <xs:documentation>An indication of whether this line is a current line, or a repeat of a special-interest line from the past.</xs:documentation>
    </xs:annotation>
    <xs:simpleType id="context">
      <xs:restriction base="xs:string">
        <xs:enumeration id="contextOpening" value="opening"/>
        <xs:enumeration id="contextClosing" value="closing"/>
        <xs:enumeration id="contextCurrent" value="current"/>
      </xs:restriction>
    </xs:simpleType>
  </xs:attribute>
</xs:attributeGroup>
Attribute Group participantAttributes
Namespace http://iptc.org/std/nar/2006-10-01/
Diagram
Diagram sportsml_xsd.tmp#commonParticipantAttributes_idref sportsml_xsd.tmp#commonParticipantAttributes_team-idref sportsml_xsd.tmp#commonParticipantAttributes_role sportsml_xsd.tmp#commonParticipantAttributes sportsml_xsd.tmp#curlingEquipmentAttributes_stone-color sportsml_xsd.tmp#curlingEquipmentAttributes_stone-id sportsml_xsd.tmp#curlingEquipmentAttributes_stone-number sportsml_xsd.tmp#curlingEquipmentAttributes
Used by
Attributes
QName Type Fixed Default Use Annotation
idref xs:IDREF required
A pointer to a player who participated in the play.
role QCodeType optional
The role of the participant in the particular action, as opposed to their designated position on the team.
stone-color xs:string optional
stone-id xs:string optional
stone-number xs:integer optional
team-idref xs:IDREF optional
A pointer to the participant's team.
Source
<xs:attributeGroup name="participantAttributes">
  <xs:attributeGroup ref="commonParticipantAttributes"/>
  <xs:attributeGroup ref="curlingEquipmentAttributes"/>
</xs:attributeGroup>
Attribute Group commonParticipantAttributes
Namespace http://iptc.org/std/nar/2006-10-01/
Diagram
Diagram sportsml_xsd.tmp#commonParticipantAttributes_idref sportsml_xsd.tmp#commonParticipantAttributes_team-idref sportsml_xsd.tmp#commonParticipantAttributes_role
Used by
Attribute Group participantAttributes
Attributes
QName Type Fixed Default Use Annotation
idref xs:IDREF required
A pointer to a player who participated in the play.
role QCodeType optional
The role of the participant in the particular action, as opposed to their designated position on the team.
team-idref xs:IDREF optional
A pointer to the participant's team.
Source
<xs:attributeGroup name="commonParticipantAttributes">
  <xs:attribute name="idref" type="xs:IDREF" use="required">
    <xs:annotation>
      <xs:documentation>A pointer to a player who participated in the play.</xs:documentation>
    </xs:annotation>
  </xs:attribute>
  <xs:attribute name="team-idref" type="xs:IDREF" use="optional">
    <xs:annotation>
      <xs:documentation>A pointer to the participant's team.</xs:documentation>
    </xs:annotation>
  </xs:attribute>
  <xs:attribute name="role" type="QCodeType" use="optional">
    <xs:annotation>
      <xs:documentation>The role of the participant in the particular action, as opposed to their designated position on the team.</xs:documentation>
    </xs:annotation>
  </xs:attribute>
</xs:attributeGroup>
Attribute Group curlingEquipmentAttributes
Namespace http://iptc.org/std/nar/2006-10-01/
Diagram
Diagram sportsml_xsd.tmp#curlingEquipmentAttributes_stone-color sportsml_xsd.tmp#curlingEquipmentAttributes_stone-id sportsml_xsd.tmp#curlingEquipmentAttributes_stone-number
Used by
Attribute Group participantAttributes
Attributes
QName Type Fixed Default Use Annotation
stone-color xs:string optional
stone-id xs:string optional
stone-number xs:integer optional
Source
<xs:attributeGroup name="curlingEquipmentAttributes">
  <xs:attribute name="stone-color" use="optional" type="xs:string"/>
  <xs:attribute name="stone-id" use="optional" type="xs:string"/>
  <xs:attribute name="stone-number" use="optional" type="xs:integer"/>
</xs:attributeGroup>
Attribute Group actionAttributes
Namespace http://iptc.org/std/nar/2006-10-01/
Diagram
Diagram sportsml_xsd.tmp#commonAttributes_id sportsml_xsd.tmp#commonAttributes_class sportsml_xsd.tmp#commonAttributes_style sportsml_xsd.tmp#commonAttributes sportsml_xsd.tmp#baseEventStateAttributeGroup_minutes-elapsed sportsml_xsd.tmp#baseEventStateAttributeGroup_period-minute-elapsed sportsml_xsd.tmp#baseEventStateAttributeGroup_period-time-elapsed sportsml_xsd.tmp#baseEventStateAttributeGroup_period-time-remaining sportsml_xsd.tmp#baseEventStateAttributeGroup sportsml_xsd.tmp#actionAttributes_team-idref sportsml_xsd.tmp#actionAttributes_opposing-team-idref sportsml_xsd.tmp#actionAttributes_created sportsml_xsd.tmp#actionAttributes_last-modified sportsml_xsd.tmp#actionAttributes_date-time sportsml_xsd.tmp#actionAttributes_result sportsml_xsd.tmp#actionAttributes_sequence-number sportsml_xsd.tmp#actionAttributes_comment sportsml_xsd.tmp#actionAttributes_type sportsml_xsd.tmp#actionAttributes_time-elapsed sportsml_xsd.tmp#actionAttributes_time-remaining sportsml_xsd.tmp#actionAttributes_player-count sportsml_xsd.tmp#actionAttributes_player-count-opposing sportsml_xsd.tmp#actionAttributes_start-location sportsml_xsd.tmp#actionAttributes_end-location sportsml_xsd.tmp#actionAttributes_zone sportsml_xsd.tmp#actionAttributes_power-play-time-remaining sportsml_xsd.tmp#actionAttributes_power-play-advantage sportsml_xsd.tmp#actionAttributes_caller-type sportsml_xsd.tmp#actionAttributes_strength sportsml_xsd.tmp#actionAttributes_points sportsml_xsd.tmp#actionAttributes_turnover-type sportsml_xsd.tmp#actionAttributes_period-value sportsml_xsd.tmp#actionAttributes_period-length sportsml_xsd.tmp#actionAttributes_score-team sportsml_xsd.tmp#actionAttributes_score-team-opposing sportsml_xsd.tmp#actionAttributes_timeouts-left sportsml_xsd.tmp#actionAttributes_timeout-duration sportsml_xsd.tmp#actionAttributes_timeout-type sportsml_xsd.tmp#actionAttributes_score-type sportsml_xsd.tmp#actionAttributes_save-type sportsml_xsd.tmp#actionAttributes_save-method sportsml_xsd.tmp#actionAttributes_pass-type sportsml_xsd.tmp#actionAttributes_pass-description sportsml_xsd.tmp#actionAttributes_pass-method sportsml_xsd.tmp#actionAttributes_shot-type sportsml_xsd.tmp#actionAttributes_shot-distance sportsml_xsd.tmp#actionAttributes_shot-distance-units sportsml_xsd.tmp#actionAttributes_penalty-type sportsml_xsd.tmp#actionAttributes_penalty-level sportsml_xsd.tmp#actionAttributes_penalty-result sportsml_xsd.tmp#actionAttributes_penalty-side sportsml_xsd.tmp#actionAttributes_penalty-length sportsml_xsd.tmp#actionAttributes_penalty-name sportsml_xsd.tmp#actionAttributes_penalty-count sportsml_xsd.tmp#actionAttributes_penalty-status sportsml_xsd.tmp#actionAttributes_recipient-type sportsml_xsd.tmp#actionAttributes_score-attempt-type sportsml_xsd.tmp#actionAttributes_score-attempt-result sportsml_xsd.tmp#actionAttributes_score-attempt-side sportsml_xsd.tmp#actionAttributes_score-attempt-method sportsml_xsd.tmp#actionAttributes_score-attempt-situation sportsml_xsd.tmp#actionAttributes_goal-zone sportsml_xsd.tmp#actionAttributes_angle sportsml_xsd.tmp#actionAttributes_distance sportsml_xsd.tmp#actionAttributes_body-part sportsml_xsd.tmp#actionAttributes_field-location sportsml_xsd.tmp#actionAttributes_goal-location sportsml_xsd.tmp#actionAttributes_time-addition sportsml_xsd.tmp#actionAttributes_shootout-shot-order sportsml_xsd.tmp#actionAttributes_faceoff-winner sportsml_xsd.tmp#actionAttributes_substitution-reason sportsml_xsd.tmp#americanFootballActionAttributes_touchdown-type sportsml_xsd.tmp#americanFootballActionAttributes_clock-state sportsml_xsd.tmp#americanFootballActionAttributes_distance-for-1st-down sportsml_xsd.tmp#americanFootballActionAttributes_field-side sportsml_xsd.tmp#americanFootballActionAttributes_field-line sportsml_xsd.tmp#americanFootballActionAttributes_drive-plays sportsml_xsd.tmp#americanFootballActionAttributes_drive-yards sportsml_xsd.tmp#americanFootballActionAttributes_drive-duration sportsml_xsd.tmp#americanFootballActionAttributes_drive-result sportsml_xsd.tmp#americanFootballActionAttributes_down sportsml_xsd.tmp#americanFootballActionAttributes_yards-gained sportsml_xsd.tmp#americanFootballActionAttributes_penalty-yards sportsml_xsd.tmp#americanFootballActionAttributes_penalty-acceptance sportsml_xsd.tmp#americanFootballActionAttributes_penalty-challenge sportsml_xsd.tmp#americanFootballActionAttributes_penalty-review sportsml_xsd.tmp#americanFootballActionAttributes_penalty-review-ruling sportsml_xsd.tmp#americanFootballActionAttributes_kick-type sportsml_xsd.tmp#americanFootballActionAttributes sportsml_xsd.tmp#baseballActionAttributes_at-bat-number sportsml_xsd.tmp#baseballActionAttributes_balls sportsml_xsd.tmp#baseballActionAttributes_batter-advance sportsml_xsd.tmp#baseballActionAttributes_batter-side sportsml_xsd.tmp#baseballActionAttributes_earned-runs-scored sportsml_xsd.tmp#baseballActionAttributes_error-type sportsml_xsd.tmp#baseballActionAttributes_hit-by-pitch-type sportsml_xsd.tmp#baseballActionAttributes_hit-location sportsml_xsd.tmp#baseballActionAttributes_hit-type sportsml_xsd.tmp#baseballActionAttributes_inning-exiting sportsml_xsd.tmp#baseballActionAttributes_inning-half sportsml_xsd.tmp#baseballActionAttributes_inning-value sportsml_xsd.tmp#baseballActionAttributes_interference-type sportsml_xsd.tmp#baseballActionAttributes_lead-entering sportsml_xsd.tmp#baseballActionAttributes_lead-exiting sportsml_xsd.tmp#baseballActionAttributes_out-type sportsml_xsd.tmp#baseballActionAttributes_outs sportsml_xsd.tmp#baseballActionAttributes_outs-recorded sportsml_xsd.tmp#baseballActionAttributes_pitcher-side sportsml_xsd.tmp#baseballActionAttributes_play-scorekeepers-notation sportsml_xsd.tmp#baseballActionAttributes_rbi sportsml_xsd.tmp#baseballActionAttributes_runner-on-first sportsml_xsd.tmp#baseballActionAttributes_runner-on-first-advance sportsml_xsd.tmp#baseballActionAttributes_runner-on-first-idref sportsml_xsd.tmp#baseballActionAttributes_runner-on-second sportsml_xsd.tmp#baseballActionAttributes_runner-on-second-advance sportsml_xsd.tmp#baseballActionAttributes_runner-on-second-idref sportsml_xsd.tmp#baseballActionAttributes_runner-on-third sportsml_xsd.tmp#baseballActionAttributes_runner-on-third-advance sportsml_xsd.tmp#baseballActionAttributes_runner-on-third-idref sportsml_xsd.tmp#baseballActionAttributes_runners-on-base sportsml_xsd.tmp#baseballActionAttributes_runs-scored sportsml_xsd.tmp#baseballActionAttributes_runs-this-inning-half sportsml_xsd.tmp#baseballActionAttributes_sacrifice-type sportsml_xsd.tmp#baseballActionAttributes_strikeout-type sportsml_xsd.tmp#baseballActionAttributes_strikes sportsml_xsd.tmp#baseballActionAttributes_trajectory-coordinates sportsml_xsd.tmp#baseballActionAttributes_velocity sportsml_xsd.tmp#baseballActionAttributes_walk-type sportsml_xsd.tmp#baseballActionAttributes_ball-location sportsml_xsd.tmp#baseballActionAttributes_ball-location-horizontal sportsml_xsd.tmp#baseballActionAttributes_ball-location-vertical sportsml_xsd.tmp#baseballActionAttributes_pitch-type sportsml_xsd.tmp#baseballActionAttributes_pitch-velocity sportsml_xsd.tmp#baseballActionAttributes_pitch-units sportsml_xsd.tmp#baseballActionAttributes_strike-type sportsml_xsd.tmp#baseballActionAttributes_umpire-call sportsml_xsd.tmp#baseballActionAttributes sportsml_xsd.tmp#curlingActionAttributes_end-number sportsml_xsd.tmp#curlingActionAttributes_stone-number sportsml_xsd.tmp#curlingActionAttributes_time-used sportsml_xsd.tmp#curlingActionAttributes_turn sportsml_xsd.tmp#curlingActionAttributes_stone-speed sportsml_xsd.tmp#curlingActionAttributes sportsml_xsd.tmp#golfActionAttributes_round sportsml_xsd.tmp#golfActionAttributes_hole sportsml_xsd.tmp#golfActionAttributes_strokes sportsml_xsd.tmp#golfActionAttributes_score sportsml_xsd.tmp#golfActionAttributes_score-against-par sportsml_xsd.tmp#golfActionAttributes_club sportsml_xsd.tmp#golfActionAttributes_start-distance sportsml_xsd.tmp#golfActionAttributes_end-distance sportsml_xsd.tmp#golfActionAttributes_landing sportsml_xsd.tmp#golfActionAttributes sportsml_xsd.tmp#motorRacingActionAttributes_lap sportsml_xsd.tmp#motorRacingActionAttributes_laps-remaining sportsml_xsd.tmp#motorRacingActionAttributes_flag-state sportsml_xsd.tmp#motorRacingActionAttributes_flag-original sportsml_xsd.tmp#motorRacingActionAttributes_flag-new sportsml_xsd.tmp#motorRacingActionAttributes_passer-type sportsml_xsd.tmp#motorRacingActionAttributes_passer-key sportsml_xsd.tmp#motorRacingActionAttributes_position-original sportsml_xsd.tmp#motorRacingActionAttributes_position-new sportsml_xsd.tmp#motorRacingActionAttributes sportsml_xsd.tmp#soccerActionAttributes_caution-value sportsml_xsd.tmp#soccerActionAttributes sportsml_xsd.tmp#tennisActionAttributes_set sportsml_xsd.tmp#tennisActionAttributes_game sportsml_xsd.tmp#tennisActionAttributes_win-type sportsml_xsd.tmp#tennisActionAttributes_server-score sportsml_xsd.tmp#tennisActionAttributes_receiver-score sportsml_xsd.tmp#tennisActionAttributes_serve-number sportsml_xsd.tmp#tennisActionAttributes
Used by
Complex Type baseActionComplexType
Attributes
QName Type Fixed Default Use Annotation
angle xs:string optional
Angle on the field of the play.
at-bat-number xs:integer optional
ball-location gridType optional
ball-location-horizontal QCodeType optional
Where the pitch was located horizontally. SportsML vocab uri: http://cv.iptc.org/newscodes/spbblballlocationhorizontal/
ball-location-vertical QCodeType optional
Where the pitch was located vertically. SportsML vocab uri: http://cv.iptc.org/newscodes/spbblballlocationvertical/
balls xs:integer optional
batter-advance xs:integer optional
batter-side bodySideList optional
body-part QCodeType optional
Body part used to perform an action.
caller-type QCodeType optional
Who called the timeout, either team or official. ID is given under participant.  SportsML vocab uri: http://cv.iptc.org/newscodes/spamfcaller/
caution-value QCodeType optional
class xs:string optional
An open placeholder for categorization.
clock-state restriction of xs:string optional
club QCodeType optional
Which club was used
comment xs:string optional
Textual comment of the action
created xs:dateTime optional
Date and time when this play/action record was created. This would be the record from the reporter's data entry system.
date-time xs:dateTime optional
Date and time when this play/action took place on the field.
distance xs:string optional
Angle on the field of the play.
distance-for-1st-down xs:integer optional
The distance between the current line of scrimmage and the line to gain, 10 yards downfield from the start of possession. In yards. The word goal is used when the distance to the goal line is less than 10 yards. The word kick is used for kick-scoring attempt.
down xs:nonNegativeInteger optional
The current down. Valid values are 1,2,3,4,5. (Could period be used?)
drive-duration xs:duration optional
The time it took for the drive.
drive-plays xs:nonNegativeInteger optional
The number of plays in this drive.
drive-result QCodeType optional
How a drive came to an end. SportsML vocab uri: http://cv.iptc.org/newscodes/spamfdriveresult/
drive-yards xs:nonNegativeInteger optional
The number of yards covered during this drive.
earned-runs-scored xs:integer optional
end-distance xs:integer optional
The distance from the cup where the ball stopped after the stroke
end-location xs:string optional
A string indicating where on the court the action occured. Could be an approximate region, or a more complex value adhering to some elaborate coordinate system.
end-number xs:integer optional
A curling game normally have 10 ends, but it can also be 8 or even 6
error-type QCodeType optional
faceoff-winner xs:NCName optional
also used to show winner of jumpball in basket.
field-line xs:integer optional
The line of scrimmage. The yard line where the ball is placed at the start of play.
field-location gridType optional
Recommended x,y 0-100. The location of the action on the field of play represented as a grid.
field-side restriction of xs:string optional
Which side of the field the event is taking place.  Either "home" or "away".
flag-new QCodeType optional
Types of motor racing communication flags. SportsML vocab uri: http://cv.iptc.org/newscodes/spmcrflag/
flag-original QCodeType optional
Types of motor racing communication flags. SportsML vocab uri: http://cv.iptc.org/newscodes/spmcrflag/
flag-state QCodeType optional
Types of motor racing communication flags. SportsML vocab uri: http://cv.iptc.org/newscodes/spmcrflag/
game xs:integer optional
Which game in this set the play takes place in
goal-location gridType optional
Recommended x,y 0-100. The location on goal-mouth grid in which the ball/puck entered.
goal-zone QCodeType optional
Part of the goal where the score or score-attempt was aimed.
hit-by-pitch-type restriction of xs:string optional
hit-location QCodeType optional
hit-type QCodeType optional
hole xs:integer optional
Which hole this play takes place on
id xs:ID optional
An XML-specific identifier for the element.
inning-exiting QCodeType optional
inning-half restriction of xs:string optional
inning-value xs:integer optional
interference-type QCodeType optional
kick-type QCodeType optional
SportsML vocab uri: http://cv.iptc.org/newscodes/spamfkick/
landing QCodeType optional
The place or surface where a golf ball lands after being shot. SportsML vocab uri: http://cv.iptc.org/newscodes/spgollanding/
lap xs:integer optional
Which lap number this play takes place in
laps-remaining xs:integer optional
How many laps are remaining when this play takes place
last-modified xs:dateTime optional
Date and time when this play/action record was last modified. This would be the record from the reporter's data entry system.
lead-entering QCodeType optional
lead-exiting QCodeType optional
minutes-elapsed xs:string optional
Number of minutes that have elapsed since the beginning of the game.
opposing-team-idref xs:string optional
This is the opposing team, if any
out-type QCodeType optional
How the batter got out. SportsML vocab uri: http://cv.iptc.org/newscodes/spbblout/
outs xs:integer optional
outs-recorded xs:integer optional
pass-description QCodeType optional
pass-method QCodeType optional
pass-type QCodeType optional
passer-key QCodeType optional
passer-type QCodeType optional
penalty-acceptance QCodeType optional
penalty-challenge QCodeType optional
penalty-count xs:integer optional
The sum of penalties recieved by this team/participant this event
penalty-length xs:string optional
The length of this penalty. Normally in minutes, but could be rest of the game etc
penalty-level QCodeType optional
The degree of punishment for the penalty eg. yellow or red card, major, minor, game misconduct, etc. See "penaltylevel" SportsML vocabs for various sports:
http://cv.iptc.org/newscodes/spbkbpenaltylevel/
http://cv.iptc.org/newscodes/spichpenaltylevel/
http://cv.iptc.org/newscodes/sprgxpenaltylevel/
http://cv.iptc.org/newscodes/spsocpenaltylevel/
penalty-name xs:string optional
The name of the penalty
penalty-result QCodeType optional
What the foul resulted in. See "penaltyresult" SportsML vocabs for various sports:
http://cv.iptc.org/newscodes/sprgxpenaltyresult/
http://cv.iptc.org/newscodes/spsocpenaltyresult/
penalty-review QCodeType optional
penalty-review-ruling QCodeType optional
penalty-side QCodeType optional
Which side committed the penalty, usually offense or defense. SportsML vocab uri: http://cv.iptc.org/newscodes/sppenaltyside/
penalty-status restriction of xs:string optional
penalty-type QCodeType optional
The name of the type of penalty. See "penalty" SportsML vocabs for various sports:
http://cv.iptc.org/newscodes/spamfpenalty/
http://cv.iptc.org/newscodes/spichpenalty/
http://cv.iptc.org/newscodes/sprgxpenalty/
http://cv.iptc.org/newscodes/spsocpenalty/
penalty-yards QCodeType optional
period-length truncatedTimeType optional
Length of current period of event
period-minute-elapsed xs:string optional
The time elapsed, but only given as whole minutes.
period-time-elapsed xs:string optional
The time elapsed in the current period.
period-time-remaining xs:string optional
The time remaining in the current period.
period-value xs:string optional
Number or name of current period of event. Normally a number but can be things like OT etc
pitch-type QCodeType optional
pitch-units restriction of xs:string optional
pitch-velocity xs:decimal optional
pitcher-side bodySideList optional
play-scorekeepers-notation xs:string optional
player-count xs:integer optional
Number of players in the "current" team
player-count-opposing xs:integer optional
Number of players in the opposing team
points xs:integer optional
How many points this score was worth for the scoring team.
position-new QCodeType optional
position-original QCodeType optional
power-play-advantage xs:nonNegativeInteger optional
Number of players more on the team in power play, also see the player count attributes
power-play-time-remaining truncatedTimeType optional
Time remaining of powerplay
rbi xs:integer optional
receiver-score QCodeType optional
SportsML vocab uri: http://cv.iptc.org/newscodes/sptengameresult/
recipient-type QCodeType optional
Whether the receiver of the penalty was the team, the player, a coach, a ref, etc. SportsML vocab uri: http://cv.iptc.org/newscodes/sprecipienttype/
result QCodeType optional
The result of the play or action. See "result" SportsML vocabs for various sports:
http://cv.iptc.org/newscodes/spamfresult/
http://cv.iptc.org/newscodes/spsocresult/
round xs:integer optional
Which round this play takes place in
runner-on-first xs:boolean optional
runner-on-first-advance QCodeType optional
runner-on-first-idref QCodeType optional
runner-on-second xs:boolean optional
runner-on-second-advance QCodeType optional
runner-on-second-idref QCodeType optional
runner-on-third xs:boolean optional
runner-on-third-advance QCodeType optional
runner-on-third-idref QCodeType optional
runners-on-base xs:boolean optional
runs-scored xs:integer optional
runs-this-inning-half xs:integer optional
sacrifice-type QCodeType optional
save-method QCodeType optional
save-type QCodeType optional
score xs:integer optional
The current score of this player
score-against-par xs:integer optional
How the score of this player is compared to the course par
score-attempt-method QCodeType optional
What part of the body or equipment the player used to attempt to score. See "scoreattemptmethod" SportsML vocabs for various sports:
http://cv.iptc.org/newscodes/spsocscoreattemptmethod/
score-attempt-result QCodeType optional
The result of the score attempt eg. blocked, missed, etc. See "scoreattemptresult" SportsML vocabs for various sports:
http://cv.iptc.org/newscodes/spbkbscoreattemptresult/
http://cv.iptc.org/newscodes/spichscoreattemtresult/
http://cv.iptc.org/newscodes/sprgxscoreattemptresult/
http://cv.iptc.org/newscodes/spsocscoreattemptresult/
score-attempt-side bodySideList optional
Side of the body of the player attempting to score
score-attempt-situation QCodeType optional
score-attempt-type QCodeType optional
The type of score that was attempted. See "scoreattempt" SportsML vocabs for various sports:
http://cv.iptc.org/newscodes/spbkbscoreattempt/
http://cv.iptc.org/newscodes/spichscoreattempt/
http://cv.iptc.org/newscodes/sprgxscoreattempt/
http://cv.iptc.org/newscodes/spsocscoreattempt/
score-team xs:string optional
Score of the "current" team
score-team-opposing xs:string optional
Score of the opposing team
score-type QCodeType optional
The type of score for sports with more than one way to gain points (american-football) in which every play is a score attempt. For other sports use score-attempt-type. SportsML vocab uri: http://cv.iptc.org/newscodes/spamfscore/
sequence-number xs:integer optional
Sequence-number. Should be separate sequences for sub-actions inside an action
serve-number QCodeType optional
server-score QCodeType optional
SportsML vocab uri: http://cv.iptc.org/newscodes/sptengameresult/
set xs:integer optional
Which set this play takes place in. Tennis is played in 3 or 5 sets
shootout-shot-order xs:integer optional
When this shot was take, amongst all the shootout shots of a game for one particular team. For example: 3 (if it was the third shot of the shootout).
shot-distance xs:double optional
shot-distance-units QCodeType optional
SportsML vocab uri: http://cv.iptc.org/newscodes/spdistanceunits/
shot-type QCodeType optional
The type of shot taken. See "shot" SportsML vocabs for various sports:
http://cv.iptc.org/newscodes/spgolshot/
http://cv.iptc.org/newscodes/sptenshot/
http://cv.iptc.org/newscodes/spcurshot/
start-distance xs:integer optional
The distance from the cup where the stroke was taken
start-location xs:string optional
A string indicating where on the court the action began. Could be an approximate region, or a more complex value adhering to some elaborate coordinate system.
stone-number xs:integer optional
Each end has 8 stones per team
stone-speed QCodeType optional
strength QCodeType optional
Even strength, power play, short handed, etc.  SportsML vocab uri: http://cv.iptc.org/newscodes/spichstrength/
strike-type restriction of xs:string optional
strikeout-type restriction of xs:string optional
strikes xs:integer optional
strokes xs:nonNegativeInteger optional
How many strokes this player has done so far
style xs:string optional
An open placeholder for reference by an external stylesheet.
substitution-reason xs:string optional
team-idref xs:string optional
This is considered the "current" team in action
time-addition xs:string optional
time added to period.
time-elapsed truncatedTimeType optional
Total time elapsed of event
time-remaining truncatedTimeType optional
Time remaining of event
time-used xs:string optional
How much time the team used for this play
timeout-duration xs:string optional
Length of timeout
timeout-type QCodeType optional
Type of timeout. SportsML vocab uri: http://cv.iptc.org/newscodes/spamftimeout/
timeouts-left xs:integer optional
Timeouts left for the "current" team
touchdown-type QCodeType optional
SportsML vocab uri: http://cv.iptc.org/newscodes/spamftouchdown/
trajectory-coordinates QCodeType optional
The path of the ball. SportsML vocab uri: http://cv.iptc.org/newscodes/spbbltrajectory/
turn restriction of xs:string optional
turnover-type QCodeType optional
How the initiative changed. Steal, lost-ball etc.
type QCodeType optional
The type of competitive action taken on the field of play. See "action" SportsML vocabs for various sports:
http://cv.iptc.org/newscodes/spamfaction/
http://cv.iptc.org/newscodes/spbblaction/
http://cv.iptc.org/newscodes/spbkbaction/
http://cv.iptc.org/newscodes/spichaction/
http://cv.iptc.org/newscodes/spmcraction/
http://cv.iptc.org/newscodes/rgxaction/
http://cv.iptc.org/newscodes/spsocaction/
http://cv.iptc.org/newscodes/sptenaction/
umpire-call restriction of xs:string optional
The net result of the pitch.
velocity QCodeType optional
walk-type restriction of xs:string optional
win-type restriction of xs:string optional
yards-gained xs:integer optional
zone QCodeType optional
The zone on the playing field where the action took place. qcoded value that can be sport specific
Source
<xs:attributeGroup name="actionAttributes">
  <xs:attributeGroup ref="commonAttributes">
    <xs:annotation>
      <xs:documentation>Common attributes</xs:documentation>
    </xs:annotation>
  </xs:attributeGroup>
  <xs:attributeGroup ref="baseEventStateAttributeGroup"/>
  <xs:attribute name="team-idref" type="xs:string" use="optional">
    <xs:annotation>
      <xs:documentation>This is considered the "current" team in action</xs:documentation>
    </xs:annotation>
  </xs:attribute>
  <xs:attribute name="opposing-team-idref" type="xs:string" use="optional">
    <xs:annotation>
      <xs:documentation>This is the opposing team, if any</xs:documentation>
    </xs:annotation>
  </xs:attribute>
  <xs:attribute name="created" type="xs:dateTime" use="optional">
    <xs:annotation>
      <xs:documentation>Date and time when this play/action record was created. This would be the record from the reporter's data entry system.</xs:documentation>
    </xs:annotation>
  </xs:attribute>
  <xs:attribute name="last-modified" type="xs:dateTime" use="optional">
    <xs:annotation>
      <xs:documentation>Date and time when this play/action record was last modified. This would be the record from the reporter's data entry system.</xs:documentation>
    </xs:annotation>
  </xs:attribute>
  <xs:attribute name="date-time" type="xs:dateTime" use="optional">
    <xs:annotation>
      <xs:documentation>Date and time when this play/action took place on the field.</xs:documentation>
    </xs:annotation>
  </xs:attribute>
  <xs:attribute name="result" use="optional" type="QCodeType">
    <xs:annotation>
      <xs:documentation>The result of the play or action. See "result" SportsML vocabs for various sports: http://cv.iptc.org/newscodes/spamfresult/ http://cv.iptc.org/newscodes/spsocresult/</xs:documentation>
    </xs:annotation>
  </xs:attribute>
  <xs:attribute name="sequence-number" type="xs:integer" use="optional">
    <xs:annotation>
      <xs:documentation>Sequence-number. Should be separate sequences for sub-actions inside an action</xs:documentation>
    </xs:annotation>
  </xs:attribute>
  <xs:attribute name="comment" type="xs:string" use="optional">
    <xs:annotation>
      <xs:documentation>Textual comment of the action</xs:documentation>
    </xs:annotation>
  </xs:attribute>
  <xs:attribute name="type" type="QCodeType" use="optional">
    <xs:annotation>
      <xs:documentation>The type of competitive action taken on the field of play. See "action" SportsML vocabs for various sports: http://cv.iptc.org/newscodes/spamfaction/ http://cv.iptc.org/newscodes/spbblaction/ http://cv.iptc.org/newscodes/spbkbaction/ http://cv.iptc.org/newscodes/spichaction/ http://cv.iptc.org/newscodes/spmcraction/ http://cv.iptc.org/newscodes/rgxaction/ http://cv.iptc.org/newscodes/spsocaction/ http://cv.iptc.org/newscodes/sptenaction/</xs:documentation>
    </xs:annotation>
  </xs:attribute>
  <xs:attribute name="time-elapsed" type="truncatedTimeType" use="optional">
    <xs:annotation>
      <xs:documentation>Total time elapsed of event</xs:documentation>
    </xs:annotation>
  </xs:attribute>
  <xs:attribute name="time-remaining" type="truncatedTimeType" use="optional">
    <xs:annotation>
      <xs:documentation>Time remaining of event</xs:documentation>
    </xs:annotation>
  </xs:attribute>
  <xs:attribute name="player-count" type="xs:integer" use="optional">
    <xs:annotation>
      <xs:documentation>Number of players in the "current" team</xs:documentation>
    </xs:annotation>
  </xs:attribute>
  <xs:attribute name="player-count-opposing" type="xs:integer" use="optional">
    <xs:annotation>
      <xs:documentation>Number of players in the opposing team</xs:documentation>
    </xs:annotation>
  </xs:attribute>
  <xs:attribute name="start-location" use="optional" type="xs:string">
    <xs:annotation>
      <xs:documentation>A string indicating where on the court the action began. Could be an approximate region, or a more complex value adhering to some elaborate coordinate system.</xs:documentation>
    </xs:annotation>
  </xs:attribute>
  <xs:attribute name="end-location" use="optional" type="xs:string">
    <xs:annotation>
      <xs:documentation>A string indicating where on the court the action occured. Could be an approximate region, or a more complex value adhering to some elaborate coordinate system.</xs:documentation>
    </xs:annotation>
  </xs:attribute>
  <xs:attribute name="zone" use="optional" type="QCodeType">
    <xs:annotation>
      <xs:documentation>The zone on the playing field where the action took place. qcoded value that can be sport specific</xs:documentation>
    </xs:annotation>
  </xs:attribute>
  <xs:attribute name="power-play-time-remaining" use="optional" type="truncatedTimeType">
    <xs:annotation>
      <xs:documentation>Time remaining of powerplay</xs:documentation>
    </xs:annotation>
  </xs:attribute>
  <xs:attribute name="power-play-advantage" use="optional" type="xs:nonNegativeInteger">
    <xs:annotation>
      <xs:documentation>Number of players more on the team in power play, also see the player count attributes</xs:documentation>
    </xs:annotation>
  </xs:attribute>
  <xs:attribute name="caller-type" use="optional" type="QCodeType">
    <xs:annotation>
      <xs:documentation>Who called the timeout, either team or official. ID is given under participant. SportsML vocab uri: http://cv.iptc.org/newscodes/spamfcaller/</xs:documentation>
    </xs:annotation>
  </xs:attribute>
  <xs:attribute name="strength" use="optional" type="QCodeType">
    <xs:annotation>
      <xs:documentation>Even strength, power play, short handed, etc. SportsML vocab uri: http://cv.iptc.org/newscodes/spichstrength/</xs:documentation>
    </xs:annotation>
  </xs:attribute>
  <xs:attribute name="points" use="optional" type="xs:integer">
    <xs:annotation>
      <xs:documentation>How many points this score was worth for the scoring team.</xs:documentation>
    </xs:annotation>
  </xs:attribute>
  <xs:attribute name="turnover-type" use="optional" type="QCodeType">
    <xs:annotation>
      <xs:documentation>How the initiative changed. Steal, lost-ball etc.</xs:documentation>
    </xs:annotation>
  </xs:attribute>
  <xs:attribute name="period-value" type="xs:string" use="optional">
    <xs:annotation>
      <xs:documentation>Number or name of current period of event. Normally a number but can be things like OT etc</xs:documentation>
    </xs:annotation>
  </xs:attribute>
  <xs:attribute name="period-length" type="truncatedTimeType" use="optional">
    <xs:annotation>
      <xs:documentation>Length of current period of event</xs:documentation>
    </xs:annotation>
  </xs:attribute>
  <xs:attribute name="score-team" type="xs:string" use="optional">
    <xs:annotation>
      <xs:documentation>Score of the "current" team</xs:documentation>
    </xs:annotation>
  </xs:attribute>
  <xs:attribute name="score-team-opposing" type="xs:string" use="optional">
    <xs:annotation>
      <xs:documentation>Score of the opposing team</xs:documentation>
    </xs:annotation>
  </xs:attribute>
  <xs:attribute name="timeouts-left" type="xs:integer" use="optional">
    <xs:annotation>
      <xs:documentation>Timeouts left for the "current" team</xs:documentation>
    </xs:annotation>
  </xs:attribute>
  <xs:attribute name="timeout-duration" type="xs:string" use="optional">
    <xs:annotation>
      <xs:documentation>Length of timeout</xs:documentation>
    </xs:annotation>
  </xs:attribute>
  <xs:attribute name="timeout-type" use="optional" type="QCodeType">
    <xs:annotation>
      <xs:documentation>Type of timeout. SportsML vocab uri: http://cv.iptc.org/newscodes/spamftimeout/</xs:documentation>
    </xs:annotation>
  </xs:attribute>
  <xs:attribute name="score-type" use="optional" type="QCodeType">
    <xs:annotation>
      <xs:documentation>The type of score for sports with more than one way to gain points (american-football) in which every play is a score attempt. For other sports use score-attempt-type. SportsML vocab uri: http://cv.iptc.org/newscodes/spamfscore/</xs:documentation>
    </xs:annotation>
  </xs:attribute>
  <xs:attribute name="save-type" use="optional" type="QCodeType"/>
  <xs:attribute name="save-method" use="optional" type="QCodeType"/>
  <xs:attribute name="pass-type" use="optional" type="QCodeType"/>
  <xs:attribute name="pass-description" use="optional" type="QCodeType"/>
  <xs:attribute name="pass-method" use="optional" type="QCodeType"/>
  <xs:attribute name="shot-type" use="optional" type="QCodeType">
    <xs:annotation>
      <xs:documentation>The type of shot taken. See "shot" SportsML vocabs for various sports: http://cv.iptc.org/newscodes/spgolshot/ http://cv.iptc.org/newscodes/sptenshot/ http://cv.iptc.org/newscodes/spcurshot/</xs:documentation>
    </xs:annotation>
  </xs:attribute>
  <xs:attribute name="shot-distance" use="optional" type="xs:double"/>
  <xs:attribute name="shot-distance-units" type="QCodeType" use="optional">
    <xs:annotation>
      <xs:documentation>SportsML vocab uri: http://cv.iptc.org/newscodes/spdistanceunits/</xs:documentation>
    </xs:annotation>
  </xs:attribute>
  <xs:attribute name="penalty-type" use="optional" type="QCodeType">
    <xs:annotation>
      <xs:documentation>The name of the type of penalty. See "penalty" SportsML vocabs for various sports: http://cv.iptc.org/newscodes/spamfpenalty/ http://cv.iptc.org/newscodes/spichpenalty/ http://cv.iptc.org/newscodes/sprgxpenalty/ http://cv.iptc.org/newscodes/spsocpenalty/</xs:documentation>
    </xs:annotation>
  </xs:attribute>
  <xs:attribute name="penalty-level" use="optional" type="QCodeType">
    <xs:annotation>
      <xs:documentation>The degree of punishment for the penalty eg. yellow or red card, major, minor, game misconduct, etc. See "penaltylevel" SportsML vocabs for various sports: http://cv.iptc.org/newscodes/spbkbpenaltylevel/ http://cv.iptc.org/newscodes/spichpenaltylevel/ http://cv.iptc.org/newscodes/sprgxpenaltylevel/ http://cv.iptc.org/newscodes/spsocpenaltylevel/</xs:documentation>
    </xs:annotation>
  </xs:attribute>
  <xs:attribute name="penalty-result" use="optional" type="QCodeType">
    <xs:annotation>
      <xs:documentation>What the foul resulted in. See "penaltyresult" SportsML vocabs for various sports: http://cv.iptc.org/newscodes/sprgxpenaltyresult/ http://cv.iptc.org/newscodes/spsocpenaltyresult/</xs:documentation>
    </xs:annotation>
  </xs:attribute>
  <xs:attribute name="penalty-side" type="QCodeType" use="optional">
    <xs:annotation>
      <xs:documentation>Which side committed the penalty, usually offense or defense. SportsML vocab uri: http://cv.iptc.org/newscodes/sppenaltyside/</xs:documentation>
    </xs:annotation>
  </xs:attribute>
  <xs:attribute name="penalty-length" use="optional" type="xs:string">
    <xs:annotation>
      <xs:documentation>The length of this penalty. Normally in minutes, but could be rest of the game etc</xs:documentation>
    </xs:annotation>
  </xs:attribute>
  <xs:attribute name="penalty-name" use="optional" type="xs:string">
    <xs:annotation>
      <xs:documentation>The name of the penalty</xs:documentation>
    </xs:annotation>
  </xs:attribute>
  <xs:attribute name="penalty-count" use="optional" type="xs:integer">
    <xs:annotation>
      <xs:documentation>The sum of penalties recieved by this team/participant this event</xs:documentation>
    </xs:annotation>
  </xs:attribute>
  <xs:attribute name="penalty-status" use="optional">
    <!-- If this action marks the start or the end of the penalty time -->
    <xs:simpleType id="penaltyStatus">
      <xs:restriction base="xs:string">
        <xs:enumeration id="penaltyStatusStart" value="start"/>
        <xs:enumeration id="penaltyStatusEnd" value="end"/>
      </xs:restriction>
    </xs:simpleType>
  </xs:attribute>
  <xs:attribute name="recipient-type" type="QCodeType" use="optional">
    <xs:annotation>
      <xs:documentation>Whether the receiver of the penalty was the team, the player, a coach, a ref, etc. SportsML vocab uri: http://cv.iptc.org/newscodes/sprecipienttype/</xs:documentation>
    </xs:annotation>
  </xs:attribute>
  <xs:attribute name="score-attempt-type" use="optional" type="QCodeType">
    <xs:annotation>
      <xs:documentation>The type of score that was attempted. See "scoreattempt" SportsML vocabs for various sports: http://cv.iptc.org/newscodes/spbkbscoreattempt/ http://cv.iptc.org/newscodes/spichscoreattempt/ http://cv.iptc.org/newscodes/sprgxscoreattempt/ http://cv.iptc.org/newscodes/spsocscoreattempt/</xs:documentation>
    </xs:annotation>
  </xs:attribute>
  <xs:attribute name="score-attempt-result" use="optional" type="QCodeType">
    <xs:annotation>
      <xs:documentation>The result of the score attempt eg. blocked, missed, etc. See "scoreattemptresult" SportsML vocabs for various sports: http://cv.iptc.org/newscodes/spbkbscoreattemptresult/ http://cv.iptc.org/newscodes/spichscoreattemtresult/ http://cv.iptc.org/newscodes/sprgxscoreattemptresult/ http://cv.iptc.org/newscodes/spsocscoreattemptresult/</xs:documentation>
    </xs:annotation>
  </xs:attribute>
  <xs:attribute name="score-attempt-side" use="optional" type="bodySideList">
    <xs:annotation>
      <xs:documentation>Side of the body of the player attempting to score</xs:documentation>
    </xs:annotation>
  </xs:attribute>
  <xs:attribute name="score-attempt-method" use="optional" type="QCodeType">
    <xs:annotation>
      <xs:documentation>What part of the body or equipment the player used to attempt to score. See "scoreattemptmethod" SportsML vocabs for various sports: http://cv.iptc.org/newscodes/spsocscoreattemptmethod/</xs:documentation>
    </xs:annotation>
  </xs:attribute>
  <xs:attribute name="score-attempt-situation" use="optional" type="QCodeType"/>
  <xs:attribute name="goal-zone" use="optional" type="QCodeType">
    <xs:annotation>
      <xs:documentation>Part of the goal where the score or score-attempt was aimed.</xs:documentation>
    </xs:annotation>
  </xs:attribute>
  <xs:attribute name="angle" use="optional" type="xs:string">
    <xs:annotation>
      <xs:documentation>Angle on the field of the play.</xs:documentation>
    </xs:annotation>
  </xs:attribute>
  <xs:attribute name="distance" use="optional" type="xs:string">
    <xs:annotation>
      <xs:documentation>Angle on the field of the play.</xs:documentation>
    </xs:annotation>
  </xs:attribute>
  <xs:attribute name="body-part" use="optional" type="QCodeType">
    <xs:annotation>
      <xs:documentation>Body part used to perform an action.</xs:documentation>
    </xs:annotation>
  </xs:attribute>
  <xs:attribute name="field-location" use="optional" type="gridType">
    <xs:annotation>
      <xs:documentation>Recommended x,y 0-100. The location of the action on the field of play represented as a grid.</xs:documentation>
    </xs:annotation>
  </xs:attribute>
  <xs:attribute name="goal-location" use="optional" type="gridType">
    <xs:annotation>
      <xs:documentation>Recommended x,y 0-100. The location on goal-mouth grid in which the ball/puck entered.</xs:documentation>
    </xs:annotation>
  </xs:attribute>
  <xs:attribute name="time-addition" use="optional" type="xs:string">
    <xs:annotation>
      <xs:documentation>time added to period.</xs:documentation>
    </xs:annotation>
  </xs:attribute>
  <xs:attribute name="shootout-shot-order" use="optional" type="xs:integer">
    <xs:annotation>
      <xs:documentation>When this shot was take, amongst all the shootout shots of a game for one particular team. For example: 3 (if it was the third shot of the shootout).</xs:documentation>
    </xs:annotation>
  </xs:attribute>
  <xs:attribute name="faceoff-winner" use="optional" type="xs:NCName">
    <xs:annotation>
      <xs:documentation>also used to show winner of jumpball in basket.</xs:documentation>
    </xs:annotation>
  </xs:attribute>
  <xs:attribute name="substitution-reason" type="xs:string" use="optional"/>
  <!-- The reason for the substitution of a player -->
  <xs:attributeGroup ref="americanFootballActionAttributes"/>
  <xs:attributeGroup ref="baseballActionAttributes"/>
  <xs:attributeGroup ref="curlingActionAttributes"/>
  <xs:attributeGroup ref="golfActionAttributes"/>
  <xs:attributeGroup ref="motorRacingActionAttributes"/>
  <xs:attributeGroup ref="soccerActionAttributes"/>
  <xs:attributeGroup ref="tennisActionAttributes"/>
</xs:attributeGroup>
Attribute Group americanFootballActionAttributes
Namespace http://iptc.org/std/nar/2006-10-01/
Diagram
Diagram sportsml_xsd.tmp#americanFootballActionAttributes_touchdown-type sportsml_xsd.tmp#americanFootballActionAttributes_clock-state sportsml_xsd.tmp#americanFootballActionAttributes_distance-for-1st-down sportsml_xsd.tmp#americanFootballActionAttributes_field-side sportsml_xsd.tmp#americanFootballActionAttributes_field-line sportsml_xsd.tmp#americanFootballActionAttributes_drive-plays sportsml_xsd.tmp#americanFootballActionAttributes_drive-yards sportsml_xsd.tmp#americanFootballActionAttributes_drive-duration sportsml_xsd.tmp#americanFootballActionAttributes_drive-result sportsml_xsd.tmp#americanFootballActionAttributes_down sportsml_xsd.tmp#americanFootballActionAttributes_yards-gained sportsml_xsd.tmp#americanFootballActionAttributes_penalty-yards sportsml_xsd.tmp#americanFootballActionAttributes_penalty-acceptance sportsml_xsd.tmp#americanFootballActionAttributes_penalty-challenge sportsml_xsd.tmp#americanFootballActionAttributes_penalty-review sportsml_xsd.tmp#americanFootballActionAttributes_penalty-review-ruling sportsml_xsd.tmp#americanFootballActionAttributes_kick-type
Used by
Attribute Group actionAttributes
Attributes
QName Type Fixed Default Use Annotation
clock-state restriction of xs:string optional
distance-for-1st-down xs:integer optional
The distance between the current line of scrimmage and the line to gain, 10 yards downfield from the start of possession. In yards. The word goal is used when the distance to the goal line is less than 10 yards. The word kick is used for kick-scoring attempt.
down xs:nonNegativeInteger optional
The current down. Valid values are 1,2,3,4,5. (Could period be used?)
drive-duration xs:duration optional
The time it took for the drive.
drive-plays xs:nonNegativeInteger optional
The number of plays in this drive.
drive-result QCodeType optional
How a drive came to an end. SportsML vocab uri: http://cv.iptc.org/newscodes/spamfdriveresult/
drive-yards xs:nonNegativeInteger optional
The number of yards covered during this drive.
field-line xs:integer optional
The line of scrimmage. The yard line where the ball is placed at the start of play.
field-side restriction of xs:string optional
Which side of the field the event is taking place.  Either "home" or "away".
kick-type QCodeType optional
SportsML vocab uri: http://cv.iptc.org/newscodes/spamfkick/
penalty-acceptance QCodeType optional
penalty-challenge QCodeType optional
penalty-review QCodeType optional
penalty-review-ruling QCodeType optional
penalty-yards QCodeType optional
touchdown-type QCodeType optional
SportsML vocab uri: http://cv.iptc.org/newscodes/spamftouchdown/
yards-gained xs:integer optional
Source
<xs:attributeGroup name="americanFootballActionAttributes">
  <xs:attribute name="touchdown-type" use="optional" type="QCodeType">
    <xs:annotation>
      <xs:documentation>SportsML vocab uri: http://cv.iptc.org/newscodes/spamftouchdown/</xs:documentation>
    </xs:annotation>
  </xs:attribute>
  <xs:attribute name="clock-state" use="optional">
    <!-- Whether the clock is running or stopped. -->
    <xs:simpleType id="clockState">
      <xs:restriction base="xs:string">
        <xs:enumeration id="clockStateStopped" value="stopped"/>
        <xs:enumeration id="clockStateRunning" value="running"/>
      </xs:restriction>
    </xs:simpleType>
  </xs:attribute>
  <xs:attribute name="distance-for-1st-down" use="optional" type="xs:integer">
    <xs:annotation>
      <xs:documentation>The distance between the current line of scrimmage and the line to gain, 10 yards downfield from the start of possession. In yards. The word goal is used when the distance to the goal line is less than 10 yards. The word kick is used for kick-scoring attempt.</xs:documentation>
    </xs:annotation>
  </xs:attribute>
  <xs:attribute name="field-side" use="optional">
    <xs:annotation>
      <xs:documentation>Which side of the field the event is taking place. Either "home" or "away".</xs:documentation>
    </xs:annotation>
    <xs:simpleType id="fieldSide">
      <xs:restriction base="xs:string">
        <xs:enumeration id="fieldSideHome" value="home"/>
        <xs:enumeration id="fieldSideAway" value="away"/>
      </xs:restriction>
    </xs:simpleType>
  </xs:attribute>
  <!-- Which side of the field the event is taking place. Either "home" or "away". -->
  <xs:attribute name="field-line" use="optional" type="xs:integer">
    <xs:annotation>
      <xs:documentation>The line of scrimmage. The yard line where the ball is placed at the start of play.</xs:documentation>
    </xs:annotation>
  </xs:attribute>
  <xs:attribute name="drive-plays" use="optional" type="xs:nonNegativeInteger">
    <xs:annotation>
      <xs:documentation>The number of plays in this drive.</xs:documentation>
    </xs:annotation>
  </xs:attribute>
  <xs:attribute name="drive-yards" use="optional" type="xs:nonNegativeInteger">
    <xs:annotation>
      <xs:documentation>The number of yards covered during this drive.</xs:documentation>
    </xs:annotation>
  </xs:attribute>
  <xs:attribute name="drive-duration" use="optional" type="xs:duration">
    <xs:annotation>
      <xs:documentation>The time it took for the drive.</xs:documentation>
    </xs:annotation>
  </xs:attribute>
  <xs:attribute name="drive-result" use="optional" type="QCodeType">
    <xs:annotation>
      <xs:documentation>How a drive came to an end. SportsML vocab uri: http://cv.iptc.org/newscodes/spamfdriveresult/</xs:documentation>
    </xs:annotation>
  </xs:attribute>
  <xs:attribute name="down" use="optional" type="xs:nonNegativeInteger">
    <xs:annotation>
      <xs:documentation>The current down. Valid values are 1,2,3,4,5. (Could period be used?)</xs:documentation>
    </xs:annotation>
  </xs:attribute>
  <xs:attribute name="yards-gained" use="optional" type="xs:integer"/>
  <xs:attribute name="penalty-yards" use="optional" type="QCodeType"/>
  <xs:attribute name="penalty-acceptance" use="optional" type="QCodeType"/>
  <xs:attribute name="penalty-challenge" use="optional" type="QCodeType"/>
  <xs:attribute name="penalty-review" use="optional" type="QCodeType"/>
  <xs:attribute name="penalty-review-ruling" use="optional" type="QCodeType"/>
  <xs:attribute name="kick-type" use="optional" type="QCodeType">
    <xs:annotation>
      <xs:documentation>SportsML vocab uri: http://cv.iptc.org/newscodes/spamfkick/</xs:documentation>
    </xs:annotation>
  </xs:attribute>
</xs:attributeGroup>
Attribute Group baseballActionAttributes
Namespace http://iptc.org/std/nar/2006-10-01/
Diagram
Diagram sportsml_xsd.tmp#baseballActionAttributes_at-bat-number sportsml_xsd.tmp#baseballActionAttributes_balls sportsml_xsd.tmp#baseballActionAttributes_batter-advance sportsml_xsd.tmp#baseballActionAttributes_batter-side sportsml_xsd.tmp#baseballActionAttributes_earned-runs-scored sportsml_xsd.tmp#baseballActionAttributes_error-type sportsml_xsd.tmp#baseballActionAttributes_hit-by-pitch-type sportsml_xsd.tmp#baseballActionAttributes_hit-location sportsml_xsd.tmp#baseballActionAttributes_hit-type sportsml_xsd.tmp#baseballActionAttributes_inning-exiting sportsml_xsd.tmp#baseballActionAttributes_inning-half sportsml_xsd.tmp#baseballActionAttributes_inning-value sportsml_xsd.tmp#baseballActionAttributes_interference-type sportsml_xsd.tmp#baseballActionAttributes_lead-entering sportsml_xsd.tmp#baseballActionAttributes_lead-exiting sportsml_xsd.tmp#baseballActionAttributes_out-type sportsml_xsd.tmp#baseballActionAttributes_outs sportsml_xsd.tmp#baseballActionAttributes_outs-recorded sportsml_xsd.tmp#baseballActionAttributes_pitcher-side sportsml_xsd.tmp#baseballActionAttributes_play-scorekeepers-notation sportsml_xsd.tmp#baseballActionAttributes_rbi sportsml_xsd.tmp#baseballActionAttributes_runner-on-first sportsml_xsd.tmp#baseballActionAttributes_runner-on-first-advance sportsml_xsd.tmp#baseballActionAttributes_runner-on-first-idref sportsml_xsd.tmp#baseballActionAttributes_runner-on-second sportsml_xsd.tmp#baseballActionAttributes_runner-on-second-advance sportsml_xsd.tmp#baseballActionAttributes_runner-on-second-idref sportsml_xsd.tmp#baseballActionAttributes_runner-on-third sportsml_xsd.tmp#baseballActionAttributes_runner-on-third-advance sportsml_xsd.tmp#baseballActionAttributes_runner-on-third-idref sportsml_xsd.tmp#baseballActionAttributes_runners-on-base sportsml_xsd.tmp#baseballActionAttributes_runs-scored sportsml_xsd.tmp#baseballActionAttributes_runs-this-inning-half sportsml_xsd.tmp#baseballActionAttributes_sacrifice-type sportsml_xsd.tmp#baseballActionAttributes_strikeout-type sportsml_xsd.tmp#baseballActionAttributes_strikes sportsml_xsd.tmp#baseballActionAttributes_trajectory-coordinates sportsml_xsd.tmp#baseballActionAttributes_velocity sportsml_xsd.tmp#baseballActionAttributes_walk-type sportsml_xsd.tmp#baseballActionAttributes_ball-location sportsml_xsd.tmp#baseballActionAttributes_ball-location-horizontal sportsml_xsd.tmp#baseballActionAttributes_ball-location-vertical sportsml_xsd.tmp#baseballActionAttributes_pitch-type sportsml_xsd.tmp#baseballActionAttributes_pitch-velocity sportsml_xsd.tmp#baseballActionAttributes_pitch-units sportsml_xsd.tmp#baseballActionAttributes_strike-type sportsml_xsd.tmp#baseballActionAttributes_umpire-call
Used by
Attribute Group actionAttributes
Attributes
QName Type Fixed Default Use Annotation
at-bat-number xs:integer optional
ball-location gridType optional
ball-location-horizontal QCodeType optional
Where the pitch was located horizontally. SportsML vocab uri: http://cv.iptc.org/newscodes/spbblballlocationhorizontal/
ball-location-vertical QCodeType optional
Where the pitch was located vertically. SportsML vocab uri: http://cv.iptc.org/newscodes/spbblballlocationvertical/
balls xs:integer optional
batter-advance xs:integer optional
batter-side bodySideList optional
earned-runs-scored xs:integer optional
error-type QCodeType optional
hit-by-pitch-type restriction of xs:string optional
hit-location QCodeType optional
hit-type QCodeType optional
inning-exiting QCodeType optional
inning-half restriction of xs:string optional
inning-value xs:integer optional
interference-type QCodeType optional
lead-entering QCodeType optional
lead-exiting QCodeType optional
out-type QCodeType optional
How the batter got out. SportsML vocab uri: http://cv.iptc.org/newscodes/spbblout/
outs xs:integer optional
outs-recorded xs:integer optional
pitch-type QCodeType optional
pitch-units restriction of xs:string optional
pitch-velocity xs:decimal optional
pitcher-side bodySideList optional
play-scorekeepers-notation xs:string optional
rbi xs:integer optional
runner-on-first xs:boolean optional
runner-on-first-advance QCodeType optional
runner-on-first-idref QCodeType optional
runner-on-second xs:boolean optional
runner-on-second-advance QCodeType optional
runner-on-second-idref QCodeType optional
runner-on-third xs:boolean optional
runner-on-third-advance QCodeType optional
runner-on-third-idref QCodeType optional
runners-on-base xs:boolean optional
runs-scored xs:integer optional
runs-this-inning-half xs:integer optional
sacrifice-type QCodeType optional
strike-type restriction of xs:string optional
strikeout-type restriction of xs:string optional
strikes xs:integer optional
trajectory-coordinates QCodeType optional
The path of the ball. SportsML vocab uri: http://cv.iptc.org/newscodes/spbbltrajectory/
umpire-call restriction of xs:string optional
The net result of the pitch.
velocity QCodeType optional
walk-type restriction of xs:string optional
Source
<xs:attributeGroup name="baseballActionAttributes">
  <xs:attribute name="at-bat-number" use="optional" type="xs:integer"/>
  <xs:attribute name="balls" use="optional" type="xs:integer"/>
  <xs:attribute name="batter-advance" use="optional" type="xs:integer"/>
  <xs:attribute name="batter-side" use="optional" type="bodySideList"/>
  <xs:attribute name="earned-runs-scored" use="optional" type="xs:integer"/>
  <xs:attribute name="error-type" use="optional" type="QCodeType"/>
  <xs:attribute name="hit-by-pitch-type" use="optional">
    <xs:simpleType id="hitByPitchType">
      <xs:restriction base="xs:string">
        <xs:enumeration id="hitByPitchTypeIntentional" value="intentional"/>
        <xs:enumeration id="hitByPitchTypeUnintentional" value="unintentional"/>
      </xs:restriction>
    </xs:simpleType>
  </xs:attribute>
  <xs:attribute name="hit-location" use="optional" type="QCodeType"/>
  <xs:attribute name="hit-type" use="optional" type="QCodeType"/>
  <xs:attribute name="inning-exiting" use="optional" type="QCodeType"/>
  <xs:attribute name="inning-half" use="optional">
    <xs:simpleType id="inningHalf">
      <xs:restriction base="xs:string">
        <xs:enumeration id="inningHalfTop" value="top"/>
        <xs:enumeration id="inningHalfBottom" value="bottom"/>
      </xs:restriction>
    </xs:simpleType>
  </xs:attribute>
  <xs:attribute name="inning-value" use="optional" type="xs:integer"/>
  <xs:attribute name="interference-type" use="optional" type="QCodeType"/>
  <xs:attribute name="lead-entering" use="optional" type="QCodeType"/>
  <xs:attribute name="lead-exiting" use="optional" type="QCodeType"/>
  <xs:attribute name="out-type" use="optional" type="QCodeType">
    <xs:annotation>
      <xs:documentation>How the batter got out. SportsML vocab uri: http://cv.iptc.org/newscodes/spbblout/</xs:documentation>
    </xs:annotation>
  </xs:attribute>
  <xs:attribute name="outs" use="optional" type="xs:integer"/>
  <xs:attribute name="outs-recorded" use="optional" type="xs:integer"/>
  <xs:attribute name="pitcher-side" use="optional" type="bodySideList"/>
  <xs:attribute name="play-scorekeepers-notation" use="optional" type="xs:string"/>
  <xs:attribute name="rbi" use="optional" type="xs:integer"/>
  <xs:attribute name="runner-on-first" use="optional" type="xs:boolean"/>
  <xs:attribute name="runner-on-first-advance" use="optional" type="QCodeType"/>
  <xs:attribute name="runner-on-first-idref" use="optional" type="QCodeType"/>
  <xs:attribute name="runner-on-second" use="optional" type="xs:boolean"/>
  <xs:attribute name="runner-on-second-advance" use="optional" type="QCodeType"/>
  <xs:attribute name="runner-on-second-idref" use="optional" type="QCodeType"/>
  <xs:attribute name="runner-on-third" use="optional" type="xs:boolean"/>
  <xs:attribute name="runner-on-third-advance" use="optional" type="QCodeType"/>
  <xs:attribute name="runner-on-third-idref" use="optional" type="QCodeType"/>
  <xs:attribute name="runners-on-base" use="optional" type="xs:boolean"/>
  <xs:attribute name="runs-scored" use="optional" type="xs:integer"/>
  <xs:attribute name="runs-this-inning-half" use="optional" type="xs:integer"/>
  <xs:attribute name="sacrifice-type" use="optional" type="QCodeType"/>
  <xs:attribute name="strikeout-type" use="optional">
    <xs:simpleType id="strikeoutType">
      <xs:restriction base="xs:string">
        <xs:enumeration id="strikeoutTypeCalled" value="called"/>
        <xs:enumeration id="strikeoutTypeSwinging" value="swinging"/>
      </xs:restriction>
    </xs:simpleType>
  </xs:attribute>
  <xs:attribute name="strikes" use="optional" type="xs:integer"/>
  <xs:attribute name="trajectory-coordinates" use="optional" type="QCodeType">
    <xs:annotation>
      <xs:documentation>The path of the ball. SportsML vocab uri: http://cv.iptc.org/newscodes/spbbltrajectory/</xs:documentation>
    </xs:annotation>
  </xs:attribute>
  <xs:attribute name="velocity" use="optional" type="QCodeType"/>
  <xs:attribute name="walk-type" use="optional">
    <xs:simpleType id="walkType">
      <xs:restriction base="xs:string">
        <xs:enumeration id="walkTypeIntentional" value="intentional"/>
        <xs:enumeration id="walkTypeUnintentional" value="unintentional"/>
      </xs:restriction>
    </xs:simpleType>
  </xs:attribute>
  <xs:attribute name="ball-location" use="optional" type="gridType"/>
  <xs:attribute name="ball-location-horizontal" use="optional" type="QCodeType">
    <xs:annotation>
      <xs:documentation>Where the pitch was located horizontally. SportsML vocab uri: http://cv.iptc.org/newscodes/spbblballlocationhorizontal/</xs:documentation>
    </xs:annotation>
  </xs:attribute>
  <xs:attribute name="ball-location-vertical" use="optional" type="QCodeType">
    <xs:annotation>
      <xs:documentation>Where the pitch was located vertically. SportsML vocab uri: http://cv.iptc.org/newscodes/spbblballlocationvertical/</xs:documentation>
    </xs:annotation>
  </xs:attribute>
  <xs:attribute name="pitch-type" use="optional" type="QCodeType"/>
  <xs:attribute name="pitch-velocity" use="optional" type="xs:decimal"/>
  <xs:attribute name="pitch-units" use="optional">
    <xs:simpleType id="pitchUnits">
      <xs:restriction base="xs:string">
        <xs:enumeration id="pitchUnitsKph" value="kph"/>
        <xs:enumeration id="pitchUnitsMph" value="mph"/>
      </xs:restriction>
    </xs:simpleType>
  </xs:attribute>
  <xs:attribute name="strike-type" use="optional">
    <xs:simpleType id="strikeType">
      <xs:restriction base="xs:string">
        <xs:enumeration id="strikeTypeCalled" value="called"/>
        <xs:enumeration id="strikeTypeSwinging" value="swinging"/>
        <xs:enumeration id="strikeTypeFoul" value="foul"/>
      </xs:restriction>
    </xs:simpleType>
  </xs:attribute>
  <xs:attribute name="umpire-call" use="optional">
    <xs:annotation>
      <xs:documentation>The net result of the pitch.</xs:documentation>
    </xs:annotation>
    <xs:simpleType id="umpireCall">
      <xs:restriction base="xs:string">
        <xs:enumeration id="umpireCallBall" value="ball"/>
        <xs:enumeration id="umpireCallStrike" value="strike"/>
        <xs:enumeration id="umpireCallIn-play" value="in-play"/>
      </xs:restriction>
    </xs:simpleType>
  </xs:attribute>
</xs:attributeGroup>
Attribute Group curlingActionAttributes
Namespace http://iptc.org/std/nar/2006-10-01/
Diagram
Diagram sportsml_xsd.tmp#curlingActionAttributes_end-number sportsml_xsd.tmp#curlingActionAttributes_stone-number sportsml_xsd.tmp#curlingActionAttributes_time-used sportsml_xsd.tmp#curlingActionAttributes_turn sportsml_xsd.tmp#curlingActionAttributes_stone-speed
Used by
Attribute Group actionAttributes
Attributes
QName Type Fixed Default Use Annotation
end-number xs:integer optional
A curling game normally have 10 ends, but it can also be 8 or even 6
stone-number xs:integer optional
Each end has 8 stones per team
stone-speed QCodeType optional
time-used xs:string optional
How much time the team used for this play
turn restriction of xs:string optional
Source
<xs:attributeGroup name="curlingActionAttributes">
  <xs:attribute name="end-number" type="xs:integer" use="optional">
    <xs:annotation>
      <xs:documentation>A curling game normally have 10 ends, but it can also be 8 or even 6</xs:documentation>
    </xs:annotation>
  </xs:attribute>
  <xs:attribute name="stone-number" type="xs:integer" use="optional">
    <xs:annotation>
      <xs:documentation>Each end has 8 stones per team</xs:documentation>
    </xs:annotation>
  </xs:attribute>
  <xs:attribute name="time-used" use="optional" type="xs:string">
    <xs:annotation>
      <xs:documentation>How much time the team used for this play</xs:documentation>
    </xs:annotation>
  </xs:attribute>
  <xs:attribute name="turn" use="optional">
    <xs:simpleType id="turn">
      <xs:restriction base="xs:string">
        <xs:enumeration id="turnInturn" value="inturn">
          <xs:annotation>
            <xs:documentation>When the stone is released with a clock-wise turn.</xs:documentation>
          </xs:annotation>
        </xs:enumeration>
        <xs:enumeration id="turnOutturn" value="outturn">
          <xs:annotation>
            <xs:documentation>When the stone is released with a anti-clock-wise turn.</xs:documentation>
          </xs:annotation>
        </xs:enumeration>
      </xs:restriction>
    </xs:simpleType>
  </xs:attribute>
  <!-- If the stone was played inhand or outhand -->
  <xs:attribute name="stone-speed" use="optional" type="QCodeType"/>
  <!-- The speed of the stone -->
</xs:attributeGroup>
Attribute Group golfActionAttributes
Namespace http://iptc.org/std/nar/2006-10-01/
Diagram
Diagram sportsml_xsd.tmp#golfActionAttributes_round sportsml_xsd.tmp#golfActionAttributes_hole sportsml_xsd.tmp#golfActionAttributes_strokes sportsml_xsd.tmp#golfActionAttributes_score sportsml_xsd.tmp#golfActionAttributes_score-against-par sportsml_xsd.tmp#golfActionAttributes_club sportsml_xsd.tmp#golfActionAttributes_start-distance sportsml_xsd.tmp#golfActionAttributes_end-distance sportsml_xsd.tmp#golfActionAttributes_landing
Used by
Attribute Group actionAttributes
Attributes
QName Type Fixed Default Use Annotation
club QCodeType optional
Which club was used
end-distance xs:integer optional
The distance from the cup where the ball stopped after the stroke
hole xs:integer optional
Which hole this play takes place on
landing QCodeType optional
The place or surface where a golf ball lands after being shot. SportsML vocab uri: http://cv.iptc.org/newscodes/spgollanding/
round xs:integer optional
Which round this play takes place in
score xs:integer optional
The current score of this player
score-against-par xs:integer optional
How the score of this player is compared to the course par
start-distance xs:integer optional
The distance from the cup where the stroke was taken
strokes xs:nonNegativeInteger optional
How many strokes this player has done so far
Source
<xs:attributeGroup name="golfActionAttributes">
  <xs:attribute name="round" type="xs:integer" use="optional">
    <xs:annotation>
      <xs:documentation>Which round this play takes place in</xs:documentation>
    </xs:annotation>
  </xs:attribute>
  <xs:attribute name="hole" type="xs:integer" use="optional">
    <xs:annotation>
      <xs:documentation>Which hole this play takes place on</xs:documentation>
    </xs:annotation>
  </xs:attribute>
  <xs:attribute name="strokes" use="optional" type="xs:nonNegativeInteger">
    <xs:annotation>
      <xs:documentation>How many strokes this player has done so far</xs:documentation>
    </xs:annotation>
  </xs:attribute>
  <xs:attribute name="score" use="optional" type="xs:integer">
    <xs:annotation>
      <xs:documentation>The current score of this player</xs:documentation>
    </xs:annotation>
  </xs:attribute>
  <xs:attribute name="score-against-par" use="optional" type="xs:integer">
    <xs:annotation>
      <xs:documentation>How the score of this player is compared to the course par</xs:documentation>
    </xs:annotation>
  </xs:attribute>
  <xs:attribute name="club" use="optional" type="QCodeType">
    <xs:annotation>
      <xs:documentation>Which club was used</xs:documentation>
    </xs:annotation>
  </xs:attribute>
  <xs:attribute name="start-distance" use="optional" type="xs:integer">
    <xs:annotation>
      <xs:documentation>The distance from the cup where the stroke was taken</xs:documentation>
    </xs:annotation>
  </xs:attribute>
  <xs:attribute name="end-distance" use="optional" type="xs:integer">
    <xs:annotation>
      <xs:documentation>The distance from the cup where the ball stopped after the stroke</xs:documentation>
    </xs:annotation>
  </xs:attribute>
  <xs:attribute name="landing" use="optional" type="QCodeType">
    <xs:annotation>
      <xs:documentation>The place or surface where a golf ball lands after being shot. SportsML vocab uri: http://cv.iptc.org/newscodes/spgollanding/</xs:documentation>
    </xs:annotation>
  </xs:attribute>
</xs:attributeGroup>
Attribute Group motorRacingActionAttributes
Namespace http://iptc.org/std/nar/2006-10-01/
Diagram
Diagram sportsml_xsd.tmp#motorRacingActionAttributes_lap sportsml_xsd.tmp#motorRacingActionAttributes_laps-remaining sportsml_xsd.tmp#motorRacingActionAttributes_flag-state sportsml_xsd.tmp#motorRacingActionAttributes_flag-original sportsml_xsd.tmp#motorRacingActionAttributes_flag-new sportsml_xsd.tmp#motorRacingActionAttributes_passer-type sportsml_xsd.tmp#motorRacingActionAttributes_passer-key sportsml_xsd.tmp#motorRacingActionAttributes_position-original sportsml_xsd.tmp#motorRacingActionAttributes_position-new
Used by
Attribute Group actionAttributes
Attributes
QName Type Fixed Default Use Annotation
flag-new QCodeType optional
Types of motor racing communication flags. SportsML vocab uri: http://cv.iptc.org/newscodes/spmcrflag/
flag-original QCodeType optional
Types of motor racing communication flags. SportsML vocab uri: http://cv.iptc.org/newscodes/spmcrflag/
flag-state QCodeType optional
Types of motor racing communication flags. SportsML vocab uri: http://cv.iptc.org/newscodes/spmcrflag/
lap xs:integer optional
Which lap number this play takes place in
laps-remaining xs:integer optional
How many laps are remaining when this play takes place
passer-key QCodeType optional
passer-type QCodeType optional
position-new QCodeType optional
position-original QCodeType optional
Source
<xs:attributeGroup name="motorRacingActionAttributes">
  <xs:attribute name="lap" type="xs:integer" use="optional">
    <xs:annotation>
      <xs:documentation>Which lap number this play takes place in</xs:documentation>
    </xs:annotation>
  </xs:attribute>
  <xs:attribute name="laps-remaining" type="xs:integer" use="optional">
    <xs:annotation>
      <xs:documentation>How many laps are remaining when this play takes place</xs:documentation>
    </xs:annotation>
  </xs:attribute>
  <xs:attribute name="flag-state" use="optional" type="QCodeType">
    <xs:annotation>
      <xs:documentation>Types of motor racing communication flags. SportsML vocab uri: http://cv.iptc.org/newscodes/spmcrflag/</xs:documentation>
    </xs:annotation>
  </xs:attribute>
  <xs:attribute name="flag-original" use="optional" type="QCodeType">
    <xs:annotation>
      <xs:documentation>Types of motor racing communication flags. SportsML vocab uri: http://cv.iptc.org/newscodes/spmcrflag/</xs:documentation>
    </xs:annotation>
  </xs:attribute>
  <xs:attribute name="flag-new" use="optional" type="QCodeType">
    <xs:annotation>
      <xs:documentation>Types of motor racing communication flags. SportsML vocab uri: http://cv.iptc.org/newscodes/spmcrflag/</xs:documentation>
    </xs:annotation>
  </xs:attribute>
  <xs:attribute name="passer-type" use="optional" type="QCodeType"/>
  <xs:attribute name="passer-key" use="optional" type="QCodeType"/>
  <xs:attribute name="position-original" use="optional" type="QCodeType"/>
  <xs:attribute name="position-new" use="optional" type="QCodeType"/>
</xs:attributeGroup>
Attribute Group soccerActionAttributes
Namespace http://iptc.org/std/nar/2006-10-01/
Diagram
Diagram sportsml_xsd.tmp#soccerActionAttributes_caution-value
Used by
Attribute Group actionAttributes
Attributes
QName Type Fixed Default Use Annotation
caution-value QCodeType optional
Source
<xs:attributeGroup name="soccerActionAttributes">
  <xs:attribute name="caution-value" use="optional" type="QCodeType"/>
  <!-- Yellow card, second yellow or red card -->
</xs:attributeGroup>
Attribute Group tennisActionAttributes
Namespace http://iptc.org/std/nar/2006-10-01/
Diagram
Diagram sportsml_xsd.tmp#tennisActionAttributes_set sportsml_xsd.tmp#tennisActionAttributes_game sportsml_xsd.tmp#tennisActionAttributes_win-type sportsml_xsd.tmp#tennisActionAttributes_server-score sportsml_xsd.tmp#tennisActionAttributes_receiver-score sportsml_xsd.tmp#tennisActionAttributes_serve-number
Used by
Attribute Group actionAttributes
Attributes
QName Type Fixed Default Use Annotation
game xs:integer optional
Which game in this set the play takes place in
receiver-score QCodeType optional
SportsML vocab uri: http://cv.iptc.org/newscodes/sptengameresult/
serve-number QCodeType optional
server-score QCodeType optional
SportsML vocab uri: http://cv.iptc.org/newscodes/sptengameresult/
set xs:integer optional
Which set this play takes place in. Tennis is played in 3 or 5 sets
win-type restriction of xs:string optional
Source
<xs:attributeGroup name="tennisActionAttributes">
  <xs:attribute name="set" type="xs:integer" use="optional">
    <xs:annotation>
      <xs:documentation>Which set this play takes place in. Tennis is played in 3 or 5 sets</xs:documentation>
    </xs:annotation>
  </xs:attribute>
  <xs:attribute name="game" type="xs:integer" use="optional">
    <xs:annotation>
      <xs:documentation>Which game in this set the play takes place in</xs:documentation>
    </xs:annotation>
  </xs:attribute>
  <xs:attribute name="win-type" use="optional">
    <xs:simpleType id="winType">
      <xs:restriction base="xs:string">
        <xs:enumeration id="winTypeForced" value="forced">
          <xs:annotation>
            <xs:documentation>The point was made while the opponent for example advanced towards the net.</xs:documentation>
          </xs:annotation>
        </xs:enumeration>
        <xs:enumeration id="winTypeUnforced" value="unforced">
          <xs:annotation>
            <xs:documentation>The point was made regardless of specific actions by the opponent.</xs:documentation>
          </xs:annotation>
        </xs:enumeration>
      </xs:restriction>
    </xs:simpleType>
  </xs:attribute>
  <xs:attribute name="server-score" use="optional" type="QCodeType">
    <xs:annotation>
      <xs:documentation>SportsML vocab uri: http://cv.iptc.org/newscodes/sptengameresult/</xs:documentation>
    </xs:annotation>
  </xs:attribute>
  <xs:attribute name="receiver-score" use="optional" type="QCodeType">
    <xs:annotation>
      <xs:documentation>SportsML vocab uri: http://cv.iptc.org/newscodes/sptengameresult/</xs:documentation>
    </xs:annotation>
  </xs:attribute>
  <xs:attribute name="serve-number" use="optional" type="QCodeType"/>
</xs:attributeGroup>
Attribute Group tournamentAttributes
Namespace http://iptc.org/std/nar/2006-10-01/
Annotations
Attributes that are used in all tournament constructions.
Diagram
Diagram sportsml_xsd.tmp#tournamentAttributes_status sportsml_xsd.tmp#tournamentAttributes_minimum-subparts sportsml_xsd.tmp#tournamentAttributes_maximum-subparts sportsml_xsd.tmp#tournamentAttributes_number
Used by
Attributes
QName Type Fixed Default Use Annotation
maximum-subparts xs:positiveInteger optional
The maximum number of subparts for this level in a tournament. The subparts can either be tournament-part or sports-event.
minimum-subparts xs:nonNegativeInteger optional
The minimum number of subparts for this level in a tournament. The subparts can either be tournament-part or sports-event.
number xs:positiveInteger optional
The number of the particular tournament part eg. 2 for second round or second leg
status QCodeType optional
The state of the tournament or tournament part, describing whether it has started, is in progress, etc.
Source
<xs:attributeGroup name="tournamentAttributes">
  <xs:annotation>
    <xs:documentation>Attributes that are used in all tournament constructions.</xs:documentation>
  </xs:annotation>
  <xs:attribute name="status" type="QCodeType" use="optional">
    <xs:annotation>
      <xs:documentation>The state of the tournament or tournament part, describing whether it has started, is in progress, etc.</xs:documentation>
    </xs:annotation>
  </xs:attribute>
  <xs:attribute name="minimum-subparts" type="xs:nonNegativeInteger" use="optional">
    <xs:annotation>
      <xs:documentation>The minimum number of subparts for this level in a tournament. The subparts can either be tournament-part or sports-event.</xs:documentation>
    </xs:annotation>
  </xs:attribute>
  <xs:attribute name="maximum-subparts" type="xs:positiveInteger" use="optional">
    <xs:annotation>
      <xs:documentation>The maximum number of subparts for this level in a tournament. The subparts can either be tournament-part or sports-event.</xs:documentation>
    </xs:annotation>
  </xs:attribute>
  <xs:attribute name="number" type="xs:positiveInteger" use="optional">
    <xs:annotation>
      <xs:documentation>The number of the particular tournament part eg. 2 for second round or second leg</xs:documentation>
    </xs:annotation>
  </xs:attribute>
</xs:attributeGroup>