Showing:

Annotations
Attributes
Diagrams
Facets
Instances
Model
Properties
Source
Used by
Included schema NewsML-G2_2.22-spec-All-Power.xsd
Namespace http://iptc.org/std/nar/2006-10-01/
Annotations
NewsML-G2 2.22 XML Schema, document version 1
Date of creation/approval of this XML Schema version: 2015-10-26
Any changes applied to this version of the XML Schema can be found at http://dev.iptc.org/G2-Approved-Changes
Date of creation of this XML Schema document version: 2015-12-01
Schema design created for the IPTC in 2008 by Jay Cousins, RivCom Ltd (jay.cousins@rivcom.com),  Ulf Wingstedt, CNet Svenska AB (ulf.wingstedt@cnet.se)
Schema maintained for the IPTC by Michael Steidl (IPTC), prior to 2009 by Laurent Le Meur (AFP)
NewsML-G2 2.21 News Architecture (NAR) for IPTC G2-Standards - Framework XML Schema, document version 1
Date of creation/approval of this XML Schema version: 2015-06-03
Any changes applied to this version of the XML Schema can be found at http://dev.iptc.org/G2-Approved-Changes
Date of creation of this XML Schema document version: 2015-06-19
Schema design created for the IPTC in 2008 by Jay Cousins, RivCom Ltd (jay.cousins@rivcom.com),  Ulf Wingstedt, CNet Svenska AB (ulf.wingstedt@cnet.se)
Schema maintained for the IPTC by Michael Steidl (IPTC), prior to 2009 by Laurent Le Meur (AFP)
NewsML-G2 2.11: catalog's child element scheme: name, definition and note added as children, 2.15: attributes url, authority, guid, version added. scheme: schemeName, schemeDefinition, schemeNote added, name, definition, note deprecate
NewsML-G2 2.11: catalogRef was made a global declaration
NewsML-G2 2.11: rightsInfo was made a global declaration
NewsML-G2 2.12: link property added to RightsInfoType
NewsML-G2 2.11: itemMeta was made a global declaration
NAR 1.5_1: ItemMetadataType - card of generator changed.
NAR 1.4_1: embargoed datatype changed to DateTimeOrNullPropType
NAR-1.5_1: generator: @role added
NAR 1.8_1: add deliverableOf
NewsML-G2 2.17: expires added
NewsML-G2 2.20: origRep and incomingFeedId added
NewsML-G2 2.11: link was made a global declaration
NAR 1.8_1: ContentMetadataAcDType added
NAR-1.3_2: add @jobtitle to creator
NAR-1.3_2: add @jobtitle to contributor
NewsML-G2 2.11: rating and userinteraction added
NAR-1.5_1: keyword element added
NewsML-G2 2.13: partMetaPropType fleshed out from partMeta. v2.18: signal added, v2.21: edNote, link added
NAR-1.5_1: AssertType changed
NAR 1.8_2: bit extended by @type, Quantify Attributes Group
NAR-1.3_4: create altLoc
NAR 1.6_1: hierarchyInfor added
NewsML-G2 2.11: conceptId was made a global declaration
NewsML-G2 2.11: type was made a global declaration
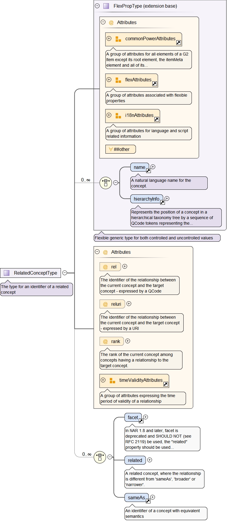
NAR 1.3_3: facet type changed from TypedQualPropType to FlexPropType (erratum) NAR 1.8: use of facet deprecated
NAR 1.4_1: remoteInfo added
NAR1.8_2: "related" element added/NAR 1.10=NewsML-G2 2.9 "related" element made local to avoid recursion (erratum)
NewsML-G2 2.12: element hasInstrument added to organisationDetails, v2.19: hasInstrument/@rank added
NewsML-G2 2.12: elements line, circle, polygon added to geoAreaDetails
NewsML-G2 2.11: AddressType created from contactInfoType.address for generic use
NewsML-G2 2.12: line, locality, area: @role added / locality, area: cardinality opened to "unbounded"
NewsML-G2 2.11: group commonPowerAttributes added
NewsML-G2 2.10: quantifyAttributes extended by @derivedfrom, v 2.12: use of @derivedfrom DEPRECATED, use element derivedFrom
NAR 1.8_1: added persistentEditAttributes
NAR 1.8_1: added arbitraryValueAttributes
mediaContentCharacteristics1: NewsML-G2 2.10: @orientation, @colourspace, @colourinidcator, @videocoded added, 2.13: colourdepth, 2.14 layoutorientation  added
NewsML-G2 2.3r1: newsContentCharacteristics: @durationUnit added, NewsML-G2 2.4: @widthunit, @heightunit added
newsContentCharacteristics: @duration data type changed in 2.14, v 2.18: linecount, pagecount added and moved over from NewsItem file
NAR 1.4_1: added UnionDateTimeEmptyStringType
NAR 1.4_1: added EmptyStringType
NAR 1.4_1: added DateTimeOrNullPropType
NewsML-G2 2.10: FlexProp2Type added
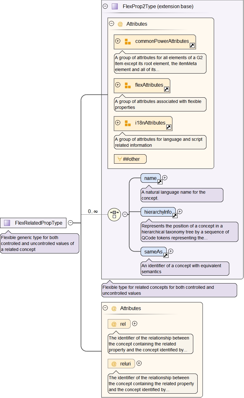
NAR 1.8_1: FlexRelatedPropType added, NewsML-G2 2.10: extended base type change to FlexProp2Type
NewsML-G2 2.12: Flex1RolePropType added
NAR 1.10=NewsML-G2 2.9: Flex1ExtProp type added - recommended as datatype for proprietary properties of Extension Points
NewsML-G2 2.17: Flex2ExtPropType added
NAR 1.3_2: add @jobtitle to creator and contributor
Properties
attribute form default unqualified
element form default qualified
version 2.22
Element catalogRef
Namespace http://iptc.org/std/nar/2006-10-01/
Annotations
A reference to a remote catalog. A hyperlink to a set of scheme alias declarations.
Diagram
Diagram NewsML-G2_2_22-spec-All-Power_xsd.tmp#catalogRef_href NewsML-G2_2_22-spec-All-Power_xsd.tmp#commonPowerAttributes NewsML-G2_2_22-spec-All-Power_xsd.tmp#title
Properties
content complex
Used by
Model
Children title
Instance
<catalogRef creator="" creatoruri="" custom="" how="" howuri="" href="" id="" modified="" pubconstraint="" pubconstrainturi="" why="" whyuri="" xmlns="http://iptc.org/std/nar/2006-10-01/">
  <title creator="" creatoruri="" custom="" dir="" how="" howuri="" id="" xml:lang="" media="" modified="" pubconstraint="" pubconstrainturi="" role="" roleuri="" why="" whyuri="">{0,unbounded}</title>
</catalogRef>
Attributes
QName Type Use Annotation
creator QCodeType optional
If the attribute is empty, specifies which entity (person, organisation or system) will edit the property - expressed by a QCode. If the attribute is non-empty, specifies which entity (person, organisation or system) has edited the property.
creatoruri IRIType optional
If the attribute is empty, specifies which entity (person, organisation or system) will edit the property - expressed by a URI. If the attribute is non-empty, specifies which entity (person, organisation or system) has edited the property.
custom xs:boolean optional
If set to true the corresponding property was added to the G2 Item for a specific customer or group of customers only. The default value of this property is false which applies when this attribute is not used with the property.
how QCodeType optional
Indicates by which means the value was extracted from the content - expressed by a QCode
howuri IRIType optional
Indicates by which means the value was extracted from the content - expressed by a URI
href IRIType required
A hyperlink to a remote Catalog.
id xs:ID optional
The local identifier of the property.
modified DateOptTimeType optional
The date (and, optionally, the time) when the property was last modified. The initial value is the date (and, optionally, the time) of creation of the property.
pubconstraint QCodeListType optional
One or many constraints that apply to publishing the value of the property - expressed by a QCode. Each constraint applies to all descendant elements.
pubconstrainturi IRIListType optional
One or many constraints that apply to publishing the value of the property - expressed by a URI. Each constraint applies to all descendant elements.
why QCodeType optional
Why the metadata has been included - expressed by a QCode
whyuri IRIType optional
Why the metadata has been included - expressed by a URI
Wildcard: ANY attribute from ANY namespace OTHER than 'http://iptc.org/std/nar/2006-10-01/'
Source
<xs:element name="catalogRef">
  <xs:annotation>
    <xs:documentation>A reference to a remote catalog. A hyperlink to a set of scheme alias declarations.</xs:documentation>
  </xs:annotation>
  <xs:complexType>
    <xs:sequence>
      <xs:element ref="title" minOccurs="0" maxOccurs="unbounded">
        <xs:annotation>
          <xs:documentation>A short natural language name for the catalog.</xs:documentation>
        </xs:annotation>
      </xs:element>
    </xs:sequence>
    <xs:attribute name="href" type="IRIType" use="required">
      <xs:annotation>
        <xs:documentation>A hyperlink to a remote Catalog.</xs:documentation>
      </xs:annotation>
    </xs:attribute>
    <xs:attributeGroup ref="commonPowerAttributes"/>
    <xs:anyAttribute namespace="##other" processContents="lax">
      <xs:annotation>
        <xs:documentation>Any other attributes from other namespaces.</xs:documentation>
      </xs:annotation>
    </xs:anyAttribute>
  </xs:complexType>
</xs:element>
Element title
Namespace http://iptc.org/std/nar/2006-10-01/
Annotations
A short, natural-language name
Diagram
Diagram NewsML-G2_2_22-spec-All-Power_xsd.tmp#commonPowerAttributes NewsML-G2_2_22-spec-All-Power_xsd.tmp#i18nAttributes NewsML-G2_2_22-spec-All-Power_xsd.tmp#Label1Type_role NewsML-G2_2_22-spec-All-Power_xsd.tmp#Label1Type_roleuri NewsML-G2_2_22-spec-All-Power_xsd.tmp#Label1Type_media NewsML-G2_2_22-spec-All-Power_xsd.tmp#a NewsML-G2_2_22-spec-All-Power_xsd.tmp#span NewsML-G2_2_22-spec-All-Power_xsd.tmp#ruby NewsML-G2_2_22-spec-All-Power_xsd.tmp#inline NewsML-G2_2_22-spec-All-Power_xsd.tmp#Label1Type
Type Label1Type
Properties
content complex
mixed true
Used by
Model
a | span | ruby | inline | ANY element from ANY namespace OTHER than 'http://iptc.org/std/nar/2006-10-01/'
Children a, inline, ruby, span
Instance
<title creator="" creatoruri="" custom="" dir="" how="" howuri="" id="" xml:lang="" media="" modified="" pubconstraint="" pubconstrainturi="" role="" roleuri="" why="" whyuri="" xmlns="http://iptc.org/std/nar/2006-10-01/">
  <a class="" creator="" creatoruri="" custom="" dir="" how="" howuri="" href="" hreflang="" id="" xml:lang="" modified="" pubconstraint="" pubconstrainturi="" rel="" rev="" why="" whyuri="">{1,1}</a>
  <span class="" creator="" creatoruri="" custom="" dir="" how="" howuri="" id="" xml:lang="" modified="" pubconstraint="" pubconstrainturi="" why="" whyuri="">{1,1}</span>
  <ruby creator="" creatoruri="" custom="" dir="" how="" howuri="" id="" xml:lang="" modified="" pubconstraint="" pubconstrainturi="" why="" whyuri="">{1,1}</ruby>
  <inline class="" confidence="" creator="" creatoruri="" custom="" derivedfrom="" dir="" how="" howuri="" id="" xml:lang="" literal="" modified="" pubconstraint="" pubconstrainturi="" qcode="" relevance="" type="" typeuri="" uri="" why="" whyuri="">{1,1}</inline>
</title>
Attributes
QName Type Use Annotation
creator QCodeType optional
If the attribute is empty, specifies which entity (person, organisation or system) will edit the property - expressed by a QCode. If the attribute is non-empty, specifies which entity (person, organisation or system) has edited the property.
creatoruri IRIType optional
If the attribute is empty, specifies which entity (person, organisation or system) will edit the property - expressed by a URI. If the attribute is non-empty, specifies which entity (person, organisation or system) has edited the property.
custom xs:boolean optional
If set to true the corresponding property was added to the G2 Item for a specific customer or group of customers only. The default value of this property is false which applies when this attribute is not used with the property.
dir restriction of xs:NMTOKEN optional
The directionality of textual content (enumeration: ltr, rtl)
how QCodeType optional
Indicates by which means the value was extracted from the content - expressed by a QCode
howuri IRIType optional
Indicates by which means the value was extracted from the content - expressed by a URI
id xs:ID optional
The local identifier of the property.
media xs:NMTOKENS optional
An indication of the target media type(s), values as defined by the Cascading Style Sheets specification [CSS].
modified DateOptTimeType optional
The date (and, optionally, the time) when the property was last modified. The initial value is the date (and, optionally, the time) of creation of the property.
pubconstraint QCodeListType optional
One or many constraints that apply to publishing the value of the property - expressed by a QCode. Each constraint applies to all descendant elements.
pubconstrainturi IRIListType optional
One or many constraints that apply to publishing the value of the property - expressed by a URI. Each constraint applies to all descendant elements.
role QCodeListType optional
A refinement of the semantics of the label - expressed by a QCode
roleuri IRIListType optional
A refinement of the semantics of the label - expressed by a URI
why QCodeType optional
Why the metadata has been included - expressed by a QCode
whyuri IRIType optional
Why the metadata has been included - expressed by a URI
xml:lang union of(xs:language, restriction of xs:string) optional
Attempting to install the relevant ISO 2- and 3-letter
         codes as the enumerated possible values is probably never
         going to be a realistic possibility.  See
         RFC 3066 at http://www.ietf.org/rfc/rfc3066.txt and the IANA registry
         at http://www.iana.org/assignments/lang-tag-apps.htm for
         further information.

         The union allows for the 'un-declaration' of xml:lang with
         the empty string.
Wildcard: ANY attribute from ANY namespace OTHER than 'http://iptc.org/std/nar/2006-10-01/'
Source
<xs:element name="title" type="Label1Type">
  <xs:annotation>
    <xs:documentation>A short, natural-language name</xs:documentation>
  </xs:annotation>
</xs:element>
Element a
Namespace http://iptc.org/std/nar/2006-10-01/
Annotations
An anchor for inline linking like in HTML
Diagram
Diagram NewsML-G2_2_22-spec-All-Power_xsd.tmp#commonPowerAttributes NewsML-G2_2_22-spec-All-Power_xsd.tmp#i18nAttributes NewsML-G2_2_22-spec-All-Power_xsd.tmp#a_class NewsML-G2_2_22-spec-All-Power_xsd.tmp#a_href NewsML-G2_2_22-spec-All-Power_xsd.tmp#a_hreflang NewsML-G2_2_22-spec-All-Power_xsd.tmp#a_rel NewsML-G2_2_22-spec-All-Power_xsd.tmp#a_rev NewsML-G2_2_22-spec-All-Power_xsd.tmp#inline NewsML-G2_2_22-spec-All-Power_xsd.tmp#span NewsML-G2_2_22-spec-All-Power_xsd.tmp#ruby
Properties
content complex
mixed true
Used by
Model
inline | span | ruby | ANY element from ANY namespace OTHER than 'http://iptc.org/std/nar/2006-10-01/'
Children inline, ruby, span
Instance
<a class="" creator="" creatoruri="" custom="" dir="" how="" howuri="" href="" hreflang="" id="" xml:lang="" modified="" pubconstraint="" pubconstrainturi="" rel="" rev="" why="" whyuri="" xmlns="http://iptc.org/std/nar/2006-10-01/">
  <inline class="" confidence="" creator="" creatoruri="" custom="" derivedfrom="" dir="" how="" howuri="" id="" xml:lang="" literal="" modified="" pubconstraint="" pubconstrainturi="" qcode="" relevance="" type="" typeuri="" uri="" why="" whyuri="">{1,1}</inline>
  <span class="" creator="" creatoruri="" custom="" dir="" how="" howuri="" id="" xml:lang="" modified="" pubconstraint="" pubconstrainturi="" why="" whyuri="">{1,1}</span>
  <ruby creator="" creatoruri="" custom="" dir="" how="" howuri="" id="" xml:lang="" modified="" pubconstraint="" pubconstrainturi="" why="" whyuri="">{1,1}</ruby>
</a>
Attributes
QName Type Use Annotation
class xs:string optional
An equivalent of the html class attribute
creator QCodeType optional
If the attribute is empty, specifies which entity (person, organisation or system) will edit the property - expressed by a QCode. If the attribute is non-empty, specifies which entity (person, organisation or system) has edited the property.
creatoruri IRIType optional
If the attribute is empty, specifies which entity (person, organisation or system) will edit the property - expressed by a URI. If the attribute is non-empty, specifies which entity (person, organisation or system) has edited the property.
custom xs:boolean optional
If set to true the corresponding property was added to the G2 Item for a specific customer or group of customers only. The default value of this property is false which applies when this attribute is not used with the property.
dir restriction of xs:NMTOKEN optional
The directionality of textual content (enumeration: ltr, rtl)
how QCodeType optional
Indicates by which means the value was extracted from the content - expressed by a QCode
howuri IRIType optional
Indicates by which means the value was extracted from the content - expressed by a URI
href IRIType optional
An equivalent of the html href attribute
hreflang xs:string optional
An equivalent of the html hreflang attribute
id xs:ID optional
The local identifier of the property.
modified DateOptTimeType optional
The date (and, optionally, the time) when the property was last modified. The initial value is the date (and, optionally, the time) of creation of the property.
pubconstraint QCodeListType optional
One or many constraints that apply to publishing the value of the property - expressed by a QCode. Each constraint applies to all descendant elements.
pubconstrainturi IRIListType optional
One or many constraints that apply to publishing the value of the property - expressed by a URI. Each constraint applies to all descendant elements.
rel xs:string optional
An equivalent of the html rel attribute
rev xs:string optional
An equivalent of the html rev attribute
why QCodeType optional
Why the metadata has been included - expressed by a QCode
whyuri IRIType optional
Why the metadata has been included - expressed by a URI
xml:lang union of(xs:language, restriction of xs:string) optional
Attempting to install the relevant ISO 2- and 3-letter
         codes as the enumerated possible values is probably never
         going to be a realistic possibility.  See
         RFC 3066 at http://www.ietf.org/rfc/rfc3066.txt and the IANA registry
         at http://www.iana.org/assignments/lang-tag-apps.htm for
         further information.

         The union allows for the 'un-declaration' of xml:lang with
         the empty string.
Wildcard: ANY attribute from ANY namespace OTHER than 'http://iptc.org/std/nar/2006-10-01/'
Source
<xs:element name="a">
  <xs:annotation>
    <xs:documentation>An anchor for inline linking like in HTML</xs:documentation>
  </xs:annotation>
  <xs:complexType mixed="true">
    <xs:choice maxOccurs="unbounded">
      <xs:element ref="inline"/>
      <xs:element ref="span"/>
      <xs:element ref="ruby"/>
      <xs:any namespace="##other" processContents="lax" minOccurs="0" maxOccurs="unbounded">
        <xs:annotation>
          <xs:documentation>Extension point for provider-defined properties from other namespaces</xs:documentation>
        </xs:annotation>
      </xs:any>
    </xs:choice>
    <xs:attributeGroup ref="commonPowerAttributes"/>
    <xs:attributeGroup ref="i18nAttributes"/>
    <xs:attribute name="class" type="xs:string" use="optional">
      <xs:annotation>
        <xs:documentation>An equivalent of the html class attribute</xs:documentation>
      </xs:annotation>
    </xs:attribute>
    <xs:attribute name="href" type="IRIType" use="optional">
      <xs:annotation>
        <xs:documentation>An equivalent of the html href attribute</xs:documentation>
      </xs:annotation>
    </xs:attribute>
    <xs:attribute name="hreflang" type="xs:string" use="optional">
      <xs:annotation>
        <xs:documentation>An equivalent of the html hreflang attribute</xs:documentation>
      </xs:annotation>
    </xs:attribute>
    <xs:attribute name="rel" type="xs:string" use="optional">
      <xs:annotation>
        <xs:documentation>An equivalent of the html rel attribute</xs:documentation>
      </xs:annotation>
    </xs:attribute>
    <xs:attribute name="rev" type="xs:string" use="optional">
      <xs:annotation>
        <xs:documentation>An equivalent of the html rev attribute</xs:documentation>
      </xs:annotation>
    </xs:attribute>
    <xs:anyAttribute namespace="##other" processContents="lax"/>
  </xs:complexType>
</xs:element>
Element inline
Namespace http://iptc.org/std/nar/2006-10-01/
Annotations
An inline markup tag to be used with any concept
Diagram
Diagram NewsML-G2_2_22-spec-All-Power_xsd.tmp#commonPowerAttributes NewsML-G2_2_22-spec-All-Power_xsd.tmp#flexAttributes NewsML-G2_2_22-spec-All-Power_xsd.tmp#i18nAttributes NewsML-G2_2_22-spec-All-Power_xsd.tmp#quantifyAttributes NewsML-G2_2_22-spec-All-Power_xsd.tmp#inline_class NewsML-G2_2_22-spec-All-Power_xsd.tmp#span NewsML-G2_2_22-spec-All-Power_xsd.tmp#ruby
Properties
content complex
mixed true
Used by
Model
span | ruby | ANY element from ANY namespace OTHER than 'http://iptc.org/std/nar/2006-10-01/'
Children ruby, span
Instance
<inline class="" confidence="" creator="" creatoruri="" custom="" derivedfrom="" dir="" how="" howuri="" id="" xml:lang="" literal="" modified="" pubconstraint="" pubconstrainturi="" qcode="" relevance="" type="" typeuri="" uri="" why="" whyuri="" xmlns="http://iptc.org/std/nar/2006-10-01/">
  <span class="" creator="" creatoruri="" custom="" dir="" how="" howuri="" id="" xml:lang="" modified="" pubconstraint="" pubconstrainturi="" why="" whyuri="">{1,1}</span>
  <ruby creator="" creatoruri="" custom="" dir="" how="" howuri="" id="" xml:lang="" modified="" pubconstraint="" pubconstrainturi="" why="" whyuri="">{1,1}</ruby>
</inline>
Attributes
QName Type Use Annotation
class xs:string optional
An equivalent of the html class attribute
confidence Int100Type optional
The confidence with which the metadata has been assigned.
creator QCodeType optional
If the attribute is empty, specifies which entity (person, organisation or system) will edit the property - expressed by a QCode. If the attribute is non-empty, specifies which entity (person, organisation or system) has edited the property.
creatoruri IRIType optional
If the attribute is empty, specifies which entity (person, organisation or system) will edit the property - expressed by a URI. If the attribute is non-empty, specifies which entity (person, organisation or system) has edited the property.
custom xs:boolean optional
If set to true the corresponding property was added to the G2 Item for a specific customer or group of customers only. The default value of this property is false which applies when this attribute is not used with the property.
derivedfrom QCodeListType optional
A reference to the concept from which the concept identified by qcode was derived/inferred - use DEPRECATED in NewsML-G2 2.12 and higher, use the derivedFrom element
dir restriction of xs:NMTOKEN optional
The directionality of textual content (enumeration: ltr, rtl)
how QCodeType optional
Indicates by which means the value was extracted from the content - expressed by a QCode
howuri IRIType optional
Indicates by which means the value was extracted from the content - expressed by a URI
id xs:ID optional
The local identifier of the property.
literal g2normalizedString optional
A free-text value assigned as property value.
modified DateOptTimeType optional
The date (and, optionally, the time) when the property was last modified. The initial value is the date (and, optionally, the time) of creation of the property.
pubconstraint QCodeListType optional
One or many constraints that apply to publishing the value of the property - expressed by a QCode. Each constraint applies to all descendant elements.
pubconstrainturi IRIListType optional
One or many constraints that apply to publishing the value of the property - expressed by a URI. Each constraint applies to all descendant elements.
qcode QCodeType optional
A qualified code which identifies a concept.
relevance Int100Type optional
The relevance of the metadata to the news content to which it is attached.
type QCodeType optional
The type of the concept assigned as controlled property value - expressed by a QCode
typeuri IRIType optional
The type of the concept assigned as controlled property value - expressed by a URI
uri IRIType optional
A URI which identifies a concept.
why QCodeType optional
Why the metadata has been included - expressed by a QCode
whyuri IRIType optional
Why the metadata has been included - expressed by a URI
xml:lang union of(xs:language, restriction of xs:string) optional
Attempting to install the relevant ISO 2- and 3-letter
         codes as the enumerated possible values is probably never
         going to be a realistic possibility.  See
         RFC 3066 at http://www.ietf.org/rfc/rfc3066.txt and the IANA registry
         at http://www.iana.org/assignments/lang-tag-apps.htm for
         further information.

         The union allows for the 'un-declaration' of xml:lang with
         the empty string.
Wildcard: ANY attribute from ANY namespace OTHER than 'http://iptc.org/std/nar/2006-10-01/'
Source
<xs:element name="inline">
  <xs:annotation>
    <xs:documentation>An inline markup tag to be used with any concept</xs:documentation>
  </xs:annotation>
  <xs:complexType mixed="true">
    <xs:choice maxOccurs="unbounded">
      <xs:element ref="span"/>
      <xs:element ref="ruby"/>
      <xs:any namespace="##other" processContents="lax" minOccurs="0" maxOccurs="unbounded">
        <xs:annotation>
          <xs:documentation>Extension point for provider-defined properties from other namespaces</xs:documentation>
        </xs:annotation>
      </xs:any>
    </xs:choice>
    <xs:attributeGroup ref="commonPowerAttributes"/>
    <xs:attributeGroup ref="flexAttributes"/>
    <xs:attributeGroup ref="i18nAttributes"/>
    <xs:attributeGroup ref="quantifyAttributes"/>
    <xs:attribute name="class" type="xs:string" use="optional">
      <xs:annotation>
        <xs:documentation>An equivalent of the html class attribute</xs:documentation>
      </xs:annotation>
    </xs:attribute>
    <xs:anyAttribute namespace="##other" processContents="lax"/>
  </xs:complexType>
</xs:element>
Element span
Namespace http://iptc.org/std/nar/2006-10-01/
Annotations
A generic mechanism for adding inline information to parts of the textual content
Diagram
Diagram NewsML-G2_2_22-spec-All-Power_xsd.tmp#commonPowerAttributes NewsML-G2_2_22-spec-All-Power_xsd.tmp#i18nAttributes NewsML-G2_2_22-spec-All-Power_xsd.tmp#span_class NewsML-G2_2_22-spec-All-Power_xsd.tmp#ruby
Properties
content complex
mixed true
Used by
Model
ruby | ANY element from ANY namespace OTHER than 'http://iptc.org/std/nar/2006-10-01/'
Children ruby
Instance
<span class="" creator="" creatoruri="" custom="" dir="" how="" howuri="" id="" xml:lang="" modified="" pubconstraint="" pubconstrainturi="" why="" whyuri="" xmlns="http://iptc.org/std/nar/2006-10-01/">
  <ruby creator="" creatoruri="" custom="" dir="" how="" howuri="" id="" xml:lang="" modified="" pubconstraint="" pubconstrainturi="" why="" whyuri="">{1,1}</ruby>
</span>
Attributes
QName Type Use Annotation
class xs:string optional
An equivalent of the html class attribute
creator QCodeType optional
If the attribute is empty, specifies which entity (person, organisation or system) will edit the property - expressed by a QCode. If the attribute is non-empty, specifies which entity (person, organisation or system) has edited the property.
creatoruri IRIType optional
If the attribute is empty, specifies which entity (person, organisation or system) will edit the property - expressed by a URI. If the attribute is non-empty, specifies which entity (person, organisation or system) has edited the property.
custom xs:boolean optional
If set to true the corresponding property was added to the G2 Item for a specific customer or group of customers only. The default value of this property is false which applies when this attribute is not used with the property.
dir restriction of xs:NMTOKEN optional
The directionality of textual content (enumeration: ltr, rtl)
how QCodeType optional
Indicates by which means the value was extracted from the content - expressed by a QCode
howuri IRIType optional
Indicates by which means the value was extracted from the content - expressed by a URI
id xs:ID optional
The local identifier of the property.
modified DateOptTimeType optional
The date (and, optionally, the time) when the property was last modified. The initial value is the date (and, optionally, the time) of creation of the property.
pubconstraint QCodeListType optional
One or many constraints that apply to publishing the value of the property - expressed by a QCode. Each constraint applies to all descendant elements.
pubconstrainturi IRIListType optional
One or many constraints that apply to publishing the value of the property - expressed by a URI. Each constraint applies to all descendant elements.
why QCodeType optional
Why the metadata has been included - expressed by a QCode
whyuri IRIType optional
Why the metadata has been included - expressed by a URI
xml:lang union of(xs:language, restriction of xs:string) optional
Attempting to install the relevant ISO 2- and 3-letter
         codes as the enumerated possible values is probably never
         going to be a realistic possibility.  See
         RFC 3066 at http://www.ietf.org/rfc/rfc3066.txt and the IANA registry
         at http://www.iana.org/assignments/lang-tag-apps.htm for
         further information.

         The union allows for the 'un-declaration' of xml:lang with
         the empty string.
Wildcard: ANY attribute from ANY namespace OTHER than 'http://iptc.org/std/nar/2006-10-01/'
Source
<xs:element name="span">
  <xs:annotation>
    <xs:documentation>A generic mechanism for adding inline information to parts of the textual content</xs:documentation>
  </xs:annotation>
  <xs:complexType mixed="true">
    <xs:choice minOccurs="0" maxOccurs="unbounded">
      <xs:element ref="ruby"/>
      <xs:any namespace="##other" processContents="lax">
        <xs:annotation>
          <xs:documentation>Extension point for provider-defined properties from other namespaces</xs:documentation>
        </xs:annotation>
      </xs:any>
    </xs:choice>
    <xs:attributeGroup ref="commonPowerAttributes"/>
    <xs:attributeGroup ref="i18nAttributes"/>
    <xs:attribute name="class" type="xs:string" use="optional">
      <xs:annotation>
        <xs:documentation>An equivalent of the html class attribute</xs:documentation>
      </xs:annotation>
    </xs:attribute>
    <xs:anyAttribute namespace="##other" processContents="lax"/>
  </xs:complexType>
</xs:element>
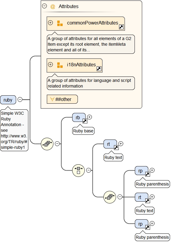
Element ruby
Namespace http://iptc.org/std/nar/2006-10-01/
Annotations
Simple W3C Ruby Annotation - see http://www.w3.org/TR/ruby/#simple-ruby1
Diagram
Diagram NewsML-G2_2_22-spec-All-Power_xsd.tmp#commonPowerAttributes NewsML-G2_2_22-spec-All-Power_xsd.tmp#i18nAttributes NewsML-G2_2_22-spec-All-Power_xsd.tmp#rb NewsML-G2_2_22-spec-All-Power_xsd.tmp#rt NewsML-G2_2_22-spec-All-Power_xsd.tmp#rp NewsML-G2_2_22-spec-All-Power_xsd.tmp#rt NewsML-G2_2_22-spec-All-Power_xsd.tmp#rp
Properties
content complex
Used by
Model
rb , (rt | (rp , rt , rp))
Children rb, rp, rt
Instance
<ruby creator="" creatoruri="" custom="" dir="" how="" howuri="" id="" xml:lang="" modified="" pubconstraint="" pubconstrainturi="" why="" whyuri="" xmlns="http://iptc.org/std/nar/2006-10-01/">
  <rb>{1,1}</rb>
  <rt>{1,1}</rt>
  <rp>{1,1}</rp>
  <rt>{1,1}</rt>
  <rp>{1,1}</rp>
</ruby>
Attributes
QName Type Use Annotation
creator QCodeType optional
If the attribute is empty, specifies which entity (person, organisation or system) will edit the property - expressed by a QCode. If the attribute is non-empty, specifies which entity (person, organisation or system) has edited the property.
creatoruri IRIType optional
If the attribute is empty, specifies which entity (person, organisation or system) will edit the property - expressed by a URI. If the attribute is non-empty, specifies which entity (person, organisation or system) has edited the property.
custom xs:boolean optional
If set to true the corresponding property was added to the G2 Item for a specific customer or group of customers only. The default value of this property is false which applies when this attribute is not used with the property.
dir restriction of xs:NMTOKEN optional
The directionality of textual content (enumeration: ltr, rtl)
how QCodeType optional
Indicates by which means the value was extracted from the content - expressed by a QCode
howuri IRIType optional
Indicates by which means the value was extracted from the content - expressed by a URI
id xs:ID optional
The local identifier of the property.
modified DateOptTimeType optional
The date (and, optionally, the time) when the property was last modified. The initial value is the date (and, optionally, the time) of creation of the property.
pubconstraint QCodeListType optional
One or many constraints that apply to publishing the value of the property - expressed by a QCode. Each constraint applies to all descendant elements.
pubconstrainturi IRIListType optional
One or many constraints that apply to publishing the value of the property - expressed by a URI. Each constraint applies to all descendant elements.
why QCodeType optional
Why the metadata has been included - expressed by a QCode
whyuri IRIType optional
Why the metadata has been included - expressed by a URI
xml:lang union of(xs:language, restriction of xs:string) optional
Attempting to install the relevant ISO 2- and 3-letter
         codes as the enumerated possible values is probably never
         going to be a realistic possibility.  See
         RFC 3066 at http://www.ietf.org/rfc/rfc3066.txt and the IANA registry
         at http://www.iana.org/assignments/lang-tag-apps.htm for
         further information.

         The union allows for the 'un-declaration' of xml:lang with
         the empty string.
Wildcard: ANY attribute from ANY namespace OTHER than 'http://iptc.org/std/nar/2006-10-01/'
Source
<xs:element name="ruby">
  <xs:annotation>
    <xs:documentation>Simple W3C Ruby Annotation - see http://www.w3.org/TR/ruby/#simple-ruby1</xs:documentation>
  </xs:annotation>
  <xs:complexType>
    <xs:annotation>
      <xs:documentation>Simple W3C Ruby Annotation - see http://www.w3.org/TR/ruby/.</xs:documentation>
    </xs:annotation>
    <xs:sequence>
      <xs:element ref="rb"/>
      <xs:choice>
        <xs:element ref="rt"/>
        <xs:sequence>
          <xs:element ref="rp"/>
          <xs:element ref="rt"/>
          <xs:element ref="rp"/>
        </xs:sequence>
      </xs:choice>
    </xs:sequence>
    <xs:attributeGroup ref="commonPowerAttributes"/>
    <xs:attributeGroup ref="i18nAttributes"/>
    <xs:anyAttribute namespace="##other" processContents="lax"/>
  </xs:complexType>
</xs:element>
Element rb
Namespace http://iptc.org/std/nar/2006-10-01/
Annotations
Ruby base
Diagram
Diagram
Type xs:string
Properties
content simple
Used by
Element ruby
Source
<xs:element name="rb" type="xs:string">
  <xs:annotation>
    <xs:documentation>Ruby base</xs:documentation>
  </xs:annotation>
</xs:element>
Element rt
Namespace http://iptc.org/std/nar/2006-10-01/
Annotations
Ruby text
Diagram
Diagram
Type xs:string
Properties
content simple
Used by
Element ruby
Source
<xs:element name="rt" type="xs:string">
  <xs:annotation>
    <xs:documentation>Ruby text</xs:documentation>
  </xs:annotation>
</xs:element>
Element rp
Namespace http://iptc.org/std/nar/2006-10-01/
Annotations
Ruby parenthesis
Diagram
Diagram
Type xs:string
Properties
content simple
Used by
Element ruby
Source
<xs:element name="rp" type="xs:string">
  <xs:annotation>
    <xs:documentation>Ruby parenthesis</xs:documentation>
  </xs:annotation>
  <!--NAR1.1 rev3 : correction. datatype is xs:string, not empty -->
</xs:element>
Element name
Namespace http://iptc.org/std/nar/2006-10-01/
Annotations
A natural language name for the concept.
Diagram
Diagram NewsML-G2_2_22-spec-All-Power_xsd.tmp#g2normalizedString NewsML-G2_2_22-spec-All-Power_xsd.tmp#commonPowerAttributes NewsML-G2_2_22-spec-All-Power_xsd.tmp#i18nAttributes NewsML-G2_2_22-spec-All-Power_xsd.tmp#IntlStringType NewsML-G2_2_22-spec-All-Power_xsd.tmp#ConceptNameType_role NewsML-G2_2_22-spec-All-Power_xsd.tmp#ConceptNameType_roleuri NewsML-G2_2_22-spec-All-Power_xsd.tmp#ConceptNameType_part NewsML-G2_2_22-spec-All-Power_xsd.tmp#ConceptNameType_parturi NewsML-G2_2_22-spec-All-Power_xsd.tmp#timeValidityAttributes NewsML-G2_2_22-spec-All-Power_xsd.tmp#ConceptNameType
Type ConceptNameType
Type hierarchy
Properties
content complex
Used by
Attributes
QName Type Use Annotation
creator QCodeType optional
If the attribute is empty, specifies which entity (person, organisation or system) will edit the property - expressed by a QCode. If the attribute is non-empty, specifies which entity (person, organisation or system) has edited the property.
creatoruri IRIType optional
If the attribute is empty, specifies which entity (person, organisation or system) will edit the property - expressed by a URI. If the attribute is non-empty, specifies which entity (person, organisation or system) has edited the property.
custom xs:boolean optional
If set to true the corresponding property was added to the G2 Item for a specific customer or group of customers only. The default value of this property is false which applies when this attribute is not used with the property.
dir restriction of xs:NMTOKEN optional
The directionality of textual content (enumeration: ltr, rtl)
how QCodeType optional
Indicates by which means the value was extracted from the content - expressed by a QCode
howuri IRIType optional
Indicates by which means the value was extracted from the content - expressed by a URI
id xs:ID optional
The local identifier of the property.
modified DateOptTimeType optional
The date (and, optionally, the time) when the property was last modified. The initial value is the date (and, optionally, the time) of creation of the property.
part QCodeType optional
Specifies which part of a full name this property provides - expressed by a QCode
parturi IRIType optional
Specifies which part of a full name this property provides - expressed by a URI
pubconstraint QCodeListType optional
One or many constraints that apply to publishing the value of the property - expressed by a QCode. Each constraint applies to all descendant elements.
pubconstrainturi IRIListType optional
One or many constraints that apply to publishing the value of the property - expressed by a URI. Each constraint applies to all descendant elements.
role QCodeListType optional
A refinement of the semantics of the name - expressed by a QCode
roleuri IRIListType optional
A refinement of the semantics of the name - expressed by a URI
validfrom DateOptTimeType optional
The date (and, optionally, the time) before which a relationship is not valid.
validto DateOptTimeType optional
The date (and, optionally, the time) after which a relationship is not valid.
why QCodeType optional
Why the metadata has been included - expressed by a QCode
whyuri IRIType optional
Why the metadata has been included - expressed by a URI
xml:lang union of(xs:language, restriction of xs:string) optional
Attempting to install the relevant ISO 2- and 3-letter
         codes as the enumerated possible values is probably never
         going to be a realistic possibility.  See
         RFC 3066 at http://www.ietf.org/rfc/rfc3066.txt and the IANA registry
         at http://www.iana.org/assignments/lang-tag-apps.htm for
         further information.

         The union allows for the 'un-declaration' of xml:lang with
         the empty string.
Wildcard: ANY attribute from ANY namespace OTHER than 'http://iptc.org/std/nar/2006-10-01/'
Source
<xs:element name="name" type="ConceptNameType">
  <xs:annotation>
    <xs:documentation>A natural language name for the concept.</xs:documentation>
  </xs:annotation>
  <!-- rev3: name, definition, note and facet made global -->
</xs:element>
Element definition
Namespace http://iptc.org/std/nar/2006-10-01/
Annotations
A natural language definition of the semantics of the concept. This definition is normative only for the scope of the use of this concept.
Diagram
Diagram NewsML-G2_2_22-spec-All-Power_xsd.tmp#commonPowerAttributes NewsML-G2_2_22-spec-All-Power_xsd.tmp#i18nAttributes NewsML-G2_2_22-spec-All-Power_xsd.tmp#BlockType_media NewsML-G2_2_22-spec-All-Power_xsd.tmp#BlockType_role NewsML-G2_2_22-spec-All-Power_xsd.tmp#BlockType_roleuri NewsML-G2_2_22-spec-All-Power_xsd.tmp#a NewsML-G2_2_22-spec-All-Power_xsd.tmp#span NewsML-G2_2_22-spec-All-Power_xsd.tmp#ruby NewsML-G2_2_22-spec-All-Power_xsd.tmp#br NewsML-G2_2_22-spec-All-Power_xsd.tmp#inline NewsML-G2_2_22-spec-All-Power_xsd.tmp#BlockType NewsML-G2_2_22-spec-All-Power_xsd.tmp#timeValidityAttributes
Type extension of BlockType
Type hierarchy
Properties
content complex
mixed true
Used by
Model
a | span | ruby | br | inline | ANY element from ANY namespace OTHER than 'http://iptc.org/std/nar/2006-10-01/'
Children a, br, inline, ruby, span
Instance
<definition creator="" creatoruri="" custom="" dir="" how="" howuri="" id="" xml:lang="" media="" modified="" pubconstraint="" pubconstrainturi="" role="" roleuri="" validfrom="" validto="" why="" whyuri="" xmlns="http://iptc.org/std/nar/2006-10-01/">
  <a class="" creator="" creatoruri="" custom="" dir="" how="" howuri="" href="" hreflang="" id="" xml:lang="" modified="" pubconstraint="" pubconstrainturi="" rel="" rev="" why="" whyuri="">{1,1}</a>
  <span class="" creator="" creatoruri="" custom="" dir="" how="" howuri="" id="" xml:lang="" modified="" pubconstraint="" pubconstrainturi="" why="" whyuri="">{1,1}</span>
  <ruby creator="" creatoruri="" custom="" dir="" how="" howuri="" id="" xml:lang="" modified="" pubconstraint="" pubconstrainturi="" why="" whyuri="">{1,1}</ruby>
  <br creator="" creatoruri="" custom="" how="" howuri="" id="" modified="" pubconstraint="" pubconstrainturi="" why="" whyuri="">{1,1}</br>
  <inline class="" confidence="" creator="" creatoruri="" custom="" derivedfrom="" dir="" how="" howuri="" id="" xml:lang="" literal="" modified="" pubconstraint="" pubconstrainturi="" qcode="" relevance="" type="" typeuri="" uri="" why="" whyuri="">{1,1}</inline>
</definition>
Attributes
QName Type Use Annotation
creator QCodeType optional
If the attribute is empty, specifies which entity (person, organisation or system) will edit the property - expressed by a QCode. If the attribute is non-empty, specifies which entity (person, organisation or system) has edited the property.
creatoruri IRIType optional
If the attribute is empty, specifies which entity (person, organisation or system) will edit the property - expressed by a URI. If the attribute is non-empty, specifies which entity (person, organisation or system) has edited the property.
custom xs:boolean optional
If set to true the corresponding property was added to the G2 Item for a specific customer or group of customers only. The default value of this property is false which applies when this attribute is not used with the property.
dir restriction of xs:NMTOKEN optional
The directionality of textual content (enumeration: ltr, rtl)
how QCodeType optional
Indicates by which means the value was extracted from the content - expressed by a QCode
howuri IRIType optional
Indicates by which means the value was extracted from the content - expressed by a URI
id xs:ID optional
The local identifier of the property.
media xs:NMTOKENS optional
An indication of the target media type(s)
values as defined by the Cascading Style Sheets (CSS) specification.
modified DateOptTimeType optional
The date (and, optionally, the time) when the property was last modified. The initial value is the date (and, optionally, the time) of creation of the property.
pubconstraint QCodeListType optional
One or many constraints that apply to publishing the value of the property - expressed by a QCode. Each constraint applies to all descendant elements.
pubconstrainturi IRIListType optional
One or many constraints that apply to publishing the value of the property - expressed by a URI. Each constraint applies to all descendant elements.
role QCodeListType optional
A refinement of the semantics of the block.
roleuri IRIType optional
A URI identifying the refined semantics of the definition.
validfrom DateOptTimeType optional
The date (and, optionally, the time) before which a relationship is not valid.
validto DateOptTimeType optional
The date (and, optionally, the time) after which a relationship is not valid.
why QCodeType optional
Why the metadata has been included - expressed by a QCode
whyuri IRIType optional
Why the metadata has been included - expressed by a URI
xml:lang union of(xs:language, restriction of xs:string) optional
Attempting to install the relevant ISO 2- and 3-letter
         codes as the enumerated possible values is probably never
         going to be a realistic possibility.  See
         RFC 3066 at http://www.ietf.org/rfc/rfc3066.txt and the IANA registry
         at http://www.iana.org/assignments/lang-tag-apps.htm for
         further information.

         The union allows for the 'un-declaration' of xml:lang with
         the empty string.
Wildcard: ANY attribute from ANY namespace OTHER than 'http://iptc.org/std/nar/2006-10-01/'
Source
<xs:element name="definition">
  <xs:annotation>
    <xs:documentation>A natural language definition of the semantics of the concept. This definition is normative only for the scope of the use of this concept.</xs:documentation>
  </xs:annotation>
  <xs:complexType mixed="true">
    <xs:complexContent>
      <xs:extension base="BlockType">
        <xs:attributeGroup ref="timeValidityAttributes"/>
      </xs:extension>
    </xs:complexContent>
    <!-- NAR 1.2 erratum 2 correction: specify mixed content-->
  </xs:complexType>
</xs:element>
Element br
Namespace http://iptc.org/std/nar/2006-10-01/
Annotations
A line break
Diagram
Diagram NewsML-G2_2_22-spec-All-Power_xsd.tmp#commonPowerAttributes
Properties
content complex
Used by
Attributes
QName Type Use Annotation
creator QCodeType optional
If the attribute is empty, specifies which entity (person, organisation or system) will edit the property - expressed by a QCode. If the attribute is non-empty, specifies which entity (person, organisation or system) has edited the property.
creatoruri IRIType optional
If the attribute is empty, specifies which entity (person, organisation or system) will edit the property - expressed by a URI. If the attribute is non-empty, specifies which entity (person, organisation or system) has edited the property.
custom xs:boolean optional
If set to true the corresponding property was added to the G2 Item for a specific customer or group of customers only. The default value of this property is false which applies when this attribute is not used with the property.
how QCodeType optional
Indicates by which means the value was extracted from the content - expressed by a QCode
howuri IRIType optional
Indicates by which means the value was extracted from the content - expressed by a URI
id xs:ID optional
The local identifier of the property.
modified DateOptTimeType optional
The date (and, optionally, the time) when the property was last modified. The initial value is the date (and, optionally, the time) of creation of the property.
pubconstraint QCodeListType optional
One or many constraints that apply to publishing the value of the property - expressed by a QCode. Each constraint applies to all descendant elements.
pubconstrainturi IRIListType optional
One or many constraints that apply to publishing the value of the property - expressed by a URI. Each constraint applies to all descendant elements.
why QCodeType optional
Why the metadata has been included - expressed by a QCode
whyuri IRIType optional
Why the metadata has been included - expressed by a URI
Wildcard: ANY attribute from ANY namespace OTHER than 'http://iptc.org/std/nar/2006-10-01/'
Source
<xs:element name="br">
  <xs:annotation>
    <xs:documentation>A line break</xs:documentation>
  </xs:annotation>
  <xs:complexType>
    <xs:attributeGroup ref="commonPowerAttributes"/>
    <xs:anyAttribute namespace="##other" processContents="lax"/>
  </xs:complexType>
</xs:element>
Element note
Namespace http://iptc.org/std/nar/2006-10-01/
Annotations
Additional natural language information about the concept.
Diagram
Diagram NewsML-G2_2_22-spec-All-Power_xsd.tmp#commonPowerAttributes NewsML-G2_2_22-spec-All-Power_xsd.tmp#i18nAttributes NewsML-G2_2_22-spec-All-Power_xsd.tmp#BlockType_media NewsML-G2_2_22-spec-All-Power_xsd.tmp#BlockType_role NewsML-G2_2_22-spec-All-Power_xsd.tmp#BlockType_roleuri NewsML-G2_2_22-spec-All-Power_xsd.tmp#a NewsML-G2_2_22-spec-All-Power_xsd.tmp#span NewsML-G2_2_22-spec-All-Power_xsd.tmp#ruby NewsML-G2_2_22-spec-All-Power_xsd.tmp#br NewsML-G2_2_22-spec-All-Power_xsd.tmp#inline NewsML-G2_2_22-spec-All-Power_xsd.tmp#BlockType NewsML-G2_2_22-spec-All-Power_xsd.tmp#timeValidityAttributes
Type extension of BlockType
Type hierarchy
Properties
content complex
mixed true
Used by
Model
a | span | ruby | br | inline | ANY element from ANY namespace OTHER than 'http://iptc.org/std/nar/2006-10-01/'
Children a, br, inline, ruby, span
Instance
<note creator="" creatoruri="" custom="" dir="" how="" howuri="" id="" xml:lang="" media="" modified="" pubconstraint="" pubconstrainturi="" role="" roleuri="" validfrom="" validto="" why="" whyuri="" xmlns="http://iptc.org/std/nar/2006-10-01/">
  <a class="" creator="" creatoruri="" custom="" dir="" how="" howuri="" href="" hreflang="" id="" xml:lang="" modified="" pubconstraint="" pubconstrainturi="" rel="" rev="" why="" whyuri="">{1,1}</a>
  <span class="" creator="" creatoruri="" custom="" dir="" how="" howuri="" id="" xml:lang="" modified="" pubconstraint="" pubconstrainturi="" why="" whyuri="">{1,1}</span>
  <ruby creator="" creatoruri="" custom="" dir="" how="" howuri="" id="" xml:lang="" modified="" pubconstraint="" pubconstrainturi="" why="" whyuri="">{1,1}</ruby>
  <br creator="" creatoruri="" custom="" how="" howuri="" id="" modified="" pubconstraint="" pubconstrainturi="" why="" whyuri="">{1,1}</br>
  <inline class="" confidence="" creator="" creatoruri="" custom="" derivedfrom="" dir="" how="" howuri="" id="" xml:lang="" literal="" modified="" pubconstraint="" pubconstrainturi="" qcode="" relevance="" type="" typeuri="" uri="" why="" whyuri="">{1,1}</inline>
</note>
Attributes
QName Type Use Annotation
creator QCodeType optional
If the attribute is empty, specifies which entity (person, organisation or system) will edit the property - expressed by a QCode. If the attribute is non-empty, specifies which entity (person, organisation or system) has edited the property.
creatoruri IRIType optional
If the attribute is empty, specifies which entity (person, organisation or system) will edit the property - expressed by a URI. If the attribute is non-empty, specifies which entity (person, organisation or system) has edited the property.
custom xs:boolean optional
If set to true the corresponding property was added to the G2 Item for a specific customer or group of customers only. The default value of this property is false which applies when this attribute is not used with the property.
dir restriction of xs:NMTOKEN optional
The directionality of textual content (enumeration: ltr, rtl)
how QCodeType optional
Indicates by which means the value was extracted from the content - expressed by a QCode
howuri IRIType optional
Indicates by which means the value was extracted from the content - expressed by a URI
id xs:ID optional
The local identifier of the property.
media xs:NMTOKENS optional
An indication of the target media type(s)
values as defined by the Cascading Style Sheets (CSS) specification.
modified DateOptTimeType optional
The date (and, optionally, the time) when the property was last modified. The initial value is the date (and, optionally, the time) of creation of the property.
pubconstraint QCodeListType optional
One or many constraints that apply to publishing the value of the property - expressed by a QCode. Each constraint applies to all descendant elements.
pubconstrainturi IRIListType optional
One or many constraints that apply to publishing the value of the property - expressed by a URI. Each constraint applies to all descendant elements.
role QCodeListType optional
A refinement of the semantics of the block.
roleuri IRIType optional
A URI identifying the refined semantics of the definition.
validfrom DateOptTimeType optional
The date (and, optionally, the time) before which a relationship is not valid.
validto DateOptTimeType optional
The date (and, optionally, the time) after which a relationship is not valid.
why QCodeType optional
Why the metadata has been included - expressed by a QCode
whyuri IRIType optional
Why the metadata has been included - expressed by a URI
xml:lang union of(xs:language, restriction of xs:string) optional
Attempting to install the relevant ISO 2- and 3-letter
         codes as the enumerated possible values is probably never
         going to be a realistic possibility.  See
         RFC 3066 at http://www.ietf.org/rfc/rfc3066.txt and the IANA registry
         at http://www.iana.org/assignments/lang-tag-apps.htm for
         further information.

         The union allows for the 'un-declaration' of xml:lang with
         the empty string.
Wildcard: ANY attribute from ANY namespace OTHER than 'http://iptc.org/std/nar/2006-10-01/'
Source
<xs:element name="note">
  <xs:annotation>
    <xs:documentation>Additional natural language information about the concept.</xs:documentation>
  </xs:annotation>
  <xs:complexType mixed="true">
    <xs:complexContent>
      <xs:extension base="BlockType">
        <xs:attributeGroup ref="timeValidityAttributes"/>
      </xs:extension>
    </xs:complexContent>
    <!-- NAR 1.2 erratum 2 correction: specify mixed content-->
  </xs:complexType>
</xs:element>
Element facet
Namespace http://iptc.org/std/nar/2006-10-01/
Annotations
In NAR 1.8 and later, facet is deprecated and SHOULD NOT (see RFC 2119) be used, the "related" property should be used instead (was: An intrinsic property of the concept.)
Diagram
Diagram NewsML-G2_2_22-spec-All-Power_xsd.tmp#commonPowerAttributes NewsML-G2_2_22-spec-All-Power_xsd.tmp#flexAttributes NewsML-G2_2_22-spec-All-Power_xsd.tmp#i18nAttributes NewsML-G2_2_22-spec-All-Power_xsd.tmp#name NewsML-G2_2_22-spec-All-Power_xsd.tmp#hierarchyInfo NewsML-G2_2_22-spec-All-Power_xsd.tmp#FlexPropType NewsML-G2_2_22-spec-All-Power_xsd.tmp#facet_rel NewsML-G2_2_22-spec-All-Power_xsd.tmp#facet_reluri NewsML-G2_2_22-spec-All-Power_xsd.tmp#timeValidityAttributes NewsML-G2_2_22-spec-All-Power_xsd.tmp#facet_g2flag
Type extension of FlexPropType
Type hierarchy
Properties
content complex
Used by
Model
Children hierarchyInfo, name
Instance
<facet creator="" creatoruri="" custom="" dir="" g2flag="DEPR" how="" howuri="" id="" xml:lang="" literal="" modified="" pubconstraint="" pubconstrainturi="" qcode="" rel="" reluri="" type="" typeuri="" uri="" validfrom="" validto="" why="" whyuri="" xmlns="http://iptc.org/std/nar/2006-10-01/">
  <name creator="" creatoruri="" custom="" dir="" how="" howuri="" id="" xml:lang="" modified="" part="" parturi="" pubconstraint="" pubconstrainturi="" role="" roleuri="" validfrom="" validto="" why="" whyuri="">{1,1}</name>
  <hierarchyInfo creator="" creatoruri="" custom="" how="" howuri="" id="" modified="" pubconstraint="" pubconstrainturi="" why="" whyuri="">{1,1}</hierarchyInfo>
</facet>
Attributes
QName Type Fixed Use Annotation
creator QCodeType optional
If the attribute is empty, specifies which entity (person, organisation or system) will edit the property - expressed by a QCode. If the attribute is non-empty, specifies which entity (person, organisation or system) has edited the property.
creatoruri IRIType optional
If the attribute is empty, specifies which entity (person, organisation or system) will edit the property - expressed by a URI. If the attribute is non-empty, specifies which entity (person, organisation or system) has edited the property.
custom xs:boolean optional
If set to true the corresponding property was added to the G2 Item for a specific customer or group of customers only. The default value of this property is false which applies when this attribute is not used with the property.
dir restriction of xs:NMTOKEN optional
The directionality of textual content (enumeration: ltr, rtl)
g2flag xs:string DEPR optional
DO NOT USE this attribute, for G2 internal maintenance purposes only.
how QCodeType optional
Indicates by which means the value was extracted from the content - expressed by a QCode
howuri IRIType optional
Indicates by which means the value was extracted from the content - expressed by a URI
id xs:ID optional
The local identifier of the property.
literal g2normalizedString optional
A free-text value assigned as property value.
modified DateOptTimeType optional
The date (and, optionally, the time) when the property was last modified. The initial value is the date (and, optionally, the time) of creation of the property.
pubconstraint QCodeListType optional
One or many constraints that apply to publishing the value of the property - expressed by a QCode. Each constraint applies to all descendant elements.
pubconstrainturi IRIListType optional
One or many constraints that apply to publishing the value of the property - expressed by a URI. Each constraint applies to all descendant elements.
qcode QCodeType optional
A qualified code which identifies a concept.
rel QCodeType optional
The identifier of the relationship between the current concept (containing the facet) and the concept identified by the facet value - expressed by a QCode
reluri IRIType optional
The identifier of the relationship between the current concept (containing the facet) and the concept identified by the facet value - expressed by a URI
type QCodeType optional
The type of the concept assigned as controlled property value - expressed by a QCode
typeuri IRIType optional
The type of the concept assigned as controlled property value - expressed by a URI
uri IRIType optional
A URI which identifies a concept.
validfrom DateOptTimeType optional
The date (and, optionally, the time) before which a relationship is not valid.
validto DateOptTimeType optional
The date (and, optionally, the time) after which a relationship is not valid.
why QCodeType optional
Why the metadata has been included - expressed by a QCode
whyuri IRIType optional
Why the metadata has been included - expressed by a URI
xml:lang union of(xs:language, restriction of xs:string) optional
Attempting to install the relevant ISO 2- and 3-letter
         codes as the enumerated possible values is probably never
         going to be a realistic possibility.  See
         RFC 3066 at http://www.ietf.org/rfc/rfc3066.txt and the IANA registry
         at http://www.iana.org/assignments/lang-tag-apps.htm for
         further information.

         The union allows for the 'un-declaration' of xml:lang with
         the empty string.
Wildcard: ANY attribute from ANY namespace OTHER than 'http://iptc.org/std/nar/2006-10-01/'
Source
<xs:element name="facet">
  <xs:annotation>
    <xs:documentation>In NAR 1.8 and later, facet is deprecated and SHOULD NOT (see RFC 2119) be used, the "related" property should be used instead (was: An intrinsic property of the concept.)</xs:documentation>
  </xs:annotation>
  <xs:complexType>
    <xs:complexContent>
      <xs:extension base="FlexPropType">
        <xs:attribute name="rel" type="QCodeType" use="optional">
          <xs:annotation>
            <xs:documentation>The identifier of the relationship between the current concept (containing the facet) and the concept identified by the facet value - expressed by a QCode</xs:documentation>
          </xs:annotation>
        </xs:attribute>
        <xs:attribute name="reluri" type="IRIType" use="optional">
          <xs:annotation>
            <xs:documentation>The identifier of the relationship between the current concept (containing the facet) and the concept identified by the facet value - expressed by a URI</xs:documentation>
          </xs:annotation>
        </xs:attribute>
        <xs:attributeGroup ref="timeValidityAttributes"/>
        <xs:attribute name="g2flag" type="xs:string" use="optional" fixed="DEPR">
          <xs:annotation>
            <xs:documentation>DO NOT USE this attribute, for G2 internal maintenance purposes only.</xs:documentation>
          </xs:annotation>
        </xs:attribute>
      </xs:extension>
    </xs:complexContent>
  </xs:complexType>
</xs:element>
Element hierarchyInfo
Namespace http://iptc.org/std/nar/2006-10-01/
Annotations
Represents the position of a concept in a hierarchical taxonomy tree by a sequence of QCode tokens representing the ancestor concepts and this concept
Diagram
Diagram NewsML-G2_2_22-spec-All-Power_xsd.tmp#commonPowerAttributes
Type extension of xs:NMTOKENS
Properties
content complex
Used by
Attributes
QName Type Use Annotation
creator QCodeType optional
If the attribute is empty, specifies which entity (person, organisation or system) will edit the property - expressed by a QCode. If the attribute is non-empty, specifies which entity (person, organisation or system) has edited the property.
creatoruri IRIType optional
If the attribute is empty, specifies which entity (person, organisation or system) will edit the property - expressed by a URI. If the attribute is non-empty, specifies which entity (person, organisation or system) has edited the property.
custom xs:boolean optional
If set to true the corresponding property was added to the G2 Item for a specific customer or group of customers only. The default value of this property is false which applies when this attribute is not used with the property.
how QCodeType optional
Indicates by which means the value was extracted from the content - expressed by a QCode
howuri IRIType optional
Indicates by which means the value was extracted from the content - expressed by a URI
id xs:ID optional
The local identifier of the property.
modified DateOptTimeType optional
The date (and, optionally, the time) when the property was last modified. The initial value is the date (and, optionally, the time) of creation of the property.
pubconstraint QCodeListType optional
One or many constraints that apply to publishing the value of the property - expressed by a QCode. Each constraint applies to all descendant elements.
pubconstrainturi IRIListType optional
One or many constraints that apply to publishing the value of the property - expressed by a URI. Each constraint applies to all descendant elements.
why QCodeType optional
Why the metadata has been included - expressed by a QCode
whyuri IRIType optional
Why the metadata has been included - expressed by a URI
Wildcard: ANY attribute from ANY namespace OTHER than 'http://iptc.org/std/nar/2006-10-01/'
Source
<xs:element name="hierarchyInfo">
  <xs:annotation>
    <xs:documentation>Represents the position of a concept in a hierarchical taxonomy tree by a sequence of QCode tokens representing the ancestor concepts and this concept</xs:documentation>
  </xs:annotation>
  <xs:complexType>
    <xs:simpleContent>
      <xs:extension base="xs:NMTOKENS">
        <xs:attributeGroup ref="commonPowerAttributes"/>
        <xs:anyAttribute namespace="##other" processContents="lax"/>
      </xs:extension>
    </xs:simpleContent>
  </xs:complexType>
</xs:element>
Element remoteInfo
Namespace http://iptc.org/std/nar/2006-10-01/
Annotations
A link to an item or a web resource which provides information about the concept
Diagram
Diagram NewsML-G2_2_22-spec-All-Power_xsd.tmp#Link1Type_rel NewsML-G2_2_22-spec-All-Power_xsd.tmp#Link1Type_reluri NewsML-G2_2_22-spec-All-Power_xsd.tmp#Link1Type_rank NewsML-G2_2_22-spec-All-Power_xsd.tmp#targetResourceAttributes NewsML-G2_2_22-spec-All-Power_xsd.tmp#timeValidityAttributes NewsML-G2_2_22-spec-All-Power_xsd.tmp#i18nAttributes NewsML-G2_2_22-spec-All-Power_xsd.tmp#commonPowerAttributes NewsML-G2_2_22-spec-All-Power_xsd.tmp#deprecatedLinkAttributes NewsML-G2_2_22-spec-All-Power_xsd.tmp#Link1Type
Type Link1Type
Properties
content complex
Used by
Element Group ConceptDefinitionGroup
Element concept
Model
ANY element from ANY namespace
Attributes
QName Type Use Annotation
contenttype xs:string optional
The IANA (Internet Assigned Numbers Authority) MIME type of the target resource.
contenttypevariant xs:string optional
A refinement of a generic content type (i.e. IANA MIME type) by a literal string value.
creator QCodeType optional
If the attribute is empty, specifies which entity (person, organisation or system) will edit the property - expressed by a QCode. If the attribute is non-empty, specifies which entity (person, organisation or system) has edited the property.
creatoruri IRIType optional
If the attribute is empty, specifies which entity (person, organisation or system) will edit the property - expressed by a URI. If the attribute is non-empty, specifies which entity (person, organisation or system) has edited the property.
custom xs:boolean optional
If set to true the corresponding property was added to the G2 Item for a specific customer or group of customers only. The default value of this property is false which applies when this attribute is not used with the property.
dir restriction of xs:NMTOKEN optional
The directionality of textual content (enumeration: ltr, rtl)
format QCodeType optional
A refinement of a generic content type (i.e. IANA MIME type) by a value from a controlled vocabulary - expressed by a QCode
formaturi IRIType optional
A refinement of a generic content type (i.e. IANA MIME type) by a value from a controlled vocabulary - expressed by a URI
guidref xs:string optional
The use of this attribute is DEPRECATED, use @residref instead. (was: The globally unique Identifier of the target Item.)
how QCodeType optional
Indicates by which means the value was extracted from the content - expressed by a QCode
howuri IRIType optional
Indicates by which means the value was extracted from the content - expressed by a URI
href IRIType optional
The locator of the target resource.
hreftype xs:string optional
The use of this attribute is DEPRECATED, use @contenttype instead. (was: An IANA MIME type.)
id xs:ID optional
The local identifier of the property.
modified DateOptTimeType optional
The date (and, optionally, the time) when the property was last modified. The initial value is the date (and, optionally, the time) of creation of the property.
persistidref xs:string optional
Points to an element inside the target resource which must be identified by an ID attribute having a value which is persistent for all versions of the target resource, i.e. for its entire lifecycle. (added NAR 1.8)
pubconstraint QCodeListType optional
One or many constraints that apply to publishing the value of the property - expressed by a QCode. Each constraint applies to all descendant elements.
pubconstrainturi IRIListType optional
One or many constraints that apply to publishing the value of the property - expressed by a URI. Each constraint applies to all descendant elements.
rank xs:nonNegativeInteger optional
The rank of the link among other links
rel QCodeType optional
The identifier of the relationship between the current Item and the target resource - expressed by a QCode
reluri IRIType optional
The identifier of the relationship between the current Item and the target resource - expressed by a URI
residref xs:string optional
The  provider’s identifier of the target resource.
size xs:nonNegativeInteger optional
The size in bytes of the target resource.
title xs:string optional
A short natural language name for the target resource.
validfrom DateOptTimeType optional
The date (and, optionally, the time) before which a relationship is not valid.
validto DateOptTimeType optional
The date (and, optionally, the time) after which a relationship is not valid.
version xs:positiveInteger optional
The version of the target resource. By default, the latest revision is retrieved when the link is activated.
why QCodeType optional
Why the metadata has been included - expressed by a QCode
whyuri IRIType optional
Why the metadata has been included - expressed by a URI
xml:lang union of(xs:language, restriction of xs:string) optional
Attempting to install the relevant ISO 2- and 3-letter
         codes as the enumerated possible values is probably never
         going to be a realistic possibility.  See
         RFC 3066 at http://www.ietf.org/rfc/rfc3066.txt and the IANA registry
         at http://www.iana.org/assignments/lang-tag-apps.htm for
         further information.

         The union allows for the 'un-declaration' of xml:lang with
         the empty string.
Wildcard: ANY attribute from ANY namespace OTHER than 'http://iptc.org/std/nar/2006-10-01/'
Source
<xs:element name="remoteInfo" type="Link1Type">
  <xs:annotation>
    <xs:documentation>A link to an item or a web resource which provides information about the concept</xs:documentation>
  </xs:annotation>
</xs:element>
Element sameAs
Namespace http://iptc.org/std/nar/2006-10-01/
Annotations
An identifier of a concept with equivalent semantics
Diagram
Diagram NewsML-G2_2_22-spec-All-Power_xsd.tmp#commonPowerAttributes NewsML-G2_2_22-spec-All-Power_xsd.tmp#flexAttributes NewsML-G2_2_22-spec-All-Power_xsd.tmp#i18nAttributes NewsML-G2_2_22-spec-All-Power_xsd.tmp#name NewsML-G2_2_22-spec-All-Power_xsd.tmp#hierarchyInfo NewsML-G2_2_22-spec-All-Power_xsd.tmp#FlexPropType NewsML-G2_2_22-spec-All-Power_xsd.tmp#timeValidityAttributes NewsML-G2_2_22-spec-All-Power_xsd.tmp#SameAsType
Type SameAsType
Type hierarchy
Properties
content complex
Used by
Model
Children hierarchyInfo, name
Instance
<sameAs creator="" creatoruri="" custom="" dir="" how="" howuri="" id="" xml:lang="" literal="" modified="" pubconstraint="" pubconstrainturi="" qcode="" type="" typeuri="" uri="" validfrom="" validto="" why="" whyuri="" xmlns="http://iptc.org/std/nar/2006-10-01/">
  <name creator="" creatoruri="" custom="" dir="" how="" howuri="" id="" xml:lang="" modified="" part="" parturi="" pubconstraint="" pubconstrainturi="" role="" roleuri="" validfrom="" validto="" why="" whyuri="">{1,1}</name>
  <hierarchyInfo creator="" creatoruri="" custom="" how="" howuri="" id="" modified="" pubconstraint="" pubconstrainturi="" why="" whyuri="">{1,1}</hierarchyInfo>
</sameAs>
Attributes
QName Type Use Annotation
creator QCodeType optional
If the attribute is empty, specifies which entity (person, organisation or system) will edit the property - expressed by a QCode. If the attribute is non-empty, specifies which entity (person, organisation or system) has edited the property.
creatoruri IRIType optional
If the attribute is empty, specifies which entity (person, organisation or system) will edit the property - expressed by a URI. If the attribute is non-empty, specifies which entity (person, organisation or system) has edited the property.
custom xs:boolean optional
If set to true the corresponding property was added to the G2 Item for a specific customer or group of customers only. The default value of this property is false which applies when this attribute is not used with the property.
dir restriction of xs:NMTOKEN optional
The directionality of textual content (enumeration: ltr, rtl)
how QCodeType optional
Indicates by which means the value was extracted from the content - expressed by a QCode
howuri IRIType optional
Indicates by which means the value was extracted from the content - expressed by a URI
id xs:ID optional
The local identifier of the property.
literal g2normalizedString optional
A free-text value assigned as property value.
modified DateOptTimeType optional
The date (and, optionally, the time) when the property was last modified. The initial value is the date (and, optionally, the time) of creation of the property.
pubconstraint QCodeListType optional
One or many constraints that apply to publishing the value of the property - expressed by a QCode. Each constraint applies to all descendant elements.
pubconstrainturi IRIListType optional
One or many constraints that apply to publishing the value of the property - expressed by a URI. Each constraint applies to all descendant elements.
qcode QCodeType optional
A qualified code which identifies a concept.
type QCodeType optional
The type of the concept assigned as controlled property value - expressed by a QCode
typeuri IRIType optional
The type of the concept assigned as controlled property value - expressed by a URI
uri IRIType optional
A URI which identifies a concept.
validfrom DateOptTimeType optional
The date (and, optionally, the time) before which a relationship is not valid.
validto DateOptTimeType optional
The date (and, optionally, the time) after which a relationship is not valid.
why QCodeType optional
Why the metadata has been included - expressed by a QCode
whyuri IRIType optional
Why the metadata has been included - expressed by a URI
xml:lang union of(xs:language, restriction of xs:string) optional
Attempting to install the relevant ISO 2- and 3-letter
         codes as the enumerated possible values is probably never
         going to be a realistic possibility.  See
         RFC 3066 at http://www.ietf.org/rfc/rfc3066.txt and the IANA registry
         at http://www.iana.org/assignments/lang-tag-apps.htm for
         further information.

         The union allows for the 'un-declaration' of xml:lang with
         the empty string.
Wildcard: ANY attribute from ANY namespace OTHER than 'http://iptc.org/std/nar/2006-10-01/'
Source
<xs:element name="sameAs" type="SameAsType">
  <xs:annotation>
    <xs:documentation>An identifier of a concept with equivalent semantics</xs:documentation>
  </xs:annotation>
</xs:element>
Element broader
Namespace http://iptc.org/std/nar/2006-10-01/
Annotations
An identifier of a more generic concept.
Diagram
Diagram NewsML-G2_2_22-spec-All-Power_xsd.tmp#commonPowerAttributes NewsML-G2_2_22-spec-All-Power_xsd.tmp#flexAttributes NewsML-G2_2_22-spec-All-Power_xsd.tmp#i18nAttributes NewsML-G2_2_22-spec-All-Power_xsd.tmp#name NewsML-G2_2_22-spec-All-Power_xsd.tmp#hierarchyInfo NewsML-G2_2_22-spec-All-Power_xsd.tmp#FlexPropType NewsML-G2_2_22-spec-All-Power_xsd.tmp#RelatedConceptType_rel NewsML-G2_2_22-spec-All-Power_xsd.tmp#RelatedConceptType_reluri NewsML-G2_2_22-spec-All-Power_xsd.tmp#RelatedConceptType_rank NewsML-G2_2_22-spec-All-Power_xsd.tmp#timeValidityAttributes NewsML-G2_2_22-spec-All-Power_xsd.tmp#facet NewsML-G2_2_22-spec-All-Power_xsd.tmp#RelatedConceptType_related NewsML-G2_2_22-spec-All-Power_xsd.tmp#sameAs NewsML-G2_2_22-spec-All-Power_xsd.tmp#RelatedConceptType
Type RelatedConceptType
Type hierarchy
Properties
content complex
Used by
Model
Children facet, hierarchyInfo, name, related, sameAs
Instance
<broader creator="" creatoruri="" custom="" dir="" how="" howuri="" id="" xml:lang="" literal="" modified="" pubconstraint="" pubconstrainturi="" qcode="" rank="" rel="" reluri="" type="" typeuri="" uri="" validfrom="" validto="" why="" whyuri="" xmlns="http://iptc.org/std/nar/2006-10-01/">
  <name creator="" creatoruri="" custom="" dir="" how="" howuri="" id="" xml:lang="" modified="" part="" parturi="" pubconstraint="" pubconstrainturi="" role="" roleuri="" validfrom="" validto="" why="" whyuri="">{1,1}</name>
  <hierarchyInfo creator="" creatoruri="" custom="" how="" howuri="" id="" modified="" pubconstraint="" pubconstrainturi="" why="" whyuri="">{1,1}</hierarchyInfo>
  <facet creator="" creatoruri="" custom="" dir="" g2flag="DEPR" how="" howuri="" id="" xml:lang="" literal="" modified="" pubconstraint="" pubconstrainturi="" qcode="" rel="" reluri="" type="" typeuri="" uri="" validfrom="" validto="" why="" whyuri="">{1,1}</facet>
  <related creator="" creatoruri="" custom="" dir="" how="" howuri="" id="" xml:lang="" literal="" modified="" pubconstraint="" pubconstrainturi="" qcode="" rank="" rel="" reluri="" type="" typeuri="" uri="" validfrom="" validto="" why="" whyuri="">{1,1}</related>
  <sameAs creator="" creatoruri="" custom="" dir="" how="" howuri="" id="" xml:lang="" literal="" modified="" pubconstraint="" pubconstrainturi="" qcode="" type="" typeuri="" uri="" validfrom="" validto="" why="" whyuri="">{1,1}</sameAs>
</broader>
Attributes
QName Type Use Annotation
creator QCodeType optional
If the attribute is empty, specifies which entity (person, organisation or system) will edit the property - expressed by a QCode. If the attribute is non-empty, specifies which entity (person, organisation or system) has edited the property.
creatoruri IRIType optional
If the attribute is empty, specifies which entity (person, organisation or system) will edit the property - expressed by a URI. If the attribute is non-empty, specifies which entity (person, organisation or system) has edited the property.
custom xs:boolean optional
If set to true the corresponding property was added to the G2 Item for a specific customer or group of customers only. The default value of this property is false which applies when this attribute is not used with the property.
dir restriction of xs:NMTOKEN optional
The directionality of textual content (enumeration: ltr, rtl)
how QCodeType optional
Indicates by which means the value was extracted from the content - expressed by a QCode
howuri IRIType optional
Indicates by which means the value was extracted from the content - expressed by a URI
id xs:ID optional
The local identifier of the property.
literal g2normalizedString optional
A free-text value assigned as property value.
modified DateOptTimeType optional
The date (and, optionally, the time) when the property was last modified. The initial value is the date (and, optionally, the time) of creation of the property.
pubconstraint QCodeListType optional
One or many constraints that apply to publishing the value of the property - expressed by a QCode. Each constraint applies to all descendant elements.
pubconstrainturi IRIListType optional
One or many constraints that apply to publishing the value of the property - expressed by a URI. Each constraint applies to all descendant elements.
qcode QCodeType optional
A qualified code which identifies a concept.
rank xs:nonNegativeInteger optional
The rank of the current concept among concepts having a relationship to the target concept.
rel QCodeType optional
The identifier of the relationship between the current concept and the target concept - expressed by a QCode
reluri IRIType optional
The identifier of the relationship between the current concept and the target concept - expressed by a URI
type QCodeType optional
The type of the concept assigned as controlled property value - expressed by a QCode
typeuri IRIType optional
The type of the concept assigned as controlled property value - expressed by a URI
uri IRIType optional
A URI which identifies a concept.
validfrom DateOptTimeType optional
The date (and, optionally, the time) before which a relationship is not valid.
validto DateOptTimeType optional
The date (and, optionally, the time) after which a relationship is not valid.
why QCodeType optional
Why the metadata has been included - expressed by a QCode
whyuri IRIType optional
Why the metadata has been included - expressed by a URI
xml:lang union of(xs:language, restriction of xs:string) optional
Attempting to install the relevant ISO 2- and 3-letter
         codes as the enumerated possible values is probably never
         going to be a realistic possibility.  See
         RFC 3066 at http://www.ietf.org/rfc/rfc3066.txt and the IANA registry
         at http://www.iana.org/assignments/lang-tag-apps.htm for
         further information.

         The union allows for the 'un-declaration' of xml:lang with
         the empty string.
Wildcard: ANY attribute from ANY namespace OTHER than 'http://iptc.org/std/nar/2006-10-01/'
Source
<xs:element name="broader" type="RelatedConceptType">
  <xs:annotation>
    <xs:documentation>An identifier of a more generic concept.</xs:documentation>
  </xs:annotation>
</xs:element>
Element RelatedConceptType / related
Namespace http://iptc.org/std/nar/2006-10-01/
Annotations
Diagram
Type extension of FlexPropType
Type hierarchy
Properties
Model
Children hierarchyInfo, name
Instance
Attributes
Source
Element narrower
Namespace http://iptc.org/std/nar/2006-10-01/
Annotations
An identifier of a more specific concept.
Diagram
Diagram NewsML-G2_2_22-spec-All-Power_xsd.tmp#commonPowerAttributes NewsML-G2_2_22-spec-All-Power_xsd.tmp#flexAttributes NewsML-G2_2_22-spec-All-Power_xsd.tmp#i18nAttributes NewsML-G2_2_22-spec-All-Power_xsd.tmp#name NewsML-G2_2_22-spec-All-Power_xsd.tmp#hierarchyInfo NewsML-G2_2_22-spec-All-Power_xsd.tmp#FlexPropType NewsML-G2_2_22-spec-All-Power_xsd.tmp#RelatedConceptType_rel NewsML-G2_2_22-spec-All-Power_xsd.tmp#RelatedConceptType_reluri NewsML-G2_2_22-spec-All-Power_xsd.tmp#RelatedConceptType_rank NewsML-G2_2_22-spec-All-Power_xsd.tmp#timeValidityAttributes NewsML-G2_2_22-spec-All-Power_xsd.tmp#facet NewsML-G2_2_22-spec-All-Power_xsd.tmp#RelatedConceptType_related NewsML-G2_2_22-spec-All-Power_xsd.tmp#sameAs NewsML-G2_2_22-spec-All-Power_xsd.tmp#RelatedConceptType
Type RelatedConceptType
Type hierarchy
Properties
content complex
Used by
Model
Children facet, hierarchyInfo, name, related, sameAs
Instance
<narrower creator="" creatoruri="" custom="" dir="" how="" howuri="" id="" xml:lang="" literal="" modified="" pubconstraint="" pubconstrainturi="" qcode="" rank="" rel="" reluri="" type="" typeuri="" uri="" validfrom="" validto="" why="" whyuri="" xmlns="http://iptc.org/std/nar/2006-10-01/">
  <name creator="" creatoruri="" custom="" dir="" how="" howuri="" id="" xml:lang="" modified="" part="" parturi="" pubconstraint="" pubconstrainturi="" role="" roleuri="" validfrom="" validto="" why="" whyuri="">{1,1}</name>
  <hierarchyInfo creator="" creatoruri="" custom="" how="" howuri="" id="" modified="" pubconstraint="" pubconstrainturi="" why="" whyuri="">{1,1}</hierarchyInfo>
  <facet creator="" creatoruri="" custom="" dir="" g2flag="DEPR" how="" howuri="" id="" xml:lang="" literal="" modified="" pubconstraint="" pubconstrainturi="" qcode="" rel="" reluri="" type="" typeuri="" uri="" validfrom="" validto="" why="" whyuri="">{1,1}</facet>
  <related creator="" creatoruri="" custom="" dir="" how="" howuri="" id="" xml:lang="" literal="" modified="" pubconstraint="" pubconstrainturi="" qcode="" rank="" rel="" reluri="" type="" typeuri="" uri="" validfrom="" validto="" why="" whyuri="">{1,1}</related>
  <sameAs creator="" creatoruri="" custom="" dir="" how="" howuri="" id="" xml:lang="" literal="" modified="" pubconstraint="" pubconstrainturi="" qcode="" type="" typeuri="" uri="" validfrom="" validto="" why="" whyuri="">{1,1}</sameAs>
</narrower>
Attributes
QName Type Use Annotation
creator QCodeType optional
If the attribute is empty, specifies which entity (person, organisation or system) will edit the property - expressed by a QCode. If the attribute is non-empty, specifies which entity (person, organisation or system) has edited the property.
creatoruri IRIType optional
If the attribute is empty, specifies which entity (person, organisation or system) will edit the property - expressed by a URI. If the attribute is non-empty, specifies which entity (person, organisation or system) has edited the property.
custom xs:boolean optional
If set to true the corresponding property was added to the G2 Item for a specific customer or group of customers only. The default value of this property is false which applies when this attribute is not used with the property.
dir restriction of xs:NMTOKEN optional
The directionality of textual content (enumeration: ltr, rtl)
how QCodeType optional
Indicates by which means the value was extracted from the content - expressed by a QCode
howuri IRIType optional
Indicates by which means the value was extracted from the content - expressed by a URI
id xs:ID optional
The local identifier of the property.
literal g2normalizedString optional
A free-text value assigned as property value.
modified DateOptTimeType optional
The date (and, optionally, the time) when the property was last modified. The initial value is the date (and, optionally, the time) of creation of the property.
pubconstraint QCodeListType optional
One or many constraints that apply to publishing the value of the property - expressed by a QCode. Each constraint applies to all descendant elements.
pubconstrainturi IRIListType optional
One or many constraints that apply to publishing the value of the property - expressed by a URI. Each constraint applies to all descendant elements.
qcode QCodeType optional
A qualified code which identifies a concept.
rank xs:nonNegativeInteger optional
The rank of the current concept among concepts having a relationship to the target concept.
rel QCodeType optional
The identifier of the relationship between the current concept and the target concept - expressed by a QCode
reluri IRIType optional
The identifier of the relationship between the current concept and the target concept - expressed by a URI
type QCodeType optional
The type of the concept assigned as controlled property value - expressed by a QCode
typeuri IRIType optional
The type of the concept assigned as controlled property value - expressed by a URI
uri IRIType optional
A URI which identifies a concept.
validfrom DateOptTimeType optional
The date (and, optionally, the time) before which a relationship is not valid.
validto DateOptTimeType optional
The date (and, optionally, the time) after which a relationship is not valid.
why QCodeType optional
Why the metadata has been included - expressed by a QCode
whyuri IRIType optional
Why the metadata has been included - expressed by a URI
xml:lang union of(xs:language, restriction of xs:string) optional
Attempting to install the relevant ISO 2- and 3-letter
         codes as the enumerated possible values is probably never
         going to be a realistic possibility.  See
         RFC 3066 at http://www.ietf.org/rfc/rfc3066.txt and the IANA registry
         at http://www.iana.org/assignments/lang-tag-apps.htm for
         further information.

         The union allows for the 'un-declaration' of xml:lang with
         the empty string.
Wildcard: ANY attribute from ANY namespace OTHER than 'http://iptc.org/std/nar/2006-10-01/'
Source
<xs:element name="narrower" type="RelatedConceptType">
  <xs:annotation>
    <xs:documentation>An identifier of a more specific concept.</xs:documentation>
  </xs:annotation>
</xs:element>
Element related
Namespace http://iptc.org/std/nar/2006-10-01/
Annotations
Diagram
Type FlexRelatedConceptType
Type hierarchy
Properties
Used by
Model
Children bag, facet, hierarchyInfo, name, related, sameAs
Instance
Attributes
Source
Element bag
Namespace http://iptc.org/std/nar/2006-10-01/
Annotations
A group of existing concepts which express a new concept.
Diagram
Diagram NewsML-G2_2_22-spec-All-Power_xsd.tmp#commonPowerAttributes NewsML-G2_2_22-spec-All-Power_xsd.tmp#i18nAttributes NewsML-G2_2_22-spec-All-Power_xsd.tmp#bag_bit
Properties
content complex
Used by
Model
Children bit
Instance
<bag creator="" creatoruri="" custom="" dir="" how="" howuri="" id="" xml:lang="" modified="" pubconstraint="" pubconstrainturi="" why="" whyuri="" xmlns="http://iptc.org/std/nar/2006-10-01/">
  <bit confidence="" creator="" creatoruri="" custom="" derivedfrom="" how="" howuri="" id="" modified="" pubconstraint="" pubconstrainturi="" qcode="" relevance="" significance="" type="" typeuri="" uri="" why="" whyuri="">{1,unbounded}</bit>
</bag>
Attributes
QName Type Use Annotation
creator QCodeType optional
If the attribute is empty, specifies which entity (person, organisation or system) will edit the property - expressed by a QCode. If the attribute is non-empty, specifies which entity (person, organisation or system) has edited the property.
creatoruri IRIType optional
If the attribute is empty, specifies which entity (person, organisation or system) will edit the property - expressed by a URI. If the attribute is non-empty, specifies which entity (person, organisation or system) has edited the property.
custom xs:boolean optional
If set to true the corresponding property was added to the G2 Item for a specific customer or group of customers only. The default value of this property is false which applies when this attribute is not used with the property.
dir restriction of xs:NMTOKEN optional
The directionality of textual content (enumeration: ltr, rtl)
how QCodeType optional
Indicates by which means the value was extracted from the content - expressed by a QCode
howuri IRIType optional
Indicates by which means the value was extracted from the content - expressed by a URI
id xs:ID optional
The local identifier of the property.
modified DateOptTimeType optional
The date (and, optionally, the time) when the property was last modified. The initial value is the date (and, optionally, the time) of creation of the property.
pubconstraint QCodeListType optional
One or many constraints that apply to publishing the value of the property - expressed by a QCode. Each constraint applies to all descendant elements.
pubconstrainturi IRIListType optional
One or many constraints that apply to publishing the value of the property - expressed by a URI. Each constraint applies to all descendant elements.
why QCodeType optional
Why the metadata has been included - expressed by a QCode
whyuri IRIType optional
Why the metadata has been included - expressed by a URI
xml:lang union of(xs:language, restriction of xs:string) optional
Attempting to install the relevant ISO 2- and 3-letter
         codes as the enumerated possible values is probably never
         going to be a realistic possibility.  See
         RFC 3066 at http://www.ietf.org/rfc/rfc3066.txt and the IANA registry
         at http://www.iana.org/assignments/lang-tag-apps.htm for
         further information.

         The union allows for the 'un-declaration' of xml:lang with
         the empty string.
Wildcard: ANY attribute from ANY namespace OTHER than 'http://iptc.org/std/nar/2006-10-01/'
Source
<xs:element name="bag">
  <xs:annotation>
    <xs:documentation>A group of existing concepts which express a new concept.</xs:documentation>
  </xs:annotation>
  <xs:complexType>
    <xs:sequence>
      <xs:element name="bit" maxOccurs="unbounded">
        <xs:annotation>
          <xs:documentation>An individual concept, part of a composite concept expressed by a bag.</xs:documentation>
        </xs:annotation>
        <xs:complexType>
          <xs:complexContent>
            <xs:extension base="QCodePropType">
              <xs:attribute name="type" type="QCodeType">
                <xs:annotation>
                  <xs:documentation>The type of the concept assigned as controlled property value - expressed by a QCode</xs:documentation>
                </xs:annotation>
              </xs:attribute>
              <xs:attribute name="typeuri" type="IRIType">
                <xs:annotation>
                  <xs:documentation>The type of the concept assigned as controlled property value - expressed by a URI</xs:documentation>
                </xs:annotation>
              </xs:attribute>
              <xs:attribute name="significance" type="Int100Type">
                <xs:annotation>
                  <xs:documentation>Indicates how significant the event expressed by a bit of event concept type is to the concept expressed by this bit The scope of this relationship is limited to the bits of a single bag. See also the note below the table.</xs:documentation>
                </xs:annotation>
              </xs:attribute>
              <xs:attributeGroup ref="quantifyAttributes"/>
            </xs:extension>
          </xs:complexContent>
        </xs:complexType>
      </xs:element>
    </xs:sequence>
    <xs:attributeGroup ref="commonPowerAttributes"/>
    <xs:attributeGroup ref="i18nAttributes"/>
    <xs:anyAttribute namespace="##other" processContents="lax"/>
  </xs:complexType>
</xs:element>
Element bag / bit
Namespace http://iptc.org/std/nar/2006-10-01/
Annotations
An individual concept, part of a composite concept expressed by a bag.
Diagram
Diagram NewsML-G2_2_22-spec-All-Power_xsd.tmp#commonPowerAttributes NewsML-G2_2_22-spec-All-Power_xsd.tmp#QCodePropType_qcode NewsML-G2_2_22-spec-All-Power_xsd.tmp#QCodePropType_uri NewsML-G2_2_22-spec-All-Power_xsd.tmp#QCodePropType NewsML-G2_2_22-spec-All-Power_xsd.tmp#bag_bag_bit_type NewsML-G2_2_22-spec-All-Power_xsd.tmp#bag_bag_bit_typeuri NewsML-G2_2_22-spec-All-Power_xsd.tmp#bag_bag_bit_significance NewsML-G2_2_22-spec-All-Power_xsd.tmp#quantifyAttributes
Type extension of QCodePropType
Type hierarchy
Properties
content complex
maxOccurs unbounded
Attributes
QName Type Use Annotation
confidence Int100Type optional
The confidence with which the metadata has been assigned.
creator QCodeType optional
If the attribute is empty, specifies which entity (person, organisation or system) will edit the property - expressed by a QCode. If the attribute is non-empty, specifies which entity (person, organisation or system) has edited the property.
creatoruri IRIType optional
If the attribute is empty, specifies which entity (person, organisation or system) will edit the property - expressed by a URI. If the attribute is non-empty, specifies which entity (person, organisation or system) has edited the property.
custom xs:boolean optional
If set to true the corresponding property was added to the G2 Item for a specific customer or group of customers only. The default value of this property is false which applies when this attribute is not used with the property.
derivedfrom QCodeListType optional
A reference to the concept from which the concept identified by qcode was derived/inferred - use DEPRECATED in NewsML-G2 2.12 and higher, use the derivedFrom element
how QCodeType optional
Indicates by which means the value was extracted from the content - expressed by a QCode
howuri IRIType optional
Indicates by which means the value was extracted from the content - expressed by a URI
id xs:ID optional
The local identifier of the property.
modified DateOptTimeType optional
The date (and, optionally, the time) when the property was last modified. The initial value is the date (and, optionally, the time) of creation of the property.
pubconstraint QCodeListType optional
One or many constraints that apply to publishing the value of the property - expressed by a QCode. Each constraint applies to all descendant elements.
pubconstrainturi IRIListType optional
One or many constraints that apply to publishing the value of the property - expressed by a URI. Each constraint applies to all descendant elements.
qcode QCodeType optional
A qualified code which identifies a concept  - either the  qcode or the uri attribute MUST be used
relevance Int100Type optional
The relevance of the metadata to the news content to which it is attached.
significance Int100Type optional
Indicates how significant the event expressed by a bit of event concept type is to the concept expressed by this bit The scope of this relationship is limited to the bits of a single bag. See also the note below the table.
type QCodeType optional
The type of the concept assigned as controlled property value - expressed by a QCode
typeuri IRIType optional
The type of the concept assigned as controlled property value - expressed by a URI
uri IRIType optional
A URI which identifies a concept  - either the  qcode or the uri attribute MUST be used
why QCodeType optional
Why the metadata has been included - expressed by a QCode
whyuri IRIType optional
Why the metadata has been included - expressed by a URI
Wildcard: ANY attribute from ANY namespace OTHER than 'http://iptc.org/std/nar/2006-10-01/'
Source
<xs:element name="bit" maxOccurs="unbounded">
  <xs:annotation>
    <xs:documentation>An individual concept, part of a composite concept expressed by a bag.</xs:documentation>
  </xs:annotation>
  <xs:complexType>
    <xs:complexContent>
      <xs:extension base="QCodePropType">
        <xs:attribute name="type" type="QCodeType">
          <xs:annotation>
            <xs:documentation>The type of the concept assigned as controlled property value - expressed by a QCode</xs:documentation>
          </xs:annotation>
        </xs:attribute>
        <xs:attribute name="typeuri" type="IRIType">
          <xs:annotation>
            <xs:documentation>The type of the concept assigned as controlled property value - expressed by a URI</xs:documentation>
          </xs:annotation>
        </xs:attribute>
        <xs:attribute name="significance" type="Int100Type">
          <xs:annotation>
            <xs:documentation>Indicates how significant the event expressed by a bit of event concept type is to the concept expressed by this bit The scope of this relationship is limited to the bits of a single bag. See also the note below the table.</xs:documentation>
          </xs:annotation>
        </xs:attribute>
        <xs:attributeGroup ref="quantifyAttributes"/>
      </xs:extension>
    </xs:complexContent>
  </xs:complexType>
</xs:element>
Element geoAreaDetails
Namespace http://iptc.org/std/nar/2006-10-01/
Annotations
A group of properties specific to a geopolitical area
Diagram
Diagram NewsML-G2_2_22-spec-All-Power_xsd.tmp#commonPowerAttributes NewsML-G2_2_22-spec-All-Power_xsd.tmp#position NewsML-G2_2_22-spec-All-Power_xsd.tmp#geoAreaDetails_founded NewsML-G2_2_22-spec-All-Power_xsd.tmp#geoAreaDetails_dissolved NewsML-G2_2_22-spec-All-Power_xsd.tmp#geoAreaDetails_line NewsML-G2_2_22-spec-All-Power_xsd.tmp#geoAreaDetails_circle NewsML-G2_2_22-spec-All-Power_xsd.tmp#geoAreaDetails_polygon
Properties
content complex
Used by
Model
position{0,1} , founded{0,1} , dissolved{0,1} , (line | circle | polygon) , ANY element from ANY namespace OTHER than 'http://iptc.org/std/nar/2006-10-01/'
Children circle, dissolved, founded, line, polygon, position
Instance
<geoAreaDetails creator="" creatoruri="" custom="" how="" howuri="" id="" modified="" pubconstraint="" pubconstrainturi="" why="" whyuri="" xmlns="http://iptc.org/std/nar/2006-10-01/">
  <position altitude="" creator="" creatoruri="" custom="" gpsdatum="" how="" howuri="" id="" latitude="" longitude="" modified="" pubconstraint="" pubconstrainturi="" why="" whyuri="">{0,1}</position>
  <founded creator="" creatoruri="" custom="" how="" howuri="" id="" modified="" pubconstraint="" pubconstrainturi="" why="" whyuri="">{0,1}</founded>
  <dissolved creator="" creatoruri="" custom="" how="" howuri="" id="" modified="" pubconstraint="" pubconstrainturi="" why="" whyuri="">{0,1}</dissolved>
  <line creator="" creatoruri="" custom="" how="" howuri="" id="" modified="" pubconstraint="" pubconstrainturi="" why="" whyuri="">{1,1}</line>
  <circle creator="" creatoruri="" custom="" how="" howuri="" id="" modified="" pubconstraint="" pubconstrainturi="" radius="" radunit="" radunituri="" why="" whyuri="">{1,1}</circle>
  <polygon creator="" creatoruri="" custom="" how="" howuri="" id="" modified="" pubconstraint="" pubconstrainturi="" why="" whyuri="">{1,1}</polygon>
</geoAreaDetails>
Attributes
QName Type Use Annotation
creator QCodeType optional
If the attribute is empty, specifies which entity (person, organisation or system) will edit the property - expressed by a QCode. If the attribute is non-empty, specifies which entity (person, organisation or system) has edited the property.
creatoruri IRIType optional
If the attribute is empty, specifies which entity (person, organisation or system) will edit the property - expressed by a URI. If the attribute is non-empty, specifies which entity (person, organisation or system) has edited the property.
custom xs:boolean optional
If set to true the corresponding property was added to the G2 Item for a specific customer or group of customers only. The default value of this property is false which applies when this attribute is not used with the property.
how QCodeType optional
Indicates by which means the value was extracted from the content - expressed by a QCode
howuri IRIType optional
Indicates by which means the value was extracted from the content - expressed by a URI
id xs:ID optional
The local identifier of the property.
modified DateOptTimeType optional
The date (and, optionally, the time) when the property was last modified. The initial value is the date (and, optionally, the time) of creation of the property.
pubconstraint QCodeListType optional
One or many constraints that apply to publishing the value of the property - expressed by a QCode. Each constraint applies to all descendant elements.
pubconstrainturi IRIListType optional
One or many constraints that apply to publishing the value of the property - expressed by a URI. Each constraint applies to all descendant elements.
why QCodeType optional
Why the metadata has been included - expressed by a QCode
whyuri IRIType optional
Why the metadata has been included - expressed by a URI
Wildcard: ANY attribute from ANY namespace OTHER than 'http://iptc.org/std/nar/2006-10-01/'
Source
<xs:element name="geoAreaDetails">
  <xs:annotation>
    <xs:documentation>A group of properties specific to a geopolitical area</xs:documentation>
  </xs:annotation>
  <xs:complexType>
    <xs:sequence>
      <xs:element ref="position" minOccurs="0"/>
      <xs:element name="founded" type="TruncatedDateTimePropType" minOccurs="0">
        <xs:annotation>
          <xs:documentation>The date the geopolitical area was founded/established.</xs:documentation>
        </xs:annotation>
      </xs:element>
      <xs:element name="dissolved" type="TruncatedDateTimePropType" minOccurs="0">
        <xs:annotation>
          <xs:documentation>The date the geopolitical area was dissolved.</xs:documentation>
        </xs:annotation>
      </xs:element>
      <xs:choice minOccurs="0" maxOccurs="unbounded">
        <xs:element name="line">
          <xs:annotation>
            <xs:documentation>A line as a geographic area</xs:documentation>
          </xs:annotation>
          <xs:complexType>
            <xs:sequence>
              <xs:element ref="position" maxOccurs="unbounded"/>
            </xs:sequence>
            <xs:attributeGroup ref="commonPowerAttributes"/>
          </xs:complexType>
        </xs:element>
        <xs:element name="circle">
          <xs:annotation>
            <xs:documentation>A circle as a geographic area</xs:documentation>
          </xs:annotation>
          <xs:complexType>
            <xs:sequence>
              <xs:element ref="position"/>
            </xs:sequence>
            <xs:attributeGroup ref="commonPowerAttributes"/>
            <xs:attribute name="radius" type="xs:double" use="required">
              <xs:annotation>
                <xs:documentation>The radius of the circle</xs:documentation>
              </xs:annotation>
            </xs:attribute>
            <xs:attribute name="radunit" type="QCodeType">
              <xs:annotation>
                <xs:documentation>The dimension unit of the radius - expressed by a QCode / either the radunit or the radunituri attribute MUST be used</xs:documentation>
              </xs:annotation>
            </xs:attribute>
            <xs:attribute name="radunituri" type="IRIType">
              <xs:annotation>
                <xs:documentation>The dimension unit of the radius - expressed by a URI / either the radunit or the radunituri attribute MUST be used</xs:documentation>
              </xs:annotation>
            </xs:attribute>
          </xs:complexType>
        </xs:element>
        <xs:element name="polygon">
          <xs:annotation>
            <xs:documentation>A polygon as a geographic area</xs:documentation>
          </xs:annotation>
          <xs:complexType>
            <xs:sequence>
              <xs:element ref="position" maxOccurs="unbounded"/>
            </xs:sequence>
            <xs:attributeGroup ref="commonPowerAttributes"/>
          </xs:complexType>
        </xs:element>
      </xs:choice>
      <xs:any namespace="##other" processContents="lax" minOccurs="0" maxOccurs="unbounded">
        <xs:annotation>
          <xs:documentation>Extension point for provider-defined properties from other namespaces</xs:documentation>
        </xs:annotation>
      </xs:any>
    </xs:sequence>
    <xs:attributeGroup ref="commonPowerAttributes"/>
    <xs:anyAttribute namespace="##other" processContents="lax"/>
  </xs:complexType>
</xs:element>
Element position
Namespace http://iptc.org/std/nar/2006-10-01/
Annotations
The coordinates of the location
Diagram
Diagram NewsML-G2_2_22-spec-All-Power_xsd.tmp#commonPowerAttributes NewsML-G2_2_22-spec-All-Power_xsd.tmp#GeoCoordinatesType_latitude NewsML-G2_2_22-spec-All-Power_xsd.tmp#GeoCoordinatesType_longitude NewsML-G2_2_22-spec-All-Power_xsd.tmp#GeoCoordinatesType_altitude NewsML-G2_2_22-spec-All-Power_xsd.tmp#GeoCoordinatesType_gpsdatum NewsML-G2_2_22-spec-All-Power_xsd.tmp#GeoCoordinatesType
Type GeoCoordinatesType
Properties
content complex
Used by
Model
ANY element from ANY namespace OTHER than 'http://iptc.org/std/nar/2006-10-01/'
Attributes
QName Type Use Annotation
altitude xs:integer optional
The altitude in meters above the zero elevation of the reference system (sea level).
creator QCodeType optional
If the attribute is empty, specifies which entity (person, organisation or system) will edit the property - expressed by a QCode. If the attribute is non-empty, specifies which entity (person, organisation or system) has edited the property.
creatoruri IRIType optional
If the attribute is empty, specifies which entity (person, organisation or system) will edit the property - expressed by a URI. If the attribute is non-empty, specifies which entity (person, organisation or system) has edited the property.
custom xs:boolean optional
If set to true the corresponding property was added to the G2 Item for a specific customer or group of customers only. The default value of this property is false which applies when this attribute is not used with the property.
gpsdatum xs:string optional
The GPS datum associated with the measure.
how QCodeType optional
Indicates by which means the value was extracted from the content - expressed by a QCode
howuri IRIType optional
Indicates by which means the value was extracted from the content - expressed by a URI
id xs:ID optional
The local identifier of the property.
latitude xs:decimal required
The latitude in decimal degrees.
longitude xs:decimal required
The longitude in decimal degrees.
modified DateOptTimeType optional
The date (and, optionally, the time) when the property was last modified. The initial value is the date (and, optionally, the time) of creation of the property.
pubconstraint QCodeListType optional
One or many constraints that apply to publishing the value of the property - expressed by a QCode. Each constraint applies to all descendant elements.
pubconstrainturi IRIListType optional
One or many constraints that apply to publishing the value of the property - expressed by a URI. Each constraint applies to all descendant elements.
why QCodeType optional
Why the metadata has been included - expressed by a QCode
whyuri IRIType optional
Why the metadata has been included - expressed by a URI
Wildcard: ANY attribute from ANY namespace OTHER than 'http://iptc.org/std/nar/2006-10-01/'
Source
<xs:element name="position" type="GeoCoordinatesType">
  <xs:annotation>
    <xs:documentation>The coordinates of the location</xs:documentation>
  </xs:annotation>
</xs:element>
Element geoAreaDetails / founded
Namespace http://iptc.org/std/nar/2006-10-01/
Annotations
The date the geopolitical area was founded/established.
Diagram
Diagram NewsML-G2_2_22-spec-All-Power_xsd.tmp#TruncatedDateTimeType NewsML-G2_2_22-spec-All-Power_xsd.tmp#commonPowerAttributes NewsML-G2_2_22-spec-All-Power_xsd.tmp#TruncatedDateTimePropType
Type TruncatedDateTimePropType
Type hierarchy
Properties
content complex
minOccurs 0
Attributes
QName Type Use Annotation
creator QCodeType optional
If the attribute is empty, specifies which entity (person, organisation or system) will edit the property - expressed by a QCode. If the attribute is non-empty, specifies which entity (person, organisation or system) has edited the property.
creatoruri IRIType optional
If the attribute is empty, specifies which entity (person, organisation or system) will edit the property - expressed by a URI. If the attribute is non-empty, specifies which entity (person, organisation or system) has edited the property.
custom xs:boolean optional
If set to true the corresponding property was added to the G2 Item for a specific customer or group of customers only. The default value of this property is false which applies when this attribute is not used with the property.
how QCodeType optional
Indicates by which means the value was extracted from the content - expressed by a QCode
howuri IRIType optional
Indicates by which means the value was extracted from the content - expressed by a URI
id xs:ID optional
The local identifier of the property.
modified DateOptTimeType optional
The date (and, optionally, the time) when the property was last modified. The initial value is the date (and, optionally, the time) of creation of the property.
pubconstraint QCodeListType optional
One or many constraints that apply to publishing the value of the property - expressed by a QCode. Each constraint applies to all descendant elements.
pubconstrainturi IRIListType optional
One or many constraints that apply to publishing the value of the property - expressed by a URI. Each constraint applies to all descendant elements.
why QCodeType optional
Why the metadata has been included - expressed by a QCode
whyuri IRIType optional
Why the metadata has been included - expressed by a URI
Wildcard: ANY attribute from ANY namespace OTHER than 'http://iptc.org/std/nar/2006-10-01/'
Source
<xs:element name="founded" type="TruncatedDateTimePropType" minOccurs="0">
  <xs:annotation>
    <xs:documentation>The date the geopolitical area was founded/established.</xs:documentation>
  </xs:annotation>
</xs:element>
Element geoAreaDetails / dissolved
Namespace http://iptc.org/std/nar/2006-10-01/
Annotations
The date the geopolitical area was dissolved.
Diagram
Diagram NewsML-G2_2_22-spec-All-Power_xsd.tmp#TruncatedDateTimeType NewsML-G2_2_22-spec-All-Power_xsd.tmp#commonPowerAttributes NewsML-G2_2_22-spec-All-Power_xsd.tmp#TruncatedDateTimePropType
Type TruncatedDateTimePropType
Type hierarchy
Properties
content complex
minOccurs 0
Attributes
QName Type Use Annotation
creator QCodeType optional
If the attribute is empty, specifies which entity (person, organisation or system) will edit the property - expressed by a QCode. If the attribute is non-empty, specifies which entity (person, organisation or system) has edited the property.
creatoruri IRIType optional
If the attribute is empty, specifies which entity (person, organisation or system) will edit the property - expressed by a URI. If the attribute is non-empty, specifies which entity (person, organisation or system) has edited the property.
custom xs:boolean optional
If set to true the corresponding property was added to the G2 Item for a specific customer or group of customers only. The default value of this property is false which applies when this attribute is not used with the property.
how QCodeType optional
Indicates by which means the value was extracted from the content - expressed by a QCode
howuri IRIType optional
Indicates by which means the value was extracted from the content - expressed by a URI
id xs:ID optional
The local identifier of the property.
modified DateOptTimeType optional
The date (and, optionally, the time) when the property was last modified. The initial value is the date (and, optionally, the time) of creation of the property.
pubconstraint QCodeListType optional
One or many constraints that apply to publishing the value of the property - expressed by a QCode. Each constraint applies to all descendant elements.
pubconstrainturi IRIListType optional
One or many constraints that apply to publishing the value of the property - expressed by a URI. Each constraint applies to all descendant elements.
why QCodeType optional
Why the metadata has been included - expressed by a QCode
whyuri IRIType optional
Why the metadata has been included - expressed by a URI
Wildcard: ANY attribute from ANY namespace OTHER than 'http://iptc.org/std/nar/2006-10-01/'
Source
<xs:element name="dissolved" type="TruncatedDateTimePropType" minOccurs="0">
  <xs:annotation>
    <xs:documentation>The date the geopolitical area was dissolved.</xs:documentation>
  </xs:annotation>
</xs:element>
Element geoAreaDetails / line
Namespace http://iptc.org/std/nar/2006-10-01/
Annotations
A line as a geographic area
Diagram
Diagram NewsML-G2_2_22-spec-All-Power_xsd.tmp#commonPowerAttributes NewsML-G2_2_22-spec-All-Power_xsd.tmp#position
Properties
content complex
Model
Children position
Instance
<line creator="" creatoruri="" custom="" how="" howuri="" id="" modified="" pubconstraint="" pubconstrainturi="" why="" whyuri="" xmlns="http://iptc.org/std/nar/2006-10-01/">
  <position altitude="" creator="" creatoruri="" custom="" gpsdatum="" how="" howuri="" id="" latitude="" longitude="" modified="" pubconstraint="" pubconstrainturi="" why="" whyuri="">{1,unbounded}</position>
</line>
Attributes
QName Type Use Annotation
creator QCodeType optional
If the attribute is empty, specifies which entity (person, organisation or system) will edit the property - expressed by a QCode. If the attribute is non-empty, specifies which entity (person, organisation or system) has edited the property.
creatoruri IRIType optional
If the attribute is empty, specifies which entity (person, organisation or system) will edit the property - expressed by a URI. If the attribute is non-empty, specifies which entity (person, organisation or system) has edited the property.
custom xs:boolean optional
If set to true the corresponding property was added to the G2 Item for a specific customer or group of customers only. The default value of this property is false which applies when this attribute is not used with the property.
how QCodeType optional
Indicates by which means the value was extracted from the content - expressed by a QCode
howuri IRIType optional
Indicates by which means the value was extracted from the content - expressed by a URI
id xs:ID optional
The local identifier of the property.
modified DateOptTimeType optional
The date (and, optionally, the time) when the property was last modified. The initial value is the date (and, optionally, the time) of creation of the property.
pubconstraint QCodeListType optional
One or many constraints that apply to publishing the value of the property - expressed by a QCode. Each constraint applies to all descendant elements.
pubconstrainturi IRIListType optional
One or many constraints that apply to publishing the value of the property - expressed by a URI. Each constraint applies to all descendant elements.
why QCodeType optional
Why the metadata has been included - expressed by a QCode
whyuri IRIType optional
Why the metadata has been included - expressed by a URI
Source
<xs:element name="line">
  <xs:annotation>
    <xs:documentation>A line as a geographic area</xs:documentation>
  </xs:annotation>
  <xs:complexType>
    <xs:sequence>
      <xs:element ref="position" maxOccurs="unbounded"/>
    </xs:sequence>
    <xs:attributeGroup ref="commonPowerAttributes"/>
  </xs:complexType>
</xs:element>
Element geoAreaDetails / circle
Namespace http://iptc.org/std/nar/2006-10-01/
Annotations
A circle as a geographic area
Diagram
Diagram NewsML-G2_2_22-spec-All-Power_xsd.tmp#commonPowerAttributes NewsML-G2_2_22-spec-All-Power_xsd.tmp#geoAreaDetails_geoAreaDetails_circle_radius NewsML-G2_2_22-spec-All-Power_xsd.tmp#geoAreaDetails_geoAreaDetails_circle_radunit NewsML-G2_2_22-spec-All-Power_xsd.tmp#geoAreaDetails_geoAreaDetails_circle_radunituri NewsML-G2_2_22-spec-All-Power_xsd.tmp#position
Properties
content complex
Model
Children position
Instance
<circle creator="" creatoruri="" custom="" how="" howuri="" id="" modified="" pubconstraint="" pubconstrainturi="" radius="" radunit="" radunituri="" why="" whyuri="" xmlns="http://iptc.org/std/nar/2006-10-01/">
  <position altitude="" creator="" creatoruri="" custom="" gpsdatum="" how="" howuri="" id="" latitude="" longitude="" modified="" pubconstraint="" pubconstrainturi="" why="" whyuri="">{1,1}</position>
</circle>
Attributes
QName Type Use Annotation
creator QCodeType optional
If the attribute is empty, specifies which entity (person, organisation or system) will edit the property - expressed by a QCode. If the attribute is non-empty, specifies which entity (person, organisation or system) has edited the property.
creatoruri IRIType optional
If the attribute is empty, specifies which entity (person, organisation or system) will edit the property - expressed by a URI. If the attribute is non-empty, specifies which entity (person, organisation or system) has edited the property.
custom xs:boolean optional
If set to true the corresponding property was added to the G2 Item for a specific customer or group of customers only. The default value of this property is false which applies when this attribute is not used with the property.
how QCodeType optional
Indicates by which means the value was extracted from the content - expressed by a QCode
howuri IRIType optional
Indicates by which means the value was extracted from the content - expressed by a URI
id xs:ID optional
The local identifier of the property.
modified DateOptTimeType optional
The date (and, optionally, the time) when the property was last modified. The initial value is the date (and, optionally, the time) of creation of the property.
pubconstraint QCodeListType optional
One or many constraints that apply to publishing the value of the property - expressed by a QCode. Each constraint applies to all descendant elements.
pubconstrainturi IRIListType optional
One or many constraints that apply to publishing the value of the property - expressed by a URI. Each constraint applies to all descendant elements.
radius xs:double required
The radius of the circle
radunit QCodeType optional
The dimension unit of the radius - expressed by a QCode / either the radunit or the radunituri attribute MUST be used
radunituri IRIType optional
The dimension unit of the radius - expressed by a URI / either the radunit or the radunituri attribute MUST be used
why QCodeType optional
Why the metadata has been included - expressed by a QCode
whyuri IRIType optional
Why the metadata has been included - expressed by a URI
Source
<xs:element name="circle">
  <xs:annotation>
    <xs:documentation>A circle as a geographic area</xs:documentation>
  </xs:annotation>
  <xs:complexType>
    <xs:sequence>
      <xs:element ref="position"/>
    </xs:sequence>
    <xs:attributeGroup ref="commonPowerAttributes"/>
    <xs:attribute name="radius" type="xs:double" use="required">
      <xs:annotation>
        <xs:documentation>The radius of the circle</xs:documentation>
      </xs:annotation>
    </xs:attribute>
    <xs:attribute name="radunit" type="QCodeType">
      <xs:annotation>
        <xs:documentation>The dimension unit of the radius - expressed by a QCode / either the radunit or the radunituri attribute MUST be used</xs:documentation>
      </xs:annotation>
    </xs:attribute>
    <xs:attribute name="radunituri" type="IRIType">
      <xs:annotation>
        <xs:documentation>The dimension unit of the radius - expressed by a URI / either the radunit or the radunituri attribute MUST be used</xs:documentation>
      </xs:annotation>
    </xs:attribute>
  </xs:complexType>
</xs:element>
Element geoAreaDetails / polygon
Namespace http://iptc.org/std/nar/2006-10-01/
Annotations
A polygon as a geographic area
Diagram
Diagram NewsML-G2_2_22-spec-All-Power_xsd.tmp#commonPowerAttributes NewsML-G2_2_22-spec-All-Power_xsd.tmp#position
Properties
content complex
Model
Children position
Instance
<polygon creator="" creatoruri="" custom="" how="" howuri="" id="" modified="" pubconstraint="" pubconstrainturi="" why="" whyuri="" xmlns="http://iptc.org/std/nar/2006-10-01/">
  <position altitude="" creator="" creatoruri="" custom="" gpsdatum="" how="" howuri="" id="" latitude="" longitude="" modified="" pubconstraint="" pubconstrainturi="" why="" whyuri="">{1,unbounded}</position>
</polygon>
Attributes
QName Type Use Annotation
creator QCodeType optional
If the attribute is empty, specifies which entity (person, organisation or system) will edit the property - expressed by a QCode. If the attribute is non-empty, specifies which entity (person, organisation or system) has edited the property.
creatoruri IRIType optional
If the attribute is empty, specifies which entity (person, organisation or system) will edit the property - expressed by a URI. If the attribute is non-empty, specifies which entity (person, organisation or system) has edited the property.
custom xs:boolean optional
If set to true the corresponding property was added to the G2 Item for a specific customer or group of customers only. The default value of this property is false which applies when this attribute is not used with the property.
how QCodeType optional
Indicates by which means the value was extracted from the content - expressed by a QCode
howuri IRIType optional
Indicates by which means the value was extracted from the content - expressed by a URI
id xs:ID optional
The local identifier of the property.
modified DateOptTimeType optional
The date (and, optionally, the time) when the property was last modified. The initial value is the date (and, optionally, the time) of creation of the property.
pubconstraint QCodeListType optional
One or many constraints that apply to publishing the value of the property - expressed by a QCode. Each constraint applies to all descendant elements.
pubconstrainturi IRIListType optional
One or many constraints that apply to publishing the value of the property - expressed by a URI. Each constraint applies to all descendant elements.
why QCodeType optional
Why the metadata has been included - expressed by a QCode
whyuri IRIType optional
Why the metadata has been included - expressed by a URI
Source
<xs:element name="polygon">
  <xs:annotation>
    <xs:documentation>A polygon as a geographic area</xs:documentation>
  </xs:annotation>
  <xs:complexType>
    <xs:sequence>
      <xs:element ref="position" maxOccurs="unbounded"/>
    </xs:sequence>
    <xs:attributeGroup ref="commonPowerAttributes"/>
  </xs:complexType>
</xs:element>
Element POIDetails
Namespace http://iptc.org/std/nar/2006-10-01/
Annotations
A group of properties specific to a point of interest
Diagram
Diagram NewsML-G2_2_22-spec-All-Power_xsd.tmp#commonPowerAttributes NewsML-G2_2_22-spec-All-Power_xsd.tmp#POIDetails_position NewsML-G2_2_22-spec-All-Power_xsd.tmp#POIDetails_address NewsML-G2_2_22-spec-All-Power_xsd.tmp#POIDetails_openHours NewsML-G2_2_22-spec-All-Power_xsd.tmp#POIDetails_capacity NewsML-G2_2_22-spec-All-Power_xsd.tmp#POIDetails_contactInfo NewsML-G2_2_22-spec-All-Power_xsd.tmp#POIDetails_access NewsML-G2_2_22-spec-All-Power_xsd.tmp#POIDetails_details NewsML-G2_2_22-spec-All-Power_xsd.tmp#POIDetails_created NewsML-G2_2_22-spec-All-Power_xsd.tmp#POIDetails_ceasedToExist
Properties
content complex
Used by
Model
position{0,1} , address{0,1} , openHours{0,1} , capacity{0,1} , (contactInfo | access | details) , created{0,1} , ceasedToExist{0,1} , ANY element from ANY namespace OTHER than 'http://iptc.org/std/nar/2006-10-01/'
Children access, address, capacity, ceasedToExist, contactInfo, created, details, openHours, position
Instance
<POIDetails creator="" creatoruri="" custom="" how="" howuri="" id="" modified="" pubconstraint="" pubconstrainturi="" why="" whyuri="" xmlns="http://iptc.org/std/nar/2006-10-01/">
  <position altitude="" creator="" creatoruri="" custom="" gpsdatum="" how="" howuri="" id="" latitude="" longitude="" modified="" pubconstraint="" pubconstrainturi="" why="" whyuri="">{0,1}</position>
  <address creator="" creatoruri="" custom="" how="" howuri="" id="" modified="" pubconstraint="" pubconstrainturi="" role="" roleuri="" why="" whyuri="">{0,1}</address>
  <openHours creator="" creatoruri="" custom="" dir="" how="" howuri="" id="" xml:lang="" media="" modified="" pubconstraint="" pubconstrainturi="" role="" roleuri="" why="" whyuri="">{0,1}</openHours>
  <capacity creator="" creatoruri="" custom="" dir="" how="" howuri="" id="" xml:lang="" media="" modified="" pubconstraint="" pubconstrainturi="" role="" roleuri="" why="" whyuri="">{0,1}</capacity>
  <contactInfo creator="" creatoruri="" custom="" how="" howuri="" id="" modified="" pubconstraint="" pubconstrainturi="" role="" roleuri="" why="" whyuri="">{1,1}</contactInfo>
  <access creator="" creatoruri="" custom="" dir="" how="" howuri="" id="" xml:lang="" media="" modified="" pubconstraint="" pubconstrainturi="" role="" roleuri="" why="" whyuri="">{1,1}</access>
  <details creator="" creatoruri="" custom="" dir="" how="" howuri="" id="" xml:lang="" media="" modified="" pubconstraint="" pubconstrainturi="" role="" roleuri="" why="" whyuri="">{1,1}</details>
  <created creator="" creatoruri="" custom="" how="" howuri="" id="" modified="" pubconstraint="" pubconstrainturi="" why="" whyuri="">{0,1}</created>
  <ceasedToExist creator="" creatoruri="" custom="" how="" howuri="" id="" modified="" pubconstraint="" pubconstrainturi="" why="" whyuri="">{0,1}</ceasedToExist>
</POIDetails>
Attributes
QName Type Use Annotation
creator QCodeType optional
If the attribute is empty, specifies which entity (person, organisation or system) will edit the property - expressed by a QCode. If the attribute is non-empty, specifies which entity (person, organisation or system) has edited the property.
creatoruri IRIType optional
If the attribute is empty, specifies which entity (person, organisation or system) will edit the property - expressed by a URI. If the attribute is non-empty, specifies which entity (person, organisation or system) has edited the property.
custom xs:boolean optional
If set to true the corresponding property was added to the G2 Item for a specific customer or group of customers only. The default value of this property is false which applies when this attribute is not used with the property.
how QCodeType optional
Indicates by which means the value was extracted from the content - expressed by a QCode
howuri IRIType optional
Indicates by which means the value was extracted from the content - expressed by a URI
id xs:ID optional
The local identifier of the property.
modified DateOptTimeType optional
The date (and, optionally, the time) when the property was last modified. The initial value is the date (and, optionally, the time) of creation of the property.
pubconstraint QCodeListType optional
One or many constraints that apply to publishing the value of the property - expressed by a QCode. Each constraint applies to all descendant elements.
pubconstrainturi IRIListType optional
One or many constraints that apply to publishing the value of the property - expressed by a URI. Each constraint applies to all descendant elements.
why QCodeType optional
Why the metadata has been included - expressed by a QCode
whyuri IRIType optional
Why the metadata has been included - expressed by a URI
Wildcard: ANY attribute from ANY namespace OTHER than 'http://iptc.org/std/nar/2006-10-01/'
Source
<xs:element name="POIDetails">
  <xs:annotation>
    <xs:documentation>A group of properties specific to a point of interest</xs:documentation>
  </xs:annotation>
  <xs:complexType>
    <xs:sequence>
      <xs:element name="position" type="GeoCoordinatesType" minOccurs="0">
        <xs:annotation>
          <xs:documentation>The coordinates of the location</xs:documentation>
        </xs:annotation>
      </xs:element>
      <xs:element name="address" type="AddressType" minOccurs="0">
        <xs:annotation>
          <xs:documentation>A postal address for the location of a Point Of Interest</xs:documentation>
        </xs:annotation>
      </xs:element>
      <xs:element name="openHours" minOccurs="0" type="Label1Type">
        <xs:annotation>
          <xs:documentation>Opening hours of the point of interest expressed in natural language</xs:documentation>
        </xs:annotation>
      </xs:element>
      <xs:element name="capacity" minOccurs="0" type="Label1Type">
        <xs:annotation>
          <xs:documentation>Total capacity of the point of interest expressed in natural language</xs:documentation>
        </xs:annotation>
      </xs:element>
      <xs:choice minOccurs="0" maxOccurs="unbounded">
        <xs:element name="contactInfo" type="ContactInfoType">
          <xs:annotation>
            <xs:documentation>Information how to contact the point of interest.</xs:documentation>
          </xs:annotation>
        </xs:element>
        <xs:element name="access" type="BlockType">
          <xs:annotation>
            <xs:documentation>Ways to access the place of the point of interest, including directions.</xs:documentation>
          </xs:annotation>
        </xs:element>
        <xs:element name="details" type="BlockType">
          <xs:annotation>
            <xs:documentation>Detailed information about the precise location of the Point of Interest.</xs:documentation>
          </xs:annotation>
        </xs:element>
      </xs:choice>
      <xs:element name="created" type="TruncatedDateTimePropType" minOccurs="0">
        <xs:annotation>
          <xs:documentation>The date (and optionally the time) on which this Point of Interest was created</xs:documentation>
        </xs:annotation>
      </xs:element>
      <xs:element name="ceasedToExist" type="TruncatedDateTimePropType" minOccurs="0">
        <xs:annotation>
          <xs:documentation>The date (and optionally the time) on which this Point of Interest ceased to exist</xs:documentation>
        </xs:annotation>
      </xs:element>
      <xs:any namespace="##other" processContents="lax" minOccurs="0" maxOccurs="unbounded">
        <xs:annotation>
          <xs:documentation>Extension point for provider-defined properties from other namespaces</xs:documentation>
        </xs:annotation>
      </xs:any>
    </xs:sequence>
    <xs:attributeGroup ref="commonPowerAttributes"/>
    <xs:anyAttribute namespace="##other" processContents="lax"/>
  </xs:complexType>
</xs:element>
Element POIDetails / position
Namespace http://iptc.org/std/nar/2006-10-01/
Annotations
The coordinates of the location
Diagram
Diagram NewsML-G2_2_22-spec-All-Power_xsd.tmp#commonPowerAttributes NewsML-G2_2_22-spec-All-Power_xsd.tmp#GeoCoordinatesType_latitude NewsML-G2_2_22-spec-All-Power_xsd.tmp#GeoCoordinatesType_longitude NewsML-G2_2_22-spec-All-Power_xsd.tmp#GeoCoordinatesType_altitude NewsML-G2_2_22-spec-All-Power_xsd.tmp#GeoCoordinatesType_gpsdatum NewsML-G2_2_22-spec-All-Power_xsd.tmp#GeoCoordinatesType
Type GeoCoordinatesType
Properties
content complex
minOccurs 0
Model
ANY element from ANY namespace OTHER than 'http://iptc.org/std/nar/2006-10-01/'
Attributes
QName Type Use Annotation
altitude xs:integer optional
The altitude in meters above the zero elevation of the reference system (sea level).
creator QCodeType optional
If the attribute is empty, specifies which entity (person, organisation or system) will edit the property - expressed by a QCode. If the attribute is non-empty, specifies which entity (person, organisation or system) has edited the property.
creatoruri IRIType optional
If the attribute is empty, specifies which entity (person, organisation or system) will edit the property - expressed by a URI. If the attribute is non-empty, specifies which entity (person, organisation or system) has edited the property.
custom xs:boolean optional
If set to true the corresponding property was added to the G2 Item for a specific customer or group of customers only. The default value of this property is false which applies when this attribute is not used with the property.
gpsdatum xs:string optional
The GPS datum associated with the measure.
how QCodeType optional
Indicates by which means the value was extracted from the content - expressed by a QCode
howuri IRIType optional
Indicates by which means the value was extracted from the content - expressed by a URI
id xs:ID optional
The local identifier of the property.
latitude xs:decimal required
The latitude in decimal degrees.
longitude xs:decimal required
The longitude in decimal degrees.
modified DateOptTimeType optional
The date (and, optionally, the time) when the property was last modified. The initial value is the date (and, optionally, the time) of creation of the property.
pubconstraint QCodeListType optional
One or many constraints that apply to publishing the value of the property - expressed by a QCode. Each constraint applies to all descendant elements.
pubconstrainturi IRIListType optional
One or many constraints that apply to publishing the value of the property - expressed by a URI. Each constraint applies to all descendant elements.
why QCodeType optional
Why the metadata has been included - expressed by a QCode
whyuri IRIType optional
Why the metadata has been included - expressed by a URI
Wildcard: ANY attribute from ANY namespace OTHER than 'http://iptc.org/std/nar/2006-10-01/'
Source
<xs:element name="position" type="GeoCoordinatesType" minOccurs="0">
  <xs:annotation>
    <xs:documentation>The coordinates of the location</xs:documentation>
  </xs:annotation>
</xs:element>
Element POIDetails / address
Namespace http://iptc.org/std/nar/2006-10-01/
Annotations
A postal address for the location of a Point Of Interest
Diagram
Diagram NewsML-G2_2_22-spec-All-Power_xsd.tmp#commonPowerAttributes NewsML-G2_2_22-spec-All-Power_xsd.tmp#AddressType_role NewsML-G2_2_22-spec-All-Power_xsd.tmp#AddressType_roleuri NewsML-G2_2_22-spec-All-Power_xsd.tmp#AddressType_line NewsML-G2_2_22-spec-All-Power_xsd.tmp#AddressType_locality NewsML-G2_2_22-spec-All-Power_xsd.tmp#AddressType_area NewsML-G2_2_22-spec-All-Power_xsd.tmp#AddressType_country NewsML-G2_2_22-spec-All-Power_xsd.tmp#AddressType_postalCode NewsML-G2_2_22-spec-All-Power_xsd.tmp#AddressType
Type AddressType
Properties
content complex
minOccurs 0
Model
Children area, country, line, locality, postalCode
Instance
<address creator="" creatoruri="" custom="" how="" howuri="" id="" modified="" pubconstraint="" pubconstrainturi="" role="" roleuri="" why="" whyuri="" xmlns="http://iptc.org/std/nar/2006-10-01/">
  <line creator="" creatoruri="" custom="" dir="" how="" howuri="" id="" xml:lang="" modified="" pubconstraint="" pubconstrainturi="" role="" roleuri="" why="" whyuri="">{0,unbounded}</line>
  <locality creator="" creatoruri="" custom="" dir="" how="" howuri="" id="" xml:lang="" literal="" modified="" pubconstraint="" pubconstrainturi="" qcode="" role="" roleuri="" type="" typeuri="" uri="" why="" whyuri="">{0,unbounded}</locality>
  <area creator="" creatoruri="" custom="" dir="" how="" howuri="" id="" xml:lang="" literal="" modified="" pubconstraint="" pubconstrainturi="" qcode="" role="" roleuri="" type="" typeuri="" uri="" why="" whyuri="">{0,unbounded}</area>
  <country creator="" creatoruri="" custom="" dir="" how="" howuri="" id="" xml:lang="" literal="" modified="" pubconstraint="" pubconstrainturi="" qcode="" type="" typeuri="" uri="" why="" whyuri="">{0,1}</country>
  <postalCode creator="" creatoruri="" custom="" dir="" how="" howuri="" id="" xml:lang="" modified="" pubconstraint="" pubconstrainturi="" why="" whyuri="">{0,1}</postalCode>
</address>
Attributes
QName Type Use Annotation
creator QCodeType optional
If the attribute is empty, specifies which entity (person, organisation or system) will edit the property - expressed by a QCode. If the attribute is non-empty, specifies which entity (person, organisation or system) has edited the property.
creatoruri IRIType optional
If the attribute is empty, specifies which entity (person, organisation or system) will edit the property - expressed by a URI. If the attribute is non-empty, specifies which entity (person, organisation or system) has edited the property.
custom xs:boolean optional
If set to true the corresponding property was added to the G2 Item for a specific customer or group of customers only. The default value of this property is false which applies when this attribute is not used with the property.
how QCodeType optional
Indicates by which means the value was extracted from the content - expressed by a QCode
howuri IRIType optional
Indicates by which means the value was extracted from the content - expressed by a URI
id xs:ID optional
The local identifier of the property.
modified DateOptTimeType optional
The date (and, optionally, the time) when the property was last modified. The initial value is the date (and, optionally, the time) of creation of the property.
pubconstraint QCodeListType optional
One or many constraints that apply to publishing the value of the property - expressed by a QCode. Each constraint applies to all descendant elements.
pubconstrainturi IRIListType optional
One or many constraints that apply to publishing the value of the property - expressed by a URI. Each constraint applies to all descendant elements.
role QCodeListType optional
A refinement of the semantics of the postal address - expressed by a QCode
roleuri IRIListType optional
A refinement of the semantics of the postal address - expressed by a URI
why QCodeType optional
Why the metadata has been included - expressed by a QCode
whyuri IRIType optional
Why the metadata has been included - expressed by a URI
Wildcard: ANY attribute from ANY namespace OTHER than 'http://iptc.org/std/nar/2006-10-01/'
Source
<xs:element name="address" type="AddressType" minOccurs="0">
  <xs:annotation>
    <xs:documentation>A postal address for the location of a Point Of Interest</xs:documentation>
  </xs:annotation>
</xs:element>
Element AddressType / line
Namespace http://iptc.org/std/nar/2006-10-01/
Annotations
A line of address information, in the format expected by a recipient postal service. City, country area, country and postal code are expressed separately.
Diagram
Diagram NewsML-G2_2_22-spec-All-Power_xsd.tmp#g2normalizedString NewsML-G2_2_22-spec-All-Power_xsd.tmp#commonPowerAttributes NewsML-G2_2_22-spec-All-Power_xsd.tmp#i18nAttributes NewsML-G2_2_22-spec-All-Power_xsd.tmp#IntlStringType NewsML-G2_2_22-spec-All-Power_xsd.tmp#AddressType_AddressType_line_role NewsML-G2_2_22-spec-All-Power_xsd.tmp#AddressType_AddressType_line_roleuri
Type extension of IntlStringType
Type hierarchy
Properties
content complex
minOccurs 0
maxOccurs unbounded
Attributes
QName Type Use Annotation
creator QCodeType optional
If the attribute is empty, specifies which entity (person, organisation or system) will edit the property - expressed by a QCode. If the attribute is non-empty, specifies which entity (person, organisation or system) has edited the property.
creatoruri IRIType optional
If the attribute is empty, specifies which entity (person, organisation or system) will edit the property - expressed by a URI. If the attribute is non-empty, specifies which entity (person, organisation or system) has edited the property.
custom xs:boolean optional
If set to true the corresponding property was added to the G2 Item for a specific customer or group of customers only. The default value of this property is false which applies when this attribute is not used with the property.
dir restriction of xs:NMTOKEN optional
The directionality of textual content (enumeration: ltr, rtl)
how QCodeType optional
Indicates by which means the value was extracted from the content - expressed by a QCode
howuri IRIType optional
Indicates by which means the value was extracted from the content - expressed by a URI
id xs:ID optional
The local identifier of the property.
modified DateOptTimeType optional
The date (and, optionally, the time) when the property was last modified. The initial value is the date (and, optionally, the time) of creation of the property.
pubconstraint QCodeListType optional
One or many constraints that apply to publishing the value of the property - expressed by a QCode. Each constraint applies to all descendant elements.
pubconstrainturi IRIListType optional
One or many constraints that apply to publishing the value of the property - expressed by a URI. Each constraint applies to all descendant elements.
role QCodeType optional
Refines the semantics of line - expressed by a QCode
roleuri IRIType optional
Refines the semantics of line - expressed by a URI
why QCodeType optional
Why the metadata has been included - expressed by a QCode
whyuri IRIType optional
Why the metadata has been included - expressed by a URI
xml:lang union of(xs:language, restriction of xs:string) optional
Attempting to install the relevant ISO 2- and 3-letter
         codes as the enumerated possible values is probably never
         going to be a realistic possibility.  See
         RFC 3066 at http://www.ietf.org/rfc/rfc3066.txt and the IANA registry
         at http://www.iana.org/assignments/lang-tag-apps.htm for
         further information.

         The union allows for the 'un-declaration' of xml:lang with
         the empty string.
Wildcard: ANY attribute from ANY namespace OTHER than 'http://iptc.org/std/nar/2006-10-01/'
Source
<xs:element name="line" minOccurs="0" maxOccurs="unbounded">
  <xs:annotation>
    <xs:documentation>A line of address information, in the format expected by a recipient postal service. City, country area, country and postal code are expressed separately.</xs:documentation>
  </xs:annotation>
  <xs:complexType>
    <xs:complexContent>
      <xs:extension base="IntlStringType">
        <xs:attribute name="role" type="QCodeType">
          <xs:annotation>
            <xs:documentation>Refines the semantics of line - expressed by a QCode</xs:documentation>
          </xs:annotation>
        </xs:attribute>
        <xs:attribute name="roleuri" type="IRIType">
          <xs:annotation>
            <xs:documentation>Refines the semantics of line - expressed by a URI</xs:documentation>
          </xs:annotation>
        </xs:attribute>
      </xs:extension>
    </xs:complexContent>
  </xs:complexType>
</xs:element>
Element AddressType / locality
Namespace http://iptc.org/std/nar/2006-10-01/
Annotations
A city/town/village etc. part of the address.
Diagram
Diagram NewsML-G2_2_22-spec-All-Power_xsd.tmp#commonPowerAttributes NewsML-G2_2_22-spec-All-Power_xsd.tmp#flexAttributes NewsML-G2_2_22-spec-All-Power_xsd.tmp#i18nAttributes NewsML-G2_2_22-spec-All-Power_xsd.tmp#Flex1RolePropType_role NewsML-G2_2_22-spec-All-Power_xsd.tmp#Flex1RolePropType_roleuri NewsML-G2_2_22-spec-All-Power_xsd.tmp#name NewsML-G2_2_22-spec-All-Power_xsd.tmp#definition NewsML-G2_2_22-spec-All-Power_xsd.tmp#note NewsML-G2_2_22-spec-All-Power_xsd.tmp#facet NewsML-G2_2_22-spec-All-Power_xsd.tmp#remoteInfo NewsML-G2_2_22-spec-All-Power_xsd.tmp#hierarchyInfo NewsML-G2_2_22-spec-All-Power_xsd.tmp#ConceptDefinitionGroup NewsML-G2_2_22-spec-All-Power_xsd.tmp#sameAs NewsML-G2_2_22-spec-All-Power_xsd.tmp#broader NewsML-G2_2_22-spec-All-Power_xsd.tmp#narrower NewsML-G2_2_22-spec-All-Power_xsd.tmp#related NewsML-G2_2_22-spec-All-Power_xsd.tmp#ConceptRelationshipsGroup NewsML-G2_2_22-spec-All-Power_xsd.tmp#Flex1RolePropType
Type Flex1RolePropType
Properties
content complex
minOccurs 0
maxOccurs unbounded
Model
(name | definition | note | facet | remoteInfo | hierarchyInfo) , (sameAs | broader | narrower | related) , ANY element from ANY namespace OTHER than 'http://iptc.org/std/nar/2006-10-01/'
Children broader, definition, facet, hierarchyInfo, name, narrower, note, related, remoteInfo, sameAs
Instance
<locality creator="" creatoruri="" custom="" dir="" how="" howuri="" id="" xml:lang="" literal="" modified="" pubconstraint="" pubconstrainturi="" qcode="" role="" roleuri="" type="" typeuri="" uri="" why="" whyuri="" xmlns="http://iptc.org/std/nar/2006-10-01/">
  <name creator="" creatoruri="" custom="" dir="" how="" howuri="" id="" xml:lang="" modified="" part="" parturi="" pubconstraint="" pubconstrainturi="" role="" roleuri="" validfrom="" validto="" why="" whyuri="">{1,1}</name>
  <definition creator="" creatoruri="" custom="" dir="" how="" howuri="" id="" xml:lang="" media="" modified="" pubconstraint="" pubconstrainturi="" role="" roleuri="" validfrom="" validto="" why="" whyuri="">{1,1}</definition>
  <note creator="" creatoruri="" custom="" dir="" how="" howuri="" id="" xml:lang="" media="" modified="" pubconstraint="" pubconstrainturi="" role="" roleuri="" validfrom="" validto="" why="" whyuri="">{1,1}</note>
  <facet creator="" creatoruri="" custom="" dir="" g2flag="DEPR" how="" howuri="" id="" xml:lang="" literal="" modified="" pubconstraint="" pubconstrainturi="" qcode="" rel="" reluri="" type="" typeuri="" uri="" validfrom="" validto="" why="" whyuri="">{1,1}</facet>
  <remoteInfo contenttype="" contenttypevariant="" creator="" creatoruri="" custom="" dir="" format="" formaturi="" guidref="" how="" howuri="" href="" hreftype="" id="" xml:lang="" modified="" persistidref="" pubconstraint="" pubconstrainturi="" rank="" rel="" reluri="" residref="" size="" title="" validfrom="" validto="" version="" why="" whyuri="">{1,1}</remoteInfo>
  <hierarchyInfo creator="" creatoruri="" custom="" how="" howuri="" id="" modified="" pubconstraint="" pubconstrainturi="" why="" whyuri="">{1,1}</hierarchyInfo>
  <sameAs creator="" creatoruri="" custom="" dir="" how="" howuri="" id="" xml:lang="" literal="" modified="" pubconstraint="" pubconstrainturi="" qcode="" type="" typeuri="" uri="" validfrom="" validto="" why="" whyuri="">{1,1}</sameAs>
  <broader creator="" creatoruri="" custom="" dir="" how="" howuri="" id="" xml:lang="" literal="" modified="" pubconstraint="" pubconstrainturi="" qcode="" rank="" rel="" reluri="" type="" typeuri="" uri="" validfrom="" validto="" why="" whyuri="">{1,1}</broader>
  <narrower creator="" creatoruri="" custom="" dir="" how="" howuri="" id="" xml:lang="" literal="" modified="" pubconstraint="" pubconstrainturi="" qcode="" rank="" rel="" reluri="" type="" typeuri="" uri="" validfrom="" validto="" why="" whyuri="">{1,1}</narrower>
  <related creator="" creatoruri="" custom="" dir="" how="" howuri="" id="" xml:lang="" literal="" modified="" pubconstraint="" pubconstrainturi="" qcode="" rank="" rel="" reluri="" type="" typeuri="" uri="" validfrom="" validto="" value="" valuedatatype="" valueunit="" valueunituri="" why="" whyuri="">{1,1}</related>
</locality>
Attributes
QName Type Use Annotation
creator QCodeType optional
If the attribute is empty, specifies which entity (person, organisation or system) will edit the property - expressed by a QCode. If the attribute is non-empty, specifies which entity (person, organisation or system) has edited the property.
creatoruri IRIType optional
If the attribute is empty, specifies which entity (person, organisation or system) will edit the property - expressed by a URI. If the attribute is non-empty, specifies which entity (person, organisation or system) has edited the property.
custom xs:boolean optional
If set to true the corresponding property was added to the G2 Item for a specific customer or group of customers only. The default value of this property is false which applies when this attribute is not used with the property.
dir restriction of xs:NMTOKEN optional
The directionality of textual content (enumeration: ltr, rtl)
how QCodeType optional
Indicates by which means the value was extracted from the content - expressed by a QCode
howuri IRIType optional
Indicates by which means the value was extracted from the content - expressed by a URI
id xs:ID optional
The local identifier of the property.
literal g2normalizedString optional
A free-text value assigned as property value.
modified DateOptTimeType optional
The date (and, optionally, the time) when the property was last modified. The initial value is the date (and, optionally, the time) of creation of the property.
pubconstraint QCodeListType optional
One or many constraints that apply to publishing the value of the property - expressed by a QCode. Each constraint applies to all descendant elements.
pubconstrainturi IRIListType optional
One or many constraints that apply to publishing the value of the property - expressed by a URI. Each constraint applies to all descendant elements.
qcode QCodeType optional
A qualified code which identifies a concept.
role QCodeType optional
Refines the semantics of the property - expressed by a QCode
roleuri IRIType optional
Refines the semantics of the property - expressed by a URI
type QCodeType optional
The type of the concept assigned as controlled property value - expressed by a QCode
typeuri IRIType optional
The type of the concept assigned as controlled property value - expressed by a URI
uri IRIType optional
A URI which identifies a concept.
why QCodeType optional
Why the metadata has been included - expressed by a QCode
whyuri IRIType optional
Why the metadata has been included - expressed by a URI
xml:lang union of(xs:language, restriction of xs:string) optional
Attempting to install the relevant ISO 2- and 3-letter
         codes as the enumerated possible values is probably never
         going to be a realistic possibility.  See
         RFC 3066 at http://www.ietf.org/rfc/rfc3066.txt and the IANA registry
         at http://www.iana.org/assignments/lang-tag-apps.htm for
         further information.

         The union allows for the 'un-declaration' of xml:lang with
         the empty string.
Wildcard: ANY attribute from ANY namespace OTHER than 'http://iptc.org/std/nar/2006-10-01/'
Source
<xs:element name="locality" minOccurs="0" maxOccurs="unbounded" type="Flex1RolePropType">
  <xs:annotation>
    <xs:documentation>A city/town/village etc. part of the address.</xs:documentation>
  </xs:annotation>
</xs:element>
Element AddressType / area
Namespace http://iptc.org/std/nar/2006-10-01/
Annotations
A subdivision of a country part of the address.
Diagram
Diagram NewsML-G2_2_22-spec-All-Power_xsd.tmp#commonPowerAttributes NewsML-G2_2_22-spec-All-Power_xsd.tmp#flexAttributes NewsML-G2_2_22-spec-All-Power_xsd.tmp#i18nAttributes NewsML-G2_2_22-spec-All-Power_xsd.tmp#Flex1RolePropType_role NewsML-G2_2_22-spec-All-Power_xsd.tmp#Flex1RolePropType_roleuri NewsML-G2_2_22-spec-All-Power_xsd.tmp#name NewsML-G2_2_22-spec-All-Power_xsd.tmp#definition NewsML-G2_2_22-spec-All-Power_xsd.tmp#note NewsML-G2_2_22-spec-All-Power_xsd.tmp#facet NewsML-G2_2_22-spec-All-Power_xsd.tmp#remoteInfo NewsML-G2_2_22-spec-All-Power_xsd.tmp#hierarchyInfo NewsML-G2_2_22-spec-All-Power_xsd.tmp#ConceptDefinitionGroup NewsML-G2_2_22-spec-All-Power_xsd.tmp#sameAs NewsML-G2_2_22-spec-All-Power_xsd.tmp#broader NewsML-G2_2_22-spec-All-Power_xsd.tmp#narrower NewsML-G2_2_22-spec-All-Power_xsd.tmp#related NewsML-G2_2_22-spec-All-Power_xsd.tmp#ConceptRelationshipsGroup NewsML-G2_2_22-spec-All-Power_xsd.tmp#Flex1RolePropType
Type Flex1RolePropType
Properties
content complex
minOccurs 0
maxOccurs unbounded
Model
(name | definition | note | facet | remoteInfo | hierarchyInfo) , (sameAs | broader | narrower | related) , ANY element from ANY namespace OTHER than 'http://iptc.org/std/nar/2006-10-01/'
Children broader, definition, facet, hierarchyInfo, name, narrower, note, related, remoteInfo, sameAs
Instance
<area creator="" creatoruri="" custom="" dir="" how="" howuri="" id="" xml:lang="" literal="" modified="" pubconstraint="" pubconstrainturi="" qcode="" role="" roleuri="" type="" typeuri="" uri="" why="" whyuri="" xmlns="http://iptc.org/std/nar/2006-10-01/">
  <name creator="" creatoruri="" custom="" dir="" how="" howuri="" id="" xml:lang="" modified="" part="" parturi="" pubconstraint="" pubconstrainturi="" role="" roleuri="" validfrom="" validto="" why="" whyuri="">{1,1}</name>
  <definition creator="" creatoruri="" custom="" dir="" how="" howuri="" id="" xml:lang="" media="" modified="" pubconstraint="" pubconstrainturi="" role="" roleuri="" validfrom="" validto="" why="" whyuri="">{1,1}</definition>
  <note creator="" creatoruri="" custom="" dir="" how="" howuri="" id="" xml:lang="" media="" modified="" pubconstraint="" pubconstrainturi="" role="" roleuri="" validfrom="" validto="" why="" whyuri="">{1,1}</note>
  <facet creator="" creatoruri="" custom="" dir="" g2flag="DEPR" how="" howuri="" id="" xml:lang="" literal="" modified="" pubconstraint="" pubconstrainturi="" qcode="" rel="" reluri="" type="" typeuri="" uri="" validfrom="" validto="" why="" whyuri="">{1,1}</facet>
  <remoteInfo contenttype="" contenttypevariant="" creator="" creatoruri="" custom="" dir="" format="" formaturi="" guidref="" how="" howuri="" href="" hreftype="" id="" xml:lang="" modified="" persistidref="" pubconstraint="" pubconstrainturi="" rank="" rel="" reluri="" residref="" size="" title="" validfrom="" validto="" version="" why="" whyuri="">{1,1}</remoteInfo>
  <hierarchyInfo creator="" creatoruri="" custom="" how="" howuri="" id="" modified="" pubconstraint="" pubconstrainturi="" why="" whyuri="">{1,1}</hierarchyInfo>
  <sameAs creator="" creatoruri="" custom="" dir="" how="" howuri="" id="" xml:lang="" literal="" modified="" pubconstraint="" pubconstrainturi="" qcode="" type="" typeuri="" uri="" validfrom="" validto="" why="" whyuri="">{1,1}</sameAs>
  <broader creator="" creatoruri="" custom="" dir="" how="" howuri="" id="" xml:lang="" literal="" modified="" pubconstraint="" pubconstrainturi="" qcode="" rank="" rel="" reluri="" type="" typeuri="" uri="" validfrom="" validto="" why="" whyuri="">{1,1}</broader>
  <narrower creator="" creatoruri="" custom="" dir="" how="" howuri="" id="" xml:lang="" literal="" modified="" pubconstraint="" pubconstrainturi="" qcode="" rank="" rel="" reluri="" type="" typeuri="" uri="" validfrom="" validto="" why="" whyuri="">{1,1}</narrower>
  <related creator="" creatoruri="" custom="" dir="" how="" howuri="" id="" xml:lang="" literal="" modified="" pubconstraint="" pubconstrainturi="" qcode="" rank="" rel="" reluri="" type="" typeuri="" uri="" validfrom="" validto="" value="" valuedatatype="" valueunit="" valueunituri="" why="" whyuri="">{1,1}</related>
</area>
Attributes
QName Type Use Annotation
creator QCodeType optional
If the attribute is empty, specifies which entity (person, organisation or system) will edit the property - expressed by a QCode. If the attribute is non-empty, specifies which entity (person, organisation or system) has edited the property.
creatoruri IRIType optional
If the attribute is empty, specifies which entity (person, organisation or system) will edit the property - expressed by a URI. If the attribute is non-empty, specifies which entity (person, organisation or system) has edited the property.
custom xs:boolean optional
If set to true the corresponding property was added to the G2 Item for a specific customer or group of customers only. The default value of this property is false which applies when this attribute is not used with the property.
dir restriction of xs:NMTOKEN optional
The directionality of textual content (enumeration: ltr, rtl)
how QCodeType optional
Indicates by which means the value was extracted from the content - expressed by a QCode
howuri IRIType optional
Indicates by which means the value was extracted from the content - expressed by a URI
id xs:ID optional
The local identifier of the property.
literal g2normalizedString optional
A free-text value assigned as property value.
modified DateOptTimeType optional
The date (and, optionally, the time) when the property was last modified. The initial value is the date (and, optionally, the time) of creation of the property.
pubconstraint QCodeListType optional
One or many constraints that apply to publishing the value of the property - expressed by a QCode. Each constraint applies to all descendant elements.
pubconstrainturi IRIListType optional
One or many constraints that apply to publishing the value of the property - expressed by a URI. Each constraint applies to all descendant elements.
qcode QCodeType optional
A qualified code which identifies a concept.
role QCodeType optional
Refines the semantics of the property - expressed by a QCode
roleuri IRIType optional
Refines the semantics of the property - expressed by a URI
type QCodeType optional
The type of the concept assigned as controlled property value - expressed by a QCode
typeuri IRIType optional
The type of the concept assigned as controlled property value - expressed by a URI
uri IRIType optional
A URI which identifies a concept.
why QCodeType optional
Why the metadata has been included - expressed by a QCode
whyuri IRIType optional
Why the metadata has been included - expressed by a URI
xml:lang union of(xs:language, restriction of xs:string) optional
Attempting to install the relevant ISO 2- and 3-letter
         codes as the enumerated possible values is probably never
         going to be a realistic possibility.  See
         RFC 3066 at http://www.ietf.org/rfc/rfc3066.txt and the IANA registry
         at http://www.iana.org/assignments/lang-tag-apps.htm for
         further information.

         The union allows for the 'un-declaration' of xml:lang with
         the empty string.
Wildcard: ANY attribute from ANY namespace OTHER than 'http://iptc.org/std/nar/2006-10-01/'
Source
<xs:element name="area" minOccurs="0" maxOccurs="unbounded" type="Flex1RolePropType">
  <xs:annotation>
    <xs:documentation>A subdivision of a country part of the address.</xs:documentation>
  </xs:annotation>
</xs:element>
Element AddressType / country
Namespace http://iptc.org/std/nar/2006-10-01/
Annotations
A country part of the address.
Diagram
Diagram NewsML-G2_2_22-spec-All-Power_xsd.tmp#commonPowerAttributes NewsML-G2_2_22-spec-All-Power_xsd.tmp#flexAttributes NewsML-G2_2_22-spec-All-Power_xsd.tmp#i18nAttributes NewsML-G2_2_22-spec-All-Power_xsd.tmp#name NewsML-G2_2_22-spec-All-Power_xsd.tmp#definition NewsML-G2_2_22-spec-All-Power_xsd.tmp#note NewsML-G2_2_22-spec-All-Power_xsd.tmp#facet NewsML-G2_2_22-spec-All-Power_xsd.tmp#remoteInfo NewsML-G2_2_22-spec-All-Power_xsd.tmp#hierarchyInfo NewsML-G2_2_22-spec-All-Power_xsd.tmp#ConceptDefinitionGroup NewsML-G2_2_22-spec-All-Power_xsd.tmp#sameAs NewsML-G2_2_22-spec-All-Power_xsd.tmp#broader NewsML-G2_2_22-spec-All-Power_xsd.tmp#narrower NewsML-G2_2_22-spec-All-Power_xsd.tmp#related NewsML-G2_2_22-spec-All-Power_xsd.tmp#ConceptRelationshipsGroup NewsML-G2_2_22-spec-All-Power_xsd.tmp#Flex1PropType
Type Flex1PropType
Properties
content complex
minOccurs 0
Model
(name | definition | note | facet | remoteInfo | hierarchyInfo) , (sameAs | broader | narrower | related) , ANY element from ANY namespace OTHER than 'http://iptc.org/std/nar/2006-10-01/'
Children broader, definition, facet, hierarchyInfo, name, narrower, note, related, remoteInfo, sameAs
Instance
<country creator="" creatoruri="" custom="" dir="" how="" howuri="" id="" xml:lang="" literal="" modified="" pubconstraint="" pubconstrainturi="" qcode="" type="" typeuri="" uri="" why="" whyuri="" xmlns="http://iptc.org/std/nar/2006-10-01/">
  <name creator="" creatoruri="" custom="" dir="" how="" howuri="" id="" xml:lang="" modified="" part="" parturi="" pubconstraint="" pubconstrainturi="" role="" roleuri="" validfrom="" validto="" why="" whyuri="">{1,1}</name>
  <definition creator="" creatoruri="" custom="" dir="" how="" howuri="" id="" xml:lang="" media="" modified="" pubconstraint="" pubconstrainturi="" role="" roleuri="" validfrom="" validto="" why="" whyuri="">{1,1}</definition>
  <note creator="" creatoruri="" custom="" dir="" how="" howuri="" id="" xml:lang="" media="" modified="" pubconstraint="" pubconstrainturi="" role="" roleuri="" validfrom="" validto="" why="" whyuri="">{1,1}</note>
  <facet creator="" creatoruri="" custom="" dir="" g2flag="DEPR" how="" howuri="" id="" xml:lang="" literal="" modified="" pubconstraint="" pubconstrainturi="" qcode="" rel="" reluri="" type="" typeuri="" uri="" validfrom="" validto="" why="" whyuri="">{1,1}</facet>
  <remoteInfo contenttype="" contenttypevariant="" creator="" creatoruri="" custom="" dir="" format="" formaturi="" guidref="" how="" howuri="" href="" hreftype="" id="" xml:lang="" modified="" persistidref="" pubconstraint="" pubconstrainturi="" rank="" rel="" reluri="" residref="" size="" title="" validfrom="" validto="" version="" why="" whyuri="">{1,1}</remoteInfo>
  <hierarchyInfo creator="" creatoruri="" custom="" how="" howuri="" id="" modified="" pubconstraint="" pubconstrainturi="" why="" whyuri="">{1,1}</hierarchyInfo>
  <sameAs creator="" creatoruri="" custom="" dir="" how="" howuri="" id="" xml:lang="" literal="" modified="" pubconstraint="" pubconstrainturi="" qcode="" type="" typeuri="" uri="" validfrom="" validto="" why="" whyuri="">{1,1}</sameAs>
  <broader creator="" creatoruri="" custom="" dir="" how="" howuri="" id="" xml:lang="" literal="" modified="" pubconstraint="" pubconstrainturi="" qcode="" rank="" rel="" reluri="" type="" typeuri="" uri="" validfrom="" validto="" why="" whyuri="">{1,1}</broader>
  <narrower creator="" creatoruri="" custom="" dir="" how="" howuri="" id="" xml:lang="" literal="" modified="" pubconstraint="" pubconstrainturi="" qcode="" rank="" rel="" reluri="" type="" typeuri="" uri="" validfrom="" validto="" why="" whyuri="">{1,1}</narrower>
  <related creator="" creatoruri="" custom="" dir="" how="" howuri="" id="" xml:lang="" literal="" modified="" pubconstraint="" pubconstrainturi="" qcode="" rank="" rel="" reluri="" type="" typeuri="" uri="" validfrom="" validto="" value="" valuedatatype="" valueunit="" valueunituri="" why="" whyuri="">{1,1}</related>
</country>
Attributes
QName Type Use Annotation
creator QCodeType optional
If the attribute is empty, specifies which entity (person, organisation or system) will edit the property - expressed by a QCode. If the attribute is non-empty, specifies which entity (person, organisation or system) has edited the property.
creatoruri IRIType optional
If the attribute is empty, specifies which entity (person, organisation or system) will edit the property - expressed by a URI. If the attribute is non-empty, specifies which entity (person, organisation or system) has edited the property.
custom xs:boolean optional
If set to true the corresponding property was added to the G2 Item for a specific customer or group of customers only. The default value of this property is false which applies when this attribute is not used with the property.
dir restriction of xs:NMTOKEN optional
The directionality of textual content (enumeration: ltr, rtl)
how QCodeType optional
Indicates by which means the value was extracted from the content - expressed by a QCode
howuri IRIType optional
Indicates by which means the value was extracted from the content - expressed by a URI
id xs:ID optional
The local identifier of the property.
literal g2normalizedString optional
A free-text value assigned as property value.
modified DateOptTimeType optional
The date (and, optionally, the time) when the property was last modified. The initial value is the date (and, optionally, the time) of creation of the property.
pubconstraint QCodeListType optional
One or many constraints that apply to publishing the value of the property - expressed by a QCode. Each constraint applies to all descendant elements.
pubconstrainturi IRIListType optional
One or many constraints that apply to publishing the value of the property - expressed by a URI. Each constraint applies to all descendant elements.
qcode QCodeType optional
A qualified code which identifies a concept.
type QCodeType optional
The type of the concept assigned as controlled property value - expressed by a QCode
typeuri IRIType optional
The type of the concept assigned as controlled property value - expressed by a URI
uri IRIType optional
A URI which identifies a concept.
why QCodeType optional
Why the metadata has been included - expressed by a QCode
whyuri IRIType optional
Why the metadata has been included - expressed by a URI
xml:lang union of(xs:language, restriction of xs:string) optional
Attempting to install the relevant ISO 2- and 3-letter
         codes as the enumerated possible values is probably never
         going to be a realistic possibility.  See
         RFC 3066 at http://www.ietf.org/rfc/rfc3066.txt and the IANA registry
         at http://www.iana.org/assignments/lang-tag-apps.htm for
         further information.

         The union allows for the 'un-declaration' of xml:lang with
         the empty string.
Wildcard: ANY attribute from ANY namespace OTHER than 'http://iptc.org/std/nar/2006-10-01/'
Source
<xs:element name="country" minOccurs="0" type="Flex1PropType">
  <xs:annotation>
    <xs:documentation>A country part of the address.</xs:documentation>
  </xs:annotation>
</xs:element>
Element AddressType / postalCode
Namespace http://iptc.org/std/nar/2006-10-01/
Annotations
A postal code part of the address.
Diagram
Diagram NewsML-G2_2_22-spec-All-Power_xsd.tmp#g2normalizedString NewsML-G2_2_22-spec-All-Power_xsd.tmp#commonPowerAttributes NewsML-G2_2_22-spec-All-Power_xsd.tmp#i18nAttributes NewsML-G2_2_22-spec-All-Power_xsd.tmp#IntlStringType
Type IntlStringType
Type hierarchy
Properties
content complex
minOccurs 0
Attributes
QName Type Use Annotation
creator QCodeType optional
If the attribute is empty, specifies which entity (person, organisation or system) will edit the property - expressed by a QCode. If the attribute is non-empty, specifies which entity (person, organisation or system) has edited the property.
creatoruri IRIType optional
If the attribute is empty, specifies which entity (person, organisation or system) will edit the property - expressed by a URI. If the attribute is non-empty, specifies which entity (person, organisation or system) has edited the property.
custom xs:boolean optional
If set to true the corresponding property was added to the G2 Item for a specific customer or group of customers only. The default value of this property is false which applies when this attribute is not used with the property.
dir restriction of xs:NMTOKEN optional
The directionality of textual content (enumeration: ltr, rtl)
how QCodeType optional
Indicates by which means the value was extracted from the content - expressed by a QCode
howuri IRIType optional
Indicates by which means the value was extracted from the content - expressed by a URI
id xs:ID optional
The local identifier of the property.
modified DateOptTimeType optional
The date (and, optionally, the time) when the property was last modified. The initial value is the date (and, optionally, the time) of creation of the property.
pubconstraint QCodeListType optional
One or many constraints that apply to publishing the value of the property - expressed by a QCode. Each constraint applies to all descendant elements.
pubconstrainturi IRIListType optional
One or many constraints that apply to publishing the value of the property - expressed by a URI. Each constraint applies to all descendant elements.
why QCodeType optional
Why the metadata has been included - expressed by a QCode
whyuri IRIType optional
Why the metadata has been included - expressed by a URI
xml:lang union of(xs:language, restriction of xs:string) optional
Attempting to install the relevant ISO 2- and 3-letter
         codes as the enumerated possible values is probably never
         going to be a realistic possibility.  See
         RFC 3066 at http://www.ietf.org/rfc/rfc3066.txt and the IANA registry
         at http://www.iana.org/assignments/lang-tag-apps.htm for
         further information.

         The union allows for the 'un-declaration' of xml:lang with
         the empty string.
Wildcard: ANY attribute from ANY namespace OTHER than 'http://iptc.org/std/nar/2006-10-01/'
Source
<xs:element name="postalCode" type="IntlStringType" minOccurs="0">
  <xs:annotation>
    <xs:documentation>A postal code part of the address.</xs:documentation>
  </xs:annotation>
</xs:element>
Element POIDetails / openHours
Namespace http://iptc.org/std/nar/2006-10-01/
Annotations
Opening hours of the point of interest expressed in natural language
Diagram
Diagram NewsML-G2_2_22-spec-All-Power_xsd.tmp#commonPowerAttributes NewsML-G2_2_22-spec-All-Power_xsd.tmp#i18nAttributes NewsML-G2_2_22-spec-All-Power_xsd.tmp#Label1Type_role NewsML-G2_2_22-spec-All-Power_xsd.tmp#Label1Type_roleuri NewsML-G2_2_22-spec-All-Power_xsd.tmp#Label1Type_media NewsML-G2_2_22-spec-All-Power_xsd.tmp#a NewsML-G2_2_22-spec-All-Power_xsd.tmp#span NewsML-G2_2_22-spec-All-Power_xsd.tmp#ruby NewsML-G2_2_22-spec-All-Power_xsd.tmp#inline NewsML-G2_2_22-spec-All-Power_xsd.tmp#Label1Type
Type Label1Type
Properties
content complex
minOccurs 0
mixed true
Model
a | span | ruby | inline | ANY element from ANY namespace OTHER than 'http://iptc.org/std/nar/2006-10-01/'
Children a, inline, ruby, span
Instance
<openHours creator="" creatoruri="" custom="" dir="" how="" howuri="" id="" xml:lang="" media="" modified="" pubconstraint="" pubconstrainturi="" role="" roleuri="" why="" whyuri="" xmlns="http://iptc.org/std/nar/2006-10-01/">
  <a class="" creator="" creatoruri="" custom="" dir="" how="" howuri="" href="" hreflang="" id="" xml:lang="" modified="" pubconstraint="" pubconstrainturi="" rel="" rev="" why="" whyuri="">{1,1}</a>
  <span class="" creator="" creatoruri="" custom="" dir="" how="" howuri="" id="" xml:lang="" modified="" pubconstraint="" pubconstrainturi="" why="" whyuri="">{1,1}</span>
  <ruby creator="" creatoruri="" custom="" dir="" how="" howuri="" id="" xml:lang="" modified="" pubconstraint="" pubconstrainturi="" why="" whyuri="">{1,1}</ruby>
  <inline class="" confidence="" creator="" creatoruri="" custom="" derivedfrom="" dir="" how="" howuri="" id="" xml:lang="" literal="" modified="" pubconstraint="" pubconstrainturi="" qcode="" relevance="" type="" typeuri="" uri="" why="" whyuri="">{1,1}</inline>
</openHours>
Attributes
QName Type Use Annotation
creator QCodeType optional
If the attribute is empty, specifies which entity (person, organisation or system) will edit the property - expressed by a QCode. If the attribute is non-empty, specifies which entity (person, organisation or system) has edited the property.
creatoruri IRIType optional
If the attribute is empty, specifies which entity (person, organisation or system) will edit the property - expressed by a URI. If the attribute is non-empty, specifies which entity (person, organisation or system) has edited the property.
custom xs:boolean optional
If set to true the corresponding property was added to the G2 Item for a specific customer or group of customers only. The default value of this property is false which applies when this attribute is not used with the property.
dir restriction of xs:NMTOKEN optional
The directionality of textual content (enumeration: ltr, rtl)
how QCodeType optional
Indicates by which means the value was extracted from the content - expressed by a QCode
howuri IRIType optional
Indicates by which means the value was extracted from the content - expressed by a URI
id xs:ID optional
The local identifier of the property.
media xs:NMTOKENS optional
An indication of the target media type(s), values as defined by the Cascading Style Sheets specification [CSS].
modified DateOptTimeType optional
The date (and, optionally, the time) when the property was last modified. The initial value is the date (and, optionally, the time) of creation of the property.
pubconstraint QCodeListType optional
One or many constraints that apply to publishing the value of the property - expressed by a QCode. Each constraint applies to all descendant elements.
pubconstrainturi IRIListType optional
One or many constraints that apply to publishing the value of the property - expressed by a URI. Each constraint applies to all descendant elements.
role QCodeListType optional
A refinement of the semantics of the label - expressed by a QCode
roleuri IRIListType optional
A refinement of the semantics of the label - expressed by a URI
why QCodeType optional
Why the metadata has been included - expressed by a QCode
whyuri IRIType optional
Why the metadata has been included - expressed by a URI
xml:lang union of(xs:language, restriction of xs:string) optional
Attempting to install the relevant ISO 2- and 3-letter
         codes as the enumerated possible values is probably never
         going to be a realistic possibility.  See
         RFC 3066 at http://www.ietf.org/rfc/rfc3066.txt and the IANA registry
         at http://www.iana.org/assignments/lang-tag-apps.htm for
         further information.

         The union allows for the 'un-declaration' of xml:lang with
         the empty string.
Wildcard: ANY attribute from ANY namespace OTHER than 'http://iptc.org/std/nar/2006-10-01/'
Source
<xs:element name="openHours" minOccurs="0" type="Label1Type">
  <xs:annotation>
    <xs:documentation>Opening hours of the point of interest expressed in natural language</xs:documentation>
  </xs:annotation>
</xs:element>
Element POIDetails / capacity
Namespace http://iptc.org/std/nar/2006-10-01/
Annotations
Total capacity of the point of interest expressed in natural language
Diagram
Diagram NewsML-G2_2_22-spec-All-Power_xsd.tmp#commonPowerAttributes NewsML-G2_2_22-spec-All-Power_xsd.tmp#i18nAttributes NewsML-G2_2_22-spec-All-Power_xsd.tmp#Label1Type_role NewsML-G2_2_22-spec-All-Power_xsd.tmp#Label1Type_roleuri NewsML-G2_2_22-spec-All-Power_xsd.tmp#Label1Type_media NewsML-G2_2_22-spec-All-Power_xsd.tmp#a NewsML-G2_2_22-spec-All-Power_xsd.tmp#span NewsML-G2_2_22-spec-All-Power_xsd.tmp#ruby NewsML-G2_2_22-spec-All-Power_xsd.tmp#inline NewsML-G2_2_22-spec-All-Power_xsd.tmp#Label1Type
Type Label1Type
Properties
content complex
minOccurs 0
mixed true
Model
a | span | ruby | inline | ANY element from ANY namespace OTHER than 'http://iptc.org/std/nar/2006-10-01/'
Children a, inline, ruby, span
Instance
<capacity creator="" creatoruri="" custom="" dir="" how="" howuri="" id="" xml:lang="" media="" modified="" pubconstraint="" pubconstrainturi="" role="" roleuri="" why="" whyuri="" xmlns="http://iptc.org/std/nar/2006-10-01/">
  <a class="" creator="" creatoruri="" custom="" dir="" how="" howuri="" href="" hreflang="" id="" xml:lang="" modified="" pubconstraint="" pubconstrainturi="" rel="" rev="" why="" whyuri="">{1,1}</a>
  <span class="" creator="" creatoruri="" custom="" dir="" how="" howuri="" id="" xml:lang="" modified="" pubconstraint="" pubconstrainturi="" why="" whyuri="">{1,1}</span>
  <ruby creator="" creatoruri="" custom="" dir="" how="" howuri="" id="" xml:lang="" modified="" pubconstraint="" pubconstrainturi="" why="" whyuri="">{1,1}</ruby>
  <inline class="" confidence="" creator="" creatoruri="" custom="" derivedfrom="" dir="" how="" howuri="" id="" xml:lang="" literal="" modified="" pubconstraint="" pubconstrainturi="" qcode="" relevance="" type="" typeuri="" uri="" why="" whyuri="">{1,1}</inline>
</capacity>
Attributes
QName Type Use Annotation
creator QCodeType optional
If the attribute is empty, specifies which entity (person, organisation or system) will edit the property - expressed by a QCode. If the attribute is non-empty, specifies which entity (person, organisation or system) has edited the property.
creatoruri IRIType optional
If the attribute is empty, specifies which entity (person, organisation or system) will edit the property - expressed by a URI. If the attribute is non-empty, specifies which entity (person, organisation or system) has edited the property.
custom xs:boolean optional
If set to true the corresponding property was added to the G2 Item for a specific customer or group of customers only. The default value of this property is false which applies when this attribute is not used with the property.
dir restriction of xs:NMTOKEN optional
The directionality of textual content (enumeration: ltr, rtl)
how QCodeType optional
Indicates by which means the value was extracted from the content - expressed by a QCode
howuri IRIType optional
Indicates by which means the value was extracted from the content - expressed by a URI
id xs:ID optional
The local identifier of the property.
media xs:NMTOKENS optional
An indication of the target media type(s), values as defined by the Cascading Style Sheets specification [CSS].
modified DateOptTimeType optional
The date (and, optionally, the time) when the property was last modified. The initial value is the date (and, optionally, the time) of creation of the property.
pubconstraint QCodeListType optional
One or many constraints that apply to publishing the value of the property - expressed by a QCode. Each constraint applies to all descendant elements.
pubconstrainturi IRIListType optional
One or many constraints that apply to publishing the value of the property - expressed by a URI. Each constraint applies to all descendant elements.
role QCodeListType optional
A refinement of the semantics of the label - expressed by a QCode
roleuri IRIListType optional
A refinement of the semantics of the label - expressed by a URI
why QCodeType optional
Why the metadata has been included - expressed by a QCode
whyuri IRIType optional
Why the metadata has been included - expressed by a URI
xml:lang union of(xs:language, restriction of xs:string) optional
Attempting to install the relevant ISO 2- and 3-letter
         codes as the enumerated possible values is probably never
         going to be a realistic possibility.  See
         RFC 3066 at http://www.ietf.org/rfc/rfc3066.txt and the IANA registry
         at http://www.iana.org/assignments/lang-tag-apps.htm for
         further information.

         The union allows for the 'un-declaration' of xml:lang with
         the empty string.
Wildcard: ANY attribute from ANY namespace OTHER than 'http://iptc.org/std/nar/2006-10-01/'
Source
<xs:element name="capacity" minOccurs="0" type="Label1Type">
  <xs:annotation>
    <xs:documentation>Total capacity of the point of interest expressed in natural language</xs:documentation>
  </xs:annotation>
</xs:element>
Element POIDetails / contactInfo
Namespace http://iptc.org/std/nar/2006-10-01/
Annotations
Information how to contact the point of interest.
Diagram
Diagram NewsML-G2_2_22-spec-All-Power_xsd.tmp#commonPowerAttributes NewsML-G2_2_22-spec-All-Power_xsd.tmp#ContactInfoType_role NewsML-G2_2_22-spec-All-Power_xsd.tmp#ContactInfoType_roleuri NewsML-G2_2_22-spec-All-Power_xsd.tmp#ContactInfoType_email NewsML-G2_2_22-spec-All-Power_xsd.tmp#ContactInfoType_im NewsML-G2_2_22-spec-All-Power_xsd.tmp#ContactInfoType_phone NewsML-G2_2_22-spec-All-Power_xsd.tmp#ContactInfoType_fax NewsML-G2_2_22-spec-All-Power_xsd.tmp#ContactInfoType_web NewsML-G2_2_22-spec-All-Power_xsd.tmp#ContactInfoType_address NewsML-G2_2_22-spec-All-Power_xsd.tmp#note NewsML-G2_2_22-spec-All-Power_xsd.tmp#ContactInfoType
Type ContactInfoType
Properties
content complex
Model
(email | im | phone | fax | web | address | note) , ANY element from ANY namespace OTHER than 'http://iptc.org/std/nar/2006-10-01/'
Children address, email, fax, im, note, phone, web
Instance
<contactInfo creator="" creatoruri="" custom="" how="" howuri="" id="" modified="" pubconstraint="" pubconstrainturi="" role="" roleuri="" why="" whyuri="" xmlns="http://iptc.org/std/nar/2006-10-01/">
  <email creator="" creatoruri="" custom="" how="" howuri="" id="" modified="" pubconstraint="" pubconstrainturi="" role="" roleuri="" why="" whyuri="">{1,1}</email>
  <im creator="" creatoruri="" custom="" how="" howuri="" id="" modified="" pubconstraint="" pubconstrainturi="" role="" roleuri="" tech="" techuri="" why="" whyuri="">{1,1}</im>
  <phone creator="" creatoruri="" custom="" how="" howuri="" id="" modified="" pubconstraint="" pubconstrainturi="" role="" roleuri="" tech="" techuri="" why="" whyuri="">{1,1}</phone>
  <fax creator="" creatoruri="" custom="" how="" howuri="" id="" modified="" pubconstraint="" pubconstrainturi="" role="" roleuri="" why="" whyuri="">{1,1}</fax>
  <web creator="" creatoruri="" custom="" how="" howuri="" id="" modified="" pubconstraint="" pubconstrainturi="" role="" roleuri="" why="" whyuri="">{1,1}</web>
  <address creator="" creatoruri="" custom="" how="" howuri="" id="" modified="" pubconstraint="" pubconstrainturi="" role="" roleuri="" why="" whyuri="">{1,1}</address>
  <note creator="" creatoruri="" custom="" dir="" how="" howuri="" id="" xml:lang="" media="" modified="" pubconstraint="" pubconstrainturi="" role="" roleuri="" validfrom="" validto="" why="" whyuri="">{1,1}</note>
</contactInfo>
Attributes
QName Type Use Annotation
creator QCodeType optional
If the attribute is empty, specifies which entity (person, organisation or system) will edit the property - expressed by a QCode. If the attribute is non-empty, specifies which entity (person, organisation or system) has edited the property.
creatoruri IRIType optional
If the attribute is empty, specifies which entity (person, organisation or system) will edit the property - expressed by a URI. If the attribute is non-empty, specifies which entity (person, organisation or system) has edited the property.
custom xs:boolean optional
If set to true the corresponding property was added to the G2 Item for a specific customer or group of customers only. The default value of this property is false which applies when this attribute is not used with the property.
how QCodeType optional
Indicates by which means the value was extracted from the content - expressed by a QCode
howuri IRIType optional
Indicates by which means the value was extracted from the content - expressed by a URI
id xs:ID optional
The local identifier of the property.
modified DateOptTimeType optional
The date (and, optionally, the time) when the property was last modified. The initial value is the date (and, optionally, the time) of creation of the property.
pubconstraint QCodeListType optional
One or many constraints that apply to publishing the value of the property - expressed by a QCode. Each constraint applies to all descendant elements.
pubconstrainturi IRIListType optional
One or many constraints that apply to publishing the value of the property - expressed by a URI. Each constraint applies to all descendant elements.
role QCodeListType optional
A refinement of the semantics of a contact information - expressed by a QCode
roleuri IRIListType optional
A refinement of the semantics of a contact information - expressed by a URI
why QCodeType optional
Why the metadata has been included - expressed by a QCode
whyuri IRIType optional
Why the metadata has been included - expressed by a URI
Wildcard: ANY attribute from ANY namespace OTHER than 'http://iptc.org/std/nar/2006-10-01/'
Source
<xs:element name="contactInfo" type="ContactInfoType">
  <xs:annotation>
    <xs:documentation>Information how to contact the point of interest.</xs:documentation>
  </xs:annotation>
</xs:element>
Element ContactInfoType / email
Namespace http://iptc.org/std/nar/2006-10-01/
Annotations
An email address.
Diagram
Diagram NewsML-G2_2_22-spec-All-Power_xsd.tmp#commonPowerAttributes NewsML-G2_2_22-spec-All-Power_xsd.tmp#ElectronicAddressType_role NewsML-G2_2_22-spec-All-Power_xsd.tmp#ElectronicAddressType_roleuri NewsML-G2_2_22-spec-All-Power_xsd.tmp#ElectronicAddressType
Type ElectronicAddressType
Properties
content complex
Attributes
QName Type Use Annotation
creator QCodeType optional
If the attribute is empty, specifies which entity (person, organisation or system) will edit the property - expressed by a QCode. If the attribute is non-empty, specifies which entity (person, organisation or system) has edited the property.
creatoruri IRIType optional
If the attribute is empty, specifies which entity (person, organisation or system) will edit the property - expressed by a URI. If the attribute is non-empty, specifies which entity (person, organisation or system) has edited the property.
custom xs:boolean optional
If set to true the corresponding property was added to the G2 Item for a specific customer or group of customers only. The default value of this property is false which applies when this attribute is not used with the property.
how QCodeType optional
Indicates by which means the value was extracted from the content - expressed by a QCode
howuri IRIType optional
Indicates by which means the value was extracted from the content - expressed by a URI
id xs:ID optional
The local identifier of the property.
modified DateOptTimeType optional
The date (and, optionally, the time) when the property was last modified. The initial value is the date (and, optionally, the time) of creation of the property.
pubconstraint QCodeListType optional
One or many constraints that apply to publishing the value of the property - expressed by a QCode. Each constraint applies to all descendant elements.
pubconstrainturi IRIListType optional
One or many constraints that apply to publishing the value of the property - expressed by a URI. Each constraint applies to all descendant elements.
role QCodeListType optional
A refinement of the semantics of the electronic address - expressed by a QCode
roleuri IRIListType optional
A refinement of the semantics of the electronic address - expressed by a URI
why QCodeType optional
Why the metadata has been included - expressed by a QCode
whyuri IRIType optional
Why the metadata has been included - expressed by a URI
Wildcard: ANY attribute from ANY namespace OTHER than 'http://iptc.org/std/nar/2006-10-01/'
Source
<xs:element name="email" type="ElectronicAddressType">
  <xs:annotation>
    <xs:documentation>An email address.</xs:documentation>
  </xs:annotation>
</xs:element>
Element ContactInfoType / im
Namespace http://iptc.org/std/nar/2006-10-01/
Annotations
An instant messaging address.
Diagram
Diagram NewsML-G2_2_22-spec-All-Power_xsd.tmp#commonPowerAttributes NewsML-G2_2_22-spec-All-Power_xsd.tmp#ElectronicAddressTechType_role NewsML-G2_2_22-spec-All-Power_xsd.tmp#ElectronicAddressTechType_roleuri NewsML-G2_2_22-spec-All-Power_xsd.tmp#ElectronicAddressTechType_tech NewsML-G2_2_22-spec-All-Power_xsd.tmp#ElectronicAddressTechType_techuri NewsML-G2_2_22-spec-All-Power_xsd.tmp#ElectronicAddressTechType
Type ElectronicAddressTechType
Properties
content complex
Attributes
QName Type Use Annotation
creator QCodeType optional
If the attribute is empty, specifies which entity (person, organisation or system) will edit the property - expressed by a QCode. If the attribute is non-empty, specifies which entity (person, organisation or system) has edited the property.
creatoruri IRIType optional
If the attribute is empty, specifies which entity (person, organisation or system) will edit the property - expressed by a URI. If the attribute is non-empty, specifies which entity (person, organisation or system) has edited the property.
custom xs:boolean optional
If set to true the corresponding property was added to the G2 Item for a specific customer or group of customers only. The default value of this property is false which applies when this attribute is not used with the property.
how QCodeType optional
Indicates by which means the value was extracted from the content - expressed by a QCode
howuri IRIType optional
Indicates by which means the value was extracted from the content - expressed by a URI
id xs:ID optional
The local identifier of the property.
modified DateOptTimeType optional
The date (and, optionally, the time) when the property was last modified. The initial value is the date (and, optionally, the time) of creation of the property.
pubconstraint QCodeListType optional
One or many constraints that apply to publishing the value of the property - expressed by a QCode. Each constraint applies to all descendant elements.
pubconstrainturi IRIListType optional
One or many constraints that apply to publishing the value of the property - expressed by a URI. Each constraint applies to all descendant elements.
role QCodeListType optional
A refinement of the semantics of the technical type of the electronic address - expressed by a QCode
roleuri IRIListType optional
A refinement of the semantics of the technical type of the electronic address - expressed by a URI
tech QCodeType optional
The technical variant of the electronic address - expressed by a QCode
techuri IRIType optional
The technical variant of the electronic address - expressed by a URI
why QCodeType optional
Why the metadata has been included - expressed by a QCode
whyuri IRIType optional
Why the metadata has been included - expressed by a URI
Wildcard: ANY attribute from ANY namespace OTHER than 'http://iptc.org/std/nar/2006-10-01/'
Source
<xs:element name="im" type="ElectronicAddressTechType">
  <xs:annotation>
    <xs:documentation>An instant messaging address.</xs:documentation>
  </xs:annotation>
</xs:element>
Element ContactInfoType / phone
Namespace http://iptc.org/std/nar/2006-10-01/
Annotations
A phone number, preferred in an international format.
Diagram
Diagram NewsML-G2_2_22-spec-All-Power_xsd.tmp#commonPowerAttributes NewsML-G2_2_22-spec-All-Power_xsd.tmp#ElectronicAddressTechType_role NewsML-G2_2_22-spec-All-Power_xsd.tmp#ElectronicAddressTechType_roleuri NewsML-G2_2_22-spec-All-Power_xsd.tmp#ElectronicAddressTechType_tech NewsML-G2_2_22-spec-All-Power_xsd.tmp#ElectronicAddressTechType_techuri NewsML-G2_2_22-spec-All-Power_xsd.tmp#ElectronicAddressTechType
Type ElectronicAddressTechType
Properties
content complex
Attributes
QName Type Use Annotation
creator QCodeType optional
If the attribute is empty, specifies which entity (person, organisation or system) will edit the property - expressed by a QCode. If the attribute is non-empty, specifies which entity (person, organisation or system) has edited the property.
creatoruri IRIType optional
If the attribute is empty, specifies which entity (person, organisation or system) will edit the property - expressed by a URI. If the attribute is non-empty, specifies which entity (person, organisation or system) has edited the property.
custom xs:boolean optional
If set to true the corresponding property was added to the G2 Item for a specific customer or group of customers only. The default value of this property is false which applies when this attribute is not used with the property.
how QCodeType optional
Indicates by which means the value was extracted from the content - expressed by a QCode
howuri IRIType optional
Indicates by which means the value was extracted from the content - expressed by a URI
id xs:ID optional
The local identifier of the property.
modified DateOptTimeType optional
The date (and, optionally, the time) when the property was last modified. The initial value is the date (and, optionally, the time) of creation of the property.
pubconstraint QCodeListType optional
One or many constraints that apply to publishing the value of the property - expressed by a QCode. Each constraint applies to all descendant elements.
pubconstrainturi IRIListType optional
One or many constraints that apply to publishing the value of the property - expressed by a URI. Each constraint applies to all descendant elements.
role QCodeListType optional
A refinement of the semantics of the technical type of the electronic address - expressed by a QCode
roleuri IRIListType optional
A refinement of the semantics of the technical type of the electronic address - expressed by a URI
tech QCodeType optional
The technical variant of the electronic address - expressed by a QCode
techuri IRIType optional
The technical variant of the electronic address - expressed by a URI
why QCodeType optional
Why the metadata has been included - expressed by a QCode
whyuri IRIType optional
Why the metadata has been included - expressed by a URI
Wildcard: ANY attribute from ANY namespace OTHER than 'http://iptc.org/std/nar/2006-10-01/'
Source
<xs:element name="phone" type="ElectronicAddressTechType">
  <xs:annotation>
    <xs:documentation>A phone number, preferred in an international format.</xs:documentation>
  </xs:annotation>
</xs:element>
Element ContactInfoType / fax
Namespace http://iptc.org/std/nar/2006-10-01/
Annotations
A fax number, preferred in an international format.
Diagram
Diagram NewsML-G2_2_22-spec-All-Power_xsd.tmp#commonPowerAttributes NewsML-G2_2_22-spec-All-Power_xsd.tmp#ElectronicAddressType_role NewsML-G2_2_22-spec-All-Power_xsd.tmp#ElectronicAddressType_roleuri NewsML-G2_2_22-spec-All-Power_xsd.tmp#ElectronicAddressType
Type ElectronicAddressType
Properties
content complex
Attributes
QName Type Use Annotation
creator QCodeType optional
If the attribute is empty, specifies which entity (person, organisation or system) will edit the property - expressed by a QCode. If the attribute is non-empty, specifies which entity (person, organisation or system) has edited the property.
creatoruri IRIType optional
If the attribute is empty, specifies which entity (person, organisation or system) will edit the property - expressed by a URI. If the attribute is non-empty, specifies which entity (person, organisation or system) has edited the property.
custom xs:boolean optional
If set to true the corresponding property was added to the G2 Item for a specific customer or group of customers only. The default value of this property is false which applies when this attribute is not used with the property.
how QCodeType optional
Indicates by which means the value was extracted from the content - expressed by a QCode
howuri IRIType optional
Indicates by which means the value was extracted from the content - expressed by a URI
id xs:ID optional
The local identifier of the property.
modified DateOptTimeType optional
The date (and, optionally, the time) when the property was last modified. The initial value is the date (and, optionally, the time) of creation of the property.
pubconstraint QCodeListType optional
One or many constraints that apply to publishing the value of the property - expressed by a QCode. Each constraint applies to all descendant elements.
pubconstrainturi IRIListType optional
One or many constraints that apply to publishing the value of the property - expressed by a URI. Each constraint applies to all descendant elements.
role QCodeListType optional
A refinement of the semantics of the electronic address - expressed by a QCode
roleuri IRIListType optional
A refinement of the semantics of the electronic address - expressed by a URI
why QCodeType optional
Why the metadata has been included - expressed by a QCode
whyuri IRIType optional
Why the metadata has been included - expressed by a URI
Wildcard: ANY attribute from ANY namespace OTHER than 'http://iptc.org/std/nar/2006-10-01/'
Source
<xs:element name="fax" type="ElectronicAddressType">
  <xs:annotation>
    <xs:documentation>A fax number, preferred in an international format.</xs:documentation>
  </xs:annotation>
</xs:element>
Element ContactInfoType / web
Namespace http://iptc.org/std/nar/2006-10-01/
Annotations
A web address.
Diagram
Diagram NewsML-G2_2_22-spec-All-Power_xsd.tmp#IRIType NewsML-G2_2_22-spec-All-Power_xsd.tmp#commonPowerAttributes NewsML-G2_2_22-spec-All-Power_xsd.tmp#ContactInfoType_ContactInfoType_web_role NewsML-G2_2_22-spec-All-Power_xsd.tmp#ContactInfoType_ContactInfoType_web_roleuri
Type extension of IRIType
Type hierarchy
Properties
content complex
Attributes
QName Type Use Annotation
creator QCodeType optional
If the attribute is empty, specifies which entity (person, organisation or system) will edit the property - expressed by a QCode. If the attribute is non-empty, specifies which entity (person, organisation or system) has edited the property.
creatoruri IRIType optional
If the attribute is empty, specifies which entity (person, organisation or system) will edit the property - expressed by a URI. If the attribute is non-empty, specifies which entity (person, organisation or system) has edited the property.
custom xs:boolean optional
If set to true the corresponding property was added to the G2 Item for a specific customer or group of customers only. The default value of this property is false which applies when this attribute is not used with the property.
how QCodeType optional
Indicates by which means the value was extracted from the content - expressed by a QCode
howuri IRIType optional
Indicates by which means the value was extracted from the content - expressed by a URI
id xs:ID optional
The local identifier of the property.
modified DateOptTimeType optional
The date (and, optionally, the time) when the property was last modified. The initial value is the date (and, optionally, the time) of creation of the property.
pubconstraint QCodeListType optional
One or many constraints that apply to publishing the value of the property - expressed by a QCode. Each constraint applies to all descendant elements.
pubconstrainturi IRIListType optional
One or many constraints that apply to publishing the value of the property - expressed by a URI. Each constraint applies to all descendant elements.
role QCodeListType optional
A refinement of the semantics of the web address - expressed by a QCode
roleuri IRIListType optional
A refinement of the semantics of the web address - expressed by a URI
why QCodeType optional
Why the metadata has been included - expressed by a QCode
whyuri IRIType optional
Why the metadata has been included - expressed by a URI
Wildcard: ANY attribute from ANY namespace OTHER than 'http://iptc.org/std/nar/2006-10-01/'
Source
<xs:element name="web">
  <xs:annotation>
    <xs:documentation>A web address.</xs:documentation>
  </xs:annotation>
  <xs:complexType>
    <xs:simpleContent>
      <xs:extension base="IRIType">
        <xs:attributeGroup ref="commonPowerAttributes"/>
        <xs:attribute name="role" type="QCodeListType">
          <xs:annotation>
            <xs:documentation>A refinement of the semantics of the web address - expressed by a QCode</xs:documentation>
          </xs:annotation>
        </xs:attribute>
        <xs:attribute name="roleuri" type="IRIListType">
          <xs:annotation>
            <xs:documentation>A refinement of the semantics of the web address - expressed by a URI</xs:documentation>
          </xs:annotation>
        </xs:attribute>
        <xs:anyAttribute namespace="##other" processContents="lax"/>
      </xs:extension>
    </xs:simpleContent>
  </xs:complexType>
</xs:element>
Element ContactInfoType / address
Namespace http://iptc.org/std/nar/2006-10-01/
Annotations
A postal address.
Diagram
Diagram NewsML-G2_2_22-spec-All-Power_xsd.tmp#commonPowerAttributes NewsML-G2_2_22-spec-All-Power_xsd.tmp#AddressType_role NewsML-G2_2_22-spec-All-Power_xsd.tmp#AddressType_roleuri NewsML-G2_2_22-spec-All-Power_xsd.tmp#AddressType_line NewsML-G2_2_22-spec-All-Power_xsd.tmp#AddressType_locality NewsML-G2_2_22-spec-All-Power_xsd.tmp#AddressType_area NewsML-G2_2_22-spec-All-Power_xsd.tmp#AddressType_country NewsML-G2_2_22-spec-All-Power_xsd.tmp#AddressType_postalCode NewsML-G2_2_22-spec-All-Power_xsd.tmp#AddressType
Type AddressType
Properties
content complex
Model
Children area, country, line, locality, postalCode
Instance
<address creator="" creatoruri="" custom="" how="" howuri="" id="" modified="" pubconstraint="" pubconstrainturi="" role="" roleuri="" why="" whyuri="" xmlns="http://iptc.org/std/nar/2006-10-01/">
  <line creator="" creatoruri="" custom="" dir="" how="" howuri="" id="" xml:lang="" modified="" pubconstraint="" pubconstrainturi="" role="" roleuri="" why="" whyuri="">{0,unbounded}</line>
  <locality creator="" creatoruri="" custom="" dir="" how="" howuri="" id="" xml:lang="" literal="" modified="" pubconstraint="" pubconstrainturi="" qcode="" role="" roleuri="" type="" typeuri="" uri="" why="" whyuri="">{0,unbounded}</locality>
  <area creator="" creatoruri="" custom="" dir="" how="" howuri="" id="" xml:lang="" literal="" modified="" pubconstraint="" pubconstrainturi="" qcode="" role="" roleuri="" type="" typeuri="" uri="" why="" whyuri="">{0,unbounded}</area>
  <country creator="" creatoruri="" custom="" dir="" how="" howuri="" id="" xml:lang="" literal="" modified="" pubconstraint="" pubconstrainturi="" qcode="" type="" typeuri="" uri="" why="" whyuri="">{0,1}</country>
  <postalCode creator="" creatoruri="" custom="" dir="" how="" howuri="" id="" xml:lang="" modified="" pubconstraint="" pubconstrainturi="" why="" whyuri="">{0,1}</postalCode>
</address>
Attributes
QName Type Use Annotation
creator QCodeType optional
If the attribute is empty, specifies which entity (person, organisation or system) will edit the property - expressed by a QCode. If the attribute is non-empty, specifies which entity (person, organisation or system) has edited the property.
creatoruri IRIType optional
If the attribute is empty, specifies which entity (person, organisation or system) will edit the property - expressed by a URI. If the attribute is non-empty, specifies which entity (person, organisation or system) has edited the property.
custom xs:boolean optional
If set to true the corresponding property was added to the G2 Item for a specific customer or group of customers only. The default value of this property is false which applies when this attribute is not used with the property.
how QCodeType optional
Indicates by which means the value was extracted from the content - expressed by a QCode
howuri IRIType optional
Indicates by which means the value was extracted from the content - expressed by a URI
id xs:ID optional
The local identifier of the property.
modified DateOptTimeType optional
The date (and, optionally, the time) when the property was last modified. The initial value is the date (and, optionally, the time) of creation of the property.
pubconstraint QCodeListType optional
One or many constraints that apply to publishing the value of the property - expressed by a QCode. Each constraint applies to all descendant elements.
pubconstrainturi IRIListType optional
One or many constraints that apply to publishing the value of the property - expressed by a URI. Each constraint applies to all descendant elements.
role QCodeListType optional
A refinement of the semantics of the postal address - expressed by a QCode
roleuri IRIListType optional
A refinement of the semantics of the postal address - expressed by a URI
why QCodeType optional
Why the metadata has been included - expressed by a QCode
whyuri IRIType optional
Why the metadata has been included - expressed by a URI
Wildcard: ANY attribute from ANY namespace OTHER than 'http://iptc.org/std/nar/2006-10-01/'
Source
<xs:element name="address" type="AddressType">
  <xs:annotation>
    <xs:documentation>A postal address.</xs:documentation>
  </xs:annotation>
</xs:element>
Element POIDetails / access
Namespace http://iptc.org/std/nar/2006-10-01/
Annotations
Ways to access the place of the point of  interest, including directions.
Diagram
Diagram NewsML-G2_2_22-spec-All-Power_xsd.tmp#commonPowerAttributes NewsML-G2_2_22-spec-All-Power_xsd.tmp#i18nAttributes NewsML-G2_2_22-spec-All-Power_xsd.tmp#BlockType_media NewsML-G2_2_22-spec-All-Power_xsd.tmp#BlockType_role NewsML-G2_2_22-spec-All-Power_xsd.tmp#BlockType_roleuri NewsML-G2_2_22-spec-All-Power_xsd.tmp#a NewsML-G2_2_22-spec-All-Power_xsd.tmp#span NewsML-G2_2_22-spec-All-Power_xsd.tmp#ruby NewsML-G2_2_22-spec-All-Power_xsd.tmp#br NewsML-G2_2_22-spec-All-Power_xsd.tmp#inline NewsML-G2_2_22-spec-All-Power_xsd.tmp#BlockType
Type BlockType
Properties
content complex
mixed true
Model
a | span | ruby | br | inline | ANY element from ANY namespace OTHER than 'http://iptc.org/std/nar/2006-10-01/'
Children a, br, inline, ruby, span
Instance
<access creator="" creatoruri="" custom="" dir="" how="" howuri="" id="" xml:lang="" media="" modified="" pubconstraint="" pubconstrainturi="" role="" roleuri="" why="" whyuri="" xmlns="http://iptc.org/std/nar/2006-10-01/">
  <a class="" creator="" creatoruri="" custom="" dir="" how="" howuri="" href="" hreflang="" id="" xml:lang="" modified="" pubconstraint="" pubconstrainturi="" rel="" rev="" why="" whyuri="">{1,1}</a>
  <span class="" creator="" creatoruri="" custom="" dir="" how="" howuri="" id="" xml:lang="" modified="" pubconstraint="" pubconstrainturi="" why="" whyuri="">{1,1}</span>
  <ruby creator="" creatoruri="" custom="" dir="" how="" howuri="" id="" xml:lang="" modified="" pubconstraint="" pubconstrainturi="" why="" whyuri="">{1,1}</ruby>
  <br creator="" creatoruri="" custom="" how="" howuri="" id="" modified="" pubconstraint="" pubconstrainturi="" why="" whyuri="">{1,1}</br>
  <inline class="" confidence="" creator="" creatoruri="" custom="" derivedfrom="" dir="" how="" howuri="" id="" xml:lang="" literal="" modified="" pubconstraint="" pubconstrainturi="" qcode="" relevance="" type="" typeuri="" uri="" why="" whyuri="">{1,1}</inline>
</access>
Attributes
QName Type Use Annotation
creator QCodeType optional
If the attribute is empty, specifies which entity (person, organisation or system) will edit the property - expressed by a QCode. If the attribute is non-empty, specifies which entity (person, organisation or system) has edited the property.
creatoruri IRIType optional
If the attribute is empty, specifies which entity (person, organisation or system) will edit the property - expressed by a URI. If the attribute is non-empty, specifies which entity (person, organisation or system) has edited the property.
custom xs:boolean optional
If set to true the corresponding property was added to the G2 Item for a specific customer or group of customers only. The default value of this property is false which applies when this attribute is not used with the property.
dir restriction of xs:NMTOKEN optional
The directionality of textual content (enumeration: ltr, rtl)
how QCodeType optional
Indicates by which means the value was extracted from the content - expressed by a QCode
howuri IRIType optional
Indicates by which means the value was extracted from the content - expressed by a URI
id xs:ID optional
The local identifier of the property.
media xs:NMTOKENS optional
An indication of the target media type(s)
values as defined by the Cascading Style Sheets (CSS) specification.
modified DateOptTimeType optional
The date (and, optionally, the time) when the property was last modified. The initial value is the date (and, optionally, the time) of creation of the property.
pubconstraint QCodeListType optional
One or many constraints that apply to publishing the value of the property - expressed by a QCode. Each constraint applies to all descendant elements.
pubconstrainturi IRIListType optional
One or many constraints that apply to publishing the value of the property - expressed by a URI. Each constraint applies to all descendant elements.
role QCodeListType optional
A refinement of the semantics of the block.
roleuri IRIType optional
A URI identifying the refined semantics of the definition.
why QCodeType optional
Why the metadata has been included - expressed by a QCode
whyuri IRIType optional
Why the metadata has been included - expressed by a URI
xml:lang union of(xs:language, restriction of xs:string) optional
Attempting to install the relevant ISO 2- and 3-letter
         codes as the enumerated possible values is probably never
         going to be a realistic possibility.  See
         RFC 3066 at http://www.ietf.org/rfc/rfc3066.txt and the IANA registry
         at http://www.iana.org/assignments/lang-tag-apps.htm for
         further information.

         The union allows for the 'un-declaration' of xml:lang with
         the empty string.
Wildcard: ANY attribute from ANY namespace OTHER than 'http://iptc.org/std/nar/2006-10-01/'
Source
<xs:element name="access" type="BlockType">
  <xs:annotation>
    <xs:documentation>Ways to access the place of the point of interest, including directions.</xs:documentation>
  </xs:annotation>
</xs:element>
Element POIDetails / details
Namespace http://iptc.org/std/nar/2006-10-01/
Annotations
Detailed information about the precise location of the Point of Interest.
Diagram
Diagram NewsML-G2_2_22-spec-All-Power_xsd.tmp#commonPowerAttributes NewsML-G2_2_22-spec-All-Power_xsd.tmp#i18nAttributes NewsML-G2_2_22-spec-All-Power_xsd.tmp#BlockType_media NewsML-G2_2_22-spec-All-Power_xsd.tmp#BlockType_role NewsML-G2_2_22-spec-All-Power_xsd.tmp#BlockType_roleuri NewsML-G2_2_22-spec-All-Power_xsd.tmp#a NewsML-G2_2_22-spec-All-Power_xsd.tmp#span NewsML-G2_2_22-spec-All-Power_xsd.tmp#ruby NewsML-G2_2_22-spec-All-Power_xsd.tmp#br NewsML-G2_2_22-spec-All-Power_xsd.tmp#inline NewsML-G2_2_22-spec-All-Power_xsd.tmp#BlockType
Type BlockType
Properties
content complex
mixed true
Model
a | span | ruby | br | inline | ANY element from ANY namespace OTHER than 'http://iptc.org/std/nar/2006-10-01/'
Children a, br, inline, ruby, span
Instance
<details creator="" creatoruri="" custom="" dir="" how="" howuri="" id="" xml:lang="" media="" modified="" pubconstraint="" pubconstrainturi="" role="" roleuri="" why="" whyuri="" xmlns="http://iptc.org/std/nar/2006-10-01/">
  <a class="" creator="" creatoruri="" custom="" dir="" how="" howuri="" href="" hreflang="" id="" xml:lang="" modified="" pubconstraint="" pubconstrainturi="" rel="" rev="" why="" whyuri="">{1,1}</a>
  <span class="" creator="" creatoruri="" custom="" dir="" how="" howuri="" id="" xml:lang="" modified="" pubconstraint="" pubconstrainturi="" why="" whyuri="">{1,1}</span>
  <ruby creator="" creatoruri="" custom="" dir="" how="" howuri="" id="" xml:lang="" modified="" pubconstraint="" pubconstrainturi="" why="" whyuri="">{1,1}</ruby>
  <br creator="" creatoruri="" custom="" how="" howuri="" id="" modified="" pubconstraint="" pubconstrainturi="" why="" whyuri="">{1,1}</br>
  <inline class="" confidence="" creator="" creatoruri="" custom="" derivedfrom="" dir="" how="" howuri="" id="" xml:lang="" literal="" modified="" pubconstraint="" pubconstrainturi="" qcode="" relevance="" type="" typeuri="" uri="" why="" whyuri="">{1,1}</inline>
</details>
Attributes
QName Type Use Annotation
creator QCodeType optional
If the attribute is empty, specifies which entity (person, organisation or system) will edit the property - expressed by a QCode. If the attribute is non-empty, specifies which entity (person, organisation or system) has edited the property.
creatoruri IRIType optional
If the attribute is empty, specifies which entity (person, organisation or system) will edit the property - expressed by a URI. If the attribute is non-empty, specifies which entity (person, organisation or system) has edited the property.
custom xs:boolean optional
If set to true the corresponding property was added to the G2 Item for a specific customer or group of customers only. The default value of this property is false which applies when this attribute is not used with the property.
dir restriction of xs:NMTOKEN optional
The directionality of textual content (enumeration: ltr, rtl)
how QCodeType optional
Indicates by which means the value was extracted from the content - expressed by a QCode
howuri IRIType optional
Indicates by which means the value was extracted from the content - expressed by a URI
id xs:ID optional
The local identifier of the property.
media xs:NMTOKENS optional
An indication of the target media type(s)
values as defined by the Cascading Style Sheets (CSS) specification.
modified DateOptTimeType optional
The date (and, optionally, the time) when the property was last modified. The initial value is the date (and, optionally, the time) of creation of the property.
pubconstraint QCodeListType optional
One or many constraints that apply to publishing the value of the property - expressed by a QCode. Each constraint applies to all descendant elements.
pubconstrainturi IRIListType optional
One or many constraints that apply to publishing the value of the property - expressed by a URI. Each constraint applies to all descendant elements.
role QCodeListType optional
A refinement of the semantics of the block.
roleuri IRIType optional
A URI identifying the refined semantics of the definition.
why QCodeType optional
Why the metadata has been included - expressed by a QCode
whyuri IRIType optional
Why the metadata has been included - expressed by a URI
xml:lang union of(xs:language, restriction of xs:string) optional
Attempting to install the relevant ISO 2- and 3-letter
         codes as the enumerated possible values is probably never
         going to be a realistic possibility.  See
         RFC 3066 at http://www.ietf.org/rfc/rfc3066.txt and the IANA registry
         at http://www.iana.org/assignments/lang-tag-apps.htm for
         further information.

         The union allows for the 'un-declaration' of xml:lang with
         the empty string.
Wildcard: ANY attribute from ANY namespace OTHER than 'http://iptc.org/std/nar/2006-10-01/'
Source
<xs:element name="details" type="BlockType">
  <xs:annotation>
    <xs:documentation>Detailed information about the precise location of the Point of Interest.</xs:documentation>
  </xs:annotation>
</xs:element>
Element POIDetails / created
Namespace http://iptc.org/std/nar/2006-10-01/
Annotations
The date (and optionally the time) on which this Point of Interest was created
Diagram
Diagram NewsML-G2_2_22-spec-All-Power_xsd.tmp#TruncatedDateTimeType NewsML-G2_2_22-spec-All-Power_xsd.tmp#commonPowerAttributes NewsML-G2_2_22-spec-All-Power_xsd.tmp#TruncatedDateTimePropType
Type TruncatedDateTimePropType
Type hierarchy
Properties
content complex
minOccurs 0
Attributes
QName Type Use Annotation
creator QCodeType optional
If the attribute is empty, specifies which entity (person, organisation or system) will edit the property - expressed by a QCode. If the attribute is non-empty, specifies which entity (person, organisation or system) has edited the property.
creatoruri IRIType optional
If the attribute is empty, specifies which entity (person, organisation or system) will edit the property - expressed by a URI. If the attribute is non-empty, specifies which entity (person, organisation or system) has edited the property.
custom xs:boolean optional
If set to true the corresponding property was added to the G2 Item for a specific customer or group of customers only. The default value of this property is false which applies when this attribute is not used with the property.
how QCodeType optional
Indicates by which means the value was extracted from the content - expressed by a QCode
howuri IRIType optional
Indicates by which means the value was extracted from the content - expressed by a URI
id xs:ID optional
The local identifier of the property.
modified DateOptTimeType optional
The date (and, optionally, the time) when the property was last modified. The initial value is the date (and, optionally, the time) of creation of the property.
pubconstraint QCodeListType optional
One or many constraints that apply to publishing the value of the property - expressed by a QCode. Each constraint applies to all descendant elements.
pubconstrainturi IRIListType optional
One or many constraints that apply to publishing the value of the property - expressed by a URI. Each constraint applies to all descendant elements.
why QCodeType optional
Why the metadata has been included - expressed by a QCode
whyuri IRIType optional
Why the metadata has been included - expressed by a URI
Wildcard: ANY attribute from ANY namespace OTHER than 'http://iptc.org/std/nar/2006-10-01/'
Source
<xs:element name="created" type="TruncatedDateTimePropType" minOccurs="0">
  <xs:annotation>
    <xs:documentation>The date (and optionally the time) on which this Point of Interest was created</xs:documentation>
  </xs:annotation>
</xs:element>
Element POIDetails / ceasedToExist
Namespace http://iptc.org/std/nar/2006-10-01/
Annotations
The date (and optionally the time) on which this Point of Interest ceased to exist
Diagram
Diagram NewsML-G2_2_22-spec-All-Power_xsd.tmp#TruncatedDateTimeType NewsML-G2_2_22-spec-All-Power_xsd.tmp#commonPowerAttributes NewsML-G2_2_22-spec-All-Power_xsd.tmp#TruncatedDateTimePropType
Type TruncatedDateTimePropType
Type hierarchy
Properties
content complex
minOccurs 0
Attributes
QName Type Use Annotation
creator QCodeType optional
If the attribute is empty, specifies which entity (person, organisation or system) will edit the property - expressed by a QCode. If the attribute is non-empty, specifies which entity (person, organisation or system) has edited the property.
creatoruri IRIType optional
If the attribute is empty, specifies which entity (person, organisation or system) will edit the property - expressed by a URI. If the attribute is non-empty, specifies which entity (person, organisation or system) has edited the property.
custom xs:boolean optional
If set to true the corresponding property was added to the G2 Item for a specific customer or group of customers only. The default value of this property is false which applies when this attribute is not used with the property.
how QCodeType optional
Indicates by which means the value was extracted from the content - expressed by a QCode
howuri IRIType optional
Indicates by which means the value was extracted from the content - expressed by a URI
id xs:ID optional
The local identifier of the property.
modified DateOptTimeType optional
The date (and, optionally, the time) when the property was last modified. The initial value is the date (and, optionally, the time) of creation of the property.
pubconstraint QCodeListType optional
One or many constraints that apply to publishing the value of the property - expressed by a QCode. Each constraint applies to all descendant elements.
pubconstrainturi IRIListType optional
One or many constraints that apply to publishing the value of the property - expressed by a URI. Each constraint applies to all descendant elements.
why QCodeType optional
Why the metadata has been included - expressed by a QCode
whyuri IRIType optional
Why the metadata has been included - expressed by a URI
Wildcard: ANY attribute from ANY namespace OTHER than 'http://iptc.org/std/nar/2006-10-01/'
Source
<xs:element name="ceasedToExist" type="TruncatedDateTimePropType" minOccurs="0">
  <xs:annotation>
    <xs:documentation>The date (and optionally the time) on which this Point of Interest ceased to exist</xs:documentation>
  </xs:annotation>
</xs:element>
Element conceptItem
Namespace http://iptc.org/std/nar/2006-10-01/
Annotations
An Item containing information about a concept.
Diagram
Diagram NewsML-G2_2_22-spec-All-Power_xsd.tmp#AnyItemType_standard NewsML-G2_2_22-spec-All-Power_xsd.tmp#AnyItemType_standardversion NewsML-G2_2_22-spec-All-Power_xsd.tmp#AnyItemType_conformance NewsML-G2_2_22-spec-All-Power_xsd.tmp#AnyItemType_guid NewsML-G2_2_22-spec-All-Power_xsd.tmp#AnyItemType_version NewsML-G2_2_22-spec-All-Power_xsd.tmp#i18nAttributes NewsML-G2_2_22-spec-All-Power_xsd.tmp#catalogRef NewsML-G2_2_22-spec-All-Power_xsd.tmp#catalog NewsML-G2_2_22-spec-All-Power_xsd.tmp#hopHistory NewsML-G2_2_22-spec-All-Power_xsd.tmp#rightsInfo NewsML-G2_2_22-spec-All-Power_xsd.tmp#itemMeta NewsML-G2_2_22-spec-All-Power_xsd.tmp#AnyItemType NewsML-G2_2_22-spec-All-Power_xsd.tmp#conceptItem_contentMeta NewsML-G2_2_22-spec-All-Power_xsd.tmp#assert NewsML-G2_2_22-spec-All-Power_xsd.tmp#inlineRef NewsML-G2_2_22-spec-All-Power_xsd.tmp#derivedFrom NewsML-G2_2_22-spec-All-Power_xsd.tmp#concept
Type extension of AnyItemType
Type hierarchy
Properties
content complex
Model
ANY element from namespace(s) 'http://www.w3.org/2000/09/xmldsig#' , (catalogRef | catalog) , hopHistory{0,1} , rightsInfo* , itemMeta , contentMeta{0,1} , assert* , inlineRef* , derivedFrom* , concept{0,1}
Children assert, catalog, catalogRef, concept, contentMeta, derivedFrom, hopHistory, inlineRef, itemMeta, rightsInfo
Instance
<conceptItem conformance="core" dir="" guid="" xml:lang="" standard="" standardversion="" version="1" xmlns="http://iptc.org/std/nar/2006-10-01/">
  <catalogRef creator="" creatoruri="" custom="" how="" howuri="" href="" id="" modified="" pubconstraint="" pubconstrainturi="" why="" whyuri="">{1,1}</catalogRef>
  <catalog additionalInfo="" authority="" creator="" creatoruri="" custom="" guid="" how="" howuri="" id="" modified="" pubconstraint="" pubconstrainturi="" url="" version="" why="" whyuri="">{1,1}</catalog>
  <hopHistory creator="" creatoruri="" custom="" how="" howuri="" id="" modified="" pubconstraint="" pubconstrainturi="" why="" whyuri="">{0,1}</hopHistory>
  <rightsInfo aspect="" aspecturi="" creator="" creatoruri="" custom="" dir="" how="" howuri="" id="" idrefs="" xml:lang="" modified="" pubconstraint="" pubconstrainturi="" scope="" scopeuri="" validfrom="" validto="" why="" whyuri="">{0,unbounded}</rightsInfo>
  <itemMeta creator="" creatoruri="" custom="" dir="" how="" howuri="" id="" xml:lang="" modified="" pubconstraint="" pubconstrainturi="" why="" whyuri="">{1,1}</itemMeta>
  <contentMeta creator="" creatoruri="" custom="" dir="" how="" howuri="" id="" xml:lang="" modified="" pubconstraint="" pubconstrainturi="" why="" whyuri="">{0,1}</contentMeta>
  <assert creator="" creatoruri="" custom="" dir="" how="" howuri="" id="" xml:lang="" literal="" modified="" pubconstraint="" pubconstrainturi="" qcode="" uri="" why="" whyuri="">{0,unbounded}</assert>
  <inlineRef confidence="" creator="" creatoruri="" custom="" derivedfrom="" dir="" how="" howuri="" id="" idrefs="" xml:lang="" literal="" modified="" pubconstraint="" pubconstrainturi="" qcode="" relevance="" type="" typeuri="" uri="" why="" whyuri="">{0,unbounded}</inlineRef>
  <derivedFrom creator="" creatoruri="" custom="" dir="" how="" howuri="" id="" idrefs="" xml:lang="" literal="" modified="" pubconstraint="" pubconstrainturi="" qcode="" type="" typeuri="" uri="" why="" whyuri="">{0,unbounded}</derivedFrom>
  <concept creator="" creatoruri="" custom="" dir="" how="" howuri="" id="" xml:lang="" modified="" pubconstraint="" pubconstrainturi="" why="" whyuri="">{0,1}</concept>
</conceptItem>
Attributes
QName Type Default Use Annotation
conformance xs:string core optional
The conformance level with which the Item is conformant.
dir restriction of xs:NMTOKEN optional
The directionality of textual content (enumeration: ltr, rtl)
guid xs:string required
The persistent, universally unique identifier common for all versions of the Item.
standard xs:string required
The IPTC standard with which the Item is conformant.
standardversion restriction of xs:string required
The major-minor version of the IPTC standard with which the Item is conformant.
version xs:positiveInteger 1 optional
The version of the Item.
xml:lang union of(xs:language, restriction of xs:string) optional
Attempting to install the relevant ISO 2- and 3-letter
         codes as the enumerated possible values is probably never
         going to be a realistic possibility.  See
         RFC 3066 at http://www.ietf.org/rfc/rfc3066.txt and the IANA registry
         at http://www.iana.org/assignments/lang-tag-apps.htm for
         further information.

         The union allows for the 'un-declaration' of xml:lang with
         the empty string.
Wildcard: ANY attribute from ANY namespace OTHER than 'http://iptc.org/std/nar/2006-10-01/'
Source
<xs:element name="conceptItem">
  <xs:annotation>
    <xs:documentation>An Item containing information about a concept.</xs:documentation>
  </xs:annotation>
  <xs:complexType>
    <xs:complexContent>
      <xs:extension base="AnyItemType">
        <xs:sequence>
          <xs:element name="contentMeta" type="ContentMetadataAcDType" minOccurs="0">
            <xs:annotation>
              <xs:documentation>Content Metadata for a Concept Item</xs:documentation>
            </xs:annotation>
          </xs:element>
          <xs:element ref="assert" minOccurs="0" maxOccurs="unbounded"/>
          <xs:element ref="inlineRef" minOccurs="0" maxOccurs="unbounded"/>
          <xs:element ref="derivedFrom" minOccurs="0" maxOccurs="unbounded"/>
          <xs:element ref="concept" minOccurs="0"/>
        </xs:sequence>
      </xs:extension>
    </xs:complexContent>
  </xs:complexType>
</xs:element>
Element catalog
Namespace http://iptc.org/std/nar/2006-10-01/
Annotations
A local or remote catalog.
Diagram
Diagram NewsML-G2_2_22-spec-All-Power_xsd.tmp#catalog_additionalInfo NewsML-G2_2_22-spec-All-Power_xsd.tmp#catalog_url NewsML-G2_2_22-spec-All-Power_xsd.tmp#catalog_authority NewsML-G2_2_22-spec-All-Power_xsd.tmp#catalog_guid NewsML-G2_2_22-spec-All-Power_xsd.tmp#catalog_version NewsML-G2_2_22-spec-All-Power_xsd.tmp#commonPowerAttributes NewsML-G2_2_22-spec-All-Power_xsd.tmp#title NewsML-G2_2_22-spec-All-Power_xsd.tmp#catalog_scheme
Properties
content complex
Used by
Model
Children scheme, title
Instance
<catalog additionalInfo="" authority="" creator="" creatoruri="" custom="" guid="" how="" howuri="" id="" modified="" pubconstraint="" pubconstrainturi="" url="" version="" why="" whyuri="" xmlns="http://iptc.org/std/nar/2006-10-01/">
  <title creator="" creatoruri="" custom="" dir="" how="" howuri="" id="" xml:lang="" media="" modified="" pubconstraint="" pubconstrainturi="" role="" roleuri="" why="" whyuri="">{0,unbounded}</title>
  <scheme alias="" authority="" creator="" creatoruri="" custom="" how="" howuri="" id="" modified="" pubconstraint="" pubconstrainturi="" uri="" why="" whyuri="">{1,unbounded}</scheme>
</catalog>
Attributes
QName Type Use Annotation
additionalInfo IRIType optional
A pointer to some additional information about the Catalog, and especially its evolution and latest version.
authority IRIType optional
Defines the authority controlling this catalog
creator QCodeType optional
If the attribute is empty, specifies which entity (person, organisation or system) will edit the property - expressed by a QCode. If the attribute is non-empty, specifies which entity (person, organisation or system) has edited the property.
creatoruri IRIType optional
If the attribute is empty, specifies which entity (person, organisation or system) will edit the property - expressed by a URI. If the attribute is non-empty, specifies which entity (person, organisation or system) has edited the property.
custom xs:boolean optional
If set to true the corresponding property was added to the G2 Item for a specific customer or group of customers only. The default value of this property is false which applies when this attribute is not used with the property.
guid xs:anyURI optional
Globally Unique Identifier for this kind of catalog as managed by a provider. A version attribute should be used with it.
how QCodeType optional
Indicates by which means the value was extracted from the content - expressed by a QCode
howuri IRIType optional
Indicates by which means the value was extracted from the content - expressed by a URI
id xs:ID optional
The local identifier of the property.
modified DateOptTimeType optional
The date (and, optionally, the time) when the property was last modified. The initial value is the date (and, optionally, the time) of creation of the property.
pubconstraint QCodeListType optional
One or many constraints that apply to publishing the value of the property - expressed by a QCode. Each constraint applies to all descendant elements.
pubconstrainturi IRIListType optional
One or many constraints that apply to publishing the value of the property - expressed by a URI. Each constraint applies to all descendant elements.
url IRIType optional
Defines the location of the catalog as remote resource. (Should be the same as the URL which is used with the href attribute of a catalogRef in an item.)
version xs:nonNegativeInteger optional
Version corresponding to the guid of the catalog. If a version attribute exists a guid attribute must exist too
why QCodeType optional
Why the metadata has been included - expressed by a QCode
whyuri IRIType optional
Why the metadata has been included - expressed by a URI
Wildcard: ANY attribute from ANY namespace OTHER than 'http://iptc.org/std/nar/2006-10-01/'
Source
<xs:element name="catalog">
  <xs:annotation>
    <xs:documentation>A local or remote catalog.</xs:documentation>
  </xs:annotation>
  <xs:complexType>
    <xs:sequence>
      <xs:element ref="title" minOccurs="0" maxOccurs="unbounded">
        <xs:annotation>
          <xs:documentation>A short natural language name for the Catalog.</xs:documentation>
        </xs:annotation>
      </xs:element>
      <!--				NewsML-G2 2.15: @authority added  -->
      <xs:element name="scheme" maxOccurs="unbounded">
        <xs:annotation>
          <xs:documentation>A scheme alias-to-URI mapping.</xs:documentation>
        </xs:annotation>
        <xs:complexType>
          <xs:choice minOccurs="0" maxOccurs="unbounded">
            <xs:element ref="sameAsScheme"/>
            <xs:element ref="name">
              <xs:annotation>
                <xs:documentation>A natural language name for the scheme.</xs:documentation>
              </xs:annotation>
            </xs:element>
            <xs:element ref="definition">
              <xs:annotation>
                <xs:documentation>A natural language definition of the semantics of the scheme. This definition is normative only for the scope of the use of this scheme.</xs:documentation>
              </xs:annotation>
            </xs:element>
            <xs:element ref="note">
              <xs:annotation>
                <xs:documentation>Additional natural language information about the scheme.</xs:documentation>
              </xs:annotation>
            </xs:element>
            <xs:element name="sameAs">
              <xs:annotation>
                <xs:documentation>Use is DEPRECATED - use sameAsScheme instead. (A URI which identifies another scheme with concepts that use the same codes and are semantically equivalent to the concepts of this scheme)</xs:documentation>
              </xs:annotation>
              <xs:complexType>
                <xs:simpleContent>
                  <xs:extension base="IRIType">
                    <xs:attributeGroup ref="commonPowerAttributes"/>
                    <xs:attribute name="g2flag" type="xs:string" use="optional" fixed="DEPR-SCH">
                      <xs:annotation>
                        <xs:documentation>DO NOT USE this attribute, for G2 internal maintenance purposes only.</xs:documentation>
                      </xs:annotation>
                    </xs:attribute>
                  </xs:extension>
                </xs:simpleContent>
              </xs:complexType>
            </xs:element>
          </xs:choice>
          <xs:attributeGroup ref="commonPowerAttributes"/>
          <xs:attribute name="alias" type="xs:NCName" use="required">
            <xs:annotation>
              <xs:documentation>A short string used by the provider as a replacement for a scheme URI.</xs:documentation>
            </xs:annotation>
          </xs:attribute>
          <xs:attribute name="uri" type="IRIType" use="required">
            <xs:annotation>
              <xs:documentation>The URI which identifies the scheme.</xs:documentation>
            </xs:annotation>
          </xs:attribute>
          <xs:attribute name="authority" type="IRIType">
            <xs:annotation>
              <xs:documentation>Defines the authority controlling this scheme</xs:documentation>
            </xs:annotation>
          </xs:attribute>
          <xs:anyAttribute namespace="##other" processContents="lax"/>
        </xs:complexType>
      </xs:element>
    </xs:sequence>
    <xs:attribute name="additionalInfo" type="IRIType">
      <xs:annotation>
        <xs:documentation>A pointer to some additional information about the Catalog, and especially its evolution and latest version.</xs:documentation>
      </xs:annotation>
    </xs:attribute>
    <xs:attribute name="url" type="IRIType">
      <xs:annotation>
        <xs:documentation>Defines the location of the catalog as remote resource. (Should be the same as the URL which is used with the href attribute of a catalogRef in an item.)</xs:documentation>
      </xs:annotation>
    </xs:attribute>
    <xs:attribute name="authority" type="IRIType">
      <xs:annotation>
        <xs:documentation>Defines the authority controlling this catalog</xs:documentation>
      </xs:annotation>
    </xs:attribute>
    <xs:attribute name="guid" type="xs:anyURI">
      <xs:annotation>
        <xs:documentation>Globally Unique Identifier for this kind of catalog as managed by a provider. A version attribute should be used with it.</xs:documentation>
      </xs:annotation>
    </xs:attribute>
    <xs:attribute name="version" type="xs:nonNegativeInteger">
      <xs:annotation>
        <xs:documentation>Version corresponding to the guid of the catalog. If a version attribute exists a guid attribute must exist too</xs:documentation>
      </xs:annotation>
    </xs:attribute>
    <xs:attributeGroup ref="commonPowerAttributes"/>
    <xs:anyAttribute namespace="##other" processContents="lax"/>
    <!-- EV-NAR-1.3.7: add @additionalInfo to catalog-->
  </xs:complexType>
</xs:element>
Element catalog / scheme
Namespace http://iptc.org/std/nar/2006-10-01/
Annotations
A scheme alias-to-URI mapping.
Diagram
Diagram NewsML-G2_2_22-spec-All-Power_xsd.tmp#commonPowerAttributes NewsML-G2_2_22-spec-All-Power_xsd.tmp#catalog_catalog_scheme_alias NewsML-G2_2_22-spec-All-Power_xsd.tmp#catalog_catalog_scheme_uri NewsML-G2_2_22-spec-All-Power_xsd.tmp#catalog_catalog_scheme_authority NewsML-G2_2_22-spec-All-Power_xsd.tmp#sameAsScheme NewsML-G2_2_22-spec-All-Power_xsd.tmp#name NewsML-G2_2_22-spec-All-Power_xsd.tmp#definition NewsML-G2_2_22-spec-All-Power_xsd.tmp#note NewsML-G2_2_22-spec-All-Power_xsd.tmp#catalog_catalog_scheme_sameAs
Properties
content complex
maxOccurs unbounded
Model
Children definition, name, note, sameAs, sameAsScheme
Instance
<scheme alias="" authority="" creator="" creatoruri="" custom="" how="" howuri="" id="" modified="" pubconstraint="" pubconstrainturi="" uri="" why="" whyuri="" xmlns="http://iptc.org/std/nar/2006-10-01/">
  <sameAsScheme creator="" creatoruri="" custom="" how="" howuri="" id="" modified="" pubconstraint="" pubconstrainturi="" why="" whyuri="">{1,1}</sameAsScheme>
  <name creator="" creatoruri="" custom="" dir="" how="" howuri="" id="" xml:lang="" modified="" part="" parturi="" pubconstraint="" pubconstrainturi="" role="" roleuri="" validfrom="" validto="" why="" whyuri="">{1,1}</name>
  <definition creator="" creatoruri="" custom="" dir="" how="" howuri="" id="" xml:lang="" media="" modified="" pubconstraint="" pubconstrainturi="" role="" roleuri="" validfrom="" validto="" why="" whyuri="">{1,1}</definition>
  <note creator="" creatoruri="" custom="" dir="" how="" howuri="" id="" xml:lang="" media="" modified="" pubconstraint="" pubconstrainturi="" role="" roleuri="" validfrom="" validto="" why="" whyuri="">{1,1}</note>
  <sameAs creator="" creatoruri="" custom="" g2flag="DEPR-SCH" how="" howuri="" id="" modified="" pubconstraint="" pubconstrainturi="" why="" whyuri="">{1,1}</sameAs>
</scheme>
Attributes
QName Type Use Annotation
alias xs:NCName required
A short string used by the provider as a replacement for a scheme URI.
authority IRIType optional
Defines the authority controlling this scheme
creator QCodeType optional
If the attribute is empty, specifies which entity (person, organisation or system) will edit the property - expressed by a QCode. If the attribute is non-empty, specifies which entity (person, organisation or system) has edited the property.
creatoruri IRIType optional
If the attribute is empty, specifies which entity (person, organisation or system) will edit the property - expressed by a URI. If the attribute is non-empty, specifies which entity (person, organisation or system) has edited the property.
custom xs:boolean optional
If set to true the corresponding property was added to the G2 Item for a specific customer or group of customers only. The default value of this property is false which applies when this attribute is not used with the property.
how QCodeType optional
Indicates by which means the value was extracted from the content - expressed by a QCode
howuri IRIType optional
Indicates by which means the value was extracted from the content - expressed by a URI
id xs:ID optional
The local identifier of the property.
modified DateOptTimeType optional
The date (and, optionally, the time) when the property was last modified. The initial value is the date (and, optionally, the time) of creation of the property.
pubconstraint QCodeListType optional
One or many constraints that apply to publishing the value of the property - expressed by a QCode. Each constraint applies to all descendant elements.
pubconstrainturi IRIListType optional
One or many constraints that apply to publishing the value of the property - expressed by a URI. Each constraint applies to all descendant elements.
uri IRIType required
The URI which identifies the scheme.
why QCodeType optional
Why the metadata has been included - expressed by a QCode
whyuri IRIType optional
Why the metadata has been included - expressed by a URI
Wildcard: ANY attribute from ANY namespace OTHER than 'http://iptc.org/std/nar/2006-10-01/'
Source
<xs:element name="scheme" maxOccurs="unbounded">
  <xs:annotation>
    <xs:documentation>A scheme alias-to-URI mapping.</xs:documentation>
  </xs:annotation>
  <xs:complexType>
    <xs:choice minOccurs="0" maxOccurs="unbounded">
      <xs:element ref="sameAsScheme"/>
      <xs:element ref="name">
        <xs:annotation>
          <xs:documentation>A natural language name for the scheme.</xs:documentation>
        </xs:annotation>
      </xs:element>
      <xs:element ref="definition">
        <xs:annotation>
          <xs:documentation>A natural language definition of the semantics of the scheme. This definition is normative only for the scope of the use of this scheme.</xs:documentation>
        </xs:annotation>
      </xs:element>
      <xs:element ref="note">
        <xs:annotation>
          <xs:documentation>Additional natural language information about the scheme.</xs:documentation>
        </xs:annotation>
      </xs:element>
      <xs:element name="sameAs">
        <xs:annotation>
          <xs:documentation>Use is DEPRECATED - use sameAsScheme instead. (A URI which identifies another scheme with concepts that use the same codes and are semantically equivalent to the concepts of this scheme)</xs:documentation>
        </xs:annotation>
        <xs:complexType>
          <xs:simpleContent>
            <xs:extension base="IRIType">
              <xs:attributeGroup ref="commonPowerAttributes"/>
              <xs:attribute name="g2flag" type="xs:string" use="optional" fixed="DEPR-SCH">
                <xs:annotation>
                  <xs:documentation>DO NOT USE this attribute, for G2 internal maintenance purposes only.</xs:documentation>
                </xs:annotation>
              </xs:attribute>
            </xs:extension>
          </xs:simpleContent>
        </xs:complexType>
      </xs:element>
    </xs:choice>
    <xs:attributeGroup ref="commonPowerAttributes"/>
    <xs:attribute name="alias" type="xs:NCName" use="required">
      <xs:annotation>
        <xs:documentation>A short string used by the provider as a replacement for a scheme URI.</xs:documentation>
      </xs:annotation>
    </xs:attribute>
    <xs:attribute name="uri" type="IRIType" use="required">
      <xs:annotation>
        <xs:documentation>The URI which identifies the scheme.</xs:documentation>
      </xs:annotation>
    </xs:attribute>
    <xs:attribute name="authority" type="IRIType">
      <xs:annotation>
        <xs:documentation>Defines the authority controlling this scheme</xs:documentation>
      </xs:annotation>
    </xs:attribute>
    <xs:anyAttribute namespace="##other" processContents="lax"/>
  </xs:complexType>
</xs:element>
Element sameAsScheme
Namespace http://iptc.org/std/nar/2006-10-01/
Annotations
A URI which identifies another scheme with concepts that use the same codes and are semantically equivalent to the concepts of this scheme
Diagram
Diagram NewsML-G2_2_22-spec-All-Power_xsd.tmp#IRIType NewsML-G2_2_22-spec-All-Power_xsd.tmp#commonPowerAttributes
Type extension of IRIType
Type hierarchy
Properties
content complex
Used by
Attributes
QName Type Use Annotation
creator QCodeType optional
If the attribute is empty, specifies which entity (person, organisation or system) will edit the property - expressed by a QCode. If the attribute is non-empty, specifies which entity (person, organisation or system) has edited the property.
creatoruri IRIType optional
If the attribute is empty, specifies which entity (person, organisation or system) will edit the property - expressed by a URI. If the attribute is non-empty, specifies which entity (person, organisation or system) has edited the property.
custom xs:boolean optional
If set to true the corresponding property was added to the G2 Item for a specific customer or group of customers only. The default value of this property is false which applies when this attribute is not used with the property.
how QCodeType optional
Indicates by which means the value was extracted from the content - expressed by a QCode
howuri IRIType optional
Indicates by which means the value was extracted from the content - expressed by a URI
id xs:ID optional
The local identifier of the property.
modified DateOptTimeType optional
The date (and, optionally, the time) when the property was last modified. The initial value is the date (and, optionally, the time) of creation of the property.
pubconstraint QCodeListType optional
One or many constraints that apply to publishing the value of the property - expressed by a QCode. Each constraint applies to all descendant elements.
pubconstrainturi IRIListType optional
One or many constraints that apply to publishing the value of the property - expressed by a URI. Each constraint applies to all descendant elements.
why QCodeType optional
Why the metadata has been included - expressed by a QCode
whyuri IRIType optional
Why the metadata has been included - expressed by a URI
Wildcard: ANY attribute from ANY namespace OTHER than 'http://iptc.org/std/nar/2006-10-01/'
Source
<xs:element name="sameAsScheme">
  <xs:annotation>
    <xs:documentation>A URI which identifies another scheme with concepts that use the same codes and are semantically equivalent to the concepts of this scheme</xs:documentation>
  </xs:annotation>
  <xs:complexType>
    <xs:simpleContent>
      <xs:extension base="IRIType">
        <xs:attributeGroup ref="commonPowerAttributes"/>
        <xs:anyAttribute namespace="##other"/>
      </xs:extension>
    </xs:simpleContent>
  </xs:complexType>
</xs:element>
Element catalog / scheme / sameAs
Namespace http://iptc.org/std/nar/2006-10-01/
Annotations
Use is DEPRECATED - use sameAsScheme instead. (A URI which identifies another scheme with concepts that use the same codes and are semantically equivalent to the concepts of this scheme)
Diagram
Diagram NewsML-G2_2_22-spec-All-Power_xsd.tmp#IRIType NewsML-G2_2_22-spec-All-Power_xsd.tmp#commonPowerAttributes NewsML-G2_2_22-spec-All-Power_xsd.tmp#catalog_catalog_scheme_catalog_catalog_scheme_sameAs_g2flag
Type extension of IRIType
Type hierarchy
Properties
content complex
Attributes
QName Type Fixed Use Annotation
creator QCodeType optional
If the attribute is empty, specifies which entity (person, organisation or system) will edit the property - expressed by a QCode. If the attribute is non-empty, specifies which entity (person, organisation or system) has edited the property.
creatoruri IRIType optional
If the attribute is empty, specifies which entity (person, organisation or system) will edit the property - expressed by a URI. If the attribute is non-empty, specifies which entity (person, organisation or system) has edited the property.
custom xs:boolean optional
If set to true the corresponding property was added to the G2 Item for a specific customer or group of customers only. The default value of this property is false which applies when this attribute is not used with the property.
g2flag xs:string DEPR-SCH optional
DO NOT USE this attribute, for G2 internal maintenance purposes only.
how QCodeType optional
Indicates by which means the value was extracted from the content - expressed by a QCode
howuri IRIType optional
Indicates by which means the value was extracted from the content - expressed by a URI
id xs:ID optional
The local identifier of the property.
modified DateOptTimeType optional
The date (and, optionally, the time) when the property was last modified. The initial value is the date (and, optionally, the time) of creation of the property.
pubconstraint QCodeListType optional
One or many constraints that apply to publishing the value of the property - expressed by a QCode. Each constraint applies to all descendant elements.
pubconstrainturi IRIListType optional
One or many constraints that apply to publishing the value of the property - expressed by a URI. Each constraint applies to all descendant elements.
why QCodeType optional
Why the metadata has been included - expressed by a QCode
whyuri IRIType optional
Why the metadata has been included - expressed by a URI
Source
<xs:element name="sameAs">
  <xs:annotation>
    <xs:documentation>Use is DEPRECATED - use sameAsScheme instead. (A URI which identifies another scheme with concepts that use the same codes and are semantically equivalent to the concepts of this scheme)</xs:documentation>
  </xs:annotation>
  <xs:complexType>
    <xs:simpleContent>
      <xs:extension base="IRIType">
        <xs:attributeGroup ref="commonPowerAttributes"/>
        <xs:attribute name="g2flag" type="xs:string" use="optional" fixed="DEPR-SCH">
          <xs:annotation>
            <xs:documentation>DO NOT USE this attribute, for G2 internal maintenance purposes only.</xs:documentation>
          </xs:annotation>
        </xs:attribute>
      </xs:extension>
    </xs:simpleContent>
  </xs:complexType>
</xs:element>
Element hopHistory
Namespace http://iptc.org/std/nar/2006-10-01/
Annotations
A history of the creation and modifications of the content object of this item, expressed as a sequence of hops.
Diagram
Diagram NewsML-G2_2_22-spec-All-Power_xsd.tmp#commonPowerAttributes NewsML-G2_2_22-spec-All-Power_xsd.tmp#hopHistory_hop
Properties
content complex
Used by
Model
Children hop
Instance
<hopHistory creator="" creatoruri="" custom="" how="" howuri="" id="" modified="" pubconstraint="" pubconstrainturi="" why="" whyuri="" xmlns="http://iptc.org/std/nar/2006-10-01/">
  <hop creator="" creatoruri="" custom="" how="" howuri="" id="" modified="" pubconstraint="" pubconstrainturi="" seq="" timestamp="" why="" whyuri="">{1,unbounded}</hop>
</hopHistory>
Attributes
QName Type Use Annotation
creator QCodeType optional
If the attribute is empty, specifies which entity (person, organisation or system) will edit the property - expressed by a QCode. If the attribute is non-empty, specifies which entity (person, organisation or system) has edited the property.
creatoruri IRIType optional
If the attribute is empty, specifies which entity (person, organisation or system) will edit the property - expressed by a URI. If the attribute is non-empty, specifies which entity (person, organisation or system) has edited the property.
custom xs:boolean optional
If set to true the corresponding property was added to the G2 Item for a specific customer or group of customers only. The default value of this property is false which applies when this attribute is not used with the property.
how QCodeType optional
Indicates by which means the value was extracted from the content - expressed by a QCode
howuri IRIType optional
Indicates by which means the value was extracted from the content - expressed by a URI
id xs:ID optional
The local identifier of the property.
modified DateOptTimeType optional
The date (and, optionally, the time) when the property was last modified. The initial value is the date (and, optionally, the time) of creation of the property.
pubconstraint QCodeListType optional
One or many constraints that apply to publishing the value of the property - expressed by a QCode. Each constraint applies to all descendant elements.
pubconstrainturi IRIListType optional
One or many constraints that apply to publishing the value of the property - expressed by a URI. Each constraint applies to all descendant elements.
why QCodeType optional
Why the metadata has been included - expressed by a QCode
whyuri IRIType optional
Why the metadata has been included - expressed by a URI
Wildcard: ANY attribute from ANY namespace OTHER than 'http://iptc.org/std/nar/2006-10-01/'
Source
<xs:element name="hopHistory">
  <xs:annotation>
    <xs:documentation>A history of the creation and modifications of the content object of this item, expressed as a sequence of hops.</xs:documentation>
  </xs:annotation>
  <xs:complexType>
    <xs:sequence>
      <xs:element name="hop" maxOccurs="unbounded">
        <xs:annotation>
          <xs:documentation>A single hop of the Hop History. The details of the hop entry should reflect the actions taken by a party.</xs:documentation>
        </xs:annotation>
        <xs:complexType>
          <xs:sequence>
            <xs:element name="party" minOccurs="0">
              <xs:annotation>
                <xs:documentation>A party involved this hop of the Hop History</xs:documentation>
              </xs:annotation>
              <xs:complexType>
                <xs:complexContent>
                  <xs:extension base="FlexPartyPropType"/>
                </xs:complexContent>
              </xs:complexType>
            </xs:element>
            <xs:element name="action" minOccurs="0" maxOccurs="unbounded">
              <xs:annotation>
                <xs:documentation>An action which is executed at this hop in the hop history.</xs:documentation>
              </xs:annotation>
              <xs:complexType>
                <xs:complexContent>
                  <xs:extension base="QualPropType">
                    <xs:attribute name="target" type="QCodeType">
                      <xs:annotation>
                        <xs:documentation>The target of the action in a content object - expressed by a QCode. If the target attribute is omitted the target of the action is the whole object.</xs:documentation>
                      </xs:annotation>
                    </xs:attribute>
                    <xs:attribute name="targeturi" type="IRIType">
                      <xs:annotation>
                        <xs:documentation>The target of the action in a content object - expressed by a URI. If the target attribute is omitted the target of the action is the whole object.</xs:documentation>
                      </xs:annotation>
                    </xs:attribute>
                    <xs:attribute name="timestamp" type="xs:dateTime">
                      <xs:annotation>
                        <xs:documentation>The date and optionally the time (with a time zone) when this action was performed on the target.</xs:documentation>
                      </xs:annotation>
                    </xs:attribute>
                  </xs:extension>
                </xs:complexContent>
              </xs:complexType>
            </xs:element>
          </xs:sequence>
          <xs:attribute name="seq" type="xs:nonNegativeInteger">
            <xs:annotation>
              <xs:documentation>The sequential value of this Hop in a sequence of Hops of a Hop History. Values need not to be consecutive. The sequence starts with the lowest value.</xs:documentation>
            </xs:annotation>
          </xs:attribute>
          <xs:attribute name="timestamp" type="xs:dateTime">
            <xs:annotation>
              <xs:documentation>The date and optionally the time (with a time zone) when this item's content object was forwarded.</xs:documentation>
            </xs:annotation>
          </xs:attribute>
          <xs:attributeGroup ref="commonPowerAttributes"/>
          <xs:anyAttribute namespace="##other" processContents="lax"/>
        </xs:complexType>
      </xs:element>
    </xs:sequence>
    <xs:attributeGroup ref="commonPowerAttributes"/>
    <xs:anyAttribute namespace="##other" processContents="skip"/>
  </xs:complexType>
</xs:element>
Element hopHistory / hop
Namespace http://iptc.org/std/nar/2006-10-01/
Annotations
A single hop of the Hop History. The details of the hop entry should reflect the actions taken by a party.
Diagram
Diagram NewsML-G2_2_22-spec-All-Power_xsd.tmp#hopHistory_hopHistory_hop_seq NewsML-G2_2_22-spec-All-Power_xsd.tmp#hopHistory_hopHistory_hop_timestamp NewsML-G2_2_22-spec-All-Power_xsd.tmp#commonPowerAttributes NewsML-G2_2_22-spec-All-Power_xsd.tmp#hopHistory_hopHistory_hop_party NewsML-G2_2_22-spec-All-Power_xsd.tmp#hopHistory_hopHistory_hop_action
Properties
content complex
maxOccurs unbounded
Model
Children action, party
Instance
<hop creator="" creatoruri="" custom="" how="" howuri="" id="" modified="" pubconstraint="" pubconstrainturi="" seq="" timestamp="" why="" whyuri="" xmlns="http://iptc.org/std/nar/2006-10-01/">
  <party creator="" creatoruri="" custom="" dir="" how="" howuri="" id="" xml:lang="" literal="" modified="" pubconstraint="" pubconstrainturi="" qcode="" type="" typeuri="" uri="" why="" whyuri="">{0,1}</party>
  <action creator="" creatoruri="" custom="" dir="" how="" howuri="" id="" xml:lang="" modified="" pubconstraint="" pubconstrainturi="" qcode="" target="" targeturi="" timestamp="" uri="" why="" whyuri="">{0,unbounded}</action>
</hop>
Attributes
QName Type Use Annotation
creator QCodeType optional
If the attribute is empty, specifies which entity (person, organisation or system) will edit the property - expressed by a QCode. If the attribute is non-empty, specifies which entity (person, organisation or system) has edited the property.
creatoruri IRIType optional
If the attribute is empty, specifies which entity (person, organisation or system) will edit the property - expressed by a URI. If the attribute is non-empty, specifies which entity (person, organisation or system) has edited the property.
custom xs:boolean optional
If set to true the corresponding property was added to the G2 Item for a specific customer or group of customers only. The default value of this property is false which applies when this attribute is not used with the property.
how QCodeType optional
Indicates by which means the value was extracted from the content - expressed by a QCode
howuri IRIType optional
Indicates by which means the value was extracted from the content - expressed by a URI
id xs:ID optional
The local identifier of the property.
modified DateOptTimeType optional
The date (and, optionally, the time) when the property was last modified. The initial value is the date (and, optionally, the time) of creation of the property.
pubconstraint QCodeListType optional
One or many constraints that apply to publishing the value of the property - expressed by a QCode. Each constraint applies to all descendant elements.
pubconstrainturi IRIListType optional
One or many constraints that apply to publishing the value of the property - expressed by a URI. Each constraint applies to all descendant elements.
seq xs:nonNegativeInteger optional
The sequential value of this Hop in a sequence of Hops of a Hop History. Values need not to be consecutive. The sequence starts with the lowest value.
timestamp xs:dateTime optional
The date and optionally the time (with a time zone) when this item's content object was forwarded.
why QCodeType optional
Why the metadata has been included - expressed by a QCode
whyuri IRIType optional
Why the metadata has been included - expressed by a URI
Wildcard: ANY attribute from ANY namespace OTHER than 'http://iptc.org/std/nar/2006-10-01/'
Source
<xs:element name="hop" maxOccurs="unbounded">
  <xs:annotation>
    <xs:documentation>A single hop of the Hop History. The details of the hop entry should reflect the actions taken by a party.</xs:documentation>
  </xs:annotation>
  <xs:complexType>
    <xs:sequence>
      <xs:element name="party" minOccurs="0">
        <xs:annotation>
          <xs:documentation>A party involved this hop of the Hop History</xs:documentation>
        </xs:annotation>
        <xs:complexType>
          <xs:complexContent>
            <xs:extension base="FlexPartyPropType"/>
          </xs:complexContent>
        </xs:complexType>
      </xs:element>
      <xs:element name="action" minOccurs="0" maxOccurs="unbounded">
        <xs:annotation>
          <xs:documentation>An action which is executed at this hop in the hop history.</xs:documentation>
        </xs:annotation>
        <xs:complexType>
          <xs:complexContent>
            <xs:extension base="QualPropType">
              <xs:attribute name="target" type="QCodeType">
                <xs:annotation>
                  <xs:documentation>The target of the action in a content object - expressed by a QCode. If the target attribute is omitted the target of the action is the whole object.</xs:documentation>
                </xs:annotation>
              </xs:attribute>
              <xs:attribute name="targeturi" type="IRIType">
                <xs:annotation>
                  <xs:documentation>The target of the action in a content object - expressed by a URI. If the target attribute is omitted the target of the action is the whole object.</xs:documentation>
                </xs:annotation>
              </xs:attribute>
              <xs:attribute name="timestamp" type="xs:dateTime">
                <xs:annotation>
                  <xs:documentation>The date and optionally the time (with a time zone) when this action was performed on the target.</xs:documentation>
                </xs:annotation>
              </xs:attribute>
            </xs:extension>
          </xs:complexContent>
        </xs:complexType>
      </xs:element>
    </xs:sequence>
    <xs:attribute name="seq" type="xs:nonNegativeInteger">
      <xs:annotation>
        <xs:documentation>The sequential value of this Hop in a sequence of Hops of a Hop History. Values need not to be consecutive. The sequence starts with the lowest value.</xs:documentation>
      </xs:annotation>
    </xs:attribute>
    <xs:attribute name="timestamp" type="xs:dateTime">
      <xs:annotation>
        <xs:documentation>The date and optionally the time (with a time zone) when this item's content object was forwarded.</xs:documentation>
      </xs:annotation>
    </xs:attribute>
    <xs:attributeGroup ref="commonPowerAttributes"/>
    <xs:anyAttribute namespace="##other" processContents="lax"/>
  </xs:complexType>
</xs:element>
Element hopHistory / hop / party
Namespace http://iptc.org/std/nar/2006-10-01/
Annotations
A party involved this hop of  the Hop History
Diagram
Diagram NewsML-G2_2_22-spec-All-Power_xsd.tmp#commonPowerAttributes NewsML-G2_2_22-spec-All-Power_xsd.tmp#flexAttributes NewsML-G2_2_22-spec-All-Power_xsd.tmp#i18nAttributes NewsML-G2_2_22-spec-All-Power_xsd.tmp#name NewsML-G2_2_22-spec-All-Power_xsd.tmp#definition NewsML-G2_2_22-spec-All-Power_xsd.tmp#note NewsML-G2_2_22-spec-All-Power_xsd.tmp#facet NewsML-G2_2_22-spec-All-Power_xsd.tmp#remoteInfo NewsML-G2_2_22-spec-All-Power_xsd.tmp#hierarchyInfo NewsML-G2_2_22-spec-All-Power_xsd.tmp#ConceptDefinitionGroup NewsML-G2_2_22-spec-All-Power_xsd.tmp#sameAs NewsML-G2_2_22-spec-All-Power_xsd.tmp#broader NewsML-G2_2_22-spec-All-Power_xsd.tmp#narrower NewsML-G2_2_22-spec-All-Power_xsd.tmp#related NewsML-G2_2_22-spec-All-Power_xsd.tmp#ConceptRelationshipsGroup NewsML-G2_2_22-spec-All-Power_xsd.tmp#personDetails NewsML-G2_2_22-spec-All-Power_xsd.tmp#organisationDetails NewsML-G2_2_22-spec-All-Power_xsd.tmp#FlexPartyPropType
Type extension of FlexPartyPropType
Type hierarchy
Properties
content complex
minOccurs 0
Model
(name | definition | note | facet | remoteInfo | hierarchyInfo) , (sameAs | broader | narrower | related) , (personDetails | organisationDetails) , ANY element from ANY namespace OTHER than 'http://iptc.org/std/nar/2006-10-01/'
Children broader, definition, facet, hierarchyInfo, name, narrower, note, organisationDetails, personDetails, related, remoteInfo, sameAs
Instance
<party creator="" creatoruri="" custom="" dir="" how="" howuri="" id="" xml:lang="" literal="" modified="" pubconstraint="" pubconstrainturi="" qcode="" type="" typeuri="" uri="" why="" whyuri="" xmlns="http://iptc.org/std/nar/2006-10-01/">
  <name creator="" creatoruri="" custom="" dir="" how="" howuri="" id="" xml:lang="" modified="" part="" parturi="" pubconstraint="" pubconstrainturi="" role="" roleuri="" validfrom="" validto="" why="" whyuri="">{1,1}</name>
  <definition creator="" creatoruri="" custom="" dir="" how="" howuri="" id="" xml:lang="" media="" modified="" pubconstraint="" pubconstrainturi="" role="" roleuri="" validfrom="" validto="" why="" whyuri="">{1,1}</definition>
  <note creator="" creatoruri="" custom="" dir="" how="" howuri="" id="" xml:lang="" media="" modified="" pubconstraint="" pubconstrainturi="" role="" roleuri="" validfrom="" validto="" why="" whyuri="">{1,1}</note>
  <facet creator="" creatoruri="" custom="" dir="" g2flag="DEPR" how="" howuri="" id="" xml:lang="" literal="" modified="" pubconstraint="" pubconstrainturi="" qcode="" rel="" reluri="" type="" typeuri="" uri="" validfrom="" validto="" why="" whyuri="">{1,1}</facet>
  <remoteInfo contenttype="" contenttypevariant="" creator="" creatoruri="" custom="" dir="" format="" formaturi="" guidref="" how="" howuri="" href="" hreftype="" id="" xml:lang="" modified="" persistidref="" pubconstraint="" pubconstrainturi="" rank="" rel="" reluri="" residref="" size="" title="" validfrom="" validto="" version="" why="" whyuri="">{1,1}</remoteInfo>
  <hierarchyInfo creator="" creatoruri="" custom="" how="" howuri="" id="" modified="" pubconstraint="" pubconstrainturi="" why="" whyuri="">{1,1}</hierarchyInfo>
  <sameAs creator="" creatoruri="" custom="" dir="" how="" howuri="" id="" xml:lang="" literal="" modified="" pubconstraint="" pubconstrainturi="" qcode="" type="" typeuri="" uri="" validfrom="" validto="" why="" whyuri="">{1,1}</sameAs>
  <broader creator="" creatoruri="" custom="" dir="" how="" howuri="" id="" xml:lang="" literal="" modified="" pubconstraint="" pubconstrainturi="" qcode="" rank="" rel="" reluri="" type="" typeuri="" uri="" validfrom="" validto="" why="" whyuri="">{1,1}</broader>
  <narrower creator="" creatoruri="" custom="" dir="" how="" howuri="" id="" xml:lang="" literal="" modified="" pubconstraint="" pubconstrainturi="" qcode="" rank="" rel="" reluri="" type="" typeuri="" uri="" validfrom="" validto="" why="" whyuri="">{1,1}</narrower>
  <related creator="" creatoruri="" custom="" dir="" how="" howuri="" id="" xml:lang="" literal="" modified="" pubconstraint="" pubconstrainturi="" qcode="" rank="" rel="" reluri="" type="" typeuri="" uri="" validfrom="" validto="" value="" valuedatatype="" valueunit="" valueunituri="" why="" whyuri="">{1,1}</related>
  <personDetails creator="" creatoruri="" custom="" how="" howuri="" id="" modified="" pubconstraint="" pubconstrainturi="" why="" whyuri="">{1,1}</personDetails>
  <organisationDetails creator="" creatoruri="" custom="" how="" howuri="" id="" modified="" pubconstraint="" pubconstrainturi="" why="" whyuri="">{1,1}</organisationDetails>
</party>
Attributes
QName Type Use Annotation
creator QCodeType optional
If the attribute is empty, specifies which entity (person, organisation or system) will edit the property - expressed by a QCode. If the attribute is non-empty, specifies which entity (person, organisation or system) has edited the property.
creatoruri IRIType optional
If the attribute is empty, specifies which entity (person, organisation or system) will edit the property - expressed by a URI. If the attribute is non-empty, specifies which entity (person, organisation or system) has edited the property.
custom xs:boolean optional
If set to true the corresponding property was added to the G2 Item for a specific customer or group of customers only. The default value of this property is false which applies when this attribute is not used with the property.
dir restriction of xs:NMTOKEN optional
The directionality of textual content (enumeration: ltr, rtl)
how QCodeType optional
Indicates by which means the value was extracted from the content - expressed by a QCode
howuri IRIType optional
Indicates by which means the value was extracted from the content - expressed by a URI
id xs:ID optional
The local identifier of the property.
literal g2normalizedString optional
A free-text value assigned as property value.
modified DateOptTimeType optional
The date (and, optionally, the time) when the property was last modified. The initial value is the date (and, optionally, the time) of creation of the property.
pubconstraint QCodeListType optional
One or many constraints that apply to publishing the value of the property - expressed by a QCode. Each constraint applies to all descendant elements.
pubconstrainturi IRIListType optional
One or many constraints that apply to publishing the value of the property - expressed by a URI. Each constraint applies to all descendant elements.
qcode QCodeType optional
A qualified code which identifies a concept.
type QCodeType optional
The type of the concept assigned as controlled property value - expressed by a QCode
typeuri IRIType optional
The type of the concept assigned as controlled property value - expressed by a URI
uri IRIType optional
A URI which identifies a concept.
why QCodeType optional
Why the metadata has been included - expressed by a QCode
whyuri IRIType optional
Why the metadata has been included - expressed by a URI
xml:lang union of(xs:language, restriction of xs:string) optional
Attempting to install the relevant ISO 2- and 3-letter
         codes as the enumerated possible values is probably never
         going to be a realistic possibility.  See
         RFC 3066 at http://www.ietf.org/rfc/rfc3066.txt and the IANA registry
         at http://www.iana.org/assignments/lang-tag-apps.htm for
         further information.

         The union allows for the 'un-declaration' of xml:lang with
         the empty string.
Wildcard: ANY attribute from ANY namespace OTHER than 'http://iptc.org/std/nar/2006-10-01/'
Source
<xs:element name="party" minOccurs="0">
  <xs:annotation>
    <xs:documentation>A party involved this hop of the Hop History</xs:documentation>
  </xs:annotation>
  <xs:complexType>
    <xs:complexContent>
      <xs:extension base="FlexPartyPropType"/>
    </xs:complexContent>
  </xs:complexType>
</xs:element>
Element personDetails
Namespace http://iptc.org/std/nar/2006-10-01/
Annotations
A set of properties specific to a person
Diagram
Diagram NewsML-G2_2_22-spec-All-Power_xsd.tmp#commonPowerAttributes NewsML-G2_2_22-spec-All-Power_xsd.tmp#personDetails_born NewsML-G2_2_22-spec-All-Power_xsd.tmp#personDetails_died NewsML-G2_2_22-spec-All-Power_xsd.tmp#personDetails_affiliation NewsML-G2_2_22-spec-All-Power_xsd.tmp#personDetails_contactInfo
Properties
content complex
Used by
Model
born{0,1} , died{0,1} , (affiliation | contactInfo) , ANY element from ANY namespace OTHER than 'http://iptc.org/std/nar/2006-10-01/'
Children affiliation, born, contactInfo, died
Instance
<personDetails creator="" creatoruri="" custom="" how="" howuri="" id="" modified="" pubconstraint="" pubconstrainturi="" why="" whyuri="" xmlns="http://iptc.org/std/nar/2006-10-01/">
  <born creator="" creatoruri="" custom="" how="" howuri="" id="" modified="" pubconstraint="" pubconstrainturi="" why="" whyuri="">{0,1}</born>
  <died creator="" creatoruri="" custom="" how="" howuri="" id="" modified="" pubconstraint="" pubconstrainturi="" why="" whyuri="">{0,1}</died>
  <affiliation creator="" creatoruri="" custom="" dir="" how="" howuri="" id="" xml:lang="" literal="" modified="" pubconstraint="" pubconstrainturi="" qcode="" type="" typeuri="" uri="" validfrom="" validto="" why="" whyuri="">{1,1}</affiliation>
  <contactInfo creator="" creatoruri="" custom="" how="" howuri="" id="" modified="" pubconstraint="" pubconstrainturi="" role="" roleuri="" why="" whyuri="">{1,1}</contactInfo>
</personDetails>
Attributes
QName Type Use Annotation
creator QCodeType optional
If the attribute is empty, specifies which entity (person, organisation or system) will edit the property - expressed by a QCode. If the attribute is non-empty, specifies which entity (person, organisation or system) has edited the property.
creatoruri IRIType optional
If the attribute is empty, specifies which entity (person, organisation or system) will edit the property - expressed by a URI. If the attribute is non-empty, specifies which entity (person, organisation or system) has edited the property.
custom xs:boolean optional
If set to true the corresponding property was added to the G2 Item for a specific customer or group of customers only. The default value of this property is false which applies when this attribute is not used with the property.
how QCodeType optional
Indicates by which means the value was extracted from the content - expressed by a QCode
howuri IRIType optional
Indicates by which means the value was extracted from the content - expressed by a URI
id xs:ID optional
The local identifier of the property.
modified DateOptTimeType optional
The date (and, optionally, the time) when the property was last modified. The initial value is the date (and, optionally, the time) of creation of the property.
pubconstraint QCodeListType optional
One or many constraints that apply to publishing the value of the property - expressed by a QCode. Each constraint applies to all descendant elements.
pubconstrainturi IRIListType optional
One or many constraints that apply to publishing the value of the property - expressed by a URI. Each constraint applies to all descendant elements.
why QCodeType optional
Why the metadata has been included - expressed by a QCode
whyuri IRIType optional
Why the metadata has been included - expressed by a URI
Wildcard: ANY attribute from ANY namespace OTHER than 'http://iptc.org/std/nar/2006-10-01/'
Source
<xs:element name="personDetails">
  <xs:annotation>
    <xs:documentation>A set of properties specific to a person</xs:documentation>
  </xs:annotation>
  <xs:complexType>
    <xs:sequence>
      <xs:element name="born" type="TruncatedDateTimePropType" minOccurs="0">
        <xs:annotation>
          <xs:documentation>The date the person was born.</xs:documentation>
        </xs:annotation>
      </xs:element>
      <xs:element name="died" type="TruncatedDateTimePropType" minOccurs="0">
        <xs:annotation>
          <xs:documentation>The date the person died.</xs:documentation>
        </xs:annotation>
      </xs:element>
      <xs:choice minOccurs="0" maxOccurs="unbounded">
        <xs:element name="affiliation" type="PersonAffiliationType">
          <xs:annotation>
            <xs:documentation>An affiliation of the person with an organisation.</xs:documentation>
          </xs:annotation>
        </xs:element>
        <xs:element name="contactInfo" type="ContactInfoType">
          <xs:annotation>
            <xs:documentation>Information how to contact the person.</xs:documentation>
          </xs:annotation>
        </xs:element>
      </xs:choice>
      <xs:any namespace="##other" processContents="lax" minOccurs="0" maxOccurs="unbounded">
        <xs:annotation>
          <xs:documentation>Extension point for provider-defined properties from other namespaces</xs:documentation>
        </xs:annotation>
      </xs:any>
    </xs:sequence>
    <xs:attributeGroup ref="commonPowerAttributes"/>
    <xs:anyAttribute namespace="##other" processContents="lax"/>
  </xs:complexType>
</xs:element>
Element personDetails / born
Namespace http://iptc.org/std/nar/2006-10-01/
Annotations
The date the person was born.
Diagram
Diagram NewsML-G2_2_22-spec-All-Power_xsd.tmp#TruncatedDateTimeType NewsML-G2_2_22-spec-All-Power_xsd.tmp#commonPowerAttributes NewsML-G2_2_22-spec-All-Power_xsd.tmp#TruncatedDateTimePropType
Type TruncatedDateTimePropType
Type hierarchy
Properties
content complex
minOccurs 0
Attributes
QName Type Use Annotation
creator QCodeType optional
If the attribute is empty, specifies which entity (person, organisation or system) will edit the property - expressed by a QCode. If the attribute is non-empty, specifies which entity (person, organisation or system) has edited the property.
creatoruri IRIType optional
If the attribute is empty, specifies which entity (person, organisation or system) will edit the property - expressed by a URI. If the attribute is non-empty, specifies which entity (person, organisation or system) has edited the property.
custom xs:boolean optional
If set to true the corresponding property was added to the G2 Item for a specific customer or group of customers only. The default value of this property is false which applies when this attribute is not used with the property.
how QCodeType optional
Indicates by which means the value was extracted from the content - expressed by a QCode
howuri IRIType optional
Indicates by which means the value was extracted from the content - expressed by a URI
id xs:ID optional
The local identifier of the property.
modified DateOptTimeType optional
The date (and, optionally, the time) when the property was last modified. The initial value is the date (and, optionally, the time) of creation of the property.
pubconstraint QCodeListType optional
One or many constraints that apply to publishing the value of the property - expressed by a QCode. Each constraint applies to all descendant elements.
pubconstrainturi IRIListType optional
One or many constraints that apply to publishing the value of the property - expressed by a URI. Each constraint applies to all descendant elements.
why QCodeType optional
Why the metadata has been included - expressed by a QCode
whyuri IRIType optional
Why the metadata has been included - expressed by a URI
Wildcard: ANY attribute from ANY namespace OTHER than 'http://iptc.org/std/nar/2006-10-01/'
Source
<xs:element name="born" type="TruncatedDateTimePropType" minOccurs="0">
  <xs:annotation>
    <xs:documentation>The date the person was born.</xs:documentation>
  </xs:annotation>
</xs:element>
Element personDetails / died
Namespace http://iptc.org/std/nar/2006-10-01/
Annotations
The date the person died.
Diagram
Diagram NewsML-G2_2_22-spec-All-Power_xsd.tmp#TruncatedDateTimeType NewsML-G2_2_22-spec-All-Power_xsd.tmp#commonPowerAttributes NewsML-G2_2_22-spec-All-Power_xsd.tmp#TruncatedDateTimePropType
Type TruncatedDateTimePropType
Type hierarchy
Properties
content complex
minOccurs 0
Attributes
QName Type Use Annotation
creator QCodeType optional
If the attribute is empty, specifies which entity (person, organisation or system) will edit the property - expressed by a QCode. If the attribute is non-empty, specifies which entity (person, organisation or system) has edited the property.
creatoruri IRIType optional
If the attribute is empty, specifies which entity (person, organisation or system) will edit the property - expressed by a URI. If the attribute is non-empty, specifies which entity (person, organisation or system) has edited the property.
custom xs:boolean optional
If set to true the corresponding property was added to the G2 Item for a specific customer or group of customers only. The default value of this property is false which applies when this attribute is not used with the property.
how QCodeType optional
Indicates by which means the value was extracted from the content - expressed by a QCode
howuri IRIType optional
Indicates by which means the value was extracted from the content - expressed by a URI
id xs:ID optional
The local identifier of the property.
modified DateOptTimeType optional
The date (and, optionally, the time) when the property was last modified. The initial value is the date (and, optionally, the time) of creation of the property.
pubconstraint QCodeListType optional
One or many constraints that apply to publishing the value of the property - expressed by a QCode. Each constraint applies to all descendant elements.
pubconstrainturi IRIListType optional
One or many constraints that apply to publishing the value of the property - expressed by a URI. Each constraint applies to all descendant elements.
why QCodeType optional
Why the metadata has been included - expressed by a QCode
whyuri IRIType optional
Why the metadata has been included - expressed by a URI
Wildcard: ANY attribute from ANY namespace OTHER than 'http://iptc.org/std/nar/2006-10-01/'
Source
<xs:element name="died" type="TruncatedDateTimePropType" minOccurs="0">
  <xs:annotation>
    <xs:documentation>The date the person died.</xs:documentation>
  </xs:annotation>
</xs:element>
Element personDetails / affiliation
Namespace http://iptc.org/std/nar/2006-10-01/
Annotations
An affiliation of the person with an organisation.
Diagram
Diagram NewsML-G2_2_22-spec-All-Power_xsd.tmp#commonPowerAttributes NewsML-G2_2_22-spec-All-Power_xsd.tmp#flexAttributes NewsML-G2_2_22-spec-All-Power_xsd.tmp#i18nAttributes NewsML-G2_2_22-spec-All-Power_xsd.tmp#name NewsML-G2_2_22-spec-All-Power_xsd.tmp#definition NewsML-G2_2_22-spec-All-Power_xsd.tmp#note NewsML-G2_2_22-spec-All-Power_xsd.tmp#facet NewsML-G2_2_22-spec-All-Power_xsd.tmp#remoteInfo NewsML-G2_2_22-spec-All-Power_xsd.tmp#hierarchyInfo NewsML-G2_2_22-spec-All-Power_xsd.tmp#ConceptDefinitionGroup NewsML-G2_2_22-spec-All-Power_xsd.tmp#sameAs NewsML-G2_2_22-spec-All-Power_xsd.tmp#broader NewsML-G2_2_22-spec-All-Power_xsd.tmp#narrower NewsML-G2_2_22-spec-All-Power_xsd.tmp#related NewsML-G2_2_22-spec-All-Power_xsd.tmp#ConceptRelationshipsGroup NewsML-G2_2_22-spec-All-Power_xsd.tmp#organisationDetails NewsML-G2_2_22-spec-All-Power_xsd.tmp#FlexOrganisationPropType NewsML-G2_2_22-spec-All-Power_xsd.tmp#timeValidityAttributes NewsML-G2_2_22-spec-All-Power_xsd.tmp#PersonAffiliationType
Type PersonAffiliationType
Type hierarchy
Properties
content complex
Model
(name | definition | note | facet | remoteInfo | hierarchyInfo) , (sameAs | broader | narrower | related) , organisationDetails{0,1} , ANY element from ANY namespace OTHER than 'http://iptc.org/std/nar/2006-10-01/'
Children broader, definition, facet, hierarchyInfo, name, narrower, note, organisationDetails, related, remoteInfo, sameAs
Instance
<affiliation creator="" creatoruri="" custom="" dir="" how="" howuri="" id="" xml:lang="" literal="" modified="" pubconstraint="" pubconstrainturi="" qcode="" type="" typeuri="" uri="" validfrom="" validto="" why="" whyuri="" xmlns="http://iptc.org/std/nar/2006-10-01/">
  <name creator="" creatoruri="" custom="" dir="" how="" howuri="" id="" xml:lang="" modified="" part="" parturi="" pubconstraint="" pubconstrainturi="" role="" roleuri="" validfrom="" validto="" why="" whyuri="">{1,1}</name>
  <definition creator="" creatoruri="" custom="" dir="" how="" howuri="" id="" xml:lang="" media="" modified="" pubconstraint="" pubconstrainturi="" role="" roleuri="" validfrom="" validto="" why="" whyuri="">{1,1}</definition>
  <note creator="" creatoruri="" custom="" dir="" how="" howuri="" id="" xml:lang="" media="" modified="" pubconstraint="" pubconstrainturi="" role="" roleuri="" validfrom="" validto="" why="" whyuri="">{1,1}</note>
  <facet creator="" creatoruri="" custom="" dir="" g2flag="DEPR" how="" howuri="" id="" xml:lang="" literal="" modified="" pubconstraint="" pubconstrainturi="" qcode="" rel="" reluri="" type="" typeuri="" uri="" validfrom="" validto="" why="" whyuri="">{1,1}</facet>
  <remoteInfo contenttype="" contenttypevariant="" creator="" creatoruri="" custom="" dir="" format="" formaturi="" guidref="" how="" howuri="" href="" hreftype="" id="" xml:lang="" modified="" persistidref="" pubconstraint="" pubconstrainturi="" rank="" rel="" reluri="" residref="" size="" title="" validfrom="" validto="" version="" why="" whyuri="">{1,1}</remoteInfo>
  <hierarchyInfo creator="" creatoruri="" custom="" how="" howuri="" id="" modified="" pubconstraint="" pubconstrainturi="" why="" whyuri="">{1,1}</hierarchyInfo>
  <sameAs creator="" creatoruri="" custom="" dir="" how="" howuri="" id="" xml:lang="" literal="" modified="" pubconstraint="" pubconstrainturi="" qcode="" type="" typeuri="" uri="" validfrom="" validto="" why="" whyuri="">{1,1}</sameAs>
  <broader creator="" creatoruri="" custom="" dir="" how="" howuri="" id="" xml:lang="" literal="" modified="" pubconstraint="" pubconstrainturi="" qcode="" rank="" rel="" reluri="" type="" typeuri="" uri="" validfrom="" validto="" why="" whyuri="">{1,1}</broader>
  <narrower creator="" creatoruri="" custom="" dir="" how="" howuri="" id="" xml:lang="" literal="" modified="" pubconstraint="" pubconstrainturi="" qcode="" rank="" rel="" reluri="" type="" typeuri="" uri="" validfrom="" validto="" why="" whyuri="">{1,1}</narrower>
  <related creator="" creatoruri="" custom="" dir="" how="" howuri="" id="" xml:lang="" literal="" modified="" pubconstraint="" pubconstrainturi="" qcode="" rank="" rel="" reluri="" type="" typeuri="" uri="" validfrom="" validto="" value="" valuedatatype="" valueunit="" valueunituri="" why="" whyuri="">{1,1}</related>
  <organisationDetails creator="" creatoruri="" custom="" how="" howuri="" id="" modified="" pubconstraint="" pubconstrainturi="" why="" whyuri="">{0,1}</organisationDetails>
</affiliation>
Attributes
QName Type Use Annotation
creator QCodeType optional
If the attribute is empty, specifies which entity (person, organisation or system) will edit the property - expressed by a QCode. If the attribute is non-empty, specifies which entity (person, organisation or system) has edited the property.
creatoruri IRIType optional
If the attribute is empty, specifies which entity (person, organisation or system) will edit the property - expressed by a URI. If the attribute is non-empty, specifies which entity (person, organisation or system) has edited the property.
custom xs:boolean optional
If set to true the corresponding property was added to the G2 Item for a specific customer or group of customers only. The default value of this property is false which applies when this attribute is not used with the property.
dir restriction of xs:NMTOKEN optional
The directionality of textual content (enumeration: ltr, rtl)
how QCodeType optional
Indicates by which means the value was extracted from the content - expressed by a QCode
howuri IRIType optional
Indicates by which means the value was extracted from the content - expressed by a URI
id xs:ID optional
The local identifier of the property.
literal g2normalizedString optional
A free-text value assigned as property value.
modified DateOptTimeType optional
The date (and, optionally, the time) when the property was last modified. The initial value is the date (and, optionally, the time) of creation of the property.
pubconstraint QCodeListType optional
One or many constraints that apply to publishing the value of the property - expressed by a QCode. Each constraint applies to all descendant elements.
pubconstrainturi IRIListType optional
One or many constraints that apply to publishing the value of the property - expressed by a URI. Each constraint applies to all descendant elements.
qcode QCodeType optional
A qualified code which identifies a concept.
type QCodeType optional
The type of the concept assigned as controlled property value - expressed by a QCode
typeuri IRIType optional
The type of the concept assigned as controlled property value - expressed by a URI
uri IRIType optional
A URI which identifies a concept.
validfrom DateOptTimeType optional
The date (and, optionally, the time) before which a relationship is not valid.
validto DateOptTimeType optional
The date (and, optionally, the time) after which a relationship is not valid.
why QCodeType optional
Why the metadata has been included - expressed by a QCode
whyuri IRIType optional
Why the metadata has been included - expressed by a URI
xml:lang union of(xs:language, restriction of xs:string) optional
Attempting to install the relevant ISO 2- and 3-letter
         codes as the enumerated possible values is probably never
         going to be a realistic possibility.  See
         RFC 3066 at http://www.ietf.org/rfc/rfc3066.txt and the IANA registry
         at http://www.iana.org/assignments/lang-tag-apps.htm for
         further information.

         The union allows for the 'un-declaration' of xml:lang with
         the empty string.
Wildcard: ANY attribute from ANY namespace OTHER than 'http://iptc.org/std/nar/2006-10-01/'
Source
<xs:element name="affiliation" type="PersonAffiliationType">
  <xs:annotation>
    <xs:documentation>An affiliation of the person with an organisation.</xs:documentation>
  </xs:annotation>
</xs:element>
Element organisationDetails
Namespace http://iptc.org/std/nar/2006-10-01/
Annotations
A group of properties specific to an organisation
Diagram
Diagram NewsML-G2_2_22-spec-All-Power_xsd.tmp#commonPowerAttributes NewsML-G2_2_22-spec-All-Power_xsd.tmp#organisationDetails_founded NewsML-G2_2_22-spec-All-Power_xsd.tmp#organisationDetails_dissolved NewsML-G2_2_22-spec-All-Power_xsd.tmp#organisationDetails_location NewsML-G2_2_22-spec-All-Power_xsd.tmp#organisationDetails_contactInfo NewsML-G2_2_22-spec-All-Power_xsd.tmp#organisationDetails_hasInstrument
Properties
content complex
Used by
Model
founded{0,1} , dissolved{0,1} , (location | contactInfo | hasInstrument) , ANY element from ANY namespace OTHER than 'http://iptc.org/std/nar/2006-10-01/'
Children contactInfo, dissolved, founded, hasInstrument, location
Instance
<organisationDetails creator="" creatoruri="" custom="" how="" howuri="" id="" modified="" pubconstraint="" pubconstrainturi="" why="" whyuri="" xmlns="http://iptc.org/std/nar/2006-10-01/">
  <founded creator="" creatoruri="" custom="" how="" howuri="" id="" modified="" pubconstraint="" pubconstrainturi="" why="" whyuri="">{0,1}</founded>
  <dissolved creator="" creatoruri="" custom="" how="" howuri="" id="" modified="" pubconstraint="" pubconstrainturi="" why="" whyuri="">{0,1}</dissolved>
  <location creator="" creatoruri="" custom="" dir="" how="" howuri="" id="" xml:lang="" literal="" modified="" pubconstraint="" pubconstrainturi="" qcode="" type="" typeuri="" uri="" why="" whyuri="">{1,1}</location>
  <contactInfo creator="" creatoruri="" custom="" how="" howuri="" id="" modified="" pubconstraint="" pubconstrainturi="" role="" roleuri="" why="" whyuri="">{1,1}</contactInfo>
  <hasInstrument creator="" creatoruri="" custom="" how="" howuri="" id="" market="" marketlabel="" marketlabelsrc="" marketlabelsrcuri="" marketuri="" modified="" pubconstraint="" pubconstrainturi="" rank="" symbol="" symbolsrc="" symbolsrcuri="" type="" typeuri="" why="" whyuri="">{1,1}</hasInstrument>
</organisationDetails>
Attributes
QName Type Use Annotation
creator QCodeType optional
If the attribute is empty, specifies which entity (person, organisation or system) will edit the property - expressed by a QCode. If the attribute is non-empty, specifies which entity (person, organisation or system) has edited the property.
creatoruri IRIType optional
If the attribute is empty, specifies which entity (person, organisation or system) will edit the property - expressed by a URI. If the attribute is non-empty, specifies which entity (person, organisation or system) has edited the property.
custom xs:boolean optional
If set to true the corresponding property was added to the G2 Item for a specific customer or group of customers only. The default value of this property is false which applies when this attribute is not used with the property.
how QCodeType optional
Indicates by which means the value was extracted from the content - expressed by a QCode
howuri IRIType optional
Indicates by which means the value was extracted from the content - expressed by a URI
id xs:ID optional
The local identifier of the property.
modified DateOptTimeType optional
The date (and, optionally, the time) when the property was last modified. The initial value is the date (and, optionally, the time) of creation of the property.
pubconstraint QCodeListType optional
One or many constraints that apply to publishing the value of the property - expressed by a QCode. Each constraint applies to all descendant elements.
pubconstrainturi IRIListType optional
One or many constraints that apply to publishing the value of the property - expressed by a URI. Each constraint applies to all descendant elements.
why QCodeType optional
Why the metadata has been included - expressed by a QCode
whyuri IRIType optional
Why the metadata has been included - expressed by a URI
Wildcard: ANY attribute from ANY namespace OTHER than 'http://iptc.org/std/nar/2006-10-01/'
Source
<xs:element name="organisationDetails">
  <xs:annotation>
    <xs:documentation>A group of properties specific to an organisation</xs:documentation>
  </xs:annotation>
  <xs:complexType>
    <xs:sequence>
      <xs:element name="founded" type="TruncatedDateTimePropType" minOccurs="0">
        <xs:annotation>
          <xs:documentation>The date the organisation was founded/established.</xs:documentation>
        </xs:annotation>
      </xs:element>
      <xs:element name="dissolved" type="TruncatedDateTimePropType" minOccurs="0">
        <xs:annotation>
          <xs:documentation>The date the organisation was dissolved.</xs:documentation>
        </xs:annotation>
      </xs:element>
      <xs:choice minOccurs="0" maxOccurs="unbounded">
        <xs:element name="location" type="FlexLocationPropType">
          <xs:annotation>
            <xs:documentation>A place where the organisation is located.</xs:documentation>
          </xs:annotation>
        </xs:element>
        <xs:element name="contactInfo" type="ContactInfoType">
          <xs:annotation>
            <xs:documentation>Information how to contact the organisation.</xs:documentation>
          </xs:annotation>
        </xs:element>
        <xs:element name="hasInstrument">
          <xs:annotation>
            <xs:documentation>Defines a financial instrument which is related to a company</xs:documentation>
          </xs:annotation>
          <xs:complexType>
            <xs:attributeGroup ref="commonPowerAttributes"/>
            <xs:attribute name="symbol" type="xs:string" use="required">
              <xs:annotation>
                <xs:documentation>A symbol for the financial instrument</xs:documentation>
              </xs:annotation>
            </xs:attribute>
            <xs:attribute name="symbolsrc" type="QCodeType">
              <xs:annotation>
                <xs:documentation>The source of the financial instrument symbol - expressed by a QCode</xs:documentation>
              </xs:annotation>
            </xs:attribute>
            <xs:attribute name="symbolsrcuri" type="IRIType">
              <xs:annotation>
                <xs:documentation>The source of the financial instrument symbol - expressed by a URI</xs:documentation>
              </xs:annotation>
            </xs:attribute>
            <xs:attribute name="market" type="QCodeType">
              <xs:annotation>
                <xs:documentation>A venue in which this financial instrument is traded - expressed by a QCode</xs:documentation>
              </xs:annotation>
            </xs:attribute>
            <xs:attribute name="marketuri" type="IRIType">
              <xs:annotation>
                <xs:documentation>A venue in which this financial instrument is traded - expressed by a URI</xs:documentation>
              </xs:annotation>
            </xs:attribute>
            <xs:attribute name="marketlabel" type="xs:string">
              <xs:annotation>
                <xs:documentation>The label used for the market</xs:documentation>
              </xs:annotation>
            </xs:attribute>
            <xs:attribute name="marketlabelsrc" type="QCodeType">
              <xs:annotation>
                <xs:documentation>The source of the market label - expressed by a QCode</xs:documentation>
              </xs:annotation>
            </xs:attribute>
            <xs:attribute name="marketlabelsrcuri" type="IRIType">
              <xs:annotation>
                <xs:documentation>The source of the market label - expressed by a URI</xs:documentation>
              </xs:annotation>
            </xs:attribute>
            <xs:attribute name="type" type="QCodeListType">
              <xs:annotation>
                <xs:documentation>The type(s) of the financial instrument - expressed by a QCode</xs:documentation>
              </xs:annotation>
            </xs:attribute>
            <xs:attribute name="typeuri" type="IRIListType">
              <xs:annotation>
                <xs:documentation>The type(s) of the financial instrument - expressed by a URI</xs:documentation>
              </xs:annotation>
            </xs:attribute>
            <xs:attribute name="rank" type="xs:nonNegativeInteger">
              <xs:annotation>
                <xs:documentation>Indicates the relative importance among financial instruments of the same type.</xs:documentation>
              </xs:annotation>
            </xs:attribute>
            <xs:anyAttribute namespace="##other"/>
          </xs:complexType>
        </xs:element>
      </xs:choice>
      <xs:any namespace="##other" processContents="lax" minOccurs="0" maxOccurs="unbounded">
        <xs:annotation>
          <xs:documentation>Extension point for provider-defined properties from other namespaces</xs:documentation>
        </xs:annotation>
      </xs:any>
    </xs:sequence>
    <xs:attributeGroup ref="commonPowerAttributes"/>
    <xs:anyAttribute namespace="##other" processContents="lax"/>
  </xs:complexType>
</xs:element>
Element organisationDetails / founded
Namespace http://iptc.org/std/nar/2006-10-01/
Annotations
The date the organisation was founded/established.
Diagram
Diagram NewsML-G2_2_22-spec-All-Power_xsd.tmp#TruncatedDateTimeType NewsML-G2_2_22-spec-All-Power_xsd.tmp#commonPowerAttributes NewsML-G2_2_22-spec-All-Power_xsd.tmp#TruncatedDateTimePropType
Type TruncatedDateTimePropType
Type hierarchy
Properties
content complex
minOccurs 0
Attributes
QName Type Use Annotation
creator QCodeType optional
If the attribute is empty, specifies which entity (person, organisation or system) will edit the property - expressed by a QCode. If the attribute is non-empty, specifies which entity (person, organisation or system) has edited the property.
creatoruri IRIType optional
If the attribute is empty, specifies which entity (person, organisation or system) will edit the property - expressed by a URI. If the attribute is non-empty, specifies which entity (person, organisation or system) has edited the property.
custom xs:boolean optional
If set to true the corresponding property was added to the G2 Item for a specific customer or group of customers only. The default value of this property is false which applies when this attribute is not used with the property.
how QCodeType optional
Indicates by which means the value was extracted from the content - expressed by a QCode
howuri IRIType optional
Indicates by which means the value was extracted from the content - expressed by a URI
id xs:ID optional
The local identifier of the property.
modified DateOptTimeType optional
The date (and, optionally, the time) when the property was last modified. The initial value is the date (and, optionally, the time) of creation of the property.
pubconstraint QCodeListType optional
One or many constraints that apply to publishing the value of the property - expressed by a QCode. Each constraint applies to all descendant elements.
pubconstrainturi IRIListType optional
One or many constraints that apply to publishing the value of the property - expressed by a URI. Each constraint applies to all descendant elements.
why QCodeType optional
Why the metadata has been included - expressed by a QCode
whyuri IRIType optional
Why the metadata has been included - expressed by a URI
Wildcard: ANY attribute from ANY namespace OTHER than 'http://iptc.org/std/nar/2006-10-01/'
Source
<xs:element name="founded" type="TruncatedDateTimePropType" minOccurs="0">
  <xs:annotation>
    <xs:documentation>The date the organisation was founded/established.</xs:documentation>
  </xs:annotation>
</xs:element>
Element organisationDetails / dissolved
Namespace http://iptc.org/std/nar/2006-10-01/
Annotations
The date the organisation was dissolved.
Diagram
Diagram NewsML-G2_2_22-spec-All-Power_xsd.tmp#TruncatedDateTimeType NewsML-G2_2_22-spec-All-Power_xsd.tmp#commonPowerAttributes NewsML-G2_2_22-spec-All-Power_xsd.tmp#TruncatedDateTimePropType
Type TruncatedDateTimePropType
Type hierarchy
Properties
content complex
minOccurs 0
Attributes
QName Type Use Annotation
creator QCodeType optional
If the attribute is empty, specifies which entity (person, organisation or system) will edit the property - expressed by a QCode. If the attribute is non-empty, specifies which entity (person, organisation or system) has edited the property.
creatoruri IRIType optional
If the attribute is empty, specifies which entity (person, organisation or system) will edit the property - expressed by a URI. If the attribute is non-empty, specifies which entity (person, organisation or system) has edited the property.
custom xs:boolean optional
If set to true the corresponding property was added to the G2 Item for a specific customer or group of customers only. The default value of this property is false which applies when this attribute is not used with the property.
how QCodeType optional
Indicates by which means the value was extracted from the content - expressed by a QCode
howuri IRIType optional
Indicates by which means the value was extracted from the content - expressed by a URI
id xs:ID optional
The local identifier of the property.
modified DateOptTimeType optional
The date (and, optionally, the time) when the property was last modified. The initial value is the date (and, optionally, the time) of creation of the property.
pubconstraint QCodeListType optional
One or many constraints that apply to publishing the value of the property - expressed by a QCode. Each constraint applies to all descendant elements.
pubconstrainturi IRIListType optional
One or many constraints that apply to publishing the value of the property - expressed by a URI. Each constraint applies to all descendant elements.
why QCodeType optional
Why the metadata has been included - expressed by a QCode
whyuri IRIType optional
Why the metadata has been included - expressed by a URI
Wildcard: ANY attribute from ANY namespace OTHER than 'http://iptc.org/std/nar/2006-10-01/'
Source
<xs:element name="dissolved" type="TruncatedDateTimePropType" minOccurs="0">
  <xs:annotation>
    <xs:documentation>The date the organisation was dissolved.</xs:documentation>
  </xs:annotation>
</xs:element>
Element organisationDetails / location
Namespace http://iptc.org/std/nar/2006-10-01/
Annotations
A place where the organisation is located.
Diagram
Diagram NewsML-G2_2_22-spec-All-Power_xsd.tmp#flexAttributes NewsML-G2_2_22-spec-All-Power_xsd.tmp#commonPowerAttributes NewsML-G2_2_22-spec-All-Power_xsd.tmp#i18nAttributes NewsML-G2_2_22-spec-All-Power_xsd.tmp#name NewsML-G2_2_22-spec-All-Power_xsd.tmp#definition NewsML-G2_2_22-spec-All-Power_xsd.tmp#note NewsML-G2_2_22-spec-All-Power_xsd.tmp#facet NewsML-G2_2_22-spec-All-Power_xsd.tmp#remoteInfo NewsML-G2_2_22-spec-All-Power_xsd.tmp#hierarchyInfo NewsML-G2_2_22-spec-All-Power_xsd.tmp#ConceptDefinitionGroup NewsML-G2_2_22-spec-All-Power_xsd.tmp#sameAs NewsML-G2_2_22-spec-All-Power_xsd.tmp#broader NewsML-G2_2_22-spec-All-Power_xsd.tmp#narrower NewsML-G2_2_22-spec-All-Power_xsd.tmp#related NewsML-G2_2_22-spec-All-Power_xsd.tmp#ConceptRelationshipsGroup NewsML-G2_2_22-spec-All-Power_xsd.tmp#geoAreaDetails NewsML-G2_2_22-spec-All-Power_xsd.tmp#POIDetails NewsML-G2_2_22-spec-All-Power_xsd.tmp#FlexLocationPropType
Type FlexLocationPropType
Properties
content complex
Model
(name | definition | note | facet | remoteInfo | hierarchyInfo) , (sameAs | broader | narrower | related) , (geoAreaDetails | POIDetails) , ANY element from ANY namespace OTHER than 'http://iptc.org/std/nar/2006-10-01/'
Children POIDetails, broader, definition, facet, geoAreaDetails, hierarchyInfo, name, narrower, note, related, remoteInfo, sameAs
Instance
<location creator="" creatoruri="" custom="" dir="" how="" howuri="" id="" xml:lang="" literal="" modified="" pubconstraint="" pubconstrainturi="" qcode="" type="" typeuri="" uri="" why="" whyuri="" xmlns="http://iptc.org/std/nar/2006-10-01/">
  <name creator="" creatoruri="" custom="" dir="" how="" howuri="" id="" xml:lang="" modified="" part="" parturi="" pubconstraint="" pubconstrainturi="" role="" roleuri="" validfrom="" validto="" why="" whyuri="">{1,1}</name>
  <definition creator="" creatoruri="" custom="" dir="" how="" howuri="" id="" xml:lang="" media="" modified="" pubconstraint="" pubconstrainturi="" role="" roleuri="" validfrom="" validto="" why="" whyuri="">{1,1}</definition>
  <note creator="" creatoruri="" custom="" dir="" how="" howuri="" id="" xml:lang="" media="" modified="" pubconstraint="" pubconstrainturi="" role="" roleuri="" validfrom="" validto="" why="" whyuri="">{1,1}</note>
  <facet creator="" creatoruri="" custom="" dir="" g2flag="DEPR" how="" howuri="" id="" xml:lang="" literal="" modified="" pubconstraint="" pubconstrainturi="" qcode="" rel="" reluri="" type="" typeuri="" uri="" validfrom="" validto="" why="" whyuri="">{1,1}</facet>
  <remoteInfo contenttype="" contenttypevariant="" creator="" creatoruri="" custom="" dir="" format="" formaturi="" guidref="" how="" howuri="" href="" hreftype="" id="" xml:lang="" modified="" persistidref="" pubconstraint="" pubconstrainturi="" rank="" rel="" reluri="" residref="" size="" title="" validfrom="" validto="" version="" why="" whyuri="">{1,1}</remoteInfo>
  <hierarchyInfo creator="" creatoruri="" custom="" how="" howuri="" id="" modified="" pubconstraint="" pubconstrainturi="" why="" whyuri="">{1,1}</hierarchyInfo>
  <sameAs creator="" creatoruri="" custom="" dir="" how="" howuri="" id="" xml:lang="" literal="" modified="" pubconstraint="" pubconstrainturi="" qcode="" type="" typeuri="" uri="" validfrom="" validto="" why="" whyuri="">{1,1}</sameAs>
  <broader creator="" creatoruri="" custom="" dir="" how="" howuri="" id="" xml:lang="" literal="" modified="" pubconstraint="" pubconstrainturi="" qcode="" rank="" rel="" reluri="" type="" typeuri="" uri="" validfrom="" validto="" why="" whyuri="">{1,1}</broader>
  <narrower creator="" creatoruri="" custom="" dir="" how="" howuri="" id="" xml:lang="" literal="" modified="" pubconstraint="" pubconstrainturi="" qcode="" rank="" rel="" reluri="" type="" typeuri="" uri="" validfrom="" validto="" why="" whyuri="">{1,1}</narrower>
  <related creator="" creatoruri="" custom="" dir="" how="" howuri="" id="" xml:lang="" literal="" modified="" pubconstraint="" pubconstrainturi="" qcode="" rank="" rel="" reluri="" type="" typeuri="" uri="" validfrom="" validto="" value="" valuedatatype="" valueunit="" valueunituri="" why="" whyuri="">{1,1}</related>
  <geoAreaDetails creator="" creatoruri="" custom="" how="" howuri="" id="" modified="" pubconstraint="" pubconstrainturi="" why="" whyuri="">{1,1}</geoAreaDetails>
  <POIDetails creator="" creatoruri="" custom="" how="" howuri="" id="" modified="" pubconstraint="" pubconstrainturi="" why="" whyuri="">{1,1}</POIDetails>
</location>
Attributes
QName Type Use Annotation
creator QCodeType optional
If the attribute is empty, specifies which entity (person, organisation or system) will edit the property - expressed by a QCode. If the attribute is non-empty, specifies which entity (person, organisation or system) has edited the property.
creatoruri IRIType optional
If the attribute is empty, specifies which entity (person, organisation or system) will edit the property - expressed by a URI. If the attribute is non-empty, specifies which entity (person, organisation or system) has edited the property.
custom xs:boolean optional
If set to true the corresponding property was added to the G2 Item for a specific customer or group of customers only. The default value of this property is false which applies when this attribute is not used with the property.
dir restriction of xs:NMTOKEN optional
The directionality of textual content (enumeration: ltr, rtl)
how QCodeType optional
Indicates by which means the value was extracted from the content - expressed by a QCode
howuri IRIType optional
Indicates by which means the value was extracted from the content - expressed by a URI
id xs:ID optional
The local identifier of the property.
literal g2normalizedString optional
A free-text value assigned as property value.
modified DateOptTimeType optional
The date (and, optionally, the time) when the property was last modified. The initial value is the date (and, optionally, the time) of creation of the property.
pubconstraint QCodeListType optional
One or many constraints that apply to publishing the value of the property - expressed by a QCode. Each constraint applies to all descendant elements.
pubconstrainturi IRIListType optional
One or many constraints that apply to publishing the value of the property - expressed by a URI. Each constraint applies to all descendant elements.
qcode QCodeType optional
A qualified code which identifies a concept.
type QCodeType optional
The type of the concept assigned as controlled property value - expressed by a QCode
typeuri IRIType optional
The type of the concept assigned as controlled property value - expressed by a URI
uri IRIType optional
A URI which identifies a concept.
why QCodeType optional
Why the metadata has been included - expressed by a QCode
whyuri IRIType optional
Why the metadata has been included - expressed by a URI
xml:lang union of(xs:language, restriction of xs:string) optional
Attempting to install the relevant ISO 2- and 3-letter
         codes as the enumerated possible values is probably never
         going to be a realistic possibility.  See
         RFC 3066 at http://www.ietf.org/rfc/rfc3066.txt and the IANA registry
         at http://www.iana.org/assignments/lang-tag-apps.htm for
         further information.

         The union allows for the 'un-declaration' of xml:lang with
         the empty string.
Wildcard: ANY attribute from ANY namespace OTHER than 'http://iptc.org/std/nar/2006-10-01/'
Source
<xs:element name="location" type="FlexLocationPropType">
  <xs:annotation>
    <xs:documentation>A place where the organisation is located.</xs:documentation>
  </xs:annotation>
</xs:element>
Element organisationDetails / contactInfo
Namespace http://iptc.org/std/nar/2006-10-01/
Annotations
Information how to contact the organisation.
Diagram
Diagram NewsML-G2_2_22-spec-All-Power_xsd.tmp#commonPowerAttributes NewsML-G2_2_22-spec-All-Power_xsd.tmp#ContactInfoType_role NewsML-G2_2_22-spec-All-Power_xsd.tmp#ContactInfoType_roleuri NewsML-G2_2_22-spec-All-Power_xsd.tmp#ContactInfoType_email NewsML-G2_2_22-spec-All-Power_xsd.tmp#ContactInfoType_im NewsML-G2_2_22-spec-All-Power_xsd.tmp#ContactInfoType_phone NewsML-G2_2_22-spec-All-Power_xsd.tmp#ContactInfoType_fax NewsML-G2_2_22-spec-All-Power_xsd.tmp#ContactInfoType_web NewsML-G2_2_22-spec-All-Power_xsd.tmp#ContactInfoType_address NewsML-G2_2_22-spec-All-Power_xsd.tmp#note NewsML-G2_2_22-spec-All-Power_xsd.tmp#ContactInfoType
Type ContactInfoType
Properties
content complex
Model
(email | im | phone | fax | web | address | note) , ANY element from ANY namespace OTHER than 'http://iptc.org/std/nar/2006-10-01/'
Children address, email, fax, im, note, phone, web
Instance
<contactInfo creator="" creatoruri="" custom="" how="" howuri="" id="" modified="" pubconstraint="" pubconstrainturi="" role="" roleuri="" why="" whyuri="" xmlns="http://iptc.org/std/nar/2006-10-01/">
  <email creator="" creatoruri="" custom="" how="" howuri="" id="" modified="" pubconstraint="" pubconstrainturi="" role="" roleuri="" why="" whyuri="">{1,1}</email>
  <im creator="" creatoruri="" custom="" how="" howuri="" id="" modified="" pubconstraint="" pubconstrainturi="" role="" roleuri="" tech="" techuri="" why="" whyuri="">{1,1}</im>
  <phone creator="" creatoruri="" custom="" how="" howuri="" id="" modified="" pubconstraint="" pubconstrainturi="" role="" roleuri="" tech="" techuri="" why="" whyuri="">{1,1}</phone>
  <fax creator="" creatoruri="" custom="" how="" howuri="" id="" modified="" pubconstraint="" pubconstrainturi="" role="" roleuri="" why="" whyuri="">{1,1}</fax>
  <web creator="" creatoruri="" custom="" how="" howuri="" id="" modified="" pubconstraint="" pubconstrainturi="" role="" roleuri="" why="" whyuri="">{1,1}</web>
  <address creator="" creatoruri="" custom="" how="" howuri="" id="" modified="" pubconstraint="" pubconstrainturi="" role="" roleuri="" why="" whyuri="">{1,1}</address>
  <note creator="" creatoruri="" custom="" dir="" how="" howuri="" id="" xml:lang="" media="" modified="" pubconstraint="" pubconstrainturi="" role="" roleuri="" validfrom="" validto="" why="" whyuri="">{1,1}</note>
</contactInfo>
Attributes
QName Type Use Annotation
creator QCodeType optional
If the attribute is empty, specifies which entity (person, organisation or system) will edit the property - expressed by a QCode. If the attribute is non-empty, specifies which entity (person, organisation or system) has edited the property.
creatoruri IRIType optional
If the attribute is empty, specifies which entity (person, organisation or system) will edit the property - expressed by a URI. If the attribute is non-empty, specifies which entity (person, organisation or system) has edited the property.
custom xs:boolean optional
If set to true the corresponding property was added to the G2 Item for a specific customer or group of customers only. The default value of this property is false which applies when this attribute is not used with the property.
how QCodeType optional
Indicates by which means the value was extracted from the content - expressed by a QCode
howuri IRIType optional
Indicates by which means the value was extracted from the content - expressed by a URI
id xs:ID optional
The local identifier of the property.
modified DateOptTimeType optional
The date (and, optionally, the time) when the property was last modified. The initial value is the date (and, optionally, the time) of creation of the property.
pubconstraint QCodeListType optional
One or many constraints that apply to publishing the value of the property - expressed by a QCode. Each constraint applies to all descendant elements.
pubconstrainturi IRIListType optional
One or many constraints that apply to publishing the value of the property - expressed by a URI. Each constraint applies to all descendant elements.
role QCodeListType optional
A refinement of the semantics of a contact information - expressed by a QCode
roleuri IRIListType optional
A refinement of the semantics of a contact information - expressed by a URI
why QCodeType optional
Why the metadata has been included - expressed by a QCode
whyuri IRIType optional
Why the metadata has been included - expressed by a URI
Wildcard: ANY attribute from ANY namespace OTHER than 'http://iptc.org/std/nar/2006-10-01/'
Source
<xs:element name="contactInfo" type="ContactInfoType">
  <xs:annotation>
    <xs:documentation>Information how to contact the organisation.</xs:documentation>
  </xs:annotation>
</xs:element>
Element organisationDetails / hasInstrument
Namespace http://iptc.org/std/nar/2006-10-01/
Annotations
Defines a financial instrument which is related to a company
Diagram
Diagram NewsML-G2_2_22-spec-All-Power_xsd.tmp#commonPowerAttributes NewsML-G2_2_22-spec-All-Power_xsd.tmp#organisationDetails_organisationDetails_hasInstrument_symbol NewsML-G2_2_22-spec-All-Power_xsd.tmp#organisationDetails_organisationDetails_hasInstrument_symbolsrc NewsML-G2_2_22-spec-All-Power_xsd.tmp#organisationDetails_organisationDetails_hasInstrument_symbolsrcuri NewsML-G2_2_22-spec-All-Power_xsd.tmp#organisationDetails_organisationDetails_hasInstrument_market NewsML-G2_2_22-spec-All-Power_xsd.tmp#organisationDetails_organisationDetails_hasInstrument_marketuri NewsML-G2_2_22-spec-All-Power_xsd.tmp#organisationDetails_organisationDetails_hasInstrument_marketlabel NewsML-G2_2_22-spec-All-Power_xsd.tmp#organisationDetails_organisationDetails_hasInstrument_marketlabelsrc NewsML-G2_2_22-spec-All-Power_xsd.tmp#organisationDetails_organisationDetails_hasInstrument_marketlabelsrcuri NewsML-G2_2_22-spec-All-Power_xsd.tmp#organisationDetails_organisationDetails_hasInstrument_type NewsML-G2_2_22-spec-All-Power_xsd.tmp#organisationDetails_organisationDetails_hasInstrument_typeuri NewsML-G2_2_22-spec-All-Power_xsd.tmp#organisationDetails_organisationDetails_hasInstrument_rank
Properties
content complex
Attributes
QName Type Use Annotation
creator QCodeType optional
If the attribute is empty, specifies which entity (person, organisation or system) will edit the property - expressed by a QCode. If the attribute is non-empty, specifies which entity (person, organisation or system) has edited the property.
creatoruri IRIType optional
If the attribute is empty, specifies which entity (person, organisation or system) will edit the property - expressed by a URI. If the attribute is non-empty, specifies which entity (person, organisation or system) has edited the property.
custom xs:boolean optional
If set to true the corresponding property was added to the G2 Item for a specific customer or group of customers only. The default value of this property is false which applies when this attribute is not used with the property.
how QCodeType optional
Indicates by which means the value was extracted from the content - expressed by a QCode
howuri IRIType optional
Indicates by which means the value was extracted from the content - expressed by a URI
id xs:ID optional
The local identifier of the property.
market QCodeType optional
A venue in which this financial instrument is traded - expressed by a QCode
marketlabel xs:string optional
The label used for the market
marketlabelsrc QCodeType optional
The source of the market label - expressed by a QCode
marketlabelsrcuri IRIType optional
The source of the market label - expressed by a URI
marketuri IRIType optional
A venue in which this financial instrument is traded - expressed by a URI
modified DateOptTimeType optional
The date (and, optionally, the time) when the property was last modified. The initial value is the date (and, optionally, the time) of creation of the property.
pubconstraint QCodeListType optional
One or many constraints that apply to publishing the value of the property - expressed by a QCode. Each constraint applies to all descendant elements.
pubconstrainturi IRIListType optional
One or many constraints that apply to publishing the value of the property - expressed by a URI. Each constraint applies to all descendant elements.
rank xs:nonNegativeInteger optional
Indicates the relative importance among financial instruments of the same type.
symbol xs:string required
A symbol for the financial instrument
symbolsrc QCodeType optional
The  source of the financial instrument symbol - expressed by a QCode
symbolsrcuri IRIType optional
The  source of the financial instrument symbol - expressed by a URI
type QCodeListType optional
The type(s) of the financial instrument - expressed by a QCode
typeuri IRIListType optional
The type(s) of the financial instrument - expressed by a URI
why QCodeType optional
Why the metadata has been included - expressed by a QCode
whyuri IRIType optional
Why the metadata has been included - expressed by a URI
Wildcard: ANY attribute from ANY namespace OTHER than 'http://iptc.org/std/nar/2006-10-01/'
Source
<xs:element name="hasInstrument">
  <xs:annotation>
    <xs:documentation>Defines a financial instrument which is related to a company</xs:documentation>
  </xs:annotation>
  <xs:complexType>
    <xs:attributeGroup ref="commonPowerAttributes"/>
    <xs:attribute name="symbol" type="xs:string" use="required">
      <xs:annotation>
        <xs:documentation>A symbol for the financial instrument</xs:documentation>
      </xs:annotation>
    </xs:attribute>
    <xs:attribute name="symbolsrc" type="QCodeType">
      <xs:annotation>
        <xs:documentation>The source of the financial instrument symbol - expressed by a QCode</xs:documentation>
      </xs:annotation>
    </xs:attribute>
    <xs:attribute name="symbolsrcuri" type="IRIType">
      <xs:annotation>
        <xs:documentation>The source of the financial instrument symbol - expressed by a URI</xs:documentation>
      </xs:annotation>
    </xs:attribute>
    <xs:attribute name="market" type="QCodeType">
      <xs:annotation>
        <xs:documentation>A venue in which this financial instrument is traded - expressed by a QCode</xs:documentation>
      </xs:annotation>
    </xs:attribute>
    <xs:attribute name="marketuri" type="IRIType">
      <xs:annotation>
        <xs:documentation>A venue in which this financial instrument is traded - expressed by a URI</xs:documentation>
      </xs:annotation>
    </xs:attribute>
    <xs:attribute name="marketlabel" type="xs:string">
      <xs:annotation>
        <xs:documentation>The label used for the market</xs:documentation>
      </xs:annotation>
    </xs:attribute>
    <xs:attribute name="marketlabelsrc" type="QCodeType">
      <xs:annotation>
        <xs:documentation>The source of the market label - expressed by a QCode</xs:documentation>
      </xs:annotation>
    </xs:attribute>
    <xs:attribute name="marketlabelsrcuri" type="IRIType">
      <xs:annotation>
        <xs:documentation>The source of the market label - expressed by a URI</xs:documentation>
      </xs:annotation>
    </xs:attribute>
    <xs:attribute name="type" type="QCodeListType">
      <xs:annotation>
        <xs:documentation>The type(s) of the financial instrument - expressed by a QCode</xs:documentation>
      </xs:annotation>
    </xs:attribute>
    <xs:attribute name="typeuri" type="IRIListType">
      <xs:annotation>
        <xs:documentation>The type(s) of the financial instrument - expressed by a URI</xs:documentation>
      </xs:annotation>
    </xs:attribute>
    <xs:attribute name="rank" type="xs:nonNegativeInteger">
      <xs:annotation>
        <xs:documentation>Indicates the relative importance among financial instruments of the same type.</xs:documentation>
      </xs:annotation>
    </xs:attribute>
    <xs:anyAttribute namespace="##other"/>
  </xs:complexType>
</xs:element>
Element personDetails / contactInfo
Namespace http://iptc.org/std/nar/2006-10-01/
Annotations
Information how to contact the person.
Diagram
Diagram NewsML-G2_2_22-spec-All-Power_xsd.tmp#commonPowerAttributes NewsML-G2_2_22-spec-All-Power_xsd.tmp#ContactInfoType_role NewsML-G2_2_22-spec-All-Power_xsd.tmp#ContactInfoType_roleuri NewsML-G2_2_22-spec-All-Power_xsd.tmp#ContactInfoType_email NewsML-G2_2_22-spec-All-Power_xsd.tmp#ContactInfoType_im NewsML-G2_2_22-spec-All-Power_xsd.tmp#ContactInfoType_phone NewsML-G2_2_22-spec-All-Power_xsd.tmp#ContactInfoType_fax NewsML-G2_2_22-spec-All-Power_xsd.tmp#ContactInfoType_web NewsML-G2_2_22-spec-All-Power_xsd.tmp#ContactInfoType_address NewsML-G2_2_22-spec-All-Power_xsd.tmp#note NewsML-G2_2_22-spec-All-Power_xsd.tmp#ContactInfoType
Type ContactInfoType
Properties
content complex
Model
(email | im | phone | fax | web | address | note) , ANY element from ANY namespace OTHER than 'http://iptc.org/std/nar/2006-10-01/'
Children address, email, fax, im, note, phone, web
Instance
<contactInfo creator="" creatoruri="" custom="" how="" howuri="" id="" modified="" pubconstraint="" pubconstrainturi="" role="" roleuri="" why="" whyuri="" xmlns="http://iptc.org/std/nar/2006-10-01/">
  <email creator="" creatoruri="" custom="" how="" howuri="" id="" modified="" pubconstraint="" pubconstrainturi="" role="" roleuri="" why="" whyuri="">{1,1}</email>
  <im creator="" creatoruri="" custom="" how="" howuri="" id="" modified="" pubconstraint="" pubconstrainturi="" role="" roleuri="" tech="" techuri="" why="" whyuri="">{1,1}</im>
  <phone creator="" creatoruri="" custom="" how="" howuri="" id="" modified="" pubconstraint="" pubconstrainturi="" role="" roleuri="" tech="" techuri="" why="" whyuri="">{1,1}</phone>
  <fax creator="" creatoruri="" custom="" how="" howuri="" id="" modified="" pubconstraint="" pubconstrainturi="" role="" roleuri="" why="" whyuri="">{1,1}</fax>
  <web creator="" creatoruri="" custom="" how="" howuri="" id="" modified="" pubconstraint="" pubconstrainturi="" role="" roleuri="" why="" whyuri="">{1,1}</web>
  <address creator="" creatoruri="" custom="" how="" howuri="" id="" modified="" pubconstraint="" pubconstrainturi="" role="" roleuri="" why="" whyuri="">{1,1}</address>
  <note creator="" creatoruri="" custom="" dir="" how="" howuri="" id="" xml:lang="" media="" modified="" pubconstraint="" pubconstrainturi="" role="" roleuri="" validfrom="" validto="" why="" whyuri="">{1,1}</note>
</contactInfo>
Attributes
QName Type Use Annotation
creator QCodeType optional
If the attribute is empty, specifies which entity (person, organisation or system) will edit the property - expressed by a QCode. If the attribute is non-empty, specifies which entity (person, organisation or system) has edited the property.
creatoruri IRIType optional
If the attribute is empty, specifies which entity (person, organisation or system) will edit the property - expressed by a URI. If the attribute is non-empty, specifies which entity (person, organisation or system) has edited the property.
custom xs:boolean optional
If set to true the corresponding property was added to the G2 Item for a specific customer or group of customers only. The default value of this property is false which applies when this attribute is not used with the property.
how QCodeType optional
Indicates by which means the value was extracted from the content - expressed by a QCode
howuri IRIType optional
Indicates by which means the value was extracted from the content - expressed by a URI
id xs:ID optional
The local identifier of the property.
modified DateOptTimeType optional
The date (and, optionally, the time) when the property was last modified. The initial value is the date (and, optionally, the time) of creation of the property.
pubconstraint QCodeListType optional
One or many constraints that apply to publishing the value of the property - expressed by a QCode. Each constraint applies to all descendant elements.
pubconstrainturi IRIListType optional
One or many constraints that apply to publishing the value of the property - expressed by a URI. Each constraint applies to all descendant elements.
role QCodeListType optional
A refinement of the semantics of a contact information - expressed by a QCode
roleuri IRIListType optional
A refinement of the semantics of a contact information - expressed by a URI
why QCodeType optional
Why the metadata has been included - expressed by a QCode
whyuri IRIType optional
Why the metadata has been included - expressed by a URI
Wildcard: ANY attribute from ANY namespace OTHER than 'http://iptc.org/std/nar/2006-10-01/'
Source
<xs:element name="contactInfo" type="ContactInfoType">
  <xs:annotation>
    <xs:documentation>Information how to contact the person.</xs:documentation>
  </xs:annotation>
</xs:element>
Element hopHistory / hop / action
Namespace http://iptc.org/std/nar/2006-10-01/
Annotations
An action which is executed at this hop in the hop history.
Diagram
Diagram NewsML-G2_2_22-spec-All-Power_xsd.tmp#commonPowerAttributes NewsML-G2_2_22-spec-All-Power_xsd.tmp#QCodePropType_qcode NewsML-G2_2_22-spec-All-Power_xsd.tmp#QCodePropType_uri NewsML-G2_2_22-spec-All-Power_xsd.tmp#QCodePropType NewsML-G2_2_22-spec-All-Power_xsd.tmp#i18nAttributes NewsML-G2_2_22-spec-All-Power_xsd.tmp#name NewsML-G2_2_22-spec-All-Power_xsd.tmp#hierarchyInfo NewsML-G2_2_22-spec-All-Power_xsd.tmp#QualPropType NewsML-G2_2_22-spec-All-Power_xsd.tmp#hopHistory_hopHistory_hop_hopHistory_hopHistory_hop_action_target NewsML-G2_2_22-spec-All-Power_xsd.tmp#hopHistory_hopHistory_hop_hopHistory_hopHistory_hop_action_targeturi NewsML-G2_2_22-spec-All-Power_xsd.tmp#hopHistory_hopHistory_hop_hopHistory_hopHistory_hop_action_timestamp
Type extension of QualPropType
Type hierarchy
Properties
content complex
minOccurs 0
maxOccurs unbounded
Model
Children hierarchyInfo, name
Instance
<action creator="" creatoruri="" custom="" dir="" how="" howuri="" id="" xml:lang="" modified="" pubconstraint="" pubconstrainturi="" qcode="" target="" targeturi="" timestamp="" uri="" why="" whyuri="" xmlns="http://iptc.org/std/nar/2006-10-01/">
  <name creator="" creatoruri="" custom="" dir="" how="" howuri="" id="" xml:lang="" modified="" part="" parturi="" pubconstraint="" pubconstrainturi="" role="" roleuri="" validfrom="" validto="" why="" whyuri="">{1,1}</name>
  <hierarchyInfo creator="" creatoruri="" custom="" how="" howuri="" id="" modified="" pubconstraint="" pubconstrainturi="" why="" whyuri="">{1,1}</hierarchyInfo>
</action>
Attributes
QName Type Use Annotation
creator QCodeType optional
If the attribute is empty, specifies which entity (person, organisation or system) will edit the property - expressed by a QCode. If the attribute is non-empty, specifies which entity (person, organisation or system) has edited the property.
creatoruri IRIType optional
If the attribute is empty, specifies which entity (person, organisation or system) will edit the property - expressed by a URI. If the attribute is non-empty, specifies which entity (person, organisation or system) has edited the property.
custom xs:boolean optional
If set to true the corresponding property was added to the G2 Item for a specific customer or group of customers only. The default value of this property is false which applies when this attribute is not used with the property.
dir restriction of xs:NMTOKEN optional
The directionality of textual content (enumeration: ltr, rtl)
how QCodeType optional
Indicates by which means the value was extracted from the content - expressed by a QCode
howuri IRIType optional
Indicates by which means the value was extracted from the content - expressed by a URI
id xs:ID optional
The local identifier of the property.
modified DateOptTimeType optional
The date (and, optionally, the time) when the property was last modified. The initial value is the date (and, optionally, the time) of creation of the property.
pubconstraint QCodeListType optional
One or many constraints that apply to publishing the value of the property - expressed by a QCode. Each constraint applies to all descendant elements.
pubconstrainturi IRIListType optional
One or many constraints that apply to publishing the value of the property - expressed by a URI. Each constraint applies to all descendant elements.
qcode QCodeType optional
A qualified code which identifies a concept  - either the  qcode or the uri attribute MUST be used
target QCodeType optional
The target of the action in a content object - expressed by a QCode. If the target attribute is omitted the target of the action is the whole object.
targeturi IRIType optional
The target of the action in a content object - expressed by a URI. If the target attribute is omitted the target of the action is the whole object.
timestamp xs:dateTime optional
The date and optionally the time (with a time zone) when this action was performed on the target.
uri IRIType optional
A URI which identifies a concept  - either the  qcode or the uri attribute MUST be used
why QCodeType optional
Why the metadata has been included - expressed by a QCode
whyuri IRIType optional
Why the metadata has been included - expressed by a URI
xml:lang union of(xs:language, restriction of xs:string) optional
Attempting to install the relevant ISO 2- and 3-letter
         codes as the enumerated possible values is probably never
         going to be a realistic possibility.  See
         RFC 3066 at http://www.ietf.org/rfc/rfc3066.txt and the IANA registry
         at http://www.iana.org/assignments/lang-tag-apps.htm for
         further information.

         The union allows for the 'un-declaration' of xml:lang with
         the empty string.
Wildcard: ANY attribute from ANY namespace OTHER than 'http://iptc.org/std/nar/2006-10-01/'
Source
<xs:element name="action" minOccurs="0" maxOccurs="unbounded">
  <xs:annotation>
    <xs:documentation>An action which is executed at this hop in the hop history.</xs:documentation>
  </xs:annotation>
  <xs:complexType>
    <xs:complexContent>
      <xs:extension base="QualPropType">
        <xs:attribute name="target" type="QCodeType">
          <xs:annotation>
            <xs:documentation>The target of the action in a content object - expressed by a QCode. If the target attribute is omitted the target of the action is the whole object.</xs:documentation>
          </xs:annotation>
        </xs:attribute>
        <xs:attribute name="targeturi" type="IRIType">
          <xs:annotation>
            <xs:documentation>The target of the action in a content object - expressed by a URI. If the target attribute is omitted the target of the action is the whole object.</xs:documentation>
          </xs:annotation>
        </xs:attribute>
        <xs:attribute name="timestamp" type="xs:dateTime">
          <xs:annotation>
            <xs:documentation>The date and optionally the time (with a time zone) when this action was performed on the target.</xs:documentation>
          </xs:annotation>
        </xs:attribute>
      </xs:extension>
    </xs:complexContent>
  </xs:complexType>
</xs:element>
Element rightsInfo
Namespace http://iptc.org/std/nar/2006-10-01/
Annotations
Expression of rights to be applied to content
Diagram
Diagram NewsML-G2_2_22-spec-All-Power_xsd.tmp#RightsInfoType_idrefs NewsML-G2_2_22-spec-All-Power_xsd.tmp#RightsInfoType_scope NewsML-G2_2_22-spec-All-Power_xsd.tmp#RightsInfoType_scopeuri NewsML-G2_2_22-spec-All-Power_xsd.tmp#RightsInfoType_aspect NewsML-G2_2_22-spec-All-Power_xsd.tmp#RightsInfoType_aspecturi NewsML-G2_2_22-spec-All-Power_xsd.tmp#commonPowerAttributes NewsML-G2_2_22-spec-All-Power_xsd.tmp#i18nAttributes NewsML-G2_2_22-spec-All-Power_xsd.tmp#timeValidityAttributes NewsML-G2_2_22-spec-All-Power_xsd.tmp#accountable NewsML-G2_2_22-spec-All-Power_xsd.tmp#copyrightHolder NewsML-G2_2_22-spec-All-Power_xsd.tmp#copyrightNotice NewsML-G2_2_22-spec-All-Power_xsd.tmp#usageTerms NewsML-G2_2_22-spec-All-Power_xsd.tmp#link NewsML-G2_2_22-spec-All-Power_xsd.tmp#rightsInfoExtProperty NewsML-G2_2_22-spec-All-Power_xsd.tmp#RightsInfoType
Type RightsInfoType
Properties
content complex
Used by
Model
accountable{0,1} , copyrightHolder{0,1} , (copyrightNotice | usageTerms | link | rightsInfoExtProperty) , ANY element from ANY namespace OTHER than 'http://iptc.org/std/nar/2006-10-01/'
Children accountable, copyrightHolder, copyrightNotice, link, rightsInfoExtProperty, usageTerms
Instance
<rightsInfo aspect="" aspecturi="" creator="" creatoruri="" custom="" dir="" how="" howuri="" id="" idrefs="" xml:lang="" modified="" pubconstraint="" pubconstrainturi="" scope="" scopeuri="" validfrom="" validto="" why="" whyuri="" xmlns="http://iptc.org/std/nar/2006-10-01/">
  <accountable creator="" creatoruri="" custom="" dir="" how="" howuri="" id="" xml:lang="" literal="" modified="" pubconstraint="" pubconstrainturi="" qcode="" type="" typeuri="" uri="" why="" whyuri="">{0,1}</accountable>
  <copyrightHolder creator="" creatoruri="" custom="" dir="" how="" howuri="" id="" xml:lang="" literal="" modified="" pubconstraint="" pubconstrainturi="" qcode="" type="" typeuri="" uri="" why="" whyuri="">{0,1}</copyrightHolder>
  <copyrightNotice creator="" creatoruri="" custom="" dir="" how="" howuri="" href="" id="" xml:lang="" media="" modified="" pubconstraint="" pubconstrainturi="" role="" roleuri="" why="" whyuri="">{1,1}</copyrightNotice>
  <usageTerms creator="" creatoruri="" custom="" dir="" how="" howuri="" href="" id="" xml:lang="" media="" modified="" pubconstraint="" pubconstrainturi="" role="" roleuri="" why="" whyuri="">{1,1}</usageTerms>
  <link contenttype="" contenttypevariant="" creator="" creatoruri="" custom="" dir="" format="" formaturi="" guidref="" how="" howuri="" href="" hreftype="" id="" xml:lang="" modified="" persistidref="" pubconstraint="" pubconstrainturi="" rank="" rel="" reluri="" residref="" size="" title="" validfrom="" validto="" version="" why="" whyuri="">{1,1}</link>
  <rightsInfoExtProperty creator="" creatoruri="" custom="" dir="" how="" howuri="" id="" xml:lang="" literal="" modified="" pubconstraint="" pubconstrainturi="" qcode="" rel="" reluri="" type="" typeuri="" uri="" validfrom="" validto="" value="" valuedatatype="" valueunit="" valueunituri="" why="" whyuri="">{1,1}</rightsInfoExtProperty>
</rightsInfo>
Attributes
QName Type Use Annotation
aspect QCodeListType optional
Indicates to which rights-related aspect(s) of an Item or part(s) of an Item the rightsInfo element applies - expressed by a QCode. If the attribute does not exist then rightsInfo applies to all aspects. Mandatory NewsCodes scheme for the values: http://cv.iptc.org/newscodes/raspect
aspecturi IRIListType optional
Indicates to which rights-related aspect(s) of an Item or part(s) of an Item the rightsInfo element applies - expressed by a URI. If the attribute does not exist then rightsInfo applies to all aspects. Mandatory NewsCodes scheme for the values: http://cv.iptc.org/newscodes/raspect
creator QCodeType optional
If the attribute is empty, specifies which entity (person, organisation or system) will edit the property - expressed by a QCode. If the attribute is non-empty, specifies which entity (person, organisation or system) has edited the property.
creatoruri IRIType optional
If the attribute is empty, specifies which entity (person, organisation or system) will edit the property - expressed by a URI. If the attribute is non-empty, specifies which entity (person, organisation or system) has edited the property.
custom xs:boolean optional
If set to true the corresponding property was added to the G2 Item for a specific customer or group of customers only. The default value of this property is false which applies when this attribute is not used with the property.
dir restriction of xs:NMTOKEN optional
The directionality of textual content (enumeration: ltr, rtl)
how QCodeType optional
Indicates by which means the value was extracted from the content - expressed by a QCode
howuri IRIType optional
Indicates by which means the value was extracted from the content - expressed by a URI
id xs:ID optional
The local identifier of the property.
idrefs xs:IDREFS optional
Reference(s) to the part(s) of an Item to which the rightsInfo element applies. When referencing part(s) of the content of an Item, idrefs must include the partid value of a partMeta element which in turn references the part of the content.
modified DateOptTimeType optional
The date (and, optionally, the time) when the property was last modified. The initial value is the date (and, optionally, the time) of creation of the property.
pubconstraint QCodeListType optional
One or many constraints that apply to publishing the value of the property - expressed by a QCode. Each constraint applies to all descendant elements.
pubconstrainturi IRIListType optional
One or many constraints that apply to publishing the value of the property - expressed by a URI. Each constraint applies to all descendant elements.
scope QCodeListType optional
Indicates to which part(s) of an Item the rightsInfo element applies - expressed by a QCode. If the attribute does not exist then rightsInfo applies to all parts of the Item. Mandatory NewsCodes scheme for the values: http://cv.iptc.org/newscodes/riscope/
scopeuri IRIListType optional
Indicates to which part(s) of an Item the rightsInfo element applies - expressed by a URI. If the attribute does not exist then rightsInfo applies to all parts of the Item. Mandatory NewsCodes scheme for the values: http://cv.iptc.org/newscodes/riscope/
validfrom DateOptTimeType optional
The date (and, optionally, the time) before which a relationship is not valid.
validto DateOptTimeType optional
The date (and, optionally, the time) after which a relationship is not valid.
why QCodeType optional
Why the metadata has been included - expressed by a QCode
whyuri IRIType optional
Why the metadata has been included - expressed by a URI
xml:lang union of(xs:language, restriction of xs:string) optional
Attempting to install the relevant ISO 2- and 3-letter
         codes as the enumerated possible values is probably never
         going to be a realistic possibility.  See
         RFC 3066 at http://www.ietf.org/rfc/rfc3066.txt and the IANA registry
         at http://www.iana.org/assignments/lang-tag-apps.htm for
         further information.

         The union allows for the 'un-declaration' of xml:lang with
         the empty string.
Wildcard: ANY attribute from ANY namespace OTHER than 'http://iptc.org/std/nar/2006-10-01/'
Source
<xs:element name="rightsInfo" type="RightsInfoType">
  <xs:annotation>
    <xs:documentation>Expression of rights to be applied to content</xs:documentation>
  </xs:annotation>
</xs:element>
Element accountable
Namespace http://iptc.org/std/nar/2006-10-01/
Annotations
An individual accountable for the content in legal terms.
Diagram
Diagram NewsML-G2_2_22-spec-All-Power_xsd.tmp#commonPowerAttributes NewsML-G2_2_22-spec-All-Power_xsd.tmp#flexAttributes NewsML-G2_2_22-spec-All-Power_xsd.tmp#i18nAttributes NewsML-G2_2_22-spec-All-Power_xsd.tmp#name NewsML-G2_2_22-spec-All-Power_xsd.tmp#definition NewsML-G2_2_22-spec-All-Power_xsd.tmp#note NewsML-G2_2_22-spec-All-Power_xsd.tmp#facet NewsML-G2_2_22-spec-All-Power_xsd.tmp#remoteInfo NewsML-G2_2_22-spec-All-Power_xsd.tmp#hierarchyInfo NewsML-G2_2_22-spec-All-Power_xsd.tmp#ConceptDefinitionGroup NewsML-G2_2_22-spec-All-Power_xsd.tmp#sameAs NewsML-G2_2_22-spec-All-Power_xsd.tmp#broader NewsML-G2_2_22-spec-All-Power_xsd.tmp#narrower NewsML-G2_2_22-spec-All-Power_xsd.tmp#related NewsML-G2_2_22-spec-All-Power_xsd.tmp#ConceptRelationshipsGroup NewsML-G2_2_22-spec-All-Power_xsd.tmp#personDetails NewsML-G2_2_22-spec-All-Power_xsd.tmp#FlexPersonPropType
Type FlexPersonPropType
Properties
content complex
Used by
Complex Type RightsInfoType
Model
(name | definition | note | facet | remoteInfo | hierarchyInfo) , (sameAs | broader | narrower | related) , personDetails{0,1} , ANY element from ANY namespace OTHER than 'http://iptc.org/std/nar/2006-10-01/'
Children broader, definition, facet, hierarchyInfo, name, narrower, note, personDetails, related, remoteInfo, sameAs
Instance
<accountable creator="" creatoruri="" custom="" dir="" how="" howuri="" id="" xml:lang="" literal="" modified="" pubconstraint="" pubconstrainturi="" qcode="" type="" typeuri="" uri="" why="" whyuri="" xmlns="http://iptc.org/std/nar/2006-10-01/">
  <name creator="" creatoruri="" custom="" dir="" how="" howuri="" id="" xml:lang="" modified="" part="" parturi="" pubconstraint="" pubconstrainturi="" role="" roleuri="" validfrom="" validto="" why="" whyuri="">{1,1}</name>
  <definition creator="" creatoruri="" custom="" dir="" how="" howuri="" id="" xml:lang="" media="" modified="" pubconstraint="" pubconstrainturi="" role="" roleuri="" validfrom="" validto="" why="" whyuri="">{1,1}</definition>
  <note creator="" creatoruri="" custom="" dir="" how="" howuri="" id="" xml:lang="" media="" modified="" pubconstraint="" pubconstrainturi="" role="" roleuri="" validfrom="" validto="" why="" whyuri="">{1,1}</note>
  <facet creator="" creatoruri="" custom="" dir="" g2flag="DEPR" how="" howuri="" id="" xml:lang="" literal="" modified="" pubconstraint="" pubconstrainturi="" qcode="" rel="" reluri="" type="" typeuri="" uri="" validfrom="" validto="" why="" whyuri="">{1,1}</facet>
  <remoteInfo contenttype="" contenttypevariant="" creator="" creatoruri="" custom="" dir="" format="" formaturi="" guidref="" how="" howuri="" href="" hreftype="" id="" xml:lang="" modified="" persistidref="" pubconstraint="" pubconstrainturi="" rank="" rel="" reluri="" residref="" size="" title="" validfrom="" validto="" version="" why="" whyuri="">{1,1}</remoteInfo>
  <hierarchyInfo creator="" creatoruri="" custom="" how="" howuri="" id="" modified="" pubconstraint="" pubconstrainturi="" why="" whyuri="">{1,1}</hierarchyInfo>
  <sameAs creator="" creatoruri="" custom="" dir="" how="" howuri="" id="" xml:lang="" literal="" modified="" pubconstraint="" pubconstrainturi="" qcode="" type="" typeuri="" uri="" validfrom="" validto="" why="" whyuri="">{1,1}</sameAs>
  <broader creator="" creatoruri="" custom="" dir="" how="" howuri="" id="" xml:lang="" literal="" modified="" pubconstraint="" pubconstrainturi="" qcode="" rank="" rel="" reluri="" type="" typeuri="" uri="" validfrom="" validto="" why="" whyuri="">{1,1}</broader>
  <narrower creator="" creatoruri="" custom="" dir="" how="" howuri="" id="" xml:lang="" literal="" modified="" pubconstraint="" pubconstrainturi="" qcode="" rank="" rel="" reluri="" type="" typeuri="" uri="" validfrom="" validto="" why="" whyuri="">{1,1}</narrower>
  <related creator="" creatoruri="" custom="" dir="" how="" howuri="" id="" xml:lang="" literal="" modified="" pubconstraint="" pubconstrainturi="" qcode="" rank="" rel="" reluri="" type="" typeuri="" uri="" validfrom="" validto="" value="" valuedatatype="" valueunit="" valueunituri="" why="" whyuri="">{1,1}</related>
  <personDetails creator="" creatoruri="" custom="" how="" howuri="" id="" modified="" pubconstraint="" pubconstrainturi="" why="" whyuri="">{0,1}</personDetails>
</accountable>
Attributes
QName Type Use Annotation
creator QCodeType optional
If the attribute is empty, specifies which entity (person, organisation or system) will edit the property - expressed by a QCode. If the attribute is non-empty, specifies which entity (person, organisation or system) has edited the property.
creatoruri IRIType optional
If the attribute is empty, specifies which entity (person, organisation or system) will edit the property - expressed by a URI. If the attribute is non-empty, specifies which entity (person, organisation or system) has edited the property.
custom xs:boolean optional
If set to true the corresponding property was added to the G2 Item for a specific customer or group of customers only. The default value of this property is false which applies when this attribute is not used with the property.
dir restriction of xs:NMTOKEN optional
The directionality of textual content (enumeration: ltr, rtl)
how QCodeType optional
Indicates by which means the value was extracted from the content - expressed by a QCode
howuri IRIType optional
Indicates by which means the value was extracted from the content - expressed by a URI
id xs:ID optional
The local identifier of the property.
literal g2normalizedString optional
A free-text value assigned as property value.
modified DateOptTimeType optional
The date (and, optionally, the time) when the property was last modified. The initial value is the date (and, optionally, the time) of creation of the property.
pubconstraint QCodeListType optional
One or many constraints that apply to publishing the value of the property - expressed by a QCode. Each constraint applies to all descendant elements.
pubconstrainturi IRIListType optional
One or many constraints that apply to publishing the value of the property - expressed by a URI. Each constraint applies to all descendant elements.
qcode QCodeType optional
A qualified code which identifies a concept.
type QCodeType optional
The type of the concept assigned as controlled property value - expressed by a QCode
typeuri IRIType optional
The type of the concept assigned as controlled property value - expressed by a URI
uri IRIType optional
A URI which identifies a concept.
why QCodeType optional
Why the metadata has been included - expressed by a QCode
whyuri IRIType optional
Why the metadata has been included - expressed by a URI
xml:lang union of(xs:language, restriction of xs:string) optional
Attempting to install the relevant ISO 2- and 3-letter
         codes as the enumerated possible values is probably never
         going to be a realistic possibility.  See
         RFC 3066 at http://www.ietf.org/rfc/rfc3066.txt and the IANA registry
         at http://www.iana.org/assignments/lang-tag-apps.htm for
         further information.

         The union allows for the 'un-declaration' of xml:lang with
         the empty string.
Wildcard: ANY attribute from ANY namespace OTHER than 'http://iptc.org/std/nar/2006-10-01/'
Source
<xs:element name="accountable" type="FlexPersonPropType">
  <xs:annotation>
    <xs:documentation>An individual accountable for the content in legal terms.</xs:documentation>
  </xs:annotation>
</xs:element>
Element copyrightHolder
Namespace http://iptc.org/std/nar/2006-10-01/
Annotations
The person or organisation claiming the intellectual property for the content.
Diagram
Diagram NewsML-G2_2_22-spec-All-Power_xsd.tmp#commonPowerAttributes NewsML-G2_2_22-spec-All-Power_xsd.tmp#flexAttributes NewsML-G2_2_22-spec-All-Power_xsd.tmp#i18nAttributes NewsML-G2_2_22-spec-All-Power_xsd.tmp#name NewsML-G2_2_22-spec-All-Power_xsd.tmp#definition NewsML-G2_2_22-spec-All-Power_xsd.tmp#note NewsML-G2_2_22-spec-All-Power_xsd.tmp#facet NewsML-G2_2_22-spec-All-Power_xsd.tmp#remoteInfo NewsML-G2_2_22-spec-All-Power_xsd.tmp#hierarchyInfo NewsML-G2_2_22-spec-All-Power_xsd.tmp#ConceptDefinitionGroup NewsML-G2_2_22-spec-All-Power_xsd.tmp#sameAs NewsML-G2_2_22-spec-All-Power_xsd.tmp#broader NewsML-G2_2_22-spec-All-Power_xsd.tmp#narrower NewsML-G2_2_22-spec-All-Power_xsd.tmp#related NewsML-G2_2_22-spec-All-Power_xsd.tmp#ConceptRelationshipsGroup NewsML-G2_2_22-spec-All-Power_xsd.tmp#personDetails NewsML-G2_2_22-spec-All-Power_xsd.tmp#organisationDetails NewsML-G2_2_22-spec-All-Power_xsd.tmp#FlexPartyPropType
Type FlexPartyPropType
Properties
content complex
Used by
Complex Type RightsInfoType
Model
(name | definition | note | facet | remoteInfo | hierarchyInfo) , (sameAs | broader | narrower | related) , (personDetails | organisationDetails) , ANY element from ANY namespace OTHER than 'http://iptc.org/std/nar/2006-10-01/'
Children broader, definition, facet, hierarchyInfo, name, narrower, note, organisationDetails, personDetails, related, remoteInfo, sameAs
Instance
<copyrightHolder creator="" creatoruri="" custom="" dir="" how="" howuri="" id="" xml:lang="" literal="" modified="" pubconstraint="" pubconstrainturi="" qcode="" type="" typeuri="" uri="" why="" whyuri="" xmlns="http://iptc.org/std/nar/2006-10-01/">
  <name creator="" creatoruri="" custom="" dir="" how="" howuri="" id="" xml:lang="" modified="" part="" parturi="" pubconstraint="" pubconstrainturi="" role="" roleuri="" validfrom="" validto="" why="" whyuri="">{1,1}</name>
  <definition creator="" creatoruri="" custom="" dir="" how="" howuri="" id="" xml:lang="" media="" modified="" pubconstraint="" pubconstrainturi="" role="" roleuri="" validfrom="" validto="" why="" whyuri="">{1,1}</definition>
  <note creator="" creatoruri="" custom="" dir="" how="" howuri="" id="" xml:lang="" media="" modified="" pubconstraint="" pubconstrainturi="" role="" roleuri="" validfrom="" validto="" why="" whyuri="">{1,1}</note>
  <facet creator="" creatoruri="" custom="" dir="" g2flag="DEPR" how="" howuri="" id="" xml:lang="" literal="" modified="" pubconstraint="" pubconstrainturi="" qcode="" rel="" reluri="" type="" typeuri="" uri="" validfrom="" validto="" why="" whyuri="">{1,1}</facet>
  <remoteInfo contenttype="" contenttypevariant="" creator="" creatoruri="" custom="" dir="" format="" formaturi="" guidref="" how="" howuri="" href="" hreftype="" id="" xml:lang="" modified="" persistidref="" pubconstraint="" pubconstrainturi="" rank="" rel="" reluri="" residref="" size="" title="" validfrom="" validto="" version="" why="" whyuri="">{1,1}</remoteInfo>
  <hierarchyInfo creator="" creatoruri="" custom="" how="" howuri="" id="" modified="" pubconstraint="" pubconstrainturi="" why="" whyuri="">{1,1}</hierarchyInfo>
  <sameAs creator="" creatoruri="" custom="" dir="" how="" howuri="" id="" xml:lang="" literal="" modified="" pubconstraint="" pubconstrainturi="" qcode="" type="" typeuri="" uri="" validfrom="" validto="" why="" whyuri="">{1,1}</sameAs>
  <broader creator="" creatoruri="" custom="" dir="" how="" howuri="" id="" xml:lang="" literal="" modified="" pubconstraint="" pubconstrainturi="" qcode="" rank="" rel="" reluri="" type="" typeuri="" uri="" validfrom="" validto="" why="" whyuri="">{1,1}</broader>
  <narrower creator="" creatoruri="" custom="" dir="" how="" howuri="" id="" xml:lang="" literal="" modified="" pubconstraint="" pubconstrainturi="" qcode="" rank="" rel="" reluri="" type="" typeuri="" uri="" validfrom="" validto="" why="" whyuri="">{1,1}</narrower>
  <related creator="" creatoruri="" custom="" dir="" how="" howuri="" id="" xml:lang="" literal="" modified="" pubconstraint="" pubconstrainturi="" qcode="" rank="" rel="" reluri="" type="" typeuri="" uri="" validfrom="" validto="" value="" valuedatatype="" valueunit="" valueunituri="" why="" whyuri="">{1,1}</related>
  <personDetails creator="" creatoruri="" custom="" how="" howuri="" id="" modified="" pubconstraint="" pubconstrainturi="" why="" whyuri="">{1,1}</personDetails>
  <organisationDetails creator="" creatoruri="" custom="" how="" howuri="" id="" modified="" pubconstraint="" pubconstrainturi="" why="" whyuri="">{1,1}</organisationDetails>
</copyrightHolder>
Attributes
QName Type Use Annotation
creator QCodeType optional
If the attribute is empty, specifies which entity (person, organisation or system) will edit the property - expressed by a QCode. If the attribute is non-empty, specifies which entity (person, organisation or system) has edited the property.
creatoruri IRIType optional
If the attribute is empty, specifies which entity (person, organisation or system) will edit the property - expressed by a URI. If the attribute is non-empty, specifies which entity (person, organisation or system) has edited the property.
custom xs:boolean optional
If set to true the corresponding property was added to the G2 Item for a specific customer or group of customers only. The default value of this property is false which applies when this attribute is not used with the property.
dir restriction of xs:NMTOKEN optional
The directionality of textual content (enumeration: ltr, rtl)
how QCodeType optional
Indicates by which means the value was extracted from the content - expressed by a QCode
howuri IRIType optional
Indicates by which means the value was extracted from the content - expressed by a URI
id xs:ID optional
The local identifier of the property.
literal g2normalizedString optional
A free-text value assigned as property value.
modified DateOptTimeType optional
The date (and, optionally, the time) when the property was last modified. The initial value is the date (and, optionally, the time) of creation of the property.
pubconstraint QCodeListType optional
One or many constraints that apply to publishing the value of the property - expressed by a QCode. Each constraint applies to all descendant elements.
pubconstrainturi IRIListType optional
One or many constraints that apply to publishing the value of the property - expressed by a URI. Each constraint applies to all descendant elements.
qcode QCodeType optional
A qualified code which identifies a concept.
type QCodeType optional
The type of the concept assigned as controlled property value - expressed by a QCode
typeuri IRIType optional
The type of the concept assigned as controlled property value - expressed by a URI
uri IRIType optional
A URI which identifies a concept.
why QCodeType optional
Why the metadata has been included - expressed by a QCode
whyuri IRIType optional
Why the metadata has been included - expressed by a URI
xml:lang union of(xs:language, restriction of xs:string) optional
Attempting to install the relevant ISO 2- and 3-letter
         codes as the enumerated possible values is probably never
         going to be a realistic possibility.  See
         RFC 3066 at http://www.ietf.org/rfc/rfc3066.txt and the IANA registry
         at http://www.iana.org/assignments/lang-tag-apps.htm for
         further information.

         The union allows for the 'un-declaration' of xml:lang with
         the empty string.
Wildcard: ANY attribute from ANY namespace OTHER than 'http://iptc.org/std/nar/2006-10-01/'
Source
<xs:element name="copyrightHolder" type="FlexPartyPropType">
  <xs:annotation>
    <xs:documentation>The person or organisation claiming the intellectual property for the content.</xs:documentation>
  </xs:annotation>
</xs:element>
Element copyrightNotice
Namespace http://iptc.org/std/nar/2006-10-01/
Annotations
Any necessary copyright notice for claiming the intellectual property for the content.
Diagram
Diagram NewsML-G2_2_22-spec-All-Power_xsd.tmp#commonPowerAttributes NewsML-G2_2_22-spec-All-Power_xsd.tmp#i18nAttributes NewsML-G2_2_22-spec-All-Power_xsd.tmp#BlockType_media NewsML-G2_2_22-spec-All-Power_xsd.tmp#BlockType_role NewsML-G2_2_22-spec-All-Power_xsd.tmp#BlockType_roleuri NewsML-G2_2_22-spec-All-Power_xsd.tmp#a NewsML-G2_2_22-spec-All-Power_xsd.tmp#span NewsML-G2_2_22-spec-All-Power_xsd.tmp#ruby NewsML-G2_2_22-spec-All-Power_xsd.tmp#br NewsML-G2_2_22-spec-All-Power_xsd.tmp#inline NewsML-G2_2_22-spec-All-Power_xsd.tmp#BlockType NewsML-G2_2_22-spec-All-Power_xsd.tmp#RightsBlockType_href NewsML-G2_2_22-spec-All-Power_xsd.tmp#RightsBlockType
Type RightsBlockType
Type hierarchy
Properties
content complex
mixed true
Used by
Element objectDetails
Complex Type RightsInfoType
Model
a | span | ruby | br | inline | ANY element from ANY namespace OTHER than 'http://iptc.org/std/nar/2006-10-01/'
Children a, br, inline, ruby, span
Instance
<copyrightNotice creator="" creatoruri="" custom="" dir="" how="" howuri="" href="" id="" xml:lang="" media="" modified="" pubconstraint="" pubconstrainturi="" role="" roleuri="" why="" whyuri="" xmlns="http://iptc.org/std/nar/2006-10-01/">
  <a class="" creator="" creatoruri="" custom="" dir="" how="" howuri="" href="" hreflang="" id="" xml:lang="" modified="" pubconstraint="" pubconstrainturi="" rel="" rev="" why="" whyuri="">{1,1}</a>
  <span class="" creator="" creatoruri="" custom="" dir="" how="" howuri="" id="" xml:lang="" modified="" pubconstraint="" pubconstrainturi="" why="" whyuri="">{1,1}</span>
  <ruby creator="" creatoruri="" custom="" dir="" how="" howuri="" id="" xml:lang="" modified="" pubconstraint="" pubconstrainturi="" why="" whyuri="">{1,1}</ruby>
  <br creator="" creatoruri="" custom="" how="" howuri="" id="" modified="" pubconstraint="" pubconstrainturi="" why="" whyuri="">{1,1}</br>
  <inline class="" confidence="" creator="" creatoruri="" custom="" derivedfrom="" dir="" how="" howuri="" id="" xml:lang="" literal="" modified="" pubconstraint="" pubconstrainturi="" qcode="" relevance="" type="" typeuri="" uri="" why="" whyuri="">{1,1}</inline>
</copyrightNotice>
Attributes
QName Type Use Annotation
creator QCodeType optional
If the attribute is empty, specifies which entity (person, organisation or system) will edit the property - expressed by a QCode. If the attribute is non-empty, specifies which entity (person, organisation or system) has edited the property.
creatoruri IRIType optional
If the attribute is empty, specifies which entity (person, organisation or system) will edit the property - expressed by a URI. If the attribute is non-empty, specifies which entity (person, organisation or system) has edited the property.
custom xs:boolean optional
If set to true the corresponding property was added to the G2 Item for a specific customer or group of customers only. The default value of this property is false which applies when this attribute is not used with the property.
dir restriction of xs:NMTOKEN optional
The directionality of textual content (enumeration: ltr, rtl)
how QCodeType optional
Indicates by which means the value was extracted from the content - expressed by a QCode
howuri IRIType optional
Indicates by which means the value was extracted from the content - expressed by a URI
href IRIType optional
The locator of a remote expression of rights
id xs:ID optional
The local identifier of the property.
media xs:NMTOKENS optional
An indication of the target media type(s)
values as defined by the Cascading Style Sheets (CSS) specification.
modified DateOptTimeType optional
The date (and, optionally, the time) when the property was last modified. The initial value is the date (and, optionally, the time) of creation of the property.
pubconstraint QCodeListType optional
One or many constraints that apply to publishing the value of the property - expressed by a QCode. Each constraint applies to all descendant elements.
pubconstrainturi IRIListType optional
One or many constraints that apply to publishing the value of the property - expressed by a URI. Each constraint applies to all descendant elements.
role QCodeListType optional
A refinement of the semantics of the block.
roleuri IRIType optional
A URI identifying the refined semantics of the definition.
why QCodeType optional
Why the metadata has been included - expressed by a QCode
whyuri IRIType optional
Why the metadata has been included - expressed by a URI
xml:lang union of(xs:language, restriction of xs:string) optional
Attempting to install the relevant ISO 2- and 3-letter
         codes as the enumerated possible values is probably never
         going to be a realistic possibility.  See
         RFC 3066 at http://www.ietf.org/rfc/rfc3066.txt and the IANA registry
         at http://www.iana.org/assignments/lang-tag-apps.htm for
         further information.

         The union allows for the 'un-declaration' of xml:lang with
         the empty string.
Wildcard: ANY attribute from ANY namespace OTHER than 'http://iptc.org/std/nar/2006-10-01/'
Source
<xs:element name="copyrightNotice" type="RightsBlockType">
  <xs:annotation>
    <xs:documentation>Any necessary copyright notice for claiming the intellectual property for the content.</xs:documentation>
  </xs:annotation>
</xs:element>
Element usageTerms
Namespace http://iptc.org/std/nar/2006-10-01/
Annotations
A natural-language statement about the usage terms pertaining to the content.
Diagram
Diagram NewsML-G2_2_22-spec-All-Power_xsd.tmp#commonPowerAttributes NewsML-G2_2_22-spec-All-Power_xsd.tmp#i18nAttributes NewsML-G2_2_22-spec-All-Power_xsd.tmp#BlockType_media NewsML-G2_2_22-spec-All-Power_xsd.tmp#BlockType_role NewsML-G2_2_22-spec-All-Power_xsd.tmp#BlockType_roleuri NewsML-G2_2_22-spec-All-Power_xsd.tmp#a NewsML-G2_2_22-spec-All-Power_xsd.tmp#span NewsML-G2_2_22-spec-All-Power_xsd.tmp#ruby NewsML-G2_2_22-spec-All-Power_xsd.tmp#br NewsML-G2_2_22-spec-All-Power_xsd.tmp#inline NewsML-G2_2_22-spec-All-Power_xsd.tmp#BlockType NewsML-G2_2_22-spec-All-Power_xsd.tmp#RightsBlockType_href NewsML-G2_2_22-spec-All-Power_xsd.tmp#RightsBlockType
Type RightsBlockType
Type hierarchy
Properties
content complex
mixed true
Used by
Complex Type RightsInfoType
Model
a | span | ruby | br | inline | ANY element from ANY namespace OTHER than 'http://iptc.org/std/nar/2006-10-01/'
Children a, br, inline, ruby, span
Instance
<usageTerms creator="" creatoruri="" custom="" dir="" how="" howuri="" href="" id="" xml:lang="" media="" modified="" pubconstraint="" pubconstrainturi="" role="" roleuri="" why="" whyuri="" xmlns="http://iptc.org/std/nar/2006-10-01/">
  <a class="" creator="" creatoruri="" custom="" dir="" how="" howuri="" href="" hreflang="" id="" xml:lang="" modified="" pubconstraint="" pubconstrainturi="" rel="" rev="" why="" whyuri="">{1,1}</a>
  <span class="" creator="" creatoruri="" custom="" dir="" how="" howuri="" id="" xml:lang="" modified="" pubconstraint="" pubconstrainturi="" why="" whyuri="">{1,1}</span>
  <ruby creator="" creatoruri="" custom="" dir="" how="" howuri="" id="" xml:lang="" modified="" pubconstraint="" pubconstrainturi="" why="" whyuri="">{1,1}</ruby>
  <br creator="" creatoruri="" custom="" how="" howuri="" id="" modified="" pubconstraint="" pubconstrainturi="" why="" whyuri="">{1,1}</br>
  <inline class="" confidence="" creator="" creatoruri="" custom="" derivedfrom="" dir="" how="" howuri="" id="" xml:lang="" literal="" modified="" pubconstraint="" pubconstrainturi="" qcode="" relevance="" type="" typeuri="" uri="" why="" whyuri="">{1,1}</inline>
</usageTerms>
Attributes
QName Type Use Annotation
creator QCodeType optional
If the attribute is empty, specifies which entity (person, organisation or system) will edit the property - expressed by a QCode. If the attribute is non-empty, specifies which entity (person, organisation or system) has edited the property.
creatoruri IRIType optional
If the attribute is empty, specifies which entity (person, organisation or system) will edit the property - expressed by a URI. If the attribute is non-empty, specifies which entity (person, organisation or system) has edited the property.
custom xs:boolean optional
If set to true the corresponding property was added to the G2 Item for a specific customer or group of customers only. The default value of this property is false which applies when this attribute is not used with the property.
dir restriction of xs:NMTOKEN optional
The directionality of textual content (enumeration: ltr, rtl)
how QCodeType optional
Indicates by which means the value was extracted from the content - expressed by a QCode
howuri IRIType optional
Indicates by which means the value was extracted from the content - expressed by a URI
href IRIType optional
The locator of a remote expression of rights
id xs:ID optional
The local identifier of the property.
media xs:NMTOKENS optional
An indication of the target media type(s)
values as defined by the Cascading Style Sheets (CSS) specification.
modified DateOptTimeType optional
The date (and, optionally, the time) when the property was last modified. The initial value is the date (and, optionally, the time) of creation of the property.
pubconstraint QCodeListType optional
One or many constraints that apply to publishing the value of the property - expressed by a QCode. Each constraint applies to all descendant elements.
pubconstrainturi IRIListType optional
One or many constraints that apply to publishing the value of the property - expressed by a URI. Each constraint applies to all descendant elements.
role QCodeListType optional
A refinement of the semantics of the block.
roleuri IRIType optional
A URI identifying the refined semantics of the definition.
why QCodeType optional
Why the metadata has been included - expressed by a QCode
whyuri IRIType optional
Why the metadata has been included - expressed by a URI
xml:lang union of(xs:language, restriction of xs:string) optional
Attempting to install the relevant ISO 2- and 3-letter
         codes as the enumerated possible values is probably never
         going to be a realistic possibility.  See
         RFC 3066 at http://www.ietf.org/rfc/rfc3066.txt and the IANA registry
         at http://www.iana.org/assignments/lang-tag-apps.htm for
         further information.

         The union allows for the 'un-declaration' of xml:lang with
         the empty string.
Wildcard: ANY attribute from ANY namespace OTHER than 'http://iptc.org/std/nar/2006-10-01/'
Source
<xs:element name="usageTerms" type="RightsBlockType">
  <xs:annotation>
    <xs:documentation>A natural-language statement about the usage terms pertaining to the content.</xs:documentation>
  </xs:annotation>
</xs:element>
Element link
Namespace http://iptc.org/std/nar/2006-10-01/
Annotations
Diagram
Type Link1Type
Properties
Used by
Model
Attributes
Source
Element rightsInfoExtProperty
Namespace http://iptc.org/std/nar/2006-10-01/
Annotations
Extension Property; the semantics are defined by the concept referenced by the rel attribute. The semantics of the Extension Property must have the same scope as the parent property.
Diagram
Diagram NewsML-G2_2_22-spec-All-Power_xsd.tmp#commonPowerAttributes NewsML-G2_2_22-spec-All-Power_xsd.tmp#flexAttributes NewsML-G2_2_22-spec-All-Power_xsd.tmp#i18nAttributes NewsML-G2_2_22-spec-All-Power_xsd.tmp#name NewsML-G2_2_22-spec-All-Power_xsd.tmp#definition NewsML-G2_2_22-spec-All-Power_xsd.tmp#note NewsML-G2_2_22-spec-All-Power_xsd.tmp#facet NewsML-G2_2_22-spec-All-Power_xsd.tmp#remoteInfo NewsML-G2_2_22-spec-All-Power_xsd.tmp#hierarchyInfo NewsML-G2_2_22-spec-All-Power_xsd.tmp#ConceptDefinitionGroup NewsML-G2_2_22-spec-All-Power_xsd.tmp#sameAs NewsML-G2_2_22-spec-All-Power_xsd.tmp#broader NewsML-G2_2_22-spec-All-Power_xsd.tmp#narrower NewsML-G2_2_22-spec-All-Power_xsd.tmp#related NewsML-G2_2_22-spec-All-Power_xsd.tmp#ConceptRelationshipsGroup NewsML-G2_2_22-spec-All-Power_xsd.tmp#Flex1PropType NewsML-G2_2_22-spec-All-Power_xsd.tmp#arbitraryValueAttributes NewsML-G2_2_22-spec-All-Power_xsd.tmp#Flex1ExtPropType NewsML-G2_2_22-spec-All-Power_xsd.tmp#Flex2ExtPropType_rel NewsML-G2_2_22-spec-All-Power_xsd.tmp#Flex2ExtPropType_reluri NewsML-G2_2_22-spec-All-Power_xsd.tmp#timeValidityAttributes NewsML-G2_2_22-spec-All-Power_xsd.tmp#Flex2ExtPropType
Type Flex2ExtPropType
Type hierarchy
Properties
content complex
Used by
Complex Type RightsInfoType
Model
(name | definition | note | facet | remoteInfo | hierarchyInfo) , (sameAs | broader | narrower | related) , ANY element from ANY namespace OTHER than 'http://iptc.org/std/nar/2006-10-01/'
Children broader, definition, facet, hierarchyInfo, name, narrower, note, related, remoteInfo, sameAs
Instance
<rightsInfoExtProperty creator="" creatoruri="" custom="" dir="" how="" howuri="" id="" xml:lang="" literal="" modified="" pubconstraint="" pubconstrainturi="" qcode="" rel="" reluri="" type="" typeuri="" uri="" validfrom="" validto="" value="" valuedatatype="" valueunit="" valueunituri="" why="" whyuri="" xmlns="http://iptc.org/std/nar/2006-10-01/">
  <name creator="" creatoruri="" custom="" dir="" how="" howuri="" id="" xml:lang="" modified="" part="" parturi="" pubconstraint="" pubconstrainturi="" role="" roleuri="" validfrom="" validto="" why="" whyuri="">{1,1}</name>
  <definition creator="" creatoruri="" custom="" dir="" how="" howuri="" id="" xml:lang="" media="" modified="" pubconstraint="" pubconstrainturi="" role="" roleuri="" validfrom="" validto="" why="" whyuri="">{1,1}</definition>
  <note creator="" creatoruri="" custom="" dir="" how="" howuri="" id="" xml:lang="" media="" modified="" pubconstraint="" pubconstrainturi="" role="" roleuri="" validfrom="" validto="" why="" whyuri="">{1,1}</note>
  <facet creator="" creatoruri="" custom="" dir="" g2flag="DEPR" how="" howuri="" id="" xml:lang="" literal="" modified="" pubconstraint="" pubconstrainturi="" qcode="" rel="" reluri="" type="" typeuri="" uri="" validfrom="" validto="" why="" whyuri="">{1,1}</facet>
  <remoteInfo contenttype="" contenttypevariant="" creator="" creatoruri="" custom="" dir="" format="" formaturi="" guidref="" how="" howuri="" href="" hreftype="" id="" xml:lang="" modified="" persistidref="" pubconstraint="" pubconstrainturi="" rank="" rel="" reluri="" residref="" size="" title="" validfrom="" validto="" version="" why="" whyuri="">{1,1}</remoteInfo>
  <hierarchyInfo creator="" creatoruri="" custom="" how="" howuri="" id="" modified="" pubconstraint="" pubconstrainturi="" why="" whyuri="">{1,1}</hierarchyInfo>
  <sameAs creator="" creatoruri="" custom="" dir="" how="" howuri="" id="" xml:lang="" literal="" modified="" pubconstraint="" pubconstrainturi="" qcode="" type="" typeuri="" uri="" validfrom="" validto="" why="" whyuri="">{1,1}</sameAs>
  <broader creator="" creatoruri="" custom="" dir="" how="" howuri="" id="" xml:lang="" literal="" modified="" pubconstraint="" pubconstrainturi="" qcode="" rank="" rel="" reluri="" type="" typeuri="" uri="" validfrom="" validto="" why="" whyuri="">{1,1}</broader>
  <narrower creator="" creatoruri="" custom="" dir="" how="" howuri="" id="" xml:lang="" literal="" modified="" pubconstraint="" pubconstrainturi="" qcode="" rank="" rel="" reluri="" type="" typeuri="" uri="" validfrom="" validto="" why="" whyuri="">{1,1}</narrower>
  <related creator="" creatoruri="" custom="" dir="" how="" howuri="" id="" xml:lang="" literal="" modified="" pubconstraint="" pubconstrainturi="" qcode="" rank="" rel="" reluri="" type="" typeuri="" uri="" validfrom="" validto="" value="" valuedatatype="" valueunit="" valueunituri="" why="" whyuri="">{1,1}</related>
</rightsInfoExtProperty>
Attributes
QName Type Use Annotation
creator QCodeType optional
If the attribute is empty, specifies which entity (person, organisation or system) will edit the property - expressed by a QCode. If the attribute is non-empty, specifies which entity (person, organisation or system) has edited the property.
creatoruri IRIType optional
If the attribute is empty, specifies which entity (person, organisation or system) will edit the property - expressed by a URI. If the attribute is non-empty, specifies which entity (person, organisation or system) has edited the property.
custom xs:boolean optional
If set to true the corresponding property was added to the G2 Item for a specific customer or group of customers only. The default value of this property is false which applies when this attribute is not used with the property.
dir restriction of xs:NMTOKEN optional
The directionality of textual content (enumeration: ltr, rtl)
how QCodeType optional
Indicates by which means the value was extracted from the content - expressed by a QCode
howuri IRIType optional
Indicates by which means the value was extracted from the content - expressed by a URI
id xs:ID optional
The local identifier of the property.
literal g2normalizedString optional
A free-text value assigned as property value.
modified DateOptTimeType optional
The date (and, optionally, the time) when the property was last modified. The initial value is the date (and, optionally, the time) of creation of the property.
pubconstraint QCodeListType optional
One or many constraints that apply to publishing the value of the property - expressed by a QCode. Each constraint applies to all descendant elements.
pubconstrainturi IRIListType optional
One or many constraints that apply to publishing the value of the property - expressed by a URI. Each constraint applies to all descendant elements.
qcode QCodeType optional
A qualified code which identifies a concept.
rel QCodeType optional
The identifier of a concept defining the semantics of this property - expressed by a QCode / either the rel or the reluri attribute MUST be used
reluri IRIType optional
The identifier of a concept defining the semantics of this property - expressed by a URI / either the rel or the reluri attribute MUST be used
type QCodeType optional
The type of the concept assigned as controlled property value - expressed by a QCode
typeuri IRIType optional
The type of the concept assigned as controlled property value - expressed by a URI
uri IRIType optional
A URI which identifies a concept.
validfrom DateOptTimeType optional
The date (and, optionally, the time) before which a relationship is not valid.
validto DateOptTimeType optional
The date (and, optionally, the time) after which a relationship is not valid.
value xs:string optional
The related value (see more in the spec document)
valuedatatype xs:QName optional
The datatype of the value attribute – it MUST be one of the built-in datatypes defined by XML Schema version 1.0.
valueunit QCodeType optional
The unit of the value attribute.
valueunituri IRIType optional
The unit of the value attribute - expressed by a URI
why QCodeType optional
Why the metadata has been included - expressed by a QCode
whyuri IRIType optional
Why the metadata has been included - expressed by a URI
xml:lang union of(xs:language, restriction of xs:string) optional
Attempting to install the relevant ISO 2- and 3-letter
         codes as the enumerated possible values is probably never
         going to be a realistic possibility.  See
         RFC 3066 at http://www.ietf.org/rfc/rfc3066.txt and the IANA registry
         at http://www.iana.org/assignments/lang-tag-apps.htm for
         further information.

         The union allows for the 'un-declaration' of xml:lang with
         the empty string.
Wildcard: ANY attribute from ANY namespace OTHER than 'http://iptc.org/std/nar/2006-10-01/'
Source
<xs:element name="rightsInfoExtProperty" type="Flex2ExtPropType">
  <xs:annotation>
    <xs:documentation>Extension Property; the semantics are defined by the concept referenced by the rel attribute. The semantics of the Extension Property must have the same scope as the parent property.</xs:documentation>
  </xs:annotation>
</xs:element>
Element itemMeta
Namespace http://iptc.org/std/nar/2006-10-01/
Annotations
A set of properties directly associated with the Item
Diagram
Diagram NewsML-G2_2_22-spec-All-Power_xsd.tmp#commonPowerAttributes NewsML-G2_2_22-spec-All-Power_xsd.tmp#i18nAttributes NewsML-G2_2_22-spec-All-Power_xsd.tmp#itemClass NewsML-G2_2_22-spec-All-Power_xsd.tmp#provider NewsML-G2_2_22-spec-All-Power_xsd.tmp#versionCreated NewsML-G2_2_22-spec-All-Power_xsd.tmp#firstCreated NewsML-G2_2_22-spec-All-Power_xsd.tmp#embargoed NewsML-G2_2_22-spec-All-Power_xsd.tmp#pubStatus NewsML-G2_2_22-spec-All-Power_xsd.tmp#role NewsML-G2_2_22-spec-All-Power_xsd.tmp#fileName NewsML-G2_2_22-spec-All-Power_xsd.tmp#generator NewsML-G2_2_22-spec-All-Power_xsd.tmp#profile NewsML-G2_2_22-spec-All-Power_xsd.tmp#service NewsML-G2_2_22-spec-All-Power_xsd.tmp#title NewsML-G2_2_22-spec-All-Power_xsd.tmp#edNote NewsML-G2_2_22-spec-All-Power_xsd.tmp#memberOf NewsML-G2_2_22-spec-All-Power_xsd.tmp#instanceOf NewsML-G2_2_22-spec-All-Power_xsd.tmp#signal NewsML-G2_2_22-spec-All-Power_xsd.tmp#altRep NewsML-G2_2_22-spec-All-Power_xsd.tmp#deliverableOf NewsML-G2_2_22-spec-All-Power_xsd.tmp#hash NewsML-G2_2_22-spec-All-Power_xsd.tmp#expires NewsML-G2_2_22-spec-All-Power_xsd.tmp#origRep NewsML-G2_2_22-spec-All-Power_xsd.tmp#incomingFeedId NewsML-G2_2_22-spec-All-Power_xsd.tmp#ItemManagementGroup NewsML-G2_2_22-spec-All-Power_xsd.tmp#link NewsML-G2_2_22-spec-All-Power_xsd.tmp#itemMetaExtProperty NewsML-G2_2_22-spec-All-Power_xsd.tmp#ItemMetadataType
Type ItemMetadataType
Properties
content complex
Used by
Model
Children altRep, deliverableOf, edNote, embargoed, expires, fileName, firstCreated, generator, hash, incomingFeedId, instanceOf, itemClass, itemMetaExtProperty, link, memberOf, origRep, profile, provider, pubStatus, role, service, signal, title, versionCreated
Instance
<itemMeta creator="" creatoruri="" custom="" dir="" how="" howuri="" id="" xml:lang="" modified="" pubconstraint="" pubconstrainturi="" why="" whyuri="" xmlns="http://iptc.org/std/nar/2006-10-01/">
  <itemClass creator="" creatoruri="" custom="" dir="" how="" howuri="" id="" xml:lang="" modified="" pubconstraint="" pubconstrainturi="" qcode="" uri="" why="" whyuri="">{1,1}</itemClass>
  <provider creator="" creatoruri="" custom="" dir="" how="" howuri="" id="" xml:lang="" literal="" modified="" pubconstraint="" pubconstrainturi="" qcode="" type="" typeuri="" uri="" why="" whyuri="">{1,1}</provider>
  <versionCreated creator="" creatoruri="" custom="" how="" howuri="" id="" modified="" pubconstraint="" pubconstrainturi="" why="" whyuri="">{1,1}</versionCreated>
  <firstCreated creator="" creatoruri="" custom="" how="" howuri="" id="" modified="" pubconstraint="" pubconstrainturi="" why="" whyuri="">{0,1}</firstCreated>
  <embargoed creator="" creatoruri="" custom="" how="" howuri="" id="" modified="" pubconstraint="" pubconstrainturi="" why="" whyuri="">{0,1}</embargoed>
  <pubStatus creator="" creatoruri="" custom="" dir="" how="" howuri="" id="" xml:lang="" modified="" pubconstraint="" pubconstrainturi="" qcode="" uri="" why="" whyuri="">{0,1}</pubStatus>
  <role creator="" creatoruri="" custom="" dir="" how="" howuri="" id="" xml:lang="" modified="" pubconstraint="" pubconstrainturi="" qcode="" uri="" why="" whyuri="">{0,1}</role>
  <fileName creator="" creatoruri="" custom="" how="" howuri="" id="" modified="" pubconstraint="" pubconstrainturi="" why="" whyuri="">{0,1}</fileName>
  <generator creator="" creatoruri="" custom="" dir="" how="" howuri="" id="" xml:lang="" modified="" pubconstraint="" pubconstrainturi="" role="" roleuri="" versioninfo="" why="" whyuri="">{0,unbounded}</generator>
  <profile creator="" creatoruri="" custom="" dir="" how="" howuri="" id="" xml:lang="" modified="" pubconstraint="" pubconstrainturi="" versioninfo="" why="" whyuri="">{0,1}</profile>
  <service creator="" creatoruri="" custom="" dir="" how="" howuri="" id="" xml:lang="" modified="" pubconstraint="" pubconstrainturi="" qcode="" uri="" why="" whyuri="">{0,unbounded}</service>
  <title creator="" creatoruri="" custom="" dir="" how="" howuri="" id="" xml:lang="" media="" modified="" pubconstraint="" pubconstrainturi="" role="" roleuri="" why="" whyuri="">{0,unbounded}</title>
  <edNote creator="" creatoruri="" custom="" dir="" how="" howuri="" id="" xml:lang="" media="" modified="" pubconstraint="" pubconstrainturi="" role="" roleuri="" why="" whyuri="">{0,unbounded}</edNote>
  <memberOf creator="" creatoruri="" custom="" dir="" how="" howuri="" id="" xml:lang="" literal="" modified="" pubconstraint="" pubconstrainturi="" qcode="" type="" typeuri="" uri="" why="" whyuri="">{0,unbounded}</memberOf>
  <instanceOf creator="" creatoruri="" custom="" dir="" how="" howuri="" id="" xml:lang="" literal="" modified="" pubconstraint="" pubconstrainturi="" qcode="" type="" typeuri="" uri="" why="" whyuri="">{0,unbounded}</instanceOf>
  <signal creator="" creatoruri="" custom="" dir="" how="" howuri="" id="" xml:lang="" modified="" pubconstraint="" pubconstrainturi="" qcode="" severity="" severityuri="" uri="" why="" whyuri="">{0,unbounded}</signal>
  <altRep contenttype="" creator="" creatoruri="" custom="" format="" formaturi="" how="" howuri="" id="" modified="" pubconstraint="" pubconstrainturi="" representation="" representationuri="" size="" validfrom="" validto="" why="" whyuri="">{0,unbounded}</altRep>
  <deliverableOf contenttype="" contenttypevariant="" creator="" creatoruri="" custom="" dir="" format="" formaturi="" guidref="" how="" howuri="" href="" hreftype="" id="" xml:lang="" modified="" persistidref="" pubconstraint="" pubconstrainturi="" rank="" rel="" reluri="" residref="" size="" title="" validfrom="" validto="" version="" why="" whyuri="">{0,unbounded}</deliverableOf>
  <hash creator="" creatoruri="" custom="" hashtype="" hashtypeuri="" how="" howuri="" id="" modified="" pubconstraint="" pubconstrainturi="" scope="" scopeuri="" why="" whyuri="">{0,unbounded}</hash>
  <expires creator="" creatoruri="" custom="" how="" howuri="" id="" modified="" pubconstraint="" pubconstrainturi="" why="" whyuri="">{0,unbounded}</expires>
  <origRep accesstype="" accesstypeuri="" creator="" creatoruri="" custom="" how="" howuri="" id="" modified="" pubconstraint="" pubconstrainturi="" reposrole="" reposroleuri="" why="" whyuri="">{0,unbounded}</origRep>
  <incomingFeedId creator="" creatoruri="" custom="" how="" howuri="" id="" modified="" pubconstraint="" pubconstrainturi="" qcode="" role="" roleuri="" uri="" why="" whyuri="">{0,unbounded}</incomingFeedId>
  <link contenttype="" contenttypevariant="" creator="" creatoruri="" custom="" dir="" format="" formaturi="" guidref="" how="" howuri="" href="" hreftype="" id="" xml:lang="" modified="" persistidref="" pubconstraint="" pubconstrainturi="" rank="" rel="" reluri="" residref="" size="" title="" validfrom="" validto="" version="" why="" whyuri="">{0,unbounded}</link>
  <itemMetaExtProperty creator="" creatoruri="" custom="" dir="" how="" howuri="" id="" xml:lang="" literal="" modified="" pubconstraint="" pubconstrainturi="" qcode="" rel="" reluri="" type="" typeuri="" uri="" validfrom="" validto="" value="" valuedatatype="" valueunit="" valueunituri="" why="" whyuri="">{0,unbounded}</itemMetaExtProperty>
</itemMeta>
Attributes
QName Type Use Annotation
creator QCodeType optional
If the attribute is empty, specifies which entity (person, organisation or system) will edit the property - expressed by a QCode. If the attribute is non-empty, specifies which entity (person, organisation or system) has edited the property.
creatoruri IRIType optional
If the attribute is empty, specifies which entity (person, organisation or system) will edit the property - expressed by a URI. If the attribute is non-empty, specifies which entity (person, organisation or system) has edited the property.
custom xs:boolean optional
If set to true the corresponding property was added to the G2 Item for a specific customer or group of customers only. The default value of this property is false which applies when this attribute is not used with the property.
dir restriction of xs:NMTOKEN optional
The directionality of textual content (enumeration: ltr, rtl)
how QCodeType optional
Indicates by which means the value was extracted from the content - expressed by a QCode
howuri IRIType optional
Indicates by which means the value was extracted from the content - expressed by a URI
id xs:ID optional
The local identifier of the property.
modified DateOptTimeType optional
The date (and, optionally, the time) when the property was last modified. The initial value is the date (and, optionally, the time) of creation of the property.
pubconstraint QCodeListType optional
One or many constraints that apply to publishing the value of the property - expressed by a QCode. Each constraint applies to all descendant elements.
pubconstrainturi IRIListType optional
One or many constraints that apply to publishing the value of the property - expressed by a URI. Each constraint applies to all descendant elements.
why QCodeType optional
Why the metadata has been included - expressed by a QCode
whyuri IRIType optional
Why the metadata has been included - expressed by a URI
xml:lang union of(xs:language, restriction of xs:string) optional
Attempting to install the relevant ISO 2- and 3-letter
         codes as the enumerated possible values is probably never
         going to be a realistic possibility.  See
         RFC 3066 at http://www.ietf.org/rfc/rfc3066.txt and the IANA registry
         at http://www.iana.org/assignments/lang-tag-apps.htm for
         further information.

         The union allows for the 'un-declaration' of xml:lang with
         the empty string.
Wildcard: ANY attribute from ANY namespace OTHER than 'http://iptc.org/std/nar/2006-10-01/'
Source
<xs:element name="itemMeta" type="ItemMetadataType">
  <xs:annotation>
    <xs:documentation>A set of properties directly associated with the Item</xs:documentation>
  </xs:annotation>
</xs:element>
Element itemClass
Namespace http://iptc.org/std/nar/2006-10-01/
Annotations
The nature of the item, set in accordance with the structure of its content.
Diagram
Diagram NewsML-G2_2_22-spec-All-Power_xsd.tmp#commonPowerAttributes NewsML-G2_2_22-spec-All-Power_xsd.tmp#QCodePropType_qcode NewsML-G2_2_22-spec-All-Power_xsd.tmp#QCodePropType_uri NewsML-G2_2_22-spec-All-Power_xsd.tmp#QCodePropType NewsML-G2_2_22-spec-All-Power_xsd.tmp#i18nAttributes NewsML-G2_2_22-spec-All-Power_xsd.tmp#name NewsML-G2_2_22-spec-All-Power_xsd.tmp#hierarchyInfo NewsML-G2_2_22-spec-All-Power_xsd.tmp#QualPropType
Type QualPropType
Type hierarchy
Properties
content complex
Used by
Model
Children hierarchyInfo, name
Instance
<itemClass creator="" creatoruri="" custom="" dir="" how="" howuri="" id="" xml:lang="" modified="" pubconstraint="" pubconstrainturi="" qcode="" uri="" why="" whyuri="" xmlns="http://iptc.org/std/nar/2006-10-01/">
  <name creator="" creatoruri="" custom="" dir="" how="" howuri="" id="" xml:lang="" modified="" part="" parturi="" pubconstraint="" pubconstrainturi="" role="" roleuri="" validfrom="" validto="" why="" whyuri="">{1,1}</name>
  <hierarchyInfo creator="" creatoruri="" custom="" how="" howuri="" id="" modified="" pubconstraint="" pubconstrainturi="" why="" whyuri="">{1,1}</hierarchyInfo>
</itemClass>
Attributes
QName Type Use Annotation
creator QCodeType optional
If the attribute is empty, specifies which entity (person, organisation or system) will edit the property - expressed by a QCode. If the attribute is non-empty, specifies which entity (person, organisation or system) has edited the property.
creatoruri IRIType optional
If the attribute is empty, specifies which entity (person, organisation or system) will edit the property - expressed by a URI. If the attribute is non-empty, specifies which entity (person, organisation or system) has edited the property.
custom xs:boolean optional
If set to true the corresponding property was added to the G2 Item for a specific customer or group of customers only. The default value of this property is false which applies when this attribute is not used with the property.
dir restriction of xs:NMTOKEN optional
The directionality of textual content (enumeration: ltr, rtl)
how QCodeType optional
Indicates by which means the value was extracted from the content - expressed by a QCode
howuri IRIType optional
Indicates by which means the value was extracted from the content - expressed by a URI
id xs:ID optional
The local identifier of the property.
modified DateOptTimeType optional
The date (and, optionally, the time) when the property was last modified. The initial value is the date (and, optionally, the time) of creation of the property.
pubconstraint QCodeListType optional
One or many constraints that apply to publishing the value of the property - expressed by a QCode. Each constraint applies to all descendant elements.
pubconstrainturi IRIListType optional
One or many constraints that apply to publishing the value of the property - expressed by a URI. Each constraint applies to all descendant elements.
qcode QCodeType optional
A qualified code which identifies a concept  - either the  qcode or the uri attribute MUST be used
uri IRIType optional
A URI which identifies a concept  - either the  qcode or the uri attribute MUST be used
why QCodeType optional
Why the metadata has been included - expressed by a QCode
whyuri IRIType optional
Why the metadata has been included - expressed by a URI
xml:lang union of(xs:language, restriction of xs:string) optional
Attempting to install the relevant ISO 2- and 3-letter
         codes as the enumerated possible values is probably never
         going to be a realistic possibility.  See
         RFC 3066 at http://www.ietf.org/rfc/rfc3066.txt and the IANA registry
         at http://www.iana.org/assignments/lang-tag-apps.htm for
         further information.

         The union allows for the 'un-declaration' of xml:lang with
         the empty string.
Wildcard: ANY attribute from ANY namespace OTHER than 'http://iptc.org/std/nar/2006-10-01/'
Source
<xs:element name="itemClass" type="QualPropType">
  <xs:annotation>
    <xs:documentation>The nature of the item, set in accordance with the structure of its content.</xs:documentation>
  </xs:annotation>
</xs:element>
Element provider
Namespace http://iptc.org/std/nar/2006-10-01/
Annotations
The party (person or organisation) responsible for the management of the Item.
Diagram
Diagram NewsML-G2_2_22-spec-All-Power_xsd.tmp#commonPowerAttributes NewsML-G2_2_22-spec-All-Power_xsd.tmp#flexAttributes NewsML-G2_2_22-spec-All-Power_xsd.tmp#i18nAttributes NewsML-G2_2_22-spec-All-Power_xsd.tmp#name NewsML-G2_2_22-spec-All-Power_xsd.tmp#definition NewsML-G2_2_22-spec-All-Power_xsd.tmp#note NewsML-G2_2_22-spec-All-Power_xsd.tmp#facet NewsML-G2_2_22-spec-All-Power_xsd.tmp#remoteInfo NewsML-G2_2_22-spec-All-Power_xsd.tmp#hierarchyInfo NewsML-G2_2_22-spec-All-Power_xsd.tmp#ConceptDefinitionGroup NewsML-G2_2_22-spec-All-Power_xsd.tmp#sameAs NewsML-G2_2_22-spec-All-Power_xsd.tmp#broader NewsML-G2_2_22-spec-All-Power_xsd.tmp#narrower NewsML-G2_2_22-spec-All-Power_xsd.tmp#related NewsML-G2_2_22-spec-All-Power_xsd.tmp#ConceptRelationshipsGroup NewsML-G2_2_22-spec-All-Power_xsd.tmp#personDetails NewsML-G2_2_22-spec-All-Power_xsd.tmp#organisationDetails NewsML-G2_2_22-spec-All-Power_xsd.tmp#FlexPartyPropType
Type FlexPartyPropType
Properties
content complex
Used by
Element Group ItemManagementGroup
Model
(name | definition | note | facet | remoteInfo | hierarchyInfo) , (sameAs | broader | narrower | related) , (personDetails | organisationDetails) , ANY element from ANY namespace OTHER than 'http://iptc.org/std/nar/2006-10-01/'
Children broader, definition, facet, hierarchyInfo, name, narrower, note, organisationDetails, personDetails, related, remoteInfo, sameAs
Instance
<provider creator="" creatoruri="" custom="" dir="" how="" howuri="" id="" xml:lang="" literal="" modified="" pubconstraint="" pubconstrainturi="" qcode="" type="" typeuri="" uri="" why="" whyuri="" xmlns="http://iptc.org/std/nar/2006-10-01/">
  <name creator="" creatoruri="" custom="" dir="" how="" howuri="" id="" xml:lang="" modified="" part="" parturi="" pubconstraint="" pubconstrainturi="" role="" roleuri="" validfrom="" validto="" why="" whyuri="">{1,1}</name>
  <definition creator="" creatoruri="" custom="" dir="" how="" howuri="" id="" xml:lang="" media="" modified="" pubconstraint="" pubconstrainturi="" role="" roleuri="" validfrom="" validto="" why="" whyuri="">{1,1}</definition>
  <note creator="" creatoruri="" custom="" dir="" how="" howuri="" id="" xml:lang="" media="" modified="" pubconstraint="" pubconstrainturi="" role="" roleuri="" validfrom="" validto="" why="" whyuri="">{1,1}</note>
  <facet creator="" creatoruri="" custom="" dir="" g2flag="DEPR" how="" howuri="" id="" xml:lang="" literal="" modified="" pubconstraint="" pubconstrainturi="" qcode="" rel="" reluri="" type="" typeuri="" uri="" validfrom="" validto="" why="" whyuri="">{1,1}</facet>
  <remoteInfo contenttype="" contenttypevariant="" creator="" creatoruri="" custom="" dir="" format="" formaturi="" guidref="" how="" howuri="" href="" hreftype="" id="" xml:lang="" modified="" persistidref="" pubconstraint="" pubconstrainturi="" rank="" rel="" reluri="" residref="" size="" title="" validfrom="" validto="" version="" why="" whyuri="">{1,1}</remoteInfo>
  <hierarchyInfo creator="" creatoruri="" custom="" how="" howuri="" id="" modified="" pubconstraint="" pubconstrainturi="" why="" whyuri="">{1,1}</hierarchyInfo>
  <sameAs creator="" creatoruri="" custom="" dir="" how="" howuri="" id="" xml:lang="" literal="" modified="" pubconstraint="" pubconstrainturi="" qcode="" type="" typeuri="" uri="" validfrom="" validto="" why="" whyuri="">{1,1}</sameAs>
  <broader creator="" creatoruri="" custom="" dir="" how="" howuri="" id="" xml:lang="" literal="" modified="" pubconstraint="" pubconstrainturi="" qcode="" rank="" rel="" reluri="" type="" typeuri="" uri="" validfrom="" validto="" why="" whyuri="">{1,1}</broader>
  <narrower creator="" creatoruri="" custom="" dir="" how="" howuri="" id="" xml:lang="" literal="" modified="" pubconstraint="" pubconstrainturi="" qcode="" rank="" rel="" reluri="" type="" typeuri="" uri="" validfrom="" validto="" why="" whyuri="">{1,1}</narrower>
  <related creator="" creatoruri="" custom="" dir="" how="" howuri="" id="" xml:lang="" literal="" modified="" pubconstraint="" pubconstrainturi="" qcode="" rank="" rel="" reluri="" type="" typeuri="" uri="" validfrom="" validto="" value="" valuedatatype="" valueunit="" valueunituri="" why="" whyuri="">{1,1}</related>
  <personDetails creator="" creatoruri="" custom="" how="" howuri="" id="" modified="" pubconstraint="" pubconstrainturi="" why="" whyuri="">{1,1}</personDetails>
  <organisationDetails creator="" creatoruri="" custom="" how="" howuri="" id="" modified="" pubconstraint="" pubconstrainturi="" why="" whyuri="">{1,1}</organisationDetails>
</provider>
Attributes
QName Type Use Annotation
creator QCodeType optional
If the attribute is empty, specifies which entity (person, organisation or system) will edit the property - expressed by a QCode. If the attribute is non-empty, specifies which entity (person, organisation or system) has edited the property.
creatoruri IRIType optional
If the attribute is empty, specifies which entity (person, organisation or system) will edit the property - expressed by a URI. If the attribute is non-empty, specifies which entity (person, organisation or system) has edited the property.
custom xs:boolean optional
If set to true the corresponding property was added to the G2 Item for a specific customer or group of customers only. The default value of this property is false which applies when this attribute is not used with the property.
dir restriction of xs:NMTOKEN optional
The directionality of textual content (enumeration: ltr, rtl)
how QCodeType optional
Indicates by which means the value was extracted from the content - expressed by a QCode
howuri IRIType optional
Indicates by which means the value was extracted from the content - expressed by a URI
id xs:ID optional
The local identifier of the property.
literal g2normalizedString optional
A free-text value assigned as property value.
modified DateOptTimeType optional
The date (and, optionally, the time) when the property was last modified. The initial value is the date (and, optionally, the time) of creation of the property.
pubconstraint QCodeListType optional
One or many constraints that apply to publishing the value of the property - expressed by a QCode. Each constraint applies to all descendant elements.
pubconstrainturi IRIListType optional
One or many constraints that apply to publishing the value of the property - expressed by a URI. Each constraint applies to all descendant elements.
qcode QCodeType optional
A qualified code which identifies a concept.
type QCodeType optional
The type of the concept assigned as controlled property value - expressed by a QCode
typeuri IRIType optional
The type of the concept assigned as controlled property value - expressed by a URI
uri IRIType optional
A URI which identifies a concept.
why QCodeType optional
Why the metadata has been included - expressed by a QCode
whyuri IRIType optional
Why the metadata has been included - expressed by a URI
xml:lang union of(xs:language, restriction of xs:string) optional
Attempting to install the relevant ISO 2- and 3-letter
         codes as the enumerated possible values is probably never
         going to be a realistic possibility.  See
         RFC 3066 at http://www.ietf.org/rfc/rfc3066.txt and the IANA registry
         at http://www.iana.org/assignments/lang-tag-apps.htm for
         further information.

         The union allows for the 'un-declaration' of xml:lang with
         the empty string.
Wildcard: ANY attribute from ANY namespace OTHER than 'http://iptc.org/std/nar/2006-10-01/'
Source
<xs:element name="provider" type="FlexPartyPropType">
  <xs:annotation>
    <xs:documentation>The party (person or organisation) responsible for the management of the Item.</xs:documentation>
  </xs:annotation>
</xs:element>
Element versionCreated
Namespace http://iptc.org/std/nar/2006-10-01/
Annotations
The date and time on which the current version of the Item was created.
Diagram
Diagram NewsML-G2_2_22-spec-All-Power_xsd.tmp#commonPowerAttributes NewsML-G2_2_22-spec-All-Power_xsd.tmp#DateTimePropType
Type DateTimePropType
Properties
content complex
Used by
Element Group ItemManagementGroup
Attributes
QName Type Use Annotation
creator QCodeType optional
If the attribute is empty, specifies which entity (person, organisation or system) will edit the property - expressed by a QCode. If the attribute is non-empty, specifies which entity (person, organisation or system) has edited the property.
creatoruri IRIType optional
If the attribute is empty, specifies which entity (person, organisation or system) will edit the property - expressed by a URI. If the attribute is non-empty, specifies which entity (person, organisation or system) has edited the property.
custom xs:boolean optional
If set to true the corresponding property was added to the G2 Item for a specific customer or group of customers only. The default value of this property is false which applies when this attribute is not used with the property.
how QCodeType optional
Indicates by which means the value was extracted from the content - expressed by a QCode
howuri IRIType optional
Indicates by which means the value was extracted from the content - expressed by a URI
id xs:ID optional
The local identifier of the property.
modified DateOptTimeType optional
The date (and, optionally, the time) when the property was last modified. The initial value is the date (and, optionally, the time) of creation of the property.
pubconstraint QCodeListType optional
One or many constraints that apply to publishing the value of the property - expressed by a QCode. Each constraint applies to all descendant elements.
pubconstrainturi IRIListType optional
One or many constraints that apply to publishing the value of the property - expressed by a URI. Each constraint applies to all descendant elements.
why QCodeType optional
Why the metadata has been included - expressed by a QCode
whyuri IRIType optional
Why the metadata has been included - expressed by a URI
Wildcard: ANY attribute from ANY namespace OTHER than 'http://iptc.org/std/nar/2006-10-01/'
Source
<xs:element name="versionCreated" type="DateTimePropType">
  <xs:annotation>
    <xs:documentation>The date and time on which the current version of the Item was created.</xs:documentation>
  </xs:annotation>
</xs:element>
Element firstCreated
Namespace http://iptc.org/std/nar/2006-10-01/
Annotations
The date and time on which the first version of the Item was created.
Diagram
Diagram NewsML-G2_2_22-spec-All-Power_xsd.tmp#commonPowerAttributes NewsML-G2_2_22-spec-All-Power_xsd.tmp#DateTimePropType
Type DateTimePropType
Properties
content complex
Used by
Element Group ItemManagementGroup
Attributes
QName Type Use Annotation
creator QCodeType optional
If the attribute is empty, specifies which entity (person, organisation or system) will edit the property - expressed by a QCode. If the attribute is non-empty, specifies which entity (person, organisation or system) has edited the property.
creatoruri IRIType optional
If the attribute is empty, specifies which entity (person, organisation or system) will edit the property - expressed by a URI. If the attribute is non-empty, specifies which entity (person, organisation or system) has edited the property.
custom xs:boolean optional
If set to true the corresponding property was added to the G2 Item for a specific customer or group of customers only. The default value of this property is false which applies when this attribute is not used with the property.
how QCodeType optional
Indicates by which means the value was extracted from the content - expressed by a QCode
howuri IRIType optional
Indicates by which means the value was extracted from the content - expressed by a URI
id xs:ID optional
The local identifier of the property.
modified DateOptTimeType optional
The date (and, optionally, the time) when the property was last modified. The initial value is the date (and, optionally, the time) of creation of the property.
pubconstraint QCodeListType optional
One or many constraints that apply to publishing the value of the property - expressed by a QCode. Each constraint applies to all descendant elements.
pubconstrainturi IRIListType optional
One or many constraints that apply to publishing the value of the property - expressed by a URI. Each constraint applies to all descendant elements.
why QCodeType optional
Why the metadata has been included - expressed by a QCode
whyuri IRIType optional
Why the metadata has been included - expressed by a URI
Wildcard: ANY attribute from ANY namespace OTHER than 'http://iptc.org/std/nar/2006-10-01/'
Source
<xs:element name="firstCreated" type="DateTimePropType">
  <xs:annotation>
    <xs:documentation>The date and time on which the first version of the Item was created.</xs:documentation>
  </xs:annotation>
</xs:element>
Element embargoed
Namespace http://iptc.org/std/nar/2006-10-01/
Annotations
The date and time before which all versions of the Item are embargoed. If absent, the Item is not embargoed.
Diagram
Diagram NewsML-G2_2_22-spec-All-Power_xsd.tmp#UnionDateTimeEmptyStringType NewsML-G2_2_22-spec-All-Power_xsd.tmp#commonPowerAttributes NewsML-G2_2_22-spec-All-Power_xsd.tmp#DateTimeOrNullPropType
Type DateTimeOrNullPropType
Type hierarchy
Properties
content complex
Used by
Element Group ItemManagementGroup
Attributes
QName Type Use Annotation
creator QCodeType optional
If the attribute is empty, specifies which entity (person, organisation or system) will edit the property - expressed by a QCode. If the attribute is non-empty, specifies which entity (person, organisation or system) has edited the property.
creatoruri IRIType optional
If the attribute is empty, specifies which entity (person, organisation or system) will edit the property - expressed by a URI. If the attribute is non-empty, specifies which entity (person, organisation or system) has edited the property.
custom xs:boolean optional
If set to true the corresponding property was added to the G2 Item for a specific customer or group of customers only. The default value of this property is false which applies when this attribute is not used with the property.
how QCodeType optional
Indicates by which means the value was extracted from the content - expressed by a QCode
howuri IRIType optional
Indicates by which means the value was extracted from the content - expressed by a URI
id xs:ID optional
The local identifier of the property.
modified DateOptTimeType optional
The date (and, optionally, the time) when the property was last modified. The initial value is the date (and, optionally, the time) of creation of the property.
pubconstraint QCodeListType optional
One or many constraints that apply to publishing the value of the property - expressed by a QCode. Each constraint applies to all descendant elements.
pubconstrainturi IRIListType optional
One or many constraints that apply to publishing the value of the property - expressed by a URI. Each constraint applies to all descendant elements.
why QCodeType optional
Why the metadata has been included - expressed by a QCode
whyuri IRIType optional
Why the metadata has been included - expressed by a URI
Wildcard: ANY attribute from ANY namespace OTHER than 'http://iptc.org/std/nar/2006-10-01/'
Source
<xs:element name="embargoed" type="DateTimeOrNullPropType">
  <xs:annotation>
    <xs:documentation>The date and time before which all versions of the Item are embargoed. If absent, the Item is not embargoed.</xs:documentation>
  </xs:annotation>
</xs:element>
Element pubStatus
Namespace http://iptc.org/std/nar/2006-10-01/
Annotations
The publishing status of the Item, its value is "usable" by default.
Diagram
Diagram NewsML-G2_2_22-spec-All-Power_xsd.tmp#commonPowerAttributes NewsML-G2_2_22-spec-All-Power_xsd.tmp#QCodePropType_qcode NewsML-G2_2_22-spec-All-Power_xsd.tmp#QCodePropType_uri NewsML-G2_2_22-spec-All-Power_xsd.tmp#QCodePropType NewsML-G2_2_22-spec-All-Power_xsd.tmp#i18nAttributes NewsML-G2_2_22-spec-All-Power_xsd.tmp#name NewsML-G2_2_22-spec-All-Power_xsd.tmp#hierarchyInfo NewsML-G2_2_22-spec-All-Power_xsd.tmp#QualPropType
Type QualPropType
Type hierarchy
Properties
content complex
Used by
Element Group ItemManagementGroup
Model
Children hierarchyInfo, name
Instance
<pubStatus creator="" creatoruri="" custom="" dir="" how="" howuri="" id="" xml:lang="" modified="" pubconstraint="" pubconstrainturi="" qcode="" uri="" why="" whyuri="" xmlns="http://iptc.org/std/nar/2006-10-01/">
  <name creator="" creatoruri="" custom="" dir="" how="" howuri="" id="" xml:lang="" modified="" part="" parturi="" pubconstraint="" pubconstrainturi="" role="" roleuri="" validfrom="" validto="" why="" whyuri="">{1,1}</name>
  <hierarchyInfo creator="" creatoruri="" custom="" how="" howuri="" id="" modified="" pubconstraint="" pubconstrainturi="" why="" whyuri="">{1,1}</hierarchyInfo>
</pubStatus>
Attributes
QName Type Use Annotation
creator QCodeType optional
If the attribute is empty, specifies which entity (person, organisation or system) will edit the property - expressed by a QCode. If the attribute is non-empty, specifies which entity (person, organisation or system) has edited the property.
creatoruri IRIType optional
If the attribute is empty, specifies which entity (person, organisation or system) will edit the property - expressed by a URI. If the attribute is non-empty, specifies which entity (person, organisation or system) has edited the property.
custom xs:boolean optional
If set to true the corresponding property was added to the G2 Item for a specific customer or group of customers only. The default value of this property is false which applies when this attribute is not used with the property.
dir restriction of xs:NMTOKEN optional
The directionality of textual content (enumeration: ltr, rtl)
how QCodeType optional
Indicates by which means the value was extracted from the content - expressed by a QCode
howuri IRIType optional
Indicates by which means the value was extracted from the content - expressed by a URI
id xs:ID optional
The local identifier of the property.
modified DateOptTimeType optional
The date (and, optionally, the time) when the property was last modified. The initial value is the date (and, optionally, the time) of creation of the property.
pubconstraint QCodeListType optional
One or many constraints that apply to publishing the value of the property - expressed by a QCode. Each constraint applies to all descendant elements.
pubconstrainturi IRIListType optional
One or many constraints that apply to publishing the value of the property - expressed by a URI. Each constraint applies to all descendant elements.
qcode QCodeType optional
A qualified code which identifies a concept  - either the  qcode or the uri attribute MUST be used
uri IRIType optional
A URI which identifies a concept  - either the  qcode or the uri attribute MUST be used
why QCodeType optional
Why the metadata has been included - expressed by a QCode
whyuri IRIType optional
Why the metadata has been included - expressed by a URI
xml:lang union of(xs:language, restriction of xs:string) optional
Attempting to install the relevant ISO 2- and 3-letter
         codes as the enumerated possible values is probably never
         going to be a realistic possibility.  See
         RFC 3066 at http://www.ietf.org/rfc/rfc3066.txt and the IANA registry
         at http://www.iana.org/assignments/lang-tag-apps.htm for
         further information.

         The union allows for the 'un-declaration' of xml:lang with
         the empty string.
Wildcard: ANY attribute from ANY namespace OTHER than 'http://iptc.org/std/nar/2006-10-01/'
Source
<xs:element name="pubStatus" type="QualPropType">
  <xs:annotation>
    <xs:documentation>The publishing status of the Item, its value is "usable" by default.</xs:documentation>
  </xs:annotation>
</xs:element>
Element role
Namespace http://iptc.org/std/nar/2006-10-01/
Annotations
The role of the Item in the editorial workflow.
Diagram
Diagram NewsML-G2_2_22-spec-All-Power_xsd.tmp#commonPowerAttributes NewsML-G2_2_22-spec-All-Power_xsd.tmp#QCodePropType_qcode NewsML-G2_2_22-spec-All-Power_xsd.tmp#QCodePropType_uri NewsML-G2_2_22-spec-All-Power_xsd.tmp#QCodePropType NewsML-G2_2_22-spec-All-Power_xsd.tmp#i18nAttributes NewsML-G2_2_22-spec-All-Power_xsd.tmp#name NewsML-G2_2_22-spec-All-Power_xsd.tmp#hierarchyInfo NewsML-G2_2_22-spec-All-Power_xsd.tmp#QualPropType
Type QualPropType
Type hierarchy
Properties
content complex
Used by
Element Group ItemManagementGroup
Model
Children hierarchyInfo, name
Instance
<role creator="" creatoruri="" custom="" dir="" how="" howuri="" id="" xml:lang="" modified="" pubconstraint="" pubconstrainturi="" qcode="" uri="" why="" whyuri="" xmlns="http://iptc.org/std/nar/2006-10-01/">
  <name creator="" creatoruri="" custom="" dir="" how="" howuri="" id="" xml:lang="" modified="" part="" parturi="" pubconstraint="" pubconstrainturi="" role="" roleuri="" validfrom="" validto="" why="" whyuri="">{1,1}</name>
  <hierarchyInfo creator="" creatoruri="" custom="" how="" howuri="" id="" modified="" pubconstraint="" pubconstrainturi="" why="" whyuri="">{1,1}</hierarchyInfo>
</role>
Attributes
QName Type Use Annotation
creator QCodeType optional
If the attribute is empty, specifies which entity (person, organisation or system) will edit the property - expressed by a QCode. If the attribute is non-empty, specifies which entity (person, organisation or system) has edited the property.
creatoruri IRIType optional
If the attribute is empty, specifies which entity (person, organisation or system) will edit the property - expressed by a URI. If the attribute is non-empty, specifies which entity (person, organisation or system) has edited the property.
custom xs:boolean optional
If set to true the corresponding property was added to the G2 Item for a specific customer or group of customers only. The default value of this property is false which applies when this attribute is not used with the property.
dir restriction of xs:NMTOKEN optional
The directionality of textual content (enumeration: ltr, rtl)
how QCodeType optional
Indicates by which means the value was extracted from the content - expressed by a QCode
howuri IRIType optional
Indicates by which means the value was extracted from the content - expressed by a URI
id xs:ID optional
The local identifier of the property.
modified DateOptTimeType optional
The date (and, optionally, the time) when the property was last modified. The initial value is the date (and, optionally, the time) of creation of the property.
pubconstraint QCodeListType optional
One or many constraints that apply to publishing the value of the property - expressed by a QCode. Each constraint applies to all descendant elements.
pubconstrainturi IRIListType optional
One or many constraints that apply to publishing the value of the property - expressed by a URI. Each constraint applies to all descendant elements.
qcode QCodeType optional
A qualified code which identifies a concept  - either the  qcode or the uri attribute MUST be used
uri IRIType optional
A URI which identifies a concept  - either the  qcode or the uri attribute MUST be used
why QCodeType optional
Why the metadata has been included - expressed by a QCode
whyuri IRIType optional
Why the metadata has been included - expressed by a URI
xml:lang union of(xs:language, restriction of xs:string) optional
Attempting to install the relevant ISO 2- and 3-letter
         codes as the enumerated possible values is probably never
         going to be a realistic possibility.  See
         RFC 3066 at http://www.ietf.org/rfc/rfc3066.txt and the IANA registry
         at http://www.iana.org/assignments/lang-tag-apps.htm for
         further information.

         The union allows for the 'un-declaration' of xml:lang with
         the empty string.
Wildcard: ANY attribute from ANY namespace OTHER than 'http://iptc.org/std/nar/2006-10-01/'
Source
<xs:element name="role" type="QualPropType">
  <xs:annotation>
    <xs:documentation>The role of the Item in the editorial workflow.</xs:documentation>
  </xs:annotation>
</xs:element>
Element fileName
Namespace http://iptc.org/std/nar/2006-10-01/
Annotations
The recommended file name for this Item.
Diagram
Diagram NewsML-G2_2_22-spec-All-Power_xsd.tmp#g2normalizedString NewsML-G2_2_22-spec-All-Power_xsd.tmp#commonPowerAttributes
Type extension of g2normalizedString
Type hierarchy
Properties
content complex
Used by
Element Group ItemManagementGroup
Attributes
QName Type Use Annotation
creator QCodeType optional
If the attribute is empty, specifies which entity (person, organisation or system) will edit the property - expressed by a QCode. If the attribute is non-empty, specifies which entity (person, organisation or system) has edited the property.
creatoruri IRIType optional
If the attribute is empty, specifies which entity (person, organisation or system) will edit the property - expressed by a URI. If the attribute is non-empty, specifies which entity (person, organisation or system) has edited the property.
custom xs:boolean optional
If set to true the corresponding property was added to the G2 Item for a specific customer or group of customers only. The default value of this property is false which applies when this attribute is not used with the property.
how QCodeType optional
Indicates by which means the value was extracted from the content - expressed by a QCode
howuri IRIType optional
Indicates by which means the value was extracted from the content - expressed by a URI
id xs:ID optional
The local identifier of the property.
modified DateOptTimeType optional
The date (and, optionally, the time) when the property was last modified. The initial value is the date (and, optionally, the time) of creation of the property.
pubconstraint QCodeListType optional
One or many constraints that apply to publishing the value of the property - expressed by a QCode. Each constraint applies to all descendant elements.
pubconstrainturi IRIListType optional
One or many constraints that apply to publishing the value of the property - expressed by a URI. Each constraint applies to all descendant elements.
why QCodeType optional
Why the metadata has been included - expressed by a QCode
whyuri IRIType optional
Why the metadata has been included - expressed by a URI
Wildcard: ANY attribute from ANY namespace OTHER than 'http://iptc.org/std/nar/2006-10-01/'
Source
<xs:element name="fileName">
  <xs:annotation>
    <xs:documentation>The recommended file name for this Item.</xs:documentation>
  </xs:annotation>
  <xs:complexType>
    <xs:simpleContent>
      <xs:extension base="g2normalizedString">
        <xs:attributeGroup ref="commonPowerAttributes"/>
        <xs:anyAttribute namespace="##other" processContents="lax"/>
      </xs:extension>
    </xs:simpleContent>
  </xs:complexType>
</xs:element>
Element generator
Namespace http://iptc.org/std/nar/2006-10-01/
Annotations
The name and version of the software tool used to generate the Item.
Diagram
Diagram NewsML-G2_2_22-spec-All-Power_xsd.tmp#g2normalizedString NewsML-G2_2_22-spec-All-Power_xsd.tmp#commonPowerAttributes NewsML-G2_2_22-spec-All-Power_xsd.tmp#i18nAttributes NewsML-G2_2_22-spec-All-Power_xsd.tmp#IntlStringType NewsML-G2_2_22-spec-All-Power_xsd.tmp#VersionedStringType_versioninfo NewsML-G2_2_22-spec-All-Power_xsd.tmp#VersionedStringType NewsML-G2_2_22-spec-All-Power_xsd.tmp#generator_role NewsML-G2_2_22-spec-All-Power_xsd.tmp#generator_roleuri
Type extension of VersionedStringType
Type hierarchy
Properties
content complex
Used by
Element Group ItemManagementGroup
Attributes
QName Type Use Annotation
creator QCodeType optional
If the attribute is empty, specifies which entity (person, organisation or system) will edit the property - expressed by a QCode. If the attribute is non-empty, specifies which entity (person, organisation or system) has edited the property.
creatoruri IRIType optional
If the attribute is empty, specifies which entity (person, organisation or system) will edit the property - expressed by a URI. If the attribute is non-empty, specifies which entity (person, organisation or system) has edited the property.
custom xs:boolean optional
If set to true the corresponding property was added to the G2 Item for a specific customer or group of customers only. The default value of this property is false which applies when this attribute is not used with the property.
dir restriction of xs:NMTOKEN optional
The directionality of textual content (enumeration: ltr, rtl)
how QCodeType optional
Indicates by which means the value was extracted from the content - expressed by a QCode
howuri IRIType optional
Indicates by which means the value was extracted from the content - expressed by a URI
id xs:ID optional
The local identifier of the property.
modified DateOptTimeType optional
The date (and, optionally, the time) when the property was last modified. The initial value is the date (and, optionally, the time) of creation of the property.
pubconstraint QCodeListType optional
One or many constraints that apply to publishing the value of the property - expressed by a QCode. Each constraint applies to all descendant elements.
pubconstrainturi IRIListType optional
One or many constraints that apply to publishing the value of the property - expressed by a URI. Each constraint applies to all descendant elements.
role QCodeType optional
Indentifies the stage at which this generator was used - expressed by a QCode
roleuri IRIType optional
Indentifies the stage at which this generator was used - expressed by a URI
versioninfo xs:string optional
The version of a processing resource.
why QCodeType optional
Why the metadata has been included - expressed by a QCode
whyuri IRIType optional
Why the metadata has been included - expressed by a URI
xml:lang union of(xs:language, restriction of xs:string) optional
Attempting to install the relevant ISO 2- and 3-letter
         codes as the enumerated possible values is probably never
         going to be a realistic possibility.  See
         RFC 3066 at http://www.ietf.org/rfc/rfc3066.txt and the IANA registry
         at http://www.iana.org/assignments/lang-tag-apps.htm for
         further information.

         The union allows for the 'un-declaration' of xml:lang with
         the empty string.
Wildcard: ANY attribute from ANY namespace OTHER than 'http://iptc.org/std/nar/2006-10-01/'
Source
<xs:element name="generator">
  <xs:annotation>
    <xs:documentation>The name and version of the software tool used to generate the Item.</xs:documentation>
  </xs:annotation>
  <xs:complexType>
    <xs:complexContent>
      <xs:extension base="VersionedStringType">
        <xs:attribute name="role" type="QCodeType">
          <xs:annotation>
            <xs:documentation>Indentifies the stage at which this generator was used - expressed by a QCode</xs:documentation>
          </xs:annotation>
        </xs:attribute>
        <xs:attribute name="roleuri" type="IRIType">
          <xs:annotation>
            <xs:documentation>Indentifies the stage at which this generator was used - expressed by a URI</xs:documentation>
          </xs:annotation>
        </xs:attribute>
      </xs:extension>
    </xs:complexContent>
  </xs:complexType>
</xs:element>
Element profile
Namespace http://iptc.org/std/nar/2006-10-01/
Annotations
The name of the structural template (aka profile) used for the generation of the Item.
Diagram
Diagram NewsML-G2_2_22-spec-All-Power_xsd.tmp#g2normalizedString NewsML-G2_2_22-spec-All-Power_xsd.tmp#commonPowerAttributes NewsML-G2_2_22-spec-All-Power_xsd.tmp#i18nAttributes NewsML-G2_2_22-spec-All-Power_xsd.tmp#IntlStringType NewsML-G2_2_22-spec-All-Power_xsd.tmp#VersionedStringType_versioninfo NewsML-G2_2_22-spec-All-Power_xsd.tmp#VersionedStringType
Type VersionedStringType
Type hierarchy
Properties
content complex
Used by
Element Group ItemManagementGroup
Attributes
QName Type Use Annotation
creator QCodeType optional
If the attribute is empty, specifies which entity (person, organisation or system) will edit the property - expressed by a QCode. If the attribute is non-empty, specifies which entity (person, organisation or system) has edited the property.
creatoruri IRIType optional
If the attribute is empty, specifies which entity (person, organisation or system) will edit the property - expressed by a URI. If the attribute is non-empty, specifies which entity (person, organisation or system) has edited the property.
custom xs:boolean optional
If set to true the corresponding property was added to the G2 Item for a specific customer or group of customers only. The default value of this property is false which applies when this attribute is not used with the property.
dir restriction of xs:NMTOKEN optional
The directionality of textual content (enumeration: ltr, rtl)
how QCodeType optional
Indicates by which means the value was extracted from the content - expressed by a QCode
howuri IRIType optional
Indicates by which means the value was extracted from the content - expressed by a URI
id xs:ID optional
The local identifier of the property.
modified DateOptTimeType optional
The date (and, optionally, the time) when the property was last modified. The initial value is the date (and, optionally, the time) of creation of the property.
pubconstraint QCodeListType optional
One or many constraints that apply to publishing the value of the property - expressed by a QCode. Each constraint applies to all descendant elements.
pubconstrainturi IRIListType optional
One or many constraints that apply to publishing the value of the property - expressed by a URI. Each constraint applies to all descendant elements.
versioninfo xs:string optional
The version of a processing resource.
why QCodeType optional
Why the metadata has been included - expressed by a QCode
whyuri IRIType optional
Why the metadata has been included - expressed by a URI
xml:lang union of(xs:language, restriction of xs:string) optional
Attempting to install the relevant ISO 2- and 3-letter
         codes as the enumerated possible values is probably never
         going to be a realistic possibility.  See
         RFC 3066 at http://www.ietf.org/rfc/rfc3066.txt and the IANA registry
         at http://www.iana.org/assignments/lang-tag-apps.htm for
         further information.

         The union allows for the 'un-declaration' of xml:lang with
         the empty string.
Wildcard: ANY attribute from ANY namespace OTHER than 'http://iptc.org/std/nar/2006-10-01/'
Source
<xs:element name="profile" type="VersionedStringType">
  <xs:annotation>
    <xs:documentation>The name of the structural template (aka profile) used for the generation of the Item.</xs:documentation>
  </xs:annotation>
</xs:element>
Element service
Namespace http://iptc.org/std/nar/2006-10-01/
Annotations
An editorial service to which an item is assigned by its provider.
Diagram
Diagram NewsML-G2_2_22-spec-All-Power_xsd.tmp#commonPowerAttributes NewsML-G2_2_22-spec-All-Power_xsd.tmp#QCodePropType_qcode NewsML-G2_2_22-spec-All-Power_xsd.tmp#QCodePropType_uri NewsML-G2_2_22-spec-All-Power_xsd.tmp#QCodePropType NewsML-G2_2_22-spec-All-Power_xsd.tmp#i18nAttributes NewsML-G2_2_22-spec-All-Power_xsd.tmp#name NewsML-G2_2_22-spec-All-Power_xsd.tmp#hierarchyInfo NewsML-G2_2_22-spec-All-Power_xsd.tmp#QualPropType
Type QualPropType
Type hierarchy
Properties
content complex
Used by
Element Group ItemManagementGroup
Model
Children hierarchyInfo, name
Instance
<service creator="" creatoruri="" custom="" dir="" how="" howuri="" id="" xml:lang="" modified="" pubconstraint="" pubconstrainturi="" qcode="" uri="" why="" whyuri="" xmlns="http://iptc.org/std/nar/2006-10-01/">
  <name creator="" creatoruri="" custom="" dir="" how="" howuri="" id="" xml:lang="" modified="" part="" parturi="" pubconstraint="" pubconstrainturi="" role="" roleuri="" validfrom="" validto="" why="" whyuri="">{1,1}</name>
  <hierarchyInfo creator="" creatoruri="" custom="" how="" howuri="" id="" modified="" pubconstraint="" pubconstrainturi="" why="" whyuri="">{1,1}</hierarchyInfo>
</service>
Attributes
QName Type Use Annotation
creator QCodeType optional
If the attribute is empty, specifies which entity (person, organisation or system) will edit the property - expressed by a QCode. If the attribute is non-empty, specifies which entity (person, organisation or system) has edited the property.
creatoruri IRIType optional
If the attribute is empty, specifies which entity (person, organisation or system) will edit the property - expressed by a URI. If the attribute is non-empty, specifies which entity (person, organisation or system) has edited the property.
custom xs:boolean optional
If set to true the corresponding property was added to the G2 Item for a specific customer or group of customers only. The default value of this property is false which applies when this attribute is not used with the property.
dir restriction of xs:NMTOKEN optional
The directionality of textual content (enumeration: ltr, rtl)
how QCodeType optional
Indicates by which means the value was extracted from the content - expressed by a QCode
howuri IRIType optional
Indicates by which means the value was extracted from the content - expressed by a URI
id xs:ID optional
The local identifier of the property.
modified DateOptTimeType optional
The date (and, optionally, the time) when the property was last modified. The initial value is the date (and, optionally, the time) of creation of the property.
pubconstraint QCodeListType optional
One or many constraints that apply to publishing the value of the property - expressed by a QCode. Each constraint applies to all descendant elements.
pubconstrainturi IRIListType optional
One or many constraints that apply to publishing the value of the property - expressed by a URI. Each constraint applies to all descendant elements.
qcode QCodeType optional
A qualified code which identifies a concept  - either the  qcode or the uri attribute MUST be used
uri IRIType optional
A URI which identifies a concept  - either the  qcode or the uri attribute MUST be used
why QCodeType optional
Why the metadata has been included - expressed by a QCode
whyuri IRIType optional
Why the metadata has been included - expressed by a URI
xml:lang union of(xs:language, restriction of xs:string) optional
Attempting to install the relevant ISO 2- and 3-letter
         codes as the enumerated possible values is probably never
         going to be a realistic possibility.  See
         RFC 3066 at http://www.ietf.org/rfc/rfc3066.txt and the IANA registry
         at http://www.iana.org/assignments/lang-tag-apps.htm for
         further information.

         The union allows for the 'un-declaration' of xml:lang with
         the empty string.
Wildcard: ANY attribute from ANY namespace OTHER than 'http://iptc.org/std/nar/2006-10-01/'
Source
<xs:element name="service" type="QualPropType">
  <xs:annotation>
    <xs:documentation>An editorial service to which an item is assigned by its provider.</xs:documentation>
  </xs:annotation>
</xs:element>
Element edNote
Namespace http://iptc.org/std/nar/2006-10-01/
Annotations
A note addressed to the editorial people receiving the Item.
Diagram
Diagram NewsML-G2_2_22-spec-All-Power_xsd.tmp#commonPowerAttributes NewsML-G2_2_22-spec-All-Power_xsd.tmp#i18nAttributes NewsML-G2_2_22-spec-All-Power_xsd.tmp#BlockType_media NewsML-G2_2_22-spec-All-Power_xsd.tmp#BlockType_role NewsML-G2_2_22-spec-All-Power_xsd.tmp#BlockType_roleuri NewsML-G2_2_22-spec-All-Power_xsd.tmp#a NewsML-G2_2_22-spec-All-Power_xsd.tmp#span NewsML-G2_2_22-spec-All-Power_xsd.tmp#ruby NewsML-G2_2_22-spec-All-Power_xsd.tmp#br NewsML-G2_2_22-spec-All-Power_xsd.tmp#inline NewsML-G2_2_22-spec-All-Power_xsd.tmp#BlockType
Type BlockType
Properties
content complex
mixed true
Used by
Element Group ItemManagementGroup
Element groupSet/group
Complex Type partMetaPropType
Model
a | span | ruby | br | inline | ANY element from ANY namespace OTHER than 'http://iptc.org/std/nar/2006-10-01/'
Children a, br, inline, ruby, span
Instance
<edNote creator="" creatoruri="" custom="" dir="" how="" howuri="" id="" xml:lang="" media="" modified="" pubconstraint="" pubconstrainturi="" role="" roleuri="" why="" whyuri="" xmlns="http://iptc.org/std/nar/2006-10-01/">
  <a class="" creator="" creatoruri="" custom="" dir="" how="" howuri="" href="" hreflang="" id="" xml:lang="" modified="" pubconstraint="" pubconstrainturi="" rel="" rev="" why="" whyuri="">{1,1}</a>
  <span class="" creator="" creatoruri="" custom="" dir="" how="" howuri="" id="" xml:lang="" modified="" pubconstraint="" pubconstrainturi="" why="" whyuri="">{1,1}</span>
  <ruby creator="" creatoruri="" custom="" dir="" how="" howuri="" id="" xml:lang="" modified="" pubconstraint="" pubconstrainturi="" why="" whyuri="">{1,1}</ruby>
  <br creator="" creatoruri="" custom="" how="" howuri="" id="" modified="" pubconstraint="" pubconstrainturi="" why="" whyuri="">{1,1}</br>
  <inline class="" confidence="" creator="" creatoruri="" custom="" derivedfrom="" dir="" how="" howuri="" id="" xml:lang="" literal="" modified="" pubconstraint="" pubconstrainturi="" qcode="" relevance="" type="" typeuri="" uri="" why="" whyuri="">{1,1}</inline>
</edNote>
Attributes
QName Type Use Annotation
creator QCodeType optional
If the attribute is empty, specifies which entity (person, organisation or system) will edit the property - expressed by a QCode. If the attribute is non-empty, specifies which entity (person, organisation or system) has edited the property.
creatoruri IRIType optional
If the attribute is empty, specifies which entity (person, organisation or system) will edit the property - expressed by a URI. If the attribute is non-empty, specifies which entity (person, organisation or system) has edited the property.
custom xs:boolean optional
If set to true the corresponding property was added to the G2 Item for a specific customer or group of customers only. The default value of this property is false which applies when this attribute is not used with the property.
dir restriction of xs:NMTOKEN optional
The directionality of textual content (enumeration: ltr, rtl)
how QCodeType optional
Indicates by which means the value was extracted from the content - expressed by a QCode
howuri IRIType optional
Indicates by which means the value was extracted from the content - expressed by a URI
id xs:ID optional
The local identifier of the property.
media xs:NMTOKENS optional
An indication of the target media type(s)
values as defined by the Cascading Style Sheets (CSS) specification.
modified DateOptTimeType optional
The date (and, optionally, the time) when the property was last modified. The initial value is the date (and, optionally, the time) of creation of the property.
pubconstraint QCodeListType optional
One or many constraints that apply to publishing the value of the property - expressed by a QCode. Each constraint applies to all descendant elements.
pubconstrainturi IRIListType optional
One or many constraints that apply to publishing the value of the property - expressed by a URI. Each constraint applies to all descendant elements.
role QCodeListType optional
A refinement of the semantics of the block.
roleuri IRIType optional
A URI identifying the refined semantics of the definition.
why QCodeType optional
Why the metadata has been included - expressed by a QCode
whyuri IRIType optional
Why the metadata has been included - expressed by a URI
xml:lang union of(xs:language, restriction of xs:string) optional
Attempting to install the relevant ISO 2- and 3-letter
         codes as the enumerated possible values is probably never
         going to be a realistic possibility.  See
         RFC 3066 at http://www.ietf.org/rfc/rfc3066.txt and the IANA registry
         at http://www.iana.org/assignments/lang-tag-apps.htm for
         further information.

         The union allows for the 'un-declaration' of xml:lang with
         the empty string.
Wildcard: ANY attribute from ANY namespace OTHER than 'http://iptc.org/std/nar/2006-10-01/'
Source
<xs:element name="edNote" type="BlockType">
  <xs:annotation>
    <xs:documentation>A note addressed to the editorial people receiving the Item.</xs:documentation>
  </xs:annotation>
</xs:element>
Element memberOf
Namespace http://iptc.org/std/nar/2006-10-01/
Annotations
A set of Items around the same theme that this Item is part of.
Diagram
Diagram NewsML-G2_2_22-spec-All-Power_xsd.tmp#commonPowerAttributes NewsML-G2_2_22-spec-All-Power_xsd.tmp#flexAttributes NewsML-G2_2_22-spec-All-Power_xsd.tmp#i18nAttributes NewsML-G2_2_22-spec-All-Power_xsd.tmp#name NewsML-G2_2_22-spec-All-Power_xsd.tmp#definition NewsML-G2_2_22-spec-All-Power_xsd.tmp#note NewsML-G2_2_22-spec-All-Power_xsd.tmp#facet NewsML-G2_2_22-spec-All-Power_xsd.tmp#remoteInfo NewsML-G2_2_22-spec-All-Power_xsd.tmp#hierarchyInfo NewsML-G2_2_22-spec-All-Power_xsd.tmp#ConceptDefinitionGroup NewsML-G2_2_22-spec-All-Power_xsd.tmp#sameAs NewsML-G2_2_22-spec-All-Power_xsd.tmp#broader NewsML-G2_2_22-spec-All-Power_xsd.tmp#narrower NewsML-G2_2_22-spec-All-Power_xsd.tmp#related NewsML-G2_2_22-spec-All-Power_xsd.tmp#ConceptRelationshipsGroup NewsML-G2_2_22-spec-All-Power_xsd.tmp#Flex1PropType
Type Flex1PropType
Properties
content complex
Used by
Element Group ItemManagementGroup
Model
(name | definition | note | facet | remoteInfo | hierarchyInfo) , (sameAs | broader | narrower | related) , ANY element from ANY namespace OTHER than 'http://iptc.org/std/nar/2006-10-01/'
Children broader, definition, facet, hierarchyInfo, name, narrower, note, related, remoteInfo, sameAs
Instance
<memberOf creator="" creatoruri="" custom="" dir="" how="" howuri="" id="" xml:lang="" literal="" modified="" pubconstraint="" pubconstrainturi="" qcode="" type="" typeuri="" uri="" why="" whyuri="" xmlns="http://iptc.org/std/nar/2006-10-01/">
  <name creator="" creatoruri="" custom="" dir="" how="" howuri="" id="" xml:lang="" modified="" part="" parturi="" pubconstraint="" pubconstrainturi="" role="" roleuri="" validfrom="" validto="" why="" whyuri="">{1,1}</name>
  <definition creator="" creatoruri="" custom="" dir="" how="" howuri="" id="" xml:lang="" media="" modified="" pubconstraint="" pubconstrainturi="" role="" roleuri="" validfrom="" validto="" why="" whyuri="">{1,1}</definition>
  <note creator="" creatoruri="" custom="" dir="" how="" howuri="" id="" xml:lang="" media="" modified="" pubconstraint="" pubconstrainturi="" role="" roleuri="" validfrom="" validto="" why="" whyuri="">{1,1}</note>
  <facet creator="" creatoruri="" custom="" dir="" g2flag="DEPR" how="" howuri="" id="" xml:lang="" literal="" modified="" pubconstraint="" pubconstrainturi="" qcode="" rel="" reluri="" type="" typeuri="" uri="" validfrom="" validto="" why="" whyuri="">{1,1}</facet>
  <remoteInfo contenttype="" contenttypevariant="" creator="" creatoruri="" custom="" dir="" format="" formaturi="" guidref="" how="" howuri="" href="" hreftype="" id="" xml:lang="" modified="" persistidref="" pubconstraint="" pubconstrainturi="" rank="" rel="" reluri="" residref="" size="" title="" validfrom="" validto="" version="" why="" whyuri="">{1,1}</remoteInfo>
  <hierarchyInfo creator="" creatoruri="" custom="" how="" howuri="" id="" modified="" pubconstraint="" pubconstrainturi="" why="" whyuri="">{1,1}</hierarchyInfo>
  <sameAs creator="" creatoruri="" custom="" dir="" how="" howuri="" id="" xml:lang="" literal="" modified="" pubconstraint="" pubconstrainturi="" qcode="" type="" typeuri="" uri="" validfrom="" validto="" why="" whyuri="">{1,1}</sameAs>
  <broader creator="" creatoruri="" custom="" dir="" how="" howuri="" id="" xml:lang="" literal="" modified="" pubconstraint="" pubconstrainturi="" qcode="" rank="" rel="" reluri="" type="" typeuri="" uri="" validfrom="" validto="" why="" whyuri="">{1,1}</broader>
  <narrower creator="" creatoruri="" custom="" dir="" how="" howuri="" id="" xml:lang="" literal="" modified="" pubconstraint="" pubconstrainturi="" qcode="" rank="" rel="" reluri="" type="" typeuri="" uri="" validfrom="" validto="" why="" whyuri="">{1,1}</narrower>
  <related creator="" creatoruri="" custom="" dir="" how="" howuri="" id="" xml:lang="" literal="" modified="" pubconstraint="" pubconstrainturi="" qcode="" rank="" rel="" reluri="" type="" typeuri="" uri="" validfrom="" validto="" value="" valuedatatype="" valueunit="" valueunituri="" why="" whyuri="">{1,1}</related>
</memberOf>
Attributes
QName Type Use Annotation
creator QCodeType optional
If the attribute is empty, specifies which entity (person, organisation or system) will edit the property - expressed by a QCode. If the attribute is non-empty, specifies which entity (person, organisation or system) has edited the property.
creatoruri IRIType optional
If the attribute is empty, specifies which entity (person, organisation or system) will edit the property - expressed by a URI. If the attribute is non-empty, specifies which entity (person, organisation or system) has edited the property.
custom xs:boolean optional
If set to true the corresponding property was added to the G2 Item for a specific customer or group of customers only. The default value of this property is false which applies when this attribute is not used with the property.
dir restriction of xs:NMTOKEN optional
The directionality of textual content (enumeration: ltr, rtl)
how QCodeType optional
Indicates by which means the value was extracted from the content - expressed by a QCode
howuri IRIType optional
Indicates by which means the value was extracted from the content - expressed by a URI
id xs:ID optional
The local identifier of the property.
literal g2normalizedString optional
A free-text value assigned as property value.
modified DateOptTimeType optional
The date (and, optionally, the time) when the property was last modified. The initial value is the date (and, optionally, the time) of creation of the property.
pubconstraint QCodeListType optional
One or many constraints that apply to publishing the value of the property - expressed by a QCode. Each constraint applies to all descendant elements.
pubconstrainturi IRIListType optional
One or many constraints that apply to publishing the value of the property - expressed by a URI. Each constraint applies to all descendant elements.
qcode QCodeType optional
A qualified code which identifies a concept.
type QCodeType optional
The type of the concept assigned as controlled property value - expressed by a QCode
typeuri IRIType optional
The type of the concept assigned as controlled property value - expressed by a URI
uri IRIType optional
A URI which identifies a concept.
why QCodeType optional
Why the metadata has been included - expressed by a QCode
whyuri IRIType optional
Why the metadata has been included - expressed by a URI
xml:lang union of(xs:language, restriction of xs:string) optional
Attempting to install the relevant ISO 2- and 3-letter
         codes as the enumerated possible values is probably never
         going to be a realistic possibility.  See
         RFC 3066 at http://www.ietf.org/rfc/rfc3066.txt and the IANA registry
         at http://www.iana.org/assignments/lang-tag-apps.htm for
         further information.

         The union allows for the 'un-declaration' of xml:lang with
         the empty string.
Wildcard: ANY attribute from ANY namespace OTHER than 'http://iptc.org/std/nar/2006-10-01/'
Source
<xs:element name="memberOf" type="Flex1PropType">
  <xs:annotation>
    <xs:documentation>A set of Items around the same theme that this Item is part of.</xs:documentation>
  </xs:annotation>
</xs:element>
Element instanceOf
Namespace http://iptc.org/std/nar/2006-10-01/
Annotations
A frequently updating information object that this Item is an instance of.
Diagram
Diagram NewsML-G2_2_22-spec-All-Power_xsd.tmp#commonPowerAttributes NewsML-G2_2_22-spec-All-Power_xsd.tmp#flexAttributes NewsML-G2_2_22-spec-All-Power_xsd.tmp#i18nAttributes NewsML-G2_2_22-spec-All-Power_xsd.tmp#name NewsML-G2_2_22-spec-All-Power_xsd.tmp#definition NewsML-G2_2_22-spec-All-Power_xsd.tmp#note NewsML-G2_2_22-spec-All-Power_xsd.tmp#facet NewsML-G2_2_22-spec-All-Power_xsd.tmp#remoteInfo NewsML-G2_2_22-spec-All-Power_xsd.tmp#hierarchyInfo NewsML-G2_2_22-spec-All-Power_xsd.tmp#ConceptDefinitionGroup NewsML-G2_2_22-spec-All-Power_xsd.tmp#sameAs NewsML-G2_2_22-spec-All-Power_xsd.tmp#broader NewsML-G2_2_22-spec-All-Power_xsd.tmp#narrower NewsML-G2_2_22-spec-All-Power_xsd.tmp#related NewsML-G2_2_22-spec-All-Power_xsd.tmp#ConceptRelationshipsGroup NewsML-G2_2_22-spec-All-Power_xsd.tmp#Flex1PropType
Type Flex1PropType
Properties
content complex
Used by
Element Group ItemManagementGroup
Model
(name | definition | note | facet | remoteInfo | hierarchyInfo) , (sameAs | broader | narrower | related) , ANY element from ANY namespace OTHER than 'http://iptc.org/std/nar/2006-10-01/'
Children broader, definition, facet, hierarchyInfo, name, narrower, note, related, remoteInfo, sameAs
Instance
<instanceOf creator="" creatoruri="" custom="" dir="" how="" howuri="" id="" xml:lang="" literal="" modified="" pubconstraint="" pubconstrainturi="" qcode="" type="" typeuri="" uri="" why="" whyuri="" xmlns="http://iptc.org/std/nar/2006-10-01/">
  <name creator="" creatoruri="" custom="" dir="" how="" howuri="" id="" xml:lang="" modified="" part="" parturi="" pubconstraint="" pubconstrainturi="" role="" roleuri="" validfrom="" validto="" why="" whyuri="">{1,1}</name>
  <definition creator="" creatoruri="" custom="" dir="" how="" howuri="" id="" xml:lang="" media="" modified="" pubconstraint="" pubconstrainturi="" role="" roleuri="" validfrom="" validto="" why="" whyuri="">{1,1}</definition>
  <note creator="" creatoruri="" custom="" dir="" how="" howuri="" id="" xml:lang="" media="" modified="" pubconstraint="" pubconstrainturi="" role="" roleuri="" validfrom="" validto="" why="" whyuri="">{1,1}</note>
  <facet creator="" creatoruri="" custom="" dir="" g2flag="DEPR" how="" howuri="" id="" xml:lang="" literal="" modified="" pubconstraint="" pubconstrainturi="" qcode="" rel="" reluri="" type="" typeuri="" uri="" validfrom="" validto="" why="" whyuri="">{1,1}</facet>
  <remoteInfo contenttype="" contenttypevariant="" creator="" creatoruri="" custom="" dir="" format="" formaturi="" guidref="" how="" howuri="" href="" hreftype="" id="" xml:lang="" modified="" persistidref="" pubconstraint="" pubconstrainturi="" rank="" rel="" reluri="" residref="" size="" title="" validfrom="" validto="" version="" why="" whyuri="">{1,1}</remoteInfo>
  <hierarchyInfo creator="" creatoruri="" custom="" how="" howuri="" id="" modified="" pubconstraint="" pubconstrainturi="" why="" whyuri="">{1,1}</hierarchyInfo>
  <sameAs creator="" creatoruri="" custom="" dir="" how="" howuri="" id="" xml:lang="" literal="" modified="" pubconstraint="" pubconstrainturi="" qcode="" type="" typeuri="" uri="" validfrom="" validto="" why="" whyuri="">{1,1}</sameAs>
  <broader creator="" creatoruri="" custom="" dir="" how="" howuri="" id="" xml:lang="" literal="" modified="" pubconstraint="" pubconstrainturi="" qcode="" rank="" rel="" reluri="" type="" typeuri="" uri="" validfrom="" validto="" why="" whyuri="">{1,1}</broader>
  <narrower creator="" creatoruri="" custom="" dir="" how="" howuri="" id="" xml:lang="" literal="" modified="" pubconstraint="" pubconstrainturi="" qcode="" rank="" rel="" reluri="" type="" typeuri="" uri="" validfrom="" validto="" why="" whyuri="">{1,1}</narrower>
  <related creator="" creatoruri="" custom="" dir="" how="" howuri="" id="" xml:lang="" literal="" modified="" pubconstraint="" pubconstrainturi="" qcode="" rank="" rel="" reluri="" type="" typeuri="" uri="" validfrom="" validto="" value="" valuedatatype="" valueunit="" valueunituri="" why="" whyuri="">{1,1}</related>
</instanceOf>
Attributes
QName Type Use Annotation
creator QCodeType optional
If the attribute is empty, specifies which entity (person, organisation or system) will edit the property - expressed by a QCode. If the attribute is non-empty, specifies which entity (person, organisation or system) has edited the property.
creatoruri IRIType optional
If the attribute is empty, specifies which entity (person, organisation or system) will edit the property - expressed by a URI. If the attribute is non-empty, specifies which entity (person, organisation or system) has edited the property.
custom xs:boolean optional
If set to true the corresponding property was added to the G2 Item for a specific customer or group of customers only. The default value of this property is false which applies when this attribute is not used with the property.
dir restriction of xs:NMTOKEN optional
The directionality of textual content (enumeration: ltr, rtl)
how QCodeType optional
Indicates by which means the value was extracted from the content - expressed by a QCode
howuri IRIType optional
Indicates by which means the value was extracted from the content - expressed by a URI
id xs:ID optional
The local identifier of the property.
literal g2normalizedString optional
A free-text value assigned as property value.
modified DateOptTimeType optional
The date (and, optionally, the time) when the property was last modified. The initial value is the date (and, optionally, the time) of creation of the property.
pubconstraint QCodeListType optional
One or many constraints that apply to publishing the value of the property - expressed by a QCode. Each constraint applies to all descendant elements.
pubconstrainturi IRIListType optional
One or many constraints that apply to publishing the value of the property - expressed by a URI. Each constraint applies to all descendant elements.
qcode QCodeType optional
A qualified code which identifies a concept.
type QCodeType optional
The type of the concept assigned as controlled property value - expressed by a QCode
typeuri IRIType optional
The type of the concept assigned as controlled property value - expressed by a URI
uri IRIType optional
A URI which identifies a concept.
why QCodeType optional
Why the metadata has been included - expressed by a QCode
whyuri IRIType optional
Why the metadata has been included - expressed by a URI
xml:lang union of(xs:language, restriction of xs:string) optional
Attempting to install the relevant ISO 2- and 3-letter
         codes as the enumerated possible values is probably never
         going to be a realistic possibility.  See
         RFC 3066 at http://www.ietf.org/rfc/rfc3066.txt and the IANA registry
         at http://www.iana.org/assignments/lang-tag-apps.htm for
         further information.

         The union allows for the 'un-declaration' of xml:lang with
         the empty string.
Wildcard: ANY attribute from ANY namespace OTHER than 'http://iptc.org/std/nar/2006-10-01/'
Source
<xs:element name="instanceOf" type="Flex1PropType">
  <xs:annotation>
    <xs:documentation>A frequently updating information object that this Item is an instance of.</xs:documentation>
  </xs:annotation>
</xs:element>
Element signal
Namespace http://iptc.org/std/nar/2006-10-01/
Annotations
An instruction to the processor that the content requires special handling.
Diagram
Diagram NewsML-G2_2_22-spec-All-Power_xsd.tmp#commonPowerAttributes NewsML-G2_2_22-spec-All-Power_xsd.tmp#QCodePropType_qcode NewsML-G2_2_22-spec-All-Power_xsd.tmp#QCodePropType_uri NewsML-G2_2_22-spec-All-Power_xsd.tmp#QCodePropType NewsML-G2_2_22-spec-All-Power_xsd.tmp#i18nAttributes NewsML-G2_2_22-spec-All-Power_xsd.tmp#name NewsML-G2_2_22-spec-All-Power_xsd.tmp#hierarchyInfo NewsML-G2_2_22-spec-All-Power_xsd.tmp#QualPropType NewsML-G2_2_22-spec-All-Power_xsd.tmp#signal_severity NewsML-G2_2_22-spec-All-Power_xsd.tmp#signal_severityuri
Type extension of QualPropType
Type hierarchy
Properties
content complex
Used by
Model
Children hierarchyInfo, name
Instance
<signal creator="" creatoruri="" custom="" dir="" how="" howuri="" id="" xml:lang="" modified="" pubconstraint="" pubconstrainturi="" qcode="" severity="" severityuri="" uri="" why="" whyuri="" xmlns="http://iptc.org/std/nar/2006-10-01/">
  <name creator="" creatoruri="" custom="" dir="" how="" howuri="" id="" xml:lang="" modified="" part="" parturi="" pubconstraint="" pubconstrainturi="" role="" roleuri="" validfrom="" validto="" why="" whyuri="">{1,1}</name>
  <hierarchyInfo creator="" creatoruri="" custom="" how="" howuri="" id="" modified="" pubconstraint="" pubconstrainturi="" why="" whyuri="">{1,1}</hierarchyInfo>
</signal>
Attributes
QName Type Use Annotation
creator QCodeType optional
If the attribute is empty, specifies which entity (person, organisation or system) will edit the property - expressed by a QCode. If the attribute is non-empty, specifies which entity (person, organisation or system) has edited the property.
creatoruri IRIType optional
If the attribute is empty, specifies which entity (person, organisation or system) will edit the property - expressed by a URI. If the attribute is non-empty, specifies which entity (person, organisation or system) has edited the property.
custom xs:boolean optional
If set to true the corresponding property was added to the G2 Item for a specific customer or group of customers only. The default value of this property is false which applies when this attribute is not used with the property.
dir restriction of xs:NMTOKEN optional
The directionality of textual content (enumeration: ltr, rtl)
how QCodeType optional
Indicates by which means the value was extracted from the content - expressed by a QCode
howuri IRIType optional
Indicates by which means the value was extracted from the content - expressed by a URI
id xs:ID optional
The local identifier of the property.
modified DateOptTimeType optional
The date (and, optionally, the time) when the property was last modified. The initial value is the date (and, optionally, the time) of creation of the property.
pubconstraint QCodeListType optional
One or many constraints that apply to publishing the value of the property - expressed by a QCode. Each constraint applies to all descendant elements.
pubconstrainturi IRIListType optional
One or many constraints that apply to publishing the value of the property - expressed by a URI. Each constraint applies to all descendant elements.
qcode QCodeType optional
A qualified code which identifies a concept  - either the  qcode or the uri attribute MUST be used
severity QCodeType optional
Indicates how severe the impact from the signal is - expressed by a QCode. The recommended vocabular is the IPTC Severity NewsCodes  http://cv.iptc.org/newscodes/severity/
severityuri IRIType optional
Indicates how severe the impact from the signal is - expressed by a URI. The recommended vocabular is the IPTC Severity NewsCodes  http://cv.iptc.org/newscodes/severity/
uri IRIType optional
A URI which identifies a concept  - either the  qcode or the uri attribute MUST be used
why QCodeType optional
Why the metadata has been included - expressed by a QCode
whyuri IRIType optional
Why the metadata has been included - expressed by a URI
xml:lang union of(xs:language, restriction of xs:string) optional
Attempting to install the relevant ISO 2- and 3-letter
         codes as the enumerated possible values is probably never
         going to be a realistic possibility.  See
         RFC 3066 at http://www.ietf.org/rfc/rfc3066.txt and the IANA registry
         at http://www.iana.org/assignments/lang-tag-apps.htm for
         further information.

         The union allows for the 'un-declaration' of xml:lang with
         the empty string.
Wildcard: ANY attribute from ANY namespace OTHER than 'http://iptc.org/std/nar/2006-10-01/'
Source
<xs:element name="signal">
  <xs:annotation>
    <xs:documentation>An instruction to the processor that the content requires special handling.</xs:documentation>
  </xs:annotation>
  <xs:complexType>
    <xs:complexContent>
      <xs:extension base="QualPropType">
        <xs:attribute name="severity" type="QCodeType" use="optional">
          <xs:annotation>
            <xs:documentation>Indicates how severe the impact from the signal is - expressed by a QCode. The recommended vocabular is the IPTC Severity NewsCodes http://cv.iptc.org/newscodes/severity/</xs:documentation>
          </xs:annotation>
        </xs:attribute>
        <xs:attribute name="severityuri" type="IRIType" use="optional">
          <xs:annotation>
            <xs:documentation>Indicates how severe the impact from the signal is - expressed by a URI. The recommended vocabular is the IPTC Severity NewsCodes http://cv.iptc.org/newscodes/severity/</xs:documentation>
          </xs:annotation>
        </xs:attribute>
      </xs:extension>
    </xs:complexContent>
  </xs:complexType>
</xs:element>
Element altRep
Namespace http://iptc.org/std/nar/2006-10-01/
Annotations
An IRI which, upon dereferencing provides an alternative representation of the Item.
Diagram
Diagram NewsML-G2_2_22-spec-All-Power_xsd.tmp#IRIType NewsML-G2_2_22-spec-All-Power_xsd.tmp#commonPowerAttributes NewsML-G2_2_22-spec-All-Power_xsd.tmp#timeValidityAttributes NewsML-G2_2_22-spec-All-Power_xsd.tmp#altRep_representation NewsML-G2_2_22-spec-All-Power_xsd.tmp#altRep_representationuri NewsML-G2_2_22-spec-All-Power_xsd.tmp#altRep_contenttype NewsML-G2_2_22-spec-All-Power_xsd.tmp#altRep_format NewsML-G2_2_22-spec-All-Power_xsd.tmp#altRep_formaturi NewsML-G2_2_22-spec-All-Power_xsd.tmp#altRep_size
Type extension of IRIType
Type hierarchy
Properties
content complex
Used by
Element Group ItemManagementGroup
Attributes
QName Type Use Annotation
contenttype xs:string optional
The IANA (Internet Assigned Numbers Authority) MIME type of the target resource.
creator QCodeType optional
If the attribute is empty, specifies which entity (person, organisation or system) will edit the property - expressed by a QCode. If the attribute is non-empty, specifies which entity (person, organisation or system) has edited the property.
creatoruri IRIType optional
If the attribute is empty, specifies which entity (person, organisation or system) will edit the property - expressed by a URI. If the attribute is non-empty, specifies which entity (person, organisation or system) has edited the property.
custom xs:boolean optional
If set to true the corresponding property was added to the G2 Item for a specific customer or group of customers only. The default value of this property is false which applies when this attribute is not used with the property.
format QCodeType optional
A refinement of a generic content type (i.e. IANA MIME type) - expressed by a QCode
formaturi IRIType optional
A refinement of a generic content type (i.e. IANA MIME type) - expressed by a URI
how QCodeType optional
Indicates by which means the value was extracted from the content - expressed by a QCode
howuri IRIType optional
Indicates by which means the value was extracted from the content - expressed by a URI
id xs:ID optional
The local identifier of the property.
modified DateOptTimeType optional
The date (and, optionally, the time) when the property was last modified. The initial value is the date (and, optionally, the time) of creation of the property.
pubconstraint QCodeListType optional
One or many constraints that apply to publishing the value of the property - expressed by a QCode. Each constraint applies to all descendant elements.
pubconstrainturi IRIListType optional
One or many constraints that apply to publishing the value of the property - expressed by a URI. Each constraint applies to all descendant elements.
representation QCodeType optional
A qualifier which specifies the way the target Item is represented at this location - expressed by a QCode
representationuri IRIType optional
A qualifier which specifies the way the target Item is represented at this location - expressed by a URI
size xs:nonNegativeInteger optional
The size in bytes of the target resource.
validfrom DateOptTimeType optional
The date (and, optionally, the time) before which a relationship is not valid.
validto DateOptTimeType optional
The date (and, optionally, the time) after which a relationship is not valid.
why QCodeType optional
Why the metadata has been included - expressed by a QCode
whyuri IRIType optional
Why the metadata has been included - expressed by a URI
Wildcard: ANY attribute from ANY namespace OTHER than 'http://iptc.org/std/nar/2006-10-01/'
Source
<xs:element name="altRep">
  <xs:annotation>
    <xs:documentation>An IRI which, upon dereferencing provides an alternative representation of the Item.</xs:documentation>
  </xs:annotation>
  <xs:complexType>
    <xs:simpleContent>
      <xs:extension base="IRIType">
        <xs:attributeGroup ref="commonPowerAttributes"/>
        <xs:attributeGroup ref="timeValidityAttributes"/>
        <xs:attribute name="representation" type="QCodeType">
          <xs:annotation>
            <xs:documentation>A qualifier which specifies the way the target Item is represented at this location - expressed by a QCode</xs:documentation>
          </xs:annotation>
        </xs:attribute>
        <xs:attribute name="representationuri" type="IRIType">
          <xs:annotation>
            <xs:documentation>A qualifier which specifies the way the target Item is represented at this location - expressed by a URI</xs:documentation>
          </xs:annotation>
        </xs:attribute>
        <xs:attribute name="contenttype" type="xs:string">
          <xs:annotation>
            <xs:documentation>The IANA (Internet Assigned Numbers Authority) MIME type of the target resource.</xs:documentation>
          </xs:annotation>
        </xs:attribute>
        <xs:attribute name="format" type="QCodeType">
          <xs:annotation>
            <xs:documentation>A refinement of a generic content type (i.e. IANA MIME type) - expressed by a QCode</xs:documentation>
          </xs:annotation>
        </xs:attribute>
        <xs:attribute name="formaturi" type="IRIType">
          <xs:annotation>
            <xs:documentation>A refinement of a generic content type (i.e. IANA MIME type) - expressed by a URI</xs:documentation>
          </xs:annotation>
        </xs:attribute>
        <xs:attribute name="size" type="xs:nonNegativeInteger">
          <xs:annotation>
            <xs:documentation>The size in bytes of the target resource.</xs:documentation>
          </xs:annotation>
        </xs:attribute>
        <xs:anyAttribute namespace="##other" processContents="lax"/>
      </xs:extension>
      <!-- NAR-EV-1.3.3 : add @contenttype, @format and @size to altRep (PCL) -->
    </xs:simpleContent>
  </xs:complexType>
</xs:element>
Element deliverableOf
Namespace http://iptc.org/std/nar/2006-10-01/
Annotations
A reference to the Planning Item under which this item has been published
Diagram
Diagram NewsML-G2_2_22-spec-All-Power_xsd.tmp#Link1Type_rel NewsML-G2_2_22-spec-All-Power_xsd.tmp#Link1Type_reluri NewsML-G2_2_22-spec-All-Power_xsd.tmp#Link1Type_rank NewsML-G2_2_22-spec-All-Power_xsd.tmp#targetResourceAttributes NewsML-G2_2_22-spec-All-Power_xsd.tmp#timeValidityAttributes NewsML-G2_2_22-spec-All-Power_xsd.tmp#i18nAttributes NewsML-G2_2_22-spec-All-Power_xsd.tmp#commonPowerAttributes NewsML-G2_2_22-spec-All-Power_xsd.tmp#deprecatedLinkAttributes NewsML-G2_2_22-spec-All-Power_xsd.tmp#Link1Type
Type Link1Type
Properties
content complex
Used by
Element Group ItemManagementGroup
Model
ANY element from ANY namespace
Attributes
QName Type Use Annotation
contenttype xs:string optional
The IANA (Internet Assigned Numbers Authority) MIME type of the target resource.
contenttypevariant xs:string optional
A refinement of a generic content type (i.e. IANA MIME type) by a literal string value.
creator QCodeType optional
If the attribute is empty, specifies which entity (person, organisation or system) will edit the property - expressed by a QCode. If the attribute is non-empty, specifies which entity (person, organisation or system) has edited the property.
creatoruri IRIType optional
If the attribute is empty, specifies which entity (person, organisation or system) will edit the property - expressed by a URI. If the attribute is non-empty, specifies which entity (person, organisation or system) has edited the property.
custom xs:boolean optional
If set to true the corresponding property was added to the G2 Item for a specific customer or group of customers only. The default value of this property is false which applies when this attribute is not used with the property.
dir restriction of xs:NMTOKEN optional
The directionality of textual content (enumeration: ltr, rtl)
format QCodeType optional
A refinement of a generic content type (i.e. IANA MIME type) by a value from a controlled vocabulary - expressed by a QCode
formaturi IRIType optional
A refinement of a generic content type (i.e. IANA MIME type) by a value from a controlled vocabulary - expressed by a URI
guidref xs:string optional
The use of this attribute is DEPRECATED, use @residref instead. (was: The globally unique Identifier of the target Item.)
how QCodeType optional
Indicates by which means the value was extracted from the content - expressed by a QCode
howuri IRIType optional
Indicates by which means the value was extracted from the content - expressed by a URI
href IRIType optional
The locator of the target resource.
hreftype xs:string optional
The use of this attribute is DEPRECATED, use @contenttype instead. (was: An IANA MIME type.)
id xs:ID optional
The local identifier of the property.
modified DateOptTimeType optional
The date (and, optionally, the time) when the property was last modified. The initial value is the date (and, optionally, the time) of creation of the property.
persistidref xs:string optional
Points to an element inside the target resource which must be identified by an ID attribute having a value which is persistent for all versions of the target resource, i.e. for its entire lifecycle. (added NAR 1.8)
pubconstraint QCodeListType optional
One or many constraints that apply to publishing the value of the property - expressed by a QCode. Each constraint applies to all descendant elements.
pubconstrainturi IRIListType optional
One or many constraints that apply to publishing the value of the property - expressed by a URI. Each constraint applies to all descendant elements.
rank xs:nonNegativeInteger optional
The rank of the link among other links
rel QCodeType optional
The identifier of the relationship between the current Item and the target resource - expressed by a QCode
reluri IRIType optional
The identifier of the relationship between the current Item and the target resource - expressed by a URI
residref xs:string optional
The  provider’s identifier of the target resource.
size xs:nonNegativeInteger optional
The size in bytes of the target resource.
title xs:string optional
A short natural language name for the target resource.
validfrom DateOptTimeType optional
The date (and, optionally, the time) before which a relationship is not valid.
validto DateOptTimeType optional
The date (and, optionally, the time) after which a relationship is not valid.
version xs:positiveInteger optional
The version of the target resource. By default, the latest revision is retrieved when the link is activated.
why QCodeType optional
Why the metadata has been included - expressed by a QCode
whyuri IRIType optional
Why the metadata has been included - expressed by a URI
xml:lang union of(xs:language, restriction of xs:string) optional
Attempting to install the relevant ISO 2- and 3-letter
         codes as the enumerated possible values is probably never
         going to be a realistic possibility.  See
         RFC 3066 at http://www.ietf.org/rfc/rfc3066.txt and the IANA registry
         at http://www.iana.org/assignments/lang-tag-apps.htm for
         further information.

         The union allows for the 'un-declaration' of xml:lang with
         the empty string.
Wildcard: ANY attribute from ANY namespace OTHER than 'http://iptc.org/std/nar/2006-10-01/'
Source
<xs:element name="deliverableOf" type="Link1Type">
  <xs:annotation>
    <xs:documentation>A reference to the Planning Item under which this item has been published</xs:documentation>
  </xs:annotation>
</xs:element>
Element hash
Namespace http://iptc.org/std/nar/2006-10-01/
Annotations
Hash value of parts of an item as defined by the hashscope attribute
Diagram
Diagram NewsML-G2_2_22-spec-All-Power_xsd.tmp#hash_hashtype NewsML-G2_2_22-spec-All-Power_xsd.tmp#hash_hashtypeuri NewsML-G2_2_22-spec-All-Power_xsd.tmp#hash_scope NewsML-G2_2_22-spec-All-Power_xsd.tmp#hash_scopeuri NewsML-G2_2_22-spec-All-Power_xsd.tmp#commonPowerAttributes
Type extension of xs:string
Properties
content complex
Used by
Element Group ItemManagementGroup
Complex Type RemoteContentPropType
Attributes
QName Type Use Annotation
creator QCodeType optional
If the attribute is empty, specifies which entity (person, organisation or system) will edit the property - expressed by a QCode. If the attribute is non-empty, specifies which entity (person, organisation or system) has edited the property.
creatoruri IRIType optional
If the attribute is empty, specifies which entity (person, organisation or system) will edit the property - expressed by a URI. If the attribute is non-empty, specifies which entity (person, organisation or system) has edited the property.
custom xs:boolean optional
If set to true the corresponding property was added to the G2 Item for a specific customer or group of customers only. The default value of this property is false which applies when this attribute is not used with the property.
hashtype QCodeType optional
The hash algorithm used for creating the hash value - expressed by a QCode / either the hashtype or the hashtypeuri attribute MUST be used
hashtypeuri IRIType optional
The hash algorithm used for creating the hash value - expressed by a URI / either the hashtype or the hashtypeuri attribute MUST be used
how QCodeType optional
Indicates by which means the value was extracted from the content - expressed by a QCode
howuri IRIType optional
Indicates by which means the value was extracted from the content - expressed by a URI
id xs:ID optional
The local identifier of the property.
modified DateOptTimeType optional
The date (and, optionally, the time) when the property was last modified. The initial value is the date (and, optionally, the time) of creation of the property.
pubconstraint QCodeListType optional
One or many constraints that apply to publishing the value of the property - expressed by a QCode. Each constraint applies to all descendant elements.
pubconstrainturi IRIListType optional
One or many constraints that apply to publishing the value of the property - expressed by a URI. Each constraint applies to all descendant elements.
scope QCodeType optional
The scope of a G2 item's content which is the reference for creating the hash value - expressed by a QCode. If the attribute is omitted http://cv.iptc.org/newscodes/hashscope/content is the default value.
scopeuri IRIType optional
The scope of a G2 item's content which is the reference for creating the hash value - expressed by a URI. If the attribute is omitted http://cv.iptc.org/newscodes/hashscope/content is the default value.
why QCodeType optional
Why the metadata has been included - expressed by a QCode
whyuri IRIType optional
Why the metadata has been included - expressed by a URI
Source
<xs:element name="hash">
  <xs:annotation>
    <xs:documentation>Hash value of parts of an item as defined by the hashscope attribute</xs:documentation>
  </xs:annotation>
  <xs:complexType>
    <xs:simpleContent>
      <xs:extension base="xs:string">
        <xs:attribute name="hashtype" type="QCodeType">
          <xs:annotation>
            <xs:documentation>The hash algorithm used for creating the hash value - expressed by a QCode / either the hashtype or the hashtypeuri attribute MUST be used</xs:documentation>
          </xs:annotation>
        </xs:attribute>
        <xs:attribute name="hashtypeuri" type="IRIType">
          <xs:annotation>
            <xs:documentation>The hash algorithm used for creating the hash value - expressed by a URI / either the hashtype or the hashtypeuri attribute MUST be used</xs:documentation>
          </xs:annotation>
        </xs:attribute>
        <xs:attribute name="scope" type="QCodeType">
          <xs:annotation>
            <xs:documentation>The scope of a G2 item's content which is the reference for creating the hash value - expressed by a QCode. If the attribute is omitted http://cv.iptc.org/newscodes/hashscope/content is the default value.</xs:documentation>
          </xs:annotation>
        </xs:attribute>
        <xs:attribute name="scopeuri" type="IRIType">
          <xs:annotation>
            <xs:documentation>The scope of a G2 item's content which is the reference for creating the hash value - expressed by a URI. If the attribute is omitted http://cv.iptc.org/newscodes/hashscope/content is the default value.</xs:documentation>
          </xs:annotation>
        </xs:attribute>
        <xs:attributeGroup ref="commonPowerAttributes"/>
      </xs:extension>
    </xs:simpleContent>
  </xs:complexType>
</xs:element>
Element expires
Namespace http://iptc.org/std/nar/2006-10-01/
Annotations
The date and time after which the NewsItem is no longer considered valid by its publisher
Diagram
Diagram NewsML-G2_2_22-spec-All-Power_xsd.tmp#DateOptTimeType NewsML-G2_2_22-spec-All-Power_xsd.tmp#commonPowerAttributes NewsML-G2_2_22-spec-All-Power_xsd.tmp#DateOptTimePropType
Type DateOptTimePropType
Type hierarchy
Properties
content complex
Used by
Element Group ItemManagementGroup
Attributes
QName Type Use Annotation
creator QCodeType optional
If the attribute is empty, specifies which entity (person, organisation or system) will edit the property - expressed by a QCode. If the attribute is non-empty, specifies which entity (person, organisation or system) has edited the property.
creatoruri IRIType optional
If the attribute is empty, specifies which entity (person, organisation or system) will edit the property - expressed by a URI. If the attribute is non-empty, specifies which entity (person, organisation or system) has edited the property.
custom xs:boolean optional
If set to true the corresponding property was added to the G2 Item for a specific customer or group of customers only. The default value of this property is false which applies when this attribute is not used with the property.
how QCodeType optional
Indicates by which means the value was extracted from the content - expressed by a QCode
howuri IRIType optional
Indicates by which means the value was extracted from the content - expressed by a URI
id xs:ID optional
The local identifier of the property.
modified DateOptTimeType optional
The date (and, optionally, the time) when the property was last modified. The initial value is the date (and, optionally, the time) of creation of the property.
pubconstraint QCodeListType optional
One or many constraints that apply to publishing the value of the property - expressed by a QCode. Each constraint applies to all descendant elements.
pubconstrainturi IRIListType optional
One or many constraints that apply to publishing the value of the property - expressed by a URI. Each constraint applies to all descendant elements.
why QCodeType optional
Why the metadata has been included - expressed by a QCode
whyuri IRIType optional
Why the metadata has been included - expressed by a URI
Wildcard: ANY attribute from ANY namespace OTHER than 'http://iptc.org/std/nar/2006-10-01/'
Source
<xs:element name="expires" type="DateOptTimePropType">
  <xs:annotation>
    <xs:documentation>The date and time after which the NewsItem is no longer considered valid by its publisher</xs:documentation>
  </xs:annotation>
</xs:element>
Element origRep
Namespace http://iptc.org/std/nar/2006-10-01/
Annotations
An IRI which, upon dereferencing provides the original representation of the Item, the IRI should be persistent.
Diagram
Diagram NewsML-G2_2_22-spec-All-Power_xsd.tmp#IRIType NewsML-G2_2_22-spec-All-Power_xsd.tmp#commonPowerAttributes NewsML-G2_2_22-spec-All-Power_xsd.tmp#origRep_accesstype NewsML-G2_2_22-spec-All-Power_xsd.tmp#origRep_accesstypeuri NewsML-G2_2_22-spec-All-Power_xsd.tmp#origRep_reposrole NewsML-G2_2_22-spec-All-Power_xsd.tmp#origRep_reposroleuri
Type extension of IRIType
Type hierarchy
Properties
content complex
Used by
Element Group ItemManagementGroup
Attributes
QName Type Use Annotation
accesstype QCodeType optional
A qualifier which indicates the technical variant for accessing this item (e.g. communication protocols) - expressed by a QCode
accesstypeuri IRIType optional
A qualifier which indicates the technical variant for accessing this item (e.g. communication protocols) - expressed by a URI
creator QCodeType optional
If the attribute is empty, specifies which entity (person, organisation or system) will edit the property - expressed by a QCode. If the attribute is non-empty, specifies which entity (person, organisation or system) has edited the property.
creatoruri IRIType optional
If the attribute is empty, specifies which entity (person, organisation or system) will edit the property - expressed by a URI. If the attribute is non-empty, specifies which entity (person, organisation or system) has edited the property.
custom xs:boolean optional
If set to true the corresponding property was added to the G2 Item for a specific customer or group of customers only. The default value of this property is false which applies when this attribute is not used with the property.
how QCodeType optional
Indicates by which means the value was extracted from the content - expressed by a QCode
howuri IRIType optional
Indicates by which means the value was extracted from the content - expressed by a URI
id xs:ID optional
The local identifier of the property.
modified DateOptTimeType optional
The date (and, optionally, the time) when the property was last modified. The initial value is the date (and, optionally, the time) of creation of the property.
pubconstraint QCodeListType optional
One or many constraints that apply to publishing the value of the property - expressed by a QCode. Each constraint applies to all descendant elements.
pubconstrainturi IRIListType optional
One or many constraints that apply to publishing the value of the property - expressed by a URI. Each constraint applies to all descendant elements.
reposrole QCodeType optional
A qualifier which indicates the role of the stated repository - expressed by a QCode
reposroleuri IRIType optional
A qualifier which indicates the role of the stated repository - expressed by a URI
why QCodeType optional
Why the metadata has been included - expressed by a QCode
whyuri IRIType optional
Why the metadata has been included - expressed by a URI
Source
<xs:element name="origRep">
  <xs:annotation>
    <xs:documentation>An IRI which, upon dereferencing provides the original representation of the Item, the IRI should be persistent.</xs:documentation>
  </xs:annotation>
  <xs:complexType>
    <xs:simpleContent>
      <xs:extension base="IRIType">
        <xs:attributeGroup ref="commonPowerAttributes"/>
        <xs:attribute name="accesstype" type="QCodeType">
          <xs:annotation>
            <xs:documentation>A qualifier which indicates the technical variant for accessing this item (e.g. communication protocols) - expressed by a QCode</xs:documentation>
          </xs:annotation>
        </xs:attribute>
        <xs:attribute name="accesstypeuri" type="IRIType">
          <xs:annotation>
            <xs:documentation>A qualifier which indicates the technical variant for accessing this item (e.g. communication protocols) - expressed by a URI</xs:documentation>
          </xs:annotation>
        </xs:attribute>
        <xs:attribute name="reposrole" type="QCodeType">
          <xs:annotation>
            <xs:documentation>A qualifier which indicates the role of the stated repository - expressed by a QCode</xs:documentation>
          </xs:annotation>
        </xs:attribute>
        <xs:attribute name="reposroleuri" type="IRIType">
          <xs:annotation>
            <xs:documentation>A qualifier which indicates the role of the stated repository - expressed by a URI</xs:documentation>
          </xs:annotation>
        </xs:attribute>
      </xs:extension>
    </xs:simpleContent>
  </xs:complexType>
</xs:element>
Element incomingFeedId
Namespace http://iptc.org/std/nar/2006-10-01/
Annotations
The identifier of an incoming feed. A feed identifier may be defined by i/ the provider of the feed and/or ii/ the processor of the feed.
Diagram
Diagram NewsML-G2_2_22-spec-All-Power_xsd.tmp#commonPowerAttributes NewsML-G2_2_22-spec-All-Power_xsd.tmp#QCodePropType_qcode NewsML-G2_2_22-spec-All-Power_xsd.tmp#QCodePropType_uri NewsML-G2_2_22-spec-All-Power_xsd.tmp#QCodePropType NewsML-G2_2_22-spec-All-Power_xsd.tmp#incomingFeedId_role NewsML-G2_2_22-spec-All-Power_xsd.tmp#incomingFeedId_roleuri
Type extension of QCodePropType
Type hierarchy
Properties
content complex
Used by
Element Group ItemManagementGroup
Attributes
QName Type Use Annotation
creator QCodeType optional
If the attribute is empty, specifies which entity (person, organisation or system) will edit the property - expressed by a QCode. If the attribute is non-empty, specifies which entity (person, organisation or system) has edited the property.
creatoruri IRIType optional
If the attribute is empty, specifies which entity (person, organisation or system) will edit the property - expressed by a URI. If the attribute is non-empty, specifies which entity (person, organisation or system) has edited the property.
custom xs:boolean optional
If set to true the corresponding property was added to the G2 Item for a specific customer or group of customers only. The default value of this property is false which applies when this attribute is not used with the property.
how QCodeType optional
Indicates by which means the value was extracted from the content - expressed by a QCode
howuri IRIType optional
Indicates by which means the value was extracted from the content - expressed by a URI
id xs:ID optional
The local identifier of the property.
modified DateOptTimeType optional
The date (and, optionally, the time) when the property was last modified. The initial value is the date (and, optionally, the time) of creation of the property.
pubconstraint QCodeListType optional
One or many constraints that apply to publishing the value of the property - expressed by a QCode. Each constraint applies to all descendant elements.
pubconstrainturi IRIListType optional
One or many constraints that apply to publishing the value of the property - expressed by a URI. Each constraint applies to all descendant elements.
qcode QCodeType optional
A qualified code which identifies a concept  - either the  qcode or the uri attribute MUST be used
role QCodeType optional
A refinement of the semantics of the property - expressed by a QCode
roleuri IRIType optional
A refinement of the semantics of the property - expressed by a URI
uri IRIType optional
A URI which identifies a concept  - either the  qcode or the uri attribute MUST be used
why QCodeType optional
Why the metadata has been included - expressed by a QCode
whyuri IRIType optional
Why the metadata has been included - expressed by a URI
Wildcard: ANY attribute from ANY namespace OTHER than 'http://iptc.org/std/nar/2006-10-01/'
Source
<xs:element name="incomingFeedId">
  <xs:annotation>
    <xs:documentation>The identifier of an incoming feed. A feed identifier may be defined by i/ the provider of the feed and/or ii/ the processor of the feed.</xs:documentation>
  </xs:annotation>
  <xs:complexType>
    <xs:complexContent>
      <xs:extension base="QCodePropType">
        <xs:attribute name="role" type="QCodeType">
          <xs:annotation>
            <xs:documentation>A refinement of the semantics of the property - expressed by a QCode</xs:documentation>
          </xs:annotation>
        </xs:attribute>
        <xs:attribute name="roleuri" type="IRIType">
          <xs:annotation>
            <xs:documentation>A refinement of the semantics of the property - expressed by a URI</xs:documentation>
          </xs:annotation>
        </xs:attribute>
      </xs:extension>
    </xs:complexContent>
  </xs:complexType>
</xs:element>
Element itemMetaExtProperty
Namespace http://iptc.org/std/nar/2006-10-01/
Annotations
Extension Property; the semantics are defined by the concept referenced by the rel attribute. The semantics of the Extension Property must have the same scope as the parent property.
Diagram
Diagram NewsML-G2_2_22-spec-All-Power_xsd.tmp#commonPowerAttributes NewsML-G2_2_22-spec-All-Power_xsd.tmp#flexAttributes NewsML-G2_2_22-spec-All-Power_xsd.tmp#i18nAttributes NewsML-G2_2_22-spec-All-Power_xsd.tmp#name NewsML-G2_2_22-spec-All-Power_xsd.tmp#definition NewsML-G2_2_22-spec-All-Power_xsd.tmp#note NewsML-G2_2_22-spec-All-Power_xsd.tmp#facet NewsML-G2_2_22-spec-All-Power_xsd.tmp#remoteInfo NewsML-G2_2_22-spec-All-Power_xsd.tmp#hierarchyInfo NewsML-G2_2_22-spec-All-Power_xsd.tmp#ConceptDefinitionGroup NewsML-G2_2_22-spec-All-Power_xsd.tmp#sameAs NewsML-G2_2_22-spec-All-Power_xsd.tmp#broader NewsML-G2_2_22-spec-All-Power_xsd.tmp#narrower NewsML-G2_2_22-spec-All-Power_xsd.tmp#related NewsML-G2_2_22-spec-All-Power_xsd.tmp#ConceptRelationshipsGroup NewsML-G2_2_22-spec-All-Power_xsd.tmp#Flex1PropType NewsML-G2_2_22-spec-All-Power_xsd.tmp#arbitraryValueAttributes NewsML-G2_2_22-spec-All-Power_xsd.tmp#Flex1ExtPropType NewsML-G2_2_22-spec-All-Power_xsd.tmp#Flex2ExtPropType_rel NewsML-G2_2_22-spec-All-Power_xsd.tmp#Flex2ExtPropType_reluri NewsML-G2_2_22-spec-All-Power_xsd.tmp#timeValidityAttributes NewsML-G2_2_22-spec-All-Power_xsd.tmp#Flex2ExtPropType
Type Flex2ExtPropType
Type hierarchy
Properties
content complex
Used by
Complex Type ItemMetadataType
Model
(name | definition | note | facet | remoteInfo | hierarchyInfo) , (sameAs | broader | narrower | related) , ANY element from ANY namespace OTHER than 'http://iptc.org/std/nar/2006-10-01/'
Children broader, definition, facet, hierarchyInfo, name, narrower, note, related, remoteInfo, sameAs
Instance
<itemMetaExtProperty creator="" creatoruri="" custom="" dir="" how="" howuri="" id="" xml:lang="" literal="" modified="" pubconstraint="" pubconstrainturi="" qcode="" rel="" reluri="" type="" typeuri="" uri="" validfrom="" validto="" value="" valuedatatype="" valueunit="" valueunituri="" why="" whyuri="" xmlns="http://iptc.org/std/nar/2006-10-01/">
  <name creator="" creatoruri="" custom="" dir="" how="" howuri="" id="" xml:lang="" modified="" part="" parturi="" pubconstraint="" pubconstrainturi="" role="" roleuri="" validfrom="" validto="" why="" whyuri="">{1,1}</name>
  <definition creator="" creatoruri="" custom="" dir="" how="" howuri="" id="" xml:lang="" media="" modified="" pubconstraint="" pubconstrainturi="" role="" roleuri="" validfrom="" validto="" why="" whyuri="">{1,1}</definition>
  <note creator="" creatoruri="" custom="" dir="" how="" howuri="" id="" xml:lang="" media="" modified="" pubconstraint="" pubconstrainturi="" role="" roleuri="" validfrom="" validto="" why="" whyuri="">{1,1}</note>
  <facet creator="" creatoruri="" custom="" dir="" g2flag="DEPR" how="" howuri="" id="" xml:lang="" literal="" modified="" pubconstraint="" pubconstrainturi="" qcode="" rel="" reluri="" type="" typeuri="" uri="" validfrom="" validto="" why="" whyuri="">{1,1}</facet>
  <remoteInfo contenttype="" contenttypevariant="" creator="" creatoruri="" custom="" dir="" format="" formaturi="" guidref="" how="" howuri="" href="" hreftype="" id="" xml:lang="" modified="" persistidref="" pubconstraint="" pubconstrainturi="" rank="" rel="" reluri="" residref="" size="" title="" validfrom="" validto="" version="" why="" whyuri="">{1,1}</remoteInfo>
  <hierarchyInfo creator="" creatoruri="" custom="" how="" howuri="" id="" modified="" pubconstraint="" pubconstrainturi="" why="" whyuri="">{1,1}</hierarchyInfo>
  <sameAs creator="" creatoruri="" custom="" dir="" how="" howuri="" id="" xml:lang="" literal="" modified="" pubconstraint="" pubconstrainturi="" qcode="" type="" typeuri="" uri="" validfrom="" validto="" why="" whyuri="">{1,1}</sameAs>
  <broader creator="" creatoruri="" custom="" dir="" how="" howuri="" id="" xml:lang="" literal="" modified="" pubconstraint="" pubconstrainturi="" qcode="" rank="" rel="" reluri="" type="" typeuri="" uri="" validfrom="" validto="" why="" whyuri="">{1,1}</broader>
  <narrower creator="" creatoruri="" custom="" dir="" how="" howuri="" id="" xml:lang="" literal="" modified="" pubconstraint="" pubconstrainturi="" qcode="" rank="" rel="" reluri="" type="" typeuri="" uri="" validfrom="" validto="" why="" whyuri="">{1,1}</narrower>
  <related creator="" creatoruri="" custom="" dir="" how="" howuri="" id="" xml:lang="" literal="" modified="" pubconstraint="" pubconstrainturi="" qcode="" rank="" rel="" reluri="" type="" typeuri="" uri="" validfrom="" validto="" value="" valuedatatype="" valueunit="" valueunituri="" why="" whyuri="">{1,1}</related>
</itemMetaExtProperty>
Attributes
QName Type Use Annotation
creator QCodeType optional
If the attribute is empty, specifies which entity (person, organisation or system) will edit the property - expressed by a QCode. If the attribute is non-empty, specifies which entity (person, organisation or system) has edited the property.
creatoruri IRIType optional
If the attribute is empty, specifies which entity (person, organisation or system) will edit the property - expressed by a URI. If the attribute is non-empty, specifies which entity (person, organisation or system) has edited the property.
custom xs:boolean optional
If set to true the corresponding property was added to the G2 Item for a specific customer or group of customers only. The default value of this property is false which applies when this attribute is not used with the property.
dir restriction of xs:NMTOKEN optional
The directionality of textual content (enumeration: ltr, rtl)
how QCodeType optional
Indicates by which means the value was extracted from the content - expressed by a QCode
howuri IRIType optional
Indicates by which means the value was extracted from the content - expressed by a URI
id xs:ID optional
The local identifier of the property.
literal g2normalizedString optional
A free-text value assigned as property value.
modified DateOptTimeType optional
The date (and, optionally, the time) when the property was last modified. The initial value is the date (and, optionally, the time) of creation of the property.
pubconstraint QCodeListType optional
One or many constraints that apply to publishing the value of the property - expressed by a QCode. Each constraint applies to all descendant elements.
pubconstrainturi IRIListType optional
One or many constraints that apply to publishing the value of the property - expressed by a URI. Each constraint applies to all descendant elements.
qcode QCodeType optional
A qualified code which identifies a concept.
rel QCodeType optional
The identifier of a concept defining the semantics of this property - expressed by a QCode / either the rel or the reluri attribute MUST be used
reluri IRIType optional
The identifier of a concept defining the semantics of this property - expressed by a URI / either the rel or the reluri attribute MUST be used
type QCodeType optional
The type of the concept assigned as controlled property value - expressed by a QCode
typeuri IRIType optional
The type of the concept assigned as controlled property value - expressed by a URI
uri IRIType optional
A URI which identifies a concept.
validfrom DateOptTimeType optional
The date (and, optionally, the time) before which a relationship is not valid.
validto DateOptTimeType optional
The date (and, optionally, the time) after which a relationship is not valid.
value xs:string optional
The related value (see more in the spec document)
valuedatatype xs:QName optional
The datatype of the value attribute – it MUST be one of the built-in datatypes defined by XML Schema version 1.0.
valueunit QCodeType optional
The unit of the value attribute.
valueunituri IRIType optional
The unit of the value attribute - expressed by a URI
why QCodeType optional
Why the metadata has been included - expressed by a QCode
whyuri IRIType optional
Why the metadata has been included - expressed by a URI
xml:lang union of(xs:language, restriction of xs:string) optional
Attempting to install the relevant ISO 2- and 3-letter
         codes as the enumerated possible values is probably never
         going to be a realistic possibility.  See
         RFC 3066 at http://www.ietf.org/rfc/rfc3066.txt and the IANA registry
         at http://www.iana.org/assignments/lang-tag-apps.htm for
         further information.

         The union allows for the 'un-declaration' of xml:lang with
         the empty string.
Wildcard: ANY attribute from ANY namespace OTHER than 'http://iptc.org/std/nar/2006-10-01/'
Source
<xs:element name="itemMetaExtProperty" type="Flex2ExtPropType">
  <xs:annotation>
    <xs:documentation>Extension Property; the semantics are defined by the concept referenced by the rel attribute. The semantics of the Extension Property must have the same scope as the parent property.</xs:documentation>
  </xs:annotation>
</xs:element>
Element conceptItem / contentMeta
Namespace http://iptc.org/std/nar/2006-10-01/
Annotations
Content Metadata for a Concept Item
Diagram
Diagram NewsML-G2_2_22-spec-All-Power_xsd.tmp#commonPowerAttributes NewsML-G2_2_22-spec-All-Power_xsd.tmp#i18nAttributes NewsML-G2_2_22-spec-All-Power_xsd.tmp#icon NewsML-G2_2_22-spec-All-Power_xsd.tmp#urgency NewsML-G2_2_22-spec-All-Power_xsd.tmp#contentCreated NewsML-G2_2_22-spec-All-Power_xsd.tmp#contentModified NewsML-G2_2_22-spec-All-Power_xsd.tmp#located NewsML-G2_2_22-spec-All-Power_xsd.tmp#infoSource NewsML-G2_2_22-spec-All-Power_xsd.tmp#creator NewsML-G2_2_22-spec-All-Power_xsd.tmp#contributor NewsML-G2_2_22-spec-All-Power_xsd.tmp#audience NewsML-G2_2_22-spec-All-Power_xsd.tmp#exclAudience NewsML-G2_2_22-spec-All-Power_xsd.tmp#altId NewsML-G2_2_22-spec-All-Power_xsd.tmp#rating NewsML-G2_2_22-spec-All-Power_xsd.tmp#userInteraction NewsML-G2_2_22-spec-All-Power_xsd.tmp#AdministrativeMetadataGroup NewsML-G2_2_22-spec-All-Power_xsd.tmp#language NewsML-G2_2_22-spec-All-Power_xsd.tmp#keyword NewsML-G2_2_22-spec-All-Power_xsd.tmp#subject NewsML-G2_2_22-spec-All-Power_xsd.tmp#slugline NewsML-G2_2_22-spec-All-Power_xsd.tmp#headline NewsML-G2_2_22-spec-All-Power_xsd.tmp#description NewsML-G2_2_22-spec-All-Power_xsd.tmp#DescriptiveMetadataCoreGroup NewsML-G2_2_22-spec-All-Power_xsd.tmp#ContentMetadataAcDType_contentMetaExtProperty NewsML-G2_2_22-spec-All-Power_xsd.tmp#ContentMetadataAcDType
Type ContentMetadataAcDType
Properties
content complex
minOccurs 0
Model
icon* , urgency{0,1} , contentCreated{0,1} , contentModified{0,1} , (located | infoSource | creator | contributor | audience | exclAudience | altId | rating | userInteraction) , (language | keyword | subject | slugline | headline | description) , contentMetaExtProperty* , ANY element from ANY namespace OTHER than 'http://iptc.org/std/nar/2006-10-01/'
Children altId, audience, contentCreated, contentMetaExtProperty, contentModified, contributor, creator, description, exclAudience, headline, icon, infoSource, keyword, language, located, rating, slugline, subject, urgency, userInteraction
Instance
<contentMeta creator="" creatoruri="" custom="" dir="" how="" howuri="" id="" xml:lang="" modified="" pubconstraint="" pubconstrainturi="" why="" whyuri="" xmlns="http://iptc.org/std/nar/2006-10-01/">
  <icon colourdepth="" colourindicator="" colourindicatoruri="" colourspace="" colourspaceuri="" contenttype="" contenttypevariant="" creator="" creatoruri="" custom="" format="" formaturi="" height="" heightunit="" heightunituri="" how="" howuri="" href="" id="" layoutorientation="" layoutorientationuri="" modified="" orientation="" persistidref="" pubconstraint="" pubconstrainturi="" rendition="" renditionuri="" residref="" size="" title="" version="" videocodec="" videocodecuri="" why="" whyuri="" width="" widthunit="" widthunituri="">{0,unbounded}</icon>
  <urgency creator="" creatoruri="" custom="" how="" howuri="" id="" modified="" pubconstraint="" pubconstrainturi="" why="" whyuri="">{0,1}</urgency>
  <contentCreated creator="" creatoruri="" custom="" how="" howuri="" id="" modified="" pubconstraint="" pubconstrainturi="" why="" whyuri="">{0,1}</contentCreated>
  <contentModified creator="" creatoruri="" custom="" how="" howuri="" id="" modified="" pubconstraint="" pubconstrainturi="" why="" whyuri="">{0,1}</contentModified>
  <located creator="" creatoruri="" custom="" dir="" how="" howuri="" id="" xml:lang="" literal="" modified="" pubconstraint="" pubconstrainturi="" qcode="" type="" typeuri="" uri="" why="" whyuri="">{1,1}</located>
  <infoSource creator="" creatoruri="" custom="" dir="" how="" howuri="" id="" xml:lang="" literal="" modified="" pubconstraint="" pubconstrainturi="" qcode="" role="" roleuri="" type="" typeuri="" uri="" why="" whyuri="">{1,1}</infoSource>
  <creator creator="" creatoruri="" custom="" dir="" how="" howuri="" id="" jobtitle="" jobtitleuri="" xml:lang="" literal="" modified="" pubconstraint="" pubconstrainturi="" qcode="" role="" roleuri="" type="" typeuri="" uri="" why="" whyuri="">{1,1}</creator>
  <contributor creator="" creatoruri="" custom="" dir="" how="" howuri="" id="" jobtitle="" jobtitleuri="" xml:lang="" literal="" modified="" pubconstraint="" pubconstrainturi="" qcode="" role="" roleuri="" type="" typeuri="" uri="" why="" whyuri="">{1,1}</contributor>
  <audience confidence="" creator="" creatoruri="" custom="" derivedfrom="" dir="" how="" howuri="" id="" xml:lang="" literal="" modified="" pubconstraint="" pubconstrainturi="" qcode="" relevance="" significance="" type="" typeuri="" uri="" why="" whyuri="">{1,1}</audience>
  <exclAudience confidence="" creator="" creatoruri="" custom="" derivedfrom="" dir="" how="" howuri="" id="" xml:lang="" literal="" modified="" pubconstraint="" pubconstrainturi="" qcode="" relevance="" significance="" type="" typeuri="" uri="" why="" whyuri="">{1,1}</exclAudience>
  <altId creator="" creatoruri="" custom="" dir="" environment="" environmenturi="" how="" howuri="" id="" idformat="" idformaturi="" xml:lang="" modified="" pubconstraint="" pubconstrainturi="" type="" typeuri="" why="" whyuri="">{1,1}</altId>
  <rating creator="" creatoruri="" custom="" how="" howuri="" id="" modified="" pubconstraint="" pubconstrainturi="" raters="" ratertype="" ratertypeuri="" ratingtype="" ratingtypeuri="" scalemax="" scalemin="" scaleunit="" scaleunituri="" valcalctype="" valcalctypeuri="" value="" why="" whyuri="">{1,1}</rating>
  <userInteraction creator="" creatoruri="" custom="" how="" howuri="" id="" interactions="" interactiontype="" interactiontypeuri="" modified="" pubconstraint="" pubconstrainturi="" why="" whyuri="">{1,1}</userInteraction>
  <language creator="" creatoruri="" custom="" how="" howuri="" id="" modified="" pubconstraint="" pubconstrainturi="" rank="" role="" roleuri="" tag="" why="" whyuri="">{1,1}</language>
  <keyword confidence="" creator="" creatoruri="" custom="" dir="" how="" howuri="" id="" xml:lang="" modified="" pubconstraint="" pubconstrainturi="" rank="" relevance="" role="" roleuri="" why="" whyuri="">{1,1}</keyword>
  <subject confidence="" creator="" creatoruri="" custom="" derivedfrom="" dir="" how="" howuri="" id="" xml:lang="" literal="" modified="" pubconstraint="" pubconstrainturi="" qcode="" rank="" relevance="" type="" typeuri="" uri="" why="" whyuri="">{1,1}</subject>
  <slugline creator="" creatoruri="" custom="" dir="" how="" howuri="" id="" xml:lang="" modified="" pubconstraint="" pubconstrainturi="" rank="" role="" roleuri="" separator="" why="" whyuri="">{1,1}</slugline>
  <headline creator="" creatoruri="" custom="" dir="" how="" howuri="" id="" xml:lang="" media="" modified="" pubconstraint="" pubconstrainturi="" rank="" role="" roleuri="" why="" whyuri="">{1,1}</headline>
  <description creator="" creatoruri="" custom="" dir="" how="" howuri="" id="" xml:lang="" media="" modified="" pubconstraint="" pubconstrainturi="" rank="" role="" roleuri="" why="" whyuri="">{1,1}</description>
  <contentMetaExtProperty creator="" creatoruri="" custom="" dir="" how="" howuri="" id="" xml:lang="" literal="" modified="" pubconstraint="" pubconstrainturi="" qcode="" rel="" reluri="" type="" typeuri="" uri="" validfrom="" validto="" value="" valuedatatype="" valueunit="" valueunituri="" why="" whyuri="">{0,unbounded}</contentMetaExtProperty>
</contentMeta>
Attributes
QName Type Use Annotation
creator QCodeType optional
If the attribute is empty, specifies which entity (person, organisation or system) will edit the property - expressed by a QCode. If the attribute is non-empty, specifies which entity (person, organisation or system) has edited the property.
creatoruri IRIType optional
If the attribute is empty, specifies which entity (person, organisation or system) will edit the property - expressed by a URI. If the attribute is non-empty, specifies which entity (person, organisation or system) has edited the property.
custom xs:boolean optional
If set to true the corresponding property was added to the G2 Item for a specific customer or group of customers only. The default value of this property is false which applies when this attribute is not used with the property.
dir restriction of xs:NMTOKEN optional
The directionality of textual content (enumeration: ltr, rtl)
how QCodeType optional
Indicates by which means the value was extracted from the content - expressed by a QCode
howuri IRIType optional
Indicates by which means the value was extracted from the content - expressed by a URI
id xs:ID optional
The local identifier of the property.
modified DateOptTimeType optional
The date (and, optionally, the time) when the property was last modified. The initial value is the date (and, optionally, the time) of creation of the property.
pubconstraint QCodeListType optional
One or many constraints that apply to publishing the value of the property - expressed by a QCode. Each constraint applies to all descendant elements.
pubconstrainturi IRIListType optional
One or many constraints that apply to publishing the value of the property - expressed by a URI. Each constraint applies to all descendant elements.
why QCodeType optional
Why the metadata has been included - expressed by a QCode
whyuri IRIType optional
Why the metadata has been included - expressed by a URI
xml:lang union of(xs:language, restriction of xs:string) optional
Attempting to install the relevant ISO 2- and 3-letter
         codes as the enumerated possible values is probably never
         going to be a realistic possibility.  See
         RFC 3066 at http://www.ietf.org/rfc/rfc3066.txt and the IANA registry
         at http://www.iana.org/assignments/lang-tag-apps.htm for
         further information.

         The union allows for the 'un-declaration' of xml:lang with
         the empty string.
Wildcard: ANY attribute from ANY namespace OTHER than 'http://iptc.org/std/nar/2006-10-01/'
Source
<xs:element name="contentMeta" type="ContentMetadataAcDType" minOccurs="0">
  <xs:annotation>
    <xs:documentation>Content Metadata for a Concept Item</xs:documentation>
  </xs:annotation>
</xs:element>
Element icon
Namespace http://iptc.org/std/nar/2006-10-01/
Annotations
An iconic visual identification of the content
Diagram
Diagram NewsML-G2_2_22-spec-All-Power_xsd.tmp#targetResourceAttributes NewsML-G2_2_22-spec-All-Power_xsd.tmp#commonPowerAttributes NewsML-G2_2_22-spec-All-Power_xsd.tmp#icon_rendition NewsML-G2_2_22-spec-All-Power_xsd.tmp#icon_renditionuri NewsML-G2_2_22-spec-All-Power_xsd.tmp#mediaContentCharacteristics1
Properties
content complex
Used by
Attributes
QName Type Use Annotation
colourdepth xs:nonNegativeInteger optional
The bit depth defining the spread of colour data within each sample.
colourindicator QCodeType optional
Indicates whether the still or moving image is coloured or black and white. The recommended vocabulary is the IPTC Colour Indicator NewsCodes http://cv.iptc.org/newscodes/colourindicator/ - expressed by a QCode
colourindicatoruri IRIType optional
Indicates whether the still or moving image is coloured or black and white. The recommended vocabulary is the IPTC Colour Indicator NewsCodes http://cv.iptc.org/newscodes/colourindicator/ - expressed by a URI
colourspace QCodeType optional
The colour space of an image. Applies to image icons - expressed by a QCode
colourspaceuri IRIType optional
The colour space of an image. Applies to image icons - expressed by a URI
contenttype xs:string optional
The IANA (Internet Assigned Numbers Authority) MIME type of the target resource.
contenttypevariant xs:string optional
A refinement of a generic content type (i.e. IANA MIME type) by a literal string value.
creator QCodeType optional
If the attribute is empty, specifies which entity (person, organisation or system) will edit the property - expressed by a QCode. If the attribute is non-empty, specifies which entity (person, organisation or system) has edited the property.
creatoruri IRIType optional
If the attribute is empty, specifies which entity (person, organisation or system) will edit the property - expressed by a URI. If the attribute is non-empty, specifies which entity (person, organisation or system) has edited the property.
custom xs:boolean optional
If set to true the corresponding property was added to the G2 Item for a specific customer or group of customers only. The default value of this property is false which applies when this attribute is not used with the property.
format QCodeType optional
A refinement of a generic content type (i.e. IANA MIME type) by a value from a controlled vocabulary - expressed by a QCode
formaturi IRIType optional
A refinement of a generic content type (i.e. IANA MIME type) by a value from a controlled vocabulary - expressed by a URI
height xs:nonNegativeInteger optional
The height of visual content.
heightunit QCodeType optional
If present defines the height unit for the heigth - expressed by a QCode
heightunituri IRIType optional
If present defines the height unit for the heigth - expressed by a URI
how QCodeType optional
Indicates by which means the value was extracted from the content - expressed by a QCode
howuri IRIType optional
Indicates by which means the value was extracted from the content - expressed by a URI
href IRIType optional
The locator of the target resource.
id xs:ID optional
The local identifier of the property.
layoutorientation QCodeType optional
Indicates whether the human interpretation of the top of the image is aligned to its short or long side - expressed by a QCode
layoutorientationuri IRIType optional
Indicates whether the human interpretation of the top of the image is aligned to its short or long side - expressed by a URI
modified DateOptTimeType optional
The date (and, optionally, the time) when the property was last modified. The initial value is the date (and, optionally, the time) of creation of the property.
orientation xs:nonNegativeInteger optional
The orientation of the visual content of an image in regard to the standard rendition of the digital image data. Values in the range of 1 to 8 are compatible with the TIFF 6.0 and Exif 2.3 specifications. Applies to image content.
persistidref xs:string optional
Points to an element inside the target resource which must be identified by an ID attribute having a value which is persistent for all versions of the target resource, i.e. for its entire lifecycle. (added NAR 1.8)
pubconstraint QCodeListType optional
One or many constraints that apply to publishing the value of the property - expressed by a QCode. Each constraint applies to all descendant elements.
pubconstrainturi IRIListType optional
One or many constraints that apply to publishing the value of the property - expressed by a URI. Each constraint applies to all descendant elements.
rendition QCodeType optional
Identifies the rendition of the target resource - expressed by a QCode. If the target resource is an item providing multiple renditions then this attribute is used to identify the rendition to be used.
renditionuri IRIType optional
Identifies the rendition of the target resource - expressed by a URI. If the target resource is an item providing multiple renditions then this attribute is used to identify the rendition to be used.
residref xs:string optional
The  provider’s identifier of the target resource.
size xs:nonNegativeInteger optional
The size in bytes of the target resource.
title xs:string optional
A short natural language name for the target resource.
version xs:positiveInteger optional
The version of the target resource. By default, the latest revision is retrieved when the link is activated.
videocodec QCodeType optional
The applicable codec for video data. Applies to video icons - expressed by a QCode
videocodecuri IRIType optional
The applicable codec for video data. Applies to video icons - expressed by a URI
why QCodeType optional
Why the metadata has been included - expressed by a QCode
whyuri IRIType optional
Why the metadata has been included - expressed by a URI
width xs:nonNegativeInteger optional
The width of visual content.
widthunit QCodeType optional
If present defines the width unit for the width - expressed by a QCode
widthunituri IRIType optional
If present defines the width unit for the width - expressed by a URI
Wildcard: ANY attribute from ANY namespace OTHER than 'http://iptc.org/std/nar/2006-10-01/'
Source
<xs:element name="icon">
  <xs:annotation>
    <xs:documentation>An iconic visual identification of the content</xs:documentation>
  </xs:annotation>
  <xs:complexType>
    <xs:attributeGroup ref="targetResourceAttributes"/>
    <xs:attributeGroup ref="commonPowerAttributes"/>
    <xs:attribute name="rendition" type="QCodeType">
      <xs:annotation>
        <xs:documentation>Identifies the rendition of the target resource - expressed by a QCode. If the target resource is an item providing multiple renditions then this attribute is used to identify the rendition to be used.</xs:documentation>
      </xs:annotation>
    </xs:attribute>
    <xs:attribute name="renditionuri" type="IRIType">
      <xs:annotation>
        <xs:documentation>Identifies the rendition of the target resource - expressed by a URI. If the target resource is an item providing multiple renditions then this attribute is used to identify the rendition to be used.</xs:documentation>
      </xs:annotation>
    </xs:attribute>
    <xs:attributeGroup ref="mediaContentCharacteristics1"/>
    <xs:anyAttribute namespace="##other" processContents="lax"/>
  </xs:complexType>
</xs:element>
Element urgency
Namespace http://iptc.org/std/nar/2006-10-01/
Annotations
The editorial urgency of the content.
Diagram
Diagram NewsML-G2_2_22-spec-All-Power_xsd.tmp#Int1to9Type NewsML-G2_2_22-spec-All-Power_xsd.tmp#commonPowerAttributes
Type extension of Int1to9Type
Type hierarchy
Properties
content complex
Used by
Attributes
QName Type Use Annotation
creator QCodeType optional
If the attribute is empty, specifies which entity (person, organisation or system) will edit the property - expressed by a QCode. If the attribute is non-empty, specifies which entity (person, organisation or system) has edited the property.
creatoruri IRIType optional
If the attribute is empty, specifies which entity (person, organisation or system) will edit the property - expressed by a URI. If the attribute is non-empty, specifies which entity (person, organisation or system) has edited the property.
custom xs:boolean optional
If set to true the corresponding property was added to the G2 Item for a specific customer or group of customers only. The default value of this property is false which applies when this attribute is not used with the property.
how QCodeType optional
Indicates by which means the value was extracted from the content - expressed by a QCode
howuri IRIType optional
Indicates by which means the value was extracted from the content - expressed by a URI
id xs:ID optional
The local identifier of the property.
modified DateOptTimeType optional
The date (and, optionally, the time) when the property was last modified. The initial value is the date (and, optionally, the time) of creation of the property.
pubconstraint QCodeListType optional
One or many constraints that apply to publishing the value of the property - expressed by a QCode. Each constraint applies to all descendant elements.
pubconstrainturi IRIListType optional
One or many constraints that apply to publishing the value of the property - expressed by a URI. Each constraint applies to all descendant elements.
why QCodeType optional
Why the metadata has been included - expressed by a QCode
whyuri IRIType optional
Why the metadata has been included - expressed by a URI
Wildcard: ANY attribute from ANY namespace OTHER than 'http://iptc.org/std/nar/2006-10-01/'
Source
<xs:element name="urgency">
  <xs:annotation>
    <xs:documentation>The editorial urgency of the content.</xs:documentation>
  </xs:annotation>
  <xs:complexType>
    <xs:simpleContent>
      <xs:extension base="Int1to9Type">
        <xs:attributeGroup ref="commonPowerAttributes"/>
        <xs:anyAttribute namespace="##other" processContents="lax"/>
      </xs:extension>
    </xs:simpleContent>
  </xs:complexType>
</xs:element>
Element contentCreated
Namespace http://iptc.org/std/nar/2006-10-01/
Annotations
The date (and optionally the time) on which the content was created.
Diagram
Diagram NewsML-G2_2_22-spec-All-Power_xsd.tmp#TruncatedDateTimeType NewsML-G2_2_22-spec-All-Power_xsd.tmp#commonPowerAttributes NewsML-G2_2_22-spec-All-Power_xsd.tmp#TruncatedDateTimePropType
Type TruncatedDateTimePropType
Type hierarchy
Properties
content complex
Used by
Attributes
QName Type Use Annotation
creator QCodeType optional
If the attribute is empty, specifies which entity (person, organisation or system) will edit the property - expressed by a QCode. If the attribute is non-empty, specifies which entity (person, organisation or system) has edited the property.
creatoruri IRIType optional
If the attribute is empty, specifies which entity (person, organisation or system) will edit the property - expressed by a URI. If the attribute is non-empty, specifies which entity (person, organisation or system) has edited the property.
custom xs:boolean optional
If set to true the corresponding property was added to the G2 Item for a specific customer or group of customers only. The default value of this property is false which applies when this attribute is not used with the property.
how QCodeType optional
Indicates by which means the value was extracted from the content - expressed by a QCode
howuri IRIType optional
Indicates by which means the value was extracted from the content - expressed by a URI
id xs:ID optional
The local identifier of the property.
modified DateOptTimeType optional
The date (and, optionally, the time) when the property was last modified. The initial value is the date (and, optionally, the time) of creation of the property.
pubconstraint QCodeListType optional
One or many constraints that apply to publishing the value of the property - expressed by a QCode. Each constraint applies to all descendant elements.
pubconstrainturi IRIListType optional
One or many constraints that apply to publishing the value of the property - expressed by a URI. Each constraint applies to all descendant elements.
why QCodeType optional
Why the metadata has been included - expressed by a QCode
whyuri IRIType optional
Why the metadata has been included - expressed by a URI
Wildcard: ANY attribute from ANY namespace OTHER than 'http://iptc.org/std/nar/2006-10-01/'
Source
<xs:element name="contentCreated" type="TruncatedDateTimePropType">
  <xs:annotation>
    <xs:documentation>The date (and optionally the time) on which the content was created.</xs:documentation>
  </xs:annotation>
</xs:element>
Element contentModified
Namespace http://iptc.org/std/nar/2006-10-01/
Annotations
The date (and optionally the time) on which the content was last modified.
Diagram
Diagram NewsML-G2_2_22-spec-All-Power_xsd.tmp#TruncatedDateTimeType NewsML-G2_2_22-spec-All-Power_xsd.tmp#commonPowerAttributes NewsML-G2_2_22-spec-All-Power_xsd.tmp#TruncatedDateTimePropType
Type TruncatedDateTimePropType
Type hierarchy
Properties
content complex
Used by
Attributes
QName Type Use Annotation
creator QCodeType optional
If the attribute is empty, specifies which entity (person, organisation or system) will edit the property - expressed by a QCode. If the attribute is non-empty, specifies which entity (person, organisation or system) has edited the property.
creatoruri IRIType optional
If the attribute is empty, specifies which entity (person, organisation or system) will edit the property - expressed by a URI. If the attribute is non-empty, specifies which entity (person, organisation or system) has edited the property.
custom xs:boolean optional
If set to true the corresponding property was added to the G2 Item for a specific customer or group of customers only. The default value of this property is false which applies when this attribute is not used with the property.
how QCodeType optional
Indicates by which means the value was extracted from the content - expressed by a QCode
howuri IRIType optional
Indicates by which means the value was extracted from the content - expressed by a URI
id xs:ID optional
The local identifier of the property.
modified DateOptTimeType optional
The date (and, optionally, the time) when the property was last modified. The initial value is the date (and, optionally, the time) of creation of the property.
pubconstraint QCodeListType optional
One or many constraints that apply to publishing the value of the property - expressed by a QCode. Each constraint applies to all descendant elements.
pubconstrainturi IRIListType optional
One or many constraints that apply to publishing the value of the property - expressed by a URI. Each constraint applies to all descendant elements.
why QCodeType optional
Why the metadata has been included - expressed by a QCode
whyuri IRIType optional
Why the metadata has been included - expressed by a URI
Wildcard: ANY attribute from ANY namespace OTHER than 'http://iptc.org/std/nar/2006-10-01/'
Source
<xs:element name="contentModified" type="TruncatedDateTimePropType">
  <xs:annotation>
    <xs:documentation>The date (and optionally the time) on which the content was last modified.</xs:documentation>
  </xs:annotation>
</xs:element>
Element located
Namespace http://iptc.org/std/nar/2006-10-01/
Annotations
The location from which the content originates.
Diagram
Diagram NewsML-G2_2_22-spec-All-Power_xsd.tmp#flexAttributes NewsML-G2_2_22-spec-All-Power_xsd.tmp#commonPowerAttributes NewsML-G2_2_22-spec-All-Power_xsd.tmp#i18nAttributes NewsML-G2_2_22-spec-All-Power_xsd.tmp#name NewsML-G2_2_22-spec-All-Power_xsd.tmp#definition NewsML-G2_2_22-spec-All-Power_xsd.tmp#note NewsML-G2_2_22-spec-All-Power_xsd.tmp#facet NewsML-G2_2_22-spec-All-Power_xsd.tmp#remoteInfo NewsML-G2_2_22-spec-All-Power_xsd.tmp#hierarchyInfo NewsML-G2_2_22-spec-All-Power_xsd.tmp#ConceptDefinitionGroup NewsML-G2_2_22-spec-All-Power_xsd.tmp#sameAs NewsML-G2_2_22-spec-All-Power_xsd.tmp#broader NewsML-G2_2_22-spec-All-Power_xsd.tmp#narrower NewsML-G2_2_22-spec-All-Power_xsd.tmp#related NewsML-G2_2_22-spec-All-Power_xsd.tmp#ConceptRelationshipsGroup NewsML-G2_2_22-spec-All-Power_xsd.tmp#geoAreaDetails NewsML-G2_2_22-spec-All-Power_xsd.tmp#POIDetails NewsML-G2_2_22-spec-All-Power_xsd.tmp#FlexLocationPropType
Type FlexLocationPropType
Properties
content complex
Used by
Model
(name | definition | note | facet | remoteInfo | hierarchyInfo) , (sameAs | broader | narrower | related) , (geoAreaDetails | POIDetails) , ANY element from ANY namespace OTHER than 'http://iptc.org/std/nar/2006-10-01/'
Children POIDetails, broader, definition, facet, geoAreaDetails, hierarchyInfo, name, narrower, note, related, remoteInfo, sameAs
Instance
<located creator="" creatoruri="" custom="" dir="" how="" howuri="" id="" xml:lang="" literal="" modified="" pubconstraint="" pubconstrainturi="" qcode="" type="" typeuri="" uri="" why="" whyuri="" xmlns="http://iptc.org/std/nar/2006-10-01/">
  <name creator="" creatoruri="" custom="" dir="" how="" howuri="" id="" xml:lang="" modified="" part="" parturi="" pubconstraint="" pubconstrainturi="" role="" roleuri="" validfrom="" validto="" why="" whyuri="">{1,1}</name>
  <definition creator="" creatoruri="" custom="" dir="" how="" howuri="" id="" xml:lang="" media="" modified="" pubconstraint="" pubconstrainturi="" role="" roleuri="" validfrom="" validto="" why="" whyuri="">{1,1}</definition>
  <note creator="" creatoruri="" custom="" dir="" how="" howuri="" id="" xml:lang="" media="" modified="" pubconstraint="" pubconstrainturi="" role="" roleuri="" validfrom="" validto="" why="" whyuri="">{1,1}</note>
  <facet creator="" creatoruri="" custom="" dir="" g2flag="DEPR" how="" howuri="" id="" xml:lang="" literal="" modified="" pubconstraint="" pubconstrainturi="" qcode="" rel="" reluri="" type="" typeuri="" uri="" validfrom="" validto="" why="" whyuri="">{1,1}</facet>
  <remoteInfo contenttype="" contenttypevariant="" creator="" creatoruri="" custom="" dir="" format="" formaturi="" guidref="" how="" howuri="" href="" hreftype="" id="" xml:lang="" modified="" persistidref="" pubconstraint="" pubconstrainturi="" rank="" rel="" reluri="" residref="" size="" title="" validfrom="" validto="" version="" why="" whyuri="">{1,1}</remoteInfo>
  <hierarchyInfo creator="" creatoruri="" custom="" how="" howuri="" id="" modified="" pubconstraint="" pubconstrainturi="" why="" whyuri="">{1,1}</hierarchyInfo>
  <sameAs creator="" creatoruri="" custom="" dir="" how="" howuri="" id="" xml:lang="" literal="" modified="" pubconstraint="" pubconstrainturi="" qcode="" type="" typeuri="" uri="" validfrom="" validto="" why="" whyuri="">{1,1}</sameAs>
  <broader creator="" creatoruri="" custom="" dir="" how="" howuri="" id="" xml:lang="" literal="" modified="" pubconstraint="" pubconstrainturi="" qcode="" rank="" rel="" reluri="" type="" typeuri="" uri="" validfrom="" validto="" why="" whyuri="">{1,1}</broader>
  <narrower creator="" creatoruri="" custom="" dir="" how="" howuri="" id="" xml:lang="" literal="" modified="" pubconstraint="" pubconstrainturi="" qcode="" rank="" rel="" reluri="" type="" typeuri="" uri="" validfrom="" validto="" why="" whyuri="">{1,1}</narrower>
  <related creator="" creatoruri="" custom="" dir="" how="" howuri="" id="" xml:lang="" literal="" modified="" pubconstraint="" pubconstrainturi="" qcode="" rank="" rel="" reluri="" type="" typeuri="" uri="" validfrom="" validto="" value="" valuedatatype="" valueunit="" valueunituri="" why="" whyuri="">{1,1}</related>
  <geoAreaDetails creator="" creatoruri="" custom="" how="" howuri="" id="" modified="" pubconstraint="" pubconstrainturi="" why="" whyuri="">{1,1}</geoAreaDetails>
  <POIDetails creator="" creatoruri="" custom="" how="" howuri="" id="" modified="" pubconstraint="" pubconstrainturi="" why="" whyuri="">{1,1}</POIDetails>
</located>
Attributes
QName Type Use Annotation
creator QCodeType optional
If the attribute is empty, specifies which entity (person, organisation or system) will edit the property - expressed by a QCode. If the attribute is non-empty, specifies which entity (person, organisation or system) has edited the property.
creatoruri IRIType optional
If the attribute is empty, specifies which entity (person, organisation or system) will edit the property - expressed by a URI. If the attribute is non-empty, specifies which entity (person, organisation or system) has edited the property.
custom xs:boolean optional
If set to true the corresponding property was added to the G2 Item for a specific customer or group of customers only. The default value of this property is false which applies when this attribute is not used with the property.
dir restriction of xs:NMTOKEN optional
The directionality of textual content (enumeration: ltr, rtl)
how QCodeType optional
Indicates by which means the value was extracted from the content - expressed by a QCode
howuri IRIType optional
Indicates by which means the value was extracted from the content - expressed by a URI
id xs:ID optional
The local identifier of the property.
literal g2normalizedString optional
A free-text value assigned as property value.
modified DateOptTimeType optional
The date (and, optionally, the time) when the property was last modified. The initial value is the date (and, optionally, the time) of creation of the property.
pubconstraint QCodeListType optional
One or many constraints that apply to publishing the value of the property - expressed by a QCode. Each constraint applies to all descendant elements.
pubconstrainturi IRIListType optional
One or many constraints that apply to publishing the value of the property - expressed by a URI. Each constraint applies to all descendant elements.
qcode QCodeType optional
A qualified code which identifies a concept.
type QCodeType optional
The type of the concept assigned as controlled property value - expressed by a QCode
typeuri IRIType optional
The type of the concept assigned as controlled property value - expressed by a URI
uri IRIType optional
A URI which identifies a concept.
why QCodeType optional
Why the metadata has been included - expressed by a QCode
whyuri IRIType optional
Why the metadata has been included - expressed by a URI
xml:lang union of(xs:language, restriction of xs:string) optional
Attempting to install the relevant ISO 2- and 3-letter
         codes as the enumerated possible values is probably never
         going to be a realistic possibility.  See
         RFC 3066 at http://www.ietf.org/rfc/rfc3066.txt and the IANA registry
         at http://www.iana.org/assignments/lang-tag-apps.htm for
         further information.

         The union allows for the 'un-declaration' of xml:lang with
         the empty string.
Wildcard: ANY attribute from ANY namespace OTHER than 'http://iptc.org/std/nar/2006-10-01/'
Source
<xs:element name="located" type="FlexLocationPropType">
  <xs:annotation>
    <xs:documentation>The location from which the content originates.</xs:documentation>
  </xs:annotation>
</xs:element>
Element infoSource
Namespace http://iptc.org/std/nar/2006-10-01/
Annotations
A party (person or organisation) which originated, distributed, aggregated or supplied the content or provided some information used to create or enhance the content.
Diagram
Diagram NewsML-G2_2_22-spec-All-Power_xsd.tmp#commonPowerAttributes NewsML-G2_2_22-spec-All-Power_xsd.tmp#flexAttributes NewsML-G2_2_22-spec-All-Power_xsd.tmp#i18nAttributes NewsML-G2_2_22-spec-All-Power_xsd.tmp#name NewsML-G2_2_22-spec-All-Power_xsd.tmp#definition NewsML-G2_2_22-spec-All-Power_xsd.tmp#note NewsML-G2_2_22-spec-All-Power_xsd.tmp#facet NewsML-G2_2_22-spec-All-Power_xsd.tmp#remoteInfo NewsML-G2_2_22-spec-All-Power_xsd.tmp#hierarchyInfo NewsML-G2_2_22-spec-All-Power_xsd.tmp#ConceptDefinitionGroup NewsML-G2_2_22-spec-All-Power_xsd.tmp#sameAs NewsML-G2_2_22-spec-All-Power_xsd.tmp#broader NewsML-G2_2_22-spec-All-Power_xsd.tmp#narrower NewsML-G2_2_22-spec-All-Power_xsd.tmp#related NewsML-G2_2_22-spec-All-Power_xsd.tmp#ConceptRelationshipsGroup NewsML-G2_2_22-spec-All-Power_xsd.tmp#personDetails NewsML-G2_2_22-spec-All-Power_xsd.tmp#organisationDetails NewsML-G2_2_22-spec-All-Power_xsd.tmp#FlexPartyPropType NewsML-G2_2_22-spec-All-Power_xsd.tmp#Flex1PartyPropType_role NewsML-G2_2_22-spec-All-Power_xsd.tmp#Flex1PartyPropType_roleuri NewsML-G2_2_22-spec-All-Power_xsd.tmp#Flex1PartyPropType
Type Flex1PartyPropType
Type hierarchy
Properties
content complex
Used by
Model
(name | definition | note | facet | remoteInfo | hierarchyInfo) , (sameAs | broader | narrower | related) , (personDetails | organisationDetails) , ANY element from ANY namespace OTHER than 'http://iptc.org/std/nar/2006-10-01/'
Children broader, definition, facet, hierarchyInfo, name, narrower, note, organisationDetails, personDetails, related, remoteInfo, sameAs
Instance
<infoSource creator="" creatoruri="" custom="" dir="" how="" howuri="" id="" xml:lang="" literal="" modified="" pubconstraint="" pubconstrainturi="" qcode="" role="" roleuri="" type="" typeuri="" uri="" why="" whyuri="" xmlns="http://iptc.org/std/nar/2006-10-01/">
  <name creator="" creatoruri="" custom="" dir="" how="" howuri="" id="" xml:lang="" modified="" part="" parturi="" pubconstraint="" pubconstrainturi="" role="" roleuri="" validfrom="" validto="" why="" whyuri="">{1,1}</name>
  <definition creator="" creatoruri="" custom="" dir="" how="" howuri="" id="" xml:lang="" media="" modified="" pubconstraint="" pubconstrainturi="" role="" roleuri="" validfrom="" validto="" why="" whyuri="">{1,1}</definition>
  <note creator="" creatoruri="" custom="" dir="" how="" howuri="" id="" xml:lang="" media="" modified="" pubconstraint="" pubconstrainturi="" role="" roleuri="" validfrom="" validto="" why="" whyuri="">{1,1}</note>
  <facet creator="" creatoruri="" custom="" dir="" g2flag="DEPR" how="" howuri="" id="" xml:lang="" literal="" modified="" pubconstraint="" pubconstrainturi="" qcode="" rel="" reluri="" type="" typeuri="" uri="" validfrom="" validto="" why="" whyuri="">{1,1}</facet>
  <remoteInfo contenttype="" contenttypevariant="" creator="" creatoruri="" custom="" dir="" format="" formaturi="" guidref="" how="" howuri="" href="" hreftype="" id="" xml:lang="" modified="" persistidref="" pubconstraint="" pubconstrainturi="" rank="" rel="" reluri="" residref="" size="" title="" validfrom="" validto="" version="" why="" whyuri="">{1,1}</remoteInfo>
  <hierarchyInfo creator="" creatoruri="" custom="" how="" howuri="" id="" modified="" pubconstraint="" pubconstrainturi="" why="" whyuri="">{1,1}</hierarchyInfo>
  <sameAs creator="" creatoruri="" custom="" dir="" how="" howuri="" id="" xml:lang="" literal="" modified="" pubconstraint="" pubconstrainturi="" qcode="" type="" typeuri="" uri="" validfrom="" validto="" why="" whyuri="">{1,1}</sameAs>
  <broader creator="" creatoruri="" custom="" dir="" how="" howuri="" id="" xml:lang="" literal="" modified="" pubconstraint="" pubconstrainturi="" qcode="" rank="" rel="" reluri="" type="" typeuri="" uri="" validfrom="" validto="" why="" whyuri="">{1,1}</broader>
  <narrower creator="" creatoruri="" custom="" dir="" how="" howuri="" id="" xml:lang="" literal="" modified="" pubconstraint="" pubconstrainturi="" qcode="" rank="" rel="" reluri="" type="" typeuri="" uri="" validfrom="" validto="" why="" whyuri="">{1,1}</narrower>
  <related creator="" creatoruri="" custom="" dir="" how="" howuri="" id="" xml:lang="" literal="" modified="" pubconstraint="" pubconstrainturi="" qcode="" rank="" rel="" reluri="" type="" typeuri="" uri="" validfrom="" validto="" value="" valuedatatype="" valueunit="" valueunituri="" why="" whyuri="">{1,1}</related>
  <personDetails creator="" creatoruri="" custom="" how="" howuri="" id="" modified="" pubconstraint="" pubconstrainturi="" why="" whyuri="">{1,1}</personDetails>
  <organisationDetails creator="" creatoruri="" custom="" how="" howuri="" id="" modified="" pubconstraint="" pubconstrainturi="" why="" whyuri="">{1,1}</organisationDetails>
</infoSource>
Attributes
QName Type Use Annotation
creator QCodeType optional
If the attribute is empty, specifies which entity (person, organisation or system) will edit the property - expressed by a QCode. If the attribute is non-empty, specifies which entity (person, organisation or system) has edited the property.
creatoruri IRIType optional
If the attribute is empty, specifies which entity (person, organisation or system) will edit the property - expressed by a URI. If the attribute is non-empty, specifies which entity (person, organisation or system) has edited the property.
custom xs:boolean optional
If set to true the corresponding property was added to the G2 Item for a specific customer or group of customers only. The default value of this property is false which applies when this attribute is not used with the property.
dir restriction of xs:NMTOKEN optional
The directionality of textual content (enumeration: ltr, rtl)
how QCodeType optional
Indicates by which means the value was extracted from the content - expressed by a QCode
howuri IRIType optional
Indicates by which means the value was extracted from the content - expressed by a URI
id xs:ID optional
The local identifier of the property.
literal g2normalizedString optional
A free-text value assigned as property value.
modified DateOptTimeType optional
The date (and, optionally, the time) when the property was last modified. The initial value is the date (and, optionally, the time) of creation of the property.
pubconstraint QCodeListType optional
One or many constraints that apply to publishing the value of the property - expressed by a QCode. Each constraint applies to all descendant elements.
pubconstrainturi IRIListType optional
One or many constraints that apply to publishing the value of the property - expressed by a URI. Each constraint applies to all descendant elements.
qcode QCodeType optional
A qualified code which identifies a concept.
role QCodeListType optional
A refinement of the semantics of the property - expressed by a QCode. In the scope of infoSource only: If a party did anything other than originate information a role attribute with one or more roles must be applied. The recommended vocabulary is the IPTC Information Source Roles NewsCodes at http://cv.iptc.org/newscodes/infosourcerole/
roleuri IRIListType optional
A refinement of the semantics of the property - expressed by a URI. In the scope of infoSource only: If a party did anything other than originate information a role attribute with one or more roles must be applied. The recommended vocabulary is the IPTC Information Source Roles NewsCodes at http://cv.iptc.org/newscodes/infosourcerole/
type QCodeType optional
The type of the concept assigned as controlled property value - expressed by a QCode
typeuri IRIType optional
The type of the concept assigned as controlled property value - expressed by a URI
uri IRIType optional
A URI which identifies a concept.
why QCodeType optional
Why the metadata has been included - expressed by a QCode
whyuri IRIType optional
Why the metadata has been included - expressed by a URI
xml:lang union of(xs:language, restriction of xs:string) optional
Attempting to install the relevant ISO 2- and 3-letter
         codes as the enumerated possible values is probably never
         going to be a realistic possibility.  See
         RFC 3066 at http://www.ietf.org/rfc/rfc3066.txt and the IANA registry
         at http://www.iana.org/assignments/lang-tag-apps.htm for
         further information.

         The union allows for the 'un-declaration' of xml:lang with
         the empty string.
Wildcard: ANY attribute from ANY namespace OTHER than 'http://iptc.org/std/nar/2006-10-01/'
Source
<xs:element name="infoSource" type="Flex1PartyPropType">
  <xs:annotation>
    <xs:documentation>A party (person or organisation) which originated, distributed, aggregated or supplied the content or provided some information used to create or enhance the content.</xs:documentation>
  </xs:annotation>
</xs:element>
Element creator
Namespace http://iptc.org/std/nar/2006-10-01/
Annotations
A party (person or organisation) which created the resource.
Diagram
Diagram NewsML-G2_2_22-spec-All-Power_xsd.tmp#commonPowerAttributes NewsML-G2_2_22-spec-All-Power_xsd.tmp#flexAttributes NewsML-G2_2_22-spec-All-Power_xsd.tmp#i18nAttributes NewsML-G2_2_22-spec-All-Power_xsd.tmp#name NewsML-G2_2_22-spec-All-Power_xsd.tmp#definition NewsML-G2_2_22-spec-All-Power_xsd.tmp#note NewsML-G2_2_22-spec-All-Power_xsd.tmp#facet NewsML-G2_2_22-spec-All-Power_xsd.tmp#remoteInfo NewsML-G2_2_22-spec-All-Power_xsd.tmp#hierarchyInfo NewsML-G2_2_22-spec-All-Power_xsd.tmp#ConceptDefinitionGroup NewsML-G2_2_22-spec-All-Power_xsd.tmp#sameAs NewsML-G2_2_22-spec-All-Power_xsd.tmp#broader NewsML-G2_2_22-spec-All-Power_xsd.tmp#narrower NewsML-G2_2_22-spec-All-Power_xsd.tmp#related NewsML-G2_2_22-spec-All-Power_xsd.tmp#ConceptRelationshipsGroup NewsML-G2_2_22-spec-All-Power_xsd.tmp#personDetails NewsML-G2_2_22-spec-All-Power_xsd.tmp#organisationDetails NewsML-G2_2_22-spec-All-Power_xsd.tmp#FlexPartyPropType NewsML-G2_2_22-spec-All-Power_xsd.tmp#FlexAuthorPropType_role NewsML-G2_2_22-spec-All-Power_xsd.tmp#FlexAuthorPropType_roleuri NewsML-G2_2_22-spec-All-Power_xsd.tmp#FlexAuthorPropType_jobtitle NewsML-G2_2_22-spec-All-Power_xsd.tmp#FlexAuthorPropType_jobtitleuri NewsML-G2_2_22-spec-All-Power_xsd.tmp#FlexAuthorPropType
Type FlexAuthorPropType
Type hierarchy
Properties
content complex
Used by
Model
(name | definition | note | facet | remoteInfo | hierarchyInfo) , (sameAs | broader | narrower | related) , (personDetails | organisationDetails) , ANY element from ANY namespace OTHER than 'http://iptc.org/std/nar/2006-10-01/'
Children broader, definition, facet, hierarchyInfo, name, narrower, note, organisationDetails, personDetails, related, remoteInfo, sameAs
Instance
<creator creator="" creatoruri="" custom="" dir="" how="" howuri="" id="" jobtitle="" jobtitleuri="" xml:lang="" literal="" modified="" pubconstraint="" pubconstrainturi="" qcode="" role="" roleuri="" type="" typeuri="" uri="" why="" whyuri="" xmlns="http://iptc.org/std/nar/2006-10-01/">
  <name creator="" creatoruri="" custom="" dir="" how="" howuri="" id="" xml:lang="" modified="" part="" parturi="" pubconstraint="" pubconstrainturi="" role="" roleuri="" validfrom="" validto="" why="" whyuri="">{1,1}</name>
  <definition creator="" creatoruri="" custom="" dir="" how="" howuri="" id="" xml:lang="" media="" modified="" pubconstraint="" pubconstrainturi="" role="" roleuri="" validfrom="" validto="" why="" whyuri="">{1,1}</definition>
  <note creator="" creatoruri="" custom="" dir="" how="" howuri="" id="" xml:lang="" media="" modified="" pubconstraint="" pubconstrainturi="" role="" roleuri="" validfrom="" validto="" why="" whyuri="">{1,1}</note>
  <facet creator="" creatoruri="" custom="" dir="" g2flag="DEPR" how="" howuri="" id="" xml:lang="" literal="" modified="" pubconstraint="" pubconstrainturi="" qcode="" rel="" reluri="" type="" typeuri="" uri="" validfrom="" validto="" why="" whyuri="">{1,1}</facet>
  <remoteInfo contenttype="" contenttypevariant="" creator="" creatoruri="" custom="" dir="" format="" formaturi="" guidref="" how="" howuri="" href="" hreftype="" id="" xml:lang="" modified="" persistidref="" pubconstraint="" pubconstrainturi="" rank="" rel="" reluri="" residref="" size="" title="" validfrom="" validto="" version="" why="" whyuri="">{1,1}</remoteInfo>
  <hierarchyInfo creator="" creatoruri="" custom="" how="" howuri="" id="" modified="" pubconstraint="" pubconstrainturi="" why="" whyuri="">{1,1}</hierarchyInfo>
  <sameAs creator="" creatoruri="" custom="" dir="" how="" howuri="" id="" xml:lang="" literal="" modified="" pubconstraint="" pubconstrainturi="" qcode="" type="" typeuri="" uri="" validfrom="" validto="" why="" whyuri="">{1,1}</sameAs>
  <broader creator="" creatoruri="" custom="" dir="" how="" howuri="" id="" xml:lang="" literal="" modified="" pubconstraint="" pubconstrainturi="" qcode="" rank="" rel="" reluri="" type="" typeuri="" uri="" validfrom="" validto="" why="" whyuri="">{1,1}</broader>
  <narrower creator="" creatoruri="" custom="" dir="" how="" howuri="" id="" xml:lang="" literal="" modified="" pubconstraint="" pubconstrainturi="" qcode="" rank="" rel="" reluri="" type="" typeuri="" uri="" validfrom="" validto="" why="" whyuri="">{1,1}</narrower>
  <related creator="" creatoruri="" custom="" dir="" how="" howuri="" id="" xml:lang="" literal="" modified="" pubconstraint="" pubconstrainturi="" qcode="" rank="" rel="" reluri="" type="" typeuri="" uri="" validfrom="" validto="" value="" valuedatatype="" valueunit="" valueunituri="" why="" whyuri="">{1,1}</related>
  <personDetails creator="" creatoruri="" custom="" how="" howuri="" id="" modified="" pubconstraint="" pubconstrainturi="" why="" whyuri="">{1,1}</personDetails>
  <organisationDetails creator="" creatoruri="" custom="" how="" howuri="" id="" modified="" pubconstraint="" pubconstrainturi="" why="" whyuri="">{1,1}</organisationDetails>
</creator>
Attributes
QName Type Use Annotation
creator QCodeType optional
If the attribute is empty, specifies which entity (person, organisation or system) will edit the property - expressed by a QCode. If the attribute is non-empty, specifies which entity (person, organisation or system) has edited the property.
creatoruri IRIType optional
If the attribute is empty, specifies which entity (person, organisation or system) will edit the property - expressed by a URI. If the attribute is non-empty, specifies which entity (person, organisation or system) has edited the property.
custom xs:boolean optional
If set to true the corresponding property was added to the G2 Item for a specific customer or group of customers only. The default value of this property is false which applies when this attribute is not used with the property.
dir restriction of xs:NMTOKEN optional
The directionality of textual content (enumeration: ltr, rtl)
how QCodeType optional
Indicates by which means the value was extracted from the content - expressed by a QCode
howuri IRIType optional
Indicates by which means the value was extracted from the content - expressed by a URI
id xs:ID optional
The local identifier of the property.
jobtitle QCodeType optional
The job title of the person who created or enhanced the content in the news provider organisation - expressed by a QCode
jobtitleuri IRIType optional
The job title of the person who created or enhanced the content in the news provider organisation - expressed by a URI
literal g2normalizedString optional
A free-text value assigned as property value.
modified DateOptTimeType optional
The date (and, optionally, the time) when the property was last modified. The initial value is the date (and, optionally, the time) of creation of the property.
pubconstraint QCodeListType optional
One or many constraints that apply to publishing the value of the property - expressed by a QCode. Each constraint applies to all descendant elements.
pubconstrainturi IRIListType optional
One or many constraints that apply to publishing the value of the property - expressed by a URI. Each constraint applies to all descendant elements.
qcode QCodeType optional
A qualified code which identifies a concept.
role QCodeListType optional
A refinement of the semantics of the property - expressed by a QCode
roleuri IRIListType optional
A refinement of the semantics of the property - expressed by a URI
type QCodeType optional
The type of the concept assigned as controlled property value - expressed by a QCode
typeuri IRIType optional
The type of the concept assigned as controlled property value - expressed by a URI
uri IRIType optional
A URI which identifies a concept.
why QCodeType optional
Why the metadata has been included - expressed by a QCode
whyuri IRIType optional
Why the metadata has been included - expressed by a URI
xml:lang union of(xs:language, restriction of xs:string) optional
Attempting to install the relevant ISO 2- and 3-letter
         codes as the enumerated possible values is probably never
         going to be a realistic possibility.  See
         RFC 3066 at http://www.ietf.org/rfc/rfc3066.txt and the IANA registry
         at http://www.iana.org/assignments/lang-tag-apps.htm for
         further information.

         The union allows for the 'un-declaration' of xml:lang with
         the empty string.
Wildcard: ANY attribute from ANY namespace OTHER than 'http://iptc.org/std/nar/2006-10-01/'
Source
<xs:element name="creator" type="FlexAuthorPropType">
  <xs:annotation>
    <xs:documentation>A party (person or organisation) which created the resource.</xs:documentation>
  </xs:annotation>
</xs:element>
Element contributor
Namespace http://iptc.org/std/nar/2006-10-01/
Annotations
A party (person or organisation) which modified or enhanced the content, preferably the name of a person.
Diagram
Diagram NewsML-G2_2_22-spec-All-Power_xsd.tmp#commonPowerAttributes NewsML-G2_2_22-spec-All-Power_xsd.tmp#flexAttributes NewsML-G2_2_22-spec-All-Power_xsd.tmp#i18nAttributes NewsML-G2_2_22-spec-All-Power_xsd.tmp#name NewsML-G2_2_22-spec-All-Power_xsd.tmp#definition NewsML-G2_2_22-spec-All-Power_xsd.tmp#note NewsML-G2_2_22-spec-All-Power_xsd.tmp#facet NewsML-G2_2_22-spec-All-Power_xsd.tmp#remoteInfo NewsML-G2_2_22-spec-All-Power_xsd.tmp#hierarchyInfo NewsML-G2_2_22-spec-All-Power_xsd.tmp#ConceptDefinitionGroup NewsML-G2_2_22-spec-All-Power_xsd.tmp#sameAs NewsML-G2_2_22-spec-All-Power_xsd.tmp#broader NewsML-G2_2_22-spec-All-Power_xsd.tmp#narrower NewsML-G2_2_22-spec-All-Power_xsd.tmp#related NewsML-G2_2_22-spec-All-Power_xsd.tmp#ConceptRelationshipsGroup NewsML-G2_2_22-spec-All-Power_xsd.tmp#personDetails NewsML-G2_2_22-spec-All-Power_xsd.tmp#organisationDetails NewsML-G2_2_22-spec-All-Power_xsd.tmp#FlexPartyPropType NewsML-G2_2_22-spec-All-Power_xsd.tmp#FlexAuthorPropType_role NewsML-G2_2_22-spec-All-Power_xsd.tmp#FlexAuthorPropType_roleuri NewsML-G2_2_22-spec-All-Power_xsd.tmp#FlexAuthorPropType_jobtitle NewsML-G2_2_22-spec-All-Power_xsd.tmp#FlexAuthorPropType_jobtitleuri NewsML-G2_2_22-spec-All-Power_xsd.tmp#FlexAuthorPropType
Type FlexAuthorPropType
Type hierarchy
Properties
content complex
Used by
Model
(name | definition | note | facet | remoteInfo | hierarchyInfo) , (sameAs | broader | narrower | related) , (personDetails | organisationDetails) , ANY element from ANY namespace OTHER than 'http://iptc.org/std/nar/2006-10-01/'
Children broader, definition, facet, hierarchyInfo, name, narrower, note, organisationDetails, personDetails, related, remoteInfo, sameAs
Instance
<contributor creator="" creatoruri="" custom="" dir="" how="" howuri="" id="" jobtitle="" jobtitleuri="" xml:lang="" literal="" modified="" pubconstraint="" pubconstrainturi="" qcode="" role="" roleuri="" type="" typeuri="" uri="" why="" whyuri="" xmlns="http://iptc.org/std/nar/2006-10-01/">
  <name creator="" creatoruri="" custom="" dir="" how="" howuri="" id="" xml:lang="" modified="" part="" parturi="" pubconstraint="" pubconstrainturi="" role="" roleuri="" validfrom="" validto="" why="" whyuri="">{1,1}</name>
  <definition creator="" creatoruri="" custom="" dir="" how="" howuri="" id="" xml:lang="" media="" modified="" pubconstraint="" pubconstrainturi="" role="" roleuri="" validfrom="" validto="" why="" whyuri="">{1,1}</definition>
  <note creator="" creatoruri="" custom="" dir="" how="" howuri="" id="" xml:lang="" media="" modified="" pubconstraint="" pubconstrainturi="" role="" roleuri="" validfrom="" validto="" why="" whyuri="">{1,1}</note>
  <facet creator="" creatoruri="" custom="" dir="" g2flag="DEPR" how="" howuri="" id="" xml:lang="" literal="" modified="" pubconstraint="" pubconstrainturi="" qcode="" rel="" reluri="" type="" typeuri="" uri="" validfrom="" validto="" why="" whyuri="">{1,1}</facet>
  <remoteInfo contenttype="" contenttypevariant="" creator="" creatoruri="" custom="" dir="" format="" formaturi="" guidref="" how="" howuri="" href="" hreftype="" id="" xml:lang="" modified="" persistidref="" pubconstraint="" pubconstrainturi="" rank="" rel="" reluri="" residref="" size="" title="" validfrom="" validto="" version="" why="" whyuri="">{1,1}</remoteInfo>
  <hierarchyInfo creator="" creatoruri="" custom="" how="" howuri="" id="" modified="" pubconstraint="" pubconstrainturi="" why="" whyuri="">{1,1}</hierarchyInfo>
  <sameAs creator="" creatoruri="" custom="" dir="" how="" howuri="" id="" xml:lang="" literal="" modified="" pubconstraint="" pubconstrainturi="" qcode="" type="" typeuri="" uri="" validfrom="" validto="" why="" whyuri="">{1,1}</sameAs>
  <broader creator="" creatoruri="" custom="" dir="" how="" howuri="" id="" xml:lang="" literal="" modified="" pubconstraint="" pubconstrainturi="" qcode="" rank="" rel="" reluri="" type="" typeuri="" uri="" validfrom="" validto="" why="" whyuri="">{1,1}</broader>
  <narrower creator="" creatoruri="" custom="" dir="" how="" howuri="" id="" xml:lang="" literal="" modified="" pubconstraint="" pubconstrainturi="" qcode="" rank="" rel="" reluri="" type="" typeuri="" uri="" validfrom="" validto="" why="" whyuri="">{1,1}</narrower>
  <related creator="" creatoruri="" custom="" dir="" how="" howuri="" id="" xml:lang="" literal="" modified="" pubconstraint="" pubconstrainturi="" qcode="" rank="" rel="" reluri="" type="" typeuri="" uri="" validfrom="" validto="" value="" valuedatatype="" valueunit="" valueunituri="" why="" whyuri="">{1,1}</related>
  <personDetails creator="" creatoruri="" custom="" how="" howuri="" id="" modified="" pubconstraint="" pubconstrainturi="" why="" whyuri="">{1,1}</personDetails>
  <organisationDetails creator="" creatoruri="" custom="" how="" howuri="" id="" modified="" pubconstraint="" pubconstrainturi="" why="" whyuri="">{1,1}</organisationDetails>
</contributor>
Attributes
QName Type Use Annotation
creator QCodeType optional
If the attribute is empty, specifies which entity (person, organisation or system) will edit the property - expressed by a QCode. If the attribute is non-empty, specifies which entity (person, organisation or system) has edited the property.
creatoruri IRIType optional
If the attribute is empty, specifies which entity (person, organisation or system) will edit the property - expressed by a URI. If the attribute is non-empty, specifies which entity (person, organisation or system) has edited the property.
custom xs:boolean optional
If set to true the corresponding property was added to the G2 Item for a specific customer or group of customers only. The default value of this property is false which applies when this attribute is not used with the property.
dir restriction of xs:NMTOKEN optional
The directionality of textual content (enumeration: ltr, rtl)
how QCodeType optional
Indicates by which means the value was extracted from the content - expressed by a QCode
howuri IRIType optional
Indicates by which means the value was extracted from the content - expressed by a URI
id xs:ID optional
The local identifier of the property.
jobtitle QCodeType optional
The job title of the person who created or enhanced the content in the news provider organisation - expressed by a QCode
jobtitleuri IRIType optional
The job title of the person who created or enhanced the content in the news provider organisation - expressed by a URI
literal g2normalizedString optional
A free-text value assigned as property value.
modified DateOptTimeType optional
The date (and, optionally, the time) when the property was last modified. The initial value is the date (and, optionally, the time) of creation of the property.
pubconstraint QCodeListType optional
One or many constraints that apply to publishing the value of the property - expressed by a QCode. Each constraint applies to all descendant elements.
pubconstrainturi IRIListType optional
One or many constraints that apply to publishing the value of the property - expressed by a URI. Each constraint applies to all descendant elements.
qcode QCodeType optional
A qualified code which identifies a concept.
role QCodeListType optional
A refinement of the semantics of the property - expressed by a QCode
roleuri IRIListType optional
A refinement of the semantics of the property - expressed by a URI
type QCodeType optional
The type of the concept assigned as controlled property value - expressed by a QCode
typeuri IRIType optional
The type of the concept assigned as controlled property value - expressed by a URI
uri IRIType optional
A URI which identifies a concept.
why QCodeType optional
Why the metadata has been included - expressed by a QCode
whyuri IRIType optional
Why the metadata has been included - expressed by a URI
xml:lang union of(xs:language, restriction of xs:string) optional
Attempting to install the relevant ISO 2- and 3-letter
         codes as the enumerated possible values is probably never
         going to be a realistic possibility.  See
         RFC 3066 at http://www.ietf.org/rfc/rfc3066.txt and the IANA registry
         at http://www.iana.org/assignments/lang-tag-apps.htm for
         further information.

         The union allows for the 'un-declaration' of xml:lang with
         the empty string.
Wildcard: ANY attribute from ANY namespace OTHER than 'http://iptc.org/std/nar/2006-10-01/'
Source
<xs:element name="contributor" type="FlexAuthorPropType">
  <xs:annotation>
    <xs:documentation>A party (person or organisation) which modified or enhanced the content, preferably the name of a person.</xs:documentation>
  </xs:annotation>
</xs:element>
Element audience
Namespace http://iptc.org/std/nar/2006-10-01/
Annotations
An intended audience for the content.
Diagram
Diagram NewsML-G2_2_22-spec-All-Power_xsd.tmp#commonPowerAttributes NewsML-G2_2_22-spec-All-Power_xsd.tmp#flexAttributes NewsML-G2_2_22-spec-All-Power_xsd.tmp#i18nAttributes NewsML-G2_2_22-spec-All-Power_xsd.tmp#name NewsML-G2_2_22-spec-All-Power_xsd.tmp#definition NewsML-G2_2_22-spec-All-Power_xsd.tmp#note NewsML-G2_2_22-spec-All-Power_xsd.tmp#facet NewsML-G2_2_22-spec-All-Power_xsd.tmp#remoteInfo NewsML-G2_2_22-spec-All-Power_xsd.tmp#hierarchyInfo NewsML-G2_2_22-spec-All-Power_xsd.tmp#ConceptDefinitionGroup NewsML-G2_2_22-spec-All-Power_xsd.tmp#sameAs NewsML-G2_2_22-spec-All-Power_xsd.tmp#broader NewsML-G2_2_22-spec-All-Power_xsd.tmp#narrower NewsML-G2_2_22-spec-All-Power_xsd.tmp#related NewsML-G2_2_22-spec-All-Power_xsd.tmp#ConceptRelationshipsGroup NewsML-G2_2_22-spec-All-Power_xsd.tmp#Flex1PropType NewsML-G2_2_22-spec-All-Power_xsd.tmp#quantifyAttributes NewsML-G2_2_22-spec-All-Power_xsd.tmp#AudienceType_significance NewsML-G2_2_22-spec-All-Power_xsd.tmp#AudienceType
Type AudienceType
Type hierarchy
Properties
content complex
Used by
Model
(name | definition | note | facet | remoteInfo | hierarchyInfo) , (sameAs | broader | narrower | related) , ANY element from ANY namespace OTHER than 'http://iptc.org/std/nar/2006-10-01/'
Children broader, definition, facet, hierarchyInfo, name, narrower, note, related, remoteInfo, sameAs
Instance
<audience confidence="" creator="" creatoruri="" custom="" derivedfrom="" dir="" how="" howuri="" id="" xml:lang="" literal="" modified="" pubconstraint="" pubconstrainturi="" qcode="" relevance="" significance="" type="" typeuri="" uri="" why="" whyuri="" xmlns="http://iptc.org/std/nar/2006-10-01/">
  <name creator="" creatoruri="" custom="" dir="" how="" howuri="" id="" xml:lang="" modified="" part="" parturi="" pubconstraint="" pubconstrainturi="" role="" roleuri="" validfrom="" validto="" why="" whyuri="">{1,1}</name>
  <definition creator="" creatoruri="" custom="" dir="" how="" howuri="" id="" xml:lang="" media="" modified="" pubconstraint="" pubconstrainturi="" role="" roleuri="" validfrom="" validto="" why="" whyuri="">{1,1}</definition>
  <note creator="" creatoruri="" custom="" dir="" how="" howuri="" id="" xml:lang="" media="" modified="" pubconstraint="" pubconstrainturi="" role="" roleuri="" validfrom="" validto="" why="" whyuri="">{1,1}</note>
  <facet creator="" creatoruri="" custom="" dir="" g2flag="DEPR" how="" howuri="" id="" xml:lang="" literal="" modified="" pubconstraint="" pubconstrainturi="" qcode="" rel="" reluri="" type="" typeuri="" uri="" validfrom="" validto="" why="" whyuri="">{1,1}</facet>
  <remoteInfo contenttype="" contenttypevariant="" creator="" creatoruri="" custom="" dir="" format="" formaturi="" guidref="" how="" howuri="" href="" hreftype="" id="" xml:lang="" modified="" persistidref="" pubconstraint="" pubconstrainturi="" rank="" rel="" reluri="" residref="" size="" title="" validfrom="" validto="" version="" why="" whyuri="">{1,1}</remoteInfo>
  <hierarchyInfo creator="" creatoruri="" custom="" how="" howuri="" id="" modified="" pubconstraint="" pubconstrainturi="" why="" whyuri="">{1,1}</hierarchyInfo>
  <sameAs creator="" creatoruri="" custom="" dir="" how="" howuri="" id="" xml:lang="" literal="" modified="" pubconstraint="" pubconstrainturi="" qcode="" type="" typeuri="" uri="" validfrom="" validto="" why="" whyuri="">{1,1}</sameAs>
  <broader creator="" creatoruri="" custom="" dir="" how="" howuri="" id="" xml:lang="" literal="" modified="" pubconstraint="" pubconstrainturi="" qcode="" rank="" rel="" reluri="" type="" typeuri="" uri="" validfrom="" validto="" why="" whyuri="">{1,1}</broader>
  <narrower creator="" creatoruri="" custom="" dir="" how="" howuri="" id="" xml:lang="" literal="" modified="" pubconstraint="" pubconstrainturi="" qcode="" rank="" rel="" reluri="" type="" typeuri="" uri="" validfrom="" validto="" why="" whyuri="">{1,1}</narrower>
  <related creator="" creatoruri="" custom="" dir="" how="" howuri="" id="" xml:lang="" literal="" modified="" pubconstraint="" pubconstrainturi="" qcode="" rank="" rel="" reluri="" type="" typeuri="" uri="" validfrom="" validto="" value="" valuedatatype="" valueunit="" valueunituri="" why="" whyuri="">{1,1}</related>
</audience>
Attributes
QName Type Use Annotation
confidence Int100Type optional
The confidence with which the metadata has been assigned.
creator QCodeType optional
If the attribute is empty, specifies which entity (person, organisation or system) will edit the property - expressed by a QCode. If the attribute is non-empty, specifies which entity (person, organisation or system) has edited the property.
creatoruri IRIType optional
If the attribute is empty, specifies which entity (person, organisation or system) will edit the property - expressed by a URI. If the attribute is non-empty, specifies which entity (person, organisation or system) has edited the property.
custom xs:boolean optional
If set to true the corresponding property was added to the G2 Item for a specific customer or group of customers only. The default value of this property is false which applies when this attribute is not used with the property.
derivedfrom QCodeListType optional
A reference to the concept from which the concept identified by qcode was derived/inferred - use DEPRECATED in NewsML-G2 2.12 and higher, use the derivedFrom element
dir restriction of xs:NMTOKEN optional
The directionality of textual content (enumeration: ltr, rtl)
how QCodeType optional
Indicates by which means the value was extracted from the content - expressed by a QCode
howuri IRIType optional
Indicates by which means the value was extracted from the content - expressed by a URI
id xs:ID optional
The local identifier of the property.
literal g2normalizedString optional
A free-text value assigned as property value.
modified DateOptTimeType optional
The date (and, optionally, the time) when the property was last modified. The initial value is the date (and, optionally, the time) of creation of the property.
pubconstraint QCodeListType optional
One or many constraints that apply to publishing the value of the property - expressed by a QCode. Each constraint applies to all descendant elements.
pubconstrainturi IRIListType optional
One or many constraints that apply to publishing the value of the property - expressed by a URI. Each constraint applies to all descendant elements.
qcode QCodeType optional
A qualified code which identifies a concept.
relevance Int100Type optional
The relevance of the metadata to the news content to which it is attached.
significance Int1to9Type optional
A qualifier which indicates the expected significance of the content for this specific audience.
type QCodeType optional
The type of the concept assigned as controlled property value - expressed by a QCode
typeuri IRIType optional
The type of the concept assigned as controlled property value - expressed by a URI
uri IRIType optional
A URI which identifies a concept.
why QCodeType optional
Why the metadata has been included - expressed by a QCode
whyuri IRIType optional
Why the metadata has been included - expressed by a URI
xml:lang union of(xs:language, restriction of xs:string) optional
Attempting to install the relevant ISO 2- and 3-letter
         codes as the enumerated possible values is probably never
         going to be a realistic possibility.  See
         RFC 3066 at http://www.ietf.org/rfc/rfc3066.txt and the IANA registry
         at http://www.iana.org/assignments/lang-tag-apps.htm for
         further information.

         The union allows for the 'un-declaration' of xml:lang with
         the empty string.
Wildcard: ANY attribute from ANY namespace OTHER than 'http://iptc.org/std/nar/2006-10-01/'
Source
<xs:element name="audience" type="AudienceType">
  <xs:annotation>
    <xs:documentation>An intended audience for the content.</xs:documentation>
  </xs:annotation>
</xs:element>
Element exclAudience
Namespace http://iptc.org/std/nar/2006-10-01/
Annotations
An excluded audience for the content.
Diagram
Diagram NewsML-G2_2_22-spec-All-Power_xsd.tmp#commonPowerAttributes NewsML-G2_2_22-spec-All-Power_xsd.tmp#flexAttributes NewsML-G2_2_22-spec-All-Power_xsd.tmp#i18nAttributes NewsML-G2_2_22-spec-All-Power_xsd.tmp#name NewsML-G2_2_22-spec-All-Power_xsd.tmp#definition NewsML-G2_2_22-spec-All-Power_xsd.tmp#note NewsML-G2_2_22-spec-All-Power_xsd.tmp#facet NewsML-G2_2_22-spec-All-Power_xsd.tmp#remoteInfo NewsML-G2_2_22-spec-All-Power_xsd.tmp#hierarchyInfo NewsML-G2_2_22-spec-All-Power_xsd.tmp#ConceptDefinitionGroup NewsML-G2_2_22-spec-All-Power_xsd.tmp#sameAs NewsML-G2_2_22-spec-All-Power_xsd.tmp#broader NewsML-G2_2_22-spec-All-Power_xsd.tmp#narrower NewsML-G2_2_22-spec-All-Power_xsd.tmp#related NewsML-G2_2_22-spec-All-Power_xsd.tmp#ConceptRelationshipsGroup NewsML-G2_2_22-spec-All-Power_xsd.tmp#Flex1PropType NewsML-G2_2_22-spec-All-Power_xsd.tmp#quantifyAttributes NewsML-G2_2_22-spec-All-Power_xsd.tmp#AudienceType_significance NewsML-G2_2_22-spec-All-Power_xsd.tmp#AudienceType
Type AudienceType
Type hierarchy
Properties
content complex
Used by
Model
(name | definition | note | facet | remoteInfo | hierarchyInfo) , (sameAs | broader | narrower | related) , ANY element from ANY namespace OTHER than 'http://iptc.org/std/nar/2006-10-01/'
Children broader, definition, facet, hierarchyInfo, name, narrower, note, related, remoteInfo, sameAs
Instance
<exclAudience confidence="" creator="" creatoruri="" custom="" derivedfrom="" dir="" how="" howuri="" id="" xml:lang="" literal="" modified="" pubconstraint="" pubconstrainturi="" qcode="" relevance="" significance="" type="" typeuri="" uri="" why="" whyuri="" xmlns="http://iptc.org/std/nar/2006-10-01/">
  <name creator="" creatoruri="" custom="" dir="" how="" howuri="" id="" xml:lang="" modified="" part="" parturi="" pubconstraint="" pubconstrainturi="" role="" roleuri="" validfrom="" validto="" why="" whyuri="">{1,1}</name>
  <definition creator="" creatoruri="" custom="" dir="" how="" howuri="" id="" xml:lang="" media="" modified="" pubconstraint="" pubconstrainturi="" role="" roleuri="" validfrom="" validto="" why="" whyuri="">{1,1}</definition>
  <note creator="" creatoruri="" custom="" dir="" how="" howuri="" id="" xml:lang="" media="" modified="" pubconstraint="" pubconstrainturi="" role="" roleuri="" validfrom="" validto="" why="" whyuri="">{1,1}</note>
  <facet creator="" creatoruri="" custom="" dir="" g2flag="DEPR" how="" howuri="" id="" xml:lang="" literal="" modified="" pubconstraint="" pubconstrainturi="" qcode="" rel="" reluri="" type="" typeuri="" uri="" validfrom="" validto="" why="" whyuri="">{1,1}</facet>
  <remoteInfo contenttype="" contenttypevariant="" creator="" creatoruri="" custom="" dir="" format="" formaturi="" guidref="" how="" howuri="" href="" hreftype="" id="" xml:lang="" modified="" persistidref="" pubconstraint="" pubconstrainturi="" rank="" rel="" reluri="" residref="" size="" title="" validfrom="" validto="" version="" why="" whyuri="">{1,1}</remoteInfo>
  <hierarchyInfo creator="" creatoruri="" custom="" how="" howuri="" id="" modified="" pubconstraint="" pubconstrainturi="" why="" whyuri="">{1,1}</hierarchyInfo>
  <sameAs creator="" creatoruri="" custom="" dir="" how="" howuri="" id="" xml:lang="" literal="" modified="" pubconstraint="" pubconstrainturi="" qcode="" type="" typeuri="" uri="" validfrom="" validto="" why="" whyuri="">{1,1}</sameAs>
  <broader creator="" creatoruri="" custom="" dir="" how="" howuri="" id="" xml:lang="" literal="" modified="" pubconstraint="" pubconstrainturi="" qcode="" rank="" rel="" reluri="" type="" typeuri="" uri="" validfrom="" validto="" why="" whyuri="">{1,1}</broader>
  <narrower creator="" creatoruri="" custom="" dir="" how="" howuri="" id="" xml:lang="" literal="" modified="" pubconstraint="" pubconstrainturi="" qcode="" rank="" rel="" reluri="" type="" typeuri="" uri="" validfrom="" validto="" why="" whyuri="">{1,1}</narrower>
  <related creator="" creatoruri="" custom="" dir="" how="" howuri="" id="" xml:lang="" literal="" modified="" pubconstraint="" pubconstrainturi="" qcode="" rank="" rel="" reluri="" type="" typeuri="" uri="" validfrom="" validto="" value="" valuedatatype="" valueunit="" valueunituri="" why="" whyuri="">{1,1}</related>
</exclAudience>
Attributes
QName Type Use Annotation
confidence Int100Type optional
The confidence with which the metadata has been assigned.
creator QCodeType optional
If the attribute is empty, specifies which entity (person, organisation or system) will edit the property - expressed by a QCode. If the attribute is non-empty, specifies which entity (person, organisation or system) has edited the property.
creatoruri IRIType optional
If the attribute is empty, specifies which entity (person, organisation or system) will edit the property - expressed by a URI. If the attribute is non-empty, specifies which entity (person, organisation or system) has edited the property.
custom xs:boolean optional
If set to true the corresponding property was added to the G2 Item for a specific customer or group of customers only. The default value of this property is false which applies when this attribute is not used with the property.
derivedfrom QCodeListType optional
A reference to the concept from which the concept identified by qcode was derived/inferred - use DEPRECATED in NewsML-G2 2.12 and higher, use the derivedFrom element
dir restriction of xs:NMTOKEN optional
The directionality of textual content (enumeration: ltr, rtl)
how QCodeType optional
Indicates by which means the value was extracted from the content - expressed by a QCode
howuri IRIType optional
Indicates by which means the value was extracted from the content - expressed by a URI
id xs:ID optional
The local identifier of the property.
literal g2normalizedString optional
A free-text value assigned as property value.
modified DateOptTimeType optional
The date (and, optionally, the time) when the property was last modified. The initial value is the date (and, optionally, the time) of creation of the property.
pubconstraint QCodeListType optional
One or many constraints that apply to publishing the value of the property - expressed by a QCode. Each constraint applies to all descendant elements.
pubconstrainturi IRIListType optional
One or many constraints that apply to publishing the value of the property - expressed by a URI. Each constraint applies to all descendant elements.
qcode QCodeType optional
A qualified code which identifies a concept.
relevance Int100Type optional
The relevance of the metadata to the news content to which it is attached.
significance Int1to9Type optional
A qualifier which indicates the expected significance of the content for this specific audience.
type QCodeType optional
The type of the concept assigned as controlled property value - expressed by a QCode
typeuri IRIType optional
The type of the concept assigned as controlled property value - expressed by a URI
uri IRIType optional
A URI which identifies a concept.
why QCodeType optional
Why the metadata has been included - expressed by a QCode
whyuri IRIType optional
Why the metadata has been included - expressed by a URI
xml:lang union of(xs:language, restriction of xs:string) optional
Attempting to install the relevant ISO 2- and 3-letter
         codes as the enumerated possible values is probably never
         going to be a realistic possibility.  See
         RFC 3066 at http://www.ietf.org/rfc/rfc3066.txt and the IANA registry
         at http://www.iana.org/assignments/lang-tag-apps.htm for
         further information.

         The union allows for the 'un-declaration' of xml:lang with
         the empty string.
Wildcard: ANY attribute from ANY namespace OTHER than 'http://iptc.org/std/nar/2006-10-01/'
Source
<xs:element name="exclAudience" type="AudienceType">
  <xs:annotation>
    <xs:documentation>An excluded audience for the content.</xs:documentation>
  </xs:annotation>
</xs:element>
Element altId
Namespace http://iptc.org/std/nar/2006-10-01/
Annotations
An alternative identifier assigned to the content.
Diagram
Diagram NewsML-G2_2_22-spec-All-Power_xsd.tmp#commonPowerAttributes NewsML-G2_2_22-spec-All-Power_xsd.tmp#i18nAttributes NewsML-G2_2_22-spec-All-Power_xsd.tmp#IntlStringType2 NewsML-G2_2_22-spec-All-Power_xsd.tmp#altId_type NewsML-G2_2_22-spec-All-Power_xsd.tmp#altId_typeuri NewsML-G2_2_22-spec-All-Power_xsd.tmp#altId_environment NewsML-G2_2_22-spec-All-Power_xsd.tmp#altId_environmenturi NewsML-G2_2_22-spec-All-Power_xsd.tmp#altId_idformat NewsML-G2_2_22-spec-All-Power_xsd.tmp#altId_idformaturi
Type extension of IntlStringType2
Type hierarchy
Properties
content complex
Used by
Attributes
QName Type Use Annotation
creator QCodeType optional
If the attribute is empty, specifies which entity (person, organisation or system) will edit the property - expressed by a QCode. If the attribute is non-empty, specifies which entity (person, organisation or system) has edited the property.
creatoruri IRIType optional
If the attribute is empty, specifies which entity (person, organisation or system) will edit the property - expressed by a URI. If the attribute is non-empty, specifies which entity (person, organisation or system) has edited the property.
custom xs:boolean optional
If set to true the corresponding property was added to the G2 Item for a specific customer or group of customers only. The default value of this property is false which applies when this attribute is not used with the property.
dir restriction of xs:NMTOKEN optional
The directionality of textual content (enumeration: ltr, rtl)
environment QCodeListType optional
A qualifier which indicates the business environment in which the identifier can be used to access the content - expressed by a QCode
environmenturi IRIListType optional
A qualifier which indicates the business environment in which the identifier can be used to access the content - expressed by a URI
how QCodeType optional
Indicates by which means the value was extracted from the content - expressed by a QCode
howuri IRIType optional
Indicates by which means the value was extracted from the content - expressed by a URI
id xs:ID optional
The local identifier of the property.
idformat QCodeType optional
Indicates the format of the value of the element - expressed by a QCode
idformaturi IRIType optional
Indicates the format of the value of the element - expressed by a URI
modified DateOptTimeType optional
The date (and, optionally, the time) when the property was last modified. The initial value is the date (and, optionally, the time) of creation of the property.
pubconstraint QCodeListType optional
One or many constraints that apply to publishing the value of the property - expressed by a QCode. Each constraint applies to all descendant elements.
pubconstrainturi IRIListType optional
One or many constraints that apply to publishing the value of the property - expressed by a URI. Each constraint applies to all descendant elements.
type QCodeType optional
A qualifier which indicates the context within which the alternative identifier has been allocated - expressed by a QCode
typeuri IRIType optional
A qualifier which indicates the context within which the alternative identifier has been allocated - expressed by a URI
why QCodeType optional
Why the metadata has been included - expressed by a QCode
whyuri IRIType optional
Why the metadata has been included - expressed by a URI
xml:lang union of(xs:language, restriction of xs:string) optional
Attempting to install the relevant ISO 2- and 3-letter
         codes as the enumerated possible values is probably never
         going to be a realistic possibility.  See
         RFC 3066 at http://www.ietf.org/rfc/rfc3066.txt and the IANA registry
         at http://www.iana.org/assignments/lang-tag-apps.htm for
         further information.

         The union allows for the 'un-declaration' of xml:lang with
         the empty string.
Wildcard: ANY attribute from ANY namespace OTHER than 'http://iptc.org/std/nar/2006-10-01/'
Source
<xs:element name="altId">
  <xs:annotation>
    <xs:documentation>An alternative identifier assigned to the content.</xs:documentation>
  </xs:annotation>
  <xs:complexType>
    <xs:simpleContent>
      <xs:extension base="IntlStringType2">
        <xs:attribute name="type" type="QCodeType" use="optional">
          <xs:annotation>
            <xs:documentation>A qualifier which indicates the context within which the alternative identifier has been allocated - expressed by a QCode</xs:documentation>
          </xs:annotation>
        </xs:attribute>
        <xs:attribute name="typeuri" type="IRIType" use="optional">
          <xs:annotation>
            <xs:documentation>A qualifier which indicates the context within which the alternative identifier has been allocated - expressed by a URI</xs:documentation>
          </xs:annotation>
        </xs:attribute>
        <xs:attribute name="environment" type="QCodeListType" use="optional">
          <xs:annotation>
            <xs:documentation>A qualifier which indicates the business environment in which the identifier can be used to access the content - expressed by a QCode</xs:documentation>
          </xs:annotation>
        </xs:attribute>
        <xs:attribute name="environmenturi" type="IRIListType" use="optional">
          <xs:annotation>
            <xs:documentation>A qualifier which indicates the business environment in which the identifier can be used to access the content - expressed by a URI</xs:documentation>
          </xs:annotation>
        </xs:attribute>
        <xs:attribute name="idformat" type="QCodeType">
          <xs:annotation>
            <xs:documentation>Indicates the format of the value of the element - expressed by a QCode</xs:documentation>
          </xs:annotation>
        </xs:attribute>
        <xs:attribute name="idformaturi" type="IRIType">
          <xs:annotation>
            <xs:documentation>Indicates the format of the value of the element - expressed by a URI</xs:documentation>
          </xs:annotation>
        </xs:attribute>
      </xs:extension>
    </xs:simpleContent>
    <!-- NAR 1.2 erratum 1 correction: on altId, complexContent replaced by simpleContent-->
  </xs:complexType>
</xs:element>
Element rating
Namespace http://iptc.org/std/nar/2006-10-01/
Annotations
Expresses the rating of the content of this item by a party.
Diagram
Diagram NewsML-G2_2_22-spec-All-Power_xsd.tmp#commonPowerAttributes NewsML-G2_2_22-spec-All-Power_xsd.tmp#rating_value NewsML-G2_2_22-spec-All-Power_xsd.tmp#rating_valcalctype NewsML-G2_2_22-spec-All-Power_xsd.tmp#rating_valcalctypeuri NewsML-G2_2_22-spec-All-Power_xsd.tmp#rating_scalemin NewsML-G2_2_22-spec-All-Power_xsd.tmp#rating_scalemax NewsML-G2_2_22-spec-All-Power_xsd.tmp#rating_scaleunit NewsML-G2_2_22-spec-All-Power_xsd.tmp#rating_scaleunituri NewsML-G2_2_22-spec-All-Power_xsd.tmp#rating_raters NewsML-G2_2_22-spec-All-Power_xsd.tmp#rating_ratertype NewsML-G2_2_22-spec-All-Power_xsd.tmp#rating_ratertypeuri NewsML-G2_2_22-spec-All-Power_xsd.tmp#rating_ratingtype NewsML-G2_2_22-spec-All-Power_xsd.tmp#rating_ratingtypeuri
Properties
content complex
Used by
Attributes
QName Type Use Annotation
creator QCodeType optional
If the attribute is empty, specifies which entity (person, organisation or system) will edit the property - expressed by a QCode. If the attribute is non-empty, specifies which entity (person, organisation or system) has edited the property.
creatoruri IRIType optional
If the attribute is empty, specifies which entity (person, organisation or system) will edit the property - expressed by a URI. If the attribute is non-empty, specifies which entity (person, organisation or system) has edited the property.
custom xs:boolean optional
If set to true the corresponding property was added to the G2 Item for a specific customer or group of customers only. The default value of this property is false which applies when this attribute is not used with the property.
how QCodeType optional
Indicates by which means the value was extracted from the content - expressed by a QCode
howuri IRIType optional
Indicates by which means the value was extracted from the content - expressed by a URI
id xs:ID optional
The local identifier of the property.
modified DateOptTimeType optional
The date (and, optionally, the time) when the property was last modified. The initial value is the date (and, optionally, the time) of creation of the property.
pubconstraint QCodeListType optional
One or many constraints that apply to publishing the value of the property - expressed by a QCode. Each constraint applies to all descendant elements.
pubconstrainturi IRIListType optional
One or many constraints that apply to publishing the value of the property - expressed by a URI. Each constraint applies to all descendant elements.
raters xs:nonNegativeInteger optional
The number of parties acting as raters.
ratertype QCodeType optional
The type of the rating parties - expressed by a QCode
ratertypeuri IRIType optional
The type of the rating parties - expressed by a URI
ratingtype QCodeType optional
Full definition of the rating - expressed by a QCode
ratingtypeuri IRIType optional
Full definition of the rating - expressed by a URI
scalemax xs:decimal required
Indicates the value of the rating scale used for the highest/best rating.
scalemin xs:decimal required
Indicates the value of the rating scale used for the lowest/worst rating.
scaleunit QCodeType optional
The units which apply to the rating scale - expressed by a QCode / either the scaleunit or the scaleunituri attribute MUST be used
scaleunituri IRIType optional
The units which apply to the rating scale - expressed by a URI / either the scaleunit or the scaleunituri attribute MUST be used
valcalctype QCodeType optional
Indicates how the value was calculated (by methods like median, average ...) - expressed by a QCode
valcalctypeuri IRIType optional
Indicates how the value was calculated (by methods like median, average ...) - expressed by a URI
value xs:decimal required
The rating of the content expressed as decimal value from a scale.
why QCodeType optional
Why the metadata has been included - expressed by a QCode
whyuri IRIType optional
Why the metadata has been included - expressed by a URI
Wildcard: ANY attribute from ANY namespace OTHER than 'http://iptc.org/std/nar/2006-10-01/'
Source
<xs:element name="rating">
  <xs:annotation>
    <xs:documentation>Expresses the rating of the content of this item by a party.</xs:documentation>
  </xs:annotation>
  <xs:complexType>
    <xs:attributeGroup ref="commonPowerAttributes"/>
    <xs:attribute name="value" type="xs:decimal" use="required">
      <xs:annotation>
        <xs:documentation>The rating of the content expressed as decimal value from a scale.</xs:documentation>
      </xs:annotation>
    </xs:attribute>
    <xs:attribute name="valcalctype" type="QCodeType" use="optional">
      <xs:annotation>
        <xs:documentation>Indicates how the value was calculated (by methods like median, average ...) - expressed by a QCode</xs:documentation>
      </xs:annotation>
    </xs:attribute>
    <xs:attribute name="valcalctypeuri" type="IRIType" use="optional">
      <xs:annotation>
        <xs:documentation>Indicates how the value was calculated (by methods like median, average ...) - expressed by a URI</xs:documentation>
      </xs:annotation>
    </xs:attribute>
    <xs:attribute name="scalemin" type="xs:decimal" use="required">
      <xs:annotation>
        <xs:documentation>Indicates the value of the rating scale used for the lowest/worst rating.</xs:documentation>
      </xs:annotation>
    </xs:attribute>
    <xs:attribute name="scalemax" type="xs:decimal" use="required">
      <xs:annotation>
        <xs:documentation>Indicates the value of the rating scale used for the highest/best rating.</xs:documentation>
      </xs:annotation>
    </xs:attribute>
    <xs:attribute name="scaleunit" type="QCodeType">
      <xs:annotation>
        <xs:documentation>The units which apply to the rating scale - expressed by a QCode / either the scaleunit or the scaleunituri attribute MUST be used</xs:documentation>
      </xs:annotation>
    </xs:attribute>
    <xs:attribute name="scaleunituri" type="IRIType">
      <xs:annotation>
        <xs:documentation>The units which apply to the rating scale - expressed by a URI / either the scaleunit or the scaleunituri attribute MUST be used</xs:documentation>
      </xs:annotation>
    </xs:attribute>
    <xs:attribute name="raters" type="xs:nonNegativeInteger" use="optional">
      <xs:annotation>
        <xs:documentation>The number of parties acting as raters.</xs:documentation>
      </xs:annotation>
    </xs:attribute>
    <xs:attribute name="ratertype" type="QCodeType" use="optional">
      <xs:annotation>
        <xs:documentation>The type of the rating parties - expressed by a QCode</xs:documentation>
      </xs:annotation>
    </xs:attribute>
    <xs:attribute name="ratertypeuri" type="IRIType" use="optional">
      <xs:annotation>
        <xs:documentation>The type of the rating parties - expressed by a URI</xs:documentation>
      </xs:annotation>
    </xs:attribute>
    <xs:attribute name="ratingtype" type="QCodeType">
      <xs:annotation>
        <xs:documentation>Full definition of the rating - expressed by a QCode</xs:documentation>
      </xs:annotation>
    </xs:attribute>
    <xs:attribute name="ratingtypeuri" type="IRIType">
      <xs:annotation>
        <xs:documentation>Full definition of the rating - expressed by a URI</xs:documentation>
      </xs:annotation>
    </xs:attribute>
    <xs:anyAttribute namespace="##other" processContents="lax"/>
  </xs:complexType>
</xs:element>
Element userInteraction
Namespace http://iptc.org/std/nar/2006-10-01/
Annotations
Reflects a specific kind of user interaction with the content of this item.
Diagram
Diagram NewsML-G2_2_22-spec-All-Power_xsd.tmp#commonPowerAttributes NewsML-G2_2_22-spec-All-Power_xsd.tmp#userInteraction_interactions NewsML-G2_2_22-spec-All-Power_xsd.tmp#userInteraction_interactiontype NewsML-G2_2_22-spec-All-Power_xsd.tmp#userInteraction_interactiontypeuri
Properties
content complex
Used by
Attributes
QName Type Use Annotation
creator QCodeType optional
If the attribute is empty, specifies which entity (person, organisation or system) will edit the property - expressed by a QCode. If the attribute is non-empty, specifies which entity (person, organisation or system) has edited the property.
creatoruri IRIType optional
If the attribute is empty, specifies which entity (person, organisation or system) will edit the property - expressed by a URI. If the attribute is non-empty, specifies which entity (person, organisation or system) has edited the property.
custom xs:boolean optional
If set to true the corresponding property was added to the G2 Item for a specific customer or group of customers only. The default value of this property is false which applies when this attribute is not used with the property.
how QCodeType optional
Indicates by which means the value was extracted from the content - expressed by a QCode
howuri IRIType optional
Indicates by which means the value was extracted from the content - expressed by a URI
id xs:ID optional
The local identifier of the property.
interactions xs:nonNegativeInteger required
The count of executed interactions.
interactiontype QCodeType optional
The type of interaction which is reflected by this property - expressed by a QCode / either the interactiontype or the interactiontype uri attribute MUST be used
interactiontypeuri IRIType optional
The type of interaction which is reflected by this property - expressed by a URI  / either the interactiontype or the interactiontype uri attribute MUST be used
modified DateOptTimeType optional
The date (and, optionally, the time) when the property was last modified. The initial value is the date (and, optionally, the time) of creation of the property.
pubconstraint QCodeListType optional
One or many constraints that apply to publishing the value of the property - expressed by a QCode. Each constraint applies to all descendant elements.
pubconstrainturi IRIListType optional
One or many constraints that apply to publishing the value of the property - expressed by a URI. Each constraint applies to all descendant elements.
why QCodeType optional
Why the metadata has been included - expressed by a QCode
whyuri IRIType optional
Why the metadata has been included - expressed by a URI
Wildcard: ANY attribute from ANY namespace OTHER than 'http://iptc.org/std/nar/2006-10-01/'
Source
<xs:element name="userInteraction">
  <xs:annotation>
    <xs:documentation>Reflects a specific kind of user interaction with the content of this item.</xs:documentation>
  </xs:annotation>
  <xs:complexType>
    <xs:attributeGroup ref="commonPowerAttributes"/>
    <xs:attribute name="interactions" type="xs:nonNegativeInteger" use="required">
      <xs:annotation>
        <xs:documentation>The count of executed interactions.</xs:documentation>
      </xs:annotation>
    </xs:attribute>
    <xs:attribute name="interactiontype" type="QCodeType">
      <xs:annotation>
        <xs:documentation>The type of interaction which is reflected by this property - expressed by a QCode / either the interactiontype or the interactiontype uri attribute MUST be used</xs:documentation>
      </xs:annotation>
    </xs:attribute>
    <xs:attribute name="interactiontypeuri" type="IRIType">
      <xs:annotation>
        <xs:documentation>The type of interaction which is reflected by this property - expressed by a URI / either the interactiontype or the interactiontype uri attribute MUST be used</xs:documentation>
      </xs:annotation>
    </xs:attribute>
    <xs:anyAttribute namespace="##other" processContents="lax"/>
  </xs:complexType>
</xs:element>
Element language
Namespace http://iptc.org/std/nar/2006-10-01/
Annotations
A language used by the news content
Diagram
Diagram NewsML-G2_2_22-spec-All-Power_xsd.tmp#commonPowerAttributes NewsML-G2_2_22-spec-All-Power_xsd.tmp#language_tag NewsML-G2_2_22-spec-All-Power_xsd.tmp#language_role NewsML-G2_2_22-spec-All-Power_xsd.tmp#language_roleuri NewsML-G2_2_22-spec-All-Power_xsd.tmp#rankingAttributes NewsML-G2_2_22-spec-All-Power_xsd.tmp#language_name
Properties
content complex
Used by
Model
Children name
Instance
<language creator="" creatoruri="" custom="" how="" howuri="" id="" modified="" pubconstraint="" pubconstrainturi="" rank="" role="" roleuri="" tag="" why="" whyuri="" xmlns="http://iptc.org/std/nar/2006-10-01/">
  <name creator="" creatoruri="" custom="" dir="" how="" howuri="" id="" xml:lang="" modified="" pubconstraint="" pubconstrainturi="" why="" whyuri="">{0,unbounded}</name>
</language>
Attributes
QName Type Use Annotation
creator QCodeType optional
If the attribute is empty, specifies which entity (person, organisation or system) will edit the property - expressed by a QCode. If the attribute is non-empty, specifies which entity (person, organisation or system) has edited the property.
creatoruri IRIType optional
If the attribute is empty, specifies which entity (person, organisation or system) will edit the property - expressed by a URI. If the attribute is non-empty, specifies which entity (person, organisation or system) has edited the property.
custom xs:boolean optional
If set to true the corresponding property was added to the G2 Item for a specific customer or group of customers only. The default value of this property is false which applies when this attribute is not used with the property.
how QCodeType optional
Indicates by which means the value was extracted from the content - expressed by a QCode
howuri IRIType optional
Indicates by which means the value was extracted from the content - expressed by a URI
id xs:ID optional
The local identifier of the property.
modified DateOptTimeType optional
The date (and, optionally, the time) when the property was last modified. The initial value is the date (and, optionally, the time) of creation of the property.
pubconstraint QCodeListType optional
One or many constraints that apply to publishing the value of the property - expressed by a QCode. Each constraint applies to all descendant elements.
pubconstrainturi IRIListType optional
One or many constraints that apply to publishing the value of the property - expressed by a URI. Each constraint applies to all descendant elements.
rank xs:nonNegativeInteger optional
Indicates the relative importance of properties in a list.
role QCodeListType optional
A refinement of the semantics of the property - expressed by a QCode
roleuri IRIListType optional
A refinement of the semantics of the property - expressed by a URI
tag xs:language required
The language tag. Values must be valid BCP 47 language tags
why QCodeType optional
Why the metadata has been included - expressed by a QCode
whyuri IRIType optional
Why the metadata has been included - expressed by a URI
Wildcard: ANY attribute from ANY namespace OTHER than 'http://iptc.org/std/nar/2006-10-01/'
Source
<xs:element name="language">
  <xs:annotation>
    <xs:documentation>A language used by the news content</xs:documentation>
  </xs:annotation>
  <xs:complexType>
    <xs:sequence>
      <xs:element name="name" type="IntlStringType" minOccurs="0" maxOccurs="unbounded">
        <xs:annotation>
          <xs:documentation>A name for a concept assigned as property value.</xs:documentation>
        </xs:annotation>
      </xs:element>
    </xs:sequence>
    <xs:attributeGroup ref="commonPowerAttributes"/>
    <xs:attribute name="tag" type="xs:language" use="required">
      <xs:annotation>
        <!-- v1.2 : modification of the definition-->
        <xs:documentation>The language tag. Values must be valid BCP 47 language tags</xs:documentation>
      </xs:annotation>
    </xs:attribute>
    <xs:attribute name="role" type="QCodeListType" use="optional">
      <xs:annotation>
        <xs:documentation>A refinement of the semantics of the property - expressed by a QCode</xs:documentation>
      </xs:annotation>
    </xs:attribute>
    <xs:attribute name="roleuri" type="IRIListType" use="optional">
      <xs:annotation>
        <xs:documentation>A refinement of the semantics of the property - expressed by a URI</xs:documentation>
      </xs:annotation>
    </xs:attribute>
    <xs:attributeGroup ref="rankingAttributes"/>
    <xs:anyAttribute namespace="##other" processContents="lax"/>
  </xs:complexType>
</xs:element>
Element language / name
Namespace http://iptc.org/std/nar/2006-10-01/
Annotations
A name for a concept assigned as property value.
Diagram
Diagram NewsML-G2_2_22-spec-All-Power_xsd.tmp#g2normalizedString NewsML-G2_2_22-spec-All-Power_xsd.tmp#commonPowerAttributes NewsML-G2_2_22-spec-All-Power_xsd.tmp#i18nAttributes NewsML-G2_2_22-spec-All-Power_xsd.tmp#IntlStringType
Type IntlStringType
Type hierarchy
Properties
content complex
minOccurs 0
maxOccurs unbounded
Attributes
QName Type Use Annotation
creator QCodeType optional
If the attribute is empty, specifies which entity (person, organisation or system) will edit the property - expressed by a QCode. If the attribute is non-empty, specifies which entity (person, organisation or system) has edited the property.
creatoruri IRIType optional
If the attribute is empty, specifies which entity (person, organisation or system) will edit the property - expressed by a URI. If the attribute is non-empty, specifies which entity (person, organisation or system) has edited the property.
custom xs:boolean optional
If set to true the corresponding property was added to the G2 Item for a specific customer or group of customers only. The default value of this property is false which applies when this attribute is not used with the property.
dir restriction of xs:NMTOKEN optional
The directionality of textual content (enumeration: ltr, rtl)
how QCodeType optional
Indicates by which means the value was extracted from the content - expressed by a QCode
howuri IRIType optional
Indicates by which means the value was extracted from the content - expressed by a URI
id xs:ID optional
The local identifier of the property.
modified DateOptTimeType optional
The date (and, optionally, the time) when the property was last modified. The initial value is the date (and, optionally, the time) of creation of the property.
pubconstraint QCodeListType optional
One or many constraints that apply to publishing the value of the property - expressed by a QCode. Each constraint applies to all descendant elements.
pubconstrainturi IRIListType optional
One or many constraints that apply to publishing the value of the property - expressed by a URI. Each constraint applies to all descendant elements.
why QCodeType optional
Why the metadata has been included - expressed by a QCode
whyuri IRIType optional
Why the metadata has been included - expressed by a URI
xml:lang union of(xs:language, restriction of xs:string) optional
Attempting to install the relevant ISO 2- and 3-letter
         codes as the enumerated possible values is probably never
         going to be a realistic possibility.  See
         RFC 3066 at http://www.ietf.org/rfc/rfc3066.txt and the IANA registry
         at http://www.iana.org/assignments/lang-tag-apps.htm for
         further information.

         The union allows for the 'un-declaration' of xml:lang with
         the empty string.
Wildcard: ANY attribute from ANY namespace OTHER than 'http://iptc.org/std/nar/2006-10-01/'
Source
<xs:element name="name" type="IntlStringType" minOccurs="0" maxOccurs="unbounded">
  <xs:annotation>
    <xs:documentation>A name for a concept assigned as property value.</xs:documentation>
  </xs:annotation>
</xs:element>
Element keyword
Namespace http://iptc.org/std/nar/2006-10-01/
Annotations
Free-text term to be used for indexing or finding the content of text-based search engines
Diagram
Diagram NewsML-G2_2_22-spec-All-Power_xsd.tmp#g2normalizedString NewsML-G2_2_22-spec-All-Power_xsd.tmp#commonPowerAttributes NewsML-G2_2_22-spec-All-Power_xsd.tmp#i18nAttributes NewsML-G2_2_22-spec-All-Power_xsd.tmp#IntlStringType NewsML-G2_2_22-spec-All-Power_xsd.tmp#keyword_role NewsML-G2_2_22-spec-All-Power_xsd.tmp#keyword_roleuri NewsML-G2_2_22-spec-All-Power_xsd.tmp#rankingAttributes NewsML-G2_2_22-spec-All-Power_xsd.tmp#keyword_confidence NewsML-G2_2_22-spec-All-Power_xsd.tmp#keyword_relevance
Type extension of IntlStringType
Type hierarchy
Properties
content complex
Used by
Attributes
QName Type Use Annotation
confidence Int100Type optional
The confidence with which the metadata has been assigned.
creator QCodeType optional
If the attribute is empty, specifies which entity (person, organisation or system) will edit the property - expressed by a QCode. If the attribute is non-empty, specifies which entity (person, organisation or system) has edited the property.
creatoruri IRIType optional
If the attribute is empty, specifies which entity (person, organisation or system) will edit the property - expressed by a URI. If the attribute is non-empty, specifies which entity (person, organisation or system) has edited the property.
custom xs:boolean optional
If set to true the corresponding property was added to the G2 Item for a specific customer or group of customers only. The default value of this property is false which applies when this attribute is not used with the property.
dir restriction of xs:NMTOKEN optional
The directionality of textual content (enumeration: ltr, rtl)
how QCodeType optional
Indicates by which means the value was extracted from the content - expressed by a QCode
howuri IRIType optional
Indicates by which means the value was extracted from the content - expressed by a URI
id xs:ID optional
The local identifier of the property.
modified DateOptTimeType optional
The date (and, optionally, the time) when the property was last modified. The initial value is the date (and, optionally, the time) of creation of the property.
pubconstraint QCodeListType optional
One or many constraints that apply to publishing the value of the property - expressed by a QCode. Each constraint applies to all descendant elements.
pubconstrainturi IRIListType optional
One or many constraints that apply to publishing the value of the property - expressed by a URI. Each constraint applies to all descendant elements.
rank xs:nonNegativeInteger optional
Indicates the relative importance of properties in a list.
relevance Int100Type optional
The relevance of the metadata to the news content to which it was attached.
role QCodeListType optional
A refinement of the semantics of the keyword - expressed by a QCode
roleuri IRIListType optional
A refinement of the semantics of the keyword - expressed by a URI
why QCodeType optional
Why the metadata has been included - expressed by a QCode
whyuri IRIType optional
Why the metadata has been included - expressed by a URI
xml:lang union of(xs:language, restriction of xs:string) optional
Attempting to install the relevant ISO 2- and 3-letter
         codes as the enumerated possible values is probably never
         going to be a realistic possibility.  See
         RFC 3066 at http://www.ietf.org/rfc/rfc3066.txt and the IANA registry
         at http://www.iana.org/assignments/lang-tag-apps.htm for
         further information.

         The union allows for the 'un-declaration' of xml:lang with
         the empty string.
Wildcard: ANY attribute from ANY namespace OTHER than 'http://iptc.org/std/nar/2006-10-01/'
Source
<xs:element name="keyword">
  <xs:annotation>
    <xs:documentation>Free-text term to be used for indexing or finding the content of text-based search engines</xs:documentation>
  </xs:annotation>
  <xs:complexType>
    <xs:complexContent>
      <xs:extension base="IntlStringType">
        <xs:attribute name="role" use="optional" type="QCodeListType">
          <xs:annotation>
            <xs:documentation>A refinement of the semantics of the keyword - expressed by a QCode</xs:documentation>
          </xs:annotation>
        </xs:attribute>
        <xs:attribute name="roleuri" use="optional" type="IRIListType">
          <xs:annotation>
            <xs:documentation>A refinement of the semantics of the keyword - expressed by a URI</xs:documentation>
          </xs:annotation>
        </xs:attribute>
        <xs:attributeGroup ref="rankingAttributes"/>
        <xs:attribute name="confidence" type="Int100Type" use="optional">
          <xs:annotation>
            <xs:documentation>The confidence with which the metadata has been assigned.</xs:documentation>
          </xs:annotation>
        </xs:attribute>
        <xs:attribute name="relevance" type="Int100Type" use="optional">
          <xs:annotation>
            <xs:documentation>The relevance of the metadata to the news content to which it was attached.</xs:documentation>
          </xs:annotation>
        </xs:attribute>
      </xs:extension>
    </xs:complexContent>
  </xs:complexType>
</xs:element>
Element subject
Namespace http://iptc.org/std/nar/2006-10-01/
Annotations
An important topic of the content; what the content is about
Diagram
Diagram NewsML-G2_2_22-spec-All-Power_xsd.tmp#commonPowerAttributes NewsML-G2_2_22-spec-All-Power_xsd.tmp#flexAttributes NewsML-G2_2_22-spec-All-Power_xsd.tmp#i18nAttributes NewsML-G2_2_22-spec-All-Power_xsd.tmp#name NewsML-G2_2_22-spec-All-Power_xsd.tmp#definition NewsML-G2_2_22-spec-All-Power_xsd.tmp#note NewsML-G2_2_22-spec-All-Power_xsd.tmp#facet NewsML-G2_2_22-spec-All-Power_xsd.tmp#remoteInfo NewsML-G2_2_22-spec-All-Power_xsd.tmp#hierarchyInfo NewsML-G2_2_22-spec-All-Power_xsd.tmp#ConceptDefinitionGroup NewsML-G2_2_22-spec-All-Power_xsd.tmp#sameAs NewsML-G2_2_22-spec-All-Power_xsd.tmp#broader NewsML-G2_2_22-spec-All-Power_xsd.tmp#narrower NewsML-G2_2_22-spec-All-Power_xsd.tmp#related NewsML-G2_2_22-spec-All-Power_xsd.tmp#ConceptRelationshipsGroup NewsML-G2_2_22-spec-All-Power_xsd.tmp#Flex1PropType NewsML-G2_2_22-spec-All-Power_xsd.tmp#quantifyAttributes NewsML-G2_2_22-spec-All-Power_xsd.tmp#bag NewsML-G2_2_22-spec-All-Power_xsd.tmp#Flex1ConceptPropType NewsML-G2_2_22-spec-All-Power_xsd.tmp#rankingAttributes
Type extension of Flex1ConceptPropType
Type hierarchy
Properties
content complex
Used by
Model
(name | definition | note | facet | remoteInfo | hierarchyInfo) , (sameAs | broader | narrower | related) , ANY element from ANY namespace OTHER than 'http://iptc.org/std/nar/2006-10-01/' , bag{0,1}
Children bag, broader, definition, facet, hierarchyInfo, name, narrower, note, related, remoteInfo, sameAs
Instance
<subject confidence="" creator="" creatoruri="" custom="" derivedfrom="" dir="" how="" howuri="" id="" xml:lang="" literal="" modified="" pubconstraint="" pubconstrainturi="" qcode="" rank="" relevance="" type="" typeuri="" uri="" why="" whyuri="" xmlns="http://iptc.org/std/nar/2006-10-01/">
  <name creator="" creatoruri="" custom="" dir="" how="" howuri="" id="" xml:lang="" modified="" part="" parturi="" pubconstraint="" pubconstrainturi="" role="" roleuri="" validfrom="" validto="" why="" whyuri="">{1,1}</name>
  <definition creator="" creatoruri="" custom="" dir="" how="" howuri="" id="" xml:lang="" media="" modified="" pubconstraint="" pubconstrainturi="" role="" roleuri="" validfrom="" validto="" why="" whyuri="">{1,1}</definition>
  <note creator="" creatoruri="" custom="" dir="" how="" howuri="" id="" xml:lang="" media="" modified="" pubconstraint="" pubconstrainturi="" role="" roleuri="" validfrom="" validto="" why="" whyuri="">{1,1}</note>
  <facet creator="" creatoruri="" custom="" dir="" g2flag="DEPR" how="" howuri="" id="" xml:lang="" literal="" modified="" pubconstraint="" pubconstrainturi="" qcode="" rel="" reluri="" type="" typeuri="" uri="" validfrom="" validto="" why="" whyuri="">{1,1}</facet>
  <remoteInfo contenttype="" contenttypevariant="" creator="" creatoruri="" custom="" dir="" format="" formaturi="" guidref="" how="" howuri="" href="" hreftype="" id="" xml:lang="" modified="" persistidref="" pubconstraint="" pubconstrainturi="" rank="" rel="" reluri="" residref="" size="" title="" validfrom="" validto="" version="" why="" whyuri="">{1,1}</remoteInfo>
  <hierarchyInfo creator="" creatoruri="" custom="" how="" howuri="" id="" modified="" pubconstraint="" pubconstrainturi="" why="" whyuri="">{1,1}</hierarchyInfo>
  <sameAs creator="" creatoruri="" custom="" dir="" how="" howuri="" id="" xml:lang="" literal="" modified="" pubconstraint="" pubconstrainturi="" qcode="" type="" typeuri="" uri="" validfrom="" validto="" why="" whyuri="">{1,1}</sameAs>
  <broader creator="" creatoruri="" custom="" dir="" how="" howuri="" id="" xml:lang="" literal="" modified="" pubconstraint="" pubconstrainturi="" qcode="" rank="" rel="" reluri="" type="" typeuri="" uri="" validfrom="" validto="" why="" whyuri="">{1,1}</broader>
  <narrower creator="" creatoruri="" custom="" dir="" how="" howuri="" id="" xml:lang="" literal="" modified="" pubconstraint="" pubconstrainturi="" qcode="" rank="" rel="" reluri="" type="" typeuri="" uri="" validfrom="" validto="" why="" whyuri="">{1,1}</narrower>
  <related creator="" creatoruri="" custom="" dir="" how="" howuri="" id="" xml:lang="" literal="" modified="" pubconstraint="" pubconstrainturi="" qcode="" rank="" rel="" reluri="" type="" typeuri="" uri="" validfrom="" validto="" value="" valuedatatype="" valueunit="" valueunituri="" why="" whyuri="">{1,1}</related>
  <bag creator="" creatoruri="" custom="" dir="" how="" howuri="" id="" xml:lang="" modified="" pubconstraint="" pubconstrainturi="" why="" whyuri="">{0,1}</bag>
</subject>
Attributes
QName Type Use Annotation
confidence Int100Type optional
The confidence with which the metadata has been assigned.
creator QCodeType optional
If the attribute is empty, specifies which entity (person, organisation or system) will edit the property - expressed by a QCode. If the attribute is non-empty, specifies which entity (person, organisation or system) has edited the property.
creatoruri IRIType optional
If the attribute is empty, specifies which entity (person, organisation or system) will edit the property - expressed by a URI. If the attribute is non-empty, specifies which entity (person, organisation or system) has edited the property.
custom xs:boolean optional
If set to true the corresponding property was added to the G2 Item for a specific customer or group of customers only. The default value of this property is false which applies when this attribute is not used with the property.
derivedfrom QCodeListType optional
A reference to the concept from which the concept identified by qcode was derived/inferred - use DEPRECATED in NewsML-G2 2.12 and higher, use the derivedFrom element
dir restriction of xs:NMTOKEN optional
The directionality of textual content (enumeration: ltr, rtl)
how QCodeType optional
Indicates by which means the value was extracted from the content - expressed by a QCode
howuri IRIType optional
Indicates by which means the value was extracted from the content - expressed by a URI
id xs:ID optional
The local identifier of the property.
literal g2normalizedString optional
A free-text value assigned as property value.
modified DateOptTimeType optional
The date (and, optionally, the time) when the property was last modified. The initial value is the date (and, optionally, the time) of creation of the property.
pubconstraint QCodeListType optional
One or many constraints that apply to publishing the value of the property - expressed by a QCode. Each constraint applies to all descendant elements.
pubconstrainturi IRIListType optional
One or many constraints that apply to publishing the value of the property - expressed by a URI. Each constraint applies to all descendant elements.
qcode QCodeType optional
A qualified code which identifies a concept.
rank xs:nonNegativeInteger optional
Indicates the relative importance of properties in a list.
relevance Int100Type optional
The relevance of the metadata to the news content to which it is attached.
type QCodeType optional
The type of the concept assigned as controlled property value - expressed by a QCode
typeuri IRIType optional
The type of the concept assigned as controlled property value - expressed by a URI
uri IRIType optional
A URI which identifies a concept.
why QCodeType optional
Why the metadata has been included - expressed by a QCode
whyuri IRIType optional
Why the metadata has been included - expressed by a URI
xml:lang union of(xs:language, restriction of xs:string) optional
Attempting to install the relevant ISO 2- and 3-letter
         codes as the enumerated possible values is probably never
         going to be a realistic possibility.  See
         RFC 3066 at http://www.ietf.org/rfc/rfc3066.txt and the IANA registry
         at http://www.iana.org/assignments/lang-tag-apps.htm for
         further information.

         The union allows for the 'un-declaration' of xml:lang with
         the empty string.
Wildcard: ANY attribute from ANY namespace OTHER than 'http://iptc.org/std/nar/2006-10-01/'
Source
<xs:element name="subject">
  <xs:annotation>
    <xs:documentation>An important topic of the content; what the content is about</xs:documentation>
  </xs:annotation>
  <xs:complexType>
    <xs:complexContent>
      <xs:extension base="Flex1ConceptPropType">
        <xs:attributeGroup ref="rankingAttributes"/>
      </xs:extension>
    </xs:complexContent>
  </xs:complexType>
</xs:element>
Element slugline
Namespace http://iptc.org/std/nar/2006-10-01/
Annotations
A sequence of tokens associated with the content. The interpretation is provider specific
Diagram
Diagram NewsML-G2_2_22-spec-All-Power_xsd.tmp#g2normalizedString NewsML-G2_2_22-spec-All-Power_xsd.tmp#commonPowerAttributes NewsML-G2_2_22-spec-All-Power_xsd.tmp#i18nAttributes NewsML-G2_2_22-spec-All-Power_xsd.tmp#IntlStringType NewsML-G2_2_22-spec-All-Power_xsd.tmp#slugline_separator NewsML-G2_2_22-spec-All-Power_xsd.tmp#slugline_role NewsML-G2_2_22-spec-All-Power_xsd.tmp#slugline_roleuri NewsML-G2_2_22-spec-All-Power_xsd.tmp#rankingAttributes
Type extension of IntlStringType
Type hierarchy
Properties
content complex
Used by
Attributes
QName Type Use Annotation
creator QCodeType optional
If the attribute is empty, specifies which entity (person, organisation or system) will edit the property - expressed by a QCode. If the attribute is non-empty, specifies which entity (person, organisation or system) has edited the property.
creatoruri IRIType optional
If the attribute is empty, specifies which entity (person, organisation or system) will edit the property - expressed by a URI. If the attribute is non-empty, specifies which entity (person, organisation or system) has edited the property.
custom xs:boolean optional
If set to true the corresponding property was added to the G2 Item for a specific customer or group of customers only. The default value of this property is false which applies when this attribute is not used with the property.
dir restriction of xs:NMTOKEN optional
The directionality of textual content (enumeration: ltr, rtl)
how QCodeType optional
Indicates by which means the value was extracted from the content - expressed by a QCode
howuri IRIType optional
Indicates by which means the value was extracted from the content - expressed by a URI
id xs:ID optional
The local identifier of the property.
modified DateOptTimeType optional
The date (and, optionally, the time) when the property was last modified. The initial value is the date (and, optionally, the time) of creation of the property.
pubconstraint QCodeListType optional
One or many constraints that apply to publishing the value of the property - expressed by a QCode. Each constraint applies to all descendant elements.
pubconstrainturi IRIListType optional
One or many constraints that apply to publishing the value of the property - expressed by a URI. Each constraint applies to all descendant elements.
rank xs:nonNegativeInteger optional
Indicates the relative importance of properties in a list.
role QCodeType optional
A refinement of the semantics of the slug - expressed by a QCode
roleuri IRIType optional
A refinement of the semantics of the slug - expressed by a URI
separator xs:string optional
The character string acting as a separator between the tokens in the slugline.
why QCodeType optional
Why the metadata has been included - expressed by a QCode
whyuri IRIType optional
Why the metadata has been included - expressed by a URI
xml:lang union of(xs:language, restriction of xs:string) optional
Attempting to install the relevant ISO 2- and 3-letter
         codes as the enumerated possible values is probably never
         going to be a realistic possibility.  See
         RFC 3066 at http://www.ietf.org/rfc/rfc3066.txt and the IANA registry
         at http://www.iana.org/assignments/lang-tag-apps.htm for
         further information.

         The union allows for the 'un-declaration' of xml:lang with
         the empty string.
Wildcard: ANY attribute from ANY namespace OTHER than 'http://iptc.org/std/nar/2006-10-01/'
Source
<xs:element name="slugline">
  <xs:annotation>
    <xs:documentation>A sequence of tokens associated with the content. The interpretation is provider specific</xs:documentation>
  </xs:annotation>
  <xs:complexType>
    <xs:simpleContent>
      <xs:extension base="IntlStringType">
        <xs:attribute name="separator" type="xs:string" use="optional">
          <xs:annotation>
            <xs:documentation>The character string acting as a separator between the tokens in the slugline.</xs:documentation>
          </xs:annotation>
        </xs:attribute>
        <xs:attribute name="role" type="QCodeType" use="optional">
          <xs:annotation>
            <xs:documentation>A refinement of the semantics of the slug - expressed by a QCode</xs:documentation>
          </xs:annotation>
        </xs:attribute>
        <xs:attribute name="roleuri" type="IRIType" use="optional">
          <xs:annotation>
            <xs:documentation>A refinement of the semantics of the slug - expressed by a URI</xs:documentation>
          </xs:annotation>
        </xs:attribute>
        <xs:attributeGroup ref="rankingAttributes"/>
      </xs:extension>
    </xs:simpleContent>
  </xs:complexType>
</xs:element>
Element headline
Namespace http://iptc.org/std/nar/2006-10-01/
Annotations
A brief and snappy introduction to the content, designed to catch the reader's attention
Diagram
Diagram NewsML-G2_2_22-spec-All-Power_xsd.tmp#commonPowerAttributes NewsML-G2_2_22-spec-All-Power_xsd.tmp#i18nAttributes NewsML-G2_2_22-spec-All-Power_xsd.tmp#Label1Type_role NewsML-G2_2_22-spec-All-Power_xsd.tmp#Label1Type_roleuri NewsML-G2_2_22-spec-All-Power_xsd.tmp#Label1Type_media NewsML-G2_2_22-spec-All-Power_xsd.tmp#a NewsML-G2_2_22-spec-All-Power_xsd.tmp#span NewsML-G2_2_22-spec-All-Power_xsd.tmp#ruby NewsML-G2_2_22-spec-All-Power_xsd.tmp#inline NewsML-G2_2_22-spec-All-Power_xsd.tmp#Label1Type NewsML-G2_2_22-spec-All-Power_xsd.tmp#rankingAttributes
Type extension of Label1Type
Type hierarchy
Properties
content complex
Used by
Model
a | span | ruby | inline | ANY element from ANY namespace OTHER than 'http://iptc.org/std/nar/2006-10-01/'
Children a, inline, ruby, span
Instance
<headline creator="" creatoruri="" custom="" dir="" how="" howuri="" id="" xml:lang="" media="" modified="" pubconstraint="" pubconstrainturi="" rank="" role="" roleuri="" why="" whyuri="" xmlns="http://iptc.org/std/nar/2006-10-01/">
  <a class="" creator="" creatoruri="" custom="" dir="" how="" howuri="" href="" hreflang="" id="" xml:lang="" modified="" pubconstraint="" pubconstrainturi="" rel="" rev="" why="" whyuri="">{1,1}</a>
  <span class="" creator="" creatoruri="" custom="" dir="" how="" howuri="" id="" xml:lang="" modified="" pubconstraint="" pubconstrainturi="" why="" whyuri="">{1,1}</span>
  <ruby creator="" creatoruri="" custom="" dir="" how="" howuri="" id="" xml:lang="" modified="" pubconstraint="" pubconstrainturi="" why="" whyuri="">{1,1}</ruby>
  <inline class="" confidence="" creator="" creatoruri="" custom="" derivedfrom="" dir="" how="" howuri="" id="" xml:lang="" literal="" modified="" pubconstraint="" pubconstrainturi="" qcode="" relevance="" type="" typeuri="" uri="" why="" whyuri="">{1,1}</inline>
</headline>
Attributes
QName Type Use Annotation
creator QCodeType optional
If the attribute is empty, specifies which entity (person, organisation or system) will edit the property - expressed by a QCode. If the attribute is non-empty, specifies which entity (person, organisation or system) has edited the property.
creatoruri IRIType optional
If the attribute is empty, specifies which entity (person, organisation or system) will edit the property - expressed by a URI. If the attribute is non-empty, specifies which entity (person, organisation or system) has edited the property.
custom xs:boolean optional
If set to true the corresponding property was added to the G2 Item for a specific customer or group of customers only. The default value of this property is false which applies when this attribute is not used with the property.
dir restriction of xs:NMTOKEN optional
The directionality of textual content (enumeration: ltr, rtl)
how QCodeType optional
Indicates by which means the value was extracted from the content - expressed by a QCode
howuri IRIType optional
Indicates by which means the value was extracted from the content - expressed by a URI
id xs:ID optional
The local identifier of the property.
media xs:NMTOKENS optional
An indication of the target media type(s), values as defined by the Cascading Style Sheets specification [CSS].
modified DateOptTimeType optional
The date (and, optionally, the time) when the property was last modified. The initial value is the date (and, optionally, the time) of creation of the property.
pubconstraint QCodeListType optional
One or many constraints that apply to publishing the value of the property - expressed by a QCode. Each constraint applies to all descendant elements.
pubconstrainturi IRIListType optional
One or many constraints that apply to publishing the value of the property - expressed by a URI. Each constraint applies to all descendant elements.
rank xs:nonNegativeInteger optional
Indicates the relative importance of properties in a list.
role QCodeListType optional
A refinement of the semantics of the label - expressed by a QCode
roleuri IRIListType optional
A refinement of the semantics of the label - expressed by a URI
why QCodeType optional
Why the metadata has been included - expressed by a QCode
whyuri IRIType optional
Why the metadata has been included - expressed by a URI
xml:lang union of(xs:language, restriction of xs:string) optional
Attempting to install the relevant ISO 2- and 3-letter
         codes as the enumerated possible values is probably never
         going to be a realistic possibility.  See
         RFC 3066 at http://www.ietf.org/rfc/rfc3066.txt and the IANA registry
         at http://www.iana.org/assignments/lang-tag-apps.htm for
         further information.

         The union allows for the 'un-declaration' of xml:lang with
         the empty string.
Wildcard: ANY attribute from ANY namespace OTHER than 'http://iptc.org/std/nar/2006-10-01/'
Source
<xs:element name="headline">
  <xs:annotation>
    <xs:documentation>A brief and snappy introduction to the content, designed to catch the reader's attention</xs:documentation>
  </xs:annotation>
  <xs:complexType>
    <xs:complexContent>
      <xs:extension base="Label1Type">
        <xs:attributeGroup ref="rankingAttributes"/>
      </xs:extension>
    </xs:complexContent>
  </xs:complexType>
</xs:element>
Element description
Namespace http://iptc.org/std/nar/2006-10-01/
Annotations
A free-form textual description of the content of the item
Diagram
Diagram NewsML-G2_2_22-spec-All-Power_xsd.tmp#commonPowerAttributes NewsML-G2_2_22-spec-All-Power_xsd.tmp#i18nAttributes NewsML-G2_2_22-spec-All-Power_xsd.tmp#BlockType_media NewsML-G2_2_22-spec-All-Power_xsd.tmp#BlockType_role NewsML-G2_2_22-spec-All-Power_xsd.tmp#BlockType_roleuri NewsML-G2_2_22-spec-All-Power_xsd.tmp#a NewsML-G2_2_22-spec-All-Power_xsd.tmp#span NewsML-G2_2_22-spec-All-Power_xsd.tmp#ruby NewsML-G2_2_22-spec-All-Power_xsd.tmp#br NewsML-G2_2_22-spec-All-Power_xsd.tmp#inline NewsML-G2_2_22-spec-All-Power_xsd.tmp#BlockType NewsML-G2_2_22-spec-All-Power_xsd.tmp#rankingAttributes
Type extension of BlockType
Type hierarchy
Properties
content complex
Used by
Model
a | span | ruby | br | inline | ANY element from ANY namespace OTHER than 'http://iptc.org/std/nar/2006-10-01/'
Children a, br, inline, ruby, span
Instance
<description creator="" creatoruri="" custom="" dir="" how="" howuri="" id="" xml:lang="" media="" modified="" pubconstraint="" pubconstrainturi="" rank="" role="" roleuri="" why="" whyuri="" xmlns="http://iptc.org/std/nar/2006-10-01/">
  <a class="" creator="" creatoruri="" custom="" dir="" how="" howuri="" href="" hreflang="" id="" xml:lang="" modified="" pubconstraint="" pubconstrainturi="" rel="" rev="" why="" whyuri="">{1,1}</a>
  <span class="" creator="" creatoruri="" custom="" dir="" how="" howuri="" id="" xml:lang="" modified="" pubconstraint="" pubconstrainturi="" why="" whyuri="">{1,1}</span>
  <ruby creator="" creatoruri="" custom="" dir="" how="" howuri="" id="" xml:lang="" modified="" pubconstraint="" pubconstrainturi="" why="" whyuri="">{1,1}</ruby>
  <br creator="" creatoruri="" custom="" how="" howuri="" id="" modified="" pubconstraint="" pubconstrainturi="" why="" whyuri="">{1,1}</br>
  <inline class="" confidence="" creator="" creatoruri="" custom="" derivedfrom="" dir="" how="" howuri="" id="" xml:lang="" literal="" modified="" pubconstraint="" pubconstrainturi="" qcode="" relevance="" type="" typeuri="" uri="" why="" whyuri="">{1,1}</inline>
</description>
Attributes
QName Type Use Annotation
creator QCodeType optional
If the attribute is empty, specifies which entity (person, organisation or system) will edit the property - expressed by a QCode. If the attribute is non-empty, specifies which entity (person, organisation or system) has edited the property.
creatoruri IRIType optional
If the attribute is empty, specifies which entity (person, organisation or system) will edit the property - expressed by a URI. If the attribute is non-empty, specifies which entity (person, organisation or system) has edited the property.
custom xs:boolean optional
If set to true the corresponding property was added to the G2 Item for a specific customer or group of customers only. The default value of this property is false which applies when this attribute is not used with the property.
dir restriction of xs:NMTOKEN optional
The directionality of textual content (enumeration: ltr, rtl)
how QCodeType optional
Indicates by which means the value was extracted from the content - expressed by a QCode
howuri IRIType optional
Indicates by which means the value was extracted from the content - expressed by a URI
id xs:ID optional
The local identifier of the property.
media xs:NMTOKENS optional
An indication of the target media type(s)
values as defined by the Cascading Style Sheets (CSS) specification.
modified DateOptTimeType optional
The date (and, optionally, the time) when the property was last modified. The initial value is the date (and, optionally, the time) of creation of the property.
pubconstraint QCodeListType optional
One or many constraints that apply to publishing the value of the property - expressed by a QCode. Each constraint applies to all descendant elements.
pubconstrainturi IRIListType optional
One or many constraints that apply to publishing the value of the property - expressed by a URI. Each constraint applies to all descendant elements.
rank xs:nonNegativeInteger optional
Indicates the relative importance of properties in a list.
role QCodeListType optional
A refinement of the semantics of the block.
roleuri IRIType optional
A URI identifying the refined semantics of the definition.
why QCodeType optional
Why the metadata has been included - expressed by a QCode
whyuri IRIType optional
Why the metadata has been included - expressed by a URI
xml:lang union of(xs:language, restriction of xs:string) optional
Attempting to install the relevant ISO 2- and 3-letter
         codes as the enumerated possible values is probably never
         going to be a realistic possibility.  See
         RFC 3066 at http://www.ietf.org/rfc/rfc3066.txt and the IANA registry
         at http://www.iana.org/assignments/lang-tag-apps.htm for
         further information.

         The union allows for the 'un-declaration' of xml:lang with
         the empty string.
Wildcard: ANY attribute from ANY namespace OTHER than 'http://iptc.org/std/nar/2006-10-01/'
Source
<xs:element name="description">
  <xs:annotation>
    <xs:documentation>A free-form textual description of the content of the item</xs:documentation>
  </xs:annotation>
  <xs:complexType>
    <xs:complexContent>
      <xs:extension base="BlockType">
        <xs:attributeGroup ref="rankingAttributes"/>
      </xs:extension>
    </xs:complexContent>
  </xs:complexType>
</xs:element>
Element ContentMetadataAcDType / contentMetaExtProperty
Namespace http://iptc.org/std/nar/2006-10-01/
Annotations
Extension Property; the semantics are defined by the concept referenced by the rel attribute. The semantics of the Extension Property must have the same scope as the parent property.
Diagram
Diagram NewsML-G2_2_22-spec-All-Power_xsd.tmp#commonPowerAttributes NewsML-G2_2_22-spec-All-Power_xsd.tmp#flexAttributes NewsML-G2_2_22-spec-All-Power_xsd.tmp#i18nAttributes NewsML-G2_2_22-spec-All-Power_xsd.tmp#name NewsML-G2_2_22-spec-All-Power_xsd.tmp#definition NewsML-G2_2_22-spec-All-Power_xsd.tmp#note NewsML-G2_2_22-spec-All-Power_xsd.tmp#facet NewsML-G2_2_22-spec-All-Power_xsd.tmp#remoteInfo NewsML-G2_2_22-spec-All-Power_xsd.tmp#hierarchyInfo NewsML-G2_2_22-spec-All-Power_xsd.tmp#ConceptDefinitionGroup NewsML-G2_2_22-spec-All-Power_xsd.tmp#sameAs NewsML-G2_2_22-spec-All-Power_xsd.tmp#broader NewsML-G2_2_22-spec-All-Power_xsd.tmp#narrower NewsML-G2_2_22-spec-All-Power_xsd.tmp#related NewsML-G2_2_22-spec-All-Power_xsd.tmp#ConceptRelationshipsGroup NewsML-G2_2_22-spec-All-Power_xsd.tmp#Flex1PropType NewsML-G2_2_22-spec-All-Power_xsd.tmp#arbitraryValueAttributes NewsML-G2_2_22-spec-All-Power_xsd.tmp#Flex1ExtPropType NewsML-G2_2_22-spec-All-Power_xsd.tmp#Flex2ExtPropType_rel NewsML-G2_2_22-spec-All-Power_xsd.tmp#Flex2ExtPropType_reluri NewsML-G2_2_22-spec-All-Power_xsd.tmp#timeValidityAttributes NewsML-G2_2_22-spec-All-Power_xsd.tmp#Flex2ExtPropType
Type Flex2ExtPropType
Type hierarchy
Properties
content complex
minOccurs 0
maxOccurs unbounded
Model
(name | definition | note | facet | remoteInfo | hierarchyInfo) , (sameAs | broader | narrower | related) , ANY element from ANY namespace OTHER than 'http://iptc.org/std/nar/2006-10-01/'
Children broader, definition, facet, hierarchyInfo, name, narrower, note, related, remoteInfo, sameAs
Instance
<contentMetaExtProperty creator="" creatoruri="" custom="" dir="" how="" howuri="" id="" xml:lang="" literal="" modified="" pubconstraint="" pubconstrainturi="" qcode="" rel="" reluri="" type="" typeuri="" uri="" validfrom="" validto="" value="" valuedatatype="" valueunit="" valueunituri="" why="" whyuri="" xmlns="http://iptc.org/std/nar/2006-10-01/">
  <name creator="" creatoruri="" custom="" dir="" how="" howuri="" id="" xml:lang="" modified="" part="" parturi="" pubconstraint="" pubconstrainturi="" role="" roleuri="" validfrom="" validto="" why="" whyuri="">{1,1}</name>
  <definition creator="" creatoruri="" custom="" dir="" how="" howuri="" id="" xml:lang="" media="" modified="" pubconstraint="" pubconstrainturi="" role="" roleuri="" validfrom="" validto="" why="" whyuri="">{1,1}</definition>
  <note creator="" creatoruri="" custom="" dir="" how="" howuri="" id="" xml:lang="" media="" modified="" pubconstraint="" pubconstrainturi="" role="" roleuri="" validfrom="" validto="" why="" whyuri="">{1,1}</note>
  <facet creator="" creatoruri="" custom="" dir="" g2flag="DEPR" how="" howuri="" id="" xml:lang="" literal="" modified="" pubconstraint="" pubconstrainturi="" qcode="" rel="" reluri="" type="" typeuri="" uri="" validfrom="" validto="" why="" whyuri="">{1,1}</facet>
  <remoteInfo contenttype="" contenttypevariant="" creator="" creatoruri="" custom="" dir="" format="" formaturi="" guidref="" how="" howuri="" href="" hreftype="" id="" xml:lang="" modified="" persistidref="" pubconstraint="" pubconstrainturi="" rank="" rel="" reluri="" residref="" size="" title="" validfrom="" validto="" version="" why="" whyuri="">{1,1}</remoteInfo>
  <hierarchyInfo creator="" creatoruri="" custom="" how="" howuri="" id="" modified="" pubconstraint="" pubconstrainturi="" why="" whyuri="">{1,1}</hierarchyInfo>
  <sameAs creator="" creatoruri="" custom="" dir="" how="" howuri="" id="" xml:lang="" literal="" modified="" pubconstraint="" pubconstrainturi="" qcode="" type="" typeuri="" uri="" validfrom="" validto="" why="" whyuri="">{1,1}</sameAs>
  <broader creator="" creatoruri="" custom="" dir="" how="" howuri="" id="" xml:lang="" literal="" modified="" pubconstraint="" pubconstrainturi="" qcode="" rank="" rel="" reluri="" type="" typeuri="" uri="" validfrom="" validto="" why="" whyuri="">{1,1}</broader>
  <narrower creator="" creatoruri="" custom="" dir="" how="" howuri="" id="" xml:lang="" literal="" modified="" pubconstraint="" pubconstrainturi="" qcode="" rank="" rel="" reluri="" type="" typeuri="" uri="" validfrom="" validto="" why="" whyuri="">{1,1}</narrower>
  <related creator="" creatoruri="" custom="" dir="" how="" howuri="" id="" xml:lang="" literal="" modified="" pubconstraint="" pubconstrainturi="" qcode="" rank="" rel="" reluri="" type="" typeuri="" uri="" validfrom="" validto="" value="" valuedatatype="" valueunit="" valueunituri="" why="" whyuri="">{1,1}</related>
</contentMetaExtProperty>
Attributes
QName Type Use Annotation
creator QCodeType optional
If the attribute is empty, specifies which entity (person, organisation or system) will edit the property - expressed by a QCode. If the attribute is non-empty, specifies which entity (person, organisation or system) has edited the property.
creatoruri IRIType optional
If the attribute is empty, specifies which entity (person, organisation or system) will edit the property - expressed by a URI. If the attribute is non-empty, specifies which entity (person, organisation or system) has edited the property.
custom xs:boolean optional
If set to true the corresponding property was added to the G2 Item for a specific customer or group of customers only. The default value of this property is false which applies when this attribute is not used with the property.
dir restriction of xs:NMTOKEN optional
The directionality of textual content (enumeration: ltr, rtl)
how QCodeType optional
Indicates by which means the value was extracted from the content - expressed by a QCode
howuri IRIType optional
Indicates by which means the value was extracted from the content - expressed by a URI
id xs:ID optional
The local identifier of the property.
literal g2normalizedString optional
A free-text value assigned as property value.
modified DateOptTimeType optional
The date (and, optionally, the time) when the property was last modified. The initial value is the date (and, optionally, the time) of creation of the property.
pubconstraint QCodeListType optional
One or many constraints that apply to publishing the value of the property - expressed by a QCode. Each constraint applies to all descendant elements.
pubconstrainturi IRIListType optional
One or many constraints that apply to publishing the value of the property - expressed by a URI. Each constraint applies to all descendant elements.
qcode QCodeType optional
A qualified code which identifies a concept.
rel QCodeType optional
The identifier of a concept defining the semantics of this property - expressed by a QCode / either the rel or the reluri attribute MUST be used
reluri IRIType optional
The identifier of a concept defining the semantics of this property - expressed by a URI / either the rel or the reluri attribute MUST be used
type QCodeType optional
The type of the concept assigned as controlled property value - expressed by a QCode
typeuri IRIType optional
The type of the concept assigned as controlled property value - expressed by a URI
uri IRIType optional
A URI which identifies a concept.
validfrom DateOptTimeType optional
The date (and, optionally, the time) before which a relationship is not valid.
validto DateOptTimeType optional
The date (and, optionally, the time) after which a relationship is not valid.
value xs:string optional
The related value (see more in the spec document)
valuedatatype xs:QName optional
The datatype of the value attribute – it MUST be one of the built-in datatypes defined by XML Schema version 1.0.
valueunit QCodeType optional
The unit of the value attribute.
valueunituri IRIType optional
The unit of the value attribute - expressed by a URI
why QCodeType optional
Why the metadata has been included - expressed by a QCode
whyuri IRIType optional
Why the metadata has been included - expressed by a URI
xml:lang union of(xs:language, restriction of xs:string) optional
Attempting to install the relevant ISO 2- and 3-letter
         codes as the enumerated possible values is probably never
         going to be a realistic possibility.  See
         RFC 3066 at http://www.ietf.org/rfc/rfc3066.txt and the IANA registry
         at http://www.iana.org/assignments/lang-tag-apps.htm for
         further information.

         The union allows for the 'un-declaration' of xml:lang with
         the empty string.
Wildcard: ANY attribute from ANY namespace OTHER than 'http://iptc.org/std/nar/2006-10-01/'
Source
<xs:element name="contentMetaExtProperty" type="Flex2ExtPropType" minOccurs="0" maxOccurs="unbounded">
  <xs:annotation>
    <xs:documentation>Extension Property; the semantics are defined by the concept referenced by the rel attribute. The semantics of the Extension Property must have the same scope as the parent property.</xs:documentation>
  </xs:annotation>
</xs:element>
Element assert
Namespace http://iptc.org/std/nar/2006-10-01/
Annotations
An assertion about a concept
Diagram
Diagram NewsML-G2_2_22-spec-All-Power_xsd.tmp#AssertType_qcode NewsML-G2_2_22-spec-All-Power_xsd.tmp#AssertType_uri NewsML-G2_2_22-spec-All-Power_xsd.tmp#AssertType_literal NewsML-G2_2_22-spec-All-Power_xsd.tmp#commonPowerAttributes NewsML-G2_2_22-spec-All-Power_xsd.tmp#i18nAttributes NewsML-G2_2_22-spec-All-Power_xsd.tmp#AssertType
Type AssertType
Properties
content complex
Used by
Model
ANY element from ANY namespace
Attributes
QName Type Use Annotation
creator QCodeType optional
If the attribute is empty, specifies which entity (person, organisation or system) will edit the property - expressed by a QCode. If the attribute is non-empty, specifies which entity (person, organisation or system) has edited the property.
creatoruri IRIType optional
If the attribute is empty, specifies which entity (person, organisation or system) will edit the property - expressed by a URI. If the attribute is non-empty, specifies which entity (person, organisation or system) has edited the property.
custom xs:boolean optional
If set to true the corresponding property was added to the G2 Item for a specific customer or group of customers only. The default value of this property is false which applies when this attribute is not used with the property.
dir restriction of xs:NMTOKEN optional
The directionality of textual content (enumeration: ltr, rtl)
how QCodeType optional
Indicates by which means the value was extracted from the content - expressed by a QCode
howuri IRIType optional
Indicates by which means the value was extracted from the content - expressed by a URI
id xs:ID optional
The local identifier of the property.
literal g2normalizedString optional
A free-text text string assigned as property value
modified DateOptTimeType optional
The date (and, optionally, the time) when the property was last modified. The initial value is the date (and, optionally, the time) of creation of the property.
pubconstraint QCodeListType optional
One or many constraints that apply to publishing the value of the property - expressed by a QCode. Each constraint applies to all descendant elements.
pubconstrainturi IRIListType optional
One or many constraints that apply to publishing the value of the property - expressed by a URI. Each constraint applies to all descendant elements.
qcode QCodeType optional
A concept identifier.
uri IRIType optional
A URI which identifies a concept.
why QCodeType optional
Why the metadata has been included - expressed by a QCode
whyuri IRIType optional
Why the metadata has been included - expressed by a URI
xml:lang union of(xs:language, restriction of xs:string) optional
Attempting to install the relevant ISO 2- and 3-letter
         codes as the enumerated possible values is probably never
         going to be a realistic possibility.  See
         RFC 3066 at http://www.ietf.org/rfc/rfc3066.txt and the IANA registry
         at http://www.iana.org/assignments/lang-tag-apps.htm for
         further information.

         The union allows for the 'un-declaration' of xml:lang with
         the empty string.
Wildcard: ANY attribute from ANY namespace OTHER than 'http://iptc.org/std/nar/2006-10-01/'
Source
<xs:element name="assert" type="AssertType">
  <xs:annotation>
    <xs:documentation>An assertion about a concept</xs:documentation>
  </xs:annotation>
</xs:element>
Element inlineRef
Namespace http://iptc.org/std/nar/2006-10-01/
Annotations
The concept represented by the content identified by the local identifier(s)
Diagram
Diagram NewsML-G2_2_22-spec-All-Power_xsd.tmp#commonPowerAttributes NewsML-G2_2_22-spec-All-Power_xsd.tmp#flexAttributes NewsML-G2_2_22-spec-All-Power_xsd.tmp#i18nAttributes NewsML-G2_2_22-spec-All-Power_xsd.tmp#name NewsML-G2_2_22-spec-All-Power_xsd.tmp#definition NewsML-G2_2_22-spec-All-Power_xsd.tmp#note NewsML-G2_2_22-spec-All-Power_xsd.tmp#facet NewsML-G2_2_22-spec-All-Power_xsd.tmp#remoteInfo NewsML-G2_2_22-spec-All-Power_xsd.tmp#hierarchyInfo NewsML-G2_2_22-spec-All-Power_xsd.tmp#ConceptDefinitionGroup NewsML-G2_2_22-spec-All-Power_xsd.tmp#sameAs NewsML-G2_2_22-spec-All-Power_xsd.tmp#broader NewsML-G2_2_22-spec-All-Power_xsd.tmp#narrower NewsML-G2_2_22-spec-All-Power_xsd.tmp#related NewsML-G2_2_22-spec-All-Power_xsd.tmp#ConceptRelationshipsGroup NewsML-G2_2_22-spec-All-Power_xsd.tmp#Flex1PropType NewsML-G2_2_22-spec-All-Power_xsd.tmp#inlineRef_idrefs NewsML-G2_2_22-spec-All-Power_xsd.tmp#quantifyAttributes
Type extension of Flex1PropType
Type hierarchy
Properties
content complex
Used by
Model
(name | definition | note | facet | remoteInfo | hierarchyInfo) , (sameAs | broader | narrower | related) , ANY element from ANY namespace OTHER than 'http://iptc.org/std/nar/2006-10-01/'
Children broader, definition, facet, hierarchyInfo, name, narrower, note, related, remoteInfo, sameAs
Instance
<inlineRef confidence="" creator="" creatoruri="" custom="" derivedfrom="" dir="" how="" howuri="" id="" idrefs="" xml:lang="" literal="" modified="" pubconstraint="" pubconstrainturi="" qcode="" relevance="" type="" typeuri="" uri="" why="" whyuri="" xmlns="http://iptc.org/std/nar/2006-10-01/">
  <name creator="" creatoruri="" custom="" dir="" how="" howuri="" id="" xml:lang="" modified="" part="" parturi="" pubconstraint="" pubconstrainturi="" role="" roleuri="" validfrom="" validto="" why="" whyuri="">{1,1}</name>
  <definition creator="" creatoruri="" custom="" dir="" how="" howuri="" id="" xml:lang="" media="" modified="" pubconstraint="" pubconstrainturi="" role="" roleuri="" validfrom="" validto="" why="" whyuri="">{1,1}</definition>
  <note creator="" creatoruri="" custom="" dir="" how="" howuri="" id="" xml:lang="" media="" modified="" pubconstraint="" pubconstrainturi="" role="" roleuri="" validfrom="" validto="" why="" whyuri="">{1,1}</note>
  <facet creator="" creatoruri="" custom="" dir="" g2flag="DEPR" how="" howuri="" id="" xml:lang="" literal="" modified="" pubconstraint="" pubconstrainturi="" qcode="" rel="" reluri="" type="" typeuri="" uri="" validfrom="" validto="" why="" whyuri="">{1,1}</facet>
  <remoteInfo contenttype="" contenttypevariant="" creator="" creatoruri="" custom="" dir="" format="" formaturi="" guidref="" how="" howuri="" href="" hreftype="" id="" xml:lang="" modified="" persistidref="" pubconstraint="" pubconstrainturi="" rank="" rel="" reluri="" residref="" size="" title="" validfrom="" validto="" version="" why="" whyuri="">{1,1}</remoteInfo>
  <hierarchyInfo creator="" creatoruri="" custom="" how="" howuri="" id="" modified="" pubconstraint="" pubconstrainturi="" why="" whyuri="">{1,1}</hierarchyInfo>
  <sameAs creator="" creatoruri="" custom="" dir="" how="" howuri="" id="" xml:lang="" literal="" modified="" pubconstraint="" pubconstrainturi="" qcode="" type="" typeuri="" uri="" validfrom="" validto="" why="" whyuri="">{1,1}</sameAs>
  <broader creator="" creatoruri="" custom="" dir="" how="" howuri="" id="" xml:lang="" literal="" modified="" pubconstraint="" pubconstrainturi="" qcode="" rank="" rel="" reluri="" type="" typeuri="" uri="" validfrom="" validto="" why="" whyuri="">{1,1}</broader>
  <narrower creator="" creatoruri="" custom="" dir="" how="" howuri="" id="" xml:lang="" literal="" modified="" pubconstraint="" pubconstrainturi="" qcode="" rank="" rel="" reluri="" type="" typeuri="" uri="" validfrom="" validto="" why="" whyuri="">{1,1}</narrower>
  <related creator="" creatoruri="" custom="" dir="" how="" howuri="" id="" xml:lang="" literal="" modified="" pubconstraint="" pubconstrainturi="" qcode="" rank="" rel="" reluri="" type="" typeuri="" uri="" validfrom="" validto="" value="" valuedatatype="" valueunit="" valueunituri="" why="" whyuri="">{1,1}</related>
</inlineRef>
Attributes
QName Type Use Annotation
confidence Int100Type optional
The confidence with which the metadata has been assigned.
creator QCodeType optional
If the attribute is empty, specifies which entity (person, organisation or system) will edit the property - expressed by a QCode. If the attribute is non-empty, specifies which entity (person, organisation or system) has edited the property.
creatoruri IRIType optional
If the attribute is empty, specifies which entity (person, organisation or system) will edit the property - expressed by a URI. If the attribute is non-empty, specifies which entity (person, organisation or system) has edited the property.
custom xs:boolean optional
If set to true the corresponding property was added to the G2 Item for a specific customer or group of customers only. The default value of this property is false which applies when this attribute is not used with the property.
derivedfrom QCodeListType optional
A reference to the concept from which the concept identified by qcode was derived/inferred - use DEPRECATED in NewsML-G2 2.12 and higher, use the derivedFrom element
dir restriction of xs:NMTOKEN optional
The directionality of textual content (enumeration: ltr, rtl)
how QCodeType optional
Indicates by which means the value was extracted from the content - expressed by a QCode
howuri IRIType optional
Indicates by which means the value was extracted from the content - expressed by a URI
id xs:ID optional
The local identifier of the property.
idrefs xs:IDREFS required
A set of local identifiers of inline content
literal g2normalizedString optional
A free-text value assigned as property value.
modified DateOptTimeType optional
The date (and, optionally, the time) when the property was last modified. The initial value is the date (and, optionally, the time) of creation of the property.
pubconstraint QCodeListType optional
One or many constraints that apply to publishing the value of the property - expressed by a QCode. Each constraint applies to all descendant elements.
pubconstrainturi IRIListType optional
One or many constraints that apply to publishing the value of the property - expressed by a URI. Each constraint applies to all descendant elements.
qcode QCodeType optional
A qualified code which identifies a concept.
relevance Int100Type optional
The relevance of the metadata to the news content to which it is attached.
type QCodeType optional
The type of the concept assigned as controlled property value - expressed by a QCode
typeuri IRIType optional
The type of the concept assigned as controlled property value - expressed by a URI
uri IRIType optional
A URI which identifies a concept.
why QCodeType optional
Why the metadata has been included - expressed by a QCode
whyuri IRIType optional
Why the metadata has been included - expressed by a URI
xml:lang union of(xs:language, restriction of xs:string) optional
Attempting to install the relevant ISO 2- and 3-letter
         codes as the enumerated possible values is probably never
         going to be a realistic possibility.  See
         RFC 3066 at http://www.ietf.org/rfc/rfc3066.txt and the IANA registry
         at http://www.iana.org/assignments/lang-tag-apps.htm for
         further information.

         The union allows for the 'un-declaration' of xml:lang with
         the empty string.
Wildcard: ANY attribute from ANY namespace OTHER than 'http://iptc.org/std/nar/2006-10-01/'
Source
<xs:element name="inlineRef">
  <xs:annotation>
    <xs:documentation>The concept represented by the content identified by the local identifier(s)</xs:documentation>
  </xs:annotation>
  <xs:complexType>
    <xs:complexContent>
      <xs:extension base="Flex1PropType">
        <xs:attribute name="idrefs" type="xs:IDREFS" use="required">
          <xs:annotation>
            <xs:documentation>A set of local identifiers of inline content</xs:documentation>
          </xs:annotation>
        </xs:attribute>
        <xs:attributeGroup ref="quantifyAttributes"/>
      </xs:extension>
    </xs:complexContent>
  </xs:complexType>
</xs:element>
Element derivedFrom
Namespace http://iptc.org/std/nar/2006-10-01/
Annotations
Represents a concept which was used for deriving the value of a property in this G2 item
Diagram
Diagram NewsML-G2_2_22-spec-All-Power_xsd.tmp#commonPowerAttributes NewsML-G2_2_22-spec-All-Power_xsd.tmp#flexAttributes NewsML-G2_2_22-spec-All-Power_xsd.tmp#i18nAttributes NewsML-G2_2_22-spec-All-Power_xsd.tmp#name NewsML-G2_2_22-spec-All-Power_xsd.tmp#definition NewsML-G2_2_22-spec-All-Power_xsd.tmp#note NewsML-G2_2_22-spec-All-Power_xsd.tmp#facet NewsML-G2_2_22-spec-All-Power_xsd.tmp#remoteInfo NewsML-G2_2_22-spec-All-Power_xsd.tmp#hierarchyInfo NewsML-G2_2_22-spec-All-Power_xsd.tmp#ConceptDefinitionGroup NewsML-G2_2_22-spec-All-Power_xsd.tmp#sameAs NewsML-G2_2_22-spec-All-Power_xsd.tmp#broader NewsML-G2_2_22-spec-All-Power_xsd.tmp#narrower NewsML-G2_2_22-spec-All-Power_xsd.tmp#related NewsML-G2_2_22-spec-All-Power_xsd.tmp#ConceptRelationshipsGroup NewsML-G2_2_22-spec-All-Power_xsd.tmp#Flex1PropType NewsML-G2_2_22-spec-All-Power_xsd.tmp#derivedFrom_idrefs
Type extension of Flex1PropType
Type hierarchy
Properties
content complex
Used by
Model
(name | definition | note | facet | remoteInfo | hierarchyInfo) , (sameAs | broader | narrower | related) , ANY element from ANY namespace OTHER than 'http://iptc.org/std/nar/2006-10-01/'
Children broader, definition, facet, hierarchyInfo, name, narrower, note, related, remoteInfo, sameAs
Instance
<derivedFrom creator="" creatoruri="" custom="" dir="" how="" howuri="" id="" idrefs="" xml:lang="" literal="" modified="" pubconstraint="" pubconstrainturi="" qcode="" type="" typeuri="" uri="" why="" whyuri="" xmlns="http://iptc.org/std/nar/2006-10-01/">
  <name creator="" creatoruri="" custom="" dir="" how="" howuri="" id="" xml:lang="" modified="" part="" parturi="" pubconstraint="" pubconstrainturi="" role="" roleuri="" validfrom="" validto="" why="" whyuri="">{1,1}</name>
  <definition creator="" creatoruri="" custom="" dir="" how="" howuri="" id="" xml:lang="" media="" modified="" pubconstraint="" pubconstrainturi="" role="" roleuri="" validfrom="" validto="" why="" whyuri="">{1,1}</definition>
  <note creator="" creatoruri="" custom="" dir="" how="" howuri="" id="" xml:lang="" media="" modified="" pubconstraint="" pubconstrainturi="" role="" roleuri="" validfrom="" validto="" why="" whyuri="">{1,1}</note>
  <facet creator="" creatoruri="" custom="" dir="" g2flag="DEPR" how="" howuri="" id="" xml:lang="" literal="" modified="" pubconstraint="" pubconstrainturi="" qcode="" rel="" reluri="" type="" typeuri="" uri="" validfrom="" validto="" why="" whyuri="">{1,1}</facet>
  <remoteInfo contenttype="" contenttypevariant="" creator="" creatoruri="" custom="" dir="" format="" formaturi="" guidref="" how="" howuri="" href="" hreftype="" id="" xml:lang="" modified="" persistidref="" pubconstraint="" pubconstrainturi="" rank="" rel="" reluri="" residref="" size="" title="" validfrom="" validto="" version="" why="" whyuri="">{1,1}</remoteInfo>
  <hierarchyInfo creator="" creatoruri="" custom="" how="" howuri="" id="" modified="" pubconstraint="" pubconstrainturi="" why="" whyuri="">{1,1}</hierarchyInfo>
  <sameAs creator="" creatoruri="" custom="" dir="" how="" howuri="" id="" xml:lang="" literal="" modified="" pubconstraint="" pubconstrainturi="" qcode="" type="" typeuri="" uri="" validfrom="" validto="" why="" whyuri="">{1,1}</sameAs>
  <broader creator="" creatoruri="" custom="" dir="" how="" howuri="" id="" xml:lang="" literal="" modified="" pubconstraint="" pubconstrainturi="" qcode="" rank="" rel="" reluri="" type="" typeuri="" uri="" validfrom="" validto="" why="" whyuri="">{1,1}</broader>
  <narrower creator="" creatoruri="" custom="" dir="" how="" howuri="" id="" xml:lang="" literal="" modified="" pubconstraint="" pubconstrainturi="" qcode="" rank="" rel="" reluri="" type="" typeuri="" uri="" validfrom="" validto="" why="" whyuri="">{1,1}</narrower>
  <related creator="" creatoruri="" custom="" dir="" how="" howuri="" id="" xml:lang="" literal="" modified="" pubconstraint="" pubconstrainturi="" qcode="" rank="" rel="" reluri="" type="" typeuri="" uri="" validfrom="" validto="" value="" valuedatatype="" valueunit="" valueunituri="" why="" whyuri="">{1,1}</related>
</derivedFrom>
Attributes
QName Type Use Annotation
creator QCodeType optional
If the attribute is empty, specifies which entity (person, organisation or system) will edit the property - expressed by a QCode. If the attribute is non-empty, specifies which entity (person, organisation or system) has edited the property.
creatoruri IRIType optional
If the attribute is empty, specifies which entity (person, organisation or system) will edit the property - expressed by a URI. If the attribute is non-empty, specifies which entity (person, organisation or system) has edited the property.
custom xs:boolean optional
If set to true the corresponding property was added to the G2 Item for a specific customer or group of customers only. The default value of this property is false which applies when this attribute is not used with the property.
dir restriction of xs:NMTOKEN optional
The directionality of textual content (enumeration: ltr, rtl)
how QCodeType optional
Indicates by which means the value was extracted from the content - expressed by a QCode
howuri IRIType optional
Indicates by which means the value was extracted from the content - expressed by a URI
id xs:ID optional
The local identifier of the property.
idrefs xs:IDREFS optional
Refers to the ids of elements which values have been derived from the concept represented by this property
literal g2normalizedString optional
A free-text value assigned as property value.
modified DateOptTimeType optional
The date (and, optionally, the time) when the property was last modified. The initial value is the date (and, optionally, the time) of creation of the property.
pubconstraint QCodeListType optional
One or many constraints that apply to publishing the value of the property - expressed by a QCode. Each constraint applies to all descendant elements.
pubconstrainturi IRIListType optional
One or many constraints that apply to publishing the value of the property - expressed by a URI. Each constraint applies to all descendant elements.
qcode QCodeType optional
A qualified code which identifies a concept.
type QCodeType optional
The type of the concept assigned as controlled property value - expressed by a QCode
typeuri IRIType optional
The type of the concept assigned as controlled property value - expressed by a URI
uri IRIType optional
A URI which identifies a concept.
why QCodeType optional
Why the metadata has been included - expressed by a QCode
whyuri IRIType optional
Why the metadata has been included - expressed by a URI
xml:lang union of(xs:language, restriction of xs:string) optional
Attempting to install the relevant ISO 2- and 3-letter
         codes as the enumerated possible values is probably never
         going to be a realistic possibility.  See
         RFC 3066 at http://www.ietf.org/rfc/rfc3066.txt and the IANA registry
         at http://www.iana.org/assignments/lang-tag-apps.htm for
         further information.

         The union allows for the 'un-declaration' of xml:lang with
         the empty string.
Wildcard: ANY attribute from ANY namespace OTHER than 'http://iptc.org/std/nar/2006-10-01/'
Source
<xs:element name="derivedFrom">
  <xs:annotation>
    <xs:documentation>Represents a concept which was used for deriving the value of a property in this G2 item</xs:documentation>
  </xs:annotation>
  <xs:complexType>
    <xs:complexContent>
      <xs:extension base="Flex1PropType">
        <xs:attribute name="idrefs" type="xs:IDREFS">
          <xs:annotation>
            <xs:documentation>Refers to the ids of elements which values have been derived from the concept represented by this property</xs:documentation>
          </xs:annotation>
        </xs:attribute>
      </xs:extension>
    </xs:complexContent>
  </xs:complexType>
</xs:element>
Element concept
Namespace http://iptc.org/std/nar/2006-10-01/
Annotations
A set of properties defining a concept
Diagram
Diagram NewsML-G2_2_22-spec-All-Power_xsd.tmp#commonPowerAttributes NewsML-G2_2_22-spec-All-Power_xsd.tmp#i18nAttributes NewsML-G2_2_22-spec-All-Power_xsd.tmp#conceptId NewsML-G2_2_22-spec-All-Power_xsd.tmp#type NewsML-G2_2_22-spec-All-Power_xsd.tmp#name NewsML-G2_2_22-spec-All-Power_xsd.tmp#definition NewsML-G2_2_22-spec-All-Power_xsd.tmp#note NewsML-G2_2_22-spec-All-Power_xsd.tmp#facet NewsML-G2_2_22-spec-All-Power_xsd.tmp#remoteInfo NewsML-G2_2_22-spec-All-Power_xsd.tmp#hierarchyInfo NewsML-G2_2_22-spec-All-Power_xsd.tmp#sameAs NewsML-G2_2_22-spec-All-Power_xsd.tmp#broader NewsML-G2_2_22-spec-All-Power_xsd.tmp#narrower NewsML-G2_2_22-spec-All-Power_xsd.tmp#related NewsML-G2_2_22-spec-All-Power_xsd.tmp#ConceptRelationshipsGroup NewsML-G2_2_22-spec-All-Power_xsd.tmp#personDetails NewsML-G2_2_22-spec-All-Power_xsd.tmp#organisationDetails NewsML-G2_2_22-spec-All-Power_xsd.tmp#geoAreaDetails NewsML-G2_2_22-spec-All-Power_xsd.tmp#POIDetails NewsML-G2_2_22-spec-All-Power_xsd.tmp#objectDetails NewsML-G2_2_22-spec-All-Power_xsd.tmp#eventDetails NewsML-G2_2_22-spec-All-Power_xsd.tmp#EntityDetailsGroup NewsML-G2_2_22-spec-All-Power_xsd.tmp#conceptExtProperty
Properties
content complex
Used by
Model
conceptId , type{0,1} , name+ , (definition | note | facet | remoteInfo | hierarchyInfo) , (sameAs | broader | narrower | related) , (personDetails | organisationDetails | geoAreaDetails | POIDetails | objectDetails | eventDetails) , conceptExtProperty* , ANY element from ANY namespace OTHER than 'http://iptc.org/std/nar/2006-10-01/'
Children POIDetails, broader, conceptExtProperty, conceptId, definition, eventDetails, facet, geoAreaDetails, hierarchyInfo, name, narrower, note, objectDetails, organisationDetails, personDetails, related, remoteInfo, sameAs, type
Instance
<concept creator="" creatoruri="" custom="" dir="" how="" howuri="" id="" xml:lang="" modified="" pubconstraint="" pubconstrainturi="" why="" whyuri="" xmlns="http://iptc.org/std/nar/2006-10-01/">
  <conceptId created="" creator="" creatoruri="" custom="" how="" howuri="" id="" modified="" pubconstraint="" pubconstrainturi="" qcode="" retired="" uri="" why="" whyuri="">{1,1}</conceptId>
  <type creator="" creatoruri="" custom="" dir="" how="" howuri="" id="" xml:lang="" modified="" pubconstraint="" pubconstrainturi="" qcode="" uri="" why="" whyuri="">{0,1}</type>
  <name creator="" creatoruri="" custom="" dir="" how="" howuri="" id="" xml:lang="" modified="" part="" parturi="" pubconstraint="" pubconstrainturi="" role="" roleuri="" validfrom="" validto="" why="" whyuri="">{1,unbounded}</name>
  <definition creator="" creatoruri="" custom="" dir="" how="" howuri="" id="" xml:lang="" media="" modified="" pubconstraint="" pubconstrainturi="" role="" roleuri="" validfrom="" validto="" why="" whyuri="">{1,1}</definition>
  <note creator="" creatoruri="" custom="" dir="" how="" howuri="" id="" xml:lang="" media="" modified="" pubconstraint="" pubconstrainturi="" role="" roleuri="" validfrom="" validto="" why="" whyuri="">{1,1}</note>
  <facet creator="" creatoruri="" custom="" dir="" g2flag="DEPR" how="" howuri="" id="" xml:lang="" literal="" modified="" pubconstraint="" pubconstrainturi="" qcode="" rel="" reluri="" type="" typeuri="" uri="" validfrom="" validto="" why="" whyuri="">{1,1}</facet>
  <remoteInfo contenttype="" contenttypevariant="" creator="" creatoruri="" custom="" dir="" format="" formaturi="" guidref="" how="" howuri="" href="" hreftype="" id="" xml:lang="" modified="" persistidref="" pubconstraint="" pubconstrainturi="" rank="" rel="" reluri="" residref="" size="" title="" validfrom="" validto="" version="" why="" whyuri="">{1,1}</remoteInfo>
  <hierarchyInfo creator="" creatoruri="" custom="" how="" howuri="" id="" modified="" pubconstraint="" pubconstrainturi="" why="" whyuri="">{1,1}</hierarchyInfo>
  <sameAs creator="" creatoruri="" custom="" dir="" how="" howuri="" id="" xml:lang="" literal="" modified="" pubconstraint="" pubconstrainturi="" qcode="" type="" typeuri="" uri="" validfrom="" validto="" why="" whyuri="">{1,1}</sameAs>
  <broader creator="" creatoruri="" custom="" dir="" how="" howuri="" id="" xml:lang="" literal="" modified="" pubconstraint="" pubconstrainturi="" qcode="" rank="" rel="" reluri="" type="" typeuri="" uri="" validfrom="" validto="" why="" whyuri="">{1,1}</broader>
  <narrower creator="" creatoruri="" custom="" dir="" how="" howuri="" id="" xml:lang="" literal="" modified="" pubconstraint="" pubconstrainturi="" qcode="" rank="" rel="" reluri="" type="" typeuri="" uri="" validfrom="" validto="" why="" whyuri="">{1,1}</narrower>
  <related creator="" creatoruri="" custom="" dir="" how="" howuri="" id="" xml:lang="" literal="" modified="" pubconstraint="" pubconstrainturi="" qcode="" rank="" rel="" reluri="" type="" typeuri="" uri="" validfrom="" validto="" value="" valuedatatype="" valueunit="" valueunituri="" why="" whyuri="">{1,1}</related>
  <personDetails creator="" creatoruri="" custom="" how="" howuri="" id="" modified="" pubconstraint="" pubconstrainturi="" why="" whyuri="">{1,1}</personDetails>
  <organisationDetails creator="" creatoruri="" custom="" how="" howuri="" id="" modified="" pubconstraint="" pubconstrainturi="" why="" whyuri="">{1,1}</organisationDetails>
  <geoAreaDetails creator="" creatoruri="" custom="" how="" howuri="" id="" modified="" pubconstraint="" pubconstrainturi="" why="" whyuri="">{1,1}</geoAreaDetails>
  <POIDetails creator="" creatoruri="" custom="" how="" howuri="" id="" modified="" pubconstraint="" pubconstrainturi="" why="" whyuri="">{1,1}</POIDetails>
  <objectDetails creator="" creatoruri="" custom="" how="" howuri="" id="" modified="" pubconstraint="" pubconstrainturi="" why="" whyuri="">{1,1}</objectDetails>
  <eventDetails creator="" creatoruri="" custom="" how="" howuri="" id="" modified="" pubconstraint="" pubconstrainturi="" why="" whyuri="">{1,1}</eventDetails>
  <conceptExtProperty creator="" creatoruri="" custom="" dir="" how="" howuri="" id="" xml:lang="" literal="" modified="" pubconstraint="" pubconstrainturi="" qcode="" rel="" reluri="" type="" typeuri="" uri="" validfrom="" validto="" value="" valuedatatype="" valueunit="" valueunituri="" why="" whyuri="">{0,unbounded}</conceptExtProperty>
</concept>
Attributes
QName Type Use Annotation
creator QCodeType optional
If the attribute is empty, specifies which entity (person, organisation or system) will edit the property - expressed by a QCode. If the attribute is non-empty, specifies which entity (person, organisation or system) has edited the property.
creatoruri IRIType optional
If the attribute is empty, specifies which entity (person, organisation or system) will edit the property - expressed by a URI. If the attribute is non-empty, specifies which entity (person, organisation or system) has edited the property.
custom xs:boolean optional
If set to true the corresponding property was added to the G2 Item for a specific customer or group of customers only. The default value of this property is false which applies when this attribute is not used with the property.
dir restriction of xs:NMTOKEN optional
The directionality of textual content (enumeration: ltr, rtl)
how QCodeType optional
Indicates by which means the value was extracted from the content - expressed by a QCode
howuri IRIType optional
Indicates by which means the value was extracted from the content - expressed by a URI
id xs:ID optional
The local identifier of the property.
modified DateOptTimeType optional
The date (and, optionally, the time) when the property was last modified. The initial value is the date (and, optionally, the time) of creation of the property.
pubconstraint QCodeListType optional
One or many constraints that apply to publishing the value of the property - expressed by a QCode. Each constraint applies to all descendant elements.
pubconstrainturi IRIListType optional
One or many constraints that apply to publishing the value of the property - expressed by a URI. Each constraint applies to all descendant elements.
why QCodeType optional
Why the metadata has been included - expressed by a QCode
whyuri IRIType optional
Why the metadata has been included - expressed by a URI
xml:lang union of(xs:language, restriction of xs:string) optional
Attempting to install the relevant ISO 2- and 3-letter
         codes as the enumerated possible values is probably never
         going to be a realistic possibility.  See
         RFC 3066 at http://www.ietf.org/rfc/rfc3066.txt and the IANA registry
         at http://www.iana.org/assignments/lang-tag-apps.htm for
         further information.

         The union allows for the 'un-declaration' of xml:lang with
         the empty string.
Wildcard: ANY attribute from ANY namespace OTHER than 'http://iptc.org/std/nar/2006-10-01/'
Source
<xs:element name="concept">
  <xs:annotation>
    <xs:documentation>A set of properties defining a concept</xs:documentation>
  </xs:annotation>
  <xs:complexType>
    <xs:sequence>
      <xs:element ref="conceptId"/>
      <xs:element ref="type" minOccurs="0"/>
      <xs:element ref="name" maxOccurs="unbounded"/>
      <xs:choice minOccurs="0" maxOccurs="unbounded">
        <xs:element ref="definition"/>
        <xs:element ref="note"/>
        <xs:element ref="facet"/>
        <xs:element ref="remoteInfo"/>
        <xs:element ref="hierarchyInfo"/>
      </xs:choice>
      <xs:group ref="ConceptRelationshipsGroup"/>
      <xs:group ref="EntityDetailsGroup" minOccurs="0"/>
      <xs:element ref="conceptExtProperty" minOccurs="0" maxOccurs="unbounded"/>
      <xs:any namespace="##other" processContents="lax" minOccurs="0" maxOccurs="unbounded">
        <xs:annotation>
          <xs:documentation>Extension point for provider-defined properties from other namespaces</xs:documentation>
        </xs:annotation>
      </xs:any>
    </xs:sequence>
    <xs:attributeGroup ref="commonPowerAttributes"/>
    <xs:attributeGroup ref="i18nAttributes"/>
    <xs:anyAttribute namespace="##other" processContents="lax"/>
  </xs:complexType>
</xs:element>
Element conceptId
Namespace http://iptc.org/std/nar/2006-10-01/
Annotations
The preferred unambiguous identifier for the concept.
Diagram
Diagram NewsML-G2_2_22-spec-All-Power_xsd.tmp#ConceptIdType_qcode NewsML-G2_2_22-spec-All-Power_xsd.tmp#ConceptIdType_uri NewsML-G2_2_22-spec-All-Power_xsd.tmp#ConceptIdType_created NewsML-G2_2_22-spec-All-Power_xsd.tmp#ConceptIdType_retired NewsML-G2_2_22-spec-All-Power_xsd.tmp#commonPowerAttributes NewsML-G2_2_22-spec-All-Power_xsd.tmp#ConceptIdType
Type ConceptIdType
Properties
content complex
Used by
Element concept
Attributes
QName Type Use Annotation
created DateOptTimeType optional
The date (and, optionally, the time) when the concept identifier was created.
creator QCodeType optional
If the attribute is empty, specifies which entity (person, organisation or system) will edit the property - expressed by a QCode. If the attribute is non-empty, specifies which entity (person, organisation or system) has edited the property.
creatoruri IRIType optional
If the attribute is empty, specifies which entity (person, organisation or system) will edit the property - expressed by a URI. If the attribute is non-empty, specifies which entity (person, organisation or system) has edited the property.
custom xs:boolean optional
If set to true the corresponding property was added to the G2 Item for a specific customer or group of customers only. The default value of this property is false which applies when this attribute is not used with the property.
how QCodeType optional
Indicates by which means the value was extracted from the content - expressed by a QCode
howuri IRIType optional
Indicates by which means the value was extracted from the content - expressed by a URI
id xs:ID optional
The local identifier of the property.
modified DateOptTimeType optional
The date (and, optionally, the time) when the property was last modified. The initial value is the date (and, optionally, the time) of creation of the property.
pubconstraint QCodeListType optional
One or many constraints that apply to publishing the value of the property - expressed by a QCode. Each constraint applies to all descendant elements.
pubconstrainturi IRIListType optional
One or many constraints that apply to publishing the value of the property - expressed by a URI. Each constraint applies to all descendant elements.
qcode QCodeType optional
A qualified code which identifies a concept - either the  qcode or the uri attribute MUST be used
retired DateOptTimeType optional
The date (and, optionally, the time) after which the concept identifier should not be applied as the value of a property anymore.
uri IRIType optional
A URI which identifies a concept - either the  qcode or the uri attribute MUST be used
why QCodeType optional
Why the metadata has been included - expressed by a QCode
whyuri IRIType optional
Why the metadata has been included - expressed by a URI
Wildcard: ANY attribute from ANY namespace OTHER than 'http://iptc.org/std/nar/2006-10-01/'
Source
<xs:element name="conceptId" type="ConceptIdType">
  <xs:annotation>
    <xs:documentation>The preferred unambiguous identifier for the concept.</xs:documentation>
  </xs:annotation>
</xs:element>
Element type
Namespace http://iptc.org/std/nar/2006-10-01/
Annotations
The nature of the concept.
Diagram
Diagram NewsML-G2_2_22-spec-All-Power_xsd.tmp#commonPowerAttributes NewsML-G2_2_22-spec-All-Power_xsd.tmp#QCodePropType_qcode NewsML-G2_2_22-spec-All-Power_xsd.tmp#QCodePropType_uri NewsML-G2_2_22-spec-All-Power_xsd.tmp#QCodePropType NewsML-G2_2_22-spec-All-Power_xsd.tmp#i18nAttributes NewsML-G2_2_22-spec-All-Power_xsd.tmp#name NewsML-G2_2_22-spec-All-Power_xsd.tmp#hierarchyInfo NewsML-G2_2_22-spec-All-Power_xsd.tmp#QualPropType
Type QualPropType
Type hierarchy
Properties
content complex
Used by
Element concept
Model
Children hierarchyInfo, name
Instance
<type creator="" creatoruri="" custom="" dir="" how="" howuri="" id="" xml:lang="" modified="" pubconstraint="" pubconstrainturi="" qcode="" uri="" why="" whyuri="" xmlns="http://iptc.org/std/nar/2006-10-01/">
  <name creator="" creatoruri="" custom="" dir="" how="" howuri="" id="" xml:lang="" modified="" part="" parturi="" pubconstraint="" pubconstrainturi="" role="" roleuri="" validfrom="" validto="" why="" whyuri="">{1,1}</name>
  <hierarchyInfo creator="" creatoruri="" custom="" how="" howuri="" id="" modified="" pubconstraint="" pubconstrainturi="" why="" whyuri="">{1,1}</hierarchyInfo>
</type>
Attributes
QName Type Use Annotation
creator QCodeType optional
If the attribute is empty, specifies which entity (person, organisation or system) will edit the property - expressed by a QCode. If the attribute is non-empty, specifies which entity (person, organisation or system) has edited the property.
creatoruri IRIType optional
If the attribute is empty, specifies which entity (person, organisation or system) will edit the property - expressed by a URI. If the attribute is non-empty, specifies which entity (person, organisation or system) has edited the property.
custom xs:boolean optional
If set to true the corresponding property was added to the G2 Item for a specific customer or group of customers only. The default value of this property is false which applies when this attribute is not used with the property.
dir restriction of xs:NMTOKEN optional
The directionality of textual content (enumeration: ltr, rtl)
how QCodeType optional
Indicates by which means the value was extracted from the content - expressed by a QCode
howuri IRIType optional
Indicates by which means the value was extracted from the content - expressed by a URI
id xs:ID optional
The local identifier of the property.
modified DateOptTimeType optional
The date (and, optionally, the time) when the property was last modified. The initial value is the date (and, optionally, the time) of creation of the property.
pubconstraint QCodeListType optional
One or many constraints that apply to publishing the value of the property - expressed by a QCode. Each constraint applies to all descendant elements.
pubconstrainturi IRIListType optional
One or many constraints that apply to publishing the value of the property - expressed by a URI. Each constraint applies to all descendant elements.
qcode QCodeType optional
A qualified code which identifies a concept  - either the  qcode or the uri attribute MUST be used
uri IRIType optional
A URI which identifies a concept  - either the  qcode or the uri attribute MUST be used
why QCodeType optional
Why the metadata has been included - expressed by a QCode
whyuri IRIType optional
Why the metadata has been included - expressed by a URI
xml:lang union of(xs:language, restriction of xs:string) optional
Attempting to install the relevant ISO 2- and 3-letter
         codes as the enumerated possible values is probably never
         going to be a realistic possibility.  See
         RFC 3066 at http://www.ietf.org/rfc/rfc3066.txt and the IANA registry
         at http://www.iana.org/assignments/lang-tag-apps.htm for
         further information.

         The union allows for the 'un-declaration' of xml:lang with
         the empty string.
Wildcard: ANY attribute from ANY namespace OTHER than 'http://iptc.org/std/nar/2006-10-01/'
Source
<xs:element name="type" type="QualPropType">
  <xs:annotation>
    <xs:documentation>The nature of the concept.</xs:documentation>
  </xs:annotation>
</xs:element>
Element objectDetails
Namespace http://iptc.org/std/nar/2006-10-01/
Annotations
A group of properties specific to an object
Diagram
Diagram NewsML-G2_2_22-spec-All-Power_xsd.tmp#commonPowerAttributes NewsML-G2_2_22-spec-All-Power_xsd.tmp#objectDetails_created NewsML-G2_2_22-spec-All-Power_xsd.tmp#copyrightNotice NewsML-G2_2_22-spec-All-Power_xsd.tmp#creator NewsML-G2_2_22-spec-All-Power_xsd.tmp#objectDetails_ceasedToExist
Properties
content complex
Used by
Element Group EntityDetailsGroup
Model
created{0,1} , (copyrightNotice | creator) , ceasedToExist{0,1} , ANY element from ANY namespace OTHER than 'http://iptc.org/std/nar/2006-10-01/'
Children ceasedToExist, copyrightNotice, created, creator
Instance
<objectDetails creator="" creatoruri="" custom="" how="" howuri="" id="" modified="" pubconstraint="" pubconstrainturi="" why="" whyuri="" xmlns="http://iptc.org/std/nar/2006-10-01/">
  <created creator="" creatoruri="" custom="" how="" howuri="" id="" modified="" pubconstraint="" pubconstrainturi="" why="" whyuri="">{0,1}</created>
  <copyrightNotice creator="" creatoruri="" custom="" dir="" how="" howuri="" href="" id="" xml:lang="" media="" modified="" pubconstraint="" pubconstrainturi="" role="" roleuri="" why="" whyuri="">{1,1}</copyrightNotice>
  <creator creator="" creatoruri="" custom="" dir="" how="" howuri="" id="" jobtitle="" jobtitleuri="" xml:lang="" literal="" modified="" pubconstraint="" pubconstrainturi="" qcode="" role="" roleuri="" type="" typeuri="" uri="" why="" whyuri="">{1,1}</creator>
  <ceasedToExist creator="" creatoruri="" custom="" how="" howuri="" id="" modified="" pubconstraint="" pubconstrainturi="" why="" whyuri="">{0,1}</ceasedToExist>
</objectDetails>
Attributes
QName Type Use Annotation
creator QCodeType optional
If the attribute is empty, specifies which entity (person, organisation or system) will edit the property - expressed by a QCode. If the attribute is non-empty, specifies which entity (person, organisation or system) has edited the property.
creatoruri IRIType optional
If the attribute is empty, specifies which entity (person, organisation or system) will edit the property - expressed by a URI. If the attribute is non-empty, specifies which entity (person, organisation or system) has edited the property.
custom xs:boolean optional
If set to true the corresponding property was added to the G2 Item for a specific customer or group of customers only. The default value of this property is false which applies when this attribute is not used with the property.
how QCodeType optional
Indicates by which means the value was extracted from the content - expressed by a QCode
howuri IRIType optional
Indicates by which means the value was extracted from the content - expressed by a URI
id xs:ID optional
The local identifier of the property.
modified DateOptTimeType optional
The date (and, optionally, the time) when the property was last modified. The initial value is the date (and, optionally, the time) of creation of the property.
pubconstraint QCodeListType optional
One or many constraints that apply to publishing the value of the property - expressed by a QCode. Each constraint applies to all descendant elements.
pubconstrainturi IRIListType optional
One or many constraints that apply to publishing the value of the property - expressed by a URI. Each constraint applies to all descendant elements.
why QCodeType optional
Why the metadata has been included - expressed by a QCode
whyuri IRIType optional
Why the metadata has been included - expressed by a URI
Wildcard: ANY attribute from ANY namespace OTHER than 'http://iptc.org/std/nar/2006-10-01/'
Source
<xs:element name="objectDetails">
  <xs:annotation>
    <xs:documentation>A group of properties specific to an object</xs:documentation>
  </xs:annotation>
  <xs:complexType>
    <xs:sequence>
      <xs:element name="created" type="TruncatedDateTimePropType" minOccurs="0">
        <xs:annotation>
          <xs:documentation>The date (and optionally the time) on which this object was created</xs:documentation>
        </xs:annotation>
      </xs:element>
      <xs:choice minOccurs="0" maxOccurs="unbounded">
        <xs:element ref="copyrightNotice"/>
        <xs:element ref="creator"/>
      </xs:choice>
      <xs:element name="ceasedToExist" type="TruncatedDateTimePropType" minOccurs="0">
        <xs:annotation>
          <xs:documentation>The date (and optionally the time) on which this object ceased to exist.</xs:documentation>
        </xs:annotation>
      </xs:element>
      <xs:any namespace="##other" processContents="lax" minOccurs="0" maxOccurs="unbounded">
        <xs:annotation>
          <xs:documentation>Extension point for provider-defined properties from other namespaces</xs:documentation>
        </xs:annotation>
      </xs:any>
    </xs:sequence>
    <xs:attributeGroup ref="commonPowerAttributes"/>
    <xs:anyAttribute namespace="##other" processContents="lax"/>
  </xs:complexType>
</xs:element>
Element objectDetails / created
Namespace http://iptc.org/std/nar/2006-10-01/
Annotations
The date (and optionally the time) on which this object was created
Diagram
Diagram NewsML-G2_2_22-spec-All-Power_xsd.tmp#TruncatedDateTimeType NewsML-G2_2_22-spec-All-Power_xsd.tmp#commonPowerAttributes NewsML-G2_2_22-spec-All-Power_xsd.tmp#TruncatedDateTimePropType
Type TruncatedDateTimePropType
Type hierarchy
Properties
content complex
minOccurs 0
Attributes
QName Type Use Annotation
creator QCodeType optional
If the attribute is empty, specifies which entity (person, organisation or system) will edit the property - expressed by a QCode. If the attribute is non-empty, specifies which entity (person, organisation or system) has edited the property.
creatoruri IRIType optional
If the attribute is empty, specifies which entity (person, organisation or system) will edit the property - expressed by a URI. If the attribute is non-empty, specifies which entity (person, organisation or system) has edited the property.
custom xs:boolean optional
If set to true the corresponding property was added to the G2 Item for a specific customer or group of customers only. The default value of this property is false which applies when this attribute is not used with the property.
how QCodeType optional
Indicates by which means the value was extracted from the content - expressed by a QCode
howuri IRIType optional
Indicates by which means the value was extracted from the content - expressed by a URI
id xs:ID optional
The local identifier of the property.
modified DateOptTimeType optional
The date (and, optionally, the time) when the property was last modified. The initial value is the date (and, optionally, the time) of creation of the property.
pubconstraint QCodeListType optional
One or many constraints that apply to publishing the value of the property - expressed by a QCode. Each constraint applies to all descendant elements.
pubconstrainturi IRIListType optional
One or many constraints that apply to publishing the value of the property - expressed by a URI. Each constraint applies to all descendant elements.
why QCodeType optional
Why the metadata has been included - expressed by a QCode
whyuri IRIType optional
Why the metadata has been included - expressed by a URI
Wildcard: ANY attribute from ANY namespace OTHER than 'http://iptc.org/std/nar/2006-10-01/'
Source
<xs:element name="created" type="TruncatedDateTimePropType" minOccurs="0">
  <xs:annotation>
    <xs:documentation>The date (and optionally the time) on which this object was created</xs:documentation>
  </xs:annotation>
</xs:element>
Element objectDetails / ceasedToExist
Namespace http://iptc.org/std/nar/2006-10-01/
Annotations
The date (and optionally the time) on which this object ceased to exist.
Diagram
Diagram NewsML-G2_2_22-spec-All-Power_xsd.tmp#TruncatedDateTimeType NewsML-G2_2_22-spec-All-Power_xsd.tmp#commonPowerAttributes NewsML-G2_2_22-spec-All-Power_xsd.tmp#TruncatedDateTimePropType
Type TruncatedDateTimePropType
Type hierarchy
Properties
content complex
minOccurs 0
Attributes
QName Type Use Annotation
creator QCodeType optional
If the attribute is empty, specifies which entity (person, organisation or system) will edit the property - expressed by a QCode. If the attribute is non-empty, specifies which entity (person, organisation or system) has edited the property.
creatoruri IRIType optional
If the attribute is empty, specifies which entity (person, organisation or system) will edit the property - expressed by a URI. If the attribute is non-empty, specifies which entity (person, organisation or system) has edited the property.
custom xs:boolean optional
If set to true the corresponding property was added to the G2 Item for a specific customer or group of customers only. The default value of this property is false which applies when this attribute is not used with the property.
how QCodeType optional
Indicates by which means the value was extracted from the content - expressed by a QCode
howuri IRIType optional
Indicates by which means the value was extracted from the content - expressed by a URI
id xs:ID optional
The local identifier of the property.
modified DateOptTimeType optional
The date (and, optionally, the time) when the property was last modified. The initial value is the date (and, optionally, the time) of creation of the property.
pubconstraint QCodeListType optional
One or many constraints that apply to publishing the value of the property - expressed by a QCode. Each constraint applies to all descendant elements.
pubconstrainturi IRIListType optional
One or many constraints that apply to publishing the value of the property - expressed by a URI. Each constraint applies to all descendant elements.
why QCodeType optional
Why the metadata has been included - expressed by a QCode
whyuri IRIType optional
Why the metadata has been included - expressed by a URI
Wildcard: ANY attribute from ANY namespace OTHER than 'http://iptc.org/std/nar/2006-10-01/'
Source
<xs:element name="ceasedToExist" type="TruncatedDateTimePropType" minOccurs="0">
  <xs:annotation>
    <xs:documentation>The date (and optionally the time) on which this object ceased to exist.</xs:documentation>
  </xs:annotation>
</xs:element>
Element eventDetails
Namespace http://iptc.org/std/nar/2006-10-01/
Annotations
A set of properties with details about an event (Used in the scope of EventsML-G2)
Diagram
Diagram NewsML-G2_2_22-spec-All-Power_xsd.tmp#commonPowerAttributes NewsML-G2_2_22-spec-All-Power_xsd.tmp#eventDetails_dates NewsML-G2_2_22-spec-All-Power_xsd.tmp#eventDetails_occurStatus NewsML-G2_2_22-spec-All-Power_xsd.tmp#eventDetails_newsCoverageStatus NewsML-G2_2_22-spec-All-Power_xsd.tmp#eventDetails_registration NewsML-G2_2_22-spec-All-Power_xsd.tmp#keyword NewsML-G2_2_22-spec-All-Power_xsd.tmp#eventDetails_accessStatus NewsML-G2_2_22-spec-All-Power_xsd.tmp#eventDetails_participationRequirement NewsML-G2_2_22-spec-All-Power_xsd.tmp#eventDetails_subject NewsML-G2_2_22-spec-All-Power_xsd.tmp#eventDetails_location NewsML-G2_2_22-spec-All-Power_xsd.tmp#eventDetails_participant NewsML-G2_2_22-spec-All-Power_xsd.tmp#eventDetails_organiser NewsML-G2_2_22-spec-All-Power_xsd.tmp#eventDetails_contactInfo NewsML-G2_2_22-spec-All-Power_xsd.tmp#language NewsML-G2_2_22-spec-All-Power_xsd.tmp#eventDetails_newsCoverage
Properties
content complex
Used by
Element Group EntityDetailsGroup
Element event
Model
dates , occurStatus{0,1} , newsCoverageStatus{0,1} , (registration | keyword | accessStatus | participationRequirement | subject | location | participant | organiser | contactInfo | language | newsCoverage) , ANY element from ANY namespace OTHER than 'http://iptc.org/std/nar/2006-10-01/'
Children accessStatus, contactInfo, dates, keyword, language, location, newsCoverage, newsCoverageStatus, occurStatus, organiser, participant, participationRequirement, registration, subject
Instance
<eventDetails creator="" creatoruri="" custom="" how="" howuri="" id="" modified="" pubconstraint="" pubconstrainturi="" why="" whyuri="" xmlns="http://iptc.org/std/nar/2006-10-01/">
  <dates creator="" creatoruri="" custom="" how="" howuri="" id="" modified="" pubconstraint="" pubconstrainturi="" why="" whyuri="">{1,1}</dates>
  <occurStatus creator="" creatoruri="" custom="" dir="" how="" howuri="" id="" xml:lang="" modified="" pubconstraint="" pubconstrainturi="" qcode="" uri="" why="" whyuri="">{0,1}</occurStatus>
  <newsCoverageStatus creator="" creatoruri="" custom="" dir="" how="" howuri="" id="" xml:lang="" modified="" pubconstraint="" pubconstrainturi="" qcode="" uri="" why="" whyuri="">{0,1}</newsCoverageStatus>
  <registration creator="" creatoruri="" custom="" dir="" how="" howuri="" id="" xml:lang="" media="" modified="" pubconstraint="" pubconstrainturi="" role="" roleuri="" why="" whyuri="">{1,1}</registration>
  <keyword confidence="" creator="" creatoruri="" custom="" dir="" how="" howuri="" id="" xml:lang="" modified="" pubconstraint="" pubconstrainturi="" rank="" relevance="" role="" roleuri="" why="" whyuri="">{1,1}</keyword>
  <accessStatus creator="" creatoruri="" custom="" dir="" how="" howuri="" id="" xml:lang="" modified="" pubconstraint="" pubconstrainturi="" qcode="" uri="" why="" whyuri="">{1,1}</accessStatus>
  <participationRequirement creator="" creatoruri="" custom="" dir="" how="" howuri="" id="" xml:lang="" literal="" modified="" pubconstraint="" pubconstrainturi="" qcode="" role="" roleuri="" type="" typeuri="" uri="" why="" whyuri="">{1,1}</participationRequirement>
  <subject confidence="" creator="" creatoruri="" custom="" derivedfrom="" dir="" how="" howuri="" id="" xml:lang="" literal="" modified="" pubconstraint="" pubconstrainturi="" qcode="" relevance="" type="" typeuri="" uri="" why="" whyuri="">{1,1}</subject>
  <location creator="" creatoruri="" custom="" dir="" how="" howuri="" id="" xml:lang="" literal="" modified="" pubconstraint="" pubconstrainturi="" qcode="" role="" roleuri="" type="" typeuri="" uri="" why="" whyuri="">{1,1}</location>
  <participant creator="" creatoruri="" custom="" dir="" how="" howuri="" id="" xml:lang="" literal="" modified="" pubconstraint="" pubconstrainturi="" qcode="" role="" roleuri="" type="" typeuri="" uri="" why="" whyuri="">{1,1}</participant>
  <organiser creator="" creatoruri="" custom="" dir="" how="" howuri="" id="" xml:lang="" literal="" modified="" pubconstraint="" pubconstrainturi="" qcode="" role="" roleuri="" type="" typeuri="" uri="" why="" whyuri="">{1,1}</organiser>
  <contactInfo creator="" creatoruri="" custom="" how="" howuri="" id="" modified="" pubconstraint="" pubconstrainturi="" role="" roleuri="" why="" whyuri="">{1,1}</contactInfo>
  <language creator="" creatoruri="" custom="" how="" howuri="" id="" modified="" pubconstraint="" pubconstrainturi="" rank="" role="" roleuri="" tag="" why="" whyuri="">{1,1}</language>
  <newsCoverage role="" roleuri="">{1,1}</newsCoverage>
</eventDetails>
Attributes
QName Type Use Annotation
creator QCodeType optional
If the attribute is empty, specifies which entity (person, organisation or system) will edit the property - expressed by a QCode. If the attribute is non-empty, specifies which entity (person, organisation or system) has edited the property.
creatoruri IRIType optional
If the attribute is empty, specifies which entity (person, organisation or system) will edit the property - expressed by a URI. If the attribute is non-empty, specifies which entity (person, organisation or system) has edited the property.
custom xs:boolean optional
If set to true the corresponding property was added to the G2 Item for a specific customer or group of customers only. The default value of this property is false which applies when this attribute is not used with the property.
how QCodeType optional
Indicates by which means the value was extracted from the content - expressed by a QCode
howuri IRIType optional
Indicates by which means the value was extracted from the content - expressed by a URI
id xs:ID optional
The local identifier of the property.
modified DateOptTimeType optional
The date (and, optionally, the time) when the property was last modified. The initial value is the date (and, optionally, the time) of creation of the property.
pubconstraint QCodeListType optional
One or many constraints that apply to publishing the value of the property - expressed by a QCode. Each constraint applies to all descendant elements.
pubconstrainturi IRIListType optional
One or many constraints that apply to publishing the value of the property - expressed by a URI. Each constraint applies to all descendant elements.
why QCodeType optional
Why the metadata has been included - expressed by a QCode
whyuri IRIType optional
Why the metadata has been included - expressed by a URI
Wildcard: ANY attribute from LOCAL namespace 'No Namespace'
Source
<xs:element name="eventDetails">
  <xs:annotation>
    <xs:documentation>A set of properties with details about an event (Used in the scope of EventsML-G2)</xs:documentation>
  </xs:annotation>
  <xs:complexType>
    <xs:annotation>
      <xs:documentation>The type with details specific to an event</xs:documentation>
    </xs:annotation>
    <xs:sequence>
      <xs:element name="dates">
        <xs:annotation>
          <xs:documentation>All dates pertaining to the event, in particular the start and end date and any recurrence information</xs:documentation>
        </xs:annotation>
        <xs:complexType>
          <xs:sequence>
            <xs:element name="start" type="ApproximateDateTimePropType">
              <xs:annotation>
                <xs:documentation>The date the event commences.</xs:documentation>
              </xs:annotation>
            </xs:element>
            <xs:choice minOccurs="0">
              <xs:element name="end" type="ApproximateDateTimePropType">
                <xs:annotation>
                  <xs:documentation>The date the event ends.</xs:documentation>
                </xs:annotation>
              </xs:element>
              <xs:element name="duration">
                <xs:annotation>
                  <xs:documentation>The period the event will last.</xs:documentation>
                </xs:annotation>
                <xs:complexType>
                  <xs:simpleContent>
                    <xs:extension base="xs:duration">
                      <xs:attributeGroup ref="commonPowerAttributes"/>
                    </xs:extension>
                  </xs:simpleContent>
                </xs:complexType>
              </xs:element>
            </xs:choice>
            <xs:group ref="RecurrenceGroup" minOccurs="0"/>
            <xs:element name="confirmation" type="QCodePropType" minOccurs="0">
              <xs:annotation>
                <xs:documentation>Flags to indicate if start and/or end date and times are confirmed.</xs:documentation>
              </xs:annotation>
            </xs:element>
          </xs:sequence>
          <xs:attributeGroup ref="commonPowerAttributes"/>
        </xs:complexType>
      </xs:element>
      <xs:element name="occurStatus" type="QualPropType" minOccurs="0">
        <xs:annotation>
          <xs:documentation>Indicates the certainty of the occurrence of the event</xs:documentation>
        </xs:annotation>
      </xs:element>
      <xs:element name="newsCoverageStatus" type="QualPropType" minOccurs="0">
        <xs:annotation>
          <xs:documentation>The planning of the news coverage of the event</xs:documentation>
        </xs:annotation>
      </xs:element>
      <xs:choice minOccurs="0" maxOccurs="unbounded">
        <xs:element name="registration" type="BlockType">
          <xs:annotation>
            <xs:documentation>How and when to register for the event. Could also include information about cost, and so on. May also hold accreditation information</xs:documentation>
          </xs:annotation>
        </xs:element>
        <xs:element ref="keyword"/>
        <xs:element name="accessStatus" type="QualPropType">
          <xs:annotation>
            <xs:documentation>Indication of the accessibility of the event</xs:documentation>
          </xs:annotation>
        </xs:element>
        <xs:element name="participationRequirement">
          <xs:annotation>
            <xs:documentation>A requirement for participating in the event</xs:documentation>
          </xs:annotation>
          <xs:complexType>
            <xs:complexContent>
              <xs:extension base="Flex1PropType">
                <xs:attribute name="role" type="QCodeType">
                  <xs:annotation>
                    <xs:documentation>Refinement of the semantics of the property - expressed by a QCode</xs:documentation>
                  </xs:annotation>
                </xs:attribute>
                <xs:attribute name="roleuri" type="IRIType">
                  <xs:annotation>
                    <xs:documentation>Refinement of the semantics of the property - expressed by a URI</xs:documentation>
                  </xs:annotation>
                </xs:attribute>
              </xs:extension>
            </xs:complexContent>
          </xs:complexType>
        </xs:element>
        <xs:element name="subject" type="Flex1ConceptPropType">
          <xs:annotation>
            <xs:documentation>A subject covered by the event.</xs:documentation>
          </xs:annotation>
        </xs:element>
        <xs:element name="location">
          <xs:annotation>
            <xs:documentation>A location (geographical area or point of interest) the even takes place</xs:documentation>
          </xs:annotation>
          <xs:complexType>
            <xs:complexContent>
              <xs:extension base="FlexLocationPropType">
                <xs:attribute name="role" type="QCodeType">
                  <xs:annotation>
                    <xs:documentation>Refinement of the semantics of the location regarding the event - expressed by a QCode</xs:documentation>
                  </xs:annotation>
                </xs:attribute>
                <xs:attribute name="roleuri" type="IRIType">
                  <xs:annotation>
                    <xs:documentation>Refinement of the semantics of the location regarding the event - expressed by a URI</xs:documentation>
                  </xs:annotation>
                </xs:attribute>
              </xs:extension>
            </xs:complexContent>
          </xs:complexType>
        </xs:element>
        <xs:element name="participant" type="Flex1PartyPropType">
          <xs:annotation>
            <xs:documentation>A person or organisation (e.g. group of artists) participating in the event.</xs:documentation>
          </xs:annotation>
        </xs:element>
        <xs:element name="organiser" type="Flex1PartyPropType">
          <xs:annotation>
            <xs:documentation>A person or organisation organising the event.</xs:documentation>
          </xs:annotation>
        </xs:element>
        <xs:element name="contactInfo" type="ContactInfoType">
          <xs:annotation>
            <xs:documentation>Primary information for the public to get in contact with the event.</xs:documentation>
          </xs:annotation>
        </xs:element>
        <xs:element ref="language">
          <xs:annotation>
            <xs:documentation>A language used at the event. The language used to report about the event may be different.</xs:documentation>
          </xs:annotation>
        </xs:element>
        <xs:element name="newsCoverage">
          <xs:annotation>
            <xs:documentation>(LEGACY, see spec document) Structured and textual information about the intended coverage by the news provider of this event information. This information is aimed at the editorial staff of the receiver.</xs:documentation>
          </xs:annotation>
          <xs:complexType>
            <xs:sequence>
              <xs:element name="g2contentType" minOccurs="0">
                <xs:annotation>
                  <xs:documentation>The kind of planned G2 item(s)</xs:documentation>
                </xs:annotation>
                <xs:complexType>
                  <xs:simpleContent>
                    <xs:extension base="xs:string">
                      <xs:attributeGroup ref="commonPowerAttributes"/>
                    </xs:extension>
                  </xs:simpleContent>
                </xs:complexType>
              </xs:element>
              <xs:element ref="itemClass" minOccurs="0"/>
              <xs:element name="assignedTo" type="Flex1PartyPropType" minOccurs="0" maxOccurs="unbounded">
                <xs:annotation>
                  <xs:documentation>The party which is assigned to cover the event and produce the planned G2 item.</xs:documentation>
                </xs:annotation>
              </xs:element>
              <xs:element name="scheduled" type="ApproximateDateTimePropType" minOccurs="0">
                <xs:annotation>
                  <xs:documentation>The scheduled time of delivery for the planned G2 item(s).</xs:documentation>
                </xs:annotation>
              </xs:element>
              <xs:element name="service" type="QualPropType" minOccurs="0" maxOccurs="unbounded">
                <xs:annotation>
                  <xs:documentation>An editorial service by which the planned G2 item will be distributed.</xs:documentation>
                </xs:annotation>
              </xs:element>
              <xs:element name="edNote" type="BlockType" minOccurs="0" maxOccurs="unbounded">
                <xs:annotation>
                  <xs:documentation>Additional natural language information about the planned coverage addressed to the editorial people receiving and processing the item.</xs:documentation>
                </xs:annotation>
              </xs:element>
              <xs:group ref="DescriptiveMetadataGroup" minOccurs="0"/>
              <xs:any namespace="##other" processContents="lax" minOccurs="0" maxOccurs="unbounded">
                <xs:annotation>
                  <xs:documentation>Extension point for any provider specific properties for news coverage - from any other namespace</xs:documentation>
                </xs:annotation>
              </xs:any>
            </xs:sequence>
            <xs:attribute name="role" type="QCodeType">
              <xs:annotation>
                <xs:documentation>A refinement of the semantics of the property - expressed by a QCode</xs:documentation>
              </xs:annotation>
            </xs:attribute>
            <xs:attribute name="roleuri" type="IRIType">
              <xs:annotation>
                <xs:documentation>A refinement of the semantics of the property - expressed by a URI</xs:documentation>
              </xs:annotation>
            </xs:attribute>
            <xs:anyAttribute namespace="##other"/>
          </xs:complexType>
        </xs:element>
      </xs:choice>
      <xs:any namespace="##other" minOccurs="0" maxOccurs="unbounded">
        <xs:annotation>
          <xs:documentation>Extension point for any provider specific properties from other namespaces</xs:documentation>
        </xs:annotation>
      </xs:any>
    </xs:sequence>
    <xs:attributeGroup ref="commonPowerAttributes"/>
    <xs:anyAttribute namespace="##local" processContents="lax"/>
  </xs:complexType>
</xs:element>
Element eventDetails / dates
Namespace http://iptc.org/std/nar/2006-10-01/
Annotations
All dates pertaining to the event, in particular the start and end date and any recurrence information
Diagram
Diagram NewsML-G2_2_22-spec-All-Power_xsd.tmp#commonPowerAttributes NewsML-G2_2_22-spec-All-Power_xsd.tmp#eventDetails_eventDetails_dates_start NewsML-G2_2_22-spec-All-Power_xsd.tmp#eventDetails_eventDetails_dates_end NewsML-G2_2_22-spec-All-Power_xsd.tmp#eventDetails_eventDetails_dates_duration NewsML-G2_2_22-spec-All-Power_xsd.tmp#RecurrenceGroup_rDate NewsML-G2_2_22-spec-All-Power_xsd.tmp#RecurrenceGroup_rRule NewsML-G2_2_22-spec-All-Power_xsd.tmp#RecurrenceGroup_exDate NewsML-G2_2_22-spec-All-Power_xsd.tmp#RecurrenceGroup_exRule NewsML-G2_2_22-spec-All-Power_xsd.tmp#RecurrenceGroup NewsML-G2_2_22-spec-All-Power_xsd.tmp#eventDetails_eventDetails_dates_confirmation
Properties
content complex
Model
Children confirmation, duration, end, exDate, exRule, rDate, rRule, start
Instance
<dates creator="" creatoruri="" custom="" how="" howuri="" id="" modified="" pubconstraint="" pubconstrainturi="" why="" whyuri="" xmlns="http://iptc.org/std/nar/2006-10-01/">
  <start approxend="" approxstart="" creator="" creatoruri="" custom="" how="" howuri="" id="" modified="" pubconstraint="" pubconstrainturi="" why="" whyuri="">{1,1}</start>
  <end approxend="" approxstart="" creator="" creatoruri="" custom="" how="" howuri="" id="" modified="" pubconstraint="" pubconstrainturi="" why="" whyuri="">{1,1}</end>
  <duration creator="" creatoruri="" custom="" how="" howuri="" id="" modified="" pubconstraint="" pubconstrainturi="" why="" whyuri="">{1,1}</duration>
  <rDate creator="" creatoruri="" custom="" how="" howuri="" id="" modified="" pubconstraint="" pubconstrainturi="" why="" whyuri="">{1,1}</rDate>
  <rRule byday="" byhour="" byminute="" bymonth="" bymonthday="" bysecond="" bysetpos="" byweekno="" byyearday="" count="" creator="" creatoruri="" custom="" freq="" how="" howuri="" id="" interval="" modified="" pubconstraint="" pubconstrainturi="" until="" why="" whyuri="" wkst="">{1,1}</rRule>
  <exDate creator="" creatoruri="" custom="" how="" howuri="" id="" modified="" pubconstraint="" pubconstrainturi="" why="" whyuri="">{1,1}</exDate>
  <exRule byday="" byhour="" byminute="" bymonth="" bymonthday="" bysecond="" bysetpos="" byweekno="" byyearday="" count="" creator="" creatoruri="" custom="" freq="" how="" howuri="" id="" interval="" modified="" pubconstraint="" pubconstrainturi="" until="" why="" whyuri="" wkst="">{1,1}</exRule>
  <confirmation creator="" creatoruri="" custom="" how="" howuri="" id="" modified="" pubconstraint="" pubconstrainturi="" qcode="" uri="" why="" whyuri="">{0,1}</confirmation>
</dates>
Attributes
QName Type Use Annotation
creator QCodeType optional
If the attribute is empty, specifies which entity (person, organisation or system) will edit the property - expressed by a QCode. If the attribute is non-empty, specifies which entity (person, organisation or system) has edited the property.
creatoruri IRIType optional
If the attribute is empty, specifies which entity (person, organisation or system) will edit the property - expressed by a URI. If the attribute is non-empty, specifies which entity (person, organisation or system) has edited the property.
custom xs:boolean optional
If set to true the corresponding property was added to the G2 Item for a specific customer or group of customers only. The default value of this property is false which applies when this attribute is not used with the property.
how QCodeType optional
Indicates by which means the value was extracted from the content - expressed by a QCode
howuri IRIType optional
Indicates by which means the value was extracted from the content - expressed by a URI
id xs:ID optional
The local identifier of the property.
modified DateOptTimeType optional
The date (and, optionally, the time) when the property was last modified. The initial value is the date (and, optionally, the time) of creation of the property.
pubconstraint QCodeListType optional
One or many constraints that apply to publishing the value of the property - expressed by a QCode. Each constraint applies to all descendant elements.
pubconstrainturi IRIListType optional
One or many constraints that apply to publishing the value of the property - expressed by a URI. Each constraint applies to all descendant elements.
why QCodeType optional
Why the metadata has been included - expressed by a QCode
whyuri IRIType optional
Why the metadata has been included - expressed by a URI
Source
<xs:element name="dates">
  <xs:annotation>
    <xs:documentation>All dates pertaining to the event, in particular the start and end date and any recurrence information</xs:documentation>
  </xs:annotation>
  <xs:complexType>
    <xs:sequence>
      <xs:element name="start" type="ApproximateDateTimePropType">
        <xs:annotation>
          <xs:documentation>The date the event commences.</xs:documentation>
        </xs:annotation>
      </xs:element>
      <xs:choice minOccurs="0">
        <xs:element name="end" type="ApproximateDateTimePropType">
          <xs:annotation>
            <xs:documentation>The date the event ends.</xs:documentation>
          </xs:annotation>
        </xs:element>
        <xs:element name="duration">
          <xs:annotation>
            <xs:documentation>The period the event will last.</xs:documentation>
          </xs:annotation>
          <xs:complexType>
            <xs:simpleContent>
              <xs:extension base="xs:duration">
                <xs:attributeGroup ref="commonPowerAttributes"/>
              </xs:extension>
            </xs:simpleContent>
          </xs:complexType>
        </xs:element>
      </xs:choice>
      <xs:group ref="RecurrenceGroup" minOccurs="0"/>
      <xs:element name="confirmation" type="QCodePropType" minOccurs="0">
        <xs:annotation>
          <xs:documentation>Flags to indicate if start and/or end date and times are confirmed.</xs:documentation>
        </xs:annotation>
      </xs:element>
    </xs:sequence>
    <xs:attributeGroup ref="commonPowerAttributes"/>
  </xs:complexType>
</xs:element>
Element eventDetails / dates / start
Namespace http://iptc.org/std/nar/2006-10-01/
Annotations
The date the event commences.
Diagram
Diagram NewsML-G2_2_22-spec-All-Power_xsd.tmp#UnionDateTimeType NewsML-G2_2_22-spec-All-Power_xsd.tmp#commonPowerAttributes NewsML-G2_2_22-spec-All-Power_xsd.tmp#ApproximateDateTimePropType_approxstart NewsML-G2_2_22-spec-All-Power_xsd.tmp#ApproximateDateTimePropType_approxend NewsML-G2_2_22-spec-All-Power_xsd.tmp#ApproximateDateTimePropType
Type ApproximateDateTimePropType
Type hierarchy
Properties
content complex
Attributes
QName Type Use Annotation
approxend TruncatedDateTimeType optional
The date (and optionally the time) at which the approximation range ends.
approxstart TruncatedDateTimeType optional
The date (and optionally time) at which the approximation range begins.
creator QCodeType optional
If the attribute is empty, specifies which entity (person, organisation or system) will edit the property - expressed by a QCode. If the attribute is non-empty, specifies which entity (person, organisation or system) has edited the property.
creatoruri IRIType optional
If the attribute is empty, specifies which entity (person, organisation or system) will edit the property - expressed by a URI. If the attribute is non-empty, specifies which entity (person, organisation or system) has edited the property.
custom xs:boolean optional
If set to true the corresponding property was added to the G2 Item for a specific customer or group of customers only. The default value of this property is false which applies when this attribute is not used with the property.
how QCodeType optional
Indicates by which means the value was extracted from the content - expressed by a QCode
howuri IRIType optional
Indicates by which means the value was extracted from the content - expressed by a URI
id xs:ID optional
The local identifier of the property.
modified DateOptTimeType optional
The date (and, optionally, the time) when the property was last modified. The initial value is the date (and, optionally, the time) of creation of the property.
pubconstraint QCodeListType optional
One or many constraints that apply to publishing the value of the property - expressed by a QCode. Each constraint applies to all descendant elements.
pubconstrainturi IRIListType optional
One or many constraints that apply to publishing the value of the property - expressed by a URI. Each constraint applies to all descendant elements.
why QCodeType optional
Why the metadata has been included - expressed by a QCode
whyuri IRIType optional
Why the metadata has been included - expressed by a URI
Wildcard: ANY attribute from ANY namespace OTHER than 'http://iptc.org/std/nar/2006-10-01/'
Source
<xs:element name="start" type="ApproximateDateTimePropType">
  <xs:annotation>
    <xs:documentation>The date the event commences.</xs:documentation>
  </xs:annotation>
</xs:element>
Element eventDetails / dates / end
Namespace http://iptc.org/std/nar/2006-10-01/
Annotations
The date the event ends.
Diagram
Diagram NewsML-G2_2_22-spec-All-Power_xsd.tmp#UnionDateTimeType NewsML-G2_2_22-spec-All-Power_xsd.tmp#commonPowerAttributes NewsML-G2_2_22-spec-All-Power_xsd.tmp#ApproximateDateTimePropType_approxstart NewsML-G2_2_22-spec-All-Power_xsd.tmp#ApproximateDateTimePropType_approxend NewsML-G2_2_22-spec-All-Power_xsd.tmp#ApproximateDateTimePropType
Type ApproximateDateTimePropType
Type hierarchy
Properties
content complex
Attributes
QName Type Use Annotation
approxend TruncatedDateTimeType optional
The date (and optionally the time) at which the approximation range ends.
approxstart TruncatedDateTimeType optional
The date (and optionally time) at which the approximation range begins.
creator QCodeType optional
If the attribute is empty, specifies which entity (person, organisation or system) will edit the property - expressed by a QCode. If the attribute is non-empty, specifies which entity (person, organisation or system) has edited the property.
creatoruri IRIType optional
If the attribute is empty, specifies which entity (person, organisation or system) will edit the property - expressed by a URI. If the attribute is non-empty, specifies which entity (person, organisation or system) has edited the property.
custom xs:boolean optional
If set to true the corresponding property was added to the G2 Item for a specific customer or group of customers only. The default value of this property is false which applies when this attribute is not used with the property.
how QCodeType optional
Indicates by which means the value was extracted from the content - expressed by a QCode
howuri IRIType optional
Indicates by which means the value was extracted from the content - expressed by a URI
id xs:ID optional
The local identifier of the property.
modified DateOptTimeType optional
The date (and, optionally, the time) when the property was last modified. The initial value is the date (and, optionally, the time) of creation of the property.
pubconstraint QCodeListType optional
One or many constraints that apply to publishing the value of the property - expressed by a QCode. Each constraint applies to all descendant elements.
pubconstrainturi IRIListType optional
One or many constraints that apply to publishing the value of the property - expressed by a URI. Each constraint applies to all descendant elements.
why QCodeType optional
Why the metadata has been included - expressed by a QCode
whyuri IRIType optional
Why the metadata has been included - expressed by a URI
Wildcard: ANY attribute from ANY namespace OTHER than 'http://iptc.org/std/nar/2006-10-01/'
Source
<xs:element name="end" type="ApproximateDateTimePropType">
  <xs:annotation>
    <xs:documentation>The date the event ends.</xs:documentation>
  </xs:annotation>
</xs:element>
Element eventDetails / dates / duration
Namespace http://iptc.org/std/nar/2006-10-01/
Annotations
The period the event will last.
Diagram
Diagram NewsML-G2_2_22-spec-All-Power_xsd.tmp#commonPowerAttributes
Type extension of xs:duration
Properties
content complex
Attributes
QName Type Use Annotation
creator QCodeType optional
If the attribute is empty, specifies which entity (person, organisation or system) will edit the property - expressed by a QCode. If the attribute is non-empty, specifies which entity (person, organisation or system) has edited the property.
creatoruri IRIType optional
If the attribute is empty, specifies which entity (person, organisation or system) will edit the property - expressed by a URI. If the attribute is non-empty, specifies which entity (person, organisation or system) has edited the property.
custom xs:boolean optional
If set to true the corresponding property was added to the G2 Item for a specific customer or group of customers only. The default value of this property is false which applies when this attribute is not used with the property.
how QCodeType optional
Indicates by which means the value was extracted from the content - expressed by a QCode
howuri IRIType optional
Indicates by which means the value was extracted from the content - expressed by a URI
id xs:ID optional
The local identifier of the property.
modified DateOptTimeType optional
The date (and, optionally, the time) when the property was last modified. The initial value is the date (and, optionally, the time) of creation of the property.
pubconstraint QCodeListType optional
One or many constraints that apply to publishing the value of the property - expressed by a QCode. Each constraint applies to all descendant elements.
pubconstrainturi IRIListType optional
One or many constraints that apply to publishing the value of the property - expressed by a URI. Each constraint applies to all descendant elements.
why QCodeType optional
Why the metadata has been included - expressed by a QCode
whyuri IRIType optional
Why the metadata has been included - expressed by a URI
Source
<xs:element name="duration">
  <xs:annotation>
    <xs:documentation>The period the event will last.</xs:documentation>
  </xs:annotation>
  <xs:complexType>
    <xs:simpleContent>
      <xs:extension base="xs:duration">
        <xs:attributeGroup ref="commonPowerAttributes"/>
      </xs:extension>
    </xs:simpleContent>
  </xs:complexType>
</xs:element>
Element RecurrenceGroup / rDate
Namespace http://iptc.org/std/nar/2006-10-01/
Annotations
Explicit dates of recurrence.
Diagram
Diagram NewsML-G2_2_22-spec-All-Power_xsd.tmp#DateOptTimeType NewsML-G2_2_22-spec-All-Power_xsd.tmp#commonPowerAttributes NewsML-G2_2_22-spec-All-Power_xsd.tmp#DateOptTimePropType
Type DateOptTimePropType
Type hierarchy
Properties
content complex
Attributes
QName Type Use Annotation
creator QCodeType optional
If the attribute is empty, specifies which entity (person, organisation or system) will edit the property - expressed by a QCode. If the attribute is non-empty, specifies which entity (person, organisation or system) has edited the property.
creatoruri IRIType optional
If the attribute is empty, specifies which entity (person, organisation or system) will edit the property - expressed by a URI. If the attribute is non-empty, specifies which entity (person, organisation or system) has edited the property.
custom xs:boolean optional
If set to true the corresponding property was added to the G2 Item for a specific customer or group of customers only. The default value of this property is false which applies when this attribute is not used with the property.
how QCodeType optional
Indicates by which means the value was extracted from the content - expressed by a QCode
howuri IRIType optional
Indicates by which means the value was extracted from the content - expressed by a URI
id xs:ID optional
The local identifier of the property.
modified DateOptTimeType optional
The date (and, optionally, the time) when the property was last modified. The initial value is the date (and, optionally, the time) of creation of the property.
pubconstraint QCodeListType optional
One or many constraints that apply to publishing the value of the property - expressed by a QCode. Each constraint applies to all descendant elements.
pubconstrainturi IRIListType optional
One or many constraints that apply to publishing the value of the property - expressed by a URI. Each constraint applies to all descendant elements.
why QCodeType optional
Why the metadata has been included - expressed by a QCode
whyuri IRIType optional
Why the metadata has been included - expressed by a URI
Wildcard: ANY attribute from ANY namespace OTHER than 'http://iptc.org/std/nar/2006-10-01/'
Source
<xs:element name="rDate" type="DateOptTimePropType">
  <xs:annotation>
    <xs:documentation>Explicit dates of recurrence.</xs:documentation>
  </xs:annotation>
</xs:element>
Element RecurrenceGroup / rRule
Namespace http://iptc.org/std/nar/2006-10-01/
Annotations
Rule for recurrence.
Diagram
Diagram NewsML-G2_2_22-spec-All-Power_xsd.tmp#commonPowerAttributes NewsML-G2_2_22-spec-All-Power_xsd.tmp#recurrenceRuleAttributes
Properties
content complex
Attributes
QName Type Use Annotation
byday restriction of ByDayListType optional
The BYDAY rule part specifies a space separated list of days of the week
byhour restriction of ByHourListType optional
The BYHOUR rule part specifies space separated list of hours of the day.
byminute restriction of ByMinuteListType optional
The BYMINUTE rule part specifies a space separated list of minutes within an hour.
bymonth restriction of ByMonthListType optional
The BYMONTH rule part specifies a space separated list of months of the year.
bymonthday restriction of ByMonthDayListType optional
The BYMONTHDAY rule part specifies a space separated list of days of the month.
bysecond restriction of BySecondListType optional
The BYSECOND rule part specifies a space separated list of seconds within a minute
bysetpos restriction of BySetposListType optional
The BYSETPOS rule part specifies a space separated list of values which corresponds to the nth occurrence
within the set of events specified by the rule.
byweekno restriction of ByWeekNoListType optional
The BYWEEKNO rule part specifies a space separated list of ordinals specifying weeks of the year.
byyearday restriction of ByYearDayListType optional
The BYYEARDAY rule part specifies a  space separated list of days of the year.
count xs:positiveInteger optional
The COUNT rule part defines the number of occurrences at which to range-bound the recurrence.
creator QCodeType optional
If the attribute is empty, specifies which entity (person, organisation or system) will edit the property - expressed by a QCode. If the attribute is non-empty, specifies which entity (person, organisation or system) has edited the property.
creatoruri IRIType optional
If the attribute is empty, specifies which entity (person, organisation or system) will edit the property - expressed by a URI. If the attribute is non-empty, specifies which entity (person, organisation or system) has edited the property.
custom xs:boolean optional
If set to true the corresponding property was added to the G2 Item for a specific customer or group of customers only. The default value of this property is false which applies when this attribute is not used with the property.
freq restriction of xs:string required
The FREQ rule part identifies the type of recurrence rule.
how QCodeType optional
Indicates by which means the value was extracted from the content - expressed by a QCode
howuri IRIType optional
Indicates by which means the value was extracted from the content - expressed by a URI
id xs:ID optional
The local identifier of the property.
interval xs:positiveInteger optional
The INTERVAL rule part contains a positive integer representing how often the recurrence rule repeats.
modified DateOptTimeType optional
The date (and, optionally, the time) when the property was last modified. The initial value is the date (and, optionally, the time) of creation of the property.
pubconstraint QCodeListType optional
One or many constraints that apply to publishing the value of the property - expressed by a QCode. Each constraint applies to all descendant elements.
pubconstrainturi IRIListType optional
One or many constraints that apply to publishing the value of the property - expressed by a URI. Each constraint applies to all descendant elements.
until DateOptTimeType optional
The UNTIL rule part defines a date-time value which bounds the recurrence rule in an inclusive manner.
why QCodeType optional
Why the metadata has been included - expressed by a QCode
whyuri IRIType optional
Why the metadata has been included - expressed by a URI
wkst restriction of xs:string optional
The WKST rule part specifies the day on which the workweek starts.
Wildcard: ANY attribute from ANY namespace OTHER than 'http://iptc.org/std/nar/2006-10-01/'
Source
<xs:element name="rRule">
  <xs:annotation>
    <xs:documentation>Rule for recurrence.</xs:documentation>
  </xs:annotation>
  <xs:complexType>
    <xs:attributeGroup ref="commonPowerAttributes"/>
    <xs:attributeGroup ref="recurrenceRuleAttributes"/>
    <xs:anyAttribute namespace="##other" processContents="lax"/>
  </xs:complexType>
</xs:element>
Element RecurrenceGroup / exDate
Namespace http://iptc.org/std/nar/2006-10-01/
Annotations
Explicit dates to be excluded from any recurrence.
Diagram
Diagram NewsML-G2_2_22-spec-All-Power_xsd.tmp#DateOptTimeType NewsML-G2_2_22-spec-All-Power_xsd.tmp#commonPowerAttributes NewsML-G2_2_22-spec-All-Power_xsd.tmp#DateOptTimePropType
Type DateOptTimePropType
Type hierarchy
Properties
content complex
Attributes
QName Type Use Annotation
creator QCodeType optional
If the attribute is empty, specifies which entity (person, organisation or system) will edit the property - expressed by a QCode. If the attribute is non-empty, specifies which entity (person, organisation or system) has edited the property.
creatoruri IRIType optional
If the attribute is empty, specifies which entity (person, organisation or system) will edit the property - expressed by a URI. If the attribute is non-empty, specifies which entity (person, organisation or system) has edited the property.
custom xs:boolean optional
If set to true the corresponding property was added to the G2 Item for a specific customer or group of customers only. The default value of this property is false which applies when this attribute is not used with the property.
how QCodeType optional
Indicates by which means the value was extracted from the content - expressed by a QCode
howuri IRIType optional
Indicates by which means the value was extracted from the content - expressed by a URI
id xs:ID optional
The local identifier of the property.
modified DateOptTimeType optional
The date (and, optionally, the time) when the property was last modified. The initial value is the date (and, optionally, the time) of creation of the property.
pubconstraint QCodeListType optional
One or many constraints that apply to publishing the value of the property - expressed by a QCode. Each constraint applies to all descendant elements.
pubconstrainturi IRIListType optional
One or many constraints that apply to publishing the value of the property - expressed by a URI. Each constraint applies to all descendant elements.
why QCodeType optional
Why the metadata has been included - expressed by a QCode
whyuri IRIType optional
Why the metadata has been included - expressed by a URI
Wildcard: ANY attribute from ANY namespace OTHER than 'http://iptc.org/std/nar/2006-10-01/'
Source
<xs:element name="exDate" type="DateOptTimePropType">
  <xs:annotation>
    <xs:documentation>Explicit dates to be excluded from any recurrence.</xs:documentation>
  </xs:annotation>
</xs:element>
Element RecurrenceGroup / exRule
Namespace http://iptc.org/std/nar/2006-10-01/
Annotations
Rule for dates to be excluded from recurrence.
Diagram
Diagram NewsML-G2_2_22-spec-All-Power_xsd.tmp#commonPowerAttributes NewsML-G2_2_22-spec-All-Power_xsd.tmp#recurrenceRuleAttributes
Properties
content complex
Attributes
QName Type Use Annotation
byday restriction of ByDayListType optional
The BYDAY rule part specifies a space separated list of days of the week
byhour restriction of ByHourListType optional
The BYHOUR rule part specifies space separated list of hours of the day.
byminute restriction of ByMinuteListType optional
The BYMINUTE rule part specifies a space separated list of minutes within an hour.
bymonth restriction of ByMonthListType optional
The BYMONTH rule part specifies a space separated list of months of the year.
bymonthday restriction of ByMonthDayListType optional
The BYMONTHDAY rule part specifies a space separated list of days of the month.
bysecond restriction of BySecondListType optional
The BYSECOND rule part specifies a space separated list of seconds within a minute
bysetpos restriction of BySetposListType optional
The BYSETPOS rule part specifies a space separated list of values which corresponds to the nth occurrence
within the set of events specified by the rule.
byweekno restriction of ByWeekNoListType optional
The BYWEEKNO rule part specifies a space separated list of ordinals specifying weeks of the year.
byyearday restriction of ByYearDayListType optional
The BYYEARDAY rule part specifies a  space separated list of days of the year.
count xs:positiveInteger optional
The COUNT rule part defines the number of occurrences at which to range-bound the recurrence.
creator QCodeType optional
If the attribute is empty, specifies which entity (person, organisation or system) will edit the property - expressed by a QCode. If the attribute is non-empty, specifies which entity (person, organisation or system) has edited the property.
creatoruri IRIType optional
If the attribute is empty, specifies which entity (person, organisation or system) will edit the property - expressed by a URI. If the attribute is non-empty, specifies which entity (person, organisation or system) has edited the property.
custom xs:boolean optional
If set to true the corresponding property was added to the G2 Item for a specific customer or group of customers only. The default value of this property is false which applies when this attribute is not used with the property.
freq restriction of xs:string required
The FREQ rule part identifies the type of recurrence rule.
how QCodeType optional
Indicates by which means the value was extracted from the content - expressed by a QCode
howuri IRIType optional
Indicates by which means the value was extracted from the content - expressed by a URI
id xs:ID optional
The local identifier of the property.
interval xs:positiveInteger optional
The INTERVAL rule part contains a positive integer representing how often the recurrence rule repeats.
modified DateOptTimeType optional
The date (and, optionally, the time) when the property was last modified. The initial value is the date (and, optionally, the time) of creation of the property.
pubconstraint QCodeListType optional
One or many constraints that apply to publishing the value of the property - expressed by a QCode. Each constraint applies to all descendant elements.
pubconstrainturi IRIListType optional
One or many constraints that apply to publishing the value of the property - expressed by a URI. Each constraint applies to all descendant elements.
until DateOptTimeType optional
The UNTIL rule part defines a date-time value which bounds the recurrence rule in an inclusive manner.
why QCodeType optional
Why the metadata has been included - expressed by a QCode
whyuri IRIType optional
Why the metadata has been included - expressed by a URI
wkst restriction of xs:string optional
The WKST rule part specifies the day on which the workweek starts.
Wildcard: ANY attribute from ANY namespace OTHER than 'http://iptc.org/std/nar/2006-10-01/'
Source
<xs:element name="exRule">
  <xs:annotation>
    <xs:documentation>Rule for dates to be excluded from recurrence.</xs:documentation>
  </xs:annotation>
  <xs:complexType>
    <xs:attributeGroup ref="commonPowerAttributes"/>
    <xs:attributeGroup ref="recurrenceRuleAttributes"/>
    <xs:anyAttribute namespace="##other" processContents="lax"/>
  </xs:complexType>
</xs:element>
Element eventDetails / dates / confirmation
Namespace http://iptc.org/std/nar/2006-10-01/
Annotations
Flags to indicate if start and/or end date and times are confirmed.
Diagram
Diagram NewsML-G2_2_22-spec-All-Power_xsd.tmp#commonPowerAttributes NewsML-G2_2_22-spec-All-Power_xsd.tmp#QCodePropType_qcode NewsML-G2_2_22-spec-All-Power_xsd.tmp#QCodePropType_uri NewsML-G2_2_22-spec-All-Power_xsd.tmp#QCodePropType
Type QCodePropType
Properties
content complex
minOccurs 0
Attributes
QName Type Use Annotation
creator QCodeType optional
If the attribute is empty, specifies which entity (person, organisation or system) will edit the property - expressed by a QCode. If the attribute is non-empty, specifies which entity (person, organisation or system) has edited the property.
creatoruri IRIType optional
If the attribute is empty, specifies which entity (person, organisation or system) will edit the property - expressed by a URI. If the attribute is non-empty, specifies which entity (person, organisation or system) has edited the property.
custom xs:boolean optional
If set to true the corresponding property was added to the G2 Item for a specific customer or group of customers only. The default value of this property is false which applies when this attribute is not used with the property.
how QCodeType optional
Indicates by which means the value was extracted from the content - expressed by a QCode
howuri IRIType optional
Indicates by which means the value was extracted from the content - expressed by a URI
id xs:ID optional
The local identifier of the property.
modified DateOptTimeType optional
The date (and, optionally, the time) when the property was last modified. The initial value is the date (and, optionally, the time) of creation of the property.
pubconstraint QCodeListType optional
One or many constraints that apply to publishing the value of the property - expressed by a QCode. Each constraint applies to all descendant elements.
pubconstrainturi IRIListType optional
One or many constraints that apply to publishing the value of the property - expressed by a URI. Each constraint applies to all descendant elements.
qcode QCodeType optional
A qualified code which identifies a concept  - either the  qcode or the uri attribute MUST be used
uri IRIType optional
A URI which identifies a concept  - either the  qcode or the uri attribute MUST be used
why QCodeType optional
Why the metadata has been included - expressed by a QCode
whyuri IRIType optional
Why the metadata has been included - expressed by a URI
Wildcard: ANY attribute from ANY namespace OTHER than 'http://iptc.org/std/nar/2006-10-01/'
Source
<xs:element name="confirmation" type="QCodePropType" minOccurs="0">
  <xs:annotation>
    <xs:documentation>Flags to indicate if start and/or end date and times are confirmed.</xs:documentation>
  </xs:annotation>
</xs:element>
Element eventDetails / occurStatus
Namespace http://iptc.org/std/nar/2006-10-01/
Annotations
Indicates the certainty of the occurrence of the event
Diagram
Diagram NewsML-G2_2_22-spec-All-Power_xsd.tmp#commonPowerAttributes NewsML-G2_2_22-spec-All-Power_xsd.tmp#QCodePropType_qcode NewsML-G2_2_22-spec-All-Power_xsd.tmp#QCodePropType_uri NewsML-G2_2_22-spec-All-Power_xsd.tmp#QCodePropType NewsML-G2_2_22-spec-All-Power_xsd.tmp#i18nAttributes NewsML-G2_2_22-spec-All-Power_xsd.tmp#name NewsML-G2_2_22-spec-All-Power_xsd.tmp#hierarchyInfo NewsML-G2_2_22-spec-All-Power_xsd.tmp#QualPropType
Type QualPropType
Type hierarchy
Properties
content complex
minOccurs 0
Model
Children hierarchyInfo, name
Instance
<occurStatus creator="" creatoruri="" custom="" dir="" how="" howuri="" id="" xml:lang="" modified="" pubconstraint="" pubconstrainturi="" qcode="" uri="" why="" whyuri="" xmlns="http://iptc.org/std/nar/2006-10-01/">
  <name creator="" creatoruri="" custom="" dir="" how="" howuri="" id="" xml:lang="" modified="" part="" parturi="" pubconstraint="" pubconstrainturi="" role="" roleuri="" validfrom="" validto="" why="" whyuri="">{1,1}</name>
  <hierarchyInfo creator="" creatoruri="" custom="" how="" howuri="" id="" modified="" pubconstraint="" pubconstrainturi="" why="" whyuri="">{1,1}</hierarchyInfo>
</occurStatus>
Attributes
QName Type Use Annotation
creator QCodeType optional
If the attribute is empty, specifies which entity (person, organisation or system) will edit the property - expressed by a QCode. If the attribute is non-empty, specifies which entity (person, organisation or system) has edited the property.
creatoruri IRIType optional
If the attribute is empty, specifies which entity (person, organisation or system) will edit the property - expressed by a URI. If the attribute is non-empty, specifies which entity (person, organisation or system) has edited the property.
custom xs:boolean optional
If set to true the corresponding property was added to the G2 Item for a specific customer or group of customers only. The default value of this property is false which applies when this attribute is not used with the property.
dir restriction of xs:NMTOKEN optional
The directionality of textual content (enumeration: ltr, rtl)
how QCodeType optional
Indicates by which means the value was extracted from the content - expressed by a QCode
howuri IRIType optional
Indicates by which means the value was extracted from the content - expressed by a URI
id xs:ID optional
The local identifier of the property.
modified DateOptTimeType optional
The date (and, optionally, the time) when the property was last modified. The initial value is the date (and, optionally, the time) of creation of the property.
pubconstraint QCodeListType optional
One or many constraints that apply to publishing the value of the property - expressed by a QCode. Each constraint applies to all descendant elements.
pubconstrainturi IRIListType optional
One or many constraints that apply to publishing the value of the property - expressed by a URI. Each constraint applies to all descendant elements.
qcode QCodeType optional
A qualified code which identifies a concept  - either the  qcode or the uri attribute MUST be used
uri IRIType optional
A URI which identifies a concept  - either the  qcode or the uri attribute MUST be used
why QCodeType optional
Why the metadata has been included - expressed by a QCode
whyuri IRIType optional
Why the metadata has been included - expressed by a URI
xml:lang union of(xs:language, restriction of xs:string) optional
Attempting to install the relevant ISO 2- and 3-letter
         codes as the enumerated possible values is probably never
         going to be a realistic possibility.  See
         RFC 3066 at http://www.ietf.org/rfc/rfc3066.txt and the IANA registry
         at http://www.iana.org/assignments/lang-tag-apps.htm for
         further information.

         The union allows for the 'un-declaration' of xml:lang with
         the empty string.
Wildcard: ANY attribute from ANY namespace OTHER than 'http://iptc.org/std/nar/2006-10-01/'
Source
<xs:element name="occurStatus" type="QualPropType" minOccurs="0">
  <xs:annotation>
    <xs:documentation>Indicates the certainty of the occurrence of the event</xs:documentation>
  </xs:annotation>
</xs:element>
Element eventDetails / newsCoverageStatus
Namespace http://iptc.org/std/nar/2006-10-01/
Annotations
The planning of the news coverage of the event
Diagram
Diagram NewsML-G2_2_22-spec-All-Power_xsd.tmp#commonPowerAttributes NewsML-G2_2_22-spec-All-Power_xsd.tmp#QCodePropType_qcode NewsML-G2_2_22-spec-All-Power_xsd.tmp#QCodePropType_uri NewsML-G2_2_22-spec-All-Power_xsd.tmp#QCodePropType NewsML-G2_2_22-spec-All-Power_xsd.tmp#i18nAttributes NewsML-G2_2_22-spec-All-Power_xsd.tmp#name NewsML-G2_2_22-spec-All-Power_xsd.tmp#hierarchyInfo NewsML-G2_2_22-spec-All-Power_xsd.tmp#QualPropType
Type QualPropType
Type hierarchy
Properties
content complex
minOccurs 0
Model
Children hierarchyInfo, name
Instance
<newsCoverageStatus creator="" creatoruri="" custom="" dir="" how="" howuri="" id="" xml:lang="" modified="" pubconstraint="" pubconstrainturi="" qcode="" uri="" why="" whyuri="" xmlns="http://iptc.org/std/nar/2006-10-01/">
  <name creator="" creatoruri="" custom="" dir="" how="" howuri="" id="" xml:lang="" modified="" part="" parturi="" pubconstraint="" pubconstrainturi="" role="" roleuri="" validfrom="" validto="" why="" whyuri="">{1,1}</name>
  <hierarchyInfo creator="" creatoruri="" custom="" how="" howuri="" id="" modified="" pubconstraint="" pubconstrainturi="" why="" whyuri="">{1,1}</hierarchyInfo>
</newsCoverageStatus>
Attributes
QName Type Use Annotation
creator QCodeType optional
If the attribute is empty, specifies which entity (person, organisation or system) will edit the property - expressed by a QCode. If the attribute is non-empty, specifies which entity (person, organisation or system) has edited the property.
creatoruri IRIType optional
If the attribute is empty, specifies which entity (person, organisation or system) will edit the property - expressed by a URI. If the attribute is non-empty, specifies which entity (person, organisation or system) has edited the property.
custom xs:boolean optional
If set to true the corresponding property was added to the G2 Item for a specific customer or group of customers only. The default value of this property is false which applies when this attribute is not used with the property.
dir restriction of xs:NMTOKEN optional
The directionality of textual content (enumeration: ltr, rtl)
how QCodeType optional
Indicates by which means the value was extracted from the content - expressed by a QCode
howuri IRIType optional
Indicates by which means the value was extracted from the content - expressed by a URI
id xs:ID optional
The local identifier of the property.
modified DateOptTimeType optional
The date (and, optionally, the time) when the property was last modified. The initial value is the date (and, optionally, the time) of creation of the property.
pubconstraint QCodeListType optional
One or many constraints that apply to publishing the value of the property - expressed by a QCode. Each constraint applies to all descendant elements.
pubconstrainturi IRIListType optional
One or many constraints that apply to publishing the value of the property - expressed by a URI. Each constraint applies to all descendant elements.
qcode QCodeType optional
A qualified code which identifies a concept  - either the  qcode or the uri attribute MUST be used
uri IRIType optional
A URI which identifies a concept  - either the  qcode or the uri attribute MUST be used
why QCodeType optional
Why the metadata has been included - expressed by a QCode
whyuri IRIType optional
Why the metadata has been included - expressed by a URI
xml:lang union of(xs:language, restriction of xs:string) optional
Attempting to install the relevant ISO 2- and 3-letter
         codes as the enumerated possible values is probably never
         going to be a realistic possibility.  See
         RFC 3066 at http://www.ietf.org/rfc/rfc3066.txt and the IANA registry
         at http://www.iana.org/assignments/lang-tag-apps.htm for
         further information.

         The union allows for the 'un-declaration' of xml:lang with
         the empty string.
Wildcard: ANY attribute from ANY namespace OTHER than 'http://iptc.org/std/nar/2006-10-01/'
Source
<xs:element name="newsCoverageStatus" type="QualPropType" minOccurs="0">
  <xs:annotation>
    <xs:documentation>The planning of the news coverage of the event</xs:documentation>
  </xs:annotation>
</xs:element>
Element eventDetails / registration
Namespace http://iptc.org/std/nar/2006-10-01/
Annotations
How and when to register for the event. Could also include information about cost, and
so on. May also hold accreditation information
Diagram
Diagram NewsML-G2_2_22-spec-All-Power_xsd.tmp#commonPowerAttributes NewsML-G2_2_22-spec-All-Power_xsd.tmp#i18nAttributes NewsML-G2_2_22-spec-All-Power_xsd.tmp#BlockType_media NewsML-G2_2_22-spec-All-Power_xsd.tmp#BlockType_role NewsML-G2_2_22-spec-All-Power_xsd.tmp#BlockType_roleuri NewsML-G2_2_22-spec-All-Power_xsd.tmp#a NewsML-G2_2_22-spec-All-Power_xsd.tmp#span NewsML-G2_2_22-spec-All-Power_xsd.tmp#ruby NewsML-G2_2_22-spec-All-Power_xsd.tmp#br NewsML-G2_2_22-spec-All-Power_xsd.tmp#inline NewsML-G2_2_22-spec-All-Power_xsd.tmp#BlockType
Type BlockType
Properties
content complex
mixed true
Model
a | span | ruby | br | inline | ANY element from ANY namespace OTHER than 'http://iptc.org/std/nar/2006-10-01/'
Children a, br, inline, ruby, span
Instance
<registration creator="" creatoruri="" custom="" dir="" how="" howuri="" id="" xml:lang="" media="" modified="" pubconstraint="" pubconstrainturi="" role="" roleuri="" why="" whyuri="" xmlns="http://iptc.org/std/nar/2006-10-01/">
  <a class="" creator="" creatoruri="" custom="" dir="" how="" howuri="" href="" hreflang="" id="" xml:lang="" modified="" pubconstraint="" pubconstrainturi="" rel="" rev="" why="" whyuri="">{1,1}</a>
  <span class="" creator="" creatoruri="" custom="" dir="" how="" howuri="" id="" xml:lang="" modified="" pubconstraint="" pubconstrainturi="" why="" whyuri="">{1,1}</span>
  <ruby creator="" creatoruri="" custom="" dir="" how="" howuri="" id="" xml:lang="" modified="" pubconstraint="" pubconstrainturi="" why="" whyuri="">{1,1}</ruby>
  <br creator="" creatoruri="" custom="" how="" howuri="" id="" modified="" pubconstraint="" pubconstrainturi="" why="" whyuri="">{1,1}</br>
  <inline class="" confidence="" creator="" creatoruri="" custom="" derivedfrom="" dir="" how="" howuri="" id="" xml:lang="" literal="" modified="" pubconstraint="" pubconstrainturi="" qcode="" relevance="" type="" typeuri="" uri="" why="" whyuri="">{1,1}</inline>
</registration>
Attributes
QName Type Use Annotation
creator QCodeType optional
If the attribute is empty, specifies which entity (person, organisation or system) will edit the property - expressed by a QCode. If the attribute is non-empty, specifies which entity (person, organisation or system) has edited the property.
creatoruri IRIType optional
If the attribute is empty, specifies which entity (person, organisation or system) will edit the property - expressed by a URI. If the attribute is non-empty, specifies which entity (person, organisation or system) has edited the property.
custom xs:boolean optional
If set to true the corresponding property was added to the G2 Item for a specific customer or group of customers only. The default value of this property is false which applies when this attribute is not used with the property.
dir restriction of xs:NMTOKEN optional
The directionality of textual content (enumeration: ltr, rtl)
how QCodeType optional
Indicates by which means the value was extracted from the content - expressed by a QCode
howuri IRIType optional
Indicates by which means the value was extracted from the content - expressed by a URI
id xs:ID optional
The local identifier of the property.
media xs:NMTOKENS optional
An indication of the target media type(s)
values as defined by the Cascading Style Sheets (CSS) specification.
modified DateOptTimeType optional
The date (and, optionally, the time) when the property was last modified. The initial value is the date (and, optionally, the time) of creation of the property.
pubconstraint QCodeListType optional
One or many constraints that apply to publishing the value of the property - expressed by a QCode. Each constraint applies to all descendant elements.
pubconstrainturi IRIListType optional
One or many constraints that apply to publishing the value of the property - expressed by a URI. Each constraint applies to all descendant elements.
role QCodeListType optional
A refinement of the semantics of the block.
roleuri IRIType optional
A URI identifying the refined semantics of the definition.
why QCodeType optional
Why the metadata has been included - expressed by a QCode
whyuri IRIType optional
Why the metadata has been included - expressed by a URI
xml:lang union of(xs:language, restriction of xs:string) optional
Attempting to install the relevant ISO 2- and 3-letter
         codes as the enumerated possible values is probably never
         going to be a realistic possibility.  See
         RFC 3066 at http://www.ietf.org/rfc/rfc3066.txt and the IANA registry
         at http://www.iana.org/assignments/lang-tag-apps.htm for
         further information.

         The union allows for the 'un-declaration' of xml:lang with
         the empty string.
Wildcard: ANY attribute from ANY namespace OTHER than 'http://iptc.org/std/nar/2006-10-01/'
Source
<xs:element name="registration" type="BlockType">
  <xs:annotation>
    <xs:documentation>How and when to register for the event. Could also include information about cost, and so on. May also hold accreditation information</xs:documentation>
  </xs:annotation>
</xs:element>
Element eventDetails / accessStatus
Namespace http://iptc.org/std/nar/2006-10-01/
Annotations
Indication of the accessibility of the event
Diagram
Diagram NewsML-G2_2_22-spec-All-Power_xsd.tmp#commonPowerAttributes NewsML-G2_2_22-spec-All-Power_xsd.tmp#QCodePropType_qcode NewsML-G2_2_22-spec-All-Power_xsd.tmp#QCodePropType_uri NewsML-G2_2_22-spec-All-Power_xsd.tmp#QCodePropType NewsML-G2_2_22-spec-All-Power_xsd.tmp#i18nAttributes NewsML-G2_2_22-spec-All-Power_xsd.tmp#name NewsML-G2_2_22-spec-All-Power_xsd.tmp#hierarchyInfo NewsML-G2_2_22-spec-All-Power_xsd.tmp#QualPropType
Type QualPropType
Type hierarchy
Properties
content complex
Model
Children hierarchyInfo, name
Instance
<accessStatus creator="" creatoruri="" custom="" dir="" how="" howuri="" id="" xml:lang="" modified="" pubconstraint="" pubconstrainturi="" qcode="" uri="" why="" whyuri="" xmlns="http://iptc.org/std/nar/2006-10-01/">
  <name creator="" creatoruri="" custom="" dir="" how="" howuri="" id="" xml:lang="" modified="" part="" parturi="" pubconstraint="" pubconstrainturi="" role="" roleuri="" validfrom="" validto="" why="" whyuri="">{1,1}</name>
  <hierarchyInfo creator="" creatoruri="" custom="" how="" howuri="" id="" modified="" pubconstraint="" pubconstrainturi="" why="" whyuri="">{1,1}</hierarchyInfo>
</accessStatus>
Attributes
QName Type Use Annotation
creator QCodeType optional
If the attribute is empty, specifies which entity (person, organisation or system) will edit the property - expressed by a QCode. If the attribute is non-empty, specifies which entity (person, organisation or system) has edited the property.
creatoruri IRIType optional
If the attribute is empty, specifies which entity (person, organisation or system) will edit the property - expressed by a URI. If the attribute is non-empty, specifies which entity (person, organisation or system) has edited the property.
custom xs:boolean optional
If set to true the corresponding property was added to the G2 Item for a specific customer or group of customers only. The default value of this property is false which applies when this attribute is not used with the property.
dir restriction of xs:NMTOKEN optional
The directionality of textual content (enumeration: ltr, rtl)
how QCodeType optional
Indicates by which means the value was extracted from the content - expressed by a QCode
howuri IRIType optional
Indicates by which means the value was extracted from the content - expressed by a URI
id xs:ID optional
The local identifier of the property.
modified DateOptTimeType optional
The date (and, optionally, the time) when the property was last modified. The initial value is the date (and, optionally, the time) of creation of the property.
pubconstraint QCodeListType optional
One or many constraints that apply to publishing the value of the property - expressed by a QCode. Each constraint applies to all descendant elements.
pubconstrainturi IRIListType optional
One or many constraints that apply to publishing the value of the property - expressed by a URI. Each constraint applies to all descendant elements.
qcode QCodeType optional
A qualified code which identifies a concept  - either the  qcode or the uri attribute MUST be used
uri IRIType optional
A URI which identifies a concept  - either the  qcode or the uri attribute MUST be used
why QCodeType optional
Why the metadata has been included - expressed by a QCode
whyuri IRIType optional
Why the metadata has been included - expressed by a URI
xml:lang union of(xs:language, restriction of xs:string) optional
Attempting to install the relevant ISO 2- and 3-letter
         codes as the enumerated possible values is probably never
         going to be a realistic possibility.  See
         RFC 3066 at http://www.ietf.org/rfc/rfc3066.txt and the IANA registry
         at http://www.iana.org/assignments/lang-tag-apps.htm for
         further information.

         The union allows for the 'un-declaration' of xml:lang with
         the empty string.
Wildcard: ANY attribute from ANY namespace OTHER than 'http://iptc.org/std/nar/2006-10-01/'
Source
<xs:element name="accessStatus" type="QualPropType">
  <xs:annotation>
    <xs:documentation>Indication of the accessibility of the event</xs:documentation>
  </xs:annotation>
</xs:element>
Element eventDetails / participationRequirement
Namespace http://iptc.org/std/nar/2006-10-01/
Annotations
A requirement for participating in the event
Diagram
Diagram NewsML-G2_2_22-spec-All-Power_xsd.tmp#commonPowerAttributes NewsML-G2_2_22-spec-All-Power_xsd.tmp#flexAttributes NewsML-G2_2_22-spec-All-Power_xsd.tmp#i18nAttributes NewsML-G2_2_22-spec-All-Power_xsd.tmp#name NewsML-G2_2_22-spec-All-Power_xsd.tmp#definition NewsML-G2_2_22-spec-All-Power_xsd.tmp#note NewsML-G2_2_22-spec-All-Power_xsd.tmp#facet NewsML-G2_2_22-spec-All-Power_xsd.tmp#remoteInfo NewsML-G2_2_22-spec-All-Power_xsd.tmp#hierarchyInfo NewsML-G2_2_22-spec-All-Power_xsd.tmp#ConceptDefinitionGroup NewsML-G2_2_22-spec-All-Power_xsd.tmp#sameAs NewsML-G2_2_22-spec-All-Power_xsd.tmp#broader NewsML-G2_2_22-spec-All-Power_xsd.tmp#narrower NewsML-G2_2_22-spec-All-Power_xsd.tmp#related NewsML-G2_2_22-spec-All-Power_xsd.tmp#ConceptRelationshipsGroup NewsML-G2_2_22-spec-All-Power_xsd.tmp#Flex1PropType NewsML-G2_2_22-spec-All-Power_xsd.tmp#eventDetails_eventDetails_participationRequirement_role NewsML-G2_2_22-spec-All-Power_xsd.tmp#eventDetails_eventDetails_participationRequirement_roleuri
Type extension of Flex1PropType
Type hierarchy
Properties
content complex
Model
(name | definition | note | facet | remoteInfo | hierarchyInfo) , (sameAs | broader | narrower | related) , ANY element from ANY namespace OTHER than 'http://iptc.org/std/nar/2006-10-01/'
Children broader, definition, facet, hierarchyInfo, name, narrower, note, related, remoteInfo, sameAs
Instance
<participationRequirement creator="" creatoruri="" custom="" dir="" how="" howuri="" id="" xml:lang="" literal="" modified="" pubconstraint="" pubconstrainturi="" qcode="" role="" roleuri="" type="" typeuri="" uri="" why="" whyuri="" xmlns="http://iptc.org/std/nar/2006-10-01/">
  <name creator="" creatoruri="" custom="" dir="" how="" howuri="" id="" xml:lang="" modified="" part="" parturi="" pubconstraint="" pubconstrainturi="" role="" roleuri="" validfrom="" validto="" why="" whyuri="">{1,1}</name>
  <definition creator="" creatoruri="" custom="" dir="" how="" howuri="" id="" xml:lang="" media="" modified="" pubconstraint="" pubconstrainturi="" role="" roleuri="" validfrom="" validto="" why="" whyuri="">{1,1}</definition>
  <note creator="" creatoruri="" custom="" dir="" how="" howuri="" id="" xml:lang="" media="" modified="" pubconstraint="" pubconstrainturi="" role="" roleuri="" validfrom="" validto="" why="" whyuri="">{1,1}</note>
  <facet creator="" creatoruri="" custom="" dir="" g2flag="DEPR" how="" howuri="" id="" xml:lang="" literal="" modified="" pubconstraint="" pubconstrainturi="" qcode="" rel="" reluri="" type="" typeuri="" uri="" validfrom="" validto="" why="" whyuri="">{1,1}</facet>
  <remoteInfo contenttype="" contenttypevariant="" creator="" creatoruri="" custom="" dir="" format="" formaturi="" guidref="" how="" howuri="" href="" hreftype="" id="" xml:lang="" modified="" persistidref="" pubconstraint="" pubconstrainturi="" rank="" rel="" reluri="" residref="" size="" title="" validfrom="" validto="" version="" why="" whyuri="">{1,1}</remoteInfo>
  <hierarchyInfo creator="" creatoruri="" custom="" how="" howuri="" id="" modified="" pubconstraint="" pubconstrainturi="" why="" whyuri="">{1,1}</hierarchyInfo>
  <sameAs creator="" creatoruri="" custom="" dir="" how="" howuri="" id="" xml:lang="" literal="" modified="" pubconstraint="" pubconstrainturi="" qcode="" type="" typeuri="" uri="" validfrom="" validto="" why="" whyuri="">{1,1}</sameAs>
  <broader creator="" creatoruri="" custom="" dir="" how="" howuri="" id="" xml:lang="" literal="" modified="" pubconstraint="" pubconstrainturi="" qcode="" rank="" rel="" reluri="" type="" typeuri="" uri="" validfrom="" validto="" why="" whyuri="">{1,1}</broader>
  <narrower creator="" creatoruri="" custom="" dir="" how="" howuri="" id="" xml:lang="" literal="" modified="" pubconstraint="" pubconstrainturi="" qcode="" rank="" rel="" reluri="" type="" typeuri="" uri="" validfrom="" validto="" why="" whyuri="">{1,1}</narrower>
  <related creator="" creatoruri="" custom="" dir="" how="" howuri="" id="" xml:lang="" literal="" modified="" pubconstraint="" pubconstrainturi="" qcode="" rank="" rel="" reluri="" type="" typeuri="" uri="" validfrom="" validto="" value="" valuedatatype="" valueunit="" valueunituri="" why="" whyuri="">{1,1}</related>
</participationRequirement>
Attributes
QName Type Use Annotation
creator QCodeType optional
If the attribute is empty, specifies which entity (person, organisation or system) will edit the property - expressed by a QCode. If the attribute is non-empty, specifies which entity (person, organisation or system) has edited the property.
creatoruri IRIType optional
If the attribute is empty, specifies which entity (person, organisation or system) will edit the property - expressed by a URI. If the attribute is non-empty, specifies which entity (person, organisation or system) has edited the property.
custom xs:boolean optional
If set to true the corresponding property was added to the G2 Item for a specific customer or group of customers only. The default value of this property is false which applies when this attribute is not used with the property.
dir restriction of xs:NMTOKEN optional
The directionality of textual content (enumeration: ltr, rtl)
how QCodeType optional
Indicates by which means the value was extracted from the content - expressed by a QCode
howuri IRIType optional
Indicates by which means the value was extracted from the content - expressed by a URI
id xs:ID optional
The local identifier of the property.
literal g2normalizedString optional
A free-text value assigned as property value.
modified DateOptTimeType optional
The date (and, optionally, the time) when the property was last modified. The initial value is the date (and, optionally, the time) of creation of the property.
pubconstraint QCodeListType optional
One or many constraints that apply to publishing the value of the property - expressed by a QCode. Each constraint applies to all descendant elements.
pubconstrainturi IRIListType optional
One or many constraints that apply to publishing the value of the property - expressed by a URI. Each constraint applies to all descendant elements.
qcode QCodeType optional
A qualified code which identifies a concept.
role QCodeType optional
Refinement of the semantics of the property - expressed by a QCode
roleuri IRIType optional
Refinement of the semantics of the property - expressed by a URI
type QCodeType optional
The type of the concept assigned as controlled property value - expressed by a QCode
typeuri IRIType optional
The type of the concept assigned as controlled property value - expressed by a URI
uri IRIType optional
A URI which identifies a concept.
why QCodeType optional
Why the metadata has been included - expressed by a QCode
whyuri IRIType optional
Why the metadata has been included - expressed by a URI
xml:lang union of(xs:language, restriction of xs:string) optional
Attempting to install the relevant ISO 2- and 3-letter
         codes as the enumerated possible values is probably never
         going to be a realistic possibility.  See
         RFC 3066 at http://www.ietf.org/rfc/rfc3066.txt and the IANA registry
         at http://www.iana.org/assignments/lang-tag-apps.htm for
         further information.

         The union allows for the 'un-declaration' of xml:lang with
         the empty string.
Wildcard: ANY attribute from ANY namespace OTHER than 'http://iptc.org/std/nar/2006-10-01/'
Source
<xs:element name="participationRequirement">
  <xs:annotation>
    <xs:documentation>A requirement for participating in the event</xs:documentation>
  </xs:annotation>
  <xs:complexType>
    <xs:complexContent>
      <xs:extension base="Flex1PropType">
        <xs:attribute name="role" type="QCodeType">
          <xs:annotation>
            <xs:documentation>Refinement of the semantics of the property - expressed by a QCode</xs:documentation>
          </xs:annotation>
        </xs:attribute>
        <xs:attribute name="roleuri" type="IRIType">
          <xs:annotation>
            <xs:documentation>Refinement of the semantics of the property - expressed by a URI</xs:documentation>
          </xs:annotation>
        </xs:attribute>
      </xs:extension>
    </xs:complexContent>
  </xs:complexType>
</xs:element>
Element eventDetails / subject
Namespace http://iptc.org/std/nar/2006-10-01/
Annotations
A subject covered by the event.
Diagram
Diagram NewsML-G2_2_22-spec-All-Power_xsd.tmp#commonPowerAttributes NewsML-G2_2_22-spec-All-Power_xsd.tmp#flexAttributes NewsML-G2_2_22-spec-All-Power_xsd.tmp#i18nAttributes NewsML-G2_2_22-spec-All-Power_xsd.tmp#name NewsML-G2_2_22-spec-All-Power_xsd.tmp#definition NewsML-G2_2_22-spec-All-Power_xsd.tmp#note NewsML-G2_2_22-spec-All-Power_xsd.tmp#facet NewsML-G2_2_22-spec-All-Power_xsd.tmp#remoteInfo NewsML-G2_2_22-spec-All-Power_xsd.tmp#hierarchyInfo NewsML-G2_2_22-spec-All-Power_xsd.tmp#ConceptDefinitionGroup NewsML-G2_2_22-spec-All-Power_xsd.tmp#sameAs NewsML-G2_2_22-spec-All-Power_xsd.tmp#broader NewsML-G2_2_22-spec-All-Power_xsd.tmp#narrower NewsML-G2_2_22-spec-All-Power_xsd.tmp#related NewsML-G2_2_22-spec-All-Power_xsd.tmp#ConceptRelationshipsGroup NewsML-G2_2_22-spec-All-Power_xsd.tmp#Flex1PropType NewsML-G2_2_22-spec-All-Power_xsd.tmp#quantifyAttributes NewsML-G2_2_22-spec-All-Power_xsd.tmp#bag NewsML-G2_2_22-spec-All-Power_xsd.tmp#Flex1ConceptPropType
Type Flex1ConceptPropType
Type hierarchy
Properties
content complex
Model
(name | definition | note | facet | remoteInfo | hierarchyInfo) , (sameAs | broader | narrower | related) , ANY element from ANY namespace OTHER than 'http://iptc.org/std/nar/2006-10-01/' , bag{0,1}
Children bag, broader, definition, facet, hierarchyInfo, name, narrower, note, related, remoteInfo, sameAs
Instance
<subject confidence="" creator="" creatoruri="" custom="" derivedfrom="" dir="" how="" howuri="" id="" xml:lang="" literal="" modified="" pubconstraint="" pubconstrainturi="" qcode="" relevance="" type="" typeuri="" uri="" why="" whyuri="" xmlns="http://iptc.org/std/nar/2006-10-01/">
  <name creator="" creatoruri="" custom="" dir="" how="" howuri="" id="" xml:lang="" modified="" part="" parturi="" pubconstraint="" pubconstrainturi="" role="" roleuri="" validfrom="" validto="" why="" whyuri="">{1,1}</name>
  <definition creator="" creatoruri="" custom="" dir="" how="" howuri="" id="" xml:lang="" media="" modified="" pubconstraint="" pubconstrainturi="" role="" roleuri="" validfrom="" validto="" why="" whyuri="">{1,1}</definition>
  <note creator="" creatoruri="" custom="" dir="" how="" howuri="" id="" xml:lang="" media="" modified="" pubconstraint="" pubconstrainturi="" role="" roleuri="" validfrom="" validto="" why="" whyuri="">{1,1}</note>
  <facet creator="" creatoruri="" custom="" dir="" g2flag="DEPR" how="" howuri="" id="" xml:lang="" literal="" modified="" pubconstraint="" pubconstrainturi="" qcode="" rel="" reluri="" type="" typeuri="" uri="" validfrom="" validto="" why="" whyuri="">{1,1}</facet>
  <remoteInfo contenttype="" contenttypevariant="" creator="" creatoruri="" custom="" dir="" format="" formaturi="" guidref="" how="" howuri="" href="" hreftype="" id="" xml:lang="" modified="" persistidref="" pubconstraint="" pubconstrainturi="" rank="" rel="" reluri="" residref="" size="" title="" validfrom="" validto="" version="" why="" whyuri="">{1,1}</remoteInfo>
  <hierarchyInfo creator="" creatoruri="" custom="" how="" howuri="" id="" modified="" pubconstraint="" pubconstrainturi="" why="" whyuri="">{1,1}</hierarchyInfo>
  <sameAs creator="" creatoruri="" custom="" dir="" how="" howuri="" id="" xml:lang="" literal="" modified="" pubconstraint="" pubconstrainturi="" qcode="" type="" typeuri="" uri="" validfrom="" validto="" why="" whyuri="">{1,1}</sameAs>
  <broader creator="" creatoruri="" custom="" dir="" how="" howuri="" id="" xml:lang="" literal="" modified="" pubconstraint="" pubconstrainturi="" qcode="" rank="" rel="" reluri="" type="" typeuri="" uri="" validfrom="" validto="" why="" whyuri="">{1,1}</broader>
  <narrower creator="" creatoruri="" custom="" dir="" how="" howuri="" id="" xml:lang="" literal="" modified="" pubconstraint="" pubconstrainturi="" qcode="" rank="" rel="" reluri="" type="" typeuri="" uri="" validfrom="" validto="" why="" whyuri="">{1,1}</narrower>
  <related creator="" creatoruri="" custom="" dir="" how="" howuri="" id="" xml:lang="" literal="" modified="" pubconstraint="" pubconstrainturi="" qcode="" rank="" rel="" reluri="" type="" typeuri="" uri="" validfrom="" validto="" value="" valuedatatype="" valueunit="" valueunituri="" why="" whyuri="">{1,1}</related>
  <bag creator="" creatoruri="" custom="" dir="" how="" howuri="" id="" xml:lang="" modified="" pubconstraint="" pubconstrainturi="" why="" whyuri="">{0,1}</bag>
</subject>
Attributes
QName Type Use Annotation
confidence Int100Type optional
The confidence with which the metadata has been assigned.
creator QCodeType optional
If the attribute is empty, specifies which entity (person, organisation or system) will edit the property - expressed by a QCode. If the attribute is non-empty, specifies which entity (person, organisation or system) has edited the property.
creatoruri IRIType optional
If the attribute is empty, specifies which entity (person, organisation or system) will edit the property - expressed by a URI. If the attribute is non-empty, specifies which entity (person, organisation or system) has edited the property.
custom xs:boolean optional
If set to true the corresponding property was added to the G2 Item for a specific customer or group of customers only. The default value of this property is false which applies when this attribute is not used with the property.
derivedfrom QCodeListType optional
A reference to the concept from which the concept identified by qcode was derived/inferred - use DEPRECATED in NewsML-G2 2.12 and higher, use the derivedFrom element
dir restriction of xs:NMTOKEN optional
The directionality of textual content (enumeration: ltr, rtl)
how QCodeType optional
Indicates by which means the value was extracted from the content - expressed by a QCode
howuri IRIType optional
Indicates by which means the value was extracted from the content - expressed by a URI
id xs:ID optional
The local identifier of the property.
literal g2normalizedString optional
A free-text value assigned as property value.
modified DateOptTimeType optional
The date (and, optionally, the time) when the property was last modified. The initial value is the date (and, optionally, the time) of creation of the property.
pubconstraint QCodeListType optional
One or many constraints that apply to publishing the value of the property - expressed by a QCode. Each constraint applies to all descendant elements.
pubconstrainturi IRIListType optional
One or many constraints that apply to publishing the value of the property - expressed by a URI. Each constraint applies to all descendant elements.
qcode QCodeType optional
A qualified code which identifies a concept.
relevance Int100Type optional
The relevance of the metadata to the news content to which it is attached.
type QCodeType optional
The type of the concept assigned as controlled property value - expressed by a QCode
typeuri IRIType optional
The type of the concept assigned as controlled property value - expressed by a URI
uri IRIType optional
A URI which identifies a concept.
why QCodeType optional
Why the metadata has been included - expressed by a QCode
whyuri IRIType optional
Why the metadata has been included - expressed by a URI
xml:lang union of(xs:language, restriction of xs:string) optional
Attempting to install the relevant ISO 2- and 3-letter
         codes as the enumerated possible values is probably never
         going to be a realistic possibility.  See
         RFC 3066 at http://www.ietf.org/rfc/rfc3066.txt and the IANA registry
         at http://www.iana.org/assignments/lang-tag-apps.htm for
         further information.

         The union allows for the 'un-declaration' of xml:lang with
         the empty string.
Wildcard: ANY attribute from ANY namespace OTHER than 'http://iptc.org/std/nar/2006-10-01/'
Source
<xs:element name="subject" type="Flex1ConceptPropType">
  <xs:annotation>
    <xs:documentation>A subject covered by the event.</xs:documentation>
  </xs:annotation>
</xs:element>
Element eventDetails / location
Namespace http://iptc.org/std/nar/2006-10-01/
Annotations
A location (geographical area or point of interest) the even takes place
Diagram
Diagram NewsML-G2_2_22-spec-All-Power_xsd.tmp#flexAttributes NewsML-G2_2_22-spec-All-Power_xsd.tmp#commonPowerAttributes NewsML-G2_2_22-spec-All-Power_xsd.tmp#i18nAttributes NewsML-G2_2_22-spec-All-Power_xsd.tmp#name NewsML-G2_2_22-spec-All-Power_xsd.tmp#definition NewsML-G2_2_22-spec-All-Power_xsd.tmp#note NewsML-G2_2_22-spec-All-Power_xsd.tmp#facet NewsML-G2_2_22-spec-All-Power_xsd.tmp#remoteInfo NewsML-G2_2_22-spec-All-Power_xsd.tmp#hierarchyInfo NewsML-G2_2_22-spec-All-Power_xsd.tmp#ConceptDefinitionGroup NewsML-G2_2_22-spec-All-Power_xsd.tmp#sameAs NewsML-G2_2_22-spec-All-Power_xsd.tmp#broader NewsML-G2_2_22-spec-All-Power_xsd.tmp#narrower NewsML-G2_2_22-spec-All-Power_xsd.tmp#related NewsML-G2_2_22-spec-All-Power_xsd.tmp#ConceptRelationshipsGroup NewsML-G2_2_22-spec-All-Power_xsd.tmp#geoAreaDetails NewsML-G2_2_22-spec-All-Power_xsd.tmp#POIDetails NewsML-G2_2_22-spec-All-Power_xsd.tmp#FlexLocationPropType NewsML-G2_2_22-spec-All-Power_xsd.tmp#eventDetails_eventDetails_location_role NewsML-G2_2_22-spec-All-Power_xsd.tmp#eventDetails_eventDetails_location_roleuri
Type extension of FlexLocationPropType
Type hierarchy
Properties
content complex
Model
(name | definition | note | facet | remoteInfo | hierarchyInfo) , (sameAs | broader | narrower | related) , (geoAreaDetails | POIDetails) , ANY element from ANY namespace OTHER than 'http://iptc.org/std/nar/2006-10-01/'
Children POIDetails, broader, definition, facet, geoAreaDetails, hierarchyInfo, name, narrower, note, related, remoteInfo, sameAs
Instance
<location creator="" creatoruri="" custom="" dir="" how="" howuri="" id="" xml:lang="" literal="" modified="" pubconstraint="" pubconstrainturi="" qcode="" role="" roleuri="" type="" typeuri="" uri="" why="" whyuri="" xmlns="http://iptc.org/std/nar/2006-10-01/">
  <name creator="" creatoruri="" custom="" dir="" how="" howuri="" id="" xml:lang="" modified="" part="" parturi="" pubconstraint="" pubconstrainturi="" role="" roleuri="" validfrom="" validto="" why="" whyuri="">{1,1}</name>
  <definition creator="" creatoruri="" custom="" dir="" how="" howuri="" id="" xml:lang="" media="" modified="" pubconstraint="" pubconstrainturi="" role="" roleuri="" validfrom="" validto="" why="" whyuri="">{1,1}</definition>
  <note creator="" creatoruri="" custom="" dir="" how="" howuri="" id="" xml:lang="" media="" modified="" pubconstraint="" pubconstrainturi="" role="" roleuri="" validfrom="" validto="" why="" whyuri="">{1,1}</note>
  <facet creator="" creatoruri="" custom="" dir="" g2flag="DEPR" how="" howuri="" id="" xml:lang="" literal="" modified="" pubconstraint="" pubconstrainturi="" qcode="" rel="" reluri="" type="" typeuri="" uri="" validfrom="" validto="" why="" whyuri="">{1,1}</facet>
  <remoteInfo contenttype="" contenttypevariant="" creator="" creatoruri="" custom="" dir="" format="" formaturi="" guidref="" how="" howuri="" href="" hreftype="" id="" xml:lang="" modified="" persistidref="" pubconstraint="" pubconstrainturi="" rank="" rel="" reluri="" residref="" size="" title="" validfrom="" validto="" version="" why="" whyuri="">{1,1}</remoteInfo>
  <hierarchyInfo creator="" creatoruri="" custom="" how="" howuri="" id="" modified="" pubconstraint="" pubconstrainturi="" why="" whyuri="">{1,1}</hierarchyInfo>
  <sameAs creator="" creatoruri="" custom="" dir="" how="" howuri="" id="" xml:lang="" literal="" modified="" pubconstraint="" pubconstrainturi="" qcode="" type="" typeuri="" uri="" validfrom="" validto="" why="" whyuri="">{1,1}</sameAs>
  <broader creator="" creatoruri="" custom="" dir="" how="" howuri="" id="" xml:lang="" literal="" modified="" pubconstraint="" pubconstrainturi="" qcode="" rank="" rel="" reluri="" type="" typeuri="" uri="" validfrom="" validto="" why="" whyuri="">{1,1}</broader>
  <narrower creator="" creatoruri="" custom="" dir="" how="" howuri="" id="" xml:lang="" literal="" modified="" pubconstraint="" pubconstrainturi="" qcode="" rank="" rel="" reluri="" type="" typeuri="" uri="" validfrom="" validto="" why="" whyuri="">{1,1}</narrower>
  <related creator="" creatoruri="" custom="" dir="" how="" howuri="" id="" xml:lang="" literal="" modified="" pubconstraint="" pubconstrainturi="" qcode="" rank="" rel="" reluri="" type="" typeuri="" uri="" validfrom="" validto="" value="" valuedatatype="" valueunit="" valueunituri="" why="" whyuri="">{1,1}</related>
  <geoAreaDetails creator="" creatoruri="" custom="" how="" howuri="" id="" modified="" pubconstraint="" pubconstrainturi="" why="" whyuri="">{1,1}</geoAreaDetails>
  <POIDetails creator="" creatoruri="" custom="" how="" howuri="" id="" modified="" pubconstraint="" pubconstrainturi="" why="" whyuri="">{1,1}</POIDetails>
</location>
Attributes
QName Type Use Annotation
creator QCodeType optional
If the attribute is empty, specifies which entity (person, organisation or system) will edit the property - expressed by a QCode. If the attribute is non-empty, specifies which entity (person, organisation or system) has edited the property.
creatoruri IRIType optional
If the attribute is empty, specifies which entity (person, organisation or system) will edit the property - expressed by a URI. If the attribute is non-empty, specifies which entity (person, organisation or system) has edited the property.
custom xs:boolean optional
If set to true the corresponding property was added to the G2 Item for a specific customer or group of customers only. The default value of this property is false which applies when this attribute is not used with the property.
dir restriction of xs:NMTOKEN optional
The directionality of textual content (enumeration: ltr, rtl)
how QCodeType optional
Indicates by which means the value was extracted from the content - expressed by a QCode
howuri IRIType optional
Indicates by which means the value was extracted from the content - expressed by a URI
id xs:ID optional
The local identifier of the property.
literal g2normalizedString optional
A free-text value assigned as property value.
modified DateOptTimeType optional
The date (and, optionally, the time) when the property was last modified. The initial value is the date (and, optionally, the time) of creation of the property.
pubconstraint QCodeListType optional
One or many constraints that apply to publishing the value of the property - expressed by a QCode. Each constraint applies to all descendant elements.
pubconstrainturi IRIListType optional
One or many constraints that apply to publishing the value of the property - expressed by a URI. Each constraint applies to all descendant elements.
qcode QCodeType optional
A qualified code which identifies a concept.
role QCodeType optional
Refinement of the semantics of the location regarding the event - expressed by a QCode
roleuri IRIType optional
Refinement of the semantics of the location regarding the event - expressed by a URI
type QCodeType optional
The type of the concept assigned as controlled property value - expressed by a QCode
typeuri IRIType optional
The type of the concept assigned as controlled property value - expressed by a URI
uri IRIType optional
A URI which identifies a concept.
why QCodeType optional
Why the metadata has been included - expressed by a QCode
whyuri IRIType optional
Why the metadata has been included - expressed by a URI
xml:lang union of(xs:language, restriction of xs:string) optional
Attempting to install the relevant ISO 2- and 3-letter
         codes as the enumerated possible values is probably never
         going to be a realistic possibility.  See
         RFC 3066 at http://www.ietf.org/rfc/rfc3066.txt and the IANA registry
         at http://www.iana.org/assignments/lang-tag-apps.htm for
         further information.

         The union allows for the 'un-declaration' of xml:lang with
         the empty string.
Wildcard: ANY attribute from ANY namespace OTHER than 'http://iptc.org/std/nar/2006-10-01/'
Source
<xs:element name="location">
  <xs:annotation>
    <xs:documentation>A location (geographical area or point of interest) the even takes place</xs:documentation>
  </xs:annotation>
  <xs:complexType>
    <xs:complexContent>
      <xs:extension base="FlexLocationPropType">
        <xs:attribute name="role" type="QCodeType">
          <xs:annotation>
            <xs:documentation>Refinement of the semantics of the location regarding the event - expressed by a QCode</xs:documentation>
          </xs:annotation>
        </xs:attribute>
        <xs:attribute name="roleuri" type="IRIType">
          <xs:annotation>
            <xs:documentation>Refinement of the semantics of the location regarding the event - expressed by a URI</xs:documentation>
          </xs:annotation>
        </xs:attribute>
      </xs:extension>
    </xs:complexContent>
  </xs:complexType>
</xs:element>
Element eventDetails / participant
Namespace http://iptc.org/std/nar/2006-10-01/
Annotations
A person or organisation (e.g. group of artists) participating in the event.
Diagram
Diagram NewsML-G2_2_22-spec-All-Power_xsd.tmp#commonPowerAttributes NewsML-G2_2_22-spec-All-Power_xsd.tmp#flexAttributes NewsML-G2_2_22-spec-All-Power_xsd.tmp#i18nAttributes NewsML-G2_2_22-spec-All-Power_xsd.tmp#name NewsML-G2_2_22-spec-All-Power_xsd.tmp#definition NewsML-G2_2_22-spec-All-Power_xsd.tmp#note NewsML-G2_2_22-spec-All-Power_xsd.tmp#facet NewsML-G2_2_22-spec-All-Power_xsd.tmp#remoteInfo NewsML-G2_2_22-spec-All-Power_xsd.tmp#hierarchyInfo NewsML-G2_2_22-spec-All-Power_xsd.tmp#ConceptDefinitionGroup NewsML-G2_2_22-spec-All-Power_xsd.tmp#sameAs NewsML-G2_2_22-spec-All-Power_xsd.tmp#broader NewsML-G2_2_22-spec-All-Power_xsd.tmp#narrower NewsML-G2_2_22-spec-All-Power_xsd.tmp#related NewsML-G2_2_22-spec-All-Power_xsd.tmp#ConceptRelationshipsGroup NewsML-G2_2_22-spec-All-Power_xsd.tmp#personDetails NewsML-G2_2_22-spec-All-Power_xsd.tmp#organisationDetails NewsML-G2_2_22-spec-All-Power_xsd.tmp#FlexPartyPropType NewsML-G2_2_22-spec-All-Power_xsd.tmp#Flex1PartyPropType_role NewsML-G2_2_22-spec-All-Power_xsd.tmp#Flex1PartyPropType_roleuri NewsML-G2_2_22-spec-All-Power_xsd.tmp#Flex1PartyPropType
Type Flex1PartyPropType
Type hierarchy
Properties
content complex
Model
(name | definition | note | facet | remoteInfo | hierarchyInfo) , (sameAs | broader | narrower | related) , (personDetails | organisationDetails) , ANY element from ANY namespace OTHER than 'http://iptc.org/std/nar/2006-10-01/'
Children broader, definition, facet, hierarchyInfo, name, narrower, note, organisationDetails, personDetails, related, remoteInfo, sameAs
Instance
<participant creator="" creatoruri="" custom="" dir="" how="" howuri="" id="" xml:lang="" literal="" modified="" pubconstraint="" pubconstrainturi="" qcode="" role="" roleuri="" type="" typeuri="" uri="" why="" whyuri="" xmlns="http://iptc.org/std/nar/2006-10-01/">
  <name creator="" creatoruri="" custom="" dir="" how="" howuri="" id="" xml:lang="" modified="" part="" parturi="" pubconstraint="" pubconstrainturi="" role="" roleuri="" validfrom="" validto="" why="" whyuri="">{1,1}</name>
  <definition creator="" creatoruri="" custom="" dir="" how="" howuri="" id="" xml:lang="" media="" modified="" pubconstraint="" pubconstrainturi="" role="" roleuri="" validfrom="" validto="" why="" whyuri="">{1,1}</definition>
  <note creator="" creatoruri="" custom="" dir="" how="" howuri="" id="" xml:lang="" media="" modified="" pubconstraint="" pubconstrainturi="" role="" roleuri="" validfrom="" validto="" why="" whyuri="">{1,1}</note>
  <facet creator="" creatoruri="" custom="" dir="" g2flag="DEPR" how="" howuri="" id="" xml:lang="" literal="" modified="" pubconstraint="" pubconstrainturi="" qcode="" rel="" reluri="" type="" typeuri="" uri="" validfrom="" validto="" why="" whyuri="">{1,1}</facet>
  <remoteInfo contenttype="" contenttypevariant="" creator="" creatoruri="" custom="" dir="" format="" formaturi="" guidref="" how="" howuri="" href="" hreftype="" id="" xml:lang="" modified="" persistidref="" pubconstraint="" pubconstrainturi="" rank="" rel="" reluri="" residref="" size="" title="" validfrom="" validto="" version="" why="" whyuri="">{1,1}</remoteInfo>
  <hierarchyInfo creator="" creatoruri="" custom="" how="" howuri="" id="" modified="" pubconstraint="" pubconstrainturi="" why="" whyuri="">{1,1}</hierarchyInfo>
  <sameAs creator="" creatoruri="" custom="" dir="" how="" howuri="" id="" xml:lang="" literal="" modified="" pubconstraint="" pubconstrainturi="" qcode="" type="" typeuri="" uri="" validfrom="" validto="" why="" whyuri="">{1,1}</sameAs>
  <broader creator="" creatoruri="" custom="" dir="" how="" howuri="" id="" xml:lang="" literal="" modified="" pubconstraint="" pubconstrainturi="" qcode="" rank="" rel="" reluri="" type="" typeuri="" uri="" validfrom="" validto="" why="" whyuri="">{1,1}</broader>
  <narrower creator="" creatoruri="" custom="" dir="" how="" howuri="" id="" xml:lang="" literal="" modified="" pubconstraint="" pubconstrainturi="" qcode="" rank="" rel="" reluri="" type="" typeuri="" uri="" validfrom="" validto="" why="" whyuri="">{1,1}</narrower>
  <related creator="" creatoruri="" custom="" dir="" how="" howuri="" id="" xml:lang="" literal="" modified="" pubconstraint="" pubconstrainturi="" qcode="" rank="" rel="" reluri="" type="" typeuri="" uri="" validfrom="" validto="" value="" valuedatatype="" valueunit="" valueunituri="" why="" whyuri="">{1,1}</related>
  <personDetails creator="" creatoruri="" custom="" how="" howuri="" id="" modified="" pubconstraint="" pubconstrainturi="" why="" whyuri="">{1,1}</personDetails>
  <organisationDetails creator="" creatoruri="" custom="" how="" howuri="" id="" modified="" pubconstraint="" pubconstrainturi="" why="" whyuri="">{1,1}</organisationDetails>
</participant>
Attributes
QName Type Use Annotation
creator QCodeType optional
If the attribute is empty, specifies which entity (person, organisation or system) will edit the property - expressed by a QCode. If the attribute is non-empty, specifies which entity (person, organisation or system) has edited the property.
creatoruri IRIType optional
If the attribute is empty, specifies which entity (person, organisation or system) will edit the property - expressed by a URI. If the attribute is non-empty, specifies which entity (person, organisation or system) has edited the property.
custom xs:boolean optional
If set to true the corresponding property was added to the G2 Item for a specific customer or group of customers only. The default value of this property is false which applies when this attribute is not used with the property.
dir restriction of xs:NMTOKEN optional
The directionality of textual content (enumeration: ltr, rtl)
how QCodeType optional
Indicates by which means the value was extracted from the content - expressed by a QCode
howuri IRIType optional
Indicates by which means the value was extracted from the content - expressed by a URI
id xs:ID optional
The local identifier of the property.
literal g2normalizedString optional
A free-text value assigned as property value.
modified DateOptTimeType optional
The date (and, optionally, the time) when the property was last modified. The initial value is the date (and, optionally, the time) of creation of the property.
pubconstraint QCodeListType optional
One or many constraints that apply to publishing the value of the property - expressed by a QCode. Each constraint applies to all descendant elements.
pubconstrainturi IRIListType optional
One or many constraints that apply to publishing the value of the property - expressed by a URI. Each constraint applies to all descendant elements.
qcode QCodeType optional
A qualified code which identifies a concept.
role QCodeListType optional
A refinement of the semantics of the property - expressed by a QCode. In the scope of infoSource only: If a party did anything other than originate information a role attribute with one or more roles must be applied. The recommended vocabulary is the IPTC Information Source Roles NewsCodes at http://cv.iptc.org/newscodes/infosourcerole/
roleuri IRIListType optional
A refinement of the semantics of the property - expressed by a URI. In the scope of infoSource only: If a party did anything other than originate information a role attribute with one or more roles must be applied. The recommended vocabulary is the IPTC Information Source Roles NewsCodes at http://cv.iptc.org/newscodes/infosourcerole/
type QCodeType optional
The type of the concept assigned as controlled property value - expressed by a QCode
typeuri IRIType optional
The type of the concept assigned as controlled property value - expressed by a URI
uri IRIType optional
A URI which identifies a concept.
why QCodeType optional
Why the metadata has been included - expressed by a QCode
whyuri IRIType optional
Why the metadata has been included - expressed by a URI
xml:lang union of(xs:language, restriction of xs:string) optional
Attempting to install the relevant ISO 2- and 3-letter
         codes as the enumerated possible values is probably never
         going to be a realistic possibility.  See
         RFC 3066 at http://www.ietf.org/rfc/rfc3066.txt and the IANA registry
         at http://www.iana.org/assignments/lang-tag-apps.htm for
         further information.

         The union allows for the 'un-declaration' of xml:lang with
         the empty string.
Wildcard: ANY attribute from ANY namespace OTHER than 'http://iptc.org/std/nar/2006-10-01/'
Source
<xs:element name="participant" type="Flex1PartyPropType">
  <xs:annotation>
    <xs:documentation>A person or organisation (e.g. group of artists) participating in the event.</xs:documentation>
  </xs:annotation>
</xs:element>
Element eventDetails / organiser
Namespace http://iptc.org/std/nar/2006-10-01/
Annotations
A person or organisation organising the event.
Diagram
Diagram NewsML-G2_2_22-spec-All-Power_xsd.tmp#commonPowerAttributes NewsML-G2_2_22-spec-All-Power_xsd.tmp#flexAttributes NewsML-G2_2_22-spec-All-Power_xsd.tmp#i18nAttributes NewsML-G2_2_22-spec-All-Power_xsd.tmp#name NewsML-G2_2_22-spec-All-Power_xsd.tmp#definition NewsML-G2_2_22-spec-All-Power_xsd.tmp#note NewsML-G2_2_22-spec-All-Power_xsd.tmp#facet NewsML-G2_2_22-spec-All-Power_xsd.tmp#remoteInfo NewsML-G2_2_22-spec-All-Power_xsd.tmp#hierarchyInfo NewsML-G2_2_22-spec-All-Power_xsd.tmp#ConceptDefinitionGroup NewsML-G2_2_22-spec-All-Power_xsd.tmp#sameAs NewsML-G2_2_22-spec-All-Power_xsd.tmp#broader NewsML-G2_2_22-spec-All-Power_xsd.tmp#narrower NewsML-G2_2_22-spec-All-Power_xsd.tmp#related NewsML-G2_2_22-spec-All-Power_xsd.tmp#ConceptRelationshipsGroup NewsML-G2_2_22-spec-All-Power_xsd.tmp#personDetails NewsML-G2_2_22-spec-All-Power_xsd.tmp#organisationDetails NewsML-G2_2_22-spec-All-Power_xsd.tmp#FlexPartyPropType NewsML-G2_2_22-spec-All-Power_xsd.tmp#Flex1PartyPropType_role NewsML-G2_2_22-spec-All-Power_xsd.tmp#Flex1PartyPropType_roleuri NewsML-G2_2_22-spec-All-Power_xsd.tmp#Flex1PartyPropType
Type Flex1PartyPropType
Type hierarchy
Properties
content complex
Model
(name | definition | note | facet | remoteInfo | hierarchyInfo) , (sameAs | broader | narrower | related) , (personDetails | organisationDetails) , ANY element from ANY namespace OTHER than 'http://iptc.org/std/nar/2006-10-01/'
Children broader, definition, facet, hierarchyInfo, name, narrower, note, organisationDetails, personDetails, related, remoteInfo, sameAs
Instance
<organiser creator="" creatoruri="" custom="" dir="" how="" howuri="" id="" xml:lang="" literal="" modified="" pubconstraint="" pubconstrainturi="" qcode="" role="" roleuri="" type="" typeuri="" uri="" why="" whyuri="" xmlns="http://iptc.org/std/nar/2006-10-01/">
  <name creator="" creatoruri="" custom="" dir="" how="" howuri="" id="" xml:lang="" modified="" part="" parturi="" pubconstraint="" pubconstrainturi="" role="" roleuri="" validfrom="" validto="" why="" whyuri="">{1,1}</name>
  <definition creator="" creatoruri="" custom="" dir="" how="" howuri="" id="" xml:lang="" media="" modified="" pubconstraint="" pubconstrainturi="" role="" roleuri="" validfrom="" validto="" why="" whyuri="">{1,1}</definition>
  <note creator="" creatoruri="" custom="" dir="" how="" howuri="" id="" xml:lang="" media="" modified="" pubconstraint="" pubconstrainturi="" role="" roleuri="" validfrom="" validto="" why="" whyuri="">{1,1}</note>
  <facet creator="" creatoruri="" custom="" dir="" g2flag="DEPR" how="" howuri="" id="" xml:lang="" literal="" modified="" pubconstraint="" pubconstrainturi="" qcode="" rel="" reluri="" type="" typeuri="" uri="" validfrom="" validto="" why="" whyuri="">{1,1}</facet>
  <remoteInfo contenttype="" contenttypevariant="" creator="" creatoruri="" custom="" dir="" format="" formaturi="" guidref="" how="" howuri="" href="" hreftype="" id="" xml:lang="" modified="" persistidref="" pubconstraint="" pubconstrainturi="" rank="" rel="" reluri="" residref="" size="" title="" validfrom="" validto="" version="" why="" whyuri="">{1,1}</remoteInfo>
  <hierarchyInfo creator="" creatoruri="" custom="" how="" howuri="" id="" modified="" pubconstraint="" pubconstrainturi="" why="" whyuri="">{1,1}</hierarchyInfo>
  <sameAs creator="" creatoruri="" custom="" dir="" how="" howuri="" id="" xml:lang="" literal="" modified="" pubconstraint="" pubconstrainturi="" qcode="" type="" typeuri="" uri="" validfrom="" validto="" why="" whyuri="">{1,1}</sameAs>
  <broader creator="" creatoruri="" custom="" dir="" how="" howuri="" id="" xml:lang="" literal="" modified="" pubconstraint="" pubconstrainturi="" qcode="" rank="" rel="" reluri="" type="" typeuri="" uri="" validfrom="" validto="" why="" whyuri="">{1,1}</broader>
  <narrower creator="" creatoruri="" custom="" dir="" how="" howuri="" id="" xml:lang="" literal="" modified="" pubconstraint="" pubconstrainturi="" qcode="" rank="" rel="" reluri="" type="" typeuri="" uri="" validfrom="" validto="" why="" whyuri="">{1,1}</narrower>
  <related creator="" creatoruri="" custom="" dir="" how="" howuri="" id="" xml:lang="" literal="" modified="" pubconstraint="" pubconstrainturi="" qcode="" rank="" rel="" reluri="" type="" typeuri="" uri="" validfrom="" validto="" value="" valuedatatype="" valueunit="" valueunituri="" why="" whyuri="">{1,1}</related>
  <personDetails creator="" creatoruri="" custom="" how="" howuri="" id="" modified="" pubconstraint="" pubconstrainturi="" why="" whyuri="">{1,1}</personDetails>
  <organisationDetails creator="" creatoruri="" custom="" how="" howuri="" id="" modified="" pubconstraint="" pubconstrainturi="" why="" whyuri="">{1,1}</organisationDetails>
</organiser>
Attributes
QName Type Use Annotation
creator QCodeType optional
If the attribute is empty, specifies which entity (person, organisation or system) will edit the property - expressed by a QCode. If the attribute is non-empty, specifies which entity (person, organisation or system) has edited the property.
creatoruri IRIType optional
If the attribute is empty, specifies which entity (person, organisation or system) will edit the property - expressed by a URI. If the attribute is non-empty, specifies which entity (person, organisation or system) has edited the property.
custom xs:boolean optional
If set to true the corresponding property was added to the G2 Item for a specific customer or group of customers only. The default value of this property is false which applies when this attribute is not used with the property.
dir restriction of xs:NMTOKEN optional
The directionality of textual content (enumeration: ltr, rtl)
how QCodeType optional
Indicates by which means the value was extracted from the content - expressed by a QCode
howuri IRIType optional
Indicates by which means the value was extracted from the content - expressed by a URI
id xs:ID optional
The local identifier of the property.
literal g2normalizedString optional
A free-text value assigned as property value.
modified DateOptTimeType optional
The date (and, optionally, the time) when the property was last modified. The initial value is the date (and, optionally, the time) of creation of the property.
pubconstraint QCodeListType optional
One or many constraints that apply to publishing the value of the property - expressed by a QCode. Each constraint applies to all descendant elements.
pubconstrainturi IRIListType optional
One or many constraints that apply to publishing the value of the property - expressed by a URI. Each constraint applies to all descendant elements.
qcode QCodeType optional
A qualified code which identifies a concept.
role QCodeListType optional
A refinement of the semantics of the property - expressed by a QCode. In the scope of infoSource only: If a party did anything other than originate information a role attribute with one or more roles must be applied. The recommended vocabulary is the IPTC Information Source Roles NewsCodes at http://cv.iptc.org/newscodes/infosourcerole/
roleuri IRIListType optional
A refinement of the semantics of the property - expressed by a URI. In the scope of infoSource only: If a party did anything other than originate information a role attribute with one or more roles must be applied. The recommended vocabulary is the IPTC Information Source Roles NewsCodes at http://cv.iptc.org/newscodes/infosourcerole/
type QCodeType optional
The type of the concept assigned as controlled property value - expressed by a QCode
typeuri IRIType optional
The type of the concept assigned as controlled property value - expressed by a URI
uri IRIType optional
A URI which identifies a concept.
why QCodeType optional
Why the metadata has been included - expressed by a QCode
whyuri IRIType optional
Why the metadata has been included - expressed by a URI
xml:lang union of(xs:language, restriction of xs:string) optional
Attempting to install the relevant ISO 2- and 3-letter
         codes as the enumerated possible values is probably never
         going to be a realistic possibility.  See
         RFC 3066 at http://www.ietf.org/rfc/rfc3066.txt and the IANA registry
         at http://www.iana.org/assignments/lang-tag-apps.htm for
         further information.

         The union allows for the 'un-declaration' of xml:lang with
         the empty string.
Wildcard: ANY attribute from ANY namespace OTHER than 'http://iptc.org/std/nar/2006-10-01/'
Source
<xs:element name="organiser" type="Flex1PartyPropType">
  <xs:annotation>
    <xs:documentation>A person or organisation organising the event.</xs:documentation>
  </xs:annotation>
</xs:element>
Element eventDetails / contactInfo
Namespace http://iptc.org/std/nar/2006-10-01/
Annotations
Primary information for the public to get in contact with the event.
Diagram
Diagram NewsML-G2_2_22-spec-All-Power_xsd.tmp#commonPowerAttributes NewsML-G2_2_22-spec-All-Power_xsd.tmp#ContactInfoType_role NewsML-G2_2_22-spec-All-Power_xsd.tmp#ContactInfoType_roleuri NewsML-G2_2_22-spec-All-Power_xsd.tmp#ContactInfoType_email NewsML-G2_2_22-spec-All-Power_xsd.tmp#ContactInfoType_im NewsML-G2_2_22-spec-All-Power_xsd.tmp#ContactInfoType_phone NewsML-G2_2_22-spec-All-Power_xsd.tmp#ContactInfoType_fax NewsML-G2_2_22-spec-All-Power_xsd.tmp#ContactInfoType_web NewsML-G2_2_22-spec-All-Power_xsd.tmp#ContactInfoType_address NewsML-G2_2_22-spec-All-Power_xsd.tmp#note NewsML-G2_2_22-spec-All-Power_xsd.tmp#ContactInfoType
Type ContactInfoType
Properties
content complex
Model
(email | im | phone | fax | web | address | note) , ANY element from ANY namespace OTHER than 'http://iptc.org/std/nar/2006-10-01/'
Children address, email, fax, im, note, phone, web
Instance
<contactInfo creator="" creatoruri="" custom="" how="" howuri="" id="" modified="" pubconstraint="" pubconstrainturi="" role="" roleuri="" why="" whyuri="" xmlns="http://iptc.org/std/nar/2006-10-01/">
  <email creator="" creatoruri="" custom="" how="" howuri="" id="" modified="" pubconstraint="" pubconstrainturi="" role="" roleuri="" why="" whyuri="">{1,1}</email>
  <im creator="" creatoruri="" custom="" how="" howuri="" id="" modified="" pubconstraint="" pubconstrainturi="" role="" roleuri="" tech="" techuri="" why="" whyuri="">{1,1}</im>
  <phone creator="" creatoruri="" custom="" how="" howuri="" id="" modified="" pubconstraint="" pubconstrainturi="" role="" roleuri="" tech="" techuri="" why="" whyuri="">{1,1}</phone>
  <fax creator="" creatoruri="" custom="" how="" howuri="" id="" modified="" pubconstraint="" pubconstrainturi="" role="" roleuri="" why="" whyuri="">{1,1}</fax>
  <web creator="" creatoruri="" custom="" how="" howuri="" id="" modified="" pubconstraint="" pubconstrainturi="" role="" roleuri="" why="" whyuri="">{1,1}</web>
  <address creator="" creatoruri="" custom="" how="" howuri="" id="" modified="" pubconstraint="" pubconstrainturi="" role="" roleuri="" why="" whyuri="">{1,1}</address>
  <note creator="" creatoruri="" custom="" dir="" how="" howuri="" id="" xml:lang="" media="" modified="" pubconstraint="" pubconstrainturi="" role="" roleuri="" validfrom="" validto="" why="" whyuri="">{1,1}</note>
</contactInfo>
Attributes
QName Type Use Annotation
creator QCodeType optional
If the attribute is empty, specifies which entity (person, organisation or system) will edit the property - expressed by a QCode. If the attribute is non-empty, specifies which entity (person, organisation or system) has edited the property.
creatoruri IRIType optional
If the attribute is empty, specifies which entity (person, organisation or system) will edit the property - expressed by a URI. If the attribute is non-empty, specifies which entity (person, organisation or system) has edited the property.
custom xs:boolean optional
If set to true the corresponding property was added to the G2 Item for a specific customer or group of customers only. The default value of this property is false which applies when this attribute is not used with the property.
how QCodeType optional
Indicates by which means the value was extracted from the content - expressed by a QCode
howuri IRIType optional
Indicates by which means the value was extracted from the content - expressed by a URI
id xs:ID optional
The local identifier of the property.
modified DateOptTimeType optional
The date (and, optionally, the time) when the property was last modified. The initial value is the date (and, optionally, the time) of creation of the property.
pubconstraint QCodeListType optional
One or many constraints that apply to publishing the value of the property - expressed by a QCode. Each constraint applies to all descendant elements.
pubconstrainturi IRIListType optional
One or many constraints that apply to publishing the value of the property - expressed by a URI. Each constraint applies to all descendant elements.
role QCodeListType optional
A refinement of the semantics of a contact information - expressed by a QCode
roleuri IRIListType optional
A refinement of the semantics of a contact information - expressed by a URI
why QCodeType optional
Why the metadata has been included - expressed by a QCode
whyuri IRIType optional
Why the metadata has been included - expressed by a URI
Wildcard: ANY attribute from ANY namespace OTHER than 'http://iptc.org/std/nar/2006-10-01/'
Source
<xs:element name="contactInfo" type="ContactInfoType">
  <xs:annotation>
    <xs:documentation>Primary information for the public to get in contact with the event.</xs:documentation>
  </xs:annotation>
</xs:element>
Element eventDetails / newsCoverage
Namespace http://iptc.org/std/nar/2006-10-01/
Annotations
(LEGACY, see spec document) Structured and textual information about the intended coverage by the news provider of this event information. This information is aimed at the editorial staff of the receiver.
Diagram
Diagram NewsML-G2_2_22-spec-All-Power_xsd.tmp#eventDetails_eventDetails_newsCoverage_role NewsML-G2_2_22-spec-All-Power_xsd.tmp#eventDetails_eventDetails_newsCoverage_roleuri NewsML-G2_2_22-spec-All-Power_xsd.tmp#eventDetails_eventDetails_newsCoverage_g2contentType NewsML-G2_2_22-spec-All-Power_xsd.tmp#itemClass NewsML-G2_2_22-spec-All-Power_xsd.tmp#eventDetails_eventDetails_newsCoverage_assignedTo NewsML-G2_2_22-spec-All-Power_xsd.tmp#eventDetails_eventDetails_newsCoverage_scheduled NewsML-G2_2_22-spec-All-Power_xsd.tmp#eventDetails_eventDetails_newsCoverage_service NewsML-G2_2_22-spec-All-Power_xsd.tmp#eventDetails_eventDetails_newsCoverage_edNote NewsML-G2_2_22-spec-All-Power_xsd.tmp#language NewsML-G2_2_22-spec-All-Power_xsd.tmp#genre NewsML-G2_2_22-spec-All-Power_xsd.tmp#keyword NewsML-G2_2_22-spec-All-Power_xsd.tmp#subject NewsML-G2_2_22-spec-All-Power_xsd.tmp#slugline NewsML-G2_2_22-spec-All-Power_xsd.tmp#headline NewsML-G2_2_22-spec-All-Power_xsd.tmp#dateline NewsML-G2_2_22-spec-All-Power_xsd.tmp#by NewsML-G2_2_22-spec-All-Power_xsd.tmp#creditline NewsML-G2_2_22-spec-All-Power_xsd.tmp#description NewsML-G2_2_22-spec-All-Power_xsd.tmp#DescriptiveMetadataGroup
Properties
content complex
Model
g2contentType{0,1} , itemClass{0,1} , assignedTo* , scheduled{0,1} , service* , edNote* , (language | genre | keyword | subject | slugline | headline | dateline | by | creditline | description) , ANY element from ANY namespace OTHER than 'http://iptc.org/std/nar/2006-10-01/'
Children assignedTo, by, creditline, dateline, description, edNote, g2contentType, genre, headline, itemClass, keyword, language, scheduled, service, slugline, subject
Instance
<newsCoverage role="" roleuri="" xmlns="http://iptc.org/std/nar/2006-10-01/">
  <g2contentType creator="" creatoruri="" custom="" how="" howuri="" id="" modified="" pubconstraint="" pubconstrainturi="" why="" whyuri="">{0,1}</g2contentType>
  <itemClass creator="" creatoruri="" custom="" dir="" how="" howuri="" id="" xml:lang="" modified="" pubconstraint="" pubconstrainturi="" qcode="" uri="" why="" whyuri="">{0,1}</itemClass>
  <assignedTo creator="" creatoruri="" custom="" dir="" how="" howuri="" id="" xml:lang="" literal="" modified="" pubconstraint="" pubconstrainturi="" qcode="" role="" roleuri="" type="" typeuri="" uri="" why="" whyuri="">{0,unbounded}</assignedTo>
  <scheduled approxend="" approxstart="" creator="" creatoruri="" custom="" how="" howuri="" id="" modified="" pubconstraint="" pubconstrainturi="" why="" whyuri="">{0,1}</scheduled>
  <service creator="" creatoruri="" custom="" dir="" how="" howuri="" id="" xml:lang="" modified="" pubconstraint="" pubconstrainturi="" qcode="" uri="" why="" whyuri="">{0,unbounded}</service>
  <edNote creator="" creatoruri="" custom="" dir="" how="" howuri="" id="" xml:lang="" media="" modified="" pubconstraint="" pubconstrainturi="" role="" roleuri="" why="" whyuri="">{0,unbounded}</edNote>
  <language creator="" creatoruri="" custom="" how="" howuri="" id="" modified="" pubconstraint="" pubconstrainturi="" rank="" role="" roleuri="" tag="" why="" whyuri="">{1,1}</language>
  <genre confidence="" creator="" creatoruri="" custom="" derivedfrom="" dir="" how="" howuri="" id="" xml:lang="" literal="" modified="" pubconstraint="" pubconstrainturi="" qcode="" rank="" relevance="" type="" typeuri="" uri="" why="" whyuri="">{1,1}</genre>
  <keyword confidence="" creator="" creatoruri="" custom="" dir="" how="" howuri="" id="" xml:lang="" modified="" pubconstraint="" pubconstrainturi="" rank="" relevance="" role="" roleuri="" why="" whyuri="">{1,1}</keyword>
  <subject confidence="" creator="" creatoruri="" custom="" derivedfrom="" dir="" how="" howuri="" id="" xml:lang="" literal="" modified="" pubconstraint="" pubconstrainturi="" qcode="" rank="" relevance="" type="" typeuri="" uri="" why="" whyuri="">{1,1}</subject>
  <slugline creator="" creatoruri="" custom="" dir="" how="" howuri="" id="" xml:lang="" modified="" pubconstraint="" pubconstrainturi="" rank="" role="" roleuri="" separator="" why="" whyuri="">{1,1}</slugline>
  <headline creator="" creatoruri="" custom="" dir="" how="" howuri="" id="" xml:lang="" media="" modified="" pubconstraint="" pubconstrainturi="" rank="" role="" roleuri="" why="" whyuri="">{1,1}</headline>
  <dateline creator="" creatoruri="" custom="" dir="" how="" howuri="" id="" xml:lang="" media="" modified="" pubconstraint="" pubconstrainturi="" rank="" role="" roleuri="" why="" whyuri="">{1,1}</dateline>
  <by creator="" creatoruri="" custom="" dir="" how="" howuri="" id="" xml:lang="" media="" modified="" pubconstraint="" pubconstrainturi="" rank="" role="" roleuri="" why="" whyuri="">{1,1}</by>
  <creditline creator="" creatoruri="" custom="" dir="" how="" howuri="" id="" xml:lang="" modified="" pubconstraint="" pubconstrainturi="" rank="" why="" whyuri="">{1,1}</creditline>
  <description creator="" creatoruri="" custom="" dir="" how="" howuri="" id="" xml:lang="" media="" modified="" pubconstraint="" pubconstrainturi="" rank="" role="" roleuri="" why="" whyuri="">{1,1}</description>
</newsCoverage>
Attributes
QName Type Use Annotation
role QCodeType optional
A refinement of the semantics of the property - expressed by a QCode
roleuri IRIType optional
A refinement of the semantics of the property - expressed by a URI
Wildcard: ANY attribute from ANY namespace OTHER than 'http://iptc.org/std/nar/2006-10-01/'
Source
<xs:element name="newsCoverage">
  <xs:annotation>
    <xs:documentation>(LEGACY, see spec document) Structured and textual information about the intended coverage by the news provider of this event information. This information is aimed at the editorial staff of the receiver.</xs:documentation>
  </xs:annotation>
  <xs:complexType>
    <xs:sequence>
      <xs:element name="g2contentType" minOccurs="0">
        <xs:annotation>
          <xs:documentation>The kind of planned G2 item(s)</xs:documentation>
        </xs:annotation>
        <xs:complexType>
          <xs:simpleContent>
            <xs:extension base="xs:string">
              <xs:attributeGroup ref="commonPowerAttributes"/>
            </xs:extension>
          </xs:simpleContent>
        </xs:complexType>
      </xs:element>
      <xs:element ref="itemClass" minOccurs="0"/>
      <xs:element name="assignedTo" type="Flex1PartyPropType" minOccurs="0" maxOccurs="unbounded">
        <xs:annotation>
          <xs:documentation>The party which is assigned to cover the event and produce the planned G2 item.</xs:documentation>
        </xs:annotation>
      </xs:element>
      <xs:element name="scheduled" type="ApproximateDateTimePropType" minOccurs="0">
        <xs:annotation>
          <xs:documentation>The scheduled time of delivery for the planned G2 item(s).</xs:documentation>
        </xs:annotation>
      </xs:element>
      <xs:element name="service" type="QualPropType" minOccurs="0" maxOccurs="unbounded">
        <xs:annotation>
          <xs:documentation>An editorial service by which the planned G2 item will be distributed.</xs:documentation>
        </xs:annotation>
      </xs:element>
      <xs:element name="edNote" type="BlockType" minOccurs="0" maxOccurs="unbounded">
        <xs:annotation>
          <xs:documentation>Additional natural language information about the planned coverage addressed to the editorial people receiving and processing the item.</xs:documentation>
        </xs:annotation>
      </xs:element>
      <xs:group ref="DescriptiveMetadataGroup" minOccurs="0"/>
      <xs:any namespace="##other" processContents="lax" minOccurs="0" maxOccurs="unbounded">
        <xs:annotation>
          <xs:documentation>Extension point for any provider specific properties for news coverage - from any other namespace</xs:documentation>
        </xs:annotation>
      </xs:any>
    </xs:sequence>
    <xs:attribute name="role" type="QCodeType">
      <xs:annotation>
        <xs:documentation>A refinement of the semantics of the property - expressed by a QCode</xs:documentation>
      </xs:annotation>
    </xs:attribute>
    <xs:attribute name="roleuri" type="IRIType">
      <xs:annotation>
        <xs:documentation>A refinement of the semantics of the property - expressed by a URI</xs:documentation>
      </xs:annotation>
    </xs:attribute>
    <xs:anyAttribute namespace="##other"/>
  </xs:complexType>
</xs:element>
Element eventDetails / newsCoverage / g2contentType
Namespace http://iptc.org/std/nar/2006-10-01/
Annotations
The kind of planned G2 item(s)
Diagram
Diagram NewsML-G2_2_22-spec-All-Power_xsd.tmp#commonPowerAttributes
Type extension of xs:string
Properties
content complex
minOccurs 0
Attributes
QName Type Use Annotation
creator QCodeType optional
If the attribute is empty, specifies which entity (person, organisation or system) will edit the property - expressed by a QCode. If the attribute is non-empty, specifies which entity (person, organisation or system) has edited the property.
creatoruri IRIType optional
If the attribute is empty, specifies which entity (person, organisation or system) will edit the property - expressed by a URI. If the attribute is non-empty, specifies which entity (person, organisation or system) has edited the property.
custom xs:boolean optional
If set to true the corresponding property was added to the G2 Item for a specific customer or group of customers only. The default value of this property is false which applies when this attribute is not used with the property.
how QCodeType optional
Indicates by which means the value was extracted from the content - expressed by a QCode
howuri IRIType optional
Indicates by which means the value was extracted from the content - expressed by a URI
id xs:ID optional
The local identifier of the property.
modified DateOptTimeType optional
The date (and, optionally, the time) when the property was last modified. The initial value is the date (and, optionally, the time) of creation of the property.
pubconstraint QCodeListType optional
One or many constraints that apply to publishing the value of the property - expressed by a QCode. Each constraint applies to all descendant elements.
pubconstrainturi IRIListType optional
One or many constraints that apply to publishing the value of the property - expressed by a URI. Each constraint applies to all descendant elements.
why QCodeType optional
Why the metadata has been included - expressed by a QCode
whyuri IRIType optional
Why the metadata has been included - expressed by a URI
Source
<xs:element name="g2contentType" minOccurs="0">
  <xs:annotation>
    <xs:documentation>The kind of planned G2 item(s)</xs:documentation>
  </xs:annotation>
  <xs:complexType>
    <xs:simpleContent>
      <xs:extension base="xs:string">
        <xs:attributeGroup ref="commonPowerAttributes"/>
      </xs:extension>
    </xs:simpleContent>
  </xs:complexType>
</xs:element>
Element eventDetails / newsCoverage / assignedTo
Namespace http://iptc.org/std/nar/2006-10-01/
Annotations
The party which is assigned to cover the event and produce the planned G2 item.
Diagram
Diagram NewsML-G2_2_22-spec-All-Power_xsd.tmp#commonPowerAttributes NewsML-G2_2_22-spec-All-Power_xsd.tmp#flexAttributes NewsML-G2_2_22-spec-All-Power_xsd.tmp#i18nAttributes NewsML-G2_2_22-spec-All-Power_xsd.tmp#name NewsML-G2_2_22-spec-All-Power_xsd.tmp#definition NewsML-G2_2_22-spec-All-Power_xsd.tmp#note NewsML-G2_2_22-spec-All-Power_xsd.tmp#facet NewsML-G2_2_22-spec-All-Power_xsd.tmp#remoteInfo NewsML-G2_2_22-spec-All-Power_xsd.tmp#hierarchyInfo NewsML-G2_2_22-spec-All-Power_xsd.tmp#ConceptDefinitionGroup NewsML-G2_2_22-spec-All-Power_xsd.tmp#sameAs NewsML-G2_2_22-spec-All-Power_xsd.tmp#broader NewsML-G2_2_22-spec-All-Power_xsd.tmp#narrower NewsML-G2_2_22-spec-All-Power_xsd.tmp#related NewsML-G2_2_22-spec-All-Power_xsd.tmp#ConceptRelationshipsGroup NewsML-G2_2_22-spec-All-Power_xsd.tmp#personDetails NewsML-G2_2_22-spec-All-Power_xsd.tmp#organisationDetails NewsML-G2_2_22-spec-All-Power_xsd.tmp#FlexPartyPropType NewsML-G2_2_22-spec-All-Power_xsd.tmp#Flex1PartyPropType_role NewsML-G2_2_22-spec-All-Power_xsd.tmp#Flex1PartyPropType_roleuri NewsML-G2_2_22-spec-All-Power_xsd.tmp#Flex1PartyPropType
Type Flex1PartyPropType
Type hierarchy
Properties
content complex
minOccurs 0
maxOccurs unbounded
Model
(name | definition | note | facet | remoteInfo | hierarchyInfo) , (sameAs | broader | narrower | related) , (personDetails | organisationDetails) , ANY element from ANY namespace OTHER than 'http://iptc.org/std/nar/2006-10-01/'
Children broader, definition, facet, hierarchyInfo, name, narrower, note, organisationDetails, personDetails, related, remoteInfo, sameAs
Instance
<assignedTo creator="" creatoruri="" custom="" dir="" how="" howuri="" id="" xml:lang="" literal="" modified="" pubconstraint="" pubconstrainturi="" qcode="" role="" roleuri="" type="" typeuri="" uri="" why="" whyuri="" xmlns="http://iptc.org/std/nar/2006-10-01/">
  <name creator="" creatoruri="" custom="" dir="" how="" howuri="" id="" xml:lang="" modified="" part="" parturi="" pubconstraint="" pubconstrainturi="" role="" roleuri="" validfrom="" validto="" why="" whyuri="">{1,1}</name>
  <definition creator="" creatoruri="" custom="" dir="" how="" howuri="" id="" xml:lang="" media="" modified="" pubconstraint="" pubconstrainturi="" role="" roleuri="" validfrom="" validto="" why="" whyuri="">{1,1}</definition>
  <note creator="" creatoruri="" custom="" dir="" how="" howuri="" id="" xml:lang="" media="" modified="" pubconstraint="" pubconstrainturi="" role="" roleuri="" validfrom="" validto="" why="" whyuri="">{1,1}</note>
  <facet creator="" creatoruri="" custom="" dir="" g2flag="DEPR" how="" howuri="" id="" xml:lang="" literal="" modified="" pubconstraint="" pubconstrainturi="" qcode="" rel="" reluri="" type="" typeuri="" uri="" validfrom="" validto="" why="" whyuri="">{1,1}</facet>
  <remoteInfo contenttype="" contenttypevariant="" creator="" creatoruri="" custom="" dir="" format="" formaturi="" guidref="" how="" howuri="" href="" hreftype="" id="" xml:lang="" modified="" persistidref="" pubconstraint="" pubconstrainturi="" rank="" rel="" reluri="" residref="" size="" title="" validfrom="" validto="" version="" why="" whyuri="">{1,1}</remoteInfo>
  <hierarchyInfo creator="" creatoruri="" custom="" how="" howuri="" id="" modified="" pubconstraint="" pubconstrainturi="" why="" whyuri="">{1,1}</hierarchyInfo>
  <sameAs creator="" creatoruri="" custom="" dir="" how="" howuri="" id="" xml:lang="" literal="" modified="" pubconstraint="" pubconstrainturi="" qcode="" type="" typeuri="" uri="" validfrom="" validto="" why="" whyuri="">{1,1}</sameAs>
  <broader creator="" creatoruri="" custom="" dir="" how="" howuri="" id="" xml:lang="" literal="" modified="" pubconstraint="" pubconstrainturi="" qcode="" rank="" rel="" reluri="" type="" typeuri="" uri="" validfrom="" validto="" why="" whyuri="">{1,1}</broader>
  <narrower creator="" creatoruri="" custom="" dir="" how="" howuri="" id="" xml:lang="" literal="" modified="" pubconstraint="" pubconstrainturi="" qcode="" rank="" rel="" reluri="" type="" typeuri="" uri="" validfrom="" validto="" why="" whyuri="">{1,1}</narrower>
  <related creator="" creatoruri="" custom="" dir="" how="" howuri="" id="" xml:lang="" literal="" modified="" pubconstraint="" pubconstrainturi="" qcode="" rank="" rel="" reluri="" type="" typeuri="" uri="" validfrom="" validto="" value="" valuedatatype="" valueunit="" valueunituri="" why="" whyuri="">{1,1}</related>
  <personDetails creator="" creatoruri="" custom="" how="" howuri="" id="" modified="" pubconstraint="" pubconstrainturi="" why="" whyuri="">{1,1}</personDetails>
  <organisationDetails creator="" creatoruri="" custom="" how="" howuri="" id="" modified="" pubconstraint="" pubconstrainturi="" why="" whyuri="">{1,1}</organisationDetails>
</assignedTo>
Attributes
QName Type Use Annotation
creator QCodeType optional
If the attribute is empty, specifies which entity (person, organisation or system) will edit the property - expressed by a QCode. If the attribute is non-empty, specifies which entity (person, organisation or system) has edited the property.
creatoruri IRIType optional
If the attribute is empty, specifies which entity (person, organisation or system) will edit the property - expressed by a URI. If the attribute is non-empty, specifies which entity (person, organisation or system) has edited the property.
custom xs:boolean optional
If set to true the corresponding property was added to the G2 Item for a specific customer or group of customers only. The default value of this property is false which applies when this attribute is not used with the property.
dir restriction of xs:NMTOKEN optional
The directionality of textual content (enumeration: ltr, rtl)
how QCodeType optional
Indicates by which means the value was extracted from the content - expressed by a QCode
howuri IRIType optional
Indicates by which means the value was extracted from the content - expressed by a URI
id xs:ID optional
The local identifier of the property.
literal g2normalizedString optional
A free-text value assigned as property value.
modified DateOptTimeType optional
The date (and, optionally, the time) when the property was last modified. The initial value is the date (and, optionally, the time) of creation of the property.
pubconstraint QCodeListType optional
One or many constraints that apply to publishing the value of the property - expressed by a QCode. Each constraint applies to all descendant elements.
pubconstrainturi IRIListType optional
One or many constraints that apply to publishing the value of the property - expressed by a URI. Each constraint applies to all descendant elements.
qcode QCodeType optional
A qualified code which identifies a concept.
role QCodeListType optional
A refinement of the semantics of the property - expressed by a QCode. In the scope of infoSource only: If a party did anything other than originate information a role attribute with one or more roles must be applied. The recommended vocabulary is the IPTC Information Source Roles NewsCodes at http://cv.iptc.org/newscodes/infosourcerole/
roleuri IRIListType optional
A refinement of the semantics of the property - expressed by a URI. In the scope of infoSource only: If a party did anything other than originate information a role attribute with one or more roles must be applied. The recommended vocabulary is the IPTC Information Source Roles NewsCodes at http://cv.iptc.org/newscodes/infosourcerole/
type QCodeType optional
The type of the concept assigned as controlled property value - expressed by a QCode
typeuri IRIType optional
The type of the concept assigned as controlled property value - expressed by a URI
uri IRIType optional
A URI which identifies a concept.
why QCodeType optional
Why the metadata has been included - expressed by a QCode
whyuri IRIType optional
Why the metadata has been included - expressed by a URI
xml:lang union of(xs:language, restriction of xs:string) optional
Attempting to install the relevant ISO 2- and 3-letter
         codes as the enumerated possible values is probably never
         going to be a realistic possibility.  See
         RFC 3066 at http://www.ietf.org/rfc/rfc3066.txt and the IANA registry
         at http://www.iana.org/assignments/lang-tag-apps.htm for
         further information.

         The union allows for the 'un-declaration' of xml:lang with
         the empty string.
Wildcard: ANY attribute from ANY namespace OTHER than 'http://iptc.org/std/nar/2006-10-01/'
Source
<xs:element name="assignedTo" type="Flex1PartyPropType" minOccurs="0" maxOccurs="unbounded">
  <xs:annotation>
    <xs:documentation>The party which is assigned to cover the event and produce the planned G2 item.</xs:documentation>
  </xs:annotation>
</xs:element>
Element eventDetails / newsCoverage / scheduled
Namespace http://iptc.org/std/nar/2006-10-01/
Annotations
The scheduled time of delivery for the planned G2 item(s).
Diagram
Diagram NewsML-G2_2_22-spec-All-Power_xsd.tmp#UnionDateTimeType NewsML-G2_2_22-spec-All-Power_xsd.tmp#commonPowerAttributes NewsML-G2_2_22-spec-All-Power_xsd.tmp#ApproximateDateTimePropType_approxstart NewsML-G2_2_22-spec-All-Power_xsd.tmp#ApproximateDateTimePropType_approxend NewsML-G2_2_22-spec-All-Power_xsd.tmp#ApproximateDateTimePropType
Type ApproximateDateTimePropType
Type hierarchy
Properties
content complex
minOccurs 0
Attributes
QName Type Use Annotation
approxend TruncatedDateTimeType optional
The date (and optionally the time) at which the approximation range ends.
approxstart TruncatedDateTimeType optional
The date (and optionally time) at which the approximation range begins.
creator QCodeType optional
If the attribute is empty, specifies which entity (person, organisation or system) will edit the property - expressed by a QCode. If the attribute is non-empty, specifies which entity (person, organisation or system) has edited the property.
creatoruri IRIType optional
If the attribute is empty, specifies which entity (person, organisation or system) will edit the property - expressed by a URI. If the attribute is non-empty, specifies which entity (person, organisation or system) has edited the property.
custom xs:boolean optional
If set to true the corresponding property was added to the G2 Item for a specific customer or group of customers only. The default value of this property is false which applies when this attribute is not used with the property.
how QCodeType optional
Indicates by which means the value was extracted from the content - expressed by a QCode
howuri IRIType optional
Indicates by which means the value was extracted from the content - expressed by a URI
id xs:ID optional
The local identifier of the property.
modified DateOptTimeType optional
The date (and, optionally, the time) when the property was last modified. The initial value is the date (and, optionally, the time) of creation of the property.
pubconstraint QCodeListType optional
One or many constraints that apply to publishing the value of the property - expressed by a QCode. Each constraint applies to all descendant elements.
pubconstrainturi IRIListType optional
One or many constraints that apply to publishing the value of the property - expressed by a URI. Each constraint applies to all descendant elements.
why QCodeType optional
Why the metadata has been included - expressed by a QCode
whyuri IRIType optional
Why the metadata has been included - expressed by a URI
Wildcard: ANY attribute from ANY namespace OTHER than 'http://iptc.org/std/nar/2006-10-01/'
Source
<xs:element name="scheduled" type="ApproximateDateTimePropType" minOccurs="0">
  <xs:annotation>
    <xs:documentation>The scheduled time of delivery for the planned G2 item(s).</xs:documentation>
  </xs:annotation>
</xs:element>
Element eventDetails / newsCoverage / service
Namespace http://iptc.org/std/nar/2006-10-01/
Annotations
An editorial service by which the planned G2 item will be distributed.
Diagram
Diagram NewsML-G2_2_22-spec-All-Power_xsd.tmp#commonPowerAttributes NewsML-G2_2_22-spec-All-Power_xsd.tmp#QCodePropType_qcode NewsML-G2_2_22-spec-All-Power_xsd.tmp#QCodePropType_uri NewsML-G2_2_22-spec-All-Power_xsd.tmp#QCodePropType NewsML-G2_2_22-spec-All-Power_xsd.tmp#i18nAttributes NewsML-G2_2_22-spec-All-Power_xsd.tmp#name NewsML-G2_2_22-spec-All-Power_xsd.tmp#hierarchyInfo NewsML-G2_2_22-spec-All-Power_xsd.tmp#QualPropType
Type QualPropType
Type hierarchy
Properties
content complex
minOccurs 0
maxOccurs unbounded
Model
Children hierarchyInfo, name
Instance
<service creator="" creatoruri="" custom="" dir="" how="" howuri="" id="" xml:lang="" modified="" pubconstraint="" pubconstrainturi="" qcode="" uri="" why="" whyuri="" xmlns="http://iptc.org/std/nar/2006-10-01/">
  <name creator="" creatoruri="" custom="" dir="" how="" howuri="" id="" xml:lang="" modified="" part="" parturi="" pubconstraint="" pubconstrainturi="" role="" roleuri="" validfrom="" validto="" why="" whyuri="">{1,1}</name>
  <hierarchyInfo creator="" creatoruri="" custom="" how="" howuri="" id="" modified="" pubconstraint="" pubconstrainturi="" why="" whyuri="">{1,1}</hierarchyInfo>
</service>
Attributes
QName Type Use Annotation
creator QCodeType optional
If the attribute is empty, specifies which entity (person, organisation or system) will edit the property - expressed by a QCode. If the attribute is non-empty, specifies which entity (person, organisation or system) has edited the property.
creatoruri IRIType optional
If the attribute is empty, specifies which entity (person, organisation or system) will edit the property - expressed by a URI. If the attribute is non-empty, specifies which entity (person, organisation or system) has edited the property.
custom xs:boolean optional
If set to true the corresponding property was added to the G2 Item for a specific customer or group of customers only. The default value of this property is false which applies when this attribute is not used with the property.
dir restriction of xs:NMTOKEN optional
The directionality of textual content (enumeration: ltr, rtl)
how QCodeType optional
Indicates by which means the value was extracted from the content - expressed by a QCode
howuri IRIType optional
Indicates by which means the value was extracted from the content - expressed by a URI
id xs:ID optional
The local identifier of the property.
modified DateOptTimeType optional
The date (and, optionally, the time) when the property was last modified. The initial value is the date (and, optionally, the time) of creation of the property.
pubconstraint QCodeListType optional
One or many constraints that apply to publishing the value of the property - expressed by a QCode. Each constraint applies to all descendant elements.
pubconstrainturi IRIListType optional
One or many constraints that apply to publishing the value of the property - expressed by a URI. Each constraint applies to all descendant elements.
qcode QCodeType optional
A qualified code which identifies a concept  - either the  qcode or the uri attribute MUST be used
uri IRIType optional
A URI which identifies a concept  - either the  qcode or the uri attribute MUST be used
why QCodeType optional
Why the metadata has been included - expressed by a QCode
whyuri IRIType optional
Why the metadata has been included - expressed by a URI
xml:lang union of(xs:language, restriction of xs:string) optional
Attempting to install the relevant ISO 2- and 3-letter
         codes as the enumerated possible values is probably never
         going to be a realistic possibility.  See
         RFC 3066 at http://www.ietf.org/rfc/rfc3066.txt and the IANA registry
         at http://www.iana.org/assignments/lang-tag-apps.htm for
         further information.

         The union allows for the 'un-declaration' of xml:lang with
         the empty string.
Wildcard: ANY attribute from ANY namespace OTHER than 'http://iptc.org/std/nar/2006-10-01/'
Source
<xs:element name="service" type="QualPropType" minOccurs="0" maxOccurs="unbounded">
  <xs:annotation>
    <xs:documentation>An editorial service by which the planned G2 item will be distributed.</xs:documentation>
  </xs:annotation>
</xs:element>
Element eventDetails / newsCoverage / edNote
Namespace http://iptc.org/std/nar/2006-10-01/
Annotations
Additional natural language information about the planned coverage addressed to the editorial people receiving and processing the item.
Diagram
Diagram NewsML-G2_2_22-spec-All-Power_xsd.tmp#commonPowerAttributes NewsML-G2_2_22-spec-All-Power_xsd.tmp#i18nAttributes NewsML-G2_2_22-spec-All-Power_xsd.tmp#BlockType_media NewsML-G2_2_22-spec-All-Power_xsd.tmp#BlockType_role NewsML-G2_2_22-spec-All-Power_xsd.tmp#BlockType_roleuri NewsML-G2_2_22-spec-All-Power_xsd.tmp#a NewsML-G2_2_22-spec-All-Power_xsd.tmp#span NewsML-G2_2_22-spec-All-Power_xsd.tmp#ruby NewsML-G2_2_22-spec-All-Power_xsd.tmp#br NewsML-G2_2_22-spec-All-Power_xsd.tmp#inline NewsML-G2_2_22-spec-All-Power_xsd.tmp#BlockType
Type BlockType
Properties
content complex
minOccurs 0
maxOccurs unbounded
mixed true
Model
a | span | ruby | br | inline | ANY element from ANY namespace OTHER than 'http://iptc.org/std/nar/2006-10-01/'
Children a, br, inline, ruby, span
Instance
<edNote creator="" creatoruri="" custom="" dir="" how="" howuri="" id="" xml:lang="" media="" modified="" pubconstraint="" pubconstrainturi="" role="" roleuri="" why="" whyuri="" xmlns="http://iptc.org/std/nar/2006-10-01/">
  <a class="" creator="" creatoruri="" custom="" dir="" how="" howuri="" href="" hreflang="" id="" xml:lang="" modified="" pubconstraint="" pubconstrainturi="" rel="" rev="" why="" whyuri="">{1,1}</a>
  <span class="" creator="" creatoruri="" custom="" dir="" how="" howuri="" id="" xml:lang="" modified="" pubconstraint="" pubconstrainturi="" why="" whyuri="">{1,1}</span>
  <ruby creator="" creatoruri="" custom="" dir="" how="" howuri="" id="" xml:lang="" modified="" pubconstraint="" pubconstrainturi="" why="" whyuri="">{1,1}</ruby>
  <br creator="" creatoruri="" custom="" how="" howuri="" id="" modified="" pubconstraint="" pubconstrainturi="" why="" whyuri="">{1,1}</br>
  <inline class="" confidence="" creator="" creatoruri="" custom="" derivedfrom="" dir="" how="" howuri="" id="" xml:lang="" literal="" modified="" pubconstraint="" pubconstrainturi="" qcode="" relevance="" type="" typeuri="" uri="" why="" whyuri="">{1,1}</inline>
</edNote>
Attributes
QName Type Use Annotation
creator QCodeType optional
If the attribute is empty, specifies which entity (person, organisation or system) will edit the property - expressed by a QCode. If the attribute is non-empty, specifies which entity (person, organisation or system) has edited the property.
creatoruri IRIType optional
If the attribute is empty, specifies which entity (person, organisation or system) will edit the property - expressed by a URI. If the attribute is non-empty, specifies which entity (person, organisation or system) has edited the property.
custom xs:boolean optional
If set to true the corresponding property was added to the G2 Item for a specific customer or group of customers only. The default value of this property is false which applies when this attribute is not used with the property.
dir restriction of xs:NMTOKEN optional
The directionality of textual content (enumeration: ltr, rtl)
how QCodeType optional
Indicates by which means the value was extracted from the content - expressed by a QCode
howuri IRIType optional
Indicates by which means the value was extracted from the content - expressed by a URI
id xs:ID optional
The local identifier of the property.
media xs:NMTOKENS optional
An indication of the target media type(s)
values as defined by the Cascading Style Sheets (CSS) specification.
modified DateOptTimeType optional
The date (and, optionally, the time) when the property was last modified. The initial value is the date (and, optionally, the time) of creation of the property.
pubconstraint QCodeListType optional
One or many constraints that apply to publishing the value of the property - expressed by a QCode. Each constraint applies to all descendant elements.
pubconstrainturi IRIListType optional
One or many constraints that apply to publishing the value of the property - expressed by a URI. Each constraint applies to all descendant elements.
role QCodeListType optional
A refinement of the semantics of the block.
roleuri IRIType optional
A URI identifying the refined semantics of the definition.
why QCodeType optional
Why the metadata has been included - expressed by a QCode
whyuri IRIType optional
Why the metadata has been included - expressed by a URI
xml:lang union of(xs:language, restriction of xs:string) optional
Attempting to install the relevant ISO 2- and 3-letter
         codes as the enumerated possible values is probably never
         going to be a realistic possibility.  See
         RFC 3066 at http://www.ietf.org/rfc/rfc3066.txt and the IANA registry
         at http://www.iana.org/assignments/lang-tag-apps.htm for
         further information.

         The union allows for the 'un-declaration' of xml:lang with
         the empty string.
Wildcard: ANY attribute from ANY namespace OTHER than 'http://iptc.org/std/nar/2006-10-01/'
Source
<xs:element name="edNote" type="BlockType" minOccurs="0" maxOccurs="unbounded">
  <xs:annotation>
    <xs:documentation>Additional natural language information about the planned coverage addressed to the editorial people receiving and processing the item.</xs:documentation>
  </xs:annotation>
</xs:element>
Element genre
Namespace http://iptc.org/std/nar/2006-10-01/
Annotations
A nature, intellectual or journalistic form of the content
Diagram
Diagram NewsML-G2_2_22-spec-All-Power_xsd.tmp#commonPowerAttributes NewsML-G2_2_22-spec-All-Power_xsd.tmp#flexAttributes NewsML-G2_2_22-spec-All-Power_xsd.tmp#i18nAttributes NewsML-G2_2_22-spec-All-Power_xsd.tmp#name NewsML-G2_2_22-spec-All-Power_xsd.tmp#definition NewsML-G2_2_22-spec-All-Power_xsd.tmp#note NewsML-G2_2_22-spec-All-Power_xsd.tmp#facet NewsML-G2_2_22-spec-All-Power_xsd.tmp#remoteInfo NewsML-G2_2_22-spec-All-Power_xsd.tmp#hierarchyInfo NewsML-G2_2_22-spec-All-Power_xsd.tmp#ConceptDefinitionGroup NewsML-G2_2_22-spec-All-Power_xsd.tmp#sameAs NewsML-G2_2_22-spec-All-Power_xsd.tmp#broader NewsML-G2_2_22-spec-All-Power_xsd.tmp#narrower NewsML-G2_2_22-spec-All-Power_xsd.tmp#related NewsML-G2_2_22-spec-All-Power_xsd.tmp#ConceptRelationshipsGroup NewsML-G2_2_22-spec-All-Power_xsd.tmp#Flex1PropType NewsML-G2_2_22-spec-All-Power_xsd.tmp#quantifyAttributes NewsML-G2_2_22-spec-All-Power_xsd.tmp#bag NewsML-G2_2_22-spec-All-Power_xsd.tmp#Flex1ConceptPropType NewsML-G2_2_22-spec-All-Power_xsd.tmp#rankingAttributes
Type extension of Flex1ConceptPropType
Type hierarchy
Properties
content complex
Used by
Element Group DescriptiveMetadataGroup
Model
(name | definition | note | facet | remoteInfo | hierarchyInfo) , (sameAs | broader | narrower | related) , ANY element from ANY namespace OTHER than 'http://iptc.org/std/nar/2006-10-01/' , bag{0,1}
Children bag, broader, definition, facet, hierarchyInfo, name, narrower, note, related, remoteInfo, sameAs
Instance
<genre confidence="" creator="" creatoruri="" custom="" derivedfrom="" dir="" how="" howuri="" id="" xml:lang="" literal="" modified="" pubconstraint="" pubconstrainturi="" qcode="" rank="" relevance="" type="" typeuri="" uri="" why="" whyuri="" xmlns="http://iptc.org/std/nar/2006-10-01/">
  <name creator="" creatoruri="" custom="" dir="" how="" howuri="" id="" xml:lang="" modified="" part="" parturi="" pubconstraint="" pubconstrainturi="" role="" roleuri="" validfrom="" validto="" why="" whyuri="">{1,1}</name>
  <definition creator="" creatoruri="" custom="" dir="" how="" howuri="" id="" xml:lang="" media="" modified="" pubconstraint="" pubconstrainturi="" role="" roleuri="" validfrom="" validto="" why="" whyuri="">{1,1}</definition>
  <note creator="" creatoruri="" custom="" dir="" how="" howuri="" id="" xml:lang="" media="" modified="" pubconstraint="" pubconstrainturi="" role="" roleuri="" validfrom="" validto="" why="" whyuri="">{1,1}</note>
  <facet creator="" creatoruri="" custom="" dir="" g2flag="DEPR" how="" howuri="" id="" xml:lang="" literal="" modified="" pubconstraint="" pubconstrainturi="" qcode="" rel="" reluri="" type="" typeuri="" uri="" validfrom="" validto="" why="" whyuri="">{1,1}</facet>
  <remoteInfo contenttype="" contenttypevariant="" creator="" creatoruri="" custom="" dir="" format="" formaturi="" guidref="" how="" howuri="" href="" hreftype="" id="" xml:lang="" modified="" persistidref="" pubconstraint="" pubconstrainturi="" rank="" rel="" reluri="" residref="" size="" title="" validfrom="" validto="" version="" why="" whyuri="">{1,1}</remoteInfo>
  <hierarchyInfo creator="" creatoruri="" custom="" how="" howuri="" id="" modified="" pubconstraint="" pubconstrainturi="" why="" whyuri="">{1,1}</hierarchyInfo>
  <sameAs creator="" creatoruri="" custom="" dir="" how="" howuri="" id="" xml:lang="" literal="" modified="" pubconstraint="" pubconstrainturi="" qcode="" type="" typeuri="" uri="" validfrom="" validto="" why="" whyuri="">{1,1}</sameAs>
  <broader creator="" creatoruri="" custom="" dir="" how="" howuri="" id="" xml:lang="" literal="" modified="" pubconstraint="" pubconstrainturi="" qcode="" rank="" rel="" reluri="" type="" typeuri="" uri="" validfrom="" validto="" why="" whyuri="">{1,1}</broader>
  <narrower creator="" creatoruri="" custom="" dir="" how="" howuri="" id="" xml:lang="" literal="" modified="" pubconstraint="" pubconstrainturi="" qcode="" rank="" rel="" reluri="" type="" typeuri="" uri="" validfrom="" validto="" why="" whyuri="">{1,1}</narrower>
  <related creator="" creatoruri="" custom="" dir="" how="" howuri="" id="" xml:lang="" literal="" modified="" pubconstraint="" pubconstrainturi="" qcode="" rank="" rel="" reluri="" type="" typeuri="" uri="" validfrom="" validto="" value="" valuedatatype="" valueunit="" valueunituri="" why="" whyuri="">{1,1}</related>
  <bag creator="" creatoruri="" custom="" dir="" how="" howuri="" id="" xml:lang="" modified="" pubconstraint="" pubconstrainturi="" why="" whyuri="">{0,1}</bag>
</genre>
Attributes
QName Type Use Annotation
confidence Int100Type optional
The confidence with which the metadata has been assigned.
creator QCodeType optional
If the attribute is empty, specifies which entity (person, organisation or system) will edit the property - expressed by a QCode. If the attribute is non-empty, specifies which entity (person, organisation or system) has edited the property.
creatoruri IRIType optional
If the attribute is empty, specifies which entity (person, organisation or system) will edit the property - expressed by a URI. If the attribute is non-empty, specifies which entity (person, organisation or system) has edited the property.
custom xs:boolean optional
If set to true the corresponding property was added to the G2 Item for a specific customer or group of customers only. The default value of this property is false which applies when this attribute is not used with the property.
derivedfrom QCodeListType optional
A reference to the concept from which the concept identified by qcode was derived/inferred - use DEPRECATED in NewsML-G2 2.12 and higher, use the derivedFrom element
dir restriction of xs:NMTOKEN optional
The directionality of textual content (enumeration: ltr, rtl)
how QCodeType optional
Indicates by which means the value was extracted from the content - expressed by a QCode
howuri IRIType optional
Indicates by which means the value was extracted from the content - expressed by a URI
id xs:ID optional
The local identifier of the property.
literal g2normalizedString optional
A free-text value assigned as property value.
modified DateOptTimeType optional
The date (and, optionally, the time) when the property was last modified. The initial value is the date (and, optionally, the time) of creation of the property.
pubconstraint QCodeListType optional
One or many constraints that apply to publishing the value of the property - expressed by a QCode. Each constraint applies to all descendant elements.
pubconstrainturi IRIListType optional
One or many constraints that apply to publishing the value of the property - expressed by a URI. Each constraint applies to all descendant elements.
qcode QCodeType optional
A qualified code which identifies a concept.
rank xs:nonNegativeInteger optional
Indicates the relative importance of properties in a list.
relevance Int100Type optional
The relevance of the metadata to the news content to which it is attached.
type QCodeType optional
The type of the concept assigned as controlled property value - expressed by a QCode
typeuri IRIType optional
The type of the concept assigned as controlled property value - expressed by a URI
uri IRIType optional
A URI which identifies a concept.
why QCodeType optional
Why the metadata has been included - expressed by a QCode
whyuri IRIType optional
Why the metadata has been included - expressed by a URI
xml:lang union of(xs:language, restriction of xs:string) optional
Attempting to install the relevant ISO 2- and 3-letter
         codes as the enumerated possible values is probably never
         going to be a realistic possibility.  See
         RFC 3066 at http://www.ietf.org/rfc/rfc3066.txt and the IANA registry
         at http://www.iana.org/assignments/lang-tag-apps.htm for
         further information.

         The union allows for the 'un-declaration' of xml:lang with
         the empty string.
Wildcard: ANY attribute from ANY namespace OTHER than 'http://iptc.org/std/nar/2006-10-01/'
Source
<xs:element name="genre">
  <xs:annotation>
    <xs:documentation>A nature, intellectual or journalistic form of the content</xs:documentation>
  </xs:annotation>
  <xs:complexType>
    <xs:complexContent>
      <xs:extension base="Flex1ConceptPropType">
        <xs:attributeGroup ref="rankingAttributes"/>
      </xs:extension>
    </xs:complexContent>
  </xs:complexType>
</xs:element>
Element dateline
Namespace http://iptc.org/std/nar/2006-10-01/
Annotations
A natural-language statement of the date and/or place of creation of the content
Diagram
Diagram NewsML-G2_2_22-spec-All-Power_xsd.tmp#commonPowerAttributes NewsML-G2_2_22-spec-All-Power_xsd.tmp#i18nAttributes NewsML-G2_2_22-spec-All-Power_xsd.tmp#Label1Type_role NewsML-G2_2_22-spec-All-Power_xsd.tmp#Label1Type_roleuri NewsML-G2_2_22-spec-All-Power_xsd.tmp#Label1Type_media NewsML-G2_2_22-spec-All-Power_xsd.tmp#a NewsML-G2_2_22-spec-All-Power_xsd.tmp#span NewsML-G2_2_22-spec-All-Power_xsd.tmp#ruby NewsML-G2_2_22-spec-All-Power_xsd.tmp#inline NewsML-G2_2_22-spec-All-Power_xsd.tmp#Label1Type NewsML-G2_2_22-spec-All-Power_xsd.tmp#rankingAttributes
Type extension of Label1Type
Type hierarchy
Properties
content complex
Used by
Element Group DescriptiveMetadataGroup
Model
a | span | ruby | inline | ANY element from ANY namespace OTHER than 'http://iptc.org/std/nar/2006-10-01/'
Children a, inline, ruby, span
Instance
<dateline creator="" creatoruri="" custom="" dir="" how="" howuri="" id="" xml:lang="" media="" modified="" pubconstraint="" pubconstrainturi="" rank="" role="" roleuri="" why="" whyuri="" xmlns="http://iptc.org/std/nar/2006-10-01/">
  <a class="" creator="" creatoruri="" custom="" dir="" how="" howuri="" href="" hreflang="" id="" xml:lang="" modified="" pubconstraint="" pubconstrainturi="" rel="" rev="" why="" whyuri="">{1,1}</a>
  <span class="" creator="" creatoruri="" custom="" dir="" how="" howuri="" id="" xml:lang="" modified="" pubconstraint="" pubconstrainturi="" why="" whyuri="">{1,1}</span>
  <ruby creator="" creatoruri="" custom="" dir="" how="" howuri="" id="" xml:lang="" modified="" pubconstraint="" pubconstrainturi="" why="" whyuri="">{1,1}</ruby>
  <inline class="" confidence="" creator="" creatoruri="" custom="" derivedfrom="" dir="" how="" howuri="" id="" xml:lang="" literal="" modified="" pubconstraint="" pubconstrainturi="" qcode="" relevance="" type="" typeuri="" uri="" why="" whyuri="">{1,1}</inline>
</dateline>
Attributes
QName Type Use Annotation
creator QCodeType optional
If the attribute is empty, specifies which entity (person, organisation or system) will edit the property - expressed by a QCode. If the attribute is non-empty, specifies which entity (person, organisation or system) has edited the property.
creatoruri IRIType optional
If the attribute is empty, specifies which entity (person, organisation or system) will edit the property - expressed by a URI. If the attribute is non-empty, specifies which entity (person, organisation or system) has edited the property.
custom xs:boolean optional
If set to true the corresponding property was added to the G2 Item for a specific customer or group of customers only. The default value of this property is false which applies when this attribute is not used with the property.
dir restriction of xs:NMTOKEN optional
The directionality of textual content (enumeration: ltr, rtl)
how QCodeType optional
Indicates by which means the value was extracted from the content - expressed by a QCode
howuri IRIType optional
Indicates by which means the value was extracted from the content - expressed by a URI
id xs:ID optional
The local identifier of the property.
media xs:NMTOKENS optional
An indication of the target media type(s), values as defined by the Cascading Style Sheets specification [CSS].
modified DateOptTimeType optional
The date (and, optionally, the time) when the property was last modified. The initial value is the date (and, optionally, the time) of creation of the property.
pubconstraint QCodeListType optional
One or many constraints that apply to publishing the value of the property - expressed by a QCode. Each constraint applies to all descendant elements.
pubconstrainturi IRIListType optional
One or many constraints that apply to publishing the value of the property - expressed by a URI. Each constraint applies to all descendant elements.
rank xs:nonNegativeInteger optional
Indicates the relative importance of properties in a list.
role QCodeListType optional
A refinement of the semantics of the label - expressed by a QCode
roleuri IRIListType optional
A refinement of the semantics of the label - expressed by a URI
why QCodeType optional
Why the metadata has been included - expressed by a QCode
whyuri IRIType optional
Why the metadata has been included - expressed by a URI
xml:lang union of(xs:language, restriction of xs:string) optional
Attempting to install the relevant ISO 2- and 3-letter
         codes as the enumerated possible values is probably never
         going to be a realistic possibility.  See
         RFC 3066 at http://www.ietf.org/rfc/rfc3066.txt and the IANA registry
         at http://www.iana.org/assignments/lang-tag-apps.htm for
         further information.

         The union allows for the 'un-declaration' of xml:lang with
         the empty string.
Wildcard: ANY attribute from ANY namespace OTHER than 'http://iptc.org/std/nar/2006-10-01/'
Source
<xs:element name="dateline">
  <xs:annotation>
    <xs:documentation>A natural-language statement of the date and/or place of creation of the content</xs:documentation>
  </xs:annotation>
  <xs:complexType>
    <xs:complexContent>
      <xs:extension base="Label1Type">
        <xs:attributeGroup ref="rankingAttributes"/>
      </xs:extension>
    </xs:complexContent>
  </xs:complexType>
</xs:element>
Element by
Namespace http://iptc.org/std/nar/2006-10-01/
Annotations
A natural-language statement about the creator (author, photographer etc.) of the content
Diagram
Diagram NewsML-G2_2_22-spec-All-Power_xsd.tmp#commonPowerAttributes NewsML-G2_2_22-spec-All-Power_xsd.tmp#i18nAttributes NewsML-G2_2_22-spec-All-Power_xsd.tmp#Label1Type_role NewsML-G2_2_22-spec-All-Power_xsd.tmp#Label1Type_roleuri NewsML-G2_2_22-spec-All-Power_xsd.tmp#Label1Type_media NewsML-G2_2_22-spec-All-Power_xsd.tmp#a NewsML-G2_2_22-spec-All-Power_xsd.tmp#span NewsML-G2_2_22-spec-All-Power_xsd.tmp#ruby NewsML-G2_2_22-spec-All-Power_xsd.tmp#inline NewsML-G2_2_22-spec-All-Power_xsd.tmp#Label1Type NewsML-G2_2_22-spec-All-Power_xsd.tmp#rankingAttributes
Type extension of Label1Type
Type hierarchy
Properties
content complex
Used by
Element Group DescriptiveMetadataGroup
Model
a | span | ruby | inline | ANY element from ANY namespace OTHER than 'http://iptc.org/std/nar/2006-10-01/'
Children a, inline, ruby, span
Instance
<by creator="" creatoruri="" custom="" dir="" how="" howuri="" id="" xml:lang="" media="" modified="" pubconstraint="" pubconstrainturi="" rank="" role="" roleuri="" why="" whyuri="" xmlns="http://iptc.org/std/nar/2006-10-01/">
  <a class="" creator="" creatoruri="" custom="" dir="" how="" howuri="" href="" hreflang="" id="" xml:lang="" modified="" pubconstraint="" pubconstrainturi="" rel="" rev="" why="" whyuri="">{1,1}</a>
  <span class="" creator="" creatoruri="" custom="" dir="" how="" howuri="" id="" xml:lang="" modified="" pubconstraint="" pubconstrainturi="" why="" whyuri="">{1,1}</span>
  <ruby creator="" creatoruri="" custom="" dir="" how="" howuri="" id="" xml:lang="" modified="" pubconstraint="" pubconstrainturi="" why="" whyuri="">{1,1}</ruby>
  <inline class="" confidence="" creator="" creatoruri="" custom="" derivedfrom="" dir="" how="" howuri="" id="" xml:lang="" literal="" modified="" pubconstraint="" pubconstrainturi="" qcode="" relevance="" type="" typeuri="" uri="" why="" whyuri="">{1,1}</inline>
</by>
Attributes
QName Type Use Annotation
creator QCodeType optional
If the attribute is empty, specifies which entity (person, organisation or system) will edit the property - expressed by a QCode. If the attribute is non-empty, specifies which entity (person, organisation or system) has edited the property.
creatoruri IRIType optional
If the attribute is empty, specifies which entity (person, organisation or system) will edit the property - expressed by a URI. If the attribute is non-empty, specifies which entity (person, organisation or system) has edited the property.
custom xs:boolean optional
If set to true the corresponding property was added to the G2 Item for a specific customer or group of customers only. The default value of this property is false which applies when this attribute is not used with the property.
dir restriction of xs:NMTOKEN optional
The directionality of textual content (enumeration: ltr, rtl)
how QCodeType optional
Indicates by which means the value was extracted from the content - expressed by a QCode
howuri IRIType optional
Indicates by which means the value was extracted from the content - expressed by a URI
id xs:ID optional
The local identifier of the property.
media xs:NMTOKENS optional
An indication of the target media type(s), values as defined by the Cascading Style Sheets specification [CSS].
modified DateOptTimeType optional
The date (and, optionally, the time) when the property was last modified. The initial value is the date (and, optionally, the time) of creation of the property.
pubconstraint QCodeListType optional
One or many constraints that apply to publishing the value of the property - expressed by a QCode. Each constraint applies to all descendant elements.
pubconstrainturi IRIListType optional
One or many constraints that apply to publishing the value of the property - expressed by a URI. Each constraint applies to all descendant elements.
rank xs:nonNegativeInteger optional
Indicates the relative importance of properties in a list.
role QCodeListType optional
A refinement of the semantics of the label - expressed by a QCode
roleuri IRIListType optional
A refinement of the semantics of the label - expressed by a URI
why QCodeType optional
Why the metadata has been included - expressed by a QCode
whyuri IRIType optional
Why the metadata has been included - expressed by a URI
xml:lang union of(xs:language, restriction of xs:string) optional
Attempting to install the relevant ISO 2- and 3-letter
         codes as the enumerated possible values is probably never
         going to be a realistic possibility.  See
         RFC 3066 at http://www.ietf.org/rfc/rfc3066.txt and the IANA registry
         at http://www.iana.org/assignments/lang-tag-apps.htm for
         further information.

         The union allows for the 'un-declaration' of xml:lang with
         the empty string.
Wildcard: ANY attribute from ANY namespace OTHER than 'http://iptc.org/std/nar/2006-10-01/'
Source
<xs:element name="by">
  <xs:annotation>
    <xs:documentation>A natural-language statement about the creator (author, photographer etc.) of the content</xs:documentation>
  </xs:annotation>
  <xs:complexType>
    <xs:complexContent>
      <xs:extension base="Label1Type">
        <xs:attributeGroup ref="rankingAttributes"/>
      </xs:extension>
    </xs:complexContent>
  </xs:complexType>
</xs:element>
Element creditline
Namespace http://iptc.org/std/nar/2006-10-01/
Annotations
A free-form expression of the credit(s) for the content
Diagram
Diagram NewsML-G2_2_22-spec-All-Power_xsd.tmp#g2normalizedString NewsML-G2_2_22-spec-All-Power_xsd.tmp#commonPowerAttributes NewsML-G2_2_22-spec-All-Power_xsd.tmp#i18nAttributes NewsML-G2_2_22-spec-All-Power_xsd.tmp#IntlStringType NewsML-G2_2_22-spec-All-Power_xsd.tmp#rankingAttributes
Type extension of IntlStringType
Type hierarchy
Properties
content complex
Used by
Element Group DescriptiveMetadataGroup
Attributes
QName Type Use Annotation
creator QCodeType optional
If the attribute is empty, specifies which entity (person, organisation or system) will edit the property - expressed by a QCode. If the attribute is non-empty, specifies which entity (person, organisation or system) has edited the property.
creatoruri IRIType optional
If the attribute is empty, specifies which entity (person, organisation or system) will edit the property - expressed by a URI. If the attribute is non-empty, specifies which entity (person, organisation or system) has edited the property.
custom xs:boolean optional
If set to true the corresponding property was added to the G2 Item for a specific customer or group of customers only. The default value of this property is false which applies when this attribute is not used with the property.
dir restriction of xs:NMTOKEN optional
The directionality of textual content (enumeration: ltr, rtl)
how QCodeType optional
Indicates by which means the value was extracted from the content - expressed by a QCode
howuri IRIType optional
Indicates by which means the value was extracted from the content - expressed by a URI
id xs:ID optional
The local identifier of the property.
modified DateOptTimeType optional
The date (and, optionally, the time) when the property was last modified. The initial value is the date (and, optionally, the time) of creation of the property.
pubconstraint QCodeListType optional
One or many constraints that apply to publishing the value of the property - expressed by a QCode. Each constraint applies to all descendant elements.
pubconstrainturi IRIListType optional
One or many constraints that apply to publishing the value of the property - expressed by a URI. Each constraint applies to all descendant elements.
rank xs:nonNegativeInteger optional
Indicates the relative importance of properties in a list.
why QCodeType optional
Why the metadata has been included - expressed by a QCode
whyuri IRIType optional
Why the metadata has been included - expressed by a URI
xml:lang union of(xs:language, restriction of xs:string) optional
Attempting to install the relevant ISO 2- and 3-letter
         codes as the enumerated possible values is probably never
         going to be a realistic possibility.  See
         RFC 3066 at http://www.ietf.org/rfc/rfc3066.txt and the IANA registry
         at http://www.iana.org/assignments/lang-tag-apps.htm for
         further information.

         The union allows for the 'un-declaration' of xml:lang with
         the empty string.
Wildcard: ANY attribute from ANY namespace OTHER than 'http://iptc.org/std/nar/2006-10-01/'
Source
<xs:element name="creditline">
  <xs:annotation>
    <xs:documentation>A free-form expression of the credit(s) for the content</xs:documentation>
  </xs:annotation>
  <xs:complexType>
    <xs:complexContent>
      <xs:extension base="IntlStringType">
        <xs:attributeGroup ref="rankingAttributes"/>
      </xs:extension>
    </xs:complexContent>
  </xs:complexType>
</xs:element>
Element conceptExtProperty
Namespace http://iptc.org/std/nar/2006-10-01/
Annotations
Extension Property; the semantics are defined by the concept referenced by the rel attribute. The semantics of the Extension Property must have the same scope as the parent property.
Diagram
Diagram NewsML-G2_2_22-spec-All-Power_xsd.tmp#commonPowerAttributes NewsML-G2_2_22-spec-All-Power_xsd.tmp#flexAttributes NewsML-G2_2_22-spec-All-Power_xsd.tmp#i18nAttributes NewsML-G2_2_22-spec-All-Power_xsd.tmp#name NewsML-G2_2_22-spec-All-Power_xsd.tmp#definition NewsML-G2_2_22-spec-All-Power_xsd.tmp#note NewsML-G2_2_22-spec-All-Power_xsd.tmp#facet NewsML-G2_2_22-spec-All-Power_xsd.tmp#remoteInfo NewsML-G2_2_22-spec-All-Power_xsd.tmp#hierarchyInfo NewsML-G2_2_22-spec-All-Power_xsd.tmp#ConceptDefinitionGroup NewsML-G2_2_22-spec-All-Power_xsd.tmp#sameAs NewsML-G2_2_22-spec-All-Power_xsd.tmp#broader NewsML-G2_2_22-spec-All-Power_xsd.tmp#narrower NewsML-G2_2_22-spec-All-Power_xsd.tmp#related NewsML-G2_2_22-spec-All-Power_xsd.tmp#ConceptRelationshipsGroup NewsML-G2_2_22-spec-All-Power_xsd.tmp#Flex1PropType NewsML-G2_2_22-spec-All-Power_xsd.tmp#arbitraryValueAttributes NewsML-G2_2_22-spec-All-Power_xsd.tmp#Flex1ExtPropType NewsML-G2_2_22-spec-All-Power_xsd.tmp#Flex2ExtPropType_rel NewsML-G2_2_22-spec-All-Power_xsd.tmp#Flex2ExtPropType_reluri NewsML-G2_2_22-spec-All-Power_xsd.tmp#timeValidityAttributes NewsML-G2_2_22-spec-All-Power_xsd.tmp#Flex2ExtPropType
Type Flex2ExtPropType
Type hierarchy
Properties
content complex
Used by
Element concept
Model
(name | definition | note | facet | remoteInfo | hierarchyInfo) , (sameAs | broader | narrower | related) , ANY element from ANY namespace OTHER than 'http://iptc.org/std/nar/2006-10-01/'
Children broader, definition, facet, hierarchyInfo, name, narrower, note, related, remoteInfo, sameAs
Instance
<conceptExtProperty creator="" creatoruri="" custom="" dir="" how="" howuri="" id="" xml:lang="" literal="" modified="" pubconstraint="" pubconstrainturi="" qcode="" rel="" reluri="" type="" typeuri="" uri="" validfrom="" validto="" value="" valuedatatype="" valueunit="" valueunituri="" why="" whyuri="" xmlns="http://iptc.org/std/nar/2006-10-01/">
  <name creator="" creatoruri="" custom="" dir="" how="" howuri="" id="" xml:lang="" modified="" part="" parturi="" pubconstraint="" pubconstrainturi="" role="" roleuri="" validfrom="" validto="" why="" whyuri="">{1,1}</name>
  <definition creator="" creatoruri="" custom="" dir="" how="" howuri="" id="" xml:lang="" media="" modified="" pubconstraint="" pubconstrainturi="" role="" roleuri="" validfrom="" validto="" why="" whyuri="">{1,1}</definition>
  <note creator="" creatoruri="" custom="" dir="" how="" howuri="" id="" xml:lang="" media="" modified="" pubconstraint="" pubconstrainturi="" role="" roleuri="" validfrom="" validto="" why="" whyuri="">{1,1}</note>
  <facet creator="" creatoruri="" custom="" dir="" g2flag="DEPR" how="" howuri="" id="" xml:lang="" literal="" modified="" pubconstraint="" pubconstrainturi="" qcode="" rel="" reluri="" type="" typeuri="" uri="" validfrom="" validto="" why="" whyuri="">{1,1}</facet>
  <remoteInfo contenttype="" contenttypevariant="" creator="" creatoruri="" custom="" dir="" format="" formaturi="" guidref="" how="" howuri="" href="" hreftype="" id="" xml:lang="" modified="" persistidref="" pubconstraint="" pubconstrainturi="" rank="" rel="" reluri="" residref="" size="" title="" validfrom="" validto="" version="" why="" whyuri="">{1,1}</remoteInfo>
  <hierarchyInfo creator="" creatoruri="" custom="" how="" howuri="" id="" modified="" pubconstraint="" pubconstrainturi="" why="" whyuri="">{1,1}</hierarchyInfo>
  <sameAs creator="" creatoruri="" custom="" dir="" how="" howuri="" id="" xml:lang="" literal="" modified="" pubconstraint="" pubconstrainturi="" qcode="" type="" typeuri="" uri="" validfrom="" validto="" why="" whyuri="">{1,1}</sameAs>
  <broader creator="" creatoruri="" custom="" dir="" how="" howuri="" id="" xml:lang="" literal="" modified="" pubconstraint="" pubconstrainturi="" qcode="" rank="" rel="" reluri="" type="" typeuri="" uri="" validfrom="" validto="" why="" whyuri="">{1,1}</broader>
  <narrower creator="" creatoruri="" custom="" dir="" how="" howuri="" id="" xml:lang="" literal="" modified="" pubconstraint="" pubconstrainturi="" qcode="" rank="" rel="" reluri="" type="" typeuri="" uri="" validfrom="" validto="" why="" whyuri="">{1,1}</narrower>
  <related creator="" creatoruri="" custom="" dir="" how="" howuri="" id="" xml:lang="" literal="" modified="" pubconstraint="" pubconstrainturi="" qcode="" rank="" rel="" reluri="" type="" typeuri="" uri="" validfrom="" validto="" value="" valuedatatype="" valueunit="" valueunituri="" why="" whyuri="">{1,1}</related>
</conceptExtProperty>
Attributes
QName Type Use Annotation
creator QCodeType optional
If the attribute is empty, specifies which entity (person, organisation or system) will edit the property - expressed by a QCode. If the attribute is non-empty, specifies which entity (person, organisation or system) has edited the property.
creatoruri IRIType optional
If the attribute is empty, specifies which entity (person, organisation or system) will edit the property - expressed by a URI. If the attribute is non-empty, specifies which entity (person, organisation or system) has edited the property.
custom xs:boolean optional
If set to true the corresponding property was added to the G2 Item for a specific customer or group of customers only. The default value of this property is false which applies when this attribute is not used with the property.
dir restriction of xs:NMTOKEN optional
The directionality of textual content (enumeration: ltr, rtl)
how QCodeType optional
Indicates by which means the value was extracted from the content - expressed by a QCode
howuri IRIType optional
Indicates by which means the value was extracted from the content - expressed by a URI
id xs:ID optional
The local identifier of the property.
literal g2normalizedString optional
A free-text value assigned as property value.
modified DateOptTimeType optional
The date (and, optionally, the time) when the property was last modified. The initial value is the date (and, optionally, the time) of creation of the property.
pubconstraint QCodeListType optional
One or many constraints that apply to publishing the value of the property - expressed by a QCode. Each constraint applies to all descendant elements.
pubconstrainturi IRIListType optional
One or many constraints that apply to publishing the value of the property - expressed by a URI. Each constraint applies to all descendant elements.
qcode QCodeType optional
A qualified code which identifies a concept.
rel QCodeType optional
The identifier of a concept defining the semantics of this property - expressed by a QCode / either the rel or the reluri attribute MUST be used
reluri IRIType optional
The identifier of a concept defining the semantics of this property - expressed by a URI / either the rel or the reluri attribute MUST be used
type QCodeType optional
The type of the concept assigned as controlled property value - expressed by a QCode
typeuri IRIType optional
The type of the concept assigned as controlled property value - expressed by a URI
uri IRIType optional
A URI which identifies a concept.
validfrom DateOptTimeType optional
The date (and, optionally, the time) before which a relationship is not valid.
validto DateOptTimeType optional
The date (and, optionally, the time) after which a relationship is not valid.
value xs:string optional
The related value (see more in the spec document)
valuedatatype xs:QName optional
The datatype of the value attribute – it MUST be one of the built-in datatypes defined by XML Schema version 1.0.
valueunit QCodeType optional
The unit of the value attribute.
valueunituri IRIType optional
The unit of the value attribute - expressed by a URI
why QCodeType optional
Why the metadata has been included - expressed by a QCode
whyuri IRIType optional
Why the metadata has been included - expressed by a URI
xml:lang union of(xs:language, restriction of xs:string) optional
Attempting to install the relevant ISO 2- and 3-letter
         codes as the enumerated possible values is probably never
         going to be a realistic possibility.  See
         RFC 3066 at http://www.ietf.org/rfc/rfc3066.txt and the IANA registry
         at http://www.iana.org/assignments/lang-tag-apps.htm for
         further information.

         The union allows for the 'un-declaration' of xml:lang with
         the empty string.
Wildcard: ANY attribute from ANY namespace OTHER than 'http://iptc.org/std/nar/2006-10-01/'
Source
<xs:element name="conceptExtProperty" type="Flex2ExtPropType">
  <xs:annotation>
    <xs:documentation>Extension Property; the semantics are defined by the concept referenced by the rel attribute. The semantics of the Extension Property must have the same scope as the parent property.</xs:documentation>
  </xs:annotation>
</xs:element>
Element knowledgeItem
Namespace http://iptc.org/std/nar/2006-10-01/
Annotations
An Item used for collating a set of concept definitions to form the physical representation of a controlled vocabulary
Diagram
Diagram NewsML-G2_2_22-spec-All-Power_xsd.tmp#AnyItemType_standard NewsML-G2_2_22-spec-All-Power_xsd.tmp#AnyItemType_standardversion NewsML-G2_2_22-spec-All-Power_xsd.tmp#AnyItemType_conformance NewsML-G2_2_22-spec-All-Power_xsd.tmp#AnyItemType_guid NewsML-G2_2_22-spec-All-Power_xsd.tmp#AnyItemType_version NewsML-G2_2_22-spec-All-Power_xsd.tmp#i18nAttributes NewsML-G2_2_22-spec-All-Power_xsd.tmp#catalogRef NewsML-G2_2_22-spec-All-Power_xsd.tmp#catalog NewsML-G2_2_22-spec-All-Power_xsd.tmp#hopHistory NewsML-G2_2_22-spec-All-Power_xsd.tmp#rightsInfo NewsML-G2_2_22-spec-All-Power_xsd.tmp#itemMeta NewsML-G2_2_22-spec-All-Power_xsd.tmp#AnyItemType NewsML-G2_2_22-spec-All-Power_xsd.tmp#knowledgeItem_contentMeta NewsML-G2_2_22-spec-All-Power_xsd.tmp#partMeta NewsML-G2_2_22-spec-All-Power_xsd.tmp#assert NewsML-G2_2_22-spec-All-Power_xsd.tmp#inlineRef NewsML-G2_2_22-spec-All-Power_xsd.tmp#derivedFrom NewsML-G2_2_22-spec-All-Power_xsd.tmp#conceptSet NewsML-G2_2_22-spec-All-Power_xsd.tmp#schemeMeta
Type extension of AnyItemType
Type hierarchy
Properties
content complex
Model
ANY element from namespace(s) 'http://www.w3.org/2000/09/xmldsig#' , (catalogRef | catalog) , hopHistory{0,1} , rightsInfo* , itemMeta , contentMeta{0,1} , partMeta* , assert* , inlineRef* , derivedFrom* , conceptSet{0,1} , schemeMeta{0,1}
Children assert, catalog, catalogRef, conceptSet, contentMeta, derivedFrom, hopHistory, inlineRef, itemMeta, partMeta, rightsInfo, schemeMeta
Instance
<knowledgeItem conformance="core" dir="" guid="" xml:lang="" standard="" standardversion="" version="1" xmlns="http://iptc.org/std/nar/2006-10-01/">
  <catalogRef creator="" creatoruri="" custom="" how="" howuri="" href="" id="" modified="" pubconstraint="" pubconstrainturi="" why="" whyuri="">{1,1}</catalogRef>
  <catalog additionalInfo="" authority="" creator="" creatoruri="" custom="" guid="" how="" howuri="" id="" modified="" pubconstraint="" pubconstrainturi="" url="" version="" why="" whyuri="">{1,1}</catalog>
  <hopHistory creator="" creatoruri="" custom="" how="" howuri="" id="" modified="" pubconstraint="" pubconstrainturi="" why="" whyuri="">{0,1}</hopHistory>
  <rightsInfo aspect="" aspecturi="" creator="" creatoruri="" custom="" dir="" how="" howuri="" id="" idrefs="" xml:lang="" modified="" pubconstraint="" pubconstrainturi="" scope="" scopeuri="" validfrom="" validto="" why="" whyuri="">{0,unbounded}</rightsInfo>
  <itemMeta creator="" creatoruri="" custom="" dir="" how="" howuri="" id="" xml:lang="" modified="" pubconstraint="" pubconstrainturi="" why="" whyuri="">{1,1}</itemMeta>
  <contentMeta creator="" creatoruri="" custom="" dir="" how="" howuri="" id="" xml:lang="" modified="" pubconstraint="" pubconstrainturi="" why="" whyuri="">{0,1}</contentMeta>
  <partMeta contentrefs="" creator="" creatoruri="" custom="" dir="" how="" howuri="" xml:lang="" modified="" partid="" seq="" why="" whyuri="">{0,unbounded}</partMeta>
  <assert creator="" creatoruri="" custom="" dir="" how="" howuri="" id="" xml:lang="" literal="" modified="" pubconstraint="" pubconstrainturi="" qcode="" uri="" why="" whyuri="">{0,unbounded}</assert>
  <inlineRef confidence="" creator="" creatoruri="" custom="" derivedfrom="" dir="" how="" howuri="" id="" idrefs="" xml:lang="" literal="" modified="" pubconstraint="" pubconstrainturi="" qcode="" relevance="" type="" typeuri="" uri="" why="" whyuri="">{0,unbounded}</inlineRef>
  <derivedFrom creator="" creatoruri="" custom="" dir="" how="" howuri="" id="" idrefs="" xml:lang="" literal="" modified="" pubconstraint="" pubconstrainturi="" qcode="" type="" typeuri="" uri="" why="" whyuri="">{0,unbounded}</derivedFrom>
  <conceptSet creator="" creatoruri="" custom="" how="" howuri="" id="" modified="" pubconstraint="" pubconstrainturi="" why="" whyuri="">{0,1}</conceptSet>
  <schemeMeta authority="" concepttype="" creator="" creatoruri="" custom="" how="" howuri="" id="" modified="" preferredalias="" pubconstraint="" pubconstrainturi="" uri="" why="" whyuri="">{0,1}</schemeMeta>
</knowledgeItem>
Attributes
QName Type Default Use Annotation
conformance xs:string core optional
The conformance level with which the Item is conformant.
dir restriction of xs:NMTOKEN optional
The directionality of textual content (enumeration: ltr, rtl)
guid xs:string required
The persistent, universally unique identifier common for all versions of the Item.
standard xs:string required
The IPTC standard with which the Item is conformant.
standardversion restriction of xs:string required
The major-minor version of the IPTC standard with which the Item is conformant.
version xs:positiveInteger 1 optional
The version of the Item.
xml:lang union of(xs:language, restriction of xs:string) optional
Attempting to install the relevant ISO 2- and 3-letter
         codes as the enumerated possible values is probably never
         going to be a realistic possibility.  See
         RFC 3066 at http://www.ietf.org/rfc/rfc3066.txt and the IANA registry
         at http://www.iana.org/assignments/lang-tag-apps.htm for
         further information.

         The union allows for the 'un-declaration' of xml:lang with
         the empty string.
Wildcard: ANY attribute from ANY namespace OTHER than 'http://iptc.org/std/nar/2006-10-01/'
Source
<xs:element name="knowledgeItem">
  <xs:annotation>
    <xs:documentation>An Item used for collating a set of concept definitions to form the physical representation of a controlled vocabulary</xs:documentation>
  </xs:annotation>
  <xs:complexType>
    <xs:complexContent>
      <xs:extension base="AnyItemType">
        <xs:sequence>
          <xs:element name="contentMeta" type="ContentMetadataAcDType" minOccurs="0">
            <xs:annotation>
              <xs:documentation>Content Metadata for a Knowledge Item</xs:documentation>
            </xs:annotation>
          </xs:element>
          <xs:element ref="partMeta" minOccurs="0" maxOccurs="unbounded"/>
          <xs:element ref="assert" minOccurs="0" maxOccurs="unbounded"/>
          <xs:element ref="inlineRef" minOccurs="0" maxOccurs="unbounded"/>
          <xs:element ref="derivedFrom" minOccurs="0" maxOccurs="unbounded"/>
          <xs:element ref="conceptSet" minOccurs="0"/>
          <xs:element ref="schemeMeta" minOccurs="0"/>
        </xs:sequence>
      </xs:extension>
    </xs:complexContent>
  </xs:complexType>
</xs:element>
Element knowledgeItem / contentMeta
Namespace http://iptc.org/std/nar/2006-10-01/
Annotations
Content Metadata for a Knowledge Item
Diagram
Diagram NewsML-G2_2_22-spec-All-Power_xsd.tmp#commonPowerAttributes NewsML-G2_2_22-spec-All-Power_xsd.tmp#i18nAttributes NewsML-G2_2_22-spec-All-Power_xsd.tmp#icon NewsML-G2_2_22-spec-All-Power_xsd.tmp#urgency NewsML-G2_2_22-spec-All-Power_xsd.tmp#contentCreated NewsML-G2_2_22-spec-All-Power_xsd.tmp#contentModified NewsML-G2_2_22-spec-All-Power_xsd.tmp#located NewsML-G2_2_22-spec-All-Power_xsd.tmp#infoSource NewsML-G2_2_22-spec-All-Power_xsd.tmp#creator NewsML-G2_2_22-spec-All-Power_xsd.tmp#contributor NewsML-G2_2_22-spec-All-Power_xsd.tmp#audience NewsML-G2_2_22-spec-All-Power_xsd.tmp#exclAudience NewsML-G2_2_22-spec-All-Power_xsd.tmp#altId NewsML-G2_2_22-spec-All-Power_xsd.tmp#rating NewsML-G2_2_22-spec-All-Power_xsd.tmp#userInteraction NewsML-G2_2_22-spec-All-Power_xsd.tmp#AdministrativeMetadataGroup NewsML-G2_2_22-spec-All-Power_xsd.tmp#language NewsML-G2_2_22-spec-All-Power_xsd.tmp#keyword NewsML-G2_2_22-spec-All-Power_xsd.tmp#subject NewsML-G2_2_22-spec-All-Power_xsd.tmp#slugline NewsML-G2_2_22-spec-All-Power_xsd.tmp#headline NewsML-G2_2_22-spec-All-Power_xsd.tmp#description NewsML-G2_2_22-spec-All-Power_xsd.tmp#DescriptiveMetadataCoreGroup NewsML-G2_2_22-spec-All-Power_xsd.tmp#ContentMetadataAcDType_contentMetaExtProperty NewsML-G2_2_22-spec-All-Power_xsd.tmp#ContentMetadataAcDType
Type ContentMetadataAcDType
Properties
content complex
minOccurs 0
Model
icon* , urgency{0,1} , contentCreated{0,1} , contentModified{0,1} , (located | infoSource | creator | contributor | audience | exclAudience | altId | rating | userInteraction) , (language | keyword | subject | slugline | headline | description) , contentMetaExtProperty* , ANY element from ANY namespace OTHER than 'http://iptc.org/std/nar/2006-10-01/'
Children altId, audience, contentCreated, contentMetaExtProperty, contentModified, contributor, creator, description, exclAudience, headline, icon, infoSource, keyword, language, located, rating, slugline, subject, urgency, userInteraction
Instance
<contentMeta creator="" creatoruri="" custom="" dir="" how="" howuri="" id="" xml:lang="" modified="" pubconstraint="" pubconstrainturi="" why="" whyuri="" xmlns="http://iptc.org/std/nar/2006-10-01/">
  <icon colourdepth="" colourindicator="" colourindicatoruri="" colourspace="" colourspaceuri="" contenttype="" contenttypevariant="" creator="" creatoruri="" custom="" format="" formaturi="" height="" heightunit="" heightunituri="" how="" howuri="" href="" id="" layoutorientation="" layoutorientationuri="" modified="" orientation="" persistidref="" pubconstraint="" pubconstrainturi="" rendition="" renditionuri="" residref="" size="" title="" version="" videocodec="" videocodecuri="" why="" whyuri="" width="" widthunit="" widthunituri="">{0,unbounded}</icon>
  <urgency creator="" creatoruri="" custom="" how="" howuri="" id="" modified="" pubconstraint="" pubconstrainturi="" why="" whyuri="">{0,1}</urgency>
  <contentCreated creator="" creatoruri="" custom="" how="" howuri="" id="" modified="" pubconstraint="" pubconstrainturi="" why="" whyuri="">{0,1}</contentCreated>
  <contentModified creator="" creatoruri="" custom="" how="" howuri="" id="" modified="" pubconstraint="" pubconstrainturi="" why="" whyuri="">{0,1}</contentModified>
  <located creator="" creatoruri="" custom="" dir="" how="" howuri="" id="" xml:lang="" literal="" modified="" pubconstraint="" pubconstrainturi="" qcode="" type="" typeuri="" uri="" why="" whyuri="">{1,1}</located>
  <infoSource creator="" creatoruri="" custom="" dir="" how="" howuri="" id="" xml:lang="" literal="" modified="" pubconstraint="" pubconstrainturi="" qcode="" role="" roleuri="" type="" typeuri="" uri="" why="" whyuri="">{1,1}</infoSource>
  <creator creator="" creatoruri="" custom="" dir="" how="" howuri="" id="" jobtitle="" jobtitleuri="" xml:lang="" literal="" modified="" pubconstraint="" pubconstrainturi="" qcode="" role="" roleuri="" type="" typeuri="" uri="" why="" whyuri="">{1,1}</creator>
  <contributor creator="" creatoruri="" custom="" dir="" how="" howuri="" id="" jobtitle="" jobtitleuri="" xml:lang="" literal="" modified="" pubconstraint="" pubconstrainturi="" qcode="" role="" roleuri="" type="" typeuri="" uri="" why="" whyuri="">{1,1}</contributor>
  <audience confidence="" creator="" creatoruri="" custom="" derivedfrom="" dir="" how="" howuri="" id="" xml:lang="" literal="" modified="" pubconstraint="" pubconstrainturi="" qcode="" relevance="" significance="" type="" typeuri="" uri="" why="" whyuri="">{1,1}</audience>
  <exclAudience confidence="" creator="" creatoruri="" custom="" derivedfrom="" dir="" how="" howuri="" id="" xml:lang="" literal="" modified="" pubconstraint="" pubconstrainturi="" qcode="" relevance="" significance="" type="" typeuri="" uri="" why="" whyuri="">{1,1}</exclAudience>
  <altId creator="" creatoruri="" custom="" dir="" environment="" environmenturi="" how="" howuri="" id="" idformat="" idformaturi="" xml:lang="" modified="" pubconstraint="" pubconstrainturi="" type="" typeuri="" why="" whyuri="">{1,1}</altId>
  <rating creator="" creatoruri="" custom="" how="" howuri="" id="" modified="" pubconstraint="" pubconstrainturi="" raters="" ratertype="" ratertypeuri="" ratingtype="" ratingtypeuri="" scalemax="" scalemin="" scaleunit="" scaleunituri="" valcalctype="" valcalctypeuri="" value="" why="" whyuri="">{1,1}</rating>
  <userInteraction creator="" creatoruri="" custom="" how="" howuri="" id="" interactions="" interactiontype="" interactiontypeuri="" modified="" pubconstraint="" pubconstrainturi="" why="" whyuri="">{1,1}</userInteraction>
  <language creator="" creatoruri="" custom="" how="" howuri="" id="" modified="" pubconstraint="" pubconstrainturi="" rank="" role="" roleuri="" tag="" why="" whyuri="">{1,1}</language>
  <keyword confidence="" creator="" creatoruri="" custom="" dir="" how="" howuri="" id="" xml:lang="" modified="" pubconstraint="" pubconstrainturi="" rank="" relevance="" role="" roleuri="" why="" whyuri="">{1,1}</keyword>
  <subject confidence="" creator="" creatoruri="" custom="" derivedfrom="" dir="" how="" howuri="" id="" xml:lang="" literal="" modified="" pubconstraint="" pubconstrainturi="" qcode="" rank="" relevance="" type="" typeuri="" uri="" why="" whyuri="">{1,1}</subject>
  <slugline creator="" creatoruri="" custom="" dir="" how="" howuri="" id="" xml:lang="" modified="" pubconstraint="" pubconstrainturi="" rank="" role="" roleuri="" separator="" why="" whyuri="">{1,1}</slugline>
  <headline creator="" creatoruri="" custom="" dir="" how="" howuri="" id="" xml:lang="" media="" modified="" pubconstraint="" pubconstrainturi="" rank="" role="" roleuri="" why="" whyuri="">{1,1}</headline>
  <description creator="" creatoruri="" custom="" dir="" how="" howuri="" id="" xml:lang="" media="" modified="" pubconstraint="" pubconstrainturi="" rank="" role="" roleuri="" why="" whyuri="">{1,1}</description>
  <contentMetaExtProperty creator="" creatoruri="" custom="" dir="" how="" howuri="" id="" xml:lang="" literal="" modified="" pubconstraint="" pubconstrainturi="" qcode="" rel="" reluri="" type="" typeuri="" uri="" validfrom="" validto="" value="" valuedatatype="" valueunit="" valueunituri="" why="" whyuri="">{0,unbounded}</contentMetaExtProperty>
</contentMeta>
Attributes
QName Type Use Annotation
creator QCodeType optional
If the attribute is empty, specifies which entity (person, organisation or system) will edit the property - expressed by a QCode. If the attribute is non-empty, specifies which entity (person, organisation or system) has edited the property.
creatoruri IRIType optional
If the attribute is empty, specifies which entity (person, organisation or system) will edit the property - expressed by a URI. If the attribute is non-empty, specifies which entity (person, organisation or system) has edited the property.
custom xs:boolean optional
If set to true the corresponding property was added to the G2 Item for a specific customer or group of customers only. The default value of this property is false which applies when this attribute is not used with the property.
dir restriction of xs:NMTOKEN optional
The directionality of textual content (enumeration: ltr, rtl)
how QCodeType optional
Indicates by which means the value was extracted from the content - expressed by a QCode
howuri IRIType optional
Indicates by which means the value was extracted from the content - expressed by a URI
id xs:ID optional
The local identifier of the property.
modified DateOptTimeType optional
The date (and, optionally, the time) when the property was last modified. The initial value is the date (and, optionally, the time) of creation of the property.
pubconstraint QCodeListType optional
One or many constraints that apply to publishing the value of the property - expressed by a QCode. Each constraint applies to all descendant elements.
pubconstrainturi IRIListType optional
One or many constraints that apply to publishing the value of the property - expressed by a URI. Each constraint applies to all descendant elements.
why QCodeType optional
Why the metadata has been included - expressed by a QCode
whyuri IRIType optional
Why the metadata has been included - expressed by a URI
xml:lang union of(xs:language, restriction of xs:string) optional
Attempting to install the relevant ISO 2- and 3-letter
         codes as the enumerated possible values is probably never
         going to be a realistic possibility.  See
         RFC 3066 at http://www.ietf.org/rfc/rfc3066.txt and the IANA registry
         at http://www.iana.org/assignments/lang-tag-apps.htm for
         further information.

         The union allows for the 'un-declaration' of xml:lang with
         the empty string.
Wildcard: ANY attribute from ANY namespace OTHER than 'http://iptc.org/std/nar/2006-10-01/'
Source
<xs:element name="contentMeta" type="ContentMetadataAcDType" minOccurs="0">
  <xs:annotation>
    <xs:documentation>Content Metadata for a Knowledge Item</xs:documentation>
  </xs:annotation>
</xs:element>
Element partMeta
Namespace http://iptc.org/std/nar/2006-10-01/
Annotations
A set of properties describing a specific part of the content of the Item. ///
The relationship of properties inside this partMeta and properties at a higher hierarchical level of the content parts structure is:
- the semantic assertion of all properties at a higher level is inherited by this partMeta element as if these properities would be its children
- a child property of a specific name wipes out for this partMeta element any semantic assertions of properties of the same name at higher levels 
- in this latter case: if the semantic assertion of a property at a higher level should be reinstated for this part of the content then this property has to appear again as child of this partMeta
Diagram
Diagram NewsML-G2_2_22-spec-All-Power_xsd.tmp#partMetaPropType_partid NewsML-G2_2_22-spec-All-Power_xsd.tmp#partMetaPropType_creator NewsML-G2_2_22-spec-All-Power_xsd.tmp#partMetaPropType_creatoruri NewsML-G2_2_22-spec-All-Power_xsd.tmp#partMetaPropType_modified NewsML-G2_2_22-spec-All-Power_xsd.tmp#partMetaPropType_custom NewsML-G2_2_22-spec-All-Power_xsd.tmp#partMetaPropType_how NewsML-G2_2_22-spec-All-Power_xsd.tmp#partMetaPropType_howuri NewsML-G2_2_22-spec-All-Power_xsd.tmp#partMetaPropType_why NewsML-G2_2_22-spec-All-Power_xsd.tmp#partMetaPropType_whyuri NewsML-G2_2_22-spec-All-Power_xsd.tmp#partMetaPropType_seq NewsML-G2_2_22-spec-All-Power_xsd.tmp#partMetaPropType_contentrefs NewsML-G2_2_22-spec-All-Power_xsd.tmp#i18nAttributes NewsML-G2_2_22-spec-All-Power_xsd.tmp#icon NewsML-G2_2_22-spec-All-Power_xsd.tmp#partMetaPropType_timeDelim NewsML-G2_2_22-spec-All-Power_xsd.tmp#partMetaPropType_regionDelim NewsML-G2_2_22-spec-All-Power_xsd.tmp#partMetaPropType_role NewsML-G2_2_22-spec-All-Power_xsd.tmp#urgency NewsML-G2_2_22-spec-All-Power_xsd.tmp#contentCreated NewsML-G2_2_22-spec-All-Power_xsd.tmp#contentModified NewsML-G2_2_22-spec-All-Power_xsd.tmp#located NewsML-G2_2_22-spec-All-Power_xsd.tmp#infoSource NewsML-G2_2_22-spec-All-Power_xsd.tmp#creator NewsML-G2_2_22-spec-All-Power_xsd.tmp#contributor NewsML-G2_2_22-spec-All-Power_xsd.tmp#audience NewsML-G2_2_22-spec-All-Power_xsd.tmp#exclAudience NewsML-G2_2_22-spec-All-Power_xsd.tmp#altId NewsML-G2_2_22-spec-All-Power_xsd.tmp#rating NewsML-G2_2_22-spec-All-Power_xsd.tmp#userInteraction NewsML-G2_2_22-spec-All-Power_xsd.tmp#AdministrativeMetadataGroup NewsML-G2_2_22-spec-All-Power_xsd.tmp#language NewsML-G2_2_22-spec-All-Power_xsd.tmp#genre NewsML-G2_2_22-spec-All-Power_xsd.tmp#keyword NewsML-G2_2_22-spec-All-Power_xsd.tmp#subject NewsML-G2_2_22-spec-All-Power_xsd.tmp#slugline NewsML-G2_2_22-spec-All-Power_xsd.tmp#headline NewsML-G2_2_22-spec-All-Power_xsd.tmp#dateline NewsML-G2_2_22-spec-All-Power_xsd.tmp#by NewsML-G2_2_22-spec-All-Power_xsd.tmp#creditline NewsML-G2_2_22-spec-All-Power_xsd.tmp#description NewsML-G2_2_22-spec-All-Power_xsd.tmp#DescriptiveMetadataGroup NewsML-G2_2_22-spec-All-Power_xsd.tmp#partMetaPropType_partMetaExtProperty NewsML-G2_2_22-spec-All-Power_xsd.tmp#signal NewsML-G2_2_22-spec-All-Power_xsd.tmp#edNote NewsML-G2_2_22-spec-All-Power_xsd.tmp#link NewsML-G2_2_22-spec-All-Power_xsd.tmp#partMetaPropType
Type partMetaPropType
Properties
content complex
Used by
Model
Children altId, audience, by, contentCreated, contentModified, contributor, creator, creditline, dateline, description, edNote, exclAudience, genre, headline, icon, infoSource, keyword, language, link, located, partMetaExtProperty, rating, regionDelim, role, signal, slugline, subject, timeDelim, urgency, userInteraction
Instance
<partMeta contentrefs="" creator="" creatoruri="" custom="" dir="" how="" howuri="" xml:lang="" modified="" partid="" seq="" why="" whyuri="" xmlns="http://iptc.org/std/nar/2006-10-01/">
  <icon colourdepth="" colourindicator="" colourindicatoruri="" colourspace="" colourspaceuri="" contenttype="" contenttypevariant="" creator="" creatoruri="" custom="" format="" formaturi="" height="" heightunit="" heightunituri="" how="" howuri="" href="" id="" layoutorientation="" layoutorientationuri="" modified="" orientation="" persistidref="" pubconstraint="" pubconstrainturi="" rendition="" renditionuri="" residref="" size="" title="" version="" videocodec="" videocodecuri="" why="" whyuri="" width="" widthunit="" widthunituri="">{0,unbounded}</icon>
  <timeDelim creator="" creatoruri="" custom="" end="" how="" howuri="" id="" modified="" pubconstraint="" pubconstrainturi="" renditionref="" renditionrefuri="" start="" timeunit="" timeunituri="" why="" whyuri="">{0,unbounded}</timeDelim>
  <regionDelim creator="" creatoruri="" custom="" height="" how="" howuri="" id="" modified="" pubconstraint="" pubconstrainturi="" why="" whyuri="" width="" x="" y="">{0,1}</regionDelim>
  <role creator="" creatoruri="" custom="" dir="" how="" howuri="" id="" xml:lang="" modified="" pubconstraint="" pubconstrainturi="" qcode="" uri="" why="" whyuri="">{0,1}</role>
  <urgency creator="" creatoruri="" custom="" how="" howuri="" id="" modified="" pubconstraint="" pubconstrainturi="" why="" whyuri="">{0,1}</urgency>
  <contentCreated creator="" creatoruri="" custom="" how="" howuri="" id="" modified="" pubconstraint="" pubconstrainturi="" why="" whyuri="">{0,1}</contentCreated>
  <contentModified creator="" creatoruri="" custom="" how="" howuri="" id="" modified="" pubconstraint="" pubconstrainturi="" why="" whyuri="">{0,1}</contentModified>
  <located creator="" creatoruri="" custom="" dir="" how="" howuri="" id="" xml:lang="" literal="" modified="" pubconstraint="" pubconstrainturi="" qcode="" type="" typeuri="" uri="" why="" whyuri="">{1,1}</located>
  <infoSource creator="" creatoruri="" custom="" dir="" how="" howuri="" id="" xml:lang="" literal="" modified="" pubconstraint="" pubconstrainturi="" qcode="" role="" roleuri="" type="" typeuri="" uri="" why="" whyuri="">{1,1}</infoSource>
  <creator creator="" creatoruri="" custom="" dir="" how="" howuri="" id="" jobtitle="" jobtitleuri="" xml:lang="" literal="" modified="" pubconstraint="" pubconstrainturi="" qcode="" role="" roleuri="" type="" typeuri="" uri="" why="" whyuri="">{1,1}</creator>
  <contributor creator="" creatoruri="" custom="" dir="" how="" howuri="" id="" jobtitle="" jobtitleuri="" xml:lang="" literal="" modified="" pubconstraint="" pubconstrainturi="" qcode="" role="" roleuri="" type="" typeuri="" uri="" why="" whyuri="">{1,1}</contributor>
  <audience confidence="" creator="" creatoruri="" custom="" derivedfrom="" dir="" how="" howuri="" id="" xml:lang="" literal="" modified="" pubconstraint="" pubconstrainturi="" qcode="" relevance="" significance="" type="" typeuri="" uri="" why="" whyuri="">{1,1}</audience>
  <exclAudience confidence="" creator="" creatoruri="" custom="" derivedfrom="" dir="" how="" howuri="" id="" xml:lang="" literal="" modified="" pubconstraint="" pubconstrainturi="" qcode="" relevance="" significance="" type="" typeuri="" uri="" why="" whyuri="">{1,1}</exclAudience>
  <altId creator="" creatoruri="" custom="" dir="" environment="" environmenturi="" how="" howuri="" id="" idformat="" idformaturi="" xml:lang="" modified="" pubconstraint="" pubconstrainturi="" type="" typeuri="" why="" whyuri="">{1,1}</altId>
  <rating creator="" creatoruri="" custom="" how="" howuri="" id="" modified="" pubconstraint="" pubconstrainturi="" raters="" ratertype="" ratertypeuri="" ratingtype="" ratingtypeuri="" scalemax="" scalemin="" scaleunit="" scaleunituri="" valcalctype="" valcalctypeuri="" value="" why="" whyuri="">{1,1}</rating>
  <userInteraction creator="" creatoruri="" custom="" how="" howuri="" id="" interactions="" interactiontype="" interactiontypeuri="" modified="" pubconstraint="" pubconstrainturi="" why="" whyuri="">{1,1}</userInteraction>
  <language creator="" creatoruri="" custom="" how="" howuri="" id="" modified="" pubconstraint="" pubconstrainturi="" rank="" role="" roleuri="" tag="" why="" whyuri="">{1,1}</language>
  <genre confidence="" creator="" creatoruri="" custom="" derivedfrom="" dir="" how="" howuri="" id="" xml:lang="" literal="" modified="" pubconstraint="" pubconstrainturi="" qcode="" rank="" relevance="" type="" typeuri="" uri="" why="" whyuri="">{1,1}</genre>
  <keyword confidence="" creator="" creatoruri="" custom="" dir="" how="" howuri="" id="" xml:lang="" modified="" pubconstraint="" pubconstrainturi="" rank="" relevance="" role="" roleuri="" why="" whyuri="">{1,1}</keyword>
  <subject confidence="" creator="" creatoruri="" custom="" derivedfrom="" dir="" how="" howuri="" id="" xml:lang="" literal="" modified="" pubconstraint="" pubconstrainturi="" qcode="" rank="" relevance="" type="" typeuri="" uri="" why="" whyuri="">{1,1}</subject>
  <slugline creator="" creatoruri="" custom="" dir="" how="" howuri="" id="" xml:lang="" modified="" pubconstraint="" pubconstrainturi="" rank="" role="" roleuri="" separator="" why="" whyuri="">{1,1}</slugline>
  <headline creator="" creatoruri="" custom="" dir="" how="" howuri="" id="" xml:lang="" media="" modified="" pubconstraint="" pubconstrainturi="" rank="" role="" roleuri="" why="" whyuri="">{1,1}</headline>
  <dateline creator="" creatoruri="" custom="" dir="" how="" howuri="" id="" xml:lang="" media="" modified="" pubconstraint="" pubconstrainturi="" rank="" role="" roleuri="" why="" whyuri="">{1,1}</dateline>
  <by creator="" creatoruri="" custom="" dir="" how="" howuri="" id="" xml:lang="" media="" modified="" pubconstraint="" pubconstrainturi="" rank="" role="" roleuri="" why="" whyuri="">{1,1}</by>
  <creditline creator="" creatoruri="" custom="" dir="" how="" howuri="" id="" xml:lang="" modified="" pubconstraint="" pubconstrainturi="" rank="" why="" whyuri="">{1,1}</creditline>
  <description creator="" creatoruri="" custom="" dir="" how="" howuri="" id="" xml:lang="" media="" modified="" pubconstraint="" pubconstrainturi="" rank="" role="" roleuri="" why="" whyuri="">{1,1}</description>
  <partMetaExtProperty creator="" creatoruri="" custom="" dir="" how="" howuri="" id="" xml:lang="" literal="" modified="" pubconstraint="" pubconstrainturi="" qcode="" rel="" reluri="" type="" typeuri="" uri="" validfrom="" validto="" value="" valuedatatype="" valueunit="" valueunituri="" why="" whyuri="">{0,unbounded}</partMetaExtProperty>
  <signal creator="" creatoruri="" custom="" dir="" how="" howuri="" id="" xml:lang="" modified="" pubconstraint="" pubconstrainturi="" qcode="" severity="" severityuri="" uri="" why="" whyuri="">{0,unbounded}</signal>
  <edNote creator="" creatoruri="" custom="" dir="" how="" howuri="" id="" xml:lang="" media="" modified="" pubconstraint="" pubconstrainturi="" role="" roleuri="" why="" whyuri="">{0,unbounded}</edNote>
  <link contenttype="" contenttypevariant="" creator="" creatoruri="" custom="" dir="" format="" formaturi="" guidref="" how="" howuri="" href="" hreftype="" id="" xml:lang="" modified="" persistidref="" pubconstraint="" pubconstrainturi="" rank="" rel="" reluri="" residref="" size="" title="" validfrom="" validto="" version="" why="" whyuri="">{0,unbounded}</link>
</partMeta>
Attributes
QName Type Use Annotation
contentrefs xs:IDREFS optional
A list of identifiers of XML elements containing content which is described by this partMeta structure.
creator QCodeType optional
If the attribute is empty, specifies which entity (person, organisation or system) will edit the property - expressed by a QCode. If the attribute is non-empty, specifies which entity (person, organisation or system) has edited the property.
creatoruri IRIType optional
If the attribute is empty, specifies which entity (person, organisation or system) will edit the property - expressed by a URI. If the attribute is non-empty, specifies which entity (person, organisation or system) has edited the property.
custom xs:boolean optional
If set to true the corresponding property was added to the G2 Item for a specific customer or group of customers only. The default value of this property is false which applies when this attribute is not used with the property.
dir restriction of xs:NMTOKEN optional
The directionality of textual content (enumeration: ltr, rtl)
how QCodeType optional
Indicates by which means the value was extracted from the content - expressed by a QCode
howuri IRIType optional
Indicates by which means the value was extracted from the content - expressed by a URI
modified DateOptTimeType optional
The date (and, optionally, the time) when the property was last modified. The initial value is the date (and, optionally, the time) of creation of the property.
partid xs:ID optional
The identifier of the part
seq xs:nonNegativeInteger optional
The sequence number of the part
why QCodeType optional
Why the metadata has been included - expressed by a QCode
whyuri IRIType optional
Why the metadata has been included - expressed by a URI
xml:lang union of(xs:language, restriction of xs:string) optional
Attempting to install the relevant ISO 2- and 3-letter
         codes as the enumerated possible values is probably never
         going to be a realistic possibility.  See
         RFC 3066 at http://www.ietf.org/rfc/rfc3066.txt and the IANA registry
         at http://www.iana.org/assignments/lang-tag-apps.htm for
         further information.

         The union allows for the 'un-declaration' of xml:lang with
         the empty string.
Wildcard: ANY attribute from ANY namespace OTHER than 'http://iptc.org/std/nar/2006-10-01/'
Source
<xs:element name="partMeta" type="partMetaPropType">
  <xs:annotation>
    <xs:documentation>A set of properties describing a specific part of the content of the Item. /// The relationship of properties inside this partMeta and properties at a higher hierarchical level of the content parts structure is: - the semantic assertion of all properties at a higher level is inherited by this partMeta element as if these properities would be its children - a child property of a specific name wipes out for this partMeta element any semantic assertions of properties of the same name at higher levels - in this latter case: if the semantic assertion of a property at a higher level should be reinstated for this part of the content then this property has to appear again as child of this partMeta</xs:documentation>
  </xs:annotation>
</xs:element>
Element partMetaPropType / timeDelim
Namespace http://iptc.org/std/nar/2006-10-01/
Annotations
A delimiter for a piece of streaming media content, expressed in various time formats
Diagram
Diagram NewsML-G2_2_22-spec-All-Power_xsd.tmp#commonPowerAttributes NewsML-G2_2_22-spec-All-Power_xsd.tmp#partMetaPropType_partMetaPropType_timeDelim_start NewsML-G2_2_22-spec-All-Power_xsd.tmp#partMetaPropType_partMetaPropType_timeDelim_end NewsML-G2_2_22-spec-All-Power_xsd.tmp#partMetaPropType_partMetaPropType_timeDelim_timeunit NewsML-G2_2_22-spec-All-Power_xsd.tmp#partMetaPropType_partMetaPropType_timeDelim_timeunituri NewsML-G2_2_22-spec-All-Power_xsd.tmp#partMetaPropType_partMetaPropType_timeDelim_renditionref NewsML-G2_2_22-spec-All-Power_xsd.tmp#partMetaPropType_partMetaPropType_timeDelim_renditionrefuri
Properties
content complex
minOccurs 0
maxOccurs unbounded
Attributes
QName Type Use Annotation
creator QCodeType optional
If the attribute is empty, specifies which entity (person, organisation or system) will edit the property - expressed by a QCode. If the attribute is non-empty, specifies which entity (person, organisation or system) has edited the property.
creatoruri IRIType optional
If the attribute is empty, specifies which entity (person, organisation or system) will edit the property - expressed by a URI. If the attribute is non-empty, specifies which entity (person, organisation or system) has edited the property.
custom xs:boolean optional
If set to true the corresponding property was added to the G2 Item for a specific customer or group of customers only. The default value of this property is false which applies when this attribute is not used with the property.
end xs:string required
The timestamp corresponding to the end of the part
how QCodeType optional
Indicates by which means the value was extracted from the content - expressed by a QCode
howuri IRIType optional
Indicates by which means the value was extracted from the content - expressed by a URI
id xs:ID optional
The local identifier of the property.
modified DateOptTimeType optional
The date (and, optionally, the time) when the property was last modified. The initial value is the date (and, optionally, the time) of creation of the property.
pubconstraint QCodeListType optional
One or many constraints that apply to publishing the value of the property - expressed by a QCode. Each constraint applies to all descendant elements.
pubconstrainturi IRIListType optional
One or many constraints that apply to publishing the value of the property - expressed by a URI. Each constraint applies to all descendant elements.
renditionref QCodeType optional
Refers to the content rendition with this QCode as rendition attribute value - expressed by a QCode
renditionrefuri IRIType optional
Refers to the content rendition with this QCode as rendition attribute value - expressed by a URI
start xs:string required
The timestamp corresponding to the start of the part
timeunit QCodeType optional
The unit used for the start and end timestamps - expressed by a QCode / either the timeunit or the timeunituri attribute MUST be used
timeunituri IRIType optional
The unit used for the start and end timestamps - expressed by a URI / either the timeunit or the timeunituri attribute MUST be used
why QCodeType optional
Why the metadata has been included - expressed by a QCode
whyuri IRIType optional
Why the metadata has been included - expressed by a URI
Wildcard: ANY attribute from ANY namespace OTHER than 'http://iptc.org/std/nar/2006-10-01/'
Source
<xs:element name="timeDelim" minOccurs="0" maxOccurs="unbounded">
  <xs:annotation>
    <xs:documentation>A delimiter for a piece of streaming media content, expressed in various time formats</xs:documentation>
  </xs:annotation>
  <xs:complexType>
    <xs:attributeGroup ref="commonPowerAttributes"/>
    <xs:attribute name="start" type="xs:string" use="required">
      <xs:annotation>
        <xs:documentation>The timestamp corresponding to the start of the part</xs:documentation>
      </xs:annotation>
    </xs:attribute>
    <xs:attribute name="end" type="xs:string" use="required">
      <xs:annotation>
        <xs:documentation>The timestamp corresponding to the end of the part</xs:documentation>
      </xs:annotation>
    </xs:attribute>
    <xs:attribute name="timeunit" type="QCodeType">
      <xs:annotation>
        <xs:documentation>The unit used for the start and end timestamps - expressed by a QCode / either the timeunit or the timeunituri attribute MUST be used</xs:documentation>
      </xs:annotation>
    </xs:attribute>
    <xs:attribute name="timeunituri" type="IRIType">
      <xs:annotation>
        <xs:documentation>The unit used for the start and end timestamps - expressed by a URI / either the timeunit or the timeunituri attribute MUST be used</xs:documentation>
      </xs:annotation>
    </xs:attribute>
    <xs:attribute name="renditionref" type="QCodeType">
      <xs:annotation>
        <xs:documentation>Refers to the content rendition with this QCode as rendition attribute value - expressed by a QCode</xs:documentation>
      </xs:annotation>
    </xs:attribute>
    <xs:attribute name="renditionrefuri" type="IRIType">
      <xs:annotation>
        <xs:documentation>Refers to the content rendition with this QCode as rendition attribute value - expressed by a URI</xs:documentation>
      </xs:annotation>
    </xs:attribute>
    <xs:anyAttribute namespace="##other" processContents="lax"/>
  </xs:complexType>
</xs:element>
Element partMetaPropType / regionDelim
Namespace http://iptc.org/std/nar/2006-10-01/
Annotations
A delimiter for a rectangular region in a piece of visual content
Diagram
Diagram NewsML-G2_2_22-spec-All-Power_xsd.tmp#commonPowerAttributes NewsML-G2_2_22-spec-All-Power_xsd.tmp#partMetaPropType_partMetaPropType_regionDelim_x NewsML-G2_2_22-spec-All-Power_xsd.tmp#partMetaPropType_partMetaPropType_regionDelim_y NewsML-G2_2_22-spec-All-Power_xsd.tmp#partMetaPropType_partMetaPropType_regionDelim_width NewsML-G2_2_22-spec-All-Power_xsd.tmp#partMetaPropType_partMetaPropType_regionDelim_height
Properties
content complex
minOccurs 0
Attributes
QName Type Use Annotation
creator QCodeType optional
If the attribute is empty, specifies which entity (person, organisation or system) will edit the property - expressed by a QCode. If the attribute is non-empty, specifies which entity (person, organisation or system) has edited the property.
creatoruri IRIType optional
If the attribute is empty, specifies which entity (person, organisation or system) will edit the property - expressed by a URI. If the attribute is non-empty, specifies which entity (person, organisation or system) has edited the property.
custom xs:boolean optional
If set to true the corresponding property was added to the G2 Item for a specific customer or group of customers only. The default value of this property is false which applies when this attribute is not used with the property.
height xs:nonNegativeInteger optional
The height of the rectangle
how QCodeType optional
Indicates by which means the value was extracted from the content - expressed by a QCode
howuri IRIType optional
Indicates by which means the value was extracted from the content - expressed by a URI
id xs:ID optional
The local identifier of the property.
modified DateOptTimeType optional
The date (and, optionally, the time) when the property was last modified. The initial value is the date (and, optionally, the time) of creation of the property.
pubconstraint QCodeListType optional
One or many constraints that apply to publishing the value of the property - expressed by a QCode. Each constraint applies to all descendant elements.
pubconstrainturi IRIListType optional
One or many constraints that apply to publishing the value of the property - expressed by a URI. Each constraint applies to all descendant elements.
why QCodeType optional
Why the metadata has been included - expressed by a QCode
whyuri IRIType optional
Why the metadata has been included - expressed by a URI
width xs:integer optional
The width of the rectangle
x xs:integer optional
The x-axis coordinate of the side of the rectangle which has the smaller x-axis coordinate value in the current user coordinate system
y xs:integer optional
The y-axis coordinate of the side of the rectangle which has the smaller y-axis coordinate value in the current user coordinate system
Wildcard: ANY attribute from ANY namespace OTHER than 'http://iptc.org/std/nar/2006-10-01/'
Source
<xs:element name="regionDelim" minOccurs="0">
  <xs:annotation>
    <xs:documentation>A delimiter for a rectangular region in a piece of visual content</xs:documentation>
  </xs:annotation>
  <xs:complexType>
    <xs:attributeGroup ref="commonPowerAttributes"/>
    <xs:attribute name="x" type="xs:integer">
      <xs:annotation>
        <xs:documentation>The x-axis coordinate of the side of the rectangle which has the smaller x-axis coordinate value in the current user coordinate system</xs:documentation>
      </xs:annotation>
    </xs:attribute>
    <xs:attribute name="y" type="xs:integer">
      <xs:annotation>
        <xs:documentation>The y-axis coordinate of the side of the rectangle which has the smaller y-axis coordinate value in the current user coordinate system</xs:documentation>
      </xs:annotation>
    </xs:attribute>
    <xs:attribute name="width" type="xs:integer">
      <xs:annotation>
        <xs:documentation>The width of the rectangle</xs:documentation>
      </xs:annotation>
    </xs:attribute>
    <xs:attribute name="height" type="xs:nonNegativeInteger">
      <xs:annotation>
        <xs:documentation>The height of the rectangle</xs:documentation>
      </xs:annotation>
    </xs:attribute>
    <xs:anyAttribute namespace="##other" processContents="lax"/>
  </xs:complexType>
</xs:element>
Element partMetaPropType / role
Namespace http://iptc.org/std/nar/2006-10-01/
Annotations
The role in the overall content stream.
Diagram
Diagram NewsML-G2_2_22-spec-All-Power_xsd.tmp#commonPowerAttributes NewsML-G2_2_22-spec-All-Power_xsd.tmp#QCodePropType_qcode NewsML-G2_2_22-spec-All-Power_xsd.tmp#QCodePropType_uri NewsML-G2_2_22-spec-All-Power_xsd.tmp#QCodePropType NewsML-G2_2_22-spec-All-Power_xsd.tmp#i18nAttributes NewsML-G2_2_22-spec-All-Power_xsd.tmp#name NewsML-G2_2_22-spec-All-Power_xsd.tmp#hierarchyInfo NewsML-G2_2_22-spec-All-Power_xsd.tmp#QualPropType
Type QualPropType
Type hierarchy
Properties
content complex
minOccurs 0
Model
Children hierarchyInfo, name
Instance
<role creator="" creatoruri="" custom="" dir="" how="" howuri="" id="" xml:lang="" modified="" pubconstraint="" pubconstrainturi="" qcode="" uri="" why="" whyuri="" xmlns="http://iptc.org/std/nar/2006-10-01/">
  <name creator="" creatoruri="" custom="" dir="" how="" howuri="" id="" xml:lang="" modified="" part="" parturi="" pubconstraint="" pubconstrainturi="" role="" roleuri="" validfrom="" validto="" why="" whyuri="">{1,1}</name>
  <hierarchyInfo creator="" creatoruri="" custom="" how="" howuri="" id="" modified="" pubconstraint="" pubconstrainturi="" why="" whyuri="">{1,1}</hierarchyInfo>
</role>
Attributes
QName Type Use Annotation
creator QCodeType optional
If the attribute is empty, specifies which entity (person, organisation or system) will edit the property - expressed by a QCode. If the attribute is non-empty, specifies which entity (person, organisation or system) has edited the property.
creatoruri IRIType optional
If the attribute is empty, specifies which entity (person, organisation or system) will edit the property - expressed by a URI. If the attribute is non-empty, specifies which entity (person, organisation or system) has edited the property.
custom xs:boolean optional
If set to true the corresponding property was added to the G2 Item for a specific customer or group of customers only. The default value of this property is false which applies when this attribute is not used with the property.
dir restriction of xs:NMTOKEN optional
The directionality of textual content (enumeration: ltr, rtl)
how QCodeType optional
Indicates by which means the value was extracted from the content - expressed by a QCode
howuri IRIType optional
Indicates by which means the value was extracted from the content - expressed by a URI
id xs:ID optional
The local identifier of the property.
modified DateOptTimeType optional
The date (and, optionally, the time) when the property was last modified. The initial value is the date (and, optionally, the time) of creation of the property.
pubconstraint QCodeListType optional
One or many constraints that apply to publishing the value of the property - expressed by a QCode. Each constraint applies to all descendant elements.
pubconstrainturi IRIListType optional
One or many constraints that apply to publishing the value of the property - expressed by a URI. Each constraint applies to all descendant elements.
qcode QCodeType optional
A qualified code which identifies a concept  - either the  qcode or the uri attribute MUST be used
uri IRIType optional
A URI which identifies a concept  - either the  qcode or the uri attribute MUST be used
why QCodeType optional
Why the metadata has been included - expressed by a QCode
whyuri IRIType optional
Why the metadata has been included - expressed by a URI
xml:lang union of(xs:language, restriction of xs:string) optional
Attempting to install the relevant ISO 2- and 3-letter
         codes as the enumerated possible values is probably never
         going to be a realistic possibility.  See
         RFC 3066 at http://www.ietf.org/rfc/rfc3066.txt and the IANA registry
         at http://www.iana.org/assignments/lang-tag-apps.htm for
         further information.

         The union allows for the 'un-declaration' of xml:lang with
         the empty string.
Wildcard: ANY attribute from ANY namespace OTHER than 'http://iptc.org/std/nar/2006-10-01/'
Source
<xs:element name="role" type="QualPropType" minOccurs="0">
  <xs:annotation>
    <xs:documentation>The role in the overall content stream.</xs:documentation>
  </xs:annotation>
</xs:element>
Element partMetaPropType / partMetaExtProperty
Namespace http://iptc.org/std/nar/2006-10-01/
Annotations
Extension Property; the semantics are defined by the concept referenced by the rel attribute. The semantics of the Extension Property must have the same scope as the parent property.
Diagram
Diagram NewsML-G2_2_22-spec-All-Power_xsd.tmp#commonPowerAttributes NewsML-G2_2_22-spec-All-Power_xsd.tmp#flexAttributes NewsML-G2_2_22-spec-All-Power_xsd.tmp#i18nAttributes NewsML-G2_2_22-spec-All-Power_xsd.tmp#name NewsML-G2_2_22-spec-All-Power_xsd.tmp#definition NewsML-G2_2_22-spec-All-Power_xsd.tmp#note NewsML-G2_2_22-spec-All-Power_xsd.tmp#facet NewsML-G2_2_22-spec-All-Power_xsd.tmp#remoteInfo NewsML-G2_2_22-spec-All-Power_xsd.tmp#hierarchyInfo NewsML-G2_2_22-spec-All-Power_xsd.tmp#ConceptDefinitionGroup NewsML-G2_2_22-spec-All-Power_xsd.tmp#sameAs NewsML-G2_2_22-spec-All-Power_xsd.tmp#broader NewsML-G2_2_22-spec-All-Power_xsd.tmp#narrower NewsML-G2_2_22-spec-All-Power_xsd.tmp#related NewsML-G2_2_22-spec-All-Power_xsd.tmp#ConceptRelationshipsGroup NewsML-G2_2_22-spec-All-Power_xsd.tmp#Flex1PropType NewsML-G2_2_22-spec-All-Power_xsd.tmp#arbitraryValueAttributes NewsML-G2_2_22-spec-All-Power_xsd.tmp#Flex1ExtPropType NewsML-G2_2_22-spec-All-Power_xsd.tmp#Flex2ExtPropType_rel NewsML-G2_2_22-spec-All-Power_xsd.tmp#Flex2ExtPropType_reluri NewsML-G2_2_22-spec-All-Power_xsd.tmp#timeValidityAttributes NewsML-G2_2_22-spec-All-Power_xsd.tmp#Flex2ExtPropType
Type Flex2ExtPropType
Type hierarchy
Properties
content complex
minOccurs 0
maxOccurs unbounded
Model
(name | definition | note | facet | remoteInfo | hierarchyInfo) , (sameAs | broader | narrower | related) , ANY element from ANY namespace OTHER than 'http://iptc.org/std/nar/2006-10-01/'
Children broader, definition, facet, hierarchyInfo, name, narrower, note, related, remoteInfo, sameAs
Instance
<partMetaExtProperty creator="" creatoruri="" custom="" dir="" how="" howuri="" id="" xml:lang="" literal="" modified="" pubconstraint="" pubconstrainturi="" qcode="" rel="" reluri="" type="" typeuri="" uri="" validfrom="" validto="" value="" valuedatatype="" valueunit="" valueunituri="" why="" whyuri="" xmlns="http://iptc.org/std/nar/2006-10-01/">
  <name creator="" creatoruri="" custom="" dir="" how="" howuri="" id="" xml:lang="" modified="" part="" parturi="" pubconstraint="" pubconstrainturi="" role="" roleuri="" validfrom="" validto="" why="" whyuri="">{1,1}</name>
  <definition creator="" creatoruri="" custom="" dir="" how="" howuri="" id="" xml:lang="" media="" modified="" pubconstraint="" pubconstrainturi="" role="" roleuri="" validfrom="" validto="" why="" whyuri="">{1,1}</definition>
  <note creator="" creatoruri="" custom="" dir="" how="" howuri="" id="" xml:lang="" media="" modified="" pubconstraint="" pubconstrainturi="" role="" roleuri="" validfrom="" validto="" why="" whyuri="">{1,1}</note>
  <facet creator="" creatoruri="" custom="" dir="" g2flag="DEPR" how="" howuri="" id="" xml:lang="" literal="" modified="" pubconstraint="" pubconstrainturi="" qcode="" rel="" reluri="" type="" typeuri="" uri="" validfrom="" validto="" why="" whyuri="">{1,1}</facet>
  <remoteInfo contenttype="" contenttypevariant="" creator="" creatoruri="" custom="" dir="" format="" formaturi="" guidref="" how="" howuri="" href="" hreftype="" id="" xml:lang="" modified="" persistidref="" pubconstraint="" pubconstrainturi="" rank="" rel="" reluri="" residref="" size="" title="" validfrom="" validto="" version="" why="" whyuri="">{1,1}</remoteInfo>
  <hierarchyInfo creator="" creatoruri="" custom="" how="" howuri="" id="" modified="" pubconstraint="" pubconstrainturi="" why="" whyuri="">{1,1}</hierarchyInfo>
  <sameAs creator="" creatoruri="" custom="" dir="" how="" howuri="" id="" xml:lang="" literal="" modified="" pubconstraint="" pubconstrainturi="" qcode="" type="" typeuri="" uri="" validfrom="" validto="" why="" whyuri="">{1,1}</sameAs>
  <broader creator="" creatoruri="" custom="" dir="" how="" howuri="" id="" xml:lang="" literal="" modified="" pubconstraint="" pubconstrainturi="" qcode="" rank="" rel="" reluri="" type="" typeuri="" uri="" validfrom="" validto="" why="" whyuri="">{1,1}</broader>
  <narrower creator="" creatoruri="" custom="" dir="" how="" howuri="" id="" xml:lang="" literal="" modified="" pubconstraint="" pubconstrainturi="" qcode="" rank="" rel="" reluri="" type="" typeuri="" uri="" validfrom="" validto="" why="" whyuri="">{1,1}</narrower>
  <related creator="" creatoruri="" custom="" dir="" how="" howuri="" id="" xml:lang="" literal="" modified="" pubconstraint="" pubconstrainturi="" qcode="" rank="" rel="" reluri="" type="" typeuri="" uri="" validfrom="" validto="" value="" valuedatatype="" valueunit="" valueunituri="" why="" whyuri="">{1,1}</related>
</partMetaExtProperty>
Attributes
QName Type Use Annotation
creator QCodeType optional
If the attribute is empty, specifies which entity (person, organisation or system) will edit the property - expressed by a QCode. If the attribute is non-empty, specifies which entity (person, organisation or system) has edited the property.
creatoruri IRIType optional
If the attribute is empty, specifies which entity (person, organisation or system) will edit the property - expressed by a URI. If the attribute is non-empty, specifies which entity (person, organisation or system) has edited the property.
custom xs:boolean optional
If set to true the corresponding property was added to the G2 Item for a specific customer or group of customers only. The default value of this property is false which applies when this attribute is not used with the property.
dir restriction of xs:NMTOKEN optional
The directionality of textual content (enumeration: ltr, rtl)
how QCodeType optional
Indicates by which means the value was extracted from the content - expressed by a QCode
howuri IRIType optional
Indicates by which means the value was extracted from the content - expressed by a URI
id xs:ID optional
The local identifier of the property.
literal g2normalizedString optional
A free-text value assigned as property value.
modified DateOptTimeType optional
The date (and, optionally, the time) when the property was last modified. The initial value is the date (and, optionally, the time) of creation of the property.
pubconstraint QCodeListType optional
One or many constraints that apply to publishing the value of the property - expressed by a QCode. Each constraint applies to all descendant elements.
pubconstrainturi IRIListType optional
One or many constraints that apply to publishing the value of the property - expressed by a URI. Each constraint applies to all descendant elements.
qcode QCodeType optional
A qualified code which identifies a concept.
rel QCodeType optional
The identifier of a concept defining the semantics of this property - expressed by a QCode / either the rel or the reluri attribute MUST be used
reluri IRIType optional
The identifier of a concept defining the semantics of this property - expressed by a URI / either the rel or the reluri attribute MUST be used
type QCodeType optional
The type of the concept assigned as controlled property value - expressed by a QCode
typeuri IRIType optional
The type of the concept assigned as controlled property value - expressed by a URI
uri IRIType optional
A URI which identifies a concept.
validfrom DateOptTimeType optional
The date (and, optionally, the time) before which a relationship is not valid.
validto DateOptTimeType optional
The date (and, optionally, the time) after which a relationship is not valid.
value xs:string optional
The related value (see more in the spec document)
valuedatatype xs:QName optional
The datatype of the value attribute – it MUST be one of the built-in datatypes defined by XML Schema version 1.0.
valueunit QCodeType optional
The unit of the value attribute.
valueunituri IRIType optional
The unit of the value attribute - expressed by a URI
why QCodeType optional
Why the metadata has been included - expressed by a QCode
whyuri IRIType optional
Why the metadata has been included - expressed by a URI
xml:lang union of(xs:language, restriction of xs:string) optional
Attempting to install the relevant ISO 2- and 3-letter
         codes as the enumerated possible values is probably never
         going to be a realistic possibility.  See
         RFC 3066 at http://www.ietf.org/rfc/rfc3066.txt and the IANA registry
         at http://www.iana.org/assignments/lang-tag-apps.htm for
         further information.

         The union allows for the 'un-declaration' of xml:lang with
         the empty string.
Wildcard: ANY attribute from ANY namespace OTHER than 'http://iptc.org/std/nar/2006-10-01/'
Source
<xs:element name="partMetaExtProperty" type="Flex2ExtPropType" minOccurs="0" maxOccurs="unbounded">
  <xs:annotation>
    <xs:documentation>Extension Property; the semantics are defined by the concept referenced by the rel attribute. The semantics of the Extension Property must have the same scope as the parent property.</xs:documentation>
  </xs:annotation>
</xs:element>
Element conceptSet
Namespace http://iptc.org/std/nar/2006-10-01/
Annotations
An unordered set of concepts
Diagram
Diagram NewsML-G2_2_22-spec-All-Power_xsd.tmp#commonPowerAttributes NewsML-G2_2_22-spec-All-Power_xsd.tmp#concept
Properties
content complex
Used by
Element knowledgeItem
Model
Children concept
Instance
<conceptSet creator="" creatoruri="" custom="" how="" howuri="" id="" modified="" pubconstraint="" pubconstrainturi="" why="" whyuri="" xmlns="http://iptc.org/std/nar/2006-10-01/">
  <concept creator="" creatoruri="" custom="" dir="" how="" howuri="" id="" xml:lang="" modified="" pubconstraint="" pubconstrainturi="" why="" whyuri="">{0,unbounded}</concept>
</conceptSet>
Attributes
QName Type Use Annotation
creator QCodeType optional
If the attribute is empty, specifies which entity (person, organisation or system) will edit the property - expressed by a QCode. If the attribute is non-empty, specifies which entity (person, organisation or system) has edited the property.
creatoruri IRIType optional
If the attribute is empty, specifies which entity (person, organisation or system) will edit the property - expressed by a URI. If the attribute is non-empty, specifies which entity (person, organisation or system) has edited the property.
custom xs:boolean optional
If set to true the corresponding property was added to the G2 Item for a specific customer or group of customers only. The default value of this property is false which applies when this attribute is not used with the property.
how QCodeType optional
Indicates by which means the value was extracted from the content - expressed by a QCode
howuri IRIType optional
Indicates by which means the value was extracted from the content - expressed by a URI
id xs:ID optional
The local identifier of the property.
modified DateOptTimeType optional
The date (and, optionally, the time) when the property was last modified. The initial value is the date (and, optionally, the time) of creation of the property.
pubconstraint QCodeListType optional
One or many constraints that apply to publishing the value of the property - expressed by a QCode. Each constraint applies to all descendant elements.
pubconstrainturi IRIListType optional
One or many constraints that apply to publishing the value of the property - expressed by a URI. Each constraint applies to all descendant elements.
why QCodeType optional
Why the metadata has been included - expressed by a QCode
whyuri IRIType optional
Why the metadata has been included - expressed by a URI
Wildcard: ANY attribute from ANY namespace OTHER than 'http://iptc.org/std/nar/2006-10-01/'
Source
<xs:element name="conceptSet">
  <xs:annotation>
    <xs:documentation>An unordered set of concepts</xs:documentation>
  </xs:annotation>
  <xs:complexType>
    <xs:sequence>
      <xs:element ref="concept" minOccurs="0" maxOccurs="unbounded">
        <xs:annotation>
          <xs:documentation>A set of properties defining a concept</xs:documentation>
        </xs:annotation>
      </xs:element>
    </xs:sequence>
    <xs:attributeGroup ref="commonPowerAttributes"/>
    <xs:anyAttribute namespace="##other" processContents="lax"/>
  </xs:complexType>
</xs:element>
Element schemeMeta
Namespace http://iptc.org/std/nar/2006-10-01/
Annotations
Metadata about a scheme conveyed by a Knowledge Item
Diagram
Diagram NewsML-G2_2_22-spec-All-Power_xsd.tmp#commonPowerAttributes NewsML-G2_2_22-spec-All-Power_xsd.tmp#schemeMeta_uri NewsML-G2_2_22-spec-All-Power_xsd.tmp#schemeMeta_preferredalias NewsML-G2_2_22-spec-All-Power_xsd.tmp#schemeMeta_authority NewsML-G2_2_22-spec-All-Power_xsd.tmp#schemeMeta_concepttype NewsML-G2_2_22-spec-All-Power_xsd.tmp#sameAsScheme NewsML-G2_2_22-spec-All-Power_xsd.tmp#name NewsML-G2_2_22-spec-All-Power_xsd.tmp#definition NewsML-G2_2_22-spec-All-Power_xsd.tmp#note NewsML-G2_2_22-spec-All-Power_xsd.tmp#related NewsML-G2_2_22-spec-All-Power_xsd.tmp#schemeMeta_schemeMetaExtProperty
Properties
content complex
Used by
Element knowledgeItem
Model
(sameAsScheme | name | definition | note | related | schemeMetaExtProperty) , ANY element from ANY namespace OTHER than 'http://iptc.org/std/nar/2006-10-01/'
Children definition, name, note, related, sameAsScheme, schemeMetaExtProperty
Instance
<schemeMeta authority="" concepttype="" creator="" creatoruri="" custom="" how="" howuri="" id="" modified="" preferredalias="" pubconstraint="" pubconstrainturi="" uri="" why="" whyuri="" xmlns="http://iptc.org/std/nar/2006-10-01/">
  <sameAsScheme creator="" creatoruri="" custom="" how="" howuri="" id="" modified="" pubconstraint="" pubconstrainturi="" why="" whyuri="">{1,1}</sameAsScheme>
  <name creator="" creatoruri="" custom="" dir="" how="" howuri="" id="" xml:lang="" modified="" part="" parturi="" pubconstraint="" pubconstrainturi="" role="" roleuri="" validfrom="" validto="" why="" whyuri="">{1,1}</name>
  <definition creator="" creatoruri="" custom="" dir="" how="" howuri="" id="" xml:lang="" media="" modified="" pubconstraint="" pubconstrainturi="" role="" roleuri="" validfrom="" validto="" why="" whyuri="">{1,1}</definition>
  <note creator="" creatoruri="" custom="" dir="" how="" howuri="" id="" xml:lang="" media="" modified="" pubconstraint="" pubconstrainturi="" role="" roleuri="" validfrom="" validto="" why="" whyuri="">{1,1}</note>
  <related creator="" creatoruri="" custom="" dir="" how="" howuri="" id="" xml:lang="" literal="" modified="" pubconstraint="" pubconstrainturi="" qcode="" rank="" rel="" reluri="" type="" typeuri="" uri="" validfrom="" validto="" value="" valuedatatype="" valueunit="" valueunituri="" why="" whyuri="">{1,1}</related>
  <schemeMetaExtProperty creator="" creatoruri="" custom="" dir="" how="" howuri="" id="" xml:lang="" literal="" modified="" pubconstraint="" pubconstrainturi="" qcode="" rel="" reluri="" type="" typeuri="" uri="" validfrom="" validto="" value="" valuedatatype="" valueunit="" valueunituri="" why="" whyuri="">{1,1}</schemeMetaExtProperty>
</schemeMeta>
Attributes
QName Type Use Annotation
authority IRIType optional
Defines the authority controlling the scheme
concepttype QCodeListType optional
List of all concept types used within this Knowledge Item
creator QCodeType optional
If the attribute is empty, specifies which entity (person, organisation or system) will edit the property - expressed by a QCode. If the attribute is non-empty, specifies which entity (person, organisation or system) has edited the property.
creatoruri IRIType optional
If the attribute is empty, specifies which entity (person, organisation or system) will edit the property - expressed by a URI. If the attribute is non-empty, specifies which entity (person, organisation or system) has edited the property.
custom xs:boolean optional
If set to true the corresponding property was added to the G2 Item for a specific customer or group of customers only. The default value of this property is false which applies when this attribute is not used with the property.
how QCodeType optional
Indicates by which means the value was extracted from the content - expressed by a QCode
howuri IRIType optional
Indicates by which means the value was extracted from the content - expressed by a URI
id xs:ID optional
The local identifier of the property.
modified DateOptTimeType optional
The date (and, optionally, the time) when the property was last modified. The initial value is the date (and, optionally, the time) of creation of the property.
preferredalias optional
The alias preferred by the schema authority
pubconstraint QCodeListType optional
One or many constraints that apply to publishing the value of the property - expressed by a QCode. Each constraint applies to all descendant elements.
pubconstrainturi IRIListType optional
One or many constraints that apply to publishing the value of the property - expressed by a URI. Each constraint applies to all descendant elements.
uri IRIType required
The URI which identifies the scheme
why QCodeType optional
Why the metadata has been included - expressed by a QCode
whyuri IRIType optional
Why the metadata has been included - expressed by a URI
Wildcard: ANY attribute from ANY namespace OTHER than 'http://iptc.org/std/nar/2006-10-01/'
Source
<xs:element name="schemeMeta">
  <xs:annotation>
    <xs:documentation>Metadata about a scheme conveyed by a Knowledge Item</xs:documentation>
  </xs:annotation>
  <xs:complexType>
    <xs:sequence>
      <xs:choice minOccurs="0" maxOccurs="unbounded">
        <xs:element ref="sameAsScheme"/>
        <xs:element ref="name"/>
        <xs:element ref="definition"/>
        <xs:element ref="note"/>
        <xs:element ref="related"/>
        <xs:element name="schemeMetaExtProperty" type="Flex2ExtPropType">
          <xs:annotation>
            <xs:documentation>Extension Property; the semantics are defined by the concept referenced by the rel attribute. The semantics of the Extension Property must have the same scope as the parent property.</xs:documentation>
          </xs:annotation>
        </xs:element>
      </xs:choice>
      <xs:any namespace="##other" processContents="lax" minOccurs="0" maxOccurs="unbounded">
        <xs:annotation>
          <xs:documentation>Extension point for provider-defined properties from other namespaces</xs:documentation>
        </xs:annotation>
      </xs:any>
    </xs:sequence>
    <xs:attributeGroup ref="commonPowerAttributes"/>
    <xs:attribute name="uri" type="IRIType" use="required">
      <xs:annotation>
        <xs:documentation>The URI which identifies the scheme</xs:documentation>
      </xs:annotation>
    </xs:attribute>
    <xs:attribute name="preferredalias">
      <xs:annotation>
        <xs:documentation>The alias preferred by the schema authority</xs:documentation>
      </xs:annotation>
    </xs:attribute>
    <xs:attribute name="authority" type="IRIType">
      <xs:annotation>
        <xs:documentation>Defines the authority controlling the scheme</xs:documentation>
      </xs:annotation>
    </xs:attribute>
    <xs:attribute name="concepttype" type="QCodeListType">
      <xs:annotation>
        <xs:documentation>List of all concept types used within this Knowledge Item</xs:documentation>
      </xs:annotation>
    </xs:attribute>
    <xs:anyAttribute namespace="##other" processContents="lax"/>
  </xs:complexType>
</xs:element>
Element schemeMeta / schemeMetaExtProperty
Namespace http://iptc.org/std/nar/2006-10-01/
Annotations
Extension Property; the semantics are defined by the concept referenced by the rel attribute. The semantics of the Extension Property must have the same scope as the parent property.
Diagram
Diagram NewsML-G2_2_22-spec-All-Power_xsd.tmp#commonPowerAttributes NewsML-G2_2_22-spec-All-Power_xsd.tmp#flexAttributes NewsML-G2_2_22-spec-All-Power_xsd.tmp#i18nAttributes NewsML-G2_2_22-spec-All-Power_xsd.tmp#name NewsML-G2_2_22-spec-All-Power_xsd.tmp#definition NewsML-G2_2_22-spec-All-Power_xsd.tmp#note NewsML-G2_2_22-spec-All-Power_xsd.tmp#facet NewsML-G2_2_22-spec-All-Power_xsd.tmp#remoteInfo NewsML-G2_2_22-spec-All-Power_xsd.tmp#hierarchyInfo NewsML-G2_2_22-spec-All-Power_xsd.tmp#ConceptDefinitionGroup NewsML-G2_2_22-spec-All-Power_xsd.tmp#sameAs NewsML-G2_2_22-spec-All-Power_xsd.tmp#broader NewsML-G2_2_22-spec-All-Power_xsd.tmp#narrower NewsML-G2_2_22-spec-All-Power_xsd.tmp#related NewsML-G2_2_22-spec-All-Power_xsd.tmp#ConceptRelationshipsGroup NewsML-G2_2_22-spec-All-Power_xsd.tmp#Flex1PropType NewsML-G2_2_22-spec-All-Power_xsd.tmp#arbitraryValueAttributes NewsML-G2_2_22-spec-All-Power_xsd.tmp#Flex1ExtPropType NewsML-G2_2_22-spec-All-Power_xsd.tmp#Flex2ExtPropType_rel NewsML-G2_2_22-spec-All-Power_xsd.tmp#Flex2ExtPropType_reluri NewsML-G2_2_22-spec-All-Power_xsd.tmp#timeValidityAttributes NewsML-G2_2_22-spec-All-Power_xsd.tmp#Flex2ExtPropType
Type Flex2ExtPropType
Type hierarchy
Properties
content complex
Model
(name | definition | note | facet | remoteInfo | hierarchyInfo) , (sameAs | broader | narrower | related) , ANY element from ANY namespace OTHER than 'http://iptc.org/std/nar/2006-10-01/'
Children broader, definition, facet, hierarchyInfo, name, narrower, note, related, remoteInfo, sameAs
Instance
<schemeMetaExtProperty creator="" creatoruri="" custom="" dir="" how="" howuri="" id="" xml:lang="" literal="" modified="" pubconstraint="" pubconstrainturi="" qcode="" rel="" reluri="" type="" typeuri="" uri="" validfrom="" validto="" value="" valuedatatype="" valueunit="" valueunituri="" why="" whyuri="" xmlns="http://iptc.org/std/nar/2006-10-01/">
  <name creator="" creatoruri="" custom="" dir="" how="" howuri="" id="" xml:lang="" modified="" part="" parturi="" pubconstraint="" pubconstrainturi="" role="" roleuri="" validfrom="" validto="" why="" whyuri="">{1,1}</name>
  <definition creator="" creatoruri="" custom="" dir="" how="" howuri="" id="" xml:lang="" media="" modified="" pubconstraint="" pubconstrainturi="" role="" roleuri="" validfrom="" validto="" why="" whyuri="">{1,1}</definition>
  <note creator="" creatoruri="" custom="" dir="" how="" howuri="" id="" xml:lang="" media="" modified="" pubconstraint="" pubconstrainturi="" role="" roleuri="" validfrom="" validto="" why="" whyuri="">{1,1}</note>
  <facet creator="" creatoruri="" custom="" dir="" g2flag="DEPR" how="" howuri="" id="" xml:lang="" literal="" modified="" pubconstraint="" pubconstrainturi="" qcode="" rel="" reluri="" type="" typeuri="" uri="" validfrom="" validto="" why="" whyuri="">{1,1}</facet>
  <remoteInfo contenttype="" contenttypevariant="" creator="" creatoruri="" custom="" dir="" format="" formaturi="" guidref="" how="" howuri="" href="" hreftype="" id="" xml:lang="" modified="" persistidref="" pubconstraint="" pubconstrainturi="" rank="" rel="" reluri="" residref="" size="" title="" validfrom="" validto="" version="" why="" whyuri="">{1,1}</remoteInfo>
  <hierarchyInfo creator="" creatoruri="" custom="" how="" howuri="" id="" modified="" pubconstraint="" pubconstrainturi="" why="" whyuri="">{1,1}</hierarchyInfo>
  <sameAs creator="" creatoruri="" custom="" dir="" how="" howuri="" id="" xml:lang="" literal="" modified="" pubconstraint="" pubconstrainturi="" qcode="" type="" typeuri="" uri="" validfrom="" validto="" why="" whyuri="">{1,1}</sameAs>
  <broader creator="" creatoruri="" custom="" dir="" how="" howuri="" id="" xml:lang="" literal="" modified="" pubconstraint="" pubconstrainturi="" qcode="" rank="" rel="" reluri="" type="" typeuri="" uri="" validfrom="" validto="" why="" whyuri="">{1,1}</broader>
  <narrower creator="" creatoruri="" custom="" dir="" how="" howuri="" id="" xml:lang="" literal="" modified="" pubconstraint="" pubconstrainturi="" qcode="" rank="" rel="" reluri="" type="" typeuri="" uri="" validfrom="" validto="" why="" whyuri="">{1,1}</narrower>
  <related creator="" creatoruri="" custom="" dir="" how="" howuri="" id="" xml:lang="" literal="" modified="" pubconstraint="" pubconstrainturi="" qcode="" rank="" rel="" reluri="" type="" typeuri="" uri="" validfrom="" validto="" value="" valuedatatype="" valueunit="" valueunituri="" why="" whyuri="">{1,1}</related>
</schemeMetaExtProperty>
Attributes
QName Type Use Annotation
creator QCodeType optional
If the attribute is empty, specifies which entity (person, organisation or system) will edit the property - expressed by a QCode. If the attribute is non-empty, specifies which entity (person, organisation or system) has edited the property.
creatoruri IRIType optional
If the attribute is empty, specifies which entity (person, organisation or system) will edit the property - expressed by a URI. If the attribute is non-empty, specifies which entity (person, organisation or system) has edited the property.
custom xs:boolean optional
If set to true the corresponding property was added to the G2 Item for a specific customer or group of customers only. The default value of this property is false which applies when this attribute is not used with the property.
dir restriction of xs:NMTOKEN optional
The directionality of textual content (enumeration: ltr, rtl)
how QCodeType optional
Indicates by which means the value was extracted from the content - expressed by a QCode
howuri IRIType optional
Indicates by which means the value was extracted from the content - expressed by a URI
id xs:ID optional
The local identifier of the property.
literal g2normalizedString optional
A free-text value assigned as property value.
modified DateOptTimeType optional
The date (and, optionally, the time) when the property was last modified. The initial value is the date (and, optionally, the time) of creation of the property.
pubconstraint QCodeListType optional
One or many constraints that apply to publishing the value of the property - expressed by a QCode. Each constraint applies to all descendant elements.
pubconstrainturi IRIListType optional
One or many constraints that apply to publishing the value of the property - expressed by a URI. Each constraint applies to all descendant elements.
qcode QCodeType optional
A qualified code which identifies a concept.
rel QCodeType optional
The identifier of a concept defining the semantics of this property - expressed by a QCode / either the rel or the reluri attribute MUST be used
reluri IRIType optional
The identifier of a concept defining the semantics of this property - expressed by a URI / either the rel or the reluri attribute MUST be used
type QCodeType optional
The type of the concept assigned as controlled property value - expressed by a QCode
typeuri IRIType optional
The type of the concept assigned as controlled property value - expressed by a URI
uri IRIType optional
A URI which identifies a concept.
validfrom DateOptTimeType optional
The date (and, optionally, the time) before which a relationship is not valid.
validto DateOptTimeType optional
The date (and, optionally, the time) after which a relationship is not valid.
value xs:string optional
The related value (see more in the spec document)
valuedatatype xs:QName optional
The datatype of the value attribute – it MUST be one of the built-in datatypes defined by XML Schema version 1.0.
valueunit QCodeType optional
The unit of the value attribute.
valueunituri IRIType optional
The unit of the value attribute - expressed by a URI
why QCodeType optional
Why the metadata has been included - expressed by a QCode
whyuri IRIType optional
Why the metadata has been included - expressed by a URI
xml:lang union of(xs:language, restriction of xs:string) optional
Attempting to install the relevant ISO 2- and 3-letter
         codes as the enumerated possible values is probably never
         going to be a realistic possibility.  See
         RFC 3066 at http://www.ietf.org/rfc/rfc3066.txt and the IANA registry
         at http://www.iana.org/assignments/lang-tag-apps.htm for
         further information.

         The union allows for the 'un-declaration' of xml:lang with
         the empty string.
Wildcard: ANY attribute from ANY namespace OTHER than 'http://iptc.org/std/nar/2006-10-01/'
Source
<xs:element name="schemeMetaExtProperty" type="Flex2ExtPropType">
  <xs:annotation>
    <xs:documentation>Extension Property; the semantics are defined by the concept referenced by the rel attribute. The semantics of the Extension Property must have the same scope as the parent property.</xs:documentation>
  </xs:annotation>
</xs:element>
Element newsItem
Namespace http://iptc.org/std/nar/2006-10-01/
Annotations
An Item containing news-related information
Diagram
Diagram NewsML-G2_2_22-spec-All-Power_xsd.tmp#AnyItemType_standard NewsML-G2_2_22-spec-All-Power_xsd.tmp#AnyItemType_standardversion NewsML-G2_2_22-spec-All-Power_xsd.tmp#AnyItemType_conformance NewsML-G2_2_22-spec-All-Power_xsd.tmp#AnyItemType_guid NewsML-G2_2_22-spec-All-Power_xsd.tmp#AnyItemType_version NewsML-G2_2_22-spec-All-Power_xsd.tmp#i18nAttributes NewsML-G2_2_22-spec-All-Power_xsd.tmp#catalogRef NewsML-G2_2_22-spec-All-Power_xsd.tmp#catalog NewsML-G2_2_22-spec-All-Power_xsd.tmp#hopHistory NewsML-G2_2_22-spec-All-Power_xsd.tmp#rightsInfo NewsML-G2_2_22-spec-All-Power_xsd.tmp#itemMeta NewsML-G2_2_22-spec-All-Power_xsd.tmp#AnyItemType NewsML-G2_2_22-spec-All-Power_xsd.tmp#newsItem_contentMeta NewsML-G2_2_22-spec-All-Power_xsd.tmp#partMeta NewsML-G2_2_22-spec-All-Power_xsd.tmp#assert NewsML-G2_2_22-spec-All-Power_xsd.tmp#inlineRef NewsML-G2_2_22-spec-All-Power_xsd.tmp#derivedFrom NewsML-G2_2_22-spec-All-Power_xsd.tmp#contentSet
Type extension of AnyItemType
Type hierarchy
Properties
content complex
Model
ANY element from namespace(s) 'http://www.w3.org/2000/09/xmldsig#' , (catalogRef | catalog) , hopHistory{0,1} , rightsInfo* , itemMeta , contentMeta{0,1} , partMeta* , assert* , inlineRef* , derivedFrom* , contentSet{0,1}
Children assert, catalog, catalogRef, contentMeta, contentSet, derivedFrom, hopHistory, inlineRef, itemMeta, partMeta, rightsInfo
Instance
<newsItem conformance="core" dir="" guid="" xml:lang="" standard="" standardversion="" version="1" xmlns="http://iptc.org/std/nar/2006-10-01/">
  <catalogRef creator="" creatoruri="" custom="" how="" howuri="" href="" id="" modified="" pubconstraint="" pubconstrainturi="" why="" whyuri="">{1,1}</catalogRef>
  <catalog additionalInfo="" authority="" creator="" creatoruri="" custom="" guid="" how="" howuri="" id="" modified="" pubconstraint="" pubconstrainturi="" url="" version="" why="" whyuri="">{1,1}</catalog>
  <hopHistory creator="" creatoruri="" custom="" how="" howuri="" id="" modified="" pubconstraint="" pubconstrainturi="" why="" whyuri="">{0,1}</hopHistory>
  <rightsInfo aspect="" aspecturi="" creator="" creatoruri="" custom="" dir="" how="" howuri="" id="" idrefs="" xml:lang="" modified="" pubconstraint="" pubconstrainturi="" scope="" scopeuri="" validfrom="" validto="" why="" whyuri="">{0,unbounded}</rightsInfo>
  <itemMeta creator="" creatoruri="" custom="" dir="" how="" howuri="" id="" xml:lang="" modified="" pubconstraint="" pubconstrainturi="" why="" whyuri="">{1,1}</itemMeta>
  <contentMeta creator="" creatoruri="" custom="" dir="" how="" howuri="" id="" xml:lang="" modified="" pubconstraint="" pubconstrainturi="" why="" whyuri="">{0,1}</contentMeta>
  <partMeta contentrefs="" creator="" creatoruri="" custom="" dir="" how="" howuri="" xml:lang="" modified="" partid="" seq="" why="" whyuri="">{0,unbounded}</partMeta>
  <assert creator="" creatoruri="" custom="" dir="" how="" howuri="" id="" xml:lang="" literal="" modified="" pubconstraint="" pubconstrainturi="" qcode="" uri="" why="" whyuri="">{0,unbounded}</assert>
  <inlineRef confidence="" creator="" creatoruri="" custom="" derivedfrom="" dir="" how="" howuri="" id="" idrefs="" xml:lang="" literal="" modified="" pubconstraint="" pubconstrainturi="" qcode="" relevance="" type="" typeuri="" uri="" why="" whyuri="">{0,unbounded}</inlineRef>
  <derivedFrom creator="" creatoruri="" custom="" dir="" how="" howuri="" id="" idrefs="" xml:lang="" literal="" modified="" pubconstraint="" pubconstrainturi="" qcode="" type="" typeuri="" uri="" why="" whyuri="">{0,unbounded}</derivedFrom>
  <contentSet creator="" creatoruri="" custom="" how="" howuri="" id="" modified="" original="" pubconstraint="" pubconstrainturi="" why="" whyuri="">{0,1}</contentSet>
</newsItem>
Attributes
QName Type Default Use Annotation
conformance xs:string core optional
The conformance level with which the Item is conformant.
dir restriction of xs:NMTOKEN optional
The directionality of textual content (enumeration: ltr, rtl)
guid xs:string required
The persistent, universally unique identifier common for all versions of the Item.
standard xs:string required
The IPTC standard with which the Item is conformant.
standardversion restriction of xs:string required
The major-minor version of the IPTC standard with which the Item is conformant.
version xs:positiveInteger 1 optional
The version of the Item.
xml:lang union of(xs:language, restriction of xs:string) optional
Attempting to install the relevant ISO 2- and 3-letter
         codes as the enumerated possible values is probably never
         going to be a realistic possibility.  See
         RFC 3066 at http://www.ietf.org/rfc/rfc3066.txt and the IANA registry
         at http://www.iana.org/assignments/lang-tag-apps.htm for
         further information.

         The union allows for the 'un-declaration' of xml:lang with
         the empty string.
Wildcard: ANY attribute from ANY namespace OTHER than 'http://iptc.org/std/nar/2006-10-01/'
Source
<xs:element name="newsItem">
  <xs:annotation>
    <xs:documentation>An Item containing news-related information</xs:documentation>
  </xs:annotation>
  <xs:complexType>
    <xs:complexContent>
      <xs:extension base="AnyItemType">
        <xs:sequence>
          <xs:element name="contentMeta" type="ContentMetadataAfDType" minOccurs="0">
            <xs:annotation>
              <xs:documentation>A set of properties about the content</xs:documentation>
            </xs:annotation>
          </xs:element>
          <xs:element ref="partMeta" minOccurs="0" maxOccurs="unbounded"/>
          <xs:element ref="assert" minOccurs="0" maxOccurs="unbounded"/>
          <xs:element ref="inlineRef" minOccurs="0" maxOccurs="unbounded"/>
          <xs:element ref="derivedFrom" minOccurs="0" maxOccurs="unbounded"/>
          <xs:element ref="contentSet" minOccurs="0"/>
        </xs:sequence>
      </xs:extension>
    </xs:complexContent>
  </xs:complexType>
</xs:element>
Element newsItem / contentMeta
Namespace http://iptc.org/std/nar/2006-10-01/
Annotations
A set of properties about the content
Diagram
Diagram NewsML-G2_2_22-spec-All-Power_xsd.tmp#commonPowerAttributes NewsML-G2_2_22-spec-All-Power_xsd.tmp#i18nAttributes NewsML-G2_2_22-spec-All-Power_xsd.tmp#icon NewsML-G2_2_22-spec-All-Power_xsd.tmp#urgency NewsML-G2_2_22-spec-All-Power_xsd.tmp#contentCreated NewsML-G2_2_22-spec-All-Power_xsd.tmp#contentModified NewsML-G2_2_22-spec-All-Power_xsd.tmp#located NewsML-G2_2_22-spec-All-Power_xsd.tmp#infoSource NewsML-G2_2_22-spec-All-Power_xsd.tmp#creator NewsML-G2_2_22-spec-All-Power_xsd.tmp#contributor NewsML-G2_2_22-spec-All-Power_xsd.tmp#audience NewsML-G2_2_22-spec-All-Power_xsd.tmp#exclAudience NewsML-G2_2_22-spec-All-Power_xsd.tmp#altId NewsML-G2_2_22-spec-All-Power_xsd.tmp#rating NewsML-G2_2_22-spec-All-Power_xsd.tmp#userInteraction NewsML-G2_2_22-spec-All-Power_xsd.tmp#AdministrativeMetadataGroup NewsML-G2_2_22-spec-All-Power_xsd.tmp#language NewsML-G2_2_22-spec-All-Power_xsd.tmp#genre NewsML-G2_2_22-spec-All-Power_xsd.tmp#keyword NewsML-G2_2_22-spec-All-Power_xsd.tmp#subject NewsML-G2_2_22-spec-All-Power_xsd.tmp#slugline NewsML-G2_2_22-spec-All-Power_xsd.tmp#headline NewsML-G2_2_22-spec-All-Power_xsd.tmp#dateline NewsML-G2_2_22-spec-All-Power_xsd.tmp#by NewsML-G2_2_22-spec-All-Power_xsd.tmp#creditline NewsML-G2_2_22-spec-All-Power_xsd.tmp#description NewsML-G2_2_22-spec-All-Power_xsd.tmp#DescriptiveMetadataGroup NewsML-G2_2_22-spec-All-Power_xsd.tmp#ContentMetadataAfDType_contentMetaExtProperty NewsML-G2_2_22-spec-All-Power_xsd.tmp#ContentMetadataAfDType
Type ContentMetadataAfDType
Properties
content complex
minOccurs 0
Model
Children altId, audience, by, contentCreated, contentMetaExtProperty, contentModified, contributor, creator, creditline, dateline, description, exclAudience, genre, headline, icon, infoSource, keyword, language, located, rating, slugline, subject, urgency, userInteraction
Instance
<contentMeta creator="" creatoruri="" custom="" dir="" how="" howuri="" id="" xml:lang="" modified="" pubconstraint="" pubconstrainturi="" why="" whyuri="" xmlns="http://iptc.org/std/nar/2006-10-01/">
  <icon colourdepth="" colourindicator="" colourindicatoruri="" colourspace="" colourspaceuri="" contenttype="" contenttypevariant="" creator="" creatoruri="" custom="" format="" formaturi="" height="" heightunit="" heightunituri="" how="" howuri="" href="" id="" layoutorientation="" layoutorientationuri="" modified="" orientation="" persistidref="" pubconstraint="" pubconstrainturi="" rendition="" renditionuri="" residref="" size="" title="" version="" videocodec="" videocodecuri="" why="" whyuri="" width="" widthunit="" widthunituri="">{0,unbounded}</icon>
  <urgency creator="" creatoruri="" custom="" how="" howuri="" id="" modified="" pubconstraint="" pubconstrainturi="" why="" whyuri="">{0,1}</urgency>
  <contentCreated creator="" creatoruri="" custom="" how="" howuri="" id="" modified="" pubconstraint="" pubconstrainturi="" why="" whyuri="">{0,1}</contentCreated>
  <contentModified creator="" creatoruri="" custom="" how="" howuri="" id="" modified="" pubconstraint="" pubconstrainturi="" why="" whyuri="">{0,1}</contentModified>
  <located creator="" creatoruri="" custom="" dir="" how="" howuri="" id="" xml:lang="" literal="" modified="" pubconstraint="" pubconstrainturi="" qcode="" type="" typeuri="" uri="" why="" whyuri="">{1,1}</located>
  <infoSource creator="" creatoruri="" custom="" dir="" how="" howuri="" id="" xml:lang="" literal="" modified="" pubconstraint="" pubconstrainturi="" qcode="" role="" roleuri="" type="" typeuri="" uri="" why="" whyuri="">{1,1}</infoSource>
  <creator creator="" creatoruri="" custom="" dir="" how="" howuri="" id="" jobtitle="" jobtitleuri="" xml:lang="" literal="" modified="" pubconstraint="" pubconstrainturi="" qcode="" role="" roleuri="" type="" typeuri="" uri="" why="" whyuri="">{1,1}</creator>
  <contributor creator="" creatoruri="" custom="" dir="" how="" howuri="" id="" jobtitle="" jobtitleuri="" xml:lang="" literal="" modified="" pubconstraint="" pubconstrainturi="" qcode="" role="" roleuri="" type="" typeuri="" uri="" why="" whyuri="">{1,1}</contributor>
  <audience confidence="" creator="" creatoruri="" custom="" derivedfrom="" dir="" how="" howuri="" id="" xml:lang="" literal="" modified="" pubconstraint="" pubconstrainturi="" qcode="" relevance="" significance="" type="" typeuri="" uri="" why="" whyuri="">{1,1}</audience>
  <exclAudience confidence="" creator="" creatoruri="" custom="" derivedfrom="" dir="" how="" howuri="" id="" xml:lang="" literal="" modified="" pubconstraint="" pubconstrainturi="" qcode="" relevance="" significance="" type="" typeuri="" uri="" why="" whyuri="">{1,1}</exclAudience>
  <altId creator="" creatoruri="" custom="" dir="" environment="" environmenturi="" how="" howuri="" id="" idformat="" idformaturi="" xml:lang="" modified="" pubconstraint="" pubconstrainturi="" type="" typeuri="" why="" whyuri="">{1,1}</altId>
  <rating creator="" creatoruri="" custom="" how="" howuri="" id="" modified="" pubconstraint="" pubconstrainturi="" raters="" ratertype="" ratertypeuri="" ratingtype="" ratingtypeuri="" scalemax="" scalemin="" scaleunit="" scaleunituri="" valcalctype="" valcalctypeuri="" value="" why="" whyuri="">{1,1}</rating>
  <userInteraction creator="" creatoruri="" custom="" how="" howuri="" id="" interactions="" interactiontype="" interactiontypeuri="" modified="" pubconstraint="" pubconstrainturi="" why="" whyuri="">{1,1}</userInteraction>
  <language creator="" creatoruri="" custom="" how="" howuri="" id="" modified="" pubconstraint="" pubconstrainturi="" rank="" role="" roleuri="" tag="" why="" whyuri="">{1,1}</language>
  <genre confidence="" creator="" creatoruri="" custom="" derivedfrom="" dir="" how="" howuri="" id="" xml:lang="" literal="" modified="" pubconstraint="" pubconstrainturi="" qcode="" rank="" relevance="" type="" typeuri="" uri="" why="" whyuri="">{1,1}</genre>
  <keyword confidence="" creator="" creatoruri="" custom="" dir="" how="" howuri="" id="" xml:lang="" modified="" pubconstraint="" pubconstrainturi="" rank="" relevance="" role="" roleuri="" why="" whyuri="">{1,1}</keyword>
  <subject confidence="" creator="" creatoruri="" custom="" derivedfrom="" dir="" how="" howuri="" id="" xml:lang="" literal="" modified="" pubconstraint="" pubconstrainturi="" qcode="" rank="" relevance="" type="" typeuri="" uri="" why="" whyuri="">{1,1}</subject>
  <slugline creator="" creatoruri="" custom="" dir="" how="" howuri="" id="" xml:lang="" modified="" pubconstraint="" pubconstrainturi="" rank="" role="" roleuri="" separator="" why="" whyuri="">{1,1}</slugline>
  <headline creator="" creatoruri="" custom="" dir="" how="" howuri="" id="" xml:lang="" media="" modified="" pubconstraint="" pubconstrainturi="" rank="" role="" roleuri="" why="" whyuri="">{1,1}</headline>
  <dateline creator="" creatoruri="" custom="" dir="" how="" howuri="" id="" xml:lang="" media="" modified="" pubconstraint="" pubconstrainturi="" rank="" role="" roleuri="" why="" whyuri="">{1,1}</dateline>
  <by creator="" creatoruri="" custom="" dir="" how="" howuri="" id="" xml:lang="" media="" modified="" pubconstraint="" pubconstrainturi="" rank="" role="" roleuri="" why="" whyuri="">{1,1}</by>
  <creditline creator="" creatoruri="" custom="" dir="" how="" howuri="" id="" xml:lang="" modified="" pubconstraint="" pubconstrainturi="" rank="" why="" whyuri="">{1,1}</creditline>
  <description creator="" creatoruri="" custom="" dir="" how="" howuri="" id="" xml:lang="" media="" modified="" pubconstraint="" pubconstrainturi="" rank="" role="" roleuri="" why="" whyuri="">{1,1}</description>
  <contentMetaExtProperty creator="" creatoruri="" custom="" dir="" how="" howuri="" id="" xml:lang="" literal="" modified="" pubconstraint="" pubconstrainturi="" qcode="" rel="" reluri="" type="" typeuri="" uri="" validfrom="" validto="" value="" valuedatatype="" valueunit="" valueunituri="" why="" whyuri="">{0,unbounded}</contentMetaExtProperty>
</contentMeta>
Attributes
QName Type Use Annotation
creator QCodeType optional
If the attribute is empty, specifies which entity (person, organisation or system) will edit the property - expressed by a QCode. If the attribute is non-empty, specifies which entity (person, organisation or system) has edited the property.
creatoruri IRIType optional
If the attribute is empty, specifies which entity (person, organisation or system) will edit the property - expressed by a URI. If the attribute is non-empty, specifies which entity (person, organisation or system) has edited the property.
custom xs:boolean optional
If set to true the corresponding property was added to the G2 Item for a specific customer or group of customers only. The default value of this property is false which applies when this attribute is not used with the property.
dir restriction of xs:NMTOKEN optional
The directionality of textual content (enumeration: ltr, rtl)
how QCodeType optional
Indicates by which means the value was extracted from the content - expressed by a QCode
howuri IRIType optional
Indicates by which means the value was extracted from the content - expressed by a URI
id xs:ID optional
The local identifier of the property.
modified DateOptTimeType optional
The date (and, optionally, the time) when the property was last modified. The initial value is the date (and, optionally, the time) of creation of the property.
pubconstraint QCodeListType optional
One or many constraints that apply to publishing the value of the property - expressed by a QCode. Each constraint applies to all descendant elements.
pubconstrainturi IRIListType optional
One or many constraints that apply to publishing the value of the property - expressed by a URI. Each constraint applies to all descendant elements.
why QCodeType optional
Why the metadata has been included - expressed by a QCode
whyuri IRIType optional
Why the metadata has been included - expressed by a URI
xml:lang union of(xs:language, restriction of xs:string) optional
Attempting to install the relevant ISO 2- and 3-letter
         codes as the enumerated possible values is probably never
         going to be a realistic possibility.  See
         RFC 3066 at http://www.ietf.org/rfc/rfc3066.txt and the IANA registry
         at http://www.iana.org/assignments/lang-tag-apps.htm for
         further information.

         The union allows for the 'un-declaration' of xml:lang with
         the empty string.
Wildcard: ANY attribute from ANY namespace OTHER than 'http://iptc.org/std/nar/2006-10-01/'
Source
<xs:element name="contentMeta" type="ContentMetadataAfDType" minOccurs="0">
  <xs:annotation>
    <xs:documentation>A set of properties about the content</xs:documentation>
  </xs:annotation>
</xs:element>
Element ContentMetadataAfDType / contentMetaExtProperty
Namespace http://iptc.org/std/nar/2006-10-01/
Annotations
Extension Property; the semantics are defined by the concept referenced by the rel attribute. The semantics of the Extension Property must have the same scope as the parent property.
Diagram
Diagram NewsML-G2_2_22-spec-All-Power_xsd.tmp#commonPowerAttributes NewsML-G2_2_22-spec-All-Power_xsd.tmp#flexAttributes NewsML-G2_2_22-spec-All-Power_xsd.tmp#i18nAttributes NewsML-G2_2_22-spec-All-Power_xsd.tmp#name NewsML-G2_2_22-spec-All-Power_xsd.tmp#definition NewsML-G2_2_22-spec-All-Power_xsd.tmp#note NewsML-G2_2_22-spec-All-Power_xsd.tmp#facet NewsML-G2_2_22-spec-All-Power_xsd.tmp#remoteInfo NewsML-G2_2_22-spec-All-Power_xsd.tmp#hierarchyInfo NewsML-G2_2_22-spec-All-Power_xsd.tmp#ConceptDefinitionGroup NewsML-G2_2_22-spec-All-Power_xsd.tmp#sameAs NewsML-G2_2_22-spec-All-Power_xsd.tmp#broader NewsML-G2_2_22-spec-All-Power_xsd.tmp#narrower NewsML-G2_2_22-spec-All-Power_xsd.tmp#related NewsML-G2_2_22-spec-All-Power_xsd.tmp#ConceptRelationshipsGroup NewsML-G2_2_22-spec-All-Power_xsd.tmp#Flex1PropType NewsML-G2_2_22-spec-All-Power_xsd.tmp#arbitraryValueAttributes NewsML-G2_2_22-spec-All-Power_xsd.tmp#Flex1ExtPropType NewsML-G2_2_22-spec-All-Power_xsd.tmp#Flex2ExtPropType_rel NewsML-G2_2_22-spec-All-Power_xsd.tmp#Flex2ExtPropType_reluri NewsML-G2_2_22-spec-All-Power_xsd.tmp#timeValidityAttributes NewsML-G2_2_22-spec-All-Power_xsd.tmp#Flex2ExtPropType
Type Flex2ExtPropType
Type hierarchy
Properties
content complex
minOccurs 0
maxOccurs unbounded
Model
(name | definition | note | facet | remoteInfo | hierarchyInfo) , (sameAs | broader | narrower | related) , ANY element from ANY namespace OTHER than 'http://iptc.org/std/nar/2006-10-01/'
Children broader, definition, facet, hierarchyInfo, name, narrower, note, related, remoteInfo, sameAs
Instance
<contentMetaExtProperty creator="" creatoruri="" custom="" dir="" how="" howuri="" id="" xml:lang="" literal="" modified="" pubconstraint="" pubconstrainturi="" qcode="" rel="" reluri="" type="" typeuri="" uri="" validfrom="" validto="" value="" valuedatatype="" valueunit="" valueunituri="" why="" whyuri="" xmlns="http://iptc.org/std/nar/2006-10-01/">
  <name creator="" creatoruri="" custom="" dir="" how="" howuri="" id="" xml:lang="" modified="" part="" parturi="" pubconstraint="" pubconstrainturi="" role="" roleuri="" validfrom="" validto="" why="" whyuri="">{1,1}</name>
  <definition creator="" creatoruri="" custom="" dir="" how="" howuri="" id="" xml:lang="" media="" modified="" pubconstraint="" pubconstrainturi="" role="" roleuri="" validfrom="" validto="" why="" whyuri="">{1,1}</definition>
  <note creator="" creatoruri="" custom="" dir="" how="" howuri="" id="" xml:lang="" media="" modified="" pubconstraint="" pubconstrainturi="" role="" roleuri="" validfrom="" validto="" why="" whyuri="">{1,1}</note>
  <facet creator="" creatoruri="" custom="" dir="" g2flag="DEPR" how="" howuri="" id="" xml:lang="" literal="" modified="" pubconstraint="" pubconstrainturi="" qcode="" rel="" reluri="" type="" typeuri="" uri="" validfrom="" validto="" why="" whyuri="">{1,1}</facet>
  <remoteInfo contenttype="" contenttypevariant="" creator="" creatoruri="" custom="" dir="" format="" formaturi="" guidref="" how="" howuri="" href="" hreftype="" id="" xml:lang="" modified="" persistidref="" pubconstraint="" pubconstrainturi="" rank="" rel="" reluri="" residref="" size="" title="" validfrom="" validto="" version="" why="" whyuri="">{1,1}</remoteInfo>
  <hierarchyInfo creator="" creatoruri="" custom="" how="" howuri="" id="" modified="" pubconstraint="" pubconstrainturi="" why="" whyuri="">{1,1}</hierarchyInfo>
  <sameAs creator="" creatoruri="" custom="" dir="" how="" howuri="" id="" xml:lang="" literal="" modified="" pubconstraint="" pubconstrainturi="" qcode="" type="" typeuri="" uri="" validfrom="" validto="" why="" whyuri="">{1,1}</sameAs>
  <broader creator="" creatoruri="" custom="" dir="" how="" howuri="" id="" xml:lang="" literal="" modified="" pubconstraint="" pubconstrainturi="" qcode="" rank="" rel="" reluri="" type="" typeuri="" uri="" validfrom="" validto="" why="" whyuri="">{1,1}</broader>
  <narrower creator="" creatoruri="" custom="" dir="" how="" howuri="" id="" xml:lang="" literal="" modified="" pubconstraint="" pubconstrainturi="" qcode="" rank="" rel="" reluri="" type="" typeuri="" uri="" validfrom="" validto="" why="" whyuri="">{1,1}</narrower>
  <related creator="" creatoruri="" custom="" dir="" how="" howuri="" id="" xml:lang="" literal="" modified="" pubconstraint="" pubconstrainturi="" qcode="" rank="" rel="" reluri="" type="" typeuri="" uri="" validfrom="" validto="" value="" valuedatatype="" valueunit="" valueunituri="" why="" whyuri="">{1,1}</related>
</contentMetaExtProperty>
Attributes
QName Type Use Annotation
creator QCodeType optional
If the attribute is empty, specifies which entity (person, organisation or system) will edit the property - expressed by a QCode. If the attribute is non-empty, specifies which entity (person, organisation or system) has edited the property.
creatoruri IRIType optional
If the attribute is empty, specifies which entity (person, organisation or system) will edit the property - expressed by a URI. If the attribute is non-empty, specifies which entity (person, organisation or system) has edited the property.
custom xs:boolean optional
If set to true the corresponding property was added to the G2 Item for a specific customer or group of customers only. The default value of this property is false which applies when this attribute is not used with the property.
dir restriction of xs:NMTOKEN optional
The directionality of textual content (enumeration: ltr, rtl)
how QCodeType optional
Indicates by which means the value was extracted from the content - expressed by a QCode
howuri IRIType optional
Indicates by which means the value was extracted from the content - expressed by a URI
id xs:ID optional
The local identifier of the property.
literal g2normalizedString optional
A free-text value assigned as property value.
modified DateOptTimeType optional
The date (and, optionally, the time) when the property was last modified. The initial value is the date (and, optionally, the time) of creation of the property.
pubconstraint QCodeListType optional
One or many constraints that apply to publishing the value of the property - expressed by a QCode. Each constraint applies to all descendant elements.
pubconstrainturi IRIListType optional
One or many constraints that apply to publishing the value of the property - expressed by a URI. Each constraint applies to all descendant elements.
qcode QCodeType optional
A qualified code which identifies a concept.
rel QCodeType optional
The identifier of a concept defining the semantics of this property - expressed by a QCode / either the rel or the reluri attribute MUST be used
reluri IRIType optional
The identifier of a concept defining the semantics of this property - expressed by a URI / either the rel or the reluri attribute MUST be used
type QCodeType optional
The type of the concept assigned as controlled property value - expressed by a QCode
typeuri IRIType optional
The type of the concept assigned as controlled property value - expressed by a URI
uri IRIType optional
A URI which identifies a concept.
validfrom DateOptTimeType optional
The date (and, optionally, the time) before which a relationship is not valid.
validto DateOptTimeType optional
The date (and, optionally, the time) after which a relationship is not valid.
value xs:string optional
The related value (see more in the spec document)
valuedatatype xs:QName optional
The datatype of the value attribute – it MUST be one of the built-in datatypes defined by XML Schema version 1.0.
valueunit QCodeType optional
The unit of the value attribute.
valueunituri IRIType optional
The unit of the value attribute - expressed by a URI
why QCodeType optional
Why the metadata has been included - expressed by a QCode
whyuri IRIType optional
Why the metadata has been included - expressed by a URI
xml:lang union of(xs:language, restriction of xs:string) optional
Attempting to install the relevant ISO 2- and 3-letter
         codes as the enumerated possible values is probably never
         going to be a realistic possibility.  See
         RFC 3066 at http://www.ietf.org/rfc/rfc3066.txt and the IANA registry
         at http://www.iana.org/assignments/lang-tag-apps.htm for
         further information.

         The union allows for the 'un-declaration' of xml:lang with
         the empty string.
Wildcard: ANY attribute from ANY namespace OTHER than 'http://iptc.org/std/nar/2006-10-01/'
Source
<xs:element name="contentMetaExtProperty" type="Flex2ExtPropType" minOccurs="0" maxOccurs="unbounded">
  <xs:annotation>
    <xs:documentation>Extension Property; the semantics are defined by the concept referenced by the rel attribute. The semantics of the Extension Property must have the same scope as the parent property.</xs:documentation>
  </xs:annotation>
</xs:element>
Element contentSet
Namespace http://iptc.org/std/nar/2006-10-01/
Annotations
A set of alternate renditions of the Item content
Diagram
Diagram NewsML-G2_2_22-spec-All-Power_xsd.tmp#commonPowerAttributes NewsML-G2_2_22-spec-All-Power_xsd.tmp#contentSet_original NewsML-G2_2_22-spec-All-Power_xsd.tmp#contentSet_inlineXML NewsML-G2_2_22-spec-All-Power_xsd.tmp#contentSet_inlineData NewsML-G2_2_22-spec-All-Power_xsd.tmp#contentSet_remoteContent
Properties
content complex
Used by
Element newsItem
Model
Children inlineData, inlineXML, remoteContent
Instance
<contentSet creator="" creatoruri="" custom="" how="" howuri="" id="" modified="" original="" pubconstraint="" pubconstrainturi="" why="" whyuri="" xmlns="http://iptc.org/std/nar/2006-10-01/">
  <inlineXML audiobitrate="" audiochannels="" audiochannelsuri="" audiocodec="" audiocodecuri="" audiosamplerate="" audiosamplesize="" audiovbr="" colourdepth="" colourindicator="" colourindicatoruri="" colourspace="" colourspaceuri="" contenttype="" creator="" creatoruri="" custom="" dir="" duration="" durationunit="" durationunituri="" format="" formaturi="" generated="" generator="" hascontent="" height="" heightunit="" heightunituri="" how="" howuri="" id="" xml:lang="" layoutorientation="" layoutorientationuri="" linecount="" modified="" orientation="" pagecount="" rendition="" renditionuri="" resolution="" videoaspectratio="" videoavgbitrate="" videocodec="" videocodecuri="" videodefinition="" videodefinitionuri="" videoframerate="" videosampling="" videoscaling="" videoscalinguri="" videoscan="" videovbr="" why="" whyuri="" width="" widthunit="" widthunituri="" wordcount="">{1,1}</inlineXML>
  <inlineData audiobitrate="" audiochannels="" audiochannelsuri="" audiocodec="" audiocodecuri="" audiosamplerate="" audiosamplesize="" audiovbr="" colourdepth="" colourindicator="" colourindicatoruri="" colourspace="" colourspaceuri="" contenttype="" creator="" creatoruri="" custom="" dir="" duration="" durationunit="" durationunituri="" encoding="" encodinguri="" format="" formaturi="" generated="" generator="" hascontent="" height="" heightunit="" heightunituri="" how="" howuri="" id="" xml:lang="" layoutorientation="" layoutorientationuri="" linecount="" modified="" orientation="" pagecount="" rendition="" renditionuri="" resolution="" videoaspectratio="" videoavgbitrate="" videocodec="" videocodecuri="" videodefinition="" videodefinitionuri="" videoframerate="" videosampling="" videoscaling="" videoscalinguri="" videoscan="" videovbr="" why="" whyuri="" width="" widthunit="" widthunituri="" wordcount="">{1,1}</inlineData>
  <remoteContent audiobitrate="" audiochannels="" audiochannelsuri="" audiocodec="" audiocodecuri="" audiosamplerate="" audiosamplesize="" audiovbr="" colourdepth="" colourindicator="" colourindicatoruri="" colourspace="" colourspaceuri="" contenttype="" contenttypevariant="" creator="" creatoruri="" custom="" duration="" durationunit="" durationunituri="" format="" formaturi="" generated="" generator="" hascontent="" height="" heightunit="" heightunituri="" how="" howuri="" href="" id="" language="" layoutorientation="" layoutorientationuri="" linecount="" modified="" orientation="" pagecount="" persistidref="" rendition="" renditionuri="" residref="" resolution="" size="" title="" validfrom="" validto="" version="" videoaspectratio="" videoavgbitrate="" videocodec="" videocodecuri="" videodefinition="" videodefinitionuri="" videoframerate="" videosampling="" videoscaling="" videoscalinguri="" videoscan="" videovbr="" why="" whyuri="" width="" widthunit="" widthunituri="" wordcount="">{1,1}</remoteContent>
</contentSet>
Attributes
QName Type Use Annotation
creator QCodeType optional
If the attribute is empty, specifies which entity (person, organisation or system) will edit the property - expressed by a QCode. If the attribute is non-empty, specifies which entity (person, organisation or system) has edited the property.
creatoruri IRIType optional
If the attribute is empty, specifies which entity (person, organisation or system) will edit the property - expressed by a URI. If the attribute is non-empty, specifies which entity (person, organisation or system) has edited the property.
custom xs:boolean optional
If set to true the corresponding property was added to the G2 Item for a specific customer or group of customers only. The default value of this property is false which applies when this attribute is not used with the property.
how QCodeType optional
Indicates by which means the value was extracted from the content - expressed by a QCode
howuri IRIType optional
Indicates by which means the value was extracted from the content - expressed by a URI
id xs:ID optional
The local identifier of the property.
modified DateOptTimeType optional
The date (and, optionally, the time) when the property was last modified. The initial value is the date (and, optionally, the time) of creation of the property.
original xs:IDREF optional
A local reference to the original piece of content, from which all renditions have been derived
pubconstraint QCodeListType optional
One or many constraints that apply to publishing the value of the property - expressed by a QCode. Each constraint applies to all descendant elements.
pubconstrainturi IRIListType optional
One or many constraints that apply to publishing the value of the property - expressed by a URI. Each constraint applies to all descendant elements.
why QCodeType optional
Why the metadata has been included - expressed by a QCode
whyuri IRIType optional
Why the metadata has been included - expressed by a URI
Wildcard: ANY attribute from ANY namespace OTHER than 'http://iptc.org/std/nar/2006-10-01/'
Source
<xs:element name="contentSet">
  <xs:annotation>
    <xs:documentation>A set of alternate renditions of the Item content</xs:documentation>
  </xs:annotation>
  <xs:complexType>
    <xs:choice minOccurs="0" maxOccurs="unbounded">
      <xs:element name="inlineXML">
        <xs:annotation>
          <xs:documentation>A rendition of the content using an XML language</xs:documentation>
        </xs:annotation>
        <xs:complexType>
          <xs:sequence>
            <xs:any namespace="##any" processContents="lax" minOccurs="0">
              <xs:annotation>
                <xs:documentation>XML elements from any namespace</xs:documentation>
              </xs:annotation>
            </xs:any>
          </xs:sequence>
          <xs:attributeGroup ref="newsContentAttributes"/>
          <xs:attributeGroup ref="newsContentTypeAttributes"/>
          <xs:attributeGroup ref="newsContentCharacteristics"/>
          <xs:attributeGroup ref="i18nAttributes"/>
          <xs:anyAttribute namespace="##other" processContents="lax"/>
        </xs:complexType>
      </xs:element>
      <xs:element name="inlineData">
        <xs:annotation>
          <xs:documentation>A rendition of the content using plain-text or encoded inline data</xs:documentation>
        </xs:annotation>
        <xs:complexType>
          <xs:simpleContent>
            <xs:extension base="xs:string">
              <xs:attributeGroup ref="newsContentAttributes"/>
              <xs:attributeGroup ref="newsContentTypeAttributes"/>
              <xs:attribute name="encoding" type="QCodeType">
                <xs:annotation>
                  <xs:documentation>The encoding applied to the content before inclusion - expressed by a QCode</xs:documentation>
                </xs:annotation>
              </xs:attribute>
              <xs:attribute name="encodinguri" type="IRIType">
                <xs:annotation>
                  <xs:documentation>The encoding applied to the content before inclusion - expressed by a URI</xs:documentation>
                </xs:annotation>
              </xs:attribute>
              <xs:attributeGroup ref="newsContentCharacteristics"/>
              <xs:attributeGroup ref="i18nAttributes"/>
              <xs:anyAttribute namespace="##other" processContents="lax"/>
            </xs:extension>
          </xs:simpleContent>
        </xs:complexType>
      </xs:element>
      <xs:element name="remoteContent" type="RemoteContentPropType">
        <xs:annotation>
          <xs:documentation>A rendition of the content using a reference/link to a resource representing the content data at a remote location</xs:documentation>
        </xs:annotation>
      </xs:element>
    </xs:choice>
    <xs:attributeGroup ref="commonPowerAttributes"/>
    <xs:attribute name="original" type="xs:IDREF">
      <xs:annotation>
        <xs:documentation>A local reference to the original piece of content, from which all renditions have been derived</xs:documentation>
      </xs:annotation>
    </xs:attribute>
    <xs:anyAttribute namespace="##other" processContents="lax"/>
  </xs:complexType>
</xs:element>
Element contentSet / inlineXML
Namespace http://iptc.org/std/nar/2006-10-01/
Annotations
A rendition of the content using an XML language
Diagram
Diagram NewsML-G2_2_22-spec-All-Power_xsd.tmp#newsContentAttributes NewsML-G2_2_22-spec-All-Power_xsd.tmp#newsContentTypeAttributes NewsML-G2_2_22-spec-All-Power_xsd.tmp#newsContentCharacteristics NewsML-G2_2_22-spec-All-Power_xsd.tmp#i18nAttributes
Properties
content complex
Model
ANY element from ANY namespace
Attributes
QName Type Use Annotation
audiobitrate xs:positiveInteger optional
The audio bit rate in  bits per second
audiochannels QCodeType optional
The audio sound system - expressed by a QCode
audiochannelsuri IRIType optional
The audio sound system - expressed by a URI
audiocodec QCodeType optional
The applicable codec for audio data - expressed by a QCode
audiocodecuri IRIType optional
The applicable codec for audio data - expressed by a URI
audiosamplerate xs:positiveInteger optional
The number of audio samples per second, expressed as a sampling frequency in Hz
audiosamplesize xs:positiveInteger optional
The number of bits per audio sample
audiovbr xs:boolean optional
An indication that the audio data is encoded with a variable bit rate
colourdepth xs:nonNegativeInteger optional
The bit depth defining the spread of colour data within each sample.
colourindicator QCodeType optional
Indicates whether the still or moving image is coloured or black and white. The recommended vocabulary is the IPTC Colour Indicator NewsCodes http://cv.iptc.org/newscodes/colourindicator/  - expressed by a QCode
colourindicatoruri IRIType optional
Indicates whether the still or moving image is coloured or black and white. The recommended vocabulary is the IPTC Colour Indicator NewsCodes http://cv.iptc.org/newscodes/colourindicator/  - expressed by a URI
colourspace QCodeType optional
The colour space of an image - expressed by a QCode
colourspaceuri IRIType optional
The colour space of an image - expressed by a URI
contenttype xs:string optional
An IANA MIME type
creator QCodeType optional
If the attribute is empty, specifies which entity (person, organisation or system) will edit the property - expressed by a QCode. If the attribute is non-empty, specifies which entity (person, organisation or system) has edited the property.
creatoruri IRIType optional
If the attribute is empty, specifies which entity (person, organisation or system) will edit the property - expressed by a URI. If the attribute is non-empty, specifies which entity (person, organisation or system) has edited the property.
custom xs:boolean optional
If set to true the corresponding property was added to the G2 Item for a specific customer or group of customers only. The default value of this property is false which applies when this attribute is not used with the property.
dir restriction of xs:NMTOKEN optional
The directionality of textual content (enumeration: ltr, rtl)
duration xs:string optional
The clip duration in time units defined by durationUnit. The default time unit is seconds. Applies to audio-visual content.
durationunit QCodeType optional
If present it defines the time unit for the duration attribute. Only codes for integer value time units of the recommended CV (available at http://cv.iptc.org/newscodes/timeunit/ )  must be applied - expressed by a QCode
durationunituri IRIType optional
If present it defines the time unit for the duration attribute. Only codes for integer value time units of the recommended CV (available at http://cv.iptc.org/newscodes/timeunit/ )  must be applied - expressed by a URI
format QCodeType optional
A refinement of a generic content type (i.e. IANA MIME type) - expressed by a QCode
formaturi IRIType optional
A refinement of a generic content type (i.e. IANA MIME type) - expressed by a URI
generated DateOptTimeType optional
The date (and, optionally, the time) when the content was generated
generator xs:string optional
The name and version of the software tool used to generate the content
hascontent xs:boolean optional
Indicates if the digital data of this rendition is available or not.
height xs:nonNegativeInteger optional
The height of visual content.
heightunit QCodeType optional
If present defines the height unit for the heigth - expressed by a QCode
heightunituri IRIType optional
If present defines the height unit for the heigth - expressed by a URI
how QCodeType optional
Indicates by which means the value was extracted from the content - expressed by a QCode
howuri IRIType optional
Indicates by which means the value was extracted from the content - expressed by a URI
id xs:ID optional
The local identifier of the element which MUST be persistent for all versions of the item, i.e. for its entire lifecycle.
layoutorientation QCodeType optional
Indicates whether the human interpretation of the top of the image is aligned to its short or long side - expressed by a QCode
layoutorientationuri IRIType optional
Indicates whether the human interpretation of the top of the image is aligned to its short or long side - expressed by a URI
linecount xs:nonNegativeInteger optional
The count of lines of textual content
modified DateOptTimeType optional
The date (and, optionally, the time) when the property was last modified. The initial value is the date (and, optionally, the time) of creation of the property.
orientation xs:nonNegativeInteger optional
The orientation of the visual content of an image in regard to the standard rendition of the digital image data
pagecount xs:nonNegativeInteger optional
The count of pages of the content
rendition QCodeType optional
The specific rendition of content this component represents - expressed by a QCode
renditionuri IRIType optional
The specific rendition of content this component represents - expressed by a URI
resolution xs:positiveInteger optional
The recommended printing resolution for an image in dots per inch
videoaspectratio g2normalizedString optional
The video aspect ratio
videoavgbitrate xs:positiveInteger optional
The video average bit rate in bits per second. Used when the bit rate is variable
videocodec QCodeType optional
The applicable codec for video data - expressed by a QCode
videocodecuri IRIType optional
The applicable codec for video data - expressed by a URI
videodefinition QCodeType optional
Indicates which video definition is applied to this rendition of video content - expressed by a QCode - but it does not imply any particular technical characteristics of the video.The recommended vocabulary is the IPTC Video Definition NewsCodes http://cv.iptc.org/newscodes/videodefinition/
videodefinitionuri IRIType optional
Indicates which video definition is applied to this rendition of video content - expressed by a URI - but it does not imply any particular technical characteristics of the video.The recommended vocabulary is the IPTC Video Definition NewsCodes http://cv.iptc.org/newscodes/videodefinition/
videoframerate xs:decimal optional
The number of video frames per second, i.e. the rate at which the material should be shown in order to achieve the intended visual effect
videosampling g2normalizedString optional
The video sampling method
videoscaling QCodeType optional
Indicates how the original content was scaled to this format - expressed by a QCode. The recommended vocabulary is the IPTC Video Scaling NewsCodes http://cv.iptc.org/newscodes/videoscaling/
videoscalinguri IRIType optional
Indicates how the original content was scaled to this format - expressed by a URI. The recommended vocabulary is the IPTC Video Scaling NewsCodes http://cv.iptc.org/newscodes/videoscaling/
videoscan restriction of xs:string optional
The video scan technique, progressive or interlaced
videovbr xs:boolean optional
An indication that video data is encoded with a variable bit rate
why QCodeType optional
Why the metadata has been included - expressed by a QCode
whyuri IRIType optional
Why the metadata has been included - expressed by a URI
width xs:nonNegativeInteger optional
The image width for visual content.
widthunit QCodeType optional
If present defines the width unit for the width - expressed by a QCode
widthunituri IRIType optional
If present defines the width unit for the width - expressed by a URI
wordcount xs:nonNegativeInteger optional
The count of words of textual content.
xml:lang union of(xs:language, restriction of xs:string) optional
Attempting to install the relevant ISO 2- and 3-letter
         codes as the enumerated possible values is probably never
         going to be a realistic possibility.  See
         RFC 3066 at http://www.ietf.org/rfc/rfc3066.txt and the IANA registry
         at http://www.iana.org/assignments/lang-tag-apps.htm for
         further information.

         The union allows for the 'un-declaration' of xml:lang with
         the empty string.
Wildcard: ANY attribute from ANY namespace OTHER than 'http://iptc.org/std/nar/2006-10-01/'
Source
<xs:element name="inlineXML">
  <xs:annotation>
    <xs:documentation>A rendition of the content using an XML language</xs:documentation>
  </xs:annotation>
  <xs:complexType>
    <xs:sequence>
      <xs:any namespace="##any" processContents="lax" minOccurs="0">
        <xs:annotation>
          <xs:documentation>XML elements from any namespace</xs:documentation>
        </xs:annotation>
      </xs:any>
    </xs:sequence>
    <xs:attributeGroup ref="newsContentAttributes"/>
    <xs:attributeGroup ref="newsContentTypeAttributes"/>
    <xs:attributeGroup ref="newsContentCharacteristics"/>
    <xs:attributeGroup ref="i18nAttributes"/>
    <xs:anyAttribute namespace="##other" processContents="lax"/>
  </xs:complexType>
</xs:element>
Element contentSet / inlineData
Namespace http://iptc.org/std/nar/2006-10-01/
Annotations
A rendition of the content using plain-text or encoded inline data
Diagram
Diagram NewsML-G2_2_22-spec-All-Power_xsd.tmp#newsContentAttributes NewsML-G2_2_22-spec-All-Power_xsd.tmp#newsContentTypeAttributes NewsML-G2_2_22-spec-All-Power_xsd.tmp#contentSet_contentSet_inlineData_encoding NewsML-G2_2_22-spec-All-Power_xsd.tmp#contentSet_contentSet_inlineData_encodinguri NewsML-G2_2_22-spec-All-Power_xsd.tmp#newsContentCharacteristics NewsML-G2_2_22-spec-All-Power_xsd.tmp#i18nAttributes
Type extension of xs:string
Properties
content complex
Attributes
QName Type Use Annotation
audiobitrate xs:positiveInteger optional
The audio bit rate in  bits per second
audiochannels QCodeType optional
The audio sound system - expressed by a QCode
audiochannelsuri IRIType optional
The audio sound system - expressed by a URI
audiocodec QCodeType optional
The applicable codec for audio data - expressed by a QCode
audiocodecuri IRIType optional
The applicable codec for audio data - expressed by a URI
audiosamplerate xs:positiveInteger optional
The number of audio samples per second, expressed as a sampling frequency in Hz
audiosamplesize xs:positiveInteger optional
The number of bits per audio sample
audiovbr xs:boolean optional
An indication that the audio data is encoded with a variable bit rate
colourdepth xs:nonNegativeInteger optional
The bit depth defining the spread of colour data within each sample.
colourindicator QCodeType optional
Indicates whether the still or moving image is coloured or black and white. The recommended vocabulary is the IPTC Colour Indicator NewsCodes http://cv.iptc.org/newscodes/colourindicator/  - expressed by a QCode
colourindicatoruri IRIType optional
Indicates whether the still or moving image is coloured or black and white. The recommended vocabulary is the IPTC Colour Indicator NewsCodes http://cv.iptc.org/newscodes/colourindicator/  - expressed by a URI
colourspace QCodeType optional
The colour space of an image - expressed by a QCode
colourspaceuri IRIType optional
The colour space of an image - expressed by a URI
contenttype xs:string optional
An IANA MIME type
creator QCodeType optional
If the attribute is empty, specifies which entity (person, organisation or system) will edit the property - expressed by a QCode. If the attribute is non-empty, specifies which entity (person, organisation or system) has edited the property.
creatoruri IRIType optional
If the attribute is empty, specifies which entity (person, organisation or system) will edit the property - expressed by a URI. If the attribute is non-empty, specifies which entity (person, organisation or system) has edited the property.
custom xs:boolean optional
If set to true the corresponding property was added to the G2 Item for a specific customer or group of customers only. The default value of this property is false which applies when this attribute is not used with the property.
dir restriction of xs:NMTOKEN optional
The directionality of textual content (enumeration: ltr, rtl)
duration xs:string optional
The clip duration in time units defined by durationUnit. The default time unit is seconds. Applies to audio-visual content.
durationunit QCodeType optional
If present it defines the time unit for the duration attribute. Only codes for integer value time units of the recommended CV (available at http://cv.iptc.org/newscodes/timeunit/ )  must be applied - expressed by a QCode
durationunituri IRIType optional
If present it defines the time unit for the duration attribute. Only codes for integer value time units of the recommended CV (available at http://cv.iptc.org/newscodes/timeunit/ )  must be applied - expressed by a URI
encoding QCodeType optional
The encoding applied to the content before inclusion - expressed by a QCode
encodinguri IRIType optional
The encoding applied to the content before inclusion - expressed by a URI
format QCodeType optional
A refinement of a generic content type (i.e. IANA MIME type) - expressed by a QCode
formaturi IRIType optional
A refinement of a generic content type (i.e. IANA MIME type) - expressed by a URI
generated DateOptTimeType optional
The date (and, optionally, the time) when the content was generated
generator xs:string optional
The name and version of the software tool used to generate the content
hascontent xs:boolean optional
Indicates if the digital data of this rendition is available or not.
height xs:nonNegativeInteger optional
The height of visual content.
heightunit QCodeType optional
If present defines the height unit for the heigth - expressed by a QCode
heightunituri IRIType optional
If present defines the height unit for the heigth - expressed by a URI
how QCodeType optional
Indicates by which means the value was extracted from the content - expressed by a QCode
howuri IRIType optional
Indicates by which means the value was extracted from the content - expressed by a URI
id xs:ID optional
The local identifier of the element which MUST be persistent for all versions of the item, i.e. for its entire lifecycle.
layoutorientation QCodeType optional
Indicates whether the human interpretation of the top of the image is aligned to its short or long side - expressed by a QCode
layoutorientationuri IRIType optional
Indicates whether the human interpretation of the top of the image is aligned to its short or long side - expressed by a URI
linecount xs:nonNegativeInteger optional
The count of lines of textual content
modified DateOptTimeType optional
The date (and, optionally, the time) when the property was last modified. The initial value is the date (and, optionally, the time) of creation of the property.
orientation xs:nonNegativeInteger optional
The orientation of the visual content of an image in regard to the standard rendition of the digital image data
pagecount xs:nonNegativeInteger optional
The count of pages of the content
rendition QCodeType optional
The specific rendition of content this component represents - expressed by a QCode
renditionuri IRIType optional
The specific rendition of content this component represents - expressed by a URI
resolution xs:positiveInteger optional
The recommended printing resolution for an image in dots per inch
videoaspectratio g2normalizedString optional
The video aspect ratio
videoavgbitrate xs:positiveInteger optional
The video average bit rate in bits per second. Used when the bit rate is variable
videocodec QCodeType optional
The applicable codec for video data - expressed by a QCode
videocodecuri IRIType optional
The applicable codec for video data - expressed by a URI
videodefinition QCodeType optional
Indicates which video definition is applied to this rendition of video content - expressed by a QCode - but it does not imply any particular technical characteristics of the video.The recommended vocabulary is the IPTC Video Definition NewsCodes http://cv.iptc.org/newscodes/videodefinition/
videodefinitionuri IRIType optional
Indicates which video definition is applied to this rendition of video content - expressed by a URI - but it does not imply any particular technical characteristics of the video.The recommended vocabulary is the IPTC Video Definition NewsCodes http://cv.iptc.org/newscodes/videodefinition/
videoframerate xs:decimal optional
The number of video frames per second, i.e. the rate at which the material should be shown in order to achieve the intended visual effect
videosampling g2normalizedString optional
The video sampling method
videoscaling QCodeType optional
Indicates how the original content was scaled to this format - expressed by a QCode. The recommended vocabulary is the IPTC Video Scaling NewsCodes http://cv.iptc.org/newscodes/videoscaling/
videoscalinguri IRIType optional
Indicates how the original content was scaled to this format - expressed by a URI. The recommended vocabulary is the IPTC Video Scaling NewsCodes http://cv.iptc.org/newscodes/videoscaling/
videoscan restriction of xs:string optional
The video scan technique, progressive or interlaced
videovbr xs:boolean optional
An indication that video data is encoded with a variable bit rate
why QCodeType optional
Why the metadata has been included - expressed by a QCode
whyuri IRIType optional
Why the metadata has been included - expressed by a URI
width xs:nonNegativeInteger optional
The image width for visual content.
widthunit QCodeType optional
If present defines the width unit for the width - expressed by a QCode
widthunituri IRIType optional
If present defines the width unit for the width - expressed by a URI
wordcount xs:nonNegativeInteger optional
The count of words of textual content.
xml:lang union of(xs:language, restriction of xs:string) optional
Attempting to install the relevant ISO 2- and 3-letter
         codes as the enumerated possible values is probably never
         going to be a realistic possibility.  See
         RFC 3066 at http://www.ietf.org/rfc/rfc3066.txt and the IANA registry
         at http://www.iana.org/assignments/lang-tag-apps.htm for
         further information.

         The union allows for the 'un-declaration' of xml:lang with
         the empty string.
Wildcard: ANY attribute from ANY namespace OTHER than 'http://iptc.org/std/nar/2006-10-01/'
Source
<xs:element name="inlineData">
  <xs:annotation>
    <xs:documentation>A rendition of the content using plain-text or encoded inline data</xs:documentation>
  </xs:annotation>
  <xs:complexType>
    <xs:simpleContent>
      <xs:extension base="xs:string">
        <xs:attributeGroup ref="newsContentAttributes"/>
        <xs:attributeGroup ref="newsContentTypeAttributes"/>
        <xs:attribute name="encoding" type="QCodeType">
          <xs:annotation>
            <xs:documentation>The encoding applied to the content before inclusion - expressed by a QCode</xs:documentation>
          </xs:annotation>
        </xs:attribute>
        <xs:attribute name="encodinguri" type="IRIType">
          <xs:annotation>
            <xs:documentation>The encoding applied to the content before inclusion - expressed by a URI</xs:documentation>
          </xs:annotation>
        </xs:attribute>
        <xs:attributeGroup ref="newsContentCharacteristics"/>
        <xs:attributeGroup ref="i18nAttributes"/>
        <xs:anyAttribute namespace="##other" processContents="lax"/>
      </xs:extension>
    </xs:simpleContent>
  </xs:complexType>
</xs:element>
Element contentSet / remoteContent
Namespace http://iptc.org/std/nar/2006-10-01/
Annotations
A rendition of the content using a reference/link to a resource representing the content data at a remote location
Diagram
Diagram NewsML-G2_2_22-spec-All-Power_xsd.tmp#newsContentAttributes NewsML-G2_2_22-spec-All-Power_xsd.tmp#targetResourceAttributes NewsML-G2_2_22-spec-All-Power_xsd.tmp#timeValidityAttributes NewsML-G2_2_22-spec-All-Power_xsd.tmp#newsContentCharacteristics NewsML-G2_2_22-spec-All-Power_xsd.tmp#RemoteContentPropType_language NewsML-G2_2_22-spec-All-Power_xsd.tmp#RemoteContentPropType_channel NewsML-G2_2_22-spec-All-Power_xsd.tmp#altId NewsML-G2_2_22-spec-All-Power_xsd.tmp#altLoc NewsML-G2_2_22-spec-All-Power_xsd.tmp#hash NewsML-G2_2_22-spec-All-Power_xsd.tmp#signal NewsML-G2_2_22-spec-All-Power_xsd.tmp#RemoteContentPropType_remoteContentExtProperty NewsML-G2_2_22-spec-All-Power_xsd.tmp#RemoteContentPropType
Type RemoteContentPropType
Properties
content complex
Model
channel* , altId* , altLoc* , hash* , signal* , remoteContentExtProperty* , ANY element from ANY namespace OTHER than 'http://iptc.org/std/nar/2006-10-01/'
Children altId, altLoc, channel, hash, remoteContentExtProperty, signal
Instance
<remoteContent audiobitrate="" audiochannels="" audiochannelsuri="" audiocodec="" audiocodecuri="" audiosamplerate="" audiosamplesize="" audiovbr="" colourdepth="" colourindicator="" colourindicatoruri="" colourspace="" colourspaceuri="" contenttype="" contenttypevariant="" creator="" creatoruri="" custom="" duration="" durationunit="" durationunituri="" format="" formaturi="" generated="" generator="" hascontent="" height="" heightunit="" heightunituri="" how="" howuri="" href="" id="" language="" layoutorientation="" layoutorientationuri="" linecount="" modified="" orientation="" pagecount="" persistidref="" rendition="" renditionuri="" residref="" resolution="" size="" title="" validfrom="" validto="" version="" videoaspectratio="" videoavgbitrate="" videocodec="" videocodecuri="" videodefinition="" videodefinitionuri="" videoframerate="" videosampling="" videoscaling="" videoscalinguri="" videoscan="" videovbr="" why="" whyuri="" width="" widthunit="" widthunituri="" wordcount="" xmlns="http://iptc.org/std/nar/2006-10-01/">
  <channel audiobitrate="" audiochannels="" audiochannelsuri="" audiocodec="" audiocodecuri="" audiosamplerate="" audiosamplesize="" audiovbr="" chnlid="" colourdepth="" colourindicator="" colourindicatoruri="" colourspace="" colourspaceuri="" creator="" creatoruri="" custom="" duration="" durationunit="" durationunituri="" g2flag="RCONT" height="" heightunit="" heightunituri="" how="" howuri="" id="" language="" layoutorientation="" layoutorientationuri="" linecount="" modified="" orientation="" pagecount="" pubconstraint="" pubconstrainturi="" resolution="" role="" roleuri="" type="" typeuri="" videoaspectratio="" videoavgbitrate="" videocodec="" videocodecuri="" videodefinition="" videodefinitionuri="" videoframerate="" videosampling="" videoscaling="" videoscalinguri="" videoscan="" videovbr="" why="" whyuri="" width="" widthunit="" widthunituri="" wordcount="">{0,unbounded}</channel>
  <altId creator="" creatoruri="" custom="" dir="" environment="" environmenturi="" how="" howuri="" id="" idformat="" idformaturi="" xml:lang="" modified="" pubconstraint="" pubconstrainturi="" type="" typeuri="" why="" whyuri="">{0,unbounded}</altId>
  <altLoc creator="" creatoruri="" custom="" how="" howuri="" id="" modified="" pubconstraint="" pubconstrainturi="" role="" roleruri="" type="" typeuri="" why="" whyuri="">{0,unbounded}</altLoc>
  <hash creator="" creatoruri="" custom="" hashtype="" hashtypeuri="" how="" howuri="" id="" modified="" pubconstraint="" pubconstrainturi="" scope="" scopeuri="" why="" whyuri="">{0,unbounded}</hash>
  <signal creator="" creatoruri="" custom="" dir="" how="" howuri="" id="" xml:lang="" modified="" pubconstraint="" pubconstrainturi="" qcode="" severity="" severityuri="" uri="" why="" whyuri="">{0,unbounded}</signal>
  <remoteContentExtProperty creator="" creatoruri="" custom="" dir="" how="" howuri="" id="" xml:lang="" literal="" modified="" pubconstraint="" pubconstrainturi="" qcode="" rel="" reluri="" type="" typeuri="" uri="" validfrom="" validto="" value="" valuedatatype="" valueunit="" valueunituri="" why="" whyuri="">{0,unbounded}</remoteContentExtProperty>
</remoteContent>
Attributes
QName Type Use Annotation
audiobitrate xs:positiveInteger optional
The audio bit rate in  bits per second
audiochannels QCodeType optional
The audio sound system - expressed by a QCode
audiochannelsuri IRIType optional
The audio sound system - expressed by a URI
audiocodec QCodeType optional
The applicable codec for audio data - expressed by a QCode
audiocodecuri IRIType optional
The applicable codec for audio data - expressed by a URI
audiosamplerate xs:positiveInteger optional
The number of audio samples per second, expressed as a sampling frequency in Hz
audiosamplesize xs:positiveInteger optional
The number of bits per audio sample
audiovbr xs:boolean optional
An indication that the audio data is encoded with a variable bit rate
colourdepth xs:nonNegativeInteger optional
The bit depth defining the spread of colour data within each sample.
colourindicator QCodeType optional
Indicates whether the still or moving image is coloured or black and white. The recommended vocabulary is the IPTC Colour Indicator NewsCodes http://cv.iptc.org/newscodes/colourindicator/  - expressed by a QCode
colourindicatoruri IRIType optional
Indicates whether the still or moving image is coloured or black and white. The recommended vocabulary is the IPTC Colour Indicator NewsCodes http://cv.iptc.org/newscodes/colourindicator/  - expressed by a URI
colourspace QCodeType optional
The colour space of an image - expressed by a QCode
colourspaceuri IRIType optional
The colour space of an image - expressed by a URI
contenttype xs:string optional
The IANA (Internet Assigned Numbers Authority) MIME type of the target resource.
contenttypevariant xs:string optional
A refinement of a generic content type (i.e. IANA MIME type) by a literal string value.
creator QCodeType optional
If the attribute is empty, specifies which entity (person, organisation or system) will edit the property - expressed by a QCode. If the attribute is non-empty, specifies which entity (person, organisation or system) has edited the property.
creatoruri IRIType optional
If the attribute is empty, specifies which entity (person, organisation or system) will edit the property - expressed by a URI. If the attribute is non-empty, specifies which entity (person, organisation or system) has edited the property.
custom xs:boolean optional
If set to true the corresponding property was added to the G2 Item for a specific customer or group of customers only. The default value of this property is false which applies when this attribute is not used with the property.
duration xs:string optional
The clip duration in time units defined by durationUnit. The default time unit is seconds. Applies to audio-visual content.
durationunit QCodeType optional
If present it defines the time unit for the duration attribute. Only codes for integer value time units of the recommended CV (available at http://cv.iptc.org/newscodes/timeunit/ )  must be applied - expressed by a QCode
durationunituri IRIType optional
If present it defines the time unit for the duration attribute. Only codes for integer value time units of the recommended CV (available at http://cv.iptc.org/newscodes/timeunit/ )  must be applied - expressed by a URI
format QCodeType optional
A refinement of a generic content type (i.e. IANA MIME type) by a value from a controlled vocabulary - expressed by a QCode
formaturi IRIType optional
A refinement of a generic content type (i.e. IANA MIME type) by a value from a controlled vocabulary - expressed by a URI
generated DateOptTimeType optional
The date (and, optionally, the time) when the content was generated
generator xs:string optional
The name and version of the software tool used to generate the content
hascontent xs:boolean optional
Indicates if the digital data of this rendition is available or not.
height xs:nonNegativeInteger optional
The height of visual content.
heightunit QCodeType optional
If present defines the height unit for the heigth - expressed by a QCode
heightunituri IRIType optional
If present defines the height unit for the heigth - expressed by a URI
how QCodeType optional
Indicates by which means the value was extracted from the content - expressed by a QCode
howuri IRIType optional
Indicates by which means the value was extracted from the content - expressed by a URI
href IRIType optional
The locator of the target resource.
id xs:ID optional
The local identifier of the element which MUST be persistent for all versions of the item, i.e. for its entire lifecycle.
language xs:language optional
The language of the remote content
layoutorientation QCodeType optional
Indicates whether the human interpretation of the top of the image is aligned to its short or long side - expressed by a QCode
layoutorientationuri IRIType optional
Indicates whether the human interpretation of the top of the image is aligned to its short or long side - expressed by a URI
linecount xs:nonNegativeInteger optional
The count of lines of textual content
modified DateOptTimeType optional
The date (and, optionally, the time) when the property was last modified. The initial value is the date (and, optionally, the time) of creation of the property.
orientation xs:nonNegativeInteger optional
The orientation of the visual content of an image in regard to the standard rendition of the digital image data
pagecount xs:nonNegativeInteger optional
The count of pages of the content
persistidref xs:string optional
Points to an element inside the target resource which must be identified by an ID attribute having a value which is persistent for all versions of the target resource, i.e. for its entire lifecycle. (added NAR 1.8)
rendition QCodeType optional
The specific rendition of content this component represents - expressed by a QCode
renditionuri IRIType optional
The specific rendition of content this component represents - expressed by a URI
residref xs:string optional
The  provider’s identifier of the target resource.
resolution xs:positiveInteger optional
The recommended printing resolution for an image in dots per inch
size xs:nonNegativeInteger optional
The size in bytes of the target resource.
title xs:string optional
A short natural language name for the target resource.
validfrom DateOptTimeType optional
The date (and, optionally, the time) before which a relationship is not valid.
validto DateOptTimeType optional
The date (and, optionally, the time) after which a relationship is not valid.
version xs:positiveInteger optional
The version of the target resource. By default, the latest revision is retrieved when the link is activated.
videoaspectratio g2normalizedString optional
The video aspect ratio
videoavgbitrate xs:positiveInteger optional
The video average bit rate in bits per second. Used when the bit rate is variable
videocodec QCodeType optional
The applicable codec for video data - expressed by a QCode
videocodecuri IRIType optional
The applicable codec for video data - expressed by a URI
videodefinition QCodeType optional
Indicates which video definition is applied to this rendition of video content - expressed by a QCode - but it does not imply any particular technical characteristics of the video.The recommended vocabulary is the IPTC Video Definition NewsCodes http://cv.iptc.org/newscodes/videodefinition/
videodefinitionuri IRIType optional
Indicates which video definition is applied to this rendition of video content - expressed by a URI - but it does not imply any particular technical characteristics of the video.The recommended vocabulary is the IPTC Video Definition NewsCodes http://cv.iptc.org/newscodes/videodefinition/
videoframerate xs:decimal optional
The number of video frames per second, i.e. the rate at which the material should be shown in order to achieve the intended visual effect
videosampling g2normalizedString optional
The video sampling method
videoscaling QCodeType optional
Indicates how the original content was scaled to this format - expressed by a QCode. The recommended vocabulary is the IPTC Video Scaling NewsCodes http://cv.iptc.org/newscodes/videoscaling/
videoscalinguri IRIType optional
Indicates how the original content was scaled to this format - expressed by a URI. The recommended vocabulary is the IPTC Video Scaling NewsCodes http://cv.iptc.org/newscodes/videoscaling/
videoscan restriction of xs:string optional
The video scan technique, progressive or interlaced
videovbr xs:boolean optional
An indication that video data is encoded with a variable bit rate
why QCodeType optional
Why the metadata has been included - expressed by a QCode
whyuri IRIType optional
Why the metadata has been included - expressed by a URI
width xs:nonNegativeInteger optional
The image width for visual content.
widthunit QCodeType optional
If present defines the width unit for the width - expressed by a QCode
widthunituri IRIType optional
If present defines the width unit for the width - expressed by a URI
wordcount xs:nonNegativeInteger optional
The count of words of textual content.
Wildcard: ANY attribute from ANY namespace OTHER than 'http://iptc.org/std/nar/2006-10-01/'
Source
<xs:element name="remoteContent" type="RemoteContentPropType">
  <xs:annotation>
    <xs:documentation>A rendition of the content using a reference/link to a resource representing the content data at a remote location</xs:documentation>
  </xs:annotation>
</xs:element>
Element RemoteContentPropType / channel
Namespace http://iptc.org/std/nar/2006-10-01/
Annotations
Information about a specific content channel.
Diagram
Diagram NewsML-G2_2_22-spec-All-Power_xsd.tmp#commonPowerAttributes NewsML-G2_2_22-spec-All-Power_xsd.tmp#RemoteContentPropType_RemoteContentPropType_channel_chnlid NewsML-G2_2_22-spec-All-Power_xsd.tmp#RemoteContentPropType_RemoteContentPropType_channel_type NewsML-G2_2_22-spec-All-Power_xsd.tmp#RemoteContentPropType_RemoteContentPropType_channel_typeuri NewsML-G2_2_22-spec-All-Power_xsd.tmp#RemoteContentPropType_RemoteContentPropType_channel_role NewsML-G2_2_22-spec-All-Power_xsd.tmp#RemoteContentPropType_RemoteContentPropType_channel_roleuri NewsML-G2_2_22-spec-All-Power_xsd.tmp#RemoteContentPropType_RemoteContentPropType_channel_language NewsML-G2_2_22-spec-All-Power_xsd.tmp#newsContentCharacteristics NewsML-G2_2_22-spec-All-Power_xsd.tmp#RemoteContentPropType_RemoteContentPropType_channel_g2flag
Properties
content complex
minOccurs 0
maxOccurs unbounded
Attributes
QName Type Fixed Use Annotation
audiobitrate xs:positiveInteger optional
The audio bit rate in  bits per second
audiochannels QCodeType optional
The audio sound system - expressed by a QCode
audiochannelsuri IRIType optional
The audio sound system - expressed by a URI
audiocodec QCodeType optional
The applicable codec for audio data - expressed by a QCode
audiocodecuri IRIType optional
The applicable codec for audio data - expressed by a URI
audiosamplerate xs:positiveInteger optional
The number of audio samples per second, expressed as a sampling frequency in Hz
audiosamplesize xs:positiveInteger optional
The number of bits per audio sample
audiovbr xs:boolean optional
An indication that the audio data is encoded with a variable bit rate
chnlid xs:positiveInteger optional
A logical identifier of the channel
colourdepth xs:nonNegativeInteger optional
The bit depth defining the spread of colour data within each sample.
colourindicator QCodeType optional
Indicates whether the still or moving image is coloured or black and white. The recommended vocabulary is the IPTC Colour Indicator NewsCodes http://cv.iptc.org/newscodes/colourindicator/  - expressed by a QCode
colourindicatoruri IRIType optional
Indicates whether the still or moving image is coloured or black and white. The recommended vocabulary is the IPTC Colour Indicator NewsCodes http://cv.iptc.org/newscodes/colourindicator/  - expressed by a URI
colourspace QCodeType optional
The colour space of an image - expressed by a QCode
colourspaceuri IRIType optional
The colour space of an image - expressed by a URI
creator QCodeType optional
If the attribute is empty, specifies which entity (person, organisation or system) will edit the property - expressed by a QCode. If the attribute is non-empty, specifies which entity (person, organisation or system) has edited the property.
creatoruri IRIType optional
If the attribute is empty, specifies which entity (person, organisation or system) will edit the property - expressed by a URI. If the attribute is non-empty, specifies which entity (person, organisation or system) has edited the property.
custom xs:boolean optional
If set to true the corresponding property was added to the G2 Item for a specific customer or group of customers only. The default value of this property is false which applies when this attribute is not used with the property.
duration xs:string optional
The clip duration in time units defined by durationUnit. The default time unit is seconds. Applies to audio-visual content.
durationunit QCodeType optional
If present it defines the time unit for the duration attribute. Only codes for integer value time units of the recommended CV (available at http://cv.iptc.org/newscodes/timeunit/ )  must be applied - expressed by a QCode
durationunituri IRIType optional
If present it defines the time unit for the duration attribute. Only codes for integer value time units of the recommended CV (available at http://cv.iptc.org/newscodes/timeunit/ )  must be applied - expressed by a URI
g2flag xs:string RCONT optional
DO NOT USE this attribute, for G2 internal maintenance purposes only.
height xs:nonNegativeInteger optional
The height of visual content.
heightunit QCodeType optional
If present defines the height unit for the heigth - expressed by a QCode
heightunituri IRIType optional
If present defines the height unit for the heigth - expressed by a URI
how QCodeType optional
Indicates by which means the value was extracted from the content - expressed by a QCode
howuri IRIType optional
Indicates by which means the value was extracted from the content - expressed by a URI
id xs:ID optional
The local identifier of the property.
language xs:language optional
The  language associated with the content of the channel
layoutorientation QCodeType optional
Indicates whether the human interpretation of the top of the image is aligned to its short or long side - expressed by a QCode
layoutorientationuri IRIType optional
Indicates whether the human interpretation of the top of the image is aligned to its short or long side - expressed by a URI
linecount xs:nonNegativeInteger optional
The count of lines of textual content
modified DateOptTimeType optional
The date (and, optionally, the time) when the property was last modified. The initial value is the date (and, optionally, the time) of creation of the property.
orientation xs:nonNegativeInteger optional
The orientation of the visual content of an image in regard to the standard rendition of the digital image data
pagecount xs:nonNegativeInteger optional
The count of pages of the content
pubconstraint QCodeListType optional
One or many constraints that apply to publishing the value of the property - expressed by a QCode. Each constraint applies to all descendant elements.
pubconstrainturi IRIListType optional
One or many constraints that apply to publishing the value of the property - expressed by a URI. Each constraint applies to all descendant elements.
resolution xs:positiveInteger optional
The recommended printing resolution for an image in dots per inch
role QCodeType optional
The role the data of this channel plays in the scope of  the full content - expressed by a QCode
roleuri IRIType optional
The role the data of this channel plays in the scope of  the full content - expressed by a URI
type QCodeType optional
The media type of the data conveyed by the channel - expressed by a QCode
typeuri IRIType optional
The media type of the data conveyed by the channel - expressed by a URI
videoaspectratio g2normalizedString optional
The video aspect ratio
videoavgbitrate xs:positiveInteger optional
The video average bit rate in bits per second. Used when the bit rate is variable
videocodec QCodeType optional
The applicable codec for video data - expressed by a QCode
videocodecuri IRIType optional
The applicable codec for video data - expressed by a URI
videodefinition QCodeType optional
Indicates which video definition is applied to this rendition of video content - expressed by a QCode - but it does not imply any particular technical characteristics of the video.The recommended vocabulary is the IPTC Video Definition NewsCodes http://cv.iptc.org/newscodes/videodefinition/
videodefinitionuri IRIType optional
Indicates which video definition is applied to this rendition of video content - expressed by a URI - but it does not imply any particular technical characteristics of the video.The recommended vocabulary is the IPTC Video Definition NewsCodes http://cv.iptc.org/newscodes/videodefinition/
videoframerate xs:decimal optional
The number of video frames per second, i.e. the rate at which the material should be shown in order to achieve the intended visual effect
videosampling g2normalizedString optional
The video sampling method
videoscaling QCodeType optional
Indicates how the original content was scaled to this format - expressed by a QCode. The recommended vocabulary is the IPTC Video Scaling NewsCodes http://cv.iptc.org/newscodes/videoscaling/
videoscalinguri IRIType optional
Indicates how the original content was scaled to this format - expressed by a URI. The recommended vocabulary is the IPTC Video Scaling NewsCodes http://cv.iptc.org/newscodes/videoscaling/
videoscan restriction of xs:string optional
The video scan technique, progressive or interlaced
videovbr xs:boolean optional
An indication that video data is encoded with a variable bit rate
why QCodeType optional
Why the metadata has been included - expressed by a QCode
whyuri IRIType optional
Why the metadata has been included - expressed by a URI
width xs:nonNegativeInteger optional
The image width for visual content.
widthunit QCodeType optional
If present defines the width unit for the width - expressed by a QCode
widthunituri IRIType optional
If present defines the width unit for the width - expressed by a URI
wordcount xs:nonNegativeInteger optional
The count of words of textual content.
Source
<xs:element name="channel" minOccurs="0" maxOccurs="unbounded">
  <xs:annotation>
    <xs:documentation>Information about a specific content channel.</xs:documentation>
  </xs:annotation>
  <xs:complexType>
    <xs:attributeGroup ref="commonPowerAttributes"/>
    <xs:attribute name="chnlid" type="xs:positiveInteger">
      <xs:annotation>
        <xs:documentation>A logical identifier of the channel</xs:documentation>
      </xs:annotation>
    </xs:attribute>
    <xs:attribute name="type" type="QCodeType">
      <xs:annotation>
        <xs:documentation>The media type of the data conveyed by the channel - expressed by a QCode</xs:documentation>
      </xs:annotation>
    </xs:attribute>
    <xs:attribute name="typeuri" type="IRIType">
      <xs:annotation>
        <xs:documentation>The media type of the data conveyed by the channel - expressed by a URI</xs:documentation>
      </xs:annotation>
    </xs:attribute>
    <xs:attribute name="role" type="QCodeType">
      <xs:annotation>
        <xs:documentation>The role the data of this channel plays in the scope of the full content - expressed by a QCode</xs:documentation>
      </xs:annotation>
    </xs:attribute>
    <xs:attribute name="roleuri" type="IRIType">
      <xs:annotation>
        <xs:documentation>The role the data of this channel plays in the scope of the full content - expressed by a URI</xs:documentation>
      </xs:annotation>
    </xs:attribute>
    <xs:attribute name="language" type="xs:language">
      <xs:annotation>
        <xs:documentation>The language associated with the content of the channel</xs:documentation>
      </xs:annotation>
    </xs:attribute>
    <xs:attributeGroup ref="newsContentCharacteristics"/>
    <xs:attribute name="g2flag" type="xs:string" use="optional" fixed="RCONT">
      <xs:annotation>
        <xs:documentation>DO NOT USE this attribute, for G2 internal maintenance purposes only.</xs:documentation>
      </xs:annotation>
    </xs:attribute>
  </xs:complexType>
</xs:element>
Element altLoc
Namespace http://iptc.org/std/nar/2006-10-01/
Annotations
An alternative location of the content.
Diagram
Diagram NewsML-G2_2_22-spec-All-Power_xsd.tmp#IRIType NewsML-G2_2_22-spec-All-Power_xsd.tmp#commonPowerAttributes NewsML-G2_2_22-spec-All-Power_xsd.tmp#altLoc_type NewsML-G2_2_22-spec-All-Power_xsd.tmp#altLoc_typeuri NewsML-G2_2_22-spec-All-Power_xsd.tmp#altLoc_role NewsML-G2_2_22-spec-All-Power_xsd.tmp#altLoc_roleruri
Type extension of IRIType
Type hierarchy
Properties
content complex
Used by
Complex Type RemoteContentPropType
Attributes
QName Type Use Annotation
creator QCodeType optional
If the attribute is empty, specifies which entity (person, organisation or system) will edit the property - expressed by a QCode. If the attribute is non-empty, specifies which entity (person, organisation or system) has edited the property.
creatoruri IRIType optional
If the attribute is empty, specifies which entity (person, organisation or system) will edit the property - expressed by a URI. If the attribute is non-empty, specifies which entity (person, organisation or system) has edited the property.
custom xs:boolean optional
If set to true the corresponding property was added to the G2 Item for a specific customer or group of customers only. The default value of this property is false which applies when this attribute is not used with the property.
how QCodeType optional
Indicates by which means the value was extracted from the content - expressed by a QCode
howuri IRIType optional
Indicates by which means the value was extracted from the content - expressed by a URI
id xs:ID optional
The local identifier of the property.
modified DateOptTimeType optional
The date (and, optionally, the time) when the property was last modified. The initial value is the date (and, optionally, the time) of creation of the property.
pubconstraint QCodeListType optional
One or many constraints that apply to publishing the value of the property - expressed by a QCode. Each constraint applies to all descendant elements.
pubconstrainturi IRIListType optional
One or many constraints that apply to publishing the value of the property - expressed by a URI. Each constraint applies to all descendant elements.
role QCodeType optional
A refinement of the semantics or business purpose of the property - expressed by a QCode
roleruri IRIType optional
A refinement of the semantics or business purpose of the property - expressed by a URI
type QCodeType optional
A qualifier which indicates the context within which the alternative locator has been allocated - expressed by a QCode
typeuri IRIType optional
A qualifier which indicates the context within which the alternative locator has been allocated - expressed by a URI
why QCodeType optional
Why the metadata has been included - expressed by a QCode
whyuri IRIType optional
Why the metadata has been included - expressed by a URI
Wildcard: ANY attribute from ANY namespace OTHER than 'http://iptc.org/std/nar/2006-10-01/'
Source
<xs:element name="altLoc">
  <xs:annotation>
    <xs:documentation>An alternative location of the content.</xs:documentation>
  </xs:annotation>
  <xs:complexType>
    <xs:simpleContent>
      <xs:extension base="IRIType">
        <xs:attributeGroup ref="commonPowerAttributes"/>
        <xs:attribute name="type" type="QCodeType" use="optional">
          <xs:annotation>
            <xs:documentation>A qualifier which indicates the context within which the alternative locator has been allocated - expressed by a QCode</xs:documentation>
          </xs:annotation>
        </xs:attribute>
        <xs:attribute name="typeuri" type="IRIType" use="optional">
          <xs:annotation>
            <xs:documentation>A qualifier which indicates the context within which the alternative locator has been allocated - expressed by a URI</xs:documentation>
          </xs:annotation>
        </xs:attribute>
        <xs:attribute name="role" type="QCodeType" use="optional">
          <xs:annotation>
            <xs:documentation>A refinement of the semantics or business purpose of the property - expressed by a QCode</xs:documentation>
          </xs:annotation>
        </xs:attribute>
        <xs:attribute name="roleruri" type="IRIType" use="optional">
          <xs:annotation>
            <xs:documentation>A refinement of the semantics or business purpose of the property - expressed by a URI</xs:documentation>
          </xs:annotation>
        </xs:attribute>
        <xs:anyAttribute namespace="##other" processContents="lax"/>
      </xs:extension>
    </xs:simpleContent>
  </xs:complexType>
</xs:element>
Element RemoteContentPropType / remoteContentExtProperty
Namespace http://iptc.org/std/nar/2006-10-01/
Annotations
Extension Property; the semantics are defined by the concept referenced by the rel attribute. The semantics of the Extension Property must have the same scope as the parent property.
Diagram
Diagram NewsML-G2_2_22-spec-All-Power_xsd.tmp#commonPowerAttributes NewsML-G2_2_22-spec-All-Power_xsd.tmp#flexAttributes NewsML-G2_2_22-spec-All-Power_xsd.tmp#i18nAttributes NewsML-G2_2_22-spec-All-Power_xsd.tmp#name NewsML-G2_2_22-spec-All-Power_xsd.tmp#definition NewsML-G2_2_22-spec-All-Power_xsd.tmp#note NewsML-G2_2_22-spec-All-Power_xsd.tmp#facet NewsML-G2_2_22-spec-All-Power_xsd.tmp#remoteInfo NewsML-G2_2_22-spec-All-Power_xsd.tmp#hierarchyInfo NewsML-G2_2_22-spec-All-Power_xsd.tmp#ConceptDefinitionGroup NewsML-G2_2_22-spec-All-Power_xsd.tmp#sameAs NewsML-G2_2_22-spec-All-Power_xsd.tmp#broader NewsML-G2_2_22-spec-All-Power_xsd.tmp#narrower NewsML-G2_2_22-spec-All-Power_xsd.tmp#related NewsML-G2_2_22-spec-All-Power_xsd.tmp#ConceptRelationshipsGroup NewsML-G2_2_22-spec-All-Power_xsd.tmp#Flex1PropType NewsML-G2_2_22-spec-All-Power_xsd.tmp#arbitraryValueAttributes NewsML-G2_2_22-spec-All-Power_xsd.tmp#Flex1ExtPropType NewsML-G2_2_22-spec-All-Power_xsd.tmp#Flex2ExtPropType_rel NewsML-G2_2_22-spec-All-Power_xsd.tmp#Flex2ExtPropType_reluri NewsML-G2_2_22-spec-All-Power_xsd.tmp#timeValidityAttributes NewsML-G2_2_22-spec-All-Power_xsd.tmp#Flex2ExtPropType
Type Flex2ExtPropType
Type hierarchy
Properties
content complex
minOccurs 0
maxOccurs unbounded
Model
(name | definition | note | facet | remoteInfo | hierarchyInfo) , (sameAs | broader | narrower | related) , ANY element from ANY namespace OTHER than 'http://iptc.org/std/nar/2006-10-01/'
Children broader, definition, facet, hierarchyInfo, name, narrower, note, related, remoteInfo, sameAs
Instance
<remoteContentExtProperty creator="" creatoruri="" custom="" dir="" how="" howuri="" id="" xml:lang="" literal="" modified="" pubconstraint="" pubconstrainturi="" qcode="" rel="" reluri="" type="" typeuri="" uri="" validfrom="" validto="" value="" valuedatatype="" valueunit="" valueunituri="" why="" whyuri="" xmlns="http://iptc.org/std/nar/2006-10-01/">
  <name creator="" creatoruri="" custom="" dir="" how="" howuri="" id="" xml:lang="" modified="" part="" parturi="" pubconstraint="" pubconstrainturi="" role="" roleuri="" validfrom="" validto="" why="" whyuri="">{1,1}</name>
  <definition creator="" creatoruri="" custom="" dir="" how="" howuri="" id="" xml:lang="" media="" modified="" pubconstraint="" pubconstrainturi="" role="" roleuri="" validfrom="" validto="" why="" whyuri="">{1,1}</definition>
  <note creator="" creatoruri="" custom="" dir="" how="" howuri="" id="" xml:lang="" media="" modified="" pubconstraint="" pubconstrainturi="" role="" roleuri="" validfrom="" validto="" why="" whyuri="">{1,1}</note>
  <facet creator="" creatoruri="" custom="" dir="" g2flag="DEPR" how="" howuri="" id="" xml:lang="" literal="" modified="" pubconstraint="" pubconstrainturi="" qcode="" rel="" reluri="" type="" typeuri="" uri="" validfrom="" validto="" why="" whyuri="">{1,1}</facet>
  <remoteInfo contenttype="" contenttypevariant="" creator="" creatoruri="" custom="" dir="" format="" formaturi="" guidref="" how="" howuri="" href="" hreftype="" id="" xml:lang="" modified="" persistidref="" pubconstraint="" pubconstrainturi="" rank="" rel="" reluri="" residref="" size="" title="" validfrom="" validto="" version="" why="" whyuri="">{1,1}</remoteInfo>
  <hierarchyInfo creator="" creatoruri="" custom="" how="" howuri="" id="" modified="" pubconstraint="" pubconstrainturi="" why="" whyuri="">{1,1}</hierarchyInfo>
  <sameAs creator="" creatoruri="" custom="" dir="" how="" howuri="" id="" xml:lang="" literal="" modified="" pubconstraint="" pubconstrainturi="" qcode="" type="" typeuri="" uri="" validfrom="" validto="" why="" whyuri="">{1,1}</sameAs>
  <broader creator="" creatoruri="" custom="" dir="" how="" howuri="" id="" xml:lang="" literal="" modified="" pubconstraint="" pubconstrainturi="" qcode="" rank="" rel="" reluri="" type="" typeuri="" uri="" validfrom="" validto="" why="" whyuri="">{1,1}</broader>
  <narrower creator="" creatoruri="" custom="" dir="" how="" howuri="" id="" xml:lang="" literal="" modified="" pubconstraint="" pubconstrainturi="" qcode="" rank="" rel="" reluri="" type="" typeuri="" uri="" validfrom="" validto="" why="" whyuri="">{1,1}</narrower>
  <related creator="" creatoruri="" custom="" dir="" how="" howuri="" id="" xml:lang="" literal="" modified="" pubconstraint="" pubconstrainturi="" qcode="" rank="" rel="" reluri="" type="" typeuri="" uri="" validfrom="" validto="" value="" valuedatatype="" valueunit="" valueunituri="" why="" whyuri="">{1,1}</related>
</remoteContentExtProperty>
Attributes
QName Type Use Annotation
creator QCodeType optional
If the attribute is empty, specifies which entity (person, organisation or system) will edit the property - expressed by a QCode. If the attribute is non-empty, specifies which entity (person, organisation or system) has edited the property.
creatoruri IRIType optional
If the attribute is empty, specifies which entity (person, organisation or system) will edit the property - expressed by a URI. If the attribute is non-empty, specifies which entity (person, organisation or system) has edited the property.
custom xs:boolean optional
If set to true the corresponding property was added to the G2 Item for a specific customer or group of customers only. The default value of this property is false which applies when this attribute is not used with the property.
dir restriction of xs:NMTOKEN optional
The directionality of textual content (enumeration: ltr, rtl)
how QCodeType optional
Indicates by which means the value was extracted from the content - expressed by a QCode
howuri IRIType optional
Indicates by which means the value was extracted from the content - expressed by a URI
id xs:ID optional
The local identifier of the property.
literal g2normalizedString optional
A free-text value assigned as property value.
modified DateOptTimeType optional
The date (and, optionally, the time) when the property was last modified. The initial value is the date (and, optionally, the time) of creation of the property.
pubconstraint QCodeListType optional
One or many constraints that apply to publishing the value of the property - expressed by a QCode. Each constraint applies to all descendant elements.
pubconstrainturi IRIListType optional
One or many constraints that apply to publishing the value of the property - expressed by a URI. Each constraint applies to all descendant elements.
qcode QCodeType optional
A qualified code which identifies a concept.
rel QCodeType optional
The identifier of a concept defining the semantics of this property - expressed by a QCode / either the rel or the reluri attribute MUST be used
reluri IRIType optional
The identifier of a concept defining the semantics of this property - expressed by a URI / either the rel or the reluri attribute MUST be used
type QCodeType optional
The type of the concept assigned as controlled property value - expressed by a QCode
typeuri IRIType optional
The type of the concept assigned as controlled property value - expressed by a URI
uri IRIType optional
A URI which identifies a concept.
validfrom DateOptTimeType optional
The date (and, optionally, the time) before which a relationship is not valid.
validto DateOptTimeType optional
The date (and, optionally, the time) after which a relationship is not valid.
value xs:string optional
The related value (see more in the spec document)
valuedatatype xs:QName optional
The datatype of the value attribute – it MUST be one of the built-in datatypes defined by XML Schema version 1.0.
valueunit QCodeType optional
The unit of the value attribute.
valueunituri IRIType optional
The unit of the value attribute - expressed by a URI
why QCodeType optional
Why the metadata has been included - expressed by a QCode
whyuri IRIType optional
Why the metadata has been included - expressed by a URI
xml:lang union of(xs:language, restriction of xs:string) optional
Attempting to install the relevant ISO 2- and 3-letter
         codes as the enumerated possible values is probably never
         going to be a realistic possibility.  See
         RFC 3066 at http://www.ietf.org/rfc/rfc3066.txt and the IANA registry
         at http://www.iana.org/assignments/lang-tag-apps.htm for
         further information.

         The union allows for the 'un-declaration' of xml:lang with
         the empty string.
Wildcard: ANY attribute from ANY namespace OTHER than 'http://iptc.org/std/nar/2006-10-01/'
Source
<xs:element name="remoteContentExtProperty" type="Flex2ExtPropType" minOccurs="0" maxOccurs="unbounded">
  <xs:annotation>
    <xs:documentation>Extension Property; the semantics are defined by the concept referenced by the rel attribute. The semantics of the Extension Property must have the same scope as the parent property.</xs:documentation>
  </xs:annotation>
</xs:element>
Element packageItem
Namespace http://iptc.org/std/nar/2006-10-01/
Annotations
An Item used for packaging references to other Items and Web resources.
Diagram
Diagram NewsML-G2_2_22-spec-All-Power_xsd.tmp#AnyItemType_standard NewsML-G2_2_22-spec-All-Power_xsd.tmp#AnyItemType_standardversion NewsML-G2_2_22-spec-All-Power_xsd.tmp#AnyItemType_conformance NewsML-G2_2_22-spec-All-Power_xsd.tmp#AnyItemType_guid NewsML-G2_2_22-spec-All-Power_xsd.tmp#AnyItemType_version NewsML-G2_2_22-spec-All-Power_xsd.tmp#i18nAttributes NewsML-G2_2_22-spec-All-Power_xsd.tmp#catalogRef NewsML-G2_2_22-spec-All-Power_xsd.tmp#catalog NewsML-G2_2_22-spec-All-Power_xsd.tmp#hopHistory NewsML-G2_2_22-spec-All-Power_xsd.tmp#rightsInfo NewsML-G2_2_22-spec-All-Power_xsd.tmp#itemMeta NewsML-G2_2_22-spec-All-Power_xsd.tmp#AnyItemType NewsML-G2_2_22-spec-All-Power_xsd.tmp#packageItem_contentMeta NewsML-G2_2_22-spec-All-Power_xsd.tmp#partMeta NewsML-G2_2_22-spec-All-Power_xsd.tmp#assert NewsML-G2_2_22-spec-All-Power_xsd.tmp#inlineRef NewsML-G2_2_22-spec-All-Power_xsd.tmp#derivedFrom NewsML-G2_2_22-spec-All-Power_xsd.tmp#groupSet
Type extension of AnyItemType
Type hierarchy
Properties
content complex
Model
ANY element from namespace(s) 'http://www.w3.org/2000/09/xmldsig#' , (catalogRef | catalog) , hopHistory{0,1} , rightsInfo* , itemMeta , contentMeta{0,1} , partMeta* , assert* , inlineRef* , derivedFrom* , groupSet{0,1}
Children assert, catalog, catalogRef, contentMeta, derivedFrom, groupSet, hopHistory, inlineRef, itemMeta, partMeta, rightsInfo
Instance
<packageItem conformance="core" dir="" guid="" xml:lang="" standard="" standardversion="" version="1" xmlns="http://iptc.org/std/nar/2006-10-01/">
  <catalogRef creator="" creatoruri="" custom="" how="" howuri="" href="" id="" modified="" pubconstraint="" pubconstrainturi="" why="" whyuri="">{1,1}</catalogRef>
  <catalog additionalInfo="" authority="" creator="" creatoruri="" custom="" guid="" how="" howuri="" id="" modified="" pubconstraint="" pubconstrainturi="" url="" version="" why="" whyuri="">{1,1}</catalog>
  <hopHistory creator="" creatoruri="" custom="" how="" howuri="" id="" modified="" pubconstraint="" pubconstrainturi="" why="" whyuri="">{0,1}</hopHistory>
  <rightsInfo aspect="" aspecturi="" creator="" creatoruri="" custom="" dir="" how="" howuri="" id="" idrefs="" xml:lang="" modified="" pubconstraint="" pubconstrainturi="" scope="" scopeuri="" validfrom="" validto="" why="" whyuri="">{0,unbounded}</rightsInfo>
  <itemMeta creator="" creatoruri="" custom="" dir="" how="" howuri="" id="" xml:lang="" modified="" pubconstraint="" pubconstrainturi="" why="" whyuri="">{1,1}</itemMeta>
  <contentMeta creator="" creatoruri="" custom="" dir="" how="" howuri="" id="" xml:lang="" modified="" pubconstraint="" pubconstrainturi="" why="" whyuri="">{0,1}</contentMeta>
  <partMeta contentrefs="" creator="" creatoruri="" custom="" dir="" how="" howuri="" xml:lang="" modified="" partid="" seq="" why="" whyuri="">{0,unbounded}</partMeta>
  <assert creator="" creatoruri="" custom="" dir="" how="" howuri="" id="" xml:lang="" literal="" modified="" pubconstraint="" pubconstrainturi="" qcode="" uri="" why="" whyuri="">{0,unbounded}</assert>
  <inlineRef confidence="" creator="" creatoruri="" custom="" derivedfrom="" dir="" how="" howuri="" id="" idrefs="" xml:lang="" literal="" modified="" pubconstraint="" pubconstrainturi="" qcode="" relevance="" type="" typeuri="" uri="" why="" whyuri="">{0,unbounded}</inlineRef>
  <derivedFrom creator="" creatoruri="" custom="" dir="" how="" howuri="" id="" idrefs="" xml:lang="" literal="" modified="" pubconstraint="" pubconstrainturi="" qcode="" type="" typeuri="" uri="" why="" whyuri="">{0,unbounded}</derivedFrom>
  <groupSet creator="" creatoruri="" custom="" how="" howuri="" id="" modified="" pubconstraint="" pubconstrainturi="" root="" why="" whyuri="">{0,1}</groupSet>
</packageItem>
Attributes
QName Type Default Use Annotation
conformance xs:string core optional
The conformance level with which the Item is conformant.
dir restriction of xs:NMTOKEN optional
The directionality of textual content (enumeration: ltr, rtl)
guid xs:string required
The persistent, universally unique identifier common for all versions of the Item.
standard xs:string required
The IPTC standard with which the Item is conformant.
standardversion restriction of xs:string required
The major-minor version of the IPTC standard with which the Item is conformant.
version xs:positiveInteger 1 optional
The version of the Item.
xml:lang union of(xs:language, restriction of xs:string) optional
Attempting to install the relevant ISO 2- and 3-letter
         codes as the enumerated possible values is probably never
         going to be a realistic possibility.  See
         RFC 3066 at http://www.ietf.org/rfc/rfc3066.txt and the IANA registry
         at http://www.iana.org/assignments/lang-tag-apps.htm for
         further information.

         The union allows for the 'un-declaration' of xml:lang with
         the empty string.
Wildcard: ANY attribute from ANY namespace OTHER than 'http://iptc.org/std/nar/2006-10-01/'
Source
<xs:element name="packageItem">
  <xs:annotation>
    <xs:documentation>An Item used for packaging references to other Items and Web resources.</xs:documentation>
  </xs:annotation>
  <xs:complexType>
    <xs:complexContent>
      <xs:extension base="AnyItemType">
        <xs:sequence>
          <xs:element name="contentMeta" type="ContentMetadataAfDType" minOccurs="0">
            <xs:annotation>
              <xs:documentation>A set of properties about the content</xs:documentation>
            </xs:annotation>
          </xs:element>
          <xs:element ref="partMeta" minOccurs="0" maxOccurs="unbounded"/>
          <xs:element ref="assert" minOccurs="0" maxOccurs="unbounded"/>
          <xs:element ref="inlineRef" minOccurs="0" maxOccurs="unbounded"/>
          <xs:element ref="derivedFrom" minOccurs="0" maxOccurs="unbounded"/>
          <xs:element ref="groupSet" minOccurs="0"/>
        </xs:sequence>
      </xs:extension>
    </xs:complexContent>
  </xs:complexType>
</xs:element>
Element packageItem / contentMeta
Namespace http://iptc.org/std/nar/2006-10-01/
Annotations
A set of properties about the content
Diagram
Diagram NewsML-G2_2_22-spec-All-Power_xsd.tmp#commonPowerAttributes NewsML-G2_2_22-spec-All-Power_xsd.tmp#i18nAttributes NewsML-G2_2_22-spec-All-Power_xsd.tmp#icon NewsML-G2_2_22-spec-All-Power_xsd.tmp#urgency NewsML-G2_2_22-spec-All-Power_xsd.tmp#contentCreated NewsML-G2_2_22-spec-All-Power_xsd.tmp#contentModified NewsML-G2_2_22-spec-All-Power_xsd.tmp#located NewsML-G2_2_22-spec-All-Power_xsd.tmp#infoSource NewsML-G2_2_22-spec-All-Power_xsd.tmp#creator NewsML-G2_2_22-spec-All-Power_xsd.tmp#contributor NewsML-G2_2_22-spec-All-Power_xsd.tmp#audience NewsML-G2_2_22-spec-All-Power_xsd.tmp#exclAudience NewsML-G2_2_22-spec-All-Power_xsd.tmp#altId NewsML-G2_2_22-spec-All-Power_xsd.tmp#rating NewsML-G2_2_22-spec-All-Power_xsd.tmp#userInteraction NewsML-G2_2_22-spec-All-Power_xsd.tmp#AdministrativeMetadataGroup NewsML-G2_2_22-spec-All-Power_xsd.tmp#language NewsML-G2_2_22-spec-All-Power_xsd.tmp#genre NewsML-G2_2_22-spec-All-Power_xsd.tmp#keyword NewsML-G2_2_22-spec-All-Power_xsd.tmp#subject NewsML-G2_2_22-spec-All-Power_xsd.tmp#slugline NewsML-G2_2_22-spec-All-Power_xsd.tmp#headline NewsML-G2_2_22-spec-All-Power_xsd.tmp#dateline NewsML-G2_2_22-spec-All-Power_xsd.tmp#by NewsML-G2_2_22-spec-All-Power_xsd.tmp#creditline NewsML-G2_2_22-spec-All-Power_xsd.tmp#description NewsML-G2_2_22-spec-All-Power_xsd.tmp#DescriptiveMetadataGroup NewsML-G2_2_22-spec-All-Power_xsd.tmp#ContentMetadataAfDType_contentMetaExtProperty NewsML-G2_2_22-spec-All-Power_xsd.tmp#ContentMetadataAfDType
Type ContentMetadataAfDType
Properties
content complex
minOccurs 0
Model
Children altId, audience, by, contentCreated, contentMetaExtProperty, contentModified, contributor, creator, creditline, dateline, description, exclAudience, genre, headline, icon, infoSource, keyword, language, located, rating, slugline, subject, urgency, userInteraction
Instance
<contentMeta creator="" creatoruri="" custom="" dir="" how="" howuri="" id="" xml:lang="" modified="" pubconstraint="" pubconstrainturi="" why="" whyuri="" xmlns="http://iptc.org/std/nar/2006-10-01/">
  <icon colourdepth="" colourindicator="" colourindicatoruri="" colourspace="" colourspaceuri="" contenttype="" contenttypevariant="" creator="" creatoruri="" custom="" format="" formaturi="" height="" heightunit="" heightunituri="" how="" howuri="" href="" id="" layoutorientation="" layoutorientationuri="" modified="" orientation="" persistidref="" pubconstraint="" pubconstrainturi="" rendition="" renditionuri="" residref="" size="" title="" version="" videocodec="" videocodecuri="" why="" whyuri="" width="" widthunit="" widthunituri="">{0,unbounded}</icon>
  <urgency creator="" creatoruri="" custom="" how="" howuri="" id="" modified="" pubconstraint="" pubconstrainturi="" why="" whyuri="">{0,1}</urgency>
  <contentCreated creator="" creatoruri="" custom="" how="" howuri="" id="" modified="" pubconstraint="" pubconstrainturi="" why="" whyuri="">{0,1}</contentCreated>
  <contentModified creator="" creatoruri="" custom="" how="" howuri="" id="" modified="" pubconstraint="" pubconstrainturi="" why="" whyuri="">{0,1}</contentModified>
  <located creator="" creatoruri="" custom="" dir="" how="" howuri="" id="" xml:lang="" literal="" modified="" pubconstraint="" pubconstrainturi="" qcode="" type="" typeuri="" uri="" why="" whyuri="">{1,1}</located>
  <infoSource creator="" creatoruri="" custom="" dir="" how="" howuri="" id="" xml:lang="" literal="" modified="" pubconstraint="" pubconstrainturi="" qcode="" role="" roleuri="" type="" typeuri="" uri="" why="" whyuri="">{1,1}</infoSource>
  <creator creator="" creatoruri="" custom="" dir="" how="" howuri="" id="" jobtitle="" jobtitleuri="" xml:lang="" literal="" modified="" pubconstraint="" pubconstrainturi="" qcode="" role="" roleuri="" type="" typeuri="" uri="" why="" whyuri="">{1,1}</creator>
  <contributor creator="" creatoruri="" custom="" dir="" how="" howuri="" id="" jobtitle="" jobtitleuri="" xml:lang="" literal="" modified="" pubconstraint="" pubconstrainturi="" qcode="" role="" roleuri="" type="" typeuri="" uri="" why="" whyuri="">{1,1}</contributor>
  <audience confidence="" creator="" creatoruri="" custom="" derivedfrom="" dir="" how="" howuri="" id="" xml:lang="" literal="" modified="" pubconstraint="" pubconstrainturi="" qcode="" relevance="" significance="" type="" typeuri="" uri="" why="" whyuri="">{1,1}</audience>
  <exclAudience confidence="" creator="" creatoruri="" custom="" derivedfrom="" dir="" how="" howuri="" id="" xml:lang="" literal="" modified="" pubconstraint="" pubconstrainturi="" qcode="" relevance="" significance="" type="" typeuri="" uri="" why="" whyuri="">{1,1}</exclAudience>
  <altId creator="" creatoruri="" custom="" dir="" environment="" environmenturi="" how="" howuri="" id="" idformat="" idformaturi="" xml:lang="" modified="" pubconstraint="" pubconstrainturi="" type="" typeuri="" why="" whyuri="">{1,1}</altId>
  <rating creator="" creatoruri="" custom="" how="" howuri="" id="" modified="" pubconstraint="" pubconstrainturi="" raters="" ratertype="" ratertypeuri="" ratingtype="" ratingtypeuri="" scalemax="" scalemin="" scaleunit="" scaleunituri="" valcalctype="" valcalctypeuri="" value="" why="" whyuri="">{1,1}</rating>
  <userInteraction creator="" creatoruri="" custom="" how="" howuri="" id="" interactions="" interactiontype="" interactiontypeuri="" modified="" pubconstraint="" pubconstrainturi="" why="" whyuri="">{1,1}</userInteraction>
  <language creator="" creatoruri="" custom="" how="" howuri="" id="" modified="" pubconstraint="" pubconstrainturi="" rank="" role="" roleuri="" tag="" why="" whyuri="">{1,1}</language>
  <genre confidence="" creator="" creatoruri="" custom="" derivedfrom="" dir="" how="" howuri="" id="" xml:lang="" literal="" modified="" pubconstraint="" pubconstrainturi="" qcode="" rank="" relevance="" type="" typeuri="" uri="" why="" whyuri="">{1,1}</genre>
  <keyword confidence="" creator="" creatoruri="" custom="" dir="" how="" howuri="" id="" xml:lang="" modified="" pubconstraint="" pubconstrainturi="" rank="" relevance="" role="" roleuri="" why="" whyuri="">{1,1}</keyword>
  <subject confidence="" creator="" creatoruri="" custom="" derivedfrom="" dir="" how="" howuri="" id="" xml:lang="" literal="" modified="" pubconstraint="" pubconstrainturi="" qcode="" rank="" relevance="" type="" typeuri="" uri="" why="" whyuri="">{1,1}</subject>
  <slugline creator="" creatoruri="" custom="" dir="" how="" howuri="" id="" xml:lang="" modified="" pubconstraint="" pubconstrainturi="" rank="" role="" roleuri="" separator="" why="" whyuri="">{1,1}</slugline>
  <headline creator="" creatoruri="" custom="" dir="" how="" howuri="" id="" xml:lang="" media="" modified="" pubconstraint="" pubconstrainturi="" rank="" role="" roleuri="" why="" whyuri="">{1,1}</headline>
  <dateline creator="" creatoruri="" custom="" dir="" how="" howuri="" id="" xml:lang="" media="" modified="" pubconstraint="" pubconstrainturi="" rank="" role="" roleuri="" why="" whyuri="">{1,1}</dateline>
  <by creator="" creatoruri="" custom="" dir="" how="" howuri="" id="" xml:lang="" media="" modified="" pubconstraint="" pubconstrainturi="" rank="" role="" roleuri="" why="" whyuri="">{1,1}</by>
  <creditline creator="" creatoruri="" custom="" dir="" how="" howuri="" id="" xml:lang="" modified="" pubconstraint="" pubconstrainturi="" rank="" why="" whyuri="">{1,1}</creditline>
  <description creator="" creatoruri="" custom="" dir="" how="" howuri="" id="" xml:lang="" media="" modified="" pubconstraint="" pubconstrainturi="" rank="" role="" roleuri="" why="" whyuri="">{1,1}</description>
  <contentMetaExtProperty creator="" creatoruri="" custom="" dir="" how="" howuri="" id="" xml:lang="" literal="" modified="" pubconstraint="" pubconstrainturi="" qcode="" rel="" reluri="" type="" typeuri="" uri="" validfrom="" validto="" value="" valuedatatype="" valueunit="" valueunituri="" why="" whyuri="">{0,unbounded}</contentMetaExtProperty>
</contentMeta>
Attributes
QName Type Use Annotation
creator QCodeType optional
If the attribute is empty, specifies which entity (person, organisation or system) will edit the property - expressed by a QCode. If the attribute is non-empty, specifies which entity (person, organisation or system) has edited the property.
creatoruri IRIType optional
If the attribute is empty, specifies which entity (person, organisation or system) will edit the property - expressed by a URI. If the attribute is non-empty, specifies which entity (person, organisation or system) has edited the property.
custom xs:boolean optional
If set to true the corresponding property was added to the G2 Item for a specific customer or group of customers only. The default value of this property is false which applies when this attribute is not used with the property.
dir restriction of xs:NMTOKEN optional
The directionality of textual content (enumeration: ltr, rtl)
how QCodeType optional
Indicates by which means the value was extracted from the content - expressed by a QCode
howuri IRIType optional
Indicates by which means the value was extracted from the content - expressed by a URI
id xs:ID optional
The local identifier of the property.
modified DateOptTimeType optional
The date (and, optionally, the time) when the property was last modified. The initial value is the date (and, optionally, the time) of creation of the property.
pubconstraint QCodeListType optional
One or many constraints that apply to publishing the value of the property - expressed by a QCode. Each constraint applies to all descendant elements.
pubconstrainturi IRIListType optional
One or many constraints that apply to publishing the value of the property - expressed by a URI. Each constraint applies to all descendant elements.
why QCodeType optional
Why the metadata has been included - expressed by a QCode
whyuri IRIType optional
Why the metadata has been included - expressed by a URI
xml:lang union of(xs:language, restriction of xs:string) optional
Attempting to install the relevant ISO 2- and 3-letter
         codes as the enumerated possible values is probably never
         going to be a realistic possibility.  See
         RFC 3066 at http://www.ietf.org/rfc/rfc3066.txt and the IANA registry
         at http://www.iana.org/assignments/lang-tag-apps.htm for
         further information.

         The union allows for the 'un-declaration' of xml:lang with
         the empty string.
Wildcard: ANY attribute from ANY namespace OTHER than 'http://iptc.org/std/nar/2006-10-01/'
Source
<xs:element name="contentMeta" type="ContentMetadataAfDType" minOccurs="0">
  <xs:annotation>
    <xs:documentation>A set of properties about the content</xs:documentation>
  </xs:annotation>
</xs:element>
Element groupSet
Namespace http://iptc.org/std/nar/2006-10-01/
Annotations
A hierarchical set of groups
Diagram
Diagram NewsML-G2_2_22-spec-All-Power_xsd.tmp#commonPowerAttributes NewsML-G2_2_22-spec-All-Power_xsd.tmp#groupSet_root NewsML-G2_2_22-spec-All-Power_xsd.tmp#groupSet_group
Properties
content complex
Used by
Element packageItem
Model
Children group
Instance
<groupSet creator="" creatoruri="" custom="" how="" howuri="" id="" modified="" pubconstraint="" pubconstrainturi="" root="" why="" whyuri="" xmlns="http://iptc.org/std/nar/2006-10-01/">
  <group creator="" creatoruri="" custom="" dir="" how="" howuri="" id="" xml:lang="" mode="" modeuri="" modified="" pubconstraint="" pubconstrainturi="" role="" roleuri="" why="" whyuri="">{1,unbounded}</group>
</groupSet>
Attributes
QName Type Use Annotation
creator QCodeType optional
If the attribute is empty, specifies which entity (person, organisation or system) will edit the property - expressed by a QCode. If the attribute is non-empty, specifies which entity (person, organisation or system) has edited the property.
creatoruri IRIType optional
If the attribute is empty, specifies which entity (person, organisation or system) will edit the property - expressed by a URI. If the attribute is non-empty, specifies which entity (person, organisation or system) has edited the property.
custom xs:boolean optional
If set to true the corresponding property was added to the G2 Item for a specific customer or group of customers only. The default value of this property is false which applies when this attribute is not used with the property.
how QCodeType optional
Indicates by which means the value was extracted from the content - expressed by a QCode
howuri IRIType optional
Indicates by which means the value was extracted from the content - expressed by a URI
id xs:ID optional
The local identifier of the property.
modified DateOptTimeType optional
The date (and, optionally, the time) when the property was last modified. The initial value is the date (and, optionally, the time) of creation of the property.
pubconstraint QCodeListType optional
One or many constraints that apply to publishing the value of the property - expressed by a QCode. Each constraint applies to all descendant elements.
pubconstrainturi IRIListType optional
One or many constraints that apply to publishing the value of the property - expressed by a URI. Each constraint applies to all descendant elements.
root xs:IDREF required
The reference to a local group acting as the root of the hierarchy of groups
why QCodeType optional
Why the metadata has been included - expressed by a QCode
whyuri IRIType optional
Why the metadata has been included - expressed by a URI
Wildcard: ANY attribute from ANY namespace OTHER than 'http://iptc.org/std/nar/2006-10-01/'
Source
<xs:element name="groupSet">
  <xs:annotation>
    <xs:documentation>A hierarchical set of groups</xs:documentation>
  </xs:annotation>
  <xs:complexType>
    <xs:sequence>
      <xs:element name="group" maxOccurs="unbounded">
        <xs:annotation>
          <xs:documentation>A mixed set of group references and references to items or Web resources</xs:documentation>
        </xs:annotation>
        <xs:complexType>
          <xs:choice minOccurs="0" maxOccurs="unbounded">
            <xs:element name="groupRef">
              <xs:annotation>
                <xs:documentation>A reference to a group local to the package</xs:documentation>
              </xs:annotation>
              <xs:complexType>
                <xs:attribute name="idref" type="xs:IDREF" use="required">
                  <xs:annotation>
                    <xs:documentation>The reference to the id of a local group</xs:documentation>
                  </xs:annotation>
                </xs:attribute>
                <xs:attributeGroup ref="commonPowerAttributes"/>
                <xs:anyAttribute namespace="##other" processContents="lax"/>
              </xs:complexType>
            </xs:element>
            <xs:element name="itemRef" type="Link1Type">
              <xs:annotation>
                <xs:documentation>A reference to a target item or Web resource</xs:documentation>
              </xs:annotation>
            </xs:element>
            <xs:element name="conceptRef">
              <xs:annotation>
                <xs:documentation>A reference to a target concept</xs:documentation>
              </xs:annotation>
              <xs:complexType>
                <xs:complexContent>
                  <xs:extension base="FlexPropType"/>
                </xs:complexContent>
              </xs:complexType>
            </xs:element>
            <xs:element ref="title"/>
            <xs:element ref="signal"/>
            <xs:element ref="edNote"/>
            <xs:element name="groupExtProperty" type="Flex2ExtPropType">
              <xs:annotation>
                <xs:documentation>Extension Property; the semantics are defined by the concept referenced by the rel attribute. The semantics of the Extension Property must have the same scope as the parent property.</xs:documentation>
              </xs:annotation>
            </xs:element>
            <xs:any namespace="##other" processContents="lax">
              <xs:annotation>
                <xs:documentation>Extension point for provider-defined properties from other namespaces</xs:documentation>
              </xs:annotation>
            </xs:any>
          </xs:choice>
          <xs:attributeGroup ref="commonPowerAttributes"/>
          <xs:attribute name="role" type="QCodeType">
            <xs:annotation>
              <xs:documentation>The part this group plays within its container - expressed by a QCode / either the role or the roleuri attribute MUST be used</xs:documentation>
            </xs:annotation>
          </xs:attribute>
          <xs:attribute name="roleuri" type="IRIType">
            <xs:annotation>
              <xs:documentation>The part this group plays within its container - expressed by a URI / either the role or the roleuri attribute MUST be used</xs:documentation>
            </xs:annotation>
          </xs:attribute>
          <xs:attribute name="mode" type="QCodeType" use="optional">
            <xs:annotation>
              <xs:documentation>An indication whether the elements in the group are complementary and unordered, complementary and ordered or a set of alternative elements - expressed by a QCode</xs:documentation>
            </xs:annotation>
          </xs:attribute>
          <xs:attribute name="modeuri" type="IRIType" use="optional">
            <xs:annotation>
              <xs:documentation>An indication whether the elements in the group are complementary and unordered, complementary and ordered or a set of alternative elements - expressed by a URI</xs:documentation>
            </xs:annotation>
          </xs:attribute>
          <xs:attributeGroup ref="i18nAttributes"/>
          <xs:anyAttribute namespace="##other" processContents="lax"/>
        </xs:complexType>
      </xs:element>
    </xs:sequence>
    <xs:attributeGroup ref="commonPowerAttributes"/>
    <xs:attribute name="root" type="xs:IDREF" use="required">
      <xs:annotation>
        <xs:documentation>The reference to a local group acting as the root of the hierarchy of groups</xs:documentation>
      </xs:annotation>
    </xs:attribute>
    <xs:anyAttribute namespace="##other" processContents="lax"/>
  </xs:complexType>
</xs:element>
Element groupSet / group
Namespace http://iptc.org/std/nar/2006-10-01/
Annotations
A mixed set of group references and references to items or Web resources
Diagram
Diagram NewsML-G2_2_22-spec-All-Power_xsd.tmp#commonPowerAttributes NewsML-G2_2_22-spec-All-Power_xsd.tmp#groupSet_groupSet_group_role NewsML-G2_2_22-spec-All-Power_xsd.tmp#groupSet_groupSet_group_roleuri NewsML-G2_2_22-spec-All-Power_xsd.tmp#groupSet_groupSet_group_mode NewsML-G2_2_22-spec-All-Power_xsd.tmp#groupSet_groupSet_group_modeuri NewsML-G2_2_22-spec-All-Power_xsd.tmp#i18nAttributes NewsML-G2_2_22-spec-All-Power_xsd.tmp#groupSet_groupSet_group_groupRef NewsML-G2_2_22-spec-All-Power_xsd.tmp#groupSet_groupSet_group_itemRef NewsML-G2_2_22-spec-All-Power_xsd.tmp#groupSet_groupSet_group_conceptRef NewsML-G2_2_22-spec-All-Power_xsd.tmp#title NewsML-G2_2_22-spec-All-Power_xsd.tmp#signal NewsML-G2_2_22-spec-All-Power_xsd.tmp#edNote NewsML-G2_2_22-spec-All-Power_xsd.tmp#groupSet_groupSet_group_groupExtProperty
Properties
content complex
maxOccurs unbounded
Model
groupRef | itemRef | conceptRef | title | signal | edNote | groupExtProperty | ANY element from ANY namespace OTHER than 'http://iptc.org/std/nar/2006-10-01/'
Children conceptRef, edNote, groupExtProperty, groupRef, itemRef, signal, title
Instance
<group creator="" creatoruri="" custom="" dir="" how="" howuri="" id="" xml:lang="" mode="" modeuri="" modified="" pubconstraint="" pubconstrainturi="" role="" roleuri="" why="" whyuri="" xmlns="http://iptc.org/std/nar/2006-10-01/">
  <groupRef creator="" creatoruri="" custom="" how="" howuri="" id="" idref="" modified="" pubconstraint="" pubconstrainturi="" why="" whyuri="">{1,1}</groupRef>
  <itemRef contenttype="" contenttypevariant="" creator="" creatoruri="" custom="" dir="" format="" formaturi="" guidref="" how="" howuri="" href="" hreftype="" id="" xml:lang="" modified="" persistidref="" pubconstraint="" pubconstrainturi="" rank="" rel="" reluri="" residref="" size="" title="" validfrom="" validto="" version="" why="" whyuri="">{1,1}</itemRef>
  <conceptRef creator="" creatoruri="" custom="" dir="" how="" howuri="" id="" xml:lang="" literal="" modified="" pubconstraint="" pubconstrainturi="" qcode="" type="" typeuri="" uri="" why="" whyuri="">{1,1}</conceptRef>
  <title creator="" creatoruri="" custom="" dir="" how="" howuri="" id="" xml:lang="" media="" modified="" pubconstraint="" pubconstrainturi="" role="" roleuri="" why="" whyuri="">{1,1}</title>
  <signal creator="" creatoruri="" custom="" dir="" how="" howuri="" id="" xml:lang="" modified="" pubconstraint="" pubconstrainturi="" qcode="" severity="" severityuri="" uri="" why="" whyuri="">{1,1}</signal>
  <edNote creator="" creatoruri="" custom="" dir="" how="" howuri="" id="" xml:lang="" media="" modified="" pubconstraint="" pubconstrainturi="" role="" roleuri="" why="" whyuri="">{1,1}</edNote>
  <groupExtProperty creator="" creatoruri="" custom="" dir="" how="" howuri="" id="" xml:lang="" literal="" modified="" pubconstraint="" pubconstrainturi="" qcode="" rel="" reluri="" type="" typeuri="" uri="" validfrom="" validto="" value="" valuedatatype="" valueunit="" valueunituri="" why="" whyuri="">{1,1}</groupExtProperty>
</group>
Attributes
QName Type Use Annotation
creator QCodeType optional
If the attribute is empty, specifies which entity (person, organisation or system) will edit the property - expressed by a QCode. If the attribute is non-empty, specifies which entity (person, organisation or system) has edited the property.
creatoruri IRIType optional
If the attribute is empty, specifies which entity (person, organisation or system) will edit the property - expressed by a URI. If the attribute is non-empty, specifies which entity (person, organisation or system) has edited the property.
custom xs:boolean optional
If set to true the corresponding property was added to the G2 Item for a specific customer or group of customers only. The default value of this property is false which applies when this attribute is not used with the property.
dir restriction of xs:NMTOKEN optional
The directionality of textual content (enumeration: ltr, rtl)
how QCodeType optional
Indicates by which means the value was extracted from the content - expressed by a QCode
howuri IRIType optional
Indicates by which means the value was extracted from the content - expressed by a URI
id xs:ID optional
The local identifier of the property.
mode QCodeType optional
An indication whether the elements in the group are complementary and unordered, complementary and ordered or a set of alternative elements - expressed by a QCode
modeuri IRIType optional
An indication whether the elements in the group are complementary and unordered, complementary and ordered or a set of alternative elements - expressed by a URI
modified DateOptTimeType optional
The date (and, optionally, the time) when the property was last modified. The initial value is the date (and, optionally, the time) of creation of the property.
pubconstraint QCodeListType optional
One or many constraints that apply to publishing the value of the property - expressed by a QCode. Each constraint applies to all descendant elements.
pubconstrainturi IRIListType optional
One or many constraints that apply to publishing the value of the property - expressed by a URI. Each constraint applies to all descendant elements.
role QCodeType optional
The part this group plays within its container - expressed by a QCode / either the role or the roleuri attribute MUST be used
roleuri IRIType optional
The part this group plays within its container - expressed by a URI / either the role or the roleuri attribute MUST be used
why QCodeType optional
Why the metadata has been included - expressed by a QCode
whyuri IRIType optional
Why the metadata has been included - expressed by a URI
xml:lang union of(xs:language, restriction of xs:string) optional
Attempting to install the relevant ISO 2- and 3-letter
         codes as the enumerated possible values is probably never
         going to be a realistic possibility.  See
         RFC 3066 at http://www.ietf.org/rfc/rfc3066.txt and the IANA registry
         at http://www.iana.org/assignments/lang-tag-apps.htm for
         further information.

         The union allows for the 'un-declaration' of xml:lang with
         the empty string.
Wildcard: ANY attribute from ANY namespace OTHER than 'http://iptc.org/std/nar/2006-10-01/'
Source
<xs:element name="group" maxOccurs="unbounded">
  <xs:annotation>
    <xs:documentation>A mixed set of group references and references to items or Web resources</xs:documentation>
  </xs:annotation>
  <xs:complexType>
    <xs:choice minOccurs="0" maxOccurs="unbounded">
      <xs:element name="groupRef">
        <xs:annotation>
          <xs:documentation>A reference to a group local to the package</xs:documentation>
        </xs:annotation>
        <xs:complexType>
          <xs:attribute name="idref" type="xs:IDREF" use="required">
            <xs:annotation>
              <xs:documentation>The reference to the id of a local group</xs:documentation>
            </xs:annotation>
          </xs:attribute>
          <xs:attributeGroup ref="commonPowerAttributes"/>
          <xs:anyAttribute namespace="##other" processContents="lax"/>
        </xs:complexType>
      </xs:element>
      <xs:element name="itemRef" type="Link1Type">
        <xs:annotation>
          <xs:documentation>A reference to a target item or Web resource</xs:documentation>
        </xs:annotation>
      </xs:element>
      <xs:element name="conceptRef">
        <xs:annotation>
          <xs:documentation>A reference to a target concept</xs:documentation>
        </xs:annotation>
        <xs:complexType>
          <xs:complexContent>
            <xs:extension base="FlexPropType"/>
          </xs:complexContent>
        </xs:complexType>
      </xs:element>
      <xs:element ref="title"/>
      <xs:element ref="signal"/>
      <xs:element ref="edNote"/>
      <xs:element name="groupExtProperty" type="Flex2ExtPropType">
        <xs:annotation>
          <xs:documentation>Extension Property; the semantics are defined by the concept referenced by the rel attribute. The semantics of the Extension Property must have the same scope as the parent property.</xs:documentation>
        </xs:annotation>
      </xs:element>
      <xs:any namespace="##other" processContents="lax">
        <xs:annotation>
          <xs:documentation>Extension point for provider-defined properties from other namespaces</xs:documentation>
        </xs:annotation>
      </xs:any>
    </xs:choice>
    <xs:attributeGroup ref="commonPowerAttributes"/>
    <xs:attribute name="role" type="QCodeType">
      <xs:annotation>
        <xs:documentation>The part this group plays within its container - expressed by a QCode / either the role or the roleuri attribute MUST be used</xs:documentation>
      </xs:annotation>
    </xs:attribute>
    <xs:attribute name="roleuri" type="IRIType">
      <xs:annotation>
        <xs:documentation>The part this group plays within its container - expressed by a URI / either the role or the roleuri attribute MUST be used</xs:documentation>
      </xs:annotation>
    </xs:attribute>
    <xs:attribute name="mode" type="QCodeType" use="optional">
      <xs:annotation>
        <xs:documentation>An indication whether the elements in the group are complementary and unordered, complementary and ordered or a set of alternative elements - expressed by a QCode</xs:documentation>
      </xs:annotation>
    </xs:attribute>
    <xs:attribute name="modeuri" type="IRIType" use="optional">
      <xs:annotation>
        <xs:documentation>An indication whether the elements in the group are complementary and unordered, complementary and ordered or a set of alternative elements - expressed by a URI</xs:documentation>
      </xs:annotation>
    </xs:attribute>
    <xs:attributeGroup ref="i18nAttributes"/>
    <xs:anyAttribute namespace="##other" processContents="lax"/>
  </xs:complexType>
</xs:element>
Element groupSet / group / groupRef
Namespace http://iptc.org/std/nar/2006-10-01/
Annotations
A reference to a group local to the package
Diagram
Diagram NewsML-G2_2_22-spec-All-Power_xsd.tmp#groupSet_groupSet_group_groupSet_groupSet_group_groupRef_idref NewsML-G2_2_22-spec-All-Power_xsd.tmp#commonPowerAttributes
Properties
content complex
Attributes
QName Type Use Annotation
creator QCodeType optional
If the attribute is empty, specifies which entity (person, organisation or system) will edit the property - expressed by a QCode. If the attribute is non-empty, specifies which entity (person, organisation or system) has edited the property.
creatoruri IRIType optional
If the attribute is empty, specifies which entity (person, organisation or system) will edit the property - expressed by a URI. If the attribute is non-empty, specifies which entity (person, organisation or system) has edited the property.
custom xs:boolean optional
If set to true the corresponding property was added to the G2 Item for a specific customer or group of customers only. The default value of this property is false which applies when this attribute is not used with the property.
how QCodeType optional
Indicates by which means the value was extracted from the content - expressed by a QCode
howuri IRIType optional
Indicates by which means the value was extracted from the content - expressed by a URI
id xs:ID optional
The local identifier of the property.
idref xs:IDREF required
The reference to the id of a local group
modified DateOptTimeType optional
The date (and, optionally, the time) when the property was last modified. The initial value is the date (and, optionally, the time) of creation of the property.
pubconstraint QCodeListType optional
One or many constraints that apply to publishing the value of the property - expressed by a QCode. Each constraint applies to all descendant elements.
pubconstrainturi IRIListType optional
One or many constraints that apply to publishing the value of the property - expressed by a URI. Each constraint applies to all descendant elements.
why QCodeType optional
Why the metadata has been included - expressed by a QCode
whyuri IRIType optional
Why the metadata has been included - expressed by a URI
Wildcard: ANY attribute from ANY namespace OTHER than 'http://iptc.org/std/nar/2006-10-01/'
Source
<xs:element name="groupRef">
  <xs:annotation>
    <xs:documentation>A reference to a group local to the package</xs:documentation>
  </xs:annotation>
  <xs:complexType>
    <xs:attribute name="idref" type="xs:IDREF" use="required">
      <xs:annotation>
        <xs:documentation>The reference to the id of a local group</xs:documentation>
      </xs:annotation>
    </xs:attribute>
    <xs:attributeGroup ref="commonPowerAttributes"/>
    <xs:anyAttribute namespace="##other" processContents="lax"/>
  </xs:complexType>
</xs:element>
Element groupSet / group / itemRef
Namespace http://iptc.org/std/nar/2006-10-01/
Annotations
A reference to a target item or Web resource
Diagram
Diagram NewsML-G2_2_22-spec-All-Power_xsd.tmp#Link1Type_rel NewsML-G2_2_22-spec-All-Power_xsd.tmp#Link1Type_reluri NewsML-G2_2_22-spec-All-Power_xsd.tmp#Link1Type_rank NewsML-G2_2_22-spec-All-Power_xsd.tmp#targetResourceAttributes NewsML-G2_2_22-spec-All-Power_xsd.tmp#timeValidityAttributes NewsML-G2_2_22-spec-All-Power_xsd.tmp#i18nAttributes NewsML-G2_2_22-spec-All-Power_xsd.tmp#commonPowerAttributes NewsML-G2_2_22-spec-All-Power_xsd.tmp#deprecatedLinkAttributes NewsML-G2_2_22-spec-All-Power_xsd.tmp#Link1Type
Type Link1Type
Properties
content complex
Model
ANY element from ANY namespace
Attributes
QName Type Use Annotation
contenttype xs:string optional
The IANA (Internet Assigned Numbers Authority) MIME type of the target resource.
contenttypevariant xs:string optional
A refinement of a generic content type (i.e. IANA MIME type) by a literal string value.
creator QCodeType optional
If the attribute is empty, specifies which entity (person, organisation or system) will edit the property - expressed by a QCode. If the attribute is non-empty, specifies which entity (person, organisation or system) has edited the property.
creatoruri IRIType optional
If the attribute is empty, specifies which entity (person, organisation or system) will edit the property - expressed by a URI. If the attribute is non-empty, specifies which entity (person, organisation or system) has edited the property.
custom xs:boolean optional
If set to true the corresponding property was added to the G2 Item for a specific customer or group of customers only. The default value of this property is false which applies when this attribute is not used with the property.
dir restriction of xs:NMTOKEN optional
The directionality of textual content (enumeration: ltr, rtl)
format QCodeType optional
A refinement of a generic content type (i.e. IANA MIME type) by a value from a controlled vocabulary - expressed by a QCode
formaturi IRIType optional
A refinement of a generic content type (i.e. IANA MIME type) by a value from a controlled vocabulary - expressed by a URI
guidref xs:string optional
The use of this attribute is DEPRECATED, use @residref instead. (was: The globally unique Identifier of the target Item.)
how QCodeType optional
Indicates by which means the value was extracted from the content - expressed by a QCode
howuri IRIType optional
Indicates by which means the value was extracted from the content - expressed by a URI
href IRIType optional
The locator of the target resource.
hreftype xs:string optional
The use of this attribute is DEPRECATED, use @contenttype instead. (was: An IANA MIME type.)
id xs:ID optional
The local identifier of the property.
modified DateOptTimeType optional
The date (and, optionally, the time) when the property was last modified. The initial value is the date (and, optionally, the time) of creation of the property.
persistidref xs:string optional
Points to an element inside the target resource which must be identified by an ID attribute having a value which is persistent for all versions of the target resource, i.e. for its entire lifecycle. (added NAR 1.8)
pubconstraint QCodeListType optional
One or many constraints that apply to publishing the value of the property - expressed by a QCode. Each constraint applies to all descendant elements.
pubconstrainturi IRIListType optional
One or many constraints that apply to publishing the value of the property - expressed by a URI. Each constraint applies to all descendant elements.
rank xs:nonNegativeInteger optional
The rank of the link among other links
rel QCodeType optional
The identifier of the relationship between the current Item and the target resource - expressed by a QCode
reluri IRIType optional
The identifier of the relationship between the current Item and the target resource - expressed by a URI
residref xs:string optional
The  provider’s identifier of the target resource.
size xs:nonNegativeInteger optional
The size in bytes of the target resource.
title xs:string optional
A short natural language name for the target resource.
validfrom DateOptTimeType optional
The date (and, optionally, the time) before which a relationship is not valid.
validto DateOptTimeType optional
The date (and, optionally, the time) after which a relationship is not valid.
version xs:positiveInteger optional
The version of the target resource. By default, the latest revision is retrieved when the link is activated.
why QCodeType optional
Why the metadata has been included - expressed by a QCode
whyuri IRIType optional
Why the metadata has been included - expressed by a URI
xml:lang union of(xs:language, restriction of xs:string) optional
Attempting to install the relevant ISO 2- and 3-letter
         codes as the enumerated possible values is probably never
         going to be a realistic possibility.  See
         RFC 3066 at http://www.ietf.org/rfc/rfc3066.txt and the IANA registry
         at http://www.iana.org/assignments/lang-tag-apps.htm for
         further information.

         The union allows for the 'un-declaration' of xml:lang with
         the empty string.
Wildcard: ANY attribute from ANY namespace OTHER than 'http://iptc.org/std/nar/2006-10-01/'
Source
<xs:element name="itemRef" type="Link1Type">
  <xs:annotation>
    <xs:documentation>A reference to a target item or Web resource</xs:documentation>
  </xs:annotation>
</xs:element>
Element groupSet / group / conceptRef
Namespace http://iptc.org/std/nar/2006-10-01/
Annotations
A reference to a target concept
Diagram
Diagram NewsML-G2_2_22-spec-All-Power_xsd.tmp#commonPowerAttributes NewsML-G2_2_22-spec-All-Power_xsd.tmp#flexAttributes NewsML-G2_2_22-spec-All-Power_xsd.tmp#i18nAttributes NewsML-G2_2_22-spec-All-Power_xsd.tmp#name NewsML-G2_2_22-spec-All-Power_xsd.tmp#hierarchyInfo NewsML-G2_2_22-spec-All-Power_xsd.tmp#FlexPropType
Type extension of FlexPropType
Type hierarchy
Properties
content complex
Model
Children hierarchyInfo, name
Instance
<conceptRef creator="" creatoruri="" custom="" dir="" how="" howuri="" id="" xml:lang="" literal="" modified="" pubconstraint="" pubconstrainturi="" qcode="" type="" typeuri="" uri="" why="" whyuri="" xmlns="http://iptc.org/std/nar/2006-10-01/">
  <name creator="" creatoruri="" custom="" dir="" how="" howuri="" id="" xml:lang="" modified="" part="" parturi="" pubconstraint="" pubconstrainturi="" role="" roleuri="" validfrom="" validto="" why="" whyuri="">{1,1}</name>
  <hierarchyInfo creator="" creatoruri="" custom="" how="" howuri="" id="" modified="" pubconstraint="" pubconstrainturi="" why="" whyuri="">{1,1}</hierarchyInfo>
</conceptRef>
Attributes
QName Type Use Annotation
creator QCodeType optional
If the attribute is empty, specifies which entity (person, organisation or system) will edit the property - expressed by a QCode. If the attribute is non-empty, specifies which entity (person, organisation or system) has edited the property.
creatoruri IRIType optional
If the attribute is empty, specifies which entity (person, organisation or system) will edit the property - expressed by a URI. If the attribute is non-empty, specifies which entity (person, organisation or system) has edited the property.
custom xs:boolean optional
If set to true the corresponding property was added to the G2 Item for a specific customer or group of customers only. The default value of this property is false which applies when this attribute is not used with the property.
dir restriction of xs:NMTOKEN optional
The directionality of textual content (enumeration: ltr, rtl)
how QCodeType optional
Indicates by which means the value was extracted from the content - expressed by a QCode
howuri IRIType optional
Indicates by which means the value was extracted from the content - expressed by a URI
id xs:ID optional
The local identifier of the property.
literal g2normalizedString optional
A free-text value assigned as property value.
modified DateOptTimeType optional
The date (and, optionally, the time) when the property was last modified. The initial value is the date (and, optionally, the time) of creation of the property.
pubconstraint QCodeListType optional
One or many constraints that apply to publishing the value of the property - expressed by a QCode. Each constraint applies to all descendant elements.
pubconstrainturi IRIListType optional
One or many constraints that apply to publishing the value of the property - expressed by a URI. Each constraint applies to all descendant elements.
qcode QCodeType optional
A qualified code which identifies a concept.
type QCodeType optional
The type of the concept assigned as controlled property value - expressed by a QCode
typeuri IRIType optional
The type of the concept assigned as controlled property value - expressed by a URI
uri IRIType optional
A URI which identifies a concept.
why QCodeType optional
Why the metadata has been included - expressed by a QCode
whyuri IRIType optional
Why the metadata has been included - expressed by a URI
xml:lang union of(xs:language, restriction of xs:string) optional
Attempting to install the relevant ISO 2- and 3-letter
         codes as the enumerated possible values is probably never
         going to be a realistic possibility.  See
         RFC 3066 at http://www.ietf.org/rfc/rfc3066.txt and the IANA registry
         at http://www.iana.org/assignments/lang-tag-apps.htm for
         further information.

         The union allows for the 'un-declaration' of xml:lang with
         the empty string.
Wildcard: ANY attribute from ANY namespace OTHER than 'http://iptc.org/std/nar/2006-10-01/'
Source
<xs:element name="conceptRef">
  <xs:annotation>
    <xs:documentation>A reference to a target concept</xs:documentation>
  </xs:annotation>
  <xs:complexType>
    <xs:complexContent>
      <xs:extension base="FlexPropType"/>
    </xs:complexContent>
  </xs:complexType>
</xs:element>
Element groupSet / group / groupExtProperty
Namespace http://iptc.org/std/nar/2006-10-01/
Annotations
Extension Property; the semantics are defined by the concept referenced by the rel attribute. The semantics of the Extension Property must have the same scope as the parent property.
Diagram
Diagram NewsML-G2_2_22-spec-All-Power_xsd.tmp#commonPowerAttributes NewsML-G2_2_22-spec-All-Power_xsd.tmp#flexAttributes NewsML-G2_2_22-spec-All-Power_xsd.tmp#i18nAttributes NewsML-G2_2_22-spec-All-Power_xsd.tmp#name NewsML-G2_2_22-spec-All-Power_xsd.tmp#definition NewsML-G2_2_22-spec-All-Power_xsd.tmp#note NewsML-G2_2_22-spec-All-Power_xsd.tmp#facet NewsML-G2_2_22-spec-All-Power_xsd.tmp#remoteInfo NewsML-G2_2_22-spec-All-Power_xsd.tmp#hierarchyInfo NewsML-G2_2_22-spec-All-Power_xsd.tmp#ConceptDefinitionGroup NewsML-G2_2_22-spec-All-Power_xsd.tmp#sameAs NewsML-G2_2_22-spec-All-Power_xsd.tmp#broader NewsML-G2_2_22-spec-All-Power_xsd.tmp#narrower NewsML-G2_2_22-spec-All-Power_xsd.tmp#related NewsML-G2_2_22-spec-All-Power_xsd.tmp#ConceptRelationshipsGroup NewsML-G2_2_22-spec-All-Power_xsd.tmp#Flex1PropType NewsML-G2_2_22-spec-All-Power_xsd.tmp#arbitraryValueAttributes NewsML-G2_2_22-spec-All-Power_xsd.tmp#Flex1ExtPropType NewsML-G2_2_22-spec-All-Power_xsd.tmp#Flex2ExtPropType_rel NewsML-G2_2_22-spec-All-Power_xsd.tmp#Flex2ExtPropType_reluri NewsML-G2_2_22-spec-All-Power_xsd.tmp#timeValidityAttributes NewsML-G2_2_22-spec-All-Power_xsd.tmp#Flex2ExtPropType
Type Flex2ExtPropType
Type hierarchy
Properties
content complex
Model
(name | definition | note | facet | remoteInfo | hierarchyInfo) , (sameAs | broader | narrower | related) , ANY element from ANY namespace OTHER than 'http://iptc.org/std/nar/2006-10-01/'
Children broader, definition, facet, hierarchyInfo, name, narrower, note, related, remoteInfo, sameAs
Instance
<groupExtProperty creator="" creatoruri="" custom="" dir="" how="" howuri="" id="" xml:lang="" literal="" modified="" pubconstraint="" pubconstrainturi="" qcode="" rel="" reluri="" type="" typeuri="" uri="" validfrom="" validto="" value="" valuedatatype="" valueunit="" valueunituri="" why="" whyuri="" xmlns="http://iptc.org/std/nar/2006-10-01/">
  <name creator="" creatoruri="" custom="" dir="" how="" howuri="" id="" xml:lang="" modified="" part="" parturi="" pubconstraint="" pubconstrainturi="" role="" roleuri="" validfrom="" validto="" why="" whyuri="">{1,1}</name>
  <definition creator="" creatoruri="" custom="" dir="" how="" howuri="" id="" xml:lang="" media="" modified="" pubconstraint="" pubconstrainturi="" role="" roleuri="" validfrom="" validto="" why="" whyuri="">{1,1}</definition>
  <note creator="" creatoruri="" custom="" dir="" how="" howuri="" id="" xml:lang="" media="" modified="" pubconstraint="" pubconstrainturi="" role="" roleuri="" validfrom="" validto="" why="" whyuri="">{1,1}</note>
  <facet creator="" creatoruri="" custom="" dir="" g2flag="DEPR" how="" howuri="" id="" xml:lang="" literal="" modified="" pubconstraint="" pubconstrainturi="" qcode="" rel="" reluri="" type="" typeuri="" uri="" validfrom="" validto="" why="" whyuri="">{1,1}</facet>
  <remoteInfo contenttype="" contenttypevariant="" creator="" creatoruri="" custom="" dir="" format="" formaturi="" guidref="" how="" howuri="" href="" hreftype="" id="" xml:lang="" modified="" persistidref="" pubconstraint="" pubconstrainturi="" rank="" rel="" reluri="" residref="" size="" title="" validfrom="" validto="" version="" why="" whyuri="">{1,1}</remoteInfo>
  <hierarchyInfo creator="" creatoruri="" custom="" how="" howuri="" id="" modified="" pubconstraint="" pubconstrainturi="" why="" whyuri="">{1,1}</hierarchyInfo>
  <sameAs creator="" creatoruri="" custom="" dir="" how="" howuri="" id="" xml:lang="" literal="" modified="" pubconstraint="" pubconstrainturi="" qcode="" type="" typeuri="" uri="" validfrom="" validto="" why="" whyuri="">{1,1}</sameAs>
  <broader creator="" creatoruri="" custom="" dir="" how="" howuri="" id="" xml:lang="" literal="" modified="" pubconstraint="" pubconstrainturi="" qcode="" rank="" rel="" reluri="" type="" typeuri="" uri="" validfrom="" validto="" why="" whyuri="">{1,1}</broader>
  <narrower creator="" creatoruri="" custom="" dir="" how="" howuri="" id="" xml:lang="" literal="" modified="" pubconstraint="" pubconstrainturi="" qcode="" rank="" rel="" reluri="" type="" typeuri="" uri="" validfrom="" validto="" why="" whyuri="">{1,1}</narrower>
  <related creator="" creatoruri="" custom="" dir="" how="" howuri="" id="" xml:lang="" literal="" modified="" pubconstraint="" pubconstrainturi="" qcode="" rank="" rel="" reluri="" type="" typeuri="" uri="" validfrom="" validto="" value="" valuedatatype="" valueunit="" valueunituri="" why="" whyuri="">{1,1}</related>
</groupExtProperty>
Attributes
QName Type Use Annotation
creator QCodeType optional
If the attribute is empty, specifies which entity (person, organisation or system) will edit the property - expressed by a QCode. If the attribute is non-empty, specifies which entity (person, organisation or system) has edited the property.
creatoruri IRIType optional
If the attribute is empty, specifies which entity (person, organisation or system) will edit the property - expressed by a URI. If the attribute is non-empty, specifies which entity (person, organisation or system) has edited the property.
custom xs:boolean optional
If set to true the corresponding property was added to the G2 Item for a specific customer or group of customers only. The default value of this property is false which applies when this attribute is not used with the property.
dir restriction of xs:NMTOKEN optional
The directionality of textual content (enumeration: ltr, rtl)
how QCodeType optional
Indicates by which means the value was extracted from the content - expressed by a QCode
howuri IRIType optional
Indicates by which means the value was extracted from the content - expressed by a URI
id xs:ID optional
The local identifier of the property.
literal g2normalizedString optional
A free-text value assigned as property value.
modified DateOptTimeType optional
The date (and, optionally, the time) when the property was last modified. The initial value is the date (and, optionally, the time) of creation of the property.
pubconstraint QCodeListType optional
One or many constraints that apply to publishing the value of the property - expressed by a QCode. Each constraint applies to all descendant elements.
pubconstrainturi IRIListType optional
One or many constraints that apply to publishing the value of the property - expressed by a URI. Each constraint applies to all descendant elements.
qcode QCodeType optional
A qualified code which identifies a concept.
rel QCodeType optional
The identifier of a concept defining the semantics of this property - expressed by a QCode / either the rel or the reluri attribute MUST be used
reluri IRIType optional
The identifier of a concept defining the semantics of this property - expressed by a URI / either the rel or the reluri attribute MUST be used
type QCodeType optional
The type of the concept assigned as controlled property value - expressed by a QCode
typeuri IRIType optional
The type of the concept assigned as controlled property value - expressed by a URI
uri IRIType optional
A URI which identifies a concept.
validfrom DateOptTimeType optional
The date (and, optionally, the time) before which a relationship is not valid.
validto DateOptTimeType optional
The date (and, optionally, the time) after which a relationship is not valid.
value xs:string optional
The related value (see more in the spec document)
valuedatatype xs:QName optional
The datatype of the value attribute – it MUST be one of the built-in datatypes defined by XML Schema version 1.0.
valueunit QCodeType optional
The unit of the value attribute.
valueunituri IRIType optional
The unit of the value attribute - expressed by a URI
why QCodeType optional
Why the metadata has been included - expressed by a QCode
whyuri IRIType optional
Why the metadata has been included - expressed by a URI
xml:lang union of(xs:language, restriction of xs:string) optional
Attempting to install the relevant ISO 2- and 3-letter
         codes as the enumerated possible values is probably never
         going to be a realistic possibility.  See
         RFC 3066 at http://www.ietf.org/rfc/rfc3066.txt and the IANA registry
         at http://www.iana.org/assignments/lang-tag-apps.htm for
         further information.

         The union allows for the 'un-declaration' of xml:lang with
         the empty string.
Wildcard: ANY attribute from ANY namespace OTHER than 'http://iptc.org/std/nar/2006-10-01/'
Source
<xs:element name="groupExtProperty" type="Flex2ExtPropType">
  <xs:annotation>
    <xs:documentation>Extension Property; the semantics are defined by the concept referenced by the rel attribute. The semantics of the Extension Property must have the same scope as the parent property.</xs:documentation>
  </xs:annotation>
</xs:element>
Element planningItem
Namespace http://iptc.org/std/nar/2006-10-01/
Annotations
An Item containing information about the planning and delivery of news coverage
Diagram
Diagram NewsML-G2_2_22-spec-All-Power_xsd.tmp#AnyItemType_standard NewsML-G2_2_22-spec-All-Power_xsd.tmp#AnyItemType_standardversion NewsML-G2_2_22-spec-All-Power_xsd.tmp#AnyItemType_conformance NewsML-G2_2_22-spec-All-Power_xsd.tmp#AnyItemType_guid NewsML-G2_2_22-spec-All-Power_xsd.tmp#AnyItemType_version NewsML-G2_2_22-spec-All-Power_xsd.tmp#i18nAttributes NewsML-G2_2_22-spec-All-Power_xsd.tmp#catalogRef NewsML-G2_2_22-spec-All-Power_xsd.tmp#catalog NewsML-G2_2_22-spec-All-Power_xsd.tmp#hopHistory NewsML-G2_2_22-spec-All-Power_xsd.tmp#rightsInfo NewsML-G2_2_22-spec-All-Power_xsd.tmp#itemMeta NewsML-G2_2_22-spec-All-Power_xsd.tmp#AnyItemType NewsML-G2_2_22-spec-All-Power_xsd.tmp#planningItem_contentMeta NewsML-G2_2_22-spec-All-Power_xsd.tmp#assert NewsML-G2_2_22-spec-All-Power_xsd.tmp#inlineRef NewsML-G2_2_22-spec-All-Power_xsd.tmp#derivedFrom NewsML-G2_2_22-spec-All-Power_xsd.tmp#newsCoverageSet
Type extension of AnyItemType
Type hierarchy
Properties
content complex
Model
ANY element from namespace(s) 'http://www.w3.org/2000/09/xmldsig#' , (catalogRef | catalog) , hopHistory{0,1} , rightsInfo* , itemMeta , contentMeta{0,1} , assert* , inlineRef* , derivedFrom* , newsCoverageSet{0,1}
Children assert, catalog, catalogRef, contentMeta, derivedFrom, hopHistory, inlineRef, itemMeta, newsCoverageSet, rightsInfo
Instance
<planningItem conformance="core" dir="" guid="" xml:lang="" standard="" standardversion="" version="1" xmlns="http://iptc.org/std/nar/2006-10-01/">
  <catalogRef creator="" creatoruri="" custom="" how="" howuri="" href="" id="" modified="" pubconstraint="" pubconstrainturi="" why="" whyuri="">{1,1}</catalogRef>
  <catalog additionalInfo="" authority="" creator="" creatoruri="" custom="" guid="" how="" howuri="" id="" modified="" pubconstraint="" pubconstrainturi="" url="" version="" why="" whyuri="">{1,1}</catalog>
  <hopHistory creator="" creatoruri="" custom="" how="" howuri="" id="" modified="" pubconstraint="" pubconstrainturi="" why="" whyuri="">{0,1}</hopHistory>
  <rightsInfo aspect="" aspecturi="" creator="" creatoruri="" custom="" dir="" how="" howuri="" id="" idrefs="" xml:lang="" modified="" pubconstraint="" pubconstrainturi="" scope="" scopeuri="" validfrom="" validto="" why="" whyuri="">{0,unbounded}</rightsInfo>
  <itemMeta creator="" creatoruri="" custom="" dir="" how="" howuri="" id="" xml:lang="" modified="" pubconstraint="" pubconstrainturi="" why="" whyuri="">{1,1}</itemMeta>
  <contentMeta creator="" creatoruri="" custom="" dir="" how="" howuri="" id="" xml:lang="" modified="" pubconstraint="" pubconstrainturi="" why="" whyuri="">{0,1}</contentMeta>
  <assert creator="" creatoruri="" custom="" dir="" how="" howuri="" id="" xml:lang="" literal="" modified="" pubconstraint="" pubconstrainturi="" qcode="" uri="" why="" whyuri="">{0,unbounded}</assert>
  <inlineRef confidence="" creator="" creatoruri="" custom="" derivedfrom="" dir="" how="" howuri="" id="" idrefs="" xml:lang="" literal="" modified="" pubconstraint="" pubconstrainturi="" qcode="" relevance="" type="" typeuri="" uri="" why="" whyuri="">{0,unbounded}</inlineRef>
  <derivedFrom creator="" creatoruri="" custom="" dir="" how="" howuri="" id="" idrefs="" xml:lang="" literal="" modified="" pubconstraint="" pubconstrainturi="" qcode="" type="" typeuri="" uri="" why="" whyuri="">{0,unbounded}</derivedFrom>
  <newsCoverageSet creator="" creatoruri="" custom="" how="" howuri="" id="" modified="" pubconstraint="" pubconstrainturi="" why="" whyuri="">{0,1}</newsCoverageSet>
</planningItem>
Attributes
QName Type Default Use Annotation
conformance xs:string core optional
The conformance level with which the Item is conformant.
dir restriction of xs:NMTOKEN optional
The directionality of textual content (enumeration: ltr, rtl)
guid xs:string required
The persistent, universally unique identifier common for all versions of the Item.
standard xs:string required
The IPTC standard with which the Item is conformant.
standardversion restriction of xs:string required
The major-minor version of the IPTC standard with which the Item is conformant.
version xs:positiveInteger 1 optional
The version of the Item.
xml:lang union of(xs:language, restriction of xs:string) optional
Attempting to install the relevant ISO 2- and 3-letter
         codes as the enumerated possible values is probably never
         going to be a realistic possibility.  See
         RFC 3066 at http://www.ietf.org/rfc/rfc3066.txt and the IANA registry
         at http://www.iana.org/assignments/lang-tag-apps.htm for
         further information.

         The union allows for the 'un-declaration' of xml:lang with
         the empty string.
Wildcard: ANY attribute from ANY namespace OTHER than 'http://iptc.org/std/nar/2006-10-01/'
Source
<xs:element name="planningItem">
  <xs:annotation>
    <xs:documentation>An Item containing information about the planning and delivery of news coverage</xs:documentation>
  </xs:annotation>
  <xs:complexType>
    <xs:complexContent>
      <xs:extension base="AnyItemType">
        <xs:sequence>
          <xs:element name="contentMeta" type="ContentMetadataAcDType" minOccurs="0">
            <xs:annotation>
              <xs:documentation>Content Metadata for a Planning Item</xs:documentation>
            </xs:annotation>
          </xs:element>
          <xs:element ref="assert" minOccurs="0" maxOccurs="unbounded"/>
          <xs:element ref="inlineRef" minOccurs="0" maxOccurs="unbounded"/>
          <xs:element ref="derivedFrom" minOccurs="0" maxOccurs="unbounded"/>
          <xs:element ref="newsCoverageSet" minOccurs="0"/>
        </xs:sequence>
      </xs:extension>
    </xs:complexContent>
  </xs:complexType>
</xs:element>
Element planningItem / contentMeta
Namespace http://iptc.org/std/nar/2006-10-01/
Annotations
Content Metadata for a Planning Item
Diagram
Diagram NewsML-G2_2_22-spec-All-Power_xsd.tmp#commonPowerAttributes NewsML-G2_2_22-spec-All-Power_xsd.tmp#i18nAttributes NewsML-G2_2_22-spec-All-Power_xsd.tmp#icon NewsML-G2_2_22-spec-All-Power_xsd.tmp#urgency NewsML-G2_2_22-spec-All-Power_xsd.tmp#contentCreated NewsML-G2_2_22-spec-All-Power_xsd.tmp#contentModified NewsML-G2_2_22-spec-All-Power_xsd.tmp#located NewsML-G2_2_22-spec-All-Power_xsd.tmp#infoSource NewsML-G2_2_22-spec-All-Power_xsd.tmp#creator NewsML-G2_2_22-spec-All-Power_xsd.tmp#contributor NewsML-G2_2_22-spec-All-Power_xsd.tmp#audience NewsML-G2_2_22-spec-All-Power_xsd.tmp#exclAudience NewsML-G2_2_22-spec-All-Power_xsd.tmp#altId NewsML-G2_2_22-spec-All-Power_xsd.tmp#rating NewsML-G2_2_22-spec-All-Power_xsd.tmp#userInteraction NewsML-G2_2_22-spec-All-Power_xsd.tmp#AdministrativeMetadataGroup NewsML-G2_2_22-spec-All-Power_xsd.tmp#language NewsML-G2_2_22-spec-All-Power_xsd.tmp#keyword NewsML-G2_2_22-spec-All-Power_xsd.tmp#subject NewsML-G2_2_22-spec-All-Power_xsd.tmp#slugline NewsML-G2_2_22-spec-All-Power_xsd.tmp#headline NewsML-G2_2_22-spec-All-Power_xsd.tmp#description NewsML-G2_2_22-spec-All-Power_xsd.tmp#DescriptiveMetadataCoreGroup NewsML-G2_2_22-spec-All-Power_xsd.tmp#ContentMetadataAcDType_contentMetaExtProperty NewsML-G2_2_22-spec-All-Power_xsd.tmp#ContentMetadataAcDType
Type ContentMetadataAcDType
Properties
content complex
minOccurs 0
Model
icon* , urgency{0,1} , contentCreated{0,1} , contentModified{0,1} , (located | infoSource | creator | contributor | audience | exclAudience | altId | rating | userInteraction) , (language | keyword | subject | slugline | headline | description) , contentMetaExtProperty* , ANY element from ANY namespace OTHER than 'http://iptc.org/std/nar/2006-10-01/'
Children altId, audience, contentCreated, contentMetaExtProperty, contentModified, contributor, creator, description, exclAudience, headline, icon, infoSource, keyword, language, located, rating, slugline, subject, urgency, userInteraction
Instance
<contentMeta creator="" creatoruri="" custom="" dir="" how="" howuri="" id="" xml:lang="" modified="" pubconstraint="" pubconstrainturi="" why="" whyuri="" xmlns="http://iptc.org/std/nar/2006-10-01/">
  <icon colourdepth="" colourindicator="" colourindicatoruri="" colourspace="" colourspaceuri="" contenttype="" contenttypevariant="" creator="" creatoruri="" custom="" format="" formaturi="" height="" heightunit="" heightunituri="" how="" howuri="" href="" id="" layoutorientation="" layoutorientationuri="" modified="" orientation="" persistidref="" pubconstraint="" pubconstrainturi="" rendition="" renditionuri="" residref="" size="" title="" version="" videocodec="" videocodecuri="" why="" whyuri="" width="" widthunit="" widthunituri="">{0,unbounded}</icon>
  <urgency creator="" creatoruri="" custom="" how="" howuri="" id="" modified="" pubconstraint="" pubconstrainturi="" why="" whyuri="">{0,1}</urgency>
  <contentCreated creator="" creatoruri="" custom="" how="" howuri="" id="" modified="" pubconstraint="" pubconstrainturi="" why="" whyuri="">{0,1}</contentCreated>
  <contentModified creator="" creatoruri="" custom="" how="" howuri="" id="" modified="" pubconstraint="" pubconstrainturi="" why="" whyuri="">{0,1}</contentModified>
  <located creator="" creatoruri="" custom="" dir="" how="" howuri="" id="" xml:lang="" literal="" modified="" pubconstraint="" pubconstrainturi="" qcode="" type="" typeuri="" uri="" why="" whyuri="">{1,1}</located>
  <infoSource creator="" creatoruri="" custom="" dir="" how="" howuri="" id="" xml:lang="" literal="" modified="" pubconstraint="" pubconstrainturi="" qcode="" role="" roleuri="" type="" typeuri="" uri="" why="" whyuri="">{1,1}</infoSource>
  <creator creator="" creatoruri="" custom="" dir="" how="" howuri="" id="" jobtitle="" jobtitleuri="" xml:lang="" literal="" modified="" pubconstraint="" pubconstrainturi="" qcode="" role="" roleuri="" type="" typeuri="" uri="" why="" whyuri="">{1,1}</creator>
  <contributor creator="" creatoruri="" custom="" dir="" how="" howuri="" id="" jobtitle="" jobtitleuri="" xml:lang="" literal="" modified="" pubconstraint="" pubconstrainturi="" qcode="" role="" roleuri="" type="" typeuri="" uri="" why="" whyuri="">{1,1}</contributor>
  <audience confidence="" creator="" creatoruri="" custom="" derivedfrom="" dir="" how="" howuri="" id="" xml:lang="" literal="" modified="" pubconstraint="" pubconstrainturi="" qcode="" relevance="" significance="" type="" typeuri="" uri="" why="" whyuri="">{1,1}</audience>
  <exclAudience confidence="" creator="" creatoruri="" custom="" derivedfrom="" dir="" how="" howuri="" id="" xml:lang="" literal="" modified="" pubconstraint="" pubconstrainturi="" qcode="" relevance="" significance="" type="" typeuri="" uri="" why="" whyuri="">{1,1}</exclAudience>
  <altId creator="" creatoruri="" custom="" dir="" environment="" environmenturi="" how="" howuri="" id="" idformat="" idformaturi="" xml:lang="" modified="" pubconstraint="" pubconstrainturi="" type="" typeuri="" why="" whyuri="">{1,1}</altId>
  <rating creator="" creatoruri="" custom="" how="" howuri="" id="" modified="" pubconstraint="" pubconstrainturi="" raters="" ratertype="" ratertypeuri="" ratingtype="" ratingtypeuri="" scalemax="" scalemin="" scaleunit="" scaleunituri="" valcalctype="" valcalctypeuri="" value="" why="" whyuri="">{1,1}</rating>
  <userInteraction creator="" creatoruri="" custom="" how="" howuri="" id="" interactions="" interactiontype="" interactiontypeuri="" modified="" pubconstraint="" pubconstrainturi="" why="" whyuri="">{1,1}</userInteraction>
  <language creator="" creatoruri="" custom="" how="" howuri="" id="" modified="" pubconstraint="" pubconstrainturi="" rank="" role="" roleuri="" tag="" why="" whyuri="">{1,1}</language>
  <keyword confidence="" creator="" creatoruri="" custom="" dir="" how="" howuri="" id="" xml:lang="" modified="" pubconstraint="" pubconstrainturi="" rank="" relevance="" role="" roleuri="" why="" whyuri="">{1,1}</keyword>
  <subject confidence="" creator="" creatoruri="" custom="" derivedfrom="" dir="" how="" howuri="" id="" xml:lang="" literal="" modified="" pubconstraint="" pubconstrainturi="" qcode="" rank="" relevance="" type="" typeuri="" uri="" why="" whyuri="">{1,1}</subject>
  <slugline creator="" creatoruri="" custom="" dir="" how="" howuri="" id="" xml:lang="" modified="" pubconstraint="" pubconstrainturi="" rank="" role="" roleuri="" separator="" why="" whyuri="">{1,1}</slugline>
  <headline creator="" creatoruri="" custom="" dir="" how="" howuri="" id="" xml:lang="" media="" modified="" pubconstraint="" pubconstrainturi="" rank="" role="" roleuri="" why="" whyuri="">{1,1}</headline>
  <description creator="" creatoruri="" custom="" dir="" how="" howuri="" id="" xml:lang="" media="" modified="" pubconstraint="" pubconstrainturi="" rank="" role="" roleuri="" why="" whyuri="">{1,1}</description>
  <contentMetaExtProperty creator="" creatoruri="" custom="" dir="" how="" howuri="" id="" xml:lang="" literal="" modified="" pubconstraint="" pubconstrainturi="" qcode="" rel="" reluri="" type="" typeuri="" uri="" validfrom="" validto="" value="" valuedatatype="" valueunit="" valueunituri="" why="" whyuri="">{0,unbounded}</contentMetaExtProperty>
</contentMeta>
Attributes
QName Type Use Annotation
creator QCodeType optional
If the attribute is empty, specifies which entity (person, organisation or system) will edit the property - expressed by a QCode. If the attribute is non-empty, specifies which entity (person, organisation or system) has edited the property.
creatoruri IRIType optional
If the attribute is empty, specifies which entity (person, organisation or system) will edit the property - expressed by a URI. If the attribute is non-empty, specifies which entity (person, organisation or system) has edited the property.
custom xs:boolean optional
If set to true the corresponding property was added to the G2 Item for a specific customer or group of customers only. The default value of this property is false which applies when this attribute is not used with the property.
dir restriction of xs:NMTOKEN optional
The directionality of textual content (enumeration: ltr, rtl)
how QCodeType optional
Indicates by which means the value was extracted from the content - expressed by a QCode
howuri IRIType optional
Indicates by which means the value was extracted from the content - expressed by a URI
id xs:ID optional
The local identifier of the property.
modified DateOptTimeType optional
The date (and, optionally, the time) when the property was last modified. The initial value is the date (and, optionally, the time) of creation of the property.
pubconstraint QCodeListType optional
One or many constraints that apply to publishing the value of the property - expressed by a QCode. Each constraint applies to all descendant elements.
pubconstrainturi IRIListType optional
One or many constraints that apply to publishing the value of the property - expressed by a URI. Each constraint applies to all descendant elements.
why QCodeType optional
Why the metadata has been included - expressed by a QCode
whyuri IRIType optional
Why the metadata has been included - expressed by a URI
xml:lang union of(xs:language, restriction of xs:string) optional
Attempting to install the relevant ISO 2- and 3-letter
         codes as the enumerated possible values is probably never
         going to be a realistic possibility.  See
         RFC 3066 at http://www.ietf.org/rfc/rfc3066.txt and the IANA registry
         at http://www.iana.org/assignments/lang-tag-apps.htm for
         further information.

         The union allows for the 'un-declaration' of xml:lang with
         the empty string.
Wildcard: ANY attribute from ANY namespace OTHER than 'http://iptc.org/std/nar/2006-10-01/'
Source
<xs:element name="contentMeta" type="ContentMetadataAcDType" minOccurs="0">
  <xs:annotation>
    <xs:documentation>Content Metadata for a Planning Item</xs:documentation>
  </xs:annotation>
</xs:element>
Element newsCoverageSet
Namespace http://iptc.org/std/nar/2006-10-01/
Annotations
A set of data about planned and delivered news coverage
Diagram
Diagram NewsML-G2_2_22-spec-All-Power_xsd.tmp#commonPowerAttributes NewsML-G2_2_22-spec-All-Power_xsd.tmp#newsCoverage
Properties
content complex
Used by
Element planningItem
Model
Children newsCoverage
Instance
<newsCoverageSet creator="" creatoruri="" custom="" how="" howuri="" id="" modified="" pubconstraint="" pubconstrainturi="" why="" whyuri="" xmlns="http://iptc.org/std/nar/2006-10-01/">
  <newsCoverage creator="" creatoruri="" custom="" how="" howuri="" id="" modified="" why="" whyuri="">{1,unbounded}</newsCoverage>
</newsCoverageSet>
Attributes
QName Type Use Annotation
creator QCodeType optional
If the attribute is empty, specifies which entity (person, organisation or system) will edit the property - expressed by a QCode. If the attribute is non-empty, specifies which entity (person, organisation or system) has edited the property.
creatoruri IRIType optional
If the attribute is empty, specifies which entity (person, organisation or system) will edit the property - expressed by a URI. If the attribute is non-empty, specifies which entity (person, organisation or system) has edited the property.
custom xs:boolean optional
If set to true the corresponding property was added to the G2 Item for a specific customer or group of customers only. The default value of this property is false which applies when this attribute is not used with the property.
how QCodeType optional
Indicates by which means the value was extracted from the content - expressed by a QCode
howuri IRIType optional
Indicates by which means the value was extracted from the content - expressed by a URI
id xs:ID optional
The local identifier of the property.
modified DateOptTimeType optional
The date (and, optionally, the time) when the property was last modified. The initial value is the date (and, optionally, the time) of creation of the property.
pubconstraint QCodeListType optional
One or many constraints that apply to publishing the value of the property - expressed by a QCode. Each constraint applies to all descendant elements.
pubconstrainturi IRIListType optional
One or many constraints that apply to publishing the value of the property - expressed by a URI. Each constraint applies to all descendant elements.
why QCodeType optional
Why the metadata has been included - expressed by a QCode
whyuri IRIType optional
Why the metadata has been included - expressed by a URI
Wildcard: ANY attribute from ANY namespace OTHER than 'http://iptc.org/std/nar/2006-10-01/'
Source
<xs:element name="newsCoverageSet">
  <xs:annotation>
    <xs:documentation>A set of data about planned and delivered news coverage</xs:documentation>
  </xs:annotation>
  <xs:complexType>
    <xs:sequence>
      <xs:element ref="newsCoverage" maxOccurs="unbounded"/>
    </xs:sequence>
    <xs:attributeGroup ref="commonPowerAttributes"/>
    <xs:anyAttribute namespace="##other"/>
  </xs:complexType>
</xs:element>
Element newsCoverage
Namespace http://iptc.org/std/nar/2006-10-01/
Annotations
Information about the planned and delivered news coverage of the news provider.
This information is aimed at the editorial staff of the receiver
Diagram
Diagram NewsML-G2_2_22-spec-All-Power_xsd.tmp#newsCoverage_id NewsML-G2_2_22-spec-All-Power_xsd.tmp#newsCoverage_creator NewsML-G2_2_22-spec-All-Power_xsd.tmp#newsCoverage_creatoruri NewsML-G2_2_22-spec-All-Power_xsd.tmp#newsCoverage_modified NewsML-G2_2_22-spec-All-Power_xsd.tmp#newsCoverage_custom NewsML-G2_2_22-spec-All-Power_xsd.tmp#newsCoverage_how NewsML-G2_2_22-spec-All-Power_xsd.tmp#newsCoverage_howuri NewsML-G2_2_22-spec-All-Power_xsd.tmp#newsCoverage_why NewsML-G2_2_22-spec-All-Power_xsd.tmp#newsCoverage_whyuri NewsML-G2_2_22-spec-All-Power_xsd.tmp#newsCoverage_planning NewsML-G2_2_22-spec-All-Power_xsd.tmp#delivery NewsML-G2_2_22-spec-All-Power_xsd.tmp#newsCoverage_newsCoverageExtProperty
Properties
content complex
Used by
Element newsCoverageSet
Model
planning+ , delivery{0,1} , newsCoverageExtProperty* , ANY element from ANY namespace OTHER than 'http://iptc.org/std/nar/2006-10-01/'
Children delivery, newsCoverageExtProperty, planning
Instance
<newsCoverage creator="" creatoruri="" custom="" how="" howuri="" id="" modified="" why="" whyuri="" xmlns="http://iptc.org/std/nar/2006-10-01/">
  <planning coversfrom="" coversto="" creator="" creatoruri="" custom="" how="" howuri="" id="" modified="" pubconstraint="" pubconstrainturi="" why="" whyuri="">{1,unbounded}</planning>
  <delivery creator="" creatoruri="" custom="" how="" howuri="" id="" modified="" pubconstraint="" pubconstrainturi="" why="" whyuri="">{0,1}</delivery>
  <newsCoverageExtProperty creator="" creatoruri="" custom="" dir="" how="" howuri="" id="" xml:lang="" literal="" modified="" pubconstraint="" pubconstrainturi="" qcode="" rel="" reluri="" type="" typeuri="" uri="" validfrom="" validto="" value="" valuedatatype="" valueunit="" valueunituri="" why="" whyuri="">{0,unbounded}</newsCoverageExtProperty>
</newsCoverage>
Attributes
QName Type Use Annotation
creator QCodeType optional
If the attribute is empty, specifies which entity (person, organisation or system) will edit the property - expressed by a QCode. If the attribute is non-empty, specifies which entity (person, organisation or system) has edited the property.
creatoruri IRIType optional
If the attribute is empty, specifies which entity (person, organisation or system) will edit the property - expressed by a URI. If the attribute is non-empty, specifies which entity (person, organisation or system) has edited the property.
custom xs:boolean optional
If set to true the corresponding property was added to the G2 Item for a specific customer or group of customers only. The default value of this property is false which applies when this attribute is not used with the property.
how QCodeType optional
Indicates by which means the value was extracted from the content - expressed by a QCode
howuri IRIType optional
Indicates by which means the value was extracted from the content - expressed by a URI
id xs:ID optional
The local identifier of the element which MUST be persistent for all versions of the item, i.e. for its entire lifecycle.
modified DateOptTimeType optional
The date (and, optionally, the time) when the property was last modified. The initial value is the date (and, optionally, the time) of creation of the property.
why QCodeType optional
Why the metadata has been included - expressed by a QCode
whyuri IRIType optional
Why the metadata has been included - expressed by a URI
Wildcard: ANY attribute from ANY namespace OTHER than 'http://iptc.org/std/nar/2006-10-01/'
Source
<xs:element name="newsCoverage">
  <xs:annotation>
    <xs:documentation>Information about the planned and delivered news coverage of the news provider. This information is aimed at the editorial staff of the receiver</xs:documentation>
  </xs:annotation>
  <xs:complexType>
    <xs:sequence>
      <xs:element name="planning" maxOccurs="unbounded">
        <xs:annotation>
          <xs:documentation>Details about the planned news coverage by a specific kind of G2 item.</xs:documentation>
        </xs:annotation>
        <xs:complexType>
          <xs:sequence>
            <xs:element name="g2contentType" minOccurs="0">
              <xs:annotation>
                <xs:documentation>The kind of planned G2 item(s)</xs:documentation>
              </xs:annotation>
              <xs:complexType>
                <xs:simpleContent>
                  <xs:extension base="xs:string">
                    <xs:attributeGroup ref="commonPowerAttributes"/>
                  </xs:extension>
                </xs:simpleContent>
              </xs:complexType>
            </xs:element>
            <xs:element ref="itemClass" minOccurs="0">
              <xs:annotation>
                <xs:documentation>The nature of the G2 item, set in accordance with the structure of its content.</xs:documentation>
              </xs:annotation>
            </xs:element>
            <xs:element name="itemCount" minOccurs="0">
              <xs:annotation>
                <xs:documentation>Number of planned G2 items of this kind expressed by a range.</xs:documentation>
              </xs:annotation>
              <xs:complexType>
                <xs:attributeGroup ref="commonPowerAttributes"/>
                <xs:attribute name="rangefrom" type="xs:nonNegativeInteger" use="required"/>
                <xs:attribute name="rangeto" type="xs:positiveInteger" use="required"/>
              </xs:complexType>
            </xs:element>
            <xs:element name="assignedTo" minOccurs="0" maxOccurs="unbounded">
              <xs:annotation>
                <xs:documentation>The party which is assigned to cover the event and produce the planned G2 item.</xs:documentation>
              </xs:annotation>
              <xs:complexType>
                <xs:complexContent>
                  <xs:extension base="Flex1PartyPropType">
                    <xs:attribute name="coversfrom" type="xs:dateTime">
                      <xs:annotation>
                        <xs:documentation>The starting date (and optionally, the time) by which this property applies to the news coverage planning</xs:documentation>
                      </xs:annotation>
                    </xs:attribute>
                    <xs:attribute name="coversto" type="xs:dateTime">
                      <xs:annotation>
                        <xs:documentation>The end date (and optionally, the time) by which this property applies to the news coverage planning</xs:documentation>
                      </xs:annotation>
                    </xs:attribute>
                  </xs:extension>
                </xs:complexContent>
              </xs:complexType>
            </xs:element>
            <xs:element name="scheduled" type="ApproximateDateTimePropType" minOccurs="0">
              <xs:annotation>
                <xs:documentation>The scheduled time of delivery for the planned G2 item(s).</xs:documentation>
              </xs:annotation>
            </xs:element>
            <xs:element name="service" type="QualPropType" minOccurs="0" maxOccurs="unbounded">
              <xs:annotation>
                <xs:documentation>An editorial service by which the planned G2 item(s) will be distributed.</xs:documentation>
              </xs:annotation>
            </xs:element>
            <xs:group ref="DescriptiveMetadataGroup" minOccurs="0"/>
            <xs:element name="edNote" type="BlockType" minOccurs="0" maxOccurs="unbounded">
              <xs:annotation>
                <xs:documentation>Additional natural language information about the planned coverage addressed to the editorial people receiving and processing the item.</xs:documentation>
              </xs:annotation>
            </xs:element>
            <xs:element name="newsContentCharacteristics" minOccurs="0">
              <xs:annotation>
                <xs:documentation>The characteristics of the content of a News Item</xs:documentation>
              </xs:annotation>
              <xs:complexType>
                <xs:attributeGroup ref="commonPowerAttributes"/>
                <xs:attributeGroup ref="newsContentCharacteristics"/>
              </xs:complexType>
            </xs:element>
            <xs:element name="planningExtProperty" type="Flex2ExtPropType" minOccurs="0" maxOccurs="unbounded">
              <xs:annotation>
                <xs:documentation>Extension Property; the semantics are defined by the concept referenced by the rel attribute. The semantics of the Extension Property must have the same scope as the parent property.</xs:documentation>
              </xs:annotation>
            </xs:element>
            <xs:any namespace="##other" processContents="lax" minOccurs="0" maxOccurs="unbounded">
              <xs:annotation>
                <xs:documentation>Extension point for any provider specific properties for news coverage planning - from any other namespace</xs:documentation>
              </xs:annotation>
            </xs:any>
          </xs:sequence>
          <xs:attributeGroup ref="commonPowerAttributes"/>
          <xs:attribute name="coversfrom" type="xs:dateTime">
            <xs:annotation>
              <xs:documentation>The starting date (and optionally, the time) by which this property applies to the news coverage planning</xs:documentation>
            </xs:annotation>
          </xs:attribute>
          <xs:attribute name="coversto" type="xs:dateTime">
            <xs:annotation>
              <xs:documentation>The end date (and optionally, the time) by which this property applies to the news coverage planning</xs:documentation>
            </xs:annotation>
          </xs:attribute>
        </xs:complexType>
      </xs:element>
      <xs:element ref="delivery" minOccurs="0"/>
      <xs:element name="newsCoverageExtProperty" type="Flex2ExtPropType" minOccurs="0" maxOccurs="unbounded">
        <xs:annotation>
          <xs:documentation>Extension Property; the semantics are defined by the concept referenced by the rel attribute. The semantics of the Extension Property must have the same scope as the parent property.</xs:documentation>
        </xs:annotation>
      </xs:element>
      <xs:any namespace="##other" processContents="lax" minOccurs="0" maxOccurs="unbounded">
        <xs:annotation>
          <xs:documentation>Extension point for any provider specific properties for news coverage - from any other namespace</xs:documentation>
        </xs:annotation>
      </xs:any>
    </xs:sequence>
    <xs:attribute name="id" type="xs:ID" use="optional">
      <xs:annotation>
        <xs:documentation>The local identifier of the element which MUST be persistent for all versions of the item, i.e. for its entire lifecycle.</xs:documentation>
      </xs:annotation>
    </xs:attribute>
    <xs:attribute name="creator" type="QCodeType" use="optional">
      <xs:annotation>
        <xs:documentation>If the attribute is empty, specifies which entity (person, organisation or system) will edit the property - expressed by a QCode. If the attribute is non-empty, specifies which entity (person, organisation or system) has edited the property.</xs:documentation>
      </xs:annotation>
    </xs:attribute>
    <xs:attribute name="creatoruri" type="IRIType" use="optional">
      <xs:annotation>
        <xs:documentation>If the attribute is empty, specifies which entity (person, organisation or system) will edit the property - expressed by a URI. If the attribute is non-empty, specifies which entity (person, organisation or system) has edited the property.</xs:documentation>
      </xs:annotation>
    </xs:attribute>
    <xs:attribute name="modified" type="DateOptTimeType" use="optional">
      <xs:annotation>
        <xs:documentation>The date (and, optionally, the time) when the property was last modified. The initial value is the date (and, optionally, the time) of creation of the property.</xs:documentation>
      </xs:annotation>
    </xs:attribute>
    <xs:attribute name="custom" type="xs:boolean" use="optional">
      <xs:annotation>
        <xs:documentation>If set to true the corresponding property was added to the G2 Item for a specific customer or group of customers only. The default value of this property is false which applies when this attribute is not used with the property.</xs:documentation>
      </xs:annotation>
    </xs:attribute>
    <xs:attribute name="how" type="QCodeType" use="optional">
      <xs:annotation>
        <xs:documentation>Indicates by which means the value was extracted from the content - expressed by a QCode</xs:documentation>
      </xs:annotation>
    </xs:attribute>
    <xs:attribute name="howuri" type="IRIType" use="optional">
      <xs:annotation>
        <xs:documentation>Indicates by which means the value was extracted from the content - expressed by a URI</xs:documentation>
      </xs:annotation>
    </xs:attribute>
    <xs:attribute name="why" type="QCodeType" use="optional">
      <xs:annotation>
        <xs:documentation>Why the metadata has been included - expressed by a QCode</xs:documentation>
      </xs:annotation>
    </xs:attribute>
    <xs:attribute name="whyuri" type="IRIType" use="optional">
      <xs:annotation>
        <xs:documentation>Why the metadata has been included - expressed by a URI</xs:documentation>
      </xs:annotation>
    </xs:attribute>
    <xs:anyAttribute namespace="##other"/>
  </xs:complexType>
</xs:element>
Element newsCoverage / planning
Namespace http://iptc.org/std/nar/2006-10-01/
Annotations
Details about the planned news coverage by a specific kind of G2 item.
Diagram
Diagram NewsML-G2_2_22-spec-All-Power_xsd.tmp#commonPowerAttributes NewsML-G2_2_22-spec-All-Power_xsd.tmp#newsCoverage_newsCoverage_planning_coversfrom NewsML-G2_2_22-spec-All-Power_xsd.tmp#newsCoverage_newsCoverage_planning_coversto NewsML-G2_2_22-spec-All-Power_xsd.tmp#newsCoverage_newsCoverage_planning_g2contentType NewsML-G2_2_22-spec-All-Power_xsd.tmp#itemClass NewsML-G2_2_22-spec-All-Power_xsd.tmp#newsCoverage_newsCoverage_planning_itemCount NewsML-G2_2_22-spec-All-Power_xsd.tmp#newsCoverage_newsCoverage_planning_assignedTo NewsML-G2_2_22-spec-All-Power_xsd.tmp#newsCoverage_newsCoverage_planning_scheduled NewsML-G2_2_22-spec-All-Power_xsd.tmp#newsCoverage_newsCoverage_planning_service NewsML-G2_2_22-spec-All-Power_xsd.tmp#language NewsML-G2_2_22-spec-All-Power_xsd.tmp#genre NewsML-G2_2_22-spec-All-Power_xsd.tmp#keyword NewsML-G2_2_22-spec-All-Power_xsd.tmp#subject NewsML-G2_2_22-spec-All-Power_xsd.tmp#slugline NewsML-G2_2_22-spec-All-Power_xsd.tmp#headline NewsML-G2_2_22-spec-All-Power_xsd.tmp#dateline NewsML-G2_2_22-spec-All-Power_xsd.tmp#by NewsML-G2_2_22-spec-All-Power_xsd.tmp#creditline NewsML-G2_2_22-spec-All-Power_xsd.tmp#description NewsML-G2_2_22-spec-All-Power_xsd.tmp#DescriptiveMetadataGroup NewsML-G2_2_22-spec-All-Power_xsd.tmp#newsCoverage_newsCoverage_planning_edNote NewsML-G2_2_22-spec-All-Power_xsd.tmp#newsCoverage_newsCoverage_planning_newsContentCharacteristics NewsML-G2_2_22-spec-All-Power_xsd.tmp#newsCoverage_newsCoverage_planning_planningExtProperty
Properties
content complex
maxOccurs unbounded
Model
Children assignedTo, by, creditline, dateline, description, edNote, g2contentType, genre, headline, itemClass, itemCount, keyword, language, newsContentCharacteristics, planningExtProperty, scheduled, service, slugline, subject
Instance
<planning coversfrom="" coversto="" creator="" creatoruri="" custom="" how="" howuri="" id="" modified="" pubconstraint="" pubconstrainturi="" why="" whyuri="" xmlns="http://iptc.org/std/nar/2006-10-01/">
  <g2contentType creator="" creatoruri="" custom="" how="" howuri="" id="" modified="" pubconstraint="" pubconstrainturi="" why="" whyuri="">{0,1}</g2contentType>
  <itemClass creator="" creatoruri="" custom="" dir="" how="" howuri="" id="" xml:lang="" modified="" pubconstraint="" pubconstrainturi="" qcode="" uri="" why="" whyuri="">{0,1}</itemClass>
  <itemCount creator="" creatoruri="" custom="" how="" howuri="" id="" modified="" pubconstraint="" pubconstrainturi="" rangefrom="" rangeto="" why="" whyuri="">{0,1}</itemCount>
  <assignedTo coversfrom="" coversto="" creator="" creatoruri="" custom="" dir="" how="" howuri="" id="" xml:lang="" literal="" modified="" pubconstraint="" pubconstrainturi="" qcode="" role="" roleuri="" type="" typeuri="" uri="" why="" whyuri="">{0,unbounded}</assignedTo>
  <scheduled approxend="" approxstart="" creator="" creatoruri="" custom="" how="" howuri="" id="" modified="" pubconstraint="" pubconstrainturi="" why="" whyuri="">{0,1}</scheduled>
  <service creator="" creatoruri="" custom="" dir="" how="" howuri="" id="" xml:lang="" modified="" pubconstraint="" pubconstrainturi="" qcode="" uri="" why="" whyuri="">{0,unbounded}</service>
  <language creator="" creatoruri="" custom="" how="" howuri="" id="" modified="" pubconstraint="" pubconstrainturi="" rank="" role="" roleuri="" tag="" why="" whyuri="">{1,1}</language>
  <genre confidence="" creator="" creatoruri="" custom="" derivedfrom="" dir="" how="" howuri="" id="" xml:lang="" literal="" modified="" pubconstraint="" pubconstrainturi="" qcode="" rank="" relevance="" type="" typeuri="" uri="" why="" whyuri="">{1,1}</genre>
  <keyword confidence="" creator="" creatoruri="" custom="" dir="" how="" howuri="" id="" xml:lang="" modified="" pubconstraint="" pubconstrainturi="" rank="" relevance="" role="" roleuri="" why="" whyuri="">{1,1}</keyword>
  <subject confidence="" creator="" creatoruri="" custom="" derivedfrom="" dir="" how="" howuri="" id="" xml:lang="" literal="" modified="" pubconstraint="" pubconstrainturi="" qcode="" rank="" relevance="" type="" typeuri="" uri="" why="" whyuri="">{1,1}</subject>
  <slugline creator="" creatoruri="" custom="" dir="" how="" howuri="" id="" xml:lang="" modified="" pubconstraint="" pubconstrainturi="" rank="" role="" roleuri="" separator="" why="" whyuri="">{1,1}</slugline>
  <headline creator="" creatoruri="" custom="" dir="" how="" howuri="" id="" xml:lang="" media="" modified="" pubconstraint="" pubconstrainturi="" rank="" role="" roleuri="" why="" whyuri="">{1,1}</headline>
  <dateline creator="" creatoruri="" custom="" dir="" how="" howuri="" id="" xml:lang="" media="" modified="" pubconstraint="" pubconstrainturi="" rank="" role="" roleuri="" why="" whyuri="">{1,1}</dateline>
  <by creator="" creatoruri="" custom="" dir="" how="" howuri="" id="" xml:lang="" media="" modified="" pubconstraint="" pubconstrainturi="" rank="" role="" roleuri="" why="" whyuri="">{1,1}</by>
  <creditline creator="" creatoruri="" custom="" dir="" how="" howuri="" id="" xml:lang="" modified="" pubconstraint="" pubconstrainturi="" rank="" why="" whyuri="">{1,1}</creditline>
  <description creator="" creatoruri="" custom="" dir="" how="" howuri="" id="" xml:lang="" media="" modified="" pubconstraint="" pubconstrainturi="" rank="" role="" roleuri="" why="" whyuri="">{1,1}</description>
  <edNote creator="" creatoruri="" custom="" dir="" how="" howuri="" id="" xml:lang="" media="" modified="" pubconstraint="" pubconstrainturi="" role="" roleuri="" why="" whyuri="">{0,unbounded}</edNote>
  <newsContentCharacteristics audiobitrate="" audiochannels="" audiochannelsuri="" audiocodec="" audiocodecuri="" audiosamplerate="" audiosamplesize="" audiovbr="" colourdepth="" colourindicator="" colourindicatoruri="" colourspace="" colourspaceuri="" creator="" creatoruri="" custom="" duration="" durationunit="" durationunituri="" height="" heightunit="" heightunituri="" how="" howuri="" id="" layoutorientation="" layoutorientationuri="" linecount="" modified="" orientation="" pagecount="" pubconstraint="" pubconstrainturi="" resolution="" videoaspectratio="" videoavgbitrate="" videocodec="" videocodecuri="" videodefinition="" videodefinitionuri="" videoframerate="" videosampling="" videoscaling="" videoscalinguri="" videoscan="" videovbr="" why="" whyuri="" width="" widthunit="" widthunituri="" wordcount="">{0,1}</newsContentCharacteristics>
  <planningExtProperty creator="" creatoruri="" custom="" dir="" how="" howuri="" id="" xml:lang="" literal="" modified="" pubconstraint="" pubconstrainturi="" qcode="" rel="" reluri="" type="" typeuri="" uri="" validfrom="" validto="" value="" valuedatatype="" valueunit="" valueunituri="" why="" whyuri="">{0,unbounded}</planningExtProperty>
</planning>
Attributes
QName Type Use Annotation
coversfrom xs:dateTime optional
The starting date (and optionally, the time) by which this property applies to the news coverage planning
coversto xs:dateTime optional
The end date (and optionally, the time) by which this property applies to the news coverage planning
creator QCodeType optional
If the attribute is empty, specifies which entity (person, organisation or system) will edit the property - expressed by a QCode. If the attribute is non-empty, specifies which entity (person, organisation or system) has edited the property.
creatoruri IRIType optional
If the attribute is empty, specifies which entity (person, organisation or system) will edit the property - expressed by a URI. If the attribute is non-empty, specifies which entity (person, organisation or system) has edited the property.
custom xs:boolean optional
If set to true the corresponding property was added to the G2 Item for a specific customer or group of customers only. The default value of this property is false which applies when this attribute is not used with the property.
how QCodeType optional
Indicates by which means the value was extracted from the content - expressed by a QCode
howuri IRIType optional
Indicates by which means the value was extracted from the content - expressed by a URI
id xs:ID optional
The local identifier of the property.
modified DateOptTimeType optional
The date (and, optionally, the time) when the property was last modified. The initial value is the date (and, optionally, the time) of creation of the property.
pubconstraint QCodeListType optional
One or many constraints that apply to publishing the value of the property - expressed by a QCode. Each constraint applies to all descendant elements.
pubconstrainturi IRIListType optional
One or many constraints that apply to publishing the value of the property - expressed by a URI. Each constraint applies to all descendant elements.
why QCodeType optional
Why the metadata has been included - expressed by a QCode
whyuri IRIType optional
Why the metadata has been included - expressed by a URI
Source
<xs:element name="planning" maxOccurs="unbounded">
  <xs:annotation>
    <xs:documentation>Details about the planned news coverage by a specific kind of G2 item.</xs:documentation>
  </xs:annotation>
  <xs:complexType>
    <xs:sequence>
      <xs:element name="g2contentType" minOccurs="0">
        <xs:annotation>
          <xs:documentation>The kind of planned G2 item(s)</xs:documentation>
        </xs:annotation>
        <xs:complexType>
          <xs:simpleContent>
            <xs:extension base="xs:string">
              <xs:attributeGroup ref="commonPowerAttributes"/>
            </xs:extension>
          </xs:simpleContent>
        </xs:complexType>
      </xs:element>
      <xs:element ref="itemClass" minOccurs="0">
        <xs:annotation>
          <xs:documentation>The nature of the G2 item, set in accordance with the structure of its content.</xs:documentation>
        </xs:annotation>
      </xs:element>
      <xs:element name="itemCount" minOccurs="0">
        <xs:annotation>
          <xs:documentation>Number of planned G2 items of this kind expressed by a range.</xs:documentation>
        </xs:annotation>
        <xs:complexType>
          <xs:attributeGroup ref="commonPowerAttributes"/>
          <xs:attribute name="rangefrom" type="xs:nonNegativeInteger" use="required"/>
          <xs:attribute name="rangeto" type="xs:positiveInteger" use="required"/>
        </xs:complexType>
      </xs:element>
      <xs:element name="assignedTo" minOccurs="0" maxOccurs="unbounded">
        <xs:annotation>
          <xs:documentation>The party which is assigned to cover the event and produce the planned G2 item.</xs:documentation>
        </xs:annotation>
        <xs:complexType>
          <xs:complexContent>
            <xs:extension base="Flex1PartyPropType">
              <xs:attribute name="coversfrom" type="xs:dateTime">
                <xs:annotation>
                  <xs:documentation>The starting date (and optionally, the time) by which this property applies to the news coverage planning</xs:documentation>
                </xs:annotation>
              </xs:attribute>
              <xs:attribute name="coversto" type="xs:dateTime">
                <xs:annotation>
                  <xs:documentation>The end date (and optionally, the time) by which this property applies to the news coverage planning</xs:documentation>
                </xs:annotation>
              </xs:attribute>
            </xs:extension>
          </xs:complexContent>
        </xs:complexType>
      </xs:element>
      <xs:element name="scheduled" type="ApproximateDateTimePropType" minOccurs="0">
        <xs:annotation>
          <xs:documentation>The scheduled time of delivery for the planned G2 item(s).</xs:documentation>
        </xs:annotation>
      </xs:element>
      <xs:element name="service" type="QualPropType" minOccurs="0" maxOccurs="unbounded">
        <xs:annotation>
          <xs:documentation>An editorial service by which the planned G2 item(s) will be distributed.</xs:documentation>
        </xs:annotation>
      </xs:element>
      <xs:group ref="DescriptiveMetadataGroup" minOccurs="0"/>
      <xs:element name="edNote" type="BlockType" minOccurs="0" maxOccurs="unbounded">
        <xs:annotation>
          <xs:documentation>Additional natural language information about the planned coverage addressed to the editorial people receiving and processing the item.</xs:documentation>
        </xs:annotation>
      </xs:element>
      <xs:element name="newsContentCharacteristics" minOccurs="0">
        <xs:annotation>
          <xs:documentation>The characteristics of the content of a News Item</xs:documentation>
        </xs:annotation>
        <xs:complexType>
          <xs:attributeGroup ref="commonPowerAttributes"/>
          <xs:attributeGroup ref="newsContentCharacteristics"/>
        </xs:complexType>
      </xs:element>
      <xs:element name="planningExtProperty" type="Flex2ExtPropType" minOccurs="0" maxOccurs="unbounded">
        <xs:annotation>
          <xs:documentation>Extension Property; the semantics are defined by the concept referenced by the rel attribute. The semantics of the Extension Property must have the same scope as the parent property.</xs:documentation>
        </xs:annotation>
      </xs:element>
      <xs:any namespace="##other" processContents="lax" minOccurs="0" maxOccurs="unbounded">
        <xs:annotation>
          <xs:documentation>Extension point for any provider specific properties for news coverage planning - from any other namespace</xs:documentation>
        </xs:annotation>
      </xs:any>
    </xs:sequence>
    <xs:attributeGroup ref="commonPowerAttributes"/>
    <xs:attribute name="coversfrom" type="xs:dateTime">
      <xs:annotation>
        <xs:documentation>The starting date (and optionally, the time) by which this property applies to the news coverage planning</xs:documentation>
      </xs:annotation>
    </xs:attribute>
    <xs:attribute name="coversto" type="xs:dateTime">
      <xs:annotation>
        <xs:documentation>The end date (and optionally, the time) by which this property applies to the news coverage planning</xs:documentation>
      </xs:annotation>
    </xs:attribute>
  </xs:complexType>
</xs:element>
Element newsCoverage / planning / g2contentType
Namespace http://iptc.org/std/nar/2006-10-01/
Annotations
The kind of planned G2 item(s)
Diagram
Diagram NewsML-G2_2_22-spec-All-Power_xsd.tmp#commonPowerAttributes
Type extension of xs:string
Properties
content complex
minOccurs 0
Attributes
QName Type Use Annotation
creator QCodeType optional
If the attribute is empty, specifies which entity (person, organisation or system) will edit the property - expressed by a QCode. If the attribute is non-empty, specifies which entity (person, organisation or system) has edited the property.
creatoruri IRIType optional
If the attribute is empty, specifies which entity (person, organisation or system) will edit the property - expressed by a URI. If the attribute is non-empty, specifies which entity (person, organisation or system) has edited the property.
custom xs:boolean optional
If set to true the corresponding property was added to the G2 Item for a specific customer or group of customers only. The default value of this property is false which applies when this attribute is not used with the property.
how QCodeType optional
Indicates by which means the value was extracted from the content - expressed by a QCode
howuri IRIType optional
Indicates by which means the value was extracted from the content - expressed by a URI
id xs:ID optional
The local identifier of the property.
modified DateOptTimeType optional
The date (and, optionally, the time) when the property was last modified. The initial value is the date (and, optionally, the time) of creation of the property.
pubconstraint QCodeListType optional
One or many constraints that apply to publishing the value of the property - expressed by a QCode. Each constraint applies to all descendant elements.
pubconstrainturi IRIListType optional
One or many constraints that apply to publishing the value of the property - expressed by a URI. Each constraint applies to all descendant elements.
why QCodeType optional
Why the metadata has been included - expressed by a QCode
whyuri IRIType optional
Why the metadata has been included - expressed by a URI
Source
<xs:element name="g2contentType" minOccurs="0">
  <xs:annotation>
    <xs:documentation>The kind of planned G2 item(s)</xs:documentation>
  </xs:annotation>
  <xs:complexType>
    <xs:simpleContent>
      <xs:extension base="xs:string">
        <xs:attributeGroup ref="commonPowerAttributes"/>
      </xs:extension>
    </xs:simpleContent>
  </xs:complexType>
</xs:element>
Element newsCoverage / planning / itemCount
Namespace http://iptc.org/std/nar/2006-10-01/
Annotations
Number of planned G2 items of this kind expressed by a range.
Diagram
Diagram NewsML-G2_2_22-spec-All-Power_xsd.tmp#commonPowerAttributes NewsML-G2_2_22-spec-All-Power_xsd.tmp#newsCoverage_newsCoverage_planning_newsCoverage_newsCoverage_planning_itemCount_rangefrom NewsML-G2_2_22-spec-All-Power_xsd.tmp#newsCoverage_newsCoverage_planning_newsCoverage_newsCoverage_planning_itemCount_rangeto
Properties
content complex
minOccurs 0
Attributes
QName Type Use Annotation
creator QCodeType optional
If the attribute is empty, specifies which entity (person, organisation or system) will edit the property - expressed by a QCode. If the attribute is non-empty, specifies which entity (person, organisation or system) has edited the property.
creatoruri IRIType optional
If the attribute is empty, specifies which entity (person, organisation or system) will edit the property - expressed by a URI. If the attribute is non-empty, specifies which entity (person, organisation or system) has edited the property.
custom xs:boolean optional
If set to true the corresponding property was added to the G2 Item for a specific customer or group of customers only. The default value of this property is false which applies when this attribute is not used with the property.
how QCodeType optional
Indicates by which means the value was extracted from the content - expressed by a QCode
howuri IRIType optional
Indicates by which means the value was extracted from the content - expressed by a URI
id xs:ID optional
The local identifier of the property.
modified DateOptTimeType optional
The date (and, optionally, the time) when the property was last modified. The initial value is the date (and, optionally, the time) of creation of the property.
pubconstraint QCodeListType optional
One or many constraints that apply to publishing the value of the property - expressed by a QCode. Each constraint applies to all descendant elements.
pubconstrainturi IRIListType optional
One or many constraints that apply to publishing the value of the property - expressed by a URI. Each constraint applies to all descendant elements.
rangefrom xs:nonNegativeInteger required
rangeto xs:positiveInteger required
why QCodeType optional
Why the metadata has been included - expressed by a QCode
whyuri IRIType optional
Why the metadata has been included - expressed by a URI
Source
<xs:element name="itemCount" minOccurs="0">
  <xs:annotation>
    <xs:documentation>Number of planned G2 items of this kind expressed by a range.</xs:documentation>
  </xs:annotation>
  <xs:complexType>
    <xs:attributeGroup ref="commonPowerAttributes"/>
    <xs:attribute name="rangefrom" type="xs:nonNegativeInteger" use="required"/>
    <xs:attribute name="rangeto" type="xs:positiveInteger" use="required"/>
  </xs:complexType>
</xs:element>
Element newsCoverage / planning / assignedTo
Namespace http://iptc.org/std/nar/2006-10-01/
Annotations
The party which is assigned to cover the event and produce the planned G2 item.
Diagram
Diagram NewsML-G2_2_22-spec-All-Power_xsd.tmp#commonPowerAttributes NewsML-G2_2_22-spec-All-Power_xsd.tmp#flexAttributes NewsML-G2_2_22-spec-All-Power_xsd.tmp#i18nAttributes NewsML-G2_2_22-spec-All-Power_xsd.tmp#name NewsML-G2_2_22-spec-All-Power_xsd.tmp#definition NewsML-G2_2_22-spec-All-Power_xsd.tmp#note NewsML-G2_2_22-spec-All-Power_xsd.tmp#facet NewsML-G2_2_22-spec-All-Power_xsd.tmp#remoteInfo NewsML-G2_2_22-spec-All-Power_xsd.tmp#hierarchyInfo NewsML-G2_2_22-spec-All-Power_xsd.tmp#ConceptDefinitionGroup NewsML-G2_2_22-spec-All-Power_xsd.tmp#sameAs NewsML-G2_2_22-spec-All-Power_xsd.tmp#broader NewsML-G2_2_22-spec-All-Power_xsd.tmp#narrower NewsML-G2_2_22-spec-All-Power_xsd.tmp#related NewsML-G2_2_22-spec-All-Power_xsd.tmp#ConceptRelationshipsGroup NewsML-G2_2_22-spec-All-Power_xsd.tmp#personDetails NewsML-G2_2_22-spec-All-Power_xsd.tmp#organisationDetails NewsML-G2_2_22-spec-All-Power_xsd.tmp#FlexPartyPropType NewsML-G2_2_22-spec-All-Power_xsd.tmp#Flex1PartyPropType_role NewsML-G2_2_22-spec-All-Power_xsd.tmp#Flex1PartyPropType_roleuri NewsML-G2_2_22-spec-All-Power_xsd.tmp#Flex1PartyPropType NewsML-G2_2_22-spec-All-Power_xsd.tmp#newsCoverage_newsCoverage_planning_newsCoverage_newsCoverage_planning_assignedTo_coversfrom NewsML-G2_2_22-spec-All-Power_xsd.tmp#newsCoverage_newsCoverage_planning_newsCoverage_newsCoverage_planning_assignedTo_coversto
Type extension of Flex1PartyPropType
Type hierarchy
Properties
content complex
minOccurs 0
maxOccurs unbounded
Model
(name | definition | note | facet | remoteInfo | hierarchyInfo) , (sameAs | broader | narrower | related) , (personDetails | organisationDetails) , ANY element from ANY namespace OTHER than 'http://iptc.org/std/nar/2006-10-01/'
Children broader, definition, facet, hierarchyInfo, name, narrower, note, organisationDetails, personDetails, related, remoteInfo, sameAs
Instance
<assignedTo coversfrom="" coversto="" creator="" creatoruri="" custom="" dir="" how="" howuri="" id="" xml:lang="" literal="" modified="" pubconstraint="" pubconstrainturi="" qcode="" role="" roleuri="" type="" typeuri="" uri="" why="" whyuri="" xmlns="http://iptc.org/std/nar/2006-10-01/">
  <name creator="" creatoruri="" custom="" dir="" how="" howuri="" id="" xml:lang="" modified="" part="" parturi="" pubconstraint="" pubconstrainturi="" role="" roleuri="" validfrom="" validto="" why="" whyuri="">{1,1}</name>
  <definition creator="" creatoruri="" custom="" dir="" how="" howuri="" id="" xml:lang="" media="" modified="" pubconstraint="" pubconstrainturi="" role="" roleuri="" validfrom="" validto="" why="" whyuri="">{1,1}</definition>
  <note creator="" creatoruri="" custom="" dir="" how="" howuri="" id="" xml:lang="" media="" modified="" pubconstraint="" pubconstrainturi="" role="" roleuri="" validfrom="" validto="" why="" whyuri="">{1,1}</note>
  <facet creator="" creatoruri="" custom="" dir="" g2flag="DEPR" how="" howuri="" id="" xml:lang="" literal="" modified="" pubconstraint="" pubconstrainturi="" qcode="" rel="" reluri="" type="" typeuri="" uri="" validfrom="" validto="" why="" whyuri="">{1,1}</facet>
  <remoteInfo contenttype="" contenttypevariant="" creator="" creatoruri="" custom="" dir="" format="" formaturi="" guidref="" how="" howuri="" href="" hreftype="" id="" xml:lang="" modified="" persistidref="" pubconstraint="" pubconstrainturi="" rank="" rel="" reluri="" residref="" size="" title="" validfrom="" validto="" version="" why="" whyuri="">{1,1}</remoteInfo>
  <hierarchyInfo creator="" creatoruri="" custom="" how="" howuri="" id="" modified="" pubconstraint="" pubconstrainturi="" why="" whyuri="">{1,1}</hierarchyInfo>
  <sameAs creator="" creatoruri="" custom="" dir="" how="" howuri="" id="" xml:lang="" literal="" modified="" pubconstraint="" pubconstrainturi="" qcode="" type="" typeuri="" uri="" validfrom="" validto="" why="" whyuri="">{1,1}</sameAs>
  <broader creator="" creatoruri="" custom="" dir="" how="" howuri="" id="" xml:lang="" literal="" modified="" pubconstraint="" pubconstrainturi="" qcode="" rank="" rel="" reluri="" type="" typeuri="" uri="" validfrom="" validto="" why="" whyuri="">{1,1}</broader>
  <narrower creator="" creatoruri="" custom="" dir="" how="" howuri="" id="" xml:lang="" literal="" modified="" pubconstraint="" pubconstrainturi="" qcode="" rank="" rel="" reluri="" type="" typeuri="" uri="" validfrom="" validto="" why="" whyuri="">{1,1}</narrower>
  <related creator="" creatoruri="" custom="" dir="" how="" howuri="" id="" xml:lang="" literal="" modified="" pubconstraint="" pubconstrainturi="" qcode="" rank="" rel="" reluri="" type="" typeuri="" uri="" validfrom="" validto="" value="" valuedatatype="" valueunit="" valueunituri="" why="" whyuri="">{1,1}</related>
  <personDetails creator="" creatoruri="" custom="" how="" howuri="" id="" modified="" pubconstraint="" pubconstrainturi="" why="" whyuri="">{1,1}</personDetails>
  <organisationDetails creator="" creatoruri="" custom="" how="" howuri="" id="" modified="" pubconstraint="" pubconstrainturi="" why="" whyuri="">{1,1}</organisationDetails>
</assignedTo>
Attributes
QName Type Use Annotation
coversfrom xs:dateTime optional
The starting date (and optionally, the time) by which this property applies to the news coverage planning
coversto xs:dateTime optional
The end date (and optionally, the time) by which this property applies to the news coverage planning
creator QCodeType optional
If the attribute is empty, specifies which entity (person, organisation or system) will edit the property - expressed by a QCode. If the attribute is non-empty, specifies which entity (person, organisation or system) has edited the property.
creatoruri IRIType optional
If the attribute is empty, specifies which entity (person, organisation or system) will edit the property - expressed by a URI. If the attribute is non-empty, specifies which entity (person, organisation or system) has edited the property.
custom xs:boolean optional
If set to true the corresponding property was added to the G2 Item for a specific customer or group of customers only. The default value of this property is false which applies when this attribute is not used with the property.
dir restriction of xs:NMTOKEN optional
The directionality of textual content (enumeration: ltr, rtl)
how QCodeType optional
Indicates by which means the value was extracted from the content - expressed by a QCode
howuri IRIType optional
Indicates by which means the value was extracted from the content - expressed by a URI
id xs:ID optional
The local identifier of the property.
literal g2normalizedString optional
A free-text value assigned as property value.
modified DateOptTimeType optional
The date (and, optionally, the time) when the property was last modified. The initial value is the date (and, optionally, the time) of creation of the property.
pubconstraint QCodeListType optional
One or many constraints that apply to publishing the value of the property - expressed by a QCode. Each constraint applies to all descendant elements.
pubconstrainturi IRIListType optional
One or many constraints that apply to publishing the value of the property - expressed by a URI. Each constraint applies to all descendant elements.
qcode QCodeType optional
A qualified code which identifies a concept.
role QCodeListType optional
A refinement of the semantics of the property - expressed by a QCode. In the scope of infoSource only: If a party did anything other than originate information a role attribute with one or more roles must be applied. The recommended vocabulary is the IPTC Information Source Roles NewsCodes at http://cv.iptc.org/newscodes/infosourcerole/
roleuri IRIListType optional
A refinement of the semantics of the property - expressed by a URI. In the scope of infoSource only: If a party did anything other than originate information a role attribute with one or more roles must be applied. The recommended vocabulary is the IPTC Information Source Roles NewsCodes at http://cv.iptc.org/newscodes/infosourcerole/
type QCodeType optional
The type of the concept assigned as controlled property value - expressed by a QCode
typeuri IRIType optional
The type of the concept assigned as controlled property value - expressed by a URI
uri IRIType optional
A URI which identifies a concept.
why QCodeType optional
Why the metadata has been included - expressed by a QCode
whyuri IRIType optional
Why the metadata has been included - expressed by a URI
xml:lang union of(xs:language, restriction of xs:string) optional
Attempting to install the relevant ISO 2- and 3-letter
         codes as the enumerated possible values is probably never
         going to be a realistic possibility.  See
         RFC 3066 at http://www.ietf.org/rfc/rfc3066.txt and the IANA registry
         at http://www.iana.org/assignments/lang-tag-apps.htm for
         further information.

         The union allows for the 'un-declaration' of xml:lang with
         the empty string.
Wildcard: ANY attribute from ANY namespace OTHER than 'http://iptc.org/std/nar/2006-10-01/'
Source
<xs:element name="assignedTo" minOccurs="0" maxOccurs="unbounded">
  <xs:annotation>
    <xs:documentation>The party which is assigned to cover the event and produce the planned G2 item.</xs:documentation>
  </xs:annotation>
  <xs:complexType>
    <xs:complexContent>
      <xs:extension base="Flex1PartyPropType">
        <xs:attribute name="coversfrom" type="xs:dateTime">
          <xs:annotation>
            <xs:documentation>The starting date (and optionally, the time) by which this property applies to the news coverage planning</xs:documentation>
          </xs:annotation>
        </xs:attribute>
        <xs:attribute name="coversto" type="xs:dateTime">
          <xs:annotation>
            <xs:documentation>The end date (and optionally, the time) by which this property applies to the news coverage planning</xs:documentation>
          </xs:annotation>
        </xs:attribute>
      </xs:extension>
    </xs:complexContent>
  </xs:complexType>
</xs:element>
Element newsCoverage / planning / scheduled
Namespace http://iptc.org/std/nar/2006-10-01/
Annotations
The scheduled time of delivery for the planned G2 item(s).
Diagram
Diagram NewsML-G2_2_22-spec-All-Power_xsd.tmp#UnionDateTimeType NewsML-G2_2_22-spec-All-Power_xsd.tmp#commonPowerAttributes NewsML-G2_2_22-spec-All-Power_xsd.tmp#ApproximateDateTimePropType_approxstart NewsML-G2_2_22-spec-All-Power_xsd.tmp#ApproximateDateTimePropType_approxend NewsML-G2_2_22-spec-All-Power_xsd.tmp#ApproximateDateTimePropType
Type ApproximateDateTimePropType
Type hierarchy
Properties
content complex
minOccurs 0
Attributes
QName Type Use Annotation
approxend TruncatedDateTimeType optional
The date (and optionally the time) at which the approximation range ends.
approxstart TruncatedDateTimeType optional
The date (and optionally time) at which the approximation range begins.
creator QCodeType optional
If the attribute is empty, specifies which entity (person, organisation or system) will edit the property - expressed by a QCode. If the attribute is non-empty, specifies which entity (person, organisation or system) has edited the property.
creatoruri IRIType optional
If the attribute is empty, specifies which entity (person, organisation or system) will edit the property - expressed by a URI. If the attribute is non-empty, specifies which entity (person, organisation or system) has edited the property.
custom xs:boolean optional
If set to true the corresponding property was added to the G2 Item for a specific customer or group of customers only. The default value of this property is false which applies when this attribute is not used with the property.
how QCodeType optional
Indicates by which means the value was extracted from the content - expressed by a QCode
howuri IRIType optional
Indicates by which means the value was extracted from the content - expressed by a URI
id xs:ID optional
The local identifier of the property.
modified DateOptTimeType optional
The date (and, optionally, the time) when the property was last modified. The initial value is the date (and, optionally, the time) of creation of the property.
pubconstraint QCodeListType optional
One or many constraints that apply to publishing the value of the property - expressed by a QCode. Each constraint applies to all descendant elements.
pubconstrainturi IRIListType optional
One or many constraints that apply to publishing the value of the property - expressed by a URI. Each constraint applies to all descendant elements.
why QCodeType optional
Why the metadata has been included - expressed by a QCode
whyuri IRIType optional
Why the metadata has been included - expressed by a URI
Wildcard: ANY attribute from ANY namespace OTHER than 'http://iptc.org/std/nar/2006-10-01/'
Source
<xs:element name="scheduled" type="ApproximateDateTimePropType" minOccurs="0">
  <xs:annotation>
    <xs:documentation>The scheduled time of delivery for the planned G2 item(s).</xs:documentation>
  </xs:annotation>
</xs:element>
Element newsCoverage / planning / service
Namespace http://iptc.org/std/nar/2006-10-01/
Annotations
An editorial service by which the planned G2 item(s) will be distributed.
Diagram
Diagram NewsML-G2_2_22-spec-All-Power_xsd.tmp#commonPowerAttributes NewsML-G2_2_22-spec-All-Power_xsd.tmp#QCodePropType_qcode NewsML-G2_2_22-spec-All-Power_xsd.tmp#QCodePropType_uri NewsML-G2_2_22-spec-All-Power_xsd.tmp#QCodePropType NewsML-G2_2_22-spec-All-Power_xsd.tmp#i18nAttributes NewsML-G2_2_22-spec-All-Power_xsd.tmp#name NewsML-G2_2_22-spec-All-Power_xsd.tmp#hierarchyInfo NewsML-G2_2_22-spec-All-Power_xsd.tmp#QualPropType
Type QualPropType
Type hierarchy
Properties
content complex
minOccurs 0
maxOccurs unbounded
Model
Children hierarchyInfo, name
Instance
<service creator="" creatoruri="" custom="" dir="" how="" howuri="" id="" xml:lang="" modified="" pubconstraint="" pubconstrainturi="" qcode="" uri="" why="" whyuri="" xmlns="http://iptc.org/std/nar/2006-10-01/">
  <name creator="" creatoruri="" custom="" dir="" how="" howuri="" id="" xml:lang="" modified="" part="" parturi="" pubconstraint="" pubconstrainturi="" role="" roleuri="" validfrom="" validto="" why="" whyuri="">{1,1}</name>
  <hierarchyInfo creator="" creatoruri="" custom="" how="" howuri="" id="" modified="" pubconstraint="" pubconstrainturi="" why="" whyuri="">{1,1}</hierarchyInfo>
</service>
Attributes
QName Type Use Annotation
creator QCodeType optional
If the attribute is empty, specifies which entity (person, organisation or system) will edit the property - expressed by a QCode. If the attribute is non-empty, specifies which entity (person, organisation or system) has edited the property.
creatoruri IRIType optional
If the attribute is empty, specifies which entity (person, organisation or system) will edit the property - expressed by a URI. If the attribute is non-empty, specifies which entity (person, organisation or system) has edited the property.
custom xs:boolean optional
If set to true the corresponding property was added to the G2 Item for a specific customer or group of customers only. The default value of this property is false which applies when this attribute is not used with the property.
dir restriction of xs:NMTOKEN optional
The directionality of textual content (enumeration: ltr, rtl)
how QCodeType optional
Indicates by which means the value was extracted from the content - expressed by a QCode
howuri IRIType optional
Indicates by which means the value was extracted from the content - expressed by a URI
id xs:ID optional
The local identifier of the property.
modified DateOptTimeType optional
The date (and, optionally, the time) when the property was last modified. The initial value is the date (and, optionally, the time) of creation of the property.
pubconstraint QCodeListType optional
One or many constraints that apply to publishing the value of the property - expressed by a QCode. Each constraint applies to all descendant elements.
pubconstrainturi IRIListType optional
One or many constraints that apply to publishing the value of the property - expressed by a URI. Each constraint applies to all descendant elements.
qcode QCodeType optional
A qualified code which identifies a concept  - either the  qcode or the uri attribute MUST be used
uri IRIType optional
A URI which identifies a concept  - either the  qcode or the uri attribute MUST be used
why QCodeType optional
Why the metadata has been included - expressed by a QCode
whyuri IRIType optional
Why the metadata has been included - expressed by a URI
xml:lang union of(xs:language, restriction of xs:string) optional
Attempting to install the relevant ISO 2- and 3-letter
         codes as the enumerated possible values is probably never
         going to be a realistic possibility.  See
         RFC 3066 at http://www.ietf.org/rfc/rfc3066.txt and the IANA registry
         at http://www.iana.org/assignments/lang-tag-apps.htm for
         further information.

         The union allows for the 'un-declaration' of xml:lang with
         the empty string.
Wildcard: ANY attribute from ANY namespace OTHER than 'http://iptc.org/std/nar/2006-10-01/'
Source
<xs:element name="service" type="QualPropType" minOccurs="0" maxOccurs="unbounded">
  <xs:annotation>
    <xs:documentation>An editorial service by which the planned G2 item(s) will be distributed.</xs:documentation>
  </xs:annotation>
</xs:element>
Element newsCoverage / planning / edNote
Namespace http://iptc.org/std/nar/2006-10-01/
Annotations
Additional natural language information about the planned coverage addressed to the editorial people receiving and processing the item.
Diagram
Diagram NewsML-G2_2_22-spec-All-Power_xsd.tmp#commonPowerAttributes NewsML-G2_2_22-spec-All-Power_xsd.tmp#i18nAttributes NewsML-G2_2_22-spec-All-Power_xsd.tmp#BlockType_media NewsML-G2_2_22-spec-All-Power_xsd.tmp#BlockType_role NewsML-G2_2_22-spec-All-Power_xsd.tmp#BlockType_roleuri NewsML-G2_2_22-spec-All-Power_xsd.tmp#a NewsML-G2_2_22-spec-All-Power_xsd.tmp#span NewsML-G2_2_22-spec-All-Power_xsd.tmp#ruby NewsML-G2_2_22-spec-All-Power_xsd.tmp#br NewsML-G2_2_22-spec-All-Power_xsd.tmp#inline NewsML-G2_2_22-spec-All-Power_xsd.tmp#BlockType
Type BlockType
Properties
content complex
minOccurs 0
maxOccurs unbounded
mixed true
Model
a | span | ruby | br | inline | ANY element from ANY namespace OTHER than 'http://iptc.org/std/nar/2006-10-01/'
Children a, br, inline, ruby, span
Instance
<edNote creator="" creatoruri="" custom="" dir="" how="" howuri="" id="" xml:lang="" media="" modified="" pubconstraint="" pubconstrainturi="" role="" roleuri="" why="" whyuri="" xmlns="http://iptc.org/std/nar/2006-10-01/">
  <a class="" creator="" creatoruri="" custom="" dir="" how="" howuri="" href="" hreflang="" id="" xml:lang="" modified="" pubconstraint="" pubconstrainturi="" rel="" rev="" why="" whyuri="">{1,1}</a>
  <span class="" creator="" creatoruri="" custom="" dir="" how="" howuri="" id="" xml:lang="" modified="" pubconstraint="" pubconstrainturi="" why="" whyuri="">{1,1}</span>
  <ruby creator="" creatoruri="" custom="" dir="" how="" howuri="" id="" xml:lang="" modified="" pubconstraint="" pubconstrainturi="" why="" whyuri="">{1,1}</ruby>
  <br creator="" creatoruri="" custom="" how="" howuri="" id="" modified="" pubconstraint="" pubconstrainturi="" why="" whyuri="">{1,1}</br>
  <inline class="" confidence="" creator="" creatoruri="" custom="" derivedfrom="" dir="" how="" howuri="" id="" xml:lang="" literal="" modified="" pubconstraint="" pubconstrainturi="" qcode="" relevance="" type="" typeuri="" uri="" why="" whyuri="">{1,1}</inline>
</edNote>
Attributes
QName Type Use Annotation
creator QCodeType optional
If the attribute is empty, specifies which entity (person, organisation or system) will edit the property - expressed by a QCode. If the attribute is non-empty, specifies which entity (person, organisation or system) has edited the property.
creatoruri IRIType optional
If the attribute is empty, specifies which entity (person, organisation or system) will edit the property - expressed by a URI. If the attribute is non-empty, specifies which entity (person, organisation or system) has edited the property.
custom xs:boolean optional
If set to true the corresponding property was added to the G2 Item for a specific customer or group of customers only. The default value of this property is false which applies when this attribute is not used with the property.
dir restriction of xs:NMTOKEN optional
The directionality of textual content (enumeration: ltr, rtl)
how QCodeType optional
Indicates by which means the value was extracted from the content - expressed by a QCode
howuri IRIType optional
Indicates by which means the value was extracted from the content - expressed by a URI
id xs:ID optional
The local identifier of the property.
media xs:NMTOKENS optional
An indication of the target media type(s)
values as defined by the Cascading Style Sheets (CSS) specification.
modified DateOptTimeType optional
The date (and, optionally, the time) when the property was last modified. The initial value is the date (and, optionally, the time) of creation of the property.
pubconstraint QCodeListType optional
One or many constraints that apply to publishing the value of the property - expressed by a QCode. Each constraint applies to all descendant elements.
pubconstrainturi IRIListType optional
One or many constraints that apply to publishing the value of the property - expressed by a URI. Each constraint applies to all descendant elements.
role QCodeListType optional
A refinement of the semantics of the block.
roleuri IRIType optional
A URI identifying the refined semantics of the definition.
why QCodeType optional
Why the metadata has been included - expressed by a QCode
whyuri IRIType optional
Why the metadata has been included - expressed by a URI
xml:lang union of(xs:language, restriction of xs:string) optional
Attempting to install the relevant ISO 2- and 3-letter
         codes as the enumerated possible values is probably never
         going to be a realistic possibility.  See
         RFC 3066 at http://www.ietf.org/rfc/rfc3066.txt and the IANA registry
         at http://www.iana.org/assignments/lang-tag-apps.htm for
         further information.

         The union allows for the 'un-declaration' of xml:lang with
         the empty string.
Wildcard: ANY attribute from ANY namespace OTHER than 'http://iptc.org/std/nar/2006-10-01/'
Source
<xs:element name="edNote" type="BlockType" minOccurs="0" maxOccurs="unbounded">
  <xs:annotation>
    <xs:documentation>Additional natural language information about the planned coverage addressed to the editorial people receiving and processing the item.</xs:documentation>
  </xs:annotation>
</xs:element>
Element newsCoverage / planning / newsContentCharacteristics
Namespace http://iptc.org/std/nar/2006-10-01/
Annotations
The characteristics of the content of a News Item
Diagram
Diagram NewsML-G2_2_22-spec-All-Power_xsd.tmp#commonPowerAttributes NewsML-G2_2_22-spec-All-Power_xsd.tmp#newsContentCharacteristics
Properties
content complex
minOccurs 0
Attributes
QName Type Use Annotation
audiobitrate xs:positiveInteger optional
The audio bit rate in  bits per second
audiochannels QCodeType optional
The audio sound system - expressed by a QCode
audiochannelsuri IRIType optional
The audio sound system - expressed by a URI
audiocodec QCodeType optional
The applicable codec for audio data - expressed by a QCode
audiocodecuri IRIType optional
The applicable codec for audio data - expressed by a URI
audiosamplerate xs:positiveInteger optional
The number of audio samples per second, expressed as a sampling frequency in Hz
audiosamplesize xs:positiveInteger optional
The number of bits per audio sample
audiovbr xs:boolean optional
An indication that the audio data is encoded with a variable bit rate
colourdepth xs:nonNegativeInteger optional
The bit depth defining the spread of colour data within each sample.
colourindicator QCodeType optional
Indicates whether the still or moving image is coloured or black and white. The recommended vocabulary is the IPTC Colour Indicator NewsCodes http://cv.iptc.org/newscodes/colourindicator/  - expressed by a QCode
colourindicatoruri IRIType optional
Indicates whether the still or moving image is coloured or black and white. The recommended vocabulary is the IPTC Colour Indicator NewsCodes http://cv.iptc.org/newscodes/colourindicator/  - expressed by a URI
colourspace QCodeType optional
The colour space of an image - expressed by a QCode
colourspaceuri IRIType optional
The colour space of an image - expressed by a URI
creator QCodeType optional
If the attribute is empty, specifies which entity (person, organisation or system) will edit the property - expressed by a QCode. If the attribute is non-empty, specifies which entity (person, organisation or system) has edited the property.
creatoruri IRIType optional
If the attribute is empty, specifies which entity (person, organisation or system) will edit the property - expressed by a URI. If the attribute is non-empty, specifies which entity (person, organisation or system) has edited the property.
custom xs:boolean optional
If set to true the corresponding property was added to the G2 Item for a specific customer or group of customers only. The default value of this property is false which applies when this attribute is not used with the property.
duration xs:string optional
The clip duration in time units defined by durationUnit. The default time unit is seconds. Applies to audio-visual content.
durationunit QCodeType optional
If present it defines the time unit for the duration attribute. Only codes for integer value time units of the recommended CV (available at http://cv.iptc.org/newscodes/timeunit/ )  must be applied - expressed by a QCode
durationunituri IRIType optional
If present it defines the time unit for the duration attribute. Only codes for integer value time units of the recommended CV (available at http://cv.iptc.org/newscodes/timeunit/ )  must be applied - expressed by a URI
height xs:nonNegativeInteger optional
The height of visual content.
heightunit QCodeType optional
If present defines the height unit for the heigth - expressed by a QCode
heightunituri IRIType optional
If present defines the height unit for the heigth - expressed by a URI
how QCodeType optional
Indicates by which means the value was extracted from the content - expressed by a QCode
howuri IRIType optional
Indicates by which means the value was extracted from the content - expressed by a URI
id xs:ID optional
The local identifier of the property.
layoutorientation QCodeType optional
Indicates whether the human interpretation of the top of the image is aligned to its short or long side - expressed by a QCode
layoutorientationuri IRIType optional
Indicates whether the human interpretation of the top of the image is aligned to its short or long side - expressed by a URI
linecount xs:nonNegativeInteger optional
The count of lines of textual content
modified DateOptTimeType optional
The date (and, optionally, the time) when the property was last modified. The initial value is the date (and, optionally, the time) of creation of the property.
orientation xs:nonNegativeInteger optional
The orientation of the visual content of an image in regard to the standard rendition of the digital image data
pagecount xs:nonNegativeInteger optional
The count of pages of the content
pubconstraint QCodeListType optional
One or many constraints that apply to publishing the value of the property - expressed by a QCode. Each constraint applies to all descendant elements.
pubconstrainturi IRIListType optional
One or many constraints that apply to publishing the value of the property - expressed by a URI. Each constraint applies to all descendant elements.
resolution xs:positiveInteger optional
The recommended printing resolution for an image in dots per inch
videoaspectratio g2normalizedString optional
The video aspect ratio
videoavgbitrate xs:positiveInteger optional
The video average bit rate in bits per second. Used when the bit rate is variable
videocodec QCodeType optional
The applicable codec for video data - expressed by a QCode
videocodecuri IRIType optional
The applicable codec for video data - expressed by a URI
videodefinition QCodeType optional
Indicates which video definition is applied to this rendition of video content - expressed by a QCode - but it does not imply any particular technical characteristics of the video.The recommended vocabulary is the IPTC Video Definition NewsCodes http://cv.iptc.org/newscodes/videodefinition/
videodefinitionuri IRIType optional
Indicates which video definition is applied to this rendition of video content - expressed by a URI - but it does not imply any particular technical characteristics of the video.The recommended vocabulary is the IPTC Video Definition NewsCodes http://cv.iptc.org/newscodes/videodefinition/
videoframerate xs:decimal optional
The number of video frames per second, i.e. the rate at which the material should be shown in order to achieve the intended visual effect
videosampling g2normalizedString optional
The video sampling method
videoscaling QCodeType optional
Indicates how the original content was scaled to this format - expressed by a QCode. The recommended vocabulary is the IPTC Video Scaling NewsCodes http://cv.iptc.org/newscodes/videoscaling/
videoscalinguri IRIType optional
Indicates how the original content was scaled to this format - expressed by a URI. The recommended vocabulary is the IPTC Video Scaling NewsCodes http://cv.iptc.org/newscodes/videoscaling/
videoscan restriction of xs:string optional
The video scan technique, progressive or interlaced
videovbr xs:boolean optional
An indication that video data is encoded with a variable bit rate
why QCodeType optional
Why the metadata has been included - expressed by a QCode
whyuri IRIType optional
Why the metadata has been included - expressed by a URI
width xs:nonNegativeInteger optional
The image width for visual content.
widthunit QCodeType optional
If present defines the width unit for the width - expressed by a QCode
widthunituri IRIType optional
If present defines the width unit for the width - expressed by a URI
wordcount xs:nonNegativeInteger optional
The count of words of textual content.
Source
<xs:element name="newsContentCharacteristics" minOccurs="0">
  <xs:annotation>
    <xs:documentation>The characteristics of the content of a News Item</xs:documentation>
  </xs:annotation>
  <xs:complexType>
    <xs:attributeGroup ref="commonPowerAttributes"/>
    <xs:attributeGroup ref="newsContentCharacteristics"/>
  </xs:complexType>
</xs:element>
Element newsCoverage / planning / planningExtProperty
Namespace http://iptc.org/std/nar/2006-10-01/
Annotations
Extension Property; the semantics are defined by the concept referenced by the rel attribute. The semantics of the Extension Property must have the same scope as the parent property.
Diagram
Diagram NewsML-G2_2_22-spec-All-Power_xsd.tmp#commonPowerAttributes NewsML-G2_2_22-spec-All-Power_xsd.tmp#flexAttributes NewsML-G2_2_22-spec-All-Power_xsd.tmp#i18nAttributes NewsML-G2_2_22-spec-All-Power_xsd.tmp#name NewsML-G2_2_22-spec-All-Power_xsd.tmp#definition NewsML-G2_2_22-spec-All-Power_xsd.tmp#note NewsML-G2_2_22-spec-All-Power_xsd.tmp#facet NewsML-G2_2_22-spec-All-Power_xsd.tmp#remoteInfo NewsML-G2_2_22-spec-All-Power_xsd.tmp#hierarchyInfo NewsML-G2_2_22-spec-All-Power_xsd.tmp#ConceptDefinitionGroup NewsML-G2_2_22-spec-All-Power_xsd.tmp#sameAs NewsML-G2_2_22-spec-All-Power_xsd.tmp#broader NewsML-G2_2_22-spec-All-Power_xsd.tmp#narrower NewsML-G2_2_22-spec-All-Power_xsd.tmp#related NewsML-G2_2_22-spec-All-Power_xsd.tmp#ConceptRelationshipsGroup NewsML-G2_2_22-spec-All-Power_xsd.tmp#Flex1PropType NewsML-G2_2_22-spec-All-Power_xsd.tmp#arbitraryValueAttributes NewsML-G2_2_22-spec-All-Power_xsd.tmp#Flex1ExtPropType NewsML-G2_2_22-spec-All-Power_xsd.tmp#Flex2ExtPropType_rel NewsML-G2_2_22-spec-All-Power_xsd.tmp#Flex2ExtPropType_reluri NewsML-G2_2_22-spec-All-Power_xsd.tmp#timeValidityAttributes NewsML-G2_2_22-spec-All-Power_xsd.tmp#Flex2ExtPropType
Type Flex2ExtPropType
Type hierarchy
Properties
content complex
minOccurs 0
maxOccurs unbounded
Model
(name | definition | note | facet | remoteInfo | hierarchyInfo) , (sameAs | broader | narrower | related) , ANY element from ANY namespace OTHER than 'http://iptc.org/std/nar/2006-10-01/'
Children broader, definition, facet, hierarchyInfo, name, narrower, note, related, remoteInfo, sameAs
Instance
<planningExtProperty creator="" creatoruri="" custom="" dir="" how="" howuri="" id="" xml:lang="" literal="" modified="" pubconstraint="" pubconstrainturi="" qcode="" rel="" reluri="" type="" typeuri="" uri="" validfrom="" validto="" value="" valuedatatype="" valueunit="" valueunituri="" why="" whyuri="" xmlns="http://iptc.org/std/nar/2006-10-01/">
  <name creator="" creatoruri="" custom="" dir="" how="" howuri="" id="" xml:lang="" modified="" part="" parturi="" pubconstraint="" pubconstrainturi="" role="" roleuri="" validfrom="" validto="" why="" whyuri="">{1,1}</name>
  <definition creator="" creatoruri="" custom="" dir="" how="" howuri="" id="" xml:lang="" media="" modified="" pubconstraint="" pubconstrainturi="" role="" roleuri="" validfrom="" validto="" why="" whyuri="">{1,1}</definition>
  <note creator="" creatoruri="" custom="" dir="" how="" howuri="" id="" xml:lang="" media="" modified="" pubconstraint="" pubconstrainturi="" role="" roleuri="" validfrom="" validto="" why="" whyuri="">{1,1}</note>
  <facet creator="" creatoruri="" custom="" dir="" g2flag="DEPR" how="" howuri="" id="" xml:lang="" literal="" modified="" pubconstraint="" pubconstrainturi="" qcode="" rel="" reluri="" type="" typeuri="" uri="" validfrom="" validto="" why="" whyuri="">{1,1}</facet>
  <remoteInfo contenttype="" contenttypevariant="" creator="" creatoruri="" custom="" dir="" format="" formaturi="" guidref="" how="" howuri="" href="" hreftype="" id="" xml:lang="" modified="" persistidref="" pubconstraint="" pubconstrainturi="" rank="" rel="" reluri="" residref="" size="" title="" validfrom="" validto="" version="" why="" whyuri="">{1,1}</remoteInfo>
  <hierarchyInfo creator="" creatoruri="" custom="" how="" howuri="" id="" modified="" pubconstraint="" pubconstrainturi="" why="" whyuri="">{1,1}</hierarchyInfo>
  <sameAs creator="" creatoruri="" custom="" dir="" how="" howuri="" id="" xml:lang="" literal="" modified="" pubconstraint="" pubconstrainturi="" qcode="" type="" typeuri="" uri="" validfrom="" validto="" why="" whyuri="">{1,1}</sameAs>
  <broader creator="" creatoruri="" custom="" dir="" how="" howuri="" id="" xml:lang="" literal="" modified="" pubconstraint="" pubconstrainturi="" qcode="" rank="" rel="" reluri="" type="" typeuri="" uri="" validfrom="" validto="" why="" whyuri="">{1,1}</broader>
  <narrower creator="" creatoruri="" custom="" dir="" how="" howuri="" id="" xml:lang="" literal="" modified="" pubconstraint="" pubconstrainturi="" qcode="" rank="" rel="" reluri="" type="" typeuri="" uri="" validfrom="" validto="" why="" whyuri="">{1,1}</narrower>
  <related creator="" creatoruri="" custom="" dir="" how="" howuri="" id="" xml:lang="" literal="" modified="" pubconstraint="" pubconstrainturi="" qcode="" rank="" rel="" reluri="" type="" typeuri="" uri="" validfrom="" validto="" value="" valuedatatype="" valueunit="" valueunituri="" why="" whyuri="">{1,1}</related>
</planningExtProperty>
Attributes
QName Type Use Annotation
creator QCodeType optional
If the attribute is empty, specifies which entity (person, organisation or system) will edit the property - expressed by a QCode. If the attribute is non-empty, specifies which entity (person, organisation or system) has edited the property.
creatoruri IRIType optional
If the attribute is empty, specifies which entity (person, organisation or system) will edit the property - expressed by a URI. If the attribute is non-empty, specifies which entity (person, organisation or system) has edited the property.
custom xs:boolean optional
If set to true the corresponding property was added to the G2 Item for a specific customer or group of customers only. The default value of this property is false which applies when this attribute is not used with the property.
dir restriction of xs:NMTOKEN optional
The directionality of textual content (enumeration: ltr, rtl)
how QCodeType optional
Indicates by which means the value was extracted from the content - expressed by a QCode
howuri IRIType optional
Indicates by which means the value was extracted from the content - expressed by a URI
id xs:ID optional
The local identifier of the property.
literal g2normalizedString optional
A free-text value assigned as property value.
modified DateOptTimeType optional
The date (and, optionally, the time) when the property was last modified. The initial value is the date (and, optionally, the time) of creation of the property.
pubconstraint QCodeListType optional
One or many constraints that apply to publishing the value of the property - expressed by a QCode. Each constraint applies to all descendant elements.
pubconstrainturi IRIListType optional
One or many constraints that apply to publishing the value of the property - expressed by a URI. Each constraint applies to all descendant elements.
qcode QCodeType optional
A qualified code which identifies a concept.
rel QCodeType optional
The identifier of a concept defining the semantics of this property - expressed by a QCode / either the rel or the reluri attribute MUST be used
reluri IRIType optional
The identifier of a concept defining the semantics of this property - expressed by a URI / either the rel or the reluri attribute MUST be used
type QCodeType optional
The type of the concept assigned as controlled property value - expressed by a QCode
typeuri IRIType optional
The type of the concept assigned as controlled property value - expressed by a URI
uri IRIType optional
A URI which identifies a concept.
validfrom DateOptTimeType optional
The date (and, optionally, the time) before which a relationship is not valid.
validto DateOptTimeType optional
The date (and, optionally, the time) after which a relationship is not valid.
value xs:string optional
The related value (see more in the spec document)
valuedatatype xs:QName optional
The datatype of the value attribute – it MUST be one of the built-in datatypes defined by XML Schema version 1.0.
valueunit QCodeType optional
The unit of the value attribute.
valueunituri IRIType optional
The unit of the value attribute - expressed by a URI
why QCodeType optional
Why the metadata has been included - expressed by a QCode
whyuri IRIType optional
Why the metadata has been included - expressed by a URI
xml:lang union of(xs:language, restriction of xs:string) optional
Attempting to install the relevant ISO 2- and 3-letter
         codes as the enumerated possible values is probably never
         going to be a realistic possibility.  See
         RFC 3066 at http://www.ietf.org/rfc/rfc3066.txt and the IANA registry
         at http://www.iana.org/assignments/lang-tag-apps.htm for
         further information.

         The union allows for the 'un-declaration' of xml:lang with
         the empty string.
Wildcard: ANY attribute from ANY namespace OTHER than 'http://iptc.org/std/nar/2006-10-01/'
Source
<xs:element name="planningExtProperty" type="Flex2ExtPropType" minOccurs="0" maxOccurs="unbounded">
  <xs:annotation>
    <xs:documentation>Extension Property; the semantics are defined by the concept referenced by the rel attribute. The semantics of the Extension Property must have the same scope as the parent property.</xs:documentation>
  </xs:annotation>
</xs:element>
Element delivery
Namespace http://iptc.org/std/nar/2006-10-01/
Annotations
A set of references to G2 items which have been delivered under this news coverage definition.
Diagram
Diagram NewsML-G2_2_22-spec-All-Power_xsd.tmp#commonPowerAttributes NewsML-G2_2_22-spec-All-Power_xsd.tmp#delivery_deliveredItemRef
Properties
content complex
Used by
Element newsCoverage
Model
deliveredItemRef+ , ANY element from ANY namespace OTHER than 'http://iptc.org/std/nar/2006-10-01/'
Children deliveredItemRef
Instance
<delivery creator="" creatoruri="" custom="" how="" howuri="" id="" modified="" pubconstraint="" pubconstrainturi="" why="" whyuri="" xmlns="http://iptc.org/std/nar/2006-10-01/">
  <deliveredItemRef contenttype="" contenttypevariant="" creator="" creatoruri="" custom="" dir="" format="" formaturi="" guidref="" how="" howuri="" href="" hreftype="" id="" xml:lang="" modified="" persistidref="" pubconstraint="" pubconstrainturi="" rank="" rel="" reluri="" residref="" size="" title="" validfrom="" validto="" version="" why="" whyuri="">{1,unbounded}</deliveredItemRef>
</delivery>
Attributes
QName Type Use Annotation
creator QCodeType optional
If the attribute is empty, specifies which entity (person, organisation or system) will edit the property - expressed by a QCode. If the attribute is non-empty, specifies which entity (person, organisation or system) has edited the property.
creatoruri IRIType optional
If the attribute is empty, specifies which entity (person, organisation or system) will edit the property - expressed by a URI. If the attribute is non-empty, specifies which entity (person, organisation or system) has edited the property.
custom xs:boolean optional
If set to true the corresponding property was added to the G2 Item for a specific customer or group of customers only. The default value of this property is false which applies when this attribute is not used with the property.
how QCodeType optional
Indicates by which means the value was extracted from the content - expressed by a QCode
howuri IRIType optional
Indicates by which means the value was extracted from the content - expressed by a URI
id xs:ID optional
The local identifier of the property.
modified DateOptTimeType optional
The date (and, optionally, the time) when the property was last modified. The initial value is the date (and, optionally, the time) of creation of the property.
pubconstraint QCodeListType optional
One or many constraints that apply to publishing the value of the property - expressed by a QCode. Each constraint applies to all descendant elements.
pubconstrainturi IRIListType optional
One or many constraints that apply to publishing the value of the property - expressed by a URI. Each constraint applies to all descendant elements.
why QCodeType optional
Why the metadata has been included - expressed by a QCode
whyuri IRIType optional
Why the metadata has been included - expressed by a URI
Wildcard: ANY attribute from ANY namespace OTHER than 'http://iptc.org/std/nar/2006-10-01/'
Source
<xs:element name="delivery">
  <xs:annotation>
    <xs:documentation>A set of references to G2 items which have been delivered under this news coverage definition.</xs:documentation>
  </xs:annotation>
  <xs:complexType>
    <xs:sequence>
      <xs:element name="deliveredItemRef" maxOccurs="unbounded" type="Link1Type">
        <xs:annotation>
          <xs:documentation>A reference to a G2 item which has been delivered under this news coverage definition.</xs:documentation>
        </xs:annotation>
      </xs:element>
      <xs:any namespace="##other" processContents="lax" minOccurs="0" maxOccurs="unbounded">
        <xs:annotation>
          <xs:documentation>Extension point for any provider specific properties for news coverage delivery - from any other namespace</xs:documentation>
        </xs:annotation>
      </xs:any>
    </xs:sequence>
    <xs:attributeGroup ref="commonPowerAttributes"/>
    <xs:anyAttribute namespace="##other" processContents="lax"/>
  </xs:complexType>
</xs:element>
Element delivery / deliveredItemRef
Namespace http://iptc.org/std/nar/2006-10-01/
Annotations
A reference to a G2 item which has been delivered under this news coverage definition.
Diagram
Diagram NewsML-G2_2_22-spec-All-Power_xsd.tmp#Link1Type_rel NewsML-G2_2_22-spec-All-Power_xsd.tmp#Link1Type_reluri NewsML-G2_2_22-spec-All-Power_xsd.tmp#Link1Type_rank NewsML-G2_2_22-spec-All-Power_xsd.tmp#targetResourceAttributes NewsML-G2_2_22-spec-All-Power_xsd.tmp#timeValidityAttributes NewsML-G2_2_22-spec-All-Power_xsd.tmp#i18nAttributes NewsML-G2_2_22-spec-All-Power_xsd.tmp#commonPowerAttributes NewsML-G2_2_22-spec-All-Power_xsd.tmp#deprecatedLinkAttributes NewsML-G2_2_22-spec-All-Power_xsd.tmp#Link1Type
Type Link1Type
Properties
content complex
maxOccurs unbounded
Model
ANY element from ANY namespace
Attributes
QName Type Use Annotation
contenttype xs:string optional
The IANA (Internet Assigned Numbers Authority) MIME type of the target resource.
contenttypevariant xs:string optional
A refinement of a generic content type (i.e. IANA MIME type) by a literal string value.
creator QCodeType optional
If the attribute is empty, specifies which entity (person, organisation or system) will edit the property - expressed by a QCode. If the attribute is non-empty, specifies which entity (person, organisation or system) has edited the property.
creatoruri IRIType optional
If the attribute is empty, specifies which entity (person, organisation or system) will edit the property - expressed by a URI. If the attribute is non-empty, specifies which entity (person, organisation or system) has edited the property.
custom xs:boolean optional
If set to true the corresponding property was added to the G2 Item for a specific customer or group of customers only. The default value of this property is false which applies when this attribute is not used with the property.
dir restriction of xs:NMTOKEN optional
The directionality of textual content (enumeration: ltr, rtl)
format QCodeType optional
A refinement of a generic content type (i.e. IANA MIME type) by a value from a controlled vocabulary - expressed by a QCode
formaturi IRIType optional
A refinement of a generic content type (i.e. IANA MIME type) by a value from a controlled vocabulary - expressed by a URI
guidref xs:string optional
The use of this attribute is DEPRECATED, use @residref instead. (was: The globally unique Identifier of the target Item.)
how QCodeType optional
Indicates by which means the value was extracted from the content - expressed by a QCode
howuri IRIType optional
Indicates by which means the value was extracted from the content - expressed by a URI
href IRIType optional
The locator of the target resource.
hreftype xs:string optional
The use of this attribute is DEPRECATED, use @contenttype instead. (was: An IANA MIME type.)
id xs:ID optional
The local identifier of the property.
modified DateOptTimeType optional
The date (and, optionally, the time) when the property was last modified. The initial value is the date (and, optionally, the time) of creation of the property.
persistidref xs:string optional
Points to an element inside the target resource which must be identified by an ID attribute having a value which is persistent for all versions of the target resource, i.e. for its entire lifecycle. (added NAR 1.8)
pubconstraint QCodeListType optional
One or many constraints that apply to publishing the value of the property - expressed by a QCode. Each constraint applies to all descendant elements.
pubconstrainturi IRIListType optional
One or many constraints that apply to publishing the value of the property - expressed by a URI. Each constraint applies to all descendant elements.
rank xs:nonNegativeInteger optional
The rank of the link among other links
rel QCodeType optional
The identifier of the relationship between the current Item and the target resource - expressed by a QCode
reluri IRIType optional
The identifier of the relationship between the current Item and the target resource - expressed by a URI
residref xs:string optional
The  provider’s identifier of the target resource.
size xs:nonNegativeInteger optional
The size in bytes of the target resource.
title xs:string optional
A short natural language name for the target resource.
validfrom DateOptTimeType optional
The date (and, optionally, the time) before which a relationship is not valid.
validto DateOptTimeType optional
The date (and, optionally, the time) after which a relationship is not valid.
version xs:positiveInteger optional
The version of the target resource. By default, the latest revision is retrieved when the link is activated.
why QCodeType optional
Why the metadata has been included - expressed by a QCode
whyuri IRIType optional
Why the metadata has been included - expressed by a URI
xml:lang union of(xs:language, restriction of xs:string) optional
Attempting to install the relevant ISO 2- and 3-letter
         codes as the enumerated possible values is probably never
         going to be a realistic possibility.  See
         RFC 3066 at http://www.ietf.org/rfc/rfc3066.txt and the IANA registry
         at http://www.iana.org/assignments/lang-tag-apps.htm for
         further information.

         The union allows for the 'un-declaration' of xml:lang with
         the empty string.
Wildcard: ANY attribute from ANY namespace OTHER than 'http://iptc.org/std/nar/2006-10-01/'
Source
<xs:element name="deliveredItemRef" maxOccurs="unbounded" type="Link1Type">
  <xs:annotation>
    <xs:documentation>A reference to a G2 item which has been delivered under this news coverage definition.</xs:documentation>
  </xs:annotation>
</xs:element>
Element newsCoverage / newsCoverageExtProperty
Namespace http://iptc.org/std/nar/2006-10-01/
Annotations
Extension Property; the semantics are defined by the concept referenced by the rel attribute. The semantics of the Extension Property must have the same scope as the parent property.
Diagram
Diagram NewsML-G2_2_22-spec-All-Power_xsd.tmp#commonPowerAttributes NewsML-G2_2_22-spec-All-Power_xsd.tmp#flexAttributes NewsML-G2_2_22-spec-All-Power_xsd.tmp#i18nAttributes NewsML-G2_2_22-spec-All-Power_xsd.tmp#name NewsML-G2_2_22-spec-All-Power_xsd.tmp#definition NewsML-G2_2_22-spec-All-Power_xsd.tmp#note NewsML-G2_2_22-spec-All-Power_xsd.tmp#facet NewsML-G2_2_22-spec-All-Power_xsd.tmp#remoteInfo NewsML-G2_2_22-spec-All-Power_xsd.tmp#hierarchyInfo NewsML-G2_2_22-spec-All-Power_xsd.tmp#ConceptDefinitionGroup NewsML-G2_2_22-spec-All-Power_xsd.tmp#sameAs NewsML-G2_2_22-spec-All-Power_xsd.tmp#broader NewsML-G2_2_22-spec-All-Power_xsd.tmp#narrower NewsML-G2_2_22-spec-All-Power_xsd.tmp#related NewsML-G2_2_22-spec-All-Power_xsd.tmp#ConceptRelationshipsGroup NewsML-G2_2_22-spec-All-Power_xsd.tmp#Flex1PropType NewsML-G2_2_22-spec-All-Power_xsd.tmp#arbitraryValueAttributes NewsML-G2_2_22-spec-All-Power_xsd.tmp#Flex1ExtPropType NewsML-G2_2_22-spec-All-Power_xsd.tmp#Flex2ExtPropType_rel NewsML-G2_2_22-spec-All-Power_xsd.tmp#Flex2ExtPropType_reluri NewsML-G2_2_22-spec-All-Power_xsd.tmp#timeValidityAttributes NewsML-G2_2_22-spec-All-Power_xsd.tmp#Flex2ExtPropType
Type Flex2ExtPropType
Type hierarchy
Properties
content complex
minOccurs 0
maxOccurs unbounded
Model
(name | definition | note | facet | remoteInfo | hierarchyInfo) , (sameAs | broader | narrower | related) , ANY element from ANY namespace OTHER than 'http://iptc.org/std/nar/2006-10-01/'
Children broader, definition, facet, hierarchyInfo, name, narrower, note, related, remoteInfo, sameAs
Instance
<newsCoverageExtProperty creator="" creatoruri="" custom="" dir="" how="" howuri="" id="" xml:lang="" literal="" modified="" pubconstraint="" pubconstrainturi="" qcode="" rel="" reluri="" type="" typeuri="" uri="" validfrom="" validto="" value="" valuedatatype="" valueunit="" valueunituri="" why="" whyuri="" xmlns="http://iptc.org/std/nar/2006-10-01/">
  <name creator="" creatoruri="" custom="" dir="" how="" howuri="" id="" xml:lang="" modified="" part="" parturi="" pubconstraint="" pubconstrainturi="" role="" roleuri="" validfrom="" validto="" why="" whyuri="">{1,1}</name>
  <definition creator="" creatoruri="" custom="" dir="" how="" howuri="" id="" xml:lang="" media="" modified="" pubconstraint="" pubconstrainturi="" role="" roleuri="" validfrom="" validto="" why="" whyuri="">{1,1}</definition>
  <note creator="" creatoruri="" custom="" dir="" how="" howuri="" id="" xml:lang="" media="" modified="" pubconstraint="" pubconstrainturi="" role="" roleuri="" validfrom="" validto="" why="" whyuri="">{1,1}</note>
  <facet creator="" creatoruri="" custom="" dir="" g2flag="DEPR" how="" howuri="" id="" xml:lang="" literal="" modified="" pubconstraint="" pubconstrainturi="" qcode="" rel="" reluri="" type="" typeuri="" uri="" validfrom="" validto="" why="" whyuri="">{1,1}</facet>
  <remoteInfo contenttype="" contenttypevariant="" creator="" creatoruri="" custom="" dir="" format="" formaturi="" guidref="" how="" howuri="" href="" hreftype="" id="" xml:lang="" modified="" persistidref="" pubconstraint="" pubconstrainturi="" rank="" rel="" reluri="" residref="" size="" title="" validfrom="" validto="" version="" why="" whyuri="">{1,1}</remoteInfo>
  <hierarchyInfo creator="" creatoruri="" custom="" how="" howuri="" id="" modified="" pubconstraint="" pubconstrainturi="" why="" whyuri="">{1,1}</hierarchyInfo>
  <sameAs creator="" creatoruri="" custom="" dir="" how="" howuri="" id="" xml:lang="" literal="" modified="" pubconstraint="" pubconstrainturi="" qcode="" type="" typeuri="" uri="" validfrom="" validto="" why="" whyuri="">{1,1}</sameAs>
  <broader creator="" creatoruri="" custom="" dir="" how="" howuri="" id="" xml:lang="" literal="" modified="" pubconstraint="" pubconstrainturi="" qcode="" rank="" rel="" reluri="" type="" typeuri="" uri="" validfrom="" validto="" why="" whyuri="">{1,1}</broader>
  <narrower creator="" creatoruri="" custom="" dir="" how="" howuri="" id="" xml:lang="" literal="" modified="" pubconstraint="" pubconstrainturi="" qcode="" rank="" rel="" reluri="" type="" typeuri="" uri="" validfrom="" validto="" why="" whyuri="">{1,1}</narrower>
  <related creator="" creatoruri="" custom="" dir="" how="" howuri="" id="" xml:lang="" literal="" modified="" pubconstraint="" pubconstrainturi="" qcode="" rank="" rel="" reluri="" type="" typeuri="" uri="" validfrom="" validto="" value="" valuedatatype="" valueunit="" valueunituri="" why="" whyuri="">{1,1}</related>
</newsCoverageExtProperty>
Attributes
QName Type Use Annotation
creator QCodeType optional
If the attribute is empty, specifies which entity (person, organisation or system) will edit the property - expressed by a QCode. If the attribute is non-empty, specifies which entity (person, organisation or system) has edited the property.
creatoruri IRIType optional
If the attribute is empty, specifies which entity (person, organisation or system) will edit the property - expressed by a URI. If the attribute is non-empty, specifies which entity (person, organisation or system) has edited the property.
custom xs:boolean optional
If set to true the corresponding property was added to the G2 Item for a specific customer or group of customers only. The default value of this property is false which applies when this attribute is not used with the property.
dir restriction of xs:NMTOKEN optional
The directionality of textual content (enumeration: ltr, rtl)
how QCodeType optional
Indicates by which means the value was extracted from the content - expressed by a QCode
howuri IRIType optional
Indicates by which means the value was extracted from the content - expressed by a URI
id xs:ID optional
The local identifier of the property.
literal g2normalizedString optional
A free-text value assigned as property value.
modified DateOptTimeType optional
The date (and, optionally, the time) when the property was last modified. The initial value is the date (and, optionally, the time) of creation of the property.
pubconstraint QCodeListType optional
One or many constraints that apply to publishing the value of the property - expressed by a QCode. Each constraint applies to all descendant elements.
pubconstrainturi IRIListType optional
One or many constraints that apply to publishing the value of the property - expressed by a URI. Each constraint applies to all descendant elements.
qcode QCodeType optional
A qualified code which identifies a concept.
rel QCodeType optional
The identifier of a concept defining the semantics of this property - expressed by a QCode / either the rel or the reluri attribute MUST be used
reluri IRIType optional
The identifier of a concept defining the semantics of this property - expressed by a URI / either the rel or the reluri attribute MUST be used
type QCodeType optional
The type of the concept assigned as controlled property value - expressed by a QCode
typeuri IRIType optional
The type of the concept assigned as controlled property value - expressed by a URI
uri IRIType optional
A URI which identifies a concept.
validfrom DateOptTimeType optional
The date (and, optionally, the time) before which a relationship is not valid.
validto DateOptTimeType optional
The date (and, optionally, the time) after which a relationship is not valid.
value xs:string optional
The related value (see more in the spec document)
valuedatatype xs:QName optional
The datatype of the value attribute – it MUST be one of the built-in datatypes defined by XML Schema version 1.0.
valueunit QCodeType optional
The unit of the value attribute.
valueunituri IRIType optional
The unit of the value attribute - expressed by a URI
why QCodeType optional
Why the metadata has been included - expressed by a QCode
whyuri IRIType optional
Why the metadata has been included - expressed by a URI
xml:lang union of(xs:language, restriction of xs:string) optional
Attempting to install the relevant ISO 2- and 3-letter
         codes as the enumerated possible values is probably never
         going to be a realistic possibility.  See
         RFC 3066 at http://www.ietf.org/rfc/rfc3066.txt and the IANA registry
         at http://www.iana.org/assignments/lang-tag-apps.htm for
         further information.

         The union allows for the 'un-declaration' of xml:lang with
         the empty string.
Wildcard: ANY attribute from ANY namespace OTHER than 'http://iptc.org/std/nar/2006-10-01/'
Source
<xs:element name="newsCoverageExtProperty" type="Flex2ExtPropType" minOccurs="0" maxOccurs="unbounded">
  <xs:annotation>
    <xs:documentation>Extension Property; the semantics are defined by the concept referenced by the rel attribute. The semantics of the Extension Property must have the same scope as the parent property.</xs:documentation>
  </xs:annotation>
</xs:element>
Element catalogItem
Namespace http://iptc.org/std/nar/2006-10-01/
Annotations
An Item containing a single managed NewsML-G2 catalog
Diagram
Diagram NewsML-G2_2_22-spec-All-Power_xsd.tmp#AnyItemType_standard NewsML-G2_2_22-spec-All-Power_xsd.tmp#AnyItemType_standardversion NewsML-G2_2_22-spec-All-Power_xsd.tmp#AnyItemType_conformance NewsML-G2_2_22-spec-All-Power_xsd.tmp#AnyItemType_guid NewsML-G2_2_22-spec-All-Power_xsd.tmp#AnyItemType_version NewsML-G2_2_22-spec-All-Power_xsd.tmp#i18nAttributes NewsML-G2_2_22-spec-All-Power_xsd.tmp#catalogRef NewsML-G2_2_22-spec-All-Power_xsd.tmp#catalog NewsML-G2_2_22-spec-All-Power_xsd.tmp#hopHistory NewsML-G2_2_22-spec-All-Power_xsd.tmp#rightsInfo NewsML-G2_2_22-spec-All-Power_xsd.tmp#itemMeta NewsML-G2_2_22-spec-All-Power_xsd.tmp#AnyItemType NewsML-G2_2_22-spec-All-Power_xsd.tmp#catalogItem_contentMeta NewsML-G2_2_22-spec-All-Power_xsd.tmp#catalogContainer
Type extension of AnyItemType
Type hierarchy
Properties
content complex
Model
ANY element from namespace(s) 'http://www.w3.org/2000/09/xmldsig#' , (catalogRef | catalog) , hopHistory{0,1} , rightsInfo* , itemMeta , contentMeta{0,1} , catalogContainer
Children catalog, catalogContainer, catalogRef, contentMeta, hopHistory, itemMeta, rightsInfo
Instance
<catalogItem conformance="core" dir="" guid="" xml:lang="" standard="" standardversion="" version="1" xmlns="http://iptc.org/std/nar/2006-10-01/">
  <catalogRef creator="" creatoruri="" custom="" how="" howuri="" href="" id="" modified="" pubconstraint="" pubconstrainturi="" why="" whyuri="">{1,1}</catalogRef>
  <catalog additionalInfo="" authority="" creator="" creatoruri="" custom="" guid="" how="" howuri="" id="" modified="" pubconstraint="" pubconstrainturi="" url="" version="" why="" whyuri="">{1,1}</catalog>
  <hopHistory creator="" creatoruri="" custom="" how="" howuri="" id="" modified="" pubconstraint="" pubconstrainturi="" why="" whyuri="">{0,1}</hopHistory>
  <rightsInfo aspect="" aspecturi="" creator="" creatoruri="" custom="" dir="" how="" howuri="" id="" idrefs="" xml:lang="" modified="" pubconstraint="" pubconstrainturi="" scope="" scopeuri="" validfrom="" validto="" why="" whyuri="">{0,unbounded}</rightsInfo>
  <itemMeta creator="" creatoruri="" custom="" dir="" how="" howuri="" id="" xml:lang="" modified="" pubconstraint="" pubconstrainturi="" why="" whyuri="">{1,1}</itemMeta>
  <contentMeta creator="" creatoruri="" custom="" dir="" how="" howuri="" id="" xml:lang="" modified="" pubconstraint="" pubconstrainturi="" why="" whyuri="">{0,1}</contentMeta>
  <catalogContainer>{1,1}</catalogContainer>
</catalogItem>
Attributes
QName Type Default Use Annotation
conformance xs:string core optional
The conformance level with which the Item is conformant.
dir restriction of xs:NMTOKEN optional
The directionality of textual content (enumeration: ltr, rtl)
guid xs:string required
The persistent, universally unique identifier common for all versions of the Item.
standard xs:string required
The IPTC standard with which the Item is conformant.
standardversion restriction of xs:string required
The major-minor version of the IPTC standard with which the Item is conformant.
version xs:positiveInteger 1 optional
The version of the Item.
xml:lang union of(xs:language, restriction of xs:string) optional
Attempting to install the relevant ISO 2- and 3-letter
         codes as the enumerated possible values is probably never
         going to be a realistic possibility.  See
         RFC 3066 at http://www.ietf.org/rfc/rfc3066.txt and the IANA registry
         at http://www.iana.org/assignments/lang-tag-apps.htm for
         further information.

         The union allows for the 'un-declaration' of xml:lang with
         the empty string.
Wildcard: ANY attribute from ANY namespace OTHER than 'http://iptc.org/std/nar/2006-10-01/'
Source
<xs:element name="catalogItem">
  <xs:annotation>
    <xs:documentation>An Item containing a single managed NewsML-G2 catalog</xs:documentation>
  </xs:annotation>
  <xs:complexType>
    <xs:complexContent>
      <xs:extension base="AnyItemType">
        <xs:sequence>
          <xs:element name="contentMeta" type="ContentMetadataCatType" minOccurs="0">
            <xs:annotation>
              <xs:documentation>Content Metadata for a Planning Item</xs:documentation>
            </xs:annotation>
          </xs:element>
          <xs:element ref="catalogContainer"/>
        </xs:sequence>
      </xs:extension>
    </xs:complexContent>
  </xs:complexType>
</xs:element>
Element catalogItem / contentMeta
Namespace http://iptc.org/std/nar/2006-10-01/
Annotations
Content Metadata for a Planning Item
Diagram
Diagram NewsML-G2_2_22-spec-All-Power_xsd.tmp#commonPowerAttributes NewsML-G2_2_22-spec-All-Power_xsd.tmp#i18nAttributes NewsML-G2_2_22-spec-All-Power_xsd.tmp#contentCreated NewsML-G2_2_22-spec-All-Power_xsd.tmp#contentModified NewsML-G2_2_22-spec-All-Power_xsd.tmp#creator NewsML-G2_2_22-spec-All-Power_xsd.tmp#contributor NewsML-G2_2_22-spec-All-Power_xsd.tmp#altId NewsML-G2_2_22-spec-All-Power_xsd.tmp#ContentMetadataCatType
Type ContentMetadataCatType
Properties
content complex
minOccurs 0
Model
contentCreated{0,1} , contentModified{0,1} , (creator | contributor | altId) , ANY element from ANY namespace OTHER than 'http://iptc.org/std/nar/2006-10-01/'
Children altId, contentCreated, contentModified, contributor, creator
Instance
<contentMeta creator="" creatoruri="" custom="" dir="" how="" howuri="" id="" xml:lang="" modified="" pubconstraint="" pubconstrainturi="" why="" whyuri="" xmlns="http://iptc.org/std/nar/2006-10-01/">
  <contentCreated creator="" creatoruri="" custom="" how="" howuri="" id="" modified="" pubconstraint="" pubconstrainturi="" why="" whyuri="">{0,1}</contentCreated>
  <contentModified creator="" creatoruri="" custom="" how="" howuri="" id="" modified="" pubconstraint="" pubconstrainturi="" why="" whyuri="">{0,1}</contentModified>
  <creator creator="" creatoruri="" custom="" dir="" how="" howuri="" id="" jobtitle="" jobtitleuri="" xml:lang="" literal="" modified="" pubconstraint="" pubconstrainturi="" qcode="" role="" roleuri="" type="" typeuri="" uri="" why="" whyuri="">{1,1}</creator>
  <contributor creator="" creatoruri="" custom="" dir="" how="" howuri="" id="" jobtitle="" jobtitleuri="" xml:lang="" literal="" modified="" pubconstraint="" pubconstrainturi="" qcode="" role="" roleuri="" type="" typeuri="" uri="" why="" whyuri="">{1,1}</contributor>
  <altId creator="" creatoruri="" custom="" dir="" environment="" environmenturi="" how="" howuri="" id="" idformat="" idformaturi="" xml:lang="" modified="" pubconstraint="" pubconstrainturi="" type="" typeuri="" why="" whyuri="">{1,1}</altId>
</contentMeta>
Attributes
QName Type Use Annotation
creator QCodeType optional
If the attribute is empty, specifies which entity (person, organisation or system) will edit the property - expressed by a QCode. If the attribute is non-empty, specifies which entity (person, organisation or system) has edited the property.
creatoruri IRIType optional
If the attribute is empty, specifies which entity (person, organisation or system) will edit the property - expressed by a URI. If the attribute is non-empty, specifies which entity (person, organisation or system) has edited the property.
custom xs:boolean optional
If set to true the corresponding property was added to the G2 Item for a specific customer or group of customers only. The default value of this property is false which applies when this attribute is not used with the property.
dir restriction of xs:NMTOKEN optional
The directionality of textual content (enumeration: ltr, rtl)
how QCodeType optional
Indicates by which means the value was extracted from the content - expressed by a QCode
howuri IRIType optional
Indicates by which means the value was extracted from the content - expressed by a URI
id xs:ID optional
The local identifier of the property.
modified DateOptTimeType optional
The date (and, optionally, the time) when the property was last modified. The initial value is the date (and, optionally, the time) of creation of the property.
pubconstraint QCodeListType optional
One or many constraints that apply to publishing the value of the property - expressed by a QCode. Each constraint applies to all descendant elements.
pubconstrainturi IRIListType optional
One or many constraints that apply to publishing the value of the property - expressed by a URI. Each constraint applies to all descendant elements.
why QCodeType optional
Why the metadata has been included - expressed by a QCode
whyuri IRIType optional
Why the metadata has been included - expressed by a URI
xml:lang union of(xs:language, restriction of xs:string) optional
Attempting to install the relevant ISO 2- and 3-letter
         codes as the enumerated possible values is probably never
         going to be a realistic possibility.  See
         RFC 3066 at http://www.ietf.org/rfc/rfc3066.txt and the IANA registry
         at http://www.iana.org/assignments/lang-tag-apps.htm for
         further information.

         The union allows for the 'un-declaration' of xml:lang with
         the empty string.
Wildcard: ANY attribute from ANY namespace OTHER than 'http://iptc.org/std/nar/2006-10-01/'
Source
<xs:element name="contentMeta" type="ContentMetadataCatType" minOccurs="0">
  <xs:annotation>
    <xs:documentation>Content Metadata for a Planning Item</xs:documentation>
  </xs:annotation>
</xs:element>
Element catalogContainer
Namespace http://iptc.org/std/nar/2006-10-01/
Annotations
The container of a single catalog
Diagram
Diagram NewsML-G2_2_22-spec-All-Power_xsd.tmp#catalog
Properties
content complex
Used by
Element catalogItem
Model
Children catalog
Instance
<catalogContainer xmlns="http://iptc.org/std/nar/2006-10-01/">
  <catalog additionalInfo="" authority="" creator="" creatoruri="" custom="" guid="" how="" howuri="" id="" modified="" pubconstraint="" pubconstrainturi="" url="" version="" why="" whyuri="">{1,1}</catalog>
</catalogContainer>
Source
<xs:element name="catalogContainer">
  <xs:annotation>
    <xs:documentation>The container of a single catalog</xs:documentation>
  </xs:annotation>
  <xs:complexType>
    <xs:sequence>
      <xs:element ref="catalog"/>
    </xs:sequence>
  </xs:complexType>
</xs:element>
Element newsMessage
Namespace http://iptc.org/std/nar/2006-10-01/
Annotations
A container to exchange one or more items
Diagram
Diagram NewsML-G2_2_22-spec-All-Power_xsd.tmp#newsMessage_header NewsML-G2_2_22-spec-All-Power_xsd.tmp#newsMessage_itemSet
Properties
content complex
Model
Children header, itemSet
Instance
<newsMessage xmlns="http://iptc.org/std/nar/2006-10-01/">
  <header creator="" creatoruri="" custom="" how="" howuri="" id="" modified="" pubconstraint="" pubconstrainturi="" why="" whyuri="">{1,1}</header>
  <itemSet creator="" creatoruri="" custom="" how="" howuri="" id="" modified="" pubconstraint="" pubconstrainturi="" why="" whyuri="">{1,1}</itemSet>
</newsMessage>
Attributes
Wildcard: ANY attribute from ANY namespace OTHER than 'http://iptc.org/std/nar/2006-10-01/'
Source
<xs:element name="newsMessage">
  <xs:annotation>
    <xs:documentation>A container to exchange one or more items</xs:documentation>
  </xs:annotation>
  <xs:complexType>
    <xs:sequence>
      <xs:element name="header">
        <xs:annotation>
          <xs:documentation>A group of properties providing information about the exchange.</xs:documentation>
        </xs:annotation>
        <xs:complexType>
          <xs:sequence>
            <xs:element name="sent" type="DateTimePropType">
              <xs:annotation>
                <xs:documentation>The date-and-time of transmission of the message</xs:documentation>
              </xs:annotation>
            </xs:element>
            <xs:choice minOccurs="0" maxOccurs="unbounded">
              <xs:element name="catalogRef">
                <xs:annotation>
                  <xs:documentation>A reference to a remote catalog. A hyperlink to a set of scheme alias declarations.</xs:documentation>
                </xs:annotation>
                <xs:complexType>
                  <xs:sequence>
                    <xs:element ref="title" minOccurs="0" maxOccurs="unbounded">
                      <xs:annotation>
                        <xs:documentation>A short natural language name for the catalog.</xs:documentation>
                      </xs:annotation>
                    </xs:element>
                  </xs:sequence>
                  <xs:attribute name="href" type="IRIType" use="required">
                    <xs:annotation>
                      <xs:documentation>A hyperlink to a remote Catalog.</xs:documentation>
                    </xs:annotation>
                  </xs:attribute>
                  <xs:attributeGroup ref="commonPowerAttributes"/>
                  <xs:anyAttribute namespace="##other" processContents="lax">
                    <xs:annotation>
                      <xs:documentation>Any other attributes from other namespaces.</xs:documentation>
                    </xs:annotation>
                  </xs:anyAttribute>
                </xs:complexType>
              </xs:element>
              <xs:element ref="catalog"/>
            </xs:choice>
            <xs:element name="sender" minOccurs="0">
              <xs:annotation>
                <xs:documentation>The sender of the items, which may be an organisation or a person</xs:documentation>
              </xs:annotation>
              <xs:complexType>
                <xs:complexContent>
                  <xs:extension base="StringType">
                    <xs:attributeGroup ref="qualifyingAttributes"/>
                  </xs:extension>
                </xs:complexContent>
              </xs:complexType>
            </xs:element>
            <xs:element name="transmitId" type="StringType" minOccurs="0">
              <xs:annotation>
                <xs:documentation>The transmission identifier associated with the message</xs:documentation>
              </xs:annotation>
            </xs:element>
            <xs:element name="priority" minOccurs="0">
              <xs:annotation>
                <xs:documentation>The priority of this message in the overall transmission process. A value of 1 corresponds to the highest priority, a value of 9 to the lowest.</xs:documentation>
              </xs:annotation>
              <xs:complexType>
                <xs:simpleContent>
                  <xs:extension base="Int1to9Type">
                    <xs:attributeGroup ref="commonPowerAttributes"/>
                    <xs:anyAttribute namespace="##other" processContents="lax"/>
                  </xs:extension>
                </xs:simpleContent>
              </xs:complexType>
            </xs:element>
            <xs:element name="origin" minOccurs="0">
              <xs:annotation>
                <xs:documentation>The point of origin of the transmission of this message</xs:documentation>
              </xs:annotation>
              <xs:complexType>
                <xs:complexContent>
                  <xs:extension base="StringType">
                    <xs:attributeGroup ref="qualifyingAttributes"/>
                  </xs:extension>
                </xs:complexContent>
              </xs:complexType>
            </xs:element>
            <xs:choice minOccurs="0" maxOccurs="unbounded">
              <xs:element name="timestamp">
                <xs:annotation>
                  <xs:documentation>A date-and-time associated with the message, other than the date-and-time the message was sent</xs:documentation>
                </xs:annotation>
                <xs:complexType>
                  <xs:simpleContent>
                    <xs:extension base="DateTimePropType">
                      <xs:attribute name="role" type="xs:string" use="optional">
                        <xs:annotation>
                          <xs:documentation>A refinement of the semantics of the property. The string value may take a QCode. That the string should be interpreted as a QCode has to be defined outside of the G2 specification by the creator of the News Message.</xs:documentation>
                        </xs:annotation>
                      </xs:attribute>
                    </xs:extension>
                  </xs:simpleContent>
                  <!-- NAR 1.2 erratum 1 correction: on timestamp, complexContent replaced by simpleContent -->
                </xs:complexType>
              </xs:element>
              <xs:element name="destination">
                <xs:annotation>
                  <xs:documentation>A point of destination for this message.</xs:documentation>
                </xs:annotation>
                <xs:complexType>
                  <xs:complexContent>
                    <xs:extension base="StringType">
                      <xs:attributeGroup ref="qualifyingAttributes"/>
                    </xs:extension>
                  </xs:complexContent>
                </xs:complexType>
              </xs:element>
              <xs:element name="channel">
                <xs:annotation>
                  <xs:documentation>A transmission channel used by the message</xs:documentation>
                </xs:annotation>
                <xs:complexType>
                  <xs:complexContent>
                    <xs:extension base="StringType">
                      <xs:attributeGroup ref="qualifyingAttributes"/>
                      <xs:attribute name="g2flag" type="xs:string" use="optional" fixed="NMSG">
                        <xs:annotation>
                          <xs:documentation>DO NOT USE this attribute, for G2 internal maintenance purposes only.</xs:documentation>
                        </xs:annotation>
                      </xs:attribute>
                    </xs:extension>
                  </xs:complexContent>
                </xs:complexType>
              </xs:element>
              <xs:element ref="signal"/>
              <xs:element name="headerExtProperty" type="Flex2ExtPropType">
                <xs:annotation>
                  <xs:documentation>Extension Property; the semantics are defined by the concept referenced by the rel attribute. The semantics of the Extension Property must have the same scope as the parent property.</xs:documentation>
                </xs:annotation>
              </xs:element>
            </xs:choice>
            <xs:any namespace="##other" processContents="lax" minOccurs="0" maxOccurs="unbounded">
              <xs:annotation>
                <xs:documentation>Extension point for provider-defined properties from other namespaces</xs:documentation>
              </xs:annotation>
            </xs:any>
          </xs:sequence>
          <xs:attributeGroup ref="commonPowerAttributes"/>
          <xs:anyAttribute namespace="##other" processContents="lax"/>
        </xs:complexType>
      </xs:element>
      <xs:element name="itemSet">
        <xs:annotation>
          <xs:documentation>The set of items to be exchanged.</xs:documentation>
        </xs:annotation>
        <xs:complexType>
          <xs:sequence>
            <xs:any namespace="http://iptc.org/std/nar/2006-10-01/" processContents="lax" maxOccurs="unbounded">
              <xs:annotation>
                <xs:documentation>Any item from the IPTC News Architecture namespace</xs:documentation>
              </xs:annotation>
            </xs:any>
          </xs:sequence>
          <xs:attributeGroup ref="commonPowerAttributes"/>
          <xs:anyAttribute namespace="##other" processContents="lax"/>
        </xs:complexType>
      </xs:element>
    </xs:sequence>
    <xs:anyAttribute namespace="##other" processContents="lax"/>
  </xs:complexType>
</xs:element>
Element newsMessage / header
Namespace http://iptc.org/std/nar/2006-10-01/
Annotations
A group of properties providing information about the exchange.
Diagram
Diagram NewsML-G2_2_22-spec-All-Power_xsd.tmp#commonPowerAttributes NewsML-G2_2_22-spec-All-Power_xsd.tmp#newsMessage_newsMessage_header_sent NewsML-G2_2_22-spec-All-Power_xsd.tmp#newsMessage_newsMessage_header_catalogRef NewsML-G2_2_22-spec-All-Power_xsd.tmp#catalog NewsML-G2_2_22-spec-All-Power_xsd.tmp#newsMessage_newsMessage_header_sender NewsML-G2_2_22-spec-All-Power_xsd.tmp#newsMessage_newsMessage_header_transmitId NewsML-G2_2_22-spec-All-Power_xsd.tmp#newsMessage_newsMessage_header_priority NewsML-G2_2_22-spec-All-Power_xsd.tmp#newsMessage_newsMessage_header_origin NewsML-G2_2_22-spec-All-Power_xsd.tmp#newsMessage_newsMessage_header_timestamp NewsML-G2_2_22-spec-All-Power_xsd.tmp#newsMessage_newsMessage_header_destination NewsML-G2_2_22-spec-All-Power_xsd.tmp#newsMessage_newsMessage_header_channel NewsML-G2_2_22-spec-All-Power_xsd.tmp#signal NewsML-G2_2_22-spec-All-Power_xsd.tmp#newsMessage_newsMessage_header_headerExtProperty
Properties
content complex
Model
sent , (catalogRef | catalog) , sender{0,1} , transmitId{0,1} , priority{0,1} , origin{0,1} , (timestamp | destination | channel | signal | headerExtProperty) , ANY element from ANY namespace OTHER than 'http://iptc.org/std/nar/2006-10-01/'
Children catalog, catalogRef, channel, destination, headerExtProperty, origin, priority, sender, sent, signal, timestamp, transmitId
Instance
<header creator="" creatoruri="" custom="" how="" howuri="" id="" modified="" pubconstraint="" pubconstrainturi="" why="" whyuri="" xmlns="http://iptc.org/std/nar/2006-10-01/">
  <sent creator="" creatoruri="" custom="" how="" howuri="" id="" modified="" pubconstraint="" pubconstrainturi="" why="" whyuri="">{1,1}</sent>
  <catalogRef creator="" creatoruri="" custom="" how="" howuri="" href="" id="" modified="" pubconstraint="" pubconstrainturi="" why="" whyuri="">{1,1}</catalogRef>
  <catalog additionalInfo="" authority="" creator="" creatoruri="" custom="" guid="" how="" howuri="" id="" modified="" pubconstraint="" pubconstrainturi="" url="" version="" why="" whyuri="">{1,1}</catalog>
  <sender creator="" creatoruri="" custom="" how="" howuri="" id="" literal="" modified="" pubconstraint="" pubconstrainturi="" qcode="" role="" roleuri="" type="" typeuri="" uri="" why="" whyuri="">{0,1}</sender>
  <transmitId creator="" creatoruri="" custom="" how="" howuri="" id="" modified="" pubconstraint="" pubconstrainturi="" why="" whyuri="">{0,1}</transmitId>
  <priority creator="" creatoruri="" custom="" how="" howuri="" id="" modified="" pubconstraint="" pubconstrainturi="" why="" whyuri="">{0,1}</priority>
  <origin creator="" creatoruri="" custom="" how="" howuri="" id="" literal="" modified="" pubconstraint="" pubconstrainturi="" qcode="" role="" roleuri="" type="" typeuri="" uri="" why="" whyuri="">{0,1}</origin>
  <timestamp creator="" creatoruri="" custom="" how="" howuri="" id="" modified="" pubconstraint="" pubconstrainturi="" role="" why="" whyuri="">{1,1}</timestamp>
  <destination creator="" creatoruri="" custom="" how="" howuri="" id="" literal="" modified="" pubconstraint="" pubconstrainturi="" qcode="" role="" roleuri="" type="" typeuri="" uri="" why="" whyuri="">{1,1}</destination>
  <channel creator="" creatoruri="" custom="" g2flag="NMSG" how="" howuri="" id="" literal="" modified="" pubconstraint="" pubconstrainturi="" qcode="" role="" roleuri="" type="" typeuri="" uri="" why="" whyuri="">{1,1}</channel>
  <signal creator="" creatoruri="" custom="" dir="" how="" howuri="" id="" xml:lang="" modified="" pubconstraint="" pubconstrainturi="" qcode="" severity="" severityuri="" uri="" why="" whyuri="">{1,1}</signal>
  <headerExtProperty creator="" creatoruri="" custom="" dir="" how="" howuri="" id="" xml:lang="" literal="" modified="" pubconstraint="" pubconstrainturi="" qcode="" rel="" reluri="" type="" typeuri="" uri="" validfrom="" validto="" value="" valuedatatype="" valueunit="" valueunituri="" why="" whyuri="">{1,1}</headerExtProperty>
</header>
Attributes
QName Type Use Annotation
creator QCodeType optional
If the attribute is empty, specifies which entity (person, organisation or system) will edit the property - expressed by a QCode. If the attribute is non-empty, specifies which entity (person, organisation or system) has edited the property.
creatoruri IRIType optional
If the attribute is empty, specifies which entity (person, organisation or system) will edit the property - expressed by a URI. If the attribute is non-empty, specifies which entity (person, organisation or system) has edited the property.
custom xs:boolean optional
If set to true the corresponding property was added to the G2 Item for a specific customer or group of customers only. The default value of this property is false which applies when this attribute is not used with the property.
how QCodeType optional
Indicates by which means the value was extracted from the content - expressed by a QCode
howuri IRIType optional
Indicates by which means the value was extracted from the content - expressed by a URI
id xs:ID optional
The local identifier of the property.
modified DateOptTimeType optional
The date (and, optionally, the time) when the property was last modified. The initial value is the date (and, optionally, the time) of creation of the property.
pubconstraint QCodeListType optional
One or many constraints that apply to publishing the value of the property - expressed by a QCode. Each constraint applies to all descendant elements.
pubconstrainturi IRIListType optional
One or many constraints that apply to publishing the value of the property - expressed by a URI. Each constraint applies to all descendant elements.
why QCodeType optional
Why the metadata has been included - expressed by a QCode
whyuri IRIType optional
Why the metadata has been included - expressed by a URI
Wildcard: ANY attribute from ANY namespace OTHER than 'http://iptc.org/std/nar/2006-10-01/'
Source
<xs:element name="header">
  <xs:annotation>
    <xs:documentation>A group of properties providing information about the exchange.</xs:documentation>
  </xs:annotation>
  <xs:complexType>
    <xs:sequence>
      <xs:element name="sent" type="DateTimePropType">
        <xs:annotation>
          <xs:documentation>The date-and-time of transmission of the message</xs:documentation>
        </xs:annotation>
      </xs:element>
      <xs:choice minOccurs="0" maxOccurs="unbounded">
        <xs:element name="catalogRef">
          <xs:annotation>
            <xs:documentation>A reference to a remote catalog. A hyperlink to a set of scheme alias declarations.</xs:documentation>
          </xs:annotation>
          <xs:complexType>
            <xs:sequence>
              <xs:element ref="title" minOccurs="0" maxOccurs="unbounded">
                <xs:annotation>
                  <xs:documentation>A short natural language name for the catalog.</xs:documentation>
                </xs:annotation>
              </xs:element>
            </xs:sequence>
            <xs:attribute name="href" type="IRIType" use="required">
              <xs:annotation>
                <xs:documentation>A hyperlink to a remote Catalog.</xs:documentation>
              </xs:annotation>
            </xs:attribute>
            <xs:attributeGroup ref="commonPowerAttributes"/>
            <xs:anyAttribute namespace="##other" processContents="lax">
              <xs:annotation>
                <xs:documentation>Any other attributes from other namespaces.</xs:documentation>
              </xs:annotation>
            </xs:anyAttribute>
          </xs:complexType>
        </xs:element>
        <xs:element ref="catalog"/>
      </xs:choice>
      <xs:element name="sender" minOccurs="0">
        <xs:annotation>
          <xs:documentation>The sender of the items, which may be an organisation or a person</xs:documentation>
        </xs:annotation>
        <xs:complexType>
          <xs:complexContent>
            <xs:extension base="StringType">
              <xs:attributeGroup ref="qualifyingAttributes"/>
            </xs:extension>
          </xs:complexContent>
        </xs:complexType>
      </xs:element>
      <xs:element name="transmitId" type="StringType" minOccurs="0">
        <xs:annotation>
          <xs:documentation>The transmission identifier associated with the message</xs:documentation>
        </xs:annotation>
      </xs:element>
      <xs:element name="priority" minOccurs="0">
        <xs:annotation>
          <xs:documentation>The priority of this message in the overall transmission process. A value of 1 corresponds to the highest priority, a value of 9 to the lowest.</xs:documentation>
        </xs:annotation>
        <xs:complexType>
          <xs:simpleContent>
            <xs:extension base="Int1to9Type">
              <xs:attributeGroup ref="commonPowerAttributes"/>
              <xs:anyAttribute namespace="##other" processContents="lax"/>
            </xs:extension>
          </xs:simpleContent>
        </xs:complexType>
      </xs:element>
      <xs:element name="origin" minOccurs="0">
        <xs:annotation>
          <xs:documentation>The point of origin of the transmission of this message</xs:documentation>
        </xs:annotation>
        <xs:complexType>
          <xs:complexContent>
            <xs:extension base="StringType">
              <xs:attributeGroup ref="qualifyingAttributes"/>
            </xs:extension>
          </xs:complexContent>
        </xs:complexType>
      </xs:element>
      <xs:choice minOccurs="0" maxOccurs="unbounded">
        <xs:element name="timestamp">
          <xs:annotation>
            <xs:documentation>A date-and-time associated with the message, other than the date-and-time the message was sent</xs:documentation>
          </xs:annotation>
          <xs:complexType>
            <xs:simpleContent>
              <xs:extension base="DateTimePropType">
                <xs:attribute name="role" type="xs:string" use="optional">
                  <xs:annotation>
                    <xs:documentation>A refinement of the semantics of the property. The string value may take a QCode. That the string should be interpreted as a QCode has to be defined outside of the G2 specification by the creator of the News Message.</xs:documentation>
                  </xs:annotation>
                </xs:attribute>
              </xs:extension>
            </xs:simpleContent>
            <!-- NAR 1.2 erratum 1 correction: on timestamp, complexContent replaced by simpleContent -->
          </xs:complexType>
        </xs:element>
        <xs:element name="destination">
          <xs:annotation>
            <xs:documentation>A point of destination for this message.</xs:documentation>
          </xs:annotation>
          <xs:complexType>
            <xs:complexContent>
              <xs:extension base="StringType">
                <xs:attributeGroup ref="qualifyingAttributes"/>
              </xs:extension>
            </xs:complexContent>
          </xs:complexType>
        </xs:element>
        <xs:element name="channel">
          <xs:annotation>
            <xs:documentation>A transmission channel used by the message</xs:documentation>
          </xs:annotation>
          <xs:complexType>
            <xs:complexContent>
              <xs:extension base="StringType">
                <xs:attributeGroup ref="qualifyingAttributes"/>
                <xs:attribute name="g2flag" type="xs:string" use="optional" fixed="NMSG">
                  <xs:annotation>
                    <xs:documentation>DO NOT USE this attribute, for G2 internal maintenance purposes only.</xs:documentation>
                  </xs:annotation>
                </xs:attribute>
              </xs:extension>
            </xs:complexContent>
          </xs:complexType>
        </xs:element>
        <xs:element ref="signal"/>
        <xs:element name="headerExtProperty" type="Flex2ExtPropType">
          <xs:annotation>
            <xs:documentation>Extension Property; the semantics are defined by the concept referenced by the rel attribute. The semantics of the Extension Property must have the same scope as the parent property.</xs:documentation>
          </xs:annotation>
        </xs:element>
      </xs:choice>
      <xs:any namespace="##other" processContents="lax" minOccurs="0" maxOccurs="unbounded">
        <xs:annotation>
          <xs:documentation>Extension point for provider-defined properties from other namespaces</xs:documentation>
        </xs:annotation>
      </xs:any>
    </xs:sequence>
    <xs:attributeGroup ref="commonPowerAttributes"/>
    <xs:anyAttribute namespace="##other" processContents="lax"/>
  </xs:complexType>
</xs:element>
Element newsMessage / header / sent
Namespace http://iptc.org/std/nar/2006-10-01/
Annotations
The date-and-time of transmission of the message
Diagram
Diagram NewsML-G2_2_22-spec-All-Power_xsd.tmp#commonPowerAttributes NewsML-G2_2_22-spec-All-Power_xsd.tmp#DateTimePropType
Type DateTimePropType
Properties
content complex
Attributes
QName Type Use Annotation
creator QCodeType optional
If the attribute is empty, specifies which entity (person, organisation or system) will edit the property - expressed by a QCode. If the attribute is non-empty, specifies which entity (person, organisation or system) has edited the property.
creatoruri IRIType optional
If the attribute is empty, specifies which entity (person, organisation or system) will edit the property - expressed by a URI. If the attribute is non-empty, specifies which entity (person, organisation or system) has edited the property.
custom xs:boolean optional
If set to true the corresponding property was added to the G2 Item for a specific customer or group of customers only. The default value of this property is false which applies when this attribute is not used with the property.
how QCodeType optional
Indicates by which means the value was extracted from the content - expressed by a QCode
howuri IRIType optional
Indicates by which means the value was extracted from the content - expressed by a URI
id xs:ID optional
The local identifier of the property.
modified DateOptTimeType optional
The date (and, optionally, the time) when the property was last modified. The initial value is the date (and, optionally, the time) of creation of the property.
pubconstraint QCodeListType optional
One or many constraints that apply to publishing the value of the property - expressed by a QCode. Each constraint applies to all descendant elements.
pubconstrainturi IRIListType optional
One or many constraints that apply to publishing the value of the property - expressed by a URI. Each constraint applies to all descendant elements.
why QCodeType optional
Why the metadata has been included - expressed by a QCode
whyuri IRIType optional
Why the metadata has been included - expressed by a URI
Wildcard: ANY attribute from ANY namespace OTHER than 'http://iptc.org/std/nar/2006-10-01/'
Source
<xs:element name="sent" type="DateTimePropType">
  <xs:annotation>
    <xs:documentation>The date-and-time of transmission of the message</xs:documentation>
  </xs:annotation>
</xs:element>
Element newsMessage / header / catalogRef
Namespace http://iptc.org/std/nar/2006-10-01/
Annotations
A reference to a remote catalog. A hyperlink to a set of scheme alias declarations.
Diagram
Diagram NewsML-G2_2_22-spec-All-Power_xsd.tmp#newsMessage_newsMessage_header_newsMessage_newsMessage_header_catalogRef_href NewsML-G2_2_22-spec-All-Power_xsd.tmp#commonPowerAttributes NewsML-G2_2_22-spec-All-Power_xsd.tmp#title
Properties
content complex
Model
Children title
Instance
<catalogRef creator="" creatoruri="" custom="" how="" howuri="" href="" id="" modified="" pubconstraint="" pubconstrainturi="" why="" whyuri="" xmlns="http://iptc.org/std/nar/2006-10-01/">
  <title creator="" creatoruri="" custom="" dir="" how="" howuri="" id="" xml:lang="" media="" modified="" pubconstraint="" pubconstrainturi="" role="" roleuri="" why="" whyuri="">{0,unbounded}</title>
</catalogRef>
Attributes
QName Type Use Annotation
creator QCodeType optional
If the attribute is empty, specifies which entity (person, organisation or system) will edit the property - expressed by a QCode. If the attribute is non-empty, specifies which entity (person, organisation or system) has edited the property.
creatoruri IRIType optional
If the attribute is empty, specifies which entity (person, organisation or system) will edit the property - expressed by a URI. If the attribute is non-empty, specifies which entity (person, organisation or system) has edited the property.
custom xs:boolean optional
If set to true the corresponding property was added to the G2 Item for a specific customer or group of customers only. The default value of this property is false which applies when this attribute is not used with the property.
how QCodeType optional
Indicates by which means the value was extracted from the content - expressed by a QCode
howuri IRIType optional
Indicates by which means the value was extracted from the content - expressed by a URI
href IRIType required
A hyperlink to a remote Catalog.
id xs:ID optional
The local identifier of the property.
modified DateOptTimeType optional
The date (and, optionally, the time) when the property was last modified. The initial value is the date (and, optionally, the time) of creation of the property.
pubconstraint QCodeListType optional
One or many constraints that apply to publishing the value of the property - expressed by a QCode. Each constraint applies to all descendant elements.
pubconstrainturi IRIListType optional
One or many constraints that apply to publishing the value of the property - expressed by a URI. Each constraint applies to all descendant elements.
why QCodeType optional
Why the metadata has been included - expressed by a QCode
whyuri IRIType optional
Why the metadata has been included - expressed by a URI
Wildcard: ANY attribute from ANY namespace OTHER than 'http://iptc.org/std/nar/2006-10-01/'
Source
<xs:element name="catalogRef">
  <xs:annotation>
    <xs:documentation>A reference to a remote catalog. A hyperlink to a set of scheme alias declarations.</xs:documentation>
  </xs:annotation>
  <xs:complexType>
    <xs:sequence>
      <xs:element ref="title" minOccurs="0" maxOccurs="unbounded">
        <xs:annotation>
          <xs:documentation>A short natural language name for the catalog.</xs:documentation>
        </xs:annotation>
      </xs:element>
    </xs:sequence>
    <xs:attribute name="href" type="IRIType" use="required">
      <xs:annotation>
        <xs:documentation>A hyperlink to a remote Catalog.</xs:documentation>
      </xs:annotation>
    </xs:attribute>
    <xs:attributeGroup ref="commonPowerAttributes"/>
    <xs:anyAttribute namespace="##other" processContents="lax">
      <xs:annotation>
        <xs:documentation>Any other attributes from other namespaces.</xs:documentation>
      </xs:annotation>
    </xs:anyAttribute>
  </xs:complexType>
</xs:element>
Element newsMessage / header / sender
Namespace http://iptc.org/std/nar/2006-10-01/
Annotations
The sender of the items, which may be an organisation or a person
Diagram
Diagram NewsML-G2_2_22-spec-All-Power_xsd.tmp#commonPowerAttributes NewsML-G2_2_22-spec-All-Power_xsd.tmp#StringType NewsML-G2_2_22-spec-All-Power_xsd.tmp#qualifyingAttributes
Type extension of StringType
Type hierarchy
Properties
content complex
minOccurs 0
Attributes
QName Type Use Annotation
creator QCodeType optional
If the attribute is empty, specifies which entity (person, organisation or system) will edit the property - expressed by a QCode. If the attribute is non-empty, specifies which entity (person, organisation or system) has edited the property.
creatoruri IRIType optional
If the attribute is empty, specifies which entity (person, organisation or system) will edit the property - expressed by a URI. If the attribute is non-empty, specifies which entity (person, organisation or system) has edited the property.
custom xs:boolean optional
If set to true the corresponding property was added to the G2 Item for a specific customer or group of customers only. The default value of this property is false which applies when this attribute is not used with the property.
how QCodeType optional
Indicates by which means the value was extracted from the content - expressed by a QCode
howuri IRIType optional
Indicates by which means the value was extracted from the content - expressed by a URI
id xs:ID optional
The local identifier of the property.
literal g2normalizedString optional
A free-text value assigned as a property
value.
modified DateOptTimeType optional
The date (and, optionally, the time) when the property was last modified. The initial value is the date (and, optionally, the time) of creation of the property.
pubconstraint QCodeListType optional
One or many constraints that apply to publishing the value of the property - expressed by a QCode. Each constraint applies to all descendant elements.
pubconstrainturi IRIListType optional
One or many constraints that apply to publishing the value of the property - expressed by a URI. Each constraint applies to all descendant elements.
qcode QCodeType optional
A qualified code assigned as a property value.
role QCodeType optional
A refinement of the semantics of the property - expressed by a QCode
roleuri IRIType optional
A refinement of the semantics of the property - expressed by a URI
type QCodeType optional
The type of the concept assigned as a controlled or an uncontrolled property value - expressed by a QCode
typeuri IRIType optional
The type of the concept assigned as a controlled or an uncontrolled property value - expressed by a URI
uri IRIType optional
A URI which identifies a concept.
why QCodeType optional
Why the metadata has been included - expressed by a QCode
whyuri IRIType optional
Why the metadata has been included - expressed by a URI
Wildcard: ANY attribute from ANY namespace OTHER than 'http://iptc.org/std/nar/2006-10-01/'
Source
<xs:element name="sender" minOccurs="0">
  <xs:annotation>
    <xs:documentation>The sender of the items, which may be an organisation or a person</xs:documentation>
  </xs:annotation>
  <xs:complexType>
    <xs:complexContent>
      <xs:extension base="StringType">
        <xs:attributeGroup ref="qualifyingAttributes"/>
      </xs:extension>
    </xs:complexContent>
  </xs:complexType>
</xs:element>
Element newsMessage / header / transmitId
Namespace http://iptc.org/std/nar/2006-10-01/
Annotations
The transmission identifier associated with the message
Diagram
Diagram NewsML-G2_2_22-spec-All-Power_xsd.tmp#commonPowerAttributes NewsML-G2_2_22-spec-All-Power_xsd.tmp#StringType
Type StringType
Properties
content complex
minOccurs 0
Attributes
QName Type Use Annotation
creator QCodeType optional
If the attribute is empty, specifies which entity (person, organisation or system) will edit the property - expressed by a QCode. If the attribute is non-empty, specifies which entity (person, organisation or system) has edited the property.
creatoruri IRIType optional
If the attribute is empty, specifies which entity (person, organisation or system) will edit the property - expressed by a URI. If the attribute is non-empty, specifies which entity (person, organisation or system) has edited the property.
custom xs:boolean optional
If set to true the corresponding property was added to the G2 Item for a specific customer or group of customers only. The default value of this property is false which applies when this attribute is not used with the property.
how QCodeType optional
Indicates by which means the value was extracted from the content - expressed by a QCode
howuri IRIType optional
Indicates by which means the value was extracted from the content - expressed by a URI
id xs:ID optional
The local identifier of the property.
modified DateOptTimeType optional
The date (and, optionally, the time) when the property was last modified. The initial value is the date (and, optionally, the time) of creation of the property.
pubconstraint QCodeListType optional
One or many constraints that apply to publishing the value of the property - expressed by a QCode. Each constraint applies to all descendant elements.
pubconstrainturi IRIListType optional
One or many constraints that apply to publishing the value of the property - expressed by a URI. Each constraint applies to all descendant elements.
why QCodeType optional
Why the metadata has been included - expressed by a QCode
whyuri IRIType optional
Why the metadata has been included - expressed by a URI
Wildcard: ANY attribute from ANY namespace OTHER than 'http://iptc.org/std/nar/2006-10-01/'
Source
<xs:element name="transmitId" type="StringType" minOccurs="0">
  <xs:annotation>
    <xs:documentation>The transmission identifier associated with the message</xs:documentation>
  </xs:annotation>
</xs:element>
Element newsMessage / header / priority
Namespace http://iptc.org/std/nar/2006-10-01/
Annotations
The priority of this message in the overall transmission process. A value of 1 corresponds to the highest priority, a value of 9 to the lowest.
Diagram
Diagram NewsML-G2_2_22-spec-All-Power_xsd.tmp#Int1to9Type NewsML-G2_2_22-spec-All-Power_xsd.tmp#commonPowerAttributes
Type extension of Int1to9Type
Type hierarchy
Properties
content complex
minOccurs 0
Attributes
QName Type Use Annotation
creator QCodeType optional
If the attribute is empty, specifies which entity (person, organisation or system) will edit the property - expressed by a QCode. If the attribute is non-empty, specifies which entity (person, organisation or system) has edited the property.
creatoruri IRIType optional
If the attribute is empty, specifies which entity (person, organisation or system) will edit the property - expressed by a URI. If the attribute is non-empty, specifies which entity (person, organisation or system) has edited the property.
custom xs:boolean optional
If set to true the corresponding property was added to the G2 Item for a specific customer or group of customers only. The default value of this property is false which applies when this attribute is not used with the property.
how QCodeType optional
Indicates by which means the value was extracted from the content - expressed by a QCode
howuri IRIType optional
Indicates by which means the value was extracted from the content - expressed by a URI
id xs:ID optional
The local identifier of the property.
modified DateOptTimeType optional
The date (and, optionally, the time) when the property was last modified. The initial value is the date (and, optionally, the time) of creation of the property.
pubconstraint QCodeListType optional
One or many constraints that apply to publishing the value of the property - expressed by a QCode. Each constraint applies to all descendant elements.
pubconstrainturi IRIListType optional
One or many constraints that apply to publishing the value of the property - expressed by a URI. Each constraint applies to all descendant elements.
why QCodeType optional
Why the metadata has been included - expressed by a QCode
whyuri IRIType optional
Why the metadata has been included - expressed by a URI
Wildcard: ANY attribute from ANY namespace OTHER than 'http://iptc.org/std/nar/2006-10-01/'
Source
<xs:element name="priority" minOccurs="0">
  <xs:annotation>
    <xs:documentation>The priority of this message in the overall transmission process. A value of 1 corresponds to the highest priority, a value of 9 to the lowest.</xs:documentation>
  </xs:annotation>
  <xs:complexType>
    <xs:simpleContent>
      <xs:extension base="Int1to9Type">
        <xs:attributeGroup ref="commonPowerAttributes"/>
        <xs:anyAttribute namespace="##other" processContents="lax"/>
      </xs:extension>
    </xs:simpleContent>
  </xs:complexType>
</xs:element>
Element newsMessage / header / origin
Namespace http://iptc.org/std/nar/2006-10-01/
Annotations
The point of origin of the transmission of this message
Diagram
Diagram NewsML-G2_2_22-spec-All-Power_xsd.tmp#commonPowerAttributes NewsML-G2_2_22-spec-All-Power_xsd.tmp#StringType NewsML-G2_2_22-spec-All-Power_xsd.tmp#qualifyingAttributes
Type extension of StringType
Type hierarchy
Properties
content complex
minOccurs 0
Attributes
QName Type Use Annotation
creator QCodeType optional
If the attribute is empty, specifies which entity (person, organisation or system) will edit the property - expressed by a QCode. If the attribute is non-empty, specifies which entity (person, organisation or system) has edited the property.
creatoruri IRIType optional
If the attribute is empty, specifies which entity (person, organisation or system) will edit the property - expressed by a URI. If the attribute is non-empty, specifies which entity (person, organisation or system) has edited the property.
custom xs:boolean optional
If set to true the corresponding property was added to the G2 Item for a specific customer or group of customers only. The default value of this property is false which applies when this attribute is not used with the property.
how QCodeType optional
Indicates by which means the value was extracted from the content - expressed by a QCode
howuri IRIType optional
Indicates by which means the value was extracted from the content - expressed by a URI
id xs:ID optional
The local identifier of the property.
literal g2normalizedString optional
A free-text value assigned as a property
value.
modified DateOptTimeType optional
The date (and, optionally, the time) when the property was last modified. The initial value is the date (and, optionally, the time) of creation of the property.
pubconstraint QCodeListType optional
One or many constraints that apply to publishing the value of the property - expressed by a QCode. Each constraint applies to all descendant elements.
pubconstrainturi IRIListType optional
One or many constraints that apply to publishing the value of the property - expressed by a URI. Each constraint applies to all descendant elements.
qcode QCodeType optional
A qualified code assigned as a property value.
role QCodeType optional
A refinement of the semantics of the property - expressed by a QCode
roleuri IRIType optional
A refinement of the semantics of the property - expressed by a URI
type QCodeType optional
The type of the concept assigned as a controlled or an uncontrolled property value - expressed by a QCode
typeuri IRIType optional
The type of the concept assigned as a controlled or an uncontrolled property value - expressed by a URI
uri IRIType optional
A URI which identifies a concept.
why QCodeType optional
Why the metadata has been included - expressed by a QCode
whyuri IRIType optional
Why the metadata has been included - expressed by a URI
Wildcard: ANY attribute from ANY namespace OTHER than 'http://iptc.org/std/nar/2006-10-01/'
Source
<xs:element name="origin" minOccurs="0">
  <xs:annotation>
    <xs:documentation>The point of origin of the transmission of this message</xs:documentation>
  </xs:annotation>
  <xs:complexType>
    <xs:complexContent>
      <xs:extension base="StringType">
        <xs:attributeGroup ref="qualifyingAttributes"/>
      </xs:extension>
    </xs:complexContent>
  </xs:complexType>
</xs:element>
Element newsMessage / header / timestamp
Namespace http://iptc.org/std/nar/2006-10-01/
Annotations
A date-and-time associated with the message, other than the date-and-time the message
was sent
Diagram
Diagram NewsML-G2_2_22-spec-All-Power_xsd.tmp#commonPowerAttributes NewsML-G2_2_22-spec-All-Power_xsd.tmp#DateTimePropType NewsML-G2_2_22-spec-All-Power_xsd.tmp#newsMessage_newsMessage_header_newsMessage_newsMessage_header_timestamp_role
Type extension of DateTimePropType
Type hierarchy
Properties
content complex
Attributes
QName Type Use Annotation
creator QCodeType optional
If the attribute is empty, specifies which entity (person, organisation or system) will edit the property - expressed by a QCode. If the attribute is non-empty, specifies which entity (person, organisation or system) has edited the property.
creatoruri IRIType optional
If the attribute is empty, specifies which entity (person, organisation or system) will edit the property - expressed by a URI. If the attribute is non-empty, specifies which entity (person, organisation or system) has edited the property.
custom xs:boolean optional
If set to true the corresponding property was added to the G2 Item for a specific customer or group of customers only. The default value of this property is false which applies when this attribute is not used with the property.
how QCodeType optional
Indicates by which means the value was extracted from the content - expressed by a QCode
howuri IRIType optional
Indicates by which means the value was extracted from the content - expressed by a URI
id xs:ID optional
The local identifier of the property.
modified DateOptTimeType optional
The date (and, optionally, the time) when the property was last modified. The initial value is the date (and, optionally, the time) of creation of the property.
pubconstraint QCodeListType optional
One or many constraints that apply to publishing the value of the property - expressed by a QCode. Each constraint applies to all descendant elements.
pubconstrainturi IRIListType optional
One or many constraints that apply to publishing the value of the property - expressed by a URI. Each constraint applies to all descendant elements.
role xs:string optional
A refinement of the semantics of the property. The string value may take a QCode. That the string should be interpreted as a QCode has to be defined outside of the G2 specification by the creator of the News Message.
why QCodeType optional
Why the metadata has been included - expressed by a QCode
whyuri IRIType optional
Why the metadata has been included - expressed by a URI
Wildcard: ANY attribute from ANY namespace OTHER than 'http://iptc.org/std/nar/2006-10-01/'
Source
<xs:element name="timestamp">
  <xs:annotation>
    <xs:documentation>A date-and-time associated with the message, other than the date-and-time the message was sent</xs:documentation>
  </xs:annotation>
  <xs:complexType>
    <xs:simpleContent>
      <xs:extension base="DateTimePropType">
        <xs:attribute name="role" type="xs:string" use="optional">
          <xs:annotation>
            <xs:documentation>A refinement of the semantics of the property. The string value may take a QCode. That the string should be interpreted as a QCode has to be defined outside of the G2 specification by the creator of the News Message.</xs:documentation>
          </xs:annotation>
        </xs:attribute>
      </xs:extension>
    </xs:simpleContent>
    <!-- NAR 1.2 erratum 1 correction: on timestamp, complexContent replaced by simpleContent -->
  </xs:complexType>
</xs:element>
Element newsMessage / header / destination
Namespace http://iptc.org/std/nar/2006-10-01/
Annotations
A point of destination for this message.
Diagram
Diagram NewsML-G2_2_22-spec-All-Power_xsd.tmp#commonPowerAttributes NewsML-G2_2_22-spec-All-Power_xsd.tmp#StringType NewsML-G2_2_22-spec-All-Power_xsd.tmp#qualifyingAttributes
Type extension of StringType
Type hierarchy
Properties
content complex
Attributes
QName Type Use Annotation
creator QCodeType optional
If the attribute is empty, specifies which entity (person, organisation or system) will edit the property - expressed by a QCode. If the attribute is non-empty, specifies which entity (person, organisation or system) has edited the property.
creatoruri IRIType optional
If the attribute is empty, specifies which entity (person, organisation or system) will edit the property - expressed by a URI. If the attribute is non-empty, specifies which entity (person, organisation or system) has edited the property.
custom xs:boolean optional
If set to true the corresponding property was added to the G2 Item for a specific customer or group of customers only. The default value of this property is false which applies when this attribute is not used with the property.
how QCodeType optional
Indicates by which means the value was extracted from the content - expressed by a QCode
howuri IRIType optional
Indicates by which means the value was extracted from the content - expressed by a URI
id xs:ID optional
The local identifier of the property.
literal g2normalizedString optional
A free-text value assigned as a property
value.
modified DateOptTimeType optional
The date (and, optionally, the time) when the property was last modified. The initial value is the date (and, optionally, the time) of creation of the property.
pubconstraint QCodeListType optional
One or many constraints that apply to publishing the value of the property - expressed by a QCode. Each constraint applies to all descendant elements.
pubconstrainturi IRIListType optional
One or many constraints that apply to publishing the value of the property - expressed by a URI. Each constraint applies to all descendant elements.
qcode QCodeType optional
A qualified code assigned as a property value.
role QCodeType optional
A refinement of the semantics of the property - expressed by a QCode
roleuri IRIType optional
A refinement of the semantics of the property - expressed by a URI
type QCodeType optional
The type of the concept assigned as a controlled or an uncontrolled property value - expressed by a QCode
typeuri IRIType optional
The type of the concept assigned as a controlled or an uncontrolled property value - expressed by a URI
uri IRIType optional
A URI which identifies a concept.
why QCodeType optional
Why the metadata has been included - expressed by a QCode
whyuri IRIType optional
Why the metadata has been included - expressed by a URI
Wildcard: ANY attribute from ANY namespace OTHER than 'http://iptc.org/std/nar/2006-10-01/'
Source
<xs:element name="destination">
  <xs:annotation>
    <xs:documentation>A point of destination for this message.</xs:documentation>
  </xs:annotation>
  <xs:complexType>
    <xs:complexContent>
      <xs:extension base="StringType">
        <xs:attributeGroup ref="qualifyingAttributes"/>
      </xs:extension>
    </xs:complexContent>
  </xs:complexType>
</xs:element>
Element newsMessage / header / channel
Namespace http://iptc.org/std/nar/2006-10-01/
Annotations
A transmission channel used by the message
Diagram
Diagram NewsML-G2_2_22-spec-All-Power_xsd.tmp#commonPowerAttributes NewsML-G2_2_22-spec-All-Power_xsd.tmp#StringType NewsML-G2_2_22-spec-All-Power_xsd.tmp#qualifyingAttributes NewsML-G2_2_22-spec-All-Power_xsd.tmp#newsMessage_newsMessage_header_newsMessage_newsMessage_header_channel_g2flag
Type extension of StringType
Type hierarchy
Properties
content complex
Attributes
QName Type Fixed Use Annotation
creator QCodeType optional
If the attribute is empty, specifies which entity (person, organisation or system) will edit the property - expressed by a QCode. If the attribute is non-empty, specifies which entity (person, organisation or system) has edited the property.
creatoruri IRIType optional
If the attribute is empty, specifies which entity (person, organisation or system) will edit the property - expressed by a URI. If the attribute is non-empty, specifies which entity (person, organisation or system) has edited the property.
custom xs:boolean optional
If set to true the corresponding property was added to the G2 Item for a specific customer or group of customers only. The default value of this property is false which applies when this attribute is not used with the property.
g2flag xs:string NMSG optional
DO NOT USE this attribute, for G2 internal maintenance purposes only.
how QCodeType optional
Indicates by which means the value was extracted from the content - expressed by a QCode
howuri IRIType optional
Indicates by which means the value was extracted from the content - expressed by a URI
id xs:ID optional
The local identifier of the property.
literal g2normalizedString optional
A free-text value assigned as a property
value.
modified DateOptTimeType optional
The date (and, optionally, the time) when the property was last modified. The initial value is the date (and, optionally, the time) of creation of the property.
pubconstraint QCodeListType optional
One or many constraints that apply to publishing the value of the property - expressed by a QCode. Each constraint applies to all descendant elements.
pubconstrainturi IRIListType optional
One or many constraints that apply to publishing the value of the property - expressed by a URI. Each constraint applies to all descendant elements.
qcode QCodeType optional
A qualified code assigned as a property value.
role QCodeType optional
A refinement of the semantics of the property - expressed by a QCode
roleuri IRIType optional
A refinement of the semantics of the property - expressed by a URI
type QCodeType optional
The type of the concept assigned as a controlled or an uncontrolled property value - expressed by a QCode
typeuri IRIType optional
The type of the concept assigned as a controlled or an uncontrolled property value - expressed by a URI
uri IRIType optional
A URI which identifies a concept.
why QCodeType optional
Why the metadata has been included - expressed by a QCode
whyuri IRIType optional
Why the metadata has been included - expressed by a URI
Wildcard: ANY attribute from ANY namespace OTHER than 'http://iptc.org/std/nar/2006-10-01/'
Source
<xs:element name="channel">
  <xs:annotation>
    <xs:documentation>A transmission channel used by the message</xs:documentation>
  </xs:annotation>
  <xs:complexType>
    <xs:complexContent>
      <xs:extension base="StringType">
        <xs:attributeGroup ref="qualifyingAttributes"/>
        <xs:attribute name="g2flag" type="xs:string" use="optional" fixed="NMSG">
          <xs:annotation>
            <xs:documentation>DO NOT USE this attribute, for G2 internal maintenance purposes only.</xs:documentation>
          </xs:annotation>
        </xs:attribute>
      </xs:extension>
    </xs:complexContent>
  </xs:complexType>
</xs:element>
Element newsMessage / header / headerExtProperty
Namespace http://iptc.org/std/nar/2006-10-01/
Annotations
Extension Property; the semantics are defined by the concept referenced by the rel attribute. The semantics of the Extension Property must have the same scope as the parent property.
Diagram
Diagram NewsML-G2_2_22-spec-All-Power_xsd.tmp#commonPowerAttributes NewsML-G2_2_22-spec-All-Power_xsd.tmp#flexAttributes NewsML-G2_2_22-spec-All-Power_xsd.tmp#i18nAttributes NewsML-G2_2_22-spec-All-Power_xsd.tmp#name NewsML-G2_2_22-spec-All-Power_xsd.tmp#definition NewsML-G2_2_22-spec-All-Power_xsd.tmp#note NewsML-G2_2_22-spec-All-Power_xsd.tmp#facet NewsML-G2_2_22-spec-All-Power_xsd.tmp#remoteInfo NewsML-G2_2_22-spec-All-Power_xsd.tmp#hierarchyInfo NewsML-G2_2_22-spec-All-Power_xsd.tmp#ConceptDefinitionGroup NewsML-G2_2_22-spec-All-Power_xsd.tmp#sameAs NewsML-G2_2_22-spec-All-Power_xsd.tmp#broader NewsML-G2_2_22-spec-All-Power_xsd.tmp#narrower NewsML-G2_2_22-spec-All-Power_xsd.tmp#related NewsML-G2_2_22-spec-All-Power_xsd.tmp#ConceptRelationshipsGroup NewsML-G2_2_22-spec-All-Power_xsd.tmp#Flex1PropType NewsML-G2_2_22-spec-All-Power_xsd.tmp#arbitraryValueAttributes NewsML-G2_2_22-spec-All-Power_xsd.tmp#Flex1ExtPropType NewsML-G2_2_22-spec-All-Power_xsd.tmp#Flex2ExtPropType_rel NewsML-G2_2_22-spec-All-Power_xsd.tmp#Flex2ExtPropType_reluri NewsML-G2_2_22-spec-All-Power_xsd.tmp#timeValidityAttributes NewsML-G2_2_22-spec-All-Power_xsd.tmp#Flex2ExtPropType
Type Flex2ExtPropType
Type hierarchy
Properties
content complex
Model
(name | definition | note | facet | remoteInfo | hierarchyInfo) , (sameAs | broader | narrower | related) , ANY element from ANY namespace OTHER than 'http://iptc.org/std/nar/2006-10-01/'
Children broader, definition, facet, hierarchyInfo, name, narrower, note, related, remoteInfo, sameAs
Instance
<headerExtProperty creator="" creatoruri="" custom="" dir="" how="" howuri="" id="" xml:lang="" literal="" modified="" pubconstraint="" pubconstrainturi="" qcode="" rel="" reluri="" type="" typeuri="" uri="" validfrom="" validto="" value="" valuedatatype="" valueunit="" valueunituri="" why="" whyuri="" xmlns="http://iptc.org/std/nar/2006-10-01/">
  <name creator="" creatoruri="" custom="" dir="" how="" howuri="" id="" xml:lang="" modified="" part="" parturi="" pubconstraint="" pubconstrainturi="" role="" roleuri="" validfrom="" validto="" why="" whyuri="">{1,1}</name>
  <definition creator="" creatoruri="" custom="" dir="" how="" howuri="" id="" xml:lang="" media="" modified="" pubconstraint="" pubconstrainturi="" role="" roleuri="" validfrom="" validto="" why="" whyuri="">{1,1}</definition>
  <note creator="" creatoruri="" custom="" dir="" how="" howuri="" id="" xml:lang="" media="" modified="" pubconstraint="" pubconstrainturi="" role="" roleuri="" validfrom="" validto="" why="" whyuri="">{1,1}</note>
  <facet creator="" creatoruri="" custom="" dir="" g2flag="DEPR" how="" howuri="" id="" xml:lang="" literal="" modified="" pubconstraint="" pubconstrainturi="" qcode="" rel="" reluri="" type="" typeuri="" uri="" validfrom="" validto="" why="" whyuri="">{1,1}</facet>
  <remoteInfo contenttype="" contenttypevariant="" creator="" creatoruri="" custom="" dir="" format="" formaturi="" guidref="" how="" howuri="" href="" hreftype="" id="" xml:lang="" modified="" persistidref="" pubconstraint="" pubconstrainturi="" rank="" rel="" reluri="" residref="" size="" title="" validfrom="" validto="" version="" why="" whyuri="">{1,1}</remoteInfo>
  <hierarchyInfo creator="" creatoruri="" custom="" how="" howuri="" id="" modified="" pubconstraint="" pubconstrainturi="" why="" whyuri="">{1,1}</hierarchyInfo>
  <sameAs creator="" creatoruri="" custom="" dir="" how="" howuri="" id="" xml:lang="" literal="" modified="" pubconstraint="" pubconstrainturi="" qcode="" type="" typeuri="" uri="" validfrom="" validto="" why="" whyuri="">{1,1}</sameAs>
  <broader creator="" creatoruri="" custom="" dir="" how="" howuri="" id="" xml:lang="" literal="" modified="" pubconstraint="" pubconstrainturi="" qcode="" rank="" rel="" reluri="" type="" typeuri="" uri="" validfrom="" validto="" why="" whyuri="">{1,1}</broader>
  <narrower creator="" creatoruri="" custom="" dir="" how="" howuri="" id="" xml:lang="" literal="" modified="" pubconstraint="" pubconstrainturi="" qcode="" rank="" rel="" reluri="" type="" typeuri="" uri="" validfrom="" validto="" why="" whyuri="">{1,1}</narrower>
  <related creator="" creatoruri="" custom="" dir="" how="" howuri="" id="" xml:lang="" literal="" modified="" pubconstraint="" pubconstrainturi="" qcode="" rank="" rel="" reluri="" type="" typeuri="" uri="" validfrom="" validto="" value="" valuedatatype="" valueunit="" valueunituri="" why="" whyuri="">{1,1}</related>
</headerExtProperty>
Attributes
QName Type Use Annotation
creator QCodeType optional
If the attribute is empty, specifies which entity (person, organisation or system) will edit the property - expressed by a QCode. If the attribute is non-empty, specifies which entity (person, organisation or system) has edited the property.
creatoruri IRIType optional
If the attribute is empty, specifies which entity (person, organisation or system) will edit the property - expressed by a URI. If the attribute is non-empty, specifies which entity (person, organisation or system) has edited the property.
custom xs:boolean optional
If set to true the corresponding property was added to the G2 Item for a specific customer or group of customers only. The default value of this property is false which applies when this attribute is not used with the property.
dir restriction of xs:NMTOKEN optional
The directionality of textual content (enumeration: ltr, rtl)
how QCodeType optional
Indicates by which means the value was extracted from the content - expressed by a QCode
howuri IRIType optional
Indicates by which means the value was extracted from the content - expressed by a URI
id xs:ID optional
The local identifier of the property.
literal g2normalizedString optional
A free-text value assigned as property value.
modified DateOptTimeType optional
The date (and, optionally, the time) when the property was last modified. The initial value is the date (and, optionally, the time) of creation of the property.
pubconstraint QCodeListType optional
One or many constraints that apply to publishing the value of the property - expressed by a QCode. Each constraint applies to all descendant elements.
pubconstrainturi IRIListType optional
One or many constraints that apply to publishing the value of the property - expressed by a URI. Each constraint applies to all descendant elements.
qcode QCodeType optional
A qualified code which identifies a concept.
rel QCodeType optional
The identifier of a concept defining the semantics of this property - expressed by a QCode / either the rel or the reluri attribute MUST be used
reluri IRIType optional
The identifier of a concept defining the semantics of this property - expressed by a URI / either the rel or the reluri attribute MUST be used
type QCodeType optional
The type of the concept assigned as controlled property value - expressed by a QCode
typeuri IRIType optional
The type of the concept assigned as controlled property value - expressed by a URI
uri IRIType optional
A URI which identifies a concept.
validfrom DateOptTimeType optional
The date (and, optionally, the time) before which a relationship is not valid.
validto DateOptTimeType optional
The date (and, optionally, the time) after which a relationship is not valid.
value xs:string optional
The related value (see more in the spec document)
valuedatatype xs:QName optional
The datatype of the value attribute – it MUST be one of the built-in datatypes defined by XML Schema version 1.0.
valueunit QCodeType optional
The unit of the value attribute.
valueunituri IRIType optional
The unit of the value attribute - expressed by a URI
why QCodeType optional
Why the metadata has been included - expressed by a QCode
whyuri IRIType optional
Why the metadata has been included - expressed by a URI
xml:lang union of(xs:language, restriction of xs:string) optional
Attempting to install the relevant ISO 2- and 3-letter
         codes as the enumerated possible values is probably never
         going to be a realistic possibility.  See
         RFC 3066 at http://www.ietf.org/rfc/rfc3066.txt and the IANA registry
         at http://www.iana.org/assignments/lang-tag-apps.htm for
         further information.

         The union allows for the 'un-declaration' of xml:lang with
         the empty string.
Wildcard: ANY attribute from ANY namespace OTHER than 'http://iptc.org/std/nar/2006-10-01/'
Source
<xs:element name="headerExtProperty" type="Flex2ExtPropType">
  <xs:annotation>
    <xs:documentation>Extension Property; the semantics are defined by the concept referenced by the rel attribute. The semantics of the Extension Property must have the same scope as the parent property.</xs:documentation>
  </xs:annotation>
</xs:element>
Element newsMessage / itemSet
Namespace http://iptc.org/std/nar/2006-10-01/
Annotations
The set of items to be exchanged.
Diagram
Diagram NewsML-G2_2_22-spec-All-Power_xsd.tmp#commonPowerAttributes
Properties
content complex
Model
ANY element from namespace(s) 'http://iptc.org/std/nar/2006-10-01/'
Attributes
QName Type Use Annotation
creator QCodeType optional
If the attribute is empty, specifies which entity (person, organisation or system) will edit the property - expressed by a QCode. If the attribute is non-empty, specifies which entity (person, organisation or system) has edited the property.
creatoruri IRIType optional
If the attribute is empty, specifies which entity (person, organisation or system) will edit the property - expressed by a URI. If the attribute is non-empty, specifies which entity (person, organisation or system) has edited the property.
custom xs:boolean optional
If set to true the corresponding property was added to the G2 Item for a specific customer or group of customers only. The default value of this property is false which applies when this attribute is not used with the property.
how QCodeType optional
Indicates by which means the value was extracted from the content - expressed by a QCode
howuri IRIType optional
Indicates by which means the value was extracted from the content - expressed by a URI
id xs:ID optional
The local identifier of the property.
modified DateOptTimeType optional
The date (and, optionally, the time) when the property was last modified. The initial value is the date (and, optionally, the time) of creation of the property.
pubconstraint QCodeListType optional
One or many constraints that apply to publishing the value of the property - expressed by a QCode. Each constraint applies to all descendant elements.
pubconstrainturi IRIListType optional
One or many constraints that apply to publishing the value of the property - expressed by a URI. Each constraint applies to all descendant elements.
why QCodeType optional
Why the metadata has been included - expressed by a QCode
whyuri IRIType optional
Why the metadata has been included - expressed by a URI
Wildcard: ANY attribute from ANY namespace OTHER than 'http://iptc.org/std/nar/2006-10-01/'
Source
<xs:element name="itemSet">
  <xs:annotation>
    <xs:documentation>The set of items to be exchanged.</xs:documentation>
  </xs:annotation>
  <xs:complexType>
    <xs:sequence>
      <xs:any namespace="http://iptc.org/std/nar/2006-10-01/" processContents="lax" maxOccurs="unbounded">
        <xs:annotation>
          <xs:documentation>Any item from the IPTC News Architecture namespace</xs:documentation>
        </xs:annotation>
      </xs:any>
    </xs:sequence>
    <xs:attributeGroup ref="commonPowerAttributes"/>
    <xs:anyAttribute namespace="##other" processContents="lax"/>
  </xs:complexType>
</xs:element>
Element contentMetaExtProperty
Namespace http://iptc.org/std/nar/2006-10-01/
Annotations
Extension Property; the semantics are defined by the concept referenced by the rel attribute. The semantics of the Extension Property must have the same scope as the parent property.
Diagram
Diagram NewsML-G2_2_22-spec-All-Power_xsd.tmp#commonPowerAttributes NewsML-G2_2_22-spec-All-Power_xsd.tmp#flexAttributes NewsML-G2_2_22-spec-All-Power_xsd.tmp#i18nAttributes NewsML-G2_2_22-spec-All-Power_xsd.tmp#name NewsML-G2_2_22-spec-All-Power_xsd.tmp#definition NewsML-G2_2_22-spec-All-Power_xsd.tmp#note NewsML-G2_2_22-spec-All-Power_xsd.tmp#facet NewsML-G2_2_22-spec-All-Power_xsd.tmp#remoteInfo NewsML-G2_2_22-spec-All-Power_xsd.tmp#hierarchyInfo NewsML-G2_2_22-spec-All-Power_xsd.tmp#ConceptDefinitionGroup NewsML-G2_2_22-spec-All-Power_xsd.tmp#sameAs NewsML-G2_2_22-spec-All-Power_xsd.tmp#broader NewsML-G2_2_22-spec-All-Power_xsd.tmp#narrower NewsML-G2_2_22-spec-All-Power_xsd.tmp#related NewsML-G2_2_22-spec-All-Power_xsd.tmp#ConceptRelationshipsGroup NewsML-G2_2_22-spec-All-Power_xsd.tmp#Flex1PropType NewsML-G2_2_22-spec-All-Power_xsd.tmp#arbitraryValueAttributes NewsML-G2_2_22-spec-All-Power_xsd.tmp#Flex1ExtPropType NewsML-G2_2_22-spec-All-Power_xsd.tmp#Flex2ExtPropType_rel NewsML-G2_2_22-spec-All-Power_xsd.tmp#Flex2ExtPropType_reluri NewsML-G2_2_22-spec-All-Power_xsd.tmp#timeValidityAttributes NewsML-G2_2_22-spec-All-Power_xsd.tmp#Flex2ExtPropType
Type Flex2ExtPropType
Type hierarchy
Properties
content complex
Used by
Complex Type ContentMetadataType
Model
(name | definition | note | facet | remoteInfo | hierarchyInfo) , (sameAs | broader | narrower | related) , ANY element from ANY namespace OTHER than 'http://iptc.org/std/nar/2006-10-01/'
Children broader, definition, facet, hierarchyInfo, name, narrower, note, related, remoteInfo, sameAs
Instance
<contentMetaExtProperty creator="" creatoruri="" custom="" dir="" how="" howuri="" id="" xml:lang="" literal="" modified="" pubconstraint="" pubconstrainturi="" qcode="" rel="" reluri="" type="" typeuri="" uri="" validfrom="" validto="" value="" valuedatatype="" valueunit="" valueunituri="" why="" whyuri="" xmlns="http://iptc.org/std/nar/2006-10-01/">
  <name creator="" creatoruri="" custom="" dir="" how="" howuri="" id="" xml:lang="" modified="" part="" parturi="" pubconstraint="" pubconstrainturi="" role="" roleuri="" validfrom="" validto="" why="" whyuri="">{1,1}</name>
  <definition creator="" creatoruri="" custom="" dir="" how="" howuri="" id="" xml:lang="" media="" modified="" pubconstraint="" pubconstrainturi="" role="" roleuri="" validfrom="" validto="" why="" whyuri="">{1,1}</definition>
  <note creator="" creatoruri="" custom="" dir="" how="" howuri="" id="" xml:lang="" media="" modified="" pubconstraint="" pubconstrainturi="" role="" roleuri="" validfrom="" validto="" why="" whyuri="">{1,1}</note>
  <facet creator="" creatoruri="" custom="" dir="" g2flag="DEPR" how="" howuri="" id="" xml:lang="" literal="" modified="" pubconstraint="" pubconstrainturi="" qcode="" rel="" reluri="" type="" typeuri="" uri="" validfrom="" validto="" why="" whyuri="">{1,1}</facet>
  <remoteInfo contenttype="" contenttypevariant="" creator="" creatoruri="" custom="" dir="" format="" formaturi="" guidref="" how="" howuri="" href="" hreftype="" id="" xml:lang="" modified="" persistidref="" pubconstraint="" pubconstrainturi="" rank="" rel="" reluri="" residref="" size="" title="" validfrom="" validto="" version="" why="" whyuri="">{1,1}</remoteInfo>
  <hierarchyInfo creator="" creatoruri="" custom="" how="" howuri="" id="" modified="" pubconstraint="" pubconstrainturi="" why="" whyuri="">{1,1}</hierarchyInfo>
  <sameAs creator="" creatoruri="" custom="" dir="" how="" howuri="" id="" xml:lang="" literal="" modified="" pubconstraint="" pubconstrainturi="" qcode="" type="" typeuri="" uri="" validfrom="" validto="" why="" whyuri="">{1,1}</sameAs>
  <broader creator="" creatoruri="" custom="" dir="" how="" howuri="" id="" xml:lang="" literal="" modified="" pubconstraint="" pubconstrainturi="" qcode="" rank="" rel="" reluri="" type="" typeuri="" uri="" validfrom="" validto="" why="" whyuri="">{1,1}</broader>
  <narrower creator="" creatoruri="" custom="" dir="" how="" howuri="" id="" xml:lang="" literal="" modified="" pubconstraint="" pubconstrainturi="" qcode="" rank="" rel="" reluri="" type="" typeuri="" uri="" validfrom="" validto="" why="" whyuri="">{1,1}</narrower>
  <related creator="" creatoruri="" custom="" dir="" how="" howuri="" id="" xml:lang="" literal="" modified="" pubconstraint="" pubconstrainturi="" qcode="" rank="" rel="" reluri="" type="" typeuri="" uri="" validfrom="" validto="" value="" valuedatatype="" valueunit="" valueunituri="" why="" whyuri="">{1,1}</related>
</contentMetaExtProperty>
Attributes
QName Type Use Annotation
creator QCodeType optional
If the attribute is empty, specifies which entity (person, organisation or system) will edit the property - expressed by a QCode. If the attribute is non-empty, specifies which entity (person, organisation or system) has edited the property.
creatoruri IRIType optional
If the attribute is empty, specifies which entity (person, organisation or system) will edit the property - expressed by a URI. If the attribute is non-empty, specifies which entity (person, organisation or system) has edited the property.
custom xs:boolean optional
If set to true the corresponding property was added to the G2 Item for a specific customer or group of customers only. The default value of this property is false which applies when this attribute is not used with the property.
dir restriction of xs:NMTOKEN optional
The directionality of textual content (enumeration: ltr, rtl)
how QCodeType optional
Indicates by which means the value was extracted from the content - expressed by a QCode
howuri IRIType optional
Indicates by which means the value was extracted from the content - expressed by a URI
id xs:ID optional
The local identifier of the property.
literal g2normalizedString optional
A free-text value assigned as property value.
modified DateOptTimeType optional
The date (and, optionally, the time) when the property was last modified. The initial value is the date (and, optionally, the time) of creation of the property.
pubconstraint QCodeListType optional
One or many constraints that apply to publishing the value of the property - expressed by a QCode. Each constraint applies to all descendant elements.
pubconstrainturi IRIListType optional
One or many constraints that apply to publishing the value of the property - expressed by a URI. Each constraint applies to all descendant elements.
qcode QCodeType optional
A qualified code which identifies a concept.
rel QCodeType optional
The identifier of a concept defining the semantics of this property - expressed by a QCode / either the rel or the reluri attribute MUST be used
reluri IRIType optional
The identifier of a concept defining the semantics of this property - expressed by a URI / either the rel or the reluri attribute MUST be used
type QCodeType optional
The type of the concept assigned as controlled property value - expressed by a QCode
typeuri IRIType optional
The type of the concept assigned as controlled property value - expressed by a URI
uri IRIType optional
A URI which identifies a concept.
validfrom DateOptTimeType optional
The date (and, optionally, the time) before which a relationship is not valid.
validto DateOptTimeType optional
The date (and, optionally, the time) after which a relationship is not valid.
value xs:string optional
The related value (see more in the spec document)
valuedatatype xs:QName optional
The datatype of the value attribute – it MUST be one of the built-in datatypes defined by XML Schema version 1.0.
valueunit QCodeType optional
The unit of the value attribute.
valueunituri IRIType optional
The unit of the value attribute - expressed by a URI
why QCodeType optional
Why the metadata has been included - expressed by a QCode
whyuri IRIType optional
Why the metadata has been included - expressed by a URI
xml:lang union of(xs:language, restriction of xs:string) optional
Attempting to install the relevant ISO 2- and 3-letter
         codes as the enumerated possible values is probably never
         going to be a realistic possibility.  See
         RFC 3066 at http://www.ietf.org/rfc/rfc3066.txt and the IANA registry
         at http://www.iana.org/assignments/lang-tag-apps.htm for
         further information.

         The union allows for the 'un-declaration' of xml:lang with
         the empty string.
Wildcard: ANY attribute from ANY namespace OTHER than 'http://iptc.org/std/nar/2006-10-01/'
Source
<xs:element name="contentMetaExtProperty" type="Flex2ExtPropType">
  <xs:annotation>
    <xs:documentation>Extension Property; the semantics are defined by the concept referenced by the rel attribute. The semantics of the Extension Property must have the same scope as the parent property.</xs:documentation>
  </xs:annotation>
</xs:element>
Element created
Namespace http://iptc.org/std/nar/2006-10-01/
Annotations
The date (and optionally the time) on which the resource was created.
Diagram
Diagram NewsML-G2_2_22-spec-All-Power_xsd.tmp#TruncatedDateTimeType NewsML-G2_2_22-spec-All-Power_xsd.tmp#commonPowerAttributes NewsML-G2_2_22-spec-All-Power_xsd.tmp#TruncatedDateTimePropType
Type TruncatedDateTimePropType
Type hierarchy
Properties
content complex
Attributes
QName Type Use Annotation
creator QCodeType optional
If the attribute is empty, specifies which entity (person, organisation or system) will edit the property - expressed by a QCode. If the attribute is non-empty, specifies which entity (person, organisation or system) has edited the property.
creatoruri IRIType optional
If the attribute is empty, specifies which entity (person, organisation or system) will edit the property - expressed by a URI. If the attribute is non-empty, specifies which entity (person, organisation or system) has edited the property.
custom xs:boolean optional
If set to true the corresponding property was added to the G2 Item for a specific customer or group of customers only. The default value of this property is false which applies when this attribute is not used with the property.
how QCodeType optional
Indicates by which means the value was extracted from the content - expressed by a QCode
howuri IRIType optional
Indicates by which means the value was extracted from the content - expressed by a URI
id xs:ID optional
The local identifier of the property.
modified DateOptTimeType optional
The date (and, optionally, the time) when the property was last modified. The initial value is the date (and, optionally, the time) of creation of the property.
pubconstraint QCodeListType optional
One or many constraints that apply to publishing the value of the property - expressed by a QCode. Each constraint applies to all descendant elements.
pubconstrainturi IRIListType optional
One or many constraints that apply to publishing the value of the property - expressed by a URI. Each constraint applies to all descendant elements.
why QCodeType optional
Why the metadata has been included - expressed by a QCode
whyuri IRIType optional
Why the metadata has been included - expressed by a URI
Wildcard: ANY attribute from ANY namespace OTHER than 'http://iptc.org/std/nar/2006-10-01/'
Source
<xs:element name="created" type="TruncatedDateTimePropType">
  <xs:annotation>
    <xs:documentation>The date (and optionally the time) on which the resource was created.</xs:documentation>
  </xs:annotation>
</xs:element>
Element event
Namespace http://iptc.org/std/nar/2006-10-01/
Annotations
Structured information about an event without a concept identifier, to be used only with News Items
Diagram
Diagram NewsML-G2_2_22-spec-All-Power_xsd.tmp#commonPowerAttributes NewsML-G2_2_22-spec-All-Power_xsd.tmp#name NewsML-G2_2_22-spec-All-Power_xsd.tmp#definition NewsML-G2_2_22-spec-All-Power_xsd.tmp#note NewsML-G2_2_22-spec-All-Power_xsd.tmp#facet NewsML-G2_2_22-spec-All-Power_xsd.tmp#sameAs NewsML-G2_2_22-spec-All-Power_xsd.tmp#broader NewsML-G2_2_22-spec-All-Power_xsd.tmp#narrower NewsML-G2_2_22-spec-All-Power_xsd.tmp#related NewsML-G2_2_22-spec-All-Power_xsd.tmp#ConceptRelationshipsGroup NewsML-G2_2_22-spec-All-Power_xsd.tmp#eventDetails
Properties
content complex
Used by
Element events
Model
Children broader, definition, eventDetails, facet, name, narrower, note, related, sameAs
Instance
<event creator="" creatoruri="" custom="" how="" howuri="" id="" modified="" pubconstraint="" pubconstrainturi="" why="" whyuri="" xmlns="http://iptc.org/std/nar/2006-10-01/">
  <name creator="" creatoruri="" custom="" dir="" how="" howuri="" id="" xml:lang="" modified="" part="" parturi="" pubconstraint="" pubconstrainturi="" role="" roleuri="" validfrom="" validto="" why="" whyuri="">{1,unbounded}</name>
  <definition creator="" creatoruri="" custom="" dir="" how="" howuri="" id="" xml:lang="" media="" modified="" pubconstraint="" pubconstrainturi="" role="" roleuri="" validfrom="" validto="" why="" whyuri="">{1,1}</definition>
  <note creator="" creatoruri="" custom="" dir="" how="" howuri="" id="" xml:lang="" media="" modified="" pubconstraint="" pubconstrainturi="" role="" roleuri="" validfrom="" validto="" why="" whyuri="">{1,1}</note>
  <facet creator="" creatoruri="" custom="" dir="" g2flag="DEPR" how="" howuri="" id="" xml:lang="" literal="" modified="" pubconstraint="" pubconstrainturi="" qcode="" rel="" reluri="" type="" typeuri="" uri="" validfrom="" validto="" why="" whyuri="">{1,1}</facet>
  <sameAs creator="" creatoruri="" custom="" dir="" how="" howuri="" id="" xml:lang="" literal="" modified="" pubconstraint="" pubconstrainturi="" qcode="" type="" typeuri="" uri="" validfrom="" validto="" why="" whyuri="">{1,1}</sameAs>
  <broader creator="" creatoruri="" custom="" dir="" how="" howuri="" id="" xml:lang="" literal="" modified="" pubconstraint="" pubconstrainturi="" qcode="" rank="" rel="" reluri="" type="" typeuri="" uri="" validfrom="" validto="" why="" whyuri="">{1,1}</broader>
  <narrower creator="" creatoruri="" custom="" dir="" how="" howuri="" id="" xml:lang="" literal="" modified="" pubconstraint="" pubconstrainturi="" qcode="" rank="" rel="" reluri="" type="" typeuri="" uri="" validfrom="" validto="" why="" whyuri="">{1,1}</narrower>
  <related creator="" creatoruri="" custom="" dir="" how="" howuri="" id="" xml:lang="" literal="" modified="" pubconstraint="" pubconstrainturi="" qcode="" rank="" rel="" reluri="" type="" typeuri="" uri="" validfrom="" validto="" value="" valuedatatype="" valueunit="" valueunituri="" why="" whyuri="">{1,1}</related>
  <eventDetails creator="" creatoruri="" custom="" how="" howuri="" id="" modified="" pubconstraint="" pubconstrainturi="" why="" whyuri="">{1,1}</eventDetails>
</event>
Attributes
QName Type Use Annotation
creator QCodeType optional
If the attribute is empty, specifies which entity (person, organisation or system) will edit the property - expressed by a QCode. If the attribute is non-empty, specifies which entity (person, organisation or system) has edited the property.
creatoruri IRIType optional
If the attribute is empty, specifies which entity (person, organisation or system) will edit the property - expressed by a URI. If the attribute is non-empty, specifies which entity (person, organisation or system) has edited the property.
custom xs:boolean optional
If set to true the corresponding property was added to the G2 Item for a specific customer or group of customers only. The default value of this property is false which applies when this attribute is not used with the property.
how QCodeType optional
Indicates by which means the value was extracted from the content - expressed by a QCode
howuri IRIType optional
Indicates by which means the value was extracted from the content - expressed by a URI
id xs:ID optional
The local identifier of the property.
modified DateOptTimeType optional
The date (and, optionally, the time) when the property was last modified. The initial value is the date (and, optionally, the time) of creation of the property.
pubconstraint QCodeListType optional
One or many constraints that apply to publishing the value of the property - expressed by a QCode. Each constraint applies to all descendant elements.
pubconstrainturi IRIListType optional
One or many constraints that apply to publishing the value of the property - expressed by a URI. Each constraint applies to all descendant elements.
why QCodeType optional
Why the metadata has been included - expressed by a QCode
whyuri IRIType optional
Why the metadata has been included - expressed by a URI
Wildcard: ANY attribute from ANY namespace OTHER than 'http://iptc.org/std/nar/2006-10-01/'
Source
<xs:element name="event">
  <xs:annotation>
    <xs:documentation>Structured information about an event without a concept identifier, to be used only with News Items</xs:documentation>
  </xs:annotation>
  <xs:complexType>
    <xs:sequence>
      <xs:element ref="name" maxOccurs="unbounded"/>
      <xs:choice minOccurs="0" maxOccurs="unbounded">
        <xs:element ref="definition"/>
        <xs:element ref="note"/>
        <xs:element ref="facet"/>
      </xs:choice>
      <xs:group ref="ConceptRelationshipsGroup"/>
      <xs:element ref="eventDetails"/>
    </xs:sequence>
    <xs:attributeGroup ref="commonPowerAttributes"/>
    <xs:anyAttribute namespace="##other" processContents="lax"/>
  </xs:complexType>
</xs:element>
Element events
Namespace http://iptc.org/std/nar/2006-10-01/
Annotations
A wrapper for events in a News Item.
Diagram
Diagram NewsML-G2_2_22-spec-All-Power_xsd.tmp#commonPowerAttributes NewsML-G2_2_22-spec-All-Power_xsd.tmp#event
Properties
content complex
Model
Children event
Instance
<events creator="" creatoruri="" custom="" how="" howuri="" id="" modified="" pubconstraint="" pubconstrainturi="" why="" whyuri="" xmlns="http://iptc.org/std/nar/2006-10-01/">
  <event creator="" creatoruri="" custom="" how="" howuri="" id="" modified="" pubconstraint="" pubconstrainturi="" why="" whyuri="">{1,unbounded}</event>
</events>
Attributes
QName Type Use Annotation
creator QCodeType optional
If the attribute is empty, specifies which entity (person, organisation or system) will edit the property - expressed by a QCode. If the attribute is non-empty, specifies which entity (person, organisation or system) has edited the property.
creatoruri IRIType optional
If the attribute is empty, specifies which entity (person, organisation or system) will edit the property - expressed by a URI. If the attribute is non-empty, specifies which entity (person, organisation or system) has edited the property.
custom xs:boolean optional
If set to true the corresponding property was added to the G2 Item for a specific customer or group of customers only. The default value of this property is false which applies when this attribute is not used with the property.
how QCodeType optional
Indicates by which means the value was extracted from the content - expressed by a QCode
howuri IRIType optional
Indicates by which means the value was extracted from the content - expressed by a URI
id xs:ID optional
The local identifier of the property.
modified DateOptTimeType optional
The date (and, optionally, the time) when the property was last modified. The initial value is the date (and, optionally, the time) of creation of the property.
pubconstraint QCodeListType optional
One or many constraints that apply to publishing the value of the property - expressed by a QCode. Each constraint applies to all descendant elements.
pubconstrainturi IRIListType optional
One or many constraints that apply to publishing the value of the property - expressed by a URI. Each constraint applies to all descendant elements.
why QCodeType optional
Why the metadata has been included - expressed by a QCode
whyuri IRIType optional
Why the metadata has been included - expressed by a URI
Wildcard: ANY attribute from ANY namespace OTHER than 'http://iptc.org/std/nar/2006-10-01/'
Source
<xs:element name="events">
  <xs:annotation>
    <xs:documentation>A wrapper for events in a News Item.</xs:documentation>
  </xs:annotation>
  <xs:complexType>
    <xs:sequence>
      <xs:element ref="event" maxOccurs="unbounded"/>
    </xs:sequence>
    <xs:attributeGroup ref="commonPowerAttributes"/>
    <xs:anyAttribute namespace="##other" processContents="lax"/>
  </xs:complexType>
</xs:element>
Simple Type QCodeType
Namespace http://iptc.org/std/nar/2006-10-01/
Annotations
The type of a qualified code, i.e. a scheme alias, followed by a colon (“:”), followed by a code. A string of this type cannot contain white space characters. The code may contain colons.
The Backus Naur Form (BNF) expression for this is:
<qcode> ::= <scheme> ":" <code>
<scheme> is a string containing any character except white space or the ':' character, required <code> is a string containing any character except white space, required
Diagram
Diagram
Type restriction of xs:string
Facets
pattern [^\s:]+:[^\s]+
Used by
Attributes AddressType/line/@role, AssertType/@qcode, ConceptIdType/@qcode, ConceptNameType/@part, ElectronicAddressTechType/@tech, Flex1RolePropType/@role, Flex2ExtPropType/@rel, FlexAuthorPropType/@jobtitle, FlexRelatedPropType/@rel, Link1Type/@rel, QCodePropType/@qcode, RelatedConceptType/@rel, RelatedConceptType/related/@rel, RemoteContentPropType/channel/@role, RemoteContentPropType/channel/@type, TypedQualPropType/@type, actionAttributes/@body-part, actionAttributes/@caller-type, actionAttributes/@goal-zone, actionAttributes/@pass-description, actionAttributes/@pass-method, actionAttributes/@pass-type, actionAttributes/@penalty-level, actionAttributes/@penalty-result, actionAttributes/@penalty-side, actionAttributes/@penalty-type, actionAttributes/@recipient-type, actionAttributes/@result, actionAttributes/@save-method, actionAttributes/@save-type, actionAttributes/@score-attempt-method, actionAttributes/@score-attempt-result, actionAttributes/@score-attempt-situation, actionAttributes/@score-attempt-type, actionAttributes/@score-type, actionAttributes/@shot-distance-units, actionAttributes/@shot-type, actionAttributes/@strength, actionAttributes/@timeout-type, actionAttributes/@turnover-type, actionAttributes/@type, actionAttributes/@zone, affiliationComplexType/@membership-key, altId/@idformat, altId/@type, altLoc/@role, altLoc/@type, altRep/@format, altRep/@representation, americanFootballActionAttributes/@drive-result, americanFootballActionAttributes/@kick-type, americanFootballActionAttributes/@penalty-acceptance, americanFootballActionAttributes/@penalty-challenge, americanFootballActionAttributes/@penalty-review, americanFootballActionAttributes/@penalty-review-ruling, americanFootballActionAttributes/@penalty-yards, americanFootballActionAttributes/@touchdown-type, arbitraryValueAttributes/@valueunit, awardComplexType/@award-type, bag/bit/@type, base2MetadataComplexType/@key, baseCareerPhaseMetadataComplexType/@duration, baseCareerPhaseMetadataComplexType/@entry-reason, baseCareerPhaseMetadataComplexType/@exit-reason, baseCareerPhaseMetadataComplexType/@phase-caliber, baseCareerPhaseMetadataComplexType/@phase-caliber-key, baseCareerPhaseMetadataComplexType/@phase-status, baseCareerPhaseMetadataComplexType/@phase-type, baseCareerPhaseMetadataComplexType/@subphase-type, baseEntityMetadataComplexType/@key, baseEventMetadataComplexType/@end-weekday, baseEventMetadataComplexType/@event-outcome-type, baseEventMetadataComplexType/@event-recurring-key, baseEventMetadataComplexType/@event-status, baseEventMetadataComplexType/@event-status-reason, baseEventMetadataComplexType/@event-style, baseEventMetadataComplexType/@event-type, baseEventMetadataComplexType/@season-key, baseEventMetadataComplexType/@season-type, baseEventMetadataComplexType/@start-weekday, baseInjuryPhaseMetadataComplexType/@injury-type, baseInjuryPhaseMetadataComplexType/@phase-status, baseInjuryPhaseMetadataComplexType/@phase-type, baseInjuryPhaseMetadataComplexType/@upcoming-event-key, baseInjuryPhaseMetadataComplexType/@upcoming-event-status, basePersonMetadataComplexType/@health, basePersonMetadataComplexType/@position-event, basePersonMetadataComplexType/@position-regular, basePlayerMetadataComplexType/@scratch-reason, basePlayerMetadataComplexType/@status, baseballActionAttributes/@ball-location-horizontal, baseballActionAttributes/@ball-location-vertical, baseballActionAttributes/@error-type, baseballActionAttributes/@hit-location, baseballActionAttributes/@hit-type, baseballActionAttributes/@inning-exiting, baseballActionAttributes/@interference-type, baseballActionAttributes/@lead-entering, baseballActionAttributes/@lead-exiting, baseballActionAttributes/@out-type, baseballActionAttributes/@pitch-type, baseballActionAttributes/@runner-on-first-advance, baseballActionAttributes/@runner-on-first-idref, baseballActionAttributes/@runner-on-second-advance, baseballActionAttributes/@runner-on-second-idref, baseballActionAttributes/@runner-on-third-advance, baseballActionAttributes/@runner-on-third-idref, baseballActionAttributes/@sacrifice-type, baseballActionAttributes/@trajectory-coordinates, baseballActionAttributes/@velocity, commonParticipantAttributes/@role, commonPowerAttributes/@creator, commonPowerAttributes/@how, commonPowerAttributes/@why, contentSet/inlineData/@encoding, coverageAttributes/@competition, coverageAttributes/@duration-scope, coverageAttributes/@location-key, coverageAttributes/@opponent-type, coverageAttributes/@opponent-value, coverageAttributes/@period-type, coverageAttributes/@record-making-scope, coverageAttributes/@scope-value, coverageAttributes/@situation, coverageAttributes/@stats-coverage, coverageAttributes/@surface-type, coverageAttributes/@team, coverageAttributes/@temporal-unit-type, coverageAttributes/@temporal-unit-value, coverageAttributes/@unit-type, coverageAttributes/@unit-value, coverageAttributes/@venue-type, coverageAttributes/@weather-type, curlingActionAttributes/@stone-speed, curlingStatsAccuracyComplexType/@shot-type, eventDetails/location/@role, eventDetails/newsCoverage/@role, eventDetails/participationRequirement/@role, eventStateMotorRacing/@flag-state, facet/@rel, flexAttributes/@qcode, flexAttributes/@type, generator/@role, genericStatAttributes/@class, genericStatAttributes/@sport, genericStatAttributes/@stat-type, genericStatAttributes/@value-type, geoAreaDetails/circle/@radunit, golfActionAttributes/@club, golfActionAttributes/@landing, groupSet/group/@mode, groupSet/group/@role, hash/@hashtype, hash/@scope, hopHistory/hop/action/@target, icon/@rendition, incomingFeedId/@role, mediaContentCharacteristics1/@colourindicator, mediaContentCharacteristics1/@colourspace, mediaContentCharacteristics1/@heightunit, mediaContentCharacteristics1/@layoutorientation, mediaContentCharacteristics1/@videocodec, mediaContentCharacteristics1/@widthunit, motorRacingActionAttributes/@flag-new, motorRacingActionAttributes/@flag-original, motorRacingActionAttributes/@flag-state, motorRacingActionAttributes/@passer-key, motorRacingActionAttributes/@passer-type, motorRacingActionAttributes/@position-new, motorRacingActionAttributes/@position-original, motorRacingMetadataVehicleComplexType/@make-key, newsContentAttributes/@creator, newsContentAttributes/@how, newsContentAttributes/@rendition, newsContentAttributes/@why, newsContentCharacteristics/@audiochannels, newsContentCharacteristics/@audiocodec, newsContentCharacteristics/@colourindicator, newsContentCharacteristics/@colourspace, newsContentCharacteristics/@durationunit, newsContentCharacteristics/@heightunit, newsContentCharacteristics/@layoutorientation, newsContentCharacteristics/@videocodec, newsContentCharacteristics/@videodefinition, newsContentCharacteristics/@videoscaling, newsContentCharacteristics/@widthunit, newsContentTypeAttributes/@format, newsCoverage/@creator, newsCoverage/@how, newsCoverage/@why, organisationDetails/hasInstrument/@market, organisationDetails/hasInstrument/@marketlabelsrc, organisationDetails/hasInstrument/@symbolsrc, origRep/@accesstype, origRep/@reposrole, outcomeTotalsComplexType/@streak-type, partMetaPropType/@creator, partMetaPropType/@how, partMetaPropType/@why, partMetaPropType/timeDelim/@renditionref, partMetaPropType/timeDelim/@timeunit, persistentEditAttributes/@creator, qualifyingAttributes/@qcode, qualifyingAttributes/@role, qualifyingAttributes/@type, rankComplexType/@type, rating/@ratertype, rating/@ratingtype, rating/@scaleunit, rating/@valcalctype, signal/@severity, siteMetadataComplexType/@shape, siteMetadataComplexType/@site-style, siteMetadataComplexType/@surface, siteStatsComnplexType/@weather-prediction, slugline/@role, soccerActionAttributes/@caution-value, sportsContentCodeComplexType/@code-key, sportsContentCodeComplexType/@code-type, sportsContentQualifierComplexType/@participant-count, sportsContentQualifierComplexType/@professional-status, sportsContentQualifierComplexType/@special-group, sportsContentQualifierComplexType/@special-needs, sportsMetadataComplexType/@document-class, sportsMetadataComplexType/@fixture-key, statAttributes/@event-outcome, statAttributes/@result-effect, statAttributes/@score-units, statusChangeComplexType/@status-change-type, subScoreComplexType/@sub-score-key, subScoreComplexType/@sub-score-type, targetResourceAttributes/@format, tennisActionAttributes/@receiver-score, tennisActionAttributes/@serve-number, tennisActionAttributes/@server-score, tournamentAttributes/@status, tournamentPartMetadataComplexType/@format-type, tournamentPartMetadataComplexType/@type, userInteraction/@interactiontype, wagering-prediction/@prediction, wagering2Attributes/@prediction, wagering2Attributes/@prediction-opening, wageringAttributes/@bookmaker-key
Source
<xs:simpleType name="QCodeType">
  <xs:annotation>
    <xs:documentation>The type of a qualified code, i.e. a scheme alias, followed by a colon (“:”), followed by a code. A string of this type cannot contain white space characters. The code may contain colons.</xs:documentation>
    <xs:documentation>The Backus Naur Form (BNF) expression for this is: <qcode> ::= <scheme> ":" <code> <scheme> is a string containing any character except white space or the ':' character, required <code> is a string containing any character except white space, required</xs:documentation>
  </xs:annotation>
  <xs:restriction base="xs:string">
    <xs:pattern value="[^\s:]+:[^\s]+"/>
  </xs:restriction>
</xs:simpleType>
Simple Type TruncatedDateTimeType
Namespace http://iptc.org/std/nar/2006-10-01/
Annotations
The type of a calendar date with an optional time part which may be truncated from the second part to the month part
Diagram
Diagram
Type union of(xs:date, xs:dateTime, xs:gYearMonth, xs:gYear)
Used by
Source
<xs:simpleType name="TruncatedDateTimeType">
  <xs:annotation>
    <xs:documentation>The type of a calendar date with an optional time part which may be truncated from the second part to the month part</xs:documentation>
  </xs:annotation>
  <xs:union memberTypes="xs:date xs:dateTime xs:gYearMonth xs:gYear"/>
</xs:simpleType>
Complex Type Label1Type
Namespace http://iptc.org/std/nar/2006-10-01/
Annotations
The PCL-type for information about the content as natural language string with minimal markup
Diagram
Diagram NewsML-G2_2_22-spec-All-Power_xsd.tmp#commonPowerAttributes NewsML-G2_2_22-spec-All-Power_xsd.tmp#i18nAttributes NewsML-G2_2_22-spec-All-Power_xsd.tmp#Label1Type_role NewsML-G2_2_22-spec-All-Power_xsd.tmp#Label1Type_roleuri NewsML-G2_2_22-spec-All-Power_xsd.tmp#Label1Type_media NewsML-G2_2_22-spec-All-Power_xsd.tmp#a NewsML-G2_2_22-spec-All-Power_xsd.tmp#span NewsML-G2_2_22-spec-All-Power_xsd.tmp#ruby NewsML-G2_2_22-spec-All-Power_xsd.tmp#inline
Properties
mixed true
Used by
Model
a | span | ruby | inline | ANY element from ANY namespace OTHER than 'http://iptc.org/std/nar/2006-10-01/'
Children a, inline, ruby, span
Attributes
QName Type Use Annotation
creator QCodeType optional
If the attribute is empty, specifies which entity (person, organisation or system) will edit the property - expressed by a QCode. If the attribute is non-empty, specifies which entity (person, organisation or system) has edited the property.
creatoruri IRIType optional
If the attribute is empty, specifies which entity (person, organisation or system) will edit the property - expressed by a URI. If the attribute is non-empty, specifies which entity (person, organisation or system) has edited the property.
custom xs:boolean optional
If set to true the corresponding property was added to the G2 Item for a specific customer or group of customers only. The default value of this property is false which applies when this attribute is not used with the property.
dir restriction of xs:NMTOKEN optional
The directionality of textual content (enumeration: ltr, rtl)
how QCodeType optional
Indicates by which means the value was extracted from the content - expressed by a QCode
howuri IRIType optional
Indicates by which means the value was extracted from the content - expressed by a URI
id xs:ID optional
The local identifier of the property.
media xs:NMTOKENS optional
An indication of the target media type(s), values as defined by the Cascading Style Sheets specification [CSS].
modified DateOptTimeType optional
The date (and, optionally, the time) when the property was last modified. The initial value is the date (and, optionally, the time) of creation of the property.
pubconstraint QCodeListType optional
One or many constraints that apply to publishing the value of the property - expressed by a QCode. Each constraint applies to all descendant elements.
pubconstrainturi IRIListType optional
One or many constraints that apply to publishing the value of the property - expressed by a URI. Each constraint applies to all descendant elements.
role QCodeListType optional
A refinement of the semantics of the label - expressed by a QCode
roleuri IRIListType optional
A refinement of the semantics of the label - expressed by a URI
why QCodeType optional
Why the metadata has been included - expressed by a QCode
whyuri IRIType optional
Why the metadata has been included - expressed by a URI
xml:lang union of(xs:language, restriction of xs:string) optional
Attempting to install the relevant ISO 2- and 3-letter
         codes as the enumerated possible values is probably never
         going to be a realistic possibility.  See
         RFC 3066 at http://www.ietf.org/rfc/rfc3066.txt and the IANA registry
         at http://www.iana.org/assignments/lang-tag-apps.htm for
         further information.

         The union allows for the 'un-declaration' of xml:lang with
         the empty string.
Wildcard: ANY attribute from ANY namespace OTHER than 'http://iptc.org/std/nar/2006-10-01/'
Source
<xs:complexType name="Label1Type" mixed="true">
  <xs:annotation>
    <xs:documentation>The PCL-type for information about the content as natural language string with minimal markup</xs:documentation>
  </xs:annotation>
  <xs:choice minOccurs="0" maxOccurs="unbounded">
    <xs:element ref="a"/>
    <xs:element ref="span"/>
    <xs:element ref="ruby"/>
    <xs:element ref="inline"/>
    <xs:any namespace="##other" processContents="lax">
      <xs:annotation>
        <xs:documentation>Extension point for provider-defined properties from other namespaces</xs:documentation>
      </xs:annotation>
    </xs:any>
  </xs:choice>
  <xs:attributeGroup ref="commonPowerAttributes"/>
  <xs:attributeGroup ref="i18nAttributes"/>
  <xs:attribute name="role" type="QCodeListType" use="optional">
    <xs:annotation>
      <xs:documentation>A refinement of the semantics of the label - expressed by a QCode</xs:documentation>
    </xs:annotation>
  </xs:attribute>
  <xs:attribute name="roleuri" type="IRIListType" use="optional">
    <xs:annotation>
      <xs:documentation>A refinement of the semantics of the label - expressed by a URI</xs:documentation>
    </xs:annotation>
  </xs:attribute>
  <xs:attribute name="media" type="xs:NMTOKENS" use="optional">
    <xs:annotation>
      <xs:documentation>An indication of the target media type(s), values as defined by the Cascading Style Sheets specification [CSS].</xs:documentation>
    </xs:annotation>
  </xs:attribute>
  <xs:anyAttribute namespace="##other" processContents="lax"/>
</xs:complexType>
Simple Type IRIType
Namespace http://iptc.org/std/nar/2006-10-01/
Annotations
The type of an Internationalized Resource Identifier Reference, as defined in RFC 3987. Identical to xs : anyURI.
Diagram
Diagram
Type xs:anyURI
Used by
Attributes AddressType/line/@roleuri, AssertType/@uri, BlockType/@roleuri, ConceptIdType/@uri, ConceptNameType/@parturi, ElectronicAddressTechType/@techuri, Flex1RolePropType/@roleuri, Flex2ExtPropType/@reluri, FlexAuthorPropType/@jobtitleuri, FlexRelatedPropType/@reluri, Link1Type/@reluri, QCodePropType/@uri, RelatedConceptType/@reluri, RelatedConceptType/related/@reluri, RemoteContentPropType/channel/@roleuri, RemoteContentPropType/channel/@typeuri, RightsBlockType/@href, TypedQualPropType/@typeuri, a/@href, altId/@idformaturi, altId/@typeuri, altLoc/@roleruri, altLoc/@typeuri, altRep/@formaturi, altRep/@representationuri, arbitraryValueAttributes/@valueunituri, bag/bit/@typeuri, catalog/@additionalInfo, catalog/@authority, catalog/@url, catalog/scheme/@authority, catalog/scheme/@uri, catalogRef/@href, commonPowerAttributes/@creatoruri, commonPowerAttributes/@howuri, commonPowerAttributes/@whyuri, contentSet/inlineData/@encodinguri, eventDetails/location/@roleuri, eventDetails/newsCoverage/@roleuri, eventDetails/participationRequirement/@roleuri, facet/@reluri, flexAttributes/@typeuri, flexAttributes/@uri, generator/@roleuri, geoAreaDetails/circle/@radunituri, groupSet/group/@modeuri, groupSet/group/@roleuri, hash/@hashtypeuri, hash/@scopeuri, hopHistory/hop/action/@targeturi, icon/@renditionuri, incomingFeedId/@roleuri, mediaContentCharacteristics1/@colourindicatoruri, mediaContentCharacteristics1/@colourspaceuri, mediaContentCharacteristics1/@heightunituri, mediaContentCharacteristics1/@layoutorientationuri, mediaContentCharacteristics1/@videocodecuri, mediaContentCharacteristics1/@widthunituri, newsContentAttributes/@creatoruri, newsContentAttributes/@howuri, newsContentAttributes/@renditionuri, newsContentAttributes/@whyuri, newsContentCharacteristics/@audiochannelsuri, newsContentCharacteristics/@audiocodecuri, newsContentCharacteristics/@colourindicatoruri, newsContentCharacteristics/@colourspaceuri, newsContentCharacteristics/@durationunituri, newsContentCharacteristics/@heightunituri, newsContentCharacteristics/@layoutorientationuri, newsContentCharacteristics/@videocodecuri, newsContentCharacteristics/@videodefinitionuri, newsContentCharacteristics/@videoscalinguri, newsContentCharacteristics/@widthunituri, newsContentTypeAttributes/@formaturi, newsCoverage/@creatoruri, newsCoverage/@howuri, newsCoverage/@whyuri, newsMessage/header/catalogRef/@href, organisationDetails/hasInstrument/@marketlabelsrcuri, organisationDetails/hasInstrument/@marketuri, organisationDetails/hasInstrument/@symbolsrcuri, origRep/@accesstypeuri, origRep/@reposroleuri, partMetaPropType/@creatoruri, partMetaPropType/@howuri, partMetaPropType/@whyuri, partMetaPropType/timeDelim/@renditionrefuri, partMetaPropType/timeDelim/@timeunituri, persistentEditAttributes/@creatoruri, qualifyingAttributes/@roleuri, qualifyingAttributes/@typeuri, qualifyingAttributes/@uri, rating/@ratertypeuri, rating/@ratingtypeuri, rating/@scaleunituri, rating/@valcalctypeuri, schemeMeta/@authority, schemeMeta/@uri, signal/@severityuri, slugline/@roleuri, targetResourceAttributes/@formaturi, targetResourceAttributes/@href, userInteraction/@interactiontypeuri
Elements ContactInfoType/web, altLoc, altRep, catalog/scheme/sameAs, origRep, sameAsScheme
Source
<xs:simpleType name="IRIType">
  <xs:annotation>
    <xs:documentation>The type of an Internationalized Resource Identifier Reference, as defined in RFC 3987. Identical to xs : anyURI.</xs:documentation>
  </xs:annotation>
  <xs:restriction base="xs:anyURI"/>
</xs:simpleType>
Simple Type DateOptTimeType
Namespace http://iptc.org/std/nar/2006-10-01/
Annotations
The type of a date (required) and a time (optional).
Diagram
Diagram
Type union of(xs:date, xs:dateTime)
Used by
Source
<xs:simpleType name="DateOptTimeType">
  <xs:annotation>
    <xs:documentation>The type of a date (required) and a time (optional).</xs:documentation>
  </xs:annotation>
  <xs:union memberTypes="xs:date xs:dateTime"/>
</xs:simpleType>
Simple Type QCodeListType
Namespace http://iptc.org/std/nar/2006-10-01/
Annotations
The type of space separated strings of QCodes.
Diagram
Diagram NewsML-G2_2_22-spec-All-Power_xsd.tmp#QCodeType
Type list of QCodeType
Used by
Source
<xs:simpleType name="QCodeListType">
  <xs:annotation>
    <xs:documentation>The type of space separated strings of QCodes.</xs:documentation>
  </xs:annotation>
  <xs:list itemType="QCodeType"/>
</xs:simpleType>
Simple Type IRIListType
Namespace http://iptc.org/std/nar/2006-10-01/
Diagram
Diagram NewsML-G2_2_22-spec-All-Power_xsd.tmp#IRIType
Type list of IRIType
Used by
Source
<xs:simpleType name="IRIListType">
  <xs:list itemType="IRIType"/>
</xs:simpleType>
Simple Type g2normalizedString
Namespace http://iptc.org/std/nar/2006-10-01/
Annotations
The type of a string without whitespace except spaces
Diagram
Diagram
Type restriction of xs:string
Facets
pattern [\S ]*
Used by
Source
<xs:simpleType name="g2normalizedString">
  <xs:annotation>
    <xs:documentation>The type of a string without whitespace except spaces</xs:documentation>
  </xs:annotation>
  <xs:restriction base="xs:string">
    <xs:pattern value="[\S ]*"/>
  </xs:restriction>
</xs:simpleType>
Simple Type Int100Type
Namespace http://iptc.org/std/nar/2006-10-01/
Annotations
The type of an integer in the range 0...100.
Diagram
Diagram
Type restriction of xs:integer
Facets
maxInclusive 100
minInclusive 0
Used by
Source
<xs:simpleType name="Int100Type">
  <xs:annotation>
    <xs:documentation>The type of an integer in the range 0...100.</xs:documentation>
  </xs:annotation>
  <xs:restriction base="xs:integer">
    <xs:minInclusive value="0"/>
    <xs:maxInclusive value="100"/>
  </xs:restriction>
</xs:simpleType>
Complex Type ConceptNameType
Namespace http://iptc.org/std/nar/2006-10-01/
Annotations
The type of a natural language name for the concept (Type defined in this XML Schema only)
Diagram
Diagram NewsML-G2_2_22-spec-All-Power_xsd.tmp#g2normalizedString NewsML-G2_2_22-spec-All-Power_xsd.tmp#commonPowerAttributes NewsML-G2_2_22-spec-All-Power_xsd.tmp#i18nAttributes NewsML-G2_2_22-spec-All-Power_xsd.tmp#IntlStringType NewsML-G2_2_22-spec-All-Power_xsd.tmp#ConceptNameType_role NewsML-G2_2_22-spec-All-Power_xsd.tmp#ConceptNameType_roleuri NewsML-G2_2_22-spec-All-Power_xsd.tmp#ConceptNameType_part NewsML-G2_2_22-spec-All-Power_xsd.tmp#ConceptNameType_parturi NewsML-G2_2_22-spec-All-Power_xsd.tmp#timeValidityAttributes
Type extension of IntlStringType
Type hierarchy
Used by
Attributes
QName Type Use Annotation
creator QCodeType optional
If the attribute is empty, specifies which entity (person, organisation or system) will edit the property - expressed by a QCode. If the attribute is non-empty, specifies which entity (person, organisation or system) has edited the property.
creatoruri IRIType optional
If the attribute is empty, specifies which entity (person, organisation or system) will edit the property - expressed by a URI. If the attribute is non-empty, specifies which entity (person, organisation or system) has edited the property.
custom xs:boolean optional
If set to true the corresponding property was added to the G2 Item for a specific customer or group of customers only. The default value of this property is false which applies when this attribute is not used with the property.
dir restriction of xs:NMTOKEN optional
The directionality of textual content (enumeration: ltr, rtl)
how QCodeType optional
Indicates by which means the value was extracted from the content - expressed by a QCode
howuri IRIType optional
Indicates by which means the value was extracted from the content - expressed by a URI
id xs:ID optional
The local identifier of the property.
modified DateOptTimeType optional
The date (and, optionally, the time) when the property was last modified. The initial value is the date (and, optionally, the time) of creation of the property.
part QCodeType optional
Specifies which part of a full name this property provides - expressed by a QCode
parturi IRIType optional
Specifies which part of a full name this property provides - expressed by a URI
pubconstraint QCodeListType optional
One or many constraints that apply to publishing the value of the property - expressed by a QCode. Each constraint applies to all descendant elements.
pubconstrainturi IRIListType optional
One or many constraints that apply to publishing the value of the property - expressed by a URI. Each constraint applies to all descendant elements.
role QCodeListType optional
A refinement of the semantics of the name - expressed by a QCode
roleuri IRIListType optional
A refinement of the semantics of the name - expressed by a URI
validfrom DateOptTimeType optional
The date (and, optionally, the time) before which a relationship is not valid.
validto DateOptTimeType optional
The date (and, optionally, the time) after which a relationship is not valid.
why QCodeType optional
Why the metadata has been included - expressed by a QCode
whyuri IRIType optional
Why the metadata has been included - expressed by a URI
xml:lang union of(xs:language, restriction of xs:string) optional
Attempting to install the relevant ISO 2- and 3-letter
         codes as the enumerated possible values is probably never
         going to be a realistic possibility.  See
         RFC 3066 at http://www.ietf.org/rfc/rfc3066.txt and the IANA registry
         at http://www.iana.org/assignments/lang-tag-apps.htm for
         further information.

         The union allows for the 'un-declaration' of xml:lang with
         the empty string.
Wildcard: ANY attribute from ANY namespace OTHER than 'http://iptc.org/std/nar/2006-10-01/'
Source
<xs:complexType name="ConceptNameType">
  <xs:annotation>
    <xs:documentation>The type of a natural language name for the concept (Type defined in this XML Schema only)</xs:documentation>
  </xs:annotation>
  <xs:complexContent>
    <xs:extension base="IntlStringType">
      <xs:attribute name="role" type="QCodeListType" use="optional">
        <xs:annotation>
          <xs:documentation>A refinement of the semantics of the name - expressed by a QCode</xs:documentation>
        </xs:annotation>
      </xs:attribute>
      <xs:attribute name="roleuri" type="IRIListType" use="optional">
        <xs:annotation>
          <xs:documentation>A refinement of the semantics of the name - expressed by a URI</xs:documentation>
        </xs:annotation>
      </xs:attribute>
      <xs:attribute name="part" type="QCodeType" use="optional">
        <xs:annotation>
          <xs:documentation>Specifies which part of a full name this property provides - expressed by a QCode</xs:documentation>
        </xs:annotation>
      </xs:attribute>
      <xs:attribute name="parturi" type="IRIType" use="optional">
        <xs:annotation>
          <xs:documentation>Specifies which part of a full name this property provides - expressed by a URI</xs:documentation>
        </xs:annotation>
      </xs:attribute>
      <xs:attributeGroup ref="timeValidityAttributes"/>
    </xs:extension>
  </xs:complexContent>
</xs:complexType>
Complex Type IntlStringType
Namespace http://iptc.org/std/nar/2006-10-01/
Annotations
The type for an internationalized and normalized string, where the language and directionality in which the information is writte are indirected
Diagram
Diagram NewsML-G2_2_22-spec-All-Power_xsd.tmp#g2normalizedString NewsML-G2_2_22-spec-All-Power_xsd.tmp#commonPowerAttributes NewsML-G2_2_22-spec-All-Power_xsd.tmp#i18nAttributes
Type extension of g2normalizedString
Type hierarchy
Used by
Attributes
QName Type Use Annotation
creator QCodeType optional
If the attribute is empty, specifies which entity (person, organisation or system) will edit the property - expressed by a QCode. If the attribute is non-empty, specifies which entity (person, organisation or system) has edited the property.
creatoruri IRIType optional
If the attribute is empty, specifies which entity (person, organisation or system) will edit the property - expressed by a URI. If the attribute is non-empty, specifies which entity (person, organisation or system) has edited the property.
custom xs:boolean optional
If set to true the corresponding property was added to the G2 Item for a specific customer or group of customers only. The default value of this property is false which applies when this attribute is not used with the property.
dir restriction of xs:NMTOKEN optional
The directionality of textual content (enumeration: ltr, rtl)
how QCodeType optional
Indicates by which means the value was extracted from the content - expressed by a QCode
howuri IRIType optional
Indicates by which means the value was extracted from the content - expressed by a URI
id xs:ID optional
The local identifier of the property.
modified DateOptTimeType optional
The date (and, optionally, the time) when the property was last modified. The initial value is the date (and, optionally, the time) of creation of the property.
pubconstraint QCodeListType optional
One or many constraints that apply to publishing the value of the property - expressed by a QCode. Each constraint applies to all descendant elements.
pubconstrainturi IRIListType optional
One or many constraints that apply to publishing the value of the property - expressed by a URI. Each constraint applies to all descendant elements.
why QCodeType optional
Why the metadata has been included - expressed by a QCode
whyuri IRIType optional
Why the metadata has been included - expressed by a URI
xml:lang union of(xs:language, restriction of xs:string) optional
Attempting to install the relevant ISO 2- and 3-letter
         codes as the enumerated possible values is probably never
         going to be a realistic possibility.  See
         RFC 3066 at http://www.ietf.org/rfc/rfc3066.txt and the IANA registry
         at http://www.iana.org/assignments/lang-tag-apps.htm for
         further information.

         The union allows for the 'un-declaration' of xml:lang with
         the empty string.
Wildcard: ANY attribute from ANY namespace OTHER than 'http://iptc.org/std/nar/2006-10-01/'
Source
<xs:complexType name="IntlStringType">
  <xs:annotation>
    <xs:documentation>The type for an internationalized and normalized string, where the language and directionality in which the information is writte are indirected</xs:documentation>
  </xs:annotation>
  <xs:simpleContent>
    <xs:extension base="g2normalizedString">
      <xs:attributeGroup ref="commonPowerAttributes"/>
      <xs:attributeGroup ref="i18nAttributes"/>
      <xs:anyAttribute namespace="##other" processContents="lax"/>
    </xs:extension>
  </xs:simpleContent>
</xs:complexType>
Complex Type FlexLocationPropType
Namespace http://iptc.org/std/nar/2006-10-01/
Annotations
Flexible location (geopolitical area of point-of-interest) data type for both controlled and uncontrolled values
Diagram
Diagram NewsML-G2_2_22-spec-All-Power_xsd.tmp#flexAttributes NewsML-G2_2_22-spec-All-Power_xsd.tmp#commonPowerAttributes NewsML-G2_2_22-spec-All-Power_xsd.tmp#i18nAttributes NewsML-G2_2_22-spec-All-Power_xsd.tmp#name NewsML-G2_2_22-spec-All-Power_xsd.tmp#definition NewsML-G2_2_22-spec-All-Power_xsd.tmp#note NewsML-G2_2_22-spec-All-Power_xsd.tmp#facet NewsML-G2_2_22-spec-All-Power_xsd.tmp#remoteInfo NewsML-G2_2_22-spec-All-Power_xsd.tmp#hierarchyInfo NewsML-G2_2_22-spec-All-Power_xsd.tmp#ConceptDefinitionGroup NewsML-G2_2_22-spec-All-Power_xsd.tmp#sameAs NewsML-G2_2_22-spec-All-Power_xsd.tmp#broader NewsML-G2_2_22-spec-All-Power_xsd.tmp#narrower NewsML-G2_2_22-spec-All-Power_xsd.tmp#related NewsML-G2_2_22-spec-All-Power_xsd.tmp#ConceptRelationshipsGroup NewsML-G2_2_22-spec-All-Power_xsd.tmp#geoAreaDetails NewsML-G2_2_22-spec-All-Power_xsd.tmp#POIDetails
Used by
Model
(name | definition | note | facet | remoteInfo | hierarchyInfo) , (sameAs | broader | narrower | related) , (geoAreaDetails | POIDetails) , ANY element from ANY namespace OTHER than 'http://iptc.org/std/nar/2006-10-01/'
Children POIDetails, broader, definition, facet, geoAreaDetails, hierarchyInfo, name, narrower, note, related, remoteInfo, sameAs
Attributes
QName Type Use Annotation
creator QCodeType optional
If the attribute is empty, specifies which entity (person, organisation or system) will edit the property - expressed by a QCode. If the attribute is non-empty, specifies which entity (person, organisation or system) has edited the property.
creatoruri IRIType optional
If the attribute is empty, specifies which entity (person, organisation or system) will edit the property - expressed by a URI. If the attribute is non-empty, specifies which entity (person, organisation or system) has edited the property.
custom xs:boolean optional
If set to true the corresponding property was added to the G2 Item for a specific customer or group of customers only. The default value of this property is false which applies when this attribute is not used with the property.
dir restriction of xs:NMTOKEN optional
The directionality of textual content (enumeration: ltr, rtl)
how QCodeType optional
Indicates by which means the value was extracted from the content - expressed by a QCode
howuri IRIType optional
Indicates by which means the value was extracted from the content - expressed by a URI
id xs:ID optional
The local identifier of the property.
literal g2normalizedString optional
A free-text value assigned as property value.
modified DateOptTimeType optional
The date (and, optionally, the time) when the property was last modified. The initial value is the date (and, optionally, the time) of creation of the property.
pubconstraint QCodeListType optional
One or many constraints that apply to publishing the value of the property - expressed by a QCode. Each constraint applies to all descendant elements.
pubconstrainturi IRIListType optional
One or many constraints that apply to publishing the value of the property - expressed by a URI. Each constraint applies to all descendant elements.
qcode QCodeType optional
A qualified code which identifies a concept.
type QCodeType optional
The type of the concept assigned as controlled property value - expressed by a QCode
typeuri IRIType optional
The type of the concept assigned as controlled property value - expressed by a URI
uri IRIType optional
A URI which identifies a concept.
why QCodeType optional
Why the metadata has been included - expressed by a QCode
whyuri IRIType optional
Why the metadata has been included - expressed by a URI
xml:lang union of(xs:language, restriction of xs:string) optional
Attempting to install the relevant ISO 2- and 3-letter
         codes as the enumerated possible values is probably never
         going to be a realistic possibility.  See
         RFC 3066 at http://www.ietf.org/rfc/rfc3066.txt and the IANA registry
         at http://www.iana.org/assignments/lang-tag-apps.htm for
         further information.

         The union allows for the 'un-declaration' of xml:lang with
         the empty string.
Wildcard: ANY attribute from ANY namespace OTHER than 'http://iptc.org/std/nar/2006-10-01/'
Source
<xs:complexType name="FlexLocationPropType">
  <xs:annotation>
    <xs:documentation>Flexible location (geopolitical area of point-of-interest) data type for both controlled and uncontrolled values</xs:documentation>
  </xs:annotation>
  <xs:sequence>
    <xs:group ref="ConceptDefinitionGroup" minOccurs="0"/>
    <xs:group ref="ConceptRelationshipsGroup" minOccurs="0"/>
    <xs:choice minOccurs="0">
      <xs:element ref="geoAreaDetails"/>
      <xs:element ref="POIDetails"/>
    </xs:choice>
    <xs:any namespace="##other" processContents="lax" minOccurs="0" maxOccurs="unbounded">
      <xs:annotation>
        <xs:documentation>Extension point for provider-defined properties from other namespaces</xs:documentation>
      </xs:annotation>
    </xs:any>
  </xs:sequence>
  <xs:attributeGroup ref="flexAttributes"/>
  <xs:attributeGroup ref="commonPowerAttributes"/>
  <xs:attributeGroup ref="i18nAttributes"/>
  <xs:anyAttribute namespace="##other" processContents="lax"/>
</xs:complexType>
Complex Type BlockType
Namespace http://iptc.org/std/nar/2006-10-01/
Annotations
The type for nformation about the content as natural language string with minimal markup and line breaks
Diagram
Diagram NewsML-G2_2_22-spec-All-Power_xsd.tmp#commonPowerAttributes NewsML-G2_2_22-spec-All-Power_xsd.tmp#i18nAttributes NewsML-G2_2_22-spec-All-Power_xsd.tmp#BlockType_media NewsML-G2_2_22-spec-All-Power_xsd.tmp#BlockType_role NewsML-G2_2_22-spec-All-Power_xsd.tmp#BlockType_roleuri NewsML-G2_2_22-spec-All-Power_xsd.tmp#a NewsML-G2_2_22-spec-All-Power_xsd.tmp#span NewsML-G2_2_22-spec-All-Power_xsd.tmp#ruby NewsML-G2_2_22-spec-All-Power_xsd.tmp#br NewsML-G2_2_22-spec-All-Power_xsd.tmp#inline
Properties
mixed true
Used by
Model
a | span | ruby | br | inline | ANY element from ANY namespace OTHER than 'http://iptc.org/std/nar/2006-10-01/'
Children a, br, inline, ruby, span
Attributes
QName Type Use Annotation
creator QCodeType optional
If the attribute is empty, specifies which entity (person, organisation or system) will edit the property - expressed by a QCode. If the attribute is non-empty, specifies which entity (person, organisation or system) has edited the property.
creatoruri IRIType optional
If the attribute is empty, specifies which entity (person, organisation or system) will edit the property - expressed by a URI. If the attribute is non-empty, specifies which entity (person, organisation or system) has edited the property.
custom xs:boolean optional
If set to true the corresponding property was added to the G2 Item for a specific customer or group of customers only. The default value of this property is false which applies when this attribute is not used with the property.
dir restriction of xs:NMTOKEN optional
The directionality of textual content (enumeration: ltr, rtl)
how QCodeType optional
Indicates by which means the value was extracted from the content - expressed by a QCode
howuri IRIType optional
Indicates by which means the value was extracted from the content - expressed by a URI
id xs:ID optional
The local identifier of the property.
media xs:NMTOKENS optional
An indication of the target media type(s)
values as defined by the Cascading Style Sheets (CSS) specification.
modified DateOptTimeType optional
The date (and, optionally, the time) when the property was last modified. The initial value is the date (and, optionally, the time) of creation of the property.
pubconstraint QCodeListType optional
One or many constraints that apply to publishing the value of the property - expressed by a QCode. Each constraint applies to all descendant elements.
pubconstrainturi IRIListType optional
One or many constraints that apply to publishing the value of the property - expressed by a URI. Each constraint applies to all descendant elements.
role QCodeListType optional
A refinement of the semantics of the block.
roleuri IRIType optional
A URI identifying the refined semantics of the definition.
why QCodeType optional
Why the metadata has been included - expressed by a QCode
whyuri IRIType optional
Why the metadata has been included - expressed by a URI
xml:lang union of(xs:language, restriction of xs:string) optional
Attempting to install the relevant ISO 2- and 3-letter
         codes as the enumerated possible values is probably never
         going to be a realistic possibility.  See
         RFC 3066 at http://www.ietf.org/rfc/rfc3066.txt and the IANA registry
         at http://www.iana.org/assignments/lang-tag-apps.htm for
         further information.

         The union allows for the 'un-declaration' of xml:lang with
         the empty string.
Wildcard: ANY attribute from ANY namespace OTHER than 'http://iptc.org/std/nar/2006-10-01/'
Source
<xs:complexType name="BlockType" mixed="true">
  <xs:annotation>
    <xs:documentation>The type for nformation about the content as natural language string with minimal markup and line breaks</xs:documentation>
  </xs:annotation>
  <xs:choice minOccurs="0" maxOccurs="unbounded">
    <xs:element ref="a"/>
    <xs:element ref="span"/>
    <xs:element ref="ruby"/>
    <xs:element ref="br"/>
    <xs:element ref="inline"/>
    <xs:any namespace="##other" processContents="lax">
      <xs:annotation>
        <xs:documentation>Extension point for provider-defined properties from other namespaces</xs:documentation>
      </xs:annotation>
    </xs:any>
  </xs:choice>
  <xs:attributeGroup ref="commonPowerAttributes"/>
  <xs:attributeGroup ref="i18nAttributes"/>
  <xs:attribute name="media" type="xs:NMTOKENS" use="optional">
    <xs:annotation>
      <xs:documentation>An indication of the target media type(s) values as defined by the Cascading Style Sheets (CSS) specification.</xs:documentation>
    </xs:annotation>
  </xs:attribute>
  <xs:attribute name="role" use="optional" type="QCodeListType">
    <xs:annotation>
      <xs:documentation>A refinement of the semantics of the block.</xs:documentation>
    </xs:annotation>
  </xs:attribute>
  <xs:attribute name="roleuri" type="IRIType">
    <xs:annotation>
      <xs:documentation>A URI identifying the refined semantics of the definition.</xs:documentation>
    </xs:annotation>
  </xs:attribute>
  <xs:anyAttribute namespace="##other" processContents="lax"/>
</xs:complexType>
Complex Type FlexPropType
Namespace http://iptc.org/std/nar/2006-10-01/
Annotations
Flexible generic type for both controlled and uncontrolled values
Diagram
Diagram NewsML-G2_2_22-spec-All-Power_xsd.tmp#commonPowerAttributes NewsML-G2_2_22-spec-All-Power_xsd.tmp#flexAttributes NewsML-G2_2_22-spec-All-Power_xsd.tmp#i18nAttributes NewsML-G2_2_22-spec-All-Power_xsd.tmp#name NewsML-G2_2_22-spec-All-Power_xsd.tmp#hierarchyInfo
Used by
Model
Children hierarchyInfo, name
Attributes
QName Type Use Annotation
creator QCodeType optional
If the attribute is empty, specifies which entity (person, organisation or system) will edit the property - expressed by a QCode. If the attribute is non-empty, specifies which entity (person, organisation or system) has edited the property.
creatoruri IRIType optional
If the attribute is empty, specifies which entity (person, organisation or system) will edit the property - expressed by a URI. If the attribute is non-empty, specifies which entity (person, organisation or system) has edited the property.
custom xs:boolean optional
If set to true the corresponding property was added to the G2 Item for a specific customer or group of customers only. The default value of this property is false which applies when this attribute is not used with the property.
dir restriction of xs:NMTOKEN optional
The directionality of textual content (enumeration: ltr, rtl)
how QCodeType optional
Indicates by which means the value was extracted from the content - expressed by a QCode
howuri IRIType optional
Indicates by which means the value was extracted from the content - expressed by a URI
id xs:ID optional
The local identifier of the property.
literal g2normalizedString optional
A free-text value assigned as property value.
modified DateOptTimeType optional
The date (and, optionally, the time) when the property was last modified. The initial value is the date (and, optionally, the time) of creation of the property.
pubconstraint QCodeListType optional
One or many constraints that apply to publishing the value of the property - expressed by a QCode. Each constraint applies to all descendant elements.
pubconstrainturi IRIListType optional
One or many constraints that apply to publishing the value of the property - expressed by a URI. Each constraint applies to all descendant elements.
qcode QCodeType optional
A qualified code which identifies a concept.
type QCodeType optional
The type of the concept assigned as controlled property value - expressed by a QCode
typeuri IRIType optional
The type of the concept assigned as controlled property value - expressed by a URI
uri IRIType optional
A URI which identifies a concept.
why QCodeType optional
Why the metadata has been included - expressed by a QCode
whyuri IRIType optional
Why the metadata has been included - expressed by a URI
xml:lang union of(xs:language, restriction of xs:string) optional
Attempting to install the relevant ISO 2- and 3-letter
         codes as the enumerated possible values is probably never
         going to be a realistic possibility.  See
         RFC 3066 at http://www.ietf.org/rfc/rfc3066.txt and the IANA registry
         at http://www.iana.org/assignments/lang-tag-apps.htm for
         further information.

         The union allows for the 'un-declaration' of xml:lang with
         the empty string.
Wildcard: ANY attribute from ANY namespace OTHER than 'http://iptc.org/std/nar/2006-10-01/'
Source
<xs:complexType name="FlexPropType">
  <xs:annotation>
    <xs:documentation>Flexible generic type for both controlled and uncontrolled values</xs:documentation>
  </xs:annotation>
  <xs:choice minOccurs="0" maxOccurs="unbounded">
    <xs:element ref="name"/>
    <xs:element ref="hierarchyInfo"/>
  </xs:choice>
  <xs:attributeGroup ref="commonPowerAttributes"/>
  <xs:attributeGroup ref="flexAttributes"/>
  <xs:attributeGroup ref="i18nAttributes"/>
  <xs:anyAttribute namespace="##other" processContents="lax"/>
</xs:complexType>
Complex Type Link1Type
Namespace http://iptc.org/std/nar/2006-10-01/
Annotations
The PCL-type of a link from the current Item to a target Item or Web resource
Diagram
Diagram NewsML-G2_2_22-spec-All-Power_xsd.tmp#Link1Type_rel NewsML-G2_2_22-spec-All-Power_xsd.tmp#Link1Type_reluri NewsML-G2_2_22-spec-All-Power_xsd.tmp#Link1Type_rank NewsML-G2_2_22-spec-All-Power_xsd.tmp#targetResourceAttributes NewsML-G2_2_22-spec-All-Power_xsd.tmp#timeValidityAttributes NewsML-G2_2_22-spec-All-Power_xsd.tmp#i18nAttributes NewsML-G2_2_22-spec-All-Power_xsd.tmp#commonPowerAttributes NewsML-G2_2_22-spec-All-Power_xsd.tmp#deprecatedLinkAttributes
Used by
Model
ANY element from ANY namespace
Attributes
QName Type Use Annotation
contenttype xs:string optional
The IANA (Internet Assigned Numbers Authority) MIME type of the target resource.
contenttypevariant xs:string optional
A refinement of a generic content type (i.e. IANA MIME type) by a literal string value.
creator QCodeType optional
If the attribute is empty, specifies which entity (person, organisation or system) will edit the property - expressed by a QCode. If the attribute is non-empty, specifies which entity (person, organisation or system) has edited the property.
creatoruri IRIType optional
If the attribute is empty, specifies which entity (person, organisation or system) will edit the property - expressed by a URI. If the attribute is non-empty, specifies which entity (person, organisation or system) has edited the property.
custom xs:boolean optional
If set to true the corresponding property was added to the G2 Item for a specific customer or group of customers only. The default value of this property is false which applies when this attribute is not used with the property.
dir restriction of xs:NMTOKEN optional
The directionality of textual content (enumeration: ltr, rtl)
format QCodeType optional
A refinement of a generic content type (i.e. IANA MIME type) by a value from a controlled vocabulary - expressed by a QCode
formaturi IRIType optional
A refinement of a generic content type (i.e. IANA MIME type) by a value from a controlled vocabulary - expressed by a URI
guidref xs:string optional
The use of this attribute is DEPRECATED, use @residref instead. (was: The globally unique Identifier of the target Item.)
how QCodeType optional
Indicates by which means the value was extracted from the content - expressed by a QCode
howuri IRIType optional
Indicates by which means the value was extracted from the content - expressed by a URI
href IRIType optional
The locator of the target resource.
hreftype xs:string optional
The use of this attribute is DEPRECATED, use @contenttype instead. (was: An IANA MIME type.)
id xs:ID optional
The local identifier of the property.
modified DateOptTimeType optional
The date (and, optionally, the time) when the property was last modified. The initial value is the date (and, optionally, the time) of creation of the property.
persistidref xs:string optional
Points to an element inside the target resource which must be identified by an ID attribute having a value which is persistent for all versions of the target resource, i.e. for its entire lifecycle. (added NAR 1.8)
pubconstraint QCodeListType optional
One or many constraints that apply to publishing the value of the property - expressed by a QCode. Each constraint applies to all descendant elements.
pubconstrainturi IRIListType optional
One or many constraints that apply to publishing the value of the property - expressed by a URI. Each constraint applies to all descendant elements.
rank xs:nonNegativeInteger optional
The rank of the link among other links
rel QCodeType optional
The identifier of the relationship between the current Item and the target resource - expressed by a QCode
reluri IRIType optional
The identifier of the relationship between the current Item and the target resource - expressed by a URI
residref xs:string optional
The  provider’s identifier of the target resource.
size xs:nonNegativeInteger optional
The size in bytes of the target resource.
title xs:string optional
A short natural language name for the target resource.
validfrom DateOptTimeType optional
The date (and, optionally, the time) before which a relationship is not valid.
validto DateOptTimeType optional
The date (and, optionally, the time) after which a relationship is not valid.
version xs:positiveInteger optional
The version of the target resource. By default, the latest revision is retrieved when the link is activated.
why QCodeType optional
Why the metadata has been included - expressed by a QCode
whyuri IRIType optional
Why the metadata has been included - expressed by a URI
xml:lang union of(xs:language, restriction of xs:string) optional
Attempting to install the relevant ISO 2- and 3-letter
         codes as the enumerated possible values is probably never
         going to be a realistic possibility.  See
         RFC 3066 at http://www.ietf.org/rfc/rfc3066.txt and the IANA registry
         at http://www.iana.org/assignments/lang-tag-apps.htm for
         further information.

         The union allows for the 'un-declaration' of xml:lang with
         the empty string.
Wildcard: ANY attribute from ANY namespace OTHER than 'http://iptc.org/std/nar/2006-10-01/'
Source
<xs:complexType name="Link1Type">
  <xs:annotation>
    <xs:documentation>The PCL-type of a link from the current Item to a target Item or Web resource</xs:documentation>
  </xs:annotation>
  <xs:sequence>
    <xs:any namespace="##any" processContents="lax" minOccurs="0" maxOccurs="unbounded">
      <xs:annotation>
        <xs:documentation>Hint and Extension Point for properties from the NAR namespace or provider-specific properties from other namespaces</xs:documentation>
      </xs:annotation>
    </xs:any>
  </xs:sequence>
  <xs:attribute name="rel" type="QCodeType" use="optional">
    <xs:annotation>
      <xs:documentation>The identifier of the relationship between the current Item and the target resource - expressed by a QCode</xs:documentation>
    </xs:annotation>
  </xs:attribute>
  <xs:attribute name="reluri" type="IRIType" use="optional">
    <xs:annotation>
      <xs:documentation>The identifier of the relationship between the current Item and the target resource - expressed by a URI</xs:documentation>
    </xs:annotation>
  </xs:attribute>
  <xs:attribute name="rank" type="xs:nonNegativeInteger" use="optional">
    <xs:annotation>
      <xs:documentation>The rank of the link among other links</xs:documentation>
    </xs:annotation>
  </xs:attribute>
  <xs:attributeGroup ref="targetResourceAttributes"/>
  <xs:attributeGroup ref="timeValidityAttributes"/>
  <xs:attributeGroup ref="i18nAttributes"/>
  <xs:attributeGroup ref="commonPowerAttributes"/>
  <xs:attributeGroup ref="deprecatedLinkAttributes"/>
  <xs:anyAttribute namespace="##other" processContents="lax"/>
  <!-- NAR v1.2 : guidref deprecated.-->
</xs:complexType>
Complex Type SameAsType
Namespace http://iptc.org/std/nar/2006-10-01/
Annotations
The type for an identifier of an equivalent concept (Type defined in this XML Schema only)
Diagram
Diagram NewsML-G2_2_22-spec-All-Power_xsd.tmp#commonPowerAttributes NewsML-G2_2_22-spec-All-Power_xsd.tmp#flexAttributes NewsML-G2_2_22-spec-All-Power_xsd.tmp#i18nAttributes NewsML-G2_2_22-spec-All-Power_xsd.tmp#name NewsML-G2_2_22-spec-All-Power_xsd.tmp#hierarchyInfo NewsML-G2_2_22-spec-All-Power_xsd.tmp#FlexPropType NewsML-G2_2_22-spec-All-Power_xsd.tmp#timeValidityAttributes
Type extension of FlexPropType
Type hierarchy
Used by
Element sameAs
Model
Children hierarchyInfo, name
Attributes
QName Type Use Annotation
creator QCodeType optional
If the attribute is empty, specifies which entity (person, organisation or system) will edit the property - expressed by a QCode. If the attribute is non-empty, specifies which entity (person, organisation or system) has edited the property.
creatoruri IRIType optional
If the attribute is empty, specifies which entity (person, organisation or system) will edit the property - expressed by a URI. If the attribute is non-empty, specifies which entity (person, organisation or system) has edited the property.
custom xs:boolean optional
If set to true the corresponding property was added to the G2 Item for a specific customer or group of customers only. The default value of this property is false which applies when this attribute is not used with the property.
dir restriction of xs:NMTOKEN optional
The directionality of textual content (enumeration: ltr, rtl)
how QCodeType optional
Indicates by which means the value was extracted from the content - expressed by a QCode
howuri IRIType optional
Indicates by which means the value was extracted from the content - expressed by a URI
id xs:ID optional
The local identifier of the property.
literal g2normalizedString optional
A free-text value assigned as property value.
modified DateOptTimeType optional
The date (and, optionally, the time) when the property was last modified. The initial value is the date (and, optionally, the time) of creation of the property.
pubconstraint QCodeListType optional
One or many constraints that apply to publishing the value of the property - expressed by a QCode. Each constraint applies to all descendant elements.
pubconstrainturi IRIListType optional
One or many constraints that apply to publishing the value of the property - expressed by a URI. Each constraint applies to all descendant elements.
qcode QCodeType optional
A qualified code which identifies a concept.
type QCodeType optional
The type of the concept assigned as controlled property value - expressed by a QCode
typeuri IRIType optional
The type of the concept assigned as controlled property value - expressed by a URI
uri IRIType optional
A URI which identifies a concept.
validfrom DateOptTimeType optional
The date (and, optionally, the time) before which a relationship is not valid.
validto DateOptTimeType optional
The date (and, optionally, the time) after which a relationship is not valid.
why QCodeType optional
Why the metadata has been included - expressed by a QCode
whyuri IRIType optional
Why the metadata has been included - expressed by a URI
xml:lang union of(xs:language, restriction of xs:string) optional
Attempting to install the relevant ISO 2- and 3-letter
         codes as the enumerated possible values is probably never
         going to be a realistic possibility.  See
         RFC 3066 at http://www.ietf.org/rfc/rfc3066.txt and the IANA registry
         at http://www.iana.org/assignments/lang-tag-apps.htm for
         further information.

         The union allows for the 'un-declaration' of xml:lang with
         the empty string.
Wildcard: ANY attribute from ANY namespace OTHER than 'http://iptc.org/std/nar/2006-10-01/'
Source
<xs:complexType name="SameAsType">
  <xs:annotation>
    <xs:documentation>The type for an identifier of an equivalent concept (Type defined in this XML Schema only)</xs:documentation>
  </xs:annotation>
  <xs:complexContent>
    <xs:extension base="FlexPropType">
      <xs:attributeGroup ref="timeValidityAttributes"/>
    </xs:extension>
  </xs:complexContent>
</xs:complexType>
Complex Type RelatedConceptType
Namespace http://iptc.org/std/nar/2006-10-01/
Annotations
The type for an identifier of a related concept
Diagram
Diagram NewsML-G2_2_22-spec-All-Power_xsd.tmp#commonPowerAttributes NewsML-G2_2_22-spec-All-Power_xsd.tmp#flexAttributes NewsML-G2_2_22-spec-All-Power_xsd.tmp#i18nAttributes NewsML-G2_2_22-spec-All-Power_xsd.tmp#name NewsML-G2_2_22-spec-All-Power_xsd.tmp#hierarchyInfo NewsML-G2_2_22-spec-All-Power_xsd.tmp#FlexPropType NewsML-G2_2_22-spec-All-Power_xsd.tmp#RelatedConceptType_rel NewsML-G2_2_22-spec-All-Power_xsd.tmp#RelatedConceptType_reluri NewsML-G2_2_22-spec-All-Power_xsd.tmp#RelatedConceptType_rank NewsML-G2_2_22-spec-All-Power_xsd.tmp#timeValidityAttributes NewsML-G2_2_22-spec-All-Power_xsd.tmp#facet NewsML-G2_2_22-spec-All-Power_xsd.tmp#RelatedConceptType_related NewsML-G2_2_22-spec-All-Power_xsd.tmp#sameAs
Type extension of FlexPropType
Type hierarchy
Used by
Elements broader, narrower
Complex Type FlexRelatedConceptType
Model
Children facet, hierarchyInfo, name, related, sameAs
Attributes
QName Type Use Annotation
creator QCodeType optional
If the attribute is empty, specifies which entity (person, organisation or system) will edit the property - expressed by a QCode. If the attribute is non-empty, specifies which entity (person, organisation or system) has edited the property.
creatoruri IRIType optional
If the attribute is empty, specifies which entity (person, organisation or system) will edit the property - expressed by a URI. If the attribute is non-empty, specifies which entity (person, organisation or system) has edited the property.
custom xs:boolean optional
If set to true the corresponding property was added to the G2 Item for a specific customer or group of customers only. The default value of this property is false which applies when this attribute is not used with the property.
dir restriction of xs:NMTOKEN optional
The directionality of textual content (enumeration: ltr, rtl)
how QCodeType optional
Indicates by which means the value was extracted from the content - expressed by a QCode
howuri IRIType optional
Indicates by which means the value was extracted from the content - expressed by a URI
id xs:ID optional
The local identifier of the property.
literal g2normalizedString optional
A free-text value assigned as property value.
modified DateOptTimeType optional
The date (and, optionally, the time) when the property was last modified. The initial value is the date (and, optionally, the time) of creation of the property.
pubconstraint QCodeListType optional
One or many constraints that apply to publishing the value of the property - expressed by a QCode. Each constraint applies to all descendant elements.
pubconstrainturi IRIListType optional
One or many constraints that apply to publishing the value of the property - expressed by a URI. Each constraint applies to all descendant elements.
qcode QCodeType optional
A qualified code which identifies a concept.
rank xs:nonNegativeInteger optional
The rank of the current concept among concepts having a relationship to the target concept.
rel QCodeType optional
The identifier of the relationship between the current concept and the target concept - expressed by a QCode
reluri IRIType optional
The identifier of the relationship between the current concept and the target concept - expressed by a URI
type QCodeType optional
The type of the concept assigned as controlled property value - expressed by a QCode
typeuri IRIType optional
The type of the concept assigned as controlled property value - expressed by a URI
uri IRIType optional
A URI which identifies a concept.
validfrom DateOptTimeType optional
The date (and, optionally, the time) before which a relationship is not valid.
validto DateOptTimeType optional
The date (and, optionally, the time) after which a relationship is not valid.
why QCodeType optional
Why the metadata has been included - expressed by a QCode
whyuri IRIType optional
Why the metadata has been included - expressed by a URI
xml:lang union of(xs:language, restriction of xs:string) optional
Attempting to install the relevant ISO 2- and 3-letter
         codes as the enumerated possible values is probably never
         going to be a realistic possibility.  See
         RFC 3066 at http://www.ietf.org/rfc/rfc3066.txt and the IANA registry
         at http://www.iana.org/assignments/lang-tag-apps.htm for
         further information.

         The union allows for the 'un-declaration' of xml:lang with
         the empty string.
Wildcard: ANY attribute from ANY namespace OTHER than 'http://iptc.org/std/nar/2006-10-01/'
Source
<xs:complexType name="RelatedConceptType">
  <xs:annotation>
    <xs:documentation>The type for an identifier of a related concept</xs:documentation>
  </xs:annotation>
  <xs:complexContent>
    <xs:extension base="FlexPropType">
      <xs:choice minOccurs="0" maxOccurs="unbounded">
        <xs:element ref="facet" minOccurs="1" maxOccurs="1"/>
        <xs:element name="related">
          <xs:annotation>
            <xs:documentation>A related concept, where the relationship is different from 'sameAs', 'broader' or 'narrower'.</xs:documentation>
          </xs:annotation>
          <xs:complexType>
            <xs:complexContent>
              <xs:extension base="FlexPropType">
                <xs:attribute name="rel" type="QCodeType" use="optional">
                  <xs:annotation>
                    <xs:documentation>The identifier of the relationship between the current concept and the target concept - expressed by a QCode</xs:documentation>
                  </xs:annotation>
                </xs:attribute>
                <xs:attribute name="reluri" type="IRIType" use="optional">
                  <xs:annotation>
                    <xs:documentation>The identifier of the relationship between the current concept and the target concept - expressed by a URI</xs:documentation>
                  </xs:annotation>
                </xs:attribute>
                <xs:attribute name="rank" type="xs:nonNegativeInteger">
                  <xs:annotation>
                    <xs:documentation>The rank of the current concept among concepts having a relationship to the target concept.</xs:documentation>
                  </xs:annotation>
                </xs:attribute>
                <xs:attributeGroup ref="timeValidityAttributes"/>
              </xs:extension>
            </xs:complexContent>
          </xs:complexType>
        </xs:element>
        <xs:element ref="sameAs"/>
      </xs:choice>
      <xs:attribute name="rel" type="QCodeType" use="optional">
        <xs:annotation>
          <xs:documentation>The identifier of the relationship between the current concept and the target concept - expressed by a QCode</xs:documentation>
        </xs:annotation>
      </xs:attribute>
      <xs:attribute name="reluri" type="IRIType" use="optional">
        <xs:annotation>
          <xs:documentation>The identifier of the relationship between the current concept and the target concept - expressed by a URI</xs:documentation>
        </xs:annotation>
      </xs:attribute>
      <xs:attribute name="rank" type="xs:nonNegativeInteger" use="optional">
        <xs:annotation>
          <xs:documentation>The rank of the current concept among concepts having a relationship to the target concept.</xs:documentation>
        </xs:annotation>
      </xs:attribute>
      <xs:attributeGroup ref="timeValidityAttributes"/>
    </xs:extension>
    <!-- v1.2 : change the choice to a sequence-->
    <!-- v1.2 : add rank-->
  </xs:complexContent>
</xs:complexType>
Complex Type FlexRelatedConceptType
Namespace http://iptc.org/std/nar/2006-10-01/
Annotations
The type for identifying a related concept
Diagram
Diagram NewsML-G2_2_22-spec-All-Power_xsd.tmp#commonPowerAttributes NewsML-G2_2_22-spec-All-Power_xsd.tmp#flexAttributes NewsML-G2_2_22-spec-All-Power_xsd.tmp#i18nAttributes NewsML-G2_2_22-spec-All-Power_xsd.tmp#name NewsML-G2_2_22-spec-All-Power_xsd.tmp#hierarchyInfo NewsML-G2_2_22-spec-All-Power_xsd.tmp#FlexPropType NewsML-G2_2_22-spec-All-Power_xsd.tmp#RelatedConceptType_rel NewsML-G2_2_22-spec-All-Power_xsd.tmp#RelatedConceptType_reluri NewsML-G2_2_22-spec-All-Power_xsd.tmp#RelatedConceptType_rank NewsML-G2_2_22-spec-All-Power_xsd.tmp#timeValidityAttributes NewsML-G2_2_22-spec-All-Power_xsd.tmp#facet NewsML-G2_2_22-spec-All-Power_xsd.tmp#RelatedConceptType_related NewsML-G2_2_22-spec-All-Power_xsd.tmp#sameAs NewsML-G2_2_22-spec-All-Power_xsd.tmp#RelatedConceptType NewsML-G2_2_22-spec-All-Power_xsd.tmp#arbitraryValueAttributes NewsML-G2_2_22-spec-All-Power_xsd.tmp#bag
Type extension of RelatedConceptType
Type hierarchy
Used by
Element related
Model
Children bag, facet, hierarchyInfo, name, related, sameAs
Attributes
QName Type Use Annotation
creator QCodeType optional
If the attribute is empty, specifies which entity (person, organisation or system) will edit the property - expressed by a QCode. If the attribute is non-empty, specifies which entity (person, organisation or system) has edited the property.
creatoruri IRIType optional
If the attribute is empty, specifies which entity (person, organisation or system) will edit the property - expressed by a URI. If the attribute is non-empty, specifies which entity (person, organisation or system) has edited the property.
custom xs:boolean optional
If set to true the corresponding property was added to the G2 Item for a specific customer or group of customers only. The default value of this property is false which applies when this attribute is not used with the property.
dir restriction of xs:NMTOKEN optional
The directionality of textual content (enumeration: ltr, rtl)
how QCodeType optional
Indicates by which means the value was extracted from the content - expressed by a QCode
howuri IRIType optional
Indicates by which means the value was extracted from the content - expressed by a URI
id xs:ID optional
The local identifier of the property.
literal g2normalizedString optional
A free-text value assigned as property value.
modified DateOptTimeType optional
The date (and, optionally, the time) when the property was last modified. The initial value is the date (and, optionally, the time) of creation of the property.
pubconstraint QCodeListType optional
One or many constraints that apply to publishing the value of the property - expressed by a QCode. Each constraint applies to all descendant elements.
pubconstrainturi IRIListType optional
One or many constraints that apply to publishing the value of the property - expressed by a URI. Each constraint applies to all descendant elements.
qcode QCodeType optional
A qualified code which identifies a concept.
rank xs:nonNegativeInteger optional
The rank of the current concept among concepts having a relationship to the target concept.
rel QCodeType optional
The identifier of the relationship between the current concept and the target concept - expressed by a QCode
reluri IRIType optional
The identifier of the relationship between the current concept and the target concept - expressed by a URI
type QCodeType optional
The type of the concept assigned as controlled property value - expressed by a QCode
typeuri IRIType optional
The type of the concept assigned as controlled property value - expressed by a URI
uri IRIType optional
A URI which identifies a concept.
validfrom DateOptTimeType optional
The date (and, optionally, the time) before which a relationship is not valid.
validto DateOptTimeType optional
The date (and, optionally, the time) after which a relationship is not valid.
value xs:string optional
The related value (see more in the spec document)
valuedatatype xs:QName optional
The datatype of the value attribute – it MUST be one of the built-in datatypes defined by XML Schema version 1.0.
valueunit QCodeType optional
The unit of the value attribute.
valueunituri IRIType optional
The unit of the value attribute - expressed by a URI
why QCodeType optional
Why the metadata has been included - expressed by a QCode
whyuri IRIType optional
Why the metadata has been included - expressed by a URI
xml:lang union of(xs:language, restriction of xs:string) optional
Attempting to install the relevant ISO 2- and 3-letter
         codes as the enumerated possible values is probably never
         going to be a realistic possibility.  See
         RFC 3066 at http://www.ietf.org/rfc/rfc3066.txt and the IANA registry
         at http://www.iana.org/assignments/lang-tag-apps.htm for
         further information.

         The union allows for the 'un-declaration' of xml:lang with
         the empty string.
Wildcard: ANY attribute from ANY namespace OTHER than 'http://iptc.org/std/nar/2006-10-01/'
Source
<xs:complexType name="FlexRelatedConceptType">
  <xs:annotation>
    <xs:documentation>The type for identifying a related concept</xs:documentation>
  </xs:annotation>
  <xs:complexContent>
    <xs:extension base="RelatedConceptType">
      <xs:sequence>
        <!-- v1.2 : add bag-->
        <xs:element ref="bag" minOccurs="0"/>
      </xs:sequence>
      <xs:attributeGroup ref="arbitraryValueAttributes"/>
    </xs:extension>
  </xs:complexContent>
</xs:complexType>
Complex Type QCodePropType
Namespace http://iptc.org/std/nar/2006-10-01/
Annotations
The type for a property with a QCode value in a qcode attribute
Diagram
Diagram NewsML-G2_2_22-spec-All-Power_xsd.tmp#commonPowerAttributes NewsML-G2_2_22-spec-All-Power_xsd.tmp#QCodePropType_qcode NewsML-G2_2_22-spec-All-Power_xsd.tmp#QCodePropType_uri
Used by
Attributes
QName Type Use Annotation
creator QCodeType optional
If the attribute is empty, specifies which entity (person, organisation or system) will edit the property - expressed by a QCode. If the attribute is non-empty, specifies which entity (person, organisation or system) has edited the property.
creatoruri IRIType optional
If the attribute is empty, specifies which entity (person, organisation or system) will edit the property - expressed by a URI. If the attribute is non-empty, specifies which entity (person, organisation or system) has edited the property.
custom xs:boolean optional
If set to true the corresponding property was added to the G2 Item for a specific customer or group of customers only. The default value of this property is false which applies when this attribute is not used with the property.
how QCodeType optional
Indicates by which means the value was extracted from the content - expressed by a QCode
howuri IRIType optional
Indicates by which means the value was extracted from the content - expressed by a URI
id xs:ID optional
The local identifier of the property.
modified DateOptTimeType optional
The date (and, optionally, the time) when the property was last modified. The initial value is the date (and, optionally, the time) of creation of the property.
pubconstraint QCodeListType optional
One or many constraints that apply to publishing the value of the property - expressed by a QCode. Each constraint applies to all descendant elements.
pubconstrainturi IRIListType optional
One or many constraints that apply to publishing the value of the property - expressed by a URI. Each constraint applies to all descendant elements.
qcode QCodeType optional
A qualified code which identifies a concept  - either the  qcode or the uri attribute MUST be used
uri IRIType optional
A URI which identifies a concept  - either the  qcode or the uri attribute MUST be used
why QCodeType optional
Why the metadata has been included - expressed by a QCode
whyuri IRIType optional
Why the metadata has been included - expressed by a URI
Wildcard: ANY attribute from ANY namespace OTHER than 'http://iptc.org/std/nar/2006-10-01/'
Source
<xs:complexType name="QCodePropType">
  <xs:annotation>
    <xs:documentation>The type for a property with a QCode value in a qcode attribute</xs:documentation>
  </xs:annotation>
  <xs:attributeGroup ref="commonPowerAttributes"/>
  <xs:attribute name="qcode" type="QCodeType">
    <xs:annotation>
      <xs:documentation>A qualified code which identifies a concept - either the qcode or the uri attribute MUST be used</xs:documentation>
    </xs:annotation>
  </xs:attribute>
  <xs:attribute name="uri" type="IRIType" use="optional">
    <xs:annotation>
      <xs:documentation>A URI which identifies a concept - either the qcode or the uri attribute MUST be used</xs:documentation>
    </xs:annotation>
  </xs:attribute>
  <xs:anyAttribute namespace="##other" processContents="lax"/>
</xs:complexType>
Complex Type GeoCoordinatesType
Namespace http://iptc.org/std/nar/2006-10-01/
Annotations
The type for geographic coordinates (Type defined in this XML Schema only)
Diagram
Diagram NewsML-G2_2_22-spec-All-Power_xsd.tmp#commonPowerAttributes NewsML-G2_2_22-spec-All-Power_xsd.tmp#GeoCoordinatesType_latitude NewsML-G2_2_22-spec-All-Power_xsd.tmp#GeoCoordinatesType_longitude NewsML-G2_2_22-spec-All-Power_xsd.tmp#GeoCoordinatesType_altitude NewsML-G2_2_22-spec-All-Power_xsd.tmp#GeoCoordinatesType_gpsdatum
Used by
Model
ANY element from ANY namespace OTHER than 'http://iptc.org/std/nar/2006-10-01/'
Attributes
QName Type Use Annotation
altitude xs:integer optional
The altitude in meters above the zero elevation of the reference system (sea level).
creator QCodeType optional
If the attribute is empty, specifies which entity (person, organisation or system) will edit the property - expressed by a QCode. If the attribute is non-empty, specifies which entity (person, organisation or system) has edited the property.
creatoruri IRIType optional
If the attribute is empty, specifies which entity (person, organisation or system) will edit the property - expressed by a URI. If the attribute is non-empty, specifies which entity (person, organisation or system) has edited the property.
custom xs:boolean optional
If set to true the corresponding property was added to the G2 Item for a specific customer or group of customers only. The default value of this property is false which applies when this attribute is not used with the property.
gpsdatum xs:string optional
The GPS datum associated with the measure.
how QCodeType optional
Indicates by which means the value was extracted from the content - expressed by a QCode
howuri IRIType optional
Indicates by which means the value was extracted from the content - expressed by a URI
id xs:ID optional
The local identifier of the property.
latitude xs:decimal required
The latitude in decimal degrees.
longitude xs:decimal required
The longitude in decimal degrees.
modified DateOptTimeType optional
The date (and, optionally, the time) when the property was last modified. The initial value is the date (and, optionally, the time) of creation of the property.
pubconstraint QCodeListType optional
One or many constraints that apply to publishing the value of the property - expressed by a QCode. Each constraint applies to all descendant elements.
pubconstrainturi IRIListType optional
One or many constraints that apply to publishing the value of the property - expressed by a URI. Each constraint applies to all descendant elements.
why QCodeType optional
Why the metadata has been included - expressed by a QCode
whyuri IRIType optional
Why the metadata has been included - expressed by a URI
Wildcard: ANY attribute from ANY namespace OTHER than 'http://iptc.org/std/nar/2006-10-01/'
Source
<xs:complexType name="GeoCoordinatesType">
  <xs:annotation>
    <xs:documentation>The type for geographic coordinates (Type defined in this XML Schema only)</xs:documentation>
  </xs:annotation>
  <xs:sequence>
    <xs:any namespace="##other" processContents="lax" minOccurs="0" maxOccurs="unbounded">
      <xs:annotation>
        <xs:documentation>Extension point for provider-defined properties from other namespaces</xs:documentation>
      </xs:annotation>
    </xs:any>
  </xs:sequence>
  <xs:attributeGroup ref="commonPowerAttributes"/>
  <xs:attribute name="latitude" type="xs:decimal" use="required">
    <xs:annotation>
      <xs:documentation>The latitude in decimal degrees.</xs:documentation>
    </xs:annotation>
  </xs:attribute>
  <xs:attribute name="longitude" type="xs:decimal" use="required">
    <xs:annotation>
      <xs:documentation>The longitude in decimal degrees.</xs:documentation>
    </xs:annotation>
  </xs:attribute>
  <xs:attribute name="altitude" type="xs:integer" use="optional">
    <xs:annotation>
      <xs:documentation>The altitude in meters above the zero elevation of the reference system (sea level).</xs:documentation>
    </xs:annotation>
  </xs:attribute>
  <xs:attribute name="gpsdatum" type="xs:string" use="optional">
    <xs:annotation>
      <xs:documentation>The GPS datum associated with the measure.</xs:documentation>
    </xs:annotation>
  </xs:attribute>
  <xs:anyAttribute namespace="##other" processContents="lax"/>
</xs:complexType>
Complex Type TruncatedDateTimePropType
Namespace http://iptc.org/std/nar/2006-10-01/
Annotations
The type of a calendar date with an optional time part which may be truncated from the seconds part to the month part
Diagram
Diagram NewsML-G2_2_22-spec-All-Power_xsd.tmp#TruncatedDateTimeType NewsML-G2_2_22-spec-All-Power_xsd.tmp#commonPowerAttributes
Type extension of TruncatedDateTimeType
Type hierarchy
Used by
Attributes
QName Type Use Annotation
creator QCodeType optional
If the attribute is empty, specifies which entity (person, organisation or system) will edit the property - expressed by a QCode. If the attribute is non-empty, specifies which entity (person, organisation or system) has edited the property.
creatoruri IRIType optional
If the attribute is empty, specifies which entity (person, organisation or system) will edit the property - expressed by a URI. If the attribute is non-empty, specifies which entity (person, organisation or system) has edited the property.
custom xs:boolean optional
If set to true the corresponding property was added to the G2 Item for a specific customer or group of customers only. The default value of this property is false which applies when this attribute is not used with the property.
how QCodeType optional
Indicates by which means the value was extracted from the content - expressed by a QCode
howuri IRIType optional
Indicates by which means the value was extracted from the content - expressed by a URI
id xs:ID optional
The local identifier of the property.
modified DateOptTimeType optional
The date (and, optionally, the time) when the property was last modified. The initial value is the date (and, optionally, the time) of creation of the property.
pubconstraint QCodeListType optional
One or many constraints that apply to publishing the value of the property - expressed by a QCode. Each constraint applies to all descendant elements.
pubconstrainturi IRIListType optional
One or many constraints that apply to publishing the value of the property - expressed by a URI. Each constraint applies to all descendant elements.
why QCodeType optional
Why the metadata has been included - expressed by a QCode
whyuri IRIType optional
Why the metadata has been included - expressed by a URI
Wildcard: ANY attribute from ANY namespace OTHER than 'http://iptc.org/std/nar/2006-10-01/'
Source
<xs:complexType name="TruncatedDateTimePropType">
  <xs:annotation>
    <xs:documentation>The type of a calendar date with an optional time part which may be truncated from the seconds part to the month part</xs:documentation>
  </xs:annotation>
  <xs:simpleContent>
    <xs:extension base="TruncatedDateTimeType">
      <xs:attributeGroup ref="commonPowerAttributes"/>
      <xs:anyAttribute namespace="##other" processContents="lax"/>
    </xs:extension>
    <!-- version 2: editAttributes added-->
  </xs:simpleContent>
</xs:complexType>
Complex Type AddressType
Namespace http://iptc.org/std/nar/2006-10-01/
Diagram
Diagram NewsML-G2_2_22-spec-All-Power_xsd.tmp#commonPowerAttributes NewsML-G2_2_22-spec-All-Power_xsd.tmp#AddressType_role NewsML-G2_2_22-spec-All-Power_xsd.tmp#AddressType_roleuri NewsML-G2_2_22-spec-All-Power_xsd.tmp#AddressType_line NewsML-G2_2_22-spec-All-Power_xsd.tmp#AddressType_locality NewsML-G2_2_22-spec-All-Power_xsd.tmp#AddressType_area NewsML-G2_2_22-spec-All-Power_xsd.tmp#AddressType_country NewsML-G2_2_22-spec-All-Power_xsd.tmp#AddressType_postalCode
Used by
Model
Children area, country, line, locality, postalCode
Attributes
QName Type Use Annotation
creator QCodeType optional
If the attribute is empty, specifies which entity (person, organisation or system) will edit the property - expressed by a QCode. If the attribute is non-empty, specifies which entity (person, organisation or system) has edited the property.
creatoruri IRIType optional
If the attribute is empty, specifies which entity (person, organisation or system) will edit the property - expressed by a URI. If the attribute is non-empty, specifies which entity (person, organisation or system) has edited the property.
custom xs:boolean optional
If set to true the corresponding property was added to the G2 Item for a specific customer or group of customers only. The default value of this property is false which applies when this attribute is not used with the property.
how QCodeType optional
Indicates by which means the value was extracted from the content - expressed by a QCode
howuri IRIType optional
Indicates by which means the value was extracted from the content - expressed by a URI
id xs:ID optional
The local identifier of the property.
modified DateOptTimeType optional
The date (and, optionally, the time) when the property was last modified. The initial value is the date (and, optionally, the time) of creation of the property.
pubconstraint QCodeListType optional
One or many constraints that apply to publishing the value of the property - expressed by a QCode. Each constraint applies to all descendant elements.
pubconstrainturi IRIListType optional
One or many constraints that apply to publishing the value of the property - expressed by a URI. Each constraint applies to all descendant elements.
role QCodeListType optional
A refinement of the semantics of the postal address - expressed by a QCode
roleuri IRIListType optional
A refinement of the semantics of the postal address - expressed by a URI
why QCodeType optional
Why the metadata has been included - expressed by a QCode
whyuri IRIType optional
Why the metadata has been included - expressed by a URI
Wildcard: ANY attribute from ANY namespace OTHER than 'http://iptc.org/std/nar/2006-10-01/'
Source
<xs:complexType name="AddressType">
  <xs:sequence>
    <xs:element name="line" minOccurs="0" maxOccurs="unbounded">
      <xs:annotation>
        <xs:documentation>A line of address information, in the format expected by a recipient postal service. City, country area, country and postal code are expressed separately.</xs:documentation>
      </xs:annotation>
      <xs:complexType>
        <xs:complexContent>
          <xs:extension base="IntlStringType">
            <xs:attribute name="role" type="QCodeType">
              <xs:annotation>
                <xs:documentation>Refines the semantics of line - expressed by a QCode</xs:documentation>
              </xs:annotation>
            </xs:attribute>
            <xs:attribute name="roleuri" type="IRIType">
              <xs:annotation>
                <xs:documentation>Refines the semantics of line - expressed by a URI</xs:documentation>
              </xs:annotation>
            </xs:attribute>
          </xs:extension>
        </xs:complexContent>
      </xs:complexType>
    </xs:element>
    <xs:element name="locality" minOccurs="0" maxOccurs="unbounded" type="Flex1RolePropType">
      <xs:annotation>
        <xs:documentation>A city/town/village etc. part of the address.</xs:documentation>
      </xs:annotation>
    </xs:element>
    <xs:element name="area" minOccurs="0" maxOccurs="unbounded" type="Flex1RolePropType">
      <xs:annotation>
        <xs:documentation>A subdivision of a country part of the address.</xs:documentation>
      </xs:annotation>
    </xs:element>
    <xs:element name="country" minOccurs="0" type="Flex1PropType">
      <xs:annotation>
        <xs:documentation>A country part of the address.</xs:documentation>
      </xs:annotation>
    </xs:element>
    <xs:element name="postalCode" type="IntlStringType" minOccurs="0">
      <xs:annotation>
        <xs:documentation>A postal code part of the address.</xs:documentation>
      </xs:annotation>
    </xs:element>
  </xs:sequence>
  <xs:attributeGroup ref="commonPowerAttributes"/>
  <xs:attribute name="role" type="QCodeListType">
    <xs:annotation>
      <xs:documentation>A refinement of the semantics of the postal address - expressed by a QCode</xs:documentation>
    </xs:annotation>
  </xs:attribute>
  <xs:attribute name="roleuri" type="IRIListType">
    <xs:annotation>
      <xs:documentation>A refinement of the semantics of the postal address - expressed by a URI</xs:documentation>
    </xs:annotation>
  </xs:attribute>
  <xs:anyAttribute namespace="##other" processContents="lax"/>
</xs:complexType>
Complex Type Flex1RolePropType
Namespace http://iptc.org/std/nar/2006-10-01/
Annotations
Flexible generic PCL-type for both controlled and uncontrolled values
Diagram
Diagram NewsML-G2_2_22-spec-All-Power_xsd.tmp#commonPowerAttributes NewsML-G2_2_22-spec-All-Power_xsd.tmp#flexAttributes NewsML-G2_2_22-spec-All-Power_xsd.tmp#i18nAttributes NewsML-G2_2_22-spec-All-Power_xsd.tmp#Flex1RolePropType_role NewsML-G2_2_22-spec-All-Power_xsd.tmp#Flex1RolePropType_roleuri NewsML-G2_2_22-spec-All-Power_xsd.tmp#name NewsML-G2_2_22-spec-All-Power_xsd.tmp#definition NewsML-G2_2_22-spec-All-Power_xsd.tmp#note NewsML-G2_2_22-spec-All-Power_xsd.tmp#facet NewsML-G2_2_22-spec-All-Power_xsd.tmp#remoteInfo NewsML-G2_2_22-spec-All-Power_xsd.tmp#hierarchyInfo NewsML-G2_2_22-spec-All-Power_xsd.tmp#ConceptDefinitionGroup NewsML-G2_2_22-spec-All-Power_xsd.tmp#sameAs NewsML-G2_2_22-spec-All-Power_xsd.tmp#broader NewsML-G2_2_22-spec-All-Power_xsd.tmp#narrower NewsML-G2_2_22-spec-All-Power_xsd.tmp#related NewsML-G2_2_22-spec-All-Power_xsd.tmp#ConceptRelationshipsGroup
Used by
Model
(name | definition | note | facet | remoteInfo | hierarchyInfo) , (sameAs | broader | narrower | related) , ANY element from ANY namespace OTHER than 'http://iptc.org/std/nar/2006-10-01/'
Children broader, definition, facet, hierarchyInfo, name, narrower, note, related, remoteInfo, sameAs
Attributes
QName Type Use Annotation
creator QCodeType optional
If the attribute is empty, specifies which entity (person, organisation or system) will edit the property - expressed by a QCode. If the attribute is non-empty, specifies which entity (person, organisation or system) has edited the property.
creatoruri IRIType optional
If the attribute is empty, specifies which entity (person, organisation or system) will edit the property - expressed by a URI. If the attribute is non-empty, specifies which entity (person, organisation or system) has edited the property.
custom xs:boolean optional
If set to true the corresponding property was added to the G2 Item for a specific customer or group of customers only. The default value of this property is false which applies when this attribute is not used with the property.
dir restriction of xs:NMTOKEN optional
The directionality of textual content (enumeration: ltr, rtl)
how QCodeType optional
Indicates by which means the value was extracted from the content - expressed by a QCode
howuri IRIType optional
Indicates by which means the value was extracted from the content - expressed by a URI
id xs:ID optional
The local identifier of the property.
literal g2normalizedString optional
A free-text value assigned as property value.
modified DateOptTimeType optional
The date (and, optionally, the time) when the property was last modified. The initial value is the date (and, optionally, the time) of creation of the property.
pubconstraint QCodeListType optional
One or many constraints that apply to publishing the value of the property - expressed by a QCode. Each constraint applies to all descendant elements.
pubconstrainturi IRIListType optional
One or many constraints that apply to publishing the value of the property - expressed by a URI. Each constraint applies to all descendant elements.
qcode QCodeType optional
A qualified code which identifies a concept.
role QCodeType optional
Refines the semantics of the property - expressed by a QCode
roleuri IRIType optional
Refines the semantics of the property - expressed by a URI
type QCodeType optional
The type of the concept assigned as controlled property value - expressed by a QCode
typeuri IRIType optional
The type of the concept assigned as controlled property value - expressed by a URI
uri IRIType optional
A URI which identifies a concept.
why QCodeType optional
Why the metadata has been included - expressed by a QCode
whyuri IRIType optional
Why the metadata has been included - expressed by a URI
xml:lang union of(xs:language, restriction of xs:string) optional
Attempting to install the relevant ISO 2- and 3-letter
         codes as the enumerated possible values is probably never
         going to be a realistic possibility.  See
         RFC 3066 at http://www.ietf.org/rfc/rfc3066.txt and the IANA registry
         at http://www.iana.org/assignments/lang-tag-apps.htm for
         further information.

         The union allows for the 'un-declaration' of xml:lang with
         the empty string.
Wildcard: ANY attribute from ANY namespace OTHER than 'http://iptc.org/std/nar/2006-10-01/'
Source
<xs:complexType name="Flex1RolePropType">
  <xs:annotation>
    <xs:documentation>Flexible generic PCL-type for both controlled and uncontrolled values</xs:documentation>
  </xs:annotation>
  <xs:sequence>
    <xs:group ref="ConceptDefinitionGroup" minOccurs="0"/>
    <xs:group ref="ConceptRelationshipsGroup" minOccurs="0"/>
    <xs:any namespace="##other" processContents="lax" minOccurs="0" maxOccurs="unbounded">
      <xs:annotation>
        <xs:documentation>Extension point for provider-defined properties from other namespaces</xs:documentation>
      </xs:annotation>
    </xs:any>
  </xs:sequence>
  <xs:attributeGroup ref="commonPowerAttributes"/>
  <xs:attributeGroup ref="flexAttributes"/>
  <xs:attributeGroup ref="i18nAttributes"/>
  <xs:attribute name="role" type="QCodeType" use="optional">
    <xs:annotation>
      <xs:documentation>Refines the semantics of the property - expressed by a QCode</xs:documentation>
    </xs:annotation>
  </xs:attribute>
  <xs:attribute name="roleuri" type="IRIType" use="optional">
    <xs:annotation>
      <xs:documentation>Refines the semantics of the property - expressed by a URI</xs:documentation>
    </xs:annotation>
  </xs:attribute>
  <xs:anyAttribute namespace="##other" processContents="lax"/>
</xs:complexType>
Complex Type Flex1PropType
Namespace http://iptc.org/std/nar/2006-10-01/
Annotations
Flexible generic PCL-type for both controlled and uncontrolled values
Diagram
Diagram NewsML-G2_2_22-spec-All-Power_xsd.tmp#commonPowerAttributes NewsML-G2_2_22-spec-All-Power_xsd.tmp#flexAttributes NewsML-G2_2_22-spec-All-Power_xsd.tmp#i18nAttributes NewsML-G2_2_22-spec-All-Power_xsd.tmp#name NewsML-G2_2_22-spec-All-Power_xsd.tmp#definition NewsML-G2_2_22-spec-All-Power_xsd.tmp#note NewsML-G2_2_22-spec-All-Power_xsd.tmp#facet NewsML-G2_2_22-spec-All-Power_xsd.tmp#remoteInfo NewsML-G2_2_22-spec-All-Power_xsd.tmp#hierarchyInfo NewsML-G2_2_22-spec-All-Power_xsd.tmp#ConceptDefinitionGroup NewsML-G2_2_22-spec-All-Power_xsd.tmp#sameAs NewsML-G2_2_22-spec-All-Power_xsd.tmp#broader NewsML-G2_2_22-spec-All-Power_xsd.tmp#narrower NewsML-G2_2_22-spec-All-Power_xsd.tmp#related NewsML-G2_2_22-spec-All-Power_xsd.tmp#ConceptRelationshipsGroup
Used by
Model
(name | definition | note | facet | remoteInfo | hierarchyInfo) , (sameAs | broader | narrower | related) , ANY element from ANY namespace OTHER than 'http://iptc.org/std/nar/2006-10-01/'
Children broader, definition, facet, hierarchyInfo, name, narrower, note, related, remoteInfo, sameAs
Attributes
QName Type Use Annotation
creator QCodeType optional
If the attribute is empty, specifies which entity (person, organisation or system) will edit the property - expressed by a QCode. If the attribute is non-empty, specifies which entity (person, organisation or system) has edited the property.
creatoruri IRIType optional
If the attribute is empty, specifies which entity (person, organisation or system) will edit the property - expressed by a URI. If the attribute is non-empty, specifies which entity (person, organisation or system) has edited the property.
custom xs:boolean optional
If set to true the corresponding property was added to the G2 Item for a specific customer or group of customers only. The default value of this property is false which applies when this attribute is not used with the property.
dir restriction of xs:NMTOKEN optional
The directionality of textual content (enumeration: ltr, rtl)
how QCodeType optional
Indicates by which means the value was extracted from the content - expressed by a QCode
howuri IRIType optional
Indicates by which means the value was extracted from the content - expressed by a URI
id xs:ID optional
The local identifier of the property.
literal g2normalizedString optional
A free-text value assigned as property value.
modified DateOptTimeType optional
The date (and, optionally, the time) when the property was last modified. The initial value is the date (and, optionally, the time) of creation of the property.
pubconstraint QCodeListType optional
One or many constraints that apply to publishing the value of the property - expressed by a QCode. Each constraint applies to all descendant elements.
pubconstrainturi IRIListType optional
One or many constraints that apply to publishing the value of the property - expressed by a URI. Each constraint applies to all descendant elements.
qcode QCodeType optional
A qualified code which identifies a concept.
type QCodeType optional
The type of the concept assigned as controlled property value - expressed by a QCode
typeuri IRIType optional
The type of the concept assigned as controlled property value - expressed by a URI
uri IRIType optional
A URI which identifies a concept.
why QCodeType optional
Why the metadata has been included - expressed by a QCode
whyuri IRIType optional
Why the metadata has been included - expressed by a URI
xml:lang union of(xs:language, restriction of xs:string) optional
Attempting to install the relevant ISO 2- and 3-letter
         codes as the enumerated possible values is probably never
         going to be a realistic possibility.  See
         RFC 3066 at http://www.ietf.org/rfc/rfc3066.txt and the IANA registry
         at http://www.iana.org/assignments/lang-tag-apps.htm for
         further information.

         The union allows for the 'un-declaration' of xml:lang with
         the empty string.
Wildcard: ANY attribute from ANY namespace OTHER than 'http://iptc.org/std/nar/2006-10-01/'
Source
<xs:complexType name="Flex1PropType">
  <xs:annotation>
    <xs:documentation>Flexible generic PCL-type for both controlled and uncontrolled values</xs:documentation>
  </xs:annotation>
  <xs:sequence>
    <xs:group ref="ConceptDefinitionGroup" minOccurs="0"/>
    <xs:group ref="ConceptRelationshipsGroup" minOccurs="0"/>
    <xs:any namespace="##other" processContents="lax" minOccurs="0" maxOccurs="unbounded">
      <xs:annotation>
        <xs:documentation>Extension point for provider-defined properties from other namespaces</xs:documentation>
      </xs:annotation>
    </xs:any>
  </xs:sequence>
  <xs:attributeGroup ref="commonPowerAttributes"/>
  <xs:attributeGroup ref="flexAttributes"/>
  <xs:attributeGroup ref="i18nAttributes"/>
  <xs:anyAttribute namespace="##other" processContents="lax"/>
</xs:complexType>
Complex Type ContactInfoType
Namespace http://iptc.org/std/nar/2006-10-01/
Annotations
The type for information to get in contact with a party (Type defined in this XML Schema only)
Diagram
Diagram NewsML-G2_2_22-spec-All-Power_xsd.tmp#commonPowerAttributes NewsML-G2_2_22-spec-All-Power_xsd.tmp#ContactInfoType_role NewsML-G2_2_22-spec-All-Power_xsd.tmp#ContactInfoType_roleuri NewsML-G2_2_22-spec-All-Power_xsd.tmp#ContactInfoType_email NewsML-G2_2_22-spec-All-Power_xsd.tmp#ContactInfoType_im NewsML-G2_2_22-spec-All-Power_xsd.tmp#ContactInfoType_phone NewsML-G2_2_22-spec-All-Power_xsd.tmp#ContactInfoType_fax NewsML-G2_2_22-spec-All-Power_xsd.tmp#ContactInfoType_web NewsML-G2_2_22-spec-All-Power_xsd.tmp#ContactInfoType_address NewsML-G2_2_22-spec-All-Power_xsd.tmp#note
Used by
Model
(email | im | phone | fax | web | address | note) , ANY element from ANY namespace OTHER than 'http://iptc.org/std/nar/2006-10-01/'
Children address, email, fax, im, note, phone, web
Attributes
QName Type Use Annotation
creator QCodeType optional
If the attribute is empty, specifies which entity (person, organisation or system) will edit the property - expressed by a QCode. If the attribute is non-empty, specifies which entity (person, organisation or system) has edited the property.
creatoruri IRIType optional
If the attribute is empty, specifies which entity (person, organisation or system) will edit the property - expressed by a URI. If the attribute is non-empty, specifies which entity (person, organisation or system) has edited the property.
custom xs:boolean optional
If set to true the corresponding property was added to the G2 Item for a specific customer or group of customers only. The default value of this property is false which applies when this attribute is not used with the property.
how QCodeType optional
Indicates by which means the value was extracted from the content - expressed by a QCode
howuri IRIType optional
Indicates by which means the value was extracted from the content - expressed by a URI
id xs:ID optional
The local identifier of the property.
modified DateOptTimeType optional
The date (and, optionally, the time) when the property was last modified. The initial value is the date (and, optionally, the time) of creation of the property.
pubconstraint QCodeListType optional
One or many constraints that apply to publishing the value of the property - expressed by a QCode. Each constraint applies to all descendant elements.
pubconstrainturi IRIListType optional
One or many constraints that apply to publishing the value of the property - expressed by a URI. Each constraint applies to all descendant elements.
role QCodeListType optional
A refinement of the semantics of a contact information - expressed by a QCode
roleuri IRIListType optional
A refinement of the semantics of a contact information - expressed by a URI
why QCodeType optional
Why the metadata has been included - expressed by a QCode
whyuri IRIType optional
Why the metadata has been included - expressed by a URI
Wildcard: ANY attribute from ANY namespace OTHER than 'http://iptc.org/std/nar/2006-10-01/'
Source
<xs:complexType name="ContactInfoType">
  <xs:annotation>
    <xs:documentation>The type for information to get in contact with a party (Type defined in this XML Schema only)</xs:documentation>
  </xs:annotation>
  <xs:sequence>
    <xs:choice minOccurs="0" maxOccurs="unbounded">
      <xs:element name="email" type="ElectronicAddressType">
        <xs:annotation>
          <xs:documentation>An email address.</xs:documentation>
        </xs:annotation>
      </xs:element>
      <xs:element name="im" type="ElectronicAddressTechType">
        <xs:annotation>
          <xs:documentation>An instant messaging address.</xs:documentation>
        </xs:annotation>
      </xs:element>
      <xs:element name="phone" type="ElectronicAddressTechType">
        <xs:annotation>
          <xs:documentation>A phone number, preferred in an international format.</xs:documentation>
        </xs:annotation>
      </xs:element>
      <xs:element name="fax" type="ElectronicAddressType">
        <xs:annotation>
          <xs:documentation>A fax number, preferred in an international format.</xs:documentation>
        </xs:annotation>
      </xs:element>
      <xs:element name="web">
        <xs:annotation>
          <xs:documentation>A web address.</xs:documentation>
        </xs:annotation>
        <xs:complexType>
          <xs:simpleContent>
            <xs:extension base="IRIType">
              <xs:attributeGroup ref="commonPowerAttributes"/>
              <xs:attribute name="role" type="QCodeListType">
                <xs:annotation>
                  <xs:documentation>A refinement of the semantics of the web address - expressed by a QCode</xs:documentation>
                </xs:annotation>
              </xs:attribute>
              <xs:attribute name="roleuri" type="IRIListType">
                <xs:annotation>
                  <xs:documentation>A refinement of the semantics of the web address - expressed by a URI</xs:documentation>
                </xs:annotation>
              </xs:attribute>
              <xs:anyAttribute namespace="##other" processContents="lax"/>
            </xs:extension>
          </xs:simpleContent>
        </xs:complexType>
      </xs:element>
      <xs:element name="address" type="AddressType">
        <xs:annotation>
          <xs:documentation>A postal address.</xs:documentation>
        </xs:annotation>
      </xs:element>
      <!-- EV-NAR-1.3.1: Add note to contactInfo-->
      <xs:element ref="note">
        <xs:annotation>
          <xs:documentation>Additional natural language information.</xs:documentation>
        </xs:annotation>
      </xs:element>
    </xs:choice>
    <xs:any namespace="##other" processContents="lax" minOccurs="0" maxOccurs="unbounded">
      <xs:annotation>
        <xs:documentation>Extension point for provider-defined properties from other namespaces</xs:documentation>
      </xs:annotation>
    </xs:any>
  </xs:sequence>
  <xs:attributeGroup ref="commonPowerAttributes"/>
  <xs:attribute name="role" use="optional" type="QCodeListType">
    <xs:annotation>
      <xs:documentation>A refinement of the semantics of a contact information - expressed by a QCode</xs:documentation>
    </xs:annotation>
  </xs:attribute>
  <xs:attribute name="roleuri" use="optional" type="IRIListType">
    <xs:annotation>
      <xs:documentation>A refinement of the semantics of a contact information - expressed by a URI</xs:documentation>
    </xs:annotation>
  </xs:attribute>
  <xs:anyAttribute namespace="##other" processContents="lax"/>
  <!-- version 2: flag power deleted on role-->
</xs:complexType>
Complex Type ElectronicAddressType
Namespace http://iptc.org/std/nar/2006-10-01/
Annotations
The type for an electronic address
Diagram
Diagram NewsML-G2_2_22-spec-All-Power_xsd.tmp#commonPowerAttributes NewsML-G2_2_22-spec-All-Power_xsd.tmp#ElectronicAddressType_role NewsML-G2_2_22-spec-All-Power_xsd.tmp#ElectronicAddressType_roleuri
Type extension of xs:string
Used by
Attributes
QName Type Use Annotation
creator QCodeType optional
If the attribute is empty, specifies which entity (person, organisation or system) will edit the property - expressed by a QCode. If the attribute is non-empty, specifies which entity (person, organisation or system) has edited the property.
creatoruri IRIType optional
If the attribute is empty, specifies which entity (person, organisation or system) will edit the property - expressed by a URI. If the attribute is non-empty, specifies which entity (person, organisation or system) has edited the property.
custom xs:boolean optional
If set to true the corresponding property was added to the G2 Item for a specific customer or group of customers only. The default value of this property is false which applies when this attribute is not used with the property.
how QCodeType optional
Indicates by which means the value was extracted from the content - expressed by a QCode
howuri IRIType optional
Indicates by which means the value was extracted from the content - expressed by a URI
id xs:ID optional
The local identifier of the property.
modified DateOptTimeType optional
The date (and, optionally, the time) when the property was last modified. The initial value is the date (and, optionally, the time) of creation of the property.
pubconstraint QCodeListType optional
One or many constraints that apply to publishing the value of the property - expressed by a QCode. Each constraint applies to all descendant elements.
pubconstrainturi IRIListType optional
One or many constraints that apply to publishing the value of the property - expressed by a URI. Each constraint applies to all descendant elements.
role QCodeListType optional
A refinement of the semantics of the electronic address - expressed by a QCode
roleuri IRIListType optional
A refinement of the semantics of the electronic address - expressed by a URI
why QCodeType optional
Why the metadata has been included - expressed by a QCode
whyuri IRIType optional
Why the metadata has been included - expressed by a URI
Wildcard: ANY attribute from ANY namespace OTHER than 'http://iptc.org/std/nar/2006-10-01/'
Source
<xs:complexType name="ElectronicAddressType">
  <xs:annotation>
    <xs:documentation>The type for an electronic address</xs:documentation>
  </xs:annotation>
  <xs:simpleContent>
    <xs:extension base="xs:string">
      <xs:attributeGroup ref="commonPowerAttributes"/>
      <xs:attribute name="role" use="optional" type="QCodeListType">
        <xs:annotation>
          <xs:documentation>A refinement of the semantics of the electronic address - expressed by a QCode</xs:documentation>
        </xs:annotation>
      </xs:attribute>
      <xs:attribute name="roleuri" use="optional" type="IRIListType">
        <xs:annotation>
          <xs:documentation>A refinement of the semantics of the electronic address - expressed by a URI</xs:documentation>
        </xs:annotation>
      </xs:attribute>
      <xs:anyAttribute namespace="##other" processContents="lax"/>
    </xs:extension>
  </xs:simpleContent>
</xs:complexType>
Complex Type ElectronicAddressTechType
Namespace http://iptc.org/std/nar/2006-10-01/
Annotations
The type for an electronic address with a technical qualifier
Diagram
Diagram NewsML-G2_2_22-spec-All-Power_xsd.tmp#commonPowerAttributes NewsML-G2_2_22-spec-All-Power_xsd.tmp#ElectronicAddressTechType_role NewsML-G2_2_22-spec-All-Power_xsd.tmp#ElectronicAddressTechType_roleuri NewsML-G2_2_22-spec-All-Power_xsd.tmp#ElectronicAddressTechType_tech NewsML-G2_2_22-spec-All-Power_xsd.tmp#ElectronicAddressTechType_techuri
Type extension of xs:string
Used by
Attributes
QName Type Use Annotation
creator QCodeType optional
If the attribute is empty, specifies which entity (person, organisation or system) will edit the property - expressed by a QCode. If the attribute is non-empty, specifies which entity (person, organisation or system) has edited the property.
creatoruri IRIType optional
If the attribute is empty, specifies which entity (person, organisation or system) will edit the property - expressed by a URI. If the attribute is non-empty, specifies which entity (person, organisation or system) has edited the property.
custom xs:boolean optional
If set to true the corresponding property was added to the G2 Item for a specific customer or group of customers only. The default value of this property is false which applies when this attribute is not used with the property.
how QCodeType optional
Indicates by which means the value was extracted from the content - expressed by a QCode
howuri IRIType optional
Indicates by which means the value was extracted from the content - expressed by a URI
id xs:ID optional
The local identifier of the property.
modified DateOptTimeType optional
The date (and, optionally, the time) when the property was last modified. The initial value is the date (and, optionally, the time) of creation of the property.
pubconstraint QCodeListType optional
One or many constraints that apply to publishing the value of the property - expressed by a QCode. Each constraint applies to all descendant elements.
pubconstrainturi IRIListType optional
One or many constraints that apply to publishing the value of the property - expressed by a URI. Each constraint applies to all descendant elements.
role QCodeListType optional
A refinement of the semantics of the technical type of the electronic address - expressed by a QCode
roleuri IRIListType optional
A refinement of the semantics of the technical type of the electronic address - expressed by a URI
tech QCodeType optional
The technical variant of the electronic address - expressed by a QCode
techuri IRIType optional
The technical variant of the electronic address - expressed by a URI
why QCodeType optional
Why the metadata has been included - expressed by a QCode
whyuri IRIType optional
Why the metadata has been included - expressed by a URI
Wildcard: ANY attribute from ANY namespace OTHER than 'http://iptc.org/std/nar/2006-10-01/'
Source
<xs:complexType name="ElectronicAddressTechType">
  <xs:annotation>
    <xs:documentation>The type for an electronic address with a technical qualifier</xs:documentation>
  </xs:annotation>
  <xs:simpleContent>
    <xs:extension base="xs:string">
      <xs:attributeGroup ref="commonPowerAttributes"/>
      <xs:attribute name="role" use="optional" type="QCodeListType">
        <xs:annotation>
          <xs:documentation>A refinement of the semantics of the technical type of the electronic address - expressed by a QCode</xs:documentation>
        </xs:annotation>
      </xs:attribute>
      <xs:attribute name="roleuri" use="optional" type="IRIListType">
        <xs:annotation>
          <xs:documentation>A refinement of the semantics of the technical type of the electronic address - expressed by a URI</xs:documentation>
        </xs:annotation>
      </xs:attribute>
      <xs:attribute name="tech" type="QCodeType" use="optional">
        <xs:annotation>
          <xs:documentation>The technical variant of the electronic address - expressed by a QCode</xs:documentation>
        </xs:annotation>
      </xs:attribute>
      <xs:attribute name="techuri" type="IRIType" use="optional">
        <xs:annotation>
          <xs:documentation>The technical variant of the electronic address - expressed by a URI</xs:documentation>
        </xs:annotation>
      </xs:attribute>
      <xs:anyAttribute namespace="##other" processContents="lax"/>
    </xs:extension>
  </xs:simpleContent>
</xs:complexType>
Complex Type AnyItemType
Namespace http://iptc.org/std/nar/2006-10-01/
Annotations
An abstract class. All G2 items are inherited from this class.
Diagram
Diagram NewsML-G2_2_22-spec-All-Power_xsd.tmp#AnyItemType_standard NewsML-G2_2_22-spec-All-Power_xsd.tmp#AnyItemType_standardversion NewsML-G2_2_22-spec-All-Power_xsd.tmp#AnyItemType_conformance NewsML-G2_2_22-spec-All-Power_xsd.tmp#AnyItemType_guid NewsML-G2_2_22-spec-All-Power_xsd.tmp#AnyItemType_version NewsML-G2_2_22-spec-All-Power_xsd.tmp#i18nAttributes NewsML-G2_2_22-spec-All-Power_xsd.tmp#catalogRef NewsML-G2_2_22-spec-All-Power_xsd.tmp#catalog NewsML-G2_2_22-spec-All-Power_xsd.tmp#hopHistory NewsML-G2_2_22-spec-All-Power_xsd.tmp#rightsInfo NewsML-G2_2_22-spec-All-Power_xsd.tmp#itemMeta
Properties
abstract true
block restriction
Used by
Model
ANY element from namespace(s) 'http://www.w3.org/2000/09/xmldsig#' , (catalogRef | catalog) , hopHistory{0,1} , rightsInfo* , itemMeta
Children catalog, catalogRef, hopHistory, itemMeta, rightsInfo
Attributes
QName Type Default Use Annotation
conformance xs:string core optional
The conformance level with which the Item is conformant.
dir restriction of xs:NMTOKEN optional
The directionality of textual content (enumeration: ltr, rtl)
guid xs:string required
The persistent, universally unique identifier common for all versions of the Item.
standard xs:string required
The IPTC standard with which the Item is conformant.
standardversion restriction of xs:string required
The major-minor version of the IPTC standard with which the Item is conformant.
version xs:positiveInteger 1 optional
The version of the Item.
xml:lang union of(xs:language, restriction of xs:string) optional
Attempting to install the relevant ISO 2- and 3-letter
         codes as the enumerated possible values is probably never
         going to be a realistic possibility.  See
         RFC 3066 at http://www.ietf.org/rfc/rfc3066.txt and the IANA registry
         at http://www.iana.org/assignments/lang-tag-apps.htm for
         further information.

         The union allows for the 'un-declaration' of xml:lang with
         the empty string.
Wildcard: ANY attribute from ANY namespace OTHER than 'http://iptc.org/std/nar/2006-10-01/'
Source
<xs:complexType name="AnyItemType" abstract="true" block="restriction">
  <xs:annotation>
    <xs:documentation>An abstract class. All G2 items are inherited from this class.</xs:documentation>
  </xs:annotation>
  <xs:sequence>
    <xs:any namespace="http://www.w3.org/2000/09/xmldsig#" processContents="lax" minOccurs="0">
      <xs:annotation>
        <xs:documentation>W3C's XML Digital Signature</xs:documentation>
      </xs:annotation>
    </xs:any>
    <xs:choice maxOccurs="unbounded">
      <xs:element ref="catalogRef"/>
      <xs:element ref="catalog"/>
    </xs:choice>
    <xs:element ref="hopHistory" minOccurs="0"/>
    <xs:element ref="rightsInfo" minOccurs="0" maxOccurs="unbounded"/>
    <xs:element ref="itemMeta"/>
  </xs:sequence>
  <xs:attribute name="standard" type="xs:string" use="required">
    <xs:annotation>
      <xs:documentation>The IPTC standard with which the Item is conformant.</xs:documentation>
    </xs:annotation>
  </xs:attribute>
  <xs:attribute name="standardversion" use="required">
    <xs:annotation>
      <xs:documentation>The major-minor version of the IPTC standard with which the Item is conformant.</xs:documentation>
    </xs:annotation>
    <xs:simpleType>
      <xs:restriction base="xs:string">
        <xs:pattern value="[0-9]+\.[0-9]+"/>
      </xs:restriction>
    </xs:simpleType>
  </xs:attribute>
  <xs:attribute name="conformance" type="xs:string" use="optional" default="core">
    <xs:annotation>
      <xs:documentation>The conformance level with which the Item is conformant.</xs:documentation>
    </xs:annotation>
  </xs:attribute>
  <xs:attribute name="guid" type="xs:string" use="required">
    <xs:annotation>
      <xs:documentation>The persistent, universally unique identifier common for all versions of the Item.</xs:documentation>
    </xs:annotation>
  </xs:attribute>
  <xs:attribute name="version" type="xs:positiveInteger" use="optional" default="1">
    <xs:annotation>
      <xs:documentation>The version of the Item.</xs:documentation>
    </xs:annotation>
  </xs:attribute>
  <xs:attributeGroup ref="i18nAttributes"/>
  <xs:anyAttribute namespace="##other" processContents="lax"/>
  <!-- rev3 : schema renamed standardversion -->
</xs:complexType>
Complex Type FlexPartyPropType
Namespace http://iptc.org/std/nar/2006-10-01/
Annotations
Flexible party (person or organisation) PCL-type for both controlled and uncontrolled values
Diagram
Diagram NewsML-G2_2_22-spec-All-Power_xsd.tmp#commonPowerAttributes NewsML-G2_2_22-spec-All-Power_xsd.tmp#flexAttributes NewsML-G2_2_22-spec-All-Power_xsd.tmp#i18nAttributes NewsML-G2_2_22-spec-All-Power_xsd.tmp#name NewsML-G2_2_22-spec-All-Power_xsd.tmp#definition NewsML-G2_2_22-spec-All-Power_xsd.tmp#note NewsML-G2_2_22-spec-All-Power_xsd.tmp#facet NewsML-G2_2_22-spec-All-Power_xsd.tmp#remoteInfo NewsML-G2_2_22-spec-All-Power_xsd.tmp#hierarchyInfo NewsML-G2_2_22-spec-All-Power_xsd.tmp#ConceptDefinitionGroup NewsML-G2_2_22-spec-All-Power_xsd.tmp#sameAs NewsML-G2_2_22-spec-All-Power_xsd.tmp#broader NewsML-G2_2_22-spec-All-Power_xsd.tmp#narrower NewsML-G2_2_22-spec-All-Power_xsd.tmp#related NewsML-G2_2_22-spec-All-Power_xsd.tmp#ConceptRelationshipsGroup NewsML-G2_2_22-spec-All-Power_xsd.tmp#personDetails NewsML-G2_2_22-spec-All-Power_xsd.tmp#organisationDetails
Used by
Model
(name | definition | note | facet | remoteInfo | hierarchyInfo) , (sameAs | broader | narrower | related) , (personDetails | organisationDetails) , ANY element from ANY namespace OTHER than 'http://iptc.org/std/nar/2006-10-01/'
Children broader, definition, facet, hierarchyInfo, name, narrower, note, organisationDetails, personDetails, related, remoteInfo, sameAs
Attributes
QName Type Use Annotation
creator QCodeType optional
If the attribute is empty, specifies which entity (person, organisation or system) will edit the property - expressed by a QCode. If the attribute is non-empty, specifies which entity (person, organisation or system) has edited the property.
creatoruri IRIType optional
If the attribute is empty, specifies which entity (person, organisation or system) will edit the property - expressed by a URI. If the attribute is non-empty, specifies which entity (person, organisation or system) has edited the property.
custom xs:boolean optional
If set to true the corresponding property was added to the G2 Item for a specific customer or group of customers only. The default value of this property is false which applies when this attribute is not used with the property.
dir restriction of xs:NMTOKEN optional
The directionality of textual content (enumeration: ltr, rtl)
how QCodeType optional
Indicates by which means the value was extracted from the content - expressed by a QCode
howuri IRIType optional
Indicates by which means the value was extracted from the content - expressed by a URI
id xs:ID optional
The local identifier of the property.
literal g2normalizedString optional
A free-text value assigned as property value.
modified DateOptTimeType optional
The date (and, optionally, the time) when the property was last modified. The initial value is the date (and, optionally, the time) of creation of the property.
pubconstraint QCodeListType optional
One or many constraints that apply to publishing the value of the property - expressed by a QCode. Each constraint applies to all descendant elements.
pubconstrainturi IRIListType optional
One or many constraints that apply to publishing the value of the property - expressed by a URI. Each constraint applies to all descendant elements.
qcode QCodeType optional
A qualified code which identifies a concept.
type QCodeType optional
The type of the concept assigned as controlled property value - expressed by a QCode
typeuri IRIType optional
The type of the concept assigned as controlled property value - expressed by a URI
uri IRIType optional
A URI which identifies a concept.
why QCodeType optional
Why the metadata has been included - expressed by a QCode
whyuri IRIType optional
Why the metadata has been included - expressed by a URI
xml:lang union of(xs:language, restriction of xs:string) optional
Attempting to install the relevant ISO 2- and 3-letter
         codes as the enumerated possible values is probably never
         going to be a realistic possibility.  See
         RFC 3066 at http://www.ietf.org/rfc/rfc3066.txt and the IANA registry
         at http://www.iana.org/assignments/lang-tag-apps.htm for
         further information.

         The union allows for the 'un-declaration' of xml:lang with
         the empty string.
Wildcard: ANY attribute from ANY namespace OTHER than 'http://iptc.org/std/nar/2006-10-01/'
Source
<xs:complexType name="FlexPartyPropType">
  <xs:annotation>
    <xs:documentation>Flexible party (person or organisation) PCL-type for both controlled and uncontrolled values</xs:documentation>
  </xs:annotation>
  <xs:sequence>
    <xs:group ref="ConceptDefinitionGroup" minOccurs="0"/>
    <xs:group ref="ConceptRelationshipsGroup" minOccurs="0"/>
    <xs:choice minOccurs="0">
      <xs:element ref="personDetails"/>
      <xs:element ref="organisationDetails"/>
    </xs:choice>
    <xs:any namespace="##other" processContents="lax" minOccurs="0" maxOccurs="unbounded">
      <xs:annotation>
        <xs:documentation>Extension point for provider-defined properties from other namespaces</xs:documentation>
      </xs:annotation>
    </xs:any>
  </xs:sequence>
  <xs:attributeGroup ref="commonPowerAttributes"/>
  <xs:attributeGroup ref="flexAttributes"/>
  <xs:attributeGroup ref="i18nAttributes"/>
  <xs:anyAttribute namespace="##other" processContents="lax"/>
</xs:complexType>
Complex Type PersonAffiliationType
Namespace http://iptc.org/std/nar/2006-10-01/
Annotations
The type for an affliation of a person to an organisation (Type defined in this XML Schema only)
Diagram
Diagram NewsML-G2_2_22-spec-All-Power_xsd.tmp#commonPowerAttributes NewsML-G2_2_22-spec-All-Power_xsd.tmp#flexAttributes NewsML-G2_2_22-spec-All-Power_xsd.tmp#i18nAttributes NewsML-G2_2_22-spec-All-Power_xsd.tmp#name NewsML-G2_2_22-spec-All-Power_xsd.tmp#definition NewsML-G2_2_22-spec-All-Power_xsd.tmp#note NewsML-G2_2_22-spec-All-Power_xsd.tmp#facet NewsML-G2_2_22-spec-All-Power_xsd.tmp#remoteInfo NewsML-G2_2_22-spec-All-Power_xsd.tmp#hierarchyInfo NewsML-G2_2_22-spec-All-Power_xsd.tmp#ConceptDefinitionGroup NewsML-G2_2_22-spec-All-Power_xsd.tmp#sameAs NewsML-G2_2_22-spec-All-Power_xsd.tmp#broader NewsML-G2_2_22-spec-All-Power_xsd.tmp#narrower NewsML-G2_2_22-spec-All-Power_xsd.tmp#related NewsML-G2_2_22-spec-All-Power_xsd.tmp#ConceptRelationshipsGroup NewsML-G2_2_22-spec-All-Power_xsd.tmp#organisationDetails NewsML-G2_2_22-spec-All-Power_xsd.tmp#FlexOrganisationPropType NewsML-G2_2_22-spec-All-Power_xsd.tmp#timeValidityAttributes
Type extension of FlexOrganisationPropType
Type hierarchy
Used by
Model
(name | definition | note | facet | remoteInfo | hierarchyInfo) , (sameAs | broader | narrower | related) , organisationDetails{0,1} , ANY element from ANY namespace OTHER than 'http://iptc.org/std/nar/2006-10-01/'
Children broader, definition, facet, hierarchyInfo, name, narrower, note, organisationDetails, related, remoteInfo, sameAs
Attributes
QName Type Use Annotation
creator QCodeType optional
If the attribute is empty, specifies which entity (person, organisation or system) will edit the property - expressed by a QCode. If the attribute is non-empty, specifies which entity (person, organisation or system) has edited the property.
creatoruri IRIType optional
If the attribute is empty, specifies which entity (person, organisation or system) will edit the property - expressed by a URI. If the attribute is non-empty, specifies which entity (person, organisation or system) has edited the property.
custom xs:boolean optional
If set to true the corresponding property was added to the G2 Item for a specific customer or group of customers only. The default value of this property is false which applies when this attribute is not used with the property.
dir restriction of xs:NMTOKEN optional
The directionality of textual content (enumeration: ltr, rtl)
how QCodeType optional
Indicates by which means the value was extracted from the content - expressed by a QCode
howuri IRIType optional
Indicates by which means the value was extracted from the content - expressed by a URI
id xs:ID optional
The local identifier of the property.
literal g2normalizedString optional
A free-text value assigned as property value.
modified DateOptTimeType optional
The date (and, optionally, the time) when the property was last modified. The initial value is the date (and, optionally, the time) of creation of the property.
pubconstraint QCodeListType optional
One or many constraints that apply to publishing the value of the property - expressed by a QCode. Each constraint applies to all descendant elements.
pubconstrainturi IRIListType optional
One or many constraints that apply to publishing the value of the property - expressed by a URI. Each constraint applies to all descendant elements.
qcode QCodeType optional
A qualified code which identifies a concept.
type QCodeType optional
The type of the concept assigned as controlled property value - expressed by a QCode
typeuri IRIType optional
The type of the concept assigned as controlled property value - expressed by a URI
uri IRIType optional
A URI which identifies a concept.
validfrom DateOptTimeType optional
The date (and, optionally, the time) before which a relationship is not valid.
validto DateOptTimeType optional
The date (and, optionally, the time) after which a relationship is not valid.
why QCodeType optional
Why the metadata has been included - expressed by a QCode
whyuri IRIType optional
Why the metadata has been included - expressed by a URI
xml:lang union of(xs:language, restriction of xs:string) optional
Attempting to install the relevant ISO 2- and 3-letter
         codes as the enumerated possible values is probably never
         going to be a realistic possibility.  See
         RFC 3066 at http://www.ietf.org/rfc/rfc3066.txt and the IANA registry
         at http://www.iana.org/assignments/lang-tag-apps.htm for
         further information.

         The union allows for the 'un-declaration' of xml:lang with
         the empty string.
Wildcard: ANY attribute from ANY namespace OTHER than 'http://iptc.org/std/nar/2006-10-01/'
Source
<xs:complexType name="PersonAffiliationType">
  <xs:annotation>
    <xs:documentation>The type for an affliation of a person to an organisation (Type defined in this XML Schema only)</xs:documentation>
  </xs:annotation>
  <xs:complexContent>
    <xs:extension base="FlexOrganisationPropType">
      <xs:attributeGroup ref="timeValidityAttributes"/>
    </xs:extension>
  </xs:complexContent>
</xs:complexType>
Complex Type FlexOrganisationPropType
Namespace http://iptc.org/std/nar/2006-10-01/
Annotations
Flexible oraganisation data type for both controlled and uncontrolled values
Diagram
Diagram NewsML-G2_2_22-spec-All-Power_xsd.tmp#commonPowerAttributes NewsML-G2_2_22-spec-All-Power_xsd.tmp#flexAttributes NewsML-G2_2_22-spec-All-Power_xsd.tmp#i18nAttributes NewsML-G2_2_22-spec-All-Power_xsd.tmp#name NewsML-G2_2_22-spec-All-Power_xsd.tmp#definition NewsML-G2_2_22-spec-All-Power_xsd.tmp#note NewsML-G2_2_22-spec-All-Power_xsd.tmp#facet NewsML-G2_2_22-spec-All-Power_xsd.tmp#remoteInfo NewsML-G2_2_22-spec-All-Power_xsd.tmp#hierarchyInfo NewsML-G2_2_22-spec-All-Power_xsd.tmp#ConceptDefinitionGroup NewsML-G2_2_22-spec-All-Power_xsd.tmp#sameAs NewsML-G2_2_22-spec-All-Power_xsd.tmp#broader NewsML-G2_2_22-spec-All-Power_xsd.tmp#narrower NewsML-G2_2_22-spec-All-Power_xsd.tmp#related NewsML-G2_2_22-spec-All-Power_xsd.tmp#ConceptRelationshipsGroup NewsML-G2_2_22-spec-All-Power_xsd.tmp#organisationDetails
Used by
Complex Type PersonAffiliationType
Model
(name | definition | note | facet | remoteInfo | hierarchyInfo) , (sameAs | broader | narrower | related) , organisationDetails{0,1} , ANY element from ANY namespace OTHER than 'http://iptc.org/std/nar/2006-10-01/'
Children broader, definition, facet, hierarchyInfo, name, narrower, note, organisationDetails, related, remoteInfo, sameAs
Attributes
QName Type Use Annotation
creator QCodeType optional
If the attribute is empty, specifies which entity (person, organisation or system) will edit the property - expressed by a QCode. If the attribute is non-empty, specifies which entity (person, organisation or system) has edited the property.
creatoruri IRIType optional
If the attribute is empty, specifies which entity (person, organisation or system) will edit the property - expressed by a URI. If the attribute is non-empty, specifies which entity (person, organisation or system) has edited the property.
custom xs:boolean optional
If set to true the corresponding property was added to the G2 Item for a specific customer or group of customers only. The default value of this property is false which applies when this attribute is not used with the property.
dir restriction of xs:NMTOKEN optional
The directionality of textual content (enumeration: ltr, rtl)
how QCodeType optional
Indicates by which means the value was extracted from the content - expressed by a QCode
howuri IRIType optional
Indicates by which means the value was extracted from the content - expressed by a URI
id xs:ID optional
The local identifier of the property.
literal g2normalizedString optional
A free-text value assigned as property value.
modified DateOptTimeType optional
The date (and, optionally, the time) when the property was last modified. The initial value is the date (and, optionally, the time) of creation of the property.
pubconstraint QCodeListType optional
One or many constraints that apply to publishing the value of the property - expressed by a QCode. Each constraint applies to all descendant elements.
pubconstrainturi IRIListType optional
One or many constraints that apply to publishing the value of the property - expressed by a URI. Each constraint applies to all descendant elements.
qcode QCodeType optional
A qualified code which identifies a concept.
type QCodeType optional
The type of the concept assigned as controlled property value - expressed by a QCode
typeuri IRIType optional
The type of the concept assigned as controlled property value - expressed by a URI
uri IRIType optional
A URI which identifies a concept.
why QCodeType optional
Why the metadata has been included - expressed by a QCode
whyuri IRIType optional
Why the metadata has been included - expressed by a URI
xml:lang union of(xs:language, restriction of xs:string) optional
Attempting to install the relevant ISO 2- and 3-letter
         codes as the enumerated possible values is probably never
         going to be a realistic possibility.  See
         RFC 3066 at http://www.ietf.org/rfc/rfc3066.txt and the IANA registry
         at http://www.iana.org/assignments/lang-tag-apps.htm for
         further information.

         The union allows for the 'un-declaration' of xml:lang with
         the empty string.
Wildcard: ANY attribute from ANY namespace OTHER than 'http://iptc.org/std/nar/2006-10-01/'
Source
<xs:complexType name="FlexOrganisationPropType">
  <xs:annotation>
    <xs:documentation>Flexible oraganisation data type for both controlled and uncontrolled values</xs:documentation>
  </xs:annotation>
  <xs:sequence>
    <xs:group ref="ConceptDefinitionGroup" minOccurs="0"/>
    <xs:group ref="ConceptRelationshipsGroup" minOccurs="0"/>
    <xs:element ref="organisationDetails" minOccurs="0"/>
    <xs:any namespace="##other" processContents="lax" minOccurs="0" maxOccurs="unbounded">
      <xs:annotation>
        <xs:documentation>Extension point for provider-defined properties from other namespaces</xs:documentation>
      </xs:annotation>
    </xs:any>
  </xs:sequence>
  <xs:attributeGroup ref="commonPowerAttributes"/>
  <xs:attributeGroup ref="flexAttributes"/>
  <xs:attributeGroup ref="i18nAttributes"/>
  <xs:anyAttribute namespace="##other" processContents="lax"/>
</xs:complexType>
Complex Type QualPropType
Namespace http://iptc.org/std/nar/2006-10-01/
Annotations
Type type for a property with a  QCode value in a qcode attribute and optional names
Diagram
Diagram NewsML-G2_2_22-spec-All-Power_xsd.tmp#commonPowerAttributes NewsML-G2_2_22-spec-All-Power_xsd.tmp#QCodePropType_qcode NewsML-G2_2_22-spec-All-Power_xsd.tmp#QCodePropType_uri NewsML-G2_2_22-spec-All-Power_xsd.tmp#QCodePropType NewsML-G2_2_22-spec-All-Power_xsd.tmp#i18nAttributes NewsML-G2_2_22-spec-All-Power_xsd.tmp#name NewsML-G2_2_22-spec-All-Power_xsd.tmp#hierarchyInfo
Type extension of QCodePropType
Type hierarchy
Used by
Model
Children hierarchyInfo, name
Attributes
QName Type Use Annotation
creator QCodeType optional
If the attribute is empty, specifies which entity (person, organisation or system) will edit the property - expressed by a QCode. If the attribute is non-empty, specifies which entity (person, organisation or system) has edited the property.
creatoruri IRIType optional
If the attribute is empty, specifies which entity (person, organisation or system) will edit the property - expressed by a URI. If the attribute is non-empty, specifies which entity (person, organisation or system) has edited the property.
custom xs:boolean optional
If set to true the corresponding property was added to the G2 Item for a specific customer or group of customers only. The default value of this property is false which applies when this attribute is not used with the property.
dir restriction of xs:NMTOKEN optional
The directionality of textual content (enumeration: ltr, rtl)
how QCodeType optional
Indicates by which means the value was extracted from the content - expressed by a QCode
howuri IRIType optional
Indicates by which means the value was extracted from the content - expressed by a URI
id xs:ID optional
The local identifier of the property.
modified DateOptTimeType optional
The date (and, optionally, the time) when the property was last modified. The initial value is the date (and, optionally, the time) of creation of the property.
pubconstraint QCodeListType optional
One or many constraints that apply to publishing the value of the property - expressed by a QCode. Each constraint applies to all descendant elements.
pubconstrainturi IRIListType optional
One or many constraints that apply to publishing the value of the property - expressed by a URI. Each constraint applies to all descendant elements.
qcode QCodeType optional
A qualified code which identifies a concept  - either the  qcode or the uri attribute MUST be used
uri IRIType optional
A URI which identifies a concept  - either the  qcode or the uri attribute MUST be used
why QCodeType optional
Why the metadata has been included - expressed by a QCode
whyuri IRIType optional
Why the metadata has been included - expressed by a URI
xml:lang union of(xs:language, restriction of xs:string) optional
Attempting to install the relevant ISO 2- and 3-letter
         codes as the enumerated possible values is probably never
         going to be a realistic possibility.  See
         RFC 3066 at http://www.ietf.org/rfc/rfc3066.txt and the IANA registry
         at http://www.iana.org/assignments/lang-tag-apps.htm for
         further information.

         The union allows for the 'un-declaration' of xml:lang with
         the empty string.
Wildcard: ANY attribute from ANY namespace OTHER than 'http://iptc.org/std/nar/2006-10-01/'
Source
<xs:complexType name="QualPropType">
  <xs:annotation>
    <xs:documentation>Type type for a property with a QCode value in a qcode attribute and optional names</xs:documentation>
  </xs:annotation>
  <xs:complexContent>
    <xs:extension base="QCodePropType">
      <xs:choice minOccurs="0" maxOccurs="unbounded">
        <!-- NAR1.1 rev3 : use newly defined global name -->
        <xs:element ref="name"/>
        <xs:element ref="hierarchyInfo"/>
      </xs:choice>
      <xs:attributeGroup ref="i18nAttributes"/>
    </xs:extension>
  </xs:complexContent>
</xs:complexType>
Complex Type RightsInfoType
Namespace http://iptc.org/std/nar/2006-10-01/
Annotations
The type for a set of properties representing the rights associated with the Item (Type defined in this XML Schema only)
Diagram
Diagram NewsML-G2_2_22-spec-All-Power_xsd.tmp#RightsInfoType_idrefs NewsML-G2_2_22-spec-All-Power_xsd.tmp#RightsInfoType_scope NewsML-G2_2_22-spec-All-Power_xsd.tmp#RightsInfoType_scopeuri NewsML-G2_2_22-spec-All-Power_xsd.tmp#RightsInfoType_aspect NewsML-G2_2_22-spec-All-Power_xsd.tmp#RightsInfoType_aspecturi NewsML-G2_2_22-spec-All-Power_xsd.tmp#commonPowerAttributes NewsML-G2_2_22-spec-All-Power_xsd.tmp#i18nAttributes NewsML-G2_2_22-spec-All-Power_xsd.tmp#timeValidityAttributes NewsML-G2_2_22-spec-All-Power_xsd.tmp#accountable NewsML-G2_2_22-spec-All-Power_xsd.tmp#copyrightHolder NewsML-G2_2_22-spec-All-Power_xsd.tmp#copyrightNotice NewsML-G2_2_22-spec-All-Power_xsd.tmp#usageTerms NewsML-G2_2_22-spec-All-Power_xsd.tmp#link NewsML-G2_2_22-spec-All-Power_xsd.tmp#rightsInfoExtProperty
Used by
Element rightsInfo
Model
accountable{0,1} , copyrightHolder{0,1} , (copyrightNotice | usageTerms | link | rightsInfoExtProperty) , ANY element from ANY namespace OTHER than 'http://iptc.org/std/nar/2006-10-01/'
Children accountable, copyrightHolder, copyrightNotice, link, rightsInfoExtProperty, usageTerms
Attributes
QName Type Use Annotation
aspect QCodeListType optional
Indicates to which rights-related aspect(s) of an Item or part(s) of an Item the rightsInfo element applies - expressed by a QCode. If the attribute does not exist then rightsInfo applies to all aspects. Mandatory NewsCodes scheme for the values: http://cv.iptc.org/newscodes/raspect
aspecturi IRIListType optional
Indicates to which rights-related aspect(s) of an Item or part(s) of an Item the rightsInfo element applies - expressed by a URI. If the attribute does not exist then rightsInfo applies to all aspects. Mandatory NewsCodes scheme for the values: http://cv.iptc.org/newscodes/raspect
creator QCodeType optional
If the attribute is empty, specifies which entity (person, organisation or system) will edit the property - expressed by a QCode. If the attribute is non-empty, specifies which entity (person, organisation or system) has edited the property.
creatoruri IRIType optional
If the attribute is empty, specifies which entity (person, organisation or system) will edit the property - expressed by a URI. If the attribute is non-empty, specifies which entity (person, organisation or system) has edited the property.
custom xs:boolean optional
If set to true the corresponding property was added to the G2 Item for a specific customer or group of customers only. The default value of this property is false which applies when this attribute is not used with the property.
dir restriction of xs:NMTOKEN optional
The directionality of textual content (enumeration: ltr, rtl)
how QCodeType optional
Indicates by which means the value was extracted from the content - expressed by a QCode
howuri IRIType optional
Indicates by which means the value was extracted from the content - expressed by a URI
id xs:ID optional
The local identifier of the property.
idrefs xs:IDREFS optional
Reference(s) to the part(s) of an Item to which the rightsInfo element applies. When referencing part(s) of the content of an Item, idrefs must include the partid value of a partMeta element which in turn references the part of the content.
modified DateOptTimeType optional
The date (and, optionally, the time) when the property was last modified. The initial value is the date (and, optionally, the time) of creation of the property.
pubconstraint QCodeListType optional
One or many constraints that apply to publishing the value of the property - expressed by a QCode. Each constraint applies to all descendant elements.
pubconstrainturi IRIListType optional
One or many constraints that apply to publishing the value of the property - expressed by a URI. Each constraint applies to all descendant elements.
scope QCodeListType optional
Indicates to which part(s) of an Item the rightsInfo element applies - expressed by a QCode. If the attribute does not exist then rightsInfo applies to all parts of the Item. Mandatory NewsCodes scheme for the values: http://cv.iptc.org/newscodes/riscope/
scopeuri IRIListType optional
Indicates to which part(s) of an Item the rightsInfo element applies - expressed by a URI. If the attribute does not exist then rightsInfo applies to all parts of the Item. Mandatory NewsCodes scheme for the values: http://cv.iptc.org/newscodes/riscope/
validfrom DateOptTimeType optional
The date (and, optionally, the time) before which a relationship is not valid.
validto DateOptTimeType optional
The date (and, optionally, the time) after which a relationship is not valid.
why QCodeType optional
Why the metadata has been included - expressed by a QCode
whyuri IRIType optional
Why the metadata has been included - expressed by a URI
xml:lang union of(xs:language, restriction of xs:string) optional
Attempting to install the relevant ISO 2- and 3-letter
         codes as the enumerated possible values is probably never
         going to be a realistic possibility.  See
         RFC 3066 at http://www.ietf.org/rfc/rfc3066.txt and the IANA registry
         at http://www.iana.org/assignments/lang-tag-apps.htm for
         further information.

         The union allows for the 'un-declaration' of xml:lang with
         the empty string.
Wildcard: ANY attribute from ANY namespace OTHER than 'http://iptc.org/std/nar/2006-10-01/'
Source
<xs:complexType name="RightsInfoType">
  <xs:annotation>
    <xs:documentation>The type for a set of properties representing the rights associated with the Item (Type defined in this XML Schema only)</xs:documentation>
  </xs:annotation>
  <xs:sequence>
    <xs:element ref="accountable" minOccurs="0"/>
    <xs:element ref="copyrightHolder" minOccurs="0"/>
    <xs:choice minOccurs="0" maxOccurs="unbounded">
      <xs:element ref="copyrightNotice"/>
      <xs:element ref="usageTerms"/>
      <xs:element ref="link">
        <xs:annotation>
          <xs:documentation>A link from the current Item to Web resource with rights related information</xs:documentation>
        </xs:annotation>
      </xs:element>
      <xs:element ref="rightsInfoExtProperty"/>
    </xs:choice>
    <xs:any namespace="##other" processContents="lax" minOccurs="0" maxOccurs="unbounded">
      <xs:annotation>
        <xs:documentation>Extension point for provider-defined properties from other namespaces</xs:documentation>
      </xs:annotation>
    </xs:any>
  </xs:sequence>
  <xs:attribute name="idrefs" type="xs:IDREFS" use="optional">
    <xs:annotation>
      <xs:documentation>Reference(s) to the part(s) of an Item to which the rightsInfo element applies. When referencing part(s) of the content of an Item, idrefs must include the partid value of a partMeta element which in turn references the part of the content.</xs:documentation>
    </xs:annotation>
  </xs:attribute>
  <xs:attribute name="scope" type="QCodeListType" use="optional">
    <xs:annotation>
      <xs:documentation>Indicates to which part(s) of an Item the rightsInfo element applies - expressed by a QCode. If the attribute does not exist then rightsInfo applies to all parts of the Item. Mandatory NewsCodes scheme for the values: http://cv.iptc.org/newscodes/riscope/</xs:documentation>
    </xs:annotation>
  </xs:attribute>
  <xs:attribute name="scopeuri" type="IRIListType" use="optional">
    <xs:annotation>
      <xs:documentation>Indicates to which part(s) of an Item the rightsInfo element applies - expressed by a URI. If the attribute does not exist then rightsInfo applies to all parts of the Item. Mandatory NewsCodes scheme for the values: http://cv.iptc.org/newscodes/riscope/</xs:documentation>
    </xs:annotation>
  </xs:attribute>
  <xs:attribute name="aspect" type="QCodeListType" use="optional">
    <xs:annotation>
      <xs:documentation>Indicates to which rights-related aspect(s) of an Item or part(s) of an Item the rightsInfo element applies - expressed by a QCode. If the attribute does not exist then rightsInfo applies to all aspects. Mandatory NewsCodes scheme for the values: http://cv.iptc.org/newscodes/raspect</xs:documentation>
    </xs:annotation>
  </xs:attribute>
  <xs:attribute name="aspecturi" type="IRIListType" use="optional">
    <xs:annotation>
      <xs:documentation>Indicates to which rights-related aspect(s) of an Item or part(s) of an Item the rightsInfo element applies - expressed by a URI. If the attribute does not exist then rightsInfo applies to all aspects. Mandatory NewsCodes scheme for the values: http://cv.iptc.org/newscodes/raspect</xs:documentation>
    </xs:annotation>
  </xs:attribute>
  <xs:attributeGroup ref="commonPowerAttributes"/>
  <xs:attributeGroup ref="i18nAttributes"/>
  <xs:attributeGroup ref="timeValidityAttributes"/>
  <xs:anyAttribute namespace="##other" processContents="lax"/>
</xs:complexType>
Complex Type FlexPersonPropType
Namespace http://iptc.org/std/nar/2006-10-01/
Annotations
Flexible person data type for both controlled and uncontrolled values
Diagram
Diagram NewsML-G2_2_22-spec-All-Power_xsd.tmp#commonPowerAttributes NewsML-G2_2_22-spec-All-Power_xsd.tmp#flexAttributes NewsML-G2_2_22-spec-All-Power_xsd.tmp#i18nAttributes NewsML-G2_2_22-spec-All-Power_xsd.tmp#name NewsML-G2_2_22-spec-All-Power_xsd.tmp#definition NewsML-G2_2_22-spec-All-Power_xsd.tmp#note NewsML-G2_2_22-spec-All-Power_xsd.tmp#facet NewsML-G2_2_22-spec-All-Power_xsd.tmp#remoteInfo NewsML-G2_2_22-spec-All-Power_xsd.tmp#hierarchyInfo NewsML-G2_2_22-spec-All-Power_xsd.tmp#ConceptDefinitionGroup NewsML-G2_2_22-spec-All-Power_xsd.tmp#sameAs NewsML-G2_2_22-spec-All-Power_xsd.tmp#broader NewsML-G2_2_22-spec-All-Power_xsd.tmp#narrower NewsML-G2_2_22-spec-All-Power_xsd.tmp#related NewsML-G2_2_22-spec-All-Power_xsd.tmp#ConceptRelationshipsGroup NewsML-G2_2_22-spec-All-Power_xsd.tmp#personDetails
Used by
Element accountable
Model
(name | definition | note | facet | remoteInfo | hierarchyInfo) , (sameAs | broader | narrower | related) , personDetails{0,1} , ANY element from ANY namespace OTHER than 'http://iptc.org/std/nar/2006-10-01/'
Children broader, definition, facet, hierarchyInfo, name, narrower, note, personDetails, related, remoteInfo, sameAs
Attributes
QName Type Use Annotation
creator QCodeType optional
If the attribute is empty, specifies which entity (person, organisation or system) will edit the property - expressed by a QCode. If the attribute is non-empty, specifies which entity (person, organisation or system) has edited the property.
creatoruri IRIType optional
If the attribute is empty, specifies which entity (person, organisation or system) will edit the property - expressed by a URI. If the attribute is non-empty, specifies which entity (person, organisation or system) has edited the property.
custom xs:boolean optional
If set to true the corresponding property was added to the G2 Item for a specific customer or group of customers only. The default value of this property is false which applies when this attribute is not used with the property.
dir restriction of xs:NMTOKEN optional
The directionality of textual content (enumeration: ltr, rtl)
how QCodeType optional
Indicates by which means the value was extracted from the content - expressed by a QCode
howuri IRIType optional
Indicates by which means the value was extracted from the content - expressed by a URI
id xs:ID optional
The local identifier of the property.
literal g2normalizedString optional
A free-text value assigned as property value.
modified DateOptTimeType optional
The date (and, optionally, the time) when the property was last modified. The initial value is the date (and, optionally, the time) of creation of the property.
pubconstraint QCodeListType optional
One or many constraints that apply to publishing the value of the property - expressed by a QCode. Each constraint applies to all descendant elements.
pubconstrainturi IRIListType optional
One or many constraints that apply to publishing the value of the property - expressed by a URI. Each constraint applies to all descendant elements.
qcode QCodeType optional
A qualified code which identifies a concept.
type QCodeType optional
The type of the concept assigned as controlled property value - expressed by a QCode
typeuri IRIType optional
The type of the concept assigned as controlled property value - expressed by a URI
uri IRIType optional
A URI which identifies a concept.
why QCodeType optional
Why the metadata has been included - expressed by a QCode
whyuri IRIType optional
Why the metadata has been included - expressed by a URI
xml:lang union of(xs:language, restriction of xs:string) optional
Attempting to install the relevant ISO 2- and 3-letter
         codes as the enumerated possible values is probably never
         going to be a realistic possibility.  See
         RFC 3066 at http://www.ietf.org/rfc/rfc3066.txt and the IANA registry
         at http://www.iana.org/assignments/lang-tag-apps.htm for
         further information.

         The union allows for the 'un-declaration' of xml:lang with
         the empty string.
Wildcard: ANY attribute from ANY namespace OTHER than 'http://iptc.org/std/nar/2006-10-01/'
Source
<xs:complexType name="FlexPersonPropType">
  <xs:annotation>
    <xs:documentation>Flexible person data type for both controlled and uncontrolled values</xs:documentation>
  </xs:annotation>
  <xs:sequence>
    <xs:group ref="ConceptDefinitionGroup" minOccurs="0"/>
    <xs:group ref="ConceptRelationshipsGroup" minOccurs="0"/>
    <xs:element ref="personDetails" minOccurs="0"/>
    <xs:any namespace="##other" processContents="lax" minOccurs="0" maxOccurs="unbounded">
      <xs:annotation>
        <xs:documentation>Extension point for provider-defined properties from other namespaces</xs:documentation>
      </xs:annotation>
    </xs:any>
  </xs:sequence>
  <xs:attributeGroup ref="commonPowerAttributes"/>
  <xs:attributeGroup ref="flexAttributes"/>
  <xs:attributeGroup ref="i18nAttributes"/>
  <xs:anyAttribute namespace="##other" processContents="lax"/>
</xs:complexType>
Complex Type RightsBlockType
Namespace http://iptc.org/std/nar/2006-10-01/
Annotations
An expression of rights in natural language or as a reference to remote information
Diagram
Diagram NewsML-G2_2_22-spec-All-Power_xsd.tmp#commonPowerAttributes NewsML-G2_2_22-spec-All-Power_xsd.tmp#i18nAttributes NewsML-G2_2_22-spec-All-Power_xsd.tmp#BlockType_media NewsML-G2_2_22-spec-All-Power_xsd.tmp#BlockType_role NewsML-G2_2_22-spec-All-Power_xsd.tmp#BlockType_roleuri NewsML-G2_2_22-spec-All-Power_xsd.tmp#a NewsML-G2_2_22-spec-All-Power_xsd.tmp#span NewsML-G2_2_22-spec-All-Power_xsd.tmp#ruby NewsML-G2_2_22-spec-All-Power_xsd.tmp#br NewsML-G2_2_22-spec-All-Power_xsd.tmp#inline NewsML-G2_2_22-spec-All-Power_xsd.tmp#BlockType NewsML-G2_2_22-spec-All-Power_xsd.tmp#RightsBlockType_href
Type extension of BlockType
Type hierarchy
Properties
mixed true
Used by
Model
a | span | ruby | br | inline | ANY element from ANY namespace OTHER than 'http://iptc.org/std/nar/2006-10-01/'
Children a, br, inline, ruby, span
Attributes
QName Type Use Annotation
creator QCodeType optional
If the attribute is empty, specifies which entity (person, organisation or system) will edit the property - expressed by a QCode. If the attribute is non-empty, specifies which entity (person, organisation or system) has edited the property.
creatoruri IRIType optional
If the attribute is empty, specifies which entity (person, organisation or system) will edit the property - expressed by a URI. If the attribute is non-empty, specifies which entity (person, organisation or system) has edited the property.
custom xs:boolean optional
If set to true the corresponding property was added to the G2 Item for a specific customer or group of customers only. The default value of this property is false which applies when this attribute is not used with the property.
dir restriction of xs:NMTOKEN optional
The directionality of textual content (enumeration: ltr, rtl)
how QCodeType optional
Indicates by which means the value was extracted from the content - expressed by a QCode
howuri IRIType optional
Indicates by which means the value was extracted from the content - expressed by a URI
href IRIType optional
The locator of a remote expression of rights
id xs:ID optional
The local identifier of the property.
media xs:NMTOKENS optional
An indication of the target media type(s)
values as defined by the Cascading Style Sheets (CSS) specification.
modified DateOptTimeType optional
The date (and, optionally, the time) when the property was last modified. The initial value is the date (and, optionally, the time) of creation of the property.
pubconstraint QCodeListType optional
One or many constraints that apply to publishing the value of the property - expressed by a QCode. Each constraint applies to all descendant elements.
pubconstrainturi IRIListType optional
One or many constraints that apply to publishing the value of the property - expressed by a URI. Each constraint applies to all descendant elements.
role QCodeListType optional
A refinement of the semantics of the block.
roleuri IRIType optional
A URI identifying the refined semantics of the definition.
why QCodeType optional
Why the metadata has been included - expressed by a QCode
whyuri IRIType optional
Why the metadata has been included - expressed by a URI
xml:lang union of(xs:language, restriction of xs:string) optional
Attempting to install the relevant ISO 2- and 3-letter
         codes as the enumerated possible values is probably never
         going to be a realistic possibility.  See
         RFC 3066 at http://www.ietf.org/rfc/rfc3066.txt and the IANA registry
         at http://www.iana.org/assignments/lang-tag-apps.htm for
         further information.

         The union allows for the 'un-declaration' of xml:lang with
         the empty string.
Wildcard: ANY attribute from ANY namespace OTHER than 'http://iptc.org/std/nar/2006-10-01/'
Source
<xs:complexType name="RightsBlockType" mixed="true">
  <xs:annotation>
    <xs:documentation>An expression of rights in natural language or as a reference to remote information</xs:documentation>
  </xs:annotation>
  <xs:complexContent>
    <xs:extension base="BlockType">
      <xs:attribute name="href" type="IRIType" use="optional">
        <xs:annotation>
          <xs:documentation>The locator of a remote expression of rights</xs:documentation>
        </xs:annotation>
      </xs:attribute>
    </xs:extension>
  </xs:complexContent>
  <!-- NAR 1.2 erratum 2 correction: specify mixed content-->
</xs:complexType>
Complex Type Flex2ExtPropType
Namespace http://iptc.org/std/nar/2006-10-01/
Annotations
Flexible generic PCL-Type for controlled, uncontrolled values and arbitrary values, with mandatory relationship
Diagram
Diagram NewsML-G2_2_22-spec-All-Power_xsd.tmp#commonPowerAttributes NewsML-G2_2_22-spec-All-Power_xsd.tmp#flexAttributes NewsML-G2_2_22-spec-All-Power_xsd.tmp#i18nAttributes NewsML-G2_2_22-spec-All-Power_xsd.tmp#name NewsML-G2_2_22-spec-All-Power_xsd.tmp#definition NewsML-G2_2_22-spec-All-Power_xsd.tmp#note NewsML-G2_2_22-spec-All-Power_xsd.tmp#facet NewsML-G2_2_22-spec-All-Power_xsd.tmp#remoteInfo NewsML-G2_2_22-spec-All-Power_xsd.tmp#hierarchyInfo NewsML-G2_2_22-spec-All-Power_xsd.tmp#ConceptDefinitionGroup NewsML-G2_2_22-spec-All-Power_xsd.tmp#sameAs NewsML-G2_2_22-spec-All-Power_xsd.tmp#broader NewsML-G2_2_22-spec-All-Power_xsd.tmp#narrower NewsML-G2_2_22-spec-All-Power_xsd.tmp#related NewsML-G2_2_22-spec-All-Power_xsd.tmp#ConceptRelationshipsGroup NewsML-G2_2_22-spec-All-Power_xsd.tmp#Flex1PropType NewsML-G2_2_22-spec-All-Power_xsd.tmp#arbitraryValueAttributes NewsML-G2_2_22-spec-All-Power_xsd.tmp#Flex1ExtPropType NewsML-G2_2_22-spec-All-Power_xsd.tmp#Flex2ExtPropType_rel NewsML-G2_2_22-spec-All-Power_xsd.tmp#Flex2ExtPropType_reluri NewsML-G2_2_22-spec-All-Power_xsd.tmp#timeValidityAttributes
Type extension of Flex1ExtPropType
Type hierarchy
Used by
Model
(name | definition | note | facet | remoteInfo | hierarchyInfo) , (sameAs | broader | narrower | related) , ANY element from ANY namespace OTHER than 'http://iptc.org/std/nar/2006-10-01/'
Children broader, definition, facet, hierarchyInfo, name, narrower, note, related, remoteInfo, sameAs
Attributes
QName Type Use Annotation
creator QCodeType optional
If the attribute is empty, specifies which entity (person, organisation or system) will edit the property - expressed by a QCode. If the attribute is non-empty, specifies which entity (person, organisation or system) has edited the property.
creatoruri IRIType optional
If the attribute is empty, specifies which entity (person, organisation or system) will edit the property - expressed by a URI. If the attribute is non-empty, specifies which entity (person, organisation or system) has edited the property.
custom xs:boolean optional
If set to true the corresponding property was added to the G2 Item for a specific customer or group of customers only. The default value of this property is false which applies when this attribute is not used with the property.
dir restriction of xs:NMTOKEN optional
The directionality of textual content (enumeration: ltr, rtl)
how QCodeType optional
Indicates by which means the value was extracted from the content - expressed by a QCode
howuri IRIType optional
Indicates by which means the value was extracted from the content - expressed by a URI
id xs:ID optional
The local identifier of the property.
literal g2normalizedString optional
A free-text value assigned as property value.
modified DateOptTimeType optional
The date (and, optionally, the time) when the property was last modified. The initial value is the date (and, optionally, the time) of creation of the property.
pubconstraint QCodeListType optional
One or many constraints that apply to publishing the value of the property - expressed by a QCode. Each constraint applies to all descendant elements.
pubconstrainturi IRIListType optional
One or many constraints that apply to publishing the value of the property - expressed by a URI. Each constraint applies to all descendant elements.
qcode QCodeType optional
A qualified code which identifies a concept.
rel QCodeType optional
The identifier of a concept defining the semantics of this property - expressed by a QCode / either the rel or the reluri attribute MUST be used
reluri IRIType optional
The identifier of a concept defining the semantics of this property - expressed by a URI / either the rel or the reluri attribute MUST be used
type QCodeType optional
The type of the concept assigned as controlled property value - expressed by a QCode
typeuri IRIType optional
The type of the concept assigned as controlled property value - expressed by a URI
uri IRIType optional
A URI which identifies a concept.
validfrom DateOptTimeType optional
The date (and, optionally, the time) before which a relationship is not valid.
validto DateOptTimeType optional
The date (and, optionally, the time) after which a relationship is not valid.
value xs:string optional
The related value (see more in the spec document)
valuedatatype xs:QName optional
The datatype of the value attribute – it MUST be one of the built-in datatypes defined by XML Schema version 1.0.
valueunit QCodeType optional
The unit of the value attribute.
valueunituri IRIType optional
The unit of the value attribute - expressed by a URI
why QCodeType optional
Why the metadata has been included - expressed by a QCode
whyuri IRIType optional
Why the metadata has been included - expressed by a URI
xml:lang union of(xs:language, restriction of xs:string) optional
Attempting to install the relevant ISO 2- and 3-letter
         codes as the enumerated possible values is probably never
         going to be a realistic possibility.  See
         RFC 3066 at http://www.ietf.org/rfc/rfc3066.txt and the IANA registry
         at http://www.iana.org/assignments/lang-tag-apps.htm for
         further information.

         The union allows for the 'un-declaration' of xml:lang with
         the empty string.
Wildcard: ANY attribute from ANY namespace OTHER than 'http://iptc.org/std/nar/2006-10-01/'
Source
<xs:complexType name="Flex2ExtPropType">
  <xs:annotation>
    <xs:documentation>Flexible generic PCL-Type for controlled, uncontrolled values and arbitrary values, with mandatory relationship</xs:documentation>
  </xs:annotation>
  <xs:complexContent>
    <xs:extension base="Flex1ExtPropType">
      <xs:attribute name="rel" type="QCodeType">
        <xs:annotation>
          <xs:documentation>The identifier of a concept defining the semantics of this property - expressed by a QCode / either the rel or the reluri attribute MUST be used</xs:documentation>
        </xs:annotation>
      </xs:attribute>
      <xs:attribute name="reluri" type="IRIType">
        <xs:annotation>
          <xs:documentation>The identifier of a concept defining the semantics of this property - expressed by a URI / either the rel or the reluri attribute MUST be used</xs:documentation>
        </xs:annotation>
      </xs:attribute>
      <xs:attributeGroup ref="timeValidityAttributes"/>
    </xs:extension>
  </xs:complexContent>
</xs:complexType>
Complex Type Flex1ExtPropType
Namespace http://iptc.org/std/nar/2006-10-01/
Annotations
Flexible generic PCL-type for controlled, uncontrolled values and arbitrary values
Diagram
Diagram NewsML-G2_2_22-spec-All-Power_xsd.tmp#commonPowerAttributes NewsML-G2_2_22-spec-All-Power_xsd.tmp#flexAttributes NewsML-G2_2_22-spec-All-Power_xsd.tmp#i18nAttributes NewsML-G2_2_22-spec-All-Power_xsd.tmp#name NewsML-G2_2_22-spec-All-Power_xsd.tmp#definition NewsML-G2_2_22-spec-All-Power_xsd.tmp#note NewsML-G2_2_22-spec-All-Power_xsd.tmp#facet NewsML-G2_2_22-spec-All-Power_xsd.tmp#remoteInfo NewsML-G2_2_22-spec-All-Power_xsd.tmp#hierarchyInfo NewsML-G2_2_22-spec-All-Power_xsd.tmp#ConceptDefinitionGroup NewsML-G2_2_22-spec-All-Power_xsd.tmp#sameAs NewsML-G2_2_22-spec-All-Power_xsd.tmp#broader NewsML-G2_2_22-spec-All-Power_xsd.tmp#narrower NewsML-G2_2_22-spec-All-Power_xsd.tmp#related NewsML-G2_2_22-spec-All-Power_xsd.tmp#ConceptRelationshipsGroup NewsML-G2_2_22-spec-All-Power_xsd.tmp#Flex1PropType NewsML-G2_2_22-spec-All-Power_xsd.tmp#arbitraryValueAttributes
Type extension of Flex1PropType
Type hierarchy
Used by
Complex Type Flex2ExtPropType
Model
(name | definition | note | facet | remoteInfo | hierarchyInfo) , (sameAs | broader | narrower | related) , ANY element from ANY namespace OTHER than 'http://iptc.org/std/nar/2006-10-01/'
Children broader, definition, facet, hierarchyInfo, name, narrower, note, related, remoteInfo, sameAs
Attributes
QName Type Use Annotation
creator QCodeType optional
If the attribute is empty, specifies which entity (person, organisation or system) will edit the property - expressed by a QCode. If the attribute is non-empty, specifies which entity (person, organisation or system) has edited the property.
creatoruri IRIType optional
If the attribute is empty, specifies which entity (person, organisation or system) will edit the property - expressed by a URI. If the attribute is non-empty, specifies which entity (person, organisation or system) has edited the property.
custom xs:boolean optional
If set to true the corresponding property was added to the G2 Item for a specific customer or group of customers only. The default value of this property is false which applies when this attribute is not used with the property.
dir restriction of xs:NMTOKEN optional
The directionality of textual content (enumeration: ltr, rtl)
how QCodeType optional
Indicates by which means the value was extracted from the content - expressed by a QCode
howuri IRIType optional
Indicates by which means the value was extracted from the content - expressed by a URI
id xs:ID optional
The local identifier of the property.
literal g2normalizedString optional
A free-text value assigned as property value.
modified DateOptTimeType optional
The date (and, optionally, the time) when the property was last modified. The initial value is the date (and, optionally, the time) of creation of the property.
pubconstraint QCodeListType optional
One or many constraints that apply to publishing the value of the property - expressed by a QCode. Each constraint applies to all descendant elements.
pubconstrainturi IRIListType optional
One or many constraints that apply to publishing the value of the property - expressed by a URI. Each constraint applies to all descendant elements.
qcode QCodeType optional
A qualified code which identifies a concept.
type QCodeType optional
The type of the concept assigned as controlled property value - expressed by a QCode
typeuri IRIType optional
The type of the concept assigned as controlled property value - expressed by a URI
uri IRIType optional
A URI which identifies a concept.
value xs:string optional
The related value (see more in the spec document)
valuedatatype xs:QName optional
The datatype of the value attribute – it MUST be one of the built-in datatypes defined by XML Schema version 1.0.
valueunit QCodeType optional
The unit of the value attribute.
valueunituri IRIType optional
The unit of the value attribute - expressed by a URI
why QCodeType optional
Why the metadata has been included - expressed by a QCode
whyuri IRIType optional
Why the metadata has been included - expressed by a URI
xml:lang union of(xs:language, restriction of xs:string) optional
Attempting to install the relevant ISO 2- and 3-letter
         codes as the enumerated possible values is probably never
         going to be a realistic possibility.  See
         RFC 3066 at http://www.ietf.org/rfc/rfc3066.txt and the IANA registry
         at http://www.iana.org/assignments/lang-tag-apps.htm for
         further information.

         The union allows for the 'un-declaration' of xml:lang with
         the empty string.
Wildcard: ANY attribute from ANY namespace OTHER than 'http://iptc.org/std/nar/2006-10-01/'
Source
<xs:complexType name="Flex1ExtPropType">
  <xs:annotation>
    <xs:documentation>Flexible generic PCL-type for controlled, uncontrolled values and arbitrary values</xs:documentation>
  </xs:annotation>
  <xs:complexContent>
    <xs:extension base="Flex1PropType">
      <xs:attributeGroup ref="arbitraryValueAttributes"/>
    </xs:extension>
  </xs:complexContent>
</xs:complexType>
Complex Type ItemMetadataType
Namespace http://iptc.org/std/nar/2006-10-01/
Annotations
The type for a set of properties directly associated with the item (Type defined in this XML Schema only)
Diagram
Diagram NewsML-G2_2_22-spec-All-Power_xsd.tmp#commonPowerAttributes NewsML-G2_2_22-spec-All-Power_xsd.tmp#i18nAttributes NewsML-G2_2_22-spec-All-Power_xsd.tmp#itemClass NewsML-G2_2_22-spec-All-Power_xsd.tmp#provider NewsML-G2_2_22-spec-All-Power_xsd.tmp#versionCreated NewsML-G2_2_22-spec-All-Power_xsd.tmp#firstCreated NewsML-G2_2_22-spec-All-Power_xsd.tmp#embargoed NewsML-G2_2_22-spec-All-Power_xsd.tmp#pubStatus NewsML-G2_2_22-spec-All-Power_xsd.tmp#role NewsML-G2_2_22-spec-All-Power_xsd.tmp#fileName NewsML-G2_2_22-spec-All-Power_xsd.tmp#generator NewsML-G2_2_22-spec-All-Power_xsd.tmp#profile NewsML-G2_2_22-spec-All-Power_xsd.tmp#service NewsML-G2_2_22-spec-All-Power_xsd.tmp#title NewsML-G2_2_22-spec-All-Power_xsd.tmp#edNote NewsML-G2_2_22-spec-All-Power_xsd.tmp#memberOf NewsML-G2_2_22-spec-All-Power_xsd.tmp#instanceOf NewsML-G2_2_22-spec-All-Power_xsd.tmp#signal NewsML-G2_2_22-spec-All-Power_xsd.tmp#altRep NewsML-G2_2_22-spec-All-Power_xsd.tmp#deliverableOf NewsML-G2_2_22-spec-All-Power_xsd.tmp#hash NewsML-G2_2_22-spec-All-Power_xsd.tmp#expires NewsML-G2_2_22-spec-All-Power_xsd.tmp#origRep NewsML-G2_2_22-spec-All-Power_xsd.tmp#incomingFeedId NewsML-G2_2_22-spec-All-Power_xsd.tmp#ItemManagementGroup NewsML-G2_2_22-spec-All-Power_xsd.tmp#link NewsML-G2_2_22-spec-All-Power_xsd.tmp#itemMetaExtProperty
Used by
Element itemMeta
Model
Children altRep, deliverableOf, edNote, embargoed, expires, fileName, firstCreated, generator, hash, incomingFeedId, instanceOf, itemClass, itemMetaExtProperty, link, memberOf, origRep, profile, provider, pubStatus, role, service, signal, title, versionCreated
Attributes
QName Type Use Annotation
creator QCodeType optional
If the attribute is empty, specifies which entity (person, organisation or system) will edit the property - expressed by a QCode. If the attribute is non-empty, specifies which entity (person, organisation or system) has edited the property.
creatoruri IRIType optional
If the attribute is empty, specifies which entity (person, organisation or system) will edit the property - expressed by a URI. If the attribute is non-empty, specifies which entity (person, organisation or system) has edited the property.
custom xs:boolean optional
If set to true the corresponding property was added to the G2 Item for a specific customer or group of customers only. The default value of this property is false which applies when this attribute is not used with the property.
dir restriction of xs:NMTOKEN optional
The directionality of textual content (enumeration: ltr, rtl)
how QCodeType optional
Indicates by which means the value was extracted from the content - expressed by a QCode
howuri IRIType optional
Indicates by which means the value was extracted from the content - expressed by a URI
id xs:ID optional
The local identifier of the property.
modified DateOptTimeType optional
The date (and, optionally, the time) when the property was last modified. The initial value is the date (and, optionally, the time) of creation of the property.
pubconstraint QCodeListType optional
One or many constraints that apply to publishing the value of the property - expressed by a QCode. Each constraint applies to all descendant elements.
pubconstrainturi IRIListType optional
One or many constraints that apply to publishing the value of the property - expressed by a URI. Each constraint applies to all descendant elements.
why QCodeType optional
Why the metadata has been included - expressed by a QCode
whyuri IRIType optional
Why the metadata has been included - expressed by a URI
xml:lang union of(xs:language, restriction of xs:string) optional
Attempting to install the relevant ISO 2- and 3-letter
         codes as the enumerated possible values is probably never
         going to be a realistic possibility.  See
         RFC 3066 at http://www.ietf.org/rfc/rfc3066.txt and the IANA registry
         at http://www.iana.org/assignments/lang-tag-apps.htm for
         further information.

         The union allows for the 'un-declaration' of xml:lang with
         the empty string.
Wildcard: ANY attribute from ANY namespace OTHER than 'http://iptc.org/std/nar/2006-10-01/'
Source
<xs:complexType name="ItemMetadataType">
  <xs:annotation>
    <xs:documentation>The type for a set of properties directly associated with the item (Type defined in this XML Schema only)</xs:documentation>
  </xs:annotation>
  <xs:sequence>
    <xs:group ref="ItemManagementGroup"/>
    <xs:element ref="link" minOccurs="0" maxOccurs="unbounded"/>
    <xs:element ref="itemMetaExtProperty" minOccurs="0" maxOccurs="unbounded"/>
    <xs:any namespace="##other" processContents="lax" minOccurs="0" maxOccurs="unbounded">
      <xs:annotation>
        <xs:documentation>Extension point for provider-defined properties from other namespaces</xs:documentation>
      </xs:annotation>
    </xs:any>
  </xs:sequence>
  <xs:attributeGroup ref="commonPowerAttributes"/>
  <xs:attributeGroup ref="i18nAttributes"/>
  <xs:anyAttribute namespace="##other" processContents="lax"/>
</xs:complexType>
Complex Type DateTimePropType
Namespace http://iptc.org/std/nar/2006-10-01/
Annotations
The type of a property with date and time
Diagram
Diagram NewsML-G2_2_22-spec-All-Power_xsd.tmp#commonPowerAttributes
Type extension of xs:dateTime
Used by
Attributes
QName Type Use Annotation
creator QCodeType optional
If the attribute is empty, specifies which entity (person, organisation or system) will edit the property - expressed by a QCode. If the attribute is non-empty, specifies which entity (person, organisation or system) has edited the property.
creatoruri IRIType optional
If the attribute is empty, specifies which entity (person, organisation or system) will edit the property - expressed by a URI. If the attribute is non-empty, specifies which entity (person, organisation or system) has edited the property.
custom xs:boolean optional
If set to true the corresponding property was added to the G2 Item for a specific customer or group of customers only. The default value of this property is false which applies when this attribute is not used with the property.
how QCodeType optional
Indicates by which means the value was extracted from the content - expressed by a QCode
howuri IRIType optional
Indicates by which means the value was extracted from the content - expressed by a URI
id xs:ID optional
The local identifier of the property.
modified DateOptTimeType optional
The date (and, optionally, the time) when the property was last modified. The initial value is the date (and, optionally, the time) of creation of the property.
pubconstraint QCodeListType optional
One or many constraints that apply to publishing the value of the property - expressed by a QCode. Each constraint applies to all descendant elements.
pubconstrainturi IRIListType optional
One or many constraints that apply to publishing the value of the property - expressed by a URI. Each constraint applies to all descendant elements.
why QCodeType optional
Why the metadata has been included - expressed by a QCode
whyuri IRIType optional
Why the metadata has been included - expressed by a URI
Wildcard: ANY attribute from ANY namespace OTHER than 'http://iptc.org/std/nar/2006-10-01/'
Source
<xs:complexType name="DateTimePropType">
  <xs:annotation>
    <xs:documentation>The type of a property with date and time</xs:documentation>
  </xs:annotation>
  <xs:simpleContent>
    <xs:extension base="xs:dateTime">
      <xs:attributeGroup ref="commonPowerAttributes"/>
      <xs:anyAttribute namespace="##other" processContents="lax"/>
    </xs:extension>
  </xs:simpleContent>
</xs:complexType>
Complex Type DateTimeOrNullPropType
Namespace http://iptc.org/std/nar/2006-10-01/
Annotations
The type of a property with date and time - or Nothing
Diagram
Diagram NewsML-G2_2_22-spec-All-Power_xsd.tmp#UnionDateTimeEmptyStringType NewsML-G2_2_22-spec-All-Power_xsd.tmp#commonPowerAttributes
Type extension of UnionDateTimeEmptyStringType
Type hierarchy
Used by
Element embargoed
Attributes
QName Type Use Annotation
creator QCodeType optional
If the attribute is empty, specifies which entity (person, organisation or system) will edit the property - expressed by a QCode. If the attribute is non-empty, specifies which entity (person, organisation or system) has edited the property.
creatoruri IRIType optional
If the attribute is empty, specifies which entity (person, organisation or system) will edit the property - expressed by a URI. If the attribute is non-empty, specifies which entity (person, organisation or system) has edited the property.
custom xs:boolean optional
If set to true the corresponding property was added to the G2 Item for a specific customer or group of customers only. The default value of this property is false which applies when this attribute is not used with the property.
how QCodeType optional
Indicates by which means the value was extracted from the content - expressed by a QCode
howuri IRIType optional
Indicates by which means the value was extracted from the content - expressed by a URI
id xs:ID optional
The local identifier of the property.
modified DateOptTimeType optional
The date (and, optionally, the time) when the property was last modified. The initial value is the date (and, optionally, the time) of creation of the property.
pubconstraint QCodeListType optional
One or many constraints that apply to publishing the value of the property - expressed by a QCode. Each constraint applies to all descendant elements.
pubconstrainturi IRIListType optional
One or many constraints that apply to publishing the value of the property - expressed by a URI. Each constraint applies to all descendant elements.
why QCodeType optional
Why the metadata has been included - expressed by a QCode
whyuri IRIType optional
Why the metadata has been included - expressed by a URI
Wildcard: ANY attribute from ANY namespace OTHER than 'http://iptc.org/std/nar/2006-10-01/'
Source
<xs:complexType name="DateTimeOrNullPropType">
  <xs:annotation>
    <xs:documentation>The type of a property with date and time - or Nothing</xs:documentation>
  </xs:annotation>
  <xs:simpleContent>
    <xs:extension base="UnionDateTimeEmptyStringType">
      <xs:attributeGroup ref="commonPowerAttributes"/>
      <xs:anyAttribute namespace="##other" processContents="lax"/>
    </xs:extension>
  </xs:simpleContent>
</xs:complexType>
Simple Type UnionDateTimeEmptyStringType
Namespace http://iptc.org/std/nar/2006-10-01/
Annotations
The base type for dateTimes which may be empty
Diagram
Diagram NewsML-G2_2_22-spec-All-Power_xsd.tmp#EmptyStringType
Type union of(xs:dateTime, EmptyStringType)
Used by
Complex Type DateTimeOrNullPropType
Source
<xs:simpleType name="UnionDateTimeEmptyStringType">
  <xs:annotation>
    <xs:documentation>The base type for dateTimes which may be empty</xs:documentation>
  </xs:annotation>
  <xs:union memberTypes="xs:dateTime EmptyStringType"/>
</xs:simpleType>
Complex Type VersionedStringType
Namespace http://iptc.org/std/nar/2006-10-01/
Annotations
The type extending IntlStringType by a version information
Diagram
Diagram NewsML-G2_2_22-spec-All-Power_xsd.tmp#g2normalizedString NewsML-G2_2_22-spec-All-Power_xsd.tmp#commonPowerAttributes NewsML-G2_2_22-spec-All-Power_xsd.tmp#i18nAttributes NewsML-G2_2_22-spec-All-Power_xsd.tmp#IntlStringType NewsML-G2_2_22-spec-All-Power_xsd.tmp#VersionedStringType_versioninfo
Type extension of IntlStringType
Type hierarchy
Used by
Elements generator, profile
Attributes
QName Type Use Annotation
creator QCodeType optional
If the attribute is empty, specifies which entity (person, organisation or system) will edit the property - expressed by a QCode. If the attribute is non-empty, specifies which entity (person, organisation or system) has edited the property.
creatoruri IRIType optional
If the attribute is empty, specifies which entity (person, organisation or system) will edit the property - expressed by a URI. If the attribute is non-empty, specifies which entity (person, organisation or system) has edited the property.
custom xs:boolean optional
If set to true the corresponding property was added to the G2 Item for a specific customer or group of customers only. The default value of this property is false which applies when this attribute is not used with the property.
dir restriction of xs:NMTOKEN optional
The directionality of textual content (enumeration: ltr, rtl)
how QCodeType optional
Indicates by which means the value was extracted from the content - expressed by a QCode
howuri IRIType optional
Indicates by which means the value was extracted from the content - expressed by a URI
id xs:ID optional
The local identifier of the property.
modified DateOptTimeType optional
The date (and, optionally, the time) when the property was last modified. The initial value is the date (and, optionally, the time) of creation of the property.
pubconstraint QCodeListType optional
One or many constraints that apply to publishing the value of the property - expressed by a QCode. Each constraint applies to all descendant elements.
pubconstrainturi IRIListType optional
One or many constraints that apply to publishing the value of the property - expressed by a URI. Each constraint applies to all descendant elements.
versioninfo xs:string optional
The version of a processing resource.
why QCodeType optional
Why the metadata has been included - expressed by a QCode
whyuri IRIType optional
Why the metadata has been included - expressed by a URI
xml:lang union of(xs:language, restriction of xs:string) optional
Attempting to install the relevant ISO 2- and 3-letter
         codes as the enumerated possible values is probably never
         going to be a realistic possibility.  See
         RFC 3066 at http://www.ietf.org/rfc/rfc3066.txt and the IANA registry
         at http://www.iana.org/assignments/lang-tag-apps.htm for
         further information.

         The union allows for the 'un-declaration' of xml:lang with
         the empty string.
Wildcard: ANY attribute from ANY namespace OTHER than 'http://iptc.org/std/nar/2006-10-01/'
Source
<xs:complexType name="VersionedStringType">
  <xs:annotation>
    <xs:documentation>The type extending IntlStringType by a version information</xs:documentation>
  </xs:annotation>
  <xs:simpleContent>
    <xs:extension base="IntlStringType">
      <xs:attribute name="versioninfo" type="xs:string" use="optional">
        <xs:annotation>
          <xs:documentation>The version of a processing resource.</xs:documentation>
        </xs:annotation>
      </xs:attribute>
    </xs:extension>
  </xs:simpleContent>
</xs:complexType>
Complex Type DateOptTimePropType
Namespace http://iptc.org/std/nar/2006-10-01/
Annotations
The type of a property with a date (required) and a time (optional)
Diagram
Diagram NewsML-G2_2_22-spec-All-Power_xsd.tmp#DateOptTimeType NewsML-G2_2_22-spec-All-Power_xsd.tmp#commonPowerAttributes
Type extension of DateOptTimeType
Type hierarchy
Used by
Attributes
QName Type Use Annotation
creator QCodeType optional
If the attribute is empty, specifies which entity (person, organisation or system) will edit the property - expressed by a QCode. If the attribute is non-empty, specifies which entity (person, organisation or system) has edited the property.
creatoruri IRIType optional
If the attribute is empty, specifies which entity (person, organisation or system) will edit the property - expressed by a URI. If the attribute is non-empty, specifies which entity (person, organisation or system) has edited the property.
custom xs:boolean optional
If set to true the corresponding property was added to the G2 Item for a specific customer or group of customers only. The default value of this property is false which applies when this attribute is not used with the property.
how QCodeType optional
Indicates by which means the value was extracted from the content - expressed by a QCode
howuri IRIType optional
Indicates by which means the value was extracted from the content - expressed by a URI
id xs:ID optional
The local identifier of the property.
modified DateOptTimeType optional
The date (and, optionally, the time) when the property was last modified. The initial value is the date (and, optionally, the time) of creation of the property.
pubconstraint QCodeListType optional
One or many constraints that apply to publishing the value of the property - expressed by a QCode. Each constraint applies to all descendant elements.
pubconstrainturi IRIListType optional
One or many constraints that apply to publishing the value of the property - expressed by a URI. Each constraint applies to all descendant elements.
why QCodeType optional
Why the metadata has been included - expressed by a QCode
whyuri IRIType optional
Why the metadata has been included - expressed by a URI
Wildcard: ANY attribute from ANY namespace OTHER than 'http://iptc.org/std/nar/2006-10-01/'
Source
<xs:complexType name="DateOptTimePropType">
  <xs:annotation>
    <xs:documentation>The type of a property with a date (required) and a time (optional)</xs:documentation>
  </xs:annotation>
  <xs:simpleContent>
    <xs:extension base="DateOptTimeType">
      <xs:attributeGroup ref="commonPowerAttributes"/>
      <xs:anyAttribute namespace="##other" processContents="lax"/>
    </xs:extension>
    <!-- version 2: editAttributes added-->
  </xs:simpleContent>
</xs:complexType>
Complex Type ContentMetadataAcDType
Namespace http://iptc.org/std/nar/2006-10-01/
Annotations
The type for a  set of metadata properties including Administrative and core Descriptive properties about the content
Diagram
Diagram NewsML-G2_2_22-spec-All-Power_xsd.tmp#commonPowerAttributes NewsML-G2_2_22-spec-All-Power_xsd.tmp#i18nAttributes NewsML-G2_2_22-spec-All-Power_xsd.tmp#icon NewsML-G2_2_22-spec-All-Power_xsd.tmp#urgency NewsML-G2_2_22-spec-All-Power_xsd.tmp#contentCreated NewsML-G2_2_22-spec-All-Power_xsd.tmp#contentModified NewsML-G2_2_22-spec-All-Power_xsd.tmp#located NewsML-G2_2_22-spec-All-Power_xsd.tmp#infoSource NewsML-G2_2_22-spec-All-Power_xsd.tmp#creator NewsML-G2_2_22-spec-All-Power_xsd.tmp#contributor NewsML-G2_2_22-spec-All-Power_xsd.tmp#audience NewsML-G2_2_22-spec-All-Power_xsd.tmp#exclAudience NewsML-G2_2_22-spec-All-Power_xsd.tmp#altId NewsML-G2_2_22-spec-All-Power_xsd.tmp#rating NewsML-G2_2_22-spec-All-Power_xsd.tmp#userInteraction NewsML-G2_2_22-spec-All-Power_xsd.tmp#AdministrativeMetadataGroup NewsML-G2_2_22-spec-All-Power_xsd.tmp#language NewsML-G2_2_22-spec-All-Power_xsd.tmp#keyword NewsML-G2_2_22-spec-All-Power_xsd.tmp#subject NewsML-G2_2_22-spec-All-Power_xsd.tmp#slugline NewsML-G2_2_22-spec-All-Power_xsd.tmp#headline NewsML-G2_2_22-spec-All-Power_xsd.tmp#description NewsML-G2_2_22-spec-All-Power_xsd.tmp#DescriptiveMetadataCoreGroup NewsML-G2_2_22-spec-All-Power_xsd.tmp#ContentMetadataAcDType_contentMetaExtProperty
Used by
Model
icon* , urgency{0,1} , contentCreated{0,1} , contentModified{0,1} , (located | infoSource | creator | contributor | audience | exclAudience | altId | rating | userInteraction) , (language | keyword | subject | slugline | headline | description) , contentMetaExtProperty* , ANY element from ANY namespace OTHER than 'http://iptc.org/std/nar/2006-10-01/'
Children altId, audience, contentCreated, contentMetaExtProperty, contentModified, contributor, creator, description, exclAudience, headline, icon, infoSource, keyword, language, located, rating, slugline, subject, urgency, userInteraction
Attributes
QName Type Use Annotation
creator QCodeType optional
If the attribute is empty, specifies which entity (person, organisation or system) will edit the property - expressed by a QCode. If the attribute is non-empty, specifies which entity (person, organisation or system) has edited the property.
creatoruri IRIType optional
If the attribute is empty, specifies which entity (person, organisation or system) will edit the property - expressed by a URI. If the attribute is non-empty, specifies which entity (person, organisation or system) has edited the property.
custom xs:boolean optional
If set to true the corresponding property was added to the G2 Item for a specific customer or group of customers only. The default value of this property is false which applies when this attribute is not used with the property.
dir restriction of xs:NMTOKEN optional
The directionality of textual content (enumeration: ltr, rtl)
how QCodeType optional
Indicates by which means the value was extracted from the content - expressed by a QCode
howuri IRIType optional
Indicates by which means the value was extracted from the content - expressed by a URI
id xs:ID optional
The local identifier of the property.
modified DateOptTimeType optional
The date (and, optionally, the time) when the property was last modified. The initial value is the date (and, optionally, the time) of creation of the property.
pubconstraint QCodeListType optional
One or many constraints that apply to publishing the value of the property - expressed by a QCode. Each constraint applies to all descendant elements.
pubconstrainturi IRIListType optional
One or many constraints that apply to publishing the value of the property - expressed by a URI. Each constraint applies to all descendant elements.
why QCodeType optional
Why the metadata has been included - expressed by a QCode
whyuri IRIType optional
Why the metadata has been included - expressed by a URI
xml:lang union of(xs:language, restriction of xs:string) optional
Attempting to install the relevant ISO 2- and 3-letter
         codes as the enumerated possible values is probably never
         going to be a realistic possibility.  See
         RFC 3066 at http://www.ietf.org/rfc/rfc3066.txt and the IANA registry
         at http://www.iana.org/assignments/lang-tag-apps.htm for
         further information.

         The union allows for the 'un-declaration' of xml:lang with
         the empty string.
Wildcard: ANY attribute from ANY namespace OTHER than 'http://iptc.org/std/nar/2006-10-01/'
Source
<xs:complexType name="ContentMetadataAcDType">
  <xs:annotation>
    <xs:documentation>The type for a set of metadata properties including Administrative and core Descriptive properties about the content</xs:documentation>
  </xs:annotation>
  <xs:sequence>
    <xs:element ref="icon" minOccurs="0" maxOccurs="unbounded"/>
    <xs:group ref="AdministrativeMetadataGroup"/>
    <xs:group ref="DescriptiveMetadataCoreGroup" minOccurs="0"/>
    <xs:element name="contentMetaExtProperty" type="Flex2ExtPropType" minOccurs="0" maxOccurs="unbounded">
      <xs:annotation>
        <xs:documentation>Extension Property; the semantics are defined by the concept referenced by the rel attribute. The semantics of the Extension Property must have the same scope as the parent property.</xs:documentation>
      </xs:annotation>
    </xs:element>
    <xs:any namespace="##other" processContents="lax" minOccurs="0" maxOccurs="unbounded">
      <xs:annotation>
        <xs:documentation>Extension point for provider-defined properties from other namespaces</xs:documentation>
      </xs:annotation>
    </xs:any>
  </xs:sequence>
  <xs:attributeGroup ref="commonPowerAttributes"/>
  <xs:attributeGroup ref="i18nAttributes"/>
  <xs:anyAttribute namespace="##other" processContents="lax"/>
</xs:complexType>
Simple Type Int1to9Type
Namespace http://iptc.org/std/nar/2006-10-01/
Annotations
The type of an integer in the range 1...9.
Diagram
Diagram
Type restriction of xs:integer
Facets
maxInclusive 9
minInclusive 1
Used by
Source
<xs:simpleType name="Int1to9Type">
  <xs:annotation>
    <xs:documentation>The type of an integer in the range 1...9.</xs:documentation>
  </xs:annotation>
  <xs:restriction base="xs:integer">
    <xs:minInclusive value="1"/>
    <xs:maxInclusive value="9"/>
  </xs:restriction>
</xs:simpleType>
Complex Type Flex1PartyPropType
Namespace http://iptc.org/std/nar/2006-10-01/
Annotations
Flexible party (person or organisation) PCL-type for both controlled and uncontrolled values
Diagram
Diagram NewsML-G2_2_22-spec-All-Power_xsd.tmp#commonPowerAttributes NewsML-G2_2_22-spec-All-Power_xsd.tmp#flexAttributes NewsML-G2_2_22-spec-All-Power_xsd.tmp#i18nAttributes NewsML-G2_2_22-spec-All-Power_xsd.tmp#name NewsML-G2_2_22-spec-All-Power_xsd.tmp#definition NewsML-G2_2_22-spec-All-Power_xsd.tmp#note NewsML-G2_2_22-spec-All-Power_xsd.tmp#facet NewsML-G2_2_22-spec-All-Power_xsd.tmp#remoteInfo NewsML-G2_2_22-spec-All-Power_xsd.tmp#hierarchyInfo NewsML-G2_2_22-spec-All-Power_xsd.tmp#ConceptDefinitionGroup NewsML-G2_2_22-spec-All-Power_xsd.tmp#sameAs NewsML-G2_2_22-spec-All-Power_xsd.tmp#broader NewsML-G2_2_22-spec-All-Power_xsd.tmp#narrower NewsML-G2_2_22-spec-All-Power_xsd.tmp#related NewsML-G2_2_22-spec-All-Power_xsd.tmp#ConceptRelationshipsGroup NewsML-G2_2_22-spec-All-Power_xsd.tmp#personDetails NewsML-G2_2_22-spec-All-Power_xsd.tmp#organisationDetails NewsML-G2_2_22-spec-All-Power_xsd.tmp#FlexPartyPropType NewsML-G2_2_22-spec-All-Power_xsd.tmp#Flex1PartyPropType_role NewsML-G2_2_22-spec-All-Power_xsd.tmp#Flex1PartyPropType_roleuri
Type extension of FlexPartyPropType
Type hierarchy
Used by
Model
(name | definition | note | facet | remoteInfo | hierarchyInfo) , (sameAs | broader | narrower | related) , (personDetails | organisationDetails) , ANY element from ANY namespace OTHER than 'http://iptc.org/std/nar/2006-10-01/'
Children broader, definition, facet, hierarchyInfo, name, narrower, note, organisationDetails, personDetails, related, remoteInfo, sameAs
Attributes
QName Type Use Annotation
creator QCodeType optional
If the attribute is empty, specifies which entity (person, organisation or system) will edit the property - expressed by a QCode. If the attribute is non-empty, specifies which entity (person, organisation or system) has edited the property.
creatoruri IRIType optional
If the attribute is empty, specifies which entity (person, organisation or system) will edit the property - expressed by a URI. If the attribute is non-empty, specifies which entity (person, organisation or system) has edited the property.
custom xs:boolean optional
If set to true the corresponding property was added to the G2 Item for a specific customer or group of customers only. The default value of this property is false which applies when this attribute is not used with the property.
dir restriction of xs:NMTOKEN optional
The directionality of textual content (enumeration: ltr, rtl)
how QCodeType optional
Indicates by which means the value was extracted from the content - expressed by a QCode
howuri IRIType optional
Indicates by which means the value was extracted from the content - expressed by a URI
id xs:ID optional
The local identifier of the property.
literal g2normalizedString optional
A free-text value assigned as property value.
modified DateOptTimeType optional
The date (and, optionally, the time) when the property was last modified. The initial value is the date (and, optionally, the time) of creation of the property.
pubconstraint QCodeListType optional
One or many constraints that apply to publishing the value of the property - expressed by a QCode. Each constraint applies to all descendant elements.
pubconstrainturi IRIListType optional
One or many constraints that apply to publishing the value of the property - expressed by a URI. Each constraint applies to all descendant elements.
qcode QCodeType optional
A qualified code which identifies a concept.
role QCodeListType optional
A refinement of the semantics of the property - expressed by a QCode. In the scope of infoSource only: If a party did anything other than originate information a role attribute with one or more roles must be applied. The recommended vocabulary is the IPTC Information Source Roles NewsCodes at http://cv.iptc.org/newscodes/infosourcerole/
roleuri IRIListType optional
A refinement of the semantics of the property - expressed by a URI. In the scope of infoSource only: If a party did anything other than originate information a role attribute with one or more roles must be applied. The recommended vocabulary is the IPTC Information Source Roles NewsCodes at http://cv.iptc.org/newscodes/infosourcerole/
type QCodeType optional
The type of the concept assigned as controlled property value - expressed by a QCode
typeuri IRIType optional
The type of the concept assigned as controlled property value - expressed by a URI
uri IRIType optional
A URI which identifies a concept.
why QCodeType optional
Why the metadata has been included - expressed by a QCode
whyuri IRIType optional
Why the metadata has been included - expressed by a URI
xml:lang union of(xs:language, restriction of xs:string) optional
Attempting to install the relevant ISO 2- and 3-letter
         codes as the enumerated possible values is probably never
         going to be a realistic possibility.  See
         RFC 3066 at http://www.ietf.org/rfc/rfc3066.txt and the IANA registry
         at http://www.iana.org/assignments/lang-tag-apps.htm for
         further information.

         The union allows for the 'un-declaration' of xml:lang with
         the empty string.
Wildcard: ANY attribute from ANY namespace OTHER than 'http://iptc.org/std/nar/2006-10-01/'
Source
<xs:complexType name="Flex1PartyPropType">
  <xs:annotation>
    <xs:documentation>Flexible party (person or organisation) PCL-type for both controlled and uncontrolled values</xs:documentation>
  </xs:annotation>
  <xs:complexContent>
    <xs:extension base="FlexPartyPropType">
      <xs:attribute name="role" type="QCodeListType">
        <xs:annotation>
          <xs:documentation>A refinement of the semantics of the property - expressed by a QCode. In the scope of infoSource only: If a party did anything other than originate information a role attribute with one or more roles must be applied. The recommended vocabulary is the IPTC Information Source Roles NewsCodes at http://cv.iptc.org/newscodes/infosourcerole/</xs:documentation>
        </xs:annotation>
      </xs:attribute>
      <xs:attribute name="roleuri" type="IRIListType">
        <xs:annotation>
          <xs:documentation>A refinement of the semantics of the property - expressed by a URI. In the scope of infoSource only: If a party did anything other than originate information a role attribute with one or more roles must be applied. The recommended vocabulary is the IPTC Information Source Roles NewsCodes at http://cv.iptc.org/newscodes/infosourcerole/</xs:documentation>
        </xs:annotation>
      </xs:attribute>
    </xs:extension>
  </xs:complexContent>
</xs:complexType>
Complex Type FlexAuthorPropType
Namespace http://iptc.org/std/nar/2006-10-01/
Annotations
Flexible Author (creator or contributor) PCL-type for both controlled and uncontrolled values
Diagram
Diagram NewsML-G2_2_22-spec-All-Power_xsd.tmp#commonPowerAttributes NewsML-G2_2_22-spec-All-Power_xsd.tmp#flexAttributes NewsML-G2_2_22-spec-All-Power_xsd.tmp#i18nAttributes NewsML-G2_2_22-spec-All-Power_xsd.tmp#name NewsML-G2_2_22-spec-All-Power_xsd.tmp#definition NewsML-G2_2_22-spec-All-Power_xsd.tmp#note NewsML-G2_2_22-spec-All-Power_xsd.tmp#facet NewsML-G2_2_22-spec-All-Power_xsd.tmp#remoteInfo NewsML-G2_2_22-spec-All-Power_xsd.tmp#hierarchyInfo NewsML-G2_2_22-spec-All-Power_xsd.tmp#ConceptDefinitionGroup NewsML-G2_2_22-spec-All-Power_xsd.tmp#sameAs NewsML-G2_2_22-spec-All-Power_xsd.tmp#broader NewsML-G2_2_22-spec-All-Power_xsd.tmp#narrower NewsML-G2_2_22-spec-All-Power_xsd.tmp#related NewsML-G2_2_22-spec-All-Power_xsd.tmp#ConceptRelationshipsGroup NewsML-G2_2_22-spec-All-Power_xsd.tmp#personDetails NewsML-G2_2_22-spec-All-Power_xsd.tmp#organisationDetails NewsML-G2_2_22-spec-All-Power_xsd.tmp#FlexPartyPropType NewsML-G2_2_22-spec-All-Power_xsd.tmp#FlexAuthorPropType_role NewsML-G2_2_22-spec-All-Power_xsd.tmp#FlexAuthorPropType_roleuri NewsML-G2_2_22-spec-All-Power_xsd.tmp#FlexAuthorPropType_jobtitle NewsML-G2_2_22-spec-All-Power_xsd.tmp#FlexAuthorPropType_jobtitleuri
Type extension of FlexPartyPropType
Type hierarchy
Used by
Elements contributor, creator
Model
(name | definition | note | facet | remoteInfo | hierarchyInfo) , (sameAs | broader | narrower | related) , (personDetails | organisationDetails) , ANY element from ANY namespace OTHER than 'http://iptc.org/std/nar/2006-10-01/'
Children broader, definition, facet, hierarchyInfo, name, narrower, note, organisationDetails, personDetails, related, remoteInfo, sameAs
Attributes
QName Type Use Annotation
creator QCodeType optional
If the attribute is empty, specifies which entity (person, organisation or system) will edit the property - expressed by a QCode. If the attribute is non-empty, specifies which entity (person, organisation or system) has edited the property.
creatoruri IRIType optional
If the attribute is empty, specifies which entity (person, organisation or system) will edit the property - expressed by a URI. If the attribute is non-empty, specifies which entity (person, organisation or system) has edited the property.
custom xs:boolean optional
If set to true the corresponding property was added to the G2 Item for a specific customer or group of customers only. The default value of this property is false which applies when this attribute is not used with the property.
dir restriction of xs:NMTOKEN optional
The directionality of textual content (enumeration: ltr, rtl)
how QCodeType optional
Indicates by which means the value was extracted from the content - expressed by a QCode
howuri IRIType optional
Indicates by which means the value was extracted from the content - expressed by a URI
id xs:ID optional
The local identifier of the property.
jobtitle QCodeType optional
The job title of the person who created or enhanced the content in the news provider organisation - expressed by a QCode
jobtitleuri IRIType optional
The job title of the person who created or enhanced the content in the news provider organisation - expressed by a URI
literal g2normalizedString optional
A free-text value assigned as property value.
modified DateOptTimeType optional
The date (and, optionally, the time) when the property was last modified. The initial value is the date (and, optionally, the time) of creation of the property.
pubconstraint QCodeListType optional
One or many constraints that apply to publishing the value of the property - expressed by a QCode. Each constraint applies to all descendant elements.
pubconstrainturi IRIListType optional
One or many constraints that apply to publishing the value of the property - expressed by a URI. Each constraint applies to all descendant elements.
qcode QCodeType optional
A qualified code which identifies a concept.
role QCodeListType optional
A refinement of the semantics of the property - expressed by a QCode
roleuri IRIListType optional
A refinement of the semantics of the property - expressed by a URI
type QCodeType optional
The type of the concept assigned as controlled property value - expressed by a QCode
typeuri IRIType optional
The type of the concept assigned as controlled property value - expressed by a URI
uri IRIType optional
A URI which identifies a concept.
why QCodeType optional
Why the metadata has been included - expressed by a QCode
whyuri IRIType optional
Why the metadata has been included - expressed by a URI
xml:lang union of(xs:language, restriction of xs:string) optional
Attempting to install the relevant ISO 2- and 3-letter
         codes as the enumerated possible values is probably never
         going to be a realistic possibility.  See
         RFC 3066 at http://www.ietf.org/rfc/rfc3066.txt and the IANA registry
         at http://www.iana.org/assignments/lang-tag-apps.htm for
         further information.

         The union allows for the 'un-declaration' of xml:lang with
         the empty string.
Wildcard: ANY attribute from ANY namespace OTHER than 'http://iptc.org/std/nar/2006-10-01/'
Source
<xs:complexType name="FlexAuthorPropType">
  <xs:annotation>
    <xs:documentation>Flexible Author (creator or contributor) PCL-type for both controlled and uncontrolled values</xs:documentation>
  </xs:annotation>
  <xs:complexContent>
    <xs:extension base="FlexPartyPropType">
      <xs:attribute name="role" use="optional" type="QCodeListType">
        <xs:annotation>
          <xs:documentation>A refinement of the semantics of the property - expressed by a QCode</xs:documentation>
        </xs:annotation>
      </xs:attribute>
      <xs:attribute name="roleuri" use="optional" type="IRIListType">
        <xs:annotation>
          <xs:documentation>A refinement of the semantics of the property - expressed by a URI</xs:documentation>
        </xs:annotation>
      </xs:attribute>
      <xs:attribute name="jobtitle" type="QCodeType" use="optional">
        <xs:annotation>
          <xs:documentation>The job title of the person who created or enhanced the content in the news provider organisation - expressed by a QCode</xs:documentation>
        </xs:annotation>
      </xs:attribute>
      <xs:attribute name="jobtitleuri" type="IRIType" use="optional">
        <xs:annotation>
          <xs:documentation>The job title of the person who created or enhanced the content in the news provider organisation - expressed by a URI</xs:documentation>
        </xs:annotation>
      </xs:attribute>
    </xs:extension>
  </xs:complexContent>
</xs:complexType>
Complex Type AudienceType
Namespace http://iptc.org/std/nar/2006-10-01/
Annotations
The type to cover all qualifers for an audience property
Diagram
Diagram NewsML-G2_2_22-spec-All-Power_xsd.tmp#commonPowerAttributes NewsML-G2_2_22-spec-All-Power_xsd.tmp#flexAttributes NewsML-G2_2_22-spec-All-Power_xsd.tmp#i18nAttributes NewsML-G2_2_22-spec-All-Power_xsd.tmp#name NewsML-G2_2_22-spec-All-Power_xsd.tmp#definition NewsML-G2_2_22-spec-All-Power_xsd.tmp#note NewsML-G2_2_22-spec-All-Power_xsd.tmp#facet NewsML-G2_2_22-spec-All-Power_xsd.tmp#remoteInfo NewsML-G2_2_22-spec-All-Power_xsd.tmp#hierarchyInfo NewsML-G2_2_22-spec-All-Power_xsd.tmp#ConceptDefinitionGroup NewsML-G2_2_22-spec-All-Power_xsd.tmp#sameAs NewsML-G2_2_22-spec-All-Power_xsd.tmp#broader NewsML-G2_2_22-spec-All-Power_xsd.tmp#narrower NewsML-G2_2_22-spec-All-Power_xsd.tmp#related NewsML-G2_2_22-spec-All-Power_xsd.tmp#ConceptRelationshipsGroup NewsML-G2_2_22-spec-All-Power_xsd.tmp#Flex1PropType NewsML-G2_2_22-spec-All-Power_xsd.tmp#quantifyAttributes NewsML-G2_2_22-spec-All-Power_xsd.tmp#AudienceType_significance
Type extension of Flex1PropType
Type hierarchy
Used by
Model
(name | definition | note | facet | remoteInfo | hierarchyInfo) , (sameAs | broader | narrower | related) , ANY element from ANY namespace OTHER than 'http://iptc.org/std/nar/2006-10-01/'
Children broader, definition, facet, hierarchyInfo, name, narrower, note, related, remoteInfo, sameAs
Attributes
QName Type Use Annotation
confidence Int100Type optional
The confidence with which the metadata has been assigned.
creator QCodeType optional
If the attribute is empty, specifies which entity (person, organisation or system) will edit the property - expressed by a QCode. If the attribute is non-empty, specifies which entity (person, organisation or system) has edited the property.
creatoruri IRIType optional
If the attribute is empty, specifies which entity (person, organisation or system) will edit the property - expressed by a URI. If the attribute is non-empty, specifies which entity (person, organisation or system) has edited the property.
custom xs:boolean optional
If set to true the corresponding property was added to the G2 Item for a specific customer or group of customers only. The default value of this property is false which applies when this attribute is not used with the property.
derivedfrom QCodeListType optional
A reference to the concept from which the concept identified by qcode was derived/inferred - use DEPRECATED in NewsML-G2 2.12 and higher, use the derivedFrom element
dir restriction of xs:NMTOKEN optional
The directionality of textual content (enumeration: ltr, rtl)
how QCodeType optional
Indicates by which means the value was extracted from the content - expressed by a QCode
howuri IRIType optional
Indicates by which means the value was extracted from the content - expressed by a URI
id xs:ID optional
The local identifier of the property.
literal g2normalizedString optional
A free-text value assigned as property value.
modified DateOptTimeType optional
The date (and, optionally, the time) when the property was last modified. The initial value is the date (and, optionally, the time) of creation of the property.
pubconstraint QCodeListType optional
One or many constraints that apply to publishing the value of the property - expressed by a QCode. Each constraint applies to all descendant elements.
pubconstrainturi IRIListType optional
One or many constraints that apply to publishing the value of the property - expressed by a URI. Each constraint applies to all descendant elements.
qcode QCodeType optional
A qualified code which identifies a concept.
relevance Int100Type optional
The relevance of the metadata to the news content to which it is attached.
significance Int1to9Type optional
A qualifier which indicates the expected significance of the content for this specific audience.
type QCodeType optional
The type of the concept assigned as controlled property value - expressed by a QCode
typeuri IRIType optional
The type of the concept assigned as controlled property value - expressed by a URI
uri IRIType optional
A URI which identifies a concept.
why QCodeType optional
Why the metadata has been included - expressed by a QCode
whyuri IRIType optional
Why the metadata has been included - expressed by a URI
xml:lang union of(xs:language, restriction of xs:string) optional
Attempting to install the relevant ISO 2- and 3-letter
         codes as the enumerated possible values is probably never
         going to be a realistic possibility.  See
         RFC 3066 at http://www.ietf.org/rfc/rfc3066.txt and the IANA registry
         at http://www.iana.org/assignments/lang-tag-apps.htm for
         further information.

         The union allows for the 'un-declaration' of xml:lang with
         the empty string.
Wildcard: ANY attribute from ANY namespace OTHER than 'http://iptc.org/std/nar/2006-10-01/'
Source
<xs:complexType name="AudienceType">
  <xs:annotation>
    <xs:documentation>The type to cover all qualifers for an audience property</xs:documentation>
  </xs:annotation>
  <xs:complexContent>
    <xs:extension base="Flex1PropType">
      <xs:attributeGroup ref="quantifyAttributes"/>
      <xs:attribute name="significance" type="Int1to9Type" use="optional">
        <xs:annotation>
          <xs:documentation>A qualifier which indicates the expected significance of the content for this specific audience.</xs:documentation>
        </xs:annotation>
      </xs:attribute>
    </xs:extension>
  </xs:complexContent>
</xs:complexType>
Complex Type IntlStringType2
Namespace http://iptc.org/std/nar/2006-10-01/
Annotations
The type for an internationalized and unrestricted string, where the language and directionality in which the information is writte are indirected
Diagram
Diagram NewsML-G2_2_22-spec-All-Power_xsd.tmp#commonPowerAttributes NewsML-G2_2_22-spec-All-Power_xsd.tmp#i18nAttributes
Type extension of xs:string
Used by
Element altId
Attributes
QName Type Use Annotation
creator QCodeType optional
If the attribute is empty, specifies which entity (person, organisation or system) will edit the property - expressed by a QCode. If the attribute is non-empty, specifies which entity (person, organisation or system) has edited the property.
creatoruri IRIType optional
If the attribute is empty, specifies which entity (person, organisation or system) will edit the property - expressed by a URI. If the attribute is non-empty, specifies which entity (person, organisation or system) has edited the property.
custom xs:boolean optional
If set to true the corresponding property was added to the G2 Item for a specific customer or group of customers only. The default value of this property is false which applies when this attribute is not used with the property.
dir restriction of xs:NMTOKEN optional
The directionality of textual content (enumeration: ltr, rtl)
how QCodeType optional
Indicates by which means the value was extracted from the content - expressed by a QCode
howuri IRIType optional
Indicates by which means the value was extracted from the content - expressed by a URI
id xs:ID optional
The local identifier of the property.
modified DateOptTimeType optional
The date (and, optionally, the time) when the property was last modified. The initial value is the date (and, optionally, the time) of creation of the property.
pubconstraint QCodeListType optional
One or many constraints that apply to publishing the value of the property - expressed by a QCode. Each constraint applies to all descendant elements.
pubconstrainturi IRIListType optional
One or many constraints that apply to publishing the value of the property - expressed by a URI. Each constraint applies to all descendant elements.
why QCodeType optional
Why the metadata has been included - expressed by a QCode
whyuri IRIType optional
Why the metadata has been included - expressed by a URI
xml:lang union of(xs:language, restriction of xs:string) optional
Attempting to install the relevant ISO 2- and 3-letter
         codes as the enumerated possible values is probably never
         going to be a realistic possibility.  See
         RFC 3066 at http://www.ietf.org/rfc/rfc3066.txt and the IANA registry
         at http://www.iana.org/assignments/lang-tag-apps.htm for
         further information.

         The union allows for the 'un-declaration' of xml:lang with
         the empty string.
Wildcard: ANY attribute from ANY namespace OTHER than 'http://iptc.org/std/nar/2006-10-01/'
Source
<xs:complexType name="IntlStringType2">
  <xs:annotation>
    <xs:documentation>The type for an internationalized and unrestricted string, where the language and directionality in which the information is writte are indirected</xs:documentation>
  </xs:annotation>
  <xs:simpleContent>
    <xs:extension base="xs:string">
      <xs:attributeGroup ref="commonPowerAttributes"/>
      <xs:attributeGroup ref="i18nAttributes"/>
      <xs:anyAttribute namespace="##other" processContents="lax"/>
    </xs:extension>
  </xs:simpleContent>
</xs:complexType>
Complex Type Flex1ConceptPropType
Namespace http://iptc.org/std/nar/2006-10-01/
Annotations
Flexible generic PCL-type for both controlled and uncontrolled values, with optional attributes
Diagram
Diagram NewsML-G2_2_22-spec-All-Power_xsd.tmp#commonPowerAttributes NewsML-G2_2_22-spec-All-Power_xsd.tmp#flexAttributes NewsML-G2_2_22-spec-All-Power_xsd.tmp#i18nAttributes NewsML-G2_2_22-spec-All-Power_xsd.tmp#name NewsML-G2_2_22-spec-All-Power_xsd.tmp#definition NewsML-G2_2_22-spec-All-Power_xsd.tmp#note NewsML-G2_2_22-spec-All-Power_xsd.tmp#facet NewsML-G2_2_22-spec-All-Power_xsd.tmp#remoteInfo NewsML-G2_2_22-spec-All-Power_xsd.tmp#hierarchyInfo NewsML-G2_2_22-spec-All-Power_xsd.tmp#ConceptDefinitionGroup NewsML-G2_2_22-spec-All-Power_xsd.tmp#sameAs NewsML-G2_2_22-spec-All-Power_xsd.tmp#broader NewsML-G2_2_22-spec-All-Power_xsd.tmp#narrower NewsML-G2_2_22-spec-All-Power_xsd.tmp#related NewsML-G2_2_22-spec-All-Power_xsd.tmp#ConceptRelationshipsGroup NewsML-G2_2_22-spec-All-Power_xsd.tmp#Flex1PropType NewsML-G2_2_22-spec-All-Power_xsd.tmp#quantifyAttributes NewsML-G2_2_22-spec-All-Power_xsd.tmp#bag
Type extension of Flex1PropType
Type hierarchy
Used by
Model
(name | definition | note | facet | remoteInfo | hierarchyInfo) , (sameAs | broader | narrower | related) , ANY element from ANY namespace OTHER than 'http://iptc.org/std/nar/2006-10-01/' , bag{0,1}
Children bag, broader, definition, facet, hierarchyInfo, name, narrower, note, related, remoteInfo, sameAs
Attributes
QName Type Use Annotation
confidence Int100Type optional
The confidence with which the metadata has been assigned.
creator QCodeType optional
If the attribute is empty, specifies which entity (person, organisation or system) will edit the property - expressed by a QCode. If the attribute is non-empty, specifies which entity (person, organisation or system) has edited the property.
creatoruri IRIType optional
If the attribute is empty, specifies which entity (person, organisation or system) will edit the property - expressed by a URI. If the attribute is non-empty, specifies which entity (person, organisation or system) has edited the property.
custom xs:boolean optional
If set to true the corresponding property was added to the G2 Item for a specific customer or group of customers only. The default value of this property is false which applies when this attribute is not used with the property.
derivedfrom QCodeListType optional
A reference to the concept from which the concept identified by qcode was derived/inferred - use DEPRECATED in NewsML-G2 2.12 and higher, use the derivedFrom element
dir restriction of xs:NMTOKEN optional
The directionality of textual content (enumeration: ltr, rtl)
how QCodeType optional
Indicates by which means the value was extracted from the content - expressed by a QCode
howuri IRIType optional
Indicates by which means the value was extracted from the content - expressed by a URI
id xs:ID optional
The local identifier of the property.
literal g2normalizedString optional
A free-text value assigned as property value.
modified DateOptTimeType optional
The date (and, optionally, the time) when the property was last modified. The initial value is the date (and, optionally, the time) of creation of the property.
pubconstraint QCodeListType optional
One or many constraints that apply to publishing the value of the property - expressed by a QCode. Each constraint applies to all descendant elements.
pubconstrainturi IRIListType optional
One or many constraints that apply to publishing the value of the property - expressed by a URI. Each constraint applies to all descendant elements.
qcode QCodeType optional
A qualified code which identifies a concept.
relevance Int100Type optional
The relevance of the metadata to the news content to which it is attached.
type QCodeType optional
The type of the concept assigned as controlled property value - expressed by a QCode
typeuri IRIType optional
The type of the concept assigned as controlled property value - expressed by a URI
uri IRIType optional
A URI which identifies a concept.
why QCodeType optional
Why the metadata has been included - expressed by a QCode
whyuri IRIType optional
Why the metadata has been included - expressed by a URI
xml:lang union of(xs:language, restriction of xs:string) optional
Attempting to install the relevant ISO 2- and 3-letter
         codes as the enumerated possible values is probably never
         going to be a realistic possibility.  See
         RFC 3066 at http://www.ietf.org/rfc/rfc3066.txt and the IANA registry
         at http://www.iana.org/assignments/lang-tag-apps.htm for
         further information.

         The union allows for the 'un-declaration' of xml:lang with
         the empty string.
Wildcard: ANY attribute from ANY namespace OTHER than 'http://iptc.org/std/nar/2006-10-01/'
Source
<xs:complexType name="Flex1ConceptPropType">
  <xs:annotation>
    <xs:documentation>Flexible generic PCL-type for both controlled and uncontrolled values, with optional attributes</xs:documentation>
  </xs:annotation>
  <xs:complexContent>
    <xs:extension base="Flex1PropType">
      <xs:sequence>
        <xs:element ref="bag" minOccurs="0"/>
      </xs:sequence>
      <xs:attributeGroup ref="quantifyAttributes"/>
    </xs:extension>
    <!-- version 2: the about attribute is suppressed-->
  </xs:complexContent>
</xs:complexType>
Complex Type AssertType
Namespace http://iptc.org/std/nar/2006-10-01/
Annotations
The type of an assertion about a concept (Type defined in this XML Schema only)
Diagram
Diagram NewsML-G2_2_22-spec-All-Power_xsd.tmp#AssertType_qcode NewsML-G2_2_22-spec-All-Power_xsd.tmp#AssertType_uri NewsML-G2_2_22-spec-All-Power_xsd.tmp#AssertType_literal NewsML-G2_2_22-spec-All-Power_xsd.tmp#commonPowerAttributes NewsML-G2_2_22-spec-All-Power_xsd.tmp#i18nAttributes
Used by
Element assert
Model
ANY element from ANY namespace
Attributes
QName Type Use Annotation
creator QCodeType optional
If the attribute is empty, specifies which entity (person, organisation or system) will edit the property - expressed by a QCode. If the attribute is non-empty, specifies which entity (person, organisation or system) has edited the property.
creatoruri IRIType optional
If the attribute is empty, specifies which entity (person, organisation or system) will edit the property - expressed by a URI. If the attribute is non-empty, specifies which entity (person, organisation or system) has edited the property.
custom xs:boolean optional
If set to true the corresponding property was added to the G2 Item for a specific customer or group of customers only. The default value of this property is false which applies when this attribute is not used with the property.
dir restriction of xs:NMTOKEN optional
The directionality of textual content (enumeration: ltr, rtl)
how QCodeType optional
Indicates by which means the value was extracted from the content - expressed by a QCode
howuri IRIType optional
Indicates by which means the value was extracted from the content - expressed by a URI
id xs:ID optional
The local identifier of the property.
literal g2normalizedString optional
A free-text text string assigned as property value
modified DateOptTimeType optional
The date (and, optionally, the time) when the property was last modified. The initial value is the date (and, optionally, the time) of creation of the property.
pubconstraint QCodeListType optional
One or many constraints that apply to publishing the value of the property - expressed by a QCode. Each constraint applies to all descendant elements.
pubconstrainturi IRIListType optional
One or many constraints that apply to publishing the value of the property - expressed by a URI. Each constraint applies to all descendant elements.
qcode QCodeType optional
A concept identifier.
uri IRIType optional
A URI which identifies a concept.
why QCodeType optional
Why the metadata has been included - expressed by a QCode
whyuri IRIType optional
Why the metadata has been included - expressed by a URI
xml:lang union of(xs:language, restriction of xs:string) optional
Attempting to install the relevant ISO 2- and 3-letter
         codes as the enumerated possible values is probably never
         going to be a realistic possibility.  See
         RFC 3066 at http://www.ietf.org/rfc/rfc3066.txt and the IANA registry
         at http://www.iana.org/assignments/lang-tag-apps.htm for
         further information.

         The union allows for the 'un-declaration' of xml:lang with
         the empty string.
Wildcard: ANY attribute from ANY namespace OTHER than 'http://iptc.org/std/nar/2006-10-01/'
Source
<xs:complexType name="AssertType">
  <xs:annotation>
    <xs:documentation>The type of an assertion about a concept (Type defined in this XML Schema only)</xs:documentation>
  </xs:annotation>
  <xs:sequence>
    <xs:any namespace="##any" processContents="lax" minOccurs="0" maxOccurs="unbounded">
      <xs:annotation>
        <xs:documentation>Hint and Extension Point for properties from the NAR namespace or provider-specific properties from other namespaces</xs:documentation>
      </xs:annotation>
    </xs:any>
  </xs:sequence>
  <xs:attribute name="qcode" type="QCodeType" use="optional">
    <xs:annotation>
      <xs:documentation>A concept identifier.</xs:documentation>
    </xs:annotation>
  </xs:attribute>
  <xs:attribute name="uri" type="IRIType" use="optional">
    <xs:annotation>
      <xs:documentation>A URI which identifies a concept.</xs:documentation>
    </xs:annotation>
  </xs:attribute>
  <xs:attribute name="literal" type="g2normalizedString" use="optional">
    <xs:annotation>
      <xs:documentation>A free-text text string assigned as property value</xs:documentation>
    </xs:annotation>
  </xs:attribute>
  <xs:attributeGroup ref="commonPowerAttributes"/>
  <xs:attributeGroup ref="i18nAttributes"/>
  <xs:anyAttribute namespace="##other" processContents="lax"/>
</xs:complexType>
Complex Type ConceptIdType
Namespace http://iptc.org/std/nar/2006-10-01/
Annotations
The type for a preferred unambiguous identifier for the concept.
Diagram
Diagram NewsML-G2_2_22-spec-All-Power_xsd.tmp#ConceptIdType_qcode NewsML-G2_2_22-spec-All-Power_xsd.tmp#ConceptIdType_uri NewsML-G2_2_22-spec-All-Power_xsd.tmp#ConceptIdType_created NewsML-G2_2_22-spec-All-Power_xsd.tmp#ConceptIdType_retired NewsML-G2_2_22-spec-All-Power_xsd.tmp#commonPowerAttributes
Used by
Element conceptId
Attributes
QName Type Use Annotation
created DateOptTimeType optional
The date (and, optionally, the time) when the concept identifier was created.
creator QCodeType optional
If the attribute is empty, specifies which entity (person, organisation or system) will edit the property - expressed by a QCode. If the attribute is non-empty, specifies which entity (person, organisation or system) has edited the property.
creatoruri IRIType optional
If the attribute is empty, specifies which entity (person, organisation or system) will edit the property - expressed by a URI. If the attribute is non-empty, specifies which entity (person, organisation or system) has edited the property.
custom xs:boolean optional
If set to true the corresponding property was added to the G2 Item for a specific customer or group of customers only. The default value of this property is false which applies when this attribute is not used with the property.
how QCodeType optional
Indicates by which means the value was extracted from the content - expressed by a QCode
howuri IRIType optional
Indicates by which means the value was extracted from the content - expressed by a URI
id xs:ID optional
The local identifier of the property.
modified DateOptTimeType optional
The date (and, optionally, the time) when the property was last modified. The initial value is the date (and, optionally, the time) of creation of the property.
pubconstraint QCodeListType optional
One or many constraints that apply to publishing the value of the property - expressed by a QCode. Each constraint applies to all descendant elements.
pubconstrainturi IRIListType optional
One or many constraints that apply to publishing the value of the property - expressed by a URI. Each constraint applies to all descendant elements.
qcode QCodeType optional
A qualified code which identifies a concept - either the  qcode or the uri attribute MUST be used
retired DateOptTimeType optional
The date (and, optionally, the time) after which the concept identifier should not be applied as the value of a property anymore.
uri IRIType optional
A URI which identifies a concept - either the  qcode or the uri attribute MUST be used
why QCodeType optional
Why the metadata has been included - expressed by a QCode
whyuri IRIType optional
Why the metadata has been included - expressed by a URI
Wildcard: ANY attribute from ANY namespace OTHER than 'http://iptc.org/std/nar/2006-10-01/'
Source
<xs:complexType name="ConceptIdType">
  <xs:annotation>
    <xs:documentation>The type for a preferred unambiguous identifier for the concept.</xs:documentation>
  </xs:annotation>
  <xs:attribute name="qcode" type="QCodeType">
    <xs:annotation>
      <xs:documentation>A qualified code which identifies a concept - either the qcode or the uri attribute MUST be used</xs:documentation>
    </xs:annotation>
  </xs:attribute>
  <xs:attribute name="uri" type="IRIType" use="optional">
    <xs:annotation>
      <xs:documentation>A URI which identifies a concept - either the qcode or the uri attribute MUST be used</xs:documentation>
    </xs:annotation>
  </xs:attribute>
  <xs:attribute name="created" type="DateOptTimeType" use="optional">
    <xs:annotation>
      <xs:documentation>The date (and, optionally, the time) when the concept identifier was created.</xs:documentation>
    </xs:annotation>
  </xs:attribute>
  <xs:attribute name="retired" type="DateOptTimeType" use="optional">
    <xs:annotation>
      <xs:documentation>The date (and, optionally, the time) after which the concept identifier should not be applied as the value of a property anymore.</xs:documentation>
    </xs:annotation>
  </xs:attribute>
  <xs:attributeGroup ref="commonPowerAttributes"/>
  <xs:anyAttribute namespace="##other" processContents="lax"/>
</xs:complexType>
Complex Type ApproximateDateTimePropType
Namespace http://iptc.org/std/nar/2006-10-01/
Annotations
The type of a calendar date with an optional time part and with an optional approximation range for the date.
Diagram
Diagram NewsML-G2_2_22-spec-All-Power_xsd.tmp#UnionDateTimeType NewsML-G2_2_22-spec-All-Power_xsd.tmp#commonPowerAttributes NewsML-G2_2_22-spec-All-Power_xsd.tmp#ApproximateDateTimePropType_approxstart NewsML-G2_2_22-spec-All-Power_xsd.tmp#ApproximateDateTimePropType_approxend
Type extension of UnionDateTimeType
Type hierarchy
Used by
Attributes
QName Type Use Annotation
approxend TruncatedDateTimeType optional
The date (and optionally the time) at which the approximation range ends.
approxstart TruncatedDateTimeType optional
The date (and optionally time) at which the approximation range begins.
creator QCodeType optional
If the attribute is empty, specifies which entity (person, organisation or system) will edit the property - expressed by a QCode. If the attribute is non-empty, specifies which entity (person, organisation or system) has edited the property.
creatoruri IRIType optional
If the attribute is empty, specifies which entity (person, organisation or system) will edit the property - expressed by a URI. If the attribute is non-empty, specifies which entity (person, organisation or system) has edited the property.
custom xs:boolean optional
If set to true the corresponding property was added to the G2 Item for a specific customer or group of customers only. The default value of this property is false which applies when this attribute is not used with the property.
how QCodeType optional
Indicates by which means the value was extracted from the content - expressed by a QCode
howuri IRIType optional
Indicates by which means the value was extracted from the content - expressed by a URI
id xs:ID optional
The local identifier of the property.
modified DateOptTimeType optional
The date (and, optionally, the time) when the property was last modified. The initial value is the date (and, optionally, the time) of creation of the property.
pubconstraint QCodeListType optional
One or many constraints that apply to publishing the value of the property - expressed by a QCode. Each constraint applies to all descendant elements.
pubconstrainturi IRIListType optional
One or many constraints that apply to publishing the value of the property - expressed by a URI. Each constraint applies to all descendant elements.
why QCodeType optional
Why the metadata has been included - expressed by a QCode
whyuri IRIType optional
Why the metadata has been included - expressed by a URI
Wildcard: ANY attribute from ANY namespace OTHER than 'http://iptc.org/std/nar/2006-10-01/'
Source
<xs:complexType name="ApproximateDateTimePropType">
  <xs:annotation>
    <xs:documentation>The type of a calendar date with an optional time part and with an optional approximation range for the date.</xs:documentation>
  </xs:annotation>
  <xs:simpleContent>
    <xs:extension base="UnionDateTimeType">
      <xs:attributeGroup ref="commonPowerAttributes"/>
      <xs:attribute name="approxstart" type="TruncatedDateTimeType" use="optional">
        <xs:annotation>
          <xs:documentation>The date (and optionally time) at which the approximation range begins.</xs:documentation>
        </xs:annotation>
      </xs:attribute>
      <xs:attribute name="approxend" type="TruncatedDateTimeType" use="optional">
        <xs:annotation>
          <xs:documentation>The date (and optionally the time) at which the approximation range ends.</xs:documentation>
        </xs:annotation>
      </xs:attribute>
      <xs:anyAttribute namespace="##other" processContents="lax"/>
    </xs:extension>
  </xs:simpleContent>
</xs:complexType>
Simple Type UnionDateTimeType
Namespace http://iptc.org/std/nar/2006-10-01/
Annotations
The base type for approximate dates.
Diagram
Diagram
Type union of(xs:dateTime, xs:date, xs:gYearMonth, xs:gYear, xs:gMonth, xs:gMonthDay, xs:gDay)
Used by
Source
<xs:simpleType name="UnionDateTimeType">
  <xs:annotation>
    <xs:documentation>The base type for approximate dates.</xs:documentation>
  </xs:annotation>
  <xs:union memberTypes="xs:dateTime xs:date xs:gYearMonth xs:gYear xs:gMonth xs:gMonthDay xs:gDay"/>
</xs:simpleType>
Simple Type BySecondListType
Namespace http://iptc.org/std/nar/2006-10-01/
Annotations
The type for the BYSECOND rule part of iCalendar - see http://www.ietf.org/rfc/rfc2445.txt
Diagram
Diagram
Type list of restriction of xs:nonNegativeInteger
Used by
Source
<xs:simpleType name="BySecondListType">
  <xs:annotation>
    <xs:documentation>The type for the BYSECOND rule part of iCalendar - see http://www.ietf.org/rfc/rfc2445.txt</xs:documentation>
  </xs:annotation>
  <xs:list>
    <xs:simpleType>
      <xs:annotation>
        <xs:documentation>the datatype for a single token in BYSECOND of iCalendar - see http://www.ietf.org/rfc/rfc2445.txt</xs:documentation>
      </xs:annotation>
      <xs:restriction base="xs:nonNegativeInteger">
        <xs:minInclusive value="0"/>
        <xs:maxInclusive value="59"/>
      </xs:restriction>
    </xs:simpleType>
  </xs:list>
</xs:simpleType>
Simple Type ByMinuteListType
Namespace http://iptc.org/std/nar/2006-10-01/
Annotations
The type for the BYMINUTE rule part of iCalendar - see http://www.ietf.org/rfc/rfc2445.txt
Diagram
Diagram
Type list of restriction of xs:nonNegativeInteger
Used by
Source
<xs:simpleType name="ByMinuteListType">
  <xs:annotation>
    <xs:documentation>The type for the BYMINUTE rule part of iCalendar - see http://www.ietf.org/rfc/rfc2445.txt</xs:documentation>
  </xs:annotation>
  <xs:list>
    <xs:simpleType>
      <xs:annotation>
        <xs:documentation>The datatype for a single token in BYMINUTE of iCalendar - see http://www.ietf.org/rfc/rfc2445.txt</xs:documentation>
      </xs:annotation>
      <xs:restriction base="xs:nonNegativeInteger">
        <xs:minInclusive value="0"/>
        <xs:maxInclusive value="59"/>
      </xs:restriction>
    </xs:simpleType>
  </xs:list>
</xs:simpleType>
Simple Type ByHourListType
Namespace http://iptc.org/std/nar/2006-10-01/
Annotations
The type for the BYHOUR rule part of iCalendar - see http://www.ietf.org/rfc/rfc2445.txt
Diagram
Diagram
Type list of restriction of xs:nonNegativeInteger
Used by
Source
<xs:simpleType name="ByHourListType">
  <xs:annotation>
    <xs:documentation>The type for the BYHOUR rule part of iCalendar - see http://www.ietf.org/rfc/rfc2445.txt</xs:documentation>
  </xs:annotation>
  <xs:list>
    <xs:simpleType>
      <xs:annotation>
        <xs:documentation>The datatype for a single token in BYHOUR of iCalendar - see http://www.ietf.org/rfc/rfc2445.txt.</xs:documentation>
      </xs:annotation>
      <xs:restriction base="xs:nonNegativeInteger">
        <xs:minInclusive value="0"/>
        <xs:maxInclusive value="23"/>
      </xs:restriction>
    </xs:simpleType>
  </xs:list>
</xs:simpleType>
Simple Type ByDayListType
Namespace http://iptc.org/std/nar/2006-10-01/
Annotations
The type for the BYDAY rule part of iCalendar - see http://www.ietf.org/rfc/rfc2445.txt
Diagram
Diagram
Type list of restriction of xs:string
Used by
Source
<xs:simpleType name="ByDayListType">
  <xs:annotation>
    <xs:documentation>The type for the BYDAY rule part of iCalendar - see http://www.ietf.org/rfc/rfc2445.txt</xs:documentation>
  </xs:annotation>
  <xs:list>
    <xs:simpleType>
      <xs:annotation>
        <xs:documentation>The datatype for a single token in BYDAY of iCalendar - see http://www.ietf.org/rfc/rfc2445.txt.</xs:documentation>
      </xs:annotation>
      <xs:restriction base="xs:string">
        <xs:pattern value="(\-|\+)?([0-9]){0,2}(MO|TU|WE|TH|FR|SA|SU)"/>
      </xs:restriction>
    </xs:simpleType>
  </xs:list>
</xs:simpleType>
Simple Type ByMonthDayListType
Namespace http://iptc.org/std/nar/2006-10-01/
Annotations
The type for the BYMONTHDAY rule part of iCalendar - see http://www.ietf.org/rfc/rfc2445.txt.
Diagram
Diagram
Type list of union of(restriction of xs:integer, restriction of xs:integer)
Used by
Source
<xs:simpleType name="ByMonthDayListType">
  <xs:annotation>
    <xs:documentation>The type for the BYMONTHDAY rule part of iCalendar - see http://www.ietf.org/rfc/rfc2445.txt.</xs:documentation>
  </xs:annotation>
  <xs:list>
    <xs:simpleType>
      <xs:annotation>
        <xs:documentation>The datatype for a single token in BYMONTHDAY of iCalendar - see http://www.ietf.org/rfc/rfc2445.txt.</xs:documentation>
      </xs:annotation>
      <xs:union>
        <xs:simpleType>
          <xs:annotation>
            <xs:documentation>bymonthdayPosType</xs:documentation>
            <xs:documentation>Helper datatype for bymonthdayListType</xs:documentation>
          </xs:annotation>
          <xs:restriction base="xs:integer">
            <xs:minInclusive value="1"/>
            <xs:maxInclusive value="31"/>
          </xs:restriction>
        </xs:simpleType>
        <xs:simpleType>
          <xs:annotation>
            <xs:documentation>bymonthdayNegType</xs:documentation>
            <xs:documentation>Helper datatype for bymonthdayListType</xs:documentation>
          </xs:annotation>
          <xs:restriction base="xs:integer">
            <xs:minInclusive value="-31"/>
            <xs:maxInclusive value="-1"/>
          </xs:restriction>
        </xs:simpleType>
      </xs:union>
    </xs:simpleType>
  </xs:list>
</xs:simpleType>
Simple Type ByMonthListType
Namespace http://iptc.org/std/nar/2006-10-01/
Annotations
The type for the BYMONTH rule part of iCalendar - see http://www.ietf.org/rfc/rfc2445.txt.
Diagram
Diagram
Type list of restriction of xs:nonNegativeInteger
Used by
Source
<xs:simpleType name="ByMonthListType">
  <xs:annotation>
    <xs:documentation>The type for the BYMONTH rule part of iCalendar - see http://www.ietf.org/rfc/rfc2445.txt.</xs:documentation>
  </xs:annotation>
  <xs:list>
    <xs:simpleType>
      <xs:annotation>
        <xs:documentation>The datatype for a single token in BYMONTH of iCalendar - see http://www.ietf.org/rfc/rfc2445.txt.</xs:documentation>
      </xs:annotation>
      <xs:restriction base="xs:nonNegativeInteger">
        <xs:minInclusive value="1"/>
        <xs:maxInclusive value="12"/>
      </xs:restriction>
    </xs:simpleType>
  </xs:list>
</xs:simpleType>
Simple Type ByYearDayListType
Namespace http://iptc.org/std/nar/2006-10-01/
Annotations
The type for the BYYEARDAY rule part of iCalendar - see http://www.ietf.org/rfc/rfc2445.txt
Diagram
Diagram
Type list of union of(restriction of xs:integer, restriction of xs:integer)
Used by
Source
<xs:simpleType name="ByYearDayListType">
  <xs:annotation>
    <xs:documentation>The type for the BYYEARDAY rule part of iCalendar - see http://www.ietf.org/rfc/rfc2445.txt</xs:documentation>
  </xs:annotation>
  <xs:list>
    <xs:simpleType>
      <xs:annotation>
        <xs:documentation>The datatype for a single token in BYYEARDAYof iCalendar - see http://www.ietf.org/rfc/rfc2445.txt</xs:documentation>
      </xs:annotation>
      <xs:union>
        <xs:simpleType>
          <xs:restriction base="xs:integer">
            <xs:minInclusive value="1"/>
            <xs:maxInclusive value="366"/>
          </xs:restriction>
        </xs:simpleType>
        <xs:simpleType>
          <xs:restriction base="xs:integer">
            <xs:minInclusive value="-366"/>
            <xs:maxInclusive value="-1"/>
          </xs:restriction>
        </xs:simpleType>
      </xs:union>
    </xs:simpleType>
  </xs:list>
</xs:simpleType>
Simple Type ByWeekNoListType
Namespace http://iptc.org/std/nar/2006-10-01/
Annotations
The type for the BYWEEKNO rule part of iCalendar - see http://www.ietf.org/rfc/rfc2445.txt.
Diagram
Diagram
Type list of union of(restriction of xs:integer, restriction of xs:integer)
Used by
Source
<xs:simpleType name="ByWeekNoListType">
  <xs:annotation>
    <xs:documentation>The type for the BYWEEKNO rule part of iCalendar - see http://www.ietf.org/rfc/rfc2445.txt.</xs:documentation>
  </xs:annotation>
  <xs:list>
    <xs:simpleType>
      <xs:annotation>
        <xs:documentation>The datatype for a single token in BYWEEKNO of iCalendar - see http://www.ietf.org/rfc/rfc2445.txt.</xs:documentation>
      </xs:annotation>
      <xs:union>
        <xs:simpleType>
          <xs:restriction base="xs:integer">
            <xs:minInclusive value="1"/>
            <xs:maxInclusive value="53"/>
          </xs:restriction>
        </xs:simpleType>
        <xs:simpleType>
          <xs:restriction base="xs:integer">
            <xs:minInclusive value="-53"/>
            <xs:maxInclusive value="-1"/>
          </xs:restriction>
        </xs:simpleType>
      </xs:union>
    </xs:simpleType>
  </xs:list>
</xs:simpleType>
Simple Type BySetposListType
Namespace http://iptc.org/std/nar/2006-10-01/
Annotations
The type for the BYSETPOS rule part of iCalendar - see http://www.ietf.org/rfc/rfc2445.txt.
Diagram
Diagram
Type list of union of(restriction of xs:integer, restriction of xs:integer)
Used by
Source
<xs:simpleType name="BySetposListType">
  <xs:annotation>
    <xs:documentation>The type for the BYSETPOS rule part of iCalendar - see http://www.ietf.org/rfc/rfc2445.txt.</xs:documentation>
  </xs:annotation>
  <xs:list>
    <xs:simpleType>
      <xs:annotation>
        <xs:documentation>The datatype for a single token in BYSETPOS of iCalendar - see http://www.ietf.org/rfc/rfc2445.txt.</xs:documentation>
      </xs:annotation>
      <xs:union>
        <xs:simpleType>
          <xs:restriction base="xs:integer">
            <xs:minInclusive value="1"/>
            <xs:maxInclusive value="366"/>
          </xs:restriction>
        </xs:simpleType>
        <xs:simpleType>
          <xs:restriction base="xs:integer">
            <xs:minInclusive value="-366"/>
            <xs:maxInclusive value="-1"/>
          </xs:restriction>
        </xs:simpleType>
      </xs:union>
    </xs:simpleType>
  </xs:list>
</xs:simpleType>
Complex Type partMetaPropType
Namespace http://iptc.org/std/nar/2006-10-01/
Annotations
A type representing the structure of a partMeta property
Diagram
Diagram NewsML-G2_2_22-spec-All-Power_xsd.tmp#icon NewsML-G2_2_22-spec-All-Power_xsd.tmp#partMetaPropType_timeDelim NewsML-G2_2_22-spec-All-Power_xsd.tmp#partMetaPropType_regionDelim NewsML-G2_2_22-spec-All-Power_xsd.tmp#partMetaPropType_role NewsML-G2_2_22-spec-All-Power_xsd.tmp#urgency NewsML-G2_2_22-spec-All-Power_xsd.tmp#contentCreated NewsML-G2_2_22-spec-All-Power_xsd.tmp#contentModified NewsML-G2_2_22-spec-All-Power_xsd.tmp#located NewsML-G2_2_22-spec-All-Power_xsd.tmp#infoSource NewsML-G2_2_22-spec-All-Power_xsd.tmp#creator NewsML-G2_2_22-spec-All-Power_xsd.tmp#contributor NewsML-G2_2_22-spec-All-Power_xsd.tmp#audience NewsML-G2_2_22-spec-All-Power_xsd.tmp#exclAudience NewsML-G2_2_22-spec-All-Power_xsd.tmp#altId NewsML-G2_2_22-spec-All-Power_xsd.tmp#rating NewsML-G2_2_22-spec-All-Power_xsd.tmp#userInteraction NewsML-G2_2_22-spec-All-Power_xsd.tmp#AdministrativeMetadataGroup NewsML-G2_2_22-spec-All-Power_xsd.tmp#language NewsML-G2_2_22-spec-All-Power_xsd.tmp#genre NewsML-G2_2_22-spec-All-Power_xsd.tmp#keyword NewsML-G2_2_22-spec-All-Power_xsd.tmp#subject NewsML-G2_2_22-spec-All-Power_xsd.tmp#slugline NewsML-G2_2_22-spec-All-Power_xsd.tmp#headline NewsML-G2_2_22-spec-All-Power_xsd.tmp#dateline NewsML-G2_2_22-spec-All-Power_xsd.tmp#by NewsML-G2_2_22-spec-All-Power_xsd.tmp#creditline NewsML-G2_2_22-spec-All-Power_xsd.tmp#description NewsML-G2_2_22-spec-All-Power_xsd.tmp#DescriptiveMetadataGroup NewsML-G2_2_22-spec-All-Power_xsd.tmp#partMetaPropType_partMetaExtProperty NewsML-G2_2_22-spec-All-Power_xsd.tmp#signal NewsML-G2_2_22-spec-All-Power_xsd.tmp#edNote NewsML-G2_2_22-spec-All-Power_xsd.tmp#link
Used by
Element partMeta
Model
Children altId, audience, by, contentCreated, contentModified, contributor, creator, creditline, dateline, description, edNote, exclAudience, genre, headline, icon, infoSource, keyword, language, link, located, partMetaExtProperty, rating, regionDelim, role, signal, slugline, subject, timeDelim, urgency, userInteraction
Attributes
QName Type Use Annotation
contentrefs xs:IDREFS optional
A list of identifiers of XML elements containing content which is described by this partMeta structure.
creator QCodeType optional
If the attribute is empty, specifies which entity (person, organisation or system) will edit the property - expressed by a QCode. If the attribute is non-empty, specifies which entity (person, organisation or system) has edited the property.
creatoruri IRIType optional
If the attribute is empty, specifies which entity (person, organisation or system) will edit the property - expressed by a URI. If the attribute is non-empty, specifies which entity (person, organisation or system) has edited the property.
custom xs:boolean optional
If set to true the corresponding property was added to the G2 Item for a specific customer or group of customers only. The default value of this property is false which applies when this attribute is not used with the property.
dir restriction of xs:NMTOKEN optional
The directionality of textual content (enumeration: ltr, rtl)
how QCodeType optional
Indicates by which means the value was extracted from the content - expressed by a QCode
howuri IRIType optional
Indicates by which means the value was extracted from the content - expressed by a URI
modified DateOptTimeType optional
The date (and, optionally, the time) when the property was last modified. The initial value is the date (and, optionally, the time) of creation of the property.
partid xs:ID optional
The identifier of the part
seq xs:nonNegativeInteger optional
The sequence number of the part
why QCodeType optional
Why the metadata has been included - expressed by a QCode
whyuri IRIType optional
Why the metadata has been included - expressed by a URI
xml:lang union of(xs:language, restriction of xs:string) optional
Attempting to install the relevant ISO 2- and 3-letter
         codes as the enumerated possible values is probably never
         going to be a realistic possibility.  See
         RFC 3066 at http://www.ietf.org/rfc/rfc3066.txt and the IANA registry
         at http://www.iana.org/assignments/lang-tag-apps.htm for
         further information.

         The union allows for the 'un-declaration' of xml:lang with
         the empty string.
Wildcard: ANY attribute from ANY namespace OTHER than 'http://iptc.org/std/nar/2006-10-01/'
Source
<xs:complexType name="partMetaPropType">
  <xs:annotation>
    <xs:documentation>A type representing the structure of a partMeta property</xs:documentation>
  </xs:annotation>
  <xs:sequence>
    <xs:element ref="icon" minOccurs="0" maxOccurs="unbounded"/>
    <xs:element name="timeDelim" minOccurs="0" maxOccurs="unbounded">
      <xs:annotation>
        <xs:documentation>A delimiter for a piece of streaming media content, expressed in various time formats</xs:documentation>
      </xs:annotation>
      <xs:complexType>
        <xs:attributeGroup ref="commonPowerAttributes"/>
        <xs:attribute name="start" type="xs:string" use="required">
          <xs:annotation>
            <xs:documentation>The timestamp corresponding to the start of the part</xs:documentation>
          </xs:annotation>
        </xs:attribute>
        <xs:attribute name="end" type="xs:string" use="required">
          <xs:annotation>
            <xs:documentation>The timestamp corresponding to the end of the part</xs:documentation>
          </xs:annotation>
        </xs:attribute>
        <xs:attribute name="timeunit" type="QCodeType">
          <xs:annotation>
            <xs:documentation>The unit used for the start and end timestamps - expressed by a QCode / either the timeunit or the timeunituri attribute MUST be used</xs:documentation>
          </xs:annotation>
        </xs:attribute>
        <xs:attribute name="timeunituri" type="IRIType">
          <xs:annotation>
            <xs:documentation>The unit used for the start and end timestamps - expressed by a URI / either the timeunit or the timeunituri attribute MUST be used</xs:documentation>
          </xs:annotation>
        </xs:attribute>
        <xs:attribute name="renditionref" type="QCodeType">
          <xs:annotation>
            <xs:documentation>Refers to the content rendition with this QCode as rendition attribute value - expressed by a QCode</xs:documentation>
          </xs:annotation>
        </xs:attribute>
        <xs:attribute name="renditionrefuri" type="IRIType">
          <xs:annotation>
            <xs:documentation>Refers to the content rendition with this QCode as rendition attribute value - expressed by a URI</xs:documentation>
          </xs:annotation>
        </xs:attribute>
        <xs:anyAttribute namespace="##other" processContents="lax"/>
      </xs:complexType>
    </xs:element>
    <xs:element name="regionDelim" minOccurs="0">
      <xs:annotation>
        <xs:documentation>A delimiter for a rectangular region in a piece of visual content</xs:documentation>
      </xs:annotation>
      <xs:complexType>
        <xs:attributeGroup ref="commonPowerAttributes"/>
        <xs:attribute name="x" type="xs:integer">
          <xs:annotation>
            <xs:documentation>The x-axis coordinate of the side of the rectangle which has the smaller x-axis coordinate value in the current user coordinate system</xs:documentation>
          </xs:annotation>
        </xs:attribute>
        <xs:attribute name="y" type="xs:integer">
          <xs:annotation>
            <xs:documentation>The y-axis coordinate of the side of the rectangle which has the smaller y-axis coordinate value in the current user coordinate system</xs:documentation>
          </xs:annotation>
        </xs:attribute>
        <xs:attribute name="width" type="xs:integer">
          <xs:annotation>
            <xs:documentation>The width of the rectangle</xs:documentation>
          </xs:annotation>
        </xs:attribute>
        <xs:attribute name="height" type="xs:nonNegativeInteger">
          <xs:annotation>
            <xs:documentation>The height of the rectangle</xs:documentation>
          </xs:annotation>
        </xs:attribute>
        <xs:anyAttribute namespace="##other" processContents="lax"/>
      </xs:complexType>
    </xs:element>
    <xs:element name="role" type="QualPropType" minOccurs="0">
      <xs:annotation>
        <xs:documentation>The role in the overall content stream.</xs:documentation>
      </xs:annotation>
    </xs:element>
    <xs:group ref="AdministrativeMetadataGroup"/>
    <xs:group ref="DescriptiveMetadataGroup"/>
    <xs:element name="partMetaExtProperty" type="Flex2ExtPropType" minOccurs="0" maxOccurs="unbounded">
      <xs:annotation>
        <xs:documentation>Extension Property; the semantics are defined by the concept referenced by the rel attribute. The semantics of the Extension Property must have the same scope as the parent property.</xs:documentation>
      </xs:annotation>
    </xs:element>
    <xs:element ref="signal" minOccurs="0" maxOccurs="unbounded"/>
    <xs:element ref="edNote" minOccurs="0" maxOccurs="unbounded"/>
    <xs:element ref="link" minOccurs="0" maxOccurs="unbounded"/>
    <xs:any namespace="##other" processContents="lax" minOccurs="0" maxOccurs="unbounded">
      <xs:annotation>
        <xs:documentation>Extension point for provider-defined properties from other namespaces</xs:documentation>
      </xs:annotation>
    </xs:any>
  </xs:sequence>
  <xs:attribute name="partid" type="xs:ID" use="optional">
    <xs:annotation>
      <xs:documentation>The identifier of the part</xs:documentation>
    </xs:annotation>
  </xs:attribute>
  <xs:attribute name="creator" type="QCodeType" use="optional">
    <xs:annotation>
      <xs:documentation>If the attribute is empty, specifies which entity (person, organisation or system) will edit the property - expressed by a QCode. If the attribute is non-empty, specifies which entity (person, organisation or system) has edited the property.</xs:documentation>
    </xs:annotation>
  </xs:attribute>
  <xs:attribute name="creatoruri" type="IRIType" use="optional">
    <xs:annotation>
      <xs:documentation>If the attribute is empty, specifies which entity (person, organisation or system) will edit the property - expressed by a URI. If the attribute is non-empty, specifies which entity (person, organisation or system) has edited the property.</xs:documentation>
    </xs:annotation>
  </xs:attribute>
  <xs:attribute name="modified" type="DateOptTimeType" use="optional">
    <xs:annotation>
      <xs:documentation>The date (and, optionally, the time) when the property was last modified. The initial value is the date (and, optionally, the time) of creation of the property.</xs:documentation>
    </xs:annotation>
  </xs:attribute>
  <xs:attribute name="custom" type="xs:boolean" use="optional">
    <xs:annotation>
      <xs:documentation>If set to true the corresponding property was added to the G2 Item for a specific customer or group of customers only. The default value of this property is false which applies when this attribute is not used with the property.</xs:documentation>
    </xs:annotation>
  </xs:attribute>
  <xs:attribute name="how" type="QCodeType" use="optional">
    <xs:annotation>
      <xs:documentation>Indicates by which means the value was extracted from the content - expressed by a QCode</xs:documentation>
    </xs:annotation>
  </xs:attribute>
  <xs:attribute name="howuri" type="IRIType" use="optional">
    <xs:annotation>
      <xs:documentation>Indicates by which means the value was extracted from the content - expressed by a URI</xs:documentation>
    </xs:annotation>
  </xs:attribute>
  <xs:attribute name="why" type="QCodeType" use="optional">
    <xs:annotation>
      <xs:documentation>Why the metadata has been included - expressed by a QCode</xs:documentation>
    </xs:annotation>
  </xs:attribute>
  <xs:attribute name="whyuri" type="IRIType" use="optional">
    <xs:annotation>
      <xs:documentation>Why the metadata has been included - expressed by a URI</xs:documentation>
    </xs:annotation>
  </xs:attribute>
  <xs:attribute name="seq" type="xs:nonNegativeInteger" use="optional">
    <xs:annotation>
      <xs:documentation>The sequence number of the part</xs:documentation>
    </xs:annotation>
  </xs:attribute>
  <xs:attribute name="contentrefs" type="xs:IDREFS" use="optional">
    <xs:annotation>
      <xs:documentation>A list of identifiers of XML elements containing content which is described by this partMeta structure.</xs:documentation>
    </xs:annotation>
  </xs:attribute>
  <xs:attributeGroup ref="i18nAttributes"/>
  <xs:anyAttribute namespace="##other" processContents="lax"/>
</xs:complexType>
Complex Type ContentMetadataAfDType
Namespace http://iptc.org/std/nar/2006-10-01/
Annotations
The type for a  set of metadata properties including Administrative and core Descriptive properties about the content
Diagram
Diagram NewsML-G2_2_22-spec-All-Power_xsd.tmp#commonPowerAttributes NewsML-G2_2_22-spec-All-Power_xsd.tmp#i18nAttributes NewsML-G2_2_22-spec-All-Power_xsd.tmp#icon NewsML-G2_2_22-spec-All-Power_xsd.tmp#urgency NewsML-G2_2_22-spec-All-Power_xsd.tmp#contentCreated NewsML-G2_2_22-spec-All-Power_xsd.tmp#contentModified NewsML-G2_2_22-spec-All-Power_xsd.tmp#located NewsML-G2_2_22-spec-All-Power_xsd.tmp#infoSource NewsML-G2_2_22-spec-All-Power_xsd.tmp#creator NewsML-G2_2_22-spec-All-Power_xsd.tmp#contributor NewsML-G2_2_22-spec-All-Power_xsd.tmp#audience NewsML-G2_2_22-spec-All-Power_xsd.tmp#exclAudience NewsML-G2_2_22-spec-All-Power_xsd.tmp#altId NewsML-G2_2_22-spec-All-Power_xsd.tmp#rating NewsML-G2_2_22-spec-All-Power_xsd.tmp#userInteraction NewsML-G2_2_22-spec-All-Power_xsd.tmp#AdministrativeMetadataGroup NewsML-G2_2_22-spec-All-Power_xsd.tmp#language NewsML-G2_2_22-spec-All-Power_xsd.tmp#genre NewsML-G2_2_22-spec-All-Power_xsd.tmp#keyword NewsML-G2_2_22-spec-All-Power_xsd.tmp#subject NewsML-G2_2_22-spec-All-Power_xsd.tmp#slugline NewsML-G2_2_22-spec-All-Power_xsd.tmp#headline NewsML-G2_2_22-spec-All-Power_xsd.tmp#dateline NewsML-G2_2_22-spec-All-Power_xsd.tmp#by NewsML-G2_2_22-spec-All-Power_xsd.tmp#creditline NewsML-G2_2_22-spec-All-Power_xsd.tmp#description NewsML-G2_2_22-spec-All-Power_xsd.tmp#DescriptiveMetadataGroup NewsML-G2_2_22-spec-All-Power_xsd.tmp#ContentMetadataAfDType_contentMetaExtProperty
Used by
Model
Children altId, audience, by, contentCreated, contentMetaExtProperty, contentModified, contributor, creator, creditline, dateline, description, exclAudience, genre, headline, icon, infoSource, keyword, language, located, rating, slugline, subject, urgency, userInteraction
Attributes
QName Type Use Annotation
creator QCodeType optional
If the attribute is empty, specifies which entity (person, organisation or system) will edit the property - expressed by a QCode. If the attribute is non-empty, specifies which entity (person, organisation or system) has edited the property.
creatoruri IRIType optional
If the attribute is empty, specifies which entity (person, organisation or system) will edit the property - expressed by a URI. If the attribute is non-empty, specifies which entity (person, organisation or system) has edited the property.
custom xs:boolean optional
If set to true the corresponding property was added to the G2 Item for a specific customer or group of customers only. The default value of this property is false which applies when this attribute is not used with the property.
dir restriction of xs:NMTOKEN optional
The directionality of textual content (enumeration: ltr, rtl)
how QCodeType optional
Indicates by which means the value was extracted from the content - expressed by a QCode
howuri IRIType optional
Indicates by which means the value was extracted from the content - expressed by a URI
id xs:ID optional
The local identifier of the property.
modified DateOptTimeType optional
The date (and, optionally, the time) when the property was last modified. The initial value is the date (and, optionally, the time) of creation of the property.
pubconstraint QCodeListType optional
One or many constraints that apply to publishing the value of the property - expressed by a QCode. Each constraint applies to all descendant elements.
pubconstrainturi IRIListType optional
One or many constraints that apply to publishing the value of the property - expressed by a URI. Each constraint applies to all descendant elements.
why QCodeType optional
Why the metadata has been included - expressed by a QCode
whyuri IRIType optional
Why the metadata has been included - expressed by a URI
xml:lang union of(xs:language, restriction of xs:string) optional
Attempting to install the relevant ISO 2- and 3-letter
         codes as the enumerated possible values is probably never
         going to be a realistic possibility.  See
         RFC 3066 at http://www.ietf.org/rfc/rfc3066.txt and the IANA registry
         at http://www.iana.org/assignments/lang-tag-apps.htm for
         further information.

         The union allows for the 'un-declaration' of xml:lang with
         the empty string.
Wildcard: ANY attribute from ANY namespace OTHER than 'http://iptc.org/std/nar/2006-10-01/'
Source
<xs:complexType name="ContentMetadataAfDType">
  <xs:annotation>
    <xs:documentation>The type for a set of metadata properties including Administrative and core Descriptive properties about the content</xs:documentation>
  </xs:annotation>
  <xs:sequence>
    <xs:element ref="icon" minOccurs="0" maxOccurs="unbounded"/>
    <xs:group ref="AdministrativeMetadataGroup"/>
    <xs:group ref="DescriptiveMetadataGroup" minOccurs="0"/>
    <xs:element name="contentMetaExtProperty" type="Flex2ExtPropType" minOccurs="0" maxOccurs="unbounded">
      <xs:annotation>
        <xs:documentation>Extension Property; the semantics are defined by the concept referenced by the rel attribute. The semantics of the Extension Property must have the same scope as the parent property.</xs:documentation>
      </xs:annotation>
    </xs:element>
    <xs:any namespace="##other" processContents="lax" minOccurs="0" maxOccurs="unbounded">
      <xs:annotation>
        <xs:documentation>Extension point for provider-defined properties from other namespaces</xs:documentation>
      </xs:annotation>
    </xs:any>
  </xs:sequence>
  <xs:attributeGroup ref="commonPowerAttributes"/>
  <xs:attributeGroup ref="i18nAttributes"/>
  <xs:anyAttribute namespace="##other" processContents="lax"/>
</xs:complexType>
Complex Type RemoteContentPropType
Namespace http://iptc.org/std/nar/2006-10-01/
Annotations
A type representing the structure of the remoteContent property
Diagram
Diagram NewsML-G2_2_22-spec-All-Power_xsd.tmp#newsContentAttributes NewsML-G2_2_22-spec-All-Power_xsd.tmp#targetResourceAttributes NewsML-G2_2_22-spec-All-Power_xsd.tmp#timeValidityAttributes NewsML-G2_2_22-spec-All-Power_xsd.tmp#newsContentCharacteristics NewsML-G2_2_22-spec-All-Power_xsd.tmp#RemoteContentPropType_language NewsML-G2_2_22-spec-All-Power_xsd.tmp#RemoteContentPropType_channel NewsML-G2_2_22-spec-All-Power_xsd.tmp#altId NewsML-G2_2_22-spec-All-Power_xsd.tmp#altLoc NewsML-G2_2_22-spec-All-Power_xsd.tmp#hash NewsML-G2_2_22-spec-All-Power_xsd.tmp#signal NewsML-G2_2_22-spec-All-Power_xsd.tmp#RemoteContentPropType_remoteContentExtProperty
Used by
Model
channel* , altId* , altLoc* , hash* , signal* , remoteContentExtProperty* , ANY element from ANY namespace OTHER than 'http://iptc.org/std/nar/2006-10-01/'
Children altId, altLoc, channel, hash, remoteContentExtProperty, signal
Attributes
QName Type Use Annotation
audiobitrate xs:positiveInteger optional
The audio bit rate in  bits per second
audiochannels QCodeType optional
The audio sound system - expressed by a QCode
audiochannelsuri IRIType optional
The audio sound system - expressed by a URI
audiocodec QCodeType optional
The applicable codec for audio data - expressed by a QCode
audiocodecuri IRIType optional
The applicable codec for audio data - expressed by a URI
audiosamplerate xs:positiveInteger optional
The number of audio samples per second, expressed as a sampling frequency in Hz
audiosamplesize xs:positiveInteger optional
The number of bits per audio sample
audiovbr xs:boolean optional
An indication that the audio data is encoded with a variable bit rate
colourdepth xs:nonNegativeInteger optional
The bit depth defining the spread of colour data within each sample.
colourindicator QCodeType optional
Indicates whether the still or moving image is coloured or black and white. The recommended vocabulary is the IPTC Colour Indicator NewsCodes http://cv.iptc.org/newscodes/colourindicator/  - expressed by a QCode
colourindicatoruri IRIType optional
Indicates whether the still or moving image is coloured or black and white. The recommended vocabulary is the IPTC Colour Indicator NewsCodes http://cv.iptc.org/newscodes/colourindicator/  - expressed by a URI
colourspace QCodeType optional
The colour space of an image - expressed by a QCode
colourspaceuri IRIType optional
The colour space of an image - expressed by a URI
contenttype xs:string optional
The IANA (Internet Assigned Numbers Authority) MIME type of the target resource.
contenttypevariant xs:string optional
A refinement of a generic content type (i.e. IANA MIME type) by a literal string value.
creator QCodeType optional
If the attribute is empty, specifies which entity (person, organisation or system) will edit the property - expressed by a QCode. If the attribute is non-empty, specifies which entity (person, organisation or system) has edited the property.
creatoruri IRIType optional
If the attribute is empty, specifies which entity (person, organisation or system) will edit the property - expressed by a URI. If the attribute is non-empty, specifies which entity (person, organisation or system) has edited the property.
custom xs:boolean optional
If set to true the corresponding property was added to the G2 Item for a specific customer or group of customers only. The default value of this property is false which applies when this attribute is not used with the property.
duration xs:string optional
The clip duration in time units defined by durationUnit. The default time unit is seconds. Applies to audio-visual content.
durationunit QCodeType optional
If present it defines the time unit for the duration attribute. Only codes for integer value time units of the recommended CV (available at http://cv.iptc.org/newscodes/timeunit/ )  must be applied - expressed by a QCode
durationunituri IRIType optional
If present it defines the time unit for the duration attribute. Only codes for integer value time units of the recommended CV (available at http://cv.iptc.org/newscodes/timeunit/ )  must be applied - expressed by a URI
format QCodeType optional
A refinement of a generic content type (i.e. IANA MIME type) by a value from a controlled vocabulary - expressed by a QCode
formaturi IRIType optional
A refinement of a generic content type (i.e. IANA MIME type) by a value from a controlled vocabulary - expressed by a URI
generated DateOptTimeType optional
The date (and, optionally, the time) when the content was generated
generator xs:string optional
The name and version of the software tool used to generate the content
hascontent xs:boolean optional
Indicates if the digital data of this rendition is available or not.
height xs:nonNegativeInteger optional
The height of visual content.
heightunit QCodeType optional
If present defines the height unit for the heigth - expressed by a QCode
heightunituri IRIType optional
If present defines the height unit for the heigth - expressed by a URI
how QCodeType optional
Indicates by which means the value was extracted from the content - expressed by a QCode
howuri IRIType optional
Indicates by which means the value was extracted from the content - expressed by a URI
href IRIType optional
The locator of the target resource.
id xs:ID optional
The local identifier of the element which MUST be persistent for all versions of the item, i.e. for its entire lifecycle.
language xs:language optional
The language of the remote content
layoutorientation QCodeType optional
Indicates whether the human interpretation of the top of the image is aligned to its short or long side - expressed by a QCode
layoutorientationuri IRIType optional
Indicates whether the human interpretation of the top of the image is aligned to its short or long side - expressed by a URI
linecount xs:nonNegativeInteger optional
The count of lines of textual content
modified DateOptTimeType optional
The date (and, optionally, the time) when the property was last modified. The initial value is the date (and, optionally, the time) of creation of the property.
orientation xs:nonNegativeInteger optional
The orientation of the visual content of an image in regard to the standard rendition of the digital image data
pagecount xs:nonNegativeInteger optional
The count of pages of the content
persistidref xs:string optional
Points to an element inside the target resource which must be identified by an ID attribute having a value which is persistent for all versions of the target resource, i.e. for its entire lifecycle. (added NAR 1.8)
rendition QCodeType optional
The specific rendition of content this component represents - expressed by a QCode
renditionuri IRIType optional
The specific rendition of content this component represents - expressed by a URI
residref xs:string optional
The  provider’s identifier of the target resource.
resolution xs:positiveInteger optional
The recommended printing resolution for an image in dots per inch
size xs:nonNegativeInteger optional
The size in bytes of the target resource.
title xs:string optional
A short natural language name for the target resource.
validfrom DateOptTimeType optional
The date (and, optionally, the time) before which a relationship is not valid.
validto DateOptTimeType optional
The date (and, optionally, the time) after which a relationship is not valid.
version xs:positiveInteger optional
The version of the target resource. By default, the latest revision is retrieved when the link is activated.
videoaspectratio g2normalizedString optional
The video aspect ratio
videoavgbitrate xs:positiveInteger optional
The video average bit rate in bits per second. Used when the bit rate is variable
videocodec QCodeType optional
The applicable codec for video data - expressed by a QCode
videocodecuri IRIType optional
The applicable codec for video data - expressed by a URI
videodefinition QCodeType optional
Indicates which video definition is applied to this rendition of video content - expressed by a QCode - but it does not imply any particular technical characteristics of the video.The recommended vocabulary is the IPTC Video Definition NewsCodes http://cv.iptc.org/newscodes/videodefinition/
videodefinitionuri IRIType optional
Indicates which video definition is applied to this rendition of video content - expressed by a URI - but it does not imply any particular technical characteristics of the video.The recommended vocabulary is the IPTC Video Definition NewsCodes http://cv.iptc.org/newscodes/videodefinition/
videoframerate xs:decimal optional
The number of video frames per second, i.e. the rate at which the material should be shown in order to achieve the intended visual effect
videosampling g2normalizedString optional
The video sampling method
videoscaling QCodeType optional
Indicates how the original content was scaled to this format - expressed by a QCode. The recommended vocabulary is the IPTC Video Scaling NewsCodes http://cv.iptc.org/newscodes/videoscaling/
videoscalinguri IRIType optional
Indicates how the original content was scaled to this format - expressed by a URI. The recommended vocabulary is the IPTC Video Scaling NewsCodes http://cv.iptc.org/newscodes/videoscaling/
videoscan restriction of xs:string optional
The video scan technique, progressive or interlaced
videovbr xs:boolean optional
An indication that video data is encoded with a variable bit rate
why QCodeType optional
Why the metadata has been included - expressed by a QCode
whyuri IRIType optional
Why the metadata has been included - expressed by a URI
width xs:nonNegativeInteger optional
The image width for visual content.
widthunit QCodeType optional
If present defines the width unit for the width - expressed by a QCode
widthunituri IRIType optional
If present defines the width unit for the width - expressed by a URI
wordcount xs:nonNegativeInteger optional
The count of words of textual content.
Wildcard: ANY attribute from ANY namespace OTHER than 'http://iptc.org/std/nar/2006-10-01/'
Source
<xs:complexType name="RemoteContentPropType">
  <xs:annotation>
    <xs:documentation>A type representing the structure of the remoteContent property</xs:documentation>
  </xs:annotation>
  <xs:sequence>
    <xs:element name="channel" minOccurs="0" maxOccurs="unbounded">
      <xs:annotation>
        <xs:documentation>Information about a specific content channel.</xs:documentation>
      </xs:annotation>
      <xs:complexType>
        <xs:attributeGroup ref="commonPowerAttributes"/>
        <xs:attribute name="chnlid" type="xs:positiveInteger">
          <xs:annotation>
            <xs:documentation>A logical identifier of the channel</xs:documentation>
          </xs:annotation>
        </xs:attribute>
        <xs:attribute name="type" type="QCodeType">
          <xs:annotation>
            <xs:documentation>The media type of the data conveyed by the channel - expressed by a QCode</xs:documentation>
          </xs:annotation>
        </xs:attribute>
        <xs:attribute name="typeuri" type="IRIType">
          <xs:annotation>
            <xs:documentation>The media type of the data conveyed by the channel - expressed by a URI</xs:documentation>
          </xs:annotation>
        </xs:attribute>
        <xs:attribute name="role" type="QCodeType">
          <xs:annotation>
            <xs:documentation>The role the data of this channel plays in the scope of the full content - expressed by a QCode</xs:documentation>
          </xs:annotation>
        </xs:attribute>
        <xs:attribute name="roleuri" type="IRIType">
          <xs:annotation>
            <xs:documentation>The role the data of this channel plays in the scope of the full content - expressed by a URI</xs:documentation>
          </xs:annotation>
        </xs:attribute>
        <xs:attribute name="language" type="xs:language">
          <xs:annotation>
            <xs:documentation>The language associated with the content of the channel</xs:documentation>
          </xs:annotation>
        </xs:attribute>
        <xs:attributeGroup ref="newsContentCharacteristics"/>
        <xs:attribute name="g2flag" type="xs:string" use="optional" fixed="RCONT">
          <xs:annotation>
            <xs:documentation>DO NOT USE this attribute, for G2 internal maintenance purposes only.</xs:documentation>
          </xs:annotation>
        </xs:attribute>
      </xs:complexType>
    </xs:element>
    <!-- NAR-EV-1.3.5 : add altId to remoteContent-->
    <xs:element ref="altId" minOccurs="0" maxOccurs="unbounded"/>
    <!-- NAR-EV-1.3.4 : add altLoc to remoteContent-->
    <xs:element ref="altLoc" minOccurs="0" maxOccurs="unbounded"/>
    <xs:element ref="hash" minOccurs="0" maxOccurs="unbounded"/>
    <xs:element ref="signal" minOccurs="0" maxOccurs="unbounded"/>
    <xs:element name="remoteContentExtProperty" type="Flex2ExtPropType" minOccurs="0" maxOccurs="unbounded">
      <xs:annotation>
        <xs:documentation>Extension Property; the semantics are defined by the concept referenced by the rel attribute. The semantics of the Extension Property must have the same scope as the parent property.</xs:documentation>
      </xs:annotation>
    </xs:element>
    <xs:any namespace="##other" processContents="lax" minOccurs="0" maxOccurs="unbounded">
      <xs:annotation>
        <xs:documentation>Extension point for provider-defined properties from other namespaces</xs:documentation>
      </xs:annotation>
    </xs:any>
  </xs:sequence>
  <xs:attributeGroup ref="newsContentAttributes"/>
  <xs:attributeGroup ref="targetResourceAttributes"/>
  <xs:attributeGroup ref="timeValidityAttributes"/>
  <xs:attributeGroup ref="newsContentCharacteristics"/>
  <xs:attribute name="language" type="xs:language">
    <xs:annotation>
      <xs:documentation>The language of the remote content</xs:documentation>
    </xs:annotation>
  </xs:attribute>
  <xs:anyAttribute namespace="##other" processContents="lax"/>
</xs:complexType>
Complex Type ContentMetadataCatType
Namespace http://iptc.org/std/nar/2006-10-01/
Annotations
The type for a set of metadata properties of a catalog item
Diagram
Diagram NewsML-G2_2_22-spec-All-Power_xsd.tmp#commonPowerAttributes NewsML-G2_2_22-spec-All-Power_xsd.tmp#i18nAttributes NewsML-G2_2_22-spec-All-Power_xsd.tmp#contentCreated NewsML-G2_2_22-spec-All-Power_xsd.tmp#contentModified NewsML-G2_2_22-spec-All-Power_xsd.tmp#creator NewsML-G2_2_22-spec-All-Power_xsd.tmp#contributor NewsML-G2_2_22-spec-All-Power_xsd.tmp#altId
Used by
Model
contentCreated{0,1} , contentModified{0,1} , (creator | contributor | altId) , ANY element from ANY namespace OTHER than 'http://iptc.org/std/nar/2006-10-01/'
Children altId, contentCreated, contentModified, contributor, creator
Attributes
QName Type Use Annotation
creator QCodeType optional
If the attribute is empty, specifies which entity (person, organisation or system) will edit the property - expressed by a QCode. If the attribute is non-empty, specifies which entity (person, organisation or system) has edited the property.
creatoruri IRIType optional
If the attribute is empty, specifies which entity (person, organisation or system) will edit the property - expressed by a URI. If the attribute is non-empty, specifies which entity (person, organisation or system) has edited the property.
custom xs:boolean optional
If set to true the corresponding property was added to the G2 Item for a specific customer or group of customers only. The default value of this property is false which applies when this attribute is not used with the property.
dir restriction of xs:NMTOKEN optional
The directionality of textual content (enumeration: ltr, rtl)
how QCodeType optional
Indicates by which means the value was extracted from the content - expressed by a QCode
howuri IRIType optional
Indicates by which means the value was extracted from the content - expressed by a URI
id xs:ID optional
The local identifier of the property.
modified DateOptTimeType optional
The date (and, optionally, the time) when the property was last modified. The initial value is the date (and, optionally, the time) of creation of the property.
pubconstraint QCodeListType optional
One or many constraints that apply to publishing the value of the property - expressed by a QCode. Each constraint applies to all descendant elements.
pubconstrainturi IRIListType optional
One or many constraints that apply to publishing the value of the property - expressed by a URI. Each constraint applies to all descendant elements.
why QCodeType optional
Why the metadata has been included - expressed by a QCode
whyuri IRIType optional
Why the metadata has been included - expressed by a URI
xml:lang union of(xs:language, restriction of xs:string) optional
Attempting to install the relevant ISO 2- and 3-letter
         codes as the enumerated possible values is probably never
         going to be a realistic possibility.  See
         RFC 3066 at http://www.ietf.org/rfc/rfc3066.txt and the IANA registry
         at http://www.iana.org/assignments/lang-tag-apps.htm for
         further information.

         The union allows for the 'un-declaration' of xml:lang with
         the empty string.
Wildcard: ANY attribute from ANY namespace OTHER than 'http://iptc.org/std/nar/2006-10-01/'
Source
<xs:complexType name="ContentMetadataCatType">
  <xs:annotation>
    <xs:documentation>The type for a set of metadata properties of a catalog item</xs:documentation>
  </xs:annotation>
  <xs:sequence>
    <xs:element ref="contentCreated" minOccurs="0"/>
    <xs:element ref="contentModified" minOccurs="0"/>
    <xs:choice minOccurs="0" maxOccurs="unbounded">
      <xs:element ref="creator"/>
      <xs:element ref="contributor"/>
      <xs:element ref="altId"/>
    </xs:choice>
    <xs:any namespace="##other" processContents="lax" minOccurs="0" maxOccurs="unbounded">
      <xs:annotation>
        <xs:documentation>Extension point for provider-defined properties from other namespaces</xs:documentation>
      </xs:annotation>
    </xs:any>
  </xs:sequence>
  <xs:attributeGroup ref="commonPowerAttributes"/>
  <xs:attributeGroup ref="i18nAttributes"/>
  <xs:anyAttribute namespace="##other" processContents="lax"/>
</xs:complexType>
Complex Type StringType
Namespace http://iptc.org/std/nar/2006-10-01/
Annotations
The type of a string value. Type defined in this XML Schema only
Diagram
Diagram NewsML-G2_2_22-spec-All-Power_xsd.tmp#commonPowerAttributes
Type extension of xs:string
Used by
Attributes
QName Type Use Annotation
creator QCodeType optional
If the attribute is empty, specifies which entity (person, organisation or system) will edit the property - expressed by a QCode. If the attribute is non-empty, specifies which entity (person, organisation or system) has edited the property.
creatoruri IRIType optional
If the attribute is empty, specifies which entity (person, organisation or system) will edit the property - expressed by a URI. If the attribute is non-empty, specifies which entity (person, organisation or system) has edited the property.
custom xs:boolean optional
If set to true the corresponding property was added to the G2 Item for a specific customer or group of customers only. The default value of this property is false which applies when this attribute is not used with the property.
how QCodeType optional
Indicates by which means the value was extracted from the content - expressed by a QCode
howuri IRIType optional
Indicates by which means the value was extracted from the content - expressed by a URI
id xs:ID optional
The local identifier of the property.
modified DateOptTimeType optional
The date (and, optionally, the time) when the property was last modified. The initial value is the date (and, optionally, the time) of creation of the property.
pubconstraint QCodeListType optional
One or many constraints that apply to publishing the value of the property - expressed by a QCode. Each constraint applies to all descendant elements.
pubconstrainturi IRIListType optional
One or many constraints that apply to publishing the value of the property - expressed by a URI. Each constraint applies to all descendant elements.
why QCodeType optional
Why the metadata has been included - expressed by a QCode
whyuri IRIType optional
Why the metadata has been included - expressed by a URI
Wildcard: ANY attribute from ANY namespace OTHER than 'http://iptc.org/std/nar/2006-10-01/'
Source
<xs:complexType name="StringType">
  <xs:annotation>
    <xs:documentation>The type of a string value. Type defined in this XML Schema only</xs:documentation>
  </xs:annotation>
  <xs:simpleContent>
    <xs:extension base="xs:string">
      <xs:attributeGroup ref="commonPowerAttributes"/>
      <xs:anyAttribute namespace="##other" processContents="lax"/>
    </xs:extension>
  </xs:simpleContent>
</xs:complexType>
Complex Type ContentMetadataType
Namespace http://iptc.org/std/nar/2006-10-01/
Annotations
The type for a  basic set of metadata properties about the content
Diagram
Diagram NewsML-G2_2_22-spec-All-Power_xsd.tmp#commonPowerAttributes NewsML-G2_2_22-spec-All-Power_xsd.tmp#i18nAttributes NewsML-G2_2_22-spec-All-Power_xsd.tmp#icon NewsML-G2_2_22-spec-All-Power_xsd.tmp#urgency NewsML-G2_2_22-spec-All-Power_xsd.tmp#contentCreated NewsML-G2_2_22-spec-All-Power_xsd.tmp#contentModified NewsML-G2_2_22-spec-All-Power_xsd.tmp#located NewsML-G2_2_22-spec-All-Power_xsd.tmp#infoSource NewsML-G2_2_22-spec-All-Power_xsd.tmp#creator NewsML-G2_2_22-spec-All-Power_xsd.tmp#contributor NewsML-G2_2_22-spec-All-Power_xsd.tmp#audience NewsML-G2_2_22-spec-All-Power_xsd.tmp#exclAudience NewsML-G2_2_22-spec-All-Power_xsd.tmp#altId NewsML-G2_2_22-spec-All-Power_xsd.tmp#rating NewsML-G2_2_22-spec-All-Power_xsd.tmp#userInteraction NewsML-G2_2_22-spec-All-Power_xsd.tmp#AdministrativeMetadataGroup NewsML-G2_2_22-spec-All-Power_xsd.tmp#contentMetaExtProperty
Model
icon* , urgency{0,1} , contentCreated{0,1} , contentModified{0,1} , (located | infoSource | creator | contributor | audience | exclAudience | altId | rating | userInteraction) , contentMetaExtProperty* , ANY element from ANY namespace OTHER than 'http://iptc.org/std/nar/2006-10-01/'
Children altId, audience, contentCreated, contentMetaExtProperty, contentModified, contributor, creator, exclAudience, icon, infoSource, located, rating, urgency, userInteraction
Attributes
QName Type Use Annotation
creator QCodeType optional
If the attribute is empty, specifies which entity (person, organisation or system) will edit the property - expressed by a QCode. If the attribute is non-empty, specifies which entity (person, organisation or system) has edited the property.
creatoruri IRIType optional
If the attribute is empty, specifies which entity (person, organisation or system) will edit the property - expressed by a URI. If the attribute is non-empty, specifies which entity (person, organisation or system) has edited the property.
custom xs:boolean optional
If set to true the corresponding property was added to the G2 Item for a specific customer or group of customers only. The default value of this property is false which applies when this attribute is not used with the property.
dir restriction of xs:NMTOKEN optional
The directionality of textual content (enumeration: ltr, rtl)
how QCodeType optional
Indicates by which means the value was extracted from the content - expressed by a QCode
howuri IRIType optional
Indicates by which means the value was extracted from the content - expressed by a URI
id xs:ID optional
The local identifier of the property.
modified DateOptTimeType optional
The date (and, optionally, the time) when the property was last modified. The initial value is the date (and, optionally, the time) of creation of the property.
pubconstraint QCodeListType optional
One or many constraints that apply to publishing the value of the property - expressed by a QCode. Each constraint applies to all descendant elements.
pubconstrainturi IRIListType optional
One or many constraints that apply to publishing the value of the property - expressed by a URI. Each constraint applies to all descendant elements.
why QCodeType optional
Why the metadata has been included - expressed by a QCode
whyuri IRIType optional
Why the metadata has been included - expressed by a URI
xml:lang union of(xs:language, restriction of xs:string) optional
Attempting to install the relevant ISO 2- and 3-letter
         codes as the enumerated possible values is probably never
         going to be a realistic possibility.  See
         RFC 3066 at http://www.ietf.org/rfc/rfc3066.txt and the IANA registry
         at http://www.iana.org/assignments/lang-tag-apps.htm for
         further information.

         The union allows for the 'un-declaration' of xml:lang with
         the empty string.
Wildcard: ANY attribute from ANY namespace OTHER than 'http://iptc.org/std/nar/2006-10-01/'
Source
<xs:complexType name="ContentMetadataType">
  <xs:annotation>
    <xs:documentation>The type for a basic set of metadata properties about the content</xs:documentation>
  </xs:annotation>
  <xs:sequence>
    <xs:element ref="icon" minOccurs="0" maxOccurs="unbounded"/>
    <xs:group ref="AdministrativeMetadataGroup"/>
    <xs:element ref="contentMetaExtProperty" minOccurs="0" maxOccurs="unbounded"/>
    <xs:any namespace="##other" processContents="lax" minOccurs="0" maxOccurs="unbounded">
      <xs:annotation>
        <xs:documentation>Extension point for provider-defined properties from other namespaces</xs:documentation>
      </xs:annotation>
    </xs:any>
  </xs:sequence>
  <xs:attributeGroup ref="commonPowerAttributes"/>
  <xs:attributeGroup ref="i18nAttributes"/>
  <xs:anyAttribute namespace="##other" processContents="lax"/>
</xs:complexType>
Complex Type OrganisationLocationType
Namespace http://iptc.org/std/nar/2006-10-01/
Annotations
The type for a location of an organisation (Type defined in this XML Schema only)
Diagram
Diagram NewsML-G2_2_22-spec-All-Power_xsd.tmp#flexAttributes NewsML-G2_2_22-spec-All-Power_xsd.tmp#commonPowerAttributes NewsML-G2_2_22-spec-All-Power_xsd.tmp#i18nAttributes NewsML-G2_2_22-spec-All-Power_xsd.tmp#name NewsML-G2_2_22-spec-All-Power_xsd.tmp#definition NewsML-G2_2_22-spec-All-Power_xsd.tmp#note NewsML-G2_2_22-spec-All-Power_xsd.tmp#facet NewsML-G2_2_22-spec-All-Power_xsd.tmp#remoteInfo NewsML-G2_2_22-spec-All-Power_xsd.tmp#hierarchyInfo NewsML-G2_2_22-spec-All-Power_xsd.tmp#ConceptDefinitionGroup NewsML-G2_2_22-spec-All-Power_xsd.tmp#sameAs NewsML-G2_2_22-spec-All-Power_xsd.tmp#broader NewsML-G2_2_22-spec-All-Power_xsd.tmp#narrower NewsML-G2_2_22-spec-All-Power_xsd.tmp#related NewsML-G2_2_22-spec-All-Power_xsd.tmp#ConceptRelationshipsGroup NewsML-G2_2_22-spec-All-Power_xsd.tmp#geoAreaDetails NewsML-G2_2_22-spec-All-Power_xsd.tmp#POIDetails NewsML-G2_2_22-spec-All-Power_xsd.tmp#FlexLocationPropType NewsML-G2_2_22-spec-All-Power_xsd.tmp#timeValidityAttributes
Type extension of FlexLocationPropType
Type hierarchy
Model
(name | definition | note | facet | remoteInfo | hierarchyInfo) , (sameAs | broader | narrower | related) , (geoAreaDetails | POIDetails) , ANY element from ANY namespace OTHER than 'http://iptc.org/std/nar/2006-10-01/'
Children POIDetails, broader, definition, facet, geoAreaDetails, hierarchyInfo, name, narrower, note, related, remoteInfo, sameAs
Attributes
QName Type Use Annotation
creator QCodeType optional
If the attribute is empty, specifies which entity (person, organisation or system) will edit the property - expressed by a QCode. If the attribute is non-empty, specifies which entity (person, organisation or system) has edited the property.
creatoruri IRIType optional
If the attribute is empty, specifies which entity (person, organisation or system) will edit the property - expressed by a URI. If the attribute is non-empty, specifies which entity (person, organisation or system) has edited the property.
custom xs:boolean optional
If set to true the corresponding property was added to the G2 Item for a specific customer or group of customers only. The default value of this property is false which applies when this attribute is not used with the property.
dir restriction of xs:NMTOKEN optional
The directionality of textual content (enumeration: ltr, rtl)
how QCodeType optional
Indicates by which means the value was extracted from the content - expressed by a QCode
howuri IRIType optional
Indicates by which means the value was extracted from the content - expressed by a URI
id xs:ID optional
The local identifier of the property.
literal g2normalizedString optional
A free-text value assigned as property value.
modified DateOptTimeType optional
The date (and, optionally, the time) when the property was last modified. The initial value is the date (and, optionally, the time) of creation of the property.
pubconstraint QCodeListType optional
One or many constraints that apply to publishing the value of the property - expressed by a QCode. Each constraint applies to all descendant elements.
pubconstrainturi IRIListType optional
One or many constraints that apply to publishing the value of the property - expressed by a URI. Each constraint applies to all descendant elements.
qcode QCodeType optional
A qualified code which identifies a concept.
type QCodeType optional
The type of the concept assigned as controlled property value - expressed by a QCode
typeuri IRIType optional
The type of the concept assigned as controlled property value - expressed by a URI
uri IRIType optional
A URI which identifies a concept.
validfrom DateOptTimeType optional
The date (and, optionally, the time) before which a relationship is not valid.
validto DateOptTimeType optional
The date (and, optionally, the time) after which a relationship is not valid.
why QCodeType optional
Why the metadata has been included - expressed by a QCode
whyuri IRIType optional
Why the metadata has been included - expressed by a URI
xml:lang union of(xs:language, restriction of xs:string) optional
Attempting to install the relevant ISO 2- and 3-letter
         codes as the enumerated possible values is probably never
         going to be a realistic possibility.  See
         RFC 3066 at http://www.ietf.org/rfc/rfc3066.txt and the IANA registry
         at http://www.iana.org/assignments/lang-tag-apps.htm for
         further information.

         The union allows for the 'un-declaration' of xml:lang with
         the empty string.
Wildcard: ANY attribute from ANY namespace OTHER than 'http://iptc.org/std/nar/2006-10-01/'
Source
<xs:complexType name="OrganisationLocationType">
  <xs:annotation>
    <xs:documentation>The type for a location of an organisation (Type defined in this XML Schema only)</xs:documentation>
  </xs:annotation>
  <xs:complexContent>
    <xs:extension base="FlexLocationPropType">
      <xs:attributeGroup ref="timeValidityAttributes"/>
    </xs:extension>
  </xs:complexContent>
</xs:complexType>
Simple Type EmptyStringType
Namespace http://iptc.org/std/nar/2006-10-01/
Annotations
The base typ for an empty string
Diagram
Diagram
Type restriction of xs:string
Facets
length 0
Source
<xs:simpleType name="EmptyStringType">
  <xs:annotation>
    <xs:documentation>The base typ for an empty string</xs:documentation>
  </xs:annotation>
  <xs:restriction base="xs:string">
    <xs:length value="0"/>
  </xs:restriction>
</xs:simpleType>
Complex Type TypedQualPropType
Namespace http://iptc.org/std/nar/2006-10-01/
Annotations
The type for a property with a QCode, a type and optional names
Diagram
Diagram NewsML-G2_2_22-spec-All-Power_xsd.tmp#commonPowerAttributes NewsML-G2_2_22-spec-All-Power_xsd.tmp#QCodePropType_qcode NewsML-G2_2_22-spec-All-Power_xsd.tmp#QCodePropType_uri NewsML-G2_2_22-spec-All-Power_xsd.tmp#QCodePropType NewsML-G2_2_22-spec-All-Power_xsd.tmp#i18nAttributes NewsML-G2_2_22-spec-All-Power_xsd.tmp#name NewsML-G2_2_22-spec-All-Power_xsd.tmp#hierarchyInfo NewsML-G2_2_22-spec-All-Power_xsd.tmp#QualPropType NewsML-G2_2_22-spec-All-Power_xsd.tmp#TypedQualPropType_type NewsML-G2_2_22-spec-All-Power_xsd.tmp#TypedQualPropType_typeuri
Type extension of QualPropType
Type hierarchy
Model
Children hierarchyInfo, name
Attributes
QName Type Use Annotation
creator QCodeType optional
If the attribute is empty, specifies which entity (person, organisation or system) will edit the property - expressed by a QCode. If the attribute is non-empty, specifies which entity (person, organisation or system) has edited the property.
creatoruri IRIType optional
If the attribute is empty, specifies which entity (person, organisation or system) will edit the property - expressed by a URI. If the attribute is non-empty, specifies which entity (person, organisation or system) has edited the property.
custom xs:boolean optional
If set to true the corresponding property was added to the G2 Item for a specific customer or group of customers only. The default value of this property is false which applies when this attribute is not used with the property.
dir restriction of xs:NMTOKEN optional
The directionality of textual content (enumeration: ltr, rtl)
how QCodeType optional
Indicates by which means the value was extracted from the content - expressed by a QCode
howuri IRIType optional
Indicates by which means the value was extracted from the content - expressed by a URI
id xs:ID optional
The local identifier of the property.
modified DateOptTimeType optional
The date (and, optionally, the time) when the property was last modified. The initial value is the date (and, optionally, the time) of creation of the property.
pubconstraint QCodeListType optional
One or many constraints that apply to publishing the value of the property - expressed by a QCode. Each constraint applies to all descendant elements.
pubconstrainturi IRIListType optional
One or many constraints that apply to publishing the value of the property - expressed by a URI. Each constraint applies to all descendant elements.
qcode QCodeType optional
A qualified code which identifies a concept  - either the  qcode or the uri attribute MUST be used
type QCodeType optional
The type of the concept assigned as property value - expressed by a QCode
typeuri IRIType optional
The type of the concept assigned as property value - expressed by a URI
uri IRIType optional
A URI which identifies a concept  - either the  qcode or the uri attribute MUST be used
why QCodeType optional
Why the metadata has been included - expressed by a QCode
whyuri IRIType optional
Why the metadata has been included - expressed by a URI
xml:lang union of(xs:language, restriction of xs:string) optional
Attempting to install the relevant ISO 2- and 3-letter
         codes as the enumerated possible values is probably never
         going to be a realistic possibility.  See
         RFC 3066 at http://www.ietf.org/rfc/rfc3066.txt and the IANA registry
         at http://www.iana.org/assignments/lang-tag-apps.htm for
         further information.

         The union allows for the 'un-declaration' of xml:lang with
         the empty string.
Wildcard: ANY attribute from ANY namespace OTHER than 'http://iptc.org/std/nar/2006-10-01/'
Source
<xs:complexType name="TypedQualPropType">
  <xs:annotation>
    <xs:documentation>The type for a property with a QCode, a type and optional names</xs:documentation>
  </xs:annotation>
  <xs:complexContent>
    <xs:extension base="QualPropType">
      <xs:attribute name="type" type="QCodeType" use="optional">
        <xs:annotation>
          <xs:documentation>The type of the concept assigned as property value - expressed by a QCode</xs:documentation>
        </xs:annotation>
      </xs:attribute>
      <xs:attribute name="typeuri" type="IRIType" use="optional">
        <xs:annotation>
          <xs:documentation>The type of the concept assigned as property value - expressed by a URI</xs:documentation>
        </xs:annotation>
      </xs:attribute>
    </xs:extension>
  </xs:complexContent>
</xs:complexType>
Complex Type FlexProp2Type
Namespace http://iptc.org/std/nar/2006-10-01/
Annotations
Flexible type for related concepts for both controlled and uncontrolled values
Diagram
Diagram NewsML-G2_2_22-spec-All-Power_xsd.tmp#commonPowerAttributes NewsML-G2_2_22-spec-All-Power_xsd.tmp#flexAttributes NewsML-G2_2_22-spec-All-Power_xsd.tmp#i18nAttributes NewsML-G2_2_22-spec-All-Power_xsd.tmp#name NewsML-G2_2_22-spec-All-Power_xsd.tmp#hierarchyInfo NewsML-G2_2_22-spec-All-Power_xsd.tmp#sameAs
Used by
Complex Type FlexRelatedPropType
Model
Children hierarchyInfo, name, sameAs
Attributes
QName Type Use Annotation
creator QCodeType optional
If the attribute is empty, specifies which entity (person, organisation or system) will edit the property - expressed by a QCode. If the attribute is non-empty, specifies which entity (person, organisation or system) has edited the property.
creatoruri IRIType optional
If the attribute is empty, specifies which entity (person, organisation or system) will edit the property - expressed by a URI. If the attribute is non-empty, specifies which entity (person, organisation or system) has edited the property.
custom xs:boolean optional
If set to true the corresponding property was added to the G2 Item for a specific customer or group of customers only. The default value of this property is false which applies when this attribute is not used with the property.
dir restriction of xs:NMTOKEN optional
The directionality of textual content (enumeration: ltr, rtl)
how QCodeType optional
Indicates by which means the value was extracted from the content - expressed by a QCode
howuri IRIType optional
Indicates by which means the value was extracted from the content - expressed by a URI
id xs:ID optional
The local identifier of the property.
literal g2normalizedString optional
A free-text value assigned as property value.
modified DateOptTimeType optional
The date (and, optionally, the time) when the property was last modified. The initial value is the date (and, optionally, the time) of creation of the property.
pubconstraint QCodeListType optional
One or many constraints that apply to publishing the value of the property - expressed by a QCode. Each constraint applies to all descendant elements.
pubconstrainturi IRIListType optional
One or many constraints that apply to publishing the value of the property - expressed by a URI. Each constraint applies to all descendant elements.
qcode QCodeType optional
A qualified code which identifies a concept.
type QCodeType optional
The type of the concept assigned as controlled property value - expressed by a QCode
typeuri IRIType optional
The type of the concept assigned as controlled property value - expressed by a URI
uri IRIType optional
A URI which identifies a concept.
why QCodeType optional
Why the metadata has been included - expressed by a QCode
whyuri IRIType optional
Why the metadata has been included - expressed by a URI
xml:lang union of(xs:language, restriction of xs:string) optional
Attempting to install the relevant ISO 2- and 3-letter
         codes as the enumerated possible values is probably never
         going to be a realistic possibility.  See
         RFC 3066 at http://www.ietf.org/rfc/rfc3066.txt and the IANA registry
         at http://www.iana.org/assignments/lang-tag-apps.htm for
         further information.

         The union allows for the 'un-declaration' of xml:lang with
         the empty string.
Wildcard: ANY attribute from ANY namespace OTHER than 'http://iptc.org/std/nar/2006-10-01/'
Source
<xs:complexType name="FlexProp2Type">
  <xs:annotation>
    <xs:documentation>Flexible type for related concepts for both controlled and uncontrolled values</xs:documentation>
  </xs:annotation>
  <xs:choice minOccurs="0" maxOccurs="unbounded">
    <xs:element ref="name"/>
    <xs:element ref="hierarchyInfo"/>
    <xs:element ref="sameAs"/>
  </xs:choice>
  <xs:attributeGroup ref="commonPowerAttributes"/>
  <xs:attributeGroup ref="flexAttributes"/>
  <xs:attributeGroup ref="i18nAttributes"/>
  <xs:anyAttribute namespace="##other" processContents="lax"/>
</xs:complexType>
Complex Type FlexRelatedPropType
Namespace http://iptc.org/std/nar/2006-10-01/
Annotations
Flexible generic type for both controlled and uncontrolled values of a related concept
Diagram
Diagram NewsML-G2_2_22-spec-All-Power_xsd.tmp#commonPowerAttributes NewsML-G2_2_22-spec-All-Power_xsd.tmp#flexAttributes NewsML-G2_2_22-spec-All-Power_xsd.tmp#i18nAttributes NewsML-G2_2_22-spec-All-Power_xsd.tmp#name NewsML-G2_2_22-spec-All-Power_xsd.tmp#hierarchyInfo NewsML-G2_2_22-spec-All-Power_xsd.tmp#sameAs NewsML-G2_2_22-spec-All-Power_xsd.tmp#FlexProp2Type NewsML-G2_2_22-spec-All-Power_xsd.tmp#FlexRelatedPropType_rel NewsML-G2_2_22-spec-All-Power_xsd.tmp#FlexRelatedPropType_reluri
Type extension of FlexProp2Type
Type hierarchy
Model
Children hierarchyInfo, name, sameAs
Attributes
QName Type Use Annotation
creator QCodeType optional
If the attribute is empty, specifies which entity (person, organisation or system) will edit the property - expressed by a QCode. If the attribute is non-empty, specifies which entity (person, organisation or system) has edited the property.
creatoruri IRIType optional
If the attribute is empty, specifies which entity (person, organisation or system) will edit the property - expressed by a URI. If the attribute is non-empty, specifies which entity (person, organisation or system) has edited the property.
custom xs:boolean optional
If set to true the corresponding property was added to the G2 Item for a specific customer or group of customers only. The default value of this property is false which applies when this attribute is not used with the property.
dir restriction of xs:NMTOKEN optional
The directionality of textual content (enumeration: ltr, rtl)
how QCodeType optional
Indicates by which means the value was extracted from the content - expressed by a QCode
howuri IRIType optional
Indicates by which means the value was extracted from the content - expressed by a URI
id xs:ID optional
The local identifier of the property.
literal g2normalizedString optional
A free-text value assigned as property value.
modified DateOptTimeType optional
The date (and, optionally, the time) when the property was last modified. The initial value is the date (and, optionally, the time) of creation of the property.
pubconstraint QCodeListType optional
One or many constraints that apply to publishing the value of the property - expressed by a QCode. Each constraint applies to all descendant elements.
pubconstrainturi IRIListType optional
One or many constraints that apply to publishing the value of the property - expressed by a URI. Each constraint applies to all descendant elements.
qcode QCodeType optional
A qualified code which identifies a concept.
rel QCodeType optional
The identifier of the relationship between the concept containing the related property and the concept identified by the related value - expressed by a QCode
reluri IRIType optional
The identifier of the relationship between the concept containing the related property and the concept identified by the related value - expressed by a URI
type QCodeType optional
The type of the concept assigned as controlled property value - expressed by a QCode
typeuri IRIType optional
The type of the concept assigned as controlled property value - expressed by a URI
uri IRIType optional
A URI which identifies a concept.
why QCodeType optional
Why the metadata has been included - expressed by a QCode
whyuri IRIType optional
Why the metadata has been included - expressed by a URI
xml:lang union of(xs:language, restriction of xs:string) optional
Attempting to install the relevant ISO 2- and 3-letter
         codes as the enumerated possible values is probably never
         going to be a realistic possibility.  See
         RFC 3066 at http://www.ietf.org/rfc/rfc3066.txt and the IANA registry
         at http://www.iana.org/assignments/lang-tag-apps.htm for
         further information.

         The union allows for the 'un-declaration' of xml:lang with
         the empty string.
Wildcard: ANY attribute from ANY namespace OTHER than 'http://iptc.org/std/nar/2006-10-01/'
Source
<xs:complexType name="FlexRelatedPropType">
  <xs:annotation>
    <xs:documentation>Flexible generic type for both controlled and uncontrolled values of a related concept</xs:documentation>
  </xs:annotation>
  <xs:complexContent>
    <xs:extension base="FlexProp2Type">
      <xs:attribute name="rel" type="QCodeType" use="optional">
        <xs:annotation>
          <xs:documentation>The identifier of the relationship between the concept containing the related property and the concept identified by the related value - expressed by a QCode</xs:documentation>
        </xs:annotation>
      </xs:attribute>
      <xs:attribute name="reluri" type="IRIType" use="optional">
        <xs:annotation>
          <xs:documentation>The identifier of the relationship between the concept containing the related property and the concept identified by the related value - expressed by a URI</xs:documentation>
        </xs:annotation>
      </xs:attribute>
    </xs:extension>
  </xs:complexContent>
</xs:complexType>
Complex Type FlexGeoAreaPropType
Namespace http://iptc.org/std/nar/2006-10-01/
Annotations
Flexible geopolitical area data type for both controlled and uncontrolled values
Diagram
Diagram NewsML-G2_2_22-spec-All-Power_xsd.tmp#commonPowerAttributes NewsML-G2_2_22-spec-All-Power_xsd.tmp#flexAttributes NewsML-G2_2_22-spec-All-Power_xsd.tmp#i18nAttributes NewsML-G2_2_22-spec-All-Power_xsd.tmp#name NewsML-G2_2_22-spec-All-Power_xsd.tmp#definition NewsML-G2_2_22-spec-All-Power_xsd.tmp#note NewsML-G2_2_22-spec-All-Power_xsd.tmp#facet NewsML-G2_2_22-spec-All-Power_xsd.tmp#remoteInfo NewsML-G2_2_22-spec-All-Power_xsd.tmp#hierarchyInfo NewsML-G2_2_22-spec-All-Power_xsd.tmp#ConceptDefinitionGroup NewsML-G2_2_22-spec-All-Power_xsd.tmp#sameAs NewsML-G2_2_22-spec-All-Power_xsd.tmp#broader NewsML-G2_2_22-spec-All-Power_xsd.tmp#narrower NewsML-G2_2_22-spec-All-Power_xsd.tmp#related NewsML-G2_2_22-spec-All-Power_xsd.tmp#ConceptRelationshipsGroup NewsML-G2_2_22-spec-All-Power_xsd.tmp#geoAreaDetails
Model
(name | definition | note | facet | remoteInfo | hierarchyInfo) , (sameAs | broader | narrower | related) , geoAreaDetails{0,1} , ANY element from ANY namespace OTHER than 'http://iptc.org/std/nar/2006-10-01/'
Children broader, definition, facet, geoAreaDetails, hierarchyInfo, name, narrower, note, related, remoteInfo, sameAs
Attributes
QName Type Use Annotation
creator QCodeType optional
If the attribute is empty, specifies which entity (person, organisation or system) will edit the property - expressed by a QCode. If the attribute is non-empty, specifies which entity (person, organisation or system) has edited the property.
creatoruri IRIType optional
If the attribute is empty, specifies which entity (person, organisation or system) will edit the property - expressed by a URI. If the attribute is non-empty, specifies which entity (person, organisation or system) has edited the property.
custom xs:boolean optional
If set to true the corresponding property was added to the G2 Item for a specific customer or group of customers only. The default value of this property is false which applies when this attribute is not used with the property.
dir restriction of xs:NMTOKEN optional
The directionality of textual content (enumeration: ltr, rtl)
how QCodeType optional
Indicates by which means the value was extracted from the content - expressed by a QCode
howuri IRIType optional
Indicates by which means the value was extracted from the content - expressed by a URI
id xs:ID optional
The local identifier of the property.
literal g2normalizedString optional
A free-text value assigned as property value.
modified DateOptTimeType optional
The date (and, optionally, the time) when the property was last modified. The initial value is the date (and, optionally, the time) of creation of the property.
pubconstraint QCodeListType optional
One or many constraints that apply to publishing the value of the property - expressed by a QCode. Each constraint applies to all descendant elements.
pubconstrainturi IRIListType optional
One or many constraints that apply to publishing the value of the property - expressed by a URI. Each constraint applies to all descendant elements.
qcode QCodeType optional
A qualified code which identifies a concept.
type QCodeType optional
The type of the concept assigned as controlled property value - expressed by a QCode
typeuri IRIType optional
The type of the concept assigned as controlled property value - expressed by a URI
uri IRIType optional
A URI which identifies a concept.
why QCodeType optional
Why the metadata has been included - expressed by a QCode
whyuri IRIType optional
Why the metadata has been included - expressed by a URI
xml:lang union of(xs:language, restriction of xs:string) optional
Attempting to install the relevant ISO 2- and 3-letter
         codes as the enumerated possible values is probably never
         going to be a realistic possibility.  See
         RFC 3066 at http://www.ietf.org/rfc/rfc3066.txt and the IANA registry
         at http://www.iana.org/assignments/lang-tag-apps.htm for
         further information.

         The union allows for the 'un-declaration' of xml:lang with
         the empty string.
Wildcard: ANY attribute from ANY namespace OTHER than 'http://iptc.org/std/nar/2006-10-01/'
Source
<xs:complexType name="FlexGeoAreaPropType">
  <xs:annotation>
    <xs:documentation>Flexible geopolitical area data type for both controlled and uncontrolled values</xs:documentation>
  </xs:annotation>
  <xs:sequence>
    <xs:group ref="ConceptDefinitionGroup" minOccurs="0"/>
    <xs:group ref="ConceptRelationshipsGroup" minOccurs="0"/>
    <xs:element ref="geoAreaDetails" minOccurs="0"/>
    <xs:any namespace="##other" processContents="lax" minOccurs="0" maxOccurs="unbounded">
      <xs:annotation>
        <xs:documentation>Extension point for provider-defined properties from other namespaces</xs:documentation>
      </xs:annotation>
    </xs:any>
  </xs:sequence>
  <xs:attributeGroup ref="commonPowerAttributes"/>
  <xs:attributeGroup ref="flexAttributes"/>
  <xs:attributeGroup ref="i18nAttributes"/>
  <xs:anyAttribute namespace="##other" processContents="lax"/>
</xs:complexType>
Complex Type FlexPOIPropType
Namespace http://iptc.org/std/nar/2006-10-01/
Annotations
Flexible point-of-intrerest data type for both controlled and uncontrolled values
Diagram
Diagram NewsML-G2_2_22-spec-All-Power_xsd.tmp#commonPowerAttributes NewsML-G2_2_22-spec-All-Power_xsd.tmp#flexAttributes NewsML-G2_2_22-spec-All-Power_xsd.tmp#i18nAttributes NewsML-G2_2_22-spec-All-Power_xsd.tmp#name NewsML-G2_2_22-spec-All-Power_xsd.tmp#definition NewsML-G2_2_22-spec-All-Power_xsd.tmp#note NewsML-G2_2_22-spec-All-Power_xsd.tmp#facet NewsML-G2_2_22-spec-All-Power_xsd.tmp#remoteInfo NewsML-G2_2_22-spec-All-Power_xsd.tmp#hierarchyInfo NewsML-G2_2_22-spec-All-Power_xsd.tmp#ConceptDefinitionGroup NewsML-G2_2_22-spec-All-Power_xsd.tmp#sameAs NewsML-G2_2_22-spec-All-Power_xsd.tmp#broader NewsML-G2_2_22-spec-All-Power_xsd.tmp#narrower NewsML-G2_2_22-spec-All-Power_xsd.tmp#related NewsML-G2_2_22-spec-All-Power_xsd.tmp#ConceptRelationshipsGroup NewsML-G2_2_22-spec-All-Power_xsd.tmp#POIDetails
Model
(name | definition | note | facet | remoteInfo | hierarchyInfo) , (sameAs | broader | narrower | related) , POIDetails{0,1} , ANY element from ANY namespace OTHER than 'http://iptc.org/std/nar/2006-10-01/'
Children POIDetails, broader, definition, facet, hierarchyInfo, name, narrower, note, related, remoteInfo, sameAs
Attributes
QName Type Use Annotation
creator QCodeType optional
If the attribute is empty, specifies which entity (person, organisation or system) will edit the property - expressed by a QCode. If the attribute is non-empty, specifies which entity (person, organisation or system) has edited the property.
creatoruri IRIType optional
If the attribute is empty, specifies which entity (person, organisation or system) will edit the property - expressed by a URI. If the attribute is non-empty, specifies which entity (person, organisation or system) has edited the property.
custom xs:boolean optional
If set to true the corresponding property was added to the G2 Item for a specific customer or group of customers only. The default value of this property is false which applies when this attribute is not used with the property.
dir restriction of xs:NMTOKEN optional
The directionality of textual content (enumeration: ltr, rtl)
how QCodeType optional
Indicates by which means the value was extracted from the content - expressed by a QCode
howuri IRIType optional
Indicates by which means the value was extracted from the content - expressed by a URI
id xs:ID optional
The local identifier of the property.
literal g2normalizedString optional
A free-text value assigned as property value.
modified DateOptTimeType optional
The date (and, optionally, the time) when the property was last modified. The initial value is the date (and, optionally, the time) of creation of the property.
pubconstraint QCodeListType optional
One or many constraints that apply to publishing the value of the property - expressed by a QCode. Each constraint applies to all descendant elements.
pubconstrainturi IRIListType optional
One or many constraints that apply to publishing the value of the property - expressed by a URI. Each constraint applies to all descendant elements.
qcode QCodeType optional
A qualified code which identifies a concept.
type QCodeType optional
The type of the concept assigned as controlled property value - expressed by a QCode
typeuri IRIType optional
The type of the concept assigned as controlled property value - expressed by a URI
uri IRIType optional
A URI which identifies a concept.
why QCodeType optional
Why the metadata has been included - expressed by a QCode
whyuri IRIType optional
Why the metadata has been included - expressed by a URI
xml:lang union of(xs:language, restriction of xs:string) optional
Attempting to install the relevant ISO 2- and 3-letter
         codes as the enumerated possible values is probably never
         going to be a realistic possibility.  See
         RFC 3066 at http://www.ietf.org/rfc/rfc3066.txt and the IANA registry
         at http://www.iana.org/assignments/lang-tag-apps.htm for
         further information.

         The union allows for the 'un-declaration' of xml:lang with
         the empty string.
Wildcard: ANY attribute from ANY namespace OTHER than 'http://iptc.org/std/nar/2006-10-01/'
Source
<xs:complexType name="FlexPOIPropType">
  <xs:annotation>
    <xs:documentation>Flexible point-of-intrerest data type for both controlled and uncontrolled values</xs:documentation>
  </xs:annotation>
  <xs:sequence>
    <xs:group ref="ConceptDefinitionGroup" minOccurs="0"/>
    <xs:group ref="ConceptRelationshipsGroup" minOccurs="0"/>
    <xs:element ref="POIDetails" minOccurs="0"/>
    <xs:any namespace="##other" processContents="lax" minOccurs="0" maxOccurs="unbounded">
      <xs:annotation>
        <xs:documentation>Extension point for provider-defined properties from other namespaces</xs:documentation>
      </xs:annotation>
    </xs:any>
  </xs:sequence>
  <xs:attributeGroup ref="commonPowerAttributes"/>
  <xs:attributeGroup ref="flexAttributes"/>
  <xs:attributeGroup ref="i18nAttributes"/>
  <xs:anyAttribute namespace="##other" processContents="lax"/>
</xs:complexType>
Attribute commonPowerAttributes / @id
Namespace No namespace
Annotations
The local identifier of the property.
Type xs:ID
Properties
use optional
Used by
Attribute Group commonPowerAttributes
Source
<xs:attribute name="id" type="xs:ID" use="optional">
  <xs:annotation>
    <xs:documentation>The local identifier of the property.</xs:documentation>
  </xs:annotation>
</xs:attribute>
Attribute commonPowerAttributes / @creator
Namespace No namespace
Annotations
If the attribute is empty, specifies which entity (person, organisation or system) will edit the property - expressed by a QCode. If the attribute is non-empty, specifies which entity (person, organisation or system) has edited the property.
Type QCodeType
Properties
use optional
Facets
pattern [^\s:]+:[^\s]+
Used by
Attribute Group commonPowerAttributes
Source
<xs:attribute name="creator" type="QCodeType" use="optional">
  <xs:annotation>
    <xs:documentation>If the attribute is empty, specifies which entity (person, organisation or system) will edit the property - expressed by a QCode. If the attribute is non-empty, specifies which entity (person, organisation or system) has edited the property.</xs:documentation>
  </xs:annotation>
</xs:attribute>
Attribute commonPowerAttributes / @creatoruri
Namespace No namespace
Annotations
If the attribute is empty, specifies which entity (person, organisation or system) will edit the property - expressed by a URI. If the attribute is non-empty, specifies which entity (person, organisation or system) has edited the property.
Type IRIType
Properties
use optional
Used by
Attribute Group commonPowerAttributes
Source
<xs:attribute name="creatoruri" type="IRIType" use="optional">
  <xs:annotation>
    <xs:documentation>If the attribute is empty, specifies which entity (person, organisation or system) will edit the property - expressed by a URI. If the attribute is non-empty, specifies which entity (person, organisation or system) has edited the property.</xs:documentation>
  </xs:annotation>
</xs:attribute>
Attribute commonPowerAttributes / @modified
Namespace No namespace
Annotations
The date (and, optionally, the time) when the property was last modified. The initial value is the date (and, optionally, the time) of creation of the property.
Type DateOptTimeType
Properties
use optional
Used by
Attribute Group commonPowerAttributes
Source
<xs:attribute name="modified" type="DateOptTimeType" use="optional">
  <xs:annotation>
    <xs:documentation>The date (and, optionally, the time) when the property was last modified. The initial value is the date (and, optionally, the time) of creation of the property.</xs:documentation>
  </xs:annotation>
</xs:attribute>
Attribute commonPowerAttributes / @custom
Namespace No namespace
Annotations
If set to true the corresponding property was added to the G2 Item for a specific customer or group of customers only. The default value of this property is false which applies when this attribute is not used with the property.
Type xs:boolean
Properties
use optional
Used by
Attribute Group commonPowerAttributes
Source
<xs:attribute name="custom" type="xs:boolean" use="optional">
  <xs:annotation>
    <xs:documentation>If set to true the corresponding property was added to the G2 Item for a specific customer or group of customers only. The default value of this property is false which applies when this attribute is not used with the property.</xs:documentation>
  </xs:annotation>
</xs:attribute>
Attribute commonPowerAttributes / @how
Namespace No namespace
Annotations
Indicates by which means the value was extracted from the content - expressed by a QCode
Type QCodeType
Properties
use optional
Facets
pattern [^\s:]+:[^\s]+
Used by
Attribute Group commonPowerAttributes
Source
<xs:attribute name="how" type="QCodeType" use="optional">
  <xs:annotation>
    <xs:documentation>Indicates by which means the value was extracted from the content - expressed by a QCode</xs:documentation>
  </xs:annotation>
</xs:attribute>
Attribute commonPowerAttributes / @howuri
Namespace No namespace
Annotations
Indicates by which means the value was extracted from the content - expressed by a URI
Type IRIType
Properties
use optional
Used by
Attribute Group commonPowerAttributes
Source
<xs:attribute name="howuri" type="IRIType" use="optional">
  <xs:annotation>
    <xs:documentation>Indicates by which means the value was extracted from the content - expressed by a URI</xs:documentation>
  </xs:annotation>
</xs:attribute>
Attribute commonPowerAttributes / @why
Namespace No namespace
Annotations
Why the metadata has been included - expressed by a QCode
Type QCodeType
Properties
use optional
Facets
pattern [^\s:]+:[^\s]+
Used by
Attribute Group commonPowerAttributes
Source
<xs:attribute name="why" type="QCodeType" use="optional">
  <xs:annotation>
    <xs:documentation>Why the metadata has been included - expressed by a QCode</xs:documentation>
  </xs:annotation>
</xs:attribute>
Attribute commonPowerAttributes / @whyuri
Namespace No namespace
Annotations
Why the metadata has been included - expressed by a URI
Type IRIType
Properties
use optional
Used by
Attribute Group commonPowerAttributes
Source
<xs:attribute name="whyuri" type="IRIType" use="optional">
  <xs:annotation>
    <xs:documentation>Why the metadata has been included - expressed by a URI</xs:documentation>
  </xs:annotation>
</xs:attribute>
Attribute commonPowerAttributes / @pubconstraint
Namespace No namespace
Annotations
One or many constraints that apply to publishing the value of the property - expressed by a QCode. Each constraint applies to all descendant elements.
Type QCodeListType
Properties
use optional
Used by
Attribute Group commonPowerAttributes
Source
<xs:attribute name="pubconstraint" type="QCodeListType" use="optional">
  <xs:annotation>
    <xs:documentation>One or many constraints that apply to publishing the value of the property - expressed by a QCode. Each constraint applies to all descendant elements.</xs:documentation>
  </xs:annotation>
</xs:attribute>
Attribute commonPowerAttributes / @pubconstrainturi
Namespace No namespace
Annotations
One or many constraints that apply to publishing the value of the property - expressed by a URI. Each constraint applies to all descendant elements.
Type IRIListType
Properties
use optional
Used by
Attribute Group commonPowerAttributes
Source
<xs:attribute name="pubconstrainturi" type="IRIListType" use="optional">
  <xs:annotation>
    <xs:documentation>One or many constraints that apply to publishing the value of the property - expressed by a URI. Each constraint applies to all descendant elements.</xs:documentation>
  </xs:annotation>
</xs:attribute>
Attribute i18nAttributes / @dir
Namespace No namespace
Annotations
The directionality of textual content (enumeration: ltr, rtl)
Type restriction of xs:NMTOKEN
Properties
use optional
Facets
enumeration ltr
enumeration rtl
Used by
Attribute Group i18nAttributes
Source
<xs:attribute name="dir" use="optional">
  <xs:annotation>
    <xs:documentation>The directionality of textual content (enumeration: ltr, rtl)</xs:documentation>
  </xs:annotation>
  <xs:simpleType>
    <xs:restriction base="xs:NMTOKEN">
      <xs:enumeration value="ltr"/>
      <xs:enumeration value="rtl"/>
    </xs:restriction>
  </xs:simpleType>
</xs:attribute>
Attribute span / @class
Namespace No namespace
Annotations
An equivalent of the html class attribute
Type xs:string
Properties
use optional
Used by
Element span
Source
<xs:attribute name="class" type="xs:string" use="optional">
  <xs:annotation>
    <xs:documentation>An equivalent of the html class attribute</xs:documentation>
  </xs:annotation>
</xs:attribute>
Attribute flexAttributes / @qcode
Namespace No namespace
Annotations
A qualified code which identifies a concept.
Type QCodeType
Properties
use optional
Facets
pattern [^\s:]+:[^\s]+
Used by
Attribute Group flexAttributes
Source
<xs:attribute name="qcode" type="QCodeType" use="optional">
  <xs:annotation>
    <xs:documentation>A qualified code which identifies a concept.</xs:documentation>
  </xs:annotation>
</xs:attribute>
Attribute flexAttributes / @uri
Namespace No namespace
Annotations
A URI which identifies a concept.
Type IRIType
Properties
use optional
Used by
Attribute Group flexAttributes
Source
<xs:attribute name="uri" type="IRIType" use="optional">
  <xs:annotation>
    <xs:documentation>A URI which identifies a concept.</xs:documentation>
  </xs:annotation>
</xs:attribute>
Attribute flexAttributes / @literal
Namespace No namespace
Annotations
A free-text value assigned as property value.
Type g2normalizedString
Properties
use optional
Facets
pattern [\S ]*
Used by
Attribute Group flexAttributes
Source
<xs:attribute name="literal" type="g2normalizedString" use="optional">
  <xs:annotation>
    <xs:documentation>A free-text value assigned as property value.</xs:documentation>
  </xs:annotation>
</xs:attribute>
Attribute flexAttributes / @type
Namespace No namespace
Annotations
The type of the concept assigned as controlled property value - expressed by a QCode
Type QCodeType
Properties
use optional
Facets
pattern [^\s:]+:[^\s]+
Used by
Attribute Group flexAttributes
Source
<xs:attribute name="type" type="QCodeType" use="optional">
  <xs:annotation>
    <xs:documentation>The type of the concept assigned as controlled property value - expressed by a QCode</xs:documentation>
  </xs:annotation>
</xs:attribute>
Attribute flexAttributes / @typeuri
Namespace No namespace
Annotations
The type of the concept assigned as controlled property value - expressed by a URI
Type IRIType
Properties
use optional
Used by
Attribute Group flexAttributes
Source
<xs:attribute name="typeuri" type="IRIType" use="optional">
  <xs:annotation>
    <xs:documentation>The type of the concept assigned as controlled property value - expressed by a URI</xs:documentation>
  </xs:annotation>
</xs:attribute>
Attribute quantifyAttributes / @confidence
Namespace No namespace
Annotations
The confidence with which the metadata has been assigned.
Type Int100Type
Properties
use optional
Facets
maxInclusive 100
minInclusive 0
Used by
Attribute Group quantifyAttributes
Source
<xs:attribute name="confidence" type="Int100Type" use="optional">
  <xs:annotation>
    <xs:documentation>The confidence with which the metadata has been assigned.</xs:documentation>
  </xs:annotation>
</xs:attribute>
Attribute quantifyAttributes / @relevance
Namespace No namespace
Annotations
The relevance of the metadata to the news content to which it is attached.
Type Int100Type
Properties
use optional
Facets
maxInclusive 100
minInclusive 0
Used by
Attribute Group quantifyAttributes
Source
<xs:attribute name="relevance" type="Int100Type" use="optional">
  <xs:annotation>
    <xs:documentation>The relevance of the metadata to the news content to which it is attached.</xs:documentation>
  </xs:annotation>
</xs:attribute>
Attribute quantifyAttributes / @derivedfrom
Namespace No namespace
Annotations
A reference to the concept from which the concept identified by qcode was derived/inferred - use DEPRECATED in NewsML-G2 2.12 and higher, use the derivedFrom element
Type QCodeListType
Properties
use optional
Used by
Attribute Group quantifyAttributes
Source
<xs:attribute name="derivedfrom" type="QCodeListType" use="optional">
  <xs:annotation>
    <xs:documentation>A reference to the concept from which the concept identified by qcode was derived/inferred - use DEPRECATED in NewsML-G2 2.12 and higher, use the derivedFrom element</xs:documentation>
  </xs:annotation>
</xs:attribute>
Attribute inline / @class
Namespace No namespace
Annotations
An equivalent of the html class attribute
Type xs:string
Properties
use optional
Used by
Element inline
Source
<xs:attribute name="class" type="xs:string" use="optional">
  <xs:annotation>
    <xs:documentation>An equivalent of the html class attribute</xs:documentation>
  </xs:annotation>
</xs:attribute>
Attribute a / @class
Namespace No namespace
Annotations
An equivalent of the html class attribute
Type xs:string
Properties
use optional
Used by
Element a
Source
<xs:attribute name="class" type="xs:string" use="optional">
  <xs:annotation>
    <xs:documentation>An equivalent of the html class attribute</xs:documentation>
  </xs:annotation>
</xs:attribute>
Attribute a / @href
Namespace No namespace
Annotations
An equivalent of the html href attribute
Type IRIType
Properties
use optional
Used by
Element a
Source
<xs:attribute name="href" type="IRIType" use="optional">
  <xs:annotation>
    <xs:documentation>An equivalent of the html href attribute</xs:documentation>
  </xs:annotation>
</xs:attribute>
Attribute a / @hreflang
Namespace No namespace
Annotations
An equivalent of the html hreflang attribute
Type xs:string
Properties
use optional
Used by
Element a
Source
<xs:attribute name="hreflang" type="xs:string" use="optional">
  <xs:annotation>
    <xs:documentation>An equivalent of the html hreflang attribute</xs:documentation>
  </xs:annotation>
</xs:attribute>
Attribute a / @rel
Namespace No namespace
Annotations
An equivalent of the html rel attribute
Type xs:string
Properties
use optional
Used by
Element a
Source
<xs:attribute name="rel" type="xs:string" use="optional">
  <xs:annotation>
    <xs:documentation>An equivalent of the html rel attribute</xs:documentation>
  </xs:annotation>
</xs:attribute>
Attribute a / @rev
Namespace No namespace
Annotations
An equivalent of the html rev attribute
Type xs:string
Properties
use optional
Used by
Element a
Source
<xs:attribute name="rev" type="xs:string" use="optional">
  <xs:annotation>
    <xs:documentation>An equivalent of the html rev attribute</xs:documentation>
  </xs:annotation>
</xs:attribute>
Attribute Label1Type / @role
Namespace No namespace
Annotations
A refinement of the semantics of the label - expressed by a QCode
Type QCodeListType
Properties
use optional
Used by
Complex Type Label1Type
Source
<xs:attribute name="role" type="QCodeListType" use="optional">
  <xs:annotation>
    <xs:documentation>A refinement of the semantics of the label - expressed by a QCode</xs:documentation>
  </xs:annotation>
</xs:attribute>
Attribute Label1Type / @roleuri
Namespace No namespace
Annotations
A refinement of the semantics of the label - expressed by a URI
Type IRIListType
Properties
use optional
Used by
Complex Type Label1Type
Source
<xs:attribute name="roleuri" type="IRIListType" use="optional">
  <xs:annotation>
    <xs:documentation>A refinement of the semantics of the label - expressed by a URI</xs:documentation>
  </xs:annotation>
</xs:attribute>
Attribute Label1Type / @media
Namespace No namespace
Annotations
An indication of the target media type(s), values as defined by the Cascading Style Sheets specification [CSS].
Type xs:NMTOKENS
Properties
use optional
Used by
Complex Type Label1Type
Source
<xs:attribute name="media" type="xs:NMTOKENS" use="optional">
  <xs:annotation>
    <xs:documentation>An indication of the target media type(s), values as defined by the Cascading Style Sheets specification [CSS].</xs:documentation>
  </xs:annotation>
</xs:attribute>
Attribute catalogRef / @href
Namespace No namespace
Annotations
A hyperlink to a remote Catalog.
Type IRIType
Properties
use required
Used by
Element catalogRef
Source
<xs:attribute name="href" type="IRIType" use="required">
  <xs:annotation>
    <xs:documentation>A hyperlink to a remote Catalog.</xs:documentation>
  </xs:annotation>
</xs:attribute>
Attribute ConceptNameType / @role
Namespace No namespace
Annotations
A refinement of the semantics of the name - expressed by a QCode
Type QCodeListType
Properties
use optional
Used by
Complex Type ConceptNameType
Source
<xs:attribute name="role" type="QCodeListType" use="optional">
  <xs:annotation>
    <xs:documentation>A refinement of the semantics of the name - expressed by a QCode</xs:documentation>
  </xs:annotation>
</xs:attribute>
Attribute ConceptNameType / @roleuri
Namespace No namespace
Annotations
A refinement of the semantics of the name - expressed by a URI
Type IRIListType
Properties
use optional
Used by
Complex Type ConceptNameType
Source
<xs:attribute name="roleuri" type="IRIListType" use="optional">
  <xs:annotation>
    <xs:documentation>A refinement of the semantics of the name - expressed by a URI</xs:documentation>
  </xs:annotation>
</xs:attribute>
Attribute ConceptNameType / @part
Namespace No namespace
Annotations
Specifies which part of a full name this property provides - expressed by a QCode
Type QCodeType
Properties
use optional
Facets
pattern [^\s:]+:[^\s]+
Used by
Complex Type ConceptNameType
Source
<xs:attribute name="part" type="QCodeType" use="optional">
  <xs:annotation>
    <xs:documentation>Specifies which part of a full name this property provides - expressed by a QCode</xs:documentation>
  </xs:annotation>
</xs:attribute>
Attribute ConceptNameType / @parturi
Namespace No namespace
Annotations
Specifies which part of a full name this property provides - expressed by a URI
Type IRIType
Properties
use optional
Used by
Complex Type ConceptNameType
Source
<xs:attribute name="parturi" type="IRIType" use="optional">
  <xs:annotation>
    <xs:documentation>Specifies which part of a full name this property provides - expressed by a URI</xs:documentation>
  </xs:annotation>
</xs:attribute>
Attribute timeValidityAttributes / @validfrom
Namespace No namespace
Annotations
The date (and, optionally, the time) before which a relationship is not valid.
Type DateOptTimeType
Properties
use optional
Used by
Attribute Group timeValidityAttributes
Source
<xs:attribute name="validfrom" type="DateOptTimeType" use="optional">
  <xs:annotation>
    <xs:documentation>The date (and, optionally, the time) before which a relationship is not valid.</xs:documentation>
  </xs:annotation>
</xs:attribute>
Attribute timeValidityAttributes / @validto
Namespace No namespace
Annotations
The date (and, optionally, the time) after which a relationship is not valid.
Type DateOptTimeType
Properties
use optional
Used by
Attribute Group timeValidityAttributes
Source
<xs:attribute name="validto" type="DateOptTimeType" use="optional">
  <xs:annotation>
    <xs:documentation>The date (and, optionally, the time) after which a relationship is not valid.</xs:documentation>
  </xs:annotation>
</xs:attribute>
Attribute BlockType / @media
Namespace No namespace
Annotations
An indication of the target media type(s)
values as defined by the Cascading Style Sheets (CSS) specification.
Type xs:NMTOKENS
Properties
use optional
Used by
Complex Type BlockType
Source
<xs:attribute name="media" type="xs:NMTOKENS" use="optional">
  <xs:annotation>
    <xs:documentation>An indication of the target media type(s) values as defined by the Cascading Style Sheets (CSS) specification.</xs:documentation>
  </xs:annotation>
</xs:attribute>
Attribute BlockType / @role
Namespace No namespace
Annotations
A refinement of the semantics of the block.
Type QCodeListType
Properties
use optional
Used by
Complex Type BlockType
Source
<xs:attribute name="role" use="optional" type="QCodeListType">
  <xs:annotation>
    <xs:documentation>A refinement of the semantics of the block.</xs:documentation>
  </xs:annotation>
</xs:attribute>
Attribute BlockType / @roleuri
Namespace No namespace
Annotations
A URI identifying the refined semantics of the definition.
Type IRIType
Properties
content simple
Used by
Complex Type BlockType
Source
<xs:attribute name="roleuri" type="IRIType">
  <xs:annotation>
    <xs:documentation>A URI identifying the refined semantics of the definition.</xs:documentation>
  </xs:annotation>
</xs:attribute>
Attribute facet / @rel
Namespace No namespace
Annotations
The identifier of the relationship between the current concept (containing the facet) and the concept identified by the facet value - expressed by a QCode
Type QCodeType
Properties
use optional
Facets
pattern [^\s:]+:[^\s]+
Used by
Element facet
Source
<xs:attribute name="rel" type="QCodeType" use="optional">
  <xs:annotation>
    <xs:documentation>The identifier of the relationship between the current concept (containing the facet) and the concept identified by the facet value - expressed by a QCode</xs:documentation>
  </xs:annotation>
</xs:attribute>
Attribute facet / @reluri
Namespace No namespace
Annotations
The identifier of the relationship between the current concept (containing the facet) and the concept identified by the facet value - expressed by a URI
Type IRIType
Properties
use optional
Used by
Element facet
Source
<xs:attribute name="reluri" type="IRIType" use="optional">
  <xs:annotation>
    <xs:documentation>The identifier of the relationship between the current concept (containing the facet) and the concept identified by the facet value - expressed by a URI</xs:documentation>
  </xs:annotation>
</xs:attribute>
Attribute facet / @g2flag
Namespace No namespace
Annotations
DO NOT USE this attribute, for G2 internal maintenance purposes only.
Type xs:string
Properties
use optional
fixed DEPR
Used by
Element facet
Source
<xs:attribute name="g2flag" type="xs:string" use="optional" fixed="DEPR">
  <xs:annotation>
    <xs:documentation>DO NOT USE this attribute, for G2 internal maintenance purposes only.</xs:documentation>
  </xs:annotation>
</xs:attribute>
Attribute Link1Type / @rel
Namespace No namespace
Annotations
The identifier of the relationship between the current Item and the target resource - expressed by a QCode
Type QCodeType
Properties
use optional
Facets
pattern [^\s:]+:[^\s]+
Used by
Complex Type Link1Type
Source
<xs:attribute name="rel" type="QCodeType" use="optional">
  <xs:annotation>
    <xs:documentation>The identifier of the relationship between the current Item and the target resource - expressed by a QCode</xs:documentation>
  </xs:annotation>
</xs:attribute>
Attribute Link1Type / @reluri
Namespace No namespace
Annotations
The identifier of the relationship between the current Item and the target resource - expressed by a URI
Type IRIType
Properties
use optional
Used by
Complex Type Link1Type
Source
<xs:attribute name="reluri" type="IRIType" use="optional">
  <xs:annotation>
    <xs:documentation>The identifier of the relationship between the current Item and the target resource - expressed by a URI</xs:documentation>
  </xs:annotation>
</xs:attribute>
Attribute Link1Type / @rank
Namespace No namespace
Annotations
The rank of the link among other links
Type xs:nonNegativeInteger
Properties
use optional
Used by
Complex Type Link1Type
Source
<xs:attribute name="rank" type="xs:nonNegativeInteger" use="optional">
  <xs:annotation>
    <xs:documentation>The rank of the link among other links</xs:documentation>
  </xs:annotation>
</xs:attribute>
Attribute targetResourceAttributes / @href
Namespace No namespace
Annotations
The locator of the target resource.
Type IRIType
Properties
use optional
Used by
Attribute Group targetResourceAttributes
Source
<xs:attribute name="href" type="IRIType" use="optional">
  <xs:annotation>
    <xs:documentation>The locator of the target resource.</xs:documentation>
  </xs:annotation>
</xs:attribute>
Attribute targetResourceAttributes / @residref
Namespace No namespace
Annotations
The  provider’s identifier of the target resource.
Type xs:string
Properties
use optional
Used by
Attribute Group targetResourceAttributes
Source
<xs:attribute name="residref" type="xs:string" use="optional">
  <xs:annotation>
    <xs:documentation>The provider’s identifier of the target resource.</xs:documentation>
  </xs:annotation>
</xs:attribute>
Attribute targetResourceAttributes / @version
Namespace No namespace
Annotations
The version of the target resource. By default, the latest revision is retrieved when the link is activated.
Type xs:positiveInteger
Properties
use optional
Used by
Attribute Group targetResourceAttributes
Source
<xs:attribute name="version" type="xs:positiveInteger" use="optional">
  <xs:annotation>
    <xs:documentation>The version of the target resource. By default, the latest revision is retrieved when the link is activated.</xs:documentation>
  </xs:annotation>
</xs:attribute>
Attribute targetResourceAttributes / @persistidref
Namespace No namespace
Annotations
Points to an element inside the target resource which must be identified by an ID attribute having a value which is persistent for all versions of the target resource, i.e. for its entire lifecycle. (added NAR 1.8)
Type xs:string
Properties
use optional
Used by
Attribute Group targetResourceAttributes
Source
<xs:attribute name="persistidref" type="xs:string" use="optional">
  <xs:annotation>
    <xs:documentation>Points to an element inside the target resource which must be identified by an ID attribute having a value which is persistent for all versions of the target resource, i.e. for its entire lifecycle. (added NAR 1.8)</xs:documentation>
  </xs:annotation>
</xs:attribute>
Attribute targetResourceAttributes / @contenttype
Namespace No namespace
Annotations
The IANA (Internet Assigned Numbers Authority) MIME type of the target resource.
Type xs:string
Properties
use optional
Used by
Attribute Group targetResourceAttributes
Source
<xs:attribute name="contenttype" type="xs:string" use="optional">
  <xs:annotation>
    <xs:documentation>The IANA (Internet Assigned Numbers Authority) MIME type of the target resource.</xs:documentation>
  </xs:annotation>
</xs:attribute>
Attribute targetResourceAttributes / @contenttypevariant
Namespace No namespace
Annotations
A refinement of a generic content type (i.e. IANA MIME type) by a literal string value.
Type xs:string
Properties
use optional
Used by
Attribute Group targetResourceAttributes
Source
<xs:attribute name="contenttypevariant" type="xs:string" use="optional">
  <xs:annotation>
    <xs:documentation>A refinement of a generic content type (i.e. IANA MIME type) by a literal string value.</xs:documentation>
  </xs:annotation>
</xs:attribute>
Attribute targetResourceAttributes / @format
Namespace No namespace
Annotations
A refinement of a generic content type (i.e. IANA MIME type) by a value from a controlled vocabulary - expressed by a QCode
Type QCodeType
Properties
use optional
Facets
pattern [^\s:]+:[^\s]+
Used by
Attribute Group targetResourceAttributes
Source
<xs:attribute name="format" type="QCodeType" use="optional">
  <xs:annotation>
    <xs:documentation>A refinement of a generic content type (i.e. IANA MIME type) by a value from a controlled vocabulary - expressed by a QCode</xs:documentation>
  </xs:annotation>
</xs:attribute>
Attribute targetResourceAttributes / @formaturi
Namespace No namespace
Annotations
A refinement of a generic content type (i.e. IANA MIME type) by a value from a controlled vocabulary - expressed by a URI
Type IRIType
Properties
use optional
Used by
Attribute Group targetResourceAttributes
Source
<xs:attribute name="formaturi" type="IRIType" use="optional">
  <xs:annotation>
    <xs:documentation>A refinement of a generic content type (i.e. IANA MIME type) by a value from a controlled vocabulary - expressed by a URI</xs:documentation>
  </xs:annotation>
</xs:attribute>
Attribute targetResourceAttributes / @size
Namespace No namespace
Annotations
The size in bytes of the target resource.
Type xs:nonNegativeInteger
Properties
use optional
Used by
Attribute Group targetResourceAttributes
Source
<xs:attribute name="size" type="xs:nonNegativeInteger" use="optional">
  <xs:annotation>
    <xs:documentation>The size in bytes of the target resource.</xs:documentation>
  </xs:annotation>
</xs:attribute>
Attribute targetResourceAttributes / @title
Namespace No namespace
Annotations
A short natural language name for the target resource.
Type xs:string
Properties
use optional
Used by
Attribute Group targetResourceAttributes
Source
<xs:attribute name="title" type="xs:string" use="optional">
  <xs:annotation>
    <xs:documentation>A short natural language name for the target resource.</xs:documentation>
  </xs:annotation>
</xs:attribute>
Attribute deprecatedLinkAttributes / @guidref
Namespace No namespace
Annotations
The use of this attribute is DEPRECATED, use @residref instead. (was: The globally unique Identifier of the target Item.)
Type xs:string
Properties
use optional
Used by
Attribute Group deprecatedLinkAttributes
Source
<xs:attribute name="guidref" type="xs:string" use="optional">
  <xs:annotation>
    <xs:documentation>The use of this attribute is DEPRECATED, use @residref instead. (was: The globally unique Identifier of the target Item.)</xs:documentation>
  </xs:annotation>
</xs:attribute>
Attribute deprecatedLinkAttributes / @hreftype
Namespace No namespace
Annotations
The use of this attribute is DEPRECATED, use @contenttype instead. (was: An IANA MIME type.)
Type xs:string
Properties
use optional
Used by
Attribute Group deprecatedLinkAttributes
Source
<xs:attribute name="hreftype" type="xs:string" use="optional">
  <xs:annotation>
    <xs:documentation>The use of this attribute is DEPRECATED, use @contenttype instead. (was: An IANA MIME type.)</xs:documentation>
  </xs:annotation>
</xs:attribute>
Attribute RelatedConceptType / related / @rel
Namespace No namespace
Annotations
Type QCodeType
Properties
Facets
Used by
Source
Attribute RelatedConceptType / related / @reluri
Namespace No namespace
Annotations
Type IRIType
Properties
Used by
Source
Attribute RelatedConceptType / related / @rank
Namespace No namespace
Annotations
Type xs:nonNegativeInteger
Properties
Used by
Source
Attribute RelatedConceptType / @rel
Namespace No namespace
Annotations
The identifier of the relationship between the current concept and the target concept - expressed by a QCode
Type QCodeType
Properties
use optional
Facets
pattern [^\s:]+:[^\s]+
Used by
Complex Type RelatedConceptType
Source
<xs:attribute name="rel" type="QCodeType" use="optional">
  <xs:annotation>
    <xs:documentation>The identifier of the relationship between the current concept and the target concept - expressed by a QCode</xs:documentation>
  </xs:annotation>
</xs:attribute>
Attribute RelatedConceptType / @reluri
Namespace No namespace
Annotations
The identifier of the relationship between the current concept and the target concept - expressed by a URI
Type IRIType
Properties
use optional
Used by
Complex Type RelatedConceptType
Source
<xs:attribute name="reluri" type="IRIType" use="optional">
  <xs:annotation>
    <xs:documentation>The identifier of the relationship between the current concept and the target concept - expressed by a URI</xs:documentation>
  </xs:annotation>
</xs:attribute>
Attribute RelatedConceptType / @rank
Namespace No namespace
Annotations
The rank of the current concept among concepts having a relationship to the target concept.
Type xs:nonNegativeInteger
Properties
use optional
Used by
Complex Type RelatedConceptType
Source
<xs:attribute name="rank" type="xs:nonNegativeInteger" use="optional">
  <xs:annotation>
    <xs:documentation>The rank of the current concept among concepts having a relationship to the target concept.</xs:documentation>
  </xs:annotation>
</xs:attribute>
Attribute QCodePropType / @qcode
Namespace No namespace
Annotations
A qualified code which identifies a concept  - either the  qcode or the uri attribute MUST be used
Type QCodeType
Properties
content simple
Facets
pattern [^\s:]+:[^\s]+
Used by
Complex Type QCodePropType
Source
<xs:attribute name="qcode" type="QCodeType">
  <xs:annotation>
    <xs:documentation>A qualified code which identifies a concept - either the qcode or the uri attribute MUST be used</xs:documentation>
  </xs:annotation>
</xs:attribute>
Attribute QCodePropType / @uri
Namespace No namespace
Annotations
A URI which identifies a concept  - either the  qcode or the uri attribute MUST be used
Type IRIType
Properties
use optional
Used by
Complex Type QCodePropType
Source
<xs:attribute name="uri" type="IRIType" use="optional">
  <xs:annotation>
    <xs:documentation>A URI which identifies a concept - either the qcode or the uri attribute MUST be used</xs:documentation>
  </xs:annotation>
</xs:attribute>
Attribute bag / bit / @type
Namespace No namespace
Annotations
The type of the concept assigned as controlled property value - expressed by a QCode
Type QCodeType
Properties
content simple
Facets
pattern [^\s:]+:[^\s]+
Used by
Element bag/bit
Source
<xs:attribute name="type" type="QCodeType">
  <xs:annotation>
    <xs:documentation>The type of the concept assigned as controlled property value - expressed by a QCode</xs:documentation>
  </xs:annotation>
</xs:attribute>
Attribute bag / bit / @typeuri
Namespace No namespace
Annotations
The type of the concept assigned as controlled property value - expressed by a URI
Type IRIType
Properties
content simple
Used by
Element bag/bit
Source
<xs:attribute name="typeuri" type="IRIType">
  <xs:annotation>
    <xs:documentation>The type of the concept assigned as controlled property value - expressed by a URI</xs:documentation>
  </xs:annotation>
</xs:attribute>
Attribute bag / bit / @significance
Namespace No namespace
Annotations
Indicates how significant the event expressed by a bit of event concept type is to the concept expressed by this bit The scope of this relationship is limited to the bits of a single bag. See also the note below the table.
Type Int100Type
Properties
content simple
Facets
maxInclusive 100
minInclusive 0
Used by
Element bag/bit
Source
<xs:attribute name="significance" type="Int100Type">
  <xs:annotation>
    <xs:documentation>Indicates how significant the event expressed by a bit of event concept type is to the concept expressed by this bit The scope of this relationship is limited to the bits of a single bag. See also the note below the table.</xs:documentation>
  </xs:annotation>
</xs:attribute>
Attribute arbitraryValueAttributes / @value
Namespace No namespace
Annotations
The related value (see more in the spec document)
Type xs:string
Properties
use optional
Used by
Attribute Group arbitraryValueAttributes
Source
<xs:attribute name="value" type="xs:string" use="optional">
  <xs:annotation>
    <xs:documentation>The related value (see more in the spec document)</xs:documentation>
  </xs:annotation>
</xs:attribute>
Attribute arbitraryValueAttributes / @valuedatatype
Namespace No namespace
Annotations
The datatype of the value attribute – it MUST be one of the built-in datatypes defined by XML Schema version 1.0.
Type xs:QName
Properties
use optional
Used by
Attribute Group arbitraryValueAttributes
Source
<xs:attribute name="valuedatatype" type="xs:QName" use="optional">
  <xs:annotation>
    <xs:documentation>The datatype of the value attribute – it MUST be one of the built-in datatypes defined by XML Schema version 1.0.</xs:documentation>
  </xs:annotation>
</xs:attribute>
Attribute arbitraryValueAttributes / @valueunit
Namespace No namespace
Annotations
The unit of the value attribute.
Type QCodeType
Properties
use optional
Facets
pattern [^\s:]+:[^\s]+
Used by
Attribute Group arbitraryValueAttributes
Source
<xs:attribute name="valueunit" type="QCodeType" use="optional">
  <xs:annotation>
    <xs:documentation>The unit of the value attribute.</xs:documentation>
  </xs:annotation>
</xs:attribute>
Attribute arbitraryValueAttributes / @valueunituri
Namespace No namespace
Annotations
The unit of the value attribute - expressed by a URI
Type IRIType
Properties
use optional
Used by
Attribute Group arbitraryValueAttributes
Source
<xs:attribute name="valueunituri" type="IRIType" use="optional">
  <xs:annotation>
    <xs:documentation>The unit of the value attribute - expressed by a URI</xs:documentation>
  </xs:annotation>
</xs:attribute>
Attribute GeoCoordinatesType / @latitude
Namespace No namespace
Annotations
The latitude in decimal degrees.
Type xs:decimal
Properties
use required
Used by
Complex Type GeoCoordinatesType
Source
<xs:attribute name="latitude" type="xs:decimal" use="required">
  <xs:annotation>
    <xs:documentation>The latitude in decimal degrees.</xs:documentation>
  </xs:annotation>
</xs:attribute>
Attribute GeoCoordinatesType / @longitude
Namespace No namespace
Annotations
The longitude in decimal degrees.
Type xs:decimal
Properties
use required
Used by
Complex Type GeoCoordinatesType
Source
<xs:attribute name="longitude" type="xs:decimal" use="required">
  <xs:annotation>
    <xs:documentation>The longitude in decimal degrees.</xs:documentation>
  </xs:annotation>
</xs:attribute>
Attribute GeoCoordinatesType / @altitude
Namespace No namespace
Annotations
The altitude in meters above the zero elevation of the reference system (sea level).
Type xs:integer
Properties
use optional
Used by
Complex Type GeoCoordinatesType
Source
<xs:attribute name="altitude" type="xs:integer" use="optional">
  <xs:annotation>
    <xs:documentation>The altitude in meters above the zero elevation of the reference system (sea level).</xs:documentation>
  </xs:annotation>
</xs:attribute>
Attribute GeoCoordinatesType / @gpsdatum
Namespace No namespace
Annotations
The GPS datum associated with the measure.
Type xs:string
Properties
use optional
Used by
Complex Type GeoCoordinatesType
Source
<xs:attribute name="gpsdatum" type="xs:string" use="optional">
  <xs:annotation>
    <xs:documentation>The GPS datum associated with the measure.</xs:documentation>
  </xs:annotation>
</xs:attribute>
Attribute geoAreaDetails / circle / @radius
Namespace No namespace
Annotations
The radius of the circle
Type xs:double
Properties
use required
Used by
Source
<xs:attribute name="radius" type="xs:double" use="required">
  <xs:annotation>
    <xs:documentation>The radius of the circle</xs:documentation>
  </xs:annotation>
</xs:attribute>
Attribute geoAreaDetails / circle / @radunit
Namespace No namespace
Annotations
The dimension unit of the radius - expressed by a QCode / either the radunit or the radunituri attribute MUST be used
Type QCodeType
Properties
content simple
Facets
pattern [^\s:]+:[^\s]+
Used by
Source
<xs:attribute name="radunit" type="QCodeType">
  <xs:annotation>
    <xs:documentation>The dimension unit of the radius - expressed by a QCode / either the radunit or the radunituri attribute MUST be used</xs:documentation>
  </xs:annotation>
</xs:attribute>
Attribute geoAreaDetails / circle / @radunituri
Namespace No namespace
Annotations
The dimension unit of the radius - expressed by a URI / either the radunit or the radunituri attribute MUST be used
Type IRIType
Properties
content simple
Used by
Source
<xs:attribute name="radunituri" type="IRIType">
  <xs:annotation>
    <xs:documentation>The dimension unit of the radius - expressed by a URI / either the radunit or the radunituri attribute MUST be used</xs:documentation>
  </xs:annotation>
</xs:attribute>
Attribute AddressType / line / @role
Namespace No namespace
Annotations
Refines the semantics of line - expressed by a QCode
Type QCodeType
Properties
content simple
Facets
pattern [^\s:]+:[^\s]+
Used by
Source
<xs:attribute name="role" type="QCodeType">
  <xs:annotation>
    <xs:documentation>Refines the semantics of line - expressed by a QCode</xs:documentation>
  </xs:annotation>
</xs:attribute>
Attribute AddressType / line / @roleuri
Namespace No namespace
Annotations
Refines the semantics of line - expressed by a URI
Type IRIType
Properties
content simple
Used by
Source
<xs:attribute name="roleuri" type="IRIType">
  <xs:annotation>
    <xs:documentation>Refines the semantics of line - expressed by a URI</xs:documentation>
  </xs:annotation>
</xs:attribute>
Attribute Flex1RolePropType / @role
Namespace No namespace
Annotations
Refines the semantics of the property - expressed by a QCode
Type QCodeType
Properties
use optional
Facets
pattern [^\s:]+:[^\s]+
Used by
Complex Type Flex1RolePropType
Source
<xs:attribute name="role" type="QCodeType" use="optional">
  <xs:annotation>
    <xs:documentation>Refines the semantics of the property - expressed by a QCode</xs:documentation>
  </xs:annotation>
</xs:attribute>
Attribute Flex1RolePropType / @roleuri
Namespace No namespace
Annotations
Refines the semantics of the property - expressed by a URI
Type IRIType
Properties
use optional
Used by
Complex Type Flex1RolePropType
Source
<xs:attribute name="roleuri" type="IRIType" use="optional">
  <xs:annotation>
    <xs:documentation>Refines the semantics of the property - expressed by a URI</xs:documentation>
  </xs:annotation>
</xs:attribute>
Attribute AddressType / @role
Namespace No namespace
Annotations
A refinement of the semantics of the postal address - expressed by a QCode
Type QCodeListType
Properties
content simple
Used by
Complex Type AddressType
Source
<xs:attribute name="role" type="QCodeListType">
  <xs:annotation>
    <xs:documentation>A refinement of the semantics of the postal address - expressed by a QCode</xs:documentation>
  </xs:annotation>
</xs:attribute>
Attribute AddressType / @roleuri
Namespace No namespace
Annotations
A refinement of the semantics of the postal address - expressed by a URI
Type IRIListType
Properties
content simple
Used by
Complex Type AddressType
Source
<xs:attribute name="roleuri" type="IRIListType">
  <xs:annotation>
    <xs:documentation>A refinement of the semantics of the postal address - expressed by a URI</xs:documentation>
  </xs:annotation>
</xs:attribute>
Attribute ElectronicAddressType / @role
Namespace No namespace
Annotations
A refinement of the semantics of the electronic address - expressed by a QCode
Type QCodeListType
Properties
use optional
Used by
Complex Type ElectronicAddressType
Source
<xs:attribute name="role" use="optional" type="QCodeListType">
  <xs:annotation>
    <xs:documentation>A refinement of the semantics of the electronic address - expressed by a QCode</xs:documentation>
  </xs:annotation>
</xs:attribute>
Attribute ElectronicAddressType / @roleuri
Namespace No namespace
Annotations
A refinement of the semantics of the electronic address - expressed by a URI
Type IRIListType
Properties
use optional
Used by
Complex Type ElectronicAddressType
Source
<xs:attribute name="roleuri" use="optional" type="IRIListType">
  <xs:annotation>
    <xs:documentation>A refinement of the semantics of the electronic address - expressed by a URI</xs:documentation>
  </xs:annotation>
</xs:attribute>
Attribute ElectronicAddressTechType / @role
Namespace No namespace
Annotations
A refinement of the semantics of the technical type of the electronic address - expressed by a QCode
Type QCodeListType
Properties
use optional
Used by
Source
<xs:attribute name="role" use="optional" type="QCodeListType">
  <xs:annotation>
    <xs:documentation>A refinement of the semantics of the technical type of the electronic address - expressed by a QCode</xs:documentation>
  </xs:annotation>
</xs:attribute>
Attribute ElectronicAddressTechType / @roleuri
Namespace No namespace
Annotations
A refinement of the semantics of the technical type of the electronic address - expressed by a URI
Type IRIListType
Properties
use optional
Used by
Source
<xs:attribute name="roleuri" use="optional" type="IRIListType">
  <xs:annotation>
    <xs:documentation>A refinement of the semantics of the technical type of the electronic address - expressed by a URI</xs:documentation>
  </xs:annotation>
</xs:attribute>
Attribute ElectronicAddressTechType / @tech
Namespace No namespace
Annotations
The technical variant of the electronic address - expressed by a QCode
Type QCodeType
Properties
use optional
Facets
pattern [^\s:]+:[^\s]+
Used by
Source
<xs:attribute name="tech" type="QCodeType" use="optional">
  <xs:annotation>
    <xs:documentation>The technical variant of the electronic address - expressed by a QCode</xs:documentation>
  </xs:annotation>
</xs:attribute>
Attribute ElectronicAddressTechType / @techuri
Namespace No namespace
Annotations
The technical variant of the electronic address - expressed by a URI
Type IRIType
Properties
use optional
Used by
Source
<xs:attribute name="techuri" type="IRIType" use="optional">
  <xs:annotation>
    <xs:documentation>The technical variant of the electronic address - expressed by a URI</xs:documentation>
  </xs:annotation>
</xs:attribute>
Attribute ContactInfoType / web / @role
Namespace No namespace
Annotations
A refinement of the semantics of the web address - expressed by a QCode
Type QCodeListType
Properties
content simple
Used by
Source
<xs:attribute name="role" type="QCodeListType">
  <xs:annotation>
    <xs:documentation>A refinement of the semantics of the web address - expressed by a QCode</xs:documentation>
  </xs:annotation>
</xs:attribute>
Attribute ContactInfoType / web / @roleuri
Namespace No namespace
Annotations
A refinement of the semantics of the web address - expressed by a URI
Type IRIListType
Properties
content simple
Used by
Source
<xs:attribute name="roleuri" type="IRIListType">
  <xs:annotation>
    <xs:documentation>A refinement of the semantics of the web address - expressed by a URI</xs:documentation>
  </xs:annotation>
</xs:attribute>
Attribute ContactInfoType / @role
Namespace No namespace
Annotations
A refinement of the semantics of a contact information - expressed by a QCode
Type QCodeListType
Properties
use optional
Used by
Complex Type ContactInfoType
Source
<xs:attribute name="role" use="optional" type="QCodeListType">
  <xs:annotation>
    <xs:documentation>A refinement of the semantics of a contact information - expressed by a QCode</xs:documentation>
  </xs:annotation>
</xs:attribute>
Attribute ContactInfoType / @roleuri
Namespace No namespace
Annotations
A refinement of the semantics of a contact information - expressed by a URI
Type IRIListType
Properties
use optional
Used by
Complex Type ContactInfoType
Source
<xs:attribute name="roleuri" use="optional" type="IRIListType">
  <xs:annotation>
    <xs:documentation>A refinement of the semantics of a contact information - expressed by a URI</xs:documentation>
  </xs:annotation>
</xs:attribute>
Attribute catalog / scheme / sameAs / @g2flag
Namespace No namespace
Annotations
DO NOT USE this attribute, for G2 internal maintenance purposes only.
Type xs:string
Properties
use optional
fixed DEPR-SCH
Used by
Source
<xs:attribute name="g2flag" type="xs:string" use="optional" fixed="DEPR-SCH">
  <xs:annotation>
    <xs:documentation>DO NOT USE this attribute, for G2 internal maintenance purposes only.</xs:documentation>
  </xs:annotation>
</xs:attribute>
Attribute catalog / scheme / @alias
Namespace No namespace
Annotations
A short string used by the provider as a replacement for a scheme URI.
Type xs:NCName
Properties
use required
Used by
Element catalog/scheme
Source
<xs:attribute name="alias" type="xs:NCName" use="required">
  <xs:annotation>
    <xs:documentation>A short string used by the provider as a replacement for a scheme URI.</xs:documentation>
  </xs:annotation>
</xs:attribute>
Attribute catalog / scheme / @uri
Namespace No namespace
Annotations
The URI which identifies the scheme.
Type IRIType
Properties
use required
Used by
Element catalog/scheme
Source
<xs:attribute name="uri" type="IRIType" use="required">
  <xs:annotation>
    <xs:documentation>The URI which identifies the scheme.</xs:documentation>
  </xs:annotation>
</xs:attribute>
Attribute catalog / scheme / @authority
Namespace No namespace
Annotations
Defines the authority controlling this scheme
Type IRIType
Properties
content simple
Used by
Element catalog/scheme
Source
<xs:attribute name="authority" type="IRIType">
  <xs:annotation>
    <xs:documentation>Defines the authority controlling this scheme</xs:documentation>
  </xs:annotation>
</xs:attribute>
Attribute catalog / @additionalInfo
Namespace No namespace
Annotations
A pointer to some additional information about the Catalog, and especially its evolution and latest version.
Type IRIType
Properties
content simple
Used by
Element catalog
Source
<xs:attribute name="additionalInfo" type="IRIType">
  <xs:annotation>
    <xs:documentation>A pointer to some additional information about the Catalog, and especially its evolution and latest version.</xs:documentation>
  </xs:annotation>
</xs:attribute>
Attribute catalog / @url
Namespace No namespace
Annotations
Defines the location of the catalog as remote resource. (Should be the same as the URL which is used with the href attribute of a catalogRef in an item.)
Type IRIType
Properties
content simple
Used by
Element catalog
Source
<xs:attribute name="url" type="IRIType">
  <xs:annotation>
    <xs:documentation>Defines the location of the catalog as remote resource. (Should be the same as the URL which is used with the href attribute of a catalogRef in an item.)</xs:documentation>
  </xs:annotation>
</xs:attribute>
Attribute catalog / @authority
Namespace No namespace
Annotations
Defines the authority controlling this catalog
Type IRIType
Properties
content simple
Used by
Element catalog
Source
<xs:attribute name="authority" type="IRIType">
  <xs:annotation>
    <xs:documentation>Defines the authority controlling this catalog</xs:documentation>
  </xs:annotation>
</xs:attribute>
Attribute catalog / @guid
Namespace No namespace
Annotations
Globally Unique Identifier for this kind of catalog as managed by a provider. A version attribute should be used with it.
Type xs:anyURI
Properties
content simple
Used by
Element catalog
Source
<xs:attribute name="guid" type="xs:anyURI">
  <xs:annotation>
    <xs:documentation>Globally Unique Identifier for this kind of catalog as managed by a provider. A version attribute should be used with it.</xs:documentation>
  </xs:annotation>
</xs:attribute>
Attribute catalog / @version
Namespace No namespace
Annotations
Version corresponding to the guid of the catalog. If a version attribute exists a guid attribute must exist too
Type xs:nonNegativeInteger
Properties
content simple
Used by
Element catalog
Source
<xs:attribute name="version" type="xs:nonNegativeInteger">
  <xs:annotation>
    <xs:documentation>Version corresponding to the guid of the catalog. If a version attribute exists a guid attribute must exist too</xs:documentation>
  </xs:annotation>
</xs:attribute>
Attribute organisationDetails / hasInstrument / @symbol
Namespace No namespace
Annotations
A symbol for the financial instrument
Type xs:string
Properties
use required
Used by
Source
<xs:attribute name="symbol" type="xs:string" use="required">
  <xs:annotation>
    <xs:documentation>A symbol for the financial instrument</xs:documentation>
  </xs:annotation>
</xs:attribute>
Attribute organisationDetails / hasInstrument / @symbolsrc
Namespace No namespace
Annotations
The  source of the financial instrument symbol - expressed by a QCode
Type QCodeType
Properties
content simple
Facets
pattern [^\s:]+:[^\s]+
Used by
Source
<xs:attribute name="symbolsrc" type="QCodeType">
  <xs:annotation>
    <xs:documentation>The source of the financial instrument symbol - expressed by a QCode</xs:documentation>
  </xs:annotation>
</xs:attribute>
Attribute organisationDetails / hasInstrument / @symbolsrcuri
Namespace No namespace
Annotations
The  source of the financial instrument symbol - expressed by a URI
Type IRIType
Properties
content simple
Used by
Source
<xs:attribute name="symbolsrcuri" type="IRIType">
  <xs:annotation>
    <xs:documentation>The source of the financial instrument symbol - expressed by a URI</xs:documentation>
  </xs:annotation>
</xs:attribute>
Attribute organisationDetails / hasInstrument / @market
Namespace No namespace
Annotations
A venue in which this financial instrument is traded - expressed by a QCode
Type QCodeType
Properties
content simple
Facets
pattern [^\s:]+:[^\s]+
Used by
Source
<xs:attribute name="market" type="QCodeType">
  <xs:annotation>
    <xs:documentation>A venue in which this financial instrument is traded - expressed by a QCode</xs:documentation>
  </xs:annotation>
</xs:attribute>
Attribute organisationDetails / hasInstrument / @marketuri
Namespace No namespace
Annotations
A venue in which this financial instrument is traded - expressed by a URI
Type IRIType
Properties
content simple
Used by
Source
<xs:attribute name="marketuri" type="IRIType">
  <xs:annotation>
    <xs:documentation>A venue in which this financial instrument is traded - expressed by a URI</xs:documentation>
  </xs:annotation>
</xs:attribute>
Attribute organisationDetails / hasInstrument / @marketlabel
Namespace No namespace
Annotations
The label used for the market
Type xs:string
Properties
content simple
Used by
Source
<xs:attribute name="marketlabel" type="xs:string">
  <xs:annotation>
    <xs:documentation>The label used for the market</xs:documentation>
  </xs:annotation>
</xs:attribute>
Attribute organisationDetails / hasInstrument / @marketlabelsrc
Namespace No namespace
Annotations
The source of the market label - expressed by a QCode
Type QCodeType
Properties
content simple
Facets
pattern [^\s:]+:[^\s]+
Used by
Source
<xs:attribute name="marketlabelsrc" type="QCodeType">
  <xs:annotation>
    <xs:documentation>The source of the market label - expressed by a QCode</xs:documentation>
  </xs:annotation>
</xs:attribute>
Attribute organisationDetails / hasInstrument / @marketlabelsrcuri
Namespace No namespace
Annotations
The source of the market label - expressed by a URI
Type IRIType
Properties
content simple
Used by
Source
<xs:attribute name="marketlabelsrcuri" type="IRIType">
  <xs:annotation>
    <xs:documentation>The source of the market label - expressed by a URI</xs:documentation>
  </xs:annotation>
</xs:attribute>
Attribute organisationDetails / hasInstrument / @type
Namespace No namespace
Annotations
The type(s) of the financial instrument - expressed by a QCode
Type QCodeListType
Properties
content simple
Used by
Source
<xs:attribute name="type" type="QCodeListType">
  <xs:annotation>
    <xs:documentation>The type(s) of the financial instrument - expressed by a QCode</xs:documentation>
  </xs:annotation>
</xs:attribute>
Attribute organisationDetails / hasInstrument / @typeuri
Namespace No namespace
Annotations
The type(s) of the financial instrument - expressed by a URI
Type IRIListType
Properties
content simple
Used by
Source
<xs:attribute name="typeuri" type="IRIListType">
  <xs:annotation>
    <xs:documentation>The type(s) of the financial instrument - expressed by a URI</xs:documentation>
  </xs:annotation>
</xs:attribute>
Attribute organisationDetails / hasInstrument / @rank
Namespace No namespace
Annotations
Indicates the relative importance among financial instruments of the same type.
Type xs:nonNegativeInteger
Properties
content simple
Used by
Source
<xs:attribute name="rank" type="xs:nonNegativeInteger">
  <xs:annotation>
    <xs:documentation>Indicates the relative importance among financial instruments of the same type.</xs:documentation>
  </xs:annotation>
</xs:attribute>
Attribute hopHistory / hop / action / @target
Namespace No namespace
Annotations
The target of the action in a content object - expressed by a QCode. If the target attribute is omitted the target of the action is the whole object.
Type QCodeType
Properties
content simple
Facets
pattern [^\s:]+:[^\s]+
Used by
Source
<xs:attribute name="target" type="QCodeType">
  <xs:annotation>
    <xs:documentation>The target of the action in a content object - expressed by a QCode. If the target attribute is omitted the target of the action is the whole object.</xs:documentation>
  </xs:annotation>
</xs:attribute>
Attribute hopHistory / hop / action / @targeturi
Namespace No namespace
Annotations
The target of the action in a content object - expressed by a URI. If the target attribute is omitted the target of the action is the whole object.
Type IRIType
Properties
content simple
Used by
Source
<xs:attribute name="targeturi" type="IRIType">
  <xs:annotation>
    <xs:documentation>The target of the action in a content object - expressed by a URI. If the target attribute is omitted the target of the action is the whole object.</xs:documentation>
  </xs:annotation>
</xs:attribute>
Attribute hopHistory / hop / action / @timestamp
Namespace No namespace
Annotations
The date and optionally the time (with a time zone) when this action was performed on the target.
Type xs:dateTime
Properties
content simple
Used by
Source
<xs:attribute name="timestamp" type="xs:dateTime">
  <xs:annotation>
    <xs:documentation>The date and optionally the time (with a time zone) when this action was performed on the target.</xs:documentation>
  </xs:annotation>
</xs:attribute>
Attribute hopHistory / hop / @seq
Namespace No namespace
Annotations
The sequential value of this Hop in a sequence of Hops of a Hop History. Values need not to be consecutive. The sequence starts with the lowest value.
Type xs:nonNegativeInteger
Properties
content simple
Used by
Element hopHistory/hop
Source
<xs:attribute name="seq" type="xs:nonNegativeInteger">
  <xs:annotation>
    <xs:documentation>The sequential value of this Hop in a sequence of Hops of a Hop History. Values need not to be consecutive. The sequence starts with the lowest value.</xs:documentation>
  </xs:annotation>
</xs:attribute>
Attribute hopHistory / hop / @timestamp
Namespace No namespace
Annotations
The date and optionally the time (with a time zone) when this item's content object was forwarded.
Type xs:dateTime
Properties
content simple
Used by
Element hopHistory/hop
Source
<xs:attribute name="timestamp" type="xs:dateTime">
  <xs:annotation>
    <xs:documentation>The date and optionally the time (with a time zone) when this item's content object was forwarded.</xs:documentation>
  </xs:annotation>
</xs:attribute>
Attribute RightsBlockType / @href
Namespace No namespace
Annotations
The locator of a remote expression of rights
Type IRIType
Properties
use optional
Used by
Complex Type RightsBlockType
Source
<xs:attribute name="href" type="IRIType" use="optional">
  <xs:annotation>
    <xs:documentation>The locator of a remote expression of rights</xs:documentation>
  </xs:annotation>
</xs:attribute>
Attribute Flex2ExtPropType / @rel
Namespace No namespace
Annotations
The identifier of a concept defining the semantics of this property - expressed by a QCode / either the rel or the reluri attribute MUST be used
Type QCodeType
Properties
content simple
Facets
pattern [^\s:]+:[^\s]+
Used by
Complex Type Flex2ExtPropType
Source
<xs:attribute name="rel" type="QCodeType">
  <xs:annotation>
    <xs:documentation>The identifier of a concept defining the semantics of this property - expressed by a QCode / either the rel or the reluri attribute MUST be used</xs:documentation>
  </xs:annotation>
</xs:attribute>
Attribute Flex2ExtPropType / @reluri
Namespace No namespace
Annotations
The identifier of a concept defining the semantics of this property - expressed by a URI / either the rel or the reluri attribute MUST be used
Type IRIType
Properties
content simple
Used by
Complex Type Flex2ExtPropType
Source
<xs:attribute name="reluri" type="IRIType">
  <xs:annotation>
    <xs:documentation>The identifier of a concept defining the semantics of this property - expressed by a URI / either the rel or the reluri attribute MUST be used</xs:documentation>
  </xs:annotation>
</xs:attribute>
Attribute RightsInfoType / @idrefs
Namespace No namespace
Annotations
Reference(s) to the part(s) of an Item to which the rightsInfo element applies. When referencing part(s) of the content of an Item, idrefs must include the partid value of a partMeta element which in turn references the part of the content.
Type xs:IDREFS
Properties
use optional
Used by
Complex Type RightsInfoType
Source
<xs:attribute name="idrefs" type="xs:IDREFS" use="optional">
  <xs:annotation>
    <xs:documentation>Reference(s) to the part(s) of an Item to which the rightsInfo element applies. When referencing part(s) of the content of an Item, idrefs must include the partid value of a partMeta element which in turn references the part of the content.</xs:documentation>
  </xs:annotation>
</xs:attribute>
Attribute RightsInfoType / @scope
Namespace No namespace
Annotations
Indicates to which part(s) of an Item the rightsInfo element applies - expressed by a QCode. If the attribute does not exist then rightsInfo applies to all parts of the Item. Mandatory NewsCodes scheme for the values: http://cv.iptc.org/newscodes/riscope/
Type QCodeListType
Properties
use optional
Used by
Complex Type RightsInfoType
Source
<xs:attribute name="scope" type="QCodeListType" use="optional">
  <xs:annotation>
    <xs:documentation>Indicates to which part(s) of an Item the rightsInfo element applies - expressed by a QCode. If the attribute does not exist then rightsInfo applies to all parts of the Item. Mandatory NewsCodes scheme for the values: http://cv.iptc.org/newscodes/riscope/</xs:documentation>
  </xs:annotation>
</xs:attribute>
Attribute RightsInfoType / @scopeuri
Namespace No namespace
Annotations
Indicates to which part(s) of an Item the rightsInfo element applies - expressed by a URI. If the attribute does not exist then rightsInfo applies to all parts of the Item. Mandatory NewsCodes scheme for the values: http://cv.iptc.org/newscodes/riscope/
Type IRIListType
Properties
use optional
Used by
Complex Type RightsInfoType
Source
<xs:attribute name="scopeuri" type="IRIListType" use="optional">
  <xs:annotation>
    <xs:documentation>Indicates to which part(s) of an Item the rightsInfo element applies - expressed by a URI. If the attribute does not exist then rightsInfo applies to all parts of the Item. Mandatory NewsCodes scheme for the values: http://cv.iptc.org/newscodes/riscope/</xs:documentation>
  </xs:annotation>
</xs:attribute>
Attribute RightsInfoType / @aspect
Namespace No namespace
Annotations
Indicates to which rights-related aspect(s) of an Item or part(s) of an Item the rightsInfo element applies - expressed by a QCode. If the attribute does not exist then rightsInfo applies to all aspects. Mandatory NewsCodes scheme for the values: http://cv.iptc.org/newscodes/raspect
Type QCodeListType
Properties
use optional
Used by
Complex Type RightsInfoType
Source
<xs:attribute name="aspect" type="QCodeListType" use="optional">
  <xs:annotation>
    <xs:documentation>Indicates to which rights-related aspect(s) of an Item or part(s) of an Item the rightsInfo element applies - expressed by a QCode. If the attribute does not exist then rightsInfo applies to all aspects. Mandatory NewsCodes scheme for the values: http://cv.iptc.org/newscodes/raspect</xs:documentation>
  </xs:annotation>
</xs:attribute>
Attribute RightsInfoType / @aspecturi
Namespace No namespace
Annotations
Indicates to which rights-related aspect(s) of an Item or part(s) of an Item the rightsInfo element applies - expressed by a URI. If the attribute does not exist then rightsInfo applies to all aspects. Mandatory NewsCodes scheme for the values: http://cv.iptc.org/newscodes/raspect
Type IRIListType
Properties
use optional
Used by
Complex Type RightsInfoType
Source
<xs:attribute name="aspecturi" type="IRIListType" use="optional">
  <xs:annotation>
    <xs:documentation>Indicates to which rights-related aspect(s) of an Item or part(s) of an Item the rightsInfo element applies - expressed by a URI. If the attribute does not exist then rightsInfo applies to all aspects. Mandatory NewsCodes scheme for the values: http://cv.iptc.org/newscodes/raspect</xs:documentation>
  </xs:annotation>
</xs:attribute>
Attribute VersionedStringType / @versioninfo
Namespace No namespace
Annotations
The version of a processing resource.
Type xs:string
Properties
use optional
Used by
Complex Type VersionedStringType
Source
<xs:attribute name="versioninfo" type="xs:string" use="optional">
  <xs:annotation>
    <xs:documentation>The version of a processing resource.</xs:documentation>
  </xs:annotation>
</xs:attribute>
Attribute generator / @role
Namespace No namespace
Annotations
Indentifies the stage at which this generator was used - expressed by a QCode
Type QCodeType
Properties
content simple
Facets
pattern [^\s:]+:[^\s]+
Used by
Element generator
Source
<xs:attribute name="role" type="QCodeType">
  <xs:annotation>
    <xs:documentation>Indentifies the stage at which this generator was used - expressed by a QCode</xs:documentation>
  </xs:annotation>
</xs:attribute>
Attribute generator / @roleuri
Namespace No namespace
Annotations
Indentifies the stage at which this generator was used - expressed by a URI
Type IRIType
Properties
content simple
Used by
Element generator
Source
<xs:attribute name="roleuri" type="IRIType">
  <xs:annotation>
    <xs:documentation>Indentifies the stage at which this generator was used - expressed by a URI</xs:documentation>
  </xs:annotation>
</xs:attribute>
Attribute signal / @severity
Namespace No namespace
Annotations
Indicates how severe the impact from the signal is - expressed by a QCode. The recommended vocabular is the IPTC Severity NewsCodes  http://cv.iptc.org/newscodes/severity/
Type QCodeType
Properties
use optional
Facets
pattern [^\s:]+:[^\s]+
Used by
Element signal
Source
<xs:attribute name="severity" type="QCodeType" use="optional">
  <xs:annotation>
    <xs:documentation>Indicates how severe the impact from the signal is - expressed by a QCode. The recommended vocabular is the IPTC Severity NewsCodes http://cv.iptc.org/newscodes/severity/</xs:documentation>
  </xs:annotation>
</xs:attribute>
Attribute signal / @severityuri
Namespace No namespace
Annotations
Indicates how severe the impact from the signal is - expressed by a URI. The recommended vocabular is the IPTC Severity NewsCodes  http://cv.iptc.org/newscodes/severity/
Type IRIType
Properties
use optional
Used by
Element signal
Source
<xs:attribute name="severityuri" type="IRIType" use="optional">
  <xs:annotation>
    <xs:documentation>Indicates how severe the impact from the signal is - expressed by a URI. The recommended vocabular is the IPTC Severity NewsCodes http://cv.iptc.org/newscodes/severity/</xs:documentation>
  </xs:annotation>
</xs:attribute>
Attribute altRep / @representation
Namespace No namespace
Annotations
A qualifier which specifies the way the target Item is represented at this location - expressed by a QCode
Type QCodeType
Properties
content simple
Facets
pattern [^\s:]+:[^\s]+
Used by
Element altRep
Source
<xs:attribute name="representation" type="QCodeType">
  <xs:annotation>
    <xs:documentation>A qualifier which specifies the way the target Item is represented at this location - expressed by a QCode</xs:documentation>
  </xs:annotation>
</xs:attribute>
Attribute altRep / @representationuri
Namespace No namespace
Annotations
A qualifier which specifies the way the target Item is represented at this location - expressed by a URI
Type IRIType
Properties
content simple
Used by
Element altRep
Source
<xs:attribute name="representationuri" type="IRIType">
  <xs:annotation>
    <xs:documentation>A qualifier which specifies the way the target Item is represented at this location - expressed by a URI</xs:documentation>
  </xs:annotation>
</xs:attribute>
Attribute altRep / @contenttype
Namespace No namespace
Annotations
The IANA (Internet Assigned Numbers Authority) MIME type of the target resource.
Type xs:string
Properties
content simple
Used by
Element altRep
Source
<xs:attribute name="contenttype" type="xs:string">
  <xs:annotation>
    <xs:documentation>The IANA (Internet Assigned Numbers Authority) MIME type of the target resource.</xs:documentation>
  </xs:annotation>
</xs:attribute>
Attribute altRep / @format
Namespace No namespace
Annotations
A refinement of a generic content type (i.e. IANA MIME type) - expressed by a QCode
Type QCodeType
Properties
content simple
Facets
pattern [^\s:]+:[^\s]+
Used by
Element altRep
Source
<xs:attribute name="format" type="QCodeType">
  <xs:annotation>
    <xs:documentation>A refinement of a generic content type (i.e. IANA MIME type) - expressed by a QCode</xs:documentation>
  </xs:annotation>
</xs:attribute>
Attribute altRep / @formaturi
Namespace No namespace
Annotations
A refinement of a generic content type (i.e. IANA MIME type) - expressed by a URI
Type IRIType
Properties
content simple
Used by
Element altRep
Source
<xs:attribute name="formaturi" type="IRIType">
  <xs:annotation>
    <xs:documentation>A refinement of a generic content type (i.e. IANA MIME type) - expressed by a URI</xs:documentation>
  </xs:annotation>
</xs:attribute>
Attribute altRep / @size
Namespace No namespace
Annotations
The size in bytes of the target resource.
Type xs:nonNegativeInteger
Properties
content simple
Used by
Element altRep
Source
<xs:attribute name="size" type="xs:nonNegativeInteger">
  <xs:annotation>
    <xs:documentation>The size in bytes of the target resource.</xs:documentation>
  </xs:annotation>
</xs:attribute>
Attribute hash / @hashtype
Namespace No namespace
Annotations
The hash algorithm used for creating the hash value - expressed by a QCode / either the hashtype or the hashtypeuri attribute MUST be used
Type QCodeType
Properties
content simple
Facets
pattern [^\s:]+:[^\s]+
Used by
Element hash
Source
<xs:attribute name="hashtype" type="QCodeType">
  <xs:annotation>
    <xs:documentation>The hash algorithm used for creating the hash value - expressed by a QCode / either the hashtype or the hashtypeuri attribute MUST be used</xs:documentation>
  </xs:annotation>
</xs:attribute>
Attribute hash / @hashtypeuri
Namespace No namespace
Annotations
The hash algorithm used for creating the hash value - expressed by a URI / either the hashtype or the hashtypeuri attribute MUST be used
Type IRIType
Properties
content simple
Used by
Element hash
Source
<xs:attribute name="hashtypeuri" type="IRIType">
  <xs:annotation>
    <xs:documentation>The hash algorithm used for creating the hash value - expressed by a URI / either the hashtype or the hashtypeuri attribute MUST be used</xs:documentation>
  </xs:annotation>
</xs:attribute>
Attribute hash / @scope
Namespace No namespace
Annotations
The scope of a G2 item's content which is the reference for creating the hash value - expressed by a QCode. If the attribute is omitted http://cv.iptc.org/newscodes/hashscope/content is the default value.
Type QCodeType
Properties
content simple
Facets
pattern [^\s:]+:[^\s]+
Used by
Element hash
Source
<xs:attribute name="scope" type="QCodeType">
  <xs:annotation>
    <xs:documentation>The scope of a G2 item's content which is the reference for creating the hash value - expressed by a QCode. If the attribute is omitted http://cv.iptc.org/newscodes/hashscope/content is the default value.</xs:documentation>
  </xs:annotation>
</xs:attribute>
Attribute hash / @scopeuri
Namespace No namespace
Annotations
The scope of a G2 item's content which is the reference for creating the hash value - expressed by a URI. If the attribute is omitted http://cv.iptc.org/newscodes/hashscope/content is the default value.
Type IRIType
Properties
content simple
Used by
Element hash
Source
<xs:attribute name="scopeuri" type="IRIType">
  <xs:annotation>
    <xs:documentation>The scope of a G2 item's content which is the reference for creating the hash value - expressed by a URI. If the attribute is omitted http://cv.iptc.org/newscodes/hashscope/content is the default value.</xs:documentation>
  </xs:annotation>
</xs:attribute>
Attribute origRep / @accesstype
Namespace No namespace
Annotations
A qualifier which indicates the technical variant for accessing this item (e.g. communication protocols) - expressed by a QCode
Type QCodeType
Properties
content simple
Facets
pattern [^\s:]+:[^\s]+
Used by
Element origRep
Source
<xs:attribute name="accesstype" type="QCodeType">
  <xs:annotation>
    <xs:documentation>A qualifier which indicates the technical variant for accessing this item (e.g. communication protocols) - expressed by a QCode</xs:documentation>
  </xs:annotation>
</xs:attribute>
Attribute origRep / @accesstypeuri
Namespace No namespace
Annotations
A qualifier which indicates the technical variant for accessing this item (e.g. communication protocols) - expressed by a URI
Type IRIType
Properties
content simple
Used by
Element origRep
Source
<xs:attribute name="accesstypeuri" type="IRIType">
  <xs:annotation>
    <xs:documentation>A qualifier which indicates the technical variant for accessing this item (e.g. communication protocols) - expressed by a URI</xs:documentation>
  </xs:annotation>
</xs:attribute>
Attribute origRep / @reposrole
Namespace No namespace
Annotations
A qualifier which indicates the role of the stated repository - expressed by a QCode
Type QCodeType
Properties
content simple
Facets
pattern [^\s:]+:[^\s]+
Used by
Element origRep
Source
<xs:attribute name="reposrole" type="QCodeType">
  <xs:annotation>
    <xs:documentation>A qualifier which indicates the role of the stated repository - expressed by a QCode</xs:documentation>
  </xs:annotation>
</xs:attribute>
Attribute origRep / @reposroleuri
Namespace No namespace
Annotations
A qualifier which indicates the role of the stated repository - expressed by a URI
Type IRIType
Properties
content simple
Used by
Element origRep
Source
<xs:attribute name="reposroleuri" type="IRIType">
  <xs:annotation>
    <xs:documentation>A qualifier which indicates the role of the stated repository - expressed by a URI</xs:documentation>
  </xs:annotation>
</xs:attribute>
Attribute incomingFeedId / @role
Namespace No namespace
Annotations
A refinement of the semantics of the property - expressed by a QCode
Type QCodeType
Properties
content simple
Facets
pattern [^\s:]+:[^\s]+
Used by
Element incomingFeedId
Source
<xs:attribute name="role" type="QCodeType">
  <xs:annotation>
    <xs:documentation>A refinement of the semantics of the property - expressed by a QCode</xs:documentation>
  </xs:annotation>
</xs:attribute>
Attribute incomingFeedId / @roleuri
Namespace No namespace
Annotations
A refinement of the semantics of the property - expressed by a URI
Type IRIType
Properties
content simple
Used by
Element incomingFeedId
Source
<xs:attribute name="roleuri" type="IRIType">
  <xs:annotation>
    <xs:documentation>A refinement of the semantics of the property - expressed by a URI</xs:documentation>
  </xs:annotation>
</xs:attribute>
Attribute AnyItemType / @standard
Namespace No namespace
Annotations
The IPTC standard with which the Item is conformant.
Type xs:string
Properties
use required
Used by
Complex Type AnyItemType
Source
<xs:attribute name="standard" type="xs:string" use="required">
  <xs:annotation>
    <xs:documentation>The IPTC standard with which the Item is conformant.</xs:documentation>
  </xs:annotation>
</xs:attribute>
Attribute AnyItemType / @standardversion
Namespace No namespace
Annotations
The major-minor version of the IPTC standard with which the Item is conformant.
Type restriction of xs:string
Properties
use required
Facets
pattern [0-9]+\.[0-9]+
Used by
Complex Type AnyItemType
Source
<xs:attribute name="standardversion" use="required">
  <xs:annotation>
    <xs:documentation>The major-minor version of the IPTC standard with which the Item is conformant.</xs:documentation>
  </xs:annotation>
  <xs:simpleType>
    <xs:restriction base="xs:string">
      <xs:pattern value="[0-9]+\.[0-9]+"/>
    </xs:restriction>
  </xs:simpleType>
</xs:attribute>
Attribute AnyItemType / @conformance
Namespace No namespace
Annotations
The conformance level with which the Item is conformant.
Type xs:string
Properties
use optional
default core
Used by
Complex Type AnyItemType
Source
<xs:attribute name="conformance" type="xs:string" use="optional" default="core">
  <xs:annotation>
    <xs:documentation>The conformance level with which the Item is conformant.</xs:documentation>
  </xs:annotation>
</xs:attribute>
Attribute AnyItemType / @guid
Namespace No namespace
Annotations
The persistent, universally unique identifier common for all versions of the Item.
Type xs:string
Properties
use required
Used by
Complex Type AnyItemType
Source
<xs:attribute name="guid" type="xs:string" use="required">
  <xs:annotation>
    <xs:documentation>The persistent, universally unique identifier common for all versions of the Item.</xs:documentation>
  </xs:annotation>
</xs:attribute>
Attribute AnyItemType / @version
Namespace No namespace
Annotations
The version of the Item.
Type xs:positiveInteger
Properties
use optional
default 1
Used by
Complex Type AnyItemType
Source
<xs:attribute name="version" type="xs:positiveInteger" use="optional" default="1">
  <xs:annotation>
    <xs:documentation>The version of the Item.</xs:documentation>
  </xs:annotation>
</xs:attribute>
Attribute icon / @rendition
Namespace No namespace
Annotations
Identifies the rendition of the target resource - expressed by a QCode. If the target resource is an item providing multiple renditions then this attribute is used to identify the rendition to be used.
Type QCodeType
Properties
content simple
Facets
pattern [^\s:]+:[^\s]+
Used by
Element icon
Source
<xs:attribute name="rendition" type="QCodeType">
  <xs:annotation>
    <xs:documentation>Identifies the rendition of the target resource - expressed by a QCode. If the target resource is an item providing multiple renditions then this attribute is used to identify the rendition to be used.</xs:documentation>
  </xs:annotation>
</xs:attribute>
Attribute icon / @renditionuri
Namespace No namespace
Annotations
Identifies the rendition of the target resource - expressed by a URI. If the target resource is an item providing multiple renditions then this attribute is used to identify the rendition to be used.
Type IRIType
Properties
content simple
Used by
Element icon
Source
<xs:attribute name="renditionuri" type="IRIType">
  <xs:annotation>
    <xs:documentation>Identifies the rendition of the target resource - expressed by a URI. If the target resource is an item providing multiple renditions then this attribute is used to identify the rendition to be used.</xs:documentation>
  </xs:annotation>
</xs:attribute>
Attribute mediaContentCharacteristics1 / @width
Namespace No namespace
Annotations
The width of visual content.
Type xs:nonNegativeInteger
Properties
use optional
Used by
Source
<xs:attribute name="width" type="xs:nonNegativeInteger" use="optional">
  <xs:annotation>
    <xs:documentation>The width of visual content.</xs:documentation>
  </xs:annotation>
</xs:attribute>
Attribute mediaContentCharacteristics1 / @widthunit
Namespace No namespace
Annotations
If present defines the width unit for the width - expressed by a QCode
Type QCodeType
Properties
use optional
Facets
pattern [^\s:]+:[^\s]+
Used by
Source
<xs:attribute name="widthunit" type="QCodeType" use="optional">
  <xs:annotation>
    <xs:documentation>If present defines the width unit for the width - expressed by a QCode</xs:documentation>
  </xs:annotation>
</xs:attribute>
Attribute mediaContentCharacteristics1 / @widthunituri
Namespace No namespace
Annotations
If present defines the width unit for the width - expressed by a URI
Type IRIType
Properties
use optional
Used by
Source
<xs:attribute name="widthunituri" type="IRIType" use="optional">
  <xs:annotation>
    <xs:documentation>If present defines the width unit for the width - expressed by a URI</xs:documentation>
  </xs:annotation>
</xs:attribute>
Attribute mediaContentCharacteristics1 / @height
Namespace No namespace
Annotations
The height of visual content.
Type xs:nonNegativeInteger
Properties
use optional
Used by
Source
<xs:attribute name="height" type="xs:nonNegativeInteger" use="optional">
  <xs:annotation>
    <xs:documentation>The height of visual content.</xs:documentation>
  </xs:annotation>
</xs:attribute>
Attribute mediaContentCharacteristics1 / @heightunit
Namespace No namespace
Annotations
If present defines the height unit for the heigth - expressed by a QCode
Type QCodeType
Properties
use optional
Facets
pattern [^\s:]+:[^\s]+
Used by
Source
<xs:attribute name="heightunit" type="QCodeType" use="optional">
  <xs:annotation>
    <xs:documentation>If present defines the height unit for the heigth - expressed by a QCode</xs:documentation>
  </xs:annotation>
</xs:attribute>
Attribute mediaContentCharacteristics1 / @heightunituri
Namespace No namespace
Annotations
If present defines the height unit for the heigth - expressed by a URI
Type IRIType
Properties
use optional
Used by
Source
<xs:attribute name="heightunituri" type="IRIType" use="optional">
  <xs:annotation>
    <xs:documentation>If present defines the height unit for the heigth - expressed by a URI</xs:documentation>
  </xs:annotation>
</xs:attribute>
Attribute mediaContentCharacteristics1 / @orientation
Namespace No namespace
Annotations
The orientation of the visual content of an image in regard to the standard rendition of the digital image data. Values in the range of 1 to 8 are compatible with the TIFF 6.0 and Exif 2.3 specifications. Applies to image content.
Type xs:nonNegativeInteger
Properties
use optional
Used by
Source
<xs:attribute name="orientation" type="xs:nonNegativeInteger" use="optional">
  <xs:annotation>
    <xs:documentation>The orientation of the visual content of an image in regard to the standard rendition of the digital image data. Values in the range of 1 to 8 are compatible with the TIFF 6.0 and Exif 2.3 specifications. Applies to image content.</xs:documentation>
  </xs:annotation>
</xs:attribute>
Attribute mediaContentCharacteristics1 / @layoutorientation
Namespace No namespace
Annotations
Indicates whether the human interpretation of the top of the image is aligned to its short or long side - expressed by a QCode
Type QCodeType
Properties
use optional
Facets
pattern [^\s:]+:[^\s]+
Used by
Source
<xs:attribute name="layoutorientation" type="QCodeType" use="optional">
  <xs:annotation>
    <xs:documentation>Indicates whether the human interpretation of the top of the image is aligned to its short or long side - expressed by a QCode</xs:documentation>
  </xs:annotation>
</xs:attribute>
Attribute mediaContentCharacteristics1 / @layoutorientationuri
Namespace No namespace
Annotations
Indicates whether the human interpretation of the top of the image is aligned to its short or long side - expressed by a URI
Type IRIType
Properties
use optional
Used by
Source
<xs:attribute name="layoutorientationuri" type="IRIType" use="optional">
  <xs:annotation>
    <xs:documentation>Indicates whether the human interpretation of the top of the image is aligned to its short or long side - expressed by a URI</xs:documentation>
  </xs:annotation>
</xs:attribute>
Attribute mediaContentCharacteristics1 / @colourspace
Namespace No namespace
Annotations
The colour space of an image. Applies to image icons - expressed by a QCode
Type QCodeType
Properties
use optional
Facets
pattern [^\s:]+:[^\s]+
Used by
Source
<xs:attribute name="colourspace" type="QCodeType" use="optional">
  <xs:annotation>
    <xs:documentation>The colour space of an image. Applies to image icons - expressed by a QCode</xs:documentation>
  </xs:annotation>
</xs:attribute>
Attribute mediaContentCharacteristics1 / @colourspaceuri
Namespace No namespace
Annotations
The colour space of an image. Applies to image icons - expressed by a URI
Type IRIType
Properties
use optional
Used by
Source
<xs:attribute name="colourspaceuri" type="IRIType" use="optional">
  <xs:annotation>
    <xs:documentation>The colour space of an image. Applies to image icons - expressed by a URI</xs:documentation>
  </xs:annotation>
</xs:attribute>
Attribute mediaContentCharacteristics1 / @colourindicator
Namespace No namespace
Annotations
Indicates whether the still or moving image is coloured or black and white. The recommended vocabulary is the IPTC Colour Indicator NewsCodes http://cv.iptc.org/newscodes/colourindicator/ - expressed by a QCode
Type QCodeType
Properties
use optional
Facets
pattern [^\s:]+:[^\s]+
Used by
Source
<xs:attribute name="colourindicator" type="QCodeType" use="optional">
  <xs:annotation>
    <xs:documentation>Indicates whether the still or moving image is coloured or black and white. The recommended vocabulary is the IPTC Colour Indicator NewsCodes http://cv.iptc.org/newscodes/colourindicator/ - expressed by a QCode</xs:documentation>
  </xs:annotation>
</xs:attribute>
Attribute mediaContentCharacteristics1 / @colourindicatoruri
Namespace No namespace
Annotations
Indicates whether the still or moving image is coloured or black and white. The recommended vocabulary is the IPTC Colour Indicator NewsCodes http://cv.iptc.org/newscodes/colourindicator/ - expressed by a URI
Type IRIType
Properties
use optional
Used by
Source
<xs:attribute name="colourindicatoruri" type="IRIType" use="optional">
  <xs:annotation>
    <xs:documentation>Indicates whether the still or moving image is coloured or black and white. The recommended vocabulary is the IPTC Colour Indicator NewsCodes http://cv.iptc.org/newscodes/colourindicator/ - expressed by a URI</xs:documentation>
  </xs:annotation>
</xs:attribute>
Attribute mediaContentCharacteristics1 / @videocodec
Namespace No namespace
Annotations
The applicable codec for video data. Applies to video icons - expressed by a QCode
Type QCodeType
Properties
use optional
Facets
pattern [^\s:]+:[^\s]+
Used by
Source
<xs:attribute name="videocodec" type="QCodeType" use="optional">
  <xs:annotation>
    <xs:documentation>The applicable codec for video data. Applies to video icons - expressed by a QCode</xs:documentation>
  </xs:annotation>
</xs:attribute>
Attribute mediaContentCharacteristics1 / @videocodecuri
Namespace No namespace
Annotations
The applicable codec for video data. Applies to video icons - expressed by a URI
Type IRIType
Properties
use optional
Used by
Source
<xs:attribute name="videocodecuri" type="IRIType" use="optional">
  <xs:annotation>
    <xs:documentation>The applicable codec for video data. Applies to video icons - expressed by a URI</xs:documentation>
  </xs:annotation>
</xs:attribute>
Attribute mediaContentCharacteristics1 / @colourdepth
Namespace No namespace
Annotations
The bit depth defining the spread of colour data within each sample.
Type xs:nonNegativeInteger
Properties
use optional
Used by
Source
<xs:attribute name="colourdepth" type="xs:nonNegativeInteger" use="optional">
  <xs:annotation>
    <xs:documentation>The bit depth defining the spread of colour data within each sample.</xs:documentation>
  </xs:annotation>
</xs:attribute>
Attribute Flex1PartyPropType / @role
Namespace No namespace
Annotations
A refinement of the semantics of the property - expressed by a QCode. In the scope of infoSource only: If a party did anything other than originate information a role attribute with one or more roles must be applied. The recommended vocabulary is the IPTC Information Source Roles NewsCodes at http://cv.iptc.org/newscodes/infosourcerole/
Type QCodeListType
Properties
content simple
Used by
Complex Type Flex1PartyPropType
Source
<xs:attribute name="role" type="QCodeListType">
  <xs:annotation>
    <xs:documentation>A refinement of the semantics of the property - expressed by a QCode. In the scope of infoSource only: If a party did anything other than originate information a role attribute with one or more roles must be applied. The recommended vocabulary is the IPTC Information Source Roles NewsCodes at http://cv.iptc.org/newscodes/infosourcerole/</xs:documentation>
  </xs:annotation>
</xs:attribute>
Attribute Flex1PartyPropType / @roleuri
Namespace No namespace
Annotations
A refinement of the semantics of the property - expressed by a URI. In the scope of infoSource only: If a party did anything other than originate information a role attribute with one or more roles must be applied. The recommended vocabulary is the IPTC Information Source Roles NewsCodes at http://cv.iptc.org/newscodes/infosourcerole/
Type IRIListType
Properties
content simple
Used by
Complex Type Flex1PartyPropType
Source
<xs:attribute name="roleuri" type="IRIListType">
  <xs:annotation>
    <xs:documentation>A refinement of the semantics of the property - expressed by a URI. In the scope of infoSource only: If a party did anything other than originate information a role attribute with one or more roles must be applied. The recommended vocabulary is the IPTC Information Source Roles NewsCodes at http://cv.iptc.org/newscodes/infosourcerole/</xs:documentation>
  </xs:annotation>
</xs:attribute>
Attribute FlexAuthorPropType / @role
Namespace No namespace
Annotations
A refinement of the semantics of the property - expressed by a QCode
Type QCodeListType
Properties
use optional
Used by
Complex Type FlexAuthorPropType
Source
<xs:attribute name="role" use="optional" type="QCodeListType">
  <xs:annotation>
    <xs:documentation>A refinement of the semantics of the property - expressed by a QCode</xs:documentation>
  </xs:annotation>
</xs:attribute>
Attribute FlexAuthorPropType / @roleuri
Namespace No namespace
Annotations
A refinement of the semantics of the property - expressed by a URI
Type IRIListType
Properties
use optional
Used by
Complex Type FlexAuthorPropType
Source
<xs:attribute name="roleuri" use="optional" type="IRIListType">
  <xs:annotation>
    <xs:documentation>A refinement of the semantics of the property - expressed by a URI</xs:documentation>
  </xs:annotation>
</xs:attribute>
Attribute FlexAuthorPropType / @jobtitle
Namespace No namespace
Annotations
The job title of the person who created or enhanced the content in the news provider organisation - expressed by a QCode
Type QCodeType
Properties
use optional
Facets
pattern [^\s:]+:[^\s]+
Used by
Complex Type FlexAuthorPropType
Source
<xs:attribute name="jobtitle" type="QCodeType" use="optional">
  <xs:annotation>
    <xs:documentation>The job title of the person who created or enhanced the content in the news provider organisation - expressed by a QCode</xs:documentation>
  </xs:annotation>
</xs:attribute>
Attribute FlexAuthorPropType / @jobtitleuri
Namespace No namespace
Annotations
The job title of the person who created or enhanced the content in the news provider organisation - expressed by a URI
Type IRIType
Properties
use optional
Used by
Complex Type FlexAuthorPropType
Source
<xs:attribute name="jobtitleuri" type="IRIType" use="optional">
  <xs:annotation>
    <xs:documentation>The job title of the person who created or enhanced the content in the news provider organisation - expressed by a URI</xs:documentation>
  </xs:annotation>
</xs:attribute>
Attribute AudienceType / @significance
Namespace No namespace
Annotations
A qualifier which indicates the expected significance of the content for this specific audience.
Type Int1to9Type
Properties
use optional
Facets
maxInclusive 9
minInclusive 1
Used by
Complex Type AudienceType
Source
<xs:attribute name="significance" type="Int1to9Type" use="optional">
  <xs:annotation>
    <xs:documentation>A qualifier which indicates the expected significance of the content for this specific audience.</xs:documentation>
  </xs:annotation>
</xs:attribute>
Attribute altId / @type
Namespace No namespace
Annotations
A qualifier which indicates the context within which the alternative identifier has been allocated - expressed by a QCode
Type QCodeType
Properties
use optional
Facets
pattern [^\s:]+:[^\s]+
Used by
Element altId
Source
<xs:attribute name="type" type="QCodeType" use="optional">
  <xs:annotation>
    <xs:documentation>A qualifier which indicates the context within which the alternative identifier has been allocated - expressed by a QCode</xs:documentation>
  </xs:annotation>
</xs:attribute>
Attribute altId / @typeuri
Namespace No namespace
Annotations
A qualifier which indicates the context within which the alternative identifier has been allocated - expressed by a URI
Type IRIType
Properties
use optional
Used by
Element altId
Source
<xs:attribute name="typeuri" type="IRIType" use="optional">
  <xs:annotation>
    <xs:documentation>A qualifier which indicates the context within which the alternative identifier has been allocated - expressed by a URI</xs:documentation>
  </xs:annotation>
</xs:attribute>
Attribute altId / @environment
Namespace No namespace
Annotations
A qualifier which indicates the business environment in which the identifier can be used to access the content - expressed by a QCode
Type QCodeListType
Properties
use optional
Used by
Element altId
Source
<xs:attribute name="environment" type="QCodeListType" use="optional">
  <xs:annotation>
    <xs:documentation>A qualifier which indicates the business environment in which the identifier can be used to access the content - expressed by a QCode</xs:documentation>
  </xs:annotation>
</xs:attribute>
Attribute altId / @environmenturi
Namespace No namespace
Annotations
A qualifier which indicates the business environment in which the identifier can be used to access the content - expressed by a URI
Type IRIListType
Properties
use optional
Used by
Element altId
Source
<xs:attribute name="environmenturi" type="IRIListType" use="optional">
  <xs:annotation>
    <xs:documentation>A qualifier which indicates the business environment in which the identifier can be used to access the content - expressed by a URI</xs:documentation>
  </xs:annotation>
</xs:attribute>
Attribute altId / @idformat
Namespace No namespace
Annotations
Indicates the format of the value of the element - expressed by a QCode
Type QCodeType
Properties
content simple
Facets
pattern [^\s:]+:[^\s]+
Used by
Element altId
Source
<xs:attribute name="idformat" type="QCodeType">
  <xs:annotation>
    <xs:documentation>Indicates the format of the value of the element - expressed by a QCode</xs:documentation>
  </xs:annotation>
</xs:attribute>
Attribute altId / @idformaturi
Namespace No namespace
Annotations
Indicates the format of the value of the element - expressed by a URI
Type IRIType
Properties
content simple
Used by
Element altId
Source
<xs:attribute name="idformaturi" type="IRIType">
  <xs:annotation>
    <xs:documentation>Indicates the format of the value of the element - expressed by a URI</xs:documentation>
  </xs:annotation>
</xs:attribute>
Attribute rating / @value
Namespace No namespace
Annotations
The rating of the content expressed as decimal value from a scale.
Type xs:decimal
Properties
use required
Used by
Element rating
Source
<xs:attribute name="value" type="xs:decimal" use="required">
  <xs:annotation>
    <xs:documentation>The rating of the content expressed as decimal value from a scale.</xs:documentation>
  </xs:annotation>
</xs:attribute>
Attribute rating / @valcalctype
Namespace No namespace
Annotations
Indicates how the value was calculated (by methods like median, average ...) - expressed by a QCode
Type QCodeType
Properties
use optional
Facets
pattern [^\s:]+:[^\s]+
Used by
Element rating
Source
<xs:attribute name="valcalctype" type="QCodeType" use="optional">
  <xs:annotation>
    <xs:documentation>Indicates how the value was calculated (by methods like median, average ...) - expressed by a QCode</xs:documentation>
  </xs:annotation>
</xs:attribute>
Attribute rating / @valcalctypeuri
Namespace No namespace
Annotations
Indicates how the value was calculated (by methods like median, average ...) - expressed by a URI
Type IRIType
Properties
use optional
Used by
Element rating
Source
<xs:attribute name="valcalctypeuri" type="IRIType" use="optional">
  <xs:annotation>
    <xs:documentation>Indicates how the value was calculated (by methods like median, average ...) - expressed by a URI</xs:documentation>
  </xs:annotation>
</xs:attribute>
Attribute rating / @scalemin
Namespace No namespace
Annotations
Indicates the value of the rating scale used for the lowest/worst rating.
Type xs:decimal
Properties
use required
Used by
Element rating
Source
<xs:attribute name="scalemin" type="xs:decimal" use="required">
  <xs:annotation>
    <xs:documentation>Indicates the value of the rating scale used for the lowest/worst rating.</xs:documentation>
  </xs:annotation>
</xs:attribute>
Attribute rating / @scalemax
Namespace No namespace
Annotations
Indicates the value of the rating scale used for the highest/best rating.
Type xs:decimal
Properties
use required
Used by
Element rating
Source
<xs:attribute name="scalemax" type="xs:decimal" use="required">
  <xs:annotation>
    <xs:documentation>Indicates the value of the rating scale used for the highest/best rating.</xs:documentation>
  </xs:annotation>
</xs:attribute>
Attribute rating / @scaleunit
Namespace No namespace
Annotations
The units which apply to the rating scale - expressed by a QCode / either the scaleunit or the scaleunituri attribute MUST be used
Type QCodeType
Properties
content simple
Facets
pattern [^\s:]+:[^\s]+
Used by
Element rating
Source
<xs:attribute name="scaleunit" type="QCodeType">
  <xs:annotation>
    <xs:documentation>The units which apply to the rating scale - expressed by a QCode / either the scaleunit or the scaleunituri attribute MUST be used</xs:documentation>
  </xs:annotation>
</xs:attribute>
Attribute rating / @scaleunituri
Namespace No namespace
Annotations
The units which apply to the rating scale - expressed by a URI / either the scaleunit or the scaleunituri attribute MUST be used
Type IRIType
Properties
content simple
Used by
Element rating
Source
<xs:attribute name="scaleunituri" type="IRIType">
  <xs:annotation>
    <xs:documentation>The units which apply to the rating scale - expressed by a URI / either the scaleunit or the scaleunituri attribute MUST be used</xs:documentation>
  </xs:annotation>
</xs:attribute>
Attribute rating / @raters
Namespace No namespace
Annotations
The number of parties acting as raters.
Type xs:nonNegativeInteger
Properties
use optional
Used by
Element rating
Source
<xs:attribute name="raters" type="xs:nonNegativeInteger" use="optional">
  <xs:annotation>
    <xs:documentation>The number of parties acting as raters.</xs:documentation>
  </xs:annotation>
</xs:attribute>
Attribute rating / @ratertype
Namespace No namespace
Annotations
The type of the rating parties - expressed by a QCode
Type QCodeType
Properties
use optional
Facets
pattern [^\s:]+:[^\s]+
Used by
Element rating
Source
<xs:attribute name="ratertype" type="QCodeType" use="optional">
  <xs:annotation>
    <xs:documentation>The type of the rating parties - expressed by a QCode</xs:documentation>
  </xs:annotation>
</xs:attribute>
Attribute rating / @ratertypeuri
Namespace No namespace
Annotations
The type of the rating parties - expressed by a URI
Type IRIType
Properties
use optional
Used by
Element rating
Source
<xs:attribute name="ratertypeuri" type="IRIType" use="optional">
  <xs:annotation>
    <xs:documentation>The type of the rating parties - expressed by a URI</xs:documentation>
  </xs:annotation>
</xs:attribute>
Attribute rating / @ratingtype
Namespace No namespace
Annotations
Full definition of the rating - expressed by a QCode
Type QCodeType
Properties
content simple
Facets
pattern [^\s:]+:[^\s]+
Used by
Element rating
Source
<xs:attribute name="ratingtype" type="QCodeType">
  <xs:annotation>
    <xs:documentation>Full definition of the rating - expressed by a QCode</xs:documentation>
  </xs:annotation>
</xs:attribute>
Attribute rating / @ratingtypeuri
Namespace No namespace
Annotations
Full definition of the rating - expressed by a URI
Type IRIType
Properties
content simple
Used by
Element rating
Source
<xs:attribute name="ratingtypeuri" type="IRIType">
  <xs:annotation>
    <xs:documentation>Full definition of the rating - expressed by a URI</xs:documentation>
  </xs:annotation>
</xs:attribute>
Attribute userInteraction / @interactions
Namespace No namespace
Annotations
The count of executed interactions.
Type xs:nonNegativeInteger
Properties
use required
Used by
Element userInteraction
Source
<xs:attribute name="interactions" type="xs:nonNegativeInteger" use="required">
  <xs:annotation>
    <xs:documentation>The count of executed interactions.</xs:documentation>
  </xs:annotation>
</xs:attribute>
Attribute userInteraction / @interactiontype
Namespace No namespace
Annotations
The type of interaction which is reflected by this property - expressed by a QCode / either the interactiontype or the interactiontype uri attribute MUST be used
Type QCodeType
Properties
content simple
Facets
pattern [^\s:]+:[^\s]+
Used by
Element userInteraction
Source
<xs:attribute name="interactiontype" type="QCodeType">
  <xs:annotation>
    <xs:documentation>The type of interaction which is reflected by this property - expressed by a QCode / either the interactiontype or the interactiontype uri attribute MUST be used</xs:documentation>
  </xs:annotation>
</xs:attribute>
Attribute userInteraction / @interactiontypeuri
Namespace No namespace
Annotations
The type of interaction which is reflected by this property - expressed by a URI  / either the interactiontype or the interactiontype uri attribute MUST be used
Type IRIType
Properties
content simple
Used by
Element userInteraction
Source
<xs:attribute name="interactiontypeuri" type="IRIType">
  <xs:annotation>
    <xs:documentation>The type of interaction which is reflected by this property - expressed by a URI / either the interactiontype or the interactiontype uri attribute MUST be used</xs:documentation>
  </xs:annotation>
</xs:attribute>
Attribute language / @tag
Namespace No namespace
Annotations
The language tag. Values must be valid BCP 47 language tags
Type xs:language
Properties
use required
Used by
Element language
Source
<xs:attribute name="tag" type="xs:language" use="required">
  <xs:annotation>
    <!-- v1.2 : modification of the definition-->
    <xs:documentation>The language tag. Values must be valid BCP 47 language tags</xs:documentation>
  </xs:annotation>
</xs:attribute>
Attribute language / @role
Namespace No namespace
Annotations
A refinement of the semantics of the property - expressed by a QCode
Type QCodeListType
Properties
use optional
Used by
Element language
Source
<xs:attribute name="role" type="QCodeListType" use="optional">
  <xs:annotation>
    <xs:documentation>A refinement of the semantics of the property - expressed by a QCode</xs:documentation>
  </xs:annotation>
</xs:attribute>
Attribute language / @roleuri
Namespace No namespace
Annotations
A refinement of the semantics of the property - expressed by a URI
Type IRIListType
Properties
use optional
Used by
Element language
Source
<xs:attribute name="roleuri" type="IRIListType" use="optional">
  <xs:annotation>
    <xs:documentation>A refinement of the semantics of the property - expressed by a URI</xs:documentation>
  </xs:annotation>
</xs:attribute>
Attribute rankingAttributes / @rank
Namespace No namespace
Annotations
Indicates the relative importance of properties in a list.
Type xs:nonNegativeInteger
Properties
use optional
Used by
Attribute Group rankingAttributes
Source
<xs:attribute name="rank" type="xs:nonNegativeInteger" use="optional">
  <xs:annotation>
    <xs:documentation>Indicates the relative importance of properties in a list.</xs:documentation>
  </xs:annotation>
</xs:attribute>
Attribute keyword / @role
Namespace No namespace
Annotations
A refinement of the semantics of the keyword - expressed by a QCode
Type QCodeListType
Properties
use optional
Used by
Element keyword
Source
<xs:attribute name="role" use="optional" type="QCodeListType">
  <xs:annotation>
    <xs:documentation>A refinement of the semantics of the keyword - expressed by a QCode</xs:documentation>
  </xs:annotation>
</xs:attribute>
Attribute keyword / @roleuri
Namespace No namespace
Annotations
A refinement of the semantics of the keyword - expressed by a URI
Type IRIListType
Properties
use optional
Used by
Element keyword
Source
<xs:attribute name="roleuri" use="optional" type="IRIListType">
  <xs:annotation>
    <xs:documentation>A refinement of the semantics of the keyword - expressed by a URI</xs:documentation>
  </xs:annotation>
</xs:attribute>
Attribute keyword / @confidence
Namespace No namespace
Annotations
The confidence with which the metadata has been assigned.
Type Int100Type
Properties
use optional
Facets
maxInclusive 100
minInclusive 0
Used by
Element keyword
Source
<xs:attribute name="confidence" type="Int100Type" use="optional">
  <xs:annotation>
    <xs:documentation>The confidence with which the metadata has been assigned.</xs:documentation>
  </xs:annotation>
</xs:attribute>
Attribute keyword / @relevance
Namespace No namespace
Annotations
The relevance of the metadata to the news content to which it was attached.
Type Int100Type
Properties
use optional
Facets
maxInclusive 100
minInclusive 0
Used by
Element keyword
Source
<xs:attribute name="relevance" type="Int100Type" use="optional">
  <xs:annotation>
    <xs:documentation>The relevance of the metadata to the news content to which it was attached.</xs:documentation>
  </xs:annotation>
</xs:attribute>
Attribute slugline / @separator
Namespace No namespace
Annotations
The character string acting as a separator between the tokens in the slugline.
Type xs:string
Properties
use optional
Used by
Element slugline
Source
<xs:attribute name="separator" type="xs:string" use="optional">
  <xs:annotation>
    <xs:documentation>The character string acting as a separator between the tokens in the slugline.</xs:documentation>
  </xs:annotation>
</xs:attribute>
Attribute slugline / @role
Namespace No namespace
Annotations
A refinement of the semantics of the slug - expressed by a QCode
Type QCodeType
Properties
use optional
Facets
pattern [^\s:]+:[^\s]+
Used by
Element slugline
Source
<xs:attribute name="role" type="QCodeType" use="optional">
  <xs:annotation>
    <xs:documentation>A refinement of the semantics of the slug - expressed by a QCode</xs:documentation>
  </xs:annotation>
</xs:attribute>
Attribute slugline / @roleuri
Namespace No namespace
Annotations
A refinement of the semantics of the slug - expressed by a URI
Type IRIType
Properties
use optional
Used by
Element slugline
Source
<xs:attribute name="roleuri" type="IRIType" use="optional">
  <xs:annotation>
    <xs:documentation>A refinement of the semantics of the slug - expressed by a URI</xs:documentation>
  </xs:annotation>
</xs:attribute>
Attribute AssertType / @qcode
Namespace No namespace
Annotations
A concept identifier.
Type QCodeType
Properties
use optional
Facets
pattern [^\s:]+:[^\s]+
Used by
Complex Type AssertType
Source
<xs:attribute name="qcode" type="QCodeType" use="optional">
  <xs:annotation>
    <xs:documentation>A concept identifier.</xs:documentation>
  </xs:annotation>
</xs:attribute>
Attribute AssertType / @uri
Namespace No namespace
Annotations
A URI which identifies a concept.
Type IRIType
Properties
use optional
Used by
Complex Type AssertType
Source
<xs:attribute name="uri" type="IRIType" use="optional">
  <xs:annotation>
    <xs:documentation>A URI which identifies a concept.</xs:documentation>
  </xs:annotation>
</xs:attribute>
Attribute AssertType / @literal
Namespace No namespace
Annotations
A free-text text string assigned as property value
Type g2normalizedString
Properties
use optional
Facets
pattern [\S ]*
Used by
Complex Type AssertType
Source
<xs:attribute name="literal" type="g2normalizedString" use="optional">
  <xs:annotation>
    <xs:documentation>A free-text text string assigned as property value</xs:documentation>
  </xs:annotation>
</xs:attribute>
Attribute inlineRef / @idrefs
Namespace No namespace
Annotations
A set of local identifiers of inline content
Type xs:IDREFS
Properties
use required
Used by
Element inlineRef
Source
<xs:attribute name="idrefs" type="xs:IDREFS" use="required">
  <xs:annotation>
    <xs:documentation>A set of local identifiers of inline content</xs:documentation>
  </xs:annotation>
</xs:attribute>
Attribute derivedFrom / @idrefs
Namespace No namespace
Annotations
Refers to the ids of elements which values have been derived from the concept represented by this property
Type xs:IDREFS
Properties
content simple
Used by
Element derivedFrom
Source
<xs:attribute name="idrefs" type="xs:IDREFS">
  <xs:annotation>
    <xs:documentation>Refers to the ids of elements which values have been derived from the concept represented by this property</xs:documentation>
  </xs:annotation>
</xs:attribute>
Attribute ConceptIdType / @qcode
Namespace No namespace
Annotations
A qualified code which identifies a concept - either the  qcode or the uri attribute MUST be used
Type QCodeType
Properties
content simple
Facets
pattern [^\s:]+:[^\s]+
Used by
Complex Type ConceptIdType
Source
<xs:attribute name="qcode" type="QCodeType">
  <xs:annotation>
    <xs:documentation>A qualified code which identifies a concept - either the qcode or the uri attribute MUST be used</xs:documentation>
  </xs:annotation>
</xs:attribute>
Attribute ConceptIdType / @uri
Namespace No namespace
Annotations
A URI which identifies a concept - either the  qcode or the uri attribute MUST be used
Type IRIType
Properties
use optional
Used by
Complex Type ConceptIdType
Source
<xs:attribute name="uri" type="IRIType" use="optional">
  <xs:annotation>
    <xs:documentation>A URI which identifies a concept - either the qcode or the uri attribute MUST be used</xs:documentation>
  </xs:annotation>
</xs:attribute>
Attribute ConceptIdType / @created
Namespace No namespace
Annotations
The date (and, optionally, the time) when the concept identifier was created.
Type DateOptTimeType
Properties
use optional
Used by
Complex Type ConceptIdType
Source
<xs:attribute name="created" type="DateOptTimeType" use="optional">
  <xs:annotation>
    <xs:documentation>The date (and, optionally, the time) when the concept identifier was created.</xs:documentation>
  </xs:annotation>
</xs:attribute>
Attribute ConceptIdType / @retired
Namespace No namespace
Annotations
The date (and, optionally, the time) after which the concept identifier should not be applied as the value of a property anymore.
Type DateOptTimeType
Properties
use optional
Used by
Complex Type ConceptIdType
Source
<xs:attribute name="retired" type="DateOptTimeType" use="optional">
  <xs:annotation>
    <xs:documentation>The date (and, optionally, the time) after which the concept identifier should not be applied as the value of a property anymore.</xs:documentation>
  </xs:annotation>
</xs:attribute>
Attribute ApproximateDateTimePropType / @approxstart
Namespace No namespace
Annotations
The date (and optionally time) at which the approximation range begins.
Type TruncatedDateTimeType
Properties
use optional
Used by
Source
<xs:attribute name="approxstart" type="TruncatedDateTimeType" use="optional">
  <xs:annotation>
    <xs:documentation>The date (and optionally time) at which the approximation range begins.</xs:documentation>
  </xs:annotation>
</xs:attribute>
Attribute ApproximateDateTimePropType / @approxend
Namespace No namespace
Annotations
The date (and optionally the time) at which the approximation range ends.
Type TruncatedDateTimeType
Properties
use optional
Used by
Source
<xs:attribute name="approxend" type="TruncatedDateTimeType" use="optional">
  <xs:annotation>
    <xs:documentation>The date (and optionally the time) at which the approximation range ends.</xs:documentation>
  </xs:annotation>
</xs:attribute>
Attribute recurrenceRuleAttributes / @freq
Namespace No namespace
Annotations
The FREQ rule part identifies the type of recurrence rule.
Type restriction of xs:string
Properties
use required
Facets
enumeration SECONDLY
enumeration MINUTELY
enumeration HOURLY
enumeration DAILY
enumeration WEEKLY
enumeration MONTHLY
enumeration YEARLY
Used by
Attribute Group recurrenceRuleAttributes
Source
<xs:attribute name="freq" use="required">
  <xs:annotation>
    <xs:documentation>The FREQ rule part identifies the type of recurrence rule.</xs:documentation>
  </xs:annotation>
  <xs:simpleType>
    <xs:restriction base="xs:string">
      <xs:enumeration value="SECONDLY"/>
      <xs:enumeration value="MINUTELY"/>
      <xs:enumeration value="HOURLY"/>
      <xs:enumeration value="DAILY"/>
      <xs:enumeration value="WEEKLY"/>
      <xs:enumeration value="MONTHLY"/>
      <xs:enumeration value="YEARLY"/>
    </xs:restriction>
  </xs:simpleType>
</xs:attribute>
Attribute recurrenceRuleAttributes / @interval
Namespace No namespace
Annotations
The INTERVAL rule part contains a positive integer representing how often the recurrence rule repeats.
Type xs:positiveInteger
Properties
use optional
Used by
Attribute Group recurrenceRuleAttributes
Source
<xs:attribute name="interval" type="xs:positiveInteger" use="optional">
  <xs:annotation>
    <xs:documentation>The INTERVAL rule part contains a positive integer representing how often the recurrence rule repeats.</xs:documentation>
  </xs:annotation>
</xs:attribute>
Attribute recurrenceRuleAttributes / @until
Namespace No namespace
Annotations
The UNTIL rule part defines a date-time value which bounds the recurrence rule in an inclusive manner.
Type DateOptTimeType
Properties
use optional
Used by
Attribute Group recurrenceRuleAttributes
Source
<xs:attribute name="until" type="DateOptTimeType" use="optional">
  <xs:annotation>
    <xs:documentation>The UNTIL rule part defines a date-time value which bounds the recurrence rule in an inclusive manner.</xs:documentation>
  </xs:annotation>
</xs:attribute>
Attribute recurrenceRuleAttributes / @count
Namespace No namespace
Annotations
The COUNT rule part defines the number of occurrences at which to range-bound the recurrence.
Type xs:positiveInteger
Properties
use optional
Used by
Attribute Group recurrenceRuleAttributes
Source
<xs:attribute name="count" type="xs:positiveInteger" use="optional">
  <xs:annotation>
    <xs:documentation>The COUNT rule part defines the number of occurrences at which to range-bound the recurrence.</xs:documentation>
  </xs:annotation>
</xs:attribute>
Attribute recurrenceRuleAttributes / @bysecond
Namespace No namespace
Annotations
The BYSECOND rule part specifies a space separated list of seconds within a minute
Type restriction of BySecondListType
Type hierarchy
Properties
use optional
Facets
minLength 1
Used by
Attribute Group recurrenceRuleAttributes
Source
<xs:attribute name="bysecond" use="optional">
  <xs:annotation>
    <xs:documentation>The BYSECOND rule part specifies a space separated list of seconds within a minute</xs:documentation>
  </xs:annotation>
  <xs:simpleType>
    <xs:restriction base="BySecondListType">
      <xs:minLength value="1"/>
    </xs:restriction>
  </xs:simpleType>
</xs:attribute>
Attribute recurrenceRuleAttributes / @byminute
Namespace No namespace
Annotations
The BYMINUTE rule part specifies a space separated list of minutes within an hour.
Type restriction of ByMinuteListType
Type hierarchy
Properties
use optional
Facets
minLength 1
Used by
Attribute Group recurrenceRuleAttributes
Source
<xs:attribute name="byminute" use="optional">
  <xs:annotation>
    <xs:documentation>The BYMINUTE rule part specifies a space separated list of minutes within an hour.</xs:documentation>
  </xs:annotation>
  <xs:simpleType>
    <xs:restriction base="ByMinuteListType">
      <xs:minLength value="1"/>
    </xs:restriction>
  </xs:simpleType>
</xs:attribute>
Attribute recurrenceRuleAttributes / @byhour
Namespace No namespace
Annotations
The BYHOUR rule part specifies space separated list of hours of the day.
Type restriction of ByHourListType
Type hierarchy
Properties
use optional
Facets
minLength 1
Used by
Attribute Group recurrenceRuleAttributes
Source
<xs:attribute name="byhour" use="optional">
  <xs:annotation>
    <xs:documentation>The BYHOUR rule part specifies space separated list of hours of the day.</xs:documentation>
  </xs:annotation>
  <xs:simpleType>
    <xs:restriction base="ByHourListType">
      <xs:minLength value="1"/>
    </xs:restriction>
  </xs:simpleType>
</xs:attribute>
Attribute recurrenceRuleAttributes / @byday
Namespace No namespace
Annotations
The BYDAY rule part specifies a space separated list of days of the week
Type restriction of ByDayListType
Type hierarchy
Properties
use optional
Facets
minLength 1
Used by
Attribute Group recurrenceRuleAttributes
Source
<xs:attribute name="byday" use="optional">
  <xs:annotation>
    <xs:documentation>The BYDAY rule part specifies a space separated list of days of the week</xs:documentation>
  </xs:annotation>
  <xs:simpleType>
    <xs:restriction base="ByDayListType">
      <xs:minLength value="1"/>
    </xs:restriction>
  </xs:simpleType>
</xs:attribute>
Attribute recurrenceRuleAttributes / @bymonthday
Namespace No namespace
Annotations
The BYMONTHDAY rule part specifies a space separated list of days of the month.
Type restriction of ByMonthDayListType
Type hierarchy
Properties
use optional
Facets
minLength 1
Used by
Attribute Group recurrenceRuleAttributes
Source
<xs:attribute name="bymonthday" use="optional">
  <xs:annotation>
    <xs:documentation>The BYMONTHDAY rule part specifies a space separated list of days of the month.</xs:documentation>
  </xs:annotation>
  <xs:simpleType>
    <xs:restriction base="ByMonthDayListType">
      <xs:minLength value="1"/>
    </xs:restriction>
  </xs:simpleType>
</xs:attribute>
Attribute recurrenceRuleAttributes / @bymonth
Namespace No namespace
Annotations
The BYMONTH rule part specifies a space separated list of months of the year.
Type restriction of ByMonthListType
Type hierarchy
Properties
use optional
Facets
minLength 1
Used by
Attribute Group recurrenceRuleAttributes
Source
<xs:attribute name="bymonth" use="optional">
  <xs:annotation>
    <xs:documentation>The BYMONTH rule part specifies a space separated list of months of the year.</xs:documentation>
  </xs:annotation>
  <xs:simpleType>
    <xs:restriction base="ByMonthListType">
      <xs:minLength value="1"/>
    </xs:restriction>
  </xs:simpleType>
</xs:attribute>
Attribute recurrenceRuleAttributes / @byyearday
Namespace No namespace
Annotations
The BYYEARDAY rule part specifies a  space separated list of days of the year.
Type restriction of ByYearDayListType
Type hierarchy
Properties
use optional
Facets
minLength 1
Used by
Attribute Group recurrenceRuleAttributes
Source
<xs:attribute name="byyearday" use="optional">
  <xs:annotation>
    <xs:documentation>The BYYEARDAY rule part specifies a space separated list of days of the year.</xs:documentation>
  </xs:annotation>
  <xs:simpleType>
    <xs:restriction base="ByYearDayListType">
      <xs:minLength value="1"/>
    </xs:restriction>
  </xs:simpleType>
</xs:attribute>
Attribute recurrenceRuleAttributes / @byweekno
Namespace No namespace
Annotations
The BYWEEKNO rule part specifies a space separated list of ordinals specifying weeks of the year.
Type restriction of ByWeekNoListType
Type hierarchy
Properties
use optional
Facets
minLength 1
Used by
Attribute Group recurrenceRuleAttributes
Source
<xs:attribute name="byweekno" use="optional">
  <xs:annotation>
    <xs:documentation>The BYWEEKNO rule part specifies a space separated list of ordinals specifying weeks of the year.</xs:documentation>
  </xs:annotation>
  <xs:simpleType>
    <xs:restriction base="ByWeekNoListType">
      <xs:minLength value="1"/>
    </xs:restriction>
  </xs:simpleType>
</xs:attribute>
Attribute recurrenceRuleAttributes / @bysetpos
Namespace No namespace
Annotations
The BYSETPOS rule part specifies a space separated list of values which corresponds to the nth occurrence
within the set of events specified by the rule.
Type restriction of BySetposListType
Type hierarchy
Properties
use optional
Facets
minLength 1
Used by
Attribute Group recurrenceRuleAttributes
Source
<xs:attribute name="bysetpos" use="optional">
  <xs:annotation>
    <xs:documentation>The BYSETPOS rule part specifies a space separated list of values which corresponds to the nth occurrence within the set of events specified by the rule.</xs:documentation>
  </xs:annotation>
  <xs:simpleType>
    <xs:restriction base="BySetposListType">
      <xs:minLength value="1"/>
    </xs:restriction>
  </xs:simpleType>
</xs:attribute>
Attribute recurrenceRuleAttributes / @wkst
Namespace No namespace
Annotations
The WKST rule part specifies the day on which the workweek starts.
Type restriction of xs:string
Properties
use optional
Facets
enumeration MO
enumeration TU
enumeration WE
enumeration TH
enumeration FR
enumeration SA
enumeration SU
Used by
Attribute Group recurrenceRuleAttributes
Source
<xs:attribute name="wkst" use="optional">
  <xs:annotation>
    <xs:documentation>The WKST rule part specifies the day on which the workweek starts.</xs:documentation>
  </xs:annotation>
  <xs:simpleType>
    <xs:restriction base="xs:string">
      <xs:enumeration value="MO"/>
      <xs:enumeration value="TU"/>
      <xs:enumeration value="WE"/>
      <xs:enumeration value="TH"/>
      <xs:enumeration value="FR"/>
      <xs:enumeration value="SA"/>
      <xs:enumeration value="SU"/>
    </xs:restriction>
  </xs:simpleType>
</xs:attribute>
Attribute eventDetails / participationRequirement / @role
Namespace No namespace
Annotations
Refinement of the semantics of the property - expressed by a QCode
Type QCodeType
Properties
content simple
Facets
pattern [^\s:]+:[^\s]+
Used by
Source
<xs:attribute name="role" type="QCodeType">
  <xs:annotation>
    <xs:documentation>Refinement of the semantics of the property - expressed by a QCode</xs:documentation>
  </xs:annotation>
</xs:attribute>
Attribute eventDetails / participationRequirement / @roleuri
Namespace No namespace
Annotations
Refinement of the semantics of the property - expressed by a URI
Type IRIType
Properties
content simple
Used by
Source
<xs:attribute name="roleuri" type="IRIType">
  <xs:annotation>
    <xs:documentation>Refinement of the semantics of the property - expressed by a URI</xs:documentation>
  </xs:annotation>
</xs:attribute>
Attribute eventDetails / location / @role
Namespace No namespace
Annotations
Refinement of the semantics of the location regarding the event - expressed by a QCode
Type QCodeType
Properties
content simple
Facets
pattern [^\s:]+:[^\s]+
Used by
Source
<xs:attribute name="role" type="QCodeType">
  <xs:annotation>
    <xs:documentation>Refinement of the semantics of the location regarding the event - expressed by a QCode</xs:documentation>
  </xs:annotation>
</xs:attribute>
Attribute eventDetails / location / @roleuri
Namespace No namespace
Annotations
Refinement of the semantics of the location regarding the event - expressed by a URI
Type IRIType
Properties
content simple
Used by
Source
<xs:attribute name="roleuri" type="IRIType">
  <xs:annotation>
    <xs:documentation>Refinement of the semantics of the location regarding the event - expressed by a URI</xs:documentation>
  </xs:annotation>
</xs:attribute>
Attribute eventDetails / newsCoverage / @role
Namespace No namespace
Annotations
A refinement of the semantics of the property - expressed by a QCode
Type QCodeType
Properties
content simple
Facets
pattern [^\s:]+:[^\s]+
Used by
Source
<xs:attribute name="role" type="QCodeType">
  <xs:annotation>
    <xs:documentation>A refinement of the semantics of the property - expressed by a QCode</xs:documentation>
  </xs:annotation>
</xs:attribute>
Attribute eventDetails / newsCoverage / @roleuri
Namespace No namespace
Annotations
A refinement of the semantics of the property - expressed by a URI
Type IRIType
Properties
content simple
Used by
Source
<xs:attribute name="roleuri" type="IRIType">
  <xs:annotation>
    <xs:documentation>A refinement of the semantics of the property - expressed by a URI</xs:documentation>
  </xs:annotation>
</xs:attribute>
Attribute partMetaPropType / timeDelim / @start
Namespace No namespace
Annotations
The timestamp corresponding to the start of the part
Type xs:string
Properties
use required
Used by
Source
<xs:attribute name="start" type="xs:string" use="required">
  <xs:annotation>
    <xs:documentation>The timestamp corresponding to the start of the part</xs:documentation>
  </xs:annotation>
</xs:attribute>
Attribute partMetaPropType / timeDelim / @end
Namespace No namespace
Annotations
The timestamp corresponding to the end of the part
Type xs:string
Properties
use required
Used by
Source
<xs:attribute name="end" type="xs:string" use="required">
  <xs:annotation>
    <xs:documentation>The timestamp corresponding to the end of the part</xs:documentation>
  </xs:annotation>
</xs:attribute>
Attribute partMetaPropType / timeDelim / @timeunit
Namespace No namespace
Annotations
The unit used for the start and end timestamps - expressed by a QCode / either the timeunit or the timeunituri attribute MUST be used
Type QCodeType
Properties
content simple
Facets
pattern [^\s:]+:[^\s]+
Used by
Source
<xs:attribute name="timeunit" type="QCodeType">
  <xs:annotation>
    <xs:documentation>The unit used for the start and end timestamps - expressed by a QCode / either the timeunit or the timeunituri attribute MUST be used</xs:documentation>
  </xs:annotation>
</xs:attribute>
Attribute partMetaPropType / timeDelim / @timeunituri
Namespace No namespace
Annotations
The unit used for the start and end timestamps - expressed by a URI / either the timeunit or the timeunituri attribute MUST be used
Type IRIType
Properties
content simple
Used by
Source
<xs:attribute name="timeunituri" type="IRIType">
  <xs:annotation>
    <xs:documentation>The unit used for the start and end timestamps - expressed by a URI / either the timeunit or the timeunituri attribute MUST be used</xs:documentation>
  </xs:annotation>
</xs:attribute>
Attribute partMetaPropType / timeDelim / @renditionref
Namespace No namespace
Annotations
Refers to the content rendition with this QCode as rendition attribute value - expressed by a QCode
Type QCodeType
Properties
content simple
Facets
pattern [^\s:]+:[^\s]+
Used by
Source
<xs:attribute name="renditionref" type="QCodeType">
  <xs:annotation>
    <xs:documentation>Refers to the content rendition with this QCode as rendition attribute value - expressed by a QCode</xs:documentation>
  </xs:annotation>
</xs:attribute>
Attribute partMetaPropType / timeDelim / @renditionrefuri
Namespace No namespace
Annotations
Refers to the content rendition with this QCode as rendition attribute value - expressed by a URI
Type IRIType
Properties
content simple
Used by
Source
<xs:attribute name="renditionrefuri" type="IRIType">
  <xs:annotation>
    <xs:documentation>Refers to the content rendition with this QCode as rendition attribute value - expressed by a URI</xs:documentation>
  </xs:annotation>
</xs:attribute>
Attribute partMetaPropType / regionDelim / @x
Namespace No namespace
Annotations
The x-axis coordinate of the side of the rectangle which has the smaller x-axis coordinate value in the current user coordinate system
Type xs:integer
Properties
content simple
Used by
Source
<xs:attribute name="x" type="xs:integer">
  <xs:annotation>
    <xs:documentation>The x-axis coordinate of the side of the rectangle which has the smaller x-axis coordinate value in the current user coordinate system</xs:documentation>
  </xs:annotation>
</xs:attribute>
Attribute partMetaPropType / regionDelim / @y
Namespace No namespace
Annotations
The y-axis coordinate of the side of the rectangle which has the smaller y-axis coordinate value in the current user coordinate system
Type xs:integer
Properties
content simple
Used by
Source
<xs:attribute name="y" type="xs:integer">
  <xs:annotation>
    <xs:documentation>The y-axis coordinate of the side of the rectangle which has the smaller y-axis coordinate value in the current user coordinate system</xs:documentation>
  </xs:annotation>
</xs:attribute>
Attribute partMetaPropType / regionDelim / @width
Namespace No namespace
Annotations
The width of the rectangle
Type xs:integer
Properties
content simple
Used by
Source
<xs:attribute name="width" type="xs:integer">
  <xs:annotation>
    <xs:documentation>The width of the rectangle</xs:documentation>
  </xs:annotation>
</xs:attribute>
Attribute partMetaPropType / regionDelim / @height
Namespace No namespace
Annotations
The height of the rectangle
Type xs:nonNegativeInteger
Properties
content simple
Used by
Source
<xs:attribute name="height" type="xs:nonNegativeInteger">
  <xs:annotation>
    <xs:documentation>The height of the rectangle</xs:documentation>
  </xs:annotation>
</xs:attribute>
Attribute partMetaPropType / @partid
Namespace No namespace
Annotations
The identifier of the part
Type xs:ID
Properties
use optional
Used by
Complex Type partMetaPropType
Source
<xs:attribute name="partid" type="xs:ID" use="optional">
  <xs:annotation>
    <xs:documentation>The identifier of the part</xs:documentation>
  </xs:annotation>
</xs:attribute>
Attribute partMetaPropType / @creator
Namespace No namespace
Annotations
If the attribute is empty, specifies which entity (person, organisation or system) will edit the property - expressed by a QCode. If the attribute is non-empty, specifies which entity (person, organisation or system) has edited the property.
Type QCodeType
Properties
use optional
Facets
pattern [^\s:]+:[^\s]+
Used by
Complex Type partMetaPropType
Source
<xs:attribute name="creator" type="QCodeType" use="optional">
  <xs:annotation>
    <xs:documentation>If the attribute is empty, specifies which entity (person, organisation or system) will edit the property - expressed by a QCode. If the attribute is non-empty, specifies which entity (person, organisation or system) has edited the property.</xs:documentation>
  </xs:annotation>
</xs:attribute>
Attribute partMetaPropType / @creatoruri
Namespace No namespace
Annotations
If the attribute is empty, specifies which entity (person, organisation or system) will edit the property - expressed by a URI. If the attribute is non-empty, specifies which entity (person, organisation or system) has edited the property.
Type IRIType
Properties
use optional
Used by
Complex Type partMetaPropType
Source
<xs:attribute name="creatoruri" type="IRIType" use="optional">
  <xs:annotation>
    <xs:documentation>If the attribute is empty, specifies which entity (person, organisation or system) will edit the property - expressed by a URI. If the attribute is non-empty, specifies which entity (person, organisation or system) has edited the property.</xs:documentation>
  </xs:annotation>
</xs:attribute>
Attribute partMetaPropType / @modified
Namespace No namespace
Annotations
The date (and, optionally, the time) when the property was last modified. The initial value is the date (and, optionally, the time) of creation of the property.
Type DateOptTimeType
Properties
use optional
Used by
Complex Type partMetaPropType
Source
<xs:attribute name="modified" type="DateOptTimeType" use="optional">
  <xs:annotation>
    <xs:documentation>The date (and, optionally, the time) when the property was last modified. The initial value is the date (and, optionally, the time) of creation of the property.</xs:documentation>
  </xs:annotation>
</xs:attribute>
Attribute partMetaPropType / @custom
Namespace No namespace
Annotations
If set to true the corresponding property was added to the G2 Item for a specific customer or group of customers only. The default value of this property is false which applies when this attribute is not used with the property.
Type xs:boolean
Properties
use optional
Used by
Complex Type partMetaPropType
Source
<xs:attribute name="custom" type="xs:boolean" use="optional">
  <xs:annotation>
    <xs:documentation>If set to true the corresponding property was added to the G2 Item for a specific customer or group of customers only. The default value of this property is false which applies when this attribute is not used with the property.</xs:documentation>
  </xs:annotation>
</xs:attribute>
Attribute partMetaPropType / @how
Namespace No namespace
Annotations
Indicates by which means the value was extracted from the content - expressed by a QCode
Type QCodeType
Properties
use optional
Facets
pattern [^\s:]+:[^\s]+
Used by
Complex Type partMetaPropType
Source
<xs:attribute name="how" type="QCodeType" use="optional">
  <xs:annotation>
    <xs:documentation>Indicates by which means the value was extracted from the content - expressed by a QCode</xs:documentation>
  </xs:annotation>
</xs:attribute>
Attribute partMetaPropType / @howuri
Namespace No namespace
Annotations
Indicates by which means the value was extracted from the content - expressed by a URI
Type IRIType
Properties
use optional
Used by
Complex Type partMetaPropType
Source
<xs:attribute name="howuri" type="IRIType" use="optional">
  <xs:annotation>
    <xs:documentation>Indicates by which means the value was extracted from the content - expressed by a URI</xs:documentation>
  </xs:annotation>
</xs:attribute>
Attribute partMetaPropType / @why
Namespace No namespace
Annotations
Why the metadata has been included - expressed by a QCode
Type QCodeType
Properties
use optional
Facets
pattern [^\s:]+:[^\s]+
Used by
Complex Type partMetaPropType
Source
<xs:attribute name="why" type="QCodeType" use="optional">
  <xs:annotation>
    <xs:documentation>Why the metadata has been included - expressed by a QCode</xs:documentation>
  </xs:annotation>
</xs:attribute>
Attribute partMetaPropType / @whyuri
Namespace No namespace
Annotations
Why the metadata has been included - expressed by a URI
Type IRIType
Properties
use optional
Used by
Complex Type partMetaPropType
Source
<xs:attribute name="whyuri" type="IRIType" use="optional">
  <xs:annotation>
    <xs:documentation>Why the metadata has been included - expressed by a URI</xs:documentation>
  </xs:annotation>
</xs:attribute>
Attribute partMetaPropType / @seq
Namespace No namespace
Annotations
The sequence number of the part
Type xs:nonNegativeInteger
Properties
use optional
Used by
Complex Type partMetaPropType
Source
<xs:attribute name="seq" type="xs:nonNegativeInteger" use="optional">
  <xs:annotation>
    <xs:documentation>The sequence number of the part</xs:documentation>
  </xs:annotation>
</xs:attribute>
Attribute partMetaPropType / @contentrefs
Namespace No namespace
Annotations
A list of identifiers of XML elements containing content which is described by this partMeta structure.
Type xs:IDREFS
Properties
use optional
Used by
Complex Type partMetaPropType
Source
<xs:attribute name="contentrefs" type="xs:IDREFS" use="optional">
  <xs:annotation>
    <xs:documentation>A list of identifiers of XML elements containing content which is described by this partMeta structure.</xs:documentation>
  </xs:annotation>
</xs:attribute>
Attribute schemeMeta / @uri
Namespace No namespace
Annotations
The URI which identifies the scheme
Type IRIType
Properties
use required
Used by
Element schemeMeta
Source
<xs:attribute name="uri" type="IRIType" use="required">
  <xs:annotation>
    <xs:documentation>The URI which identifies the scheme</xs:documentation>
  </xs:annotation>
</xs:attribute>
Attribute schemeMeta / @preferredalias
Namespace No namespace
Annotations
The alias preferred by the schema authority
Used by
Element schemeMeta
Source
<xs:attribute name="preferredalias">
  <xs:annotation>
    <xs:documentation>The alias preferred by the schema authority</xs:documentation>
  </xs:annotation>
</xs:attribute>
Attribute schemeMeta / @authority
Namespace No namespace
Annotations
Defines the authority controlling the scheme
Type IRIType
Properties
content simple
Used by
Element schemeMeta
Source
<xs:attribute name="authority" type="IRIType">
  <xs:annotation>
    <xs:documentation>Defines the authority controlling the scheme</xs:documentation>
  </xs:annotation>
</xs:attribute>
Attribute schemeMeta / @concepttype
Namespace No namespace
Annotations
List of all concept types used within this Knowledge Item
Type QCodeListType
Properties
content simple
Used by
Element schemeMeta
Source
<xs:attribute name="concepttype" type="QCodeListType">
  <xs:annotation>
    <xs:documentation>List of all concept types used within this Knowledge Item</xs:documentation>
  </xs:annotation>
</xs:attribute>
Attribute newsContentAttributes / @id
Namespace No namespace
Annotations
The local identifier of the element which MUST be persistent for all versions of the item, i.e. for its entire lifecycle.
Type xs:ID
Properties
use optional
Used by
Attribute Group newsContentAttributes
Source
<xs:attribute name="id" type="xs:ID" use="optional">
  <xs:annotation>
    <xs:documentation>The local identifier of the element which MUST be persistent for all versions of the item, i.e. for its entire lifecycle.</xs:documentation>
  </xs:annotation>
</xs:attribute>
Attribute newsContentAttributes / @creator
Namespace No namespace
Annotations
If the attribute is empty, specifies which entity (person, organisation or system) will edit the property - expressed by a QCode. If the attribute is non-empty, specifies which entity (person, organisation or system) has edited the property.
Type QCodeType
Properties
use optional
Facets
pattern [^\s:]+:[^\s]+
Used by
Attribute Group newsContentAttributes
Source
<xs:attribute name="creator" type="QCodeType" use="optional">
  <xs:annotation>
    <xs:documentation>If the attribute is empty, specifies which entity (person, organisation or system) will edit the property - expressed by a QCode. If the attribute is non-empty, specifies which entity (person, organisation or system) has edited the property.</xs:documentation>
  </xs:annotation>
</xs:attribute>
Attribute newsContentAttributes / @creatoruri
Namespace No namespace
Annotations
If the attribute is empty, specifies which entity (person, organisation or system) will edit the property - expressed by a URI. If the attribute is non-empty, specifies which entity (person, organisation or system) has edited the property.
Type IRIType
Properties
use optional
Used by
Attribute Group newsContentAttributes
Source
<xs:attribute name="creatoruri" type="IRIType" use="optional">
  <xs:annotation>
    <xs:documentation>If the attribute is empty, specifies which entity (person, organisation or system) will edit the property - expressed by a URI. If the attribute is non-empty, specifies which entity (person, organisation or system) has edited the property.</xs:documentation>
  </xs:annotation>
</xs:attribute>
Attribute newsContentAttributes / @modified
Namespace No namespace
Annotations
The date (and, optionally, the time) when the property was last modified. The initial value is the date (and, optionally, the time) of creation of the property.
Type DateOptTimeType
Properties
use optional
Used by
Attribute Group newsContentAttributes
Source
<xs:attribute name="modified" type="DateOptTimeType" use="optional">
  <xs:annotation>
    <xs:documentation>The date (and, optionally, the time) when the property was last modified. The initial value is the date (and, optionally, the time) of creation of the property.</xs:documentation>
  </xs:annotation>
</xs:attribute>
Attribute newsContentAttributes / @custom
Namespace No namespace
Annotations
If set to true the corresponding property was added to the G2 Item for a specific customer or group of customers only. The default value of this property is false which applies when this attribute is not used with the property.
Type xs:boolean
Properties
use optional
Used by
Attribute Group newsContentAttributes
Source
<xs:attribute name="custom" type="xs:boolean" use="optional">
  <xs:annotation>
    <xs:documentation>If set to true the corresponding property was added to the G2 Item for a specific customer or group of customers only. The default value of this property is false which applies when this attribute is not used with the property.</xs:documentation>
  </xs:annotation>
</xs:attribute>
Attribute newsContentAttributes / @how
Namespace No namespace
Annotations
Indicates by which means the value was extracted from the content - expressed by a QCode
Type QCodeType
Properties
use optional
Facets
pattern [^\s:]+:[^\s]+
Used by
Attribute Group newsContentAttributes
Source
<xs:attribute name="how" type="QCodeType" use="optional">
  <xs:annotation>
    <xs:documentation>Indicates by which means the value was extracted from the content - expressed by a QCode</xs:documentation>
  </xs:annotation>
</xs:attribute>
Attribute newsContentAttributes / @howuri
Namespace No namespace
Annotations
Indicates by which means the value was extracted from the content - expressed by a URI
Type IRIType
Properties
use optional
Used by
Attribute Group newsContentAttributes
Source
<xs:attribute name="howuri" type="IRIType" use="optional">
  <xs:annotation>
    <xs:documentation>Indicates by which means the value was extracted from the content - expressed by a URI</xs:documentation>
  </xs:annotation>
</xs:attribute>
Attribute newsContentAttributes / @why
Namespace No namespace
Annotations
Why the metadata has been included - expressed by a QCode
Type QCodeType
Properties
use optional
Facets
pattern [^\s:]+:[^\s]+
Used by
Attribute Group newsContentAttributes
Source
<xs:attribute name="why" type="QCodeType" use="optional">
  <xs:annotation>
    <xs:documentation>Why the metadata has been included - expressed by a QCode</xs:documentation>
  </xs:annotation>
</xs:attribute>
Attribute newsContentAttributes / @whyuri
Namespace No namespace
Annotations
Why the metadata has been included - expressed by a URI
Type IRIType
Properties
use optional
Used by
Attribute Group newsContentAttributes
Source
<xs:attribute name="whyuri" type="IRIType" use="optional">
  <xs:annotation>
    <xs:documentation>Why the metadata has been included - expressed by a URI</xs:documentation>
  </xs:annotation>
</xs:attribute>
Attribute newsContentAttributes / @rendition
Namespace No namespace
Annotations
The specific rendition of content this component represents - expressed by a QCode
Type QCodeType
Properties
use optional
Facets
pattern [^\s:]+:[^\s]+
Used by
Attribute Group newsContentAttributes
Source
<xs:attribute name="rendition" type="QCodeType" use="optional">
  <xs:annotation>
    <xs:documentation>The specific rendition of content this component represents - expressed by a QCode</xs:documentation>
  </xs:annotation>
</xs:attribute>
Attribute newsContentAttributes / @renditionuri
Namespace No namespace
Annotations
The specific rendition of content this component represents - expressed by a URI
Type IRIType
Properties
use optional
Used by
Attribute Group newsContentAttributes
Source
<xs:attribute name="renditionuri" type="IRIType" use="optional">
  <xs:annotation>
    <xs:documentation>The specific rendition of content this component represents - expressed by a URI</xs:documentation>
  </xs:annotation>
</xs:attribute>
Attribute newsContentAttributes / @generator
Namespace No namespace
Annotations
The name and version of the software tool used to generate the content
Type xs:string
Properties
use optional
Used by
Attribute Group newsContentAttributes
Source
<xs:attribute name="generator" type="xs:string" use="optional">
  <xs:annotation>
    <xs:documentation>The name and version of the software tool used to generate the content</xs:documentation>
  </xs:annotation>
</xs:attribute>
Attribute newsContentAttributes / @generated
Namespace No namespace
Annotations
The date (and, optionally, the time) when the content was generated
Type DateOptTimeType
Properties
use optional
Used by
Attribute Group newsContentAttributes
Source
<xs:attribute name="generated" type="DateOptTimeType" use="optional">
  <xs:annotation>
    <xs:documentation>The date (and, optionally, the time) when the content was generated</xs:documentation>
  </xs:annotation>
</xs:attribute>
Attribute newsContentAttributes / @hascontent
Namespace No namespace
Annotations
Indicates if the digital data of this rendition is available or not.
Type xs:boolean
Properties
use optional
Used by
Attribute Group newsContentAttributes
Source
<xs:attribute name="hascontent" type="xs:boolean" use="optional">
  <xs:annotation>
    <xs:documentation>Indicates if the digital data of this rendition is available or not.</xs:documentation>
  </xs:annotation>
</xs:attribute>
Attribute newsContentTypeAttributes / @contenttype
Namespace No namespace
Annotations
An IANA MIME type
Type xs:string
Properties
use optional
Used by
Attribute Group newsContentTypeAttributes
Source
<xs:attribute name="contenttype" type="xs:string" use="optional">
  <xs:annotation>
    <xs:documentation>An IANA MIME type</xs:documentation>
  </xs:annotation>
</xs:attribute>
Attribute newsContentTypeAttributes / @format
Namespace No namespace
Annotations
A refinement of a generic content type (i.e. IANA MIME type) - expressed by a QCode
Type QCodeType
Properties
use optional
Facets
pattern [^\s:]+:[^\s]+
Used by
Attribute Group newsContentTypeAttributes
Source
<xs:attribute name="format" type="QCodeType" use="optional">
  <xs:annotation>
    <xs:documentation>A refinement of a generic content type (i.e. IANA MIME type) - expressed by a QCode</xs:documentation>
  </xs:annotation>
</xs:attribute>
Attribute newsContentTypeAttributes / @formaturi
Namespace No namespace
Annotations
A refinement of a generic content type (i.e. IANA MIME type) - expressed by a URI
Type IRIType
Properties
use optional
Used by
Attribute Group newsContentTypeAttributes
Source
<xs:attribute name="formaturi" type="IRIType" use="optional">
  <xs:annotation>
    <xs:documentation>A refinement of a generic content type (i.e. IANA MIME type) - expressed by a URI</xs:documentation>
  </xs:annotation>
</xs:attribute>
Attribute newsContentCharacteristics / @wordcount
Namespace No namespace
Annotations
The count of words of textual content.
Type xs:nonNegativeInteger
Properties
use optional
Used by
Attribute Group newsContentCharacteristics
Source
<xs:attribute name="wordcount" type="xs:nonNegativeInteger" use="optional">
  <xs:annotation>
    <xs:documentation>The count of words of textual content.</xs:documentation>
  </xs:annotation>
</xs:attribute>
Attribute newsContentCharacteristics / @linecount
Namespace No namespace
Annotations
The count of lines of textual content
Type xs:nonNegativeInteger
Properties
use optional
Used by
Attribute Group newsContentCharacteristics
Source
<xs:attribute name="linecount" type="xs:nonNegativeInteger" use="optional">
  <xs:annotation>
    <xs:documentation>The count of lines of textual content</xs:documentation>
  </xs:annotation>
</xs:attribute>
Attribute newsContentCharacteristics / @pagecount
Namespace No namespace
Annotations
The count of pages of the content
Type xs:nonNegativeInteger
Properties
use optional
Used by
Attribute Group newsContentCharacteristics
Source
<xs:attribute name="pagecount" type="xs:nonNegativeInteger" use="optional">
  <xs:annotation>
    <xs:documentation>The count of pages of the content</xs:documentation>
  </xs:annotation>
</xs:attribute>
Attribute newsContentCharacteristics / @width
Namespace No namespace
Annotations
The image width for visual content.
Type xs:nonNegativeInteger
Properties
use optional
Used by
Attribute Group newsContentCharacteristics
Source
<xs:attribute name="width" type="xs:nonNegativeInteger" use="optional">
  <xs:annotation>
    <xs:documentation>The image width for visual content.</xs:documentation>
  </xs:annotation>
</xs:attribute>
Attribute newsContentCharacteristics / @widthunit
Namespace No namespace
Annotations
If present defines the width unit for the width - expressed by a QCode
Type QCodeType
Properties
use optional
Facets
pattern [^\s:]+:[^\s]+
Used by
Attribute Group newsContentCharacteristics
Source
<xs:attribute name="widthunit" type="QCodeType" use="optional">
  <xs:annotation>
    <xs:documentation>If present defines the width unit for the width - expressed by a QCode</xs:documentation>
  </xs:annotation>
</xs:attribute>
Attribute newsContentCharacteristics / @widthunituri
Namespace No namespace
Annotations
If present defines the width unit for the width - expressed by a URI
Type IRIType
Properties
use optional
Used by
Attribute Group newsContentCharacteristics
Source
<xs:attribute name="widthunituri" type="IRIType" use="optional">
  <xs:annotation>
    <xs:documentation>If present defines the width unit for the width - expressed by a URI</xs:documentation>
  </xs:annotation>
</xs:attribute>
Attribute newsContentCharacteristics / @height
Namespace No namespace
Annotations
The height of visual content.
Type xs:nonNegativeInteger
Properties
use optional
Used by
Attribute Group newsContentCharacteristics
Source
<xs:attribute name="height" type="xs:nonNegativeInteger" use="optional">
  <xs:annotation>
    <xs:documentation>The height of visual content.</xs:documentation>
  </xs:annotation>
</xs:attribute>
Attribute newsContentCharacteristics / @heightunit
Namespace No namespace
Annotations
If present defines the height unit for the heigth - expressed by a QCode
Type QCodeType
Properties
use optional
Facets
pattern [^\s:]+:[^\s]+
Used by
Attribute Group newsContentCharacteristics
Source
<xs:attribute name="heightunit" type="QCodeType" use="optional">
  <xs:annotation>
    <xs:documentation>If present defines the height unit for the heigth - expressed by a QCode</xs:documentation>
  </xs:annotation>
</xs:attribute>
Attribute newsContentCharacteristics / @heightunituri
Namespace No namespace
Annotations
If present defines the height unit for the heigth - expressed by a URI
Type IRIType
Properties
use optional
Used by
Attribute Group newsContentCharacteristics
Source
<xs:attribute name="heightunituri" type="IRIType" use="optional">
  <xs:annotation>
    <xs:documentation>If present defines the height unit for the heigth - expressed by a URI</xs:documentation>
  </xs:annotation>
</xs:attribute>
Attribute newsContentCharacteristics / @orientation
Namespace No namespace
Annotations
The orientation of the visual content of an image in regard to the standard rendition of the digital image data
Type xs:nonNegativeInteger
Properties
use optional
Used by
Attribute Group newsContentCharacteristics
Source
<xs:attribute name="orientation" type="xs:nonNegativeInteger" use="optional">
  <xs:annotation>
    <xs:documentation>The orientation of the visual content of an image in regard to the standard rendition of the digital image data</xs:documentation>
  </xs:annotation>
</xs:attribute>
Attribute newsContentCharacteristics / @layoutorientation
Namespace No namespace
Annotations
Indicates whether the human interpretation of the top of the image is aligned to its short or long side - expressed by a QCode
Type QCodeType
Properties
use optional
Facets
pattern [^\s:]+:[^\s]+
Used by
Attribute Group newsContentCharacteristics
Source
<xs:attribute name="layoutorientation" type="QCodeType" use="optional">
  <xs:annotation>
    <xs:documentation>Indicates whether the human interpretation of the top of the image is aligned to its short or long side - expressed by a QCode</xs:documentation>
  </xs:annotation>
</xs:attribute>
Attribute newsContentCharacteristics / @layoutorientationuri
Namespace No namespace
Annotations
Indicates whether the human interpretation of the top of the image is aligned to its short or long side - expressed by a URI
Type IRIType
Properties
use optional
Used by
Attribute Group newsContentCharacteristics
Source
<xs:attribute name="layoutorientationuri" type="IRIType" use="optional">
  <xs:annotation>
    <xs:documentation>Indicates whether the human interpretation of the top of the image is aligned to its short or long side - expressed by a URI</xs:documentation>
  </xs:annotation>
</xs:attribute>
Attribute newsContentCharacteristics / @colourspace
Namespace No namespace
Annotations
The colour space of an image - expressed by a QCode
Type QCodeType
Properties
use optional
Facets
pattern [^\s:]+:[^\s]+
Used by
Attribute Group newsContentCharacteristics
Source
<xs:attribute name="colourspace" type="QCodeType" use="optional">
  <xs:annotation>
    <xs:documentation>The colour space of an image - expressed by a QCode</xs:documentation>
  </xs:annotation>
</xs:attribute>
Attribute newsContentCharacteristics / @colourspaceuri
Namespace No namespace
Annotations
The colour space of an image - expressed by a URI
Type IRIType
Properties
use optional
Used by
Attribute Group newsContentCharacteristics
Source
<xs:attribute name="colourspaceuri" type="IRIType" use="optional">
  <xs:annotation>
    <xs:documentation>The colour space of an image - expressed by a URI</xs:documentation>
  </xs:annotation>
</xs:attribute>
Attribute newsContentCharacteristics / @colourindicator
Namespace No namespace
Annotations
Indicates whether the still or moving image is coloured or black and white. The recommended vocabulary is the IPTC Colour Indicator NewsCodes http://cv.iptc.org/newscodes/colourindicator/  - expressed by a QCode
Type QCodeType
Properties
use optional
Facets
pattern [^\s:]+:[^\s]+
Used by
Attribute Group newsContentCharacteristics
Source
<xs:attribute name="colourindicator" type="QCodeType" use="optional">
  <xs:annotation>
    <xs:documentation>Indicates whether the still or moving image is coloured or black and white. The recommended vocabulary is the IPTC Colour Indicator NewsCodes http://cv.iptc.org/newscodes/colourindicator/ - expressed by a QCode</xs:documentation>
  </xs:annotation>
</xs:attribute>
Attribute newsContentCharacteristics / @colourindicatoruri
Namespace No namespace
Annotations
Indicates whether the still or moving image is coloured or black and white. The recommended vocabulary is the IPTC Colour Indicator NewsCodes http://cv.iptc.org/newscodes/colourindicator/  - expressed by a URI
Type IRIType
Properties
use optional
Used by
Attribute Group newsContentCharacteristics
Source
<xs:attribute name="colourindicatoruri" type="IRIType" use="optional">
  <xs:annotation>
    <xs:documentation>Indicates whether the still or moving image is coloured or black and white. The recommended vocabulary is the IPTC Colour Indicator NewsCodes http://cv.iptc.org/newscodes/colourindicator/ - expressed by a URI</xs:documentation>
  </xs:annotation>
</xs:attribute>
Attribute newsContentCharacteristics / @colourdepth
Namespace No namespace
Annotations
The bit depth defining the spread of colour data within each sample.
Type xs:nonNegativeInteger
Properties
use optional
Used by
Attribute Group newsContentCharacteristics
Source
<xs:attribute name="colourdepth" type="xs:nonNegativeInteger" use="optional">
  <xs:annotation>
    <xs:documentation>The bit depth defining the spread of colour data within each sample.</xs:documentation>
  </xs:annotation>
</xs:attribute>
Attribute newsContentCharacteristics / @resolution
Namespace No namespace
Annotations
The recommended printing resolution for an image in dots per inch
Type xs:positiveInteger
Properties
use optional
Used by
Attribute Group newsContentCharacteristics
Source
<xs:attribute name="resolution" type="xs:positiveInteger" use="optional">
  <xs:annotation>
    <xs:documentation>The recommended printing resolution for an image in dots per inch</xs:documentation>
  </xs:annotation>
</xs:attribute>
Attribute newsContentCharacteristics / @duration
Namespace No namespace
Annotations
The clip duration in time units defined by durationUnit. The default time unit is seconds. Applies to audio-visual content.
Type xs:string
Properties
use optional
Used by
Attribute Group newsContentCharacteristics
Source
<xs:attribute name="duration" type="xs:string" use="optional">
  <xs:annotation>
    <xs:documentation>The clip duration in time units defined by durationUnit. The default time unit is seconds. Applies to audio-visual content.</xs:documentation>
  </xs:annotation>
</xs:attribute>
Attribute newsContentCharacteristics / @durationunit
Namespace No namespace
Annotations
If present it defines the time unit for the duration attribute. Only codes for integer value time units of the recommended CV (available at http://cv.iptc.org/newscodes/timeunit/ )  must be applied - expressed by a QCode
Type QCodeType
Properties
use optional
Facets
pattern [^\s:]+:[^\s]+
Used by
Attribute Group newsContentCharacteristics
Source
<xs:attribute name="durationunit" type="QCodeType" use="optional">
  <xs:annotation>
    <xs:documentation>If present it defines the time unit for the duration attribute. Only codes for integer value time units of the recommended CV (available at http://cv.iptc.org/newscodes/timeunit/ ) must be applied - expressed by a QCode</xs:documentation>
  </xs:annotation>
</xs:attribute>
Attribute newsContentCharacteristics / @durationunituri
Namespace No namespace
Annotations
If present it defines the time unit for the duration attribute. Only codes for integer value time units of the recommended CV (available at http://cv.iptc.org/newscodes/timeunit/ )  must be applied - expressed by a URI
Type IRIType
Properties
use optional
Used by
Attribute Group newsContentCharacteristics
Source
<xs:attribute name="durationunituri" type="IRIType" use="optional">
  <xs:annotation>
    <xs:documentation>If present it defines the time unit for the duration attribute. Only codes for integer value time units of the recommended CV (available at http://cv.iptc.org/newscodes/timeunit/ ) must be applied - expressed by a URI</xs:documentation>
  </xs:annotation>
</xs:attribute>
Attribute newsContentCharacteristics / @audiocodec
Namespace No namespace
Annotations
The applicable codec for audio data - expressed by a QCode
Type QCodeType
Properties
use optional
Facets
pattern [^\s:]+:[^\s]+
Used by
Attribute Group newsContentCharacteristics
Source
<xs:attribute name="audiocodec" type="QCodeType" use="optional">
  <xs:annotation>
    <xs:documentation>The applicable codec for audio data - expressed by a QCode</xs:documentation>
  </xs:annotation>
</xs:attribute>
Attribute newsContentCharacteristics / @audiocodecuri
Namespace No namespace
Annotations
The applicable codec for audio data - expressed by a URI
Type IRIType
Properties
use optional
Used by
Attribute Group newsContentCharacteristics
Source
<xs:attribute name="audiocodecuri" type="IRIType" use="optional">
  <xs:annotation>
    <xs:documentation>The applicable codec for audio data - expressed by a URI</xs:documentation>
  </xs:annotation>
</xs:attribute>
Attribute newsContentCharacteristics / @audiobitrate
Namespace No namespace
Annotations
The audio bit rate in  bits per second
Type xs:positiveInteger
Properties
use optional
Used by
Attribute Group newsContentCharacteristics
Source
<xs:attribute name="audiobitrate" type="xs:positiveInteger" use="optional">
  <xs:annotation>
    <xs:documentation>The audio bit rate in bits per second</xs:documentation>
  </xs:annotation>
</xs:attribute>
Attribute newsContentCharacteristics / @audiovbr
Namespace No namespace
Annotations
An indication that the audio data is encoded with a variable bit rate
Type xs:boolean
Properties
use optional
Used by
Attribute Group newsContentCharacteristics
Source
<xs:attribute name="audiovbr" type="xs:boolean" use="optional">
  <xs:annotation>
    <xs:documentation>An indication that the audio data is encoded with a variable bit rate</xs:documentation>
  </xs:annotation>
</xs:attribute>
Attribute newsContentCharacteristics / @audiosamplesize
Namespace No namespace
Annotations
The number of bits per audio sample
Type xs:positiveInteger
Properties
use optional
Used by
Attribute Group newsContentCharacteristics
Source
<xs:attribute name="audiosamplesize" type="xs:positiveInteger" use="optional">
  <xs:annotation>
    <xs:documentation>The number of bits per audio sample</xs:documentation>
  </xs:annotation>
</xs:attribute>
Attribute newsContentCharacteristics / @audiosamplerate
Namespace No namespace
Annotations
The number of audio samples per second, expressed as a sampling frequency in Hz
Type xs:positiveInteger
Properties
use optional
Used by
Attribute Group newsContentCharacteristics
Source
<xs:attribute name="audiosamplerate" type="xs:positiveInteger" use="optional">
  <xs:annotation>
    <xs:documentation>The number of audio samples per second, expressed as a sampling frequency in Hz</xs:documentation>
  </xs:annotation>
</xs:attribute>
Attribute newsContentCharacteristics / @audiochannels
Namespace No namespace
Annotations
The audio sound system - expressed by a QCode
Type QCodeType
Properties
use optional
Facets
pattern [^\s:]+:[^\s]+
Used by
Attribute Group newsContentCharacteristics
Source
<xs:attribute name="audiochannels" type="QCodeType" use="optional">
  <xs:annotation>
    <xs:documentation>The audio sound system - expressed by a QCode</xs:documentation>
  </xs:annotation>
</xs:attribute>
Attribute newsContentCharacteristics / @audiochannelsuri
Namespace No namespace
Annotations
The audio sound system - expressed by a URI
Type IRIType
Properties
use optional
Used by
Attribute Group newsContentCharacteristics
Source
<xs:attribute name="audiochannelsuri" type="IRIType" use="optional">
  <xs:annotation>
    <xs:documentation>The audio sound system - expressed by a URI</xs:documentation>
  </xs:annotation>
</xs:attribute>
Attribute newsContentCharacteristics / @videocodec
Namespace No namespace
Annotations
The applicable codec for video data - expressed by a QCode
Type QCodeType
Properties
use optional
Facets
pattern [^\s:]+:[^\s]+
Used by
Attribute Group newsContentCharacteristics
Source
<xs:attribute name="videocodec" type="QCodeType" use="optional">
  <xs:annotation>
    <xs:documentation>The applicable codec for video data - expressed by a QCode</xs:documentation>
  </xs:annotation>
</xs:attribute>
Attribute newsContentCharacteristics / @videocodecuri
Namespace No namespace
Annotations
The applicable codec for video data - expressed by a URI
Type IRIType
Properties
use optional
Used by
Attribute Group newsContentCharacteristics
Source
<xs:attribute name="videocodecuri" type="IRIType" use="optional">
  <xs:annotation>
    <xs:documentation>The applicable codec for video data - expressed by a URI</xs:documentation>
  </xs:annotation>
</xs:attribute>
Attribute newsContentCharacteristics / @videoavgbitrate
Namespace No namespace
Annotations
The video average bit rate in bits per second. Used when the bit rate is variable
Type xs:positiveInteger
Properties
use optional
Used by
Attribute Group newsContentCharacteristics
Source
<xs:attribute name="videoavgbitrate" type="xs:positiveInteger" use="optional">
  <xs:annotation>
    <xs:documentation>The video average bit rate in bits per second. Used when the bit rate is variable</xs:documentation>
  </xs:annotation>
</xs:attribute>
Attribute newsContentCharacteristics / @videovbr
Namespace No namespace
Annotations
An indication that video data is encoded with a variable bit rate
Type xs:boolean
Properties
use optional
Used by
Attribute Group newsContentCharacteristics
Source
<xs:attribute name="videovbr" type="xs:boolean" use="optional">
  <xs:annotation>
    <xs:documentation>An indication that video data is encoded with a variable bit rate</xs:documentation>
  </xs:annotation>
</xs:attribute>
Attribute newsContentCharacteristics / @videoframerate
Namespace No namespace
Annotations
The number of video frames per second, i.e. the rate at which the material should be shown in order to achieve the intended visual effect
Type xs:decimal
Properties
use optional
Used by
Attribute Group newsContentCharacteristics
Source
<xs:attribute name="videoframerate" type="xs:decimal" use="optional">
  <xs:annotation>
    <xs:documentation>The number of video frames per second, i.e. the rate at which the material should be shown in order to achieve the intended visual effect</xs:documentation>
  </xs:annotation>
</xs:attribute>
Attribute newsContentCharacteristics / @videoscan
Namespace No namespace
Annotations
The video scan technique, progressive or interlaced
Type restriction of xs:string
Properties
use optional
Facets
enumeration progressive
enumeration interlaced
Used by
Attribute Group newsContentCharacteristics
Source
<xs:attribute name="videoscan" use="optional">
  <xs:annotation>
    <xs:documentation>The video scan technique, progressive or interlaced</xs:documentation>
  </xs:annotation>
  <xs:simpleType>
    <xs:restriction base="xs:string">
      <xs:enumeration value="progressive"/>
      <xs:enumeration value="interlaced"/>
    </xs:restriction>
  </xs:simpleType>
</xs:attribute>
Attribute newsContentCharacteristics / @videoaspectratio
Namespace No namespace
Annotations
The video aspect ratio
Type g2normalizedString
Properties
use optional
Facets
pattern [\S ]*
Used by
Attribute Group newsContentCharacteristics
Source
<xs:attribute name="videoaspectratio" type="g2normalizedString" use="optional">
  <xs:annotation>
    <xs:documentation>The video aspect ratio</xs:documentation>
  </xs:annotation>
</xs:attribute>
Attribute newsContentCharacteristics / @videosampling
Namespace No namespace
Annotations
The video sampling method
Type g2normalizedString
Properties
use optional
Facets
pattern [\S ]*
Used by
Attribute Group newsContentCharacteristics
Source
<xs:attribute name="videosampling" type="g2normalizedString" use="optional">
  <xs:annotation>
    <xs:documentation>The video sampling method</xs:documentation>
  </xs:annotation>
</xs:attribute>
Attribute newsContentCharacteristics / @videoscaling
Namespace No namespace
Annotations
Indicates how the original content was scaled to this format - expressed by a QCode. The recommended vocabulary is the IPTC Video Scaling NewsCodes http://cv.iptc.org/newscodes/videoscaling/
Type QCodeType
Properties
use optional
Facets
pattern [^\s:]+:[^\s]+
Used by
Attribute Group newsContentCharacteristics
Source
<xs:attribute name="videoscaling" type="QCodeType" use="optional">
  <xs:annotation>
    <xs:documentation>Indicates how the original content was scaled to this format - expressed by a QCode. The recommended vocabulary is the IPTC Video Scaling NewsCodes http://cv.iptc.org/newscodes/videoscaling/</xs:documentation>
  </xs:annotation>
</xs:attribute>
Attribute newsContentCharacteristics / @videoscalinguri
Namespace No namespace
Annotations
Indicates how the original content was scaled to this format - expressed by a URI. The recommended vocabulary is the IPTC Video Scaling NewsCodes http://cv.iptc.org/newscodes/videoscaling/
Type IRIType
Properties
use optional
Used by
Attribute Group newsContentCharacteristics
Source
<xs:attribute name="videoscalinguri" type="IRIType" use="optional">
  <xs:annotation>
    <xs:documentation>Indicates how the original content was scaled to this format - expressed by a URI. The recommended vocabulary is the IPTC Video Scaling NewsCodes http://cv.iptc.org/newscodes/videoscaling/</xs:documentation>
  </xs:annotation>
</xs:attribute>
Attribute newsContentCharacteristics / @videodefinition
Namespace No namespace
Annotations
Indicates which video definition is applied to this rendition of video content - expressed by a QCode - but it does not imply any particular technical characteristics of the video.The recommended vocabulary is the IPTC Video Definition NewsCodes http://cv.iptc.org/newscodes/videodefinition/
Type QCodeType
Properties
use optional
Facets
pattern [^\s:]+:[^\s]+
Used by
Attribute Group newsContentCharacteristics
Source
<xs:attribute name="videodefinition" type="QCodeType" use="optional">
  <xs:annotation>
    <xs:documentation>Indicates which video definition is applied to this rendition of video content - expressed by a QCode - but it does not imply any particular technical characteristics of the video.The recommended vocabulary is the IPTC Video Definition NewsCodes http://cv.iptc.org/newscodes/videodefinition/</xs:documentation>
  </xs:annotation>
</xs:attribute>
Attribute newsContentCharacteristics / @videodefinitionuri
Namespace No namespace
Annotations
Indicates which video definition is applied to this rendition of video content - expressed by a URI - but it does not imply any particular technical characteristics of the video.The recommended vocabulary is the IPTC Video Definition NewsCodes http://cv.iptc.org/newscodes/videodefinition/
Type IRIType
Properties
use optional
Used by
Attribute Group newsContentCharacteristics
Source
<xs:attribute name="videodefinitionuri" type="IRIType" use="optional">
  <xs:annotation>
    <xs:documentation>Indicates which video definition is applied to this rendition of video content - expressed by a URI - but it does not imply any particular technical characteristics of the video.The recommended vocabulary is the IPTC Video Definition NewsCodes http://cv.iptc.org/newscodes/videodefinition/</xs:documentation>
  </xs:annotation>
</xs:attribute>
Attribute contentSet / inlineData / @encoding
Namespace No namespace
Annotations
The encoding applied to the content before inclusion - expressed by a QCode
Type QCodeType
Properties
content simple
Facets
pattern [^\s:]+:[^\s]+
Used by
Source
<xs:attribute name="encoding" type="QCodeType">
  <xs:annotation>
    <xs:documentation>The encoding applied to the content before inclusion - expressed by a QCode</xs:documentation>
  </xs:annotation>
</xs:attribute>
Attribute contentSet / inlineData / @encodinguri
Namespace No namespace
Annotations
The encoding applied to the content before inclusion - expressed by a URI
Type IRIType
Properties
content simple
Used by
Source
<xs:attribute name="encodinguri" type="IRIType">
  <xs:annotation>
    <xs:documentation>The encoding applied to the content before inclusion - expressed by a URI</xs:documentation>
  </xs:annotation>
</xs:attribute>
Attribute RemoteContentPropType / channel / @chnlid
Namespace No namespace
Annotations
A logical identifier of the channel
Type xs:positiveInteger
Properties
content simple
Used by
Source
<xs:attribute name="chnlid" type="xs:positiveInteger">
  <xs:annotation>
    <xs:documentation>A logical identifier of the channel</xs:documentation>
  </xs:annotation>
</xs:attribute>
Attribute RemoteContentPropType / channel / @type
Namespace No namespace
Annotations
The media type of the data conveyed by the channel - expressed by a QCode
Type QCodeType
Properties
content simple
Facets
pattern [^\s:]+:[^\s]+
Used by
Source
<xs:attribute name="type" type="QCodeType">
  <xs:annotation>
    <xs:documentation>The media type of the data conveyed by the channel - expressed by a QCode</xs:documentation>
  </xs:annotation>
</xs:attribute>
Attribute RemoteContentPropType / channel / @typeuri
Namespace No namespace
Annotations
The media type of the data conveyed by the channel - expressed by a URI
Type IRIType
Properties
content simple
Used by
Source
<xs:attribute name="typeuri" type="IRIType">
  <xs:annotation>
    <xs:documentation>The media type of the data conveyed by the channel - expressed by a URI</xs:documentation>
  </xs:annotation>
</xs:attribute>
Attribute RemoteContentPropType / channel / @role
Namespace No namespace
Annotations
The role the data of this channel plays in the scope of  the full content - expressed by a QCode
Type QCodeType
Properties
content simple
Facets
pattern [^\s:]+:[^\s]+
Used by
Source
<xs:attribute name="role" type="QCodeType">
  <xs:annotation>
    <xs:documentation>The role the data of this channel plays in the scope of the full content - expressed by a QCode</xs:documentation>
  </xs:annotation>
</xs:attribute>
Attribute RemoteContentPropType / channel / @roleuri
Namespace No namespace
Annotations
The role the data of this channel plays in the scope of  the full content - expressed by a URI
Type IRIType
Properties
content simple
Used by
Source
<xs:attribute name="roleuri" type="IRIType">
  <xs:annotation>
    <xs:documentation>The role the data of this channel plays in the scope of the full content - expressed by a URI</xs:documentation>
  </xs:annotation>
</xs:attribute>
Attribute RemoteContentPropType / channel / @language
Namespace No namespace
Annotations
The  language associated with the content of the channel
Type xs:language
Properties
content simple
Used by
Source
<xs:attribute name="language" type="xs:language">
  <xs:annotation>
    <xs:documentation>The language associated with the content of the channel</xs:documentation>
  </xs:annotation>
</xs:attribute>
Attribute RemoteContentPropType / channel / @g2flag
Namespace No namespace
Annotations
DO NOT USE this attribute, for G2 internal maintenance purposes only.
Type xs:string
Properties
use optional
fixed RCONT
Used by
Source
<xs:attribute name="g2flag" type="xs:string" use="optional" fixed="RCONT">
  <xs:annotation>
    <xs:documentation>DO NOT USE this attribute, for G2 internal maintenance purposes only.</xs:documentation>
  </xs:annotation>
</xs:attribute>
Attribute altLoc / @type
Namespace No namespace
Annotations
A qualifier which indicates the context within which the alternative locator has been allocated - expressed by a QCode
Type QCodeType
Properties
use optional
Facets
pattern [^\s:]+:[^\s]+
Used by
Element altLoc
Source
<xs:attribute name="type" type="QCodeType" use="optional">
  <xs:annotation>
    <xs:documentation>A qualifier which indicates the context within which the alternative locator has been allocated - expressed by a QCode</xs:documentation>
  </xs:annotation>
</xs:attribute>
Attribute altLoc / @typeuri
Namespace No namespace
Annotations
A qualifier which indicates the context within which the alternative locator has been allocated - expressed by a URI
Type IRIType
Properties
use optional
Used by
Element altLoc
Source
<xs:attribute name="typeuri" type="IRIType" use="optional">
  <xs:annotation>
    <xs:documentation>A qualifier which indicates the context within which the alternative locator has been allocated - expressed by a URI</xs:documentation>
  </xs:annotation>
</xs:attribute>
Attribute altLoc / @role
Namespace No namespace
Annotations
A refinement of the semantics or business purpose of the property - expressed by a QCode
Type QCodeType
Properties
use optional
Facets
pattern [^\s:]+:[^\s]+
Used by
Element altLoc
Source
<xs:attribute name="role" type="QCodeType" use="optional">
  <xs:annotation>
    <xs:documentation>A refinement of the semantics or business purpose of the property - expressed by a QCode</xs:documentation>
  </xs:annotation>
</xs:attribute>
Attribute altLoc / @roleruri
Namespace No namespace
Annotations
A refinement of the semantics or business purpose of the property - expressed by a URI
Type IRIType
Properties
use optional
Used by
Element altLoc
Source
<xs:attribute name="roleruri" type="IRIType" use="optional">
  <xs:annotation>
    <xs:documentation>A refinement of the semantics or business purpose of the property - expressed by a URI</xs:documentation>
  </xs:annotation>
</xs:attribute>
Attribute RemoteContentPropType / @language
Namespace No namespace
Annotations
The language of the remote content
Type xs:language
Properties
content simple
Used by
Complex Type RemoteContentPropType
Source
<xs:attribute name="language" type="xs:language">
  <xs:annotation>
    <xs:documentation>The language of the remote content</xs:documentation>
  </xs:annotation>
</xs:attribute>
Attribute contentSet / @original
Namespace No namespace
Annotations
A local reference to the original piece of content, from which all renditions have been derived
Type xs:IDREF
Properties
content simple
Used by
Element contentSet
Source
<xs:attribute name="original" type="xs:IDREF">
  <xs:annotation>
    <xs:documentation>A local reference to the original piece of content, from which all renditions have been derived</xs:documentation>
  </xs:annotation>
</xs:attribute>
Attribute groupSet / group / groupRef / @idref
Namespace No namespace
Annotations
The reference to the id of a local group
Type xs:IDREF
Properties
use required
Used by
Source
<xs:attribute name="idref" type="xs:IDREF" use="required">
  <xs:annotation>
    <xs:documentation>The reference to the id of a local group</xs:documentation>
  </xs:annotation>
</xs:attribute>
Attribute groupSet / group / @role
Namespace No namespace
Annotations
The part this group plays within its container - expressed by a QCode / either the role or the roleuri attribute MUST be used
Type QCodeType
Properties
content simple
Facets
pattern [^\s:]+:[^\s]+
Used by
Element groupSet/group
Source
<xs:attribute name="role" type="QCodeType">
  <xs:annotation>
    <xs:documentation>The part this group plays within its container - expressed by a QCode / either the role or the roleuri attribute MUST be used</xs:documentation>
  </xs:annotation>
</xs:attribute>
Attribute groupSet / group / @roleuri
Namespace No namespace
Annotations
The part this group plays within its container - expressed by a URI / either the role or the roleuri attribute MUST be used
Type IRIType
Properties
content simple
Used by
Element groupSet/group
Source
<xs:attribute name="roleuri" type="IRIType">
  <xs:annotation>
    <xs:documentation>The part this group plays within its container - expressed by a URI / either the role or the roleuri attribute MUST be used</xs:documentation>
  </xs:annotation>
</xs:attribute>
Attribute groupSet / group / @mode
Namespace No namespace
Annotations
An indication whether the elements in the group are complementary and unordered, complementary and ordered or a set of alternative elements - expressed by a QCode
Type QCodeType
Properties
use optional
Facets
pattern [^\s:]+:[^\s]+
Used by
Element groupSet/group
Source
<xs:attribute name="mode" type="QCodeType" use="optional">
  <xs:annotation>
    <xs:documentation>An indication whether the elements in the group are complementary and unordered, complementary and ordered or a set of alternative elements - expressed by a QCode</xs:documentation>
  </xs:annotation>
</xs:attribute>
Attribute groupSet / group / @modeuri
Namespace No namespace
Annotations
An indication whether the elements in the group are complementary and unordered, complementary and ordered or a set of alternative elements - expressed by a URI
Type IRIType
Properties
use optional
Used by
Element groupSet/group
Source
<xs:attribute name="modeuri" type="IRIType" use="optional">
  <xs:annotation>
    <xs:documentation>An indication whether the elements in the group are complementary and unordered, complementary and ordered or a set of alternative elements - expressed by a URI</xs:documentation>
  </xs:annotation>
</xs:attribute>
Attribute groupSet / @root
Namespace No namespace
Annotations
The reference to a local group acting as the root of the hierarchy of groups
Type xs:IDREF
Properties
use required
Used by
Element groupSet
Source
<xs:attribute name="root" type="xs:IDREF" use="required">
  <xs:annotation>
    <xs:documentation>The reference to a local group acting as the root of the hierarchy of groups</xs:documentation>
  </xs:annotation>
</xs:attribute>
Attribute newsCoverage / planning / itemCount / @rangefrom
Namespace No namespace
Type xs:nonNegativeInteger
Properties
use required
Used by
Source
<xs:attribute name="rangefrom" type="xs:nonNegativeInteger" use="required"/>
Attribute newsCoverage / planning / itemCount / @rangeto
Namespace No namespace
Type xs:positiveInteger
Properties
use required
Used by
Source
<xs:attribute name="rangeto" type="xs:positiveInteger" use="required"/>
Attribute newsCoverage / planning / assignedTo / @coversfrom
Namespace No namespace
Annotations
The starting date (and optionally, the time) by which this property applies to the news coverage planning
Type xs:dateTime
Properties
content simple
Used by
Source
<xs:attribute name="coversfrom" type="xs:dateTime">
  <xs:annotation>
    <xs:documentation>The starting date (and optionally, the time) by which this property applies to the news coverage planning</xs:documentation>
  </xs:annotation>
</xs:attribute>
Attribute newsCoverage / planning / assignedTo / @coversto
Namespace No namespace
Annotations
The end date (and optionally, the time) by which this property applies to the news coverage planning
Type xs:dateTime
Properties
content simple
Used by
Source
<xs:attribute name="coversto" type="xs:dateTime">
  <xs:annotation>
    <xs:documentation>The end date (and optionally, the time) by which this property applies to the news coverage planning</xs:documentation>
  </xs:annotation>
</xs:attribute>
Attribute newsCoverage / planning / @coversfrom
Namespace No namespace
Annotations
The starting date (and optionally, the time) by which this property applies to the news coverage planning
Type xs:dateTime
Properties
content simple
Used by
Source
<xs:attribute name="coversfrom" type="xs:dateTime">
  <xs:annotation>
    <xs:documentation>The starting date (and optionally, the time) by which this property applies to the news coverage planning</xs:documentation>
  </xs:annotation>
</xs:attribute>
Attribute newsCoverage / planning / @coversto
Namespace No namespace
Annotations
The end date (and optionally, the time) by which this property applies to the news coverage planning
Type xs:dateTime
Properties
content simple
Used by
Source
<xs:attribute name="coversto" type="xs:dateTime">
  <xs:annotation>
    <xs:documentation>The end date (and optionally, the time) by which this property applies to the news coverage planning</xs:documentation>
  </xs:annotation>
</xs:attribute>
Attribute newsCoverage / @id
Namespace No namespace
Annotations
The local identifier of the element which MUST be persistent for all versions of the item, i.e. for its entire lifecycle.
Type xs:ID
Properties
use optional
Used by
Element newsCoverage
Source
<xs:attribute name="id" type="xs:ID" use="optional">
  <xs:annotation>
    <xs:documentation>The local identifier of the element which MUST be persistent for all versions of the item, i.e. for its entire lifecycle.</xs:documentation>
  </xs:annotation>
</xs:attribute>
Attribute newsCoverage / @creator
Namespace No namespace
Annotations
If the attribute is empty, specifies which entity (person, organisation or system) will edit the property - expressed by a QCode. If the attribute is non-empty, specifies which entity (person, organisation or system) has edited the property.
Type QCodeType
Properties
use optional
Facets
pattern [^\s:]+:[^\s]+
Used by
Element newsCoverage
Source
<xs:attribute name="creator" type="QCodeType" use="optional">
  <xs:annotation>
    <xs:documentation>If the attribute is empty, specifies which entity (person, organisation or system) will edit the property - expressed by a QCode. If the attribute is non-empty, specifies which entity (person, organisation or system) has edited the property.</xs:documentation>
  </xs:annotation>
</xs:attribute>
Attribute newsCoverage / @creatoruri
Namespace No namespace
Annotations
If the attribute is empty, specifies which entity (person, organisation or system) will edit the property - expressed by a URI. If the attribute is non-empty, specifies which entity (person, organisation or system) has edited the property.
Type IRIType
Properties
use optional
Used by
Element newsCoverage
Source
<xs:attribute name="creatoruri" type="IRIType" use="optional">
  <xs:annotation>
    <xs:documentation>If the attribute is empty, specifies which entity (person, organisation or system) will edit the property - expressed by a URI. If the attribute is non-empty, specifies which entity (person, organisation or system) has edited the property.</xs:documentation>
  </xs:annotation>
</xs:attribute>
Attribute newsCoverage / @modified
Namespace No namespace
Annotations
The date (and, optionally, the time) when the property was last modified. The initial value is the date (and, optionally, the time) of creation of the property.
Type DateOptTimeType
Properties
use optional
Used by
Element newsCoverage
Source
<xs:attribute name="modified" type="DateOptTimeType" use="optional">
  <xs:annotation>
    <xs:documentation>The date (and, optionally, the time) when the property was last modified. The initial value is the date (and, optionally, the time) of creation of the property.</xs:documentation>
  </xs:annotation>
</xs:attribute>
Attribute newsCoverage / @custom
Namespace No namespace
Annotations
If set to true the corresponding property was added to the G2 Item for a specific customer or group of customers only. The default value of this property is false which applies when this attribute is not used with the property.
Type xs:boolean
Properties
use optional
Used by
Element newsCoverage
Source
<xs:attribute name="custom" type="xs:boolean" use="optional">
  <xs:annotation>
    <xs:documentation>If set to true the corresponding property was added to the G2 Item for a specific customer or group of customers only. The default value of this property is false which applies when this attribute is not used with the property.</xs:documentation>
  </xs:annotation>
</xs:attribute>
Attribute newsCoverage / @how
Namespace No namespace
Annotations
Indicates by which means the value was extracted from the content - expressed by a QCode
Type QCodeType
Properties
use optional
Facets
pattern [^\s:]+:[^\s]+
Used by
Element newsCoverage
Source
<xs:attribute name="how" type="QCodeType" use="optional">
  <xs:annotation>
    <xs:documentation>Indicates by which means the value was extracted from the content - expressed by a QCode</xs:documentation>
  </xs:annotation>
</xs:attribute>
Attribute newsCoverage / @howuri
Namespace No namespace
Annotations
Indicates by which means the value was extracted from the content - expressed by a URI
Type IRIType
Properties
use optional
Used by
Element newsCoverage
Source
<xs:attribute name="howuri" type="IRIType" use="optional">
  <xs:annotation>
    <xs:documentation>Indicates by which means the value was extracted from the content - expressed by a URI</xs:documentation>
  </xs:annotation>
</xs:attribute>
Attribute newsCoverage / @why
Namespace No namespace
Annotations
Why the metadata has been included - expressed by a QCode
Type QCodeType
Properties
use optional
Facets
pattern [^\s:]+:[^\s]+
Used by
Element newsCoverage
Source
<xs:attribute name="why" type="QCodeType" use="optional">
  <xs:annotation>
    <xs:documentation>Why the metadata has been included - expressed by a QCode</xs:documentation>
  </xs:annotation>
</xs:attribute>
Attribute newsCoverage / @whyuri
Namespace No namespace
Annotations
Why the metadata has been included - expressed by a URI
Type IRIType
Properties
use optional
Used by
Element newsCoverage
Source
<xs:attribute name="whyuri" type="IRIType" use="optional">
  <xs:annotation>
    <xs:documentation>Why the metadata has been included - expressed by a URI</xs:documentation>
  </xs:annotation>
</xs:attribute>
Attribute newsMessage / header / catalogRef / @href
Namespace No namespace
Annotations
A hyperlink to a remote Catalog.
Type IRIType
Properties
use required
Used by
Source
<xs:attribute name="href" type="IRIType" use="required">
  <xs:annotation>
    <xs:documentation>A hyperlink to a remote Catalog.</xs:documentation>
  </xs:annotation>
</xs:attribute>
Attribute qualifyingAttributes / @qcode
Namespace No namespace
Annotations
A qualified code assigned as a property value.
Type QCodeType
Properties
use optional
Facets
pattern [^\s:]+:[^\s]+
Used by
Attribute Group qualifyingAttributes
Source
<xs:attribute name="qcode" type="QCodeType" use="optional">
  <xs:annotation>
    <xs:documentation>A qualified code assigned as a property value.</xs:documentation>
  </xs:annotation>
</xs:attribute>
Attribute qualifyingAttributes / @uri
Namespace No namespace
Annotations
A URI which identifies a concept.
Type IRIType
Properties
use optional
Used by
Attribute Group qualifyingAttributes
Source
<xs:attribute name="uri" type="IRIType" use="optional">
  <xs:annotation>
    <xs:documentation>A URI which identifies a concept.</xs:documentation>
  </xs:annotation>
</xs:attribute>
Attribute qualifyingAttributes / @literal
Namespace No namespace
Annotations
A free-text value assigned as a property
value.
Type g2normalizedString
Properties
use optional
Facets
pattern [\S ]*
Used by
Attribute Group qualifyingAttributes
Source
<xs:attribute name="literal" type="g2normalizedString" use="optional">
  <xs:annotation>
    <xs:documentation>A free-text value assigned as a property value.</xs:documentation>
  </xs:annotation>
</xs:attribute>
Attribute qualifyingAttributes / @type
Namespace No namespace
Annotations
The type of the concept assigned as a controlled or an uncontrolled property value - expressed by a QCode
Type QCodeType
Properties
use optional
Facets
pattern [^\s:]+:[^\s]+
Used by
Attribute Group qualifyingAttributes
Source
<xs:attribute name="type" type="QCodeType" use="optional">
  <xs:annotation>
    <xs:documentation>The type of the concept assigned as a controlled or an uncontrolled property value - expressed by a QCode</xs:documentation>
  </xs:annotation>
</xs:attribute>
Attribute qualifyingAttributes / @typeuri
Namespace No namespace
Annotations
The type of the concept assigned as a controlled or an uncontrolled property value - expressed by a URI
Type IRIType
Properties
use optional
Used by
Attribute Group qualifyingAttributes
Source
<xs:attribute name="typeuri" type="IRIType" use="optional">
  <xs:annotation>
    <xs:documentation>The type of the concept assigned as a controlled or an uncontrolled property value - expressed by a URI</xs:documentation>
  </xs:annotation>
</xs:attribute>
Attribute qualifyingAttributes / @role
Namespace No namespace
Annotations
A refinement of the semantics of the property - expressed by a QCode
Type QCodeType
Properties
use optional
Facets
pattern [^\s:]+:[^\s]+
Used by
Attribute Group qualifyingAttributes
Source
<xs:attribute name="role" type="QCodeType" use="optional">
  <xs:annotation>
    <xs:documentation>A refinement of the semantics of the property - expressed by a QCode</xs:documentation>
  </xs:annotation>
</xs:attribute>
Attribute qualifyingAttributes / @roleuri
Namespace No namespace
Annotations
A refinement of the semantics of the property - expressed by a URI
Type IRIType
Properties
use optional
Used by
Attribute Group qualifyingAttributes
Source
<xs:attribute name="roleuri" type="IRIType" use="optional">
  <xs:annotation>
    <xs:documentation>A refinement of the semantics of the property - expressed by a URI</xs:documentation>
  </xs:annotation>
</xs:attribute>
Attribute newsMessage / header / timestamp / @role
Namespace No namespace
Annotations
A refinement of the semantics of the property. The string value may take a QCode. That the string should be interpreted as a QCode has to be defined outside of the G2 specification by the creator of the News Message.
Type xs:string
Properties
use optional
Used by
Source
<xs:attribute name="role" type="xs:string" use="optional">
  <xs:annotation>
    <xs:documentation>A refinement of the semantics of the property. The string value may take a QCode. That the string should be interpreted as a QCode has to be defined outside of the G2 specification by the creator of the News Message.</xs:documentation>
  </xs:annotation>
</xs:attribute>
Attribute newsMessage / header / channel / @g2flag
Namespace No namespace
Annotations
DO NOT USE this attribute, for G2 internal maintenance purposes only.
Type xs:string
Properties
use optional
fixed NMSG
Used by
Source
<xs:attribute name="g2flag" type="xs:string" use="optional" fixed="NMSG">
  <xs:annotation>
    <xs:documentation>DO NOT USE this attribute, for G2 internal maintenance purposes only.</xs:documentation>
  </xs:annotation>
</xs:attribute>
Attribute persistentEditAttributes / @id
Namespace No namespace
Annotations
The local identifier of the element which MUST be persistent for all versions of the item, i.e. for its entire lifecycle.
Type xs:ID
Properties
use optional
Used by
Attribute Group persistentEditAttributes
Source
<xs:attribute name="id" type="xs:ID" use="optional">
  <xs:annotation>
    <xs:documentation>The local identifier of the element which MUST be persistent for all versions of the item, i.e. for its entire lifecycle.</xs:documentation>
  </xs:annotation>
</xs:attribute>
Attribute persistentEditAttributes / @creator
Namespace No namespace
Annotations
If the element is empty, specifies which entity (person, organisation or system) will edit the property - expressed by a QCode. If the element is non-empty, specifies which entity (person, organisation or system) has edited the property.
Type QCodeType
Properties
use optional
Facets
pattern [^\s:]+:[^\s]+
Used by
Attribute Group persistentEditAttributes
Source
<xs:attribute name="creator" type="QCodeType" use="optional">
  <xs:annotation>
    <xs:documentation>If the element is empty, specifies which entity (person, organisation or system) will edit the property - expressed by a QCode. If the element is non-empty, specifies which entity (person, organisation or system) has edited the property.</xs:documentation>
  </xs:annotation>
</xs:attribute>
Attribute persistentEditAttributes / @creatoruri
Namespace No namespace
Annotations
If the element is empty, specifies which entity (person, organisation or system) will edit the property - expressed by a URI. If the element is non-empty, specifies which entity (person, organisation or system) has edited the property.
Type IRIType
Properties
use optional
Used by
Attribute Group persistentEditAttributes
Source
<xs:attribute name="creatoruri" type="IRIType" use="optional">
  <xs:annotation>
    <xs:documentation>If the element is empty, specifies which entity (person, organisation or system) will edit the property - expressed by a URI. If the element is non-empty, specifies which entity (person, organisation or system) has edited the property.</xs:documentation>
  </xs:annotation>
</xs:attribute>
Attribute persistentEditAttributes / @modified
Namespace No namespace
Annotations
The date (and, optionally, the time) when the property was last modified. The initial value is the date (and, optionally, the time) of creation of the property.
Type DateOptTimeType
Properties
use optional
Used by
Attribute Group persistentEditAttributes
Source
<xs:attribute name="modified" type="DateOptTimeType" use="optional">
  <xs:annotation>
    <xs:documentation>The date (and, optionally, the time) when the property was last modified. The initial value is the date (and, optionally, the time) of creation of the property.</xs:documentation>
  </xs:annotation>
</xs:attribute>
Attribute TypedQualPropType / @type
Namespace No namespace
Annotations
The type of the concept assigned as property value - expressed by a QCode
Type QCodeType
Properties
use optional
Facets
pattern [^\s:]+:[^\s]+
Used by
Complex Type TypedQualPropType
Source
<xs:attribute name="type" type="QCodeType" use="optional">
  <xs:annotation>
    <xs:documentation>The type of the concept assigned as property value - expressed by a QCode</xs:documentation>
  </xs:annotation>
</xs:attribute>
Attribute TypedQualPropType / @typeuri
Namespace No namespace
Annotations
The type of the concept assigned as property value - expressed by a URI
Type IRIType
Properties
use optional
Used by
Complex Type TypedQualPropType
Source
<xs:attribute name="typeuri" type="IRIType" use="optional">
  <xs:annotation>
    <xs:documentation>The type of the concept assigned as property value - expressed by a URI</xs:documentation>
  </xs:annotation>
</xs:attribute>
Attribute FlexRelatedPropType / @rel
Namespace No namespace
Annotations
The identifier of the relationship between the concept containing the related property and the concept identified by the related value - expressed by a QCode
Type QCodeType
Properties
use optional
Facets
pattern [^\s:]+:[^\s]+
Used by
Complex Type FlexRelatedPropType
Source
<xs:attribute name="rel" type="QCodeType" use="optional">
  <xs:annotation>
    <xs:documentation>The identifier of the relationship between the concept containing the related property and the concept identified by the related value - expressed by a QCode</xs:documentation>
  </xs:annotation>
</xs:attribute>
Attribute FlexRelatedPropType / @reluri
Namespace No namespace
Annotations
The identifier of the relationship between the concept containing the related property and the concept identified by the related value - expressed by a URI
Type IRIType
Properties
use optional
Used by
Complex Type FlexRelatedPropType
Source
<xs:attribute name="reluri" type="IRIType" use="optional">
  <xs:annotation>
    <xs:documentation>The identifier of the relationship between the concept containing the related property and the concept identified by the related value - expressed by a URI</xs:documentation>
  </xs:annotation>
</xs:attribute>
Element Group ConceptDefinitionGroup
Namespace http://iptc.org/std/nar/2006-10-01/
Annotations
A group of properites required to define the concept
Diagram
Diagram NewsML-G2_2_22-spec-All-Power_xsd.tmp#name NewsML-G2_2_22-spec-All-Power_xsd.tmp#definition NewsML-G2_2_22-spec-All-Power_xsd.tmp#note NewsML-G2_2_22-spec-All-Power_xsd.tmp#facet NewsML-G2_2_22-spec-All-Power_xsd.tmp#remoteInfo NewsML-G2_2_22-spec-All-Power_xsd.tmp#hierarchyInfo
Used by
Model
Children definition, facet, hierarchyInfo, name, note, remoteInfo
Source
<xs:group name="ConceptDefinitionGroup">
  <xs:annotation>
    <xs:documentation>A group of properites required to define the concept</xs:documentation>
  </xs:annotation>
  <!-- rev3: name made optional in ConceptDefinitionGroup, elements made global, made PCL only-->
  <xs:sequence>
    <xs:choice minOccurs="0" maxOccurs="unbounded">
      <xs:element ref="name"/>
      <xs:element ref="definition"/>
      <xs:element ref="note"/>
      <xs:element ref="facet"/>
      <xs:element ref="remoteInfo"/>
      <xs:element ref="hierarchyInfo"/>
    </xs:choice>
  </xs:sequence>
</xs:group>
Element Group ConceptRelationshipsGroup
Namespace http://iptc.org/std/nar/2006-10-01/
Annotations
A group of properites required to indicate relationships of the concept to other concepts
Diagram
Diagram NewsML-G2_2_22-spec-All-Power_xsd.tmp#sameAs NewsML-G2_2_22-spec-All-Power_xsd.tmp#broader NewsML-G2_2_22-spec-All-Power_xsd.tmp#narrower NewsML-G2_2_22-spec-All-Power_xsd.tmp#related
Used by
Model
Children broader, narrower, related, sameAs
Source
<xs:group name="ConceptRelationshipsGroup">
  <xs:annotation>
    <xs:documentation>A group of properites required to indicate relationships of the concept to other concepts</xs:documentation>
  </xs:annotation>
  <xs:sequence>
    <xs:choice minOccurs="0" maxOccurs="unbounded">
      <xs:element ref="sameAs"/>
      <xs:element ref="broader"/>
      <xs:element ref="narrower"/>
      <xs:element ref="related"/>
    </xs:choice>
  </xs:sequence>
</xs:group>
Element Group ItemManagementGroup
Namespace http://iptc.org/std/nar/2006-10-01/
Annotations
A group of properties for the management of the item
Diagram
Diagram NewsML-G2_2_22-spec-All-Power_xsd.tmp#itemClass NewsML-G2_2_22-spec-All-Power_xsd.tmp#provider NewsML-G2_2_22-spec-All-Power_xsd.tmp#versionCreated NewsML-G2_2_22-spec-All-Power_xsd.tmp#firstCreated NewsML-G2_2_22-spec-All-Power_xsd.tmp#embargoed NewsML-G2_2_22-spec-All-Power_xsd.tmp#pubStatus NewsML-G2_2_22-spec-All-Power_xsd.tmp#role NewsML-G2_2_22-spec-All-Power_xsd.tmp#fileName NewsML-G2_2_22-spec-All-Power_xsd.tmp#generator NewsML-G2_2_22-spec-All-Power_xsd.tmp#profile NewsML-G2_2_22-spec-All-Power_xsd.tmp#service NewsML-G2_2_22-spec-All-Power_xsd.tmp#title NewsML-G2_2_22-spec-All-Power_xsd.tmp#edNote NewsML-G2_2_22-spec-All-Power_xsd.tmp#memberOf NewsML-G2_2_22-spec-All-Power_xsd.tmp#instanceOf NewsML-G2_2_22-spec-All-Power_xsd.tmp#signal NewsML-G2_2_22-spec-All-Power_xsd.tmp#altRep NewsML-G2_2_22-spec-All-Power_xsd.tmp#deliverableOf NewsML-G2_2_22-spec-All-Power_xsd.tmp#hash NewsML-G2_2_22-spec-All-Power_xsd.tmp#expires NewsML-G2_2_22-spec-All-Power_xsd.tmp#origRep NewsML-G2_2_22-spec-All-Power_xsd.tmp#incomingFeedId
Used by
Complex Type ItemMetadataType
Model
Children altRep, deliverableOf, edNote, embargoed, expires, fileName, firstCreated, generator, hash, incomingFeedId, instanceOf, itemClass, memberOf, origRep, profile, provider, pubStatus, role, service, signal, title, versionCreated
Source
<xs:group name="ItemManagementGroup">
  <xs:annotation>
    <xs:documentation>A group of properties for the management of the item</xs:documentation>
  </xs:annotation>
  <xs:sequence>
    <xs:element ref="itemClass"/>
    <xs:element ref="provider"/>
    <xs:element ref="versionCreated"/>
    <xs:element ref="firstCreated" minOccurs="0"/>
    <xs:element ref="embargoed" minOccurs="0"/>
    <xs:element ref="pubStatus" minOccurs="0"/>
    <xs:element ref="role" minOccurs="0"/>
    <xs:element ref="fileName" minOccurs="0"/>
    <xs:element ref="generator" minOccurs="0" maxOccurs="unbounded"/>
    <xs:element ref="profile" minOccurs="0"/>
    <xs:element ref="service" minOccurs="0" maxOccurs="unbounded"/>
    <xs:element ref="title" minOccurs="0" maxOccurs="unbounded">
      <xs:annotation>
        <xs:documentation>A short natural language name for the Item.</xs:documentation>
      </xs:annotation>
    </xs:element>
    <xs:element ref="edNote" minOccurs="0" maxOccurs="unbounded"/>
    <xs:element ref="memberOf" minOccurs="0" maxOccurs="unbounded"/>
    <xs:element ref="instanceOf" minOccurs="0" maxOccurs="unbounded"/>
    <xs:element ref="signal" minOccurs="0" maxOccurs="unbounded"/>
    <xs:element ref="altRep" minOccurs="0" maxOccurs="unbounded"/>
    <xs:element ref="deliverableOf" minOccurs="0" maxOccurs="unbounded"/>
    <xs:element ref="hash" minOccurs="0" maxOccurs="unbounded"/>
    <xs:element ref="expires" minOccurs="0" maxOccurs="unbounded"/>
    <xs:element ref="origRep" minOccurs="0" maxOccurs="unbounded"/>
    <xs:element ref="incomingFeedId" minOccurs="0" maxOccurs="unbounded"/>
  </xs:sequence>
</xs:group>
Element Group AdministrativeMetadataGroup
Namespace http://iptc.org/std/nar/2006-10-01/
Annotations
A group of properties associated with the administrative facet of content.
Diagram
Diagram NewsML-G2_2_22-spec-All-Power_xsd.tmp#urgency NewsML-G2_2_22-spec-All-Power_xsd.tmp#contentCreated NewsML-G2_2_22-spec-All-Power_xsd.tmp#contentModified NewsML-G2_2_22-spec-All-Power_xsd.tmp#located NewsML-G2_2_22-spec-All-Power_xsd.tmp#infoSource NewsML-G2_2_22-spec-All-Power_xsd.tmp#creator NewsML-G2_2_22-spec-All-Power_xsd.tmp#contributor NewsML-G2_2_22-spec-All-Power_xsd.tmp#audience NewsML-G2_2_22-spec-All-Power_xsd.tmp#exclAudience NewsML-G2_2_22-spec-All-Power_xsd.tmp#altId NewsML-G2_2_22-spec-All-Power_xsd.tmp#rating NewsML-G2_2_22-spec-All-Power_xsd.tmp#userInteraction
Used by
Model
Children altId, audience, contentCreated, contentModified, contributor, creator, exclAudience, infoSource, located, rating, urgency, userInteraction
Source
<xs:group name="AdministrativeMetadataGroup">
  <xs:annotation>
    <xs:documentation>A group of properties associated with the administrative facet of content.</xs:documentation>
  </xs:annotation>
  <xs:sequence>
    <xs:element ref="urgency" minOccurs="0"/>
    <xs:element ref="contentCreated" minOccurs="0"/>
    <xs:element ref="contentModified" minOccurs="0"/>
    <xs:choice minOccurs="0" maxOccurs="unbounded">
      <xs:element ref="located"/>
      <xs:element ref="infoSource"/>
      <xs:element ref="creator">
        <xs:annotation>
          <xs:documentation>A party (person or organisation) which created the content, preferably the name of a person (e.g. a photographer for photos, a graphic artist for graphics, or a writer for textual news).</xs:documentation>
        </xs:annotation>
      </xs:element>
      <xs:element ref="contributor"/>
      <xs:element ref="audience"/>
      <xs:element ref="exclAudience"/>
      <xs:element ref="altId"/>
      <xs:element ref="rating"/>
      <xs:element ref="userInteraction"/>
    </xs:choice>
  </xs:sequence>
</xs:group>
Element Group DescriptiveMetadataCoreGroup
Namespace http://iptc.org/std/nar/2006-10-01/
Annotations
A group of properties associated with the core descriptive facet of different types of content.
Diagram
Diagram NewsML-G2_2_22-spec-All-Power_xsd.tmp#language NewsML-G2_2_22-spec-All-Power_xsd.tmp#keyword NewsML-G2_2_22-spec-All-Power_xsd.tmp#subject NewsML-G2_2_22-spec-All-Power_xsd.tmp#slugline NewsML-G2_2_22-spec-All-Power_xsd.tmp#headline NewsML-G2_2_22-spec-All-Power_xsd.tmp#description
Used by
Complex Type ContentMetadataAcDType
Model
Children description, headline, keyword, language, slugline, subject
Source
<xs:group name="DescriptiveMetadataCoreGroup">
  <xs:annotation>
    <xs:documentation>A group of properties associated with the core descriptive facet of different types of content.</xs:documentation>
  </xs:annotation>
  <xs:sequence>
    <xs:choice minOccurs="0" maxOccurs="unbounded">
      <xs:element ref="language"/>
      <xs:element ref="keyword"/>
      <xs:element ref="subject"/>
      <xs:element ref="slugline"/>
      <xs:element ref="headline"/>
      <xs:element ref="description"/>
    </xs:choice>
  </xs:sequence>
</xs:group>
Element Group EntityDetailsGroup
Namespace http://iptc.org/std/nar/2006-10-01/
Annotations
A group of properties to define the details of specific entities
Diagram
Diagram NewsML-G2_2_22-spec-All-Power_xsd.tmp#personDetails NewsML-G2_2_22-spec-All-Power_xsd.tmp#organisationDetails NewsML-G2_2_22-spec-All-Power_xsd.tmp#geoAreaDetails NewsML-G2_2_22-spec-All-Power_xsd.tmp#POIDetails NewsML-G2_2_22-spec-All-Power_xsd.tmp#objectDetails NewsML-G2_2_22-spec-All-Power_xsd.tmp#eventDetails
Used by
Element concept
Model
Children POIDetails, eventDetails, geoAreaDetails, objectDetails, organisationDetails, personDetails
Source
<xs:group name="EntityDetailsGroup">
  <xs:annotation>
    <xs:documentation>A group of properties to define the details of specific entities</xs:documentation>
  </xs:annotation>
  <xs:choice>
    <xs:element ref="personDetails"/>
    <xs:element ref="organisationDetails"/>
    <xs:element ref="geoAreaDetails"/>
    <xs:element ref="POIDetails"/>
    <xs:element ref="objectDetails"/>
    <xs:element ref="eventDetails"/>
  </xs:choice>
</xs:group>
Element Group RecurrenceGroup
Namespace http://iptc.org/std/nar/2006-10-01/
Annotations
A group of elements to express a recurrence (Group defined in this XML Schema only)
Diagram
Diagram NewsML-G2_2_22-spec-All-Power_xsd.tmp#RecurrenceGroup_rDate NewsML-G2_2_22-spec-All-Power_xsd.tmp#RecurrenceGroup_rRule NewsML-G2_2_22-spec-All-Power_xsd.tmp#RecurrenceGroup_exDate NewsML-G2_2_22-spec-All-Power_xsd.tmp#RecurrenceGroup_exRule
Used by
Model
Children exDate, exRule, rDate, rRule
Source
<xs:group name="RecurrenceGroup">
  <xs:annotation>
    <xs:documentation>A group of elements to express a recurrence (Group defined in this XML Schema only)</xs:documentation>
  </xs:annotation>
  <xs:sequence>
    <xs:choice maxOccurs="unbounded">
      <xs:annotation>
        <xs:documentation>This choice and its cardinality requires that there is at least one rDate or rRule element present.</xs:documentation>
      </xs:annotation>
      <xs:element name="rDate" type="DateOptTimePropType">
        <xs:annotation>
          <xs:documentation>Explicit dates of recurrence.</xs:documentation>
        </xs:annotation>
      </xs:element>
      <xs:element name="rRule">
        <xs:annotation>
          <xs:documentation>Rule for recurrence.</xs:documentation>
        </xs:annotation>
        <xs:complexType>
          <xs:attributeGroup ref="commonPowerAttributes"/>
          <xs:attributeGroup ref="recurrenceRuleAttributes"/>
          <xs:anyAttribute namespace="##other" processContents="lax"/>
        </xs:complexType>
      </xs:element>
    </xs:choice>
    <xs:choice minOccurs="0" maxOccurs="unbounded">
      <xs:element name="exDate" type="DateOptTimePropType">
        <xs:annotation>
          <xs:documentation>Explicit dates to be excluded from any recurrence.</xs:documentation>
        </xs:annotation>
      </xs:element>
      <xs:element name="exRule">
        <xs:annotation>
          <xs:documentation>Rule for dates to be excluded from recurrence.</xs:documentation>
        </xs:annotation>
        <xs:complexType>
          <xs:attributeGroup ref="commonPowerAttributes"/>
          <xs:attributeGroup ref="recurrenceRuleAttributes"/>
          <xs:anyAttribute namespace="##other" processContents="lax"/>
        </xs:complexType>
      </xs:element>
    </xs:choice>
  </xs:sequence>
</xs:group>
Element Group DescriptiveMetadataGroup
Namespace http://iptc.org/std/nar/2006-10-01/
Annotations
A group of properties associated with the descriptive facet of news related content.
Diagram
Diagram NewsML-G2_2_22-spec-All-Power_xsd.tmp#language NewsML-G2_2_22-spec-All-Power_xsd.tmp#genre NewsML-G2_2_22-spec-All-Power_xsd.tmp#keyword NewsML-G2_2_22-spec-All-Power_xsd.tmp#subject NewsML-G2_2_22-spec-All-Power_xsd.tmp#slugline NewsML-G2_2_22-spec-All-Power_xsd.tmp#headline NewsML-G2_2_22-spec-All-Power_xsd.tmp#dateline NewsML-G2_2_22-spec-All-Power_xsd.tmp#by NewsML-G2_2_22-spec-All-Power_xsd.tmp#creditline NewsML-G2_2_22-spec-All-Power_xsd.tmp#description
Used by
Model
Children by, creditline, dateline, description, genre, headline, keyword, language, slugline, subject
Source
<xs:group name="DescriptiveMetadataGroup">
  <xs:annotation>
    <xs:documentation>A group of properties associated with the descriptive facet of news related content.</xs:documentation>
  </xs:annotation>
  <xs:sequence>
    <xs:choice minOccurs="0" maxOccurs="unbounded">
      <xs:element ref="language"/>
      <xs:element ref="genre"/>
      <xs:element ref="keyword"/>
      <xs:element ref="subject"/>
      <xs:element ref="slugline"/>
      <xs:element ref="headline"/>
      <xs:element ref="dateline"/>
      <xs:element ref="by"/>
      <xs:element ref="creditline"/>
      <xs:element ref="description"/>
    </xs:choice>
  </xs:sequence>
</xs:group>
Attribute Group commonPowerAttributes
Namespace http://iptc.org/std/nar/2006-10-01/
Annotations
A group of attributes for all elements of a G2 Item except its root element, the itemMeta element and all of its children which are mandatory.
Diagram
Diagram NewsML-G2_2_22-spec-All-Power_xsd.tmp#commonPowerAttributes_id NewsML-G2_2_22-spec-All-Power_xsd.tmp#commonPowerAttributes_creator NewsML-G2_2_22-spec-All-Power_xsd.tmp#commonPowerAttributes_creatoruri NewsML-G2_2_22-spec-All-Power_xsd.tmp#commonPowerAttributes_modified NewsML-G2_2_22-spec-All-Power_xsd.tmp#commonPowerAttributes_custom NewsML-G2_2_22-spec-All-Power_xsd.tmp#commonPowerAttributes_how NewsML-G2_2_22-spec-All-Power_xsd.tmp#commonPowerAttributes_howuri NewsML-G2_2_22-spec-All-Power_xsd.tmp#commonPowerAttributes_why NewsML-G2_2_22-spec-All-Power_xsd.tmp#commonPowerAttributes_whyuri NewsML-G2_2_22-spec-All-Power_xsd.tmp#commonPowerAttributes_pubconstraint NewsML-G2_2_22-spec-All-Power_xsd.tmp#commonPowerAttributes_pubconstrainturi
Used by
Elements ContactInfoType/web, POIDetails, RecurrenceGroup/exRule, RecurrenceGroup/rRule, RemoteContentPropType/channel, a, altLoc, altRep, bag, br, catalog, catalog/scheme, catalog/scheme/sameAs, catalogRef, concept, conceptSet, contentSet, delivery, event, eventDetails, eventDetails/dates, eventDetails/dates/duration, eventDetails/newsCoverage/g2contentType, events, fileName, geoAreaDetails, geoAreaDetails/circle, geoAreaDetails/line, geoAreaDetails/polygon, groupSet, groupSet/group, groupSet/group/groupRef, hash, hierarchyInfo, hopHistory, hopHistory/hop, icon, inline, language, newsCoverage/planning, newsCoverage/planning/g2contentType, newsCoverage/planning/itemCount, newsCoverage/planning/newsContentCharacteristics, newsCoverageSet, newsMessage/header, newsMessage/header/catalogRef, newsMessage/header/priority, newsMessage/itemSet, objectDetails, organisationDetails, organisationDetails/hasInstrument, origRep, partMetaPropType/regionDelim, partMetaPropType/timeDelim, personDetails, rating, ruby, sameAsScheme, schemeMeta, span, urgency, userInteraction
Complex Types AddressType, ApproximateDateTimePropType, AssertType, BlockType, ConceptIdType, ContactInfoType, ContentMetadataAcDType, ContentMetadataAfDType, ContentMetadataCatType, ContentMetadataType, DateOptTimePropType, DateTimeOrNullPropType, DateTimePropType, ElectronicAddressTechType, ElectronicAddressType, Flex1PropType, Flex1RolePropType, FlexGeoAreaPropType, FlexLocationPropType, FlexOrganisationPropType, FlexPOIPropType, FlexPartyPropType, FlexPersonPropType, FlexProp2Type, FlexPropType, GeoCoordinatesType, IntlStringType, IntlStringType2, ItemMetadataType, Label1Type, Link1Type, QCodePropType, RightsInfoType, StringType, TruncatedDateTimePropType
Attributes
QName Type Use Annotation
creator QCodeType optional
If the attribute is empty, specifies which entity (person, organisation or system) will edit the property - expressed by a QCode. If the attribute is non-empty, specifies which entity (person, organisation or system) has edited the property.
creatoruri IRIType optional
If the attribute is empty, specifies which entity (person, organisation or system) will edit the property - expressed by a URI. If the attribute is non-empty, specifies which entity (person, organisation or system) has edited the property.
custom xs:boolean optional
If set to true the corresponding property was added to the G2 Item for a specific customer or group of customers only. The default value of this property is false which applies when this attribute is not used with the property.
how QCodeType optional
Indicates by which means the value was extracted from the content - expressed by a QCode
howuri IRIType optional
Indicates by which means the value was extracted from the content - expressed by a URI
id xs:ID optional
The local identifier of the property.
modified DateOptTimeType optional
The date (and, optionally, the time) when the property was last modified. The initial value is the date (and, optionally, the time) of creation of the property.
pubconstraint QCodeListType optional
One or many constraints that apply to publishing the value of the property - expressed by a QCode. Each constraint applies to all descendant elements.
pubconstrainturi IRIListType optional
One or many constraints that apply to publishing the value of the property - expressed by a URI. Each constraint applies to all descendant elements.
why QCodeType optional
Why the metadata has been included - expressed by a QCode
whyuri IRIType optional
Why the metadata has been included - expressed by a URI
Source
<xs:attributeGroup name="commonPowerAttributes">
  <xs:annotation>
    <xs:documentation>A group of attributes for all elements of a G2 Item except its root element, the itemMeta element and all of its children which are mandatory.</xs:documentation>
  </xs:annotation>
  <xs:attribute name="id" type="xs:ID" use="optional">
    <xs:annotation>
      <xs:documentation>The local identifier of the property.</xs:documentation>
    </xs:annotation>
  </xs:attribute>
  <xs:attribute name="creator" type="QCodeType" use="optional">
    <xs:annotation>
      <xs:documentation>If the attribute is empty, specifies which entity (person, organisation or system) will edit the property - expressed by a QCode. If the attribute is non-empty, specifies which entity (person, organisation or system) has edited the property.</xs:documentation>
    </xs:annotation>
  </xs:attribute>
  <xs:attribute name="creatoruri" type="IRIType" use="optional">
    <xs:annotation>
      <xs:documentation>If the attribute is empty, specifies which entity (person, organisation or system) will edit the property - expressed by a URI. If the attribute is non-empty, specifies which entity (person, organisation or system) has edited the property.</xs:documentation>
    </xs:annotation>
  </xs:attribute>
  <xs:attribute name="modified" type="DateOptTimeType" use="optional">
    <xs:annotation>
      <xs:documentation>The date (and, optionally, the time) when the property was last modified. The initial value is the date (and, optionally, the time) of creation of the property.</xs:documentation>
    </xs:annotation>
  </xs:attribute>
  <xs:attribute name="custom" type="xs:boolean" use="optional">
    <xs:annotation>
      <xs:documentation>If set to true the corresponding property was added to the G2 Item for a specific customer or group of customers only. The default value of this property is false which applies when this attribute is not used with the property.</xs:documentation>
    </xs:annotation>
  </xs:attribute>
  <xs:attribute name="how" type="QCodeType" use="optional">
    <xs:annotation>
      <xs:documentation>Indicates by which means the value was extracted from the content - expressed by a QCode</xs:documentation>
    </xs:annotation>
  </xs:attribute>
  <xs:attribute name="howuri" type="IRIType" use="optional">
    <xs:annotation>
      <xs:documentation>Indicates by which means the value was extracted from the content - expressed by a URI</xs:documentation>
    </xs:annotation>
  </xs:attribute>
  <xs:attribute name="why" type="QCodeType" use="optional">
    <xs:annotation>
      <xs:documentation>Why the metadata has been included - expressed by a QCode</xs:documentation>
    </xs:annotation>
  </xs:attribute>
  <xs:attribute name="whyuri" type="IRIType" use="optional">
    <xs:annotation>
      <xs:documentation>Why the metadata has been included - expressed by a URI</xs:documentation>
    </xs:annotation>
  </xs:attribute>
  <xs:attribute name="pubconstraint" type="QCodeListType" use="optional">
    <xs:annotation>
      <xs:documentation>One or many constraints that apply to publishing the value of the property - expressed by a QCode. Each constraint applies to all descendant elements.</xs:documentation>
    </xs:annotation>
  </xs:attribute>
  <xs:attribute name="pubconstrainturi" type="IRIListType" use="optional">
    <xs:annotation>
      <xs:documentation>One or many constraints that apply to publishing the value of the property - expressed by a URI. Each constraint applies to all descendant elements.</xs:documentation>
    </xs:annotation>
  </xs:attribute>
</xs:attributeGroup>
Attribute Group i18nAttributes
Namespace http://iptc.org/std/nar/2006-10-01/
Annotations
A group of attributes for language and script related information
Diagram
Diagram xml_xsd.tmp#lang NewsML-G2_2_22-spec-All-Power_xsd.tmp#i18nAttributes_dir
Used by
Attributes
QName Type Use Annotation
dir restriction of xs:NMTOKEN optional
The directionality of textual content (enumeration: ltr, rtl)
xml:lang union of(xs:language, restriction of xs:string) optional
Attempting to install the relevant ISO 2- and 3-letter
         codes as the enumerated possible values is probably never
         going to be a realistic possibility.  See
         RFC 3066 at http://www.ietf.org/rfc/rfc3066.txt and the IANA registry
         at http://www.iana.org/assignments/lang-tag-apps.htm for
         further information.

         The union allows for the 'un-declaration' of xml:lang with
         the empty string.
Source
<xs:attributeGroup name="i18nAttributes">
  <xs:annotation>
    <xs:documentation>A group of attributes for language and script related information</xs:documentation>
  </xs:annotation>
  <xs:attribute ref="xml:lang" use="optional">
    <xs:annotation>
      <xs:documentation>Specifies the language of this property and potentially all descendant properties. xml:lang values of descendant properties override this value. Values are determined by Internet BCP 47.</xs:documentation>
    </xs:annotation>
  </xs:attribute>
  <xs:attribute name="dir" use="optional">
    <xs:annotation>
      <xs:documentation>The directionality of textual content (enumeration: ltr, rtl)</xs:documentation>
    </xs:annotation>
    <xs:simpleType>
      <xs:restriction base="xs:NMTOKEN">
        <xs:enumeration value="ltr"/>
        <xs:enumeration value="rtl"/>
      </xs:restriction>
    </xs:simpleType>
  </xs:attribute>
</xs:attributeGroup>
Attribute Group flexAttributes
Namespace http://iptc.org/std/nar/2006-10-01/
Annotations
A group of attributes associated with flexible properties
Diagram
Diagram NewsML-G2_2_22-spec-All-Power_xsd.tmp#flexAttributes_qcode NewsML-G2_2_22-spec-All-Power_xsd.tmp#flexAttributes_uri NewsML-G2_2_22-spec-All-Power_xsd.tmp#flexAttributes_literal NewsML-G2_2_22-spec-All-Power_xsd.tmp#flexAttributes_type NewsML-G2_2_22-spec-All-Power_xsd.tmp#flexAttributes_typeuri
Used by
Attributes
QName Type Use Annotation
literal g2normalizedString optional
A free-text value assigned as property value.
qcode QCodeType optional
A qualified code which identifies a concept.
type QCodeType optional
The type of the concept assigned as controlled property value - expressed by a QCode
typeuri IRIType optional
The type of the concept assigned as controlled property value - expressed by a URI
uri IRIType optional
A URI which identifies a concept.
Source
<xs:attributeGroup name="flexAttributes">
  <xs:annotation>
    <xs:documentation>A group of attributes associated with flexible properties</xs:documentation>
  </xs:annotation>
  <xs:attribute name="qcode" type="QCodeType" use="optional">
    <xs:annotation>
      <xs:documentation>A qualified code which identifies a concept.</xs:documentation>
    </xs:annotation>
  </xs:attribute>
  <xs:attribute name="uri" type="IRIType" use="optional">
    <xs:annotation>
      <xs:documentation>A URI which identifies a concept.</xs:documentation>
    </xs:annotation>
  </xs:attribute>
  <xs:attribute name="literal" type="g2normalizedString" use="optional">
    <xs:annotation>
      <xs:documentation>A free-text value assigned as property value.</xs:documentation>
    </xs:annotation>
  </xs:attribute>
  <xs:attribute name="type" type="QCodeType" use="optional">
    <xs:annotation>
      <xs:documentation>The type of the concept assigned as controlled property value - expressed by a QCode</xs:documentation>
    </xs:annotation>
  </xs:attribute>
  <xs:attribute name="typeuri" type="IRIType" use="optional">
    <xs:annotation>
      <xs:documentation>The type of the concept assigned as controlled property value - expressed by a URI</xs:documentation>
    </xs:annotation>
  </xs:attribute>
</xs:attributeGroup>
Attribute Group quantifyAttributes
Namespace http://iptc.org/std/nar/2006-10-01/
Annotations
A group of attriubutes quantifying the property value
Diagram
Diagram NewsML-G2_2_22-spec-All-Power_xsd.tmp#quantifyAttributes_confidence NewsML-G2_2_22-spec-All-Power_xsd.tmp#quantifyAttributes_relevance NewsML-G2_2_22-spec-All-Power_xsd.tmp#quantifyAttributes_derivedfrom
Used by
Attributes
QName Type Use Annotation
confidence Int100Type optional
The confidence with which the metadata has been assigned.
derivedfrom QCodeListType optional
A reference to the concept from which the concept identified by qcode was derived/inferred - use DEPRECATED in NewsML-G2 2.12 and higher, use the derivedFrom element
relevance Int100Type optional
The relevance of the metadata to the news content to which it is attached.
Source
<xs:attributeGroup name="quantifyAttributes">
  <xs:annotation>
    <xs:documentation>A group of attriubutes quantifying the property value</xs:documentation>
  </xs:annotation>
  <xs:attribute name="confidence" type="Int100Type" use="optional">
    <xs:annotation>
      <xs:documentation>The confidence with which the metadata has been assigned.</xs:documentation>
    </xs:annotation>
  </xs:attribute>
  <xs:attribute name="relevance" type="Int100Type" use="optional">
    <xs:annotation>
      <xs:documentation>The relevance of the metadata to the news content to which it is attached.</xs:documentation>
    </xs:annotation>
  </xs:attribute>
  <xs:attribute name="derivedfrom" type="QCodeListType" use="optional">
    <xs:annotation>
      <xs:documentation>A reference to the concept from which the concept identified by qcode was derived/inferred - use DEPRECATED in NewsML-G2 2.12 and higher, use the derivedFrom element</xs:documentation>
    </xs:annotation>
  </xs:attribute>
</xs:attributeGroup>
Attribute Group timeValidityAttributes
Namespace http://iptc.org/std/nar/2006-10-01/
Annotations
A group of attributes expressing the time period of validity of a relationship
Diagram
Diagram NewsML-G2_2_22-spec-All-Power_xsd.tmp#timeValidityAttributes_validfrom NewsML-G2_2_22-spec-All-Power_xsd.tmp#timeValidityAttributes_validto
Used by
Attributes
QName Type Use Annotation
validfrom DateOptTimeType optional
The date (and, optionally, the time) before which a relationship is not valid.
validto DateOptTimeType optional
The date (and, optionally, the time) after which a relationship is not valid.
Source
<xs:attributeGroup name="timeValidityAttributes">
  <xs:annotation>
    <xs:documentation>A group of attributes expressing the time period of validity of a relationship</xs:documentation>
  </xs:annotation>
  <xs:attribute name="validfrom" type="DateOptTimeType" use="optional">
    <xs:annotation>
      <xs:documentation>The date (and, optionally, the time) before which a relationship is not valid.</xs:documentation>
    </xs:annotation>
  </xs:attribute>
  <xs:attribute name="validto" type="DateOptTimeType" use="optional">
    <xs:annotation>
      <xs:documentation>The date (and, optionally, the time) after which a relationship is not valid.</xs:documentation>
    </xs:annotation>
  </xs:attribute>
</xs:attributeGroup>
Attribute Group targetResourceAttributes
Namespace http://iptc.org/std/nar/2006-10-01/
Annotations
A group of attributes pertaining to any kind of link
Diagram
Diagram NewsML-G2_2_22-spec-All-Power_xsd.tmp#targetResourceAttributes_href NewsML-G2_2_22-spec-All-Power_xsd.tmp#targetResourceAttributes_residref NewsML-G2_2_22-spec-All-Power_xsd.tmp#targetResourceAttributes_version NewsML-G2_2_22-spec-All-Power_xsd.tmp#targetResourceAttributes_persistidref NewsML-G2_2_22-spec-All-Power_xsd.tmp#targetResourceAttributes_contenttype NewsML-G2_2_22-spec-All-Power_xsd.tmp#targetResourceAttributes_contenttypevariant NewsML-G2_2_22-spec-All-Power_xsd.tmp#targetResourceAttributes_format NewsML-G2_2_22-spec-All-Power_xsd.tmp#targetResourceAttributes_formaturi NewsML-G2_2_22-spec-All-Power_xsd.tmp#targetResourceAttributes_size NewsML-G2_2_22-spec-All-Power_xsd.tmp#targetResourceAttributes_title
Used by
Element icon
Complex Types Link1Type, RemoteContentPropType
Attributes
QName Type Use Annotation
contenttype xs:string optional
The IANA (Internet Assigned Numbers Authority) MIME type of the target resource.
contenttypevariant xs:string optional
A refinement of a generic content type (i.e. IANA MIME type) by a literal string value.
format QCodeType optional
A refinement of a generic content type (i.e. IANA MIME type) by a value from a controlled vocabulary - expressed by a QCode
formaturi IRIType optional
A refinement of a generic content type (i.e. IANA MIME type) by a value from a controlled vocabulary - expressed by a URI
href IRIType optional
The locator of the target resource.
persistidref xs:string optional
Points to an element inside the target resource which must be identified by an ID attribute having a value which is persistent for all versions of the target resource, i.e. for its entire lifecycle. (added NAR 1.8)
residref xs:string optional
The  provider’s identifier of the target resource.
size xs:nonNegativeInteger optional
The size in bytes of the target resource.
title xs:string optional
A short natural language name for the target resource.
version xs:positiveInteger optional
The version of the target resource. By default, the latest revision is retrieved when the link is activated.
Source
<xs:attributeGroup name="targetResourceAttributes">
  <xs:annotation>
    <xs:documentation>A group of attributes pertaining to any kind of link</xs:documentation>
  </xs:annotation>
  <xs:attribute name="href" type="IRIType" use="optional">
    <xs:annotation>
      <xs:documentation>The locator of the target resource.</xs:documentation>
    </xs:annotation>
  </xs:attribute>
  <xs:attribute name="residref" type="xs:string" use="optional">
    <xs:annotation>
      <xs:documentation>The provider’s identifier of the target resource.</xs:documentation>
    </xs:annotation>
  </xs:attribute>
  <xs:attribute name="version" type="xs:positiveInteger" use="optional">
    <xs:annotation>
      <xs:documentation>The version of the target resource. By default, the latest revision is retrieved when the link is activated.</xs:documentation>
    </xs:annotation>
  </xs:attribute>
  <xs:attribute name="persistidref" type="xs:string" use="optional">
    <xs:annotation>
      <xs:documentation>Points to an element inside the target resource which must be identified by an ID attribute having a value which is persistent for all versions of the target resource, i.e. for its entire lifecycle. (added NAR 1.8)</xs:documentation>
    </xs:annotation>
  </xs:attribute>
  <xs:attribute name="contenttype" type="xs:string" use="optional">
    <xs:annotation>
      <xs:documentation>The IANA (Internet Assigned Numbers Authority) MIME type of the target resource.</xs:documentation>
    </xs:annotation>
  </xs:attribute>
  <xs:attribute name="contenttypevariant" type="xs:string" use="optional">
    <xs:annotation>
      <xs:documentation>A refinement of a generic content type (i.e. IANA MIME type) by a literal string value.</xs:documentation>
    </xs:annotation>
  </xs:attribute>
  <xs:attribute name="format" type="QCodeType" use="optional">
    <xs:annotation>
      <xs:documentation>A refinement of a generic content type (i.e. IANA MIME type) by a value from a controlled vocabulary - expressed by a QCode</xs:documentation>
    </xs:annotation>
  </xs:attribute>
  <xs:attribute name="formaturi" type="IRIType" use="optional">
    <xs:annotation>
      <xs:documentation>A refinement of a generic content type (i.e. IANA MIME type) by a value from a controlled vocabulary - expressed by a URI</xs:documentation>
    </xs:annotation>
  </xs:attribute>
  <xs:attribute name="size" type="xs:nonNegativeInteger" use="optional">
    <xs:annotation>
      <xs:documentation>The size in bytes of the target resource.</xs:documentation>
    </xs:annotation>
  </xs:attribute>
  <xs:attribute name="title" type="xs:string" use="optional">
    <xs:annotation>
      <xs:documentation>A short natural language name for the target resource.</xs:documentation>
    </xs:annotation>
  </xs:attribute>
</xs:attributeGroup>
Attribute Group deprecatedLinkAttributes
Namespace http://iptc.org/std/nar/2006-10-01/
Diagram
Diagram NewsML-G2_2_22-spec-All-Power_xsd.tmp#deprecatedLinkAttributes_guidref NewsML-G2_2_22-spec-All-Power_xsd.tmp#deprecatedLinkAttributes_hreftype
Used by
Complex Type Link1Type
Attributes
QName Type Use Annotation
guidref xs:string optional
The use of this attribute is DEPRECATED, use @residref instead. (was: The globally unique Identifier of the target Item.)
hreftype xs:string optional
The use of this attribute is DEPRECATED, use @contenttype instead. (was: An IANA MIME type.)
Source
<xs:attributeGroup name="deprecatedLinkAttributes">
  <xs:attribute name="guidref" type="xs:string" use="optional">
    <xs:annotation>
      <xs:documentation>The use of this attribute is DEPRECATED, use @residref instead. (was: The globally unique Identifier of the target Item.)</xs:documentation>
    </xs:annotation>
  </xs:attribute>
  <xs:attribute name="hreftype" type="xs:string" use="optional">
    <xs:annotation>
      <xs:documentation>The use of this attribute is DEPRECATED, use @contenttype instead. (was: An IANA MIME type.)</xs:documentation>
    </xs:annotation>
  </xs:attribute>
</xs:attributeGroup>
Attribute Group arbitraryValueAttributes
Namespace http://iptc.org/std/nar/2006-10-01/
Diagram
Diagram NewsML-G2_2_22-spec-All-Power_xsd.tmp#arbitraryValueAttributes_value NewsML-G2_2_22-spec-All-Power_xsd.tmp#arbitraryValueAttributes_valuedatatype NewsML-G2_2_22-spec-All-Power_xsd.tmp#arbitraryValueAttributes_valueunit NewsML-G2_2_22-spec-All-Power_xsd.tmp#arbitraryValueAttributes_valueunituri
Used by
Attributes
QName Type Use Annotation
value xs:string optional
The related value (see more in the spec document)
valuedatatype xs:QName optional
The datatype of the value attribute – it MUST be one of the built-in datatypes defined by XML Schema version 1.0.
valueunit QCodeType optional
The unit of the value attribute.
valueunituri IRIType optional
The unit of the value attribute - expressed by a URI
Source
<xs:attributeGroup name="arbitraryValueAttributes">
  <xs:attribute name="value" type="xs:string" use="optional">
    <xs:annotation>
      <xs:documentation>The related value (see more in the spec document)</xs:documentation>
    </xs:annotation>
  </xs:attribute>
  <xs:attribute name="valuedatatype" type="xs:QName" use="optional">
    <xs:annotation>
      <xs:documentation>The datatype of the value attribute – it MUST be one of the built-in datatypes defined by XML Schema version 1.0.</xs:documentation>
    </xs:annotation>
  </xs:attribute>
  <xs:attribute name="valueunit" type="QCodeType" use="optional">
    <xs:annotation>
      <xs:documentation>The unit of the value attribute.</xs:documentation>
    </xs:annotation>
  </xs:attribute>
  <xs:attribute name="valueunituri" type="IRIType" use="optional">
    <xs:annotation>
      <xs:documentation>The unit of the value attribute - expressed by a URI</xs:documentation>
    </xs:annotation>
  </xs:attribute>
</xs:attributeGroup>
Attribute Group mediaContentCharacteristics1
Namespace http://iptc.org/std/nar/2006-10-01/
Annotations
A group of typical physical characteristics of media content
Diagram
Diagram NewsML-G2_2_22-spec-All-Power_xsd.tmp#mediaContentCharacteristics1_width NewsML-G2_2_22-spec-All-Power_xsd.tmp#mediaContentCharacteristics1_widthunit NewsML-G2_2_22-spec-All-Power_xsd.tmp#mediaContentCharacteristics1_widthunituri NewsML-G2_2_22-spec-All-Power_xsd.tmp#mediaContentCharacteristics1_height NewsML-G2_2_22-spec-All-Power_xsd.tmp#mediaContentCharacteristics1_heightunit NewsML-G2_2_22-spec-All-Power_xsd.tmp#mediaContentCharacteristics1_heightunituri NewsML-G2_2_22-spec-All-Power_xsd.tmp#mediaContentCharacteristics1_orientation NewsML-G2_2_22-spec-All-Power_xsd.tmp#mediaContentCharacteristics1_layoutorientation NewsML-G2_2_22-spec-All-Power_xsd.tmp#mediaContentCharacteristics1_layoutorientationuri NewsML-G2_2_22-spec-All-Power_xsd.tmp#mediaContentCharacteristics1_colourspace NewsML-G2_2_22-spec-All-Power_xsd.tmp#mediaContentCharacteristics1_colourspaceuri NewsML-G2_2_22-spec-All-Power_xsd.tmp#mediaContentCharacteristics1_colourindicator NewsML-G2_2_22-spec-All-Power_xsd.tmp#mediaContentCharacteristics1_colourindicatoruri NewsML-G2_2_22-spec-All-Power_xsd.tmp#mediaContentCharacteristics1_videocodec NewsML-G2_2_22-spec-All-Power_xsd.tmp#mediaContentCharacteristics1_videocodecuri NewsML-G2_2_22-spec-All-Power_xsd.tmp#mediaContentCharacteristics1_colourdepth
Used by
Element icon
Attributes
QName Type Use Annotation
colourdepth xs:nonNegativeInteger optional
The bit depth defining the spread of colour data within each sample.
colourindicator QCodeType optional
Indicates whether the still or moving image is coloured or black and white. The recommended vocabulary is the IPTC Colour Indicator NewsCodes http://cv.iptc.org/newscodes/colourindicator/ - expressed by a QCode
colourindicatoruri IRIType optional
Indicates whether the still or moving image is coloured or black and white. The recommended vocabulary is the IPTC Colour Indicator NewsCodes http://cv.iptc.org/newscodes/colourindicator/ - expressed by a URI
colourspace QCodeType optional
The colour space of an image. Applies to image icons - expressed by a QCode
colourspaceuri IRIType optional
The colour space of an image. Applies to image icons - expressed by a URI
height xs:nonNegativeInteger optional
The height of visual content.
heightunit QCodeType optional
If present defines the height unit for the heigth - expressed by a QCode
heightunituri IRIType optional
If present defines the height unit for the heigth - expressed by a URI
layoutorientation QCodeType optional
Indicates whether the human interpretation of the top of the image is aligned to its short or long side - expressed by a QCode
layoutorientationuri IRIType optional
Indicates whether the human interpretation of the top of the image is aligned to its short or long side - expressed by a URI
orientation xs:nonNegativeInteger optional
The orientation of the visual content of an image in regard to the standard rendition of the digital image data. Values in the range of 1 to 8 are compatible with the TIFF 6.0 and Exif 2.3 specifications. Applies to image content.
videocodec QCodeType optional
The applicable codec for video data. Applies to video icons - expressed by a QCode
videocodecuri IRIType optional
The applicable codec for video data. Applies to video icons - expressed by a URI
width xs:nonNegativeInteger optional
The width of visual content.
widthunit QCodeType optional
If present defines the width unit for the width - expressed by a QCode
widthunituri IRIType optional
If present defines the width unit for the width - expressed by a URI
Source
<xs:attributeGroup name="mediaContentCharacteristics1">
  <xs:annotation>
    <xs:documentation>A group of typical physical characteristics of media content</xs:documentation>
  </xs:annotation>
  <xs:attribute name="width" type="xs:nonNegativeInteger" use="optional">
    <xs:annotation>
      <xs:documentation>The width of visual content.</xs:documentation>
    </xs:annotation>
  </xs:attribute>
  <xs:attribute name="widthunit" type="QCodeType" use="optional">
    <xs:annotation>
      <xs:documentation>If present defines the width unit for the width - expressed by a QCode</xs:documentation>
    </xs:annotation>
  </xs:attribute>
  <xs:attribute name="widthunituri" type="IRIType" use="optional">
    <xs:annotation>
      <xs:documentation>If present defines the width unit for the width - expressed by a URI</xs:documentation>
    </xs:annotation>
  </xs:attribute>
  <xs:attribute name="height" type="xs:nonNegativeInteger" use="optional">
    <xs:annotation>
      <xs:documentation>The height of visual content.</xs:documentation>
    </xs:annotation>
  </xs:attribute>
  <xs:attribute name="heightunit" type="QCodeType" use="optional">
    <xs:annotation>
      <xs:documentation>If present defines the height unit for the heigth - expressed by a QCode</xs:documentation>
    </xs:annotation>
  </xs:attribute>
  <xs:attribute name="heightunituri" type="IRIType" use="optional">
    <xs:annotation>
      <xs:documentation>If present defines the height unit for the heigth - expressed by a URI</xs:documentation>
    </xs:annotation>
  </xs:attribute>
  <xs:attribute name="orientation" type="xs:nonNegativeInteger" use="optional">
    <xs:annotation>
      <xs:documentation>The orientation of the visual content of an image in regard to the standard rendition of the digital image data. Values in the range of 1 to 8 are compatible with the TIFF 6.0 and Exif 2.3 specifications. Applies to image content.</xs:documentation>
    </xs:annotation>
  </xs:attribute>
  <xs:attribute name="layoutorientation" type="QCodeType" use="optional">
    <xs:annotation>
      <xs:documentation>Indicates whether the human interpretation of the top of the image is aligned to its short or long side - expressed by a QCode</xs:documentation>
    </xs:annotation>
  </xs:attribute>
  <xs:attribute name="layoutorientationuri" type="IRIType" use="optional">
    <xs:annotation>
      <xs:documentation>Indicates whether the human interpretation of the top of the image is aligned to its short or long side - expressed by a URI</xs:documentation>
    </xs:annotation>
  </xs:attribute>
  <xs:attribute name="colourspace" type="QCodeType" use="optional">
    <xs:annotation>
      <xs:documentation>The colour space of an image. Applies to image icons - expressed by a QCode</xs:documentation>
    </xs:annotation>
  </xs:attribute>
  <xs:attribute name="colourspaceuri" type="IRIType" use="optional">
    <xs:annotation>
      <xs:documentation>The colour space of an image. Applies to image icons - expressed by a URI</xs:documentation>
    </xs:annotation>
  </xs:attribute>
  <xs:attribute name="colourindicator" type="QCodeType" use="optional">
    <xs:annotation>
      <xs:documentation>Indicates whether the still or moving image is coloured or black and white. The recommended vocabulary is the IPTC Colour Indicator NewsCodes http://cv.iptc.org/newscodes/colourindicator/ - expressed by a QCode</xs:documentation>
    </xs:annotation>
  </xs:attribute>
  <xs:attribute name="colourindicatoruri" type="IRIType" use="optional">
    <xs:annotation>
      <xs:documentation>Indicates whether the still or moving image is coloured or black and white. The recommended vocabulary is the IPTC Colour Indicator NewsCodes http://cv.iptc.org/newscodes/colourindicator/ - expressed by a URI</xs:documentation>
    </xs:annotation>
  </xs:attribute>
  <xs:attribute name="videocodec" type="QCodeType" use="optional">
    <xs:annotation>
      <xs:documentation>The applicable codec for video data. Applies to video icons - expressed by a QCode</xs:documentation>
    </xs:annotation>
  </xs:attribute>
  <xs:attribute name="videocodecuri" type="IRIType" use="optional">
    <xs:annotation>
      <xs:documentation>The applicable codec for video data. Applies to video icons - expressed by a URI</xs:documentation>
    </xs:annotation>
  </xs:attribute>
  <xs:attribute name="colourdepth" type="xs:nonNegativeInteger" use="optional">
    <xs:annotation>
      <xs:documentation>The bit depth defining the spread of colour data within each sample.</xs:documentation>
    </xs:annotation>
  </xs:attribute>
</xs:attributeGroup>
Attribute Group rankingAttributes
Namespace http://iptc.org/std/nar/2006-10-01/
Annotations
A group of attributes for ranking properties of the same name
Diagram
Diagram NewsML-G2_2_22-spec-All-Power_xsd.tmp#rankingAttributes_rank
Used by
Attributes
QName Type Use Annotation
rank xs:nonNegativeInteger optional
Indicates the relative importance of properties in a list.
Source
<xs:attributeGroup name="rankingAttributes">
  <xs:annotation>
    <xs:documentation>A group of attributes for ranking properties of the same name</xs:documentation>
  </xs:annotation>
  <xs:attribute name="rank" type="xs:nonNegativeInteger" use="optional">
    <xs:annotation>
      <xs:documentation>Indicates the relative importance of properties in a list.</xs:documentation>
    </xs:annotation>
  </xs:attribute>
</xs:attributeGroup>
Attribute Group recurrenceRuleAttributes
Namespace http://iptc.org/std/nar/2006-10-01/
Annotations
A group of attributes aligning with iCalendar RECUR - see http://www.ietf.org/rfc/rfc2445.txt
Diagram
Diagram NewsML-G2_2_22-spec-All-Power_xsd.tmp#recurrenceRuleAttributes_freq NewsML-G2_2_22-spec-All-Power_xsd.tmp#recurrenceRuleAttributes_interval NewsML-G2_2_22-spec-All-Power_xsd.tmp#recurrenceRuleAttributes_until NewsML-G2_2_22-spec-All-Power_xsd.tmp#recurrenceRuleAttributes_count NewsML-G2_2_22-spec-All-Power_xsd.tmp#recurrenceRuleAttributes_bysecond NewsML-G2_2_22-spec-All-Power_xsd.tmp#recurrenceRuleAttributes_byminute NewsML-G2_2_22-spec-All-Power_xsd.tmp#recurrenceRuleAttributes_byhour NewsML-G2_2_22-spec-All-Power_xsd.tmp#recurrenceRuleAttributes_byday NewsML-G2_2_22-spec-All-Power_xsd.tmp#recurrenceRuleAttributes_bymonthday NewsML-G2_2_22-spec-All-Power_xsd.tmp#recurrenceRuleAttributes_bymonth NewsML-G2_2_22-spec-All-Power_xsd.tmp#recurrenceRuleAttributes_byyearday NewsML-G2_2_22-spec-All-Power_xsd.tmp#recurrenceRuleAttributes_byweekno NewsML-G2_2_22-spec-All-Power_xsd.tmp#recurrenceRuleAttributes_bysetpos NewsML-G2_2_22-spec-All-Power_xsd.tmp#recurrenceRuleAttributes_wkst
Used by
Attributes
QName Type Use Annotation
byday restriction of ByDayListType optional
The BYDAY rule part specifies a space separated list of days of the week
byhour restriction of ByHourListType optional
The BYHOUR rule part specifies space separated list of hours of the day.
byminute restriction of ByMinuteListType optional
The BYMINUTE rule part specifies a space separated list of minutes within an hour.
bymonth restriction of ByMonthListType optional
The BYMONTH rule part specifies a space separated list of months of the year.
bymonthday restriction of ByMonthDayListType optional
The BYMONTHDAY rule part specifies a space separated list of days of the month.
bysecond restriction of BySecondListType optional
The BYSECOND rule part specifies a space separated list of seconds within a minute
bysetpos restriction of BySetposListType optional
The BYSETPOS rule part specifies a space separated list of values which corresponds to the nth occurrence
within the set of events specified by the rule.
byweekno restriction of ByWeekNoListType optional
The BYWEEKNO rule part specifies a space separated list of ordinals specifying weeks of the year.
byyearday restriction of ByYearDayListType optional
The BYYEARDAY rule part specifies a  space separated list of days of the year.
count xs:positiveInteger optional
The COUNT rule part defines the number of occurrences at which to range-bound the recurrence.
freq restriction of xs:string required
The FREQ rule part identifies the type of recurrence rule.
interval xs:positiveInteger optional
The INTERVAL rule part contains a positive integer representing how often the recurrence rule repeats.
until DateOptTimeType optional
The UNTIL rule part defines a date-time value which bounds the recurrence rule in an inclusive manner.
wkst restriction of xs:string optional
The WKST rule part specifies the day on which the workweek starts.
Source
<xs:attributeGroup name="recurrenceRuleAttributes">
  <xs:annotation>
    <xs:documentation>A group of attributes aligning with iCalendar RECUR - see http://www.ietf.org/rfc/rfc2445.txt</xs:documentation>
  </xs:annotation>
  <xs:attribute name="freq" use="required">
    <xs:annotation>
      <xs:documentation>The FREQ rule part identifies the type of recurrence rule.</xs:documentation>
    </xs:annotation>
    <xs:simpleType>
      <xs:restriction base="xs:string">
        <xs:enumeration value="SECONDLY"/>
        <xs:enumeration value="MINUTELY"/>
        <xs:enumeration value="HOURLY"/>
        <xs:enumeration value="DAILY"/>
        <xs:enumeration value="WEEKLY"/>
        <xs:enumeration value="MONTHLY"/>
        <xs:enumeration value="YEARLY"/>
      </xs:restriction>
    </xs:simpleType>
  </xs:attribute>
  <xs:attribute name="interval" type="xs:positiveInteger" use="optional">
    <xs:annotation>
      <xs:documentation>The INTERVAL rule part contains a positive integer representing how often the recurrence rule repeats.</xs:documentation>
    </xs:annotation>
  </xs:attribute>
  <xs:attribute name="until" type="DateOptTimeType" use="optional">
    <xs:annotation>
      <xs:documentation>The UNTIL rule part defines a date-time value which bounds the recurrence rule in an inclusive manner.</xs:documentation>
    </xs:annotation>
  </xs:attribute>
  <xs:attribute name="count" type="xs:positiveInteger" use="optional">
    <xs:annotation>
      <xs:documentation>The COUNT rule part defines the number of occurrences at which to range-bound the recurrence.</xs:documentation>
    </xs:annotation>
  </xs:attribute>
  <xs:attribute name="bysecond" use="optional">
    <xs:annotation>
      <xs:documentation>The BYSECOND rule part specifies a space separated list of seconds within a minute</xs:documentation>
    </xs:annotation>
    <xs:simpleType>
      <xs:restriction base="BySecondListType">
        <xs:minLength value="1"/>
      </xs:restriction>
    </xs:simpleType>
  </xs:attribute>
  <xs:attribute name="byminute" use="optional">
    <xs:annotation>
      <xs:documentation>The BYMINUTE rule part specifies a space separated list of minutes within an hour.</xs:documentation>
    </xs:annotation>
    <xs:simpleType>
      <xs:restriction base="ByMinuteListType">
        <xs:minLength value="1"/>
      </xs:restriction>
    </xs:simpleType>
  </xs:attribute>
  <xs:attribute name="byhour" use="optional">
    <xs:annotation>
      <xs:documentation>The BYHOUR rule part specifies space separated list of hours of the day.</xs:documentation>
    </xs:annotation>
    <xs:simpleType>
      <xs:restriction base="ByHourListType">
        <xs:minLength value="1"/>
      </xs:restriction>
    </xs:simpleType>
  </xs:attribute>
  <xs:attribute name="byday" use="optional">
    <xs:annotation>
      <xs:documentation>The BYDAY rule part specifies a space separated list of days of the week</xs:documentation>
    </xs:annotation>
    <xs:simpleType>
      <xs:restriction base="ByDayListType">
        <xs:minLength value="1"/>
      </xs:restriction>
    </xs:simpleType>
  </xs:attribute>
  <xs:attribute name="bymonthday" use="optional">
    <xs:annotation>
      <xs:documentation>The BYMONTHDAY rule part specifies a space separated list of days of the month.</xs:documentation>
    </xs:annotation>
    <xs:simpleType>
      <xs:restriction base="ByMonthDayListType">
        <xs:minLength value="1"/>
      </xs:restriction>
    </xs:simpleType>
  </xs:attribute>
  <xs:attribute name="bymonth" use="optional">
    <xs:annotation>
      <xs:documentation>The BYMONTH rule part specifies a space separated list of months of the year.</xs:documentation>
    </xs:annotation>
    <xs:simpleType>
      <xs:restriction base="ByMonthListType">
        <xs:minLength value="1"/>
      </xs:restriction>
    </xs:simpleType>
  </xs:attribute>
  <xs:attribute name="byyearday" use="optional">
    <xs:annotation>
      <xs:documentation>The BYYEARDAY rule part specifies a space separated list of days of the year.</xs:documentation>
    </xs:annotation>
    <xs:simpleType>
      <xs:restriction base="ByYearDayListType">
        <xs:minLength value="1"/>
      </xs:restriction>
    </xs:simpleType>
  </xs:attribute>
  <xs:attribute name="byweekno" use="optional">
    <xs:annotation>
      <xs:documentation>The BYWEEKNO rule part specifies a space separated list of ordinals specifying weeks of the year.</xs:documentation>
    </xs:annotation>
    <xs:simpleType>
      <xs:restriction base="ByWeekNoListType">
        <xs:minLength value="1"/>
      </xs:restriction>
    </xs:simpleType>
  </xs:attribute>
  <xs:attribute name="bysetpos" use="optional">
    <xs:annotation>
      <xs:documentation>The BYSETPOS rule part specifies a space separated list of values which corresponds to the nth occurrence within the set of events specified by the rule.</xs:documentation>
    </xs:annotation>
    <xs:simpleType>
      <xs:restriction base="BySetposListType">
        <xs:minLength value="1"/>
      </xs:restriction>
    </xs:simpleType>
  </xs:attribute>
  <xs:attribute name="wkst" use="optional">
    <xs:annotation>
      <xs:documentation>The WKST rule part specifies the day on which the workweek starts.</xs:documentation>
    </xs:annotation>
    <xs:simpleType>
      <xs:restriction base="xs:string">
        <xs:enumeration value="MO"/>
        <xs:enumeration value="TU"/>
        <xs:enumeration value="WE"/>
        <xs:enumeration value="TH"/>
        <xs:enumeration value="FR"/>
        <xs:enumeration value="SA"/>
        <xs:enumeration value="SU"/>
      </xs:restriction>
    </xs:simpleType>
  </xs:attribute>
</xs:attributeGroup>
Attribute Group newsContentAttributes
Namespace http://iptc.org/std/nar/2006-10-01/
Annotations
A group of typical attributes associated with a content rendition
Diagram
Diagram NewsML-G2_2_22-spec-All-Power_xsd.tmp#newsContentAttributes_id NewsML-G2_2_22-spec-All-Power_xsd.tmp#newsContentAttributes_creator NewsML-G2_2_22-spec-All-Power_xsd.tmp#newsContentAttributes_creatoruri NewsML-G2_2_22-spec-All-Power_xsd.tmp#newsContentAttributes_modified NewsML-G2_2_22-spec-All-Power_xsd.tmp#newsContentAttributes_custom NewsML-G2_2_22-spec-All-Power_xsd.tmp#newsContentAttributes_how NewsML-G2_2_22-spec-All-Power_xsd.tmp#newsContentAttributes_howuri NewsML-G2_2_22-spec-All-Power_xsd.tmp#newsContentAttributes_why NewsML-G2_2_22-spec-All-Power_xsd.tmp#newsContentAttributes_whyuri NewsML-G2_2_22-spec-All-Power_xsd.tmp#newsContentAttributes_rendition NewsML-G2_2_22-spec-All-Power_xsd.tmp#newsContentAttributes_renditionuri NewsML-G2_2_22-spec-All-Power_xsd.tmp#newsContentAttributes_generator NewsML-G2_2_22-spec-All-Power_xsd.tmp#newsContentAttributes_generated NewsML-G2_2_22-spec-All-Power_xsd.tmp#newsContentAttributes_hascontent
Used by
Attributes
QName Type Use Annotation
creator QCodeType optional
If the attribute is empty, specifies which entity (person, organisation or system) will edit the property - expressed by a QCode. If the attribute is non-empty, specifies which entity (person, organisation or system) has edited the property.
creatoruri IRIType optional
If the attribute is empty, specifies which entity (person, organisation or system) will edit the property - expressed by a URI. If the attribute is non-empty, specifies which entity (person, organisation or system) has edited the property.
custom xs:boolean optional
If set to true the corresponding property was added to the G2 Item for a specific customer or group of customers only. The default value of this property is false which applies when this attribute is not used with the property.
generated DateOptTimeType optional
The date (and, optionally, the time) when the content was generated
generator xs:string optional
The name and version of the software tool used to generate the content
hascontent xs:boolean optional
Indicates if the digital data of this rendition is available or not.
how QCodeType optional
Indicates by which means the value was extracted from the content - expressed by a QCode
howuri IRIType optional
Indicates by which means the value was extracted from the content - expressed by a URI
id xs:ID optional
The local identifier of the element which MUST be persistent for all versions of the item, i.e. for its entire lifecycle.
modified DateOptTimeType optional
The date (and, optionally, the time) when the property was last modified. The initial value is the date (and, optionally, the time) of creation of the property.
rendition QCodeType optional
The specific rendition of content this component represents - expressed by a QCode
renditionuri IRIType optional
The specific rendition of content this component represents - expressed by a URI
why QCodeType optional
Why the metadata has been included - expressed by a QCode
whyuri IRIType optional
Why the metadata has been included - expressed by a URI
Source
<xs:attributeGroup name="newsContentAttributes">
  <xs:annotation>
    <xs:documentation>A group of typical attributes associated with a content rendition</xs:documentation>
  </xs:annotation>
  <xs:attribute name="id" type="xs:ID" use="optional">
    <xs:annotation>
      <xs:documentation>The local identifier of the element which MUST be persistent for all versions of the item, i.e. for its entire lifecycle.</xs:documentation>
    </xs:annotation>
  </xs:attribute>
  <xs:attribute name="creator" type="QCodeType" use="optional">
    <xs:annotation>
      <xs:documentation>If the attribute is empty, specifies which entity (person, organisation or system) will edit the property - expressed by a QCode. If the attribute is non-empty, specifies which entity (person, organisation or system) has edited the property.</xs:documentation>
    </xs:annotation>
  </xs:attribute>
  <xs:attribute name="creatoruri" type="IRIType" use="optional">
    <xs:annotation>
      <xs:documentation>If the attribute is empty, specifies which entity (person, organisation or system) will edit the property - expressed by a URI. If the attribute is non-empty, specifies which entity (person, organisation or system) has edited the property.</xs:documentation>
    </xs:annotation>
  </xs:attribute>
  <xs:attribute name="modified" type="DateOptTimeType" use="optional">
    <xs:annotation>
      <xs:documentation>The date (and, optionally, the time) when the property was last modified. The initial value is the date (and, optionally, the time) of creation of the property.</xs:documentation>
    </xs:annotation>
  </xs:attribute>
  <xs:attribute name="custom" type="xs:boolean" use="optional">
    <xs:annotation>
      <xs:documentation>If set to true the corresponding property was added to the G2 Item for a specific customer or group of customers only. The default value of this property is false which applies when this attribute is not used with the property.</xs:documentation>
    </xs:annotation>
  </xs:attribute>
  <xs:attribute name="how" type="QCodeType" use="optional">
    <xs:annotation>
      <xs:documentation>Indicates by which means the value was extracted from the content - expressed by a QCode</xs:documentation>
    </xs:annotation>
  </xs:attribute>
  <xs:attribute name="howuri" type="IRIType" use="optional">
    <xs:annotation>
      <xs:documentation>Indicates by which means the value was extracted from the content - expressed by a URI</xs:documentation>
    </xs:annotation>
  </xs:attribute>
  <xs:attribute name="why" type="QCodeType" use="optional">
    <xs:annotation>
      <xs:documentation>Why the metadata has been included - expressed by a QCode</xs:documentation>
    </xs:annotation>
  </xs:attribute>
  <xs:attribute name="whyuri" type="IRIType" use="optional">
    <xs:annotation>
      <xs:documentation>Why the metadata has been included - expressed by a URI</xs:documentation>
    </xs:annotation>
  </xs:attribute>
  <xs:attribute name="rendition" type="QCodeType" use="optional">
    <xs:annotation>
      <xs:documentation>The specific rendition of content this component represents - expressed by a QCode</xs:documentation>
    </xs:annotation>
  </xs:attribute>
  <xs:attribute name="renditionuri" type="IRIType" use="optional">
    <xs:annotation>
      <xs:documentation>The specific rendition of content this component represents - expressed by a URI</xs:documentation>
    </xs:annotation>
  </xs:attribute>
  <xs:attribute name="generator" type="xs:string" use="optional">
    <xs:annotation>
      <xs:documentation>The name and version of the software tool used to generate the content</xs:documentation>
    </xs:annotation>
  </xs:attribute>
  <xs:attribute name="generated" type="DateOptTimeType" use="optional">
    <xs:annotation>
      <xs:documentation>The date (and, optionally, the time) when the content was generated</xs:documentation>
    </xs:annotation>
  </xs:attribute>
  <xs:attribute name="hascontent" type="xs:boolean" use="optional">
    <xs:annotation>
      <xs:documentation>Indicates if the digital data of this rendition is available or not.</xs:documentation>
    </xs:annotation>
  </xs:attribute>
</xs:attributeGroup>
Attribute Group newsContentTypeAttributes
Namespace http://iptc.org/std/nar/2006-10-01/
Annotations
A group of attributes representing a content type
Diagram
Diagram NewsML-G2_2_22-spec-All-Power_xsd.tmp#newsContentTypeAttributes_contenttype NewsML-G2_2_22-spec-All-Power_xsd.tmp#newsContentTypeAttributes_format NewsML-G2_2_22-spec-All-Power_xsd.tmp#newsContentTypeAttributes_formaturi
Used by
Attributes
QName Type Use Annotation
contenttype xs:string optional
An IANA MIME type
format QCodeType optional
A refinement of a generic content type (i.e. IANA MIME type) - expressed by a QCode
formaturi IRIType optional
A refinement of a generic content type (i.e. IANA MIME type) - expressed by a URI
Source
<xs:attributeGroup name="newsContentTypeAttributes">
  <xs:annotation>
    <xs:documentation>A group of attributes representing a content type</xs:documentation>
  </xs:annotation>
  <xs:attribute name="contenttype" type="xs:string" use="optional">
    <xs:annotation>
      <xs:documentation>An IANA MIME type</xs:documentation>
    </xs:annotation>
  </xs:attribute>
  <xs:attribute name="format" type="QCodeType" use="optional">
    <xs:annotation>
      <xs:documentation>A refinement of a generic content type (i.e. IANA MIME type) - expressed by a QCode</xs:documentation>
    </xs:annotation>
  </xs:attribute>
  <xs:attribute name="formaturi" type="IRIType" use="optional">
    <xs:annotation>
      <xs:documentation>A refinement of a generic content type (i.e. IANA MIME type) - expressed by a URI</xs:documentation>
    </xs:annotation>
  </xs:attribute>
</xs:attributeGroup>
Attribute Group newsContentCharacteristics
Namespace http://iptc.org/std/nar/2006-10-01/
Annotations
A group of typical physical characteristics of media content
Diagram
Diagram NewsML-G2_2_22-spec-All-Power_xsd.tmp#newsContentCharacteristics_wordcount NewsML-G2_2_22-spec-All-Power_xsd.tmp#newsContentCharacteristics_linecount NewsML-G2_2_22-spec-All-Power_xsd.tmp#newsContentCharacteristics_pagecount NewsML-G2_2_22-spec-All-Power_xsd.tmp#newsContentCharacteristics_width NewsML-G2_2_22-spec-All-Power_xsd.tmp#newsContentCharacteristics_widthunit NewsML-G2_2_22-spec-All-Power_xsd.tmp#newsContentCharacteristics_widthunituri NewsML-G2_2_22-spec-All-Power_xsd.tmp#newsContentCharacteristics_height NewsML-G2_2_22-spec-All-Power_xsd.tmp#newsContentCharacteristics_heightunit NewsML-G2_2_22-spec-All-Power_xsd.tmp#newsContentCharacteristics_heightunituri NewsML-G2_2_22-spec-All-Power_xsd.tmp#newsContentCharacteristics_orientation NewsML-G2_2_22-spec-All-Power_xsd.tmp#newsContentCharacteristics_layoutorientation NewsML-G2_2_22-spec-All-Power_xsd.tmp#newsContentCharacteristics_layoutorientationuri NewsML-G2_2_22-spec-All-Power_xsd.tmp#newsContentCharacteristics_colourspace NewsML-G2_2_22-spec-All-Power_xsd.tmp#newsContentCharacteristics_colourspaceuri NewsML-G2_2_22-spec-All-Power_xsd.tmp#newsContentCharacteristics_colourindicator NewsML-G2_2_22-spec-All-Power_xsd.tmp#newsContentCharacteristics_colourindicatoruri NewsML-G2_2_22-spec-All-Power_xsd.tmp#newsContentCharacteristics_colourdepth NewsML-G2_2_22-spec-All-Power_xsd.tmp#newsContentCharacteristics_resolution NewsML-G2_2_22-spec-All-Power_xsd.tmp#newsContentCharacteristics_duration NewsML-G2_2_22-spec-All-Power_xsd.tmp#newsContentCharacteristics_durationunit NewsML-G2_2_22-spec-All-Power_xsd.tmp#newsContentCharacteristics_durationunituri NewsML-G2_2_22-spec-All-Power_xsd.tmp#newsContentCharacteristics_audiocodec NewsML-G2_2_22-spec-All-Power_xsd.tmp#newsContentCharacteristics_audiocodecuri NewsML-G2_2_22-spec-All-Power_xsd.tmp#newsContentCharacteristics_audiobitrate NewsML-G2_2_22-spec-All-Power_xsd.tmp#newsContentCharacteristics_audiovbr NewsML-G2_2_22-spec-All-Power_xsd.tmp#newsContentCharacteristics_audiosamplesize NewsML-G2_2_22-spec-All-Power_xsd.tmp#newsContentCharacteristics_audiosamplerate NewsML-G2_2_22-spec-All-Power_xsd.tmp#newsContentCharacteristics_audiochannels NewsML-G2_2_22-spec-All-Power_xsd.tmp#newsContentCharacteristics_audiochannelsuri NewsML-G2_2_22-spec-All-Power_xsd.tmp#newsContentCharacteristics_videocodec NewsML-G2_2_22-spec-All-Power_xsd.tmp#newsContentCharacteristics_videocodecuri NewsML-G2_2_22-spec-All-Power_xsd.tmp#newsContentCharacteristics_videoavgbitrate NewsML-G2_2_22-spec-All-Power_xsd.tmp#newsContentCharacteristics_videovbr NewsML-G2_2_22-spec-All-Power_xsd.tmp#newsContentCharacteristics_videoframerate NewsML-G2_2_22-spec-All-Power_xsd.tmp#newsContentCharacteristics_videoscan NewsML-G2_2_22-spec-All-Power_xsd.tmp#newsContentCharacteristics_videoaspectratio NewsML-G2_2_22-spec-All-Power_xsd.tmp#newsContentCharacteristics_videosampling NewsML-G2_2_22-spec-All-Power_xsd.tmp#newsContentCharacteristics_videoscaling NewsML-G2_2_22-spec-All-Power_xsd.tmp#newsContentCharacteristics_videoscalinguri NewsML-G2_2_22-spec-All-Power_xsd.tmp#newsContentCharacteristics_videodefinition NewsML-G2_2_22-spec-All-Power_xsd.tmp#newsContentCharacteristics_videodefinitionuri
Used by
Attributes
QName Type Use Annotation
audiobitrate xs:positiveInteger optional
The audio bit rate in  bits per second
audiochannels QCodeType optional
The audio sound system - expressed by a QCode
audiochannelsuri IRIType optional
The audio sound system - expressed by a URI
audiocodec QCodeType optional
The applicable codec for audio data - expressed by a QCode
audiocodecuri IRIType optional
The applicable codec for audio data - expressed by a URI
audiosamplerate xs:positiveInteger optional
The number of audio samples per second, expressed as a sampling frequency in Hz
audiosamplesize xs:positiveInteger optional
The number of bits per audio sample
audiovbr xs:boolean optional
An indication that the audio data is encoded with a variable bit rate
colourdepth xs:nonNegativeInteger optional
The bit depth defining the spread of colour data within each sample.
colourindicator QCodeType optional
Indicates whether the still or moving image is coloured or black and white. The recommended vocabulary is the IPTC Colour Indicator NewsCodes http://cv.iptc.org/newscodes/colourindicator/  - expressed by a QCode
colourindicatoruri IRIType optional
Indicates whether the still or moving image is coloured or black and white. The recommended vocabulary is the IPTC Colour Indicator NewsCodes http://cv.iptc.org/newscodes/colourindicator/  - expressed by a URI
colourspace QCodeType optional
The colour space of an image - expressed by a QCode
colourspaceuri IRIType optional
The colour space of an image - expressed by a URI
duration xs:string optional
The clip duration in time units defined by durationUnit. The default time unit is seconds. Applies to audio-visual content.
durationunit QCodeType optional
If present it defines the time unit for the duration attribute. Only codes for integer value time units of the recommended CV (available at http://cv.iptc.org/newscodes/timeunit/ )  must be applied - expressed by a QCode
durationunituri IRIType optional
If present it defines the time unit for the duration attribute. Only codes for integer value time units of the recommended CV (available at http://cv.iptc.org/newscodes/timeunit/ )  must be applied - expressed by a URI
height xs:nonNegativeInteger optional
The height of visual content.
heightunit QCodeType optional
If present defines the height unit for the heigth - expressed by a QCode
heightunituri IRIType optional
If present defines the height unit for the heigth - expressed by a URI
layoutorientation QCodeType optional
Indicates whether the human interpretation of the top of the image is aligned to its short or long side - expressed by a QCode
layoutorientationuri IRIType optional
Indicates whether the human interpretation of the top of the image is aligned to its short or long side - expressed by a URI
linecount xs:nonNegativeInteger optional
The count of lines of textual content
orientation xs:nonNegativeInteger optional
The orientation of the visual content of an image in regard to the standard rendition of the digital image data
pagecount xs:nonNegativeInteger optional
The count of pages of the content
resolution xs:positiveInteger optional
The recommended printing resolution for an image in dots per inch
videoaspectratio g2normalizedString optional
The video aspect ratio
videoavgbitrate xs:positiveInteger optional
The video average bit rate in bits per second. Used when the bit rate is variable
videocodec QCodeType optional
The applicable codec for video data - expressed by a QCode
videocodecuri IRIType optional
The applicable codec for video data - expressed by a URI
videodefinition QCodeType optional
Indicates which video definition is applied to this rendition of video content - expressed by a QCode - but it does not imply any particular technical characteristics of the video.The recommended vocabulary is the IPTC Video Definition NewsCodes http://cv.iptc.org/newscodes/videodefinition/
videodefinitionuri IRIType optional
Indicates which video definition is applied to this rendition of video content - expressed by a URI - but it does not imply any particular technical characteristics of the video.The recommended vocabulary is the IPTC Video Definition NewsCodes http://cv.iptc.org/newscodes/videodefinition/
videoframerate xs:decimal optional
The number of video frames per second, i.e. the rate at which the material should be shown in order to achieve the intended visual effect
videosampling g2normalizedString optional
The video sampling method
videoscaling QCodeType optional
Indicates how the original content was scaled to this format - expressed by a QCode. The recommended vocabulary is the IPTC Video Scaling NewsCodes http://cv.iptc.org/newscodes/videoscaling/
videoscalinguri IRIType optional
Indicates how the original content was scaled to this format - expressed by a URI. The recommended vocabulary is the IPTC Video Scaling NewsCodes http://cv.iptc.org/newscodes/videoscaling/
videoscan restriction of xs:string optional
The video scan technique, progressive or interlaced
videovbr xs:boolean optional
An indication that video data is encoded with a variable bit rate
width xs:nonNegativeInteger optional
The image width for visual content.
widthunit QCodeType optional
If present defines the width unit for the width - expressed by a QCode
widthunituri IRIType optional
If present defines the width unit for the width - expressed by a URI
wordcount xs:nonNegativeInteger optional
The count of words of textual content.
Source
<xs:attributeGroup name="newsContentCharacteristics">
  <xs:annotation>
    <xs:documentation>A group of typical physical characteristics of media content</xs:documentation>
  </xs:annotation>
  <xs:attribute name="wordcount" type="xs:nonNegativeInteger" use="optional">
    <xs:annotation>
      <xs:documentation>The count of words of textual content.</xs:documentation>
    </xs:annotation>
  </xs:attribute>
  <xs:attribute name="linecount" type="xs:nonNegativeInteger" use="optional">
    <xs:annotation>
      <xs:documentation>The count of lines of textual content</xs:documentation>
    </xs:annotation>
  </xs:attribute>
  <xs:attribute name="pagecount" type="xs:nonNegativeInteger" use="optional">
    <xs:annotation>
      <xs:documentation>The count of pages of the content</xs:documentation>
    </xs:annotation>
  </xs:attribute>
  <xs:attribute name="width" type="xs:nonNegativeInteger" use="optional">
    <xs:annotation>
      <xs:documentation>The image width for visual content.</xs:documentation>
    </xs:annotation>
  </xs:attribute>
  <xs:attribute name="widthunit" type="QCodeType" use="optional">
    <xs:annotation>
      <xs:documentation>If present defines the width unit for the width - expressed by a QCode</xs:documentation>
    </xs:annotation>
  </xs:attribute>
  <xs:attribute name="widthunituri" type="IRIType" use="optional">
    <xs:annotation>
      <xs:documentation>If present defines the width unit for the width - expressed by a URI</xs:documentation>
    </xs:annotation>
  </xs:attribute>
  <xs:attribute name="height" type="xs:nonNegativeInteger" use="optional">
    <xs:annotation>
      <xs:documentation>The height of visual content.</xs:documentation>
    </xs:annotation>
  </xs:attribute>
  <xs:attribute name="heightunit" type="QCodeType" use="optional">
    <xs:annotation>
      <xs:documentation>If present defines the height unit for the heigth - expressed by a QCode</xs:documentation>
    </xs:annotation>
  </xs:attribute>
  <xs:attribute name="heightunituri" type="IRIType" use="optional">
    <xs:annotation>
      <xs:documentation>If present defines the height unit for the heigth - expressed by a URI</xs:documentation>
    </xs:annotation>
  </xs:attribute>
  <xs:attribute name="orientation" type="xs:nonNegativeInteger" use="optional">
    <xs:annotation>
      <xs:documentation>The orientation of the visual content of an image in regard to the standard rendition of the digital image data</xs:documentation>
    </xs:annotation>
  </xs:attribute>
  <xs:attribute name="layoutorientation" type="QCodeType" use="optional">
    <xs:annotation>
      <xs:documentation>Indicates whether the human interpretation of the top of the image is aligned to its short or long side - expressed by a QCode</xs:documentation>
    </xs:annotation>
  </xs:attribute>
  <xs:attribute name="layoutorientationuri" type="IRIType" use="optional">
    <xs:annotation>
      <xs:documentation>Indicates whether the human interpretation of the top of the image is aligned to its short or long side - expressed by a URI</xs:documentation>
    </xs:annotation>
  </xs:attribute>
  <xs:attribute name="colourspace" type="QCodeType" use="optional">
    <xs:annotation>
      <xs:documentation>The colour space of an image - expressed by a QCode</xs:documentation>
    </xs:annotation>
  </xs:attribute>
  <xs:attribute name="colourspaceuri" type="IRIType" use="optional">
    <xs:annotation>
      <xs:documentation>The colour space of an image - expressed by a URI</xs:documentation>
    </xs:annotation>
  </xs:attribute>
  <xs:attribute name="colourindicator" type="QCodeType" use="optional">
    <xs:annotation>
      <xs:documentation>Indicates whether the still or moving image is coloured or black and white. The recommended vocabulary is the IPTC Colour Indicator NewsCodes http://cv.iptc.org/newscodes/colourindicator/ - expressed by a QCode</xs:documentation>
    </xs:annotation>
  </xs:attribute>
  <xs:attribute name="colourindicatoruri" type="IRIType" use="optional">
    <xs:annotation>
      <xs:documentation>Indicates whether the still or moving image is coloured or black and white. The recommended vocabulary is the IPTC Colour Indicator NewsCodes http://cv.iptc.org/newscodes/colourindicator/ - expressed by a URI</xs:documentation>
    </xs:annotation>
  </xs:attribute>
  <xs:attribute name="colourdepth" type="xs:nonNegativeInteger" use="optional">
    <xs:annotation>
      <xs:documentation>The bit depth defining the spread of colour data within each sample.</xs:documentation>
    </xs:annotation>
  </xs:attribute>
  <xs:attribute name="resolution" type="xs:positiveInteger" use="optional">
    <xs:annotation>
      <xs:documentation>The recommended printing resolution for an image in dots per inch</xs:documentation>
    </xs:annotation>
  </xs:attribute>
  <xs:attribute name="duration" type="xs:string" use="optional">
    <xs:annotation>
      <xs:documentation>The clip duration in time units defined by durationUnit. The default time unit is seconds. Applies to audio-visual content.</xs:documentation>
    </xs:annotation>
  </xs:attribute>
  <xs:attribute name="durationunit" type="QCodeType" use="optional">
    <xs:annotation>
      <xs:documentation>If present it defines the time unit for the duration attribute. Only codes for integer value time units of the recommended CV (available at http://cv.iptc.org/newscodes/timeunit/ ) must be applied - expressed by a QCode</xs:documentation>
    </xs:annotation>
  </xs:attribute>
  <xs:attribute name="durationunituri" type="IRIType" use="optional">
    <xs:annotation>
      <xs:documentation>If present it defines the time unit for the duration attribute. Only codes for integer value time units of the recommended CV (available at http://cv.iptc.org/newscodes/timeunit/ ) must be applied - expressed by a URI</xs:documentation>
    </xs:annotation>
  </xs:attribute>
  <xs:attribute name="audiocodec" type="QCodeType" use="optional">
    <xs:annotation>
      <xs:documentation>The applicable codec for audio data - expressed by a QCode</xs:documentation>
    </xs:annotation>
  </xs:attribute>
  <xs:attribute name="audiocodecuri" type="IRIType" use="optional">
    <xs:annotation>
      <xs:documentation>The applicable codec for audio data - expressed by a URI</xs:documentation>
    </xs:annotation>
  </xs:attribute>
  <xs:attribute name="audiobitrate" type="xs:positiveInteger" use="optional">
    <xs:annotation>
      <xs:documentation>The audio bit rate in bits per second</xs:documentation>
    </xs:annotation>
  </xs:attribute>
  <xs:attribute name="audiovbr" type="xs:boolean" use="optional">
    <xs:annotation>
      <xs:documentation>An indication that the audio data is encoded with a variable bit rate</xs:documentation>
    </xs:annotation>
  </xs:attribute>
  <xs:attribute name="audiosamplesize" type="xs:positiveInteger" use="optional">
    <xs:annotation>
      <xs:documentation>The number of bits per audio sample</xs:documentation>
    </xs:annotation>
  </xs:attribute>
  <xs:attribute name="audiosamplerate" type="xs:positiveInteger" use="optional">
    <xs:annotation>
      <xs:documentation>The number of audio samples per second, expressed as a sampling frequency in Hz</xs:documentation>
    </xs:annotation>
  </xs:attribute>
  <xs:attribute name="audiochannels" type="QCodeType" use="optional">
    <xs:annotation>
      <xs:documentation>The audio sound system - expressed by a QCode</xs:documentation>
    </xs:annotation>
  </xs:attribute>
  <xs:attribute name="audiochannelsuri" type="IRIType" use="optional">
    <xs:annotation>
      <xs:documentation>The audio sound system - expressed by a URI</xs:documentation>
    </xs:annotation>
  </xs:attribute>
  <xs:attribute name="videocodec" type="QCodeType" use="optional">
    <xs:annotation>
      <xs:documentation>The applicable codec for video data - expressed by a QCode</xs:documentation>
    </xs:annotation>
  </xs:attribute>
  <xs:attribute name="videocodecuri" type="IRIType" use="optional">
    <xs:annotation>
      <xs:documentation>The applicable codec for video data - expressed by a URI</xs:documentation>
    </xs:annotation>
  </xs:attribute>
  <xs:attribute name="videoavgbitrate" type="xs:positiveInteger" use="optional">
    <xs:annotation>
      <xs:documentation>The video average bit rate in bits per second. Used when the bit rate is variable</xs:documentation>
    </xs:annotation>
  </xs:attribute>
  <xs:attribute name="videovbr" type="xs:boolean" use="optional">
    <xs:annotation>
      <xs:documentation>An indication that video data is encoded with a variable bit rate</xs:documentation>
    </xs:annotation>
  </xs:attribute>
  <xs:attribute name="videoframerate" type="xs:decimal" use="optional">
    <xs:annotation>
      <xs:documentation>The number of video frames per second, i.e. the rate at which the material should be shown in order to achieve the intended visual effect</xs:documentation>
    </xs:annotation>
  </xs:attribute>
  <xs:attribute name="videoscan" use="optional">
    <xs:annotation>
      <xs:documentation>The video scan technique, progressive or interlaced</xs:documentation>
    </xs:annotation>
    <xs:simpleType>
      <xs:restriction base="xs:string">
        <xs:enumeration value="progressive"/>
        <xs:enumeration value="interlaced"/>
      </xs:restriction>
    </xs:simpleType>
  </xs:attribute>
  <xs:attribute name="videoaspectratio" type="g2normalizedString" use="optional">
    <xs:annotation>
      <xs:documentation>The video aspect ratio</xs:documentation>
    </xs:annotation>
  </xs:attribute>
  <xs:attribute name="videosampling" type="g2normalizedString" use="optional">
    <xs:annotation>
      <xs:documentation>The video sampling method</xs:documentation>
    </xs:annotation>
  </xs:attribute>
  <xs:attribute name="videoscaling" type="QCodeType" use="optional">
    <xs:annotation>
      <xs:documentation>Indicates how the original content was scaled to this format - expressed by a QCode. The recommended vocabulary is the IPTC Video Scaling NewsCodes http://cv.iptc.org/newscodes/videoscaling/</xs:documentation>
    </xs:annotation>
  </xs:attribute>
  <xs:attribute name="videoscalinguri" type="IRIType" use="optional">
    <xs:annotation>
      <xs:documentation>Indicates how the original content was scaled to this format - expressed by a URI. The recommended vocabulary is the IPTC Video Scaling NewsCodes http://cv.iptc.org/newscodes/videoscaling/</xs:documentation>
    </xs:annotation>
  </xs:attribute>
  <xs:attribute name="videodefinition" type="QCodeType" use="optional">
    <xs:annotation>
      <xs:documentation>Indicates which video definition is applied to this rendition of video content - expressed by a QCode - but it does not imply any particular technical characteristics of the video.The recommended vocabulary is the IPTC Video Definition NewsCodes http://cv.iptc.org/newscodes/videodefinition/</xs:documentation>
    </xs:annotation>
  </xs:attribute>
  <xs:attribute name="videodefinitionuri" type="IRIType" use="optional">
    <xs:annotation>
      <xs:documentation>Indicates which video definition is applied to this rendition of video content - expressed by a URI - but it does not imply any particular technical characteristics of the video.The recommended vocabulary is the IPTC Video Definition NewsCodes http://cv.iptc.org/newscodes/videodefinition/</xs:documentation>
    </xs:annotation>
  </xs:attribute>
</xs:attributeGroup>
Attribute Group qualifyingAttributes
Namespace http://iptc.org/std/nar/2006-10-01/
Annotations
A group of attributes used for a qualified expression of the property
Diagram
Diagram NewsML-G2_2_22-spec-All-Power_xsd.tmp#qualifyingAttributes_qcode NewsML-G2_2_22-spec-All-Power_xsd.tmp#qualifyingAttributes_uri NewsML-G2_2_22-spec-All-Power_xsd.tmp#qualifyingAttributes_literal NewsML-G2_2_22-spec-All-Power_xsd.tmp#qualifyingAttributes_type NewsML-G2_2_22-spec-All-Power_xsd.tmp#qualifyingAttributes_typeuri NewsML-G2_2_22-spec-All-Power_xsd.tmp#qualifyingAttributes_role NewsML-G2_2_22-spec-All-Power_xsd.tmp#qualifyingAttributes_roleuri
Used by
Attributes
QName Type Use Annotation
literal g2normalizedString optional
A free-text value assigned as a property
value.
qcode QCodeType optional
A qualified code assigned as a property value.
role QCodeType optional
A refinement of the semantics of the property - expressed by a QCode
roleuri IRIType optional
A refinement of the semantics of the property - expressed by a URI
type QCodeType optional
The type of the concept assigned as a controlled or an uncontrolled property value - expressed by a QCode
typeuri IRIType optional
The type of the concept assigned as a controlled or an uncontrolled property value - expressed by a URI
uri IRIType optional
A URI which identifies a concept.
Source
<xs:attributeGroup name="qualifyingAttributes">
  <xs:annotation>
    <xs:documentation>A group of attributes used for a qualified expression of the property</xs:documentation>
  </xs:annotation>
  <xs:attribute name="qcode" type="QCodeType" use="optional">
    <xs:annotation>
      <xs:documentation>A qualified code assigned as a property value.</xs:documentation>
    </xs:annotation>
  </xs:attribute>
  <xs:attribute name="uri" type="IRIType" use="optional">
    <xs:annotation>
      <xs:documentation>A URI which identifies a concept.</xs:documentation>
    </xs:annotation>
  </xs:attribute>
  <xs:attribute name="literal" type="g2normalizedString" use="optional">
    <xs:annotation>
      <xs:documentation>A free-text value assigned as a property value.</xs:documentation>
    </xs:annotation>
  </xs:attribute>
  <xs:attribute name="type" type="QCodeType" use="optional">
    <xs:annotation>
      <xs:documentation>The type of the concept assigned as a controlled or an uncontrolled property value - expressed by a QCode</xs:documentation>
    </xs:annotation>
  </xs:attribute>
  <xs:attribute name="typeuri" type="IRIType" use="optional">
    <xs:annotation>
      <xs:documentation>The type of the concept assigned as a controlled or an uncontrolled property value - expressed by a URI</xs:documentation>
    </xs:annotation>
  </xs:attribute>
  <xs:attribute name="role" type="QCodeType" use="optional">
    <xs:annotation>
      <xs:documentation>A refinement of the semantics of the property - expressed by a QCode</xs:documentation>
    </xs:annotation>
  </xs:attribute>
  <xs:attribute name="roleuri" type="IRIType" use="optional">
    <xs:annotation>
      <xs:documentation>A refinement of the semantics of the property - expressed by a URI</xs:documentation>
    </xs:annotation>
  </xs:attribute>
</xs:attributeGroup>
Attribute Group persistentEditAttributes
Namespace http://iptc.org/std/nar/2006-10-01/
Annotations
A group of attributes to keep track of by whom and when the property value was changed with a persistent ID
Diagram
Diagram NewsML-G2_2_22-spec-All-Power_xsd.tmp#persistentEditAttributes_id NewsML-G2_2_22-spec-All-Power_xsd.tmp#persistentEditAttributes_creator NewsML-G2_2_22-spec-All-Power_xsd.tmp#persistentEditAttributes_creatoruri NewsML-G2_2_22-spec-All-Power_xsd.tmp#persistentEditAttributes_modified
Attributes
QName Type Use Annotation
creator QCodeType optional
If the element is empty, specifies which entity (person, organisation or system) will edit the property - expressed by a QCode. If the element is non-empty, specifies which entity (person, organisation or system) has edited the property.
creatoruri IRIType optional
If the element is empty, specifies which entity (person, organisation or system) will edit the property - expressed by a URI. If the element is non-empty, specifies which entity (person, organisation or system) has edited the property.
id xs:ID optional
The local identifier of the element which MUST be persistent for all versions of the item, i.e. for its entire lifecycle.
modified DateOptTimeType optional
The date (and, optionally, the time) when the property was last modified. The initial value is the date (and, optionally, the time) of creation of the property.
Source
<xs:attributeGroup name="persistentEditAttributes">
  <xs:annotation>
    <xs:documentation>A group of attributes to keep track of by whom and when the property value was changed with a persistent ID</xs:documentation>
  </xs:annotation>
  <xs:attribute name="id" type="xs:ID" use="optional">
    <xs:annotation>
      <xs:documentation>The local identifier of the element which MUST be persistent for all versions of the item, i.e. for its entire lifecycle.</xs:documentation>
    </xs:annotation>
  </xs:attribute>
  <xs:attribute name="creator" type="QCodeType" use="optional">
    <xs:annotation>
      <xs:documentation>If the element is empty, specifies which entity (person, organisation or system) will edit the property - expressed by a QCode. If the element is non-empty, specifies which entity (person, organisation or system) has edited the property.</xs:documentation>
    </xs:annotation>
  </xs:attribute>
  <xs:attribute name="creatoruri" type="IRIType" use="optional">
    <xs:annotation>
      <xs:documentation>If the element is empty, specifies which entity (person, organisation or system) will edit the property - expressed by a URI. If the element is non-empty, specifies which entity (person, organisation or system) has edited the property.</xs:documentation>
    </xs:annotation>
  </xs:attribute>
  <xs:attribute name="modified" type="DateOptTimeType" use="optional">
    <xs:annotation>
      <xs:documentation>The date (and, optionally, the time) when the property was last modified. The initial value is the date (and, optionally, the time) of creation of the property.</xs:documentation>
    </xs:annotation>
  </xs:attribute>
</xs:attributeGroup>